| Oracle® Health Sciences Clinical Development Analytics Installation and Configuration Guide for Informatica Release 3.2.1 E86404-03 |
|
|
PDF · Mobi · ePub |
This section presents an overview of the Oracle Health Sciences Clinical Development Analytics (OHSCDA) requirements. It also describes the tasks that you must complete before you can install the application.
This chapter includes the following sections:
OHSCDA documentation is updated periodically. Therefore, it is critical that you check that you have the most current information before you begin the installation process.
To ensure that you have the most recent version of this Installation and Configuration Guide, and all other OHSCDA user documentation, see Finding Documentation on Oracle Technology Network.
The requisite technology stack for OHSCDA configuration consists of the following products:
Oracle Database 12.1.0.2.0 with patch 19509982
Oracle WebLogic Server 10.3.6
Oracle Business Intelligence Enterprise Edition (OBIEE) 11.1.1.9.0
Oracle Business Intelligence Data Warehouse Administration Console 11.1.1.6.4
Informatica PowerCenter 9.5.0, 9.6.1, and 10.1.1
Note:
Technology stack components are not part of the media pack. You must acquire their license separately.All references to media pack server in this document refer to the system onto which you download the media pack for Oracle Health Sciences Clinical Development Analytics.
Make sure that the domain information of the Informatica repository, where you plan to import OHSCDA related Informatica mappings, is added to domains.infa file of the Informatica client.
Table 1-1 System Requirements References
| Product | Reference |
|---|---|
|
Oracle Database 12.1.0.2.0 with patch 19509982 |
Database Installation Guide for <platform> |
|
Oracle WebLogic Server 10.3.6 |
Oracle WebLogic Server Documentation Library |
|
Oracle Business Intelligence Enterprise Edition (OBIEE) 11.1.1.9.0 |
System Requirements and Supported Platforms for Oracle Business Intelligence Suite Enterprise Edition Oracle Business Intelligence Infrastructure Installation and Configuration Guide |
|
Oracle Business Intelligence Data Warehouse Administration Console 11.1.1.6.4 |
Oracle Business Intelligence Data Warehouse Administration Console Installation, Configuration, and Upgrade Guide Data Warehouse Administration Console User's Guide |
|
Informatica PowerCenter 9.5.0, 9.6.1, and 10.1.1 |
Informatica PowerCenter Installation Guide |
Note:
It is important to get the technology stack products from the OHSCDA media pack because newer versions of the technology stack products may have become available but may not be compatible with OHSCDA.Determine the computer on which you will install each component of OHSCDA.
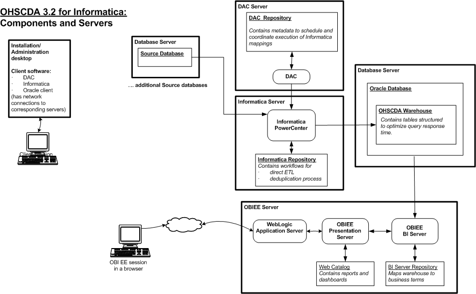
You may select to install each product on a different server, if required. The OHSCDA media pack server does not have to act as server for any of the products, though it may. You may consult Figure 1-1, and the documentation listed in Table 1-1 for information on installing each product.
Determine the databases you need to create.
You must create a database schema to serve as the warehouse for OHSCDA.
It is a good practice to create the schema for the OHSCDA warehouse in a new database.
You may select to create schemas for repositories for the other OHSCDA components in the same database that will be used for the OHSCDA warehouse. It minimizes the number of databases that you need to maintain for OHSCDA. However, if you will be using the component applications for purposes other than OHSCDA, Oracle recommends that you create their repositories in instances other than the one holding the OHSCDA warehouse.
Figure 1-1 Oracle Health Sciences Clinical Development Analytics Technology

For more information about certifications, see Finding Certification Information.
OHSCDA supports web browsers that are supported by OBIEE. For the list of the browsers supported by OBIEE, refer to Oracle Fusion Middleware System Administrator's Guide for Oracle Business Intelligence Enterprise Edition 11g.
Note:
For information on Oracle Software Web Browser Support Policy, see Doc ID 2092205.1 on My Oracle Support (https://support.oracle.com).OHSCDA is designed to extract data from the following three systems:
Oracle Clinical (OC) 4.6 or 5.1
Siebel Clinical Trial Management System (SC) 8.1.1.16
Oracle Health Sciences InForm 4.6, 5.5, 6.0, or 6.1.0
Figure 1-2 displays a sample topology of the technology components for OHSCDA.
Before you can install the OHSCDA application, you must complete the following pre-installation tasks:
Install Oracle Database 12.1.0.2.0 with patch 19509982. You can download the patch set from My Oracle Support (https://support.oracle.com).
Note:
You must set the init parameter processes for the database to a minimum of 500.Follow the instructions in Oracle Database Installation Guide for <platform>.
Also, install Oracle Database Client for 12.1.0.2.0 on the system where you are running the OHSCDA installer. Follow the instructions in Oracle Database Client Installation Guide for <platform>.
Install Oracle WebLogic Server 10.3.6
Follow the instructions in Oracle WebLogic Server Documentation Library.
Install Oracle Business Intelligence Enterprise Edition (OBIEE) 11.1.1.9.0 with the following components:
Oracle Business Intelligence Server (Supported on Windows and Unix)
Oracle Business Intelligence Presentation Services (Supported on Windows and Unix)
Oracle Business Intelligence Client Tools (Supported only on Windows)
Follow the instructions in Oracle Business Intelligence Infrastructure Installation and Configuration Guide.
Install Oracle Business Intelligence Data Warehouse Administration Console (DAC) 11.1.1.6.4
Follow the instructions in Oracle Business Intelligence Data Warehouse Administration Console Installation, Configuration, and Upgrade Guide.
Install Informatica PowerCenter 9.5.0, 9.6.1, or 10.1.1
Oracle recommends that you create Informatica repository for OHSCDA with the following settings:
Table 1-2 Informatica Repository Settings
| Settings | Value |
|---|---|
|
Character Set |
UTF8 |
|
Versioning |
True |
|
Global Repository |
False |
|
Security Audit Trail |
No |
|
Operating Mode |
Normal |
You must add the AggSupprtWithNoPartLic property in Informatica PowerCenter Administration Console, to use the sorted Aggregator transformation set in Informatica PowerCenter.
Perform the following steps to add the AggSupprtWithNoPartLic property:
Log on to Informatica PowerCenter Administration Console.
Select the PowerCenter Integration Service.
In Custom Properties, click Edit.
Click Add.
Enter AggSupprtWithNoPartLic in the Name field.
Enter Yes in the Value field.
Click OK to add the property.
For more information, see Informatica PowerCenter Installation Guide.
If you implement multi-byte character support for OHSCDA, set the following:
Operating System Level: Ensure that the system that hosts Informatica and Database have the following parameters set:
NLS_LANG=AMERICAN_AMERICA.AL32UTF8
LANG=en_US.UTF-8
Database Level: Ensure that the following parameters are set while creating database:
NLS_CHARACTERSET =AL32UTF8
NLS_NCHAR_CHARACTER= AL16UTF16
Informatica Level: Oracle recommends that you create Informatica integration service for OHSCDA with the following settings:
Informatica Workflow Relational Connection: For all relational connection in Informatica (Datawarehouse, Inform_Source, Oracle_Clinical, and Siebel_Clinical), set:
Connection Environment SQL to "alter session set NLS_LENGTH_SEMANTICS = 'CHAR';
Code Page to UTF-8 encoding of Unicode