Bookshelf Home | Contents | Index | PDF | ![]() ![]() |
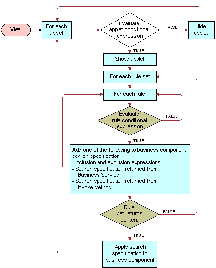
Siebel Personalization Administration Guide > Targeting Content by Using Expressions > Rule Sets and Rules Flow ChartYou create both rule sets and rules in the Rule Sets view. Figure 5 shows the relationship of rules and rule sets to applets and views. This section contains the following topics:
|
![]() ![]() |
Siebel Personalization Administration Guide | Copyright © 2017, Oracle and/or its affiliates. All rights reserved. Legal Notices. | |