| Oracle® Mobile Application Framework Oracle Mobile Application Frameworkでのモバイル・アプリケーションの開発 2.4.0.0.0 E88268-01 |
|
![]() 前 |
![]() 次 |
この章の内容は次のとおりです。
プリファレンスによって、エンド・ユーザーが構成可能な設定を追加できます。
maf-application.xmlおよびmaf-feature.xmlの両方のファイル内で、<adfmf:preferences>要素を使用してユーザー・プリファレンス・ページを定義します。また、<adfmf:preferences>要素を使用して、各アプリケーション機能内でユーザーが管理するプリファレンスを作成します。
次の例に示すとおり、<adfmf:preferenceGroup>と呼ばれる<adfmf:preferences>の子要素とその子要素によってユーザー・プリファレンスを定義し、これには、テキスト文字列、ドロップダウン・メニューや、このケースのようにアプリケーション設定の追加オプションをユーザーに提示する子ページなど、様々な形でオプションを提示するページを作成します。
<?xml version="1.0" encoding="UTF-8" ?>
<adfmf:application xmlns:xsi="http://www.w3.org/2001/XMLSchema-instance"
xmlns:adfmf="http://xmlns.oracle.com/adf/mf"
name="MobileApplication"
id="com.company.MobileApplication"
appControllerFolder="ApplicationController"
version="1"
vendor="oracle"
listener-class="application.LifeCycleListenerImpl">
<adfmf:description>This app created by Mobile Application Framework</adfmf:description>
<adfmf:featureReference id="PROD"/>
<adfmf:featureReference id="HCM"/>
<adfmf:featureReference id="Customers"/>
<adfmf:preferences>
<adfmf:preferenceGroup id="a" label="Prefs Group A">
<adfmf:preferenceBoolean id="a1_sound" label="Sound Effects"/>
<adfmf:preferenceNumber id="a2_retries" label="Retries" default="3"/>
<adfmf:preferenceList id="a3_background" label="Background" default="3">
<adfmf:preferenceValue name="None" value="0" id="pv4"/>
<adfmf:preferenceValue name="Field" value="1" id="pv1"/>
<adfmf:preferenceValue name="Galaxy" value="2" id="pv5"/>
<adfmf:preferenceValue name="Mountain" value="3" id="pv6"/>
</adfmf:preferenceList>
<adfmf:preferenceText id="a4_name" label="Default Name"/>
<adfmf:preferencePage id="aa" label="Prefs SubGroup AA">
<adfmf:preferenceGroup id="aa_sec" label="Security">
<adfmf:preferenceBoolean id="aa_sec_useSec" label="Use Security"/>
<adfmf:preferenceNumber id="aa_sec_timeout" label="Timeout (secs)" default="120"/>
</adfmf:preferenceGroup>
</adfmf:preferencePage>
</adfmf:preferenceGroup>
<adfmf:preferenceGroup id="b" label="Prefs Group B">
<adfmf:preferenceBoolean id="b_cloudSync" label="Cloud Sync"/>
<adfmf:preferenceList id="b_dispUsage" label="Display Usage As" default="1">
<adfmf:preferenceValue name="Percent" value="1" id="pv2"/>
<adfmf:preferenceValue name="Minutes" value="2" id="pv3"/>
</adfmf:preferenceList>
</adfmf:preferenceGroup>
</adfmf:preferences>
</adfmf:application>
図21-1は、子ユーザー・プリファレンス・ページを開くことで、それに続くオプションを提供する方法の例を示しています。
図21-1 ユーザー・プリファレンス・ページ

プリファレンス・ページは<adfmf:preferenceGroup>要素内で定義され、次の子要素が存在します。
<adfmf:preferencePage>: ユーザー・インタフェースに新しいページを指定します。
<adfmf:preferenceList>: ユーザーに特定のオプション・セットを提供します。
<adfmf:preferenceValue>: リスト要素を定義する子要素です。
<adfmf:preferenceBoolean>: ブール設定です。
<adfmf:preferenceText>: テキスト・プリファレンス設定です。
これらの要素とその属性の詳細は、Oracle Mobile Application Frameworkタグ・リファレンスを参照してください。
アプリケーションおよびアプリケーション機能レベルの両方のプリファレンス・ページを作成する例については、PrefDemoサンプル・アプリケーションを参照してください。このサンプル・アプリケーションは、開発コンピュータのJDeveloperインストール・ディレクトリ内で次の場所にあるPublicSamples.zipファイルに置かれています。
jdev_install/jdeveloper/jdev/extensions/oracle.maf/Samples
PrefDemoアプリケーションは、アプリケーションレベルの設定ページと、MAF AMXとして実装されている3つのアプリケーション機能のプリファレンス・ページで構成されています。図21-2は、通常の設定ページから起動する、PrefDemoアプリケーションの設定ページを示しています。この図では、プリファレンス設定ページをiOSの設定アプリケーションから起動しています。
図21-2 PrefDemoアプリケーションの設定ページ

図21-3で「App」、「Feature1」(これが選択されています)および「Feature 2」と表示されているアプリケーション機能のプリファレンス・ページでは、MAF AMXブール・スイッチ、入力テキストおよび出力テキストの各コンポーネントから構築されたプリファレンス・ページの例が示されており、これらのコンポーネントは、EL (式言語)を使用してアプリケーション機能やその内部に構成されている様々な<adfmf:preferences>コンポーネントにアクセスします。詳細は、「ユーザー・プリファレンス・ページ用に格納された値を取得するEL式の使用方法」を参照してください。
図21-3 PrefDemoアプリケーションに表示されたアプリケーション機能のプリファレンス・ページ

PrefDemoアプリケーションでは、ビュー・アクティビティとページ・リフレッシュが可能な制御フロー・ケースで構成される単一のバインド・タスク・フローによって、MAF AMXの各プリファレンス・ページが参照されます。
maf-application.xml概要エディタの「プリファレンス」ページ(図21-4を参照)では、<adfmf:preferenceGroup>内の子プリファレンス・ページ要素をネストすることでアプリケーションレベルのプリファレンス・ページ・セットを構築できます。このページでは、<adfmf:preferenceGroup>およびその子要素が同様に名付けられたオプション(「プリファレンス・ページ」、「プリファレンス・リスト」、「ブール型のプリファレンス」など)として示され、JDeveloperの「構造」ウィンドウと同様にこれらを階層(またはツリー)にアセンブルします。
図21-4 「プリファレンス・ページ」を使用したモバイル・アプリケーションレベルのプリファレンスの追加

maf-application.xmlファイルを正しく構成するには、図21-4に示す「プリファレンス」ページの「追加」ドロップダウン・リストを使用してユーザー・プリファレンス・ページを構築します。また、図21-5に示す「プリファレンス」パレットからコンポーネントをドラッグして、エディタ、「ソース」ウィンドウまたは「構造」ウィンドウのいずれかにドロップできる一方で、そのページのドロップダウン・リストには、選択されたプリファレンス要素に対して、適切な親、子または兄弟の関係を持つことができる要素のみが提示されます。たとえば、図21-4には、プリファレンス・グループ要素であるMobileApp内に挿入できるコンポーネントのみが示されています。また、このエディタでは、各プリファレンス要素に固有の属性に対して値を入力できます。
図21-5 「コンポーネント・パレット」内の「プリファレンス」

プリファレンス・ページを作成するには:
プリファレンス・ページ・コンポーネントでは新しいユーザー・インタフェース・ページを作成できます。「前に挿入」、「内部に挿入」、「後ろに挿入」の各オプションを使用してプリファレンス・ページを作成します。
始める前に:
プリファレンス・グループ要素を作成する必要があります。
新しいユーザー・プリファレンス・ページを作成するには:
概要エディタでプリファレンス・ページとその子プリファレンス・グループ・コンポーネントを定義すると、JDeveloperでは、次の例に示すように、属性を使用して<adfmf:preferencePage>が生成されます。<adfmf:preferencePage>は、親<adfmf:preferenceGroup>要素内にネストされます。
<adfmf:preferences> <adfmf:preferenceGroup id="gen" label="MobileApp"> <adfmf:preferencePage id="application_version" label="Version"> <adfmf:preferenceGroup id="version_select" label="Select Your Version"> <adfmf:preferenceList id="edition" label="Edition" default="PERSONAL"> adfmf:preferenceValue name="Enterprise" id="pv2"/> <adfmf:preferenceValue name="Personal" value="PERSONAL" id="pv1"/> </adfmf:preferenceList> </adfmf:preferenceGroup> </adfmf:preferencePage> </adfmf:preferences>
プリファレンス・リスト・コンポーネントを追加してオプションのリストを作成します。
始める前に:
プリファレンス・リストまたは他のすべてのリストに関連するコンポーネントの親としてプリファレンス・グループを作成する必要があります。
ユーザー・プリファレンス・リストを作成するには:
プリファレンス・リスト・コンポーネントをプリファレンス・グループに追加し、一連のプリファレンス値を定義すると、「プリファレンス・ページを追加する場合の処理」に示すように、JDeveloperでは<adfmf:preferenceList>要素を使用して<adfmf:preferences>セクションが更新されます。
たとえば、「モバイル・アプリケーションのユーザー・プリファレンス・ページの作成」を参照してください。
始める前に:
<adfmf:preferenceBoolean>要素は<adfmf:preferenceGroup>要素内にネストされる必要があるため、まずプリファレンス・グループ・コンポーネントを階層に挿入する必要があります。
ユーザー・ブール型リストを作成するには:
ブール型のプリファレンスを追加してそのデフォルト値を指定した場合、次の例に示すように、JDeveloperでは、<adfmf:preferenceBoolean>要素を使用してmaf-application.xmlファイルの<adfmf:preferences>セクションが更新されます。
<adfmf:preferencePage id="gps_tracking" label="Your_GPS_Locations"> <adfmf:preferenceGroup id="gps" label="GPS Settings"> <adfmf:preferenceBoolean id="track_gps" label="Automatically Track Location" default="true"/> </adfmf:preferencePage>
テキストのプリファレンスを追加してそのデフォルト値を指定した場合、次の例に示すように、JDeveloperでは、<adfmf:preferenceText>要素を使用してmaf-application.xmlファイルの<adfmf:preferences>セクションが更新されます。
<adfmf:preferenceGroup id="security" label="Security"> <adfmf:preferenceText id="serviceURL" label="Security URL" default="http://security.example.com/provider"/> <adfmf:preferenceText id="username" label="User Name"/> <adfmf:preferenceText id="password" label="Password" secret="true"/> </adfmf:preferenceGroup>
セキュリティURL、ユーザー名およびパスワードのプリファレンス設定を定義するプリファレンス・グループ要素は図21-18のように表示されます。
図21-18 テキストのプリファレンス

図21-18は、セキュリティURLがシードされた値、ユーザー名が入力値の<adfmf:preferenceText>要素を示しています。MAFのプリファレンスはiOS設定アプリケーションと統合されているため、パスワード入力テキストのsecret="true"属性により、ユーザーの入力を黒丸で覆うiOSの表記規則に従うアプリケーションとなります。詳細は、iOS Developer Library (http://developer.apple.com/library/ios/navigation/)で入手可能な『Settings Application Schema Reference』のisSecureテキスト・フィールド要素の説明、および「プラットフォームによる表示の差異」を参照してください。
モバイル・アプリケーションをデプロイすると、アプリケーション全体のプリファレンス設定ページがiOSデバイスの設定アプリケーションなど、デバイスのグローバル設定アプリケーションに伝播されます。詳細は、「デプロイメントでのプリファレンスの変換」を参照してください。
アプリケーション機能をモバイル・アプリケーションと別個に配布するには、そのアプリケーション機能を含む機能アプリケーション・アーカイブ(FAR) .jarファイルを、別のモバイル・アプリケーションのライブラリに追加します。
その後、このアプリケーション機能を、アプリケーションのmaf-application.xmlファイル内で参照します。アプリケーション機能において、使用先のアプリケーション用に定義した全般的なプリファレンスだけでなく、特定のユーザー・プリファレンスのセットが必要になる場合は、maf-feature.xmlの概要エディタの「プリファレンス」タブを使用して、該当するプリファレンスを定義できます(図21-19を参照)。「モバイル・アプリケーションのユーザー・プリファレンス・ページの作成」で説明されているように、アプリケーション・レベルのプリファレンスと同じ方法でアプリケーション機能のプリファレンスを構築します。maf-feature.xmlファイルにプリファレンスを定義した後で、「UIコンポーネントの作成と使用方法」で説明されているように、ブール・スイッチ、入力および出力コンポーネントが埋め込まれているMAF AMXページを参照するアプリケーション機能を作成することで、実際のプリファレンス・ページを作成します。
図21-19 アプリケーション機能レベルのプリファレンスの設定

アプリケーション機能レベルのプリファレンス・ページを作成する際は、EL式をMAF AMXコンポーネントに追加します。
入力テキスト・コンポーネントなどのMAF AMXコンポーネントを次の例に示します。
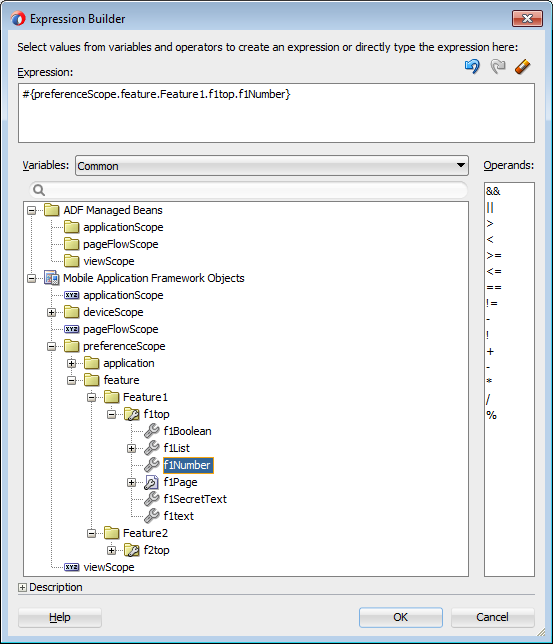
<amx:inputText label="Number" id="it1" inputType="number"
value="#{preferenceScope.feature.Feature1.f1top.f1Number}"/>
この例に示すとおり、EL式では、preferenceScopeオブジェクトを使用して、アプリケーションがアプリケーション機能レベルのプリファレンスにアクセスできるようにします。これらのEL式の書式は次のとおりです。
preferenceScope.feature.feature-id.group-id.property-id
図21-20は、式ビルダーを使用したEL式の作成について説明しています。アプリケーション機能(<adfmf:feature id="Feature1">)のID、プリファレンス・グループ(<adfmf:preferenceGroup id="f1top">)のID、プリファレンス・プロパティ(<adfmf:preferenceNumber id="f1Number">)のIDなど、maf-feature.xml内の様々なコンポーネントに対して構成されるIDによってプリファレンス自体が指定されています。
EL式には、ゼロ個以上のgroup-id要素およびproperty-id要素が含まれる可能性があります。
図21-20 プリファレンスに対するEL式の構築

EL式には次の解決パターンがあります。
JavaScriptレイヤーから、次のJavaScript関数を使用してEL値式を解決します。
adf.mf.el.getValue(expression, success, failed)
adf.mf.el.getValueの解決では、まずJS-ELパーサーとJavaScriptコンテキスト・キャッシュをローカルで使用して式の解決を試みます。式がローカルで解決できない場合は、その式を埋込みJavaレイヤーに評価用として渡し、そこでJava ELパーサーによって解決されます。これは、モデルのgetValueメソッドに対するGenericInvokeRequestを使用して処理されます。
Javaレイヤーで、次の手法を使用してEL値式を解決します。
String val = AdfmfJavaUtilities.evaluateELExpression("#{preferenceScope.feature.f0.vendor}");
setValueメソッドでは、次のように式を解決します。
ValueExpression ve = AdfmfJavaUtilities.getValueExpression("#{preferenceScope.feature.f0.vendor}");
ve.setValue(AdfmfJavaUtilities.getADFELContext(), value);
EL式の評価には、preferenceScopeオブジェクトの検索が含まれます。評価は左から右に行われ、各トークンは別個に解決されます。トークンが解決されると、これは次の(その右側の)トークンの解決に使用されます。
preferenceScopeオブジェクトがない場合は、プリファレンスを公開できません。preferenceScopeオブジェクトの詳細は、「モバイル・アプリケーション・フレームワークのオブジェクト・カテゴリについて」を参照してください。
MAFでは、ネイティブUI (UIView、UIViewControllerなど)に提供されているAPIが統合され、iOSプラットフォームで一定の構成が可能です。
ネイティブUIを初期化すると、ADFSession オブジェクトのインスタンスが利用可能になります。そのgetPreferencesメソッドを使用して、MAFに対し、maf-application.xmlファイルで定義されているアプリケーションで利用可能なプリファレンスのリストを提供するように命令できます。次の例に示すとおり、このメソッドでは、プリファレンスにid、valueおよびlabelを含めることができるプリファレンス・プロパティ・オブジェクトのNSArray*が戻されます。このAPIコールでは、エンド・ユーザーによって特定のプリファレンスの値が提供されたこと、またはプリファレンスのデフォルト値が戻されていることのいずれかを確認します。
//...
-(id) initWithADFSession:(id<ADFSession>) providedSession
{
id me = [self init];
session = providedSession;
//...
// Dump the preferences to the data display
NSArray* prefsArray = [session getPreferences];
NSString* prefs = [prefsArray JSONRepresentation];
self.theData.text = [[NSString alloc ] initWithFormat:
:@"%@\nUser Preferences = --> %@ <--", self.theData.text, prefs];
//...
return me;
}
MAFプリファレンス・ページでは、MAFアプリケーションをデプロイするプラットフォームでネイティブのルック・アンド・フィールが維持されます。
その結果、MAFのプリファレンス・ページの表示はサポートされるプラットフォームで異なります。表21-1は、AndroidとiOSプラットフォーム間の表示の違いを示しています。iOSプラットフォームではプリファレンスがインラインで表示されるため、そのシステムではダイアログ・ページを起動しません。いくつかの例外を除いて、Androidプラットフォームではこれらのコンポーネントがダイアログで表示されます。
表21-1 プラットフォームごとのプリファレンス・コンポーネントの比較
| コンポーネント | iOS | iOSの表示例 | Android | Androidの表示例 |
|---|---|---|---|---|
プリファレンス・グループ(カテゴリ選択) |
iOSでは、その親プリファレンス・グループ内にプリファレンス要素が表示されます。 |
![]() |
Androidでは、その親プリファレンス・グループ内にプリファレンス要素が表示されます。 |
![]() |
ブール型のプリファレンス・リスト |
ブール型のプリファレンスは、onとoffなどのペアの値で表示されます。 |
![]() |
Androidでは、ブール型のプリファレンスをチェック・ボックスで表示します。 |
![]() |
テキストのプリファレンス |
iOSはテキストをインラインで表示します。 |
![]() |
Androidはデフォルト・テキストを入力フィールド内に表示します。 |
![]() |
テキストのプリファレンス(機密入力テキスト) |
iOSプラットフォームでは、ユーザーはテキストをインラインで入力し、各文字はその入力後に黒丸で覆われます。詳細は、「テキストのプリファレンスを定義する場合の処理」を参照してください。 |
![]() |
Androidでは、入力テキスト・ダイアログが起動し、各文字はその入力後に黒丸で覆われます。 |
![]() |
単一のアイテム選択リスト(プリファレンス・リストから) |
iOSプラットフォームでは別のプリファレンス・ページに単一のアイテム選択リストが表示されます。 |
![]() |
Androidでは、ダイアログ内に単一のアイテム選択リストが表示されます。 |
![]() |
プリファレンス・ページ |
iOSでは、プリファレンス・グループから子プリファレンス・ページを起動します。 |
![]() |
Androidでは、プリファレンス・グループから子プリファレンス・ページを起動します。 |
![]() |
iOSおよびAndroidのプラットフォームには設定アプリケーションがありますが、図21-21のプリファレンスで示すように、設定アプリケーションへのアプリケーション・レベルのプリファレンスの統合はiOSプラットフォームのみでサポートされます。
図21-21 iOS設定アプリケーションでのOracleモバイル・プリファレンス

Androidデバイスでは、ユーザーは、アプリケーションが実行されている場合のみ、図21-22のようなアプリケーション固有のプリファレンス・ページにアクセスします。
図21-22 Androidデバイスのプリファレンス・メニュー
