6How the Connector Updates Employee Data in Real Time

How the Connector Updates Employee Data in Real Time

This chapter describes how the connector updates employee data in real time. It includes the following topics:

Overview of How the Connector Updates Employee Data in Real Time

The integration synchronizes employee data in real time from Siebel CRM to Oracle Real-Time Scheduler for service regions that are scheduled in Oracle Real-Time Scheduler. This synchronization occurs in the following situations:

  • A user or a process adds a new employee record in Siebel CRM under a service region which is already synchronized to Oracle Real-Time Scheduler.

  • A user or a process updates an existing employee record in Siebel CRM which is already synchronized to Oracle Real-Time Scheduler.

Siebel Field Service Integration to Oracle Real-Time Scheduler sets up each flow on a single Business Process Execution Language (BPEL) process and uses a switch to identify the flow according to the operation it calls in the Web Service Definition Language (WSDL). For information about setup flows for administrative data for this integration, see Integration Flows That Update Employee Data in Real Time.

This integration uses the AdminDataManagement_EBF project to update employee data in real time.

For more information, see Integration Services

Integration Flows That Update Employee Data in Real Time

This topic describes integration flows that update employee data in real time. It includes the following topics:

For more information, see Hook Points That Update Employee Data.

    Integration Flow That Updates or Inserts an Employee Record

    If Oracle Real-Time Scheduler is optimizing a service region, and if a new employee record is added to the service region, or if an update is made to an existing employee record, then Siebel CRM makes a Web service call to Oracle Fusion Middleware. This middleware creates or updates the employee record in Oracle Real-Time Scheduler.

    The following illustrates the integration flow to update or insert an employee record. This flow uses Simple Object Access Protocol (SOAP) over Hypertext Transfer Protocol (HTTP) for all interactions with Siebel CRM and Oracle Real-Time Scheduler.

    Integration Flow to Update or Insert an Employee Record. This image is described in the surrounding text.

      Explanation of Callouts

      To transfer an employee record, a significant amount of processing occurs in the composite. For brevity, this topic describes an overview of this flow. To transfer an employee record, Siebel Field Service Integration to Oracle Real-Time Scheduler does the following:

      1. Receives input from Siebel CRM.

      2. Determines if the employee record is associated with a valid start and end location:

        • If the address association is present on the employee record, then it continues to Step 3.

        • If a valid start or end location are not present, then it sends a reply that the start address or end address is not valid, and then immediately exits this process. This integration assumes the following:

          • It is sufficient to check if the employee is associated with a start address and end address, and that it is not necessary to examine the address for authenticity.

      3. Determines if the employee time zone is present in the input data, and then does one of the following:

        • If the employee time zone is present, then it uses this time zone value.

        • If the employee time zone is not present, then it uses the time zone from the service region.

        For more information, see How Oracle Real-Time Scheduler Handles the Time Zone.

      4. Determines if the employee schedule ID is present in the input data, and then does one of the following:

        1. If the employee schedule ID is present, then it refers to the cross reference table to verify whether the Schedule has been transferred to Oracle Real-Time Scheduler.

        2. If not, then the integration will call the Siebel inbound web service to get the Schedule details and transfer the Schedule to Oracle Real-Time Scheduler by invoking another composite. An entry will be made in the Cross Reference table for this Schedule ID.

      5. Calls the M1-EmployeeMaintenance Web service method to update the employee in Oracle Real-Time Scheduler.

        If the start date of the scheduling availability of the employee is not present in the request, then the flow sets the employee start date to the current system date before it makes the Web service call to Oracle Real-Time Scheduler.

        The Employee Address to be transferred will be decided based on the Start Shift From and End Shift At fields in the employee record. If the Start Shift From field value is Home, then the integration will transfer the Start Home Address. If the Start Shift From field value is Depot, then the integration will transfer Start Depot Address. Similarly, the End Home Address or End Depot Address values will be transferred based on the End Shift At field value.

      6. Sends the output from the M1-EmployeeMaintenance Web Service to Siebel CRM.

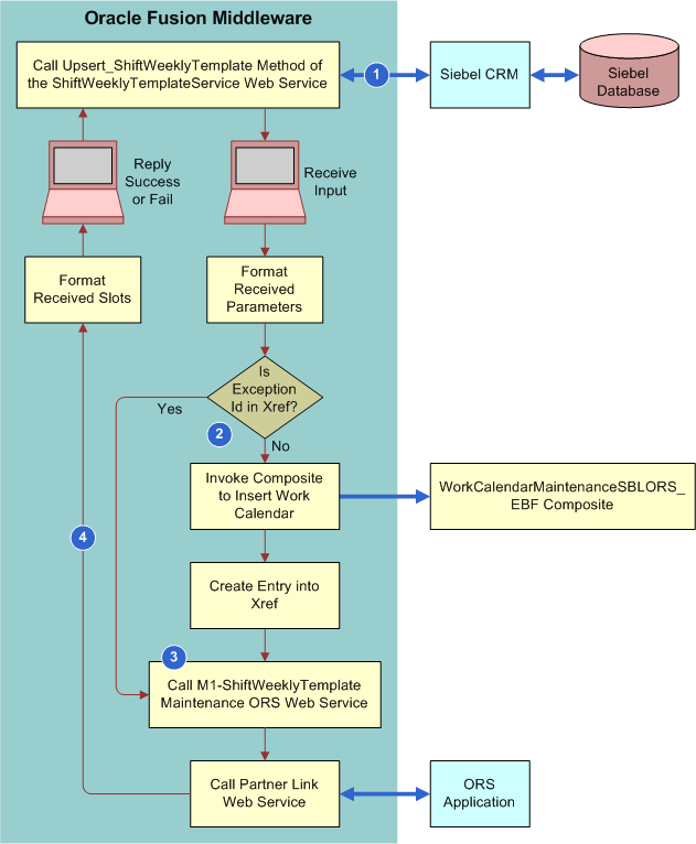
      The following illustrates the integration flow to update or insert a Shift Weekly Template. This flow uses Simple Object Access Protocol (SOAP) over Hypertext Transfer Protocol (HTTP) for all interactions with Siebel CRM and Oracle Real-Time Scheduler.

      Integration Flow That Updates or Inserts a Shift Weekly Template. This workflow is described in the surrounding text.

        Configurations to Determine Source of Leaves and POUs

        Configurations set in ORS employee sync web service determine whether ORS can accept or ignore the transfer of Period of Unavailability (POUs) and Leaves defined in Siebel.

        If accepted, the Period of Unavailability (POUs) and Leaves defined in Siebel are transferred to ORS. If ignored, the POU and Leaves in ORS will not be updated by the sync call.

        In following SBL_ORS_Parameter_Definition.dvm, the default parameter value is set to M1NO. It must be changed to M1YS if Leaves and POUs from Siebel are to be ignored.

        <cell>ORS-Ignore Siebel POU</cell>

        <cell>M1NO</cell>

        • If the value is set as “M1NO” (default value), POU/Leaves set in Siebel will be created in ORS.

        • If the value is set as “M1YS”:

          • ORS will ignore the POU / Leaves data sent by Siebel/Connector and will not update POU/Leaves in ORS.

          • Updates to employee data or employee skills in Siebel will still trigger employee sync calls and will reset corresponding data in ORS.

          • POUs/Leaves will not be added in Siebel. All POUs/Leaves will be created in ORS directly (since ORS will be the master).

          • If a user still creates POUs/Leaves in Siebel (in Employee Exception Hours view), employee sync flow will trigger, however, ORS will ignore the POU / Leaves data. It will update the employee data and employee skills.

          This additional parameter and corresponding behavior is for both Initial Cutover and incremental employee data sync.

          Explanation of Callouts

          1. Receives input from Siebel CRM.

          2. Determines if the Exception Id is present in the input data and then does one of the following:

            • If the Exception Id is present, then it refers to the cross reference table to verify whether the Exception has been transferred to Oracle Real-Time Scheduler.

            • If not, then the integration will call the Siebel Inbound web service to get the Exception Details along with Exception hours and transfer the Exception to Oracle Real-Time Scheduler by invoking another composite. An entry will be made in the Cross Reference table for this Exception Id.

          3. Calls M1-ShiftWeeklyTemplateMaintenance Service to create Shift Weekly Template in Oracle Real-Time Scheduler based on the following logic:

            • For each day, integration will consider the Shift Start time of the record with Shift Start Flag set to Y and consider the Shift End Time of the last record of that same day.

            • Any time gap between the same day records will be considered as Breaks and the Shift Weekly Template will be updated accordingly at Oracle Real-Time Scheduler.

          4. Sends the output from the M1-ShiftWeeklyTemplateMaintenance Web Service to Siebel CRM.

          The following illustrates the integration flow to update or insert a work calendar. This flow uses Simple Object Access Protocol (SOAP) over Hypertext Transfer Protocol (HTTP) for all interactions with Siebel CRM and Oracle Real-Time Scheduler.

          Integration Flow to Update or Insert a Work Calendar. This image is described in the surrounding text.

            Explanation of Callouts

            1. Receives input from Siebel CRM.

            2. Calls M1-WorkCalendarMaintenance Service to create a Work Calendar in Oracle Real-Time Scheduler. This integration supports only Non-working exceptions at the Schedule level. Exception Hours with Working Flag set to Y will not be synchronized to Oracle-Real Time Scheduler.

            3. Sends the output from the M1-WorkCalendarMaintenance Web Service to Siebel CRM.

              How Oracle Real-Time Scheduler Determines Whether or Not to Synchronize a Schedule

              The cross reference stores the Schedule ID of those Schedules which are already transferred to Oracle Real-Time Scheduler.

              When Siebel Field Service Integration to Oracle Real-Time Scheduler transfers an employee record from Siebel CRM to Oracle Real-Time Scheduler, it determines whether the Schedule ID associated with the Employee exists in the cross reference and then does the following:

              • If it finds an entry, then it does not invoke the flow to transfer the Schedule to Oracle Real-Time Scheduler.

              • If it does not find an entry, then it does the following:

                • Calls a Siebel Inbound Web Service by passing the Schedule ID as an input parameter to get the details of that Schedule.

                • Invokes the integration flow with the Schedule details received to transfer the Schedule to Oracle Real-Time Scheduler.

                • Writes an entry into the cross reference that states whether this integration created the schedule in Oracle Real-Time Scheduler.

                How Oracle Real-Time Scheduler Handles the Time Zone

                This integration maps the Standard Abbreviation as well as the Name of the Siebel side Time Zone for the corresponding Time Zone code in the SBL_ORS_TimeZoneMapping.dvm in Oracle Real-Time Scheduler.

                  How Oracle Real-Time Scheduler Associates an Employee Record with a Service Area

                  This integration uses the ORS Default Service Area with Srv regn parameter in the domain value map (DVM). This integration does the following:

                  • If you set this parameter to YES, then this integration associates the transferred employee to a Service Area with the same name as the service region.

                  • If you set this parameter to NO, then this integration does not associate the transferred employee to a Service Area.

                  • If this parameter is not defined, then this integration will associate the employee with the Service Area that is the same as the Service Region defined in the Preferred Service Area.

                    How Oracle Real-Time Scheduler Uniquely Identifies an Employee Record

                    This integration maps the Siebel ROW_ID to the Host External ID in Oracle Real-Time Scheduler to uniquely identify an employee record.

                      How Oracle Real-Time Scheduler Synchronizes Employee Exceptions

                      Employee Exceptions are sent along with the Employee details, but they are handled differently in Oracle Real-Time Scheduler based on their type.

                      • Non-working Exception Without Address. Non-working exceptions without any address associated with it will be considered as Leaves in Oracle Real-Time Scheduler.

                      • Non-working Exceptions With Address. Non-working exceptions with an address associated with it are considered as a Meeting type Period of unavailable in Oracle Real-Time Scheduler.

                      • Working Exception. For Working exceptions (with Working flag set to Y in Siebel CRM), new Shifts will be created for that Crew in Oracle Real-Time Scheduler.

                        How Oracle Real-Time Scheduler Synchronizes Employee Skills

                        Employee Skills are sent along with the Employee details but they are handled differently in Oracle Real-time Scheduler. Skills will be created as Attributes first in Oracle Real-time Scheduler and then will be associated with an Employee or Crew. If no expertise Level is defined in Siebel CRM for a Skill Item, then this integration will use SBL_Expertise_Code_Definition.dvm to look up the value provided for DEFAULT parameter and pass that skill level to Oracle Real-time Scheduler.

                          DVM That Updates or Inserts an Employee Record

                          DVM Description

                          SBL_ORS_Parameter_Definition.dvm

                          This integration uses the following DVM parameters:

                          • ORS-Default Service Area with Srv Regn

                          • ORS-Relative Rank of DEFAULT Expertise

                          SBL_Expertise_Code_Definition.dvm

                          This integration uses this DVM to get the expertise level for corresponding expertise code from Siebel CRM.

                            WSDL That Updates or Inserts an Employee Record

                            This integration uses the Upsert_Employee WSDL operation to update or insert an employee record. For more information, see Integration Services.

                              Web Services That Update Employee Data in Real Time

                              Integration Flow to Update or Insert an Address. This image is described in the surrounding text.

                              This topic describes Siebel Web services that update employee data in real time.

                                Outbound Web Service That Updates Employee Data in Real Time

                                Web Service Name Proxy Business Service Name

                                adminDataMgmtWebService

                                adminDataMgmtWebServiceSoap

                                The Data Type property is Integration Object for all method arguments of the adminDataMgmtWebService Web service that update employee data in real time.

                                Name Integration Object Name Type

                                Upsert_Employee_IN:in

                                EmployeeORS

                                Input

                                Upsert_Employee_OUT:out

                                EmployeeORS

                                Output

                                  Integration Objects That Update Employee Data in Real Time

                                  Integration Object Name Business Object Type

                                  EmployeeORS

                                  Employee

                                  Siebel Business Object

                                  Integration Component Business Component Parent Integration Component

                                  Employee

                                  Employee

                                  Not applicable

                                  Employee Skill

                                  Employee Skill

                                  Employee

                                  Employee Skill Item

                                  Employee Skill Item

                                  Employee Skill

                                  Employee Shift Exception Hour

                                  Employee Shift Exception Hour

                                  Employee