E Moving ODI and SAP Components from Development to Production
In this appendix, system ECC 5.0 is used.
This appendix includes the following sections:
Transport Request (TR)
The ODI SAP Adapter uses different sets of SAP objects, which are bundled in TRs:
-
ODI SAP Adapter product TRs: There are two product TRs, which are available for download and are installed during the ODI SAP Adapter product installation:
-
TR containing SAP objects relevant for development, for example, to allow ODI to retrieve metadata from SAP system.
-
TR containing SAP objects relevant for production, for example, to run and monitor data extraction jobs.
-
-
ODI generated TRs: During development the ODI SAP Adapter generates ABAP programs. These programs can be (automatically) uploaded and will be part of TRs. Depending on users choice there can be one or several TRs containing ABAP programs for data extraction.
This sections describes these TRs and how they can be inspected in SAP.
Note:
Please note the following:
-
TR is released by SAP BASIS team.
-
There is a possibility that TR may automatically move to Production. This happens if Transport Route is configured. In most cases, the Transport Route to Production from Development or QA is not configured, since manually importing the TR is considered better. In case of an automatically configured TR, emphasis should be on correct sequence of TR, since the sequence plays an important role.
-
In a distributed Production environment, the workbench TR should be imported in all of the application servers.
This section includes the following topics:
Viewing the List of TRs
Perform the following steps to view the list of TRs:
See Description of TR Fields for the description of TR fields.
Description of TR Fields
The following list describes the different TR fields.
-
TR Name: EQ5K900562
Note:
EQ5K900562, where EQ5 is the system identification (SID), K is a keyword, and the number is automatically generated from a range by the system, which starts at 900001 and is not to be maintained by the system administrators.
-
TR Description: ODI SAP PRODUCTION OBJECTS
-
Transport Layer Name: SAP
Transport Request (TR) relevant to DEV
The TR with description ODI SAP DEVELOPMENT OBJECTS is relevant to Development. Expanding this will display Package, Function Group, and Message Class that are created under this TR.
Remote Function Call (RFC)
The entire set of generated RFCs are grouped under two SAP packages, based upon their execution environment. The following two SAP packages are created:
-
ZODI_RKM_PCKG: contains all the RFCs required by the development SAP systems.
-
ZODI_LKM_PCKG: contains all the RFCs required only by the production SAP system.
The list of RFCs created into SAP system can be seen by using TCODE SE80.
Perform the following steps to see a list of RFCs created in the SAP system:
-
Open TCODE SE80.
-
Below the option Test Repository, from the first drop-down list, select Package.
-
Type the package name (ZODI_RKM_PCKG/ZODI_LKM_PCKG) and press Enter.
-
Under Object Name segment, expand Function Groups >ZODI_FGR >Function Modules. A list of installed RFCs is displayed.
Adding Mappings Under Same Transport Request
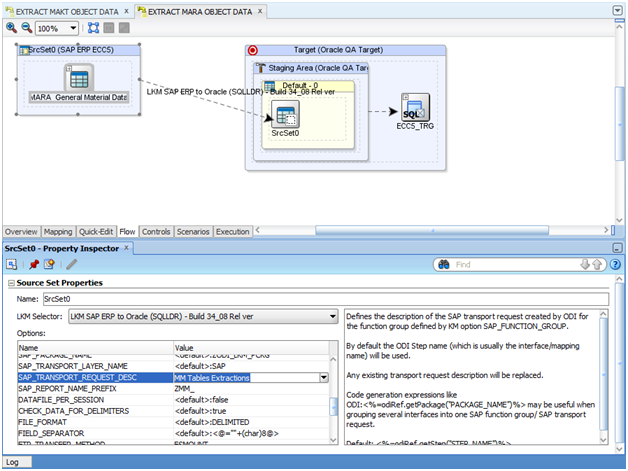
By default the ODI SAP Adapter creates one TR per mapping. In case multiple mappings are used in a scenario, the user may want to move the generated ABAP programs inside SAP as a single unit. This is best achieved by grouping all ABAP programs into a single TR. This section describes how to let ODI group multiple ABAP programs into the same TR.
For background processing ODI combines all ABAP programs having the same SAP_REPORT_NAME_PREFIX into the same TR. The very first mapping executed defines the TR description in SAP via the KM option SAP_TRANSPORT_REQUEST_DESC. See KM Options Descriptions for more details.
Perform the following steps to add interfaces under the same Transport Request:
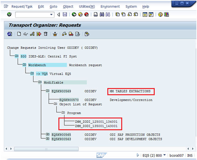
After following the above steps, both the mappings, ZMM_ZODI_125001_134001 and ZMM_ZODI_135001_143001 are added to the same transport request as shown in the image above.
Note:
In the Mapping ZMM_ZODI_135001_143001,
ZMM_: is the SAP_REPORT_NAME_PREFIX.
ZODI_135001_143001: dynamic ABAP program name.
The grouping of the above two ABAP programs is because of same value for SAP_REPORT_NAME_PREFIX KM option.
KM Options Descriptions
This section provides the description of the KM options SAP_REPORT_NAME_PREFIX and SAP_TRANSPORT_REQUEST_ DESCRIPTION.
-
SAP_REPORT_NAME_PREFIX: defines the prefix of all reports to be grouped into a common transport request, and is used in conjunction with
ABAP_PROGRAM_NAME. Only applies ifBACKGROUND=1. The prefix must start with Z. Please contact your SAP administrator for recommended report name prefixes. -
SAP_TRANSPORT_REQUEST_ DESCRIPTION: defines the description of the SAP transport request created by ODI for the function group defined by KM option
SAP_FUNCTION_GROUP. By default, the ODI Step name (which is usually the mapping name) will be used. Any existing transport request description will be replaced. Code generation expressions like ODI:<%=odiRef.getPackage("PACKAGE_NAME")%> may be useful when grouping several interfaces into one SAP function group/ SAP transport request.Default: <%=odiRef.getStep("STEP_NAME")%>
Moving ODI Scenario to production repository (optional)
This task is optional and only required if the scenario is to be executed from a different ODI repository.
Depending on the ODI Repository setup used, the generated ODI scenario must be moved into the production repository. For details on how to do this, refer Exporting Scenarios and Importing Scenarios in Production in Developing Integration Projects with Oracle Data Integrator.
In case the scenario will be executed from a different ODI software installation, ensure that all connectivity requirements have been met. See Connectivity Requirements or Connectivity Requirements, particularly Installing and Configuring JCo or Installing and Configuring JCo.
Releasing ODI SAP Components TR into Production
To release the transport request to production, the transport's request number associated with that production (ZODI_LKM_PCKG) package is required.
If the transports are created after the TR import, perform the steps mentioned in Transports are created after TR import.
If the transports are created using the RKM process, perform the steps mentioned in Transports are created using RKM process.
Transports are created after TR import
If transport requests are created after importing TR into development system and you have followed the instructions in section Creating Transport Request for ODI SAP Production Objects and Creating Transport Request for ODI SAP Development Objects carefully, then perform the following steps.
Releasing the ODI Mapping TR into Production
To release the transport request of the mapping, the transport's request number associated with that mapping is required.
Perform the following steps to find the TR associated with the mapping:
Executing the ODI Scenario
Perform the following steps to execute the ODI Scenario:
- Right-click the scenario MM_TABLE_EXTRACTION_DEMO Version 001.
- Select Execute from the context menu.
- Click OK on the Execution and Information dialogs.
The scenario execution report can be reviewed in Operator, and the same results are seen as those obtained when the package was executed.
It is also possible to review the scenario execution report from the Designer module, by expanding the scenario tree view.













) and search for ODI SAP Production Objects or the description specified in
) button to locate the TR.








