E 開発から本番へのODIおよびSAPコンポーネントの移行
この付録では、システムECC 5.0が使用されます。
この付録の内容は次のとおりです。
送信リクエスト(TR)
ODI SAPアダプタは、TRにバンドルされる様々なSAPオブジェクト・セットを使用します。
-
ODI SAPアダプタ本番TR: 2つの本番TRがあります。これらは、ダウンロードで入手でき、ODI SAPアダプタ本番インストール時にインストールされます。
-
開発に関連するSAPオブジェクトを含むTR。たとえば、ODIはSAPシステムからメタデータを取得できます。
-
本番に関連するSAPオブジェクトを含むTR。たとえば、データ抽出ジョブを実行およびモニターします。
-
-
ODI生成TR: 開発時、ODI SAPアダプタはABAPプログラムを生成します。これらのプログラムは、(自動的に)アップロードされ、TRの一部になります。ユーザーの選択に応じて、データ抽出用のABAPプログラムを含むTRが1つまたは複数ある場合があります。
この項では、これらのTRと、SAPでのこれらの調査について説明します。
注意:
以下の点に注意する必要があります。
-
TRは、SAP BASISチームによって解放されます。
-
TRが自動的に本番に移動する場合があります。これは、送信ルートが構成される場合に生じます。TRは手動でインポートする方が適切とみなされるため、ほとんどの場合、開発またはQAからの本番への送信ルートは構成されません。自動的に構成されるTRの場合、順序が重要な役割を果すため、TRの正しい順序に重点が置かれます。
-
分散本番環境では、ワークベンチTRをすべてのアプリケーション・サーバーにインポートする必要があります。
この項には次のトピックが含まれます:
DEV関連の送信リクエスト(TR)
説明がODI SAP DEVELOPMENT OBJECTSのTRは、開発に関連します。これを開くと、「Package」、「Function Group」、「Message Class」が表示されます。これらは、このTRの下に作成されます。
リモート・ファンクション・コール(RFC)
生成されたRFCのセット全体は、その実行環境に基づき2つのSAPパッケージ下でグループ化されます。次の2つのSAPパッケージが作成されます。
-
ZODI_RKM_PCKG: 開発SAPシステムで必要なすべてのRFCが含まれます。
-
ZODI_LKM_PCKG: 本番SAPシステムのみで必要なすべてのRFCが含まれます。
SAPシステムに作成されるRFCのリストは、TCODE SE80を使用して確認できます。
SAPシステムに作成されるRFCのリストを確認するには、次のステップを実行します。
-
TCODE SE80を開きます。
-
オプション「Test Repository」の下の最初のドロップダウン・リストで、「Package」を選択します。
-
パッケージ名(ZODI_RKM_PCKG/ZODI_LKM_PCKG)を入力し、[Enter]を押します。
-
「Object Name」セグメントの下で、「Function Groups」→「ZODI_FGR」→「Function Modules」を開きます。インストールされているRFCのリストが表示されます。
同じ送信リクエストへのマッピングの追加
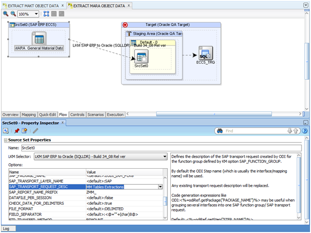
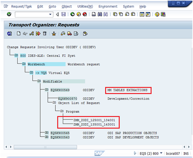
デフォルトでは、ODI SAPアダプタは、マッピングにつき1つのTRを作成します。複数のマッピングがシナリオで使用される場合、ユーザーは、生成されたABAPプログラムをSAP内に単一ユニットとして移動することがあります。これを最適に行うには、すべてのABAPグループを1つのTRにグループ化します。この項では、ODIで複数のABAPプログラムを同じTRにグループ化する方法について説明します。
バックグラウンド処理では、ODIは、SAP_REPORT_NAME_PREFIXが同じすべてのABAPプログラムを同じTRに組み込みます。一番最初に実行されるマッピングにより、KMオプションSAP_TRANSPORT_REQUEST_DESCを介してSAPにTRの説明が定義されます。詳細は、「KMオプションの説明」を参照してください。
同じ送信リクエストの下にインタフェースを追加するには、次のステップを実行します。
前述のステップの実行後、前述の図に示すように、両マッピングZMM_ZODI_125001_134001およびZMM_ZODI_135001_143001が、同じ送信リクエストに追加されます。
注意:
マッピングZMM_ZODI_135001_143001の場合
ZMM_: SAP_REPORT_NAME_PREFIXです。
ZODI_135001_143001: 動的ABAPプログラムの名前です。
前述の2つのABAPプログラムのグループ化は、SAP_REPORT_NAME_PREFIX KMオプションの値が同じために行われます。
KMオプションの説明
この項では、KMオプションSAP_REPORT_NAME_PREFIXおよびSAP_TRANSPORT_REQUEST_ DESCRIPTIONについて説明します。
-
SAP_REPORT_NAME_PREFIX: 共通の送信リクエストにグループ化されるすべてのレポートの接頭辞を定義します。
ABAP_PROGRAM_NAMEと一緒に使用されます。BACKGROUND=1の場合のみ適用されます。接頭辞はZから開始してください。推奨されるレポート名の接頭辞については、SAP管理者に問い合せてください。 -
SAP_TRANSPORT_REQUEST_ DESCRIPTION: KMオプション
SAP_FUNCTION_GROUPで定義される機能グループに対して、ODIで作成されるSAP送信リクエストの説明を定義します。デフォルトでは、ODIステップ名(通常はマッピング名)が使用されます。既存の送信リクエストの説明は置き換えられます。ODI:<%=odiRef.getPackage("PACKAGE_NAME")%>のようなコード生成式は、いくつかのインタフェースを1つのSAP機能グループ/SAP送信リクエストにグループ化する場合に役立つ場合があります。デフォルト: <%=odiRef.getStep("STEP_NAME")%>
ODIシナリオの本番リポジトリへの移動(オプション)
このタスクはオプションで、異なるODIリポジトリからシナリオを実行する場合にのみ必要です。
使用するODIリポジトリ設定によっては、生成したODIシナリオを本番リポジトリに移動する必要があります。これを実行する方法の詳細は、『Oracle Data Integratorでの統合プロジェクトの開発』のシナリオのエクスポートに関する項およびシナリオの本番へのインポートに関する項を参照してください。
異なるODIソフトウェア・インストールからシナリオを実行する場合、すべての接続性要件が満たされていることを確認します。「接続性要件」または「接続性要件」の、特に「JCoのインストールと構成」または「JCoのインストールと構成」を参照してください。
ODI SAPコンポーネントのTRの本番への解放
本番に送信リクエストを解放するには、その本番(ZODI_LKM_PCKG)パッケージに関連付けられている送信のリクエスト番号が必要です。
送信リクエストをTRのインポート後に作成する場合、「TRのインポート後の送信の作成」で説明されているステップを実行します。
RKMプロセスを使用して送信リクエストを作成する場合、「RKMプロセスによる送信の作成」で説明されているステップを実行します。
TRのインポート後の送信の作成
送信リクエストをTRの開発システムへのインポート後に作成し、「ODI SAP本番オブジェクトの送信リクエストの作成」および「ODI SAP開発オブジェクトの送信リクエストの作成」のステップに注意深く従った場合、次のステップを実行します。
ODIマッピングのTRの本番への解放
マッピングの送信リクエストを解放するには、そのマッピングに関連付けられている送信のリクエスト番号が必要です。
マッピングに関連付けられているTRを見つけるには、次のステップを実行します。













)を押して、
)ボタンをクリックして、TRにカーソルを移動します。








