Working with E-Mail Notification Templates (WEMT)

Purpose: Use this menu option to work with the default text to include when you send email notifications:

         first, second, and continue backorder notices

         credit card credit acknowledgments

         “Contact us” requests

         credit card decline notifications

         loyalty membership activations and deactivations

         Oracle Retail Customer Engagement loyalty registration notices

         membership cancellation notifications

         order confirmations

         purchase orders

         return confirmations

         shipment confirmations

         soldout notifications

         stored value card notifications

         quote confirmations

         order cancellation confirmations

         order line cancellation confirmations

         cancellation attempt failure notices

         store pickup notifications

The system automatically creates templates for each of the above at the company level, but the templates are blank until you specify the text for each email.

General email setup: See Email Generation Setup for more information on how to configure Order Management System for email generation.

Email formats: Most of the system-generated emails are in HTML format; however, the purchase order and loyalty activation/deactivate notices are in simple text. See HTML Format Notification Samples and Contents and Simple Format Notification Sample for examples.

Outbound email API: You can specify generation of a generic outbound XML message, rather than an actual email, for all notifications except the loyalty activation/deactivation and purchase orders. The customer service emails use the simple text format, and the purchase order form is attached to a plain-text email.

The XML message includes additional information that is not included in the standard email notice. You might choose to generate the XML message so that you can use the information to produce a reformatted HTML email that includes promotional content. See Outbound Email API for an overview.

In this topic:

         Summary of Customer Correspondence

         When Does the System Generate an Email Notification?

         Order Confirmation Emails

         Shipment and Return Confirmation Emails

         Stored Value Card Notification Emails

         Quote Confirmation Emails

         Membership Cancellations

         Purchase Order Emails

         Store Pickup Notifications

         Oracle Retail Customer Engagement Loyalty Registration Notifications

         Other Email Notifications

         Determining the Opt-in/out Setting

         Additional Information about Email Notifications

         HTML Format Notification Samples and Contents

         Order Confirmation Email Sample and Contents

         Backorder Notification Email Sample and Contents

         Credit Card Credit Acknowledgement Email Sample and Contents

         Return Confirmation Email Sample and Contents

         Shipment Confirmation Email Sample and Contents

         Credit Card Credit Acknowledgement Email Sample and Contents

         Soldout Notification Email Sample and Contents

         Stored Value Card Notification Sample and Contents

         “Contact Us” Notification Sample and Contents

         Credit Card Decline Notification Sample and Contents

         Quote Confirmation Email Sample and Contents

         Membership Cancellation Notification Sample and Contents

         Cancellation Request Failure Email Sample and Contents

         Order Cancellation Confirmation Email Sample and Contents

         Order Line Cancellation Confirmation Email Sample and Contents

         Store Pickup Notification Sample and Contents

         Oracle Retail Customer Engagement Loyalty Registration Notification Sample and Contents

         Simple Format Notification Sample

         Work with E-Mail Template Screen

         Change E-Mail Template Screen

For more information: See:

         Setup overview: Email Generation Setup provides an overview on setup, a listing of related system control values, and troubleshooting information.

         Which text template? Email Text Templates describes the hierarchy that controls which text template to use for notifications.

         Which “from” email address? “From” Email Address" describes the hierarchy that controls how to determine the “from” email address to use for emails.

         Actual email or CWEmailOut? HTML Email or Outbound Email XML Message? describes the hierarchy that controls whether to generate an actual email or the Outbound Email XML Message (CWEmailOut).

         Controlling individual notification types by order type: Generate Notifications? describes how to control the generation of different types of notifications for an order type.

         Settings and overrides by order type: Establishing Order Types (WOTY) describes setup options by order type.

         Settings and overrides by entity or entity/order type: Working with Entities (WENT) describes setup options by entity and entity/order type.

         Outbound email API: Outbound Email API describes the CWEmailOut message generation and contents, and includes a sample of each notification type.

         Testing email generation: Testing Email Generation (UEML)

Summary of Customer Correspondence

The table below provides a summary of the customer correspondence generated by the system. See Work with E-Mail Template Screen for a listing of the information included in each type of generated email notice.

Generated Output

Generated Through:

Subject Line

Contents

Backorder 1st, 2nd, or Continue Notice

email (HTML format), XML, or printed

Generate Backorder Notices (GBOC)

Backorder - order#:99999999

See Backorder Notification Email Sample and Contents.

“Contact us” notice

email (HTML format) or XML

Selecting the Send Contact Us Email option at the Display More Options Screen in order entry, inquiry, or maintenance. This option is available only if:

         there is an email address for the customer, and

         the customer’s opt-in/opt-out setting is O1 (email is preferred communication) or O2 (send order-related email only), and

         the Contact Us Email Program (K54) system control value specifies an email program.

Note:  You can generate this email regardless of the setting of the Email notification flag for the order type.

Contact Us - Order#:99999999

See “Contact Us” Notification Sample and Contents.

Credit Card Credit Acknowledgement

email (HTML format) XML, or printed

Processing Refunds (MREF) and Processing Refunds by Order Number (MRFO)

 

Credit Ack. - Order #99999999

See Credit Card Credit Acknowledgement Email Sample and Contents.

Credit Card Decline Notice

email (HTML format) or XML

Streamlined Pick Slip Generation (WSPS)

Credit Card Decline - Order #99999999

See Credit Card Decline Notification Sample and Contents.

Loyalty Activate Notice and Loyalty Deactivate Notice

email only

BILL_ASYNC and ORDR_ASYNC processes in Using the ASYNC Jobs (MBJC)

Loyalty Activation or Loyalty Deactivation

Note:  The word “Loyalty” is replaced with the value in the Alternate Customer Number Label Description (H95) system control value, if any.

         sold-to customer name

         sold-to customer number

         loyalty program description

         loyalty program membership ID

Oracle Retail Customer Engagement Loyalty Registration Notification

email (HTML format) or XML

Registering a Customer in the Customer Engagement Loyalty Program

Loyalty Registration Notification

See Oracle Retail Customer Engagement Loyalty Registration Notification Sample and Contents.

Maintenance Failure

email (HTML format) or XML

E-Commerce Cancel Process

Cancellation Request Failure - Order #999999

See Cancellation Request Failure Email Sample and Contents.

Membership Cancellation

email (HTML format) or XML

cancelling a customer membership through the Working with Customer Memberships (WWCM)

Membership Cancellation

See Membership Cancellation Notification Sample and Contents.

Quote Confirmation

email (HTML format) or XML

Select the Email Quote option on the Print/Email Quote Window

Quote Confirmation - Quote # 99999999

See Quote Confirmation Email Sample and Contents.

Order Cancellation Confirmation

email (HTML format) or XML

ORDR_ASYNC process in Using the ASYNC Jobs (MBJC)

Order Cancellation - Order# 99999999

See Order Cancellation Confirmation Email Sample and Contents.

Order Confirmation

email (HTML format) or XML

         accepting an order in interactive Order Entry.

         processing an order through the order API, including orders in error if the Suppress Order Confirmations for Orders in Error (K09) system control value is unselected.

         accepting and processing a corrected order batch, if an order confirmation has not previously been generated for the order ship to.

         the ORDR_ASYNC job if an order confirmation has not previously been generated for the order ship to.

Order Confirmation - Order# 99999999

See Order Confirmation Email Sample and Contents.

Order Line Cancellation Confirmation

email (HTML format) or XML

ORDR_ASYNC process in Using the ASYNC Jobs (MBJC)

Order Line Cancellation - Order# 99999999

See Order Line Cancellation Confirmation Email Sample and Contents.

Return Confirmation

email (HTML format) or XML

         billing if the Send Shipment Confirmation from Billing (L98) system control value is selected

         Sending Internet Order Ship Confirmation (ESCF)ECSHCNF periodic function

Return Conf. - Order #99999999

See Return Confirmation Email Sample and Contents.

Shipment Confirmation

email (HTML format) or XML

         billing if the Send Shipment Confirmation from Billing (L98) system control value is selected

         Sending Internet Order Ship Confirmation (ESCF)ECSHCNF periodic function

Ship Conf. - Order #99999999

See Shipment Confirmation Email Sample and Contents.

Soldout Notification

email (HTML format) XML, or printed

Generating Soldout Notifications (MSON)

Soldout - Order #99999999

See Soldout Notification Email Sample and Contents.

Store Pickup Notification

Note:  Order Broker’s Store Connect module does not use this notification email; instead, you can use Order Broker to generate a notification to the customer.

email (HTML format) or XML

Email Request Message (CWEmailRequest)

Order Ready for Pickup - Order# 99999999

See Store Pickup Notification Sample and Contents.

Stored Value Card Notification

email (HTML format) or XML

SVC_OUT process in Working with Integration Layer Processes (IJCT)

Stored Value Card Notification

See Stored Value Card Notification Sample and Contents.

Gift Acknowledgement

printed only

Pick slip generation or billing, depending on the setting of the Automatic Generation of Gift Acknowledgement (B92) system control value

N/A

See Gift Acknowledgement.

 

Pick Slips

printed only

Streamlined Pick Slip Generation (WSPS)

N/A

See Pick Slip.

Drop Ship Pick Slips

printed only

Selecting Vendors for Drop Ship Processing (MDSP)

N/A

See Drop Ship Pick Slip/Invoice.

Refund Checks

printed only

Processing Refunds (MREF)

N/A

See Refund Check

When Does the System Generate an Email Notification?

         Order Confirmation Emails

         Shipment and Return Confirmation Emails

         Stored Value Card Notification Emails

         Quote Confirmation Emails

         Purchase Order Emails

         Oracle Retail Customer Engagement Loyalty Registration Notifications

         Other Email Notifications

Order Confirmation Emails

An order is eligible for an order confirmation email or Outbound Email XML Message (CWEmailOut) if:

         the order is not a quote, and

         the Email notification flag for the order type is selected, and,

         the Send email flag for the Order Confirmation is selected for the order type at the Order Type Email Selection Screen, and

         the customer’s Opt-in/out setting (see Determining the Opt-in/out Setting) is O1 or O2, and

         the customer has an Email address; and,

         the order includes one or more lines with a positive quantity, and

         the order includes lines other than a soldout item, or the Exclude S/O on order confirmation is unselected, and

         the E-Mail Order Confirmations for All Orders (H51) is selected, or

         the order type matches the E-Commerce Order Type (G42).

Note:

         If you delete the email address and the Suppress Email Address Search (J09) system control value is selected, the system does not generate order-related emails for the order. See that system control value for more information.

         The system does not confirm that the customer’s email address is a valid, existing address.

         The XML only? flag for the Order Confirmation template used (at either the entity or company level) controls whether you generate an actual email notification or the Outbound Email XML Message (CWEmailOut).

         To generate an actual email (rather than the Outbound Email XML Message (CWEmailOut)), you need to have the Order Acknowledgement Program (G50) system control value set to OrdConf or to the name of your unique HTML-based email program. To generate the Outbound Email XML Message (CWEmailOut), you have to set the system control value to any value, but it cannot be blank.

         If the Suppress Order Confirmations for Orders in Error (K09) system control value is unselected and there are any errors on the order, the generated email might not be formatted correctly. For example, if there is not sufficient valid information for the shipping address on the order, this name and address are omitted from the generated email.

         If the order includes multiple shipping addresses, the system generates a separate confirmation for each ship-to.

For more information: See Email Setup within Order Management System for more information on the hierarchies that control the email text template and “from” email address for the order confirmation email, and that determine whether to generate the Outbound Email XML Message (CWEmailOut) or an actual email.

 

SO1009a.png

 

Generated when? The order confirmation email or Outbound Email XML Message (CWEmailOut) is generated automatically when the order is created, either through interactive order entry or the order API (order API orders); however, if an order created through the order API is in error and the Suppress Order Confirmations for Orders in Error (K09) system control value is selected, the order confirmation is not generated until you correct any errors and accept and process the corrected order batch.

If you enter the order through interactive order entry, the confirmation is not generated while the order is still suspended in a batch. Once you accept the order, the system generates the confirmation.

For more information: See the Order Confirmation Email Sample and Contents.

Shipment and Return Confirmation Emails

The system generates a shipment or return confirmation email or Outbound Email XML Message (CWEmailOut) only if:

         the Email notification flag for the order type is selected, and,

         the Send email flag for the notification type is selected at the Order Type Email Selection Screen, and

         the customer’s Opt-in/out setting (see Determining the Opt-in/out Setting) is O1 or O2, and,

         the customer has an Email address, and,

         the E-Mail Shipment Confirmations for All Orders (H52) system control value is selected, or,

         the order type matches the E-Commerce Order Type (G42), or

         the Internet order field in the Order Header table is set to I

         for return confirmations, the return disposition code for the return does not match the return disposition code defined in the Return Disposition Code to Exclude in ORCE Sales Feed (M22) system control value and the Suppress refund field in the Order Payment Method table is N or blank.

Note:

         If you delete the email address and the Suppress Email Address Search (J09) system control value is selected, the system does not generate order-related emails for the order. See that system control value for more information.

         The system does not confirm that the customer’s email address is a valid, existing address.

         The XML only? flag for the Shipment or Return Confirmation template used (at either the entity or company level) controls whether you generate an actual email notification or the Outbound Email XML Message (CWEmailOut).

         To generate an actual shipment confirmation email (rather than the Outbound Email XML Message (CWEmailOut)), you need to have the Shipment Confirmation Program (G51) system control value set to ShpConf or to the name of your unique HTML-based email program.

         Similarly, to generate an actual return confirmation email, you need to set the Return Confirmation E-Mail Program (H53) system control value to RtnConf or to the name of your unique HTML-based email program.

         To generate the Outbound Email XML Message (CWEmailOut), you have to set the system control value to any value, but it cannot be blank.

         There is a separate shipment confirmation email for each invoice for the order billed on a given date.

SO1009b.png

 

You can generate shipment and return confirmation emails or the Outbound Email XML Message (CWEmailOut) through:

         billing if the Send Shipment Confirmation from Billing (L98) system control value is selected

         Sending Internet Order Ship Confirmation (ESCF)

         the ECSHCNF periodic function; see Working with Periodic Functions (WPER)

If you do not consolidate invoices, the system keeps track of the shipment and return confirmation emails that it has generated by invoice number and date so that you can stop and restart email generation for a single date without risk of generating a duplicate email to a customer. See Stopping and Restarting Shipment and Return Confirmation Emails for an overview and more background.

For more information: See the Shipment Confirmation Email Sample and Contents and Return Confirmation Email Sample and Contents.

Stored Value Card Notification Emails

The system generates a stored value card notification or outbound XML message when the SVC_OUT job processes an approved stored value card activation request if:

         The SVC type field for the stored value card item is E or V.

         An email address is defined for the stored value card recipient. The system uses the Stored Value Card Email Hierarchy to determine the email address to send a Stored Value Card Notification email to the stored value card recipient.

         The Stored Value Card Email Notification Program (I30) system control value specifies a program name. The base program is SVCNOTF.

The system does not look at the Email notification setting for the order type to determine whether to generate an email.

Note:

         The system generates this email notification regardless of the setting of the Suppress Email Address Search (J09) system control value.

         The XML only flag for the Stored Value Card notification template used (at either the entity or company level) controls whether you generate an actual email notification or the Outbound Email XML Message (CWEmailOut).

         To generate an actual stored value card confirmation email (rather than the Outbound Email XML Message (CWEmailOut)), you need to have the Stored Value Card Email Notification Program (I30) system control value set to SVCNOTF or to the name of your unique HTML-based email program. To generate the Outbound Email XML Message (CWEmailOut), you have to set the system control value to any value, but it cannot be blank.

Important:                               The outbound XML version specified for the EMAIL_OUT process in Working with Integration Layer Processes (IJCT) must be set to at least 4.0 in order to generate email or XML stored value card notifications.

For more information: See Stored Value Card Notification Email for more details.

Quote Confirmation Emails

A pre-order quote is eligible for a quote confirmation email or Outbound Email XML Message (CWEmailOut) if:

         the Status of the order is Quote.

         the customer or order has an Email address; and,

         the Quote Confirmation Email Program (K74) system control value contains a valid email program. The base email program for quote confirmations is QUOCONF.

In addition, for quotes entered through the order API:

         the quote passes web order validation, and

         the Quote field and Email notification field for the order type are selected, and,

         the customer’s Opt-in/out setting (see Determining the Opt-in/out Setting) is O1 or O2 

For quotes entered through interactive order entry, the system does not look at the Email notification setting for the order type or at the customer’s Opt in/out setting to determine whether to generate the Quote confirmation.

Note:

         The system does not confirm that the customer’s email address is a valid, existing address.

         The XML only? flag for the Quote Confirmation template used (at either the entity or company level) controls whether you generate an actual email notification or the Outbound Email XML Message (CWEmailOut).

         To generate an actual email (rather than the Outbound Email XML Message (CWEmailOut)), you need to have the Quote Confirmation Email Program (K74) system control value set to QUOCONF or to the name of your unique HTML-based email program. To generate the Outbound Email XML Message (CWEmailOut), you have to set the system control value to any value, but it cannot be blank.

Generated when? The quote confirmation email or Outbound Email XML Message (CWEmailOut) is generated when you select the Email Quote option on the Print/Email Quote Window.

The system does not look at the Email notification setting for the order type to determine whether to generate a quote confirmation.

For more information: See the Quote Confirmation Email Sample and Contents.

Membership Cancellations

Generated when? If the Membership Cancellation Email Program (K77) system control value specifies a valid program name, the system generates membership cancellation emails when you cancel a customer membership through Working with Customer Memberships (WWCM). These emails are not generated when you cancel the membership item through order maintenance.

Which entity? The membership’s Default source indicates the entity associated with the customer membership for the purposes of determining the email template text.

Loyalty memberships: Email confirmations are also generated for loyalty memberships if you cancel them rather than deactivating them or having the system deactivate them automatically due to order cancellations or returns. Since loyalty memberships are not associated with a specific order or source code, they cannot use an entity-level template, and instead they always use the template set up through the Work with E-Mail Template Screen. Also, since loyalty memberships do not actually generate orders, both the sold-to and ship-to customer indicated in the email identify the customer possessing the loyalty membership.

Customer note: The system writes a customer note, such as Memship Cancel Conf to eroosevelt@commercialware.com, when it generates the membership cancellation email or XML message. The user ID associated with the customer note indicates the person who canceled the membership. The note is written even if the email might not actually be deliverable to the customer (for example, if there is a problem with the customer’s email address). Also, the note is written for the sold-to customer, even if the notification email was sent to a recipient.

Determining the email address: The email is sent to the email address of the customer ultimately receiving the membership orders, such as the recipient customer or a permanent ship-to address, provided there is a valid email address for that address and the opt-in/out setting is O1 or O2. If there is no alternate shipping address, the email is sent to the customer purchasing the membership. If the customer’s opt-in/out setting is O1 or O2 but there is no email address specified, the system writes a message to the APP.log, indicating that the email address is unresolved. See Logs for more information.

The system does look at the Email notification setting for the order type originating the membership, or assigned to generated orders, to determine whether to generate an email.

For more information: See the Membership Cancellation Notification Sample and Contents.

Purchase Order Emails

Generated when? Emailing the purchase order instead of printing it is available when:

         the Email Purchase Order (K80) system control value is selected, and

         the vendor’s Email P/O flag is selected, and

         the vendor has a valid Email address.

Which menu options support emailing the purchase order? If the above conditions are true, you can email purchase orders through the Print PO Selection Screen screen in Printing Purchase Orders (MPRP), and through the Print P/O Window in purchase order maintenance and inquiry.

Note:             You cannot email purchase orders through Selecting Vendors for Drop Ship Processing (MDSP).

Separate emails: The system always generates a separate email for each purchase order, even if you select a range of date or purchase orders through Printing Purchase Orders (MPRP).

Which print program is used? In most cases, the .PDF attached to the email is generated with the PO Print Program (C64); however, if you are using Printing Purchase Orders (MPRP) and print by purchase order number sequence, the PO Print Program for PO Print in PO Sequence (C76) is used.

Email template: The text in the email is derived from the Purchase Order template set up through the Change E-Mail Template Screen in Working with E-Mail Notification Templates (WEMT). Things to note about the Purchase Order template:

         Unlike other email templates, this template is not available at the entity level, since the purchase order is not related to a specific entity.

         The generated email is plain text, with the purchase included as a .PDF attachment. The XML only flag is not available for this template, and you cannot generate the Outbound Email XML Message (CWEmailOut).

         Because the Purchase Order email does not include any details, you would not normally enter the Text to print below items. If you do so, this text appears several lines below the Text to print above items in the generated email.

         The “from” email address is derived from the company (see Working with Companies (WCMP). If no email address specified for the company, the “from” email address is from the from.email specified through Email Properties.

         The subject of the email is Purchase Order - PO # 1234567, where 1234567 is the purchase order number.

Store Pickup Notifications

The store pickup notification email indicates that a customer’s order is ready for pickup at the selected store. The system generates the store pickup notification when it receives the CWEmailRequest message for an external system, where the order has been assigned, provided that:

         the Email notification field for the order type is selected, and

         the Opt-in/out setting (see Determining the Opt-in/out Setting) for the email address on the order is O1 or O2, and

         there is a valid email generation program specified for the Store Pickup Confirmation Email Program (L48) system control value.

For more information: See:

         Store Pickup Orders for an overview on store pickup orders

         the Store Pickup Confirmation Email Program (L48) and the Email Request Message (CWEmailRequest) for information on when the system generates the notification

         Store Pickup Notification Sample and Contents for a sample email

Note:             Order Broker’s Store Connect module does not use this notification email; instead, you can use Order Broker to generate a notification to the customer.

Oracle Retail Customer Engagement Loyalty Registration Notifications

The Oracle Retail Customer Engagement loyalty registration notification email indicates that a customer has successfully registered in the Oracle Retail Customer Engagement Loyalty program. The system generates the Oracle Retail Customer Engagement loyalty registration notification when a loyalty card is assigned to a customer while Registering a Customer in the Customer Engagement Loyalty Programr, provided that:

         the Opt-in/out setting (see Determining the Opt-in/out Setting) for the email address is O1 or O2, and

         the Oracle Retail Customer Engagement Card Inquiry Response returned from Oracle Retail Customer Engagement contains a loyalty card number, and

         there is a valid email generation program specified for the ORCE Loyalty Registration Notification Email Program (M10) system control value.

For more information: See:

         Customer Engagement Loyalty Integration for an overview on Loyalty processing, including setup.

         the ORCE Loyalty Registration Notification Email Program (M10) and the Email Request Message (CWEmailRequest) for information on when the system generates the notification.

         Oracle Retail Customer Engagement Loyalty Registration Notification Sample and Contents for a sample email.

For more information:

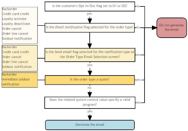
Other Email Notifications

Backorder, soldout, cancellations, loyalty membership activation or deactivation, credit card credit notifications, “contact us” emails, credit card decline emails, maintenance failure, and order or order line cancellation confirmation emails: The system generates an email, rather than including the notice in a document (if applicable), only when:

         the Email notification field for the order type is selected, and

         if the notification type is listed at the Order Type Email Selection Screen, the Send email flag is selected, and

         the Opt-in/out setting (see Determining the Opt-in/out Setting) for the email address on the order is O1 or O2, and

         there is a valid email generation program specified for the related system control value.

Generation of other notification emails: The rules on generating other emails besides the types called out separately above are illustrated below.

SO1009c.png

Affected by settings at the order type? The settings at the order type include the Email notification flag and the Send email flag available for selected notifications for that order type. Order type settings control the generation of backorder notices, credit card credit acknowledgements, order or order line cancellation confirmations, and loyalty activation and deactivation notices. Also, the settings control the generation of quote confirmations for orders received through the order API as well as order confirmations and shipment and return confirmations, as described above.

Not affected by settings at the order type: The settings at the order type do not control the generation of membership cancellations, stored value card notifications, “contact us” emails, maintenance failure notifications, or credit card decline notifications.

Note:

         If you delete the email address and the Suppress Email Address Search (J09) system control value is selected, the system does not generate order-related emails for the order. See that system control value for more information.

         The system does not confirm that the customer’s email address is valid.

         The customer API does not generate notification emails when it activates or deactivates a loyalty membership; these emails are generated only as a result of order activity. See Generic Customer API and Loyalty Memberships for more information.

         The XML only? flag for the template used controls whether you generate an actual email notification or the Outbound Email XML Message (CWEmailOut). See Email Setup within Order Management System for more information on how the system determines the setting of the XML only? flag.

         This Email notification flag for the order type does not control email generation for “contact us” emails, loyalty activation or deactivation notices, maintenance failure notices, or credit card decline notices.

         Quotes are not subject to most of the notification types described above; however, the system does generate the soldout notification for a quote if you use Process Auto Soldouts to sell out the item and the quote is otherwise eligible for emails based on the criteria that apply to other order types.

Backorder, soldout, “contact us,” credit card credit, and credit card decline notifications: 

         To generate an actual notification email (rather than the Outbound Email XML Message (CWEmailOut)), you need to have set the related system control values correctly:

         the Backorder Notification E-Mail Program (G95) system control value set to BONOTF or to the name of your unique HTML-based email program.

         the Soldout Notification E-Mail Program (G96) must be set to SONOTF or to the name of your unique HTML-based email program.

         the Credit Card Credit Acknowledgement E-Mail Program (H08) must be set to CCCNOTF or to the name of your unique HTML-based email program.

         the Credit Card Decline Email Program (K53) must be set to CDECLNOTF or to the name of your unique HTML-based email program.

         the Contact Us Email Program (K54) must be set to CTUSNOTF or to the name of your unique HTML-based email program. This email is generated on demand, and not produced automatically by the system. See Summary of Customer Correspondence for more information on when the option to generate the “Contact Us” email is available.

         the Order Cancellation Email Program (K78) must be set to ORDCANNOTF or to the name of your unique HTML-based email program.

         the Order Line Cancellation Email Program (K79) must be set to ORDLCANOFTF or to the name of your unique HTML-based email program.

         for both the order and order line cancellation emails, the cancel reason code used must not match the Cancel Reason Code to Suppress Email (L08).

         To generate the Outbound Email XML Message (CWEmailOut), you have to set the related system control value to any value, but it cannot be blank.

Determining the Opt-in/out Setting

The system uses the following hierarchy to determine the opt-in/out setting to use when generating emails:

1.      Check the Customer Sold To Email Address table for an email address that matches the email address on the order. If there is a match, use that Opt in/Opt out setting; otherwise,

2.      Use the customer’s Opt in/Opt out setting.

Additional Information about Email Notifications

Related system control values: See System Control Values Related to Email Generation for a listing.

Template text hierarchy: See Email Text Templates for information on how the system determines which text template to use. The XML only? setting applied is usually the one from the text template used; see HTML Email or Outbound Email XML Message? for information.

Order history message: The system writes an Order Transaction History message when it generates an email or the Outbound Email XML Message (CWEmailOut). You can review these messages at the Display Order History Screen.

Save in email repository? The Write Outbound Email to Email Repository (H99) system control value controls whether header information on email notifications or the Outbound Email XML Message (CWEmailOut) are stored in correspondence history. If the system control value is selected, the system records the correspondence history regardless of whether you generate an actual email or the Outbound Email XML Message (CWEmailOut). See this system control value for more information on identifying and reviewing outbound emails for a customer.

Note:             The system does not retain the body of outbound emails in correspondence history, only the header information, such as the date, subject, and “to” email address.

Selection hierarchy for the “From” email address: See “From” Email Address for information.

HTML Format Notification Samples and Contents

The system generates HTML format emails for the notification types described below if the XML only? flag for the template is unselected. If the flag is selected, the system generates the Outbound Email XML Message (CWEmailOut) instead.

The contents of each of the HTML emails are derived from the Outbound Email XML Message (CWEmailOut). The EMAIL_OUT process must be set to generate the most recent version of the outbound message in order to generate all of these email notifications correctly.

All other email notification types besides these notification types use the simple format described below under Simple Format Notification Sample.

Sample HTML messages:

         Order Confirmation Email Sample and Contents

         Shipment Confirmation Email Sample and Contents

         Return Confirmation Email Sample and Contents

         Backorder Notification Email Sample and Contents

         Credit Card Credit Acknowledgement Email Sample and Contents

         Soldout Notification Email Sample and Contents

         Stored Value Card Notification Sample and Contents

         “Contact Us” Notification Sample and Contents

         Credit Card Decline Notification Sample and Contents

         Quote Confirmation Email Sample and Contents

         Cancellation Request Failure Email Sample and Contents

         Order Cancellation Confirmation Email Sample and Contents

         Order Line Cancellation Confirmation Email Sample and Contents

         Oracle Retail Customer Engagement Loyalty Registration Notification Sample and Contents

Order Confirmation Email Sample and Contents

See Order Confirmation Emails for a discussion on how to generate this email.

order_confirmation_sample.png

Contents: The contents of the order confirmation email are derived from the Outbound Email XML Message (CWEmailOut) as follows:

Preliminary Information:

         greeting: The word Dear followed by the:

         sold_to_fname, if any; otherwise,

         sold_to_company, if any; otherwise,

         Valued customer

Note:             Each of the above is in lower case, with just the first letter of the first word capitalized.

         text: before_line_msg. The email includes a line break (<br>) between each line entered at the Change E-Mail Template Screen.

Order Summary:

         Order #: order_nbr and order_ship_to, separated by a hyphen

         Order Date: order_date

         for each item/SKU ordered:

         Item/SKU: odt_item and odt_SKU, if any, separated by a slash; however, this is the odt_alias_item if the customer ordered by alias, regardless of the setting of the Display Item Alias (D56) system control value

         Quantity: odt_qty

         Price: odt_price

         Extended Price: odt_extended_price

         Status: odt_availability_msg; indicates whether the item is: In stock; Backordered (including order lines that are not reserved because they have future arrival dates); a brokered backorder being fulfilled through the Order Broker Integration (Store Ship); a drop ship (includes an Exp Date); flagged for pickup at a designated store location through the Order Broker Integration (Store Pickup); or sold out (No longer available). The Status Message for E-Commerce Partial Reserved Lines (G52) system control value controls whether to list partially reserved lines as Backordered or Reserved, or to include details (for example, 7 reserved, 3 B/O).

Note:             If the background jobs are not running and the order ships before the order confirmation email is generated, the status of the shipped order lines is indicated as In stock.

 

         Expected Date: odt_expected_ship_date; included only if the item is backordered or drop ship

         item description: odt_item_desc

         SKU description: odt_SKU_desc, if any (included only if the item has SKU’s)

         custom special handling: osf_label and osf_input, if any (included only if item is assigned custom special handling) All custom special handling is included, even handling whose Suppress S/H window flag is set to Suppress. The system includes the osf_label even when the osf_input is blank. Note: The order confirmation does not include line level special handling charges since these charges are included at the order level.

         totals:

         Merchandise: ost_merch

         Shipping and Handling: ost_freight, ost_addl_freight, ost_hand, and ost_addl_charge

         Tax: ost_tax

         Total: ost_total_amt

Purchasing Information:

         Ship To: ship_to_company, ship_to_fname, ship_to_minitial, ship_to_lname, ship_to_addr1, ship_to_addr2, ship_to_addr3, ship_to_addr4, ship_to_apt, ship_to_city, ship_to_state, ship_to_postal, ship_to_country

         Sold To: sold_to_company, sold_to_fname, sold_to_minitial, sold_to_lname, sold_to_addr1, sold_to_addr2, sold_to_addr3, sold_to_addr4, sold_to_apt, sold_to_city, sold_to_state, sold_to_postal, sold_to_countryCustomer #: sold_to_nbr

Closing: after_line_msg. The email includes a line break (<br>) between each line entered at the Change E-Mail Template Screen.

Note:             If the Suppress Order Confirmations for Orders in Error (K09) system control value is unselected and there are any errors on the order, the generated email might not be formatted correctly. For example, if there is not sufficient valid information for the shipping address on the order, this name and address are omitted from the generated email.

Shipment Confirmation Email Sample and Contents

See Shipment and Return Confirmation Emails for information on how to generate this email.

shipment_confirmation_sample.png

Contents: The contents of the shipment confirmation email are derived from the Outbound Email XML Message (CWEmailOut) as follows:

Preliminary Information:

         greeting: The word Dear followed by the:

         sold_to_fname, if any; otherwise,

         sold_to_company, if any; otherwise,

         Valued customer

Note:             Each of the above is in lower case, with just the first letter of the first word capitalized.

         text: before_line_msg. The email includes a line break (<br>) between each line entered at the Change E-Mail Template Screen.

Shipment Summary:

         Order #: order_nbr and order_ship_to, separated by a hyphen

         Order Date: order_date

         Date Shipped: ist_ship_date

         Amount Charged: ist_ship_total_amt

         Items included in this shipment:

         Item/SKU: idt_item and idt_SKU, if any, separated by a slash; however, this is the idt_alias_item if the customer ordered by alias, regardless of the setting of the Display Item Alias (D56) system control value

         Quantity: idt_ship_qty

         item description: idt_item_desc

         SKU description: idt_SKU_desc, if any (included only if the item has SKU’s)

         Here are your tracking numbers for the items that shipped:

         Carrier: tracking_ship_via_desc.

         Tracking Number: tracking_nbr, made into a live link to the shipper’s web site using the tracking_URL.

Brokered backorder? If the item was a brokered backorder shipped through integration with Order Broker, then the ship via description is listed only if the Order Broker passed a valid ship via code set up in Order Management System; otherwise, the message lists the shipping agent passed from the Order Broker. In this case, the tracking number is not a live link. Also, if a brokered backorder ships on the same day as a warehouse shipment, the shipment confirmation email includes both the tracking numbers. This occurs regardless of whether you consolidate invoices. See Brokered Backorders for more information.

Note: If the order includes two invoices on the same date, one for a brokered backorder with a tracking number, and another shipment without a tracking number, the tracking number from the brokered backorder is indicated for both shipments. A shipment might not have a tracking number if, for example, you confirm a drop shipment or use manual confirmation.

         Ship To: ship_to_company, ship_to_fname, ship_to_minitial, ship_to_lname, ship_to_addr1, ship_to_addr2, ship_to_addr3, ship_to_addr4, ship_to_apt, ship_to_city, ship_to_state, ship_to_postal, ship_to_country

         Sold To: sold_to_company, sold_to_fname, sold_to_minitial, sold_to_lname, sold_to_addr1, sold_to_addr2, sold_to_addr3, sold_to_addr4, sold_to_apt, sold_to_city, sold_to_state, sold_to_postal, sold_to_country

Closing: after_line_msg. The email includes a line break (<br>) between each line entered at the Change E-Mail Template Screen.

Return Confirmation Email Sample and Contents

See Shipment and Return Confirmation Emails for more information on how to generate this email.

return_confirmation_sample.png

Contents: The contents of the return confirmation email are derived from the Outbound Email XML Message (CWEmailOut) as follows:

Preliminary Information:

         greeting: The word Dear followed by the:

         sold_to_fname, if any; otherwise,

         sold_to_company, if any; otherwise,

         Valued customer

Note:             Each of the above is in lower case, with just the first letter of the first word capitalized.

         text: before_line_msg. The email includes a line break (<br>) between each line entered at the Change E-Mail Template Screen.

Return Summary:

         Order #: order_nbr and order_ship_to, separated by a hyphen

         Order Date: order_date

         Date Returned: ist_ship_date

         Amount Credited: ist_ship_total_amt

         Items included in this return:

         Item/SKU: idt_item and idt_SKU, if any, separated by a slash; however, this is the idt_alias_item if the customer ordered by alias, regardless of the setting of the Display Item Alias (D56) system control value

         Quantity: idt_ship_qty

         item description: idt_item_desc

         SKU description: idt_SKU_desc, if any (included only if the item has SKU’s)

Note:             If no items were returned: If the order was credited through the application of a negative additional charge rather than processing a return, no item/SKUs are listed. Instead, a message indicates: There were no items associated with this return. A miscellaneous credit was processed on your order. However, the Item/SKU and Quantity headings are still included in the email.

Closing: after_line_msg. The email includes a line break (<br>) between each line entered at the Change E-Mail Template Screen.

Backorder Notification Email Sample and Contents

You can generate first, second, and continue backorder notifications through the Generate Backorder Notices (GBOC) and Working with Backorders Pending Cancellation (WBPC) menu options. See Other Email Notifications for more information on how to generate these emails.

backorder_notification_email_sample.png

 

Contents: The contents of the first, second, or continue backorder notification email are derived from the Outbound Email XML Message (CWEmailOut) as follows:

Preliminary Information:

         greeting: The word Dear followed by the:

         sold_to_fname, if any; otherwise,

         sold_to_company, if any; otherwise,

         Valued customer

Note:             Each of the above is in lower case, with just the first letter of the first word capitalized.

         text: before_line_msg. The email includes a line break (<br>) between each line entered at the Change E-Mail Template Screen.

Notice type:

         Backorder Summary - First Notification

         Backorder Summary - Second Notification

         Backorder Summary - Subsequent Notification

Purchasing Information:

         Order #: order_nbr and order_ship_to, separated by a hyphen

         Order Date: order_date

         for each backordered item:

         Item/SKU: bo_item and bo_SKU, if any, separated by a slash

Note:             This email does not specify the item alias even if the customer ordered by alias.

         Backorder quantity: bo_qty

         Expected date: bo_expected_date

         item description: bo_item_desc and SKU description: bo_SKU_desc, if any (included only if the item has SKU’s)

         Ship To: ship_to_company, ship_to_fname, ship_to_minitial, ship_to_lname, ship_to_addr1, ship_to_addr2, ship_to_addr3, ship_to_addr4, ship_to_apt, ship_to_city, ship_to_state, ship_to_postal, ship_to_country

         Sold To: sold_to_company, sold_to_fname, sold_to_minitial, sold_to_lname, sold_to_addr1, sold_to_addr2, sold_to_addr3, sold_to_addr4, sold_to_apt, sold_to_city, sold_to_state, sold_to_postal, sold_to_country

         Customer #: sold_to_nbr

Closing: after_line_msg. The email includes a line break (<br>) between each line entered at the Change E-Mail Template Screen.

Credit Card Credit Acknowledgement Email Sample and Contents

You generate this email through the Processing Refunds (MREF) or Processing Refunds by Order Number (MRFO) menu options. See Other Email Notifications for more information on how to generate this email.

SO10_18_01b.png

Contents: The contents of the credit card credit acknowledgement email are derived from the Outbound Email XML Message (CWEmailOut) as follows:

Preliminary Information:

         greeting: The word Dear followed by the:

         sold_to_fname, if any; otherwise,

         sold_to_company, if any; otherwise,

         Valued Customer

Note:             Each of the above is in lower case, with just the first letter of the first word capitalized.

         text: before_line_msg. The email includes a line break (<br>) between each line entered at the Change E-Mail Template Screen.

Refund Summary:

         Refund Order #: order_nbr and order_ship_to, separated by a hyphen

         Refund Date: ccc_refund_date

         Refund Total: ccc_refund_amt

         Items included in the order:

         Item/SKU: ccc_item and ccc_SKU if any, separated by a slash

         item description: ccc_item_desc

         SKU description: ccc_SKU_desc if any (included only if the item has SKU’s)

Note:             If the credit was generated through a negative additional charge, there are no items listed; however, the headings are still included in the email.

Purchasing Information:

         Sold To: sold_to_company, sold_to_lname, sold_to_fname, sold_to_minitial, sold_to_addr1, sold_to_addr2, sold_to_addr3, sold_to_addr4, sold_to_apt, sold_to_city, sold_to_state, sold_to_postal, sold_to_country

         Ship To: ship_to_company, ship_to_fname, ship_to_minitial, ship_to_lname, ship_to_addr1, ship_to_addr2, ship_to_addr3, ship_to_addr4, ship_to_apt, ship_to_city, ship_to_state, ship_to_postal, ship_to_country

Customer #:sold_to_nbr, Closing: after_line_msg. The email includes a line break (<br>) between each line entered at the Change E-Mail Template Screen.

Soldout Notification Email Sample and Contents

You use the Generating Soldout Notifications (MSON) option to generate these soldout notifications. See Other Email Notifications for more information on how to generate these emails.

soldout_notification_email_sample.png

Contents: The contents of the soldout notification email are derived from the Outbound Email XML Message (CWEmailOut) as follows:

Preliminary Information:

         greeting: The word Dear followed by the:

         sold_to_fname, if any; otherwise,

         sold_to_company, if any; otherwise,

         Valued customer

Note:             Each of the above is in lower case, with just the first letter of the first word capitalized.

         text: before_line_msg. The email includes a line break (<br>) between each line entered at the Change E-Mail Template Screen.

Notice type: Soldout Summary

         Order #: order_nbr and order_ship_to, separated by a hyphen

         Order Date: order_date

         for each soldout item:

         Item/SKU: so_item and so_SKU, if any, separated by a slash

Note:             This email does not specify the item alias even if the customer ordered by alias.

         Soldout quantity: so_qty

         item description: so_item_desc and SKU description: so_SKU_desc, if any (included only if the item has SKU’s)

Purchasing Information:

         Ship To: ship_to_company, ship_to_fname, ship_to_minitial, ship_to_lname, ship_to_addr1, ship_to_addr2, ship_to_addr3, ship_to_addr4, ship_to_apt, ship_to_city, ship_to_state, ship_to_postal, ship_to_country

         Sold To: sold_to_company, sold_to_fname, sold_to_minitial, sold_to_lname, sold_to_addr1, sold_to_addr2, sold_to_addr3, sold_to_addr4, sold_to_apt, sold_to_city, sold_to_state, sold_to_postal, sold_to_country

         Customer #: sold_to_nbr

Closing: after_line_msg. The email includes a line break (<br>) between each line entered at the Change E-Mail Template Screen.

Stored Value Card Notification Sample and Contents

See Stored Value Card Notification Emails for information on when the system generates these emails.

Note:             Each activated stored value card generates a separate email notification.

SVC_email_sample.png

Contents: The contents of the stored value card notification email are derived from the Outbound Email XML Message (CWEmailOut) as follows:

Preliminary Information:

         greeting: The word Dear followed by the:

         ship_to_fname, if any; otherwise,

         ship_to_company, if any; otherwise,

         Valued customer

Note:             Each of the above is in lower case, with just the first letter of the first word capitalized.

         text: before_line_msg. The email includes a line break (<br>) between each line entered at the Change E-Mail Template Screen.

Notice type: Stored Value Card Summary

         Order #: order_nbr and order_ship_to, separated by a hyphen

         Order Date: order_date

         Date Activated: svc_activation_date

         for the stored value card item:

         Item/SKU: svc_item and svc_SKU, if any, separated by a slash

Note:             This email does not specify the item alias even if the customer ordered by alias.

         Quantity: svc_qty

Note:             The quantity is always 1. A separate notification is generated for each value card number activated.

         item description: svc_item_desc and SKU description: svc_SKU_desc, if any (included only if the item has SKU’s)

Shipment message: 

         For a virtual card: You will not be receiving a physical card on the item above.

         For a physical card, early notification: You will be receiving a physical card on the item above.

Here is your Stored Value Card number for the item that shipped:

         Stored Value Card Number: svc_card_nbr

         Value: svc_issue_amount

         ID Number: svc_id_nbr (if your Stored Value Card Email Notification Program (I30) supports it)

         Up to four lines of order message lines flagged to print as gift messages: svc_message1, svc_message2, svc_message3, svc_message4

Purchasing Information

         Gift Card Recipient: ship_to_company, ship_to_fname, ship_to_minitial, ship_to_lname, ship_to_addr1, ship_to_addr2, ship_to_addr3, ship_to_addr4, ship_to_apt, ship_to_city, ship_to_state, ship_to_postal, ship_to_country

         Sold To: sold_to_company, sold_to_fname, sold_to_minitial, sold_to_lname, sold_to_addr1, sold_to_addr2, sold_to_addr3, sold_to_addr4, sold_to_apt, sold_to_city, sold_to_state, sold_to_postal, sold_to_country

         Customer #: sold_to_nbr

Closing: after_line_msg. The email includes a line break (<br>) between each line entered at the Change E-Mail Template Screen.

“Contact Us” Notification Sample and Contents

You can generate this email by selecting Send Contact Us Email at the Display More Options Screen in order entry, maintenance, and inquiry. See Summary of Customer Correspondence for information on how to generate these emails.

Contact_Us_email_sample.png

Contents: The contents of the “contact us” email are derived from the Outbound Email XML Message (CWEmailOut) as follows:

Preliminary Information:

         greeting: The word Dear followed by the:

         sold_to_fname, if any; otherwise,

         sold_to_company, if any; otherwise,

         Valued customer

Note:             Each of the above is in lower case, with just the first letter of the first word capitalized.

         text: before_line_msg. The email includes a line break (<br>) between each line entered at the Change E-Mail Template Screen.

Purchasing Information:

         Order #: order_nbr and order_ship_to, separated by a hyphen

         Order Date: order_date

         Sold To: sold_to_company, sold_to_fname, sold_to_minitial, sold_to_lname, sold_to_addr1, sold_to_addr2, sold_to_addr3, sold_to_addr4, sold_to_apt, sold_to_city, sold_to_state, sold_to_postal, sold_to_country

         Ship To: ship_to_company, ship_to_fname, ship_to_minitial, ship_to_lname, ship_to_addr1, ship_to_addr2, ship_to_addr3, ship_to_addr4, ship_to_apt, ship_to_city, ship_to_state, ship_to_postal, ship_to_country

         Customer #: sold_to_nbr

Closing: after_line_msg. The email includes a line break (<br>) between each line entered at the Change E-Mail Template Screen.

Credit Card Decline Notification Sample and Contents

The pick slip generation program generates these emails to customers when their orders have been placed on hold due to a declined authorization. See Summary of Customer Correspondence for more information on how to generate these emails.

credit_card_decline_sample.png

Contents: The contents of the credit card decline email are derived from the Outbound Email XML Message (CWEmailOut) as follows:

Preliminary Information:

         greeting: The word Dear followed by the:

         sold_to_fname, if any; otherwise,

         sold_to_company, if any; otherwise,

         Valued customer

Note:             Each of the above is in lower case, with just the first letter of the first word capitalized.

         text: before_line_msg. The email includes a line break (<br>) between each line entered at the Change E-Mail Template Screen.

Purchasing Information:

         Order #: order_nbr and order_ship_to, separated by a hyphen

         Order Date: order_date

         Sold To: sold_to_company, sold_to_fname, sold_to_minitial, sold_to_lname, sold_to_addr1, sold_to_addr2, sold_to_addr3, sold_to_addr4, sold_to_apt, sold_to_city, sold_to_state, sold_to_postal, sold_to_country

         Customer #: sold_to_nbr

Closing: after_line_msg. The email includes a line break (<br>) between each line entered at the Change E-Mail Template Screen.

Quote Confirmation Email Sample and Contents

See Quote Confirmation Emails for a discussion on how to generate this email.

quote_confirmation_sample.png

Contents: The contents of the quote confirmation email are derived from the Outbound Email XML Message (CWEmailOut) as follows:

Preliminary Information:

         greeting: The word Dear followed by the:

         sold_to_fname, if any; otherwise,

         sold_to_company, if any; otherwise,

         Valued customer

Note:             Each of the above is in lower case, with just the first letter of the first word capitalized.

         text: before_line_msg. The email includes a line break (<br>) between each line entered at the Change E-Mail Template Screen.

Quote Summary:

         Quote #: order_nbr and order_ship_to, separated by a hyphen

         Quote Date: order_date

         Quote Expire Date: cancel_date

         Sale Rep: sales_rep_name

         for each item/SKU ordered:

         Item/SKU: odt_item and odt_SKU, if any, separated by a slash; however, this is the odt_alias_item if the customer ordered by alias, regardless of the setting of the Display Item Alias (D56) system control value

         Quantity: odt_qty

         Price: odt_price

         Extended Price: odt_extended_price

         Country of Orig.: sku_country_of_origin

         Harmonize Code: harmonize_code

 

         Item description: odt_item_desc

         SKU description: odt_SKU_desc, if any (included only if the item has SKU’s)

Soldout items: Soldout items are included on the Quote Confirmation regardless of the Exclude S/O on order confirmation setting for the order type on the quote.

         totals:

         Merchandise: ost_merch

         Shipping and Handling: ost_freight, ost_addl_freight, ost_hand, and ost_addl_charge

         Tax: ost_tax

         Total: ost_total_amt

Gift quotes: If you enter a gift quote (the Gift flag on the Work with Order screen is selected), the system still prints pricing information on the Quote Form and Quote Confirmation.

Purchasing Information:

         Ship To: ship_to_company, ship_to_fname, ship_to_minitial, ship_to_lname, ship_to_addr1, ship_to_addr2, ship_to_addr3, ship_to_addr4, ship_to_apt, ship_to_city, ship_to_state, ship_to_postal, ship_to_country

         Sold To: sold_to_company, sold_to_fname, sold_to_minitial, sold_to_lname, sold_to_addr1, sold_to_addr2, sold_to_addr3, sold_to_addr4, sold_to_apt, sold_to_city, sold_to_state, sold_to_postal, sold_to_country

         Customer #: sold_to_nbr

Closing: after_line_msg. The email includes a line break (<br>) between each line entered at the Change E-Mail Template Screen.

Membership Cancellation Notification Sample and Contents

See Membership Cancellations for information on how to generate this email.

membership_confirmation_sample.png

Contents: The contents of the membership cancellation confirmation email are derived from the Outbound Email XML Message (CWEmailOut) as follows:

Preliminary Information:

         greeting: The word Dear followed by the:

         sold_to_fname, if the email is sent to the sold-to customer and there is a sold-to name; otherwise,

         ship_to_fname, if the email is sent to the ship-to customer and there is a ship-to name; otherwise,

         Valued customer

Note:             Each of the above is in lower case, with just the first letter of the first word capitalized.

         text: before_line_msg. The email includes a line break (<br>) between each line entered at the Change E-Mail Template Screen.

Membership Summary:

         Membership ID: membership_id

         Membership description: membership_desc

         Cancel reason: mbr_cancel_rsn and mbr_cancel_rsn_desc, separated by a space and hyphen

Purchasing Information: 

         Ship To: ship_to_company, ship_to_fname, ship_to_minitial, ship_to_lname, ship_to_addr1, ship_to_addr2, ship_to_addr3, ship_to_addr4, ship_to_apt, ship_to_city, ship_to_state, ship_to_postal, ship_to_country

         Sold To: sold_to_company, sold_to_fname, sold_to_minitial, sold_to_lname, sold_to_addr1, sold_to_addr2, sold_to_addr3, sold_to_addr4, sold_to_apt, sold_to_city, sold_to_state, sold_to_postal, sold_to_country

         Customer #: sold_to_nbr

Closing: after_line_msg. The email includes a line break (<br>) between each line entered at the Change E-Mail Template Screen.

Cancellation Request Failure Email Sample and Contents

See the Order Maintenance Confirmation E-Mail Program (H12) system control value on how to generate this email.

cancellation_request_failure_sample.png

 

Contents: The contents of the cancellation request failure email are derived from the Outbound Email XML Message (CWEmailOut) as follows:

Preliminary Information:

         greeting: The word Dear followed by the:

         sold_to_fname, if there is a sold-to name; otherwise,

         Valued customer

Note:             Each of the above is in lower case, with just the first letter of the first word capitalized.

         text: before_line_msg. The email includes a line break (<br>) between each line entered at the Change E-Mail Template Screen.

Order Information Summary:

         Order #: order_nbr and order_ship_to, separated by a hyphen

         Order Date: order_date

Sold To Information:

         Sold To: sold_to_company, sold_to_fname, sold_to_minitial, sold_to_lname, sold_to_addr1, sold_to_addr2, sold_to_addr3, sold_to_addr4, sold_to_apt, sold_to_city, sold_to_state, sold_to_postal, sold_to_country

         Customer #: sold_to_nbr

Closing: after_line_msg. The email includes a line break (<br>) between each line entered at the Change E-Mail Template Screen.

Order Cancellation Confirmation Email Sample and Contents

See the Order Cancellation Email Program (K78)) system control value for information on how to generate this email.

order_cancellation_sample.png

 

Contents: The contents of the order cancellation confirmation email are derived from the Outbound Email XML Message (CWEmailOut) as follows:

Preliminary Information:

         greeting: The word Dear followed by the:

         sold_to_fname, if there is a sold-to name; otherwise,

         Valued customer

Note:             Each of the above is in lower case, with just the first letter of the first word capitalized.

         text: before_line_msg. The email includes a line break (<br>) between each line entered at the Change E-Mail Template Screen.

Order Cancellation Summary:

         Order #: order_nbr and order_ship_to, separated by a hyphen

         Order Date: order_date

For each open or held order line from the order when you canceled it:

         Item/SKU: odt_item and odt_SKU, if any, separated by a slash; however, this is the odt_alias_item if the customer ordered by alias, regardless of the setting of the Display Item Alias (D56) system control value

         Quantity: odt_qty_cancelled. If there have been previous cancellations against the order line, this is the quantity canceled during the session that canceled the order.

         item description: odt_item_desc

         SKU description: odt_SKU_desc, if any (included only if the item has SKU’s)

Note:             Order lines that were previously canceled or sold out are not listed; also, any order lines canceled using the Cancel Reason Code to Suppress Email (L08) are omitted.

Purchasing Information: 

         Ship To: ship_to_company, ship_to_fname, ship_to_minitial, ship_to_lname, ship_to_addr1, ship_to_addr2, ship_to_addr3, ship_to_addr4, ship_to_apt, ship_to_city, ship_to_state, ship_to_postal, ship_to_country

         Sold To: sold_to_company, sold_to_fname, sold_to_minitial, sold_to_lname, sold_to_addr1, sold_to_addr2, sold_to_addr3, sold_to_addr4, sold_to_apt, sold_to_city, sold_to_state, sold_to_postal, sold_to_country

         Customer #: sold_to_nbr

Closing: after_line_msg. The email includes a line break (<br>) between each line entered at the Change E-Mail Template Screen.

Order Line Cancellation Confirmation Email Sample and Contents

See the Order Line Cancellation Email Program (K79) system control value for information on how to generate this email.

order_line_confirmation_sample.png

Contents: The contents of the order line cancellation confirmation email are derived from the Outbound Email XML Message (CWEmailOut) as follows:

Preliminary Information:

         greeting: The word Dear followed by the:

         sold_to_fname, if there is a sold-to name; otherwise,

         Valued customer

Note:             Each of the above is in lower case, with just the first letter of the first word capitalized.

         text: before_line_msg. The email includes a line break (<br>) between each line entered at the Change E-Mail Template Screen.

Order Line Cancellation Summary:

         Order #: order_nbr and order_ship_to, separated by a hyphen

         Order Date: order_date

         For each order line canceled during the order maintenance session or other activity, such as Working with Backorders Pending Cancellation (WBPC):

         Item/SKU: odt_item and odt_SKU, if any, separated by a slash; however, this is the odt_alias_item if the customer ordered by alias, regardless of the setting of the Display Item Alias (D56) system control value

         Quantity: odt_qty_cancelled, the total quantity canceled at this time, even if multiple cancel reason codes were used in order maintenance. Does not include any previous quantity canceled.

         item description: odt_item_desc

         SKU description: odt_SKU_desc, if any (included only if the item has SKU’s)

Note:             Order lines that were previously canceled or sold out are not listed; also, any order lines canceled using the Cancel Reason Code to Suppress Email (L08) are omitted.

         Remaining Unshipped or Open Items:

          For each remaining open or held order line:

         Item/SKU: odt_item and odt_SKU, if any, separated by a slash; however, this is the odt_alias_item if the customer ordered by alias, regardless of the setting of the Display Item Alias (D56) system control value

         Quantity: odt_qty, the open or held quantity remaining on the order line

         Status: odt_availability_msg; indicates whether the item is In stock; Backordered (including order lines that are not reserved because they have future arrival dates); being fulfilled through the Order Broker Integration (Store Ship); drop ship (includes an Exp Date); or sold out (No longer available). The Status Message for E-Commerce Partial Reserved Lines (G52) system control value controls whether to list partially reserved lines as Backordered or Reserved, or to include details (for example, 7 reserved, 3 B/O).

 

         Expected Date: odt_expected_ship_date; included only if the item is backordered or drop ship

         item description: odt_item_desc

         SKU description: odt_SKU_desc, if any (included only if the item has SKU’s)

Purchasing Information: 

         Ship To: ship_to_company, ship_to_fname, ship_to_minitial, ship_to_lname, ship_to_addr1, ship_to_addr2, ship_to_addr3, ship_to_addr4, ship_to_apt, ship_to_city, ship_to_state, ship_to_postal, ship_to_country

         Sold To: sold_to_company, sold_to_fname, sold_to_minitial, sold_to_lname, sold_to_addr1, sold_to_addr2, sold_to_addr3, sold_to_addr4, sold_to_apt, sold_to_city, sold_to_state, sold_to_postal, sold_to_country

         Customer #: sold_to_nbr

Closing: after_line_msg. The email includes a line break (<br>) between each line entered at the Change E-Mail Template Screen.

Store Pickup Notification Sample and Contents

See the Store Pickup Confirmation Email Program (L48) for information on how to generate this email.

Note:             Order Broker’s Store Connect module does not use this notification email; instead, you can use Order Broker to generate a notification to the customer.

store_pickup_email_sample.png

 

Contents: The contents of the store pickup notification email are derived from the Outbound Email XML Message (CWEmailOut) as follows:

Preliminary Information:

         greeting: The word Dear followed by the:

         sold_to_fname, if there is a sold-to name; otherwise,

         Valued customer

Note:             Each of the above is in lower case, with just the first letter of the first word capitalized.

         text: before_line_msg. The email includes a line break (<br>) between each line entered at the Change E-Mail Template Screen.

Order Summary:

         Order #: order_nbr and order_ship_to, separated by a hyphen

         Order Date: order_date

         For each item on the order:

         Item/SKU: odt_item and odt_SKU, if any, separated by a slash; however, this is the odt_alias_item if the customer ordered by alias, regardless of the setting of the Display Item Alias (D56) system control value

         Quantity: odt_qty

         Price: odt_price

         Extended Price: odt_extended_price

         Item description: odt_item_desc

         SKU description: odt_SKU_desc, if any (included only if the item has SKU’s)

         totals:

         Merchandise: ost_merch

         Shipping and Handling: ost_freight, ost_addl_freight, ost_hand, and ost_addl_charge

         Tax: ost_tax

         Total: ost_total_amt

Pickup Information:

Note:             Pickup Store: ship_to_company, ship_to_fname, ship_to_minitial, ship_to_lname, ship_to_addr1, ship_to_addr2, ship_to_addr3, ship_to_addr4, ship_to_apt, ship_to_city, ship_to_state, ship_to_postal, ship_to_countryThis information defaults from the Store Cross Reference record.x

         Sold To: sold_to_company, sold_to_fname, sold_to_minitial, sold_to_lname, sold_to_addr1, sold_to_addr2, sold_to_addr3, sold_to_addr4, sold_to_apt, sold_to_city, sold_to_state, sold_to_postal, sold_to_country

         Customer #: sold_to_nbr

Closing: after_line_msg. The email includes a line break (<br>) between each line entered at the Change E-Mail Template Screen.

Oracle Retail Customer Engagement Loyalty Registration Notification Sample and Contents

loyalty_registration_notice_email_sample.png

See the ORCE Loyalty Registration Notification Email Program (M10) for information on how to generate this email.

Contents: The contents of the Oracle Retail Customer Engagement loyalty registration notification email are derived from the Outbound Email XML Message (CWEmailOut) as follows:

Preliminary Information:

         greeting: The word Dear followed by the:

         sold_to_fname, if there is a sold-to name; otherwise,

         sold_to_company 

Note:             Each of the above is in lower case, with just the first letter of the first word capitalized.

         text: before_line_msg. The email includes a line break (<br>) between each line entered at the Change E-Mail Template Screen.

         Here is your Loyalty Card number: the loyalty card number generated and signed to the customer from Oracle Retail Customer Engagement.

         Sold To: sold_to_company, sold_to_fname, sold_to_minitial, sold_to_lname, sold_to_addr1, sold_to_addr2, sold_to_addr3, sold_to_addr4, sold_to_apt, sold_to_city, sold_to_state, sold_to_postal, sold_to_country

         Customer #: sold_to_nbr

Closing: after_line_msg. The email includes a line break (<br>) between each line entered at the Change E-Mail Template Screen.

Simple Format Notification Sample

The loyalty activation/deactivation and purchase order use a simple email format such as the following.

Brown, Elizabeth

From:

customer_service@example.com

Sent:

Friday, February 2, 2009 4:22 p.m.

To:

ebrown@example.com

Subject:

PREFERRED Activation

 

We are pleased to tell you that your recent order qualifies  

you for membership in our Preferred Members Club. Club       

members receive a 5% discount on all orders and free         

ground shipping.                                             

 

 

  GUESTVIP12 000000038       

 

    Sold To: JONES, MICHAEL                           Customer #:     13082

 

             PREFERRED MEMBERS CLUB         PREFERRED    

 

 

Welcome to the club! We appreciate your business.

 

Work with E-Mail Template Screen

Purpose: Use this screen to enter boilerplate company-wide text to include in email notifications.

Overrides? You can also enter override text templates at the entity level, or overrides for certain notification types at the order type level and the entity/order type level. See Email Text Templates for more information. 

How to display this screen: Enter WEMT in the Fast path field at the top of any menu, or select Work with E-Mail Templates from a menu.

Field

Description

Notice type

Indicates the type of email notification. Available templates are:

         Backorder 1st notice (template type B1)

         Backorder 2nd notice (template type B2)

         Backorder continue notice (template type B3)

         C/C credit acknowledgment (template type C1)

         Contact us (template type CU)

         Credit Card Decline (template type (CX)

         Loyalty Activate Notice (template LA)

         Loyalty Deactivate Notice (template LD)

         Oracle Retail Customer Engagement Loyalty Registration Notice (template LR)

         Maintenance Failure (template type ME) Note: The system generates maintenance failure notices in response to unsuccessful cancellation requests from the web storefront.

         Membership Cancel Confirmation (template type MF)

         Order Cancellation (template type OB)

         Order Confirmation (template type OC)

         Order Line Cancellation Confirmation (template type OL)

         Purchase Order (template type PO)

         Quote Confirmation (template type QC)

         Return Confirmation (template type RC)

         Soldout notification (template type S1)

         Shipment Confirmation (template type SC)

         Store Pickup Confirmation (template type SP)

         Stored Value Card notification (template type SV)

Alphanumeric, 25 positions; display-only.

Screen Option

Procedure

Enter or change the contents of an email notification template

Select Change for a template to advance to the Change E-Mail Template Screen.

Display the contents of an email notification template

Select Display for a template to advance to the Display E-Mail Template Screen. You cannot change any information at this screen. See the Change E-Mail Template Screen for field descriptions.

Change E-Mail Template Screen

Purpose: Use this screen to specify the standard text to include in one of the types of email notifications available in Order Management System at the company level.

Overrides? You can also enter override text templates at the entity level, and override certain notification types at the order type level and the entity/order type level. See Email Text Templates for more information. 

How to display this screen: Select Change for a notice type at the Work with E-Mail Template Screen.

Field

Description

XML only

Indicates whether to generate the Outbound Email XML Message (CWEmailOut)) rather than an actual email notification. This XML message includes additional information that is not included in the standard email notice. You might choose to generate the XML message so that you can use the information to produce a reformatted HTML email that includes promotional material. See Outbound Email XML Message (CWEmailOut)) for an overview.

Valid values are:

Selected = Generate the Outbound Email XML Message (CWEmailOut)) rather than an actual email

Unselected = Generate the email notification. See HTML Format Notification Samples and Contents for more information.

Note:  

         This option is not available for the loyalty activation/deactivation or purchase order templates.

         This setting applies if the system uses the associated text template. See HTML Email or Outbound Email XML Message? for more information. 

Text to print above items

The standard text to include in each email above the information specific to the order, if the email is order-related. See the HTML Format Notification Samples and Contents and the Simple Format Notification Sample.

Alphanumeric, ten 60-position lines; at least one line required.

Text to print below items

The standard text to include in each email below the information specific to the order, if the email is order-related. See the HTML Format Notification Samples and Contents and the Simple Format Notification Sample.

Note:  Not typically included for the purchase order email, since the email does not include any details.

Alphanumeric, three 60-position lines; optional.

Completing this screen: Enter the text to appear in the email notification or to include in the Outbound Email XML Message (CWEmailOut)). You can type over existing text to change it, or delete it to clear a line. The text you enter will be included the next time you generate this type of email notification. Any lines that you leave blank will be omitted from the email.

 

________________________________