This file provides the DataService and DataLayout classes.
Oracle Analytics Desktop SDK JavaScript Reference
data/data.js
logger/logger.js
This file provides the Data Visualization Logger.
report/reportnode.js
This file provides the Data Visualization ReportNode Component.
scripts/documentnode.js
This file provides the Data Visualization DocumentNode Component.
scripts/jsx.js
This package provides some useful functions that improve JavaScript's built-in support for various types of objects.
scripts/propertyholder.js
This file provides the ViewModel.
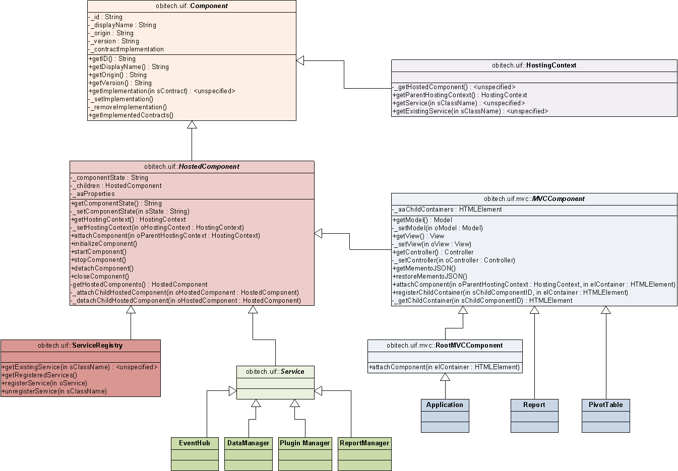
scripts/uif-component.js
This file contains the abstract base classes for the client-side component model.

viz/datavisualization.js
This file provides Data Visualization MVCComponent.
viz/embeddableviz.js
This package provides the color mapper service, which manages pinning of colors to values.
viz/renderingcontext.js
This file provides the RenderingContext.
viz/visualization.js
This file provides the Visualization MVCComponent.
viz/vizcontext.js
This file provides the VizContext.