Manual Activity Sheet Tabs
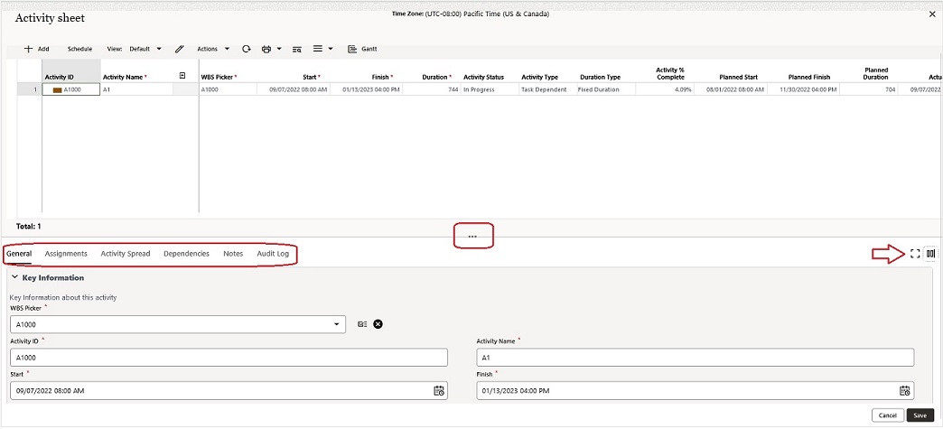
When you open an activity from the list of activities, when available, a series of tabs can be accessed from the bottom of the window, or page, as shown below:

The following table explains the activity sheet properties tabs:
General
The General tab provides information about Activity Name, Start date, Finish date, and so forth.
Assignments
The Assignments tab to view the resources and roles assigned to the activity selected in the main grid. See the next topic for more details about the Assignments tab.
Activity Spread
In Activity Spread tab, you can see the spread data of the selected activity. The Activity Spread tab enables you to select the values for:
- Frequency
- The Frequency drop-down field enables you to select the frequency of the spread in:
- Day
- Week
- Month
- Year
- Cost & Rate Type
- Enables you to select:
- All Cost Types |Direct
- All Cost Types |Indirect
- Standard |All Rate Types
Dependencies
The Dependencies tab provides information about an activity predecessors and successors. Depending on you permissions, you can use the Add option to add activities in either category. See the next topic for more details about the Dependencies tab.
Notes
Use the Notes tab to enter comments regarding the activity and when finished click Post. You must have permission to add notes.
Audit Log
Displays the audit details at the activity level in the following columns:
- Date
- Event
- Action
- Field Name
- Old Value
- New Value
- User Name
- Proxy User
Related Topics
Last Published Monday, August 28, 2023