Oracle Analytics Desktop SDK JavaScript Reference

data/data.js

This file provides the DataService and DataLayout classes.

logger/logger.js

This file provides the Data Visualization Logger.

report/reportnode.js

This file provides the Data Visualization ReportNode Component.

scripts/documentnode.js

This file provides the Data Visualization DocumentNode Component.

scripts/jsx.js

This package provides some useful functions that improve JavaScript's built-in support for various types of objects.

scripts/propertyholder.js

This file provides the ViewModel.

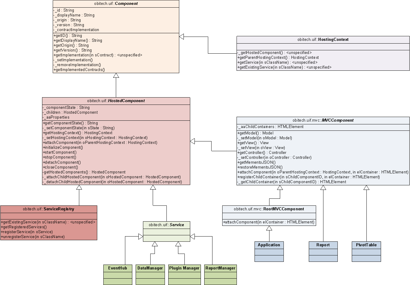
scripts/uif-component.js

This file contains the abstract base classes for the client-side component model.

Abstract base classes for the client-side component model

viz/datavisualization.js

This file provides Data Visualization MVCComponent.

viz/embeddableviz.js

This package provides the color mapper service, which manages pinning of colors to values.

viz/renderingcontext.js

This file provides the RenderingContext.

viz/visualization.js

This file provides the Visualization MVCComponent.

viz/vizcontext.js

This file provides the VizContext.