This file provides the DataService and
              DataLayout classes.
            Oracle Analytics Desktop SDK JavaScript Reference
data/data.js
logger/logger.js
This file provides the Data Visualization
              Logger.
            report/reportnode.js
This file provides the Data Visualization
              ReportNode Component.
            scripts/documentnode.js
This file provides the Data Visualization
              DocumentNode Component.
            scripts/jsx.js
This package provides some useful functions
              that improve JavaScript's built-in support for various types of
              objects.
            scripts/propertyholder.js
This file provides the ViewModel.
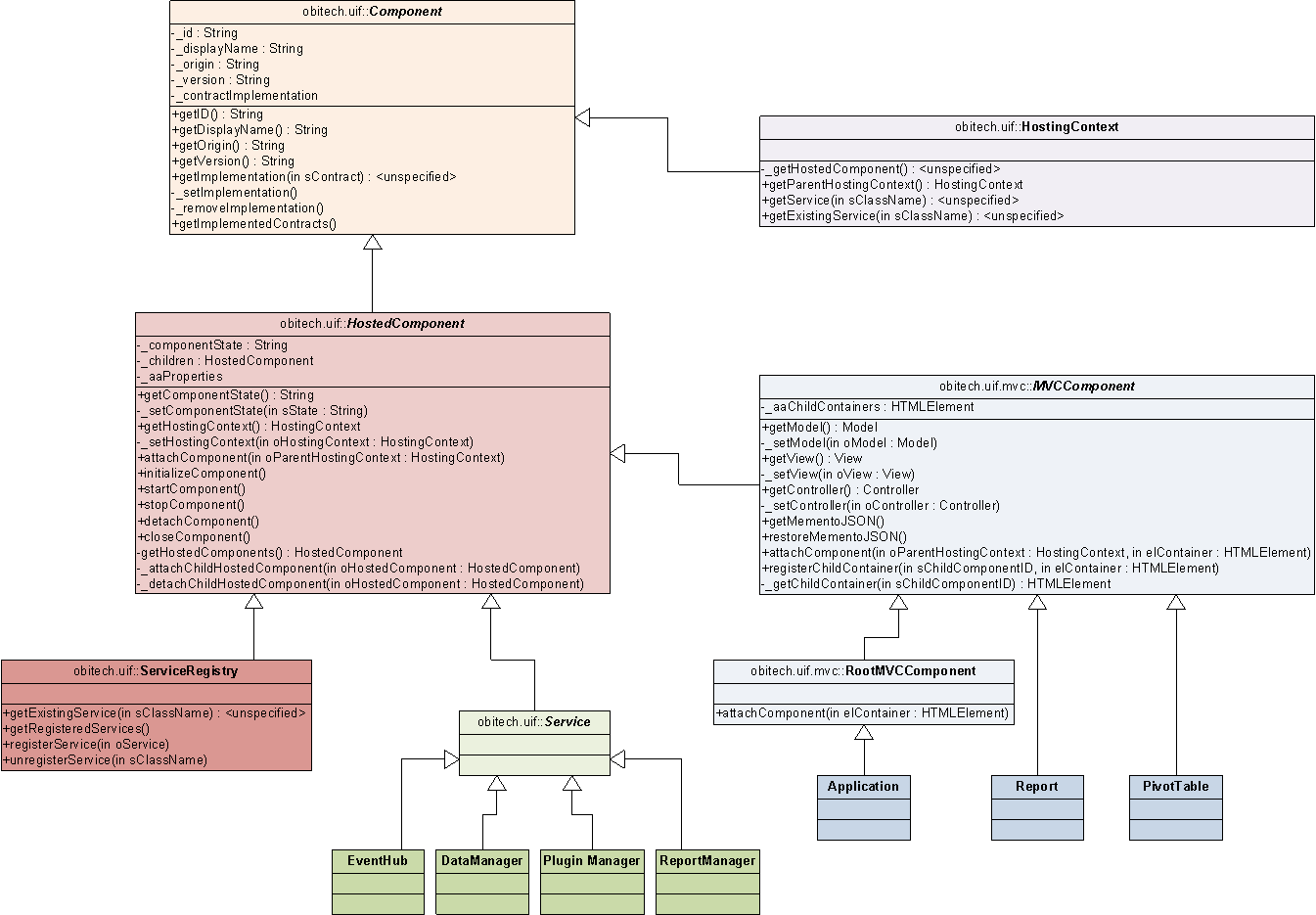
            scripts/uif-component.js
This file contains the abstract base
              classes for the client-side component model.
              
            
viz/datavisualization.js
This file provides Data Visualization
              MVCComponent.
            viz/embeddableviz.js
This package provides the color mapper
              service, which manages pinning of colors to values.
            viz/renderingcontext.js
This file provides the RenderingContext.
            viz/visualization.js
This file provides the Visualization
              MVCComponent.
            viz/vizcontext.js
This file provides the VizContext.