Employee KPI

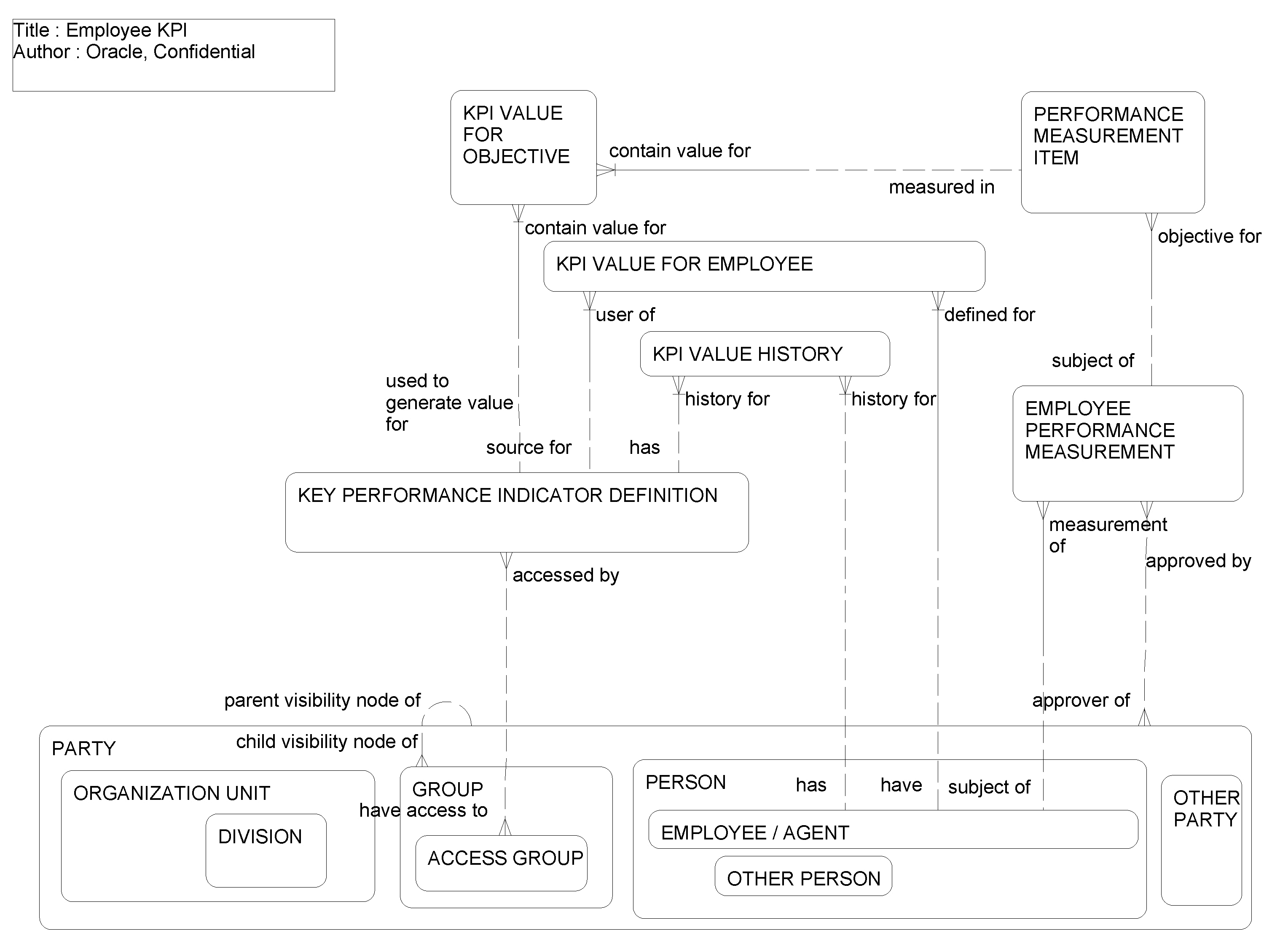
This ERD (see the following figure) illustrates that Key Performance Indicators (KPI) can be defined and associated with the objectives of an employee so that the employee and the manager of the employee manager can measure achievement or current values against the goals set in the objectives of the employee.

Employee KPI: This image is described in the surrounding text.

The following table lists the entities in this ERD and their corresponding tables.

Entity Table

BUSINESS UNIT

S_BU

EMPLOYEE PERFORMANCE MEASUREMENT

S_EMP_PERF_MEAS

GROUP, ACCESS GROUP

S_PARTY

KEY PERFORMANCE INDICATOR DEFINITION

S_KPI, S_KPI_AGRP

KPI VALUE FOR EMPLOYEE

S_EMP_KPI

KPI VALUE FOR OBJECTIVE

S_PERF_MITM_KPI

KPI VALUE HISTORY

S_EMPKPI_SNPSHT

ORGANIZATION UNIT, DIVISION

S_ORG_EXT

PERFORMANCE MEASUREMENT ITEM

S_PERF_MEAS_ITM

PERSON, EMPLOYEE/AGENT, OTHER PERSON

S_CONTACT, S_EMP_PER, S_USER