Expense Reports
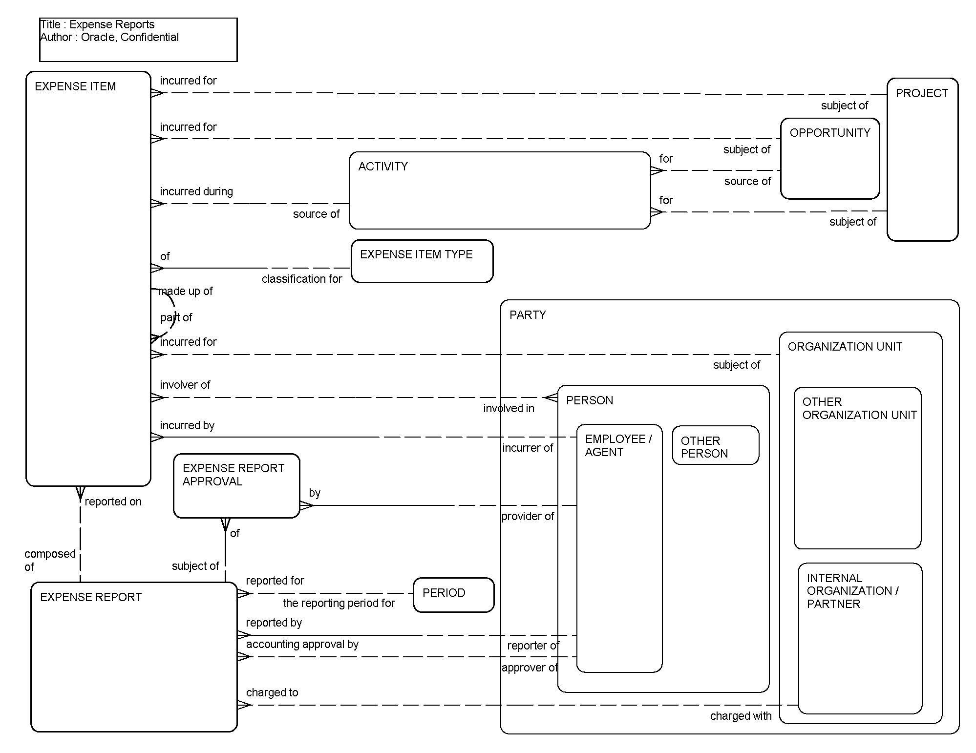
This ERD (see the following figure) illustrates how Siebel Business Applications track employee expense reports. Employees (for example, sales representatives, field service engineers, and professional services personnel) can track expense items incurred for business purposes. These expenses can be associated with an account, an opportunity, or a project, and can be related to an activity. Other employees or contacts involved in the expense can be associated with the expense. The expenses in a specified reporting period can then be reported on an expense report for reimbursement.

The following table lists the entities in this ERD and their corresponding tables.
| Entity | Table |
|---|---|
|
Activity |
S_EVT_ACT |
|
Employee |
S_EMP_PER, S_CONTACT, S_PARTY |
|
Expense Item |
S_EXP_ITEM |
|
Expense Item Type |
S_EXP_ITM_TYPE |
|
Expense Report |
S_EXP_RPT |
|
Expense Report Approval |
S_EXP_RPT_APPR |
|
Opportunity |
S_OPTY |
|
Organization Unit |
S_ORG_EXT, S_PARTY |
|
Party |
S_PARTY |
|
Person |
S_CONTACT, S_PARTY |
|
Project |
S_PROJ |