Component Parameters and Data Flow
The Siebel Intelligent Data Archival is a modular, microservices-driven framework that integrates seamlessly with the Siebel CRM application to perform secure, rule-based archival of data and attachments. The architecture leverages Siebel REST infrastructure, Helidon microservices for archival, summarization, and retrieval. Optional OCI AI/GenAI capabilities are also used to get the Intelligent Data Summary.
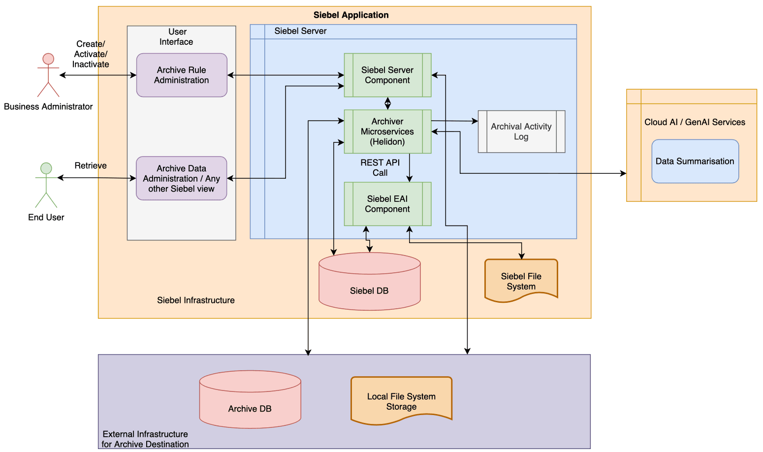
The high-level solution overview is depicted in the following diagram:

-
Rule Definition: Business Administrator defines archival rules in Siebel.
-
Archival Trigger: Activating the Rule will store and schedule the rule from Helidon microservices.
-
Microservice Invocation: Helidon Microservices perform Siebel REST API calls.
-
Data Movement: REST response is read by Helidon which contains details of data/attachments from Siebel DB and File System.
-
Archival Storage:Data is written back to configured archived destination.
-
AI Summarization (Optional): OCI AI Summarisation feature is used to get data summary.
-
Audit Logging: Archival activity is logged back in Siebel.
-
Retrieval: End users retrieve summaries or complete records as needed.