2.4 Deployment Topology
This section describes the makeup of a PCA network,
regardless of its size.
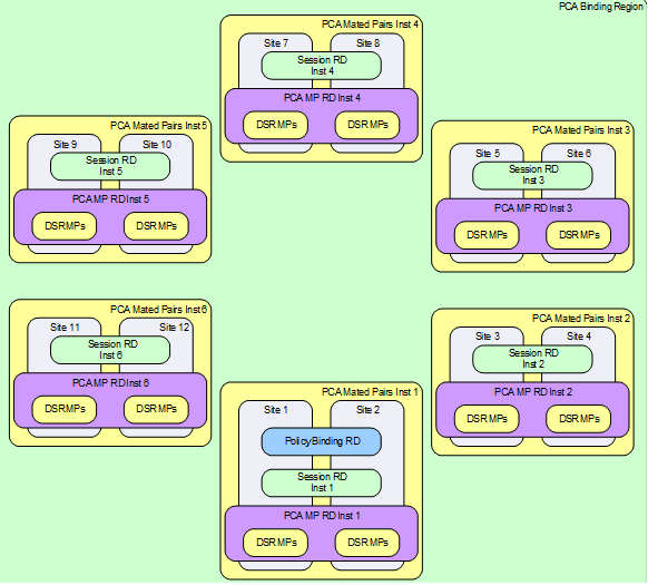
Figure 2-3
illustrates an example PCA network.
- A PCA Network can have up to 16 mated pairs or 32 sites, or can be as small as a single site. A PCA Network can also have up to 5 mated triplets.
- The PCA Binding Region provides the scope of the Policy Binding database. Binding records are accessible from every PCA DSR where the PDRA function is enabled in the Region.
- The Binding database need not be confined to a single mated pair or mated triplet.
- A PCA Mated Sites Place Association provides the scope for an instance of the Session database. Session records are accessible from each PCA DSR in the Mated Sites.
- Clients and PCRFs/OCSs have primary connections to their local PCA and secondary/tertiary connections to the mate(s) of their local PCA.
- PCA DSRs are connected to each other on the External Signaling Network. Each PCA site must be reachable from every other PCA site in the Region for Diameter signaling.
- The external signaling network handles stack events, database replication, and Diameter signaling. All three are required for the Diameter signaling to function correctly and with the required level of redundancy. Services (configured using the screen) can be used to enforce separation of different types of traffic.
Figure 2-3 Sites, Mated Pairs, and Region

See PCA Scalability for details on how the Policy DRA feature can scale from very small lab and trial systems to large multi-site deployments.