機械翻訳について

Order Managementを履行システムに接続

オーダー管理が履行システムと通信できるようにするコネクタを設定します。

このトピックでは、次の条件が真であると想定しています:

  • コネクタを作成するには、Oracle JDeveloper (Java Developer)を使用します。 同様の開発ツールを使用できます。

  • 履行タスクを使用する履行コネクタを作成します。 他のタスクにも同様のアプローチを使用できます。

  • webサービスを使用して、オーダー管理とコネクタ間で通信します。 コネクタでは、選択した他のテクノロジを使用して履行システムと通信できます。

  • 基本的なセキュリティを使用します。 実装チームは、必要な他のセキュリティを組み込む必要があります。

  • 履行システムではオーダー管理メッセージが認識されないため、コネクタはメッセージを変換する必要があります。

  • コネクタおよび履行システムでは、認証局(CA)が発行するセキュリティ証明書を使用します。

  • 履行システムにコネクタをデプロイするために必要な権限があるか、クラウド上のOracle JDeveloperにアクセスして、他のクラウド・アプリケーションおよびシステムと統合できるように、Oracle SOA (Service Oriented Architecture) Cloud Serviceをライセンスしています。

  • 履行システムのサービスは、すべて同じユーザー資格証明を使用します。

設定の概要

  1. 接続の準備を行います。

  2. コネクタを作成します。

  3. 操作のブランチを追加します。

  4. 遅延レスポンスを設定します。

  5. コネクタを保護し、プロジェクトをデプロイします。

  6. 拡張可能フレックスフィールドを履行システムに通信します。

  7. コネクタをデプロイします。

このトピックではサンプル値を使用します。 ビジネス要件によっては、別の値が必要になる場合があります。

接続の準備

  1. コネクタをデプロイするwebサーバーにアクセスするために必要なセキュリティ権限を取得します。

  2. Oracle Trading Community Architectureからソース・システムの詳細を取得します。 これらを使用して、webサービス詳細のコネクタを履行システムにリンクします。

  3. コネクタの作成に使用するコンピュータにJavaランタイム環境をインストールします。

    詳細は、http://www.java.com/en/download/manual.jspにあるすべてのオペレーティング・システムのJavaダウンロードを参照してください。

  4. webブラウザを開き、Java SE Development Kitをインストールします。

    詳細は、Java SE Development Kit 9のダウンロード(http://www.oracle.com/technetwork/java/javase/downloads/jdk9-downloads-3848520.html)を参照してください。

  5. Oracle SOA Suiteをインストールします。

    • Oracle SOA Suite 12.2.1.3.0 QuickStartダウンロード(http://www.oracle.comtechnetwork/middleware/soasuite/downloads/index.html)にアクセスしてください。

    • 次のファイルをダウンロードして解凍します:

      • SOA Suite 12.2.1.3パート1/2

      • SOA Suite 12.2.1.3パート2/2

      Java SE Development Kitをインストールしたbinフォルダ(C:\Program Files\Java\jdk-9.0.4\binなど)にダウンロードします。

    • Windowsの「スタート」メニューを右クリックし、「コマンド・プロンプト(管理)」をクリックします。

    • DOSコマンドラインで、SOA Suiteファイル(サービス指向アーキテクチャ)をダウンロードしたbinフォルダに移動し、java.exe -jar fmw_12.2.1.3.0_soa_quickstart.jarと入力して、キーボードの「入力」を押します。

    • インストールが完了するまで、インストーラ内のプロンプトに従います。

  6. webブラウザを開き、WSDLに使用する予定のURLをブラウザで開くことができることを確認します。 これらのWSDLの詳細は、このトピックの次の項を参照してください。

コネクタの作成

  1. Oracle JDeveloperを開きます。

    Oracle JDeveloperの使用方法の詳細は、Oracle JDeveloperチュートリアル(https://docs.oracle.com/cd/E37547_01/tutorials/toc.htm)を参照してください。

  2. 「ロールの選択」ダイアログで、「Studio開発者」を選択し、OKをクリックします。

  3. 「アプリケーション>新規」をクリックします。

  4. 「新規ギャラリ」ダイアログのツリー・カテゴリで、「一般」を展開し、「アプリケーション」をクリックします。

  5. 品目領域で、「SOAアプリケーション> OK」をクリックします。

  6. 「アプリケーションの命名」ダイアログで値を設定し、「次へ」をクリックします。

    属性

    アプリケーション名

    任意の値を入力します。

    ディレクトリ

    C:\JDeveloper\mywork\ConnectorService

    デフォルト値を受け入れるか、他のフォルダを選択できます。 たとえば:

    • C:\JDeveloper\mywork\ConnectorService

    アプリケーション・パッケージのプレフィクス

    oracle.apps

  7. 「プロジェクトに名前を付ける」ダイアログで値を設定し、「次へ」をクリックします。

    属性

    プロジェクト名

    ConnectorServiceComposite

    任意の値を設定できます。

    ディレクトリ

    C:\JDeveloper\mywork\ConnectorService\ConnectorServiceComposite

  8. 「SOA設定の構成」ダイアログで値を設定し、「終了」をクリックします。

    属性

    複合名

    ConnectorServiceComposite

    コンポジット・テンプレート

    空のコンポジット

    Oracle JDeveloperは、空のコンポジットを作成します。

    ペイン公開サービス、コンポーネントおよび参照を含むコンポジット。

    このコンポジットには、公開サービス、コンポーネントおよび「外部参照」ペインが含まれます。 この手順では、これらのペインを使用します。

  9. 「ファイル」→「保存」の順にクリックします。

  10. 履行システムからオーダー管理にデータを通信するサービスを指定します。

    • コンポーネント・パレットからコンポーネント・ペインに「BPELプロセス」をドラッグ・アンド・ドロップします。

    • 「BPELプロセスの作成」ダイアログで値を設定し、OKをクリックします。 各値は、このテーブルに表示されるのと同じ順序で設定してください。

      属性

      BPEL仕様

      BPEL 2.0仕様

      名前

      ConnectorProcess

      ネームスペース

      http://xmlns.oracle.com/ConnectorService/ConnectorServiceComposite/ConnectorProcess

      ディレクトリ

      C:\JDeveloper\mywork\ConnectorService\ConnectorServiceComposite\SOA\BPEL

      テンプレート・タイプ

      Webサービス

      テンプレート

      WSDLに基づく

      サービス名

      connectorprocess_client

      SOAPサービスとして公開

      チェック・マークが含まれます。

      WSDL URL

      このWSDLを指定します。

      https://host:port/soa-infra/services/default/DooTaskExternalInterfaceVirtualPartnersComposite/fulfillmentrequest_client_ep?WSDL

      FulfillOrderServiceはこのWSDLを使用します。

      説明

      • host. Oracle Applicationsをホストするコンピュータを識別します。

      • port. Oracle Applicationsがデータの通信に使用するポートを識別します。 ポートはオプションです。

      たとえば、次の値を入力します:

      https://host:port/soa-infra/services/default/DooTaskExternalInterfaceVirtualPartnersComposite/fulfillmentrequest_client_ep?WSDL

      ホストとポートを特定する必要があります。 詳細は、「オーダー管理のホストおよびポートの識別」を参照してください。

      このURLは、FulfillOrderServiceが使用するWSDLを特定します。 このサービスは、履行システムからオーダー管理にデータを通信します。 これらの操作および入力を使用します。

      • processFulfillmentRequest操作では、FulfillmentRequestRequestMessage入力値が使用されます。

      • processFulfillmentRequestResponseoperation操作では、FulfillmentRequestResponseMessage入力値が使用されます。

      何らかの理由でこのサービスにアクセスまたは使用できない場合は、この手順の直後に、このトピックの「代替WSDLファイルの使用」セクションを参照してください。

      1. WSDL URLの横にある「既存のWSDLの検索」をクリックします。

      2. 「WSDLセレクタ」ダイアログで、「ロケーション」をhome/user/projects/FulfillmentRequestWSDLに設定します。

        説明

        • userはユーザー名です。

      3. 設定したロケーションの下のウィンドウで、FulfillmentRequest.wsdl > OKをクリックします。

      4. 「ローカライズされたファイル」ダイアログで、「インポートされたファイルの元のディレクトリ構造の維持」にチェック・マークを追加し、OKをクリックします。

      ポート・タイプ

      FulfilmentRequest

      コールバック・ポート・タイプ

      FulfilmentRequestCallback

      Oracle JDeveloperは、BPELプロセスを作成します:

      このステップで実行する作業の画面印刷。
  11. リクエストを履行システムに送信するために使用するwebサービスを作成します。

    • 「外部参照」ペインで右クリックし、「挿入」>「直接」をクリックします。

    • 「直接バインディング」の作成ダイアログで値を設定し、OKをクリックします。

      属性

      名前

      FulfillmentApplication

      タイプ

      リファレンス

      WSDL URL

      FulfillmentApplication/fulfillmentapplication/process_client_ep?WSDL

      ポート・タイプ

      execute_ptt

      コールバック・ポート・タイプ

      callback_ptt

      WSDLのコピー

      チェック・マークは含まれません。

      トランザクション参加者

      WSDLDriven

  12. コネクタをFulfillmentApplication webサービスに接続します。

    コンポーネント・パレットから接続をドラッグ・アンド・ドロップして、コンポーネント・ペインのConnectorProcessノードと「外部参照」ペインのFulfillmentApplicationノード間の接続を作成します。

  13. 遅延レスポンスをオーダー管理に戻すために使用するwebサービスを作成します。

    • 「外部参照」ペインで右クリックし、「挿入」>「Webサービス」をクリックします。

    • 「Webサービスの作成」ダイアログで値を設定し、OKをクリックします。

      属性

      名前

      OM-DelayedResponse

      タイプ

      リファレンス

      WSDL URL

      入力する値

      https://host:port/soa-infra/services/default/DooTaskFulfillOrderResponseInterfaceComposite/fulfillmentresponse?WSDL

      説明

      • host. Oracle Applicationsをホストするコンピュータを識別します。

      • port. Oracle Applicationsがデータの通信に使用するポートを識別します。

      このURLは、FulfillmentResponseServiceが使用するWSDLを特定します。 このサービスは、履行システムからオーダー管理にステータス更新を伝達します。 これらの操作および入力を使用します。

      • プロセス操作では、FulfillmentResponseRequestMessage入力値が使用されます。

      • processResponse操作では、FulfillmentResponseResponseMessage入力値が使用されます。

      ポート・タイプ

      FulfillmentResponse

      コールバック・ポート・タイプ

      FulfillmentResponseCallback

      WSDLのコピー

      チェック・マークは含まれません。

      トランザクション参加者

      WSDLDriven

  14. コネクタをOM-DelayedResponse webサービスに接続します。 コンポーネント・パレットから接続をドラッグ・アンド・ドロップして、コンポーネント・ペインのConnectorProcessノードと「外部参照」ペインのOM-DelayedResponseノード間の接続を作成します。

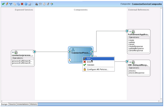
  15. コンポーネント・ペインで、ConnectorProcessノードを右クリックし、「編集」をクリックします。

    このステップで実行する作業の画面印刷。
  16. 履行システムでサービスに対していつ作成操作を実行するかを指定する条件を設定します。

    • コンポーネント・パレットからreceiveInputアクティビティの直後にSwitchアクティビティをドラッグ・アンド・ドロップします。

      このステップで実行する作業の画面印刷。
    • 追加したスイッチ・アクティビティのすぐ下にある「条件」をクリックし、値を設定します。

      属性

      ラベル

      作成

      説明

      CreateFulfillmentReqeuest

      条件を作成します。

      このステップで実行する作業の画面印刷。
    • 「式ビルダー」をクリックします。

    • 「式ビルダー」ダイアログのBPEL変数ウィンドウで、ns4:OperationMode stringをクリックします。

    • windowFunctionsで、「文字列関数」を選択し、upper-caseをクリックします。

    • 式ウィンドウにこの値が含まれていることを確認します。

      xp20:upper-case(bpws:getVariableData('inputVariable','payload','/ns4:headerTL/ns4:OperationMode')) = "CREATE"

      このステップで実行する作業の画面印刷。
    • 「OK」をクリックします。

    • 条件ダイアログで、OKをクリックします。

      作成ステップが太字のフォントで表示されます。

      このステップで実行する作業の画面印刷。

代替WSDLファイルの使用

通常、FulfillOrderServiceサービスおよびFulfillmentResponseServiceサービスを使用して、履行システムと通信します。 なんらかの理由でこれらのサービスにアクセスまたは使用できない場合は、実装で拡張可能フレックスフィールドを使用するかどうかに応じて、別の設定を行います。

拡張可能フレックスフィールド

説明

拡張可能フレックスフィールドを使用します。

https://support.oracle.com/epmos/faces/DocumentDisplay?_afrLoop=299993517847386&id=2051639.1のテクニカル・リファレンスfor Order Management (ドキュメントID 2051639.1)に移動し、「ペイロードおよびファイル」アタッチメントをダウンロードし、FulfillmentRequest.zipファイルをダウンロードし、WSDLおよびXSDをzipで使用します。

拡張可能フレックスフィールドは使用しません。

これらのステップを実行します

  1. 「設定および保守」作業領域に移動してから、タスクに移動します:

    • オファリング: オーダー管理

    • 機能領域: オーダー

    • タスク: 外部インタフェースのWebサービス詳細の管理

  2. 「コネクタ詳細の管理」ページで、「外部統合用WSDLのダウンロード」をクリックします。

実装でビジネス・イベントを使用する場合のWSDLの設定

ビジネス・イベントを使用するようにOrder Managementを設定する場合は、次のステップを実行します。

  1. この値は、FulfillmentApplicationコネクタを作成するときに使用します。

    属性

    WSDL URL

    http://host:port/soa- infra/services/default/DooTaskExternalInterfaceVirtualPartnersComposite/businesseventsconnetor_client_ep?WSDL

    コネクタは、pushPayload操作およびbody入力値FulfillOrderServiceを使用します。

  2. webサービス操作で次のステップを実行できることを確認します。

    • 「外部インタフェースのWebサービス詳細の管理」ページで入力したユーザー名とパスワードを受け入れます。 このページは、コネクタの設定が終了した後、この統合設定中に後で使用します。

    • business_events_connnector_payload.xsdファイル内のシグネチャを使用するペイロードを受け取ります。 このトピックで以前にダウンロードした技術リファレンスからこのファイルのコピーを取得します。

  3. 「関連コネクタ」タブを使用して、ステップ1で設定したWSDLを参照するコネクタを指定します。

    このタブには、「ビジネス・イベント・トリガー・ポイントの管理」ページを使用してビジネス・イベントを設定するときにアクセスできます。

ビジネス・イベントおよび「関連コネクタ」タブについて学習します。 詳細は、「オーダー管理から他のシステムへの通知の送信」を参照してください。

通常、FulfillOrderServiceを使用してビジネス・イベントを処理します。 なんらかの理由でこのサービスにアクセスしたり使用できない場合は、別の設定を使用してください。

拡張可能フレックスフィールド

説明

拡張可能フレックスフィールドは使用しません。

この手順で前にダウンロードしたテクニカル・リファレンスからbusiness_events_wsdl.zipをダウンロードし、そのzipファイルでWSDLおよびXSDを使用します。

拡張可能フレックスフィールドを使用します。

  1. 「設定および保守」作業領域に移動してから、タスクに移動します:

    • オファリング: オーダー管理

    • 機能領域: オーダー

    • タスク: 外部インタフェースのWebサービス詳細の管理

  2. 「コネクタ詳細の管理」ページで、「外部統合用WSDLのダウンロード」をクリックします。

操作のためのブランチの追加

履行サービスに必要な操作ごとに1つの分岐を追加します。 たとえば、この例ではこれらの履行タスクを使用します。

  • 作成

  • 更新

  • 保留の適用

  • 保留のリリース

  • 取消

そのため、タスクごとに1つずつ、5つのスイッチ・ケース・ブランチを追加します。

これらのブランチを追加します。

このステップで実行する作業の画面印刷。

これらのタスクと、使用できるその他のタスクについて学習します。 詳細は、「独自のタスク・タイプの作成」を参照してください。

操作のブランチを追加します。

  1. クリック:

    このステップで実行する作業の画面印刷。
  2. ブランチをコールするアクティビティを追加します。

    • コンポーネント・パレットからブランチ作成にドラッグ・アンド・ドロップします。

      このステップで実行する作業の画面印刷。
    • Invoke1を右クリックし、Edit Invokeダイアログで値を設定します。

      属性

      名前

      InvokeCreateFulfillmentRequest

    • 「パートナ・リンク」をクリックします。

    • 「パートナ・リンク・セレクタ」ダイアログで、FulfillmentApplication > OKをクリックします。

    • 「呼び出すの編集」ダイアログで、値を設定します。

      属性

      操作

      作成

    • 「呼び出す」の編集ダイアログの「変数」セクションで、「入力」ウィンドウの横にある「追加」をクリックします。

    • 「変数の作成」ダイアログで値を設定し、OKをクリックします。

      属性

      名前

      InvokeCreateFulfillmentRequest_create_InputVariable

      たとえば:

      このステップで実行する作業の画面印刷。
    • 「起動の編集」ダイアログで、OKをクリックします。

      エディタによって、InvokeCreateFulfillmentRequestノードがフローに追加されます。

      このステップで実行する作業の画面印刷。
  3. 履行システムから返信を受け取るアクティビティを追加します。

    • コンポーネント・パレットからreceiveアクティビティをドラッグし、InvokeCreateFulfillmentRequestノードのすぐ下流にドロップします。

      このステップで実行する作業の画面印刷。
    • 追加したReceive1ノードを右クリックします。

    • 「受入」の編集ダイアログで値を設定し、OKをクリックします。

      属性

      名前

      ReceiveAcknowledgementForCreate

      対話ID

      空のままにします。

      インスタンスの作成

      空のままにします。

      相互作用タイプ

      パートナ・リンク。

      パートナ・リンク

      FulfillmentApplication

      操作

      createResponse

      変数

      ReceiveAcknowledgementForCreate_createResponse_InputVariable

      たとえば:

      このステップで実行する作業の画面印刷。
  4. 履行システムが理解できるメッセージに入力値を変換するアクティビティを追加します。

    • 変換アクティビティをコンポーネント・パレットからドラッグし、InvokeCreateFulfillmentRequestノードのすぐ上流にドロップします。

      このステップで実行する作業の画面印刷。
    • 追加したTransform1アクティビティを右クリックします。

    • 「変換」の編集ダイアログの一般タブで値を設定し、「変換」をクリックします。

      属性

      名前

      TransformationInputToCreate

    • 変換タブのソース領域で、「追加」をクリックし、値を設定します。

      属性

      変数

      inputVariable

      部品

      payload

    • 値を設定します。

      属性

      ターゲット変数

      InvokeCreateFulfillmentRequest_create_InputVariable

      ターゲット・パート

      payload

      マップ・ファイル

      xsl/TransformationInputToCreate

    • マッパー・ファイル領域で、「追加」をクリックします。

    • 表示されるページで、オーダー管理から送信する必要がある各属性を履行システムに接続します。

      このステップで実行する作業の画面印刷。
    • Edit「変換」ダイアログで、「適用> OK」をクリックします。

  5. 履行システムが送信する応答をオーダー管理が理解できるメッセージに変換するアクティビティを追加します。

    • 変換アクティビティをコンポーネント・パレットからドラッグし、ReceiveAcknowledgementForCreateノードのすぐ下流にドロップします。

      このステップで実行する作業の画面印刷。
    • 追加したTransform1アクティビティを右クリックします。

    • 「変換」の編集ダイアログの一般タブで値を設定し、「変換」をクリックします。

      属性

      名前

      TransformFulfillmentAckToOMAck

    • 変換タブのソース領域で、「追加」をクリックし、値を設定します。

      属性

      変数

      ReceiveAcknowledgementForCreate_createResponse_InputVariable

      部品

      payload

    • 値を設定します。

      属性

      ターゲット変数

      outputVariable

      ターゲット・パート

      payload

      マップ・ファイル

      xsl/TransformFulfillmentAckToOMAck

    • マッパー・ファイル領域で、「追加」をクリックします。

    • 表示されたページで、履行システムから送信する必要がある各属性をオーダー管理に接続します。

    • Edit「変換」ダイアログで、「適用> OK」をクリックします。

  6. オーダー管理への確認の送信方法を指定します。

    • 前に作成したConnectorProcessプロセスで、コンポーネント・パレットからアクティビティをドラッグし、TransformFulfillmentAckToOMAckアクティビティの下流にドロップします。

    • コンポーネント・パレットからReceiveアクティビティをドラッグし、追加したSendAcknowledgementアクティビティの下流にドロップします。

      このステップで実行する作業の画面印刷。

      このアクティビティは、履行システムから遅延レスポンスを受け取ります。

    • Receive1を右クリックします。

    • 「受領」の編集ダイアログの一般タブで、値を設定し、「適用> OK」をクリックします。

      属性

      名前

      ReceiveDelayedResponseFromFulfillment

      対話ID

      空のままにします

      インスタンスの作成

      空のままにします

      相互作用タイプ

      パートナ・リンク

      パートナ・リンク

      FulfillmentApplication

      操作

      CreateResponse

      変数

      ReceiveDelayedResponseFromFulfillment_CreateResponse_InputVariable

  7. 更新操作に対してステップ1から6を繰り返します。

    操作ごとに、操作を反映するように値をわずかに変更します。 たとえば、更新操作を更新ブランチに追加し、ReceiveAcknowledgementForCreateのかわりにReceiveAcknowledgementForUpdateを使用します。

  8. 保留の適用操作について、ステップ1から6を繰り返します。

  9. 保留解除操作に対してステップ1から6を繰り返します。

  10. 取消操作に対してステップ1から6を繰り返します。

遅延レスポンスの設定

履行システムからオーダー管理に遅延レスポンスを送信するフローを設定します。 すべての操作に単一のフローを使用できるように、操作ごとに同じペイロードを使用します。

遅延レスポンスを設定します。

  1. コンポーネント・パレットからアクティビティをドラッグし、スイッチ・ノードの下流にドロップします。

    このステップで実行する作業の画面印刷。
  2. Invoke1を右クリックします。

  3. Edit Invokeダイアログの一般タブで、値を設定し、「適用> OK」をクリックします。

    属性

    名前

    SendDelayedResponseToOM

    対話ID

    空のままにします

    詳細として起動

    空のままにします

    相互作用タイプ

    パートナ・リンク

    パートナ・リンク

    OM-DelayedResponse

    操作

    プロセス

    変数

    SendDelayedResponseToOM_process_InputVariable

  4. 履行システムがオーダー管理で理解できるメッセージに送信する遅延レスポンス・メッセージを変換します。

    • 変換アクティビティをコンポーネント・パレットからドラッグし、作成ブランチでReceiveDelayedResponseFromFulfillmentアクティビティのすぐ下流にドロップします。

      このステップで実行する作業の画面印刷。
    • 追加したTransform1アクティビティを右クリックします。

    • 「変換」の編集ダイアログの一般タブで値を設定し、「変換」をクリックします。

      属性

      名前

      TransformDelayedResponseToOM

    • 変換タブのソース領域で、「追加」をクリックし、値を設定します。

      属性

      変数

      ReceiveDelayedResponseFromFulfillment_createResponse_InputVariable

      部品

      payload

    • 値を設定します。

      属性

      ターゲット変数

      SendDelayedResponseToOM_process_InputVariable

      ターゲット・パート

      payload

      マップ・ファイル

      xsl/TransformationDelayedResponseToOM

    • マッパー・ファイル領域で、「追加」をクリックします。

    • 表示されたページで、履行システムからの遅延レスポンスの一部として送信する必要がある各属性をオーダー管理に接続します。

    • Edit「変換」ダイアログで、「適用> OK」をクリックします。

  5. オーダー管理から返信を受信するアクティビティを追加します。

    • コンポーネント・パレットからreceiveアクティビティをドラッグし、SendDelayedResponseToOMアクティビティの下流にドロップします。

      このステップで実行する作業の画面印刷。
    • 追加したReceive1ノードを右クリックします。

    • 「受入」の編集ダイアログで値を設定し、「適用> OK」をクリックします。

      属性

      名前

      ReceiveResponseFromOM

      対話ID

      空のままにします。

      インスタンスの作成

      空のままにします。

      相互作用タイプ

      パートナ・リンク。

      パートナ・リンク

      OM-DelayedResponse

      操作

      processResponse

      変数

      ReceiveResponseFromOM_processResponse_InputVariable

  6. オーダー管理が送信するエラーの処理方法を指定する条件を設定します。

    • コンポーネント・パレットからReceiveResponseFromOMアクティビティのすぐ下流にSwitchアクティビティをドラッグ・アンド・ドロップします。

      このステップで実行する作業の画面印刷。
    • 追加したスイッチ・アクティビティのすぐ下にある「条件」をクリックし、値を設定してOKをクリックします。

      属性

      ラベル

      ErrorCondition

      説明

      遅延レスポンス処理時のエラーの処理

      条件

      xp20:upper-case(bpws:getVariableData('ReceiveResponseFromOM_processResponse_InputVariable','payload','/ns3:FulfillmentResponse/ns3:Status') !="SUCCESS"

  7. ノードを追加します。

    • AssignErrorConditionProcess エラー発生時にエラー条件ブランチで実行するアクションを指定します。

    • AssignSucess エラーが発生しない場合にその他ブランチで実行するアクションを指定します。

    このステップで実行する作業の画面印刷。

遅延レスポンスに手数料を含める

オーダー管理を呼び出すwebサービスからの遅延レスポンスに手数料が含まれている場合、オーダー管理は以前のすべての手数料を削除し、レスポンスが送信した値に置き換えます。 したがって、オーダー管理が送信リクエストで送信されたすべての料金がレスポンスに含まれていることを確認する必要があります。

たとえば、オーダー管理がChargeTypeCodeチャージのORA_SHIPPING_FREIGHT値およびQP_NET_PRICE値を送信する場合、レスポンスにはChargeTypeCodeのORA_SHIPPING_FREIGHTおよびQP_NET_PRICEが含まれている必要があります。

コネクタの保護とプロジェクトのデプロイ

Oracle Applicationsは、ポリシーを使用してコネクタを保護します。

ポリシー

説明

oracle/wss11_saml_or_username_token_with_message_protection_service_policy

受信および送信メッセージを暗号化および復号化します。

oracle/wss_username_token_over_ssl_client_policy

SSL (Secure Sockets Layer)を使用して通信を保護します。

Oracle JDeveloperまたはOracle Enterprise Managerを使用してコネクタを保護します。 この例では、Oracle JDeveloperを使用します。 Oracle Enterprise Managerの詳細は、https://www.oracle.com/technetwork/oem/enterprise-manager/overview/index.htmlを参照してください。

コネクタを保護し、プロジェクトをデプロイします。

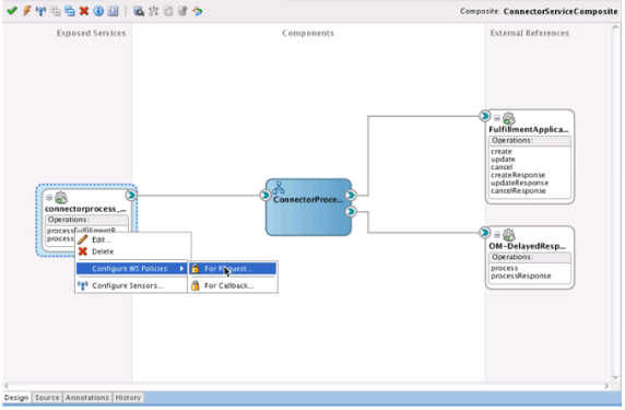
  1. リクエスト・サービスのセキュリティ・ポリシーを指定します。 「公開されたサービス」ペインで、ConnectorProcessの「エンドポイント」を右クリックし、「WSポリシーの構成>リクエスト用」をクリックします。

    このステップで実行する作業の画面印刷。
  2. 「SOA WSポリシーの構成」ダイアログのセキュリティ領域で、「追加」をクリックします。

  3. 「サーバー・セキュリティ・ポリシーの選択」ダイアログで、次の値を選択します:

    oracle/ws11_saml_or_username_token_with_message_protection_service_policy

    このステップで実行する作業の画面印刷。
  4. 「OK」をクリックします。

  5. コールバック・サービスのセキュリティ・ポリシーを指定します。 「公開されたサービス」ペインで、ConnectorProcessの「エンドポイント」を右クリックし、「WSポリシーの構成>コールバック用」をクリックします。

  6. 「SOA WSポリシーの構成」ダイアログのセキュリティ領域で、「追加」をクリックします。

  7. 「サーバー・セキュリティ・ポリシーの選択」ダイアログで、次の値を選択します:

    oracle/wss_username_token_over_ssl_client_policy

  8. 「OK」をクリックします。

  9. セキュリティ領域で、追加した「行」をクリックし、「編集」をクリックします。

  10. 値を設定します。

    属性

    上書き値

    FUSION_SCM_SOA_APPID-KEY

    ノート

    • この値は、資格証明ストア・フレームワーク(CSF)のキーを指定します。

    • このキーは、コネクタをデプロイするアプリケーションで作成する必要があります。

    • このキーは、オーダー管理へのサインインに使用するものと同じユーザー名とパスワードを使用する必要があります。

  11. 遅延レスポンスを処理するコネクタのセキュリティ・ポリシーを編集して割り当てます。

    前述のステップを繰り返します。 同じセキュリティ・ポリシーを使用し、同じ資格証明ストア・フレームワーク・キーを指定します。

  12. プロジェクトを作成してデプロイします。

    このステップで実行する作業の画面印刷。
  13. オブジェクトを作成し、webサービスを呼び出すサーバー上のアイデンティティ・ストアに追加します。 詳細は、「オーダー管理とソース・システムの統合」を参照してください。

  14. サービス・プロバイダがwebサービスをコールするときに必要とするユーザー資格証明を取得します。 通常、これらの詳細はサービス・プロバイダから取得できます。

  15. ステップ4で特定したユーザー資格証明を追加するリクエストをIT管理者に送信します。 webサービスを呼び出すサーバーにそれらを追加するリクエスト。 CSF-KEY (Credential Store Framework)参照を使用します。

履行システムへの拡張可能フレックスフィールドの通信

ペイロードには、デフォルトで設定した拡張可能フレックスフィールドが含まれます。 拡張可能フレックスフィールドを設定した場合は、それらが履行システムと通信できるようにWSDLを設定する必要があります。

拡張可能フレックスフィールドを履行システムに通信します。

  1. 変換アクティビティで、適切なEffCategoriesノード(FulfillLineEffCategoriesなど)に移動します。

  2. ノードを展開します。

    ノードで使用できる属性は2つのみです。

    このステップで実行する作業の画面印刷。
  3. ソース: FulfillmentRequest.wsdlペインで、ナビゲーション・ツリーでns1:FulfillLineEFFCategoriesを右クリックし、「要素またはタイプの置換」をクリックします。

  4. 要素またはタイプの置換ダイアログで、j_FulfillLineEFFDooFulfillLineAddInfoPrivate > OKをクリックします。

    このステップで実行する作業の画面印刷。
  5. ns1:FulfillLineEFFCategoriesを展開します。

    ナビゲーション・ツリーには、ターゲットXSDにマップできるコンテキストおよび拡張可能フレックスフィールドを含む階層が表示されます。

    このステップで実行する作業の画面印刷。
  6. マップする必要がある各属性が存在することを確認します。

    たとえば:

    <xsl:if test="/ns1:headerTL/ns1:FulfillLineTLVO1/ns1:FulfillLineEffCategories/ns10:FulfillLineEffBPackShipInstructionprivateVO/ns21:shipDate">
           <ns21:shipDate>
       <xsl:if test="/ns1:headerTL/ns1:FulfillLineTLVO1/ns1:FulfillLineEffCategories/ns10:FulfillLineEffBPackShipInstructionprivateVO/ns21:shipDate/@xsi:nil">
                  <xsl:attribute name="xsi:nil">
             <xsl:value-of select="/ns1:headerTL/ns1:FulfillLineTLVO1/ns1:FulfillLineEffCategories/ns10:FulfillLineEffBPackShipInstructionprivateVO/ns21:shipDate/@xsi:nil"/>
                 </xsl:attribute>
        </xsl:if>
        <xsl:value-of select="/ns1:headerTL/ns1:FulfillLineTLVO1/ns1:FulfillLineEffCategories/ns10:FulfillLineEffBPackShipInstructionprivateVO/ns21:shipDate"/>
         </ns21:shipDate>
    </xsl:if>
  7. 各属性をマップします。

文書参照のマップ

Order Managementでは、通常のエンティティを使用して、Order Managementの外部にあるシステム内のトランザクションとオーダー明細との間に存在する関係を記述します。 このエンティティと履行システムの間でデータ要素をマップするために使用できるいくつかの文書タイプを次に示します。

属性

説明

DocRefType

ドキュメントのタイプを識別する略語。 次のタイプを使用できます:

  • EXT_FULFILLMENT_SALES_ORDER 履行システムでソース・オーダーまたは文書を参照します。

  • ORIGINAL_SALES_ORDER ソース・システムからのソース・オーダー、または返品が返品される品目を含むOrder Managementからの販売オーダーを参照します。

  • EBS_ORDER Oracle E-Business Suite (EBS)で作成した販売オーダーを参照します。Oracle E-Business Suiteは履行システムです。

  • DROPSHIP_REQ_REFERENCE 購買アプリケーションの直接出荷のオーダー明細の購買依頼を参照します。

  • DROPSHIP_PO_REFERENCE 購買アプリケーションの直接出荷におけるオーダー明細の購買オーダーを参照します。

DROPSHIP_PO_REFERENCE

DocId

文書を一意に識別する値。 この値はオーダー管理によって作成されます。

購買システムの購買オーダー識別子

DocUserKey

エンドユーザーが理解および認識できるビジネス文書番号。

購買オーダー番号

DocAltUserKey

ドキュメント・リビジョン番号など、DocUserKeyに付随する詳細。

変更順序番号

DocLineId

ドキュメント行を一意に識別する値。 この値はオーダー管理によって作成されます。

購買システムの購買オーダー明細識別子

DocLineUserKey

エンドユーザーが理解して認識できる行番号。

購買オーダー明細番号

DocSublineId

ドキュメント・サブ行を一意に識別する値。 この値はオーダー管理によって作成されます。

購買システムの購買オーダー・スケジュール識別子

DocSubLineUserKey

エンドユーザーが理解および認識できるサブ・ラインの番号。

購買オーダー・スケジュール番号