About Credit Management in Siebel Communications

Credit management functionality frequently resides in third-party back-office credit applications. Siebel Enterprise Application Integration (Siebel EAI), which is part of Siebel Communications, provides you with the ability to integrate with these applications and to use their information and functionality.

If customers are late in paying their bills or have not paid their bills in full, then their accounts are flagged by the third-party credit application. The rules for detecting late payment or nonpayment are defined in the credit application.Siebel Communications can interpret late payment or nonpayment messages that the credit application generates.

As a basis for credit management,Siebel Communications provides information in the form of credit alerts. A credit alert is a Siebel Communications credit record that can be generated by messages from a back-office credit management application when a customer breaches a credit threshold. It can also be generated manually by a customer request or by the initiative of a customer service representative (CSR). Credit alerts can be resolved through a variety of means, such as customer payment of the outstanding amount, adjustments to a customer account to correct an erroneous billing, and an agreement with a customer for a payment arrangement plan.

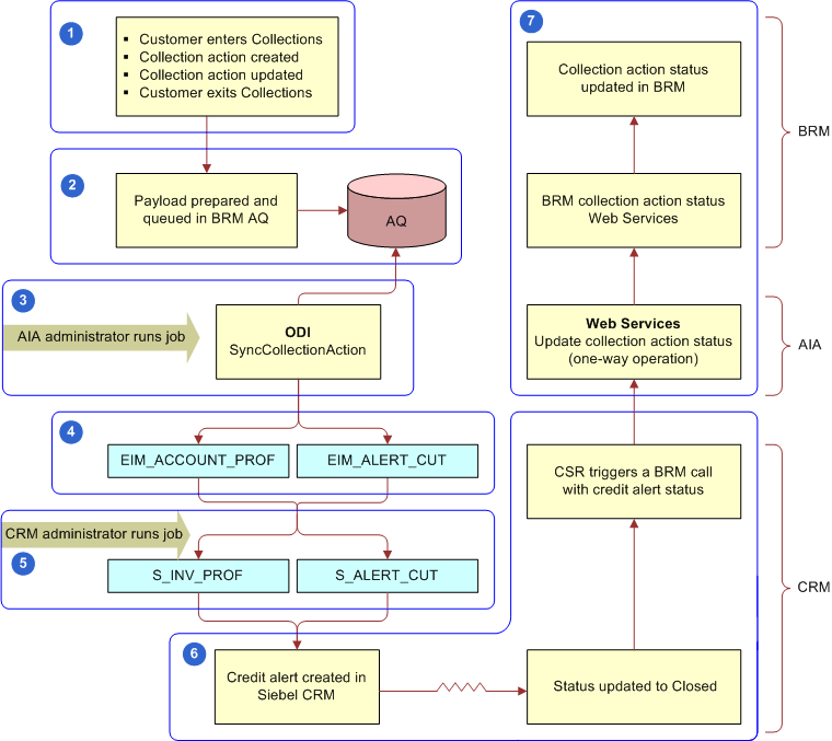
When Siebel Communications is linked with the external Oracle Communications Billing and Revenue Management application through Oracle Application Integration Architecture, credit management works as illustrated in the following figure.

This image is described in surrounding text.

As shown in this figure, the typical steps involved in the credit management process are as follows:

  1. The external Oracle Communications Billing and Revenue Management application identifies that a customer is in Collections.

  2. In Oracle Communications Billing and Revenue Management, a daily batch creates a payload, and and puts the payload in a queue in the Oracle Communications Billing and Revenue Management Advanced Queuing facility (AQ).

  3. In Oracle Application Integration Architecture, an administrator processes the payload through Oracle® Data Integrator by running the SyncCollectionAction job.

  4. The SyncCollectionAction job reads the AQ and populates the EIM_ACCNT_PROF and EIM_ALERT_CUT tables, which are Oracle’s Siebel Enterprise Integration Manager (EIM) tables for loading data into Siebel CRM.

  5. A Siebel administrator runs an EIM job to load the credit alerts into the S_INV_PROF and S_ALERT_CUT tables, which are Siebel base tables that receive credit alert data from the EIM tables and display that data in Siebel CRM.

  6. A Customer Service Representative (CSR) using Oracle’s Siebel Call Center works on the credit alert by calling the customer and making payment arrangements. When the credit alert status is changed to Closed, the CSR synchronizes the status to Oracle Communications Billing and Revenue Management.

  7. Oracle Application Integration Architecture middleware updates the collection action status in Oracle Communications Billing and Revenue Management.

Siebel Communications Credit Management provides the following capabilities:

  • Credit Alerts. Generates credit alerts when external credit management applications send information about changes in the credit situation of a customer. Provides the ability to send updated credit alert information back to the external credit management applications.

  • Activities. Generates activities associated with a credit alert. Also allows you to add activities for a credit alert.

  • Payments. Allows you to send customer payments to the credit management application in response to a credit alert.

  • Account Adjustments. Allows you to send requests to the credit management application for adjustments to a customer account when a credit alert is in error. Displays the responses of the credit management application to these requests.

  • Payment Arrangements. Allows you to send requests to the credit management application for payment arrangement plans in response to a credit alert. Displays the responses of the credit management application to these requests.

  • Attachments. Allows you to attach external documents to a credit alert.

In addition,Siebel Communications provides the following credit management requirements in other modules:

  • Credit Rating. Displays the customer’s credit rating details, including credit score, source, and date. For more information, see About Financial Profiles in Siebel Communications.

  • Billing Information. Displays customer billing information you might need to resolve a credit alert.

CSRs use Credit Management functionality to manage and monitor customer credit issues. They are responsible for reviewing with the customer all account information and credit issues, as well as answering billing inquiries, suggesting payment arrangement plans, and making account adjustments.

Customer service supervisors use Credit Management functionality to determine whether a CSR is allowed to request credit adjustments on a customer’s account, set up payment arrangement plans, and maintain billing profiles.