機械翻訳について

拡張可能フレックスフィールドを使用したOrder ManagementとOracle Applicationsの統合

拡張可能フレックスフィールドを使用して、Order ManagementをOracle PricingやOracle Receivables、Oracle Shipping、Oracle Receiving、Oracle Purchasingと統合します。

拡張可能フレックスフィールドは、カスタム・データを他のOracleアプリケーションと統合する必要がある場合に使用できます。 Oracle Pricingに設定したサービス・マッピングと同様のサービス・マッピングを設定します。 拡張可能フレックスフィールドを使用して、サービス・マッピングに必要な値を格納します:

サービス・マッピングに必要な値を格納する拡張可能フレックスフィールド

ノート

  • ログ・ファイルからビュー・オブジェクトの名前をコピーします。 サービス・マッピングでは、ビュー・オブジェクトを使用して拡張可能フレックスフィールドからデータを取得します。 拡張可能フレックスフィールド属性の公開スケジュール済プロセスで作成されるログ・ファイルを使用します。

  • 新しいエンティティをそれぞれ指定する場合は、_Customサフィクスを使用します。

  • 統合アルゴリズムを使用して、複雑なロジックを実装します。 たとえば、品目を品目をカバーするカバレッジと連結し、数量を追加してから、結果をOracle Receivablesの付加フレックスフィールドに格納する必要があるとします。 統合アルゴリズムを使用して、この要件を実装できます。

ユースケース

オーダー管理のオーダー・ヘッダーとOracle Receivablesの明細のプライマリ営業担当が同じであることを確認する必要があるとします。

ヘッダー拡張可能フレックスフィールドのコンテキストとセグメントを実装したとします。

  • コンテキストとしてHeaderContext

  • セグメントとしてH1AttributeNum

サービス・マッピングのオーダー・ヘッダーに拡張可能フレックスフィールドを追加し、拡張可能フレックスフィールドにプライマリ営業担当のIDを格納し、売掛/未収金明細のプライマリ営業担当のIDにマップします。

設定のサマリー

  1. 拡張可能フレックスフィールドを識別する値を取得します。

  2. サービス・マッピングを変更します。

  3. 統合アルゴリズムを作成します。

このトピックではサンプル値を使用します。 ビジネス要件によっては、別の値が必要になる場合があります。

拡張可能フレックスフィールドを識別する値の取得

  1. Microsoft Excelなどのスプレッドシート・エディタを使用して、列と値を含むスプレッドシートを作成します。

    属性

    ソース

    ViewObject

    XMLファイル。

    HeaderEffBHeaderContext1privateVO

    ViewAttribute

    XMLファイル。

    _H1AttributeNum1

  2. 「設定および保守」作業領域に移動し、「オーダー拡張可能フレックスフィールドの管理」タスクに移動します。

  3. 「Manage Order Extensible Flexfields(オーダー拡張可能フレックスフィールドの管理)」ページで、次の値を検索します。

    属性

    モジュール

    処理順序

  4. 検索結果で、値を含むをクリックします。

    属性

    名前

    ヘッダー情報

  5. 「処理」>「フレックスフィールド・アーカイブのダウンロード」をクリック

  6. 確認ダイアログで、アーカイブが終了するまで待機し、「ダウンロード」をクリックして、ファイルをローカル・コンピュータに保存します。

    このファイルの名前には、フレックスフィールド・コード属性に含まれる値が含まれます。 この例では、オーダー・ヘッダーにある属性に関心があるので、必要なファイル名は10008_DOO_HEADERS_ADD_INFO.zipです。

  7. Windows Explorerを使用して10008_DOO_HEADERS_ADD_INFO.zipに移動します。

  8. 10008_DOO_HEADERS_ADD_INFO.zip > Oracle Apps > SCM > DOO > processOrder > Flex > headerContextsB > Viewを展開し、ノート帳++やXMLエディタなどのエディタを使用してHeaderEffBHeaderContext1privateVO.xmlを開きます。

    このビューには、各コンテキストで使用可能なXMLファイルがリストされます。

    HeaderContext1拡張可能フレックスフィールドのコンテキストを確認します。

  9. 値をスプレッドシートにコピーします。

    属性

    ViewObjectの名前

    HeaderEffBHeaderContext1privateVO

    たとえば、HeaderEffBHeaderContext1privateVO.xmlファイルには、ビュー・オブジェクト名が含まれています。

    HeaderEffBHeaderContext1privateVO.xmlファイル内のビュー・オブジェクト名
  10. プライマリ営業担当のIDをスプレッドシートに格納するために使用する属性の名前をコピーします。

    必要な値の格納に使用するセグメントと一致するViewAttributeを探します。 この例では、コピーする値を次に示します。

    属性

    ViewAttributeの名前

    _H1AttributeNum1

    たとえば、HeaderEffBHeaderContext1privateVO.xmlファイルには、ビュー属性名が含まれています。

    HeaderEffBHeaderContext1privateVO.xmlファイル内の属性名を表示します。
  11. スプレッドシートに値が含まれていることを確認します。

    属性

    ソース

    ViewObject

    XMLファイル。

    HeaderEffBHeaderContext1privateVO

    ViewAttribute

    XMLファイル。

    _H1AttributeNum1

サービス・マッピングの変更

事前定義済のFulfillmentIntegrationサービス・マッピングを変更します。

変更点は次のとおりです。

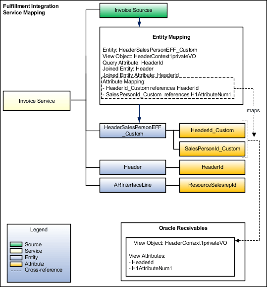
事前定義済のFulfillmentIntegrationサービス・マッピング。

試す:

  1. Order Managementの管理に必要な権限があることを確認します。

    これらの権限を使用して、価格設定管理作業領域で統合を設定するために使用する統合アルゴリズムおよびサービス・マッピングにアクセスします。

  2. 価格設定管理作業領域に移動します。

    「タスク」をクリックし、Order Management Configurationの下の「サービス・マッピングの管理」をクリックします。

  3. 「サービス・マッピングの管理」ページの名前列で、FulfillmentIntegrationをクリックします。

  4. 「サービス・マッピングの編集」ページの「エンティティ」タブで、「アクション」>「行の追加」をクリックし、値を設定します:

    属性

    Entity

    HeaderSalesPersonEFF_Custom

    説明

    オーダー・ヘッダーの拡張可能フレックスフィールドのコンテキストです。 営業担当に関する詳細が含まれています。

  5. 「詳細」領域で属性を追加し、「保存」をクリックします。

    属性

    タイプ

    HeaderId_Custom

    Long

    SalesPersonId_Custom

    Long

    このソリューションの一部として付加フレックスフィールドを使用する場合は、拡張可能フレックスフィールドの属性に指定するタイプと同じタイプを指定する必要があります。 たとえば、付加フレックスフィールドでLongタイプのSalesPersonIdを使用する場合は、拡張可能フレックスフィールドでLongとしてSalesPersonIdも指定する必要があります。 別のシナリオでは、付加フレックスフィールドでString型のpackingInstructionsという属性を使用する場合は、拡張可能フレックスフィールドでpackingInstructionsをStringに設定する必要もあります。 同じデータ型を使用しない場合、コンパイル時にサービス・マッピングが失敗しない可能性がありますが、ランタイム環境では失敗します。 エラーは発生しない可能性がありますが、設定が期待どおりに機能しない可能性があるため、ランタイム障害のトラブルシューティングが困難な場合があります。

  6. ソースを設定します。

    • 「ソース」をクリックします。

    • InvoiceSourcesの詳細領域の「エンティティ・マッピング」タブで、「表示」→「列」をクリックし、各値にチェック・マークを追加します。

      • 結合エンティティ

      • 結合エンティティ属性

      • 既存のビュー・オブジェクトを使用

    • 「処理」→「行の追加」をクリックし、値を設定して、「保存」をクリックします。

      属性

      Entity

      HeaderSalesPersonEFF_Custom

      タイプ

      ビュー・オブジェクト

      ビュー・オブジェクト

      HeaderEffBHeaderContext1privateVO

      問合せタイプ

      結合

      問合せ属性

      HeaderId

      既存のビュー・オブジェクトを使用

      チェック・マークが含まれます。

      結合エンティティ

      ヘッダー

      移入する値リストを取得するには、作業内容を保存する必要がある場合があります。

      結合エンティティ属性

      HeaderId

    • 「属性マッピング」タブで属性を追加し、「保存」をクリックします。

      属性

      ビュー・オブジェクト属性

      HeaderId_Custom

      HeaderId

      SalesPersonId_Custom

      _H1AttributeNum1

      スプレッドシートから値をコピーします。

      このトピックで作成するマッピングごとに、属性ビュー・オブジェクト属性が必要です。

    • 「エンティティ・マッピング」タブで、次の値を含むをクリックします。

      属性

      ビュー・オブジェクト属性

      Entity

      ARInterfaceLine

    • ARInterfaceLineの「詳細」領域で、「アクション」→「行の追加」をクリックし、値を設定して、「保存」をクリックします。

      属性

      属性

      ResourceSalesrepId

  7. サービスを設定します。

    • 「サービス」をクリックします。

    • InvoiceServiceの「詳細」領域で、「アクション」→「行の追加」をクリックし、値を設定します。

      属性

      Entity

      HeaderSalesPersonEFF_Custom

    • HeaderSalesPersonEFF_Customの「エンティティ」領域で、属性を追加します。

      属性

      別名

      HeaderId_Custom

      オプション

      SalesPersonId_Custom

      オプション。

      別名はオプションです。 値を追加することも、空のままにすることもできます。 別名を追加する場合は、マイ・エイリアスなどの大文字で始まることを確認してください。 別名を小文字で開始しないでください(別名など)。

    • InvoiceServiceの詳細領域で、値を含むをクリックします。

      属性

      Entity

      ヘッダー

    • 「ヘッダー・エンティティ」領域で、属性を追加します。

      属性

      別名

      HeaderId

      空のままにします。

    • InvoiceServiceの詳細領域で、値を含むをクリックします。

      属性

      Entity

      ARInterfaceLine

    • ARInterfaceLine「エンティティ」領域で属性を追加し、「保存してクローズ」をクリックします。

      属性

      別名

      ResourceSalesrepId

      空のままにします。

統合アルゴリズムの作成

  1. 「タスク」をクリックし、Order Management Configurationの下の「アルゴリズムの管理」をクリックします。

  2. 「アルゴリズムの管理」ページで、「処理」>「作成」をクリックします。

  3. 「アルゴリズムの作成」ページで値を設定し、「保存」をクリックします。

    属性

    名前

    売掛金マッピング・カスタム

  4. 「変数」→「アクション」→「行の追加」をクリックし、値を設定して、「保存」をクリックします。

    属性

    名前

    ARIntegration

    データ型

    データ・オブジェクト

    入力と出力

    入力と出力

    内部サービス・スキーマ

    FulfillmentIntegration.InvoiceService

  5. 「アルゴリズム」→「ステップの追加」→「条件付きアクション」をクリックし、値を設定して、「保存」をクリックします:

    属性

    名前

    営業担当IDのマップ

    説明

    オーダー・ヘッダーにある拡張可能フレックスフィールドからプライマリ営業担当をマップします。

  6. 「データ・セット」領域で、データ・セットを追加し、「保存」をクリックします。

    名前

    変数パス

    カーディナリティ

    データ・セット結合

    ARLine

    ARIntegration.ARInterfaceLine

    空のままにします

    該当なし

    FLine

    ARIntegration.FulfillLine

    0または1つ

    [FulfillLineId: {ARLine.FulfillLineId}]

    HdrEFF

    ARIntegration.HeaderSalesPersonEFF_Custom

    0または1つ

    [HeaderId_Custom: {FLine. HeaderId}]

    説明

    コード

    説明

    ARIntegration.ARInterfaceLine

    サービス・マッピングのエンティティARInterfaceLineを使用してオーダー詳細を取得し、このトピックで前にこの統合アルゴリズムに追加した変数であるARIntegrationに格納するように指定します。

    この統合では、ARIntegrationを使用して、この統合アルゴリズムがサービス・マッピングを介して通信するデータを一時的に格納します。 セカンダリ・データ・セットがARLineに移入されるため、プライマリ・データ・セットARLineのデータ・セット結合は空です。

    ARIntegration.FulfillLine

    ARIntegrationの結果をオーダー明細に従ってフィルタします。

    結合[FulfillLineId: {ARLine.FulfillLineId}]は、サービス・マッピングのFulfillLineエンティティのFulfillLineId属性を使用して、プライマリARLineデータ・セットをフィルタし、FulfillLineIdが参照するオーダー明細のみを含めます。

    ARIntegration.HeaderSalesPersonEFF_Custom

    オーダー・ヘッダーに従って、ARIntegrationの結果をフィルタします。

    結合[HeaderId_Custom: {FLine. HeaderId}]では、HeaderSalesPersonEFF_CustomエンティティのHeaderId属性を使用してFLineデータ・セットをフィルタし、順序ヘッダーのみが含まれるようにします。

    ノート

    • 変数パスで、サービス・マッピングの正確なエンティティ名(ARInterfaceLine、FulfillLine、HeaderSalesPersonEFF_Customなど)を使用してください。

    • ARLineをプライマリにするには、プライマリ・オプションを有効にします。

    • データ・セットの各グループには、1つのプライマリ・データ・セットと1つ以上のセカンダリ・データ・セットが含まれます。

    • カーディナリティは、セカンダリ・データ・セットに0または1つのレコードがプライマリ・データ・セット内の1つ以上のレコードに存在することを指定します。 結合が内部結合か外部結合かを決定します。

    • データ・セット結合は、セカンダリ・データ・セットがプライマリに保存するレコードをフィルタするためにこのステップで使用される制約を定義します。

    • FLineは、結合条件に一致するエンティティFulffillLineの行を表します。 名前は大/小文字が区別されます。 flineではなく、FLineを使用してください。

    • HdrEFFは、結合条件に一致するエンティティHeaderSalesPersonEFF_Customの行を表します。

    • ARInterfaceLineおよびFufillLineは事前定義されています。

    • サービス・マッピングでHeaderSalesPersonEFF_Customを作成します。

    • ARInterfaceLineには、属性ResourceSalesRepIdが事前定義されています。 設定すると、定義したエンティティHeaderSalesPersonEFF_Customの属性SalesPerson_Customの値がResourceSalesRepIdに移入されます。 データ・セットの結合条件にHeaderSalesPersonEFF_Customを指定すると、設定でマッピングに使用する行が一意に識別されます。

  7. 「条件の実行」領域で、「条件の追加」→「デフォルト・アクション」をクリックし、値を追加して、「保存してクローズ」をクリックします。

    属性

    処理

    ARLine.ResourceSalesrepId=HdrEFF.SalesPerson_Custom

    説明

    • ARLine.ResourceSalesrepId サービス・マッピングのARInterfaceLineエンティティのResourceSalesrepId属性に結果を格納するように指定します。

  8. アルゴリズムをテストします。 詳細は、統合アルゴリズムの設定を参照してください。

  9. 「アルゴリズムの管理」ページで、「処理」>「公開」をクリックします。

  10. ステータスに公開済と表示されていることを確認し、「完了」をクリックします。

  11. 「サービス・マッピングの編集」ページにナビゲートします。

  12. 「サービス」をクリックし、値を設定して、「保存してクローズ」をクリックします。

    属性

    サービス

    InvoiceService

    実装タイプ

    アルゴリズム

    実装

    売掛金マッピング・カスタム

    説明

    • 売掛金マッピング・カスタムは、作成した統合アルゴリズムの名前です。

使用できる属性を見つけられない場合

データ・モデルに属性を追加することはできませんが、使用していない属性は参照できます。 ほとんどのアプリケーションは、直接出荷の文字列属性Attribute1からAttribute20、出荷の文字列属性SrcAttribute1からSrcAttribute20など、独自の目的で使用できる一連の属性を使用して事前定義されています。 属性のリストを取得します。 詳細は、「Order Managementと他の統合時に使用できるエンティティおよび属性Oracle Applications」を参照してください。