Go to primary content
Oracle® Communications Subscriber Database Server Provisioning Interface
Release 8.4
F12314
Go To Table Of Contents
Contents

Previous
Previous
Next
Next

SDS/HLRR Architecture Overview

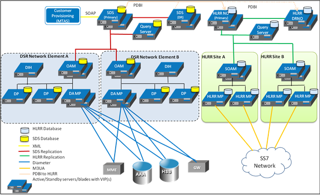
Figure 2-2 shows a high-level overview for various products.

Figure 2-2 SDS/HLRR Architecture Overview

The SDS for HLRR components consists of a SDS Primary Provisioning site, SDS DR Provisioning site, HLRR Primary NO site, and HLRR Disaster Recovery NO site. The SDS sites replicate data to other SDS systems (such as Query server and data processing SOAM). The HLRR sites replicate data to other HLRR systems (such as the Query server and SOAM).

The SDS Primary Provisioning site relays specific data to the HLRR Primary NO site and can send data to the HLRR DR NO site. The SDS DR Provisioning site can also relay specific data to the HLRR Primary or DR NO site, and does so if it becomes the SDS Primary Provisioning site.

The type of data relayed and additional information on this process is described in Relaying Data to the HLR Router. The data is relayed over the HLRR PDBI interface by the pdbrelay and pdbaudit (for remote audit) processes.