Understanding Online Supplier Registration
PeopleSoft provides a standardized online supplier registration system, also known as supplier onboarding, across Source to Settle applications. Supplier Onboarding offers a framework for implementing the online system and managing supplier and bidder information and requests.
To upgrade existing bidder and user registration setups into 9.2 registration templates, see Upgrade documentation. Existing self-service functionality delivered prior to 9.2 that allows suppliers to maintain addresses, contacts, and other company profile information is still available in PeopleSoft 9.2. Users may continue accessing these components if they have appropriate access rights.
See the product documentation for PeopleSoft Financials/Supply Chain Management 9.1 to 9.2 Upgrade.
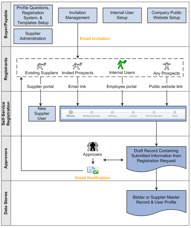
This diagram illustrates an overview of the online supplier registration process:
The online supplier registration process includes maintenance and invitations that go out to registrants, including existing suppliers, invited prospects, and internal users. Registrants access the self-service registration through the supplier portal, employee portal, a public website, or a URL in an email invitation, depending on the registration usage and setup. The system includes email notifications and approvals.
