Exclude Order Types from the Portugal Shipping Document Signature Process
When generating shipping documents for your Portugal-based shipments, there might be certain order types that don't require a signature for reporting to the Portuguese tax authority. For example, when generating shipping documents for return-to-vendor shipments out of Portugal, you may only need to generate and sign the bill of lading, but not the commercial invoice or the packing slip. Now, you can control exactly which shipping documents are included in the Portugal signature process for reporting to the Portuguese tax authority using the lookups:
- ORA_WSH_ORDR_TYP_EXCL_PS_SIGN
- ORA_WSH_ORDR_TYP_EXCL_BOL_SIGN
- ORA_WSH_ORDR_TYP_EXCL_CI_SIGN
Specifying an order type in the ORA_WSH_ORDR_TYP_EXCL_PS_SIGN lookup excludes the packing slip from the signature process. Specifying an order type in the ORA_WSH_ORDR_TYP_EXCL_BOL_SIGN lookup excludes the bill of lading from the signature process. And specifying an order type in the ORA_WSH_ORDR_TYP_EXCL_CI_SIGN lookup excludes the commercial invoice from the signature process. Excluding any of the documents from the signature process means that a document number, signature, ATCUD code, and QR code aren't generated for that order type and document combination.
This feature provides you more control over exactly which shipping documents are included in the signature process for reporting to the Portuguese tax authority to assist in maintaining compliance with the appropriate regulations.
Steps to Enable
In the Setup and Maintenance work area, use the Manage Shipping Lookups task to exclude the signature process for an order type and document combination:
- Offering: Manufacturing and Supply Chain Materials Management
- Functional Area: Shipping
- Task: Manage Shipping Lookups
Exclude Packing Slip from the Signature Process
- On the Manage Shipping Lookups page, search for the ORA_WSH_ORDR_TYP_EXCL_PS_SIGN lookup type.
- In the ORA_WSH_ORDR_TYP_EXCL_PS_SIGN: Lookup Codes section, click Actions > New.
- In the lookup code field, enter the order type for which the signature process should be excluded.
- Click Save and Close.

Exclude Return to Vendor Shipments from the Packing Slip Signature Process
Exclude Bill of Lading from the Signature Process
- On the Manage Shipping Lookups page, search for the ORA_WSH_ORDR_TYP_EXCL_BOL_SIGN lookup type.
- In the ORA_WSH_ORDR_TYP_EXCL_BOL_SIGN: Lookup Codes section, click Actions > New.
- In the lookup code field, enter the order type for which the signature process should be excluded.
- Click Save and Close.

Exclude Outside Processing Shipments from the Bill of Lading Signature Process
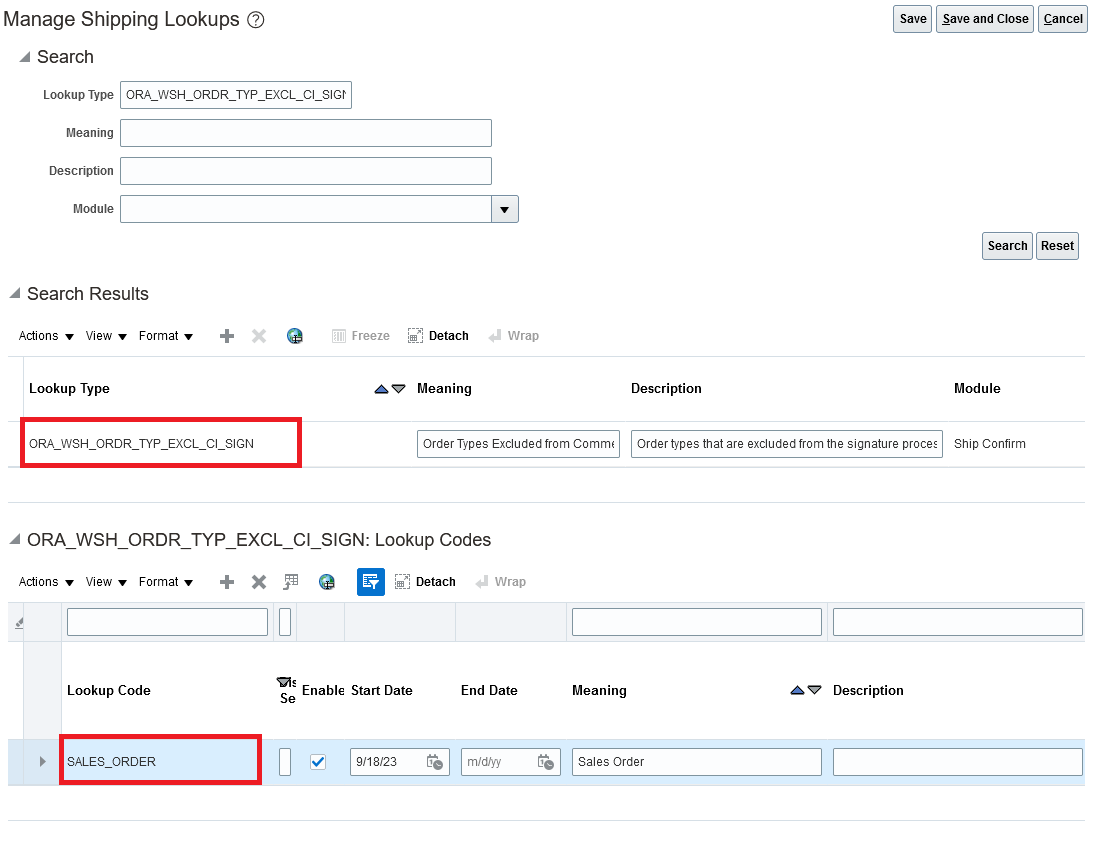
Exclude Commercial Invoice from the Signature Process
- On the Manage Shipping Lookups page, search for the ORA_WSH_ORDR_TYP_EXCL_CI_SIGN lookup type.
- In the ORA_WSH_ORDR_TYP_EXCL_CI_SIGN: Lookup Codes section, click Actions > New.
- In the lookup code field, enter the order type for which the signature process should be excluded.
- Click Save and Close.

Exclude Sales Order Shipments from the Commercial Invoice Signature Process
Use these order type values for the Lookup Code field.
| Lookup Code | Meaning |
|---|---|
| DROP_SHIP | Drop ship |
| OUTSIDE_PROCESSING | Outside processing |
| RETURN_TO_VENDOR | Return to supplier |
| RMA | Return material authorization |
| SALES_ORDER | Sales order |
| TRANSFER_ORDER | Transfer order |
| TRANSFER_ORDER_RETURN | Return transfer order |
| UNREFERENCED_SUPPLIER_RETURN | Unreferenced supplier return |
Tips And Considerations
Excluding any of the documents from the signature process means that a document number, signature, ATCUD code, and QR code are not generated for that order type and document combination.
Key Resources
- Oracle Fusion Cloud SCM: Implementing Manufacturing and Supply Chain Management guide, available on the Oracle Help Center.
- Oracle Fusion Cloud SCM: Using Shipping guide, available on the Oracle Help Center.
- Oracle Fusion Cloud Financials: Using Financials for EMEA, available on the Oracle Help Center.
- EMEA Implementation Resources (Doc ID 2576459.1).
Access Requirements
Users who are assigned a configured job role that contains these privileges can access this feature:
- Manage Shipping Parameters for Portugal (WSH_MANAGE_SHIPPING_PARAMETERS_PORTUGAL_PRIV)
- Print Shipping Reports for Portugal (WSH_PRINT_SHIPPING_REPORTS_PORTUGAL_PRIV)
These privileges were available prior to this update.