Use Extensible Flexfields to Integrate Order Management with Oracle Applications

Use an extensible flexfield to integrate Order Management with Oracle Pricing, Oracle Receivables, Oracle Shipping, Oracle Receiving, or Oracle Purchasing.

You can use an extensible flexfield when you need to integrate custom data with some other Oracle Application. You set up a service mapping that's similar to that service mapping that you set up for Oracle Pricing. You use an extensible flexfield to store values that the service mapping needs:

extensible flexfield to store values that the service mapping requires

Note

  • Copy the view object's name from the log file. The service mapping uses the view object to get data from your extensible flexfield. Use the log file that the Publish Extensible Flexfield Attributes scheduled process creates.

  • Use the _Custom suffix when you specify each new entity.

  • Use an integration algorithm to implement complex logic. For example, assume you must concatenate an item with the coverage that covers the item, add quantity, then store the results in a descriptive flexfield for Oracle Receivables. You can use an integration algorithm to implement this requirement.

Use Case

Assume you must make sure the primary salesperson is the same on the order header in Order Management and on the line in Oracle Receivables.

Assume you implemented a context and segment for the header extensible flexfield:

  • HeaderContext as the context

  • H1AttributeNum as the segment

You will you add an extensible flexfield on the order header in the service mapping, store the Id of the primary salesperson in the extensible flexfield, then map it to the Id of the primary salesperson on the Accounts Receivable line.

Summary of the Setup

  1. Get values that identify the extensible flexfield.

  2. Modify the service mapping.

  3. Create an integration algorithm.

This topic uses example values. You might need different values, depending on your business requirements.

Get Values That Identify the Extensible Flexfield

  1. Use a spreadsheet editor, such as Microsoft Excel, to create a spreadsheet that contains columns and values:

    Attribute

    Source

    Value

    ViewObject

    XML file.

    HeaderEffBHeaderContext1privateVO

    ViewAttribute

    XML file.

    _H1AttributeNum1

  2. Go to the Setup and Maintenance work area, then go to the Manage Order Extensible Flexfields task.

  3. On the Manage Order Extensible Flexfields page, search for the value:

    Attribute

    Value

    Module

    Process Order

  4. In the search results, click the row that contains the value:

    Attribute

    Value

    Name

    Header Information

  5. Click Actions > Download Flexfield Archive

  6. In the Confirmation dialog, wait for the archive to finish, click Download, then save the file to your local computer.

    The name of this file will include the value that the Flexfield Code attribute contains. For this example, you're interested in an attribute that resides on the order header, so the file name you need is 10008_DOO_HEADERS_ADD_INFO.zip.

  7. Use Windows Explorer to navigate to 10008_DOO_HEADERS_ADD_INFO.zip.

  8. Expand 10008_DOO_HEADERS_ADD_INFO.zip > Oracle Apps > SCM > DOO > processOrder > Flex > headerContextsB > View, then use an editor, such as Notepad++ or an XML editor, to open HeaderEffBHeaderContext1privateVO.xml.

    This view lists the XML files that are available for each context.

    You will examine the HeaderContext1 extensible flexfield context.

  9. Copy the value to your spreadsheet:

    Attribute

    Value

    Name of ViewObject

    HeaderEffBHeaderContext1privateVO

    For example, the HeaderEffBHeaderContext1privateVO.xml file contains view object name:

    view object name in HeaderEffBHeaderContext1privateVO.xml file
  10. Copy the name of the attribute you will use to store the Id of the primary salesperson to your spreadsheet.

    Look for the ViewAttribute that matches the segment you're using to store the value you need. For this example, here's the value you copy:

    Attribute

    Value

    Name of ViewAttribute

    _H1AttributeNum1

    For example, the HeaderEffBHeaderContext1privateVO.xml file contains the view attribute name:

    view attribute name in HeaderEffBHeaderContext1privateVO.xml file.
  11. Verify that your spreadsheet contains values:

    Attribute

    Source

    Value

    ViewObject

    XML file.

    HeaderEffBHeaderContext1privateVO

    ViewAttribute

    XML file.

    _H1AttributeNum1

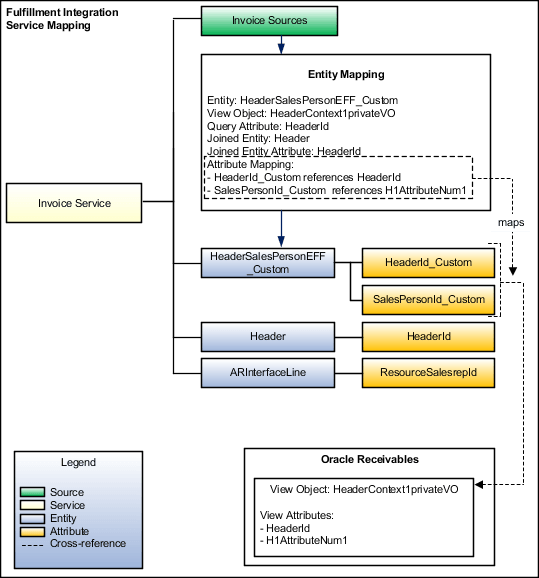
Modify the Service Mapping

You will modify the predefined FulfillmentIntegration service mapping.

Here's the modification:

predefined FulfillmentIntegration service mapping.

Try it:

  1. Make sure you have the privileges that you need to administer Order Management.

    Use these privileges to access the integration algorithm and service mappings you use in the Pricing Administration work area to set up the integration.

  2. Go to the Pricing Administration work area.

    Click Tasks, then, under Order Management Configuration, click Manage Service Mappings.

  3. On the Manage Service Mappings page, in the Name column, click FulfillmentIntegration.

  4. On the Edit Service Mappings page, on the Entities tab, click Actions > Add Row, then set the values:

    Attribute

    Value

    Entity

    HeaderSalesPersonEFF_Custom

    Description

    Context for an extensible flexfield on the order header. It contains details about the salesperson.

  5. In the Details area, add attributes, then click Save:

    Attribute

    Type

    HeaderId_Custom

    Long

    SalesPersonId_Custom

    Long

    If you use a descriptive flexfield as part of this solution, then you must specify the same Type that you specify for the attribute in the extensible flexfield. For example, if you use SalesPersonId of type Long in the descriptive flexfield, then you must also specify SalesPersonId as Long on the extensible flexfield. In a different scenario, if you use an attribute named packingInstructions of type String on your descriptive flexfield, then you must also set packingInstructions to String on your extensible flexfield. If you don't use the same data type, then your service mapping might not fail when compiling but will fail in your runtime environment. The runtime failure might be difficult to troubleshoot because you might not encounter any errors but your set up might not work as you expected.

  6. Set up the sources:

    • Click Sources.

    • In the InvoiceSources Details area, on the Entity Mappings tab, click View > Columns, then add a check mark to each value:

      • Joined Entity

      • Joined Entity Attribute

      • Use Existing View Object

    • Click Actions > Add Row, set the values, then click Save:

      Attribute

      Value

      Entity

      HeaderSalesPersonEFF_Custom

      Type

      View Object

      View Object

      HeaderEffBHeaderContext1privateVO

      Query Type

      Join

      Query Attribute

      HeaderId

      Use Existing View Object

      Contains a check mark.

      Joined Entity

      Header

      It might be necessary to save your work to get the list of values to populate.

      Joined Entity Attribute

      HeaderId

    • On the Attribute Mappings tab, add attributes, then click Save:

      Attribute

      View Object Attribute

      HeaderId_Custom

      HeaderId

      SalesPersonId_Custom

      _H1AttributeNum1

      Copy the value from your spreadsheet.

      The attribute View Object Attribute is required for each mapping you create in this topic.

    • On the Entity Mappings tab, click the row that contains the value:

      Attribute

      View Object Attribute

      Entity

      ARInterfaceLine

    • In the ARInterfaceLine Details area, click Actions > Add Row, set the value, then click Save:

      Attribute

      Value

      Attribute

      ResourceSalesrepId

  7. Set up the services:

    • Click Services.

    • In the InvoiceService Details area, click Actions > Add Row, then set the value:

      Attribute

      Value

      Entity

      HeaderSalesPersonEFF_Custom

    • In the HeaderSalesPersonEFF_Custom - Entities area, add attributes:

      Attribute

      Alias

      HeaderId_Custom

      Optional

      SalesPersonId_Custom

      Optional.

      The alias is optional. You can add a value or leave it empty. If you add an alias, make sure it begins with an upper case character, such as My Alias. Don't begin the alias with a lower case character, such as my alias.

    • In the InvoiceService Details area, click the row that contains the value:

      Attribute

      Value

      Entity

      Header

    • In the Header Entities area, add an attribute:

      Attribute

      Alias

      HeaderId

      Leave empty.

    • In the InvoiceService Details area, click the row that contains the value:

      Attribute

      Value

      Entity

      ARInterfaceLine

    • In the ARInterfaceLine Entities area, add the attribute, then click Save and Close:

      Attribute

      Alias

      ResourceSalesrepId

      Leave empty.

Create an Integration Algorithm

  1. Click Tasks, then, under Order Management Configuration, click Manage Algorithms.

  2. On the Manage Algorithms page, click Actions > Create.

  3. On the Create Algorithm page, set the value, then click Save:

    Attribute

    Value

    Name

    Accounts Receivable Mapping Custom

  4. Click Variables > Actions > Add Row, set the values, then click Save:

    Attribute

    Value

    Name

    ARIntegration

    Data Type

    Data Object

    Input and Output

    Input and Output

    Internal Service Schema

    FulfillmentIntegration.InvoiceService

  5. Click Algorithm > Add Step > Conditional Action, set the values, then click Save:

    Attribute

    Value

    Name

    Map Salesperson Id

    Description

    Map the primary salesperson from the extensible flexfield that resides on the order header.

  6. In the Data Sets area, add the data sets, then click Save:

    Name

    Variable Path

    Cardinality

    Data Set Join

    ARLine

    ARIntegration.ARInterfaceLine

    Leave empty

    Not applicable

    FLine

    ARIntegration.FulfillLine

    Zero or one

    [FulfillLineId: {ARLine.FulfillLineId}]

    HdrEFF

    ARIntegration.HeaderSalesPersonEFF_Custom

    Zero or one

    [HeaderId_Custom: {FLine. HeaderId}]

    where

    Code

    Description

    ARIntegration.ARInterfaceLine

    Specifies to use entity ARInterfaceLine of the service mapping to get order details, then store them in ARIntegration, which is the variable you added to this integration algorithm earlier in this topic.

    This integration uses ARIntegration to temporarily store the data that this integration algorithm will communicate through the service mapping. The Data Set Join is empty in primary data set ARLine because the secondary data set populates ARLine.

    ARIntegration.FulfillLine

    Filters the results in ARIntegration according to the order line.

    The join [FulfillLineId: {ARLine.FulfillLineId}] uses the FulfillLineId attribute of the FulfillLine entity from the service mapping to filter the primary ARLine data set so it contains only the order line that FulfillLineId references.

    ARIntegration.HeaderSalesPersonEFF_Custom

    Filters the results in ARIntegration according to order header.

    The join [HeaderId_Custom: {FLine. HeaderId}] uses the HeaderId attribute of the HeaderSalesPersonEFF_Custom entity to filter the FLine data set so it contains only order headers.

    Note

    • In the Variable Path, make sure you use the exact entity names from the service mapping, such as ARInterfaceLine, FulfillLine, and HeaderSalesPersonEFF_Custom.

    • To make ARLine the primary, enable the Primary option.

    • Each group of data sets includes one primary data set and one or more secondary data sets.

    • Cardinality specifies that there is zero or one records in the secondary data set to one or many records in the primary data set. It determines whether the join is an inner join or outer join.

    • Data Set Join defines the constraint that this step uses to filter records that the secondary data set saves in the primary.

    • FLine represents a row from entity FulffillLine that matches the join condition. The name is case-sensitive. Make sure you use FLine, not fline.

    • HdrEFF represents a row from entity HeaderSalesPersonEFF_Custom that matches the join condition.

    • ARInterfaceLine and FufillLine come predefined.

    • You create HeaderSalesPersonEFF_Custom in the service mapping.

    • ARInterfaceLine comes predefined with attribute ResourceSalesRepId. Your set up will populate ResourceSalesRepId with the value from attribute SalesPerson_Custom in entity HeaderSalesPersonEFF_Custom that you define. You specify HeaderSalesPersonEFF_Custom in the join conditions for the data set so it uniquely identifies the row that your set up uses to do the mapping.

  7. In the Execute Condition area, click Add Condition > Default Action, add the value, then click Save and Close:

    Attribute

    Value

    Action

    ARLine.ResourceSalesrepId=HdrEFF.SalesPerson_Custom

    where

    • ARLine.ResourceSalesrepId. Specifies to store the result in the ResourceSalesrepId attribute of the ARInterfaceLine entity on the service mapping.

  8. Test your algorithm. For details, see Set Up Integration Algorithms.

  9. On the Manage Algorithms page, click Actions > Publish.

  10. Verify that the Status displays Published, then click Done.

  11. Navigate to the Edit Service Mapping page.

  12. Click Services, set the values, then click Save and Close:

    Attribute

    Value

    Service

    InvoiceService

    Implementation Type

    Algorithm

    Implementation

    Accounts Receivable Mapping Custom

    where

    • Accounts Receivable Mapping Custom is the name of the integration algorithm you created.

What If I Can't Find an Attribute I Can Use

You can't add an attribute to the data model, but you can reference an attribute that you aren't using. Most applications come predefined with a set of attributes you can use for your own, specific purpose, such as string attributes Attribute1 through Attribute20 with drop ship, or string attributes SrcAttribute1 through SrcAttribute20 in shipping. Get a list of the attributes. For details, see Entities and Attributes That You Can Use When You Integrate Order Management with Other Oracle Applications.