5 Controlled Feature Activation Procedures
Appendix A, Controlled Feature Activation Procedures, describes the procedures necessary to activate and deactivate features (features that require a feature access key to be activated) contained in this user's guide.
5.1 Introduction
Note:
As of Release 46.3, the parameter fak is no longer required. This parameter is only used for backward compatibility.Controlled features are features that are activated using a feature access key. These features can either be on or off, or features that operate at a particular performance level. Only the controlled features that are used in this user's guide are covered in this appendix.
The feature access key allows the user to enable and activate a controlled feature in the EAGLE by entering either a permanent feature access key or a temporary feature access key. By requiring a feature access key to enable and activate a controlled feature, unauthorized enabling and activation of a controlled feature can be prevented. The feature access key is supplied by Oracle Communications.
Features enabled with a permanent feature access key remain enabled for as long as the EAGLE remains in service. Once features are permanently enabled, they cannot be disabled.
Features enabled with a temporary feature access key are enabled for only 30 days. On the twenty-third day, seven days before the temporary key expires, a major alarm (UAM 0367) is generated to inform the user that the one or more temporary feature access keys will expire soon.
0367.0181 ** SYSTEM Temp Key(s) expiring soon.If a temporary feature access key expires, the controlled feature is disabled and a critical alarm (UAM 0368) is generated.
0368.0181 *C SYSTEM Temp Key(s) have expired.Any attempts to enable the controlled feature with the temporary feature access key are rejected. The controlled feature can be enabled only by entering the permanent feature access key for the controlled feature.
To clear the critical alarm (UAM 0368), the user can either enter the
chg-ctrl-feat command with the
alarm=clear parameter, or permanently
enable the controlled feature by entering the permanent feature access key for
the controlled feature.
If the critical alarm is cleared with the
chg-ctrl-feat command, the controlled
feature is disabled and cannot be enabled with the temporary feature access
key. The feature can be enabled only by entering the permanent feature access
key for the controlled feature.
5.2 Activating the IGTTLS feature
This procedure is used to enable and activate the Intermediate GTT Load Sharing feature.
The feature access key is based on the feature’s part number and the serial number of the EAGLE 5, making the feature access key site-specific.
The
enable-ctrl-feat command enables the
Intermediate GTT Load Sharing feature by inputting the feature’s access key and
the feature’s part number with these parameters:
:fak – The feature access
key generated by the feature access key generator. The feature access key
contains 13 alphanumeric characters and is not case sensitive.
:partnum – The issued
part number of the Intermediate GTT Load Sharing feature, 893006901.
If the feature is being enabled with a temporary feature access key, the feature must not be in the in-use, expired, or unavailable state.
The
enable-ctrl-feat command requires that
the database contain a valid serial number for the EAGLE 5, and that this
serial number is locked. This can be verified with the
rtrv-serial-num command. The EAGLE 5 is
shipped with a serial number in the database, but the serial number is not
locked. The serial number can be changed, if necessary, and locked once the
EAGLE 5 is on-site, with the
ent-serial-num command. The
ent-serial-num command uses these
parameters.
:serial – The serial
number assigned to the EAGLE 5. The serial number is not case sensitive.
:lock – Specifies whether
or not the serial number is locked. This parameter has only one value,
yes, which locks the serial number.
Once the serial number is locked, it cannot be changed.
Note:
To enter and lock the EAGLE 5’s serial number, theent-serial-num command must be entered
twice, once to add the correct serial number to the database with the
serial parameter, then again with the
serial and the
lock=yes parameters to lock the serial
number. You should verify that the serial number in the database is correct
before locking the serial number. The serial number can be found on a label
affixed to the control shelf (shelf 1100).
Once the feature has been enabled, the feature must be
activated with the
chg-ctrl-feat command. The
chg-ctrl-feat command uses these
parameters:
:partnum – The issued
part number of the Intermediate GTT Load Sharing feature, 893006901.
:status=on – used to
activate the features that customer has purchased and enabled.
The status of the controlled features in the EAGLE 5 is
shown with the
rtrv-ctrl-feat command.
The examples in this procedure are used to enable and activate the Intermediate GTT Load Sharing feature.
Figure 5-1 Activate the IGTTLS Feature - Sheet 1 of 4

Figure 5-2 Activate the IGTTLS Feature - Sheet 2 of 4

Figure 5-3 Activate the IGTTLS Feature - Sheet 3 of 4

Figure 5-4 Activate the IGTTLS Feature - Sheet 4 of 4

5.3 Clearing a Temporary FAK Alarm
This procedure is used to clear the critical alarm, UAM
0368, generated when a temporary feature access key has expired, using the
chg-ctrl-feat command.
The
chg-ctrl-feat command uses the
following parameters:
:partnum - The part
number of the controlled feature that was temporarily enabled and is causing
the alarm.
:alarm=clear - Clears UAM
0368, Temp Key(s) have expired.
The controlled feature must have been temporarily enabled and is now in danger of expiration or in an expired state.
Figure 5-5 Clear a Temporary FAK Alarm

5.4 Turning Off the IGTTLS Feature
This procedure is used to turn off the IGTTLS feature,
using the
chg-ctrl-feat command.
The
chg-ctrl-feat command uses the
following parameters:
:partnum - The part
number of the IGTTLS feature, 893006901.
:status=off – used to
deactivate the IGTTLS feature.
The status of the IGTTLS controlled feature must be
on and is shown with the
rtrv-ctrl-feat command.
The GTT Load Sharing with Alternate Routing Indicator feature must be turned off before the IGTTLS feature can be turned off.
Caution:
If the IGTTLS feature is deactivated, theent-mrn and
chg-mrn commands cannot be executed,
and mated relay node groups and point codes cannot be configured in the
database. The mated relay node groups and point codes can be displayed with the
rtrv-mrn command and removed from the
database with the
dlt-mrn command if the IGTTLS feature
is deactivated.
Figure 5-6 Turn Off the IGTTLS Feature

5.5 Enabling the XGTT Table Expansion Feature
This procedure is used to enable the XGTT Table Expansion feature using the feature’s part number and a feature access key.
The feature access key for the XGTT Table Expansion feature is based on the feature’s part number and the serial number of the EAGLE, making the feature access key site-specific.
This feature allows the user to increase the maximum number of entries in the global title translation table from 269,999 entries to either 400,000 or 1,000,000 entries. Each level of increase has its own part number.
- Increase to 400,000 entries – part number 893006101
- Increase to 1,000,000 entries – part number 893006110
This feature requires that the following hardware is installed:
- E5-MCAP cards are installed in card locations 1113 and 1115.
- For a maximum of 400,000 entries, all service modules in the EAGLE can be E5-SM4G cards.
- For a maximum of 1,000,000 entries, all service modules in the EAGLE must be E5-SM8G-B or SLIC cards.
The service module requirements are dependent on any other GTT-related features that are enabled. Perform Adding a Service Module to make sure that the proper hardware is in place to support the XGTT Table Expansion feature.
The XGTT Table Expansion feature requires that the Global
Title Translation (GTT) feature is enabled with the
chg-feat command using the
gtt=on parameters.
Note:
Once the Global Title Translation feature is turned on with thechg-feat command, it cannot be turned
off.
The Global Title Translation feature must be purchased before it can be turned on. If you are not sure whether you have purchased the Global Title Translation feature, contact your Sales Representative or Account Representative.
The
enable-ctrl-feat command enables the
XGTT Table Expansion feature by inputting the feature’s access key and the
feature’s part number with these parameters:
:fak – The feature access
key provided. The feature access key contains 13 alphanumeric characters and is
not case sensitive. The feature access key is optional.
:partnum – The issued
part number of the XGTT Table Expansion feature, for 400,000 entries –
893006101, for 1,000,000 entries – 893006110
The
enable-ctrl-feat command requires that
the database contain a valid serial number for the EAGLE, and that this serial
number is locked. This can be verified with the
rtrv-serial-num command. The EAGLE is
shipped with a serial number in the database, but the serial number is not
locked. The serial number can be changed, if necessary, and locked once the
EAGLE 5 is on-site, with the
ent-serial-num command. The
ent-serial-num command uses these
parameters.
:serial – The serial
number assigned to the EAGLE. The serial number is not case sensitive.
:lock – Specifies whether
or not the serial number is locked. This parameter has only one value,
yes, which locks the serial number.
Once the serial number is locked, it cannot be changed.
Note:
To enter and lock the EAGLE’s serial number, theent-serial-num command must be entered
twice, once to add the correct serial number to the database with the
serial parameter, then again with the
serial and the
lock=yes parameters to lock the serial
number. You should verify that the serial number in the database is correct
before locking the serial number. The serial number can be found on a label
affixed to the control shelf (shelf 1100).
This feature cannot be temporarily enabled.
Once this feature is enabled with the
enable-ctrl-feat command (for either
400,000 or 1,000,000 entries), the feature is also activated. This feature
cannot be disabled with the
chg-ctrl-feat command. The
chg-ctrl-feat command cannot be used
with this procedure.
Figure 5-7 Enable the XGTT Table Expansion Feature - Sheet 1 of 4

Figure 5-8 Enable the XGTT Table Expansion Feature - Sheet 2 of 4

Figure 5-9 Enable the XGTT Table Expansion Feature - Sheet 3 of 4

Figure 5-10 Enable the XGTT Table Expansion Feature - Sheet 4 of 4

5.6 Enabling the XMAP Table Expansion Feature
This procedure is used to enable the XMAP Table Expansion feature using the feature’s part number and a feature access key.
The feature access key for the XMAP Table Expansion feature is based on the feature’s part number and the serial number of the EAGLE, making the feature access key site-specific.
This feature allows the user to increase the maximum number of entries in the mated application table from 1024 entries to either 2000 or 3000 entries. Each level of increase has its own part number.
- Increase to 2000 entries – part number 893007701
- Increase to 3000 entries – part number 893007710
This feature requires that the following hardware is installed:
- E5-MCAP cards are installed in card locations 1113 and 1115.
- For a maximum of 2000 or 3000 entries, all service modules in the EAGLE can be either SMs or E5-SM4G cards.
The service module requirements are dependent on any other GTT-related features that are enabled. Perform Adding a Service Module to make sure that the proper hardware is in place to support the XMAP Table Expansion feature.
The XMAP Table Expansion feature requires that the Global
Title Translation (GTT) feature is enabled with the
chg-feat command using the
gtt=on parameters.
Note:
Once the Global Title Translation feature is turned on with thechg-feat command, it cannot be turned
off.
The Global Title Translation feature must be purchased before it can be turned on. If you are not sure whether you have purchased the Global Title Translation feature, contact your Sales Representative or Account Representative.
The
enable-ctrl-feat command enables the
controlled feature by inputting the feature’s access key and the feature’s part
number with these parameters:
:fak – The feature access
key generated by the feature access key generator. The feature access key
contains 13 alphanumeric characters and is not case sensitive.
:partnum – The issued
part number of the XMAP Table Expansion feature, for 2,000 entries – 893007701,
for 3,000 entries – 893007710
The
enable-ctrl-feat command requires that
the database contain a valid serial number for the EAGLE, and that this serial
number is locked. This can be verified with the
rtrv-serial-num command. The EAGLE is
shipped with a serial number in the database, but the serial number is not
locked. The serial number can be changed, if necessary, and locked once the
EAGLE is on-site, with the
ent-serial-num command. The
ent-serial-num command uses these
parameters.
:serial – The serial
number assigned to the EAGLE. The serial number is not case sensitive.
:lock – Specifies whether
or not the serial number is locked. This parameter has only one value,
yes, which locks the serial number.
Once the serial number is locked, it cannot be changed.
Note:
To enter and lock the EAGLE’s serial number, theent-serial-num command must be entered
twice, once to add the correct serial number to the database with the
serial parameter, then again with the
serial and the
lock=yes parameters to lock the serial
number. You should verify that the serial number in the database is correct
before locking the serial number. The serial number can be found on a label
affixed to the control shelf (shelf 1100).
This feature cannot be temporarily enabled (with the temporary feature access key).
Once this feature is enabled with the
enable-ctrl-feat command (for either
2000 or 3000 entries), the feature is also activated. This feature cannot be
disabled with the
chg-ctrl-feat command. The
chg-ctrl-feat command cannot be used
with this procedure.
Figure 5-11 Enable the XMAP Table Expansion Feature - Sheet 1 of 3

Figure 5-12 Enable the XMAP Table Expansion Feature - Sheet 2 of 3

Figure 5-13 Enable the XMAP Table Expansion Feature - Sheet 3 of 3

5.7 Activating the EPAP Data Split and Dual ExAP Configuration Features
This procedure is used to enable and turn on the EPAP Data Split and Dual ExAP Configuration features using the feature part numbers.
Once the feature is turned ON, E5-SMxG card can be provisioned as either a DN card or IMSI card. On the DN card, DN, DN Block, ASD and Entity data is be loaded. On the IMSI card, IMSI, IMEI, IMEI Block and Entity data is loaded. The feature also provides the GTT data type. A maximum of 240 million of DN data is loaded on the DN cards and a maximum of 240 million of IMSI on IMSI cards. The total maximum capacity of 480 million data is supported system wide.
With the Dual ExAP Configuration feature, the EPAP-based features and ELAP-based features can be turned on (and process traffic) simultaneously on the same EAGLE. This feature is used to control the provisioning of E5-SMxG card to be EPAP, ELAP or GTT data types, and determine the table to download to the corresponding E5-SMxG. Another data type, GTT, is also assigned to E5-SMxG card if the corresponding E5-SMxG card does not download any tables from EPAP or ELAP.
Table 5-1 EAGLE Feature and EPAP DB Capacity Combinations
| EPAP Split DB Feature | STPOPTS: EPAP 240M | Max Ind. DNs | Max Ind. IMSIs | Max Ind. DNs + Ind. IMSIs | Max Ind. IMEIs | SM Requires 64-bit GPLs? | Max RTDB Size (DN+IMSI+IMEI) supported on Ind. SM8G-B | Max RTDB Size (DN+IMSI+IMEI) supported on Ind. SLIC |
|---|---|---|---|---|---|---|---|---|
| OFF | OFF | 120M | 120M | 120M | 32M | No | 120M | 120M |
| ON | OFF | 120M | 120M | 240M | 32M | No | 120M | 120M |
| OFF | ON | 240M | 240M | 240M | 48M | Yes | 240M | 240M (240M DN + 240M IMSI) |
| ON | ON | 240M | 240M | 480M | 48M | Yes | 240M | 480M (420M DN + 240M IMSI) |
Note:
*Use the AUTO=YES parameter with thechg-ip-lnk command to set ExAP Ports
on SM (SMxG/SLIC) cards to auto negotiate the speed and duplex. Corresponding
ports on EPAP LAN switches should be configured accordingly to achieve the
required operational speed and duplex of 1Gbps and Full Duplex. Refer to ExAP
Administration Guide for more information.
Once the SM cards in service, the pass command
pass:cmd="netstat -i":loc=<:SM card
loc> can be used to verify the operational speed and duplex of
ExAP ports on SM cards.
Table 5-2 Reload Times For Cards Connected to EPAP With Cold Restart and 240M DN + 240M IMSI
| Data Rate between EPAP and card | 1 card (before 46.4) | Up to 32 cards (before 46.4) | From 33 up to 40 cards (46.5 and later) |
|---|---|---|---|
| 100 Mbps | 120 minutes | 180 minutes | 180 minutes |
| 1 Gpbs | 15 minutes | 20 minutes | 20 minutes |
Note:
The recommended data rate connection between EPAP and EAGLE is 1 Gpbs. A 100 Mbps data rate connection between EPAP and EAGLE card is not recommended if the EPAP database has more than 120 DN or 120 IMSI or more than 32 cards connected to the EPAP. If 100 Mbps connections are used, the RTDB download time will increase substantially and can increase the download time by an hour or more, depending on the number of entries in the RTDB.EPAP Data Split
The
enable-ctrl-feat command enables the
feature by inputting the feature’s access key and the feature’s part number
with these parameters:
chg-stpopts:on=mfc if
MFC has not been turned ON yet.
:fak – The feature
access key provided. The feature access key contains 13 alphanumeric characters
and is not case sensitive.
:partnum – The issued
part number of the EPAP Data Split feature, 893039801.
The
enable-ctrl-feat command requires that
the database contain a valid serial number for the EAGLE, and that this serial
number is locked. This can be verified with the
rtrv-serial-num command. The EAGLE is
shipped with a serial number in the database, but the serial number is not
locked. The serial number can be changed, if necessary, and locked once the
EAGLE is on-site, with the
ent-serial-num command. The
ent-serial-num command uses these
parameters.
:serial – The serial
number assigned to the EAGLE. The serial number is not case sensitive.
:lock – Specifies
whether or not the serial number is locked. This parameter has only one value,
yes, which locks the serial number.
Once the serial number is locked, it cannot be changed.
The initial status of this feature is "disabled and off." This feature cannot be temporarily enabled (with the temporary feature access key).
Once this feature has been enabled, the feature must be
activated with the
chg-ctrl-feat command. The
chg-ctrl-feat command uses these
parameters:
:partnum – The issued
part number of the Dual ExAP Configuration feature, 893039801.
:status=on – used to
turn the Dual ExAP Configuration feature on.
Note:
Once this feature has been turned on, it cannot be turned off.The status of the features in the EAGLE is shown with
the
rtrv-ctrl-feat command.
inh-card: loc=<SM location>chg-card:loc=<SM location>:data={DN/IMSI/GTT}alw-card:loc=<SM location>-
chg-db:action=backupto backup the configuration
If GTTDIST=EPAP, the user must change GTTDIST to ALL, ELAP, DN or IMSI based on the availability of matching data type cards. If GTTDIST is to be changed directly to DN or IMSI from EPAP, then the change should be done when there are enough EPAP cards remaining to handle the GTT traffic load. There also needs to be sufficient DN or IMSI cards (in IS-NR state) to handle GTT traffic load or GTT traffic may be discarded.
ent-card:loc=<SM location>:appl=vsccp:type=dsm:data={DN/IMSI/GTT}chg-ip-lnkto configure the IP address to connect to the EPAP serveralw-card:loc=<SM location>-
chg-db:action=backupto backup the configuration
Dual ExAP Configuration
The
enable-ctrl-feat command enables the
feature by inputting the feature’s access key and the feature’s part number
with these parameters:
chg-stpopts:on=mfc if
MFC has not been turned ON yet.
:fak – The feature
access key provided. The feature access key contains 13 alphanumeric characters
and is not case sensitive.
:partnum – The issued
part number of the Dual ExAP Configuration feature, 893040501.
enable-ctrl-feat command.
Note:
The EPAP data parameter is allowed when RTDB Split Feature is enabled.The initial status of this feature is "disabled and off." This feature cannot be temporarily enabled (with the temporary feature access key).
Once this feature is enabled, all existing SM cards will be automatically reconfigured as either ELAP cards (if the LNP feature was ON before Dual ExAP Config is enabled), or EPAP cards (if EPAP based feature is ON before Dual ExAP Config is enabled).
Once this feature has been enabled, the feature must be
activated with the
chg-ctrl-feat command. The
chg-ctrl-feat command uses these
parameters:
:partnum – The issued
part number of the Dual ExAP Configuration feature, 893040501.
:status=on – used to
turn the Dual ExAP Configuration feature on.
Note:
Once this feature has been turned on, it cannot be turned off.The status of the features in the EAGLE is shown with
the
rtrv-ctrl-feat command.
inh-card: loc=<SM location>chg-card:loc=<SM location>:data={EPAP/ELAP/GTT}alw-card:loc=<SM location>-
chg-db:action=backupto backup the configuration
-
ent-card:loc=<SM location>:appl=vsccp:type=dsm:data={EPAP/ELAP/GTT} -
chg-ip-lnkto configure the IP address to connect to the EPAP server -
alw-card:loc=<SM location> -
chg-db:action=backupto backup the configuration
Feature Activation At EPAP
By default the feature EPAP data split is OFF. The uiEdit tool is used to turn this ON. Execute
following command to view the current value of configurable parameter:
$ /usr/TKLC/epap/bin/uiEdit
EPAP_DATA_SPLIT.
$ /usr/TKLC/epap/bin/uiEdit EPAP_DATA_SPLIT
ON.
Note:
After the previous command has been performed, restart the PDBA and the EPAP application to complete feature activation.Note:
Turning on the EPAP_DATA_SPLIT feature allows the 240M data to be provisioned and EIR_BLK_EXPANSION_100k will increase the provisioning capacity of EIR blocks from 50k to 100k.EIR Block Expansion Feature
By default the feature EIR block expansion to 100K is
OFF. The "uiEdit" tool is used to turn this ON. Execute following command to
view the current value of configurable parameter:
$ /usr/TKLC/epap/bin/uiEdit
EIR_BLK_EXPANSION_100K.
$ /usr/TKLC/epap/bin/uiEdit
EIR_BLK_EXPANSION_100K ON.
Note:
After the previous command has been performed, restart the PDBA or send SIGHUP signal to PDBA to complete feature activation.Note:
To enter and lock the EAGLE's serial number, theent-serial-num command must be entered
twice, once to add the correct serial number to the database with the
serial parameter, then again with the
serial and the
lock=yes parameters to lock the serial
number. The user should verify that the serial number in the database is
correct before locking the serial number. The serial number can be found on a
label affixed to the control shelf (shelf 1100).
5.8 Activating the EPAPX DB Expansion Feature
When EPAP is running on release 16.3 with its full capacity, DN-based SLIC-SCCP cards are able to load 480M individual DN entries. IMSI-based SLIC-SCCP cards are be able to load 600M individual IMSI entries or 600M individual IMEI entries. This is applicable when the EPAP Split DB feature is ON. DB allocation to EAGLE EPAP-based cards are flexible, as per the configurations done on the EPAP side.
Note:
Once the STPOPTS:EPAPX feature is enabled, STPOPTS:EPAP240M cannot be enabled.If the EPAP Split DB feature is OFF, then the DN & IMSI tables are loaded onto a single EPAP card. In this case the DN + IMSI entries must be less than 480M. The exact allowed combinations are listed in the following table:
Note:
Table 5-3 details the card configuration as in data=<dn/imsi/epap>.Table 5-3 EAGLE Feature and EPAPX DB Capacity Combinations
| EPAP Split DB Feature | STPOPTS: EPAPX | Max Ind. DNs | Max Ind. IMSIs | Max Ind. DNs + Ind. IMSIs | Max Ind. IMEIs | Max RTDB Size (DN+IMSI+IMEI) Supported on Ind. SLIC |
|---|---|---|---|---|---|---|
| OFF |
OFF EPAP240M OFF |
120M | 120M | 120M | 48M |
120M for DN card 135M for IMSI card |
| ON |
OFF EPAP240M OFF |
120M | 120M | 240M | 48M |
120M for DN card 135M for IMSI card |
| ON |
OFF EPAP240M ON |
240M | 240M | 480M | 48M |
240M for DN card 288M for IMSI card 528M for EPAP card |
| OFF | ON | 480M | 480M | 480M | 480M | 480M (DN + IMSI + IMEI) |
| ON | ON | 480M | 600M | 1080M | 600M |
480M for DN card 600M for IMSI card |
To enable the 480M DN & 600M IMSI/600M IMEI capacity expansion on EAGLE, the epapx parameter is introduced in the STPOPTS table. The SLIC-SCCP cards on EAGLE are able to load 480M DN entries only when the STPOPTS: EPAPX parameter is ON. Similarly, SLIC-SCCP cards on EAGLE are able to load 600M IMSI or 600M IMEI entries only when the STPOPTS: EPAPX parameter is ON.
Note:
The STPOPTS:EPAPX feature can only be turned ON if all EPAP-based SCCP cards are SLIC cards running 64-bit GPLs, and all other types of EPAP-based SCCP cards, including SMxG cards and SLIC cards running 32-bit GPLs, are either inhibited or deleted from the EAGLE. Once turned ON, it is not possible to turn OFF the option manually.Note:
Turning on the EPAPX DB Expansion feature allows the 480M data to be provisioned and the DN block capacity will be 400k.Execute these steps to activate the EPAPX DB Expansion feature.
5.9 Activating the ANSI/ITU SCCP Conversion Feature
This procedure is used to enable and turn on the ANSI/ITU SCCP Conversion feature using the feature’s part number.
The
enable-ctrl-feat command enables the
feature by inputting the feature’s access key and the feature’s part number
with these parameters:
:partnum – The issued
part number of the ANSI/ITU SCCP Conversion feature, 893012001.
The
enable-ctrl-feat command requires that
the database contain a valid serial number for the EAGLE, and that this serial
number is locked. This can be verified with the
rtrv-serial-num command. The EAGLE is
shipped with a serial number in the database, but the serial number is not
locked. The serial number can be changed, if necessary, and locked once the
EAGLE is on-site, with the
ent-serial-num command. The
ent-serial-num command uses these
parameters.
:serial – The serial
number assigned to the EAGLE. The serial number is not case sensitive.
:lock – Specifies whether
or not the serial number is locked. This parameter has only one value,
yes, which locks the serial number.
Once the serial number is locked, it cannot be changed.
Note:
To enter and lock the EAGLE's serial number, theent-serial-num command must be entered
twice, once to add the correct serial number to the database with the
serial parameter, then again with the
serial and the
lock=yes parameters to lock the serial
number. You should verify that the serial number in the database is correct
before locking the serial number. The serial number can be found on a label
affixed to the control shelf (shelf 1100).
This feature cannot be temporarily enabled (with the temporary feature access key).
Once this feature has been enabled, the feature must be
activated with the
chg-ctrl-feat command. The
chg-ctrl-feat command uses these
parameters:
:partnum – The issued
part number of the ANSI/ITU SCCP Conversion feature, 893012001.
:status=on – used to turn
the ANSI/ITU SCCP Conversion feature on.
Note:
Once this feature has been turned on, it cannot be turned off.The status of the features in the EAGLE is shown with the
rtrv-ctrl-feat command.
The ANSI/ITU SCCP Conversion feature requires that the
Global Title Translation (GTT) feature is turned on with the
chg-feat command using the
gtt=on parameters.
Note:
Once the Global Title Translation feature is turned on with thechg-feat command, it cannot be turned
off.
The Global Title Translation feature must be purchased before it can be turned on. If you are not sure whether you have purchased the Global Title Translation feature, contact your Sales Representative or Account Representative.
The ANSI/ITU SCCP Conversion feature requires that
service modules are installed and provisioned in the EAGLE. Service modules are
E5-SM4G or E5-SM8G-B cards. SLIC cards may also be used. DSM cards are shown by
the entry
dsm in the
TYPE column and
vsccp in the
APPL column of the
rtrv-card output. SLIC cards are shown
as
type=dsm or
type=slic and
appl=vsccp.
The ANSI/ITU SCCP Conversion feature cannot be enabled if
either the SCCPCNV or TCAPCNV features are on. This can be verified by entering
the
rtrv-feat command. If the SCCPCNV
feature is on, the SCCPCNV field is set to
on. If the TCAPCNV feature is on, the
TCAPCNV field is set to
on. If either the SCCPCNV or TCAPCNV
features are on, the ANSI/ITU SCCP Conversion feature cannot be enabled and
this procedure cannot be performed. If either of these features are on and you
wish to enable the ANSI/ITU SCCP Conversion feature, contact the Customer Care
Center. Refer to
unresolvable-reference.html#GUID-B82ED41B-4E6F-4168-AF60-FEC7BFB99F23
section for the contact information.
Figure 5-14 Activate the ANSI/ITU SCCP Conversion Feature - Sheet 1 of 3

Figure 5-15 Activate the ANSI/ITU SCCP Conversion Feature - Sheet 2 of 3

Figure 5-16 Activate the ANSI/ITU SCCP Conversion Feature - Sheet 3 of 3

5.10 Activating the Flexible GTT Load Sharing Feature
This procedure is used to enable and turn on the Flexible GTT Load Sharing feature using the feature’s part number and a feature access key.
The feature access key for the Flexible GTT Load Sharing feature is based on the feature’s part number and the serial number of the EAGLE 5, making the feature access key site-specific.
The
enable-ctrl-feat command enables the
feature by inputting the feature’s access key and the feature’s part number
with these parameters:
:fak – The feature access
key generated by the feature access key generator. The feature access key
contains 13 alphanumeric characters and is not case sensitive.
:partnum – The issued
part number of the Flexible GTT Load Sharing feature, 893015401.
The
enable-ctrl-feat command requires that
the database contain a valid serial number for the EAGLE 5, and that this
serial number is locked. This can be verified with the
rtrv-serial-num command. The EAGLE 5 is
shipped with a serial number in the database, but the serial number is not
locked. The serial number can be changed, if necessary, and locked once the
EAGLE 5 is on-site, with the
ent-serial-num command. The
ent-serial-num command uses these
parameters.
:serial – The serial
number assigned to the EAGLE. The serial number is not case sensitive.
:lock – Specifies whether
or not the serial number is locked. This parameter has only one value,
yes, which locks the serial number.
Once the serial number is locked, it cannot be changed.
Note:
To enter and lock the EAGLE 5’s serial number, theent-serial-num command must be entered
twice, once to add the correct serial number to the database with the
serial parameter, then again with the
serial and the
lock=yes parameters to lock the serial
number. You should verify that the serial number in the database is correct
before locking the serial number. The serial number can be found on a label
affixed to the control shelf (shelf 1100).
This feature cannot be temporarily enabled (with the temporary feature access key).
Once this feature is enabled, provisioning for this
feature can be performed, but the feature will not work until the feature is
turned on with the
chg-ctrl-feat command.
Once this feature has been enabled, the feature must be
turned on with the
chg-ctrl-feat command. The
chg-ctrl-feat command uses these
parameters:
:partnum – The issued
part number of the Flexible GTT Load Sharing feature, 893015401.
:status=on – used to turn
the Flexible GTT Load Sharing feature on.
Once the Flexible GTT Load Sharing feature has been turned on, it be can be turned off. For more information on turning the Flexible GTT Load Sharing feature off, go to the Turning Off the Flexible GTT Load Sharing Feature procedure.
The status of the features in the EAGLE 5 is shown with
the
rtrv-ctrl-feat command.
The Flexible GTT Load Sharing feature requires that DSMs
or SLIC cards are installed and provisioned in the EAGLE.DSM cards are shown by
the entry
dsm in the
TYPE column and
vsccp in the
APPL column of the
rtrv-card output. SLIC cards are shown
as
type=dsm (in the odd numbered card
slots) or
type=slic (in the even numbered card
slots), and
appl=vsccp.
Figure 5-17 Activate the Flexible GTT Load Sharing Feature - Sheet 1 of 4

Figure 5-18 Activate the Flexible GTT Load Sharing Feature - Sheet 2 of 4

Figure 5-19 Activate the Flexible GTT Load Sharing Feature - Sheet 3 of 4

Figure 5-20 Activate the Flexible GTT Load Sharing Feature - Sheet 4 of 4

5.11 Turning Off the Flexible GTT Load Sharing Feature
This procedure is used to turn off the Flexible GTT Load
Sharing feature, using the
chg-ctrl-feat command.
The
chg-ctrl-feat command uses the
following parameters:
:partnum - The part
number of the Flexible GTT Load Sharing feature, 893015401.
:status=off – used to
turn off the Flexible GTT Load Sharing feature.
The status of the Flexible GTT Load Sharing controlled
feature must be
on and is shown with the
rtrv-ctrl-feat command.
Caution:
If the Prepaid SMS Intercept Phase 1 feature is turned off, the screening of incoming messages from an MSC by the EAGLE will not be performed.Caution:
If the Flexible GTT Load Sharing feature is turned off, provisioning for Flexible Final GTT Load Sharing can be performed with theent-map,
dlt-map,
chg-map, and
rtrv-map commands. The EAGLE will not
perform Flexible Final GTT Load Sharing on GTT traffic requiring final global
title translation.
Figure 5-21 Turn Off the Flexible GTT Load Sharing Feature

5.12 Activating the Origin-Based SCCP Routing Feature
This procedure is used to enable and turn on the Origin-Based SCCP Routing feature using the feature’s part number and a feature access key.
The feature access key for the Origin-Based SCCP Routing feature is based on the feature’s part number and the serial number of the EAGLE, making the feature access key site-specific.
The
enable-ctrl-feat command enables the
feature by inputting the feature’s access key and the feature’s part number
with these parameters:
:fak – The feature access
key generated by the feature access key generator. The feature access key
contains 13 alphanumeric characters and is not case sensitive.
:partnum – The issued
part number of the Origin-Based SCCP Routing feature, 893014301.
The
enable-ctrl-feat command requires that
the database contain a valid serial number for the EAGLE, and that this serial
number is locked. This can be verified with the
rtrv-serial-num command. The EAGLE is
shipped with a serial number in the database, but the serial number is not
locked. The serial number can be changed, if necessary, and locked once the
EAGLE is on-site, with the
ent-serial-num command. The
ent-serial-num command uses these
parameters.
:serial – The serial
number assigned to the EAGLE. The serial number is not case sensitive.
:lock – Specifies whether
or not the serial number is locked. This parameter has only one value,
yes, which locks the serial number.
Once the serial number is locked, it cannot be changed.
Note:
To enter and lock the EAGLE’s serial number, theent-serial-num command must be entered
twice, once to add the correct serial number to the database with the
serial parameter, then again with the
serial and the
lock=yes parameters to lock the serial
number. You should verify that the serial number in the database is correct
before locking the serial number. The serial number can be found on a label
affixed to the control shelf (shelf 1100).
This feature cannot be temporarily enabled (with the temporary feature access key).
Once this feature is enabled, provisioning for this
feature can be performed, but the feature will not work until the feature is
turned on with the
chg-ctrl-feat command.
Once this feature has been enabled, the feature must be
turned on with the
chg-ctrl-feat command. The
chg-ctrl-feat command uses these
parameters:
:partnum – The issued
part number of the Origin-Based SCCP Routing feature, 893014301.
:status=on – used to turn
the Origin-Based SCCP Routing feature on.
Once the Origin-Based SCCP Routing feature has been turned on, it be cannot be turned off.
The status of the features in the EAGLE is shown with the
rtrv-ctrl-feat command.
The Origin-Based SCCP Routing feature requires that SMs
or E5-SM4G cards are installed and provisioned in the EAGLE. SMs and E5-SM4G
cards are shown by the entries
SM in the
TYPE column and
VSCCP in the
APPL column of the
rtrv-card output.
Before the Origin-Based SCCP Routing feature can be
enabled, the EGTT feature must be turned on. The state of the EGTT feature can
be verified using the
rtrv-feat command.
Figure 5-22 Activate the Origin-Based SCCP Routing Feature - Sheet 1 of 5

Figure 5-23 Activate the Origin-Based SCCP Routing Feature - Sheet 2 of 5

Figure 5-24 Activate the Origin-Based SCCP Routing Feature - Sheet 3 of 5

Figure 5-25 Activate the Origin-Based SCCP Routing Feature - Sheet 4 of 5

Figure 5-26 Activate the Origin-Based SCCP Routing Feature - Sheet 5 of 5

5.13 Activating the Hex Digit Support for GTT Feature
This procedure is used to enable and turn on the Hex Digit Support for GTT feature using the feature’s part number.
The feature access key for the Hex Digit Support for GTT feature is based on the feature’s part number and the serial number of the EAGLE, making the feature access key site-specific.
The
enable-ctrl-feat command enables the
feature by inputting the feature’s access key and the feature’s part number
with these parameters:
:fak – The feature
access key provided. The feature access key contains 13 alphanumeric characters
and is not case sensitive.
:partnum – The issued
part number of the Hex Digit Support for GTT feature, 893018501.
The
enable-ctrl-feat command requires that
the database contain a valid serial number for the EAGLE, and that this serial
number is locked. This can be verified with the
rtrv-serial-num command. The EAGLE is
shipped with a serial number in the database, but the serial number is not
locked. The serial number can be changed, if necessary, and locked once the
EAGLE is on-site, with the
ent-serial-num command. The
ent-serial-num command uses these
parameters.
:serial – The serial
number assigned to the EAGLE. The serial number is not case sensitive.
:lock – Specifies
whether or not the serial number is locked. This parameter has only one value,
yes, which locks the serial number.
Once the serial number is locked, it cannot be changed.
Note:
To enter and lock the EAGLE’s serial number, theent-serial-num command must be entered
twice, once to add the correct serial number to the database with the
serial parameter, then again with the
serial and the
lock=yes parameters to lock the serial
number. You should verify that the serial number in the database is correct
before locking the serial number. The serial number can be found on a label
affixed to the control shelf (shelf 1100).
This feature cannot be temporarily enabled (with the temporary feature access key).
Once this feature is enabled, the feature is also
activated. The
chg-ctrl-feat command cannot be used
to turn this feature on. Once this feature is enabled, the feature cannot be
turned off.
The status of the feature in the EAGLE is shown with the
rtrv-ctrl-feat command.
The Hex Digit Support for GTT feature requires that DSMs
or SLIC cards are installed and provisioned in the EAGLE. DSM cards are shown
by the entry
dsm in the
TYPE column and
vsccp in the
APPL column of the
rtrv-card output. SLIC cards are shown
as type=dsm (in the odd
numbered card slots) or
type=slic (in the even numbered card
slots), and
appl=vsccp.
Before the Hex Digit Support for GTT feature can be
enabled, the GTT feature must be turned on. The state of the GTT feature can be
verified using the
rtrv-feat command.
Figure 5-27 Activate the Hex Digit Support for GTT Feature - Sheet 1 of 4

Figure 5-28 Activate the Hex Digit Support for GTT Feature - Sheet 2 of 4

Figure 5-29 Activate the Hex Digit Support for GTT Feature - Sheet 3 of 4

Figure 5-30 Activate the Hex Digit Support for GTT Feature - Sheet 4 of 4

5.14 Activating the Weighted GTT Load Sharing Feature
This procedure is used to enable and turn on the Weighted GTT Load Sharing feature using the feature’s part number and a feature access key.
The feature access key for the Weighted GTT Load Sharing feature is based on the feature’s part number and the serial number of the EAGLE 5, making the feature access key site-specific.
The
enable-ctrl-feat command enables the
feature by inputting the feature’s access key and the feature’s part number
with these parameters:
:fak – The feature access
key provided. The feature access key contains 13 alphanumeric characters and is
not case sensitive.
:partnum – The issued
part number of the Weighted GTT Load Sharing feature, 893017001.
The
enable-ctrl-feat command requires that
the database contain a valid serial number for the EAGLE, and that this serial
number is locked. This can be verified with the
rtrv-serial-num command. The EAGLE is
shipped with a serial number in the database, but the serial number is not
locked. The serial number can be changed, if necessary, and locked once the
EAGLE is on-site, with the
ent-serial-num command. The
ent-serial-num command uses these
parameters.
:serial – The serial
number assigned to the EAGLE. The serial number is not case sensitive.
:lock – Specifies whether
or not the serial number is locked. This parameter has only one value,
yes, which locks the serial number.
Once the serial number is locked, it cannot be changed.
Note:
To enter and lock the EAGLE’s serial number, theent-serial-num command must be entered
twice, once to add the correct serial number to the database with the
serial parameter, then again with the
serial and the
lock=yes parameters to lock the serial
number. You should verify that the serial number in the database is correct
before locking the serial number. The serial number can be found on a label
affixed to the control shelf (shelf 1100).
This feature cannot be temporarily enabled (with the temporary feature access key).
Once this feature has been enabled, the feature must be
turned on with the
chg-ctrl-feat command. The
chg-ctrl-feat command uses these
parameters:
:partnum – The issued
part number of the Weighted GTT Load Sharing feature, 893017001.
:status=on – used to turn
the Weighted GTT Load Sharing feature on.
Once the Weighted GTT Load Sharing feature has been turned on, it be cannot be turned off.
The status of the features in the EAGLEis shown with the
rtrv-ctrl-feat command.
The Weighted GTT Load Sharing feature requires that SMs
or E5-SM4G cards are installed and provisioned in the EAGLE. SMs and E5-SM4G
cards are shown by the entries
SM in the
TYPE column and
VSCCP in the
APPL column of the
rtrv-card output.
Before the Weighted GTT Load Sharing feature can be
enabled, the GTT feature must be turned on. The state of the GTT feature can be
verified using the
rtrv-feat command.
Figure 5-31 Activate the Weighted GTT Load Sharing Feature - Sheet 1 of 5

Figure 5-32 Activate the Weighted GTT Load Sharing Feature - Sheet 2 of 5

Figure 5-33 Activate the Weighted GTT Load Sharing Feature - Sheet 3 of 5

Figure 5-34 Activate the Weighted GTT Load Sharing Feature - Sheet 4 of 5

Figure 5-35 Activate the Weighted GTT Load Sharing Feature - Sheet 5 of 5

5.15 Activating the Transaction-Based GTT Load Sharing Feature
This procedure is used to enable and turn on the Transaction-Based GTT Load Sharing feature using the feature’s part number and a feature access key.
The feature access key for the Transaction-Based GTT Load Sharing feature is based on the feature’s part number and the serial number of the EAGLE, making the feature access key site-specific.
The
enable-ctrl-feat command enables the
feature by inputting the feature’s access key and the feature’s part number
with these parameters:
:fak – The feature access
key provided. The feature access key contains 13 alphanumeric characters and is
not case sensitive.
:partnum – The issued
part number of the Transaction-Based GTT Load Sharing feature, 893017101.
The
enable-ctrl-feat command requires that
the database contain a valid serial number for the EAGLE, and that this serial
number is locked. This can be verified with the
rtrv-serial-num command. The EAGLE is
shipped with a serial number in the database, but the serial number is not
locked. The serial number can be changed, if necessary, and locked once the
EAGLE is on-site, with the
ent-serial-num command. The
ent-serial-num command uses these
parameters.
:serial – The serial
number assigned to the EAGLE. The serial number is not case sensitive.
:lock – Specifies whether
or not the serial number is locked. This parameter has only one value,
yes, which locks the serial number.
Once the serial number is locked, it cannot be changed.
Note:
To enter and lock the EAGLE’s serial number, theent-serial-num command must be entered
twice, once to add the correct serial number to the database with the
serial parameter, then again with the
serial and the
lock=yes parameters to lock the serial
number. You should verify that the serial number in the database is correct
before locking the serial number. The serial number can be found on a label
affixed to the control shelf (shelf 1100).
This feature cannot be temporarily enabled (with the temporary feature access key).
Once this feature is enabled, provisioning for this
feature can be performed, but the feature will not work until the feature is
turned on with the
chg-ctrl-feat command.
Once this feature has been enabled, the feature must be
turned on with the
chg-ctrl-feat command. The
chg-ctrl-feat command uses these
parameters:
:partnum – The issued
part number of the Transaction-Based GTT Load Sharing feature, 893017101.
:status=on – used to turn
the Transaction-Based GTT Load Sharing feature on.
Once the Transaction-Based GTT Load Sharing feature has been turned on, it be cannot be turned off.
The status of the features in the EAGLE is shown with the
rtrv-ctrl-feat command.
The Transaction-Based GTT Load Sharing feature requires
that SMs or E5-SM4G cards are installed and provisioned in the EAGLE. SMs and
E5-SM4G cards are shown by the entries
SM in the
TYPE column and
VSCCP in the
APPL column of the
rtrv-card output.
Figure 5-36 Activate the Transaction-Based GTT Load Sharing Feature - Sheet 1 of 5

Figure 5-37 Activate the Transaction-Based GTT Load Sharing Feature - Sheet 2 of 5

Figure 5-38 Activate the Transaction-Based GTT Load Sharing Feature - Sheet 3 of 5

Figure 5-39 Activate the Transaction-Based GTT Load Sharing Feature - Sheet 4 of 5

Figure 5-40 Activate the Transaction-Based GTT Load Sharing Feature - Sheet 5 of 5

5.16 Activating the SCCP Loop Detection Feature
This procedure is used to enable and turn on the SCCP Loop Detection feature using the feature’s part number and a feature access key.
The feature access key for the SCCP Loop Detection feature is based on the feature’s part number and the serial number of the EAGLE, making the feature access key site-specific.
The
enable-ctrl-feat command enables the
feature by inputting the feature’s access key and the feature’s part number
with these parameters:
:fak – The feature
access key provided. The feature access key contains 13 alphanumeric characters
and is not case sensitive.
:partnum – The issued
part number of the SCCP Loop Detection feature, 893016501.
The
enable-ctrl-feat command requires that
the database contain a valid serial number for the EAGLE, and that this serial
number is locked. This can be verified with the
rtrv-serial-num command. The EAGLE is
shipped with a serial number in the database, but the serial number is not
locked. The serial number can be changed, if necessary, and locked once the
EAGLE is on-site, with the
ent-serial-num command. The
ent-serial-num command uses these
parameters.
:serial – The serial
number assigned to the EAGLE. The serial number is not case sensitive.
:lock – Specifies
whether or not the serial number is locked. This parameter has only one value,
yes, which locks the serial number.
Once the serial number is locked, it cannot be changed.
Note:
To enter and lock the EAGLE’s serial number, theent-serial-num command must be entered
twice, once to add the correct serial number to the database with the
serial parameter, then again with the
serial and the
lock=yes parameters to lock the serial
number. You should verify that the serial number in the database is correct
before locking the serial number. The serial number can be found on a label
affixed to the control shelf (shelf 1100).
This feature cannot be temporarily enabled (with the temporary feature access key).
Once this feature is enabled, provisioning for this
feature can be performed, but the feature will not work until the feature is
turned on with the
chg-ctrl-feat command. The
chg-ctrl-feat command uses these
parameters:
:partnum – The issued
part number of the SCCP Loop Detection feature, 893016501.
:status=on – used to
turn the SCCP Loop Detection feature on.
Once the SCCP Loop Detection feature has been turned on, it be cannot be turned off.
The status of the features in the EAGLE is shown with
the
rtrv-ctrl-feat command.
Once the SCCP Loop Detection feature is turned on, SCCP Loop Detection is performed on MSUs requiring global title translation. For more information on the SCCP Loop Detection feature, refer to the SCCP Loop Detection section.
Figure 5-41 Activate the SCCP Loop Detection Feature - Sheet 1 of 5

Figure 5-42 Activate the SCCP Loop Detection Feature - Sheet 2 of 5

Figure 5-43 Activate the SCCP Loop Detection Feature - Sheet 3 of 5

Figure 5-44 Activate the SCCP Loop Detection Feature - Sheet 4 of 5

Figure 5-45 Activate the SCCP Loop Detection Feature - Sheet 5 of 5

5.17 Activating the Throughput Capacity Feature
This procedure is used to enable a quantity of SCCP transactions per second for the Throughput Capacity feature on E5-SM8G-B/SLIC hardware using the quantity's part number and a feature access key.
The feature access key is based on the feature’s part number and the serial number of the EAGLE, making the feature access key site-specific.
The
enable-ctrl-feat command enables the
Throughput Capacity feature on E5-SM8G-B/SLIC hardware by inputting the
feature’s access key and the feature’s part number with these parameters:
:fak – The feature
access key provided. The feature access key contains 13 alphanumeric characters
and is not case sensitive.
:partnum – The issued
part number of the
quantity of SCCP transactions per seconds that is
being enabled. These are the quantities that can be enabled and their part
numbers.
- 893019101 - 5000 SCCP transactions per second
- 893019102 - 6800 SCCP transactions per second
- 893019103 - 10000 SCCP transactions per second
- 893019104 - 13600 SCCP transactions per second
A temporary feature access key cannot be used to enable a quantity of SCCP transactions per second.
The GTT feature must be turned on to enable a quantity of SCCP transactions per second
The status of the GTT feature is shown in the
rtrv-feat command output.
The
enable-ctrl-feat command requires that
the database contain a valid serial number for the EAGLE, and that this serial
number is locked. This can be verified with the
rtrv-serial-num command. The EAGLE is
shipped with a serial number in the database, but the serial number is not
locked. The serial number can be changed, if necessary, and locked once the
EAGLE is on-site, with the
ent-serial-num command. The
ent-serial-num command uses these
parameters.
:serial – The serial
number assigned to the EAGLE. The serial number is not case sensitive.
:lock – Specifies
whether or not the serial number is locked. This parameter has only one value,
yes, which locks the serial number.
Once the serial number is locked, it cannot be changed.
Note:
To enter and lock the EAGLE serial number, theent-serial-num command must be entered
twice, once to add the correct serial number to the database with the
serial parameter, then again with the
serial and the
lock=yes parameters to lock the serial
number. You should verify that the serial number in the database is correct
before locking the serial number. The serial number can be found on a label
affixed to the control shelf (shelf 1100).
The status of the features in the
EAGLE is shown with the
rtrv-ctrl-feat command.
Table 2-36 in the Adding a Service Module procedure shows the maximum system transactions per second capacities that can be achieved when the Throughput Capacity feature onE5-SM8G-B/SLIC hardware is enabled with a quantity of 5000, 6800, 10,000, and 13,600 SCCP transactions per second.
5.18 Activating the Advanced GT Modification Feature
This procedure is used to enable and turn on the Advanced GT Modification feature using the feature’s part number and a feature access key.
The feature access key for the Advanced GT Modification feature is based on the feature’s part number and the serial number of the EAGLE, making the feature access key site-specific.
The
enable-ctrl-feat command enables the
feature by inputting the feature’s access key and the feature’s part number
with these parameters:
:fak – The feature
access key provided. The feature access key contains 13 alphanumeric characters
and is not case sensitive.
:partnum – The issued
part number of the Advanced GT Modification feature. There are three part
numbers associated with the Advanced GT Modification feature.
- 893021801 - AMGTT - provides GT modification to both the called party address and the calling party address of SCCP messages. This part number can be specified only if no Advanced GT Modification feature is currently enabled.
- 893021802 - AMGTT CdPA Only - provides GT
modification to the called party address of SCCP messages only. This feature
and its part number is shown in the
rtrv-ctrl-featoutput only if the MGTT feature from previous releases was turned on when the EAGLE was upgraded to the release containing the Advanced GT Modification feature. This part number cannot be specified with theenable-ctrl-featcommand. - 893021803 - AMGTT CgPA Upgrade - provides GT modification to the calling party address and called party address of SCCP messages. This part number can be specified only if the AMGTT CdPA Only feature (part number 893021802) is enabled.
For more information on the Advanced GT Modification feature, refer to the Advanced GT Modification Feature section.
The
enable-ctrl-feat command requires that
the database contain a valid serial number for the EAGLE, and that this serial
number is locked. This can be verified with the
rtrv-serial-num command. The EAGLE is
shipped with a serial number in the database, but the serial number is not
locked. The serial number can be changed, if necessary, and locked once the
EAGLE is on-site, with the
ent-serial-num command. The
ent-serial-num command uses these
parameters.
:serial – The serial
number assigned to the EAGLE. The serial number is not case sensitive.
:lock – Specifies
whether or not the serial number is locked. This parameter has only one value,
yes, which locks the serial number.
Once the serial number is locked, it cannot be changed.
Note:
To enter and lock the EAGLE’s serial number, theent-serial-num command must be entered
twice, once to add the correct serial number to the database with the
serial parameter, then again with the
serial and the
lock=yes parameters to lock the serial
number. You should verify that the serial number in the database is correct
before locking the serial number. The serial number can be found on a label
affixed to the control shelf (shelf 1100).
These features cannot be temporarily enabled (with the temporary feature access key).
Once any of these features are enabled, they are also
activated. The
chg-ctrl-feat command cannot be used
to turn these features on. Once any of these features are enabled, they cannot
be turned off.
The status of the Advanced GT Modification features is
shown in the
rtrv-ctrl-feat command output.
Before the Advanced GT Modification feature can be
enabled, the GTT feature must be turned on. The state of the GTT feature can be
verified using the
rtrv-feat command.
Figure 5-49 Activate the Advanced GT Modification Feature - Sheet 1 of 3

Figure 5-50 Activate the Advanced GT Modification Feature - Sheet 2 of 3

Figure 5-51 Activate the Advanced GT Modification Feature - Sheet 3 of 3

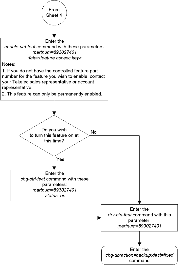
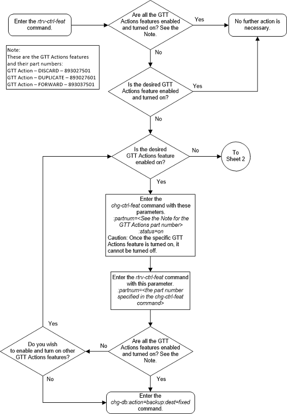
5.19 Activating the GTT Load Sharing with Alternate Routing Indicator Feature
This procedure is used to enable and turn on the GTT Load Sharing with Alternate Routing Indicator feature using the feature’s part number and a feature access key.
The feature access key for the GTT Load Sharing with Alternate Routing Indicator feature is based on the feature’s part number and the serial number of the EAGLE, making the feature access key site-specific.
The
enable-ctrl-feat command enables the
feature by inputting the feature’s access key and the feature’s part number
with these parameters:
:fak – The feature
access key generated by the feature access key generator. The feature access
key contains 13 alphanumeric characters and is not case sensitive.
:partnum – The
Oracle-issued part number of the GTT Load Sharing with Alternate Routing
Indicator feature, 893027401.
To enable the GTT Load Sharing with Alternate Routing Indicator feature, the IGTTLS feature must be enabled and turned on, and the Flexible GTT Load Sharing feature must be enabled. Perform Activating the IGTTLS feature to enable and turn on the IGTTLS feature. Perform Activating the Flexible GTT Load Sharing Feature to enable the Flexible GTT Load Sharing feature.
The
enable-ctrl-feat command requires that
the database contain a valid serial number for the EAGLE, and that this serial
number is locked. This can be verified with the
rtrv-serial-num command. The EAGLE is
shipped with a serial number in the database, but the serial number is not
locked. The serial number can be changed, if necessary, and locked once the
EAGLE is on-site, with the
ent-serial-num command. The
ent-serial-num command uses these
parameters.
:serial – The serial
number assigned to the EAGLE. The serial number is not case sensitive.
:lock – Specifies
whether or not the serial number is locked. This parameter has only one value,
yes, which locks the serial number.
Once the serial number is locked, it cannot be changed.
Note:
To enter and lock the EAGLE’s serial number, theent-serial-num command must be entered
twice, once to add the correct serial number to the database with the
serial parameter, then again with the
serial and the
lock=yes parameters to lock the serial
number. You should verify that the serial number in the database is correct
before locking the serial number. The serial number can be found on a label
affixed to the control shelf (shelf 1100).
This feature cannot be temporarily enabled (with the temporary feature access key).
Once this feature is enabled, provisioning for this
feature can be performed, but the feature will not work until the feature is
turned on with the
chg-ctrl-feat command. The
chg-ctrl-feat command uses these
parameters.
:partnum – The
Oracle-issued part number of the GTT Load Sharing with Alternate Routing
Indicator feature, 893027401.
:status=on – used to
turn the GTT Load Sharing with Alternate Routing Indicator feature on.
Once the GTT Load Sharing with Alternate Routing Indicator feature has been turned on, it be can be turned off. For more information on turning the GTT Load Sharing with Alternate Routing Indicator feature off, perform Turning Off the GTT Load Sharing with Alternate Routing Indicator Feature.
The status of the features in the EAGLE is shown with
the
rtrv-ctrl-feat command.
When the GTT Load Sharing with Alternate Routing Indicator feature is turned on, loadsharing between MAP sets and MRN sets can be performed. This is done by allowing MRN sets to be provisioned in MAP sets, and MAP sets to be provisioned in MRN sets. When the search in the current set (MAP or MRN) is successful but all the destinations in that set are unavailable/prohibited, the extended search is performed in the other set (MRN or MAP) that is assigned to the current set. The extended search from the MAP set to the MRN set, or from the MRN set to the MAP set, is performed only once to prevent the endless searching of a loadsharing node.
Figure 5-52 Activate the GTT Load Sharing with Alternate Routing Indicator Feature - Sheet 1 of 5

Figure 5-53 Activate the GTT Load Sharing with Alternate Routing Indicator Feature -Sheet 2 of 5

Figure 5-54 Activate the GTT Load Sharing with Alternate Routing Indicator Feature -Sheet 3 of 5

Figure 5-55 Activate the GTT Load Sharing with Alternate Routing Indicator Feature -Sheet 4 of 5

Figure 5-56 Activate the GTT Load Sharing with Alternate Routing Indicator Feature -Sheet 5 of 5

5.20 Turning Off the GTT Load Sharing with Alternate Routing Indicator Feature
This procedure is used to turn off the GTT Load Sharing
with Alternate Routing Indicator feature, using the
chg-ctrl-feat command.
The
chg-ctrl-feat command uses the
following parameters:
:partnum - The part
number of the GTT Load Sharing with Alternate Routing Indicator feature,
893027401.
:status=off – used to
turn off the GTT Load Sharing with Alternate Routing Indicator feature.
The status of the GTT Load Sharing with Alternate
Routing Indicator feature must be
on and is shown with the
rtrv-ctrl-feat command.
Caution:
If the GTT Load Sharing with Alternate Routing Indicator feature is turned off, provisioning for the GTT Load Sharing with Alternate Routing Indicator feature can be performed, but load sharing using alternate routing indicators will not be performed.Figure 5-57 Turn Off the GTT Load Sharing with Alternate Routing Indicator Feature

5.21 Activating the Support for 16 GTT Lengths in VGTT Feature
This procedure is used to enable and turn on the Support for 16 GTT Lengths in VGTT feature using the feature’s part number and a feature access key.
This feature allows the translation type or GTT set to contain 11 to 16 global title addresses of different lengths.
The feature access key for the Support for 16 GTT Lengths in VGTT feature is based on the feature’s part number and the serial number of the EAGLE, making the feature access key site-specific.
The
enable-ctrl-feat command enables the
feature by inputting the feature’s access key and the feature’s part number
with these parameters:
:fak – The feature
access key provided by Oracle. The feature access key contains 13 alphanumeric
characters and is not case sensitive.
:partnum – The
Oracle-issued part number of the Support for 16 GTT Lengths in VGTT feature,
893024801.
The
enable-ctrl-feat command requires that
the database contain a valid serial number for the EAGLE, and that this serial
number is locked. This can be verified with the
rtrv-serial-num command. The EAGLE is
shipped with a serial number in the database, but the serial number is not
locked. The serial number can be changed, if necessary, and locked once the
EAGLE is on-site, with the
ent-serial-num command. The
ent-serial-num command uses these
parameters.
:serial – The serial
number assigned to the EAGLE. The serial number is not case sensitive.
:lock – Specifies
whether or not the serial number is locked. This parameter has only one value,
yes, which locks the serial number.
Once the serial number is locked, it cannot be changed.
Note:
To enter and lock the EAGLE’s serial number, theent-serial-num command must be entered
twice, once to add the correct serial number to the database with the
serial parameter, then again with the
serial and the
lock=yes parameters to lock the serial
number. You should verify that the serial number in the database is correct
before locking the serial number. The serial number can be found on a label
affixed to the control shelf (shelf 1100).
This feature cannot be temporarily enabled (with the temporary feature access key).
Once this feature has been enabled, the feature must be
turned on with the
chg-ctrl-feat command. The
chg-ctrl-feat command uses these
parameters:
:partnum – The
Oracle-issued part number of the Support for 16 GTT Lengths in VGTT feature,
893024801.
:status=on – used to
turn the Support for 16 GTT Lengths in VGTT feature on.
Once the Support for 16 GTT Lengths in VGTT feature has been turned on, it be cannot be turned off.
The status of the features in the EAGLE is shown with
the
rtrv-ctrl-feat command.
Before the Support for 16 GTT Lengths in VGTT feature
can be enabled, the VGTT feature must be turned on. The state of the VGTT
feature can be verified using the
rtrv-feat command.
Figure 5-58 Activate the Support for 16 GTT Lengths in VGTT Feature - Sheet 1 of 4

Figure 5-59 Activate the Support for 16 GTT Lengths in VGTT Feature - Sheet 2 of 4

Figure 5-60 Activate the Support for 16 GTT Lengths in VGTT Feature - Sheet 3 of 4

Figure 5-61 Activate the Support for 16 GTT Lengths in VGTT Feature - Sheet 4 of 4

5.22 Activating the Flexible Linkset Optional Based Routing Feature
This procedure is used to enable and turn on the Flexible Linkset Optional Based Routing feature using the feature’s part number.
The feature access key for the Flexible Linkset Optional Based Routing feature is based on the feature’s part number and the serial number of the EAGLE, making the feature access key site-specific.
The
enable-ctrl-feat command enables the
feature by inputting the feature’s access key and the feature’s part number
with these parameters:
:fak – The feature
access key provided by Oracle. The feature access key contains 13 alphanumeric
characters and is not case sensitive.
:partnum – The
Oracle-issued part number of the Flexible Linkset Optional Based Routing
feature, 893027701.
The
enable-ctrl-feat command requires that
the database contain a valid serial number for the EAGLE, and that this serial
number is locked. This can be verified with the
rtrv-serial-num command. The EAGLE is
shipped with a serial number in the database, but the serial number is not
locked. The serial number can be changed, if necessary, and locked once the
EAGLE is on-site, with the
ent-serial-num command. The
ent-serial-num command uses these
parameters.
:serial – The serial
number assigned to the EAGLE. The serial number is not case sensitive.
:lock – Specifies
whether or not the serial number is locked. This parameter has only one value,
yes, which locks the serial number.
Once the serial number is locked, it cannot be changed.
Note:
To enter and lock the EAGLE’s serial number, theent-serial-num command must be entered
twice, once to add the correct serial number to the database with the
serial parameter, then again with the
serial and the
lock=yes parameters to lock the serial
number. You should verify that the serial number in the database is correct
before locking the serial number. The serial number can be found on a label
affixed to the control shelf (shelf 1100).
This feature cannot be temporarily enabled (with the temporary feature access key).
Once this feature has been enabled, the feature must be
turned on with the
chg-ctrl-feat command. The
chg-ctrl-feat command uses these
parameters:
:partnum – The
Oracle-issued part number of the Flexible Linkset Optional Based Routing
feature, 893027701.
:status=on – used to
turn the Flexible Linkset Optional Based Routing feature on.
Once the Flexible Linkset Optional Based Routing feature has been turned on, it be cannot be turned off.
The status of the features in the EAGLE is shown with
the
rtrv-ctrl-feat command.
Before the Flexible Linkset Optional Based Routing
feature can be enabled, the EGTT feature must be turned on. The state of the
EGTT feature can be verified using the
rtrv-feat command.
Figure 5-62 Activate the Flexible Linkset Optional Based Routing Feature - Sheet 1 of 4

Figure 5-63 Activate the Flexible Linkset Optional Based Routing Feature - Sheet 2 of 4

Figure 5-64 Activate the Flexible Linkset Optional Based Routing Feature - Sheet 3 of 4

Figure 5-65 Activate the Flexible Linkset Optional Based Routing Feature - Sheet 4 of 4

5.23 Activating the TCAP Opcode Based Routing Feature
This procedure is used to enable and turn on the TCAP Opcode Based Routing feature using the feature’s part number and a feature access key.
The feature access key for the TCAP Opcode Based Routing feature is based on the feature’s part number and the serial number of the EAGLE, making the feature access key site-specific.
The
enable-ctrl-feat command enables the
feature by inputting the feature’s access key and the feature’s part number
with these parameters:
:fak – The feature
access key provided by Oracle. The feature access key contains 13 alphanumeric
characters and is not case sensitive.
:partnum – The
Oracle-issued part number of the TCAP Opcode Based Routing feature, 893027801.
This feature cannot be temporarily enabled (with the temporary feature access key).
Once this feature has been enabled, the feature must be
turned on with the
chg-ctrl-feat command. The
chg-ctrl-feat command uses these
parameters:
:partnum – The
Oracle-issued part number of the TCAP Opcode Based Routing feature, 893027801.
:status=on – used to
turn the TCAP Opcode Based Routing feature on.
Once the TCAP Opcode Based Routing feature has been turned on, it be cannot be turned off.
Before the TCAP Opcode Based Routing feature can be
enabled and turned on, the Flexible Linkset Optional Based Routing feature must
be enabled and turned on. The status of the TCAP Opcode Based Routing feature
and the Flexible Linkset Optional Based Routing feature is shown with the
rtrv-ctrl-feat command.
Figure 5-66 Activate the TCAP Opcode Based Routing Feature - Sheet 1 of 2

Figure 5-67 Activate the TCAP Opcode Based Routing Feature - Sheet 2 of 2

5.24 Enabling a TOBR Opcode Quantity
This procedure is used to enable a TOBR opcode quantity for the TCAP Opcode Based Routing (TOBR) feature. The TOBR opcode quantity is enabled using the feature’s part number and a feature access key.
The feature access key for the TOBR opcode quantity is based on the part number for the specific quantity and the serial number of the EAGLE, making the feature access key site-specific.
Table 5-4 shows the TOBR opcode quantities that can be enabled.
Table 5-4 TOBR Opcode Quantity Part Numbers
| TOBR Opcode Quantities | Part Numbers |
|---|---|
| 3 | 893027901 |
| 6 | 893027902 |
| 12 | 893027903 |
| 24 | 893027904 |
| 48 | 893027905 |
| 96 | 893027906 |
| 1,000,000 | 893027907 |
| Note: While the 1,000,000 TOBR opcode quantity can be enabled, the actual number of opcode translations that can be entered is controlled by the XGTT table expansion quantity that is enabled. For example, if the 1,000,000 TOBR opcode quantity is enabled, and the XGTT table expansion quantity is enabled for 400,000, a maximum of 400,000 TOBR opcode translations can be provisioned in the database. | |
The TCAP Opcode Based Routing feature must be enabled and turned on before a TOBR opcode quantity can be enabled. Perform Activating the TCAP Opcode Based Routing Feature to enable and turn on the TCAP Opcode Based Routing feature.
The
enable-ctrl-feat command enables the
TOBR opcode quantity by inputting the quantity's feature access key and the
part number of the quantity with these parameters.
:fak – The feature
access key provided by Oracle. The feature access key contains 13 alphanumeric
characters and is not case sensitive.
:partnum – The
Oracle-issued part number of the TOBR Opcode quantity.
Table 5-4
shows the TOBR opcode quantity part numbers.
This feature cannot be temporarily enabled (with the temporary feature access key).
The
chg-ctrl-feat command cannot be used
with this procedure.
Figure 5-68 Enable a TOBR Opcode Quantity

5.25 Activating the GTT Actions Features
This procedure is used to enable and turn on one or more of the GTT Actions features using the feature’s part number and a feature access key.
There are three GTT Actions features. Table 5-5 shown the feature names and their part numbers.
Table 5-5 GTT Actions Features Part Numbers
| GTT Actions Features | Part Number |
|---|---|
| GTT Action - DISCARD | 893027501 |
| GTT Action - DUPLICATE | 893027601 |
| GTT Action - FORWARD | 893037501 |
The GTT Actions features are described in the GTT Actions section.
The feature access key for the GTT Actions features is based on the feature’s part number, shown in Table 5-5 and the serial number of the EAGLE, making the feature access key site-specific.
The
enable-ctrl-feat command enables the
feature by inputting the feature’s access key and the feature’s part number
with these parameters:
:fak – The feature
access key provided by Oracle. The feature access key contains 13 alphanumeric
characters and is not case sensitive.
:partnum – The
Oracle-issued part number of the Advanced GT Modification feature, shown in
Table 5-5.
The
enable-ctrl-feat command requires that
the database contain a valid serial number for the EAGLE, and that this serial
number is locked. This can be verified with the
rtrv-serial-num command. The EAGLE is
shipped with a serial number in the database, but the serial number is not
locked. The serial number can be changed, if necessary, and locked once the
EAGLE is on-site, with the
ent-serial-num command. The
ent-serial-num command uses these
parameters.
:serial – The serial
number assigned to the EAGLE. The serial number is not case sensitive.
:lock – Specifies
whether or not the serial number is locked. This parameter has only one value,
yes, which locks the serial number.
Once the serial number is locked, it cannot be changed.
Note:
To enter and lock the EAGLE’s serial number, theent-serial-num command must be entered
twice, once to add the correct serial number to the database with the
serial parameter, then again with the
serial and the
lock=yes parameters to lock the serial
number. You should verify that the serial number in the database is correct
before locking the serial number. The serial number can be found on a label
affixed to the control shelf (shelf 1100).
These features cannot be temporarily enabled (with the temporary feature access key).
Once the GTT Actions feature has been enabled, the
feature must be turned on with the
chg-ctrl-feat command. The
chg-ctrl-feat command uses these
parameters.
:partnum – The
Oracle-issued part number of the GTT Actions feature, shown in
Table 5-5.
:status=on – used to
turn the GTT Actions feature on.
Once a GTT Actions feature is turned on, it cannot be turned off.
The status of the features in the EAGLE is shown with
the
rtrv-ctrl-feat command.
Before the GTT Actions features can be enabled, the EGTT
feature must be turned on. The state of the EGTT feature can be verified using
the
rtrv-feat command.
Figure 5-69 Activate the GTT Actions Features - Sheet 1 of 4

Figure 5-70 Activate the GTT Actions Features - Sheet 2 of 4

Figure 5-71 Activate the GTT Actions Features - Sheet 3 of 4

Figure 5-72 Activate the GTT Actions Features - Sheet 4 of 4

5.26 Activating the XUDT UDT Conversion Feature
This procedure is used to enable and turn on the XUDT UDT Conversion feature using the feature’s part number and a feature access key.
The feature access key for the XUDT UDT Conversion feature is based on the feature’s part number and the serial number of the EAGLE, making the feature access key site-specific.
The
enable-ctrl-feat command enables the
feature by inputting the feature’s access key and the feature’s part number
with these parameters.
:fak – The feature
access key provided by Oracle. The feature access key contains 13 alphanumeric
characters and is not case sensitive.
:partnum – The
Oracle-issued part number of the XUDT UDT Conversion feature, 893035301.
The
enable-ctrl-feat command requires that
the database contain a valid serial number for the EAGLE, and that this serial
number is locked. This can be verified with the
rtrv-serial-num command. The EAGLE is
shipped with a serial number in the database, but the serial number is not
locked. The serial number can be changed, if necessary, and locked once the
EAGLE is on-site, with the
ent-serial-num command. The
ent-serial-num command uses these
parameters.
:serial – The serial
number assigned to the EAGLE. The serial number is not case sensitive.
:lock – Specifies
whether or not the serial number is locked. This parameter has only one value,
yes, which locks the serial number.
Once the serial number is locked, it cannot be changed.
Note:
To enter and lock the EAGLE’s serial number, theent-serial-num command must be entered
twice, once to add the correct serial number to the database with the
serial parameter, then again with the
serial and the
lock=yes parameters to lock the serial
number. You should verify that the serial number in the database is correct
before locking the serial number. The serial number can be found on a label
affixed to the control shelf (shelf 1100).
This feature cannot be temporarily enabled (with the temporary feature access key).
Once this feature has been enabled, the feature must be
turned on with the
chg-ctrl-feat command. The
chg-ctrl-feat command uses these
parameters.
:partnum – The
Oracle-issued part number of the XUDT UDT Conversion feature, 893035301.
:status=on – used to
turn the XUDT UDT Conversion feature on.
Once the XUDT UDT Conversion feature has been turned on, it be cannot be turned off.
The status of the features in the EAGLE is shown with
the
rtrv-ctrl-feat command.
Figure 5-73 Activate the XUDT UDT Conversion Feature - Sheet 1 of 3

Figure 5-74 Activate the XUDT UDT Conversion Feature - Sheet 2 of 3

Figure 5-75 Activate the XUDT UDT Conversion Feature - Sheet 3 of 3



