2 Feature Description
This chapter provides a functional description of the EIR feature, including network perspectives, assumptions and limitations, a database overview, Service Module card provisioning and reloading, EIR user interface, and an audit overview.
Equipment Identity Register Overview
A handset theft problem exists in GSM networks in many countries. A person obtains a legitimate subscription to a network, and then obtains a legitimate IMSI, MSISDN, and SIM card. The person initially buys an inexpensive handset and then steals a better handset from another subscriber. After the handset is stolen, the thief replaces the SIM card with a legitimate SIM card. Because the SIM card and subscriber information contained on the SIM card (IMSI, MSISDN) are legitimate, the phone will operate and the network operator cannot determine that the subscriber is using a stolen handset. In addition to individual handset theft, organized groups stealing entire shipments of mobile handsets from warehouses and sell these handsets on the Black Market.
The Equipment Identity Register (EIR) is a network entity used in GSM networks that stores lists of IMEI numbers, which correspond to physical handsets (not subscribers). The IMEI is used to identify the actual handset, and is not dependent upon the International Mobile Subscriber Identity (IMSI), Mobile Station International ISDN Number (MSISDN), or the Subscriber Identity Module (SIM). The IMSI, MSISDN, and SIM are all subscriber-specific, and move with the subscriber when purchasing a new handset. The IMEI is handset-specific.
The EIR feature can be used to reduce the number of GSM mobile handset thefts by providing a mechanism that allows network operators to prevent stolen or disallowed handsets from accessing the network. This control is accomplished by comparing the International Mobile Equipment Identity (IMEI) that is provided during handset registration to the following set of three lists provided by the network operator:
-
Black - Mobile Stations (MS) on the Blocklist are denied access to the network
-
Gray - MSs on the Graylist are allowed on the network, but may be tracked
-
White - MSs on the Allowlist are allowed access to the network
The EPAP Real Time Database (RTDB) stores the Allowlist, Graylist, and Blocklist of IMEI numbers. The RTDB is downloaded to Service Module cards in EAGLE. When a subscriber roams to a new MSC or VLR location, the handset attempts registration with the MSC or VLR. Before the MSC registers the subscriber with the VLR, it may send a query to the EAGLE for EIR status of the handset. EAGLE returns a response indicating whether the IMEI is allowed, disallowed, or not valid. If the IMEI is allowed, the MSC completes registration; otherwise, registration is rejected.
The RTDB may also contain associations between individual IMEIs and IMSIs. This can provide a further level of screening by directly associating a particular IMEI with a particular IMSI. This association is used in the following way:
-
If an IMEI is found on a Blocklist, an additional check of the IMSI could then be made.
-
If the IMSI from the handset matches the IMSI provisioned with the IMEI, this would override the Blocklist condition, and allow registration to continue. This could be used to protect against mistaken Blocklist entries in the database, or to prevent unauthorized "handset sharing". This association could also be used in other ways.
The IMSI Range Logic Support feature includes an IMSI range check logic prior to an IMEI lookup in the database. This check prevents low ARPU users from using certain devices, in addition to the EIR stolen handset check.
The EIR feature is mutually exclusive with LNP, unless the Dual ExAP Configuration feature is enabled.
EIR Call Flows
When a handset roams into a new MSC/VLR area, it attempts a registration procedure with the VLR. In a network without the EIR function, this procedure results in the VLR sending a location update message to the HLR, providing the HLR with the current MSC location of the Mobile Station (MS)/handset. When the EIR function is deployed in a network, this registration procedure is interrupted in order to validate the IMEI of the MS/handset attempting to register before completing the registration procedure and updating the HLR.
In the network with EIR, the MSC/VLR sends a MAP_CHECK_IMEI message to the EAGLE requesting EIR processing before sending a location update to the HLR. This message contains, at a minimum, the IMEI of the MS attempting registration. It may also contain the IMSI of the subscriber whose SIM card is currently being used in the MS/handset. Upon receipt of this message, the EIR feature searches the White, Gray, and Block Lists for a match on the IMEI. The EIR feature then returns a response to the MSC. Depending upon the result of the search, the response contains either the Equipment Status of the MS/handset (whether the IMEI for the MS/handset is allowed or not, based on its status in the White, Gray, or Block Lists), or a User Error (invalid or unknown IMEI). The MSC then either continues the registration procedure (if the IMEI is allowed), or rejects it (if the IMEI is disallowed, invalid, or unknown).
If the IMSI is also included in the message, EIR attempts to match this IMSI to one provisioned with the IMEI before sending a response to the MSC. A match on IMSI in this case overrides any Block List condition found based on the IMEI match alone, and causes a response of MS allowed.
Figure 2-1 illustrates the steps of the following EAGLE EIR call flow process.
-
The MS/handset roams into a new serving MSC/VLR area, and begins the registration procedure with the Base Station (BS).
-
The BS begins the registration procedure with MSC/VLR.
-
Before allowing the MS/handset to register on the network, and before updating the HLR with the new MSC information, the MSC launches a MAP_CHECK_IMEI message to the EAGLE for EIR feature processing. This message is either MTP-routed directly to the point code of the EAGLE and the EIR local subsystem, or is GT-routed and the EAGLE performs global title translation on the message to its own point code and the EIR local subsystem.
-
EIR retrieves the IMEI and/or IMSI from the message and searches the EIR information in the RTDB for a match. See Table 2-1 and Table 2-2. This search may result in the IMEI being on one or more of the White, Gray, or Block Lists, or it may result in an invalid or unknown IMEI (no match). It may also result in an invalid IMSI-IMEI combination. Based on the results of the search, the EAGLE returns a MAP_CHECK_IMEI_ack containing either the Equipment Status (IMEI allowed or not allowed), or a User Error (invalid or unknown IMEI).
-
(Not shown). The MSC either rejects or completes the registration attempt, depending on the information returned from EIR.
Figure 2-1 EIR Call Flow

The RTDB EIR information contains lists of IMEIs, and an indication as to the list where they are located. There are two types of IMEIs: Individual IMEIs (Table 2-1) and ranges of IMEIs (Table 2-2). The Individual IMEIs are searched first. The IMEI entries in this list may also contain an association to an IMSI. If no individual IMEI match is found, IMEI ranges are searched.
EIR can support up to 32 million individual IMEIs. A total
of up to 100,000 IMEI ranges are supported. The maximum EAGLE RTDB capacity for
all EPAP service features, including EIR, G-Flex, and G-Port, is 120 million
individual numbers. Entries for these other services (MSISDNs for G-Port or
IMSIs for G-Flex), reduce the available capacity for IMEIs. Also, if IMSIs are
entered for the
IMSI Check of EIR, those entries also reduce
the available IMEI capacity.
Note:
Database capacity can be expanded by using the EPAP Data Split feature and/or the EAGLE MNP Data Base Support for 240M DN feature.
For extended database capability, refer to the 120M DN and 120M IMSIs via Split Database feature (Part Number: 893-0398-01) in Database Administration - GTT User's Guide.
Table 2-1 Example of Individual IMEIs
| IMEI | IMSI (optional) | Allow List | Gray List | Block List |
|---|---|---|---|---|
| 12345678901234 | 495867256894125 | No | No | Yes |
| 234567890123456 | No | Yes | No | |
| 49876523576823 | No | Yes | Yes | |
| 68495868392048 | 495867565874236 | Yes | Yes | No |
| 29385572695759 | Yes | Yes | Yes |
As shown in Table 2-1, it is possible for a given IMEI to be on more than one list (on the Allow List, and also on the Gray and/or Block List). The logic illustrated by Table 2-2 is used to determine which answer to return in the CHECK_IMEI response, determined by which list or lists the IMEI is on. Table 2-2 also shows three possible EIR Response Types. The EIR Response Type is a system-wide EIR option that is configured by the user. The combination of the setting of the EIR Response Type, the list or lists in which the IMEI is located, and the optional IMSI check determines the response that is returned to the querying MSC.
Table 2-2 Logic for IMEIs in Multiple Lists
| Presence in List | EIR Response Type | ||||
|---|---|---|---|---|---|
| White | Gray | Black | Type 1 | Type 2 | Type 3 |
| X | in Allow List | in Allow List | in Allow List | ||
| X | X | in Gray List | in Gray List | in Gray List | |
| X | X | X | in Block List | in Block List | in Block List |
| X | X | in Block List | in Block List | in Block List | |
| X | in Gray List | in Gray List | unknown | ||
| X | X | in Block List | in Block List | unknown | |
| X | in Block List | in Block List | unknown | ||
| in Allow List | unknown | unknown | |||
Example Scenarios
- A CHECK_IMEI is received with IMEI = 49876523576823, no IMSI in message.
- An individual IMEI match is found (Table 2-1, entry 3), indicating that the IMEI is on the Gray and Block Lists. The EIR Response Type is set to Type 3, and an IMSI is not present.
- Table 2-2 indicates that the required response is Unknown.
- EIR formulates a CHECK_IMEI error response with Error = 7 unknownEquipment.
Example 2 is the same as Example 1, except that the setting of the EIR Response Type is re-provisioned by the operator to Type 2.
- A CHECK_IMEI is received with IMEI = 49876523576823, no IMSI in message.
- An individual IMEI match is found (Table 2-1, entry 3), indicating that the IMEI is on the Gray and Block Lists. The EIR Response Type is set to Type 2, and an IMSI is not present.
- Table 2-2 indicates that the required response is Block Listed.
- EIR formulates a CHECK_IMEI response with Equipment Status = 1 blackListed.
- A CHECK_IMEI is received with IMEI = 12345678901234, and IMSI = 495867256894125.
- An individual IMEI match is found (Table 2-1, entry 1) indicating that the IMEI is on the Block List.
- The EIR Response Type is set to Type 1.
- Table 2-2 indicates that the normally required response would be Block Listed, however; because an IMSI is present in the message, and the IMEI is on the Block List, the IMSI is compared to the IMSI entry in the database for this IMEI.
- In this case, the IMSI in the RTDB matches the IMSI in the query, thus the Block Listed condition is cancelled.
- EIR formulates a CHECK_IMEI response with Equipment Status = 0 whiteListed.
- A CHECK_IMEI is received with IMEI = 12345678901234, and IMSI = 495867256894125.
- An individual IMEI match is found (Table 2-1, entry 1), indicating that the IMEI is on the Block List.
- The EIR Response Type is set to Type 1.
- Table 2-2 indicates that the normally required response would be Block Listed, however; because an IMSI is present in the message, and the IMEI is on the Block List, the IMSI is compared to the IMSI entry in the RTDB for this IMEI.
- In this case, the IMSI in the RTDB does not match the IMSI in the query, the Block Listed condition is maintained.
- EIR formulates a CHECK_IMEI response with Equipment Status = 1 blackListed.
EIR List Determination
If the EIR Global Response configuration option is set
(with the
eirgrsp parameter of the
chg-gsmopts command) to a value other
than
off, the IMEI is treated as being on
the list indicated by the EIR Global Response option, regardless of the actual
status of the IMEI. No list logic processing is performed on the IMEI.
If the EIR Global Response option is set to off, the individual IMEIs are searched first. If no match is found, the range IMEIs are searched next. If the IMEI is found only on the White List after either search, the list logic processing is complete, and the White List status of the IMEI is sent to the MSC.
Black List Processing
If the IMEI is found on the Black List after either
search, list logic processing continues based on the EIR Response Type, set by
the
eirrsptype parameter of the
chg-gsmopts command. If the EIR
Response Type is type 3, and the IMEI is not also found on the White List, the
status of the IMEI is unknown.
If the IMEI is also found on the White List, or if the
EIR Response Type is either type 1 or 2, the value of the IMSI Check option,
set with the
eirimsichk parameter of the
chg-gsmopts command, is checked. If the
IMSI check option is
on, and the IMSI is present in the
message, the RTDB is searched for the IMSI. If there is a match for the IMSI,
the status of the IMEI is determined to be “White with Override.” If there is
no match for the IMSI, the status of the IMEI is determined to be “Black with
IMSI Match Failed.” If the value of the IMSI Check option is
off, the status of the IMEI is
determined to be "on the Black List".
Gray List Processing
If the IMEI is found on the Gray List after either
search, list logic processing continues based on the EIR Response Type, set by
the
eirrsptype parameter of the
chg-gsmopts command. If the EIR
Response Type is type 3, and the IMEI is not also found on the White List, the
status of the IMEI is unknown.
EIR Protocol
The EAGLE supports the EIR capability point code type and a local subsystem that is entered into the MAP table. The EIR local subsystem has a mate subsystem, and a concerned point code group assigned to it. ANSI, ITU-I, and ITU-N point codes are supported in the MAP table. The EIR subsystem cannot be set to Load Shared mode (as end nodes do not perform load sharing), but is set to Dominant or Solitary mode.
Messages for Local Subsystems
The message arrives at the EIR subsystem as Rt-on-SSN or Rt-on-GT. If the message arrives as Rt-on-SSN, it must contain either the EAGLE true point code or the EIR capability point code in the DPC field of the message, and EAGLE EIR subsystem number in the Called Party Subsystem field of the message. If EIR query has the EAGLE capability point code for the DPC, then the EAGLE processes the message, but is not able to divert this message in the event of subsystem failure.
If a message arrives at the EIR subsystem as Rt-on-GT, it should also contain a service selector that translates to the EIR subsystem. These messages also contain one of EAGLE capability point codes in the DPC field. The EAGLE also processes the message if it has the EAGLE true point code for the DPC, but it is not able to divert these messages in the event of subsystem failure.
If the EIR local subsystem is offline and the mated subsystem is available, the Routing Indicator is used to determine whether to reroute:
- If the message arrived Rt-on-SSN, the message is not rerouted to the mate. In this case, EAGLE is acting as an end node, and end nodes do not reroute. If the return on error option is set, the EAGLE generates a UDTS, otherwise it discards the message.
- If the message arrived on Rt-on-GT, the message is rerouted to the mated subsystem. In this case, the EAGLE is acting as both STP and SCP, and STPs do reroute messages.
Multiple Local Subsystems
The EAGLE supports provisioning Capability Point Codes (CPCs) for two or more local subsystems, allowing local subsystems for two or more EPAP-related features to operate at the same time in the system. For example, local subsystems for the ATINP feature and the EIR feature can coexist in the system.
Though queries meant for any local system are still be processed if they are sent with DPC = STP CPC, it is strongly recommended not to use the STP CPC for such queries. Instead, the CPC for the appropriate subsystem should be used as the DPC of the message. For instance, for LNP queries use the LNP CPC, not the STP CPC; for EIR queries, use the EIR CPC, and so on.
MTP and SCCP Management to Support EIR
If the EIR local subsystem is offline, the EAGLE sends SSPs that cause the Rt-on-SSN message to be diverted to the mate subsystem. These do not cause the Rt-on-GT messages to be diverted. In order to make other nodes divert Rt-on-GT traffic to the mate, the EAGLE sends response method TFPs to the OPC of the message, when messages arrive Rt-on-GT for one of the EIR Capability Point Codes and the result of translation is the EAGLE EIR subsystem. This TFP should cause the OPC to divert traffic to the mate. If a message arrives Rt-on-GT for the EAGLE True Point Code, the EAGLE does not generate a TFP. Therefore, nodes that send Rt-on-GT traffic to the EAGLE should use an EIR Capability Point Code, not the EAGLE True Point Code.
If the EAGLE receives an RSP (Route Set Test Message - Prohibited) for an EIR Capability Point Code, and the EIR subsystem is offline, the EAGLE does not reply. If the EAGLE receives an RSR (Route Set Test Message - Restricted) for an EIR Capability Point Code, and the EIR subsystem is offline, the EAGLE replies with a TFP concerning the Capability Point Code. When the EIR subsystem is online, RSRT replies to both RSRs and RSPs for an EIR Capability Point Code with a TFA.
Check_IMEI Message Handling
When the CHECK_IMEI message is received by protocol, the, IMSI (if active) and SVN are parsed from the MSU. Because different vendors place the IMSI information in different locations within the message, the decoder searches for the IMSI in multiple locations.
Once the required data is parsed, a lookup is performed in the RTDB to determine the response type for the IMEI/IMSI combination.
The appropriate response message is sent to the originating MSC.
Encoding Errors
When a Response is generated, it is sent based on the CgPA information in the incoming message. However, some conditions may prevent the EAGLE from generating the response. Most of the errors involve GTT on the CgPA; if the incoming data is Rt-on-SSN, the number of potential errors is much smaller.
Whenever an encoding error is detected, the Response message is discarded.
Data Collection
See EIR Measurements for a description of the measurements collected for the EIR feature.
The
rept-stat-sccp command output displays
EIR subsystem status, EIR summary and card statistics, and CPU usage related to
EIR. See
rept-stat-sccp.
EIR List Log File
The EIR feature allows for detection and logging of subscribers using handsets that have been White Listed, Black Listed, or Grey Listed by a service provider. These messages are generated by the EAGLE and forwarded to the MPS platform for later retrieval. Messages may be forwarded from any of the provisioned Service Module cards. Messages are received and logged independently by both MPS servers.
The files are located in the/var/TKLC/epap/free filesystem
and named as follows:
eirlog_hostname.csv
Where:
hostname = the hostname of the MPS server that recorded the log.
Each entry in the EIR log file contains information about the caller and handset, a timestamp documenting the time the server received the log entry, and a unique identifier used for comparison with the mate server. See EIR List Log Format for more information about the format of the file and the fields within the file.
The log file is available via Secure FTP using the appuser user.
The EIR log file contains the last 2 million entries received from the EAGLE. This file may be deleted through the EPAP GUI Manage Files & Backups screen.
EIR Log File Serviceability
The file system used by EIR Log Files is approximately 35 GB in size and is used for all of the following in addition to storing EIR log files:
- UI Configuration database backup
- Provisioning database backup
- Real-time database backup
- System log file captures
When the file system reaches 80% of it's total capacity a minor alarm is raised. A major alarm is raised at 90%. All of the files in this partition are managed from the Debug->Manage Logs & Backups screen on the GUI.
EIR Log entries are delivered to and stored on the MPS using a "best effort" approach. The following three major factors impact the successful delivery of a log entry:
- Service Module card connectivity: Service Module cards have a limited buffer for storage of EIR log entries. If the data cannot be delivered, it is discarded.
- UDP Broadcast: A Service Module card broadcasts a log entry to both MPS servers. Although experience shows this broadcast method on a private network to be highly reliable, it is not guaranteed.
- MPS server availability: If an MPS server is down or unreachable, log entries are not collected and stored. Hourly log entries may be later compared with those collected on the mate MPS server using the entry's unique identifier.
EIR List Log Format
The export IMEI Black List hits file consists of CSV entries separated by newlines. Each entry contains the following fields:
- Time/Date stamp: This field represents the time at which the MPS server received the entry from the Service Module card. The time is generated by the MPS using the configured system time. It is formatted as yyyyMMddhhmmss (year, month, day, hour, minute, second).
- Source Identifier: This field is an IP address that uniquely identifies the Service Module card that sent the log entry. This field can be used in combination with the Source Sequence Number to correlate log entries with those on the mate MPS server.
- Source Sequence Number: This field is an integer that uniquely identifies the entry per source Service Module card. This field can be used in combination with the Source Identifier to correlate log entries with those on the mate MPS server.
- IMSI: International Mobile Subscriber Identity for this entry
- IMEI: International Mobile Equipment Identity for this entry
- Response Code: These response codes are possible (2
and 4 are invalid values):
- 0: Indicates that the IMEI is Black Listed.
- 1: Indicates that the IMEI is Gray Listed.
- 2: Indicates that the IMEI is White Listed.
- 3: Indicates that the IMEI was Black Listed, but the IMSIs matched resulting in a White List Override.
- 5: Indicates that the IMEI was Black Listed and the IMSIs did not match resulting in Black List Continues.
- 6: Indicates that the IMEI was not Black/Gray/White Listed, resulting in White List.
- Point Code Type: Point code type of the message originator. Following point
code types are possible:
- Host: indicates the origin-host
- ANSI: indicates ANSI point code
- ITUI: indicates ITU International point code
- ITUN: indicates a 14-bit ITU National point code
- Point Code or Hostname: Point code of the message originator (OPC) or hostname present in the origin-host of the diameter message.
For example, If an MPS server receives entry id 1234 on July 15, 2003, at exactly 4:36 PM from a Service Module card provisioned at address 192.168.120.1 indicating that Black Listed subscriber 9195551212 using handset 12345678901234 has been detected and the originator of the message is from the ANSI point code 3-3-1, the following log entry is created:
20030715163600,192.168.61.1,1234,9195551212,12345678901234,0,ANSI,3-3-1
Additional EIR Data Files
Additional Files
This feature makes significant use of the /var/TKLC/epap/free file system. The following files may be present:
| Data Type | Size | Creation | Cleanup |
|---|---|---|---|
| UI Configuration database backup | < 1K each | On demand at upgrade | Manual |
| Provisioning database backup | Up to 12 GB each depending on the amount of customer data and the size of the transaction logs | On demand at upgrade | Manual |
| Real-time database backup | 4 GB each | On demand at upgrade | Manual |
| System log file captures | 5-20 MB or more depending on core files, and overall life of system. | On demand by customer service | Manual |
| EIR Export | Depends on the amount of customer data. Less than 100MB per million instances | Manual by customer | Manual |
| EIR Auto Export (new for EIR) | Depends on the amount of customer data. Less than 100MB per million instances | Scheduled by customer | Automatic after transferred to customer |
| PDBI Import | Determined by customer need | Manual (FSTP) | Manual |
| PDBI Auto Import (new for EIR) | Determined by customer need | Manual (FSTP) | Automatic after data imported |
| PDBI Auto Import results (new for EIR) | If no errors, very small. May be up to double the PDBI Auto Import file size worst case | Automatic | Automatic after transferred to customer |
| EIR blocklist logs (new for EIR) | Assuming no more than 360,000 updates per hour from the EAGLE, each file is no more than 25MB | Automatic | Automatic. There should be approximately 25 logs at most. |
EIR S13/S13' Interface Support (Diameter EIR/DEIR)
Equipment Identity Register (EIR) is a database containing records of all mobile stations that are allowed or banned in a network. Generally, the banned mobile stations have been declared lost or stolen. Each mobile station is identified by its International Mobile Equipment Identity (IMEI). When a mobile station is detected by the network, the Mobility Management Entity (MME) or Serving GPRS Support Node (SGSN) requests the IMEI of the mobile station, which is sent to the EIR for authorization.
This feature supports the EIR using the Diameter protocol, or more precisely the S13 Diameter interface. It will be running on top of SCTP transport protocol. This feature adds the support for S13 interface to allow diameter requests to be received by an EAGLE card (S13 card). S13 card will forward this request to the EPAP/IMSI SCCP card. SCCP card will perform the EIR database lookup and send the response back to S13 card. S13 card will formulate a reply using response received from SCCP card and send back to the requester.
A new DEIRHC GPL supporting a S13/S13’ diameter interface over SCTP will be added. This DEIRHC GPL will run on E5-SM8G-B hardware or SLIC hardware.
EIR S13/S13' Interface Support Limitations
- An E5-SM8G-B or SLIC card running DEIR64 GPL (S13 card) is required to support the EIR S13/S13' Interface Support feature.
- If the Signaling network interface on an SM8G card goes down, the S13 traffic corresponding to that interface is affected.
- An external load balancer is needed to support load-balancing of Diameter messages.
- For initial releases, relay and proxy modes are not included.
- The response is returned on the same Diameter connection on which the request was received. Routing a response over another connection will not be supported in the initial release.
- The EIR S13 Interface Support feature does not support FTRA for new commands.
- DEIRHC GPL can be loaded on E5 SM4G card using debug GPL or if the debug flag is set (in the OS) before the card is loaded.
- S13 feature will not support E5MS for new commands in Release 45.1 but it shall be supported in Release 46.0.
- DEIR GPL loaded on SM8G-B card will not be able to support 8000 TPS on a single association. One association will support approximately 1500 TPS.
S13 Architecture
S13 feature solution stands in between EAGLE EIR database and MME/SGSN acting as S13 EIR application gateway. It will enhance EAGLE’s capability to support S13 interface on EAGLE and also provide EIR lookup using EAGLE’s RTDB. This can be positioned as S13 solution for operators who are supporting/building LTE networks, and where EAGLE is already deployed to offer EIR solution.
- New DEIRHC GPL will be created for EAGLE S13 solution.
- DEIRHC GPL will run on E5-SM8G-B card or better.
- S13 card will communicate with OAMHC cards, EPAP/IMSI SCCP cards and MCP cards over IMT.
- S13 card will connect to diameter signaling network using port B.
- E5-SM8G-B card running SCCPHC and SIPHC GPL will continue to work as they work today.
With DEIR re-architecture, commands requiring MPS data or warm restart capability shall still be supported with only S13 feature activated. With the new architecture, SCCP cards can download data from EPAP even when only S13 Feature is activated. This is because DEIR card still requires MPS data from SCCP card for its full functionality.
S13 card supports maximum 8000 diameter transactions per second. In release 47.1, SCCP is also supporting DEIR traffic in addition to the existing traffic. Therefore, when SCCP is running on full capacity, it is recommended to have SCCP: DEIR configuration of 2:1 on the same shelf.
Figure 2-2 S13 Architecture

Communication with SCCP Card
S13 card will not support the EPAP connectivity. The EIR lookup will be done by EPAP/IMSI SCCP card. The S13 card will forward the diameter request of EIR lookup to SCCP card. SCCP card will do the lookup and send back the response to the S13 card.
DEIR card will also perform audit every three seconds to check the timer expiry of the message, which was sent to SCCP card. If this timer expires, DEIR card will send ECA back with equipment status set as UNKNOWN.
EIR S13 Connection States
S13 State
S13 Diameter connections maintain a state machine on the S13 Card. The states in Table 2-* are maintained for each diameter connection.
| State | Description |
|---|---|
| CLOSED | SCTP association is set to OPEN=NO and SCTP socket is closed. |
| INACTIVE | SCTP connection is not established. Initial state |
| OPEN | SCTP Connection is established. Ready to accept Capability Exchange Request |
| ACTIVE | Ready to process ECR messages |
| CLOSING | Transit state to process outstanding messages before moving to Inactive state |
| PENDING | Waiting for remote to send DWA |
An event on the S13 diameter connection causes the transitions between these states. Table 2-* depicts the events that cause a state transition and action taken on a particular event.
The S13 Diameter connection is CLOSED initially when
OPEN is set to NO for the associated SCTP connection. When OPEN is changed to
YES using the
chg-assoc command, the Diameter
connection is set to INACTIVE state, and attempts to change the SCTP connection
status to UP by exchanging SCTP related messages (INIT/INIT-ACK). When the SCTP
connection is established, the Diameter connection moves to the OPEN state and
waits for a CER message from the peer. If an Invalid CER or any message other
than CER is received in the OPEN state, the message is discarded and the SCTP
connection is closed by sending an abort to the peer. If a Valid CER is
received in the OPEN state, a CEA response is formatted per the connection
configuration and is sent to the peer. The Diameter connection moves to the
ACTIVE state and is able to receive and process ECR messages. If the SCTP
connection is locally closed (by changing OPEN=NO), the corresponding Diameter
connection sends a DPR to the peer and waits for an Acknowledgement (DPA) from
the peer, and the Td timer is started. The SCTP connection continues to process
the outstanding messages on the Diameter connection until the DPA message is
received or the Td timer expires. In both cases, the Diameter connection and
SCTP connection are closed. If the diameter connection is in the INACTIVE state
or the OPEN state, manually closing the local connection moves the state back
to CLOSED.
| Current State | Event | Action | New State |
|---|---|---|---|
| Any State | Transport Connection disconnected | Stop Any running timer | INACTIVE |
| INACTIVE | Receive Any message | Discard Message | INACTIVE |
| INACTIVE | Transport Connection established | None | OPEN |
| INACTIVE | Manually Close Local Connection | None | CLOSED |
| OPEN | Invalid CER | Send CEA with Error Cause Disconnect Transport | INACTIVE |
| OPEN | Any Message other than CER | Silently Discard Message Disconnect Transport | INACTIVE |
| OPEN | Valid CER | Send CEA with SUCCESS Start Tw timer | ACTIVE |
| OPEN | Manually Close Local Connection | None | CLOSED |
| ACTIVE | ECR message | Send ECA Restart Tw timer | ACTIVE |
| ACTIVE | DWR message | Send DWA Restart Tw timer | ACTIVE |
| ACTIVE | Any message other than ECR / DWR / DWA / DPR | Discard Message and send error response | ACTIVE |
| ACTIVE | CER message | Silently discard message | ACTIVE |
| ACTIVE | Invalid DPR message | Send DPA with Error Cause | ACTIVE |
| ACTIVE | Valid DPR message | Send DPA Stop all timers Disconnect Transport | INACTIVE |
| ACTIVE | Tw timer Expiry #1 | Send DWR Restart Tw timer | ACTIVE |
| ACTIVE | Tw timer Expiry #2 | Send DWR Restart Tw timer | PENDING |
| ACTIVE | Manually Close Local Connection | Send DPR Stop Tw timer Start Td timer | CLOSING |
| CLOSING | ECR message | Send ECA message | CLOSING |
| CLOSING | DPA message | Disconnect Transport | INACTIVE |
| CLOSING | DPR message | Disconnect Transport | INACTIVE |
| CLOSING | None | Wait for Td Disconnect Transport | CLOSED |
| PENDING | DWA Message | Restart Tw Timer | ACTIVE |
| PENDING | ECR Message | Send ECA Restart Tw Timer | ACTIVE |
| PENDING | Tw timer Expiry #3 | Send DPR Stop Tw timer Start Td timer | CLOSING |
| PENDING | DPR Message | Send DPA Stop all timers Disconnect Transport | INACTIVE |
| PENDING | Manually Close Local Connection |
Send DPR Stop Tw timer Start Td timer |
CLOSING |
S13 Supported Messages
S13 Messages supported by EAGLE
Diameter messages are classified as requests or responses. The Diameter request and response messages in Table 2-* are processed by the EAGLE. The S13 card processes only these messages and sends a 3001 response for all unsupported Diameter request messages.
| Message Name | Short Name | Command Code | EAGLE Behavior | Description |
|---|---|---|---|---|
| Capability Exchange Request | CER | 257 | Receive | Exchanged between peers to discover the identity and capabilities of the peer. |
| Capability Exchange Answer | CEA | 257 | Send | |
| Disconnect-Peer-Request | DPR | 282 | Recv/Send - Both | These messages are exchanged between peers when they agree to disconnect the transport layer connection. |
| Disconnect-Peer-Answer | DPA | 282 | Recv/Send - Both | |
| Device-Watchdog-Request | DWR | 280 | Recv/Send - Both | These messages check the status of connection between two peers when no traffic has been exchanged between them. |
| Device-Watchdog-Answer | DWA | 280 | Recv/Send - Both | |
| ME-Identity-Check-Request | ECR | 324 | Receive | These messages are exchanged on S13/S13' interface between MME/SGSN and EIR database to track the lost/stolen handset. |
| ME-Identity-Check-Answer | ECA | 324 | Send |
S13 Supported AVPs
AVPs Supported by S13
The Diameter Attribute Value Pairs (AVPs) supported on the S13 card are shown in Table 2-*.
| AVP Name | AVP Code | Description |
|---|---|---|
| AUTH-APPLICATION-ID | 258 | This AVP contains the list of application IDs supported. The value of the Auth-Application-Id AVP in ECR/ECA must match the Application Id present in the Diameter message header. |
| AUTH_SESSION_STATE | 277 | This AVP is present in the ECR message and specifies whether
the state for a particular session is to be maintained. These values are
supported:
|
| DESTINATION_REALM | 283 | This AVP contains the Realm to which the message is to be routed. This is a mandatory AVP in an ECR message. The value is checked against the local Realm value configured in the IPHOST table. |
| DISCONNECT_CAUSE | 273 | This AVP is included in a DPR request message to inform the
peer of the reason for its intention to shut down the transport connection. It
is of type Enum and supports these values:
|
| EQUIPMENT_STATUS | 1445 | This mandatory AVP in the ECA message contains the status of equipment after performing EIR database lookup (Blocklist, Allowlist, Greylist, or Unknown). |
| ERROR-MESSAGE | 281 | The Error message AVP contains the human readable text of error result code to be sent to the peer. |
| FAILED_AVP | 279 | This is a grouped AVP and provides the debugging information when a request is rejected or not fully processes due to erroneous information in a specified AVP. |
| HOST_IP_ADDRESS | 257 | This AVP contains IP addresses of the originator of the Diameter message.
Note: Only one instance of this AVP is supported. All other instances are discarded. |
| IMEI | 1402 | This AVP contains the IMEI of the specific equipment. |
| ORIGIN_HOST | 264 | The Origin Host AVP contains the hostname of the originator of the Diameter message. The value is checked against the remote host value configured in the IPHOST table. |
| ORIGIN_REALM | 296 | This AVP contains the Realm of the originator of the Diameter message. The value is checked against the remote Realm value configured in the IPHOST table. |
| PRODUCT_NAME | 269 | This AVP contains the vendor assigned name of the product. Product Name to
be specified in outgoing message is configured in DEIROPTS table.
Note: This is a mandatory AVP in CER. |
| PROXY-INFO | 284 | If any Proxy-Info AVP is present in the request, it is added to the answer message in the same order as it is present in the request. |
| ROUTE-RECORD | 282 | If this AVP is present in the request, it is added to the answer message in the same order as it is present in the request. |
| RESULT_CODE | 268 | This AVP indicates whether a particular request was completed successfully or an error occurred. |
| SESSION-ID | 263 | If this AVP is present in the request message, copy the same session ID in the response message. |
| TERMINAL_INFORMATION | 1401 | The mandatory grouped AVP of the ECR message contains IMEI and software version. The IMEI AVP value is used for EIR database lookup. |
| USER_NAME | 1 | This AVP contains the IMSI of the specific equipment. The IMSI value along with IMEI is used for database lookup. |
| VENDOR_ID | 266 | This AVP contains the predefined IANA value assigned to the Diameter Software vendor. For CEA message outgoing from EAGLE, this parameter is set to 0. |
| VENDOR_SPECIFIC_APPLICATION_ID | 260 | This grouped AVP in the CEA message contains these AVPs:
|
EIR S13/S13' Interface Support - ECA Message Encoding
After the Equipment status is determined, the ECA message with the following details is send to the originator of the request.
- Common information
- Session-ID, Route-record or Proxy-Info AVP: If the Session-ID, Route-record or
Proxy-Info AVP is present in the ECR message, they are appended in the same
order as presented in the request message. A maximum of ten Route-record and
Proxy-Info AVPs can be copied from the request message.
In case of multiple AVPs, derating will be applied basis of message size. The following table lists the de-rating factor and the supported TPS per association.
Table 2-3 Multiple AVPs supported TPS (de-rating)
Message size (in bytes) Traffic supported Message size <= 232 250 Message size > 232 0.7 *250 – ((RoundUp (message size - 232 / 32) -1) * 25) Example of the TPS supported by the association if the message size is 264:
= [0.7*250 – (((RoundUp (264 - 232)/32) -1) *25)]
= 175 – ((RoundUp (32/32) -1) * 25)
= 175 – (0*25)
= 175
Thus, when the message size is 264, the supported TPS for that association will be 175.
- Result-Code and Equipment-Status AVPs: Result-Code and Equipment-Status AVPs are populated as shown in Table 2-4.
Table 2-4 Mapping of EIR database Response and ECR Result
| ME-Check-Identity Response | ||
|---|---|---|
| EIR Response | Result Code | Equipment-Staus |
| in Whitelist | DIAMETER_SUCCESS | WHITELISTED (0) |
| in Blacklist | DIAMETER_SUCCESS | BLACKLISTED (1) |
| in Graylist | DIAMETER_SUCCESS | GREYLISTED (2) |
| Unknown* | DIAMETER_ERROR_EQUIPMENT_UNKNOWN | NA |
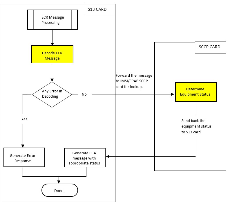
EIR S13/S13' Interface Support - ECR Message Processing
Figure 2-3 ECR Message Processing

EIR S13/S13' Interface Support Result Codes
Supported Result Codes
| Result Code Value | Readable Value | Error-Message AVP Values |
|---|---|---|
| Text String | ||
| 2001 | DIAMETER_SUCCESS | diameter success |
| 3001 | DIAMETER_COMMAND_UNSUPPORTED | diameter Command not supported |
| 3004 | DIAMETER_TOO_BUSY | diameter is busy |
| 3007 | DIAMETER_APPLICATION_UNSUPPORTED | diameter application not supported.
Note: Only EIR Application ID is supported. |
| 3008 | DIAMETER_INVALID_HDR_BITS | invalid bits in diameter header |
| 3010 | DIAMETER_UNKNOWN_PEER | unknown peer |
| 5001 | DIAMETER_AVP_UNSUPPORTED | diameter avp not supported |
| 2001 | DIAMETER_SUCCESS | diameter success |
| 3001 | DIAMETER_COMMAND_UNSUPPORTED | diameter Command not supported |
| 3004 | DIAMETER_TOO_BUSY | diameter is busy |
| 3007 | DIAMETER_APPLICATION_UNSUPPORTED | diameter application not supported.
Note: Only EIR Application ID is supported. |
| 5004 | DIAMETER_INVALID_AVP_VALUE | invalid avp value
Note: Received invalid IMEI or IMSI value . |
| 5005 | DIAMETER_MISSING_AVP | missing avp |
| 5006 | DIAMETER_RESOURCES_EXCEEDED | Diameter Resource Exceeded |
| 5009 | DIAMETER_AVP_OCCURS_TOO_MANY_TIMES | diameter avp occurs too many times |
| 5010 | DIAMETER_NO_COMMON_APPLICATION | no common application |
| 5011 | DIAMETER_UNSUPPORTED_VERSION | diameter version not supported |
| 5014 | DIAMETER_INVALID_AVP_LENGTH | invalid avp length |
| 5015 | DIAMETER_INVALID_MESSAGE_LENGTH | invalid message length |
| 5422 | DIAMETER_ERROR_EQUIPMENT_UNKNOWN | unknown equipment |
DEIR on SLIC Network Redundancy Enhancement
The DEIR on SLIC Network Redundancy Enhancement introduces network communication redundancy.
The existing functionality has been enhanced by introducing network communication redundancy. Currently, the Diameter EIR (DEIR) application architecture uses a single signaling network.
Overview
With the DEIR on SLIC Network Redundancy Enhancement, two network interfaces will be supported for Diameter 2 interfaces for signaling and two signaling networks at the same time.Interfaces B/C will be used for signaling network. The DEIR card will not support EPAP connectivity.
Signaling Network Redundancy
SLIC Card with DEIR application will be connected to signaling network using interface B and C to support redundancy.
If one interface/switch goes down then traffic switches to another port/switch, as SLIC card running DEIR application supports Multi-homing. Please refer section 10.3 for Multi-homing. Figure 2-4 depicts signaling network redundancy.
Figure 2-4 SLIC Card Signaling Network Redundancy

If one interface/switch goes down, traffic switches to another port/switch, as the SLIC card running the DEIR application supports multi-homing (see Multi-Homing Support).
Multi-Homing Support
SCTP multi-homing provides a level of fault tolerance against network failures by using alternate paths through the IP network between two endpoints, as shown in Figure 2-5.
By enabling the redundant port in this feature, the SCTP protocol now provides SCTP multi-homing endpoint support; that is, when an SCTP association is formed, it lists both the IP addresses for the respective interfaces (B and C). As a multi-homed association endpoint, SCTP data is allowed to flow on either of the Ethernet interfaces and thus provides more robust network connectivity.
Figure 2-5 Multi-Homed SCTP Association

DEIR supports SCTP IETF multi-homed server associations using both interfaces B and C on a SLIC card. The presence of an assigned local host (lhost) and an alternate local host (alhost) indicates that an association is multi-homed and capable of utilizing both Ethernet interfaces for association operations.
The
lhost parameter of the
ent-assoc and
chg-assoc commands is used to
represent the IP address that corresponds to either the B or C port of the SCTP
association end point. Multi-homed endpoints are SCTP associations configured
with both the
lhost and
alhost parameters. In this case, the
lhost represents an IP address
corresponding to one interface (B or C) while the
alhost represents an IP address
corresponding to the other interface of the same end point.
Hardware Requirements
EPAP-related features that perform an RTDB lookup require Service Module cards (E5-SM8G-B or SLIC cards) running the SCCPHC application (for MAP-based EIR) or E5-SM8G-B/SLIC cards running the DEIR64 application (for Diameter-based EIR). The EAGLE can be equipped with up to 32 (31+1) Service Module cards.
Features that do not perform an RTDB lookup require Service Module cards only for GTT processing that might be performed for the feature. These features can coexist in systems with EPAP, but do not require an EPAP connection.
Front Panel LED Operation
On SM8G-B card, the Ethernet Interface B is used for the Signaling Network. Table 2-5 captures the LED operations for the Ethernet Interfaces on E5-SM8G-B cards.Table 2-5 E5-SM8G-B Faceplate IP Interface/Logical Link Status LED Operation for Port B
| IP Interface Status | Signaling Connection | ||
|---|---|---|---|
| Link/Connection Status | PORT B LED | ACT B LED | |
| IP port not configured | N/A | Off | Off |
| Card inhibited | |||
| Cable removed and/or not synched | N/A | Red | Red |
| Sync | Not configured | Green | Red |
Sync and/or act-ip-lnk
|
All are OOS-MT-DISABLED or OOS-MT | Green | Red |
| At least one connection is down (OOS-MT-DISABLED or OOS-MT) | Green | Red | |
| All configured connections are Active | Green | Green | |
dact-ip-lnk
|
N/A | Green | Red |
On SLIC card, the Ethernet Interface 2 and 3 (mapped to port B and C respectively) are used for the Signaling Network. Table 21 and Table 22 Table 20 captures LED operations for the Ethernet Interfaces on SLIC cards
Table 2-6 SLIC Front Faceplate IP Interface/Logical Link Status LED Operation for Port B & C (represented by LED 3 & 2 respectively)
| IP Interface Status | Signaling Connection | ||
|---|---|---|---|
| Link/Connection Status | PORT LED | LINK LED | |
| IP port not configured | N/A | Off | Off |
| Card inhibited | |||
| Cable removed and/or not synched | N/A | Red | Red |
| Sync | Not configured | Green | Red |
Sync and/or act-ip-lnk
|
All are OOS-MT-DISABLED or OOS-MT | Green | Red |
| At least one connection is down (OOS-MT-DISABLED or OOS-MT) | Green | Red | |
| All configured connections are Active | Green | Green | |
dact-ip-lnk
|
N/A | Green | Red |
Figure 2-6 SLIC Faceplate Status LEDs

Table 2-7 describe LED operations for the Ethernet Interfaces on SLIC cards.
Table 2-7 SLIC Faceplate IP Interface/Logical Link Status LED Operation for Port B and C (Represented by LEDs 3 and 2 Respectively)
| IP Interface Status | Signaling Connection | ||
|---|---|---|---|
| Link/Connection Status | PORT LED | LINK LED | |
| IP port not configured | N/A | Off | Off |
| Card inhibited | |||
| Cable removed and/or not synched | N/A | Red | Red |
| Sync | Not configured | Green | Red |
| Sync and/or act-ip-lnk | All are OOS-MT-DISABLED or OOS-MT | Green | Red |
| At least one connection is down (OOS-MT-DISABLED or OOS-MT) | Green | Red | |
| All configured connections are Active | Green | Green | |
| dact-ip-lnk | N/A | Green | Red |
On SLIC card front plate, E1/T1 LED should be off and ENET LED should be green.
The PORT LED will be GREEN when IP setting is 100/full. If IP setting is 1000/FULL, PORTLED will be AMBER.
Note:
dact-ip-lnk command causes the detachment of IP stack from the GEI driver for the specified port, but does not stop the GEI driver.
MPS/EPAP Platform
Oracle provides the Multi-Purpose Server (MPS) platform as a subsystem of the Oracle Communications EAGLE. The MPS provides support for EPAP-related features that perform Real Time Database (RTDB) lookups.
The MPS is composed of hardware and software components that interact to create a secure and reliable platform. For details about the MPS hardware, refer to Application B Card Hardware and Installation Guide. The MPS provides the means of connecting the customer provisioning application with the EAGLE and accepts the customer number portability data, while accommodating numbers of varying lengths.
The Oracle Communications EAGLE Application Processor (EPAP) is software that runs on the MPS hardware platform. EPAP collects and organizes customer provisioning data, and forwards the data to the EAGLE Service Module cards. For detailed information about EPAP, refer to Administration Guide for EPAP.
In this manual, Service Module card refers to an E5-SM4G, E5-SM8G-B, or SLIC card unless a specific card is required. For more information about the supported cards, refer to Hardware Reference.