2 Feature Description
This chapter describes the Mobile Originated Short Message Service (MO SMS) features which include:
-
Mobile Originated Based GSM SMS Number Portability (MO-Based GSM SMS NP)
-
Mobile Originated Based IS41 SMS Number Portability (MO-Based IS41 SMS NP)
-
Mobile Originated SMS IS41-to-GSM Migration (MO SMS IS-41-to-GSM Migration)
-
Portability Check for Mobile Originated SMS (MNP SMS)
-
Prepaid Short Message Service Intercept (PPSMS)
-
MO SMS Additional Subscriber Data (MO SMS ASD)
-
MO SMS Generic Routing Number (MO SMS GRN)
Introduction
The Mobile Originated Short Message Service (MO SMS) features address the number portability requirements of wireless network operators for delivery of Mobile Originated SMS messages. The EAGLE 5 ISS MO SMS features apply number portability database lookup to SMS messages for IS41 and GSM networks, migrates subscribers from IS41 to GSM networks, validates subscriber use of the correct Short Message Service Center, and delivers messages to Prepaid Servers if either the Calling Party Number or Called Party Number is associated with a prepaid subscriber.
These features include:
- Mobile Originated Based GSM SMS Number Portability (MO-Based GSM SMS NP)
- Mobile Originated Based IS41 SMS Number Portability (MO-Based IS41 SMS NP)
- Mobile Originated SMS IS41-to-GSM Migration (MO SMS IS41-to-GSM Migration)
- Portability Check for Mobile Originated SMS (MNP SMS)
- Prepaid Short Message Service Intercept (PPSMS)
- Mobile Originated SMS Additional Subscriber Data (MO SMS ASD)
- Mobile Originated SMS Generic Routing Number (MO SMS GRN)
The MO SMS features are based on the EAGLE 5 ISS platform with EPAP. Numbering Plan Processor (NPP) is used by the MO SMS features for number conditioning and service logic execution.
Mobile Originated Based GSM SMS Number Portability
The Mobile Originated Based GSM SMS Number Portability (MO-Based GSM SMS NP) feature provides network information to the Short Message Service Center (SMSC) for subscribers in the GSM network. This ported information allows the SMSC to distribute the messages to the correct operating network for the Called Party Number.
- Intercepts SMS messages after they have undergone Prepaid Short Message Service Intercept (PPSMS) and Portability Check for Mobile Originated SMS (MNP SMS) processing and before they reach the SMSC.
Note:
The MO-Based GSM SMS NP feature does not require the PPSMS or MNP SMS features to be enabled. - Decodes the TCAP/MAP message destination address and performs lookup in the number portability (NP) database
- Modifies the destination address in the TCAP message with dialed number (DN) porting information,
- Relays the message to the SMSC
The SMSC uses the DN porting information to determine whether to forward the message to other operators or to process the message for an in-network subscriber.
The MO-Based GSM SMS NP feature applies to GSM MAP ForwardSM MSUs for either ITU or ANSI MTP messages.
Mobile Originated Based IS41 SMS Number Portability
- Intercepts SMS messages before they reach the Home Short Message Service Center (SMSC)
- Decodes the TCAP/MAP message destination address and performs lookup in the Real-time Database (RTDB) to identify whether the destination number is ported.
- Modifies the destination address in the TCAP message with DN (dialed number) porting information
- Relays the SMS message to its original destination
The Home SMSC uses the DN porting information to determine whether to forward the message to other operators or to process the message for an in-network subscriber.
The MO-Based IS-41 SMS NP feature applies to ANSI IS41 SMDPP MSUs for either ITU or ANSI MTP messages.
MO SMS IS41-to-GSM Migration
The MO SMS IS41-to-GSM Migration feature allows IS41 to GSM migration. This feature migrates subscribers based on Called Party Number from IS41 networks to GSM networks, and also allows the IS412GSM Migration Prefix to be used instead of the Routing Number (RN) obtained from the Real-time Database (RTDB). The MO SMS IS41-to-GSM Migration feature:
The MO SMS IS41-to-GSM Migration feature applies to ANSI TCAP/MAP and ANSI or ITU transport (MTP and SCCP).
- Intercepts SMS messages before they reach the Home Short Message Service Center (SMSC)
- Decodes the TCAP/MAP message destination address and performs lookup in the Real-time Database (RTDB)
- Modifies the destination address in the TCAP message with DN (dialed number) porting information or the IS412GSM Migration Prefix.
- Relays the SMS message to its original destination
Portability Check for Mobile Originated SMS
When the Portability Check for Mobile Originated SMS (MNP SMS) feature is enabled and turned on, the EAGLE 5 ISS filters incoming messages based on the MAP Operation Code. If the message is an MO Forward Short Message (MO FSM), the MSISDN number of the originating subscriber is used to search the G-Port Mobile Number Portability database. If a match is found indicating the subscriber has been ported-out, the EAGLE 5 ISS uses the destination SMSC address obtained from the SCCP CdPA to search a list of home network SMSC addresses. If a match is found, indicating the ported-out subscriber is fraudulently attempting to send SMS using the SMSC of the old network, the message is discarded and an error message is generated and returned to the originating MSC.
Prepaid Short Message Service Intercept
The Prepaid Short Message Service Intercept (PPSMS) feature applies to only mobile originated SMS, which are messages sent from a mobile handset through an Mobile Switching Center (MSC) to the Short Message Service Center (SMSC). PPSMS screens incoming messages from the MSC based on the MAP operation code. Message Discrimination determines whether the MSISDN of the sender is retrieved and a database lookup performed. Database lookup determines if the MSISDN belongs to a contract subscriber or a prepaid subscriber. If the MSISDN belongs to a contract subscriber, the message is routed to the SMSC. If the MSISDN belongs to a prepaid subscriber, the message is diverted to a Prepaid SMS Server for a credit check before allowing the message to be delivered to the SMSC.
MO SMS Additional Subscriber Data
The MO SMS Additional Subscriber Data (MO SMS ASD) feature allows for the insertion of Additional Subscriber Data (ASD) values into the outgoing message. The MO SMS ASD feature supports the ASDLKUP or CGPNASDRQD NPP Service Actions for GSM or IS41 MO SMS NPP Services. The ASDLKUP and CGPNASDRQD NPP Service Actions are mutually exclusive within the same NPP Rule.
The ASDLKUP Service Action populates the ASD digits retrieved from an RTDB lookup of the individual or range DN table. The ASD digits are used with the Formatting Action. ASDLKUP supports both Calling Party and Called Party NPP Services for GSM and IS41: MOSMSGCDPN, MOSMSGCGPN, MOSMSICDPN, MOSMSICGPN. However, ASD digits retrieved by Calling Party or Called Party NPP Services are not used for modifying CgPN. ASD digits retrieved by Calling Party NPP Service are used with the Formatting Action for the Called Party Number if CGPNASDRQD Service Action is executed from Called Party NPP Service. If no ASD digits are found, no action is taken.
The CGPNASDRQD Service Action retrieves the ASD digits from the RTDB lookup of the Calling Party Number. The ASD digits are used with the Formatting Action for the Called Party Number. CGPNASDRQD supports Called Party NPP Services for GSM or IS41: MOSMSGCDPN, MOSMSICDPN.
MO SMS Generic Routing Number
The MO SMS Generic Routing Number (MO SMS GRN) feature allows for the insertion of a Generic Routing Number (GRN) digit string into the outgoing message. The MO SMS GRN feature supports the GRNLKUP or CGPNGRNRQD NPP Service Actions in GSM or IS41 MO SMS NPP Services. The GRNLKUP and CGPNGRNRQD NPP Service Actions are mutually exclusive within the same NPP Rule.
The GRNLKUP Service Action populates the GRN digits retrieved from an RTDB lookup of the individual or range DN table. The GRN digits are used with the Formatting Action. GRNLKUP supports both Calling Party and Called Party NPP Services for GSM and IS41: MOSMSGCDPN, MOSMSGCGPN, MOSMSICDPN, MOSMSICGPN. However GRN digits retrieved by Calling Party or Called Party NPP Services are not used for modifying CgPN. GRN digits retrieved by Calling Party NPP Service are used with the Formatting Action for the Called Party Number if CGPNGRNRQD Service Action is executed from Called Party NPP Service. If no GRN digits are found, no action is taken.
The CGPNGRNRQD Service Action retrieves the GRN digits from the RTDB lookup of the Calling Party Number. The GRN digits are used with the Formatting Action for the Called Party Number. CGPNGRNRQD supports Called Party NPP Services for GSM or IS41: MOSMSGCDPN, MOSMSICDPN.
Service Portability
Service Portability (S-Port) extends the scope of the MO SMS Number Portability solutions beyond traditional number portability processing. Service Portability allows a subscriber to retain the same subscriber number when moving from one network type or service technology to another within the network of a single operator. Unlike traditional number portability, the subscriber does not move from one network operator or service provider to another. Service Portability provides different routing number digits for formats that require routing numbers. Service Portability does not affect message flows.
MTP Routed SCCP Traffic
When the MTP Msgs for SCCP Apps feature is turned on, all MTP routed UDT/non-segmented XUDT SCCP messages are routed to Service Module cards. When the MTP Routed GWS Stop Action feature is turned on, messages are filtered based on the provisioned Gateway Screening rules on a per linkset basis. This feature forwards only UDT, UDTS, XUDT and XUDTS SCCP messages to the Service Module cards for processing. The Service Module cards then perform SCCP decode and verification on the MTP routed messages.
TCAP Segmented SMS Support Phase 1
The TCAP Segmented SMS Support Phase 1 enhancement allows the Portability Check for Mobile Originated SMS and Mobile-Originated Based GSM SMS NP features to correctly process TCAP Segmented SMS messages. If a segmented message is subjected to the service associated with either of these features, then the EAGLE 5 ISS routes the initial TC_Begin message using standard GTT processing. The subsequent TC_Continue message is subjected to the specified service. The GTT feature and either the Portability Check for Mobile Originated SMS or the Mobile-Originated Based GSM SMS NP feature must be turned on before the TCAP Segmented SMS Support Phase 1 enhancement can be provisioned. The MOSMSTCAPSEG parameter of the chg-gsmsmsopts command is used to provision TCAP Segmented SMS Support Phase 1.
HomeSMSC Match with Digits
The HomeSMSC Match with Digits option enhances the ability of the EAGLE 5 ISS to compare the Home Short Message Service Center (HomeSMSC) digits in the SCCP CdPA, if present, of incoming Mobile Originated Forward Short Messages (MO_FSM) or the SMDPP message to HomeSMSCs that are stored in the database. If the beginning digits of the incoming HomeSMSC matches a stored HomeSMSC, then the HomeSMSCs are considered a match, even if additional digits are attached to the end of the incoming HomeSMSC. If a match is found, then the message is processed further.
This option can be used with these features:
- MO-Based GSM SMS NP
- MO-Based IS41 SMS NP
- MO SMS IS41-to-GSM Migration
- Portability Check for Mobile Originated SMS
- Service Portability (S-Port)
The HomeSMSC Match with Digits option is provisioned with the MOSMSDIGMAT parameter of commands chg-is41smsopts and chg-gsmsmsopts. The possible values of the parameter are:
-
GSMSMSOPTS:MOSMSDIGMAT= exact, bestfit -
IS41SMSOPTS:MOSMSDIGMAT= exact, bestfit, bypass
If a message is subjected to multiple SMS-related features that require matching with the provisioned HomeSMSCs, a single HomeSMSC address lookup in the HomeSMSC table is performed; the result is used for subsequent processing by all features which need the HomeSMSC address result.
Because the CdPA GTA digits are not available for GTI=0 MTP routed messages, the message is checked to determine whether the MTP DPC is a HomeSMSC in the Destination table. If the MTP DPC is a HomeSMSC in the Destination table, the HomeSMSC match is considered successful.
HomeSMSC Check Bypass
The HomeSMSC Check Bypass option allows the HomeSMSC address check to not be performed. In some IS41 networks, the SCCP CdPA digits do not contain the SMSC address used by the HomeSMSC check. This bypass option applies to only the MO-Based IS41 SMS NP and MO SMS IS41-to-GSM Migration features; the bypass option is not needed in GSM networks.
System Options for MO SMS Features in GSM Networks
The system level options stored in the GSMSMSOPTS table are used to perform number conditioning, response generation, and other feature-specific options. Table 2-1 shows the MO SMS options in the GSMSMSOPTS table, possible values, and the actions taken for each value.
The MO-Based GMS SMS NP, MO SMS ASD, MO SMS GRN, Portability Check for MO SMS, or Prepaid SMS Intercept feature must be enabled before these options can be specified in the GSMSMSOPTS table. Refer to chg-gsm41smsopts in EAGLE GSM SMS Options Commands and in Commands User's Guide for associations and limitations.
Table 2-1 System Options - MO SMS Features in GSM Networks
| GSMSMSOPTS Option | Value | Action in the EAGLE |
|---|---|---|
|
DEFRN |
1-15 digits, NONE (default) |
The value is the default routing number used for own-network subscribers. |
|
MOSMSACLEN |
0-8 (default =0) |
The value is the number of digits from the MO SMS CgPA used as the Area Code in the MO SMS CdPA. |
|
MOSMSDIGMAT |
BESTFIT |
When the HomeSMSC Match with Digits option is set to BESTFIT, an exact match is attempted on the incoming SCCP CdPA digits in the Home SMSC table. If an exact match is not found, a best fit match of the leading digits of the incoming SCCP CdPA digits is attempted to the Home SMSC table entries. |
|
EXACT (default) |
When the HomeSMSC Match with Digits option is set to EXACT, an exact match must be made of the incoming SCCP CdPA digits in the Home SMSC table. |
|
|
MOSMSFWD |
NO (default) |
No MO-SMS forward will be performed. |
|
YES |
If the MO-SMS TCAP Called Party Number is modified, then the MO-SMS message will be redirected by modifying the SCCP CdPA, to the GTA value identified in the MOSMSGTA field. This option cannot be set to YES unless the MOSMSGTA option has a valid value specified. |
|
|
MOSMSGTA |
5-21 digits, NONE (default) |
This option is used to replace the SCCP CdPA in the MO-SMS message. If the MO-SMS TCAP Called Party Number is modified, then the MO-SMS message will be redirected by modifying the SCCP. This option cannot be specified unless a GTA with the same value has been provisioned in the GTT translation table. For more information about the GTT translation table, refer to the Database Administration - GTT User's Guide. |
|
MOSMSNAI |
INTL (default) |
When SNAI=INTL, no number conditioning is required before lookup in the Number Portability database. |
|
NAI |
The NAI from the MO_SMS message is used for conditioning before lookup in database.
|
|
|
NAT |
The CdPN is treated as National number for lookup in the Number Portability database. When SNAI=NAT, the CC will be added to the DN before lookup in the Number Portability database. |
|
|
UNKNOWN |
When this value is set, the NAI will be treated as Unknown for the purposes of Number Conditioning. |
|
|
MOSMSSA |
NO (default) |
No subaddress is searched for in the B party number from the TCAP part. |
|
YES |
The subaddress is searched in the B party number. If the subaddress (identified by "#" present in the B party number) is found, the subaddress is removed before Number Portability database lookup is performed. |
|
|
MOSMSTCAPSEG |
OFF (default) |
Mobile Originated Segmented TCAP messages are not supported. |
|
ON |
Mobile Originated Segmented TCAP messages are supported. |
|
|
MOSMSTYPE |
ALL |
When the lookup in the Number Portability database has entitytype=SP or RN or no_entity, then the lookup is considered successful. |
|
RN |
When the lookup in the Number Portability database has entitytype=RN, then the lookup is considered successful. |
|
|
SP |
When the lookup in the Number Portability database has entitytype=SP, then the lookup is considered successful. |
|
|
SPRN (default) |
When the lookup in the Number Portability database has entitytype=SP or RN, then the lookup is considered successful. |
|
|
SPFILL |
OFF (default) |
The Numbering Plan Processor (NPP) does not populate both RN and SP entities for own-network subscribers at the same time. |
|
ON |
The Numbering Plan Processor (NPP) populates both RN and SP entities for own-network subscribers at the same time. |
|
|
SPORTTYPE |
ALL |
The Service Portability prefix (GRN from RTDB) for own-network GSM and IS41 subscribers is applied. |
|
GSM |
The Service Portability prefix (GRN from RTDB) for own-network GSM subscribers is applied. |
|
|
IS41 |
The Service Portability prefix (GRN from RTDB) for own-network IS41 subscribers is applied. |
|
|
NONE (default) |
Service Portability is not performed for the associated feature. |
System Options for for MO SMS Features in IS41 Networks
The system level options stored in the IS41SMSOPTS table are used to perform number conditioning, response generation, and other feature-specific options. Table 2-2 shows the MO SMS options in the IS41SMSOPTS table, possible values, and the actions taken for each value.
The MO-Based IS41 SMS NP, MO SMS IS41-to-GSM Migration, MO SMS ASD, or MO SMS GRN feature must be enabled before these options can be specified in the IS41SMSOPTS table. Refer to chg-is41smsopts in EAGLE IS41 SMS Options Commands and in Commands User's Guide for associations and limitations.
Table 2-2 System Options - MO SMS Features in IS41 Networks
| IS41SMSOPTS Option | Value | Action in the EAGLE |
|---|---|---|
|
DEFRN |
1-15 digits, NONE (default) |
The value is the default routing number used for own-network subscribers. |
| MODAPARAM | DA (default) |
The SMS_Destination_Address from the IS41 SMDPP message is used for conditioning, lookup, and modification. |
| ODA |
The SMS_Original_Destination_Address from the IS41 SMDPP message is used for conditioning, lookup, and modification. |
|
| MOIGMPFX | IS412GSM |
IS412GSM digits are used as a prefix to modify the destination address in the outgoing SMDPP. |
| NE (default) |
Digits from the RTDB network entity (NE) associated with the B number are used as a prefix to modify the destination address in the outgoing SMDPP. |
|
| MOSMSACLEN | 0-8
(default = 0) |
The value is the number of digits from the MO SMS CgPA used as the Area Code in the MO SMS CdPA. |
| MOSMSDIGMAT | BESTFIT |
When the HomeSMSC Match with Digits option is set to BESTFIT, an exact match is attempted on the incoming SCCP CdPA digits in the Home SMSC table. If an exact match is not found, a best fit match of the leading digits of the incoming SCCP CdPA digits is attempted to the Home SMSC table entries. |
| BYPASS |
When the HomeSMSC Match with Digits option is set to BYPASS, the HomeSMSC Match with Digits look up is not performed. |
|
| EXACT (default) |
When the HomeSMSC Match with Digits option is set to EXACT, an exact match must be made of the incoming SCCP CdPA digits in the Home SMSC table. |
|
| MOSMSNAI | INTL (default) |
When SNAI=INTL, no number conditioning is required before lookup in the Number Portability database. |
| NAI |
The NAI from the SMDPP (short message delivery point to point) message is used for conditioning before lookup in the Number Portability database.
|
|
| NAT |
The CdPN is treated as National number for lookup in the Number Portability database. DEFCC will be added to the DN before lookup in the NP database. |
|
| UNKNOWN |
When this value is set, the NAI is treated as Unknown for the purposes of Number Conditioning. |
|
| MOSMSTYPE | ALL |
When the lookup in the Number Portability database has entitytype=SP or RN or no_entity, then the lookup is considered successful. |
| RN |
When the lookup in the Number Portability database has entitytype=RN, then the lookup is considered successful. |
|
| SP |
When the lookup in the Number Portability database has entitytype=SP, then the lookup is considered successful. |
|
| SPRN (default) |
When the lookup in the Number Portability database has entitytype=SP or RN, then the lookup is considered successful. |
|
|
SPFILL |
OFF (default) |
The Numbering Plan Processor (NPP) does not populate both RN and SP entities for own-network subscribers at the same time. |
|
ON |
The Numbering Plan Processor (NPP) populates both RN and SP entities for own-network subscribers at the same time. |
|
|
SPORTTYPE |
ALL |
The Service Portability prefix (GRN from RTDB) for own-network GSM and IS41 subscribers is applied. |
|
GSM |
The Service Portability prefix (GRN from RTDB) for own-network GSM subscribers is applied. |
|
|
IS41 |
The Service Portability prefix (GRN from RTDB) for own-network IS41 subscribers is applied. |
|
|
NONE (default) |
Service Portability is not performed for the associated feature. |
MO SMS Considerations
-
GTT must be turned on before enabling the MO-Based GSM SMS NP, MO-Based IS41 SMS NP, and MO SMS IS41-to-GSM Migration features.
-
The MO-Based GSM SMS NP and MO-Based IS41 SMS NP features can be turned on, but not turned off.
- The MO SMS IS41-to-GSM Migration feature can be turned on or off; however, after the feature is enabled, it cannot be disabled.
-
No Temporary Feature Access Key is provided for the MO SMS features with the exception of the MNP SMS feature.
-
The enabling or turning on of the MO SMS features is not dependent upon the A-Port or G-Port feature being enabled or turned on.
-
All MO SMS features can co-exist with other EPAP-related EAGLE features, including G-Port, A-Port, INP, G-Flex, and EIR.
-
All MO SMS features are mutually exclusive with all features that require ELAP, such as LNP and TLNP, unless the Dual ExAP Configuration feature is enabled.
- The MO SMS features require Service Module cards running the VSCCP application.
- The MO SMS features require that the Service Module cards have a minimum of 4 GB of memory. If the MO SMS features are enabled and a Service Module card with less than 4 GB of memory is inserted, the Service Module card will be auto-inhibited. If a Service Module card with less than 4 GB of memory is provisioned and installed, then the MO SMS features will not be allowed to be enabled.
MO-Based GSM SMS NP
The MO-Based GSM SMS NP feature provides network information to the Short Message Service Center (SMSC) for subscribers using the GSM network. This information allows the SMSC to select a protocol to deliver SMS messages to the called party.
The MO-Based GSM SMS NP feature:
- Intercepts SMS messages after they have undergone Prepaid Short Message Service Intercept (PPSMS) and Portability Check for Mobile Originated SMS (MNP SMS) processing and before they reach the SMSC
Note:
The MO-Based GSM SMS NP feature does not require the PPSMS or MNP SMS features to be enabled. - Decodes the TCAP/MAP message destination address and performs lookup in the number portability (NP) database
- Modifies the destination address in the TCAP message with directory number (DN) porting information
- Relays the message to the SMSC
The SMSC uses the DN porting information to determine whether to forward the message to other operators or to process the message for an in-network subscriber.
The MO-Based GSM SMS NP feature applies to ForwardSM SMS MSUs with ITU TCAP/MAP for either ITU or ANSI MTP messages.
Options
The MO-Based GSM SMS NP feature provides the following configurable options for controlling the processing of GSM SMS messages:
- Modifying SMS destination address information for processing
- Outbound digit format
- When an NP DB lookup is considered to be successful
- Handling of sub address field in destination address
Feature Control Requirements
The MO-Based GSM SMS NP feature has the following feature control requirements:
- The part number is 893-0194-01.
- The feature cannot be enabled if LNP is enabled.
- A temporary FAK cannot be used to enable the feature.
- The feature cannot be turned off after it has been turned on.
MO-Based GSM SMS NP Protocol Handling
After the MO-Based GSM SMS NP feature has been enabled and turned on, it provides the following protocol handling:
- The MO-Based GSM SMS NP feature traps the MO_SMS message and performs NPDB lookup based on the B number from the TCAP SM-RP-UI parameter. If the entity type is the same as the value of the MOSMSTYPE option in the GSMSMSOPTS table, then this feature modifies the outgoing MO_SMS based on the value of the MOSMSDNFMT option.
- When the outgoing MO-SMS is modified, the NAI is based on the value of the MOSMSDNNAI parameter in the GSMSMSOPTS table.
- The MO-Based GSM SMS NP feature performs SCCP CdPA GTA lookup against the SMSC list maintained by the STP. If the lookup is not successful, the MSU falls through to GTT handling.
- When both the MO-Based GMS SMS NP feature and the Portability Check for MO-SMS feature are enabled:
- Both features must have the same service-selector service.
- The MO-Based GSM SMS NP feature processes an MSU only when the MSU has passed the processing by the Portability Check for MO_SMS feature and no NACK has been sent.
- The MO-Based GSM SMS NP feature is required only for MO_SMS messages with SMS-Submit and SMS-Command.
- The number conditioning is based on the Conditioning Actions provisioned in the NPP Rule Set.
- For messages handled within this feature, the SCCP CdPA is always used to route the message.
- If the MOSMSTYPE=ALL, MOSMSDNFMT=RN, and the RTDB lookup has no entity assigned to the DN, then the MO_SMS message is not modified.
- The MAP Called Party Number is modified by the formatted digits computed by the Formatting Actions in the NPP Rule Set.
- If the MOSMSSA=YES, then the subaddress is searched and removed from MAP called Party number for NPDB lookup. The subaddress is not removed from the final MO_SMS message.
- If the number of called party digits in the modified MO_SMS message is greater than 20, then the digits are not modified and the original message is routed to the SMSC based on SCCP CdPA.
- The MO-Based GSM SMS NP feature considers a successful RTDB lookup with entitytype=RN and portabilitytype=0 to be entitytype=SP, if the IS41-to-GSM Migration feature is turned on or Sevice Portability is enabled.
- If the MOSMSFWD=Yes and the MO-SMS TCAP called-party number is modified after successful RTDB lookup, then the MO-SMS message is redirected to the GTA identified in the MOSMSGTA field by modifying the SCCP CdPA.
MO-Based GSM SMS NP Call Flows
This section illustrates the sequence of messages that occur when a mobile operator delivers SMS messages in a number portability environment to:
- A called subscriber that is in the same network as the calling subscriber
- A called subscriber that is in a different network from the calling subscriber
Note:
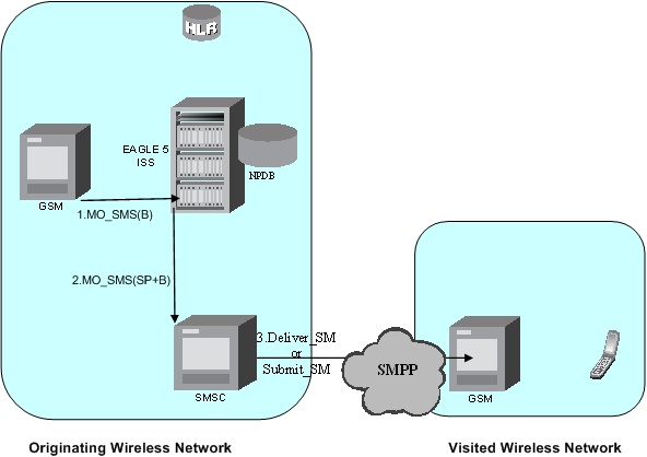
The MO-Based GSM SMS NP feature must be enabled and turned on before messages are processed as shown in this section.Figure 2-1 MO-Based GSM SMS NP Call Flow for In-Network Subscriber

Call considerations:
- The TCAP calling party is a wireless GSM subscriber.
- The TCAP called party is a non-ported or ported-in wireless subscriber that belongs to the same carrier as the TCAP calling party.
- The call type is SMS.
- The SMSC (Short Message Service Center) has to remove the prefix that indicates that the DN (dialed number) is ported in.
- If the called subscriber is ported-in, it must be provisioned individually.
Message Flow:
- MO_SMS(B) - EAGLE intercepts SMS messages after they have undergone Prepaid Short Message Service Intercept (PPSMS) and Portability Check for Mobile Originated SMS (MNP SMS) processing and decodes the TCAP/MAP message destination address.
- MO_SMS(SP+B) - If successful, modify B-party Number and relay to SMSC.
- SRI_SM(B) - Send message to HLR to find B-party.
- SRI_SM - Send message to HLR to locate B-party.
- SRI_SM Ack - HLR sends message to EAGLE.
- SRI_SM Ack - EAGLE routes message to SMSC.
- MT_SMS - Deliver message to in-network subscriber.
Figure 2-2 MO-Based GSM SMS NP Call Flow for Other-Network Subscriber

Call considerations:
- The TCAP calling party is a wireless IS41 subscriber.
- The TCAP called party is a non-ported or ported-in wireless subscriber that belongs to a different carrier from the TCAP calling party.
- The call type is SMS.
- The SMSC (Short Message Service Center) has to remove the prefix that indicates that the DN (dialed number) is ported in If the called subscriber is ported-out, it must be provisioned individually.
- If the called subscriber is TDMA, the EAGLE Migration feature ensures that the message gets delivered in the TDMA network.
Message Flow:
- MO_SMS(B) - EAGLE intercepts SMS messages after they have undergone Prepaid Short Message Service Intercept (PPSMS) and Portability Check for Mobile Originated SMS (MNP SMS) processing and decodes the TCAP/MAP message destination address.
- MO_SMS(SP+B) - If successful, modify B-party Number and relay to SMSC.
- Deliver_SM - Forward message or submit message other network.
MO-Based IS41 SMS NP
The MO-based IS41 SMS NP feature provides network information to the Short Message Service Center (SMSC) for subscribers using the IS41 network. This information allows the SMSC to select a protocol to deliver Short Message Service Delivery Point-to-Point (SMDPP) messages to the called party.
The MO-Based IS41 SMS NP feature:
- Intercepts SMDPP messages before they reach the SMSC
- Decodes the TCAP/MAP message destination address and performs lookup in the number portability (NP) database
- Modifies the destination address in the TCAP message with Directory Number (DN) porting information
- Relays the message to the SMSC
The SMSC uses the DN porting information to determine whether to forward the message to other operators or to process the message for an in-network subscriber.
The MO-Based IS41 SMS NP feature applies to TCAP SMDPP and ANSI or ITU transport (MTP and SCCP) messages.
Options
The MO-Based IS41 SMS NP feature provides configurable options for controlling the processing of SMDPP messages. These options specify the following:
- How to consider SMDPP destination address for processing
- Outbound digit format
- When an RTDB lookup is considered to be successful
Feature Control
The MO-Based IS41 SMS NP feature has the following feature control requirements:
- The feature part number is 893-0195-01
- The feature cannot be enabled if the LNP feature is enabled.
- A temporary FAK cannot be used to enable the feature.
- The feature cannot be turned off after it has been turned on.
MO-Based IS41 SMS NP Protocol Handling
After the MO-Based IS41 SMS NP feature has been enabled and turned on, it provides the following protocol handling:
- The MO-Based IS41 SMS NP feature traps the SMDPP message and performs RTDB lookup based on the TCAP SMS_Destination_Address or SMS_Original_Destination_Address parameter. If MODAPARAM=DA, then SMS_Destination_Address is chosen. If MODAPARAM=ODA, then SMS_Original_Destination_Address is chosen. If the entity type is the same as the value of the MOSMSTYPE option in the IS41SMSOPTS table (see Table 2-2), then the MO-Based IS41 SMS NP feature modifies the outgoing MO_SMS based on the value of the MOSMSDNFMT option.
- When the outgoing SMDPP is modified, the NAI is based on the value of the MOSMSNAI parameter in the IS41SMSOPTS table.
- The MO-Based IS41 SMS NP feature performs SCCPCDPAGTA lookup against the SMSC list maintained by the STP. If the lookup is not successful, the MSU falls through to GTT handling.
- The number conditioning is based on the value of the MOSMSNAI option:
- If MOSMSNAI=NAT, then the number is treated like a national number: DEFCC is prepended before performing lookup in the RTDB.
- If MOSMSNAI=INTL, then the number is treated like an international number: this number is used for lookup in the RTDB.
- If MOSMSNAI=NAI, then the conditioning is based on the NAI value from the TCAP part.
- If MOSMSNAI=UNKNOWN, then a lookup in the CSL table is performed. The matching leading digits are deleted from the incoming digits, and the number is treats as a national number.
- For messages handled within this feature, the SCCP CDPA is always used to route the message.
- If the MOSMSTYPE=ALL and MOSMSDNFMT=RN and the RTDB lookup has no entity assigned to the DN, then the message is not modified.
- If the modified SMDPP message SMS_Destination_Address or SMS_Original_Destination_Address digits are greater than 21, then the digits are not modified and the original message is routed to the SMSC based on SCCPCDPA.
- The MO-Based IS41 SMS NP feature considers a successful RTDB lookup with entitytype=RN and portabilitytype=0 to be entitytype=SP, if the IS41-to-GSM Migration feature is turned on or Service Portability is enabled. When the IS41-GSM Migration feature is enabled, entitytype=RN, and portabilitytype=0, the subscriber is considered to be migrated, and therefore is considered to be local (in-network, SP) for the MO-Based IS41 SMS NP feature.
MO-Based IS41 SMS NP Call Flows
This section illustrates the sequence of messages that occur when a mobile operator delivers SMS messages in a number portability environment to:
- A called subscriber who is in the same network as the calling subscriber
- A called subscriber who is in a different network from the calling subscriber
MO-Based IS41 SMS NP Call Flow for In-Network Subscriber
Figure 2-3 depicts the message and control flows for a called subscriber who is in the same network as the calling subscriber.Figure 2-3 MO-Based IS41 SMS NP Call Flow for In-Network Subscriber

Call considerations:
- The TCAP calling party is a wireless IS41 subscriber.
- The TCAP called party is a non-ported or ported-in wireless subscriber that belongs to the same carrier as the TCAP calling party.
- The call type is SMS.
- The SMSC (Short Message Service Center) has to remove the prefix that indicates that the DN (dialed number) is ported in.
- If the called subscriber is ported-in, it must be provisioned individually.
- If the called subscriber is TDMA, the EAGLE IS41-to-GSM NP feature ensures that the message is delivered in the TDMA network.
MO-Based IS41 SMS NP Call Flow for Other-Network Subscriber
Figure 2-4 depicts the message and control flows for a called subscriber who is in a different network from the calling subscriber.Figure 2-4 MO-Based IS41 SMS NP Call Flow for Other-Network Subscriber

Call considerations:
- The TCAP calling party is a wireless IS41 subscriber.
- The TCAP called party is a non-ported or ported-in wireless subscriber that belongs to a different carrier from the TCAP calling party.
- The call type is SMS.
- The SMSC (Short Message Service Center) has to remove the prefix that indicates that the DN (dialed number) is ported in. If the called subscriber is ported-out, it must be provisioned individually.
- If the called subscriber is TDMA, the MO SMS IS41-to-GSM Migration feature ensures that the message is delivered in the TDMA network.
MO SMS IS41-to-GSM Migration
The MO SMS IS41-to-GSM Migration feature provides network information to the Short Message Service Center (SMSC) for subscribers using the IS41 network. This information allows the SMSC to select a protocol to deliver Short Message Service Delivery Point-to-Point (SMDPP) messages to the called party.
The MO SMS IS41-to-GSM Migration feature:
- Intercepts SMDPP messages before they reach the SMSC
- Decodes the TCAP/MAP message destination address and performs lookup in the number portability (NP) database
- Modifies the destination address in the TCAP message with Directory Number (DN) porting information or the IS412GSM Migration Prefix
- Relays the message to the SMSC
The SMSC uses the DN porting information to determine whether to forward the message to other operators or to process the message for an in-network subscriber.
The MO SMS IS41-to-GSM Migration feature applies to ANSI TCAP/MAP and ANSI or ITU transport (MTP and SCCP) messages.
Options
The MO SMS IS41-to-GSM Migration feature provides configurable options for controlling the processing of SMDPP messages. These options specify the following:
- How to consider SMDPP destination address for processing
- Outbound digit format
- When an RTDB lookup is considered to be successful
Feature Control
The MO SMS IS41-to-GSM Migration feature has the following feature control requirements:
- The feature part number is 893-0262-01
- The feature cannot be enabled if the LNP feature is enabled.
- A temporary FAK cannot be used to enable the feature.
- The feature can be turned off after it has been turned on.
System Options for MO SMS IS41-to-GSM Migration
The system level options in the IS41SMSOPTS table are used to perform number conditioning, response generation, and other feature-specific options. Table 2-2 shows the options stored in the IS41SMSOPTS table, their possible values, and the action taken for each value for the MO SMS IS41-to-GSM Migration feature.
MO SMS IS41-to-GSM Migration Protocol Handling
After the MO SMS IS41-to-GSM Migration feature has been enabled and turned on, the feature provides the following protocol handling:
- The MO SMS IS41-to-GSM Migration feature traps the SMDPP message and performs RTDB lookup based on the TCAP SMS_Destination_Address or SMS_Original_Destination_Address parameter. If MODAPARAM=DA, then SMS_Destination_Address is chosen. If MODAPARAM=ODA, then SMS_Original_Destination_Address is chosen. If the entity type = SP and the portability type = 5 (migrated), then the MO SMS IS41-to-GSM Migration feature modifies the outgoing MO_SMS based on the value of the MOSMSDNFMT option.
- When the outgoing SMDPP is modified, the NAI is based on the value of the MOSMSNAI parameter in the IS41SMSOPTS table.
- The MO SMS IS41-to-GSM Migration feature performs SCCP CDPA GTA lookup against the SMSC list maintained by the STP. If the lookup is not successful, the MSU falls through to GTT handling.
- The number conditioning is based on the value of the MOSMSNAI option:
- If MOSMSNAI=NAT, then the number is treated like a national number: DEFCC is prepended before performing lookup in the RTDB.
- If MOSMSNAI=INTL, then the number is treated like an international number: this number is used for lookup in the RTDB.
- If MOSMSNAI=NAI, then the conditioning is based on the NAI value from the TCAP part.
- If MOSMSNAI=UNKNOWN, then a lookup in the CSL table is performed. The matching leading digits are deleted from the incoming digits, and the number is treated as a national number.
- For messages handled within this feature, the SCCP CDPA is always used to route the message.
- If the modified SMDPP message SMS_Destination_Address or SMS_Original_Destination_Address digits are greater than 21, then the digits are not modified and the original message is routed to the SMSC based on SCCP CDPA.
Portability Check for Mobile Originated SMS
The Portability Check for Mobile Originated SMS (MNP SMS) feature is designed to prevent subscriber use of an incorrect Short Message Service Center by filtering incoming messages based on MAP Operation Code. If the message is a MO Forward Short Message (MOFSM), the Mobile Subscriber Integrated Services Digital Network (MSISDN) number of the originating subscriber, or subscriber phone number, is used to search the G-Port Mobile Number Portability database.
When a mobile subscriber sends a Mobile Originated Short Message Service message (MOSMS) using a GSM handset, the message is first deposited in a Short Message Service Center (SMSC). The SMSC determines where the intended recipient, who is also a mobile subscriber, is located by querying the Home Location Register (HLR) of the recipient to determine the current Mobile Switching Center (MSC) of the recipient.
The SMSC address to which a message is routed is programmed into the GSM mobile handset. After a subscriber ports to another network, the handset is reprogrammed with the SMSC address for the new network; however, the subscriber could change the SMSC address to the address of the former network, causing Short Message Service (SMS) messages to be sent incorrectly to the former network SMSC of the subscriber. Because the former network would not have billing records for the ported-out subscriber, the subscriber would receive free SMS service.
If a match is found in the G-Port Mobile Number Portability database to indicate that the subscriber has been ported-out, the EAGLE 5 ISS uses the destination SMSC address obtained from the SCCP CdPA to search a list of home network SMSC addresses. If a match is found to indicate that the ported-out subscriber is attempting to send a short message using the SMSC of the subscriber’s former network, the message is discarded. An error message is generated and returned to the originating MSC.
Portability Check for Mobile Originated SMS Call Flow
The MAP_FORWARD_SHORT_MESSAGE (FSM), in the following Call Flow example is used to carry a text message (short message) being transmitted from the mobile handset of one subscriber to the mobile handset of another subscriber. In practice, the short message is delivered first to the Short Message Service Center (SMSC) of the sending subscriber, and then the SMSC is responsible for sending the short message to the intended recipient.
Refer to the following steps in the flow for this call.
The EAGLE 5 ISS will perform the following with respect to MNP SMS Feature functionality.
-
The EAGLE 5 ISS receives an UDT message.
-
EAGLE 5 ISS checks whether the service selector value is
smsmr. If the service selector matchessmsmr, continue to the next step. If the service selector is notsmsmr, the message falls through to GTT (#12). -
The MAP OpCode is examined. If the OpCode is MO_FSM, PPSMS processing continues with the next step. If the OpCode is not MO_FSM, the message falls through to GTT (#12).
-
If the PPSMS feature is on, the message falls through to PPSMS processing (#8). If the PPSMS feature is not on, processing continues with the next step.
-
If the MNP SMS feature is on, the Mobile Subscriber Integrated Services Digital Network (MSISDN) number is used to search the G-Port Mobile Number Portability subscriber database. If the MNP SMS feature is not on, the message falls through to GTT (#12).
-
If the MSISDN Number is found in the PDB/DN table, then the portability type of the subscriber is checked for Not Known to be Ported (0) / Ported-out (1) / FNPTFN (2) /Not identified to be ported (36) and processing continues. If the MSISDN Number is not found in the PDB/DN table, the message falls through to GTT (#12). If the portability type is in the range of Prepaid1 (3) to Prepaid32 (35), the message falls through to GTT (#12).
-
The SCCP CdPA Address is used to search the list of home network SMSC addresses. If a match is found, the ported-out subscriber is fraudulently attempting to send SMS using the SMSC of the old network. The message is discarded; UIM #1129 is issued; an error message is generated and returned to the originating MSC, and the message falls through to #15. If the message is not on the list, the message falls through to GTT (#12).
- If the message is from one of the IN Platforms (PPSMS Servers), The message exits from MNP SMS feature functionality and falls through to PPSMS processing (#14). If the message is not from one of the PPSMS Servers, processing continues to the next step.
-
The MSISDN number (phone number) of the originating subscriber is used to search the G-Port Mobile Number Portability subscriber database. If the MSISDN Number is found in the PDB/DN table, then continue to the next step. Otherwise, exit from MNP SMS feature functionality and continue with Normal GTT processing (#12).
-
Check the portability type of the subscriber. If the portability type matches the range of Prepaid1 (3) to Prepaid32 (35), go to #14; otherwise, continue with the next step.
-
If the subscriber portability type is Not Known to be Ported (0) /Ported-out (1) / FNPTFN (2) /Not identified to be ported (36) and MNP SMS feature is also ON, then go to #7. Otherwise, exit from MNP SMS feature functionality and continue with Normal GTT processing.
-
Exit from MNP SMS feature functionality and continue with existing processing for other services or GTT.
-
Exit from MNP SMS feature functionality and continue with existing processing for G-Port.
-
Exit from MNP SMS feature functionality and continue with existing processing for PPSMS.
-
Exit from MNP SMS feature functionality.
Prepaid Short Message Service Intercept
Prepaid Short Message Service Intercept (PPSMS) is applicable to the A-Party (MSISDN) and B-Party (TP-DA of SM-RP-UI) sides of the GSM Forward Short Message. Refer to Database Administration - GTT User's Guide for information about the Prepaid Short Message Service Intercept feature for B-Party.
PPSMS performs the following main functions:
Message Discrimination
PPSMS uses the G-Port message selection methods to determine whether the message should receive PPSMS/G-Port service versus GTT.
If the incoming selectors match a SRVSEL entry and the entry has SERV=SMSMR, PPSMS is performed. If no match is found in SRVSEL table then GTT is performed. If the SSN is for HLR, G-Port is performed. If the SSN is for MSC, PPSMS is performed, and if the SSN is for neither, GTT is performed. Next, the MAP Operation Code received in the message is examined. Only Mobile originated forward short message calls receive PPSMS service. Other messages fall through to GTT. After MAP operation code discrimination, PPSMS provides discrimination based on SCCP CgPA GTA digits. This allows the operator to decide whether messages from certain CgPAs will receive PPSMS service or fall through to GTT, even if the messages meet all of the previous service selection criteria.Number Conditioning
The RTDB stores international MSISDNs only. The received MSISDN number or SCCP CdPA digits may need to be converted to an international number to do a database lookup.
When PPSMS is required to be performed on a message and the number is not international (that is, the NAI of MSISDN number is “National (Significant) Number” or “Subscriber Number)”, the National/Local to International number conditioning is triggered.
For a National (Significant) Number, the received MSISDN digits are prepended with the default country code and for a Subscriber number, the MSISDN digits are prepended with the default country code and the default network code. If the NAI is neither International or Subscriber, the message is treated as National.
Prepaid Screening
Once the number is conditioned, the PPSMS feature performs a database search to determine if the MSISDN belongs to a prepaid subscriber. This is determined by the portability type field associated with the database entry for the MSISDN. PPSMS performs the database lookup using the international MSISDN. The individual number database is searched first, and if the number is not found, then the number range database is searched. If a match is not found in individual nor range-based database, then GTT is performed on the message. In case of MSISDN numbers in the PPSMS database being odd and the last digit of the decoded MSISDN from the FSM being 'zero', PPSMS first performs a database lookup once using the even number. If no match is found, then PPSMS performs the database lookup again, now using the odd number (without last digit).
Message Relay to IN Platform
If the database search determines that the subscriber is prepaid, the message is redirected to one of the two IN platforms using the translation data in the PPSOPTS table. If the routing indicator in the IN platform translation data is route-on-SSN, the mated application table is accessed to determine the point code/subsystem status for the IN platform, and if it has a mate. The SCCP CdPA GTA should not be changed as a result of this operation. If the RI in the translation data indicates route-on-GT, and if the Intermediate GTTLoad Sharing feature is turned on, the Mated Relay Node (MRN) table is accessed to determine the point code status and if the IN platform has a mate. Subsystem status is not maintained in the mated relay node.
Prepaid Short Message Service Intercept Message Handling
Prepaid Short Message Service Intercept (PPSMS) performs message handling in the following steps.
- The message arrives at the EAGLE route-on-gt. The EAGLE decodes the SCCP portion and uses the data to perform the G-Port selection based on the CdPA NP, NAI, TT, SSN, and GTI. The result of the selection provides a service indicator. The service indicator is SMSMR if PPSMS is required. If a SMSMR selector does not match the incoming GT fields, the message is passed on for GTT selection.
- If #1 indicates PPSMS is required, and the message is not a UDTS generated by EAGLE, the EAGLE performs PPSMS service.
- If the message is a UDTS generated by the EAGLE, then regular GTT is performed on the message.
- If the EAGLE receives a UDTS message from another node, it is treated in the same manner as any other message. If GTT is indicated, then the UDTS translation is based on the CdPAGTA, and the message is routed to the translated address. If GTT is not indicated, the UDTS is through switched via MTP routing. The one exception is that if translation fails on the UDTS, the EAGLE will not generate another UDTS to send to the originator of the UDTS that failed.
- The TCAP/MAP portion of the message is decoded by PPSMS. If the message is not a TC_BEGIN, the message falls through to GTT.
- If the message is a TC_BEGIN, PPSMS decodes the Operation Code of the MAP message to distinguish MO_FSMs from the rest. If the OpCode is not FSM (MAP version 1 or 2) or MO_FSM (MAP version 3), the message falls through to GTT.
- If the OpCode is FSM (MAP version 1 or 2) or MO_FSM (MAP version 3), the MAP portion of the message is decoded and searched for a MSISDN tag. If a MSISDN tag is not found, the message falls through to GTT. For version 3 MO_FSMs, the SMRPOA parameter would contain the MSISDN tag. For version 1 or 2 FSMs, a MSISDN tag is found if the message is mobile originated. If it is mobile terminated, a MSISDN tag is not found and the message falls through to GTT.
- If the MSISDN is found in #7, the SCCP CgPA GTA is compared to the IN platform GTAs provisioned in the PPSOPTS table. If the decoded GTA matches one of the IN platform Gas, the message falls through to GTT.
- If the SCCP CgPA GTA in #8 does not match any of the IN platform GTAs, the MSISDN from the MAP portion is decoded and conditioned to an international number before performing the lookup. The number conditioning is based on NAI of MSISDN parameter. The number is converted to an international number, if necessary.
- The database lookup is performed in two parts:
- The exception or individual number database is searched for a match. If the match is found, the data associated with this entry is considered.
- If the conditioned number is absent in the exception database, the number range database is searched. If the match is found, the data associated with this range entry is considered. If the search is unsuccessful, the result is no match.
In case of MSISDN numbers in the PPSMS database being odd and the last digit of the decoded MSISDN from the FSM being 'zero', PPSMS first performs database lookup once using the even number. If no match is found then PPSMS performs the database lookup again, using the odd number (without last digit).
- If a number match is found as a result of the search, the portability type field associated with the entry is examined.
- If the portability type is in the range of Prepaid1 to Prepaid32, the IN platform translation information (PC and RI) associated with that type is retrieved from the GSM options. If the RI is SSN, the information is used to access the mated application (MAP) table for point code status and to see if the selected IN platform is in a load sharing relationship with another. If the RI is GT, and if the IGTTLoad Sharing feature is on, the mated relay node table is used for this purpose. If the point code is available, the message is routed the IN platform. If the point code is in a load sharing relationship with other point codes, messages are equally divided between them.
- If the portability type is not in the range of Prepaid1 to Prepaid32, the message falls through to GTT.
- If a number match is not found as a result of the search in #10, the message falls through to GTT.
Prepaid Short Message Service Intercept Call Flows
The MAP_FORWARD_SHORT_MESSAGE (FSM), in the following Call Flow examples is used to carry a text message (short message) being transmitted from the mobile handset of one subscriber to the mobile handset of another subscriber. In practice, the short message is delivered first to the Short Message Service Center (SMSC) of the sending subscriber, and then the SMSC is responsible for sending the short message to the intended recipient.
Successful Delivery of Mobile Originated FSM from Contract/Postpaid Subscriber
Refer to Figure 2-5 for the steps in the flow for this call.
Figure 2-5 Successful Delivery of MO_FSM from Contract Subscriber

- The Gateway Mobile Switching Center (GMSC) sends the Mobile Originated Forward Short Message (MO_FSM) to the EAGLE with PPSMS (TCBEGIN).
Based on MTPDPC = EAGLE point code and SCCP CdPA TT, NP, NAI, SSN, and GTI, the message is pre-selected for PPSMS service. If service is not PPSMS, the message falls through to GTT.)
Next, the MAP OpCode and SCCP CgPA GTA are examined. The OpCode is MO_FSM and the CgPAGTA is not from one of the IN platforms, therefore, PPSMS processing continues. (If the OpCode is not MO_FSM, or if CgPA GTA is for one of the IN platforms, the message falls through to GTT.)
The EAGLE queries the DB using the sender's MSISDN from the OA field in the MAP portion of message.
MSISDN is present in the database, but the portability type is not in the range of prepaid1 to prepaid32, meaning the sender is not a prepaid subscriber.
- The EAGLE therefore GTT-routes the MO_FSM to the SMSC (TCBEGIN).
- The SMSC returns the MO_FSM_ack (TCEND).
- One of two possibilities:
- The SMSC sends the MO_FSM_ack route-on-SSN to the GMSC, then the SRF will simply MTP route the MO_FSM_ack to the GMSC. G-Port is not involved.
- The SMSC sends the MO_FSM_ack route-on-GT, and the service selectors indicate G-Port/PPSMS. CdPA SSN = GMSC, which is same as SMSC, so PPSMS is selected. As PPSMS decodes message, it discovers it is a TCEND. Therefore, the message falls through to normal GTT and is routed to the GMSC.
Successful Delivery of Mobile Originated FSM from Prepaid Subscriber
Refer to Figure 2-6 for the steps in the flow for this call.
Figure 2-6 Successful Delivery of Mobile Originated FSM from Prepaid Subscriber

- The Gateway Mobile Switching Center (GMSC) sends the Mobile Originated Forward Short Message (MO_FSM) to the EAGLE with PPSMS (TCBEGIN).
Based on MTPDPC = EAGLE point code and SCCP CdPA TT, NP, NAI, SSN, and GTI, the message is pre-selected for PPSMS service. If service is not PPSMS, the message falls through to GTT.
Next, the MAP OpCode and SCCP CgPA GTA are examined. The OpCode is MO_FSM and the CgPAGTA is not from one of the IN platforms, therefore, PPSMS processing continues. If OpCode is not MO_FSM, or if CgPA GTA is for one of the IN platforms, the message falls through to GTT.
The EAGLE queries the DB using sender's MSISDN from SM RP OA field in MAP portion of message.
MSISDN is present in the database, and the portability type is prepaid1, meaning the sender is a prepaid subscriber.
- The EAGLE forwards the MO_FSM to the IN Platform (TCBEGIN) associated with prepaid1, after checking mated application or mated relay node table.
The portability types prepaid1 through prepaid32 are used to select which of the IN platforms the message should be sent.
- The IN Platform checks the account, finds there is enough credit to send the message, opens a new TCAP dialogue, and returns the MO_FSM to the SRF (TCBEGIN-2).
- The message arrives at EAGLE and is again selected for PPSMS service based on CdPATT, NP, NAI, GTI, and CdPA SSN = SMSC. The OpCode is MO_FSM but the SCCP CgPA GTA is IN platform, therefore, PPSMS service is not indicated and the message falls through to GTT and is routed to the SMSC.
- The SMSC returns the MO_FSM_ack to the IN platform (TCEND-2). There are two possibilities:
- The SMSC sends the MO_FSM_ack route-on-SSN to the IN platform, then the SRF will simply MTP route the MO_FSM_ack to the IN platform. G-Port is not involved.
- The SMSC sends the MO_FSM_ack route-on-GT, and the service selectors indicate G-Port/PPSMS. CdPA SSN = GMSC, which is same as SMSC, so PPSMS is selected. As PPSMS decodes the message, it discovers it is a TCEND. Therefore, the message falls through to normal GTT and is routed to the GMSC.
- The IN Platform transfers the MO_FSM_ack to the first transaction and returns the MO_FSM_ack to the SRF (TCEND).
- One of two possibilities:
- The IN platform sends the MO_FSM_ack route-on-SSN to the GMSC, then the SRF will simply MTP route the MO_FSM_ack to the GMSC. G-Port is not involved.
- The IN platform sends the MO_FSM_ack route-on-GT, and the service selectors indicate G-Port/PPSMS. CdPA SSN = GMSC, which is same as SMSC, so PPSMS is selected. PPSMS decodes message, discovers it is a TCEND, and the message falls through to normal GTT and is routed to the GMSC.
Unsuccessful Delivery of Mobile Originated FSM from Prepaid Subscriber - Credit Check Failure
Refer to Figure 2-7 for the steps in the flow for this call.
Figure 2-7 Unsuccessful Delivery of Mobile Originated FSM from Prepaid Subscriber at SCP

- The Gateway Mobile Switching Center (GMSC) sends the Mobile Originated Forward Short Message (MO_FSM) to the EAGLE with PPSMS (TCBEGIN).
Based on MTPDPC = EAGLE point code and SCCP CdPA TT, NP, NAI, and GTI, the message is pre-selected for PPSMS service. If service is not PPSMS, the message falls through to GTT.
Next, the MAP OpCode and SCCP CgPA GTA are examined. The OpCode is MO_FSM and the CgPAGTA is not from one of the IN platforms, therefore, PPSMS processing continues. If the OpCode is not MO_FSM, or if CgPA GTA is for one of the IN platforms, the message falls through to GTT.
The EAGLE queries the DB using sender's MSISDN from the SM RP OA field in the MAP portion of message.
MSISDN is present in the database, and the portability type is prepaid1, meaning the sender is a prepaid subscriber.
- The EAGLE forwards the MO_FSM to the IN Platform (TCBEGIN) associated with prepaid1.
The portability types prepaid1 through prepaid32 are used to select to which of the IN platforms the message should be sent.
- The IN Platform checks the account, finds there is not enough credit to send the message, and rejects the message by returning a MO_FSM_Neg_Response to the SRF (TCEND).
- One of two possibilities:
- The IN platform sends the MO_FSM_Neg_Response route-on-SSN, then the SRF will simply MTP route the MO_FSM_Neg_Response to the GMSC. G-Port is not involved.
- The IN platform sends the MO_FSM_Neg_Response route-on-GT, and the service selectors indicate G-Port/PPSMS. CdPA SSN = GMSC, which is same as SMSC, so PPSMS service is selected. PPSMS decodes message, discovers it is a TCEND, and the message falls through to normal GTT and is routed to the GMSC.
Numbering Plan Processor for MO SMS Features
Numbering Plan Processor for MO SMS features (MO SMS NPP) provides comprehensive NPP number conditioning and service logic execution for MO SMS features that support the GSM and IS41 protocols. The MO SMS features can be selected and sequenced as required without repetitive number conditioning functions. NPP resolves complex number conditioning using a flexible provisioning logic. For detailed information about NPP, refer to Numbering Plan Processor (NPP) Overview.
Numbering Plan Processor for MO SMS features (MO SMS NPP) supports the following features:
-
MO-Based GSM SMS NP
-
MO-Based IS41 SMS NP
-
MO SMS IS41-to-GSM Migration
-
Portability Check for MO SMS (MNP SMS)
-
Prepaid SMS Intercept (PPSMS)
-
MO SMS Additional Subscriber Data (MO SMS ASD)
-
MO SMS Generic Routing Number (MO SMS GRN)
-
Service Portability (S-Port)
MO SMS NPP Message Processing
After decoding the MTP and SCCP portion of the MSU, the system verifies whether the SCCP parameters of the message match any of the provisioned Service Selectors. If the Service Selector = smsmr, MO SMS processing begins. The TCAP portion of the message is decoded.
NPP-related functions are performed next. The incoming Called Party Number or Calling Party Number is conditioned to international format using Conditioning Actions. All Service Actions provisioned for the NPP Services are performed after verifying whether the feature is enabled and turned on.
After the NPP service functions are completed, the message is directed to post-NPP processing. The message is encoded and dispatched. If the message is redirected to Global Title Translation (GTT), translation can be performed based on the SCCP Called Party Address digits or the TCAP Called Party Number.
Figure 2-8 MO SMS NPP Message Processing

NPP Processing
NPP processing supports both GSM Forward Short Message Mobile Originated (MO) messages and IS41 SMDPP messages. GSM protocol supports MO-Based GSM SMS NP, Portability Check for MO SMS, and Prepaid SMS Intercept. IS41 protocol supports MO-Based IS41 SMS NP and MO SMS IS41-to-GSM Migration features.
NPP processing for GSM
NPP processing performed for GSM protocol and possible Service Actions that can be provisioned are shown in Figure 2-9. GSM protocol supports two NPP Services: MOSMSGCDPN for processing Called Party Numbers and MOSMSGCGPN for processing Calling Party Numbers. The Calling Party Number is processed first. The Calling Party Number is the MSISDN digits of the SM-RP-OA parameter of the Forward Short Message. The Called Party Number is processed second. The Called Party Number is the TP-DA digits of the SM-RP-UI parameter of the message being processed.
Figure 2-9 MO SMS NPP - GSM NPP Processing

NPP processing for IS41
NPP processing performed for IS41 protocol and possible Service Actions that can be provisioned are shown in Figure 2-10. IS41 protocol supports two NPP Services: MOSMSICDPN for processing Called Party Numbers and MOSMSICGPN for processing Calling Party Numbers. The Calling Party Number is processed first. The Calling Party Number is the Original Originating Address (OOA) digits of the message. The Called Party Number is processed second. The Called Party Number can be either the Destination Address (DA) or Original Destination Address (ODA) parameter of the message being processed.
Figure 2-10 MO SMS NPP - IS41 Processing

Post-NPP Processing
After conditioning the number, performing Service Actions, and formatting the number passed to NPP, the decoded message is encoded and sent to the correct module or destination for further processing. For IS41 protocol, only two features are supported and the message falls through to GTT. For GSM protocol, several dispositions are possible:
- The message can be sent to a Prepaid Server after PPRELAY Service Action processing.
- The message can be NACK if the FRAUDCHK Service Action determines that the message is fraudulent.
- The message can fall through to GTT after CDPNNP Service Action processing.
Figure 2-11 Post-NPP Processing

RTDB Lookup for NPP Services
An entry for a conditioned number can be found in either an Individual DN RTDB Table or a range DN RTDB Table. If an entry is found in the Individual DN RTDB Table, the range DN table is not searched. An Individual DN Table entry has precedence over a range DN Table entry. Most NPP Service Actions require an RTDB Lookup result. For a given NPP Service, RTDB Lookup is performed only once. This RTDB Lookup is performed by the first Service Action that needs an RTDB Lookup result.
NPP Provisioning
Numbering Plan Processing (NPP) provides number conditioning and service logic execution for the following MO SMS-related features:
-
Mobile Originated Based GSM SMS Number Portability (MO-Based GSM SMS NP)
-
Mobile Originated Based IS41 SMS Number Portability (MO-Based IS41 SMS NP)
-
Mobile Originated SMS IS41-to-GSM Migration (MO SMS IS-41-to-GSM Migration)
-
Portability Check for Mobile Originated SMS (MNP SMS)
-
Prepaid Short Message Service Intercept (PPSMS)
-
Mobile Originated Additional Subscriber Data (MO SMS ASD)
-
Mobile Originated Generic Routing Number (MO SMS GRN)
NPP Services
The NPP Service in the first column of Table 2-3 must be provisioned before turning on the MO SMS-related feature in the second column for the feature to be functional.
Table 2-3 Required NPP Services
| Feature | NPP Service |
|---|---|
| MO-Based GSM SMS NP | MOSMSGCDPN |
| MO-Based IS41 SMS NP | MOSMSICDPN |
| MO SMS IS-41-to-GSM Migration | MOSMSICDPN |
| MNP SMS | MOSMSGCGPN |
| PPSMS | MOSMSGCDPN and MOSMSGCGPN |
| MO SMS ASD | MOSMSGCDPN, MOSMSGCGPN, MOSMSICDPN, and MOSMSICGPN |
| MO SMS GRN | MOSMSGCDPN, MOSMSGCGPN, MOSMSICDPN, and MOSMSICGPN |
The NPP Services to process Called Party and Calling Party Numbers in GSM and IS41protocols are described below:
-
MOSMSGCDPN - NPP Service to process the Called Party Number of the SM-RP-UI TP-DA parameter of SMS-SUBMIT or SMS-COMMAND GSM Forward Short Message.
-
MOSMSGCGPN - NPP Service to process the Calling Party Number MSISDN SM-RP-OA parameter of SMS-SUBMIT or SMS-COMMAND GSM Forward Short Message.
-
MOSMSICDPN - NPP Service to process the Called Party Number SMS-DA or SMS-ODA parameter of the IS41 SMDPP message.
-
MOSMSICGPN - NPP Service to process the Calling Party Number SMS-OOA parameter of the IS41 SMDPP message. Currently, no MO SMS features exist which use this NPP Service.
Service Actions
The NPP Service Actions supported by MO SMS NPP are shown in Table 2-4. The precedence and applicability of the service actions are specified for each NPP Service.
Table 2-4 Supported Service Actions
| Service Action | MOSMSGCDPN | MOSMSGCGPN | MOSMSICDPN | MOSMSICGPN |
|---|---|---|---|---|
| ASDLKUP | 50 | 50 | 50 | 50 |
| CDIAL | 10 | 10 | 10 | 10 |
| CDPNNP | 60 | n/a | 60 | n/a |
| CGPNASDRQD | 50 | n/a | 50 | n/a |
| CGPNGRNRQD | 50 | n/a | 50 | n/a |
| FRAUDCHK | n/a | 90 | n/a | n/a |
| GRNLKUP | 50 | 50 | 50 | 50 |
| MIGRATE | n/a | n/a | 70 | n/a |
| PPRELAY | 80 | 80 | n/a | n/a |
Table 2-5 Service Action Value Definitions by NPP Service
| Service Action Value | MOSMSGCDPN | MOSMSGCGPN | MOSMSICDPN | MOSMSICGPN |
|---|---|---|---|---|
| ASDLKUP | Populates ASD FA with ASD data received from DN RTDB Lookup | Populates ASD FA with ASD data received from DN RTDB Lookup | Populates ASD FA with ASD data received from DN RTDB Lookup | Populates ASD FA with ASD data received from DN RTDB Lookup |
| CDIAL | Performs corrective dialing | Performs corrective dialing | Performs corrective dialing | Performs corrective dialing |
| CDPNNP | Performs CdPN RTDB Lookup and determines whether ported | - | Performs CdPN RTDB Lookup and determines whether ported | - |
| CGPNASDRQD | Populates ASD FA with CgPN ASD data if available from CgPN RTDB Lookup by MOSMSGCGPN | - | Populates ASD FA with CgPN ASD data if available from CgPN RTDB Lookup by MOSMSICGPN | - |
| CGPNGRNRQD | Populates GRN FA with CgPN GRN data if available from CgPN RTDB Lookup by MOSMSGCGPN | - | Populates GRN FA with CgPN GRN data if available from CgPN RTDB Lookup by MOSMSICGPN | - |
| FRAUDCHK | - | Performs CgPN RTDB Lookup and discards message if the subscriber is fraudulent | - | - |
| GRNLKUP | Populates GRN FA with GRN data received from DN RTDB Lookup | Populates GRN FA with GRN data received from DN RTDB Lookup | Populates GRN FA with GRN data received from DN RTDB Lookup | Populates GRN FA with GRN data received from DN RTDB Lookup |
| MIGRATE | - | - | Performs CdPN RTDB Lookup and determines whether migrated | - |
| PPRELAY | Performs CdPN RTDB Lookup and redirects message to prepaid subscriber if CdPN is prepaid | Performs CdPN RTDB Lookup and redirects message to prepaid subscriber if CdPN is prepaid | - | - |
Conditioning Actions
ACCgPN Conditioning Action
In addition to the general Conditioning Actions available in the NPP feature, the ACCgPN Conditioning Action is supported by the MOSMSGCDPN and MOSMSICDPN NPP Services.
ACCgPN (Area Code from CgPN) extracts the Called Party Number (CdPN) area code information from the Calling Party Number (CgPN). The ACCgPN Conditioning Action skips DEFCC length from the international number and removes the number of digits specified in the SCCPOPTS ACLEN configuration option from the beginning of the CgPN. These digits are used as the Area Code (AC) to condition the Called Party digits for any subsequent Service Action or Formatting Action.
If the ACCgPN Conditioning Action is invoked, but the Calling Party is not present or has fewer digits than the SCCPOPTS ACLEN option value after any CC digits, then no change to Area Code is made.
The ACCgPN Conditioning Action can be provisioned with the MOSMSGCDPN and MOSMSICDPN NPP Services. The ACCgPN Conditioning Action is mutually exclusive with the ACCgPNx Conditioning Actions and with any other Conditioning Action used to populate the AC (Area Code) Formatting Action value for NPP.
Table 2-6 ACCgPN Conditioning Action
| Conditioning Action | Description |
|---|---|
|
ACCgPN |
Area Code extracted from Calling Party Number (CgPN) |
ACCgPN1 through ACCgPN8 Conditioning Actions
The ACCgPN1 - ACCgPN8 (ACCgPNx) Conditioning Actions to extracts the Area Code from the Calling Party Number (CgPN) while processing Called Party Number (CdPN) services. The length of the Area Code to be extracted from the CgPN is not specified by SCCPOPTS:ACLEN configuration parameter. Instead, the digit suffix "x"of the Conditioning Action parameter name specifies the length of the Area Code to be extracted. For example, the Conditioning Action ACCgPN4 will extract an Area Code of 4 digits from the CgPN. The ACCgPNx Conditioning Actions skip any Country Code digits (matching DefCC or Multiple CC) and remove the specified "x" number of Area Code (AC) digits.
If an ACCgPNx Conditioning Action is invoked, but the Calling Party is not present or has fewer digits than the specified "x" number of digits after any CC digits, then no change to Area Code is made.
The ACCgPNx Conditioning Actions can be provisioned with the MOSMSGCDPN and MOSMSICDPN NPP Services. The ACCgPNx Conditioning Actions are mutually exclusive with each other, with the ACCgPN Conditioning Action, and with any other Conditioning Action used to populate the AC (Area Code) Formatting Action value for NPP.
Table 2-7 ACCgPNx Conditioning Actions
| Conditioning Action | Description |
|---|---|
|
ACCgPN1 |
Area Code from Calling Party Number: one-digit Area Code extracted |
|
ACCgPN2 |
Area Code from Calling Party Number: two-digit Area Code extracted |
|
ACCgPN3 |
Area Code from Calling Party Number: three-digit Area Code extracted |
|
ACCgPN4 |
Area Code from Calling Party Number: four-digit Area Code extracted |
|
ACCgPN5 |
Area Code from Calling Party Number: five-digit Area Code extracted |
|
ACCgPN6 |
Area Code from Calling Party Number: six-digit Area Code extracted |
|
ACCgPN7 |
Area Code from Calling Party Number: seven-digit Area Code extracted |
|
ACCgPN8 |
Area Code from Calling Party Number: eight-digit Area Code extracted |
Formatting Actions
In addition to the general Formatting Actions available in the NPP feature, the following Formatting Actions support MO SMS NPP.
- RNOSPODN - RN or SP value, if RN or SP was found in RTDB Lookup; Otherwise, the Conditioning Action DNx is used for this Formatting Action value.
- RNOSPOZN - RN or SP value, if RN or SP was found in RTDB Lookup; Otherwise, the Conditioning Action SNx is used for this Formatting Action value.
- RNOSPOSN - RN or SP value, if RN or SP was found in RTDB Lookup; Otherwise, the Conditioning Action ZNx is used for this Formatting Action value.
Note:
CgPN is not modified by any MOSMS NPP feature.
Service Portability for Mobile Originated SMS
Service Portability (S-Port) supports MO-based IS41 SMS NP for IS41 SMDPP message processing and MO-based GSM SMS NP for GSM Forward Short Message Mobile Originated message processing. S-Port applies to the messages selected for number portability processing which are destined for own-network GSM or IS41 subscribers. The SPORTTYPE option indicates whether Service Portability processing applies to the messages.
The CDPNNP Service Action includes Number Portability and Service Portability functionality. Because the CDPNNP Service Action requires the MO-based IS41 SMS NP or the MO-based GSM SMS NP feature to be turned on, Service Portability processing occurs only when the S-Port feature is turned on and either the MO-based IS41 SMS NP or the MO-based GSM SMS NP feature is turned on.
Number Portability functions use the Network Entity Type (RN/SP) from the RTDB when formatting outgoing Called Party digits in a relayed message. The S-Port feature allows RTDB GRN Entity digits to be used for own-network GSM and IS41 subscribers in response digit formats. The GRN field in the RTDB is used to provision Service Portability prefixes on a per subscriber basis.
When Service Portability is applied, the Destination address in outgoing messages is prefixed with the Generic Routing Number (GRN) associated with the DN, instead of the Network Entity Type (RN/SP) that is used by number portability. The GRN digits can indicate the protocol (IS41 or GSM), calling area, and Operator network as defined by individual operators.
Table 2-8 shows whether Service Portability or Number Portability is applied when Service Portability is turned on and RTDB lookup is successful based on the MOSMSTYPE option of GSMSMSOPTS or IS41SMSOPTS. The GSMSMSOPTS:SPORTTYPE option is used for GSM Forward Short Message Mobile Originated messages. The IS41SMSOPTS:SPORTTYPE option is used for SMDPP messages. If Service Portability is turned off and RTDB lookup is successful based on the MOSMSTYPE option, Number Portability is applied. If RTDB lookup is not successful based on the MOSMSTYPE option, neither Service Portability nor Number Portability is applied and the CDPNNP Service Action is skipped. Neither Service Portability nor Number Portability is applied if the message is handled by the MIGRATE Service Action.
Table 2-8 Service Portability vs Number Portability by Destination Subscriber Type
| SPORTTYPE | Own-Network GSM Entity Type = SP, any Portability Type | Own-Network IS41 Entity Type = RN, Portability Type = 0 | Foreign (OLO) and others Entity Type = RN, Portability Type ≠ 0 -or- No Entity Type , any Portability Type |
|---|---|---|---|
|
None |
Apply Number Portability |
Apply Number Portability |
Apply Number Portability |
|
GSM |
Apply Service Portability - use GRN |
Apply Number Portability |
Apply Number Portability |
|
IS41 |
Apply Number Portability |
Apply Service Portability - use GRN |
Apply Number Portability |
|
ALL |
Apply Service Portability - use GRN |
Apply Service Portability - use GRN |
Apply Number Portability |
S-Port Subscriber Differentiation
S-Port Subscriber Differentiation is used to allow use of provisioned ASD digits in place of GRN digits as an alternative Routing Number for own-network subscribers. For example, the ASD digits are used as the subscriber’s private routing number for message relay features and the GRN digits are used as the subscriber’s public routing number for query/response features.
S-Port Subscriber Differentiation processing occurs if the S-Port Subscriber Differentiation feature is enabled and turned on using Part Number 893-0379-01 and a Feature Access Key. The SUBDFRN option value must also be on to allow S-Port Subscriber Differentiation processing. The SUBDFRN option cannot be specified by the chg-sccpopts command unless the S-Port Subscriber Differentiation feature is enabled and turned on.
Provisioned ASD digits are used in place of GRN digits when these conditions are met:
-
The Service Portability feature is enabled and turned on.
-
The GSMSMSOPTS:SPORTTYPE or IS41SMSOPTS:SPORTTYPE option is provisioned. Refer to Table 2-8.
-
The S-Port Subscriber Differentiation feature is enabled and turned on.
-
The SUBDFRN option value is on.
-
Service Portability is applicable.
Subscribers without provisioned ASD digits follow standard Service Portability processing and always use GRN digits.
MTP Routed SCCP Traffic
The MTP Msgs for SCCP Apps and MTP Routed GWS Stop Action features forward MTP routed SCCP messages to the Service Module cards. The SCCP messages forwarded by either feature are processed in the same way on the Service Module cards. The difference between the two features is that the MTP Routed GWS Stop Action feature filters messages based on provisioned Gateway Screening rules on a per linkset basis and forwards only UDT, UDTS, XUDT and XUDTS SCCP messages to Service Module cards, while the MTP Msgs for SCCP Apps feature forwards all MTP routed SCCP messages to the Service Module card without filtering. Because the MTP Routed GWS Stop Action feature selectively forwards the messages to the Service Module card, the feature has less impact on SCCP performance than the MTP Msgs for SCCP Apps feature. The features can coexist, which means that both features can be turned on in the same system.
MTP Msgs for SCCP Apps
MTP routed SCCP messages are supported with the MTP Msgs for SCCP Apps feature. LOCREQ and SMSREQ messages are supported. A Feature Access Key (FAK) for part number 893-0174-01 is required to enable the MTP Msgs for SCCP Apps feature. ThisThe MTP Msgs for SCCP Apps feature (part number 893-0174-01) can be turned on and off, but cannot be enabled with a temporary FAK. GTT must be on to enable the MTP Msgs for SCCP Apps feature.
After the MTP Msgs for SCCP Apps feature is turned on, all SCCP messages are routed to Service Module cards. The Service Module card then performs SCCP decode/verification. Use of the MTP Msgs for SCCP Apps feature adversely affects the SCCP capacity because all of these messages are counted under SCCP capacity.
If the MTP routed messages have CdPA RI=GT or SSN and GTI ≠ 0 (GTI = 2 or 4), then a service selection (SRVSEL) lookup is performed using the SCCP CdPA information. If the result of the lookup is MNP service, then the message is sent to MNP handling. If a service selector does not match or the service is OFFLINE, then MTP routing is performed on the messages. MNP SCCP Service re-route is not performed on MTP routed messages.
If the MTP routed messages have CdPA GTI=0, the TCAP portion of ANSI TCAP messages is decoded. SMSMR service is invoked for SMDPP messages; IAR Base feature is invoked for Analyzed messages. For all other messages, MNP service is invoked.
homesmsc and homescp, for the chg-dstn and ent-dstn commands are provided for each provisioned point code to indicate whether the DPC is a Home SMSC (SMSMR service) or a Home SCP (IAR Base feature).
MNP handling checks whether the TCAP portion of the message is ITU or ANSI.
If the message has ANSI TCAP, then:
-
General TCAP/MAP verification for A-Port is performed if the A-Port or IGM feature is turned on. Only LOCREQ and SMSREQ messages are handled by A-Port or IGM for MTP routed messages.
-
When GTI ≠ 0, message relay is performed on non-LOCREQ and non-SMSREQ ANSI TCAP messages based on the SCCP CdPA portion of the message.
-
When GTI = 0, MTP routing is performed on non-LOCREQ ANSI TCAP messages.
If the message has ITU TCAP, the IGM feature is on, and GTI ≠ 0, then:
-
The message is considered for relaying based on the RTDB lookup results. General TCAP/MAP verification is not performed on the message.
-
Message relay is performed based on the SCCP CdPA portion of the message with GTI = 2 or 4.
If the message has ITU TCAP, the IGM feature is on, and GTI = 0, then MTP routing of the message is performed.
ITUN-ANSI SMS Conversion is not affected by the MTP Msgs for SCCP Apps feature; ITUN-ANSI SMS Conversion handles only Registration Notification and SMS Notification messages.
MTP Routed GWS Stop Action
The MTP Routed GWS Stop Action feature (part number 893-0356-01) provides a Gateway Screening (GWS) stop action: sccp. This stop action allows IS41-based features to process MTP routed traffic. GWS rules are used to filter MTP routed SCCP messages (UDT, UDTS, XUDT, and XUDTS) on a per linkset basis. The messages are then forwarded to Service Module cards for processing by features that support MTP routed messages based on Service Selection criteria. A Feature Access Key (FAK) for part number 893-0356-01 is required to enable the MTP Routed GWS Stop Action feature. This feature can be turned on and off, but cannot be enabled with a temporary FAK. GTT must be on to enable the MTP Routed GWS Stop Action feature. The MTP Routed GWS Stop Action feature must be enabled before the sccp stop action can be provisioned, and before message processing can occur. The sccp stop action must be the last stop action in the GWS action set.
If the MTP Msgs for SCCP Apps feature is turned on, all SCCP messages are forwarded to Service Module cards without the sccp GWS stop action being executed, regardless of whether the MTP Routed GWS Stop Action feature is turned on.
After provisioning, the sccp stop action can be used by these features:
-
A-Port
-
G-Flex
-
Info Analyzed Relay ASD
-
Info Analyzed Relay Base
-
Info Analyzed Relay GRN
-
Info Analyzed Relay NP
-
IS41 GSM Migration (IGM)
-
ITUN-ANSI SMS Conversion
-
MNP Circular Route Prevention
-
MO-Based IS41SMS NP
-
MO SMS ASD
-
MO SMS B-Party Routing
-
MO SMS GRN
-
MO SMS IS41 to GSM Migration
-
MTP MAP Screening
-
MT-Based IS41 SMS NP
Refer to Database Administration – GWS User's Guide for additional information and provisioning procedures for the MTP Routed GWS Stop Action feature.
SMSREQ Handling for Migrated or Ported Subscribers
The SMSREQ Handling for Migrated or Ported Subscribers enhancement allows MTP routed SMSREQ messages to be supported by A-Port, IGM, MNPCRP, and MT-Based IS41 SMS NP features. Service selection criteria for MTP routed SMSREQ messages is the same for MTP routed LOCREQ messages. The MNP service processing for MTP routed SMSREQ messages is the same for Global Title (GT) routed SMSREQ messages. However, MTP routing is performed on MTP routed messages when these messages fall through from the MNP service. Feature precedence is applied for SMSREQ messages as shown:
-
MNPCRP - If a circular route condition is detected, a UIM is generated and MTP routing is performed on the message.
-
IGM - If the DN is own-network GSM subscriber (Portability Type = 5) and SMSREQBYPASS = No, then send an SMSREQ Error Response (Return Result message) to the originator with SMS Access Denied Reason = 5.
-
MT-Based IS41 SMS NP - If the DN matches the MT-Based IS41 SMS NP feature criteria (IS41SMSOPTS:MTSMSTYPE), the SMSREQ response is generated.
-
A-Port - A-Port relays the message based on the RTDB lookup result. If relay information is not present in the RTDB data associated with the DN, then the message is MTP routed.
-
If A-Port is not turned on, then IGM relays the SMSREQ message for only own-network subscribers if the SMSREQ response is not previously sent for subscribers not handled by IGM. If relay information is not present in the Network Entity Type (RN/SP) associated with the DN or if Network Entity Type indicates an Other Licensed Operator (OLO) subscriber, then the message is MTP routed.
-
If none of the feature processing in the previous items is performed, then the message is MTP routed.
If a feature in the precedence list is off, processing by that feature is not performed.
Table 2-9 Subscriber Portability Type
| Network Entity Type (NE) | Portability Type (PT) | Subscriber Type |
|---|---|---|
|
RN |
0 |
Own-network subscriber, if IGM or Service Portability is on Otherwise, Other Licensed Operator (OLO) subscriber |
|
RN |
any value other than 0 |
OLO subscriber |
|
SP |
any |
Own-network subscriber |
|
No entity, or any entity other than RN or SP |
0, 1, 2, 36, or none (255) |
OLO subscriber |
|
No entity, or any entity other than RN or SP |
any value other than 0, 1, 2, 36, or none (255) |
Own-network subscriber |
Hardware Requirements
EPAP-related features that perform an RTDB lookup require Service Module cards (E5-SM4G, E5-SM8G-B, or SLIC cards) running the SCCPHC application. The EAGLE can be equipped with up to 32 (31+1) Service Module cards.
Features that do not perform an RTDB lookup require Service Module cards only for GTT processing that might be performed for the feature. These features can coexist in systems with EPAP, but do not require an EPAP connection.
MPS/EPAP Platform
Oracle provides the Multi-Purpose Server (MPS) platform as a subsystem of the Oracle Communications EAGLE. The MPS provides support for EPAP-related features that perform Real Time Database (RTDB) lookups.
The MPS is composed of hardware and software components that interact to create a secure and reliable platform. For details about the MPS hardware, refer to Application B Card Hardware and Installation Guide. The MPS provides the means of connecting the customer provisioning application with the EAGLE and accepts the customer number portability data, while accommodating numbers of varying lengths.
The Oracle Communications EAGLE Application Processor (EPAP) is software that runs on the MPS hardware platform. EPAP collects and organizes customer provisioning data, and forwards the data to the EAGLE Service Module cards. For detailed information about EPAP, refer to Administration Guide for EPAP.
In this manual, Service Module card refers to an E5-SM4G, E5-SM8G-B, or SLIC card unless a specific card is required. For more information about the supported cards, refer to Hardware Reference.