7 OCNWDAF Analytics
An OCNWDAF consumer can avail analytics information or reports for various events in the network. The consumers can subscribe (or unsubscribe) to the OCNWDAF to obtain specific analytics reports as a one-time event or periodically get notified when a defined event is detected. The analytics information provided by the OCNWDAF is either statistical information on past events or predictive information which can be used to balance the resources in the network.
The OCNWDAF assists in collecting and analysing data in a 5G network. The OCNWDAF currently supports NFs as data producers but the data consumers can be not only be 5G NFs but AFs and OAM can also be consumers of analytics information. The OCNWDAF allows the Communications Service providers (CSPs) to efficiently monitor, manage, automate, and optimise their network operations by analysing the data collected across the network.
Listed below are the type of analytics reports that OCNWDAF can provide:
- Historical analytics
- Future analytics
- Reports when a thresholds are crossed
- Predictions on network behaviour and resource usage
- Prediction of abnormal events in the network
The Analytics Subscription Service and Analytics Information Service are used for obtaining different analytics reports. The Analytics Subscription Service obtains periodic reports based on future or current events, threshold and abnormal event reports. The Analytics Information Service obtains historic statistical reports and prediction reports.
Analytics Request
A consumer analytics request (subscription or information request) to the OCNWDAF contains the following information:
- Analytics ID(s): Analytics ID identifies the requested type of analytics.
- Analytics Filter Information (optional)
- Target of Analytics Reporting: The target indicates the object(s) for which Analytics information is requested. It includes entities such as a specific UE or a group of UE(s) or all UEs.
- Analytics Reporting Information with the following parameters:
- In the case of Analytics Subscription requests, event reporting parameters are defined as per 3GPP TS 23.502 (version 3, table 4.15.1-1).
- In the case of Analytics Subscription requests, Reporting Thresholds are defined, which are the conditions on the level of each requested analytics. When the threshold is crossed, the OCNWDAF notifies the consumer. The specified conditions may include rules like "below", "above", or "crossed". The default rule is "crossed" if no matching rule is provided.
- Analytics target period: Time interval which includes both start and end time (in UTC format). The target period specified can be either the past time or future time.
- An Analytics target period specified in past time is indicative of a analytics statistics request.
- An Analytics target period specified in the future time is indicative of a analytics prediction request.
By setting start time and end time to the same value, the consumer of the analytics can request analytics or subscribe to analytics for a specific time rather than for a time interval.
- Preferred level of accuracy of the analytics (for example, low or high).
- For Analytics Information requests, the time when analytics information is required can be specified. If the time is reached and no analytics are received the consumer does not wait for the analytics information any longer and the OCNWDAF sends an error response to the consumer.
- The maximum number of objects (optional). This specifies the number of objects in a list of analytics for each request.
- Maximum number of SUPIs is an optional parameter that specifies the number of relevant SUPIs in the analytics object to be returned in the analytics response. When this parameter is not specified, the OCNWDAF returns all the relevant SUPIs in the analytics object.
Analytics Report
The OCNWDAF provides the following analytics information to the consumer:
- Analytics information based on specified Analytics ID and target time.
- Notification Correlation Information for Analytics Subscription requests.
- The OCNWDAF provides the following additional information:
- Timestamp of analytics generation. The analytics consumer can determine the relevance of analytics information based on the timestamp received.
- Validity period, the time until which the analytics information is valid.
- Probability assertion: This indicates confidence in the prediction. The confidence is expressed as a value based on definition of parameters "Preferred level of accuracy" and "Analytics Target Period" in the consumer request and the data availability with OCNWDAF. The OCNWDAF returns a value of zero confidence if sufficient data is not collected to match the requested accuracy level within the analytics target time. If the analytics target time is not specified, the OCNWDAF waits till adequate data is collected then provides a response or notification.
Note:
Statistical analytics does not contain this parameter as confidence in prediction is not applicable for this type of analytics.
The OCNWDAF provides the following analytics:
- Slice Load level analytics
- UE Mobility analytics
- UE Abnormal Behaviour analytics
- NF Load Level analytics
- Network Performance analytics
7.1 Slice Load Level Analytics
The OCNWDAF provides Slice Load Level analytics to the consumers at the Network Slice level, Network Slice instance level, or both. To generate this analytics report, the OCNWDAF need not have information about the subscribers in the slice, the slice load level analytics information is not subscriber specific. The OCNWDAF notifies slice specific network status analytics information to the subscribed consumers. The Analytics Subscription service and Analytics Information service expose the slice load level analytics to the consumers.
The Analytics ID used for the slice load level information is “SLICE_LOAD_LEVEL”(for Analytics Subscription Service) or "LOAD_LEVEL_INFORMATION” (for Analytics Information Service).
Note:
In the current release, only one network instance per slice is supported.Figure 7-1 Slice Load Level Workflow

- A consumer subscribes to an OCNWDAF (Nnwdaf_AnalyticsSubscription_Subscribe) or sends a request to an OCNWDAF (Nnwdaf__AnalyticsInfo_Request) with the Analytics ID and optional filters such as S-NSSAI, NSI ID, Area of Interest and Load level threshold value. The following steps are optional and applicable only if the nature of the requests matches the criterion listed below:
- The analytics request received by the OCNWDAF can be for historical or current data. If the OCNWDAF does not have the slice load information and the request is for historical data, it fetches the data from OAM. Suppose the request is for current data and OCNWDAF does not have the information, it performs an NRF discovery to discover AMF, SMF and NSSF instance(s) to fetch the relevant data based on the analytic filters provided in the analytics subscription service.
- If the consumer NF analytics subscription request does not contain the NSI ID(s), the OCNWDAF invokes a Nnssf_NSSelection_Get request to the NSSF to obtain the NSI ID(s) to the corresponding S-NSSAI in the subscription.
- The OCNWDAF can collect input data from the NRF to derive resource usage statistics and predictions for a Network Slice instance.
- The OCNWDAF sends a Namf_EventExposure_Subscribe request to subscribe to the AMF's event exposure service. The OCNWDAF collects data on the number of UEs currently registered on the specific Network Slice (if the slice is available) and its constituent Network Slice instance(s). It also collects information on UEs access and mobility based on the event ID "UE moving in or out of Area of Interest". If the optional event Filters S-NSSAI, NSI ID(s) (if available), and Area of Interest are provided in the request, the OCNWDAF collects the corresponding UE IDs.
- The OCNWDAF subscribes to the SMF's event exposure service to collect data on the number of PDU sessions currently registered on a specific Network Slice (if the slice is available) and its constituent Network Slice instance(s). The PDU session establishment or release event information is collected.
- The OCNWDAF derives the slice load analytics and delivers it to the consumers by invoking OCNWDAF_AnalyticsSubscription_Notify or OCNWDAF_AnalyticsInfo_Request response.
Consumer request to OCNWDAF
A consumer request for Slice Load Level analytics contains:
- Analytics ID: “SLICE_LOAD_LEVEL” (for Analytics Subscription Service) or LOAD_LEVEL_INFORMATION” (for Analytics Information Service).
- Analytics filter information:
- S-NSSAI and NSI ID: The S-NSSAI is the network slice identifier. The use of NSI ID in the network is optional and depends on the deployment choices of the operator. If the NSI ID is specified, it is associated with S-NSSAI. The NSI ID is only applicable when the consumer is NSSF.
- Area of Interest (AoI) (Optional)
- Load level threshold value
- List of NF types (Optional)
- List of analytics subsets (Optional)
- Maximum number of objects: When the Analytics Filter Information does not include the NSI ID, the "maximum number of objects" indicates the maximum number of Network Slice instances expected in the output. It is an optional parameter.
The OCNWDAF reports when the load level of the network slice instance crosses the threshold value specified in the network analytics subscription service.
The analytics is generated on specified event detection (Network Analytics Information Service) or if the defined threshold is reached (Network Analysis Subscription Service). In this case, the event and threshold are related to the load level in the slice.
Slice Load Level Analytics Report
The following analytics information is obtained:
- Network Slice load statistics
- Network Slice load predictions
The Network Slice load statistics include the following information:
Table 7-1 Network Slice Load statistics
| Parameter | Data type | P | Cardinality | Description |
|---|---|---|---|---|
| Load Level Information | loadLevelInformation | M | 1 up to the maximum value | Load level information of the network slice calculated per time period. Load level is based on the maximum number of UEs or sessions that the slice can support and is limited by the maximum configured UEs or sessions. The load level value is the either the value of "Percent UE" or "Percent Session", whichever is the highest. |
| S-NSSAI | String | M | 0 to 1 | The S-NSSAI is the network slice identifier. This information is obtained from the analytics request. |
| Number of UE Registrations | Integer | M | 1 up to the maximum value | The number of UE registrations within the Network Slice. |
| Percent UE | Integer | M | 1 up to the maximum value | Is a proprietary value obtained by the percentage of Number of UE registrations in the slice and the configured value of maximum UEs per S-NSSAI. |
| Number of PDU Sessions | Integer | M | 1 up to the maximum value | The number of PDU Sessions established within the Network Slice. |
| Percent Sessions | Integer | M | 1 up to the maximum value | Is a proprietary value obtained by the percentage of Number of PDU Sessions in the slice and the configured value of maximum sessions per S-NSSAI. |
| Exceed Load Level Threshold | Boolean | M | True or False | Is true when the load level threshold is crossed within the time period of the analytics report. |
Table 7-2 Type LoadLevelInformation
| Type Name | Type Definition | Description |
|---|---|---|
| LoadLevelInformation | Integer | Load level information of the network slice |
The Network Slice load predictions include the following information:
Table 7-3 Network Slice Load Predictions
| Parameter | Data type | P | Cardinality | Description |
|---|---|---|---|---|
| Load Level Information | loadLevelInformation | M | 1 up to the maximum value | Load level information of the network slice calculated per time period. Load level is based on the maximum number of UEs or sessions that the slice can support and is limited by the maximum configured UEs or sessions. The load level value is the either the value of "Percent UE" or "Percent Session", whichever is the highest. |
| S-NSSAI | String | M | 0 to 1 | The S-NSSAI is a network slice identifier. |
| Number of UE Registrations | Integer | M | 1 up to the maximum value | The number of UE registrations in the Network Slice. |
| Percent UE | Integer | M | 1 up to the maximum value | Is a proprietary value obtained by the percentage of Number of UE registrations in the slice and the configured value of maximum UEs per S-NSSAI. |
| Number of PDU Sessions | Integer | M | 1 up to the maximum value | The number of PDU Session established in the Network Slice. |
| Percent Sessions | Integer | M | 1 up to the maximum value | Is a proprietary value obtained by the percentage of Number of PDU Sessions in the slice and the configured value of maximum sessions per S-NSSAI. |
| Exceed Load Level Threshold | Boolean | M | True or False | Is true when the load level threshold is crossed within the time period of the analytics report. |
| Confidence | Uinteger | C | 0 to 1 | Indicates the confidence of this prediction. It has a value range from Minimum "0" up to Maximum "100". |
7.2 UE Related Analytics
OCNWDAF provides the following UE related analytics:
- UE mobility analytics. For more information, see UE Mobility Analytics.
- UE abnormal behavior analytics (unexpected UE location, proprietary geofencing feature). For more information, see User Equipment (UE) Abnormal Behavior Analytics.
The OCNWDAF service consumer may request for these analytics separately, or in a combined manner.
7.2.1 UE Mobility Analytics
- Collect UE mobility related information from 5G NFs (such as AMF).
- Perform data analytics on the collected information to obtain UE mobility descriptive or predictive analytics.
Note:
The detailed information collected by the OCNWDAF can be network data from 5GCs.- UE mobility related network data collected from 5GC is UE location information.
UE Mobility Workflow
Figure 7-2 UE Mobility Workflow

- The consumer sends a request to OCNWDAF for analytics on a specific UE or a group of UEs, using either the Nnwdaf_AnalyticsInfo or the Nnwdaf_AnalyticsSubscription service. The consumer can request statistics or predictions or both. The type of analytics is set to UE mobility information. The NF provides the UE ID or Internal Group ID in the Target of Analytics Reporting.
- If the request is authorized, and in order to provide the requested analytics, OCNWDAF may subscribe to events with all the serving AMFs for notification of location changes.
Note:
This step may get skipped when OCNWDAF has the requested analytics available already.Note:
OCNWDAF determines the AMF serving the UE or the group of UEs as described in 3GPP 23.288 6.2.2.1. - OCNWDAF derives the requested analytics.
- OCNWDAF provides the requested UE mobility analytics to the consumer, using either Nnwdaf_AnalyticsInfo_Request response or Nnwdaf_AnalyticsSubscription_Notify, depending on the service used in step 1.
- If at step 1, the consumer has subscribed to receive notifications for UE mobility analytics, after receiving event notification from the AMFs subscribed by OCNWDAF in step 2, OCNWDAF may generate new analytics and provide them to the NF.
Consumer Request to OCNWDAF
A consumer request for this analytics information contains:
- Analytics ID: “UE Mobility”
- The following filters can be specified in the subscription request:
- A single UE or a group of UEs (the Target of analytics reporting)
- Analytics target period indicating the time period over which the statistics or predictions are requested
- Preferred level of accuracy of the analytics (low or high)
- A Notification Correlation ID and Notification Target Address in a subscription
Output UE Mobility Analytics
The following UE mobility analytics information is obtained by OCNWDAF:
- UE mobility descriptive analytics
- UE mobility predictive analytics
Table 7-4 UE mobility descriptive analytics
| Parameter | Data type | P | Cardinality | Description |
|---|---|---|---|---|
| Time slot entry | DateTime | O | 0 to 1 | This attribute identifies the timestamp when the UE arrives at the location. |
| Time slot start | ScheduledCommunicationTime | O | 0 to 1 | Identifies time of the day and day of the week which are valid within the observation period when the UE moves. |
| Duration | DurationSec | M | 1 | This attribute identifies the time duration the UE stays in the location. If the analytics result applies for a group of UEs, it indicates the average duration for the group of UEs. |
| UE location | UserLocation | M | 1 | This attribute contains the detailed location, the ueLocationTimestamp attribute in the 3GPP access type of UserLocation data type shall not be provided. |
| UE location Ratio | SamplingRatio | C | 0 to 1 | Indicates the percentage of UEs in the group (in case of a UE group) |
Table 7-5 UE mobility predictive analytics
| Parameter | Data type | P | Cardinality | Description |
|---|---|---|---|---|
| Time slot entry | DateTime | O | 0 to 1 | This attribute identifies the timestamp when the UE arrives at the location. |
| Time slot start | ScheduledCommunicationTime | O | 0 to 1 | Identifies time of the day and day of the week which are valid within the observation period when the UE moves. |
| Duration | DurationSec | M | 1 | This attribute identifies the time duration the UE stays in the location. If the analytics result applies for a group of UEs, it indicates the average duration for the group of UEs. |
| UE location | UserLocation | M | 1 | Indicates the predicted location during the analytics target period. |
| Confidence | Uinteger | C | 0 to 1 | Indicates the confidence of a prediction |
| Ratio | SamplingRatio | C | 0 to 1 | Indicates the percentage of UEs in the group (in case of a UE group) |
Note:
- When the target of analytics reporting is an individual UE, for example, one UE ID (SUPI) is included, OCNWDAF provides the analytics mobility result (list of (predicted) time slots) to the service consumer(s) for the UE.
- The results for UE groups address the group globally. The ratio is the proportion of UEs in the group at a given location at a given time.
- The time slots are provided by order of time, possibly overlapping. The locations are provided by decreasing value of ratio for a given time slot. The sum of all ratios on a given time slot must be equal or less than 100%. Depending on the list size limitation, the least probable locations on a given analytics target period may not be provided.
7.2.2 User Equipment (UE) Abnormal Behavior Analytics
OCNWDAF provides UE abnormal behavior analytics that allow consumers to identify a specific UE or a group of UEs with abnormal behavior.
The UE abnormal behavior analytics consumer subscribes analytics about abnormal behavior from OCNWDAF based on the UE subscription, network configuration, or application layer request.
OCNWDAF performs data analytics on abnormal behavior provided there is a related subscription.
- Unexpected UE location: The UE location is monitored to determine if the UE is an unexpected location.
- Geofencing: Geofences are virtual fences or perimeters around physical locations, they can be used to trigger events when a UE enters or exits the region.
UE Abnormal Behavior Workflow
Figure 7-3 UE Abnormal Behavior Workflow

-
- A consumer subscribes to or requests OCNWDAF using Nnwdaf_AnalyticsSubscription_Subscribe or Nnwdaf_AnalyticsInfo_Request (Analytics ID set to "Abnormal behavior", Target of Analytics Reporting set to Internal-Group-Identifier, any UE or SUPI, Analytics Filter Information).
A consumer NF may subscribe to or request abnormal behavior notification or response from OCNWDAF for a group of UEs, any UE, or a specific UE. The Analytics ID indicates OCNWDAF to identify misused or hijacked UEs through abnormal behavior analytics.
- AF to OCNWDAF: Nnwdaf_AnalyticsSubscription_Subscribe or Nnwdaf_AnalyticsInfo_Request (Analytics ID, Target of Analytics Reporting set to External-group identifier, any UE or External UE ID, Analytics Filter Information)
For untrusted AFs, the AF sends the subscription through a NEF, where the AF invokes NEF service Nnef_AnalyticsExposure_Subscribe or Nnef_AnalyticsExposure_Fetch (Analytics ID, Target of Analytics Reporting set to External-group-identifier, any UE or External UE ID, Analytics Filter Information).
An AF may also subscribe to or request abnormal behavior notification or response from OCNWDAF for a group of UEs, a specific UE or any UE, where the subscription or request message may contain expected UE behavior parameters identified on the application layer. If an External-Group-Identifier is provided by the AF, the NEF interrogates UDM to map the External-Group-Identifier to the Internal-Group-Identifier and obtain SUPI list corresponding to the Internal-Group-Identifier.
- A consumer subscribes to or requests OCNWDAF using Nnwdaf_AnalyticsSubscription_Subscribe or Nnwdaf_AnalyticsInfo_Request (Analytics ID set to "Abnormal behavior", Target of Analytics Reporting set to Internal-Group-Identifier, any UE or SUPI, Analytics Filter Information).
- OCNWDAF to AMF: Namf_EventExposure_Subscribe (Event ID(s), Event Filter(s), Internal-GroupIdentifier, any UE or SUPI).
OCNWDAF sends subscription requests to the related AMF to collect UE behavioral information if it has not subscribed such data.
Note:
OCNWDAF determines the related AMF(s). The AMF sends event reports to OCNWDAF based on the report requirements contained in the subscription request received from OCNWDAF.If requested by OCNWDAF through Event Filter(s), the AMF checks whether the UE's behavior matches its expected UE behavioral information. In this case, the AMF sends event reports to OCNWDAF only when it detects that the UE's behavior deviated from its expected UE behavior.
- OCNWDAF performs data analytics for misused or hijacked UEs identification. Based on the analytics and operator's policies, OCNWDAF determines whether to send a notification to the consumer NF or AF.
- OCNWDAF to consumers (AMF or PCF or SMF depending on the subscription): Nnwdaf_AnalyticsSubscription_Notify or Nnwdaf_AnalyticsInfo_Response (Analytics ID, Exception ID, Internal-Group-Identifier or SUPI, Exception level) (which is used depending on the service used in step 1a).
If OCNWDAF determines to send a notification or response to the consumer 5G NFs, OCNWDAF invokes Nnwdaf_EventSubscription_Notify or Nnwdaf_AnalyticsInfo_Response services. Based on the notification or response, the 5G NFs adopt configured actions to resolve, mitigate, or avoid the risks.
Note:
- Based on the notification, the AF can adopt corresponding actions, for example, adjusting the recommended TCP Window size and the Service Start and End times.
Consumer request to OCNWDAF
A consumer request for this analytics information contains:
- Analytics ID: “Abnormal Behavior”
- The target of analytics reporting which can be a single "UE" or "any UE"
- Target time period of the request
- Expected UE behavior parameters, these parameters are used to define the geofencing area.
- Expected analytics type
- List of exception IDs: List of exception IDs indicates the specific analytics requested by the consumer.
Note:
Expected analytics type and list of Exception IDs are mutually exclusive, only one of them are specified in the request. The following table provides information about the correlation between expected analytics type and exception IDs:Table 7-6 Expected analytics type and Exception IDs
Expected analytics type Exception IDs Mobility - Unexpected UE location
- Geofencing
- The analytics filter should at least include S-NSSAI (if the target of analytics reporting is any UE)
- Area of interest
- Application ID
- DNN
- Optionally, maximum number of objects and maximum number of SUPIs
- Notification Correlation ID and Target Address in the subscription.
UE Geofencing Analytics
Geofences are virtual fences around physical locations. Geofences can be used to trigger events when a UE enters or exits the defined region. Geofences are defined by using the ExpectedUeBehaviourData parameter in the analytics request. A proprietary exception ID "UE_GEOFENCE" is defined to obtain geofencing analytics information. On receiving an analytics request from a consumer, the OCNWDAF detects if the UE location is within the fence or outside the fence or if the UE location is unknown, and accordingly the OCNWDAF provides the analytics report to the consumer.
When OCNWDAF detects UEs that deviate from the expected behavior, for example, in case an unexpected UE location or an abnormal traffic pattern is displayed, the OCNWDAF notifies the consumer with UE Abnormal Behavior Analytics.
UE Abnormal Behavior Analytics
The following UE abnormal behavior analytics information is obtained by OCNWDAF:
Table 7-7 UE abnormal behavior analytics
| Parameter | Data type | Mandatory or Optional | Cardinality | Description |
|---|---|---|---|---|
| excep | Exception | M | 1 | Contains the exception information. |
| Exception ID | ExceptionId | M | 1 | Indicates the Exception ID. For analytics related to geofencing, the exception ID is "UE_GEOFENCE" |
| Exception Level | Integer | O | 0 to 1 | Measured level, compared to the threshold |
| Exception trend | ExceptionTrend | O | 0 to 1 | The supported values are "IN_FENCE", "OUT_FENCE" or "UNKNOWN", based on the UE location with respect to the geofencing area. |
| GroupId | Array | O | 1 up to the maximum value | Indicates the internal group identifier |
| SUPI list | Array | C | 1 up to the maximum value | Indicates the SUPIs of the UEs affected with Exception |
| Ratio | SamplingRatio | C | 0 to 1 | Indicates the estimated percentage of the UEs affected by Exception within the target of analytics reporting |
| sampRatio | SamplingRatio | O | 0 to 1 | Indicates the estimated number of UEs affected by Exception (applicable when Target of Analytics Reporting = "any UE") |
| dnn | Dnn | C | 0 to 1 |
Identifies DNN, a full DNN with both the Network Identifier and Operator Identifier, or a DNN with the Network Identifier only. Shall be present if the "dnns" was provided within EventSubscription during the subscription for event notification procedure. |
| snssai | Snssai | C | 0 to 1 |
Identifies the network slice information. Shall be present if the "snssais" was provided within EventSubscription during the subscription for event notification procedure. |
| confidence | Uinteger | C | 0 to 1 | Indicates the confidence of the prediction. |
Enumeration ExceptionId
Table 7-8 ExceptionId
| Enumeration Value | Description |
|---|---|
| UNEXPECTED_UE_LOCATION | Unexpected UE location |
| UE_GEOFENCE | Geofencing |
Enumeration ExceptionTrend
Table 7-9 ExceptionTrend
| Enumeration Value | Description |
|---|---|
| IN_FENCE | Indicates the UE is within the defined geofence area. |
| OUT_FENCE | Indicates the UE is outside the defined geofence area. |
| UNKNOWN | The location of the UE is unknown. |
Type NetworkAreaInfo
Table 7-10 NetworkAreaInfo
| Attribute name | Data type | P | Cardinality | Description |
|---|---|---|---|---|
| ecgis | Array | O | 0 to N | Is the list of E-UTRA cell identities. |
| ncgis | Array | O | 0 to N | Is the list of NR cell identities |
| gRanNodeIds | Array | O | 0 to N | Is the list of list of the NG-RAN nodes. |
| tais | Array | O | 0 to N | Is the list of tracking area identities. |
Type EventReportingRequirement
Table 7-11 EventReportingRequirement
| Attribute name | Data type | P | Cardinality | Description |
|---|---|---|---|---|
| accuracy | Accuracy | O | 0 to 1 | Preferred level of accuracy of the analytics. |
| startTs | DateTime | O | 0 to 1 |
UTC time indicating the start time of the observation period. The absence of this attribute means subscription at the present time. |
| endTs | DateTime | O | 0 to 1 |
UTC time indicating the end time of the observation period. The absence of this attribute means subscription at the present time. If provided, it shall not be less than the start time. |
| sampRatio | SamplingRatio | O | 0 to 1 | Percentage of sampling (1 up to 100%) among impacted UEs. |
| maxSupiNbr | Uinteger | 0 to 1 |
Represents the maximum number of SUPIs expected in an object. Applicable for the event(s) providing a list of SUPIs during the analyticis response. |
|
| maxObjectNbr | Uinteger | 0 to 1 | Maximum number of objects expected for an analytics report. It’s only applicable for the event(s) which may provide more than one entries or objects during event notification. | |
| timeAnaNeeded | DateTime | 0 to 1 | UTC time indicating the time when analytics information is needed. |
Enumeration NotificationMethod
Table 7-12 NotificationMethod
| Enumeration Value | Description |
|---|---|
| THRESHOLD | OCNWDAF subscription is notified when the defined threshold exceeds. |
Enumeration Accuracy
Table 7-13 Accuracy
| Enumeration Value | Description |
|---|---|
| LOW | Low accuracy |
| HIGH | High accuracy |
Type SamplingRatio
Table 7-14 SamplingRatio
| Name | Definition | Description |
|---|---|---|
| SamplingRatio | Integer | Unsigned integer indicating Sampling Ratio , expressed as percentage value from 1 up to 100. |
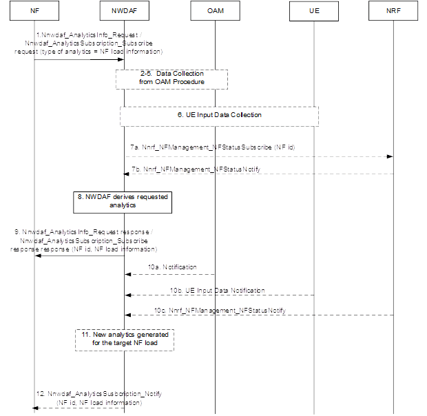
7.3 Network Function (NF) Load Analytics
The OCNWDAF can provide NF load analytics information to the analytics consumer. The analytics generated by OCNWDAF can be either predictive or statistical, based on the type of consumer analytics request.
NF Load Analytics Workflow
The following workflow depicts an analytics consumer request to OCNWDAF for NF load analytics:
Figure 7-4 NF Load Analytics Workflow

Note:
Data collection from OAM is not supported in the current release.- The consumer NF sends an analytics request to the OCNWDAF for NF load analytics of a specific NF. The analytics request is either a Nnwdaf_AnalyticsInfo or a Nnwdaf_AnalyticsSubscription request. The Analytics ID is set to NF load, the target for analytics and the analytics filter are also specified in the request. The NF can request statistics or predictions or both and can also provide a time window during which the analytics are generated and shared.
- The request is authorized and then the OCNWDAF subscribes to the NRF to receive notifications about load and status changes of NF instances identified by the NF ids. The Nnrf_NFManagement_NFStatusSubscribe service is used to subscribe for each NF instance.
- The NRF notifies the OCNWDAF of any changes in the load and status NF instances by using Nnrf_NFManagement_NFStatusNotify service.
- The OCNWDAF derives the requested analytics.
- The OCNWDAF provides requested NF load analytics to the consumer NF along with the corresponding Validity Period or Area of Interest, using either the Nnwdaf_AnalyticsInfo_Request response or Nnwdaf_AnalyticsSubscription_Subscribe response, based on the consumer NF request.
- If the consumer NF request is a subscription request, the OCNWDAF generates new analytics based on the Analytics target period or Reporting Threshold specified in the request. The OCNWDAF receives notifications from the NRF whenever there is a change in the NF load of the target NF, accordingly the OCNWDAF generates new analytics information for the consumer NF.
Consumer request to OCNWDAF
A typical consumer request for NF load analytics consists of the following:
- The analytics ID is set to NF_Load.
- The Target of Analytics Reporting : Only "any UE" is currently supported.
- Analytics filter information, consisting of the following:
- S-NSSAI (optional)
- Either NF Instance IDs or NF Set IDs or NF types are required. The order of precedence is NF Type, NF Instance ID , and then NF Set ID. If all or any two of them exist in the same request, one with the highest precedence is used.
- List of analytics subsets (optional)
- Preferred level of accuracy (optional)
- Accuracy level per analytics subset (optional)
- Preferred order of results (ascending or descending) (optional)
- Reporting Threshold (optional)
- Analytics target time
- If the consumer has opted for a subscription, the Notification Correlation Id and the Notification Target Address are included.
NF Load Data Collection
The OCNWDAF collects the following NF data to generate NF load analytics:
Table 7-15 Data Collection
| Information Collected | Source | Description |
|---|---|---|
| NF Load | NRF | The load of specific NF instances in their NF profile. |
| NF Status | NRF | The status of specific NF instances. The status can be registered, suspended or not discoverable. |
Note:
- OCNWDAF can request NRF for data related to NF instances.
- OCNWDAF can correlate the NF resources configuration with NF resource usage for generating the analytics output.
For more information see Data Collection from NRF.
Output NF Load Analytics
The following analytics information is obtained:
- NF load statistics information
- NF load prediction information
The NF load statistics include the following information:
Table 7-16 NF Load Statistics
| Parameter | Data Type | P | Cardinality | Description |
|---|---|---|---|---|
| List of resource status | Integer | M | 1 up to the maximum value | List of observed load information for each NF instance along with the corresponding NF id or NF Set ID (as applicable). |
| NF Type | NFType | M | 1 | Type of the NF instance. |
| NF Instance ID | NfInstanceId | M | 1 | Identification of the NF instance. |
| NF Set ID | NfSetId | O | 0 to 1 | Identification of the NF instance set |
| NF Status | NfStatus | O | 0 to 1 | The availability status of the NF in the Analytics target period. It is expressed as a percentage of time per status value. The possible values are registered, unregistered, or undiscoverable. |
| NF resource usage | Integer | C | 0 to 1 | The average usage of assigned resources (CPU, memory, and disk). |
| NF load | Integer | C | 0 to 1 | The average load on the NF instance during the analytics target period. |
| NF peak load | Integer | O | 0 to 1 | The maximum load on the NF instance during the analytics target period. |
| NF load (per area of interest) | Integer | C | 0 to 1 | The average load of the NF instances over the area of interest. |
| S-NSSAI | Snssai | C | 0 to 1 | Identifies the S-NSSAI. |
The NF load prediction include the following information:
Table 7-17 NF Load Statistics
| Parameter | Data Type | P | Cardinality | Description |
|---|---|---|---|---|
| List of resource status | Integer | M | 1 up to the maximum value | List of observed load information for each NF instance along with the corresponding NF id or NF Set ID (as applicable). |
| NF Type | NFType | M | 1 | Type of the NF instance. |
| NF Instance ID | NfInstanceId | M | 1 | Identification of the NF instance. |
| NF Set ID | NfSetId | O | 0 to 1 | Identification of the NF instance set |
| NF Status | NfStatus | O | 0 to 1 | The availability status of the NF in the Analytics target period. It is expressed as a percentage of time per status value. The possible values are registered, unregistered, or undiscoverable. |
| NF resource usage | Integer | C | 0 to 1 | The average usage of assigned resources (CPU, memory, and disk). |
| NF load | Integer | C | 0 to 1 | The average load on the NF instance during the analytics target period. |
| NF peak load | Integer | O | 0 to 1 | The maximum load on the NF instance during the analytics target period. |
| Confidence | Uinteger | C | 0 to 1 | Indicates the confidence of this prediction. |
| NF load (per area of interest) | Integer | C | 0 to 1 | The average load of the NF instances over the area of interest. |
| S-NSSAI | Snssai | C | 0 to 1 | Identifies the S-NSSAI. |
Table 7-18 NFType
| Enumeration Value | Description |
|---|---|
| "NRF" | Network Function: NRF |
| "UDM" | Network Function: UDM |
| "AMF" | Network Function: AMF |
| "SMF" | Network Function: SMF |
| "AUSF" | Network Function: AUSF |
| "NEF" | Network Function: NEF |
| "PCF" | Network Function: PCF |
| "SMSF" | Network Function: SMSF |
| "NSSF" | Network Function: NSSF |
| "UDR" | Network Function: UDR |
| "LMF" | Network Function: LMF |
| "GMLC" | Network Function: GMLC |
| "5G_EIR" | Network Function: 5G-EIR |
| "SEPP" | Network Entity: SEPP |
| "UPF" | Network Function: UPF |
| "N3IWF" | Network Function and Entity: N3IWF |
| "AF" | Network Function: AF |
| "UDSF" | Network Function: UDSF |
| "BSF" | Network Function: BSF |
| "CHF" | Network Function: CHF |
| "NWDAF" | Network Function: NWDAF |
| "PCSCF" | Network Function: P-CSCF |
| "CBCF" | Network Function: CBCF |
| "UCMF" | Network Function: UCMF |
| "HSS" | Network Function: HSS |
| "SOR_AF" | Network Function: SOR-AF |
| "SPAF" | Network Function: SP-AF |
| "MME" | Network Function: MME |
| "SCSAS" | Network Function: SCS/AS |
| "SCEF" | Network Function: SCEF |
| "SCP" | Network Entity: SCP |
| "NSSAAF" | Network Function: NSSAAF |
| "ICSCF" | Network Function: I-CSCF |
| "SCSCF" | Network Function: S-CSCF |
| "DRA" | Network Function: DRA |
| "IMS_AS" | Network Function: IMS-AS |
| "AANF" | Network Function: AAnF |
| "5G_DDNMF" | Network Function: 5G DDNMF |
| "NSACF" | Network Function: NSACF |
| "MFAF" | Network Function: MFAF |
| "EASDF" | Network Function: EASDF |
| "DCCF" | Network Function: DCCF |
| "MB_SMF" | Network Function: MB-SMF |
| "TSCTSF" | Network Function: TSCTSF |
| "ADRF" | Network Function: ADRF |
| "GBA_BSF" | Network Function: GBA BSF |
| "CEF" | Network Function: CEF |
| "MB_UPF" | Network Function: MB-UPF |
| "NSWOF" | Network Function: NSWOF |
| "PKMF" | Network Function: PKMF |
| "MNPF" | Network Function: MNPF |
| "SMS_GMSC" | Network Function: SMS-GMSC |
| "SMS_IWMSC" | Network Function: SMS-IWMSC |
| "MBSF" | Network Function: MBSF |
| "MBSTF" | Network Function: MBSTF |
| "PANF" | Network Function: PANF |
Table 7-19 NfInstanceId
| Type Name | Type Definition | Description |
|---|---|---|
| NfInstanceId | String | String uniquely identifying a NF instance. The format of the NF Instance ID shall be a Universally Unique Identifier (UUID) version 4, as described in IETF RFC 4122 [15]. |
Table 7-20 NfSetId
| Type Name | Type Definition | Description |
|---|---|---|
| NfSetId | String | NF Set Identifier. Formatted as below:
or
Example:
|
Table 7-21 NfStatus
| Attribute name | Data type | P | Cardinality | Description |
|---|---|---|---|---|
| statusRegistered | SamplingRatio | C | 0 to 1 | Percentage of time with status “registered” |
| statusUnregistered | SamplingRatio | C | 0 to 1 | Percentage of time with status “unregistered” |
| statusUndiscoverable | SamplingRatio | C | 0 to 1 | Percentage of time with status “undiscoverable” |
Note:
The total of status values should be equal or lower than 100%. At least one value is provided.
Table 7-22 Snssai
| Attribute name | Data type | P | Cardinality | Description |
|---|---|---|---|---|
| sst | Uinteger | M | 1 | Represents the Slice or Service Type. It indicates the expected Network Slice behavior in terms of features and services. The allowed range is 0 to 255. |
| sd | String | O | 0 to 1 | Represents the Slice Differentiator in the 3-octet string format. |
7.4 Network Performance Analytics
Overview
The OCNWDAF provides network Performance analytics to the consumer. It includes information about resource consumption by the gNodeB (gNB), a key component in the 5G Radio Access Network (RAN), as well as key mobility performance indicators in the Area of Interest (AoI). The gNodeB is a base station in the 5G network. The Network Performance analytics provides information such as gNB status, gNB resource usage, communication, and mobility performance in the Area of Interest (AoI). It also provides statistics or predictions on the number of UEs in that AoI. The OCNWDAF can provide predictive or statistical analytics based on consumer requests.
Network Performance Analytics Workflow
The following diagram depicts the workflow of an analytics consumer request to OCNWDAF for Network Performance analytics:
Figure 7-5 Network Performance Analytics

- The analytics consumer sends an analytics request to the OCNWDAF for Network Performance analytics. The analytics request is either an analytics subscription request (Nnwdaf_AnalyticsSubscription_Subscribe) or an analytics information request (Nnwdaf_AnalyticsInfo_Request). In the request, the Analytics ID is set to Network Performance. The request also specifies the target of analytics reporting, the filter (Area of Interest), reporting thresholds, and the analytics target period.
- The OCNWDAF sends a discovery request to the NRF to obtain information about the AMFs present in the AMF region of the Area of Interest (AoI). The OCNWDAF subscribes to the NRF to get the NF load and status information about these AMFs.
- The OCNWDAF subscribes to the OAM services to get the status, load, and resource usage information of the AoI.
- The OCNWDAF collects information about the number of UEs in the Area of Interest from the AMF using Namf_EventExposure_Subscribe service and the Target of Event Reporting specified in the analytics request.
- The OCNWDAF derives the analytics information and sends either a Nnwdaf_AnalyticsSubscription_Notify or Nnwdaf_AnalyticsInfo_Request response to the analytics consumer.
- The OCNWDAF is notified about any change in the network performance, such as a change in gNB status, gNB resource usage, communication, and mobility performance in the AoI during the specified target period. The OAM detects the changes or changes in the NF load is reported by the NRF.
- The OCNWDAF derives analytics based on the most recently collected data.
- The OCNWDAF uses the Nnwdaf_AnalyticsSubscription_Notify to notify the analytics consumer about changes in the analytics information during the specified analytics target period or when reporting thresholds are breached.
Consumer Request to OCNWDAF
A consumer request for Network Performance analytics contains the following information:
- The analytics ID is set to Network Performance.
- The Target of Analytics Reporting: This can be a UE or internal group identifier of a group for which the analytics information is required. The group contains the UEs that are located in the Area of Interest during the time specified in the Analytics target period. The target of analytics reporting is set to "any UE" by default.
- Analytics filter information consisting of the following:
- Area of Interest (a list of TA or Cells) specifying the focus area. This parameter is mandatory if the Target of Analytics Reporting parameter is set to "any UE". Providing the filter information is optional if the Target of Analytics Reporting parameter is set to any other value.
- Subset of analytics (optional)
- Reporting threshold (optional)
- Analytics target period, the period for which the statistics or predictions are required.
- Maximum number of objects (optional)
- In an analytics subscription request, the Notification Correlation Id and the Notification Target Address are included.
Request Parameters
Listed below are the parameters in the network performance analytics request:
Table 7-23 Request Parameters
| Parameter | Data Type | Presence | Description |
|---|---|---|---|
| eventSubscriptions | array(EventSubscription) | M | Specifies the subscribed event. The event parameter within the subscription is set to "NETWORK_ PERFORMANCE". |
| evtReq | ReportingInformation | O | Represents the reporting requirements of the event subscription. If this parameter is not provided, the default values for ReportingInformation is used. The notification method "notifMethod" within ReportingInformation takes precedence over the notificationMethod within EventSubscription. |
| notificationURI | Uri | C | The URI to which OCNWDAF sends the reports. |
| eventNotifications | array(EventNotification) | C |
Notifications about individual events. This parameter is present if the immediate reporting indication in the "immRep" attribute within the "evtReq" attribute is set to true in the event subscription and the reports are available. This parameter is provided in response to the OCNWDAF subscription if immediatereport is true and the reports are available. |
| failEventReports | array(FailureEventInfo) | O | This parameter is provided by theOCNWDAF. When this parameter is available, it contains the event(s) for which the subscription is not successful, it also includes the failure reason(s). This parameter is populated and returned in the response for the error case. |
| consNfInfo | ConsumerNfInformation | O | Represents the analytics consumer NF information. |
| notifCorrId | String | M | Notification correlation identifier. It is generated after a successful subscription and is returned in the response. |
| supportedFeatures | SupportedFeatures | C | This parameter is provided by the NF service consumer in the POST request for creating an OCNWDAF Event Subscription resource, and it is also provided in response to the corresponding request. |
Note:
For a complete list of request parameters see, Network Performance Analytics APIs.Note:
The data types supported by OCNWDAF comply with the 3GPP specifications. For more information about the 3GPP data types, see 3GPP Technical Specification 29.520, Release 17, Network Data Analytics Services.Network Performance Data Collection
The OCNWDAF requires resource utilization and RAN status of the gNbs to generate Network Performance analytics. It also requires PDU session and UE Handover information. This information is obtained from OAM. The Network Performance ID also requires information on the number of UEs from the AMF. The OCNWDAF collects the needed information from the following sources to generate Network Performance analytics:
Table 7-24 Data Collection
| Information Collected | Source | Description |
|---|---|---|
| gNodeB Resource Utilization (CPU, Memory, Storage) | OAM | Radio resource utilization information. |
| RAN Status | OAM | The status of the RAN. |
| PDU Session Success and Failure | OAM | Success or failure information of PDU sessions. |
| UE Handover Success and Failure | OAM | Success or failure information of UE handovers. |
| Number of UEs | AMF | Number of UEs in Area Report. |
For more information see, Data Collection from Operations, Administration, and Maintenance (OAM)
Output Network Performance Analytics
The following types of analytics information is obtained:
- Network Performance statistics
- Network Performance predictions
The predictive analysis has an additional parameter, "Confidence", which indicates the accuracy of the prediction.
Table 7-25 Network Performance Analytics
| Parameter | Data Type | Presence | Description |
|---|---|---|---|
| event | NwdafEvent | M | Event that is notified. |
| start | DateTime | O | UTC time indicating the start time of the observation period. The absence of this attribute means subscription at present time. |
| expiry | DateTime | O | It defines the expiration time after which the analytics information will become invalid. |
| timeStampGen | DateTime | O | It defines the timestamp of analytics generation. |
| nwPerfs | array (NetworkPer fInfo) | C | The network performance information. |
Type NetworkPerfInfo
Table 7-26 NetworkPerfInfo
| Attribute Name | Data type | P | Description |
|---|---|---|---|
| networkArea | NetworkAreaInfo | M | The network area to which the subscription applies. |
| nwPerfType | NetworkPerfType | M | The type of network performance. |
| relativeRatio | SamplingRatio | O | The reported relative ratio expressed in percentage. Either the relativeRatio or absoluteNum is provided. |
| absoluteNum | Uinteger | O | The reported absolute number. |
| confidence | Uinteger | C | Indicates the confidence of the prediction. If sufficient data is unavailable during the specified analytics target time interval, the confidence value returned is "0". |
Enumeration NetworkPerfType
Table 7-27 NetworkPerfType
| Enumeration value | Description |
|---|---|
| GNB_ACTIVE_RATIO | Indicates the ratio of active gNBs (up and running) to the total number of gNBs. |
| GNB_COMPUTING_USAGE | Indicates the gNodeBs computing resource usage. |
| GNB_MEMORY_USAGE | Indicates gNodeBs memory usage. |
| GNB_DISK_USAGE | Indicates gNodeBs disk usage. |
| NUM_OF_UE | Indicates the number of UEs. |
| SESS_SUCC_RATIO | Indicates the ratio of the successful PDU session setups to the total PDU session setup attempts. |
| HO_SUCC_RATIO | Indicates the ratio of successful handovers to the total handover attempts. |
Note:
The data types supported by OCNWDAF comply with the 3GPP specifications. For more information about the 3GPP data types, see 3GPP Technical Specification 29.520, Release 17, Network Data Analytics Services.