180 & 100 NOTIFY in REFER Call Transfers
The SBC can optionally send NOTIFY messages after sending either a 202 Accepted or a 180 Ringing message in REFER call transfer scenarios.
Networks elements that comply with RFC 5589 expect a NOTIFY message after a 202 Accepted and each provisional 180 Ringing. To send these expected messages, set the refer-notify-provisional parameter to initial or all.
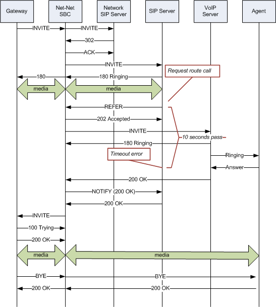
When you retain the default setting for this parameter (none), the SBC does not send the NOTIFY until it receives the 200 OK response from the agent being called. If the time between the REFER and the NOTIFY exceeds time limits, the NOTIFY from the SBC may go undetected by devices compliant with RFC 5589, resulting in failures during the routing process.
The following image shows a sample call flow when refer-notify-provisional is set to none.

In contrast, the following image shows the call flow when refer-notify-provisional is set to all. In this flow, the SBC now sends a NOTIFY in response to the 202 Accepted, and another after the 180 Ringing. This causes the event to be diverted successfully.

Sample Messages
In compliance with RFC 5589, the NOTIFY message with 100 Trying as the message body looks like the sample below. Note that the expires value in the subscription state header is populated with a value that equals 2* TIMER C, where the default value of TIMER C is 180000 milliseconds.
NOTIFY sips:4889445d8kjtk3@atlanta.example.com;gr=723jd2d SIP/2.0
Via: SIP/2.0/TLS 192.0.2.4;branch=z9hG4bKnas432
Max-Forwards: 70
To: <sips:transferor@atlanta.example.com>;tag=1928301774
From: <sips:3ld812adkjw@biloxi.example.com;gr=3413kj2ha>;tag=a6c85cf
Call-ID: a84b4c76e66710
CSeq: 73 NOTIFY
Contact: <sips:3ld812adkjw@biloxi.example.com;gr=3413kj2ha>
Allow: INVITE, ACK, CANCEL, OPTIONS, BYE, REFER, NOTIFY
Supported: replaces, tdialog
Event: refer
Subscription-State: active;expires=360
Content-Type: message/sipfrag
Content-Length: ...
SIP/2.0 100 TryingAlso in compliance with RFC 5589, the NOTIFY message with 180 Ringing as the message body looks like the sample below. Again, the expires value in the subscription state header is populated with a value that equals 2* TIMER C, where the default value of TIMER C is 180000 milliseconds.
NOTIFY sips:4889445d8kjtk3@atlanta.example.com;gr=723jd2d SIP/2.0
Via: SIP/2.0/TLS 192.0.2.4;branch=z9hG4bKnas432
Max-Forwards: 70
To: <sips:transferor@atlanta.example.com>;tag=1928301774
From: <sips:3ld812adkjw@biloxi.example.com;gr=3413kj2ha>;tag=a6c85cf
Call-ID: a84b4c76e66710
CSeq: 73 NOTIFY
Contact: <sips:3ld812adkjw@biloxi.example.com;gr=3413kj2ha>
Allow: INVITE, ACK, CANCEL, OPTIONS, BYE, REFER, NOTIFY
Supported: replaces, tdialog
Event: refer
Subscription-State: active;expires=360
Content-Type: message/sipfrag
Content-Length: ...
SIP/2.0 180 RingingAlso in compliance with RFC 5589, the NOTIFY message with 200 OK as the message body looks like the sample below.
NOTIFY sips:4889445d8kjtk3@atlanta.example.com;gr=723jd2d SIP/2.0
Via: SIP/2.0/TLS 192.0.2.4;branch=z9hG4bKnas432
Max-Forwards: 70
To: <sips:transferor@atlanta.example.com>;tag=1928301774
From: <sips:3ld812adkjw@biloxi.example.com;gr=3413kj2ha>;tag=a6c85cf
Call-ID: a84b4c76e66710
CSeq: 74 NOTIFY
Contact: <sips:3ld812adkjw@biloxi.example.com;gr=3413kj2ha>
Allow: INVITE, ACK, CANCEL, OPTIONS, BYE, REFER, NOTIFY
Supported: replaces, tdialog
Event: refer
Subscription-State: terminated;reason=noresource
Content-Type: message/sipfrag
Content-Length: ...
SIP/2.0 200 OK