SIP Interfaces
This section explains how to configure a SIP interface. The SIP interface defines the transport addresses (IP address and port) upon which the Oracle Communications Session Border Controller receives and sends SIP messages.
Overview
The SIP interface defines the signaling interface. You can define a SIP interface for each network or realm to which the Oracle Communications Session Border Controller is connected. SIP interfaces support both UDP and TCP transport, as well as multiple SIP ports (transport addresses). The SIP interface also lets Hosted NAT Traversal (HNT) be used in any realm.
The SIP interface configuration process involves configuring the following features:
- address and transport protocols (SIP ports)
- redirect action
- proxy mode
- trust mode
About SIP Ports
A SIP port defines the transport address and protocol the Oracle Communications Session Border Controller will use for a SIP interface for the realm. A SIP interface will have one or more SIP ports to define the IP address and port upon which the Oracle Communications Session Border Controller will send and receive messages. For TCP, it defines the address and port upon which the Oracle Communications Session Border Controller will listen for inbound TCP connections for a specific realm.
You need to define at least one SIP port, on which the SIP proxy will listen for connections. If using both UDP and TCP, you must configure more than one port. For example, if a call is sent to the Oracle Communications Session Border Controller using TCP, which it needs to send out as UDP, two SIP ports are needed.
Preferred SIP Port
When a SIP interface contains multiple SIP ports of the same transport protocol, a preferred SIP port for each transport protocol is selected for outgoing requests when the specific SIP port cannot be determined. When forwarding a request that matched a cached registration entry (HNT or normal registration caching), the SIP port upon which the original REGISTER message arrived is used. Otherwise, the preferred SIP port for the selected transport protocol is used. When selecting the preferred SIP port, the default SIP port of 5060 will be selected over other non-default ports.
For SIP interfaces using the SIP NAT function, the preferred SIP port address and port will take precedence over the external address of the SIP NAT when they do not match. If both TCP and UDP SIP ports are defined, the address and port of the preferred UDP port is used.
Proxy Mode
The Oracle Communications Session Border Controller’s proxy mode determines whether it forwards requests received on the SIP interface to target(s) selected from local policy; or sends a send a redirect response to the previous hop. Sending the redirect response causes the previous hop to contact the targets directly.
If the source of the request matches a session agent with a proxy mode already defined, that mode overrides the proxy mode defined in the SIP interface.
You can configure the proxy mode to use the Record-Route option. Requests for stateless and transaction operation modes are forwarded with a Record-Route header that has the Oracle Communications Session Border Controller’s addresses added. As a result, all subsequent requests are routed through the Oracle Communications Session Border Controller.
Redirect Action
The redirect action is the action the SIP proxy takes when it receives a SIP Redirect (3xx) response on the SIP interface. If the target of the request is a session agent with redirect action defined, its redirect action overrides the SIP interface’s.
You can set the Oracle Communications Session Border Controller to perform a global redirect action in response to Redirect messages. Or you can retain the default behavior where the Oracle Communications Session Border Controller sends SIP Redirect responses back to the previous hop (proxy back to the UAC) when the UAS is not a session agent.
The default behavior of the Oracle Communications Session Border Controller is to recurse on SIP Redirect responses received from the user agent server (UAS) and send a new request to the Contact headers contained in the SIP Redirect response.
Instead of this default behavior, the Oracle Communications Session Border Controller can proxy the SIP Redirect response back to the user agent client (UAC) using the value in the session agent’s redirect action field (when the UAS is a session agent). If there are too many UASes to define as individual session agents or if the UASs are HNT endpoints, and SIP Redirect responses need to be proxied for UASs that are not session agents; you can set the default behavior at the SIP Interface level.
SIP maddr Resolution
Release S-C6.2.0 provides enhanced resolution of addresses found in SIP contact headers, or in the maddr (multicast address) parameter of SIP 3xx REDIRECT messages. Previous releases resolved these addresses as either a host address or as a session agent name. With Release 6.2.0 these addresses can also be resolved as session agent group (SAG) names.
Support for SAG-based resolution is provide by a new sip-config parameter, sag-lookup-on-redirect. By default, SAG lookup is disabled, providing compatibility with prior releases.
The following sample SIP REDIRECT and ACLI configuration fragment illustrate enhanced processing.
Status-Line: SIP/2.0 302 Moved
Message Header
Via: SIP/2.0/UDP
192.168.200.224:5060;branch=z9hG4bKa0fs40009o90sc8oo780.1
From: <sip:1111@192.168.1.222:6000>;tag=1
To: sut <sip:2223@192.168.1.224:5060>;tag=11
Call-ID: 1-28515@192.168.1.222
CSeq: 1 INVITE
Contact: <sip:1111@192.168.1.223;maddr=test.acmepacket.com>
Privacy: user;id;critical;session
P-Preferred-Identity: sipp <sip:sipp@192.168.200.222:5060>
P-Asserted-Identity: abc.com
Subject: abc
Proxy-Require: privacy,prack,abc
Content-Length: 0
session-group
group-name test.acmepacket.com
description
state enabled
app-protocol SIP
strategy Hunt
dest
192.168.200.222
192.168.200.223
...
...
In this case, when the Oracle Communications Session Border Controller receives the 302, it resolves the information from maddr to a SAG name. In the above example, it will resolve to the configured SAG – test.acmepacket.com. The destinations configured in SAG test.acmepacket.com will be used to route the call.
SAG-based address resolution is based on the following set of processing rules.
Trust Mode
The Oracle Communications Session Border Controller supports the Calling Identity privacy requirements based on RFC 3323 and RFC 3325. The trust mode in the SIP interface determines whether the source and destination of a request is a trusted entity. With the implementation of this feature, the Oracle Communications Session Border Controller can understand and support the privacy headers and provide the capability for anonymous packets
The Oracle Communications Session Border Controller, which acts as a boundary device between the trusted platform and the untrusted Internet, understands the following headers:
- Privacy Header
- P-Asserted-Identity Header
- P-Preferred-Identity Header
Depending on the value of these headers and the mode in which the Oracle Communications Session Border Controller is being operated (B2BUA or the proxy), the appropriate actions are performed.
About the Process
On receiving a message, the Oracle Communications Session Border Controller checks whether the message source is trusted or not. It checks the SIP interface’s trust mode value and, if the source is a session agent, the session agent’s trust me value. Depending on these values, the Oracle Communications Session Border Controller decides whether the request’s or response’s source is trusted. If it receives message from a trusted source and the message contains the P-Asserted-Identity header field, the Oracle Communications Session Border Controller passes this message to the outgoing side. The outgoing side then decides what needs to be done with this request or response.
If the request or the response is received from an untrusted source, the Privacy header value is id (privacy is requested), and the P-Asserted-Identity header field is included, the Oracle Communications Session Border Controller strips the Privacy and the P-Asserted-Identity headers and passes the request or the response to the outgoing side.
If the request or the response contains the P-Preferred-Identity header and the message source is untrusted, the Oracle Communications Session Border Controller strips the P-Preferred-Identity header from the request or the response and passes the message to the outgoing side.
If the source is trusted or privacy is not requested (the value of the Privacy Header is not id) and the request or the response contains the P-Preferred-Identity header, the Oracle Communications Session Border Controller performs the following actions:
- inserts the P-Asserted-Identity header field with the value taken from the P-Preferred-Identity header field
- deletes the P-Preferred-Identity header value
- passes this request or the response to the Outgoing side for the appropriate action, depending on the whether the destination is trusted or not
After the Oracle Communications Session Border Controller passes the request or the response to the outgoing side, it checks whether the destination is trusted by checking the SIP interface’s trust mode value and the session agent’s trust me value (if the destination is configured as session agent).
- The destination is trusted
The Oracle Communications Session Border Controller does nothing with the request or the response and passes it to the destination. If the P_Asserted_Identity headers are present, they are passed to the session agent (if the destination is configured as session agent).
- The destination is untrusted
The Oracle Communications Session Border Controller looks at the value of the Privacy header. If set to id, the Oracle Communications Session Border Controller removes all the P-Asserted-Identity headers (if present). It strips the Proxy-Require header if it is set to privacy. The Oracle Communications Session Border Controller also sets the From field of SIP header to Anonymous and strips the Privacy header.
If the Privacy header is set to none, the Oracle Communications Session Border Controller does not remove the P-Asserted-Identity header fields.
If there is no Privacy header field, the SD will not remove the P-Asserted-Identity headers.
To implement this feature, you need to configure the session agent’s trust me parameter to enabled (if the message source is a session agent) and the SIP interface’s trust mode to the appropriate value.
Call Duration Counters
The Oracle Communications Session Border Controller maintains aggregate call duration in seconds for the current period, lifetime total and the lifetime-period-maximum. These counters are maintained for each session agent, realm, SIP Interface, and globally across the system. The call duration counter can count up to a 32 bit value, after which time it rolls over.
- show sipd agents
- show sipd realms
- show sipd interface
- show sipd status
Call Duration Calculation
Call duration is calculated as the time between (t1) when the SBC receives the 200OK for the INVITE from terminating endpoint, and (t2) the time when SBC receives the final 200OK for the BYE message from terminating endpoint, regardless of whether media is released. If the set-disconnect-time-on-bye parameter is enabled in the sip-config, then the call termination time (t2') is when the SBC receives the BYE message originally from the endpoint ending the call.
Figure 5-1 Call Duration Calculation Example - Ladder Diagram

Table 5-1 Call Duration Calculation Example - Results
| Element | Inbound Duration (sec) | Outbound Duration (sec) |
|---|---|---|
| Session Agent: SA-1 | t2 - t1 | 0 |
| Session Agent: SA-2 | 0 | t2 - t1 |
| Realm: InRealm | t2 - t1 | 0 |
| Ream: OutRealm | 0 | t2 - t1 |
| Interface: 1.1.1.1 | t2 - t1 | 0 |
| Interface: 2.2.2.2 | 0 | t2 - t1 |
The global system call duration for the previous example is t2' - t1 seconds if the set-disconnect-time-on-bye parameter is enabled.
Configurable Timers and Counters
SIP timers and counters can be set in the global SIP configuration, and two can be specific for individual SIP interfaces.
You can set the expiration times for SIP messages, and you can set a counter that restricts the number of contacts that the Oracle Communications Session Border Controller tries when it receives a REDIRECT. These are similar to two parameters in the global SIP configuration, trans-expire and invite-expire. You can also set a parameter that defines how many contacts/routes the Oracle Communications Session Border Controller will attempt on redirect.
Timer to Tear Down Long Duration Calls
The Oracle Communications Session Border Controller currently provides the “flow-time-limit” timer to terminate long duration calls. However, this timer is reset whenever the Oracle Communications Session Border Controller receives a Re-INVITE or UPDATE message, even when it is provided for the session timer. This feature adds a non-resettable timer that, when enabled and upon expiration, tears down long duration calls.
When the “flow-time-limit” timer for terminating long media flow expires, the Oracle Communications Session Border Controller sends a SIP BYE or H323 Release Complete message to tear down the long call. However, this timer is reset whenever the SBC receives a Re-INVITE or UPDATE message. In most call scenarios, long duration calls are terminated with the expiration of this timer, but there are some cases where a call can stay connected for a longer duration. For example, if a user connects to an IVR service and does not hang up the phone receiver properly, there is no way for the network provider to free up the IVR resources if the user devices send session updating requests. To prevent this situation, this feature adds a new timer session-max-life-limit, which starts when the call or session is established and does not reset for any session update, keep-alive or SBC switchover. On expiry, the call is torn down if it’s in established state.
The new timer session-max-life-limit can be provisioned in the following configuration elements, in order of precedence from highest to lowest: session-agent, realm-config, sip-interface, and sip-config. Its range of values is {0-2073600} seconds with an additional special case value of “Unlimited”, which is treated as the highest possible value. The default value is 0 (no timer).
Difference between 0 and Unlimited
No timer is created when session-max-life-limit is configured to either the value 0 or “Unlimited”, so no timeout can occur. The difference between the two values is how they are handled when determining which value of session-max-life-limit to use when there are several specified within the various configuration elements. When a session is created the timer examines both the ingress side and the egress side and, in cases where both sides have a configured value for session-max-life-limit, uses the side with the lower (stricter) value. On each side, the SBC reviews the configuration elements relevant to the session and uses the value of session-max-life-limit from the configuration element with the highest precedence (session-agent, then realm-config, then sip-interface, and lastlysip-config). When the value is set to 0, the configuration element is ignored and the next configuration element in the precedence chain is looked at. A value between 1 and 2073600 (24 days) or the value “Unlimited” is treated as a valid configured value. In this case the SBC will not move onto the next element in the precedence chain and the value is used in the final comparison between the egress and ingress values. The value “Unlimited” is viewed as the highest possible value, and therefore is considered greater than any other value it is compared against. The value 0 is skipped over and completely ignored.
For example, on the ingress side the value of session-max-life-limit in realm-config is set to 86400 and the value of session-max-life-limit in session-agent is set to "Unlimited". The session-agent value has a higher precedence than the realm-config value so, therefore, the value “Unlimited” is used for the ingress side. On the egress side the value of session-max-life-limit in realm-config is set to 43200 and the value of session-max-life-limit in session-agent is set to 0 (no timer), so the value of session-max-life-limit in realm-config is used. When compared against the ingress side the value 43200 is less than “Unlimited”; therefore, the value set for the timer is 43200.
Timer to Tear Down Long Duration Calls Configuration
Use the following procedure to configure, in the session-agent, realm-config, sip-interface, and sip-config configuration elements, a non-resettable timer that, when enabled and upon expiration, tears down long duration calls.
Asymmetric Preconditions
This feature allows you to reserve network resources for a session before the called party is alerted by establishing preconditions for individual call legs. Currently, the Oracle Communications Session Border Controller transparently passes precondition attributes in SIP signaling and the UEs negotiate preconditions end to end. However, some networks support the SIP preconditions and other networks do not. To help provide precondition interworking between these networks, the Oracle Communications Session Border Controller supports SIP preconditions on a per call leg basis.
Some architectures require minimizing the chance of session establishment failure after alerting the called party. One source of failure is the inability to reserve network resources for a session, which can cause media clipping and "ghost rings". The solution is to allow preconditions to reserve network resources for the session before alerting the called party. A precondition is a set of constraints about the session which are introduced in the offer. The recipient of the offer generates an answer, but does not alert the user or otherwise proceed with session establishment until the preconditions are met. This can be known through a local event (such as a confirmation of a resource reservation), or through a new offer sent by the caller. The concept of preconditions is explained in RFC 3312, updated by RFC 4032, and also 3GPP TS 24.229.
- The SBC does not use preconditions when the received INVITE request does not include the precondition option tag in the Supported or Require header fields.
- When the received INVITE request includes the precondition option tag in the Supported or Require header fields, the SBC uses the precondition mechanism and inserts a Require header field with the precondition option tag in any response including an SDP or subsequent request (also with SDP) that it sends to the originating UE during session establishment.
- When the received INVITE request includes the 100rel and preconditions option tags and the SDP offer contains no precondition attributes, the equipment behaves as if the INVITE was received without an SDP. In this case the SBC just proxies the request and no preconditions interworking occurs.
- When the received INVITE request includes the 100rel and preconditions option tags and there is no SDP (content) in the incoming INVITE, the SBC treats the INVITE as an offerless case and preconditions interworking occurs.
- The SBC always has resources reserved, so the value of the SDP parameter direction-tag in the preconditions current attribute line will always be sendrecv for the SDP parameter status-type value local for the SBC.
- The SBC always has resources reserved, so the value of the SDP parameter direction-tag in the preconditions current attribute line will always be sendrecv for the SDP parameter status-type value local for the SBC.
- If the UE answers with a request for confirmation of resources, the SBC resends the UPDATE with sendrecv on the local preconditions for the SBC. As the SBC always confirms the preconditions in the first response or in the request it sends towards the UE, there is no need for the UE to confirm resources on the SBC.
When appropriately configured, the Oracle Communications Session Border Controller inserts SDP into an outgoing INVITE when the corresponding incoming INVITE has none. Because no SDP information is available for the session, the Oracle Communications Session Border Controller uses a media profile from a previously configured list to determine the content to insert. You cannot enable asymmetric preconditions without first enabling PRACK interworking by setting the value of sip-interface, options to 100rel-interworking. The SBC does precondition interworking by creating SDP offers or answers before the actual ones have reached the UE; thus, transcoding policies are needed to cover the cases where different codecs are negotiated. However, in cases where different codecs are not expected, interworking works without defining codec policies. When codec policies are not defined and a final SDP answer comes with a different codec, the SBC will drop the call with 488 Not Acceptable.
To establish preconditions interworking, you must first enable it on the SIP interface with the parameter asymmetric-preconditions and then define when the initial offer will be sent to the endpoint that doesn’t support preconditions with the parameter asymmetric-preconditions-mode. When the value of asymmetric-preconditions-mode is send-with-nodelay, the SBC forwards the INVITE as soon as it is received; however, it strips the precondition option tag from the Require and Supported header fields and also removes the preconditions related SDP. This triggers preconditions interworking on the calling side of the SBC. Responses received from the called party are queued until resource reservation is complete on the calling side. When resource reservation is complete, all buffered responses from the called party are sent to the calling party (after, if necessary, removing the SDP as in PRACK interworking) and the call proceeds as normal. When the value of asymmetric-preconditions-mode is send-with-delay on the egress, the initial INVITE forwarded to the called party is held until preconditions are met by the calling party. For offerless 18x INVITEs, that is, when the incoming INVITE has no STP, the SBC inserts the SDP, as configured in the media profile names listed in add-sdp-profiles-in-msg, in the 18x (183) response towards the UE.
Asymmetric Preconditions Configuration Guidelines
Set the asymmetric-preconditions parameter to enabled on any sip-interface that connects to networks requiring preconditions support.
Note:
Offer-less scenarios do not use SDP attributes to denote the use of preconditions. All such messaging uses precondition tags.| Egress | Ingress | Notes |
|---|---|---|
| disabled | disabled | INVALID configuration
Proxy the request, no IWF |
| disabled | enabled |
If the INVITE has no precondition attributes, then proxy. If the INVITE has precondition tags and attributes, trigger precondition IWF. If, the egress interface has asymmetric-preconditions-mode set to send-with-no delay, the INVITE will be forwarded immediately as soon as SBC receives it. If, the egress interface has asymmetric-preconditions-mode=send-with-delay, the INVITE will be held until preconditions are complete and SBC will forward it. |
| enabled | disabled |
If, Incoming INVITE has preconditions, then proxy, no IWF. If, Incoming INVITE has no preconditions, insert precondition tags and SDP. If response comes with precondition tag, then continue with IWF. If response has no precondition option tags, no IWF - disable the functionality and proxy. |
| enabled | enabled | INVALID configuration
Proxy the request, no IWF |
When an INVITE arrives with both precondition tags and precondition SDP attributes, the SBC behaves as listed below, sending the message with or without delay, based on the asymetric-preconditions-mode configuration on the outgoing interface.
- The SBC performs preconditions-to-nonpreconditions interworking by stripping the precondition tags and attributes and forwarding when it is configured with:
- Incoming interface:
- 100rel-interworking option enabled
- asymetric-preconditions parameter set to enabled
- Outgoing interface:
- asymetric-preconditions parameter set to disabled
- Incoming interface:
- The SBC proxies the request, and does not perform interworking when it is configured with:
- Incoming interface:
- 100rel-interworking option disabled
- asymetric-preconditions parameter set to disabled
- Outgoing interface:
- 100rel-interworking option enabled
- asymetric-preconditions parameter set to enabled
- Incoming interface:
- The SBC proxies the request, and does not perform interworking when it is configured with:
- Incoming and outgoing interfaces have asymetric-preconditions enabled
- Incoming and outgoing interfaces have asymetric-preconditions disabled
In situations when the INVITE arrives with no preconditions tags and no precondition SDP attributes, the SBC behaves as listed below.
- The SBC proxies the request, and does not perform interworking when it is configured with:
- Incoming interface:
- 100rel-interworking option enabled
- asymetric-preconditions parameter set to enabled
- Outgoing interface:
- asymetric-preconditions parameter set to disabled
- Incoming interface:
- The SBC performs nonpreconditions-to-preconditions interworking by inserting the precondition tags and attributes and forwarding when it is configured with:
- Incoming interface:
- 100rel-interworking option disabled
- asymetric-preconditions parameter set to disabled
- Outgoing interface:
- 100rel-interworking option enabled
- asymetric-preconditions parameter set to enabled
The SBC proxies the request, and performs no interworking when it is configured with:- Incoming and outgoing interfaces have asymetric-preconditions enabled
- Incoming and outgoing interfaces have asymetric-preconditions disabled
- Incoming interface:
Transcoder Free Operation for Asymmetric Preconditions
You can configure the SBC to avoid using transcoding resources while supporting call flows with asymmetric preconditions. After establishing a call that includes transcoding, the SBC can trigger this Transcoder Free Operation (TrFO) feature if the asymmetric preconditions parameter is present in the caller's SDP and a compatible codec can still be identified. Having determined that the call can proceed without transcoding, the SBC originates a reINVITE towards the calling party containing the called side codec. Once the reINVITE is completed, the call can continue without transcoding. The negotiated codec on the called party side must have been included in the calling party's original offer (after ingress codec-policy execution).
When preconditions are enabled on either the caller or callee side and disabled on the other side, the SBC is able to trigger preconditions interworking. The SBC stores all the provisional and final responses from the callee until the preconditions are met. At this point in the call flow, the negotiated codec in the 200 OK may be different than that of the calling side triggering transcoding. To avoid this transcoding, you can configure the SBC to issue a re-INVITE to the caller after call establishment with a compatible codec on the called side. The SBC initiates this re-INVITE only if the following conditions are true:
- Transcoding is induced by asymmetric preconditions
- The negotiated codec on the called side is within the allowed codecs of the calling party's initial offer
To determine whether it can send out this re-INVITE, the SBC retains the codec list sent by the calling party, usually within the initial offer with all supported codecs. It also monitors the result of the ingress codec-policy for compatible codecs.
Important limitations to when the SBC can use TrFO with asymmetric preconditions include:
- Although asymmetric preconditions are supported for either side of a call, the SBC only supports TrFO for the caller side. If asymmetric preconditions are applied on the called interface or on both the interfaces, thisTrFO feature does not work.
- This feature does not apply to call flows with offerless INVITEs.
- The TrFO for ringback and asymmetric preconditions features can conflict with each other. If there is a configuration wherein a session agent has ringback enabled, and TrFO for Asymmetric Preconditions is enabled on that session agent's realm, the configuration is invalid and, thisTrFO feature does not work.
- The SBC does not fully support TrFO when you configure the feature-trfo parameter with both ringback and asymmetric-preconditions. If you configure both ringback and asymmetric-preconditions on the ingress and egress realms, such that the system is expected to perform both functions simultaneously on opposite ends of a call, the TrFO would be applicable only to one of the features.
Configuration
This functionality requires that you configure the EVS WB media profile. In addition, you must configure the initial INVITE ingress realm with the feature-trfo parameter using the syntax below.
ORACLE(realm-config)# feature-trfo asymmetric-preconditions
Under the conditions described in this section, this configuration allows the SBC to force SDP re-negotiation and prevents the call from requiring transcoding.
As mentioned above, although you can configure the feature-trfo parameter with multiple parameters, the SBC only acts on one of those parameters at any give time. Under the condition where more than one parameter applies, the SBC refers to your configuration's parameter order to determine which function to perform:
- If the configuration order appear with ringback first, the SBC applie TrFO for ringback. (feature-trfo : ringback,asymmetric preconditions).
- If the configuration order appear with asymmetric preconditions first, the SBC applie TrFO for asymmetric preconditions. (feature-trfo : asymmetric preconditions, ringback).
TrFO Statistics for Asymmetric Preconditions
The show sipd preconditions-trfo command shows Asymmetric Preconditions TrFO statistics:
- Initiated: number of initiated TRFO reINVITE transactions
- Success: number of successfully completed TRFO reINVITE transactions
- Failure: number of failed TRFO reINVITE transactions (either error returned or timed out)
ORACLE# show sipd preconditions-trfo
Asymmetric Preconditions TrFO statistics (2011-09-24 12:03:37.051)
---- Lifetime ----
Recent Total PerMax
Initiated 0 3 2
Success 0 3 2
Failure 0 0 0
You can reset this data back to zero using the reset sipd command.
Asymmetric Preconditions and EVS using Super Wide-band
The SBC supports transcoding the EVS codec, but not when the bandwidth presented is SWB, NB-SWB, or WB-SWB. When presented with these within asymmetric preconditions call flows, the SBC performs an "internal transcode" using the EVS WB instead of the EVS-SWB codec. This works because a UE that supports EVS-SWB also supports EVS-WB. The SBC performs this function for asymmetric preconditions call flows only.
To support EVS-SWB for within an asymmetric precondition call flow, the SBC monitors initial INVITEs for the EVS codec with SWB in the offer/answer SDP. If present, the system maps the bandwidth parameter from SWB to WB/NB and updates the media flows. Once media flows are updated, and before sending out the request/response, the SBC uses the original offer to compare and revert the bandwidth parameter back to support the caller or callee.
The SBC performs this mapping when triggered by the caller or callee. This could be the initial INVITE from the caller as well as the 200 OK from the callee. Internally, the SBC maps these to evs-wb and, before sending out the request or response, replaces them with evs-swb, in accordance with the stored offer.
Supported methods include INVITE, UPDATE and PRACK within the context of asymmetric preconditions call flow. The system maps EVS-SWB bandwidth as follows:
- bw=nb-swb mapped to bw=nb-wb
- bw=wb-swb mapped to bw=wb
- bw=swb mapped to bw=wb
You configure this behavior with the following, in addition to the TrFo configuration.
ORACLE(sip-config)# asymm-preconditions-evs-swb-support enabledImportant considerations while deploying this feature include:
- The SBC does not support EVS-SWB within codec policy, because it does not encode EVS-SWB packets.
- If the environment changes the codec's payload type before forwarding the request, the SBC still tries to negotiate using wideband bandwidth. This is because , while reverting the bw parameter, the SBC continues to use the original SDP, performing the inherent operation by referring to the payload type.
- If and end-station issues EVS-SWB within a re-INVITE, such as when the caller rejects the TrFO re-INVITE, the SBC does not perform this mapping function. The SBC only negotiates preconditions before the call is established, and clears them after it receives the final response for the INVITE.
Call Flows for Asymmetric Preconditions TrFo
The image below depicts the SBC performing TrFo with asymmetric preconditions, wherein the egress mode is send-with-nodelay.
- The UAC issues an invite with SDP that offers EVS, AMR-WB and AMR.
- The SBC, supporting asymmetric preconditions, forwards this list to the UAS, per SBC configuration. Note the use of thesend-with-nodelay mode causes the SBC to immediately send the INVITE.
- The SBC proceeds with confirming preconditions with the UAC.
- In the meantime, the UAS proceeds with agreeing to the call using AMR.
- The UAC and SBC confirm the call with transcoding.
- Immediately after confirming the call, the SBC triggers its TrFO function, changing the agreed upon codec to AMR with the UAC.
- The call proceeds without transcoding (TrFo).

The image below depicts the SBC performing TrFo with asymmetric preconditions and PRACK interworking, wherein the egress mode is send-with-nodelay.
- The UAC issues an invite with SDP that offers AMR and G729.
- The SBC, supporting asymmetric preconditions, forwards this list to the UAS, per SBC configuration. Note the use of the send-with-nodelay mode causes the SBC to immediately send the INVITE.
- The SBC proceeds with confirming preconditions with the UAC. This process specifies AMR as the codec agreed upon by the UAC and the SBC.
- In the meantime, the UAS proceeds with agreeing to the call using G729.
- The UAC and SBC confirm the call with transcoding.
- Immediately after confirming the call, the SBC triggers its TrFO function, changing the agreed upon codec to G729 with the UAC.
- The call proceeds without transcoding (TrFo).

The image below depicts the SBC performing TrFo with asymmetric preconditions, wherein the egress mode is send-with-delay.
- The UAC issues an invite with SDP that offers AMR and G729.
- The SBC, supporting asymmetric preconditions, forwards this list to the UAS, per SBC configuration. Note the use of the send-with-delay mode causes the SBC to hold the INVITE.
- The SBC proceeds with confirming preconditions with the UAC. This process specifies G729 as the codec agreed upon by the UAC and the SBC.
- After establishing preconditions and agreeing the G729 with the UAC, the SBC forwards the INVITE.
- The UAS proceeds with agreeing to the call using AMR.
- The UAC and SBC confirm the call with transcoding.
- Immediately after confirming the call, the SBC triggers its TrFO function, changing the agreed upon codec to AMR with the UAC.
- The call proceeds without transcoding (TrFo).

The image below depicts the SBC performing a simple TrFo process for a call flow with asymmetric preconditions. In addition, you have enabled the asymm-preconditions-evs-swb-support parameter in the sip-config.
- The UAC issues an invite with SDP that offers EVS-SWB and AMR. The SBC, supporting asymmetric preconditions, forwards to the UAS adding AMR-WB to the offered list, per SBC configuration.
- The UAS continues with the call while the SBC exchanges an UPDATE with the UAC.
- As the UAS proceeds with accepting the call using AMR, the SBC reverts from EVS-SWB to EVS-WB and proceeds with the call using transcoding. Note the enabled asymm-preconditions-evs-swb-support parameter allows the SBC to use EVS wideband instead of super-wideband without transcoding.
- The SBC recognizes AMS as an option and issues a re-INVITE, as described, the establish the leg using AMR.
- Once the leg is confirmed for AMR, the call proceeds without transcoding (TrFo).

Dynamic Preconditions
You can configure the SBC to extend its support of preconditions with dynamic preconditions, which allows the SBC to determine whether and where to support preconditions for a given call. Assuming proper configuration, the SBC refers to the INVITE from the caller and the 18x response to the initial INVITE from the callee. The INVITE informs the system on preconditions support within the caller's network. The 183 response informs the SBC whether the callee supports preconditions. The information in these messages trigger the system to support end-to-end, asymmetric, or no preconditions for a given call.
You configure the system to support dynamic preconditions by:
- Enabling the precondition-enhancement parameter within the sip-config
- Setting the asymmetric-preconditions-mode parameter on the called side sip-interface to send-without-delay
- Enabling asymmetric-preconditions on the sip-interface for both call legs
- Enabling the 100rel-interworking option on the sip-interface for both call legs
With dynamic preconditions configured, the system is able to establish:
- End-to-end preconditions support, wherein the SBC transparently passes preconditions values between the caller and callee. In this case, the end stations perform preconditions negotiation with each other.
- Leg-by-leg preconditions, wherein one side of the call requests preconditions and
the other side does not. In this case, the SBC
performs preconditions negotiation with the side that supports it, and performs
preconditions interworking for the call. This effectively establishes an asymmetric
preconditions call flow.
For asymmetric preconditions, the SBC performs preconditions interworking by stripping out preconditions information before forwarding the applicable message(s) to the unsupported side.
The SBC recognizes the attempt to establish preconditions by:
- The caller - based on the presence or absence of the preconditions tag in the initial INVITE.
- The callee - based on the presence or absence of the preconditions tag in the 183 Progress message.
The SBC always supports any preconditions requested by an end station. This means that preconditions negotiation within asymmetric preconditions call flows between the SBC and an end station consists of the SBC agreeing to all preconditions.
Note:
For cases involving an offer-less INVITE from the caller, meaning the INVITE includes the 100rel and preconditions option tags but no SDP, the system relays preconditions to the caller if the callee supports them and adds preconditions towards the caller if the callee does not support them.Whenever the calling party (UAC) supports preconditions, it includes a preconditions tag in the INVITE to the SBC. If not, there is no tag. Regardless of the calling party's preconditions status, the SBC forwards the INVITE to the called party (UAS) with a preconditions tag in all cases where you have configured dynamic preconditions:
- When the Called party (UAS) supports preconditions, and:
- The Calling party supports preconditions, then after the SBC forwards its INVITE:
- The UAS send 18x with preconditions to the SBC
- The SBC PROXIES the received messages
- The Calling party does not support preconditions, then after
the SBC forwards its INVITE:
- The UAS sends a 18x with preconditions to the SBC
- The SBC performs precondition negotiation towards the UAS
- The Calling party supports preconditions, then after the SBC forwards its INVITE:
- When the Called party (UAS) does not support preconditions, and:
- The Calling party supports preconditions, then after the SBC sends its INVITE:
- The UAS sends a 18x without preconditions to the SBC
- The SBC performs precondition negotiation towards the UAC
- The Calling party does not support preconditions, then after the
SBC adds preconditions attributes
and forwards its INVITE:
- The UAS sends a 18x without preconditions to the SBC
- The SBC PROXIES the received messages
- The Calling party supports preconditions, then after the SBC sends its INVITE:
Dynamic Preconditions Call Flows
Key call flows for understanding SBC operation within dynamic preconditions contexts include depicting the calling and called network either supporting or not supporting preconditions. For all flows, the SBC has the required configuration for dynamic preconditions set on both sides of the call.
Calling Network Does Not Support Preconditions - Called Network Does
In this flow, the UAC sends an INVITE towards the SBC that does not specify preconditions. Because the system has dynamic preconditions configured on both sides, it offers preconditions to the UAS. The UAS accepts and the system establishes asymmetric preconditions for the flow.

Called Network Does Not Support Preconditions - Calling Network Does
In this flow, the caller's network supports preconditions, so the caller presents its preconditions request within the initial INVITE. Because the UAC's side includes dynamic preconditions, the SBC sends an INVITE specifying the desired parameters. The UAS responds with a 183 that does not include preconditions, which signals to the SBC that there is no support in that network. Given the UAC has requested preconditions, the SBC complies and sets up the flow for asymmetric preconditions.

Note:
Notice that the SBC includes early media gated. This is a result of the behavior wherein the SBC inserts the inactive early media direction attribute, as described below.Both Calling and Called Network Supports Preconditions
Both networks in this next flow support preconditions. As described earlier, the SBC recognizes this by the presence of preconditions in the INVITE from the UAC and the 183 from the UAS. As described above, when both network sides of a call support preconditions, the SBC acts as proxy for preconditions, in the case below, by simply forwarding the 183 from the UAS to the UAC (proxy mode).

Neither Calling or Called Network Supports Preconditions
In this flow, the UAC sends an INVITE towards the SBC that does not specify preconditions. Because the system has dynamic preconditions configured on both sides, it offers preconditions to the UAS. The UAS network, however also does not support preconditions, so the system establishes the flow without preconditions on either side.

Early Media Gating using Locally Generated 183
When you enable the precondition-enhancement parameter within the sip-config, the SBC can manipulate the PEM header within both static asymmetric and dynamic preconditions call flows to change the direction attributes.
Within asymmetric preconditions flows, the SBC by default replies to the calling party's initial INVITE with a "183 Session Progress" response that includes SDP with preconditions and a PEM header set to sendrecv. This can be mistakenly interpreted by the calling party and intermediary nodes as an indication of early media. When you enable the precondition-enhancement parameter, the SBC sets the level of early-media authorization in the PEM header in this and other responses to a value less likely to be misinterpreted.
This behavior differs if the preconditions flows are static asymmetric or dynamic:
- When static, the SBC generates the applicable 183 message to the caller independently.
- When dynamic, the SBC refers to the callee's 183 response before it generates its own, applicable 183 to the caller.
In addition to requiring the precondition-enhancement configuration, this feature also refers to p-early-media-direction parameter on the sip-interface facing the calling party.
Applicable preconditions configurations include:
- Static Asymmetric Preconditions—when the calling party supports
preconditions, the SBC sets the PEM header in
the 183 response it generates towards the calling party to:
- “inactive”, if p-early-media-direction is not configured
- The configured value, if p-early-media-direction is configured
- Dynamic Preconditions—When the calling party supports preconditions but
the called party does not, the SBC sets the
PEM header in its 183 response to the calling party based on whether the response
from the called party includes a PEM header:
- If not, the SBC sets the PEM value in
its 183 response towards the calling party to:
- “inactive”, if p-early-media-direction is not configured
- The configured value, if p-early-media-direction is configured
- If so, the SBC sets the PEM value its 183 response towards the calling party as described in the tables below.
- If not, the SBC sets the PEM value in
its 183 response towards the calling party to:
The tables below present the logic the SBC uses to set the PEM header in locally generated 183 based on various configurations.
The table below maps PEM with preconditions settings within flows from a trusted caller to a trusted callee.
| Message Parameters configured on egress interface | Precondition Ingress Interface | Precondition Egress Interface | Response (18x) w/o PEM header | Response (18x) with PEM header with one or more direction parameters where each has one of the values: "sendrecv", "sendonly", “recvonly", or "inactive" |
|---|---|---|---|---|
|
p-early-media-header: "add/modify" p-early-media-direction: "sendonly" |
Enabled | Enabled | modify or add:
Populate PEM Header with configured PEM direction at egress interface. That is, P-Early-Media: sendonly, gated |
add:
Populate PEM header based on the value in the incoming PEM header. modify: Populate PEM Header with configured PEM direction at egress interface. That is, P-Early-Media: sendonly, gated |
|
p-early-media-header-"add/modify" No p-early-media-direction |
Enabled | Enabled | modify or add:
Populate PEM header with default “inactive” direction. That is, P-Early-Media: inactive, gated |
modify or add:
Populate PEM header based on the value in the incoming PEM header |
|
p-early-media-header-"add/modify" p-early-media-direction -"sendonly" |
Enabled | Disabled | modify or add:
Populate PEM Header with configured PEM direction at egress interface. That is, P-Early-Media: sendonly, gated |
modify or add:
Populate PEM Header with configured PEM direction at egress interface. That is, P-Early-Media: sendonly, gated |
|
p-early-media-header-"add/modify" No p-early-media-direction |
Enabled | Disabled | modify or add:
Populate PEM Header with default “inactive” direction. That is, P-Early-Media: inactive, gated |
modify or add:
Populate PEM Header with default “inactive” direction. That is, P-Early-Media: inactive, gated |
The table below maps PEM with preconditions settings within flows from a trusted caller to an untrusted callee.
| Message Parameters configured on egress interface | Precondition Ingress Interface | Precondition Egress Interface | Response (18x) w/o header | Response (18x) with PEM header with one or more direction parameters where each has one of the values: "sendrecv", "sendonly", "recvonly", or "inactive" |
|---|---|---|---|---|
|
p-early-media-header-"add/modify" p-early-media-direction -"sendonly" |
Enabled | Enabled | modify or add:
Populate PEM Header with configured PEM direction at egress interface. That is, P-Early-Media: sendonly, gated |
modify or add:
Populate PEM Header with configured PEM direction at egress interface. That is, P-Early-Media: sendonly, gated |
|
p-early-media-header-"add/modify" No p-early-media-direction |
Enabled | Enabled | modify or add:
Populate PEM Header with default “inactive” direction. That is, P-Early-Media: inactive, gated |
modify or add:
Populate PEM Header with default “inactive” direction. That is, P-Early-Media: inactive, gated |
|
p-early-media-header-"add/modify" p-early-media-direction -"sendonly" |
Enabled | Disabled | modify or add:
Populate PEM Header with configured PEM direction at egress interface. That is, P-Early-Media: sendonly, gated |
modify or add:
Populate PEM Header with configured PEM direction at egress interface. That is, P-Early-Media: sendonly, gated |
|
p-early-media-header-"add/modify" No p-early-media-direction |
Enabled | Disabled | modify or add:
Populate PEM Header with default “inactive” direction. That is, P-Early-Media: inactive, gated |
modify or add:
Populate PEM Header with default “inactive” direction. That is, P-Early-Media: inactive, gated |
Changing the Media Direction Attribute
When you enable the precondition-enhancement parameter within the sip-config, system behavior changes for certain preconditions call flows wherein the SBC changes the direction value of the SDP media attribute to prevent issues.
Direction value changes, based on scenario include:
- For static asymmetric preconditions flows with mode set to
send-without-delay or dynamic preconditions flows, the
SBC sets the SDP direction attribute to
sendrecv in the outgoing initial INVITE if the initial INVITE from the calling party
has the direction attribute set to inactive.
This ensures that the call does not remain inactive on the callee side.
- For dynamic preconditions flows where the calling party supports preconditions but the called party does not, the SBC sets the direction attribute to “inactive” when it generates a 183 response locally towards the calling party.
These behaviors allow you to avoid the use of HMR to change the direction attribute in the SDP at both the media and session level.
Strength Tag Support
By default, the SBC rejects calls that include optional preconditions tags, and it does not insert strength tags under any conditions. When you enable the precondition-enhancement parameter within the sip-config however, the SBC supports all of the strength tag values within all preconditions attributes. In addition, the SBC inserts strength tags under certain conditions.
The strength tag is a preconditions attribute value that specifies how strictly an end-station requires the establishment of preconditions for a call. The strength tag has three values:
- None—where no resource reservation is needed
- Optional—where the user agents should try to provide the requested resources
- Mandatory—where the call is terminated if the resources cannot be provided
This value is included in an end-station's status table to further define qos attributes. Ultimately, end-stations can use the strength tag's value in conjunction with the status-type and direction tag values to determine whether or not to proceed from preconditions negotiation to ringing.
When you enable the precondition-enhancement parameter, the SBC adds the following behaviors to its preconditions processing:
- If the SBC receives an optional strength tag while performing preconditions interworking, it treats the precondition as if it is mandatory.
- Whenever it generates a strength tag, the SBC generates and inserts mandatory strength
tags to process:
- Static or dynamic preconditions flows wherein the calling party supports preconditions and has provided optional strength tags in the initial INVITE, but the called party does not support preconditions. In this case, the SBC inserts mandatory strength tags into its locally generated 183 toward the calling party.
- Dynamic preconditions flows wherein the calling party does not support preconditions in the initial INVITE. In this case, the SBC inserts mandatory strength tags into the INVITE it forwards to the called party.
- When processing dynamic preconditions flows wherein the calling party supports
preconditions but has provided strength tags in the initial INVITE, the SBC:
- Relays the preconditions with strength tags unchanged in messages back to the calling party
- If the called party also supports preconditions, relays the preconditions with strength tags unchanged in messages to the called party
Enhanced Preconditions Configuration
- Dynamic Preconditions
- PEM Gating using Locally Generated 183
- Changing the Media Direction Attribute
- Supporting the Optional Strength Tag
To configure the SBC to perform the functions listed above:
Preconditions and Multiple Early Dialogs
You can configure the SBC with the enhancement described here to overcome limitations in call flows that use the Multiple Early Dialogs (MED) function in conjunction with multiple early dialog merging, preconditions, preconditions interworking and/or transcoding free operation (TrFO). To support the use of MED with preconditions, the SBC implements preconditions processing at the dialog level.
This functionality is based on the Early Media Support for Multiple Early Dialog Scenarios and Asymmetric Preconditions features, described in this Configuration Guide. Refer to that documentation for further, applicable background. This documentation includes multiple call flows that depict the key enhancements.
An example of these enhancements includes support for static or dynamic preconditions in conjunction with multiple early dialogs generated by call forking towards multiple devices on the call termination side.
You configure this support by enabling the precondition-med-enhancement parameter within the sip-config. When enabled, the SBC supports:
- Preconditions with MED merge
- Dynamic Asymmetric Preconditions with TrFO
This support addresses specific precondition with MED merge scenarios, including:
- Static Asymmetric Preconditions with MED merge, with and without delay
- Static Asymmetric Preconditions with MED and TrFO, with and without delay
- Dynamic Preconditions with MED merge
- Dynamic Preconditions with TrFO
In addition, the SBC also includes preconditions in the offer of the resulting INVITE when it receives a 3xx, 4xx, or 5xx error message on the side supporting preconditions for all the scenarios above.
The SBC provides confirmation for dialogs requesting confirmation in the following scenarios:
- Multiple devices on the terminating side resulting into multiple early dialogs from a forking proxy
- Sequential forking initiated by the SBC
Related Configuration
In addition to enabling preconditionMedEnhancement, this feature is designed to operate with the following parameters enabled:
- asymmetric-preconditions, on the access and core sip-interface
- The 100-rel interworking option, on the access and core sip-interface
- asymmetric-precondition-mode, on the core sip-interface
- precondition-enhancement in the sip-config
- multiple-dialogs-enhancement in the sip-config
- merge-early-dialogs on the access and core realm-config
- hide-egress-media-update on the access and core realm-config
In addition, you must configure transcoding for call flows using TrFO.
Note:
This MED precondition enhancement feature is not compatible with the Drop-Additional-Provisional SPL Option.Precondition and MED merge Functional Overview
This section presents the SBC supporting call flows with preconditions signaling within the context of merged multiple early dialogs. Multiple dialog merging requires early dialog support in addition to enabling the merge-early-dialogs parameter in the caller's realm.
If you do not enable precondition-med-enhancement with static or dynamic preconditions, the SBC uses the first dialog it receives to perform preconditions negotiation. It does not include any subsequent forked dialogs in preconditions IWF.
Consider a SIP dialog with early media that proceeds by establishing call scenarios in which the final 200 OK does not include any SDP. This messaging may include multiple 183 (Session Progress) messages with SDP that differ from each other and include different To tags, establishing multiple early dialogs. In these scenarios, the SBC uses the saved SDP from the dialog that matches the dialog indicated in the 200 OK's To tag to anchor the media.
- Forwarding calls and accepting multiple 18x messages with different To tags. Based on the To tags, the SBC recognizes a multiple early dialog scenario, which may or may not be established by multiple endstations that could be the first callee. These 18xs may also include different SDP.
- Saving information on all dialogs. This allows the SBC to proceed with the call under a variety of conditions, including when the final 200 OK does not include SDP.
- Generating PRACKs locally for all forked responses to 18x message that include 100rel.
- Updating MBCD when it receives SDP from each forked terminal.
- Generating UPDATEs locally towards all the dialogs requesting confirmation to complete the preconditions negotiation between all subsequent forked destination and itself.
When you enable precondition-med-enhancement, the SBC modifies its behavior for call flows with dynamic preconditions and MED merge mode to include:
- In the case of dynamic asymmetric preconditions where the calling party supports preconditions and the first terminating called party does not, the SBC uses the locally generated to-tag that was generated for the first 183 and starts preconditioning IWF towards the UAC in merge mode.
- In the case of dynamic preconditions, where both the calling and first terminating called parties support the precondition, the SBC transparently passes the first 183 to the calling side and conducts end-to-end precondition negotiation.
- Also, in this end-to-end precondition case, the SBC never maintains the precondition state machine. Instead, it passes all 18x and 2xx responses without changes towards the calling side on the single merge dialog before precondition completion. This may result in undesirable behavior in cases where a forked UAS, for example B2, sends 18x/2xx before precondition completion between the caller and B1, and when resource reservation is mandatory.
The next table presents a composite overview of these principles when you enable asymmetric preconditions on both the ingress and egress interfaces.
| First terminating 18x received | Calling party doesn’t support preconditions | Calling party supports preconditions |
|---|---|---|
| Without precondition support | Incoming INVITE received without preconditions tag, SBC sends INVITE with
preconditions tag towards UAS
UAS send 18x without preconditions SBC will simply PROXY received messages from B1. |
Incoming INVITE received with preconditions tag, SBC sends INVITE with
preconditions tag towards UAS
UAS side sends 1st 18x without preconditions SBC will perform precondition IWF negotiation towards UAC. |
| SBC will do precondition IWF complete it locally towards all subsequent forked destinations if precondition required in 18x. | SBC will do precondition IWF and complete it locally towards all subsequent forked destinations if precondition required in 18x. | |
| With precondition support | Incoming INVITE received without preconditions tag, SBC sends INVITE with
preconditions tag towards UAS
UAS send 18x with preconditions |
Incoming INVITE received with preconditions tag, SBC sends INVITE with
preconditions tag towards UAS
UAS sends 1st 18x with preconditions SBC will simply PROXY received messages from first terminating dialog. |
| SBC will perform precondition IWF negotiation towards UAS and send UPDATE to confirm precondition to each forked dialog. | SBC will do precondition IWF and complete it locally towards all subsequent forked destinations if precondition required in 18x. |
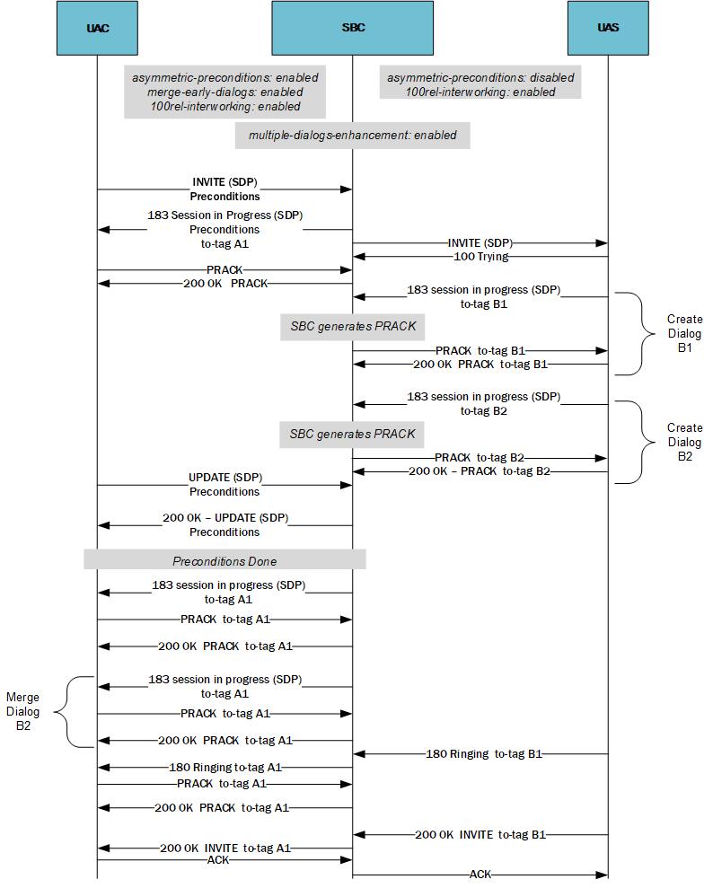
The call flow below shows the basic signaling required for the SBC to support static preconditions in conjunction with MED while initiating the call to the UAS. Note that the SBC supports preconditions below in no delay mode. The UAS responds with two early dialogs, which the SBC supports using PRACKs. Having completed preconditions negotiation with the UAC, the SBC merges the two dialogs, presenting them to the UAC, which provides PRACK acknowledgments. Finally, the B1 dialog from the UAS signals ringing and 200 OK to the SBC, which conveys the call setup to the UAC.

This next call flow shows the signaling required for the SBC to support dynamic preconditions in conjunction with MED. Again, the SBC imposes no delay during with the call setup while it performs preconditions negotiation. In this case, the UAS supports preconditions allowing the SBC to proxy end-to-end preconditions setup.
The SBC supports preconditions negotiation with the UAC while initiating the call to the UAS. The UAS responds with two early dialogs which the SBC supports using PRACKs. Dialog B1 supports preconditions, but B2 does not. The SBC ignores a 180 ringing from B2, instead proceeding with support for end-to-end preconditions with B1. Once the preconditions negotiation between the UAC and the UAS (B1) is complete, the SBC accepts a 180 ringing from dialog B1 and sets up the call.

Static and Dynamic Preconditions with TrFO
This section presents the SBC supporting call flows using the TrFO function within the context of multiple early dialogs scenarios that also support preconditions. This feature also requires that you set the trfo-feature parameter on the ingress realm to asymmetric-preconditions. Note that this excludes TrFO for ringback on that realm.
For static preconditions flows, when you enable preconditions on the caller side and disable it on the other side, the SBC triggers its preconditions IWF. Within these contexts the SBC stores provisional and final responses from all callees until the preconditions are met. Similarly, when you enable dynamic preconditions, the SBC triggers preconditions IWF towards the caller if the first 18x from a forked response does not include preconditions support.
These call flows can also include a negotiated codec in the final answer (200 OK) that is different from that of the calling side. If so, the SBC triggers transcoding upon call establishment, consuming the associated resources. To avoid this, the SBC can use its TrFO function to determine whether the callee's codec is available at the caller based on the stored responses. If so, the SBC can send a re-INVITE to the caller with the negotiated codec on the called side.
Scenarios wherein the SBC can identify a codec that allows it to avoid transcoding include:
- It has received the first 18x with SDP, but the final response from the same callee has a different SDP.
- It has received the first 18x with SDP, but the final response, from a different, forked callee has a different codec.
- It has received the first 18x with no SDP, but the negotiated codec by the callee is in the list of initial offer of ingress INVITE.
In these cases, the codecs negotiated by the SBC and the callee are available. Once the preconditions are met and the SBC has identified a codec available, it sends the re-INVITE to the caller with the callee's negotiated codec. The called side simply agrees and the call proceeds without transcoding.
The example call flows below contrast the system operating with MED and needing to consider TrFO support within dynamic preconditions and static preconditions scenarios. For all flows, you have enabled MED facing the UAC.

Note:
The SBC supports TrFO in both send with, and send without delay mode.The system determines that the UAC has specified Codec A and the UAS has specified Codec B after the preconditions and merge dialog functions are complete. This is because the B1 session is the first dialog to present a 200 OK to the INVITE. The SBC determines that the UAC can support Codec B, so it performs its TrFO function by issuing a re-INVITE to the UAC with Codec B.

This last TrFO flow depicts the system setting up static, asymmetric preconditions because the UAS realm has asymmetric preconditions disabled. In addition, the system determines that both stations agree to Codec A after the preconditions and merge dialog functions are complete, so there is no need for TrFO.
Note that, if the 200 OK came from dialog B2, the SBC would have triggered transcoding, and then TrFO.

Preconditions and MED with and without Delay
This section presents the SBC supporting call flows with preconditions in conjunction with MED, including when configured to merge mode. In addition, you can set preconditions to operate under the 'send with delay' or 'send with no delay' mode.
The call flow below shows the SBC supporting asymmetric preconditions signaling sending the egress INVITE without delay in conjunction with multiple early dialogs. The system has invited the UAS without waiting for preconditions confirmation with the UAC (without delay). The system instantiates each client dialog, based on the 183s. In the meantime, the system confirms preconditions with the UAC and merges the multiple dialogs to a single dialog for the UAC. Ultimately, the system supports the call using dialog B1 from the UAS.

Similar to the above, the next call flow shows the system supporting preconditions with delay. Notice that the preconditions negotiation happens on the UAC side. In this case, the system needs to confirm preconditions for the dialog prior to proceeding with the call. The system merges the dialogs and ultimately supports the call using dialog B1 from the UAS.

Related Preconditions and MED Call Flows
This section presents call flows related to precondition support in conjunction with multiple early dialogs within sequential forking/recursion scenarios.
When you enable this feature, the SBC also provides precondition support, with or without simultaneous MED support, in redirected, recursive, or sequential forking calls. To achieve this functionality, the SBC offers preconditions, in the context of both the supported header and SDP attributes in the egress INVITE used for the next destination. This assume proper sip-interface configuration. To accommodate this scenario, the SBC sends UPDATEs that provide confirmation for all serial forked users, and dialogs requesting confirmation within multiple early dialogs.
Message specific recursion and sequential forking considerations also include:
- If an endstation responds with a 6xx global failure, the SBC forwards it towards the UAC without changes. There is no serial or sequential forking applicable to 6xx error cases.
- If an endstation responds with a 491 request pending message in response to an initial INVITE, the SBC proxies the 491 error and does not retry that endstation after a timeout. If a new INVITE arrives, the SBC generates its own new INVITE towards its destinations, including that endstation, and continues to support recursion/sequential forking.
Static Preconditions Flows with 302 and 4xx Responses
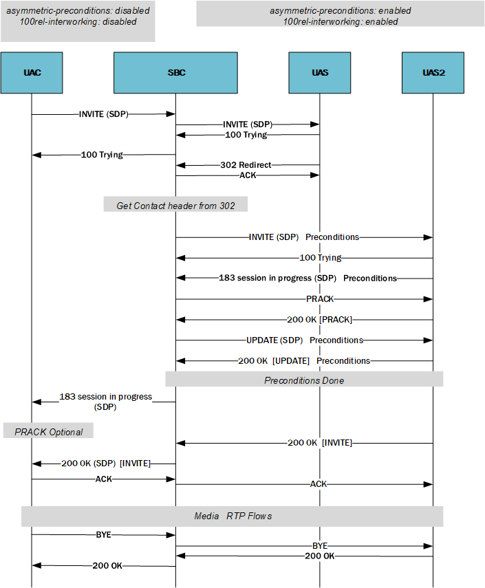
The call flow below presents the SBC fielding a redirect within a multiple early dialog scenario. The flow also includes static preconditions negotiation with the endstation to which the first UAS redirected the call. The call includes the preconditions UPDATE prior to successful call setup.

This next call flow shows the SBC supporting 4xx or 5xx responses, which generate multiple early dialogs with two alternative endstations, which the SBC merges to A1. In this case, an error message generates the contact to the second UAS. Preconditions are supported on the egress realm, and the SBC issues an INVITE with preconditions based on the 183 from the first UAS. UAS2 generates an UPDATE to confirm preconditions.
Ultimately, the first UAS sends a 200 OK to the initial INVITE without preconditions, so the SBC proceeds with the call to the first UAS.
You must have enabled the preconditions-med-enhancement for the SBC to support preconditions with UAS2 despite the error. In addition, this parameter is also supporting MED merge in this call flow.

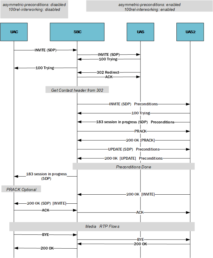
Dynamic Preconditions Flows with 302 and 4xx Responses
This next call flow shows the SBC supporting a 302 redirect within a dynamic preconditions scenario. (This generates multiple early dialogs with two alternative endstations.) The SBC offers preconditions to both the first and second UAS. The UPDATE exchange verifies the preconditions between the UAC and UAS2. Having completed preconditions negotiation, UAS2 answers the call, supported by the SBC.
You must have enabled the preconditions-med-enhancement for the SBC to support preconditions across the redirect.


In this next flow, similar to the static preconditions example above, the SBC receives an error message from the first UAS, which triggers the recursion to UAS2. The SBC presents the requisite UPDATE to the new station as a step to confirm the preconditions, which UAS2 acknowledges. Ultimately, UAS2 sends a 200 OK to the INVITE and the call proceeds.
You must have enabled the preconditions-med-enhancement feature for the SBC to support preconditions with UAS2 despite the error. In addition, this feature supports MED merge in this call flow.
