1 About Trouble to Resolve Reference Solution
This chapter provides an overview of the Trouble to Resolve Reference Solution.
For information about implementing the reference solution, see the Trouble to Resolve Reference Solution Getting Started Guide.
Reference Solution Architecture
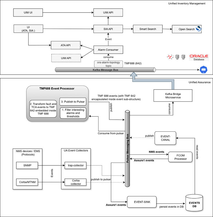
The Trouble to Resolve Reference Solution comprises the Unified Inventory Management (UIM) and Unified Assurance applications. The following diagram illustrates the reference solution architecture. Both Unified Assurance and UIM are deployed within a Kubernetes cluster.
Within this setup, UIM’s Messaging Bus uses a specific Kafka topic where Unified Assurance publishes TMF42 notification events wrapped inside TMF688 notification events. Each TMF688 alarm notification event carries alarm resource details for a particular network element.
UIM components process and store the alarm information for subsequent reference solution activities. Users (for example, network administrators) can then visualize alarms within the service topology, perform impact analysis to identify affected entities, and qualify or disqualify the alarms accordingly.
Reference Solution Deployment Diagram
The following diagram illustrates the deployment of the reference solution:
Reference Solution Functional Architecture
The following diagram illustrates the functional architecture of the Trouble to Resolve Reference Solution:
Figure 1-2 Trouble to Resolve Reference Solution Functional Architecture
For more information on the UIM and United Assurance application architectures, see UIM Unified Inventory and Topology Deployment Guide and “What is Unified Assurance?” in Unified Assurance Concepts.

