
Field | Description |
Source System | Set to CCB |
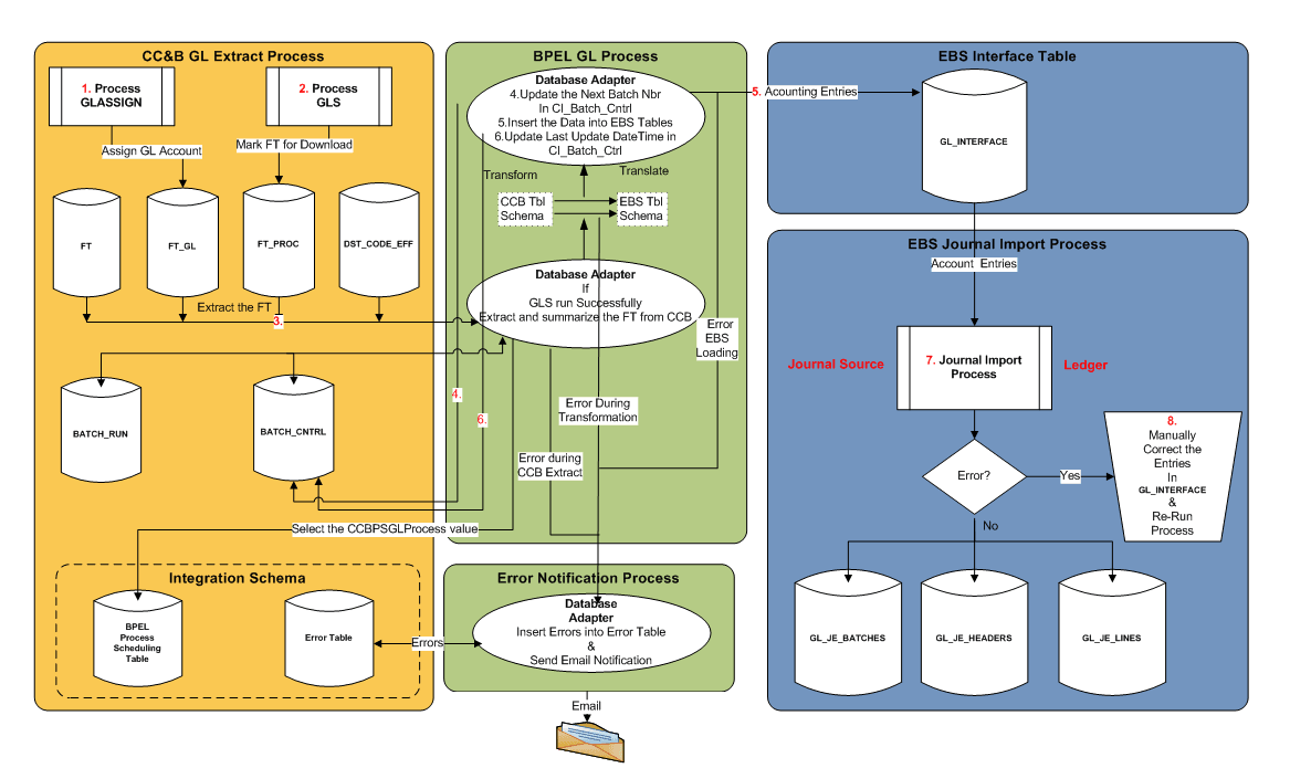
BATCH_NBR | The batch number for the group of FTs extracted. The batch number is assigned to the financial transaction when GLS is run |
DIST_ID | The distribution code used in Oracle Utilities Customer Care and Billing to derive the GL account information. A sample data example is R – ELERES for electric residential revenue financial transactions |
GL_ACCT | The actual GL account with ‘.’ separating the substructure numbers like department. For example 101.73653.8873..87 |
CIS_DIVISION | The CIS Division |
GL_DIVISION | The GL Division |
CURRENCY_CD | The currency type, such as USD |
STATISTICS_CD | The identifier of the type of statistical amount being sent to GL such as KWH for electricity or CCF for gas |
ACCOUNTING_DT | The effective accounting date for the GL transactions |
AMOUNT | The dollar amount of the GL debit or credit |
STATISTIC_AMOUNT | The quantity associated with the Statics Code |
FT_TYPE_FLG | The Financial Type Flag. For example,Payment, Billing or Adjustment. Note: FT_TYPE_FLG is only retrieved from CCB if Patch 25758196 is applied. |

Composite Name | Description |
CCBToEBSGLRequestScheduler | Used to poll the INTEGRATION_PROCESS_ACTIVATION table at set intervals for GL interface |
CCBToEBSGLBPELProcess | Main process of the GL Integration. Get the GL data from Oracle Utilities Customer Care and Billing and inserts into Oracle E-Business Suite |
GetCCBGLData | To verify that GL data is available for transfer. |
UpdateCCBGLControlTable | To update the Oracle Utilities Customer Care and Billing batch control table when applicable |
Integration Process/ Composite name | CCBToEBSAPRequestScheduler |
Description | Polls the INTEGRATION_PROCESS_ACTIVATION table in the Integration Schema at predefined intervals and invokes the CCBToEBSAPBPELProcess. |
Calls to | CCBToEBSAPBPELProcess ErrorhandlingProcess (if an error occurs) |
Calls from | None |
Inputs | None |
Outputs | None |
Interaction pattern | Asynchronous |
Exceptions/Errors | Possible Exceptions - None |
Integration Process/ Composite name | CCBToEBSAPBPELProcess |
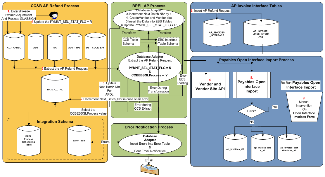
Description | Main process of the AP Integration. Gets the AP Data from Oracle Utilities Customer Care and Billing, transforms it, and inserts it into Oracle E-Business Suite Financials for General Ledger and Accounts Payable AP Invoice Interface tables (AP_INVOICES_INTERFACE, AP_INVOICE_LINES_INTERFACE). Additionally, updates status in two of the Oracle Utilities Customer Care and Billing tables. Invokes services for error handling and email notification. |
Calls to | • GetCCBAPData • UpdateCCBAPControlTable • ErrorhandlingProcess (if an error occurs) • MailNotification |
Calls from | CCBToEBSAPRequestScheduler |
Inputs | None |
Outputs | None |
Interaction pattern | Asynchronous |
Exceptions/Errors | Possible Exceptions – None |
Integration Process/ Composite name | GetCCBGLData |
Description | Verify that GL data is available in Oracle Utilities Customer Care and Billing for transfer. If data is available, it returns a dataset to the calling program. |
Calls to | |
Calls from | CCBToEBSGLBPELProcess |
Inputs | Input String object contains the Integration Point name invoking this BPEL process. Example: EBS |
Outputs | SelectCCBGLRecordsOutput xml object |
Interaction pattern | Synchronous |
Exceptions/Errors | Possible Exceptions – BPEL Remote Fault, BPEL Binding Fault |
Integration Process/ Composite name | UpdateCCBGLControlTable |
Description | Update the next batch number in the GL Batch Control table available in Oracle Utilities Customer Care and Billing database |
Calls to | |
Calls from | CCBToEBSGLBPELProcess |
Inputs | None |
Outputs | None |
Interaction pattern | Synchronous |
Exceptions/Errors | Possible Exceptions – BPEL Remote Fault, BPEL Binding Fault |
Table Name | Description | Application Name |
|---|---|---|
CI_FT | Financial Transaction | OUCCB |
CI_FT_GL | Financial Transaction General Ledger | OUCCB |
CI_DST_CODE_EFF | Distribution Code GL Account | OUCCB |
CI_FT_PROC | FT Process | OUCCB |
CI_BATCH_CTRL | Batch Control | OUCCB |
CI_BATCH_RUN | Batch Run | OUCCB |
CI_BATCH_JOB | Batch Job | OUCCB |
GL_INTERFACE | Is used to stage the incoming accounting entries from Oracle Utilities Customer Care and Billing | EBS |


Composite Name | Description |
CCBToEBSAPRequestScheduler | Used to poll the INTEGRATION_PROCESS_ACTIVATION table at set intervals for AP interface. |
CCBToEBSAPBPELProcess | Main process of the AP Integration. Gets the AP Data from Oracle Utilities Customer Care and Billing and inserts into Oracle E-Business Suite. |
GetCCBAPData | Checks if AP Data is available in Oracle Utilities Customer Care and Billing for transfer. |
CCBToEBSAPProcedureCall | Process to create/update Supplier and site in Oracle E-Business Suite. |
UpdateCCBAPControlTable | To update the next batch number in the AP Batch Control table. |
UpdateCCBAPAdjReqTable | To update payment flag to R in the Oracle Utilities Customer Care and Billing CI_ADJ_APREQ table. |
Integration Process/ Composite name | CCBToEBSAPRequestScheduler |
Description | Polls the INTEGRATION_PROCESS_ACTIVATION table in the Integration Schema at predefined intervals and invokes the CCBToEBSAPBPELProcess. |
Calls to | CCBToEBSAPBPELProcess |
Calls from | None |
Inputs | None |
Outputs | None |
Interaction pattern | Asynchronous |
Exceptions/Errors | Possible Exceptions - None |
Integration Process/ Composite name | CCBToEBSAPBPELProcess |
Description | Main process of the AP Integration. Gets the AP Data from Oracle Utilities Customer Care and Billing, transforms it, and inserts it into Oracle E-Business Suite Financials for General Ledger and Accounts Payable AP Invoice Interface tables (AP_INVOICES_INTERFACE, AP_INVOICE_LINES_INTERFACE). Additionally, updates status in two of the Oracle Utilities Customer Care and Billing tables. Invokes services for error handling and email notification. |
Calls to | • GetCCBAPData • UpdateCCBAPControlTable • UpdateCCBAPAdjReqTable • ErrorhandlingProcess (if an error occurs) • MailNotification |
Calls from | CCBToEBSAPRequestScheduler |
Inputs | None |
Outputs | None |
Interaction pattern | Asynchronous |
Exceptions/Errors | Possible Exceptions – BPEL Remote Fault, BPEL Binding Fault. |
Integration Process/ Composite name | GetCCBAPData |
Description | Checks if AP Data is available in Oracle Utilities Customer Care and Billing for transfer. If data is available, it returns a dataset to the calling process. |
Calls to | |
Calls from | CCBToEBSAPBPELProcess |
Inputs | Input String object containing the Integration Point name invoking this BPEL process. For example: EBS |
Outputs | SelectCCBRecordsWithTemplate xml object |
Interaction pattern | Synchronous |
Exceptions/Errors | Possible Exceptions - BPEL Remote Fault, BPEL Binding Fault |
Integration Process/ Composite name | CCBToEBSAPProcedureCall |
Description | Process to create/update Supplier and site in Oracle E-Business Suite. Invokes Integration package CCB_EBS_SUPPLIERS_IMPORT_PKG. Invokes services for error handling and email notification |
Calls to | |
Calls from | CCBToEBSAPBPELProcess |
Inputs | CCBToEBSAPProcedureCallProcessRequest xml object |
Outputs | None |
Interaction pattern | Asynchronous |
Exceptions/Errors | Possible Exceptions – BPEL Remote Fault, BPEL Binding Fault. |
Integration Process/ Composite name | UpdateCCBAPControlTable |
Description | Updates the next batch number in the AP Batch Control table available in the Oracle Utilities Customer Care and Billing Database. |
Calls to | |
Calls from | CCBToEBSAPBPELProcess |
Inputs | None |
Outputs | None |
Interaction pattern | Synchronous |
Exceptions/Errors | Possible Exceptions – None |
Integration Process/ Composite name | UpdateCCBAPAdjReqTable |
Description | Updates PYMNT_SEL_STAT_FLG to R in the Oracle Utilities Customer Care and Billing AP Adjustment Request table CI_ADJ_APREQ for the provided AP Request ID. |
Calls to | |
Calls from | CCBToEBSAPBPELProcess |
Inputs | CiAdjApreqCollection xml object |
Outputs | None |
Interaction pattern | Synchronous |
Exceptions/Errors | Possible Exceptions – None |
Table Name | Description | Application Name |
CI_ADJ_APREQ | A/P Check Request | OUCCB |
CI_ADJ | Adjustment | OUCCB |
CI_SA | Service Agreement | OUCCB |
CI_ACCT | Account | OUCCB |
CI_ACCT_PER | Account Person Relationship | OUCCB |
CI_PER | Person | OUCCB |
CI_PER_NAME | Person Name | OUCCB |
AP_INVOICES_ INTERFACE | Used to stage the incoming AP Requests from Oracle Utilities Customer Care and Billing | EBS |
AP_INVOICE_LINES_ INTERFACE | Used to stage the incoming AP Requests from Oracle Utilities Customer Care and Billing | EBS |
AP_INTERFACE_ REJECTIONS | Error messages are stored in this table | EBS |
Oracle E-Business Suite Financials for General Ledger and Accounts Payable Action | Oracle Utilities Customer Care and Billing AP Request Resulting Action | Oracle Utilities Customer Care and Billing Adjustment Resulting Action |
|---|---|---|
Payment is completed | Payment information updated and status changes to "P" for Paid | No change |
Payment stopped and placed on hold | Payment status changes to "C" for Closed | No change |
Payment is re-issued | Payment information updated and status changes to "P" for Paid | No change |
Payment is cancelled and the liability is closed | Payment status changes to "X" for Cancelled | Adjustment is cancelled |



Composite Name | Description |
EBSToCCBAPDataRequestScheduler | Polls the INTEGRATION_PROCESS_ACTIVATION table at predefined intervals for AP Data interface |
EBSToCCBAPDataBPELProcess | Main process of the AP Data Integration which collects the payment information from Oracle E-Business Suite and sends it to Oracle Utilities Customer Care and Billing |
CCBCancellationWebService | To cancel an adjustment in Oracle Utilities Customer Care and Billing |
Integration Process/ Composite name | EBSToCCBAPDataRequestScheduler |
Description | Polls the INTEGRATION_PROCESS_ACTIVATION table in the Integration Schema at predefined intervals and invokes the EBSToCCBAPDataBPELProcess |
Calls to | • EBSToCCBAPDataBPELProcess • ErrorhandlingProcess (if an error occurs) |
Calls from | None |
Inputs | None |
Outputs | None |
Interaction pattern | Asynchronous |
Exceptions/Errors | Possible Exceptions – None |
Integration Process/ Composite name | EBSToCCBAPDataBPELProcess |
Description | Main process of the AP Data Integration. Collects all the Oracle E-Business Suite Financials for General Ledger and Accounts Payable payment information from Oracle E- Business Suite Financials for General Ledger and Accounts Payable application tables (AP_INVOICES_ALL, AP_CHECKS_ALL, and AP_INVOICE_PAYMENTS_ALL), transforms the data, and updates the information in the Oracle Utilities Customer Care and Billing table application table CI_ADJ_APREQ. |
Calls to | • CCBCancellationWebService • ErrorhandlingProcess (if an error occurs) • MailNotification |
Calls from | EBSToCCBAPDataRequestScheduler |
Inputs | None |
Outputs | None |
Interaction pattern | Asynchronous |
Exceptions/Errors | Possible Exceptions - BPEL Binding fault, BPEL Remote Fault |
Integration Process/ Composite name | CCBCancellationWebService |
Description | This process is a BPEL wrapper to call the Adjustment Maintenance web service in Oracle Utilities Customer Care and Billing to cancel the Adjustment ID corresponding to the AP Request ID for the given payment |
Calls to | ErrorhandlingProcess (if an error occurs). |
Calls from | EBSToCCBAPDataBPELProcess |
Inputs | String object - AdjustmentID |
Outputs | String result – containing APRequest ID for success or error messages |
Interaction pattern | Synchronous |
Exceptions/Errors | Possible Exceptions - BPEL Binding Fault, BPEL Remote Fault. |
Table Name | Description | Application Name |
AP_INVOICES_ALL | The Payment Information is extracted from this table | EBS |
AP_CHECKS_ALL | The Payment Information is extracted from this table | EBS |
AP_INVOICE_ PAYMENTS_ALL | The Payment Information is extracted from this table | EBS |
CI_ADJ_APREQ | This table is updated with the Payment Information received from Oracle E-Business Suite. | OUCCB |
Process Name | Error Handling Process |
|---|---|
Description | Invoked only when errors occur. Inserts data into error table INTEGRATION_ERROR_STORE in the Integration Schema. |
Calls To | None |
Calls From | • CCBToEBSGLBPELProcess • UpdateCCBAPControlTable • CCBToEBSAPBPELProcess • CCBCancellationWebService • EBSToCCBAPDataBPELProcess |
Inputs | ErrorHandlingProcessRequest xml object |
Outputs | String result |
Synch/Asynch | Synchronous |
Exceptions/Errors | Possible Exceptions - None |
Process Name | MailNotification |
Description | Invoked at the end of each batch run. If there was any error generated, it assimilates all these messages into an e-mail and sends the email to configured email address. |
Calls To | None |
Calls From | • CCBToEBSGLBPELProcess • CCBToEBSAPBPELProcess • EBSToCCBAPDataBPELProcess |
Inputs | MailNotificationInputParameters xml object |
Outputs | None |
Synch/Asynch | Asynchronous |
Exceptions/Errors | Possible Exceptions - None |