Integration Points for Work Order Processing
The following diagrams outline the key components used in processes where orders are created, updated, or completed in one of the three applications.
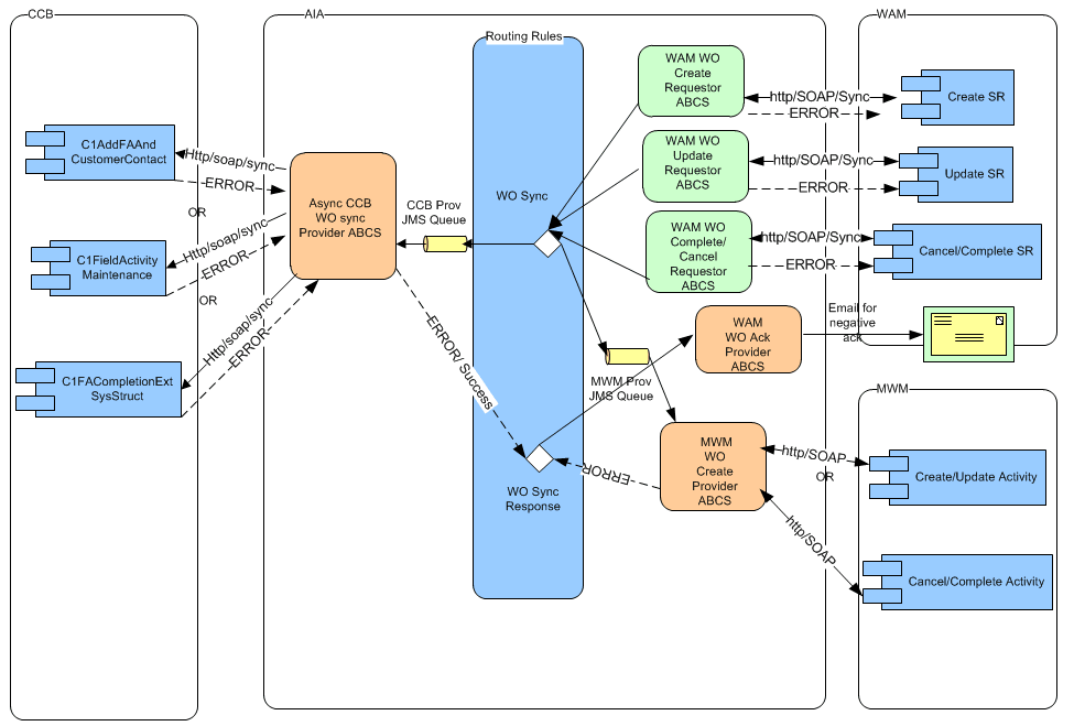
Orders Originating in CC&B
This diagram shows the technical process of creating, updating, or canceling an order originated in Oracle Utilities Customer Care and Billing and routed to Oracle Utilities Work and Asset Management v1.9.1.x or v2.1.x and Oracle Utilities Mobile Workforce Management:
Processing Details
Oracle Utilities Customer Care and Billing WO Requester: As a field activity is created, updated, or canceled in Oracle Utilities Customer Care and Billing, Oracle Utilities Customer Care and Billing sends a message to the Oracle Utilities Customer Care and Billing WO Requester ABCS with the details of the field activity.
Action Code: The action code in these messages identifies whether the message is for create, update, or cancel.
Mapping: The message is mapped to ProcessWorkOrderEBM.
Work Order Request EBS: The request is invoked by the Oracle Utilities Customer Care and Billing Work Order Requester ABCS after the message is mapped. The message is routed based on the routing rules to: Oracle Utilities Work and Asset Management v1.9.1.x JMS Producer and/or Oracle Utilities Mobile Workforce Management JMS Producer.
New Orders: The JMS Producer routing rules are based on how the order type is associated to the specific order. This configuration is determined on the DVM map FS_Order_TypeCode.
Updates: The messages are routed based on the applications that the order was linked to when the create message was sent for the order.
JMS Producers: The JMS producers are responsible for posting the message to the Consumer JMS Queue for the corresponding target application.
JMS Consumer: Listens to the Oracle Utilities Work and Asset Management v1.9.1.x or Oracle Utilities Mobile Workforce Management producer JMS Queue and invokes the Work Order Provider ABCS for each message received in either the Oracle Utilities Work and Asset Management v1.9.1.x or Oracle Utilities Mobile Workforce Management queue.
Work Order Provider ABCS: For both Oracle Utilities Mobile Workforce Management and Oracle Utilities Work and Asset Management v1.9.1.x or Oracle Utilities Work and Asset Management v2.1.x, the provider ABCS queries the Process/Operation attribute in ProcessWorkOrderEBM to determine the type of message (create, update, cancel, or complete). Depending on the operation, the ABCS invokes the appropriate web service in Oracle Utilities Mobile Workforce Management or Oracle Utilities Work and Asset Management v1.9.1.x/v2.1.x after mapping ProcessWorkOrderEBM to the corresponding inbound message schema.
Oracle Utilities Work and Asset Management v1.9.1.x or v2.1.x Work Order Provider ABCS: This ABCS receives the synchronous response from Oracle Utilities Work and Asset Management v1.9.1.x or v2.1.x, maps it to the Sync Work ProcessWorkOrderResponseEBM (including any error information received from Oracle Utilities Mobile Workforce Management) and invokes the Work Order Response EBS. This response/acknowledgment is routed back to Oracle Utilities Customer Care and Billing using the Oracle Utilities Customer Care and Billing Work Order Acknowledgment Provider ABCS.
Oracle Utilities Mobile Workforce Management Work Order Provider ABCS: If the Operation in the EBM is for completion, this is treated as an order cancellation for Oracle Utilities Mobile Workforce Management and the field order or activity cancellation web service in Oracle Utilities Mobile Workforce Management is invoked.
Acknowledgments: In Oracle Utilities Mobile Workforce Management, the acknowledgment/response is sent synchronously. The Oracle Utilities Mobile Workforce Management Work Order Acknowledgment Requester ABCS maps the message received to the ProcessWorkOrderResponseEBM (including any error information received from Oracle Utilities Mobile Workforce Management) and invokes the Work Order Response EBS. This response/acknowledgment is routed back to Oracle Utilities Customer Care and Billing using the Oracle Utilities Customer Care and Billing Work Order Acknowledgment Provider ABCS.
Orders Originating in WAM v1.9.1.x
This diagram shows a service request originated in Oracle Utilities Work and Asset Management v1.9.1.x and routed to Oracle Utilities Customer Care and Billing and Oracle Utilities Mobile Workforce Management.
Processing Details
Oracle Utilities Work and Asset Management v1.9.1.x WO Requester: As an order is created in Oracle Utilities Work and Asset Management v1.9.1.x and activated, or an active order is updated, canceled, or completed in Oracle Utilities Work and Asset Management v1.9.1.x, Oracle Utilities Work and Asset Management v1.9.1.x sends a message to the Oracle Utilities Work and Asset Management v1.9.1.x Work Order Requester ABCS:
• Create messages invokes Oracle Utilities Work and Asset Management v1.9.1.x Work Order Create Requester ABCS
• Update messages invokes Oracle Utilities Work and Asset Management v1.9.1.x Work Order Update Requester ABCS
• Cancel and Completion messages invoke Oracle Utilities Work and Asset Management v1.9.1.x Work Order Complete(/cancel) Requester ABCS
Mapping: The requester ABCS maps the message sent by Oracle Utilities Work and Asset Management v1.9.1.x to ProcessWorkOrderEBM and invokes Work Order Request EBS. Create messages must undergo message enrichment first.
Work Order Request EBS: The message is routed based on the routing rules to Oracle Utilities Customer Care and Billing JMS Producer and/or Oracle Utilities Mobile Workforce Management JMS Producer
New Orders: The routing rules are based on how the order type and Problem Code are associated to on the specific order. This configuration is determined by the DVM map FS_Order_TypeCode.
Updates: The messages are routed based on the applications that the order was linked to when the create message was sent for the order.
JMS Producers: The JMS producers are responsible for posting the message to the Consumer JMS Queue for the corresponding target application.
JMS Consumer: Listens to the Oracle Utilities Customer Care and Billing or Oracle Utilities Mobile Workforce Management Producer JMS Queue and invokes the Work Order Provider ABCS for each message received in either the Oracle Utilities Customer Care and Billing or Oracle Utilities Mobile Workforce Management queue.
Work Order Provider ABCS: For both Oracle Utilities Mobile Workforce Management and Oracle Utilities Customer Care and Billing, the provider ABCS queries the Process/Operation attribute in ProcessWorkOrderEBM to determine the type of message (create, update, cancel, or complete). Depending on the operation, the ABCS invokes the appropriate web service in Oracle Utilities Mobile Workforce Management or Oracle Utilities Customer Care and Billing after mapping ProcessWorkOrderEBM to the corresponding inbound message schema.
CC&B Work Order Provider ABCS: If Oracle Utilities Customer Care and Billing fails to create/update the corresponding field activity and returns an error back to the ABCS, this ABCS maps the error response to Sync Work ProcessWorkOrderResponseEBM (including any error information received from Oracle Utilities Customer Care and Billing) and invokes the Work Order Response EBS. This response/acknowledgment is routed to Oracle Utilities Work and Asset Management v1.9.1.x Work Order Acknowledgment Provider ABCS.
Order Completion: If the Operation in EBM is for completion, the Oracle Utilities Mobile Workforce Management field order or activity cancellation web service is invoked and the transaction is treated like an order cancellation.
Acknowledgments: In Oracle Utilities Mobile Workforce Management, the acknowledgment/response is sent synchronously. The Oracle Utilities Mobile Workforce Management Work Order Acknowledgment Requester ABCS maps the message received to the ProcessWorkOrderResponseEBM (including any error information received from Oracle Utilities Mobile Workforce Management) and invokes the Work Order Response EBS. This response/acknowledgment is routed back to the Oracle Utilities Work and Asset Management v1.9.1.x Work Order Acknowledgment Provider ABCS if the information received from Oracle Utilities Mobile Workforce Management indicates that Oracle Utilities Mobile Workforce Management had failed to process the message.
If the Oracle Utilities Work and Asset Management v1.9.1.x Work Order Acknowledgment Provider ABCS receives the message from Oracle Utilities Customer Care and Billing or Oracle Utilities Mobile Workforce Management, it sends an e-mail notification to the designated administrator and creates a work list entry.
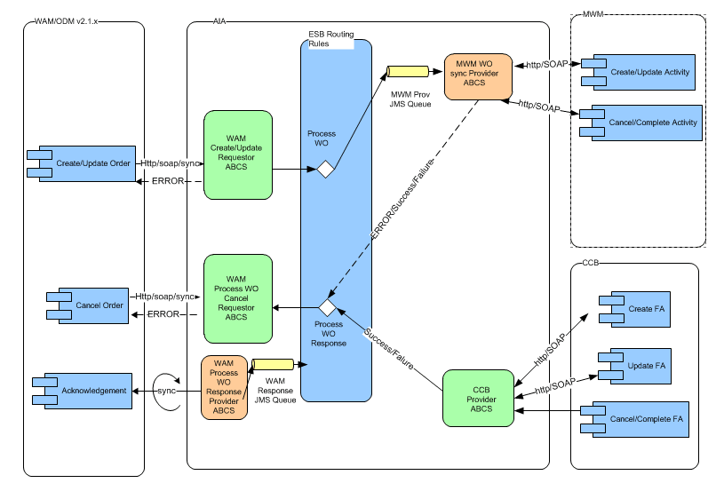
Orders Originating in WAM/ODM v2.1.x
The following diagram shows how an order message for create, update, cancellation or completion originating in Oracle Utilities Work and Asset Management v2.1.x is integrated to Oracle Utilities Mobile Workforce Management and/or Oracle Utilities Customer Care and Billing.
Processing Details
Oracle Utilities Work and Asset Management v2.1.x WO Requester: As an order is created in Oracle Utilities Work and Asset Management v2.1.x and activated, or an active order is updated, canceled, or completed in Oracle Utilities Work and Asset Management v2.1.x, Oracle Utilities Work and Asset Management sends a message to the Oracle Utilities Work and Asset Management v2.1.x Work Order Requester ABCS:
• Create messages invokes Oracle Utilities Work and Asset Management v2.1.x Work Order CreateUpdate Requester ABCS.
• Update messages invokes Oracle Utilities Work and Asset Management v2.1.x Work Order CreateUpdate Requester ABCS. Updating the message in Oracle Utilities Work and Asset Management does not trigger a send automatically. Representative has to manually click on the Resend button.
• Cancel and Completion messages invoke Oracle Utilities Work and Asset Management v2.1.x Work Order CancelComplete Requester ABCS. Cancel/Complete messages are sent out of WAM/ODM v2.1.x when the Discard button is clicked or activity is completed within Oracle Utilities Work and Asset Management by executing the completion events.
Mapping: The requester ABCS maps the message sent by Oracle Utilities Work and Asset Management to ProcessWorkOrderEBM and invokes Work Order Request EBS.
Work Order Request EBS: The message is routed based on the routing rules to Oracle Utilities Mobile Workforce Management JMS Producer
New Orders: The routing rules are based on the activity type of the activity. This configuration is determined by the DVM map FS_Order_TypeCode.
Updates: The messages are routed based on the applications that the on the activity type of the activity. This configuration is determined by the DVM map FS_Order_TypeCode. Note: Updates have to be manually sent out of WAM/ODM v2.1.x using the Resend button.
JMS Producers: The JMS producers are responsible for posting the message to the ConsumerJMS Queue for the corresponding target application.
JMS Consumer: Listens to the Oracle Utilities Mobile Workforce Management Producer JMS Queue and invokes the Work Order Provider ABCS for each message received in Oracle Utilities Mobile Workforce Management queue.
Work Order Provider ABCS: For Oracle Utilities Mobile Workforce Management, the provider ABCS queries the Process/Operation attribute in ProcessWorkOrderEBM to determine the type of message (create, update, cancel, or complete). Depending on the operation, the ABCS invokes the appropriate web service in Oracle Utilities Mobile Workforce Management after mapping ProcessWorkOrderEBM to the corresponding inbound message schema. Similarly for Oracle Utilities Customer Care and Billing, the provider ABCS queries the Process/Operation in the ProcessWorkOrderEBM to determine the type of message and the appropriate web service in the Oracle Utilities Customer Care and Billing is invoked after mapping.
If Oracle Utilities Mobile Workforce Management fails to create/update the corresponding field activity and returns an error back to the ABCS, this ABCS maps the error response to ProcessWorkOrderResponseEBM (including any error information received from Oracle Utilities Mobile Workforce Management) and invokes the Work Order Response EBS. This response/acknowledgment is routed to Oracle Utilities Work and Asset Management v2.1.x Work Order Acknowledgment Provider ABCS which invokes the Oracle Utilities Work and Asset Management service to receive acknowledgment.
Order Cancel/Completion within Oracle Utilities Work and Asset Management: If the Operation in EBM is Cancel, the Oracle Utilities Mobile Workforce Management activity cancellation web service is invoked and the transaction is treated like an order cancellation.
Acknowledgments: After Oracle Utilities Mobile Workforce Management has processed the inbound message, the acknowledgment/response is sent synchronously. The Oracle Utilities Mobile Workforce Management Work Order Acknowledgment Requester ABCS maps the message received to the ProcessWorkOrderResponseEBM (including any error information received from Oracle Utilities Mobile Workforce Management) and invokes the Work Order Response EBS. This response/acknowledgment is routed back to the Oracle Utilities Work and Asset Management v2.1.x Work Order Acknowledgment Provider ABCS if the information received from Oracle Utilities Mobile Workforce Management indicates that Oracle Utilities Mobile Workforce Management had failed to process the message.
If the Oracle Utilities Work and Asset Management v2.1.x Work Order Acknowledgment Provider ABCS receives the message from Oracle Utilities Mobile Workforce Management, it invokes a Oracle Utilities Work and Asset Management v2.1.x web service to receive acknowledgments (both positive and negative acknowledgments) and sends an e-mail notification to the designated administrator and creates a work list entry (in case of negative acknowledgment only).
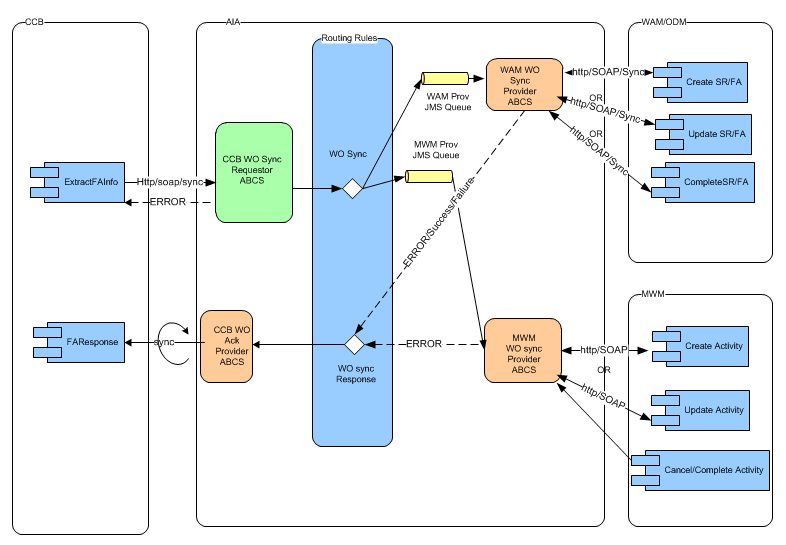
Orders Originating in MWM
The following diagram shows how a new Pickup Order originated and completed in Oracle Utilities Mobile Workforce Management , or a status update, cancellation or completion message for an existing order in Oracle Utilities Mobile Workforce Management is integrated to Oracle Utilities Work and Asset Management v1.9.1.x/v2.1.x and Oracle Utilities Customer Care and Billing.
The next diagram shows how a new Pickup Order originated and completed in Oracle Utilities Mobile Workforce Management , or a status update, cancellation or completion message for an existing order in Oracle Utilities Mobile Workforce Management is integrated to Oracle Utilities Work and Asset Management v2.1.x.
Processing Details
Oracle Utilities Mobile Workforce Management WO Requester: This process supports activity cancellations, status update, and completions from Oracle Utilities Mobile Workforce Management as well as related pickup activity creation and completion. Depending on whether the transaction is an update to an activity in Oracle Utilities Mobile Workforce Management, or is a related pickup activity created for a an activity, Oracle Utilities Mobile Workforce Management sends a message to one of the Oracle Utilities Mobile Workforce Management Work Order Requester ABCS:
• Create messages invoke Oracle Utilities Mobile Workforce Management Work Order Create Requester ABCS
• Order Status change messages invoke Oracle Utilities Mobile Workforce Management Work Order Status Update Requester ABCS
• Cancel and Completion messages invoke Oracle Utilities Mobile Workforce Management Work Order Complete/Cancel Requester ABCS
Mapping: The requester ABCS maps the message sent by Oracle Utilities Mobile Workforce Management to ProcessWorkOrderEBM and invokes Work Order Request EBS.
Work Order Request EBS: The request is invoked by the Oracle Utilities Mobile Workforce Management Work Order Requester ABCS after the message is mapped. The message is routed based on the routing rules to: Oracle Utilities Customer Care and Billing JMS Producer and/or Oracle Utilities Work and Asset Management v1.9.1.x JMS Producer
New Orders: The routing rules are based on how the order type and Problem Code are associated to the specific order. This configuration is determined on the DVM map FS_Order_TypeCode.
Updates: The messages are routed based on the applications that the order was linked to when the create message was sent for the order. (Status updates are only sent from MWM to CCB)
JMS Producers: The JMS producers are responsible for posting the message to the Consumer JMS Queue for the corresponding target application.
JMS Consumer: Listens to the Oracle Utilities Work and Asset Management (v1.9.1.x or v2.1.x) or Oracle Utilities Customer Care and Billing Producer JMS Queue and invokes the Work Order Provider ABCS for each message received in either the Oracle Utilities Work and Asset Management (v1.9.1.x or v2.1.x) or Oracle Utilities Customer Care and Billing queue.
Work Order Provider ABCS: For both Oracle Utilities Customer Care and Billing and Oracle Utilities Work and Asset Management (v1.9.1.x or v2.1.x), the provider ABCS queries the Process/Operation attribute in ProcessWorkOrderEBM to determine the type of message (create, update, cancel, or complete). Depending on the operation, the ABCS invoke the appropriate web service in Oracle Utilities Customer Care and Billing or Oracle Utilities Work and Asset Management (v1.9.1.x or v2.1.x) after mapping ProcessWorkOrderEBM to the corresponding inbound message schema.
Oracle Utilities Work and Asset Management v1.9.1.x Work Order Provider ABCS: This ABCS receives a synchronous response from Oracle Utilities Work and Asset Management v1.9.1.x, maps it to the Sync Work ProcessWorkOrderResponseEBM (including any error information received from Oracle Utilities Mobile Workforce Management) and invokes the Work Order Response EBS. This response/acknowledgment is routed back to Oracle Utilities Mobile Workforce Management using the Oracle Utilities Mobile Workforce Management Work Order Acknowledgment Provider ABCS.
Oracle Utilities Work and Asset Management v2.1.x Work Order Provider ABCS: This ABCS receives a synchronous response from WAM/ODM v2.1.x. If Oracle Utilities Work and Asset Management v2.1.x fails to create the corresponding activity or create an Inbound Communication for Completion messages and returns an error back to the ABCS, the ABCS maps the error response to the Sync Work ProcessWorkOrderResponseEBM and invokes the Work Order Response EBS. This response/acknowledgment is routed to Oracle Utilities Mobile Workforce Management Work Order Acknowledgment Provider ABCS.
CC&B Work Order Provider ABCS: If Oracle Utilities Customer Care and Billing fails to create/update the corresponding field activity and returns an error back to the ABCS, the ABCS maps the error response to the Sync Work ProcessWorkOrderResponseEBM (including any error information received from Oracle Utilities Customer Care and Billing) and invokes the Work Order Response EBS. This response/acknowledgment is routed to Oracle Utilities Mobile Workforce Management Work Order Acknowledgment Provider ABCS.
Acknowledgments: If the Oracle Utilities Mobile Workforce Management Work Order Acknowledgment Provider ABCS receives error messages from the other applications it sends and e-mail to the designated administrator and creates a work list entry. With Oracle Utilities Mobile Workforce Management, if there is pickup activity, the integration sends back the new common ID.
Order Acknowledgments for Work Order Processing
The acknowledgments described in this section provide information regarding the success or failure of transactions within the integration.
• If the request originated in Oracle Utilities Customer Care and Billing, an asynchronous acknowledgment confirming success or failure is sent back to Oracle Utilities Customer Care and Billing.
• If the request originated in Oracle Utilities Work and Asset Management v2.1.x, an asynchronous acknowledgment confirming success or failure is sent back to Oracle Utilities Work and Asset Management v2.1.x.
• If the transaction failed and the request originated in either Oracle Utilities Mobile Workforce Management or Oracle Utilities Work and Asset Management v1.9.1.x, the system sends an e-mail to a designated administrator and creates a work list entry.
Neither Oracle Utilities Work and Asset Management v1.9.1.x nor Oracle Utilities Mobile Workforce Management has the ability to receive an asynchronous response for sent messages.