Sobre Reprocessamento de Medição
Um grande problema que os serviço enfrentam hoje é quando os dispositivos são instalados com um multiplicador de consumo incorreto. Quando isso ocorre, o consumo e as faturas estão incorretos retroativamente.
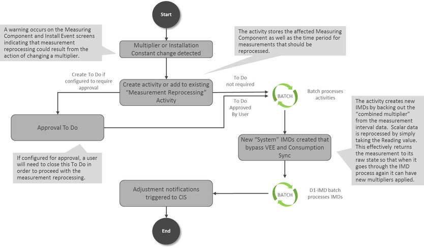
O módulo Reprocessamento de Medição corrige automaticamente o consumo histórico quando uma alteração é detectada para um multiplicador de Componente de Medição (o Multiplicador de Registro para componentes de medição de registro ou o Multiplicador de Canal para componentes de medição de registro de intervalo e leitura automática) ou um Constante da Instalação ou uma Data/Hora de Instalação do Evento da Instalação. O sistema monitora essas alterações e reprocessa automaticamente as medições históricas se um dos valores for alterado. Quando um Componente de Medição for acionado para Reprocessamento de Medidas, uma nova mensagem será gravada na guia Registro do Componente de Medição. A mensagem será semelhante a este exemplo: "Multiplicador de Componentes de Medição atualizado de 1,000000 para 2,000000. As medidas serão examinadas quanto ao reprocessamento ". Além disso, um link para a atividade criada para executar o reprocessamento será mostrado na coluna Objeto Relacionado.
Duas Atividades diferentes são aproveitadas para executar esse reprocessamento:
- Atividade de Reprocessamento de Medição - Intervalo: essa atividade reprocessa os dados do intervalo dividindo as medidas existentes pelo Multiplicador Combinado armazenado em cada registro de medição e cria novos IMDs do sistema.
- Atividade de Reprocessamento de Medição - Escalar: essa atividade reprocessa dados escalares criando novos IMDs do Sistema a partir do valor de leitura armazenado em cada medição.
Os novos IMDs do Sistema gerados ignoram o VEE e a Sincronização de Consumo, mas aplicam o novo multiplicador e constante de instalação. Depois que a atividade terminar, uma lista dos IMDs gerados será exibida na tela Atividade.
Esse processo funciona em conjunto com o processo de Notificação de Ajuste para acionar as notificações de ajuste de faturamento ao CIS. Se as transações de uso já tiverem sido cumpridas depois que as medições forem reprocessadas, cada período afetado será enviado ao CIS para indicar que é necessário um ajuste.
Se desejado, uma etapa de aprovação pode ser configurada conforme necessário no Tipo de Atividade relacionado. Se definida, uma Atividade será gerada para revisão. As etapas de revisão desta Atividade são abordadas na seção Revisando Medidas para Reprocessamento.
O diagrama abaixo ajuda a fornecer uma visão geral do Reprocessamento de Medidas:
Para obter informações sobre configuração, consulte a seção relacionada em Configurando o Reprocessamento de Medição no Guia do Usuário Administrativo.
