關於測量重新處理
現今公用事業面臨的一個主要問題是使用不正確的耗用量乘數來安裝裝置。發生此情況時,計費耗用量與帳單回溯會不正確。
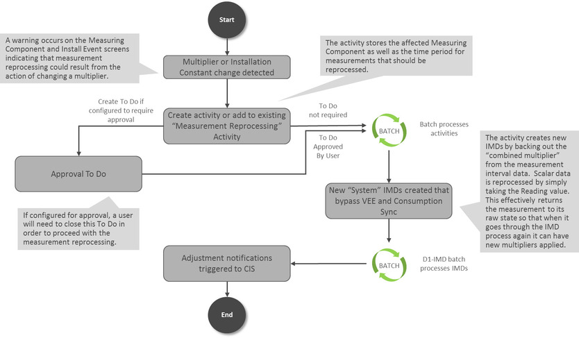
「測量重新處理」模組會在偵測到測量元件乘數 (記錄器測量元件的記錄器乘數,或區間與自動抄表記錄器測量元件的管道乘數)、安裝事件安裝常數或安裝日期/時間變更時,自動更正歷史耗用量。系統會監視是否有這些變更,如果其中一個值變更,就會自動重新處理歷史測量。已觸發測量元件進行測量重新處理時,會在測量元件的日誌頁籤上記錄一則新訊息。該訊息會與此範例類似:「測量元件乘數已從 1.000000 更新為 2.000000。將檢查測量以進行重新處理」。此外,「相關物件」資料欄中會顯示為執行重新處理而建立的活動連結。
兩個不同的活動會用來執行此重新處理:
- 測量重新處理活動 - 區間:此活動會藉由將現有測量除以儲存在每個測量記錄上的「組合乘數」來重新處理區間資料,並且會建立新的系統初始測量資料。
- 測量重新處理活動 - 定量:此活動會藉由從儲存在每個測量上的抄表值建立新的系統初始測量資料,來重新處理定量資料。
產生的新系統初始測量資料會同時略過驗證、編輯和估算及耗用量同步,但會套用新的乘數與安裝常數。完成活動之後,「活動」畫面上就會顯示產生的初始測量資料列表。
此處理可與「調整通知」處理搭配運作,以觸發對客戶資訊系統的計費調整通知。如果在重新處理測量之後已履行用量交易,則會將每個受影響的期間都傳送給客戶資訊系統,以指出需要調整。
如有需要,可在相關「活動類型」上將核准步驟設為必要。如果設定,則會產生待辦事項以供複查。複查要重新處理的測量小節中涵蓋了此待辦事項的複查步驟。
下圖協助提供「測量重新處理」概要:
如需組態的相關資訊,請參考管理使用者指南中設定測量重新處理的相關小節。
