- Extensibility Guide
- Create Custom BI Publisher Report/Letter
- Creating a New Report
5.1 Creating a New Report
Follow the below steps to create new report.
- Login into BIP console.
- To Create a new report first create the data model. Click on Data Model on
left.
- On clicking Data Model, it will open the following Screen.
- To create a New Data Set, Click on New Data Set and
select the type SQL Query.
The following screen is displayed.
- Enter the new data model name (Use the same name while creating the report layout).
- Select the Data Source.
- Add the sql query. It depends on what data needed on the report and what should
be the parameters.
- Click OK. A confirmation dialog is displayed to create
the parameter. Select the parameter and press OK.
- The parameter is created as indicated below.
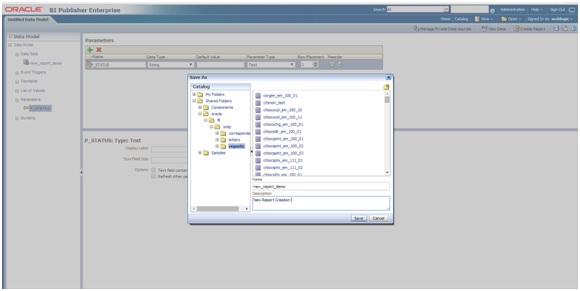
- Save the data model. Select the directory in which you would need to save the details. For Reports save in reports directory and for Letters save it in Letters directory.
- You can also save with the same name and specify the description of the
report.
- Once the Data Model is created, create the sample data as indicated below.
- Click on View Data on right side of the page.
- Specify the following value in Parameter (P_STATUS).
- Click View. The sample data is created as
indicated.
- Click on Save As Sample Data.
- The Data model is created and can be use to create the report layout.
Parent topic: Create Custom BI Publisher Report/Letter













