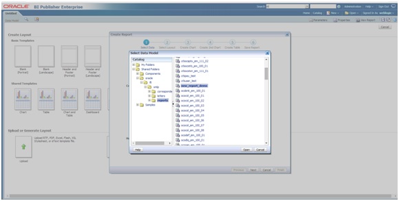
Extensibility Guide Create Custom BI Publisher Report/Letter Create Report Layout 5.2 Create Report Layout Follow the below steps to create report layout. Navigate to Home Page and create the report layout as indicated below. Click on Create > Report on LHS panel. Figure 5-15 Creating Report Layout 1Description of "Figure 5-15 Creating Report Layout 1" Select the Use Data Model and click to browse the existing data model , and select the data model just created. Figure 5-16 Creating Report Layout 2Description of "Figure 5-16 Creating Report Layout 2" Click Open. Figure 5-17 Creating Report Layout 3 Description of "Figure 5-17 Creating Report Layout 3 " Select Use report Editor option (If user have the BIP Client installed on his machine , he can create and the .rtf layout from MS Word). Click Finish and save the report with the same name as data model. Figure 5-18 Creating Report Layout 4Description of "Figure 5-18 Creating Report Layout 4" The below screen indicates the saved report. Figure 5-19 Creating Report Layout 5Description of "Figure 5-19 Creating Report Layout 5" Parent topic: Create Custom BI Publisher Report/Letter