2.2 About Customizing Oracle ADF Artifacts
The application is built using Oracle ADF artifacts, including the following:
- Application modules: An application module is the transactional component that UI clients use to work with application data. It defines an updateable data model along with top-level procedures and functions (called service methods) related to a logical unit of work that is related to an end-user task.
- Entity objects: An entity object represents a row in a database table and simplifies modifying its data by handling all data manipulation language (DML) operations. It can encapsulate business logic to ensure that the required business rules are consistently enforced. An entity object can be associated with others to reflect relationships in the underlying database schema, to create a layer of business domain objects, and to reuse in multiple applications.
- View objects: A view object represents a SQL query and simplifies working with its results. The SQL language is used to join, filter, sort, and aggregate data into the shape required by the end-user task to be represented in the user interface. This includes the ability to link a view object with other view objects to create master-detail hierarchies of any complexity. When end users modify data in the user interface, view objects collaborate with entity objects to consistently validate and save the changes.
- Task flows: Task flows define the flow of control throughout an application. They also can be included in a page as a region, where users can navigate through a series of page fragments, without leaving the original page.
- JSPX pages and page fragments: The view layer of the application consists of a small number of pages per application. These pages then contain task flows, which in turn contain a number of page fragments.
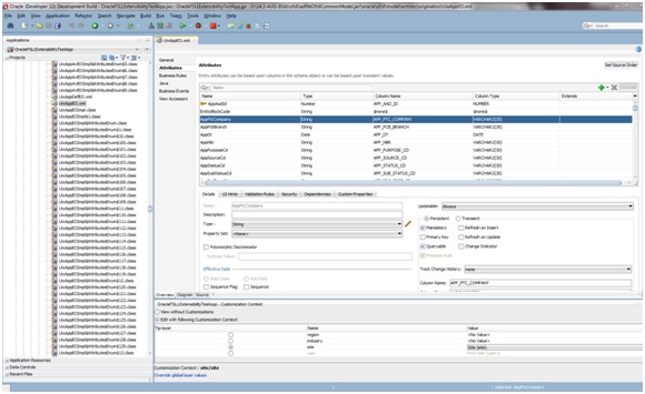
When Oracle ADF artifacts are customized, it generally happens in an overview editor that allows making customizations declaratively. For example, below figure shows the editor for an entity object. Among other things, validation can be set or UI display changes can be done.
For JSPX pages, a WYSIWYG environment is displayed where changes can be made using the Design tab in the editor window or structure window.
Parent topic: Using JDeveloper for Customizations

