Defining Help for the Fields in a CRF
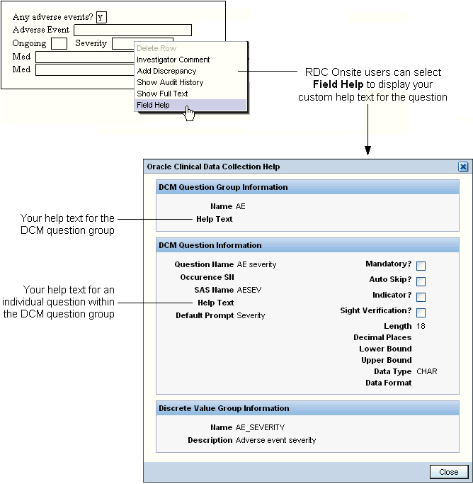
When using RDC to enter and update data in a CRF, users can right-click a field and select Field Help to get more information about the field.
RDC opens the Oracle Clinical Data Collection Help window, which displays the help text for the field's DCM Question Group, the help text for the selected field, and other details. See Figure 12-1.
To define this field-level help, you add text to the Oracle Clinical data collection definitions.
Figure 12-1 Custom Help Text for Fields in a CRF

You can enter CRF field help text in Oracle Clinical at the study level for:
- DCM question groups
- Individual DCM questions within a group
Note:
You can define help text for active or provisional DCMs only.To enter help text for a DCM question group and its DCM questions:
- Open Oracle Clinical.
- Navigate to Definition, DCMs, and then select DCMs.
- Select the study where you are defining help text. The Maintain Study DCMs form opens.
- Select a DCM and then click DCM Question Groups. The DCM Question Groups form
opens, listing the question groups that are part of the study's DCM.
To define help text for a DCM question group:
- Select a question group.
- Scroll to the right until you view the Help Text field.
- Enter up to 200 characters of text.
To define help text for an individual question in a DCM question group:
- Select a question group.
- Click DCM Questions. The DCM Questions form opens, displaying the individual questions that comprise the question group.
- Scroll to the right until you view the Help Text field.
- Enter up to 200 characters of text.
- Save your changes and regenerate the CRF.
Parent topic: Customizing Online Help