9 Extensibility
The Retail Analytics and Planning (RAP) suite of applications can be extended and customized to fit the needs of your implementation.
Custom applications, services and interfaces can be developed for AI Foundation using the Innovation Workbench module. Innovation Workbench is also the first choice for programmatic extensibility within RAP applications and provides access to data from both PDS and AIF.
Planning application configurations can be extended using the native RPASCE platform functionality, and further extended using Innovation Workbench.
Retail Insights can be extended with custom datasets brought into the application using Oracle Analytics. This chapter will provide an overview of the RAP extensibility capabilities with links and references to find more information.
Note:
Before continuing with this section, please read the application-specific implementation/user guides.This chapter includes the following sections:
AI Foundation Extensibility
The Innovation Workbench as a part of the AI Foundation module consists primarily of Application Express (APEX) and Data Studio. These tools provide significant extensibility features for custom analytical applications, advanced data science processes, 3rd party integrations, and much more. Some examples of IW capabilities for AI Foundation include:
-
Custom database schema with full read/write access allows you to store data, run queries, perform custom calculations, and debug integrations across the RAP platform
-
Use advanced Oracle database features like Oracle Data Mining (ODM) and other machine-learning models
-
Use Notebooks in Data Studio to create custom Python scripts for analytics, data mining, or machine learning
-
Notebooks and APEX jobs can be scheduled to run automatically to refresh data and calculations
-
Create Restful API services both to request data from IW out to other systems and to consume non-Oracle data into the platform
-
Build flat file integrations into and out of IW for large data movements and custom dataset extensions
-
Build custom monitoring and utilities to manage integrations and science models with business IT processes
More details on Innovation Workbench features and examples of custom extensions can be found in the AI Foundation Implementation Guide chapter on Innovation Workbench.
Custom Hooks for IW Extensions
The AIF DATA POM schedule contains 20 generic jobs that support execution of custom PL/SQL procedures in IW. Use these
jobs in POM to hook your extensions directly to the AIF DATA batch schedule for automated nightly execution without needing
to rely on DBMS_SCHEDULER jobs. 10 of the jobs (those with PRELOAD in the name) are placed
just after the staging table loads, but before any internal tables are populated, allowing you to edit or create data in staging
tables directly. The other 10 jobs are placed at the end of the AIF DATA batch for custom post-load activities.
Table 9-1 AIF DATA Jobs for IW
| Job Name | Description |
|---|---|
|
RI_IW_CUSTOM_1_JOB |
Execute Custom IW Procedure 1 |
|
RI_IW_CUSTOM_2_JOB |
Execute Custom IW Procedure 2 |
|
RI_IW_CUSTOM_3_JOB |
Execute Custom IW Procedure 3 |
|
RI_IW_CUSTOM_4_JOB |
Execute Custom IW Procedure 4 |
|
RI_IW_CUSTOM_5_JOB |
Execute Custom IW Procedure 5 |
|
RI_IW_CUSTOM_6_JOB |
Execute Custom IW Procedure 6 |
|
RI_IW_CUSTOM_7_JOB |
Execute Custom IW Procedure 7 |
|
RI_IW_CUSTOM_8_JOB |
Execute Custom IW Procedure 8 |
|
RI_IW_CUSTOM_9_JOB |
Execute Custom IW Procedure 9 |
|
RI_IW_CUSTOM_10_JOB |
Execute Custom IW Procedure 10 |
|
RI_IW_PRELOAD_CUSTOM_1_JOB |
Execute Custom IW Preload Procedure 1 |
|
RI_IW_PRELOAD_CUSTOM_2_JOB |
Execute Custom IW Preload Procedure 2 |
|
RI_IW_PRELOAD_CUSTOM_3_JOB |
Execute Custom IW Preload Procedure 3 |
|
RI_IW_PRELOAD_CUSTOM_4_JOB |
Execute Custom IW Preload Procedure 4 |
|
RI_IW_PRELOAD_CUSTOM_5_JOB |
Execute Custom IW Preload Procedure 5 |
|
RI_IW_PRELOAD_CUSTOM_6_JOB |
Execute Custom IW Preload Procedure 6 |
|
RI_IW_PRELOAD_CUSTOM_7_JOB |
Execute Custom IW Preload Procedure 7 |
|
RI_IW_PRELOAD_CUSTOM_8_JOB |
Execute Custom IW Preload Procedure 8 |
|
RI_IW_PRELOAD_CUSTOM_9_JOB |
Execute Custom IW Preload Procedure 9 |
|
RI_IW_PRELOAD_CUSTOM_10_JOB |
Execute Custom IW Preload Procedure 10 |
Here are the steps to enable the functionality:
-
Create a package and package body for the process that needs to be run as a custom job. After logging into AI Foundation, from the task menu go to Innovation Workbench -> Manage Workbench and then in APEX go to SQL Workshop. On the right-hand side click Package under Create Object and proceed with creating the package specification, package body, and create the procedure inside the package body.
-
Back in AI Foundation, use the Manage System Configuration screen in the Control Center to modify the table
RI_CUSTOM_JOB_CFGand edit values for the following columns:-
PACKAGE_NAME: Enter the name of the package that was created in IW. -
PROCEDURE_NAME: Enter the name of the procedure in your package that was created in IW. -
PROCEDURE_DESCR: Enter a description, if desired. -
RUN_TIME_LIMIT: The run time limit is 900 seconds by default. It can be changed to a different value if needed. If the custom process runs for longer than the value indicated inRUN_TIME_LIMITwhen running as a part of the batch process, the custom process will stop and move on to the next job/process. -
CONNECTION_TYPE: Valid values are LOW and MEDIUM. This value should almost always be LOW unless the job is supposed to run a process that would need multiple threads. HIGH is not a valid value. If HIGH is entered, it will switch to LOW by default when the job runs. -
ENABLE_FLG: Set this value to Y to indicate that this job should be executed as part of the batch process.
-
-
The POM jobs should be enabled in the Nightly batch once configured. Alternatively, you may use the ad hoc process
RI_IW_CUSTOM_ADHOCto run the jobs outside of the batch.
Because these jobs are added as part of the nightly batch, they do not allow extended execution times (>900 seconds) by
default. If you are building an extension that requires long-running jobs, those should be scheduled using the DBMS_SCHEDULER package from within IW itself so that you don’t cause batch delays.
When using these custom jobs to call a package or procedure, you can also use the
IW_COMMON_LOG_MESSAGE package, which is installed by AIF when the
IW schema is set up. It provides some basic logging capabilities to write into a table
named IW_COMMON_LOG_MSG. This can be used to help monitor and debug
custom IW workflows. Custom packages or procedures can include a statement like below to
track run times and errors:
IW_COMMON_LOG_MESSAGE.p_log_message(log_level=>'STATUS',
program_unit=>$$PLSQL_UNIT,
line_num=>$$PLSQL_LINE,
process_id=>G_process_id,
routine_name=>L_routine_name,
log_msg=>G_msg);select * from IW_COMMON_LOG_MSG where LOG_MSG like '<log_msg to search for>' order by MSG_TS desc;Planning Applications Extensibility
Planning applications have a number of paths for extensibility. The configuration itself is extensively customizable in terms of business logic and rules, fact definition, data integration, and the user interface.
Provided that the application extensibility framework is followed, any customizations will be preserved in future patch and service upgrades.
Additionally, there is programmatic extensibility provided through the incorporation of PDS into Innovation Workbench. This allows the customer to extend the features provided by planning applications and build their own novel functionality. In addition, they can leverage the rich abilities and data already provided by IW.
Supported Application Configuration Customization
The following sections list the customizations that are allowed for application configuration. The following configuration components can be customized:
Note:
These customizations must be made through RPASCE Configuration Tools.-
Solution
-
Measures
-
Rules and Rule groups
-
Workbooks and worksheets
-
Hierarchy
-
Taskflow
-
Styles
For the customizations to be recognized, all names of custom-realized measures, rule sets, rule groups, rules, workbooks,
worksheets, and styles should begin with the prefix c_ or C_.
Custom worksheets may only be added into existing workbook tabs for plug-in generated solutions.
Rules for Customizing Hierarchy
The following hierarchy customizations can be made to the application configurations:
-
New hierarchies may be added, and/or new dimensions added to the existing hierarchy. However, no dimension may be added to a calendar hierarchy that is lower than “day”. Finally, no change can be made to internal hierarchies.
-
Changes are permitted to the labeling of existing hierarchies or dimensions.
-
All dimension and roll-up orders in the product, RHS product, location, and RHS location hierarchy must be preserved in the custom configuration.
Rules for Adding Measures
The following rules apply when adding measures to the application configurations:
-
Customers may add new custom measures into the custom solution and reference them as an external measure in the extensible solutions.
-
Customers can also add new custom metrics as a major component in the extensible solutions. It is strongly recommended to not mix custom metrics with application metrics.
-
Custom measures should follow the naming convention and should begin with a
C_orc_prefix. -
Only the published GA measures can be used in custom rules and custom workbooks. Only writable GA measures can be used on the left-hand side of a rule expression. The read-only GA measures can only be used on the right-hand side of the rule expression.
Publishing Measures
The published GA measures can be divided into the following categories:
Read only—can only be used on the right-hand side of the expression
Writable—can be used on both the left-hand side and right-hand side of the expression
RuleGroupOnlyWritable—a specific measure that can be read/written in the specified rule group
Loadable—measures that can be loaded using OAT and can be present in the custom load batch control file
WorkbookMeasureOverride—measures which property can be overridden in the associated workbook
ReadableExecutionSet—list of GA batch control execution set names that can be called from within a custom batch control execution file
The list of published measures will change based upon configuration. Therefore, the list is dynamically generated at each configuration regeneration.
The contents of the list are saved in a file named: publishedMeasures.properties.
The file is located under [config]/plugins. Before writing custom rules, regenerate your application configuration
and then open the file to search for published application measures.
Custom Measure Characteristics:
Sample Custom Measure
-
Each line of the file contains multiple fields that are pipe (“|”) separated.
-
The first field is one of the category names previously listed.
-
The second field is the name of the measure or execution set.
-
The third field is the measure label.
-
For
RuleGroupOnlyWritable, the fourth field is the rule group name. -
For
WorkbookMeasureOverride, the fourth field is the name of the workbook in which this measure is allowed to be overridden.
ReadOnly|PreSeaProf|Seasonal Profile
ReadOnly|activefcstitem01|Active Forecast Items
ReadOnly|activefcstitem07|Active Forecast ItemsGenerally, forecasting parameter overrides such as Forecast Method Override, Custom Exception, Custom Exception Metric, auxiliary inputs to applications such as Promotion Aggregation Profile, and Grouping Membership are writable because an implementer may set them up through customized rules.
Rules for Adding Custom Rules
The following rules apply when adding custom rules to the Application configuration:
-
Custom rule sets, rule groups and rule names should begin with the
C_orc_prefix. -
Custom rule groups should not include any GA rules.
-
Custom rules can use the published read-only GA measures listed in the
publishedMeasures.propertiesfile. However, the custom rules cannot modify the value of the read-only GA measure. Hence the read-only GA measure cannot appear on the LHS of a custom rule. -
Custom Rules can be added to custom rule group. They can also be added to the plug-in generated GA workbook rule groups such as load rule group, calc rule group, refresh rule group, commit rule group and custom menu rule. However, Custom Rules cannot be added to a plug-in generated batch rule group.
Rules for Workbooks and Worksheets Extensibility
The following rules apply when adding custom rules to the workbooks and worksheets extensibility:
-
New Custom workbook and worksheets names should begin with the
C_orc_prefix. -
Apart from the Custom Solution, custom workbooks can also be added to the extensible GA solutions.
Workbook Measure Override Extensibility
Certain GA measures can be overridden in the GA workbook. These measures are listed in the WorkbookMeasureOverride section of the published<app>Measures.properties file.
For example:
WorkbookMeasureOverride|<measure name>|<measure label>|<workbook template>
This indicates that the measure can be overridden in the workbook.
The following rules apply to override measure properties:
-
Base State and Agg State can be overridden.
-
Range property of static picklists can be overridden.
Note:
Options can only be removed; new options cannot be added.
Elapsed Lock Override
Elapsed Lock Override on RPASCE is supported in the following scenarios:
-
Custom measures in a workbook can have the Elapsed Lock Override set to
true. -
Custom workbooks can have this field set to
truefor GA measures that are in the Writable list of the published measures.Note:
If a GA measure has not been enabled as Elapsed Lock Override, the following steps can achieve the same behavior:
-
Make sure the GA measure is writable.
-
Register a custom measure and load it from the GA measure.
-
Set the custom measure as Elapsed Lock Override.
-
Edit the custom measure in the workbook.
-
Commit the custom measure back into the GA measure.
-
Rules for Adding Custom Real-time Alerts into Existing Workbooks
Perform the following steps when adding custom real-time alerts into existing workbooks.
Note:
These steps must be performed using RPASCE Configuration Tools. Copying, pasting or direct editing of XML files is unsupported.-
To add custom real-time alert into existing workbooks, all measures related to the custom real-time alert need to be added to the workbook.
-
Create a style for the custom real-time alert in the configuration.
-
Create a custom real-time alert in a workbook using the measures and style created from the previous steps.
-
If a real-time alert defined in custom solution will be used in a GA workbook, the real-time alert measure should be imported as an external measure in the corresponding GA solution.
-
We must ensure that the rule group consistency is maintained while adding any custom rules that might be needed to calculate an alert measure.
The application plug-in will preserve a custom real-time alert during regeneration
Adding a Custom Solution
A custom solution is a separate solution within the configuration. It can be used to accommodate custom workbooks, rules, alerts to do custom reporting, custom logic, and threshold alerts by using GA measures (based on the extensible GA measures in Table 9-2). In addition, measures and alerts defined in the custom solution can be plugged into existing workbooks in GA solution based on the contexts defined. Clients are allowed to create their own custom solutions by following the rules mentioned above. To use a GA measure in custom workbooks, the GA measure should be imported as an external measure in custom solution.
Adding Custom Styles
New styles can be added in the Style Definition window of Configuration Tools. The custom style name should be prefixed
with either c_ or C_. Style names that do not adhere to the naming convention will be caught
during the configuration validation. Any new style added will be retained during upgrades and patches.
Validating the Customized Configuration
A script, ra_config_validation.sh, has been provided to allow the customer or implementer to validate
that the customizations conform to the rules outlined above. For details of the script, refer to Configuration Validation.
This script can be run on Windows with the application starter kit. To do this, the implementer will need to make sure that they have a pristine copy of the GA configuration as well as the custom configuration.
For example, if the GA configuration has been copied to C:\Oracle\configurations\GA\RDF and the custom
configuration is in C:\Oracle\configurations\RDF, then the script can be called from a Cygwin zsh shell:
$RPAS_HOME/bin/ra_config_validation.sh -n RDF -d /cygdrive/c/Oracle/configurations -c /cygdrive/c/Oracle/configurations/GA/RDF/RDF.xmlSuccessful Run of the Validation Script
If all the validations pass, it will output the following message:
Message for Successful Run of Validation Script
09:04:47 : INFORMATION : ra_config_validation.sh[0] - ra_config_validation.sh completed.
09:04:47 : INFORMATION : ra_config_validation.sh[0] - Program completed successfully.
09:04:47 : INFORMATION : ra_config_validation.sh[0] - Exiting script with code: 0Unsuccessful Run of the Validation Script
If all the validations do not pass, it will output the following message:
Note:
The bold line shows where the details of the validation failure are in the log. (In the actual log, this line is not bold.)Message for Unsuccessful Run of Validation Script
09:15:12 : INFORMATION : ra_config_validation.sh[0] - For details of validation, look in '/cygdrive/d/retek/logs/2017-07-18/rdf_config_validation.091506.1/rdf_config_validation.log'.
09:15:12 : INFORMATION : ra_config_validation.sh[0] - _call executing command 'execplug-inTask.sh RDF:com.retek.labs.rdf.plug-in.installer.RDFConfigurationValidation /cygdrive/c/Oracle/configurations/GA/RDF/RDF.xml /cygdrive/c/Oracle/configurations RDF'
09:15:17 : INFORMATION : ra_config_validation.sh[0] - _call of command 'execplug-inTask.sh RDF:com.retek.labs.rdf.plug-in.installer.RDFConfigurationValidation /cygdrive/c/Oracle/configurations/GA/RDF/RDF.xml /cygdrive/c/Oracle/configurations RDF' complete
09:15:17 : ERROR : ra_config_validation.sh[0] - Nonzero exit status code.
09:15:17 : INFORMATION : ra_config_validation.sh[0] - Exiting script with code: 9Taskflow Extensibility
The application taskflow is extensible, the implementer can add custom taskflow components such as activities, tasks, steps,
tabs, and worksheets. Any custom taskflow component added to a GA taskflow component will be retained after plug-in automation.
As part of extensibility, applications provide a mechanism wherein the implementor can hide certain components of the GA configuration
and taskflow by editing a property file. The property file is a simple text file named extend_app.properties and is located inside the plug-in directory of the configuration. A sample file is included in the plug-ins directory of
the GA configuration for reference.
For example, <App>\plug-ins\extend_app.properties
The format of the file is shown as:
Stage|Component|Action|ValueAn example entry is:
Customization | Worksheet | Hide | activity_ni.task_niattmaint.NITREVSht1Each line consists of four fields separated by the | character. The value field can contain a comma-separated
list of values. Note that the value field should specify the fully qualified name of the taskflow component. Refer to the
sample file. Any line that begins with a # character is considered a comment line and is ignored.
The names of the Taskflow entities can be found in the taskflow.xml file located in the configuration
directory.
The various GA configuration components that can be hidden are listed in the following table:
| Component | Description |
|---|---|
|
Activity |
Hides the specified taskflow activity. The value field is the taskflow activity name. |
|
Task |
Hides the specified Taskflow task. The value field is the taskflow task name. |
|
Step |
Hides the specified Taskflow step. The value field is the taskflow step name. |
|
Tab |
Hides the specified Taskflow tab. The value field is the taskflow tab name. |
|
Worksheet |
Hides the specified worksheet. The value field is the worksheet name. |
|
Realtime Alert |
Hides the specified Real-time Alert. The value field is the real-time alert name. |
Customizing the Batch Process
This section describes how to customize the GA batch process to meet the business needs of the retailer. Details on the GA batch process are described in the Oracle® Retail Inventory Planning Optimization Cloud Service-Demand Forecasting / Inventory Planning Optimization Cloud Service-Lifecycle Allocation and Replenishment Administration Guide. The Configured Batch tasks have the following tasks related to batch control:
-
Retrieve Batch Control File – allows the current batch control files to be retrieved for inspection and modification.
-
Update Batch Control File – After inspecting the current batch control files, the implementor can edit the batch control files to customize the batch process.
Details on the previous two tasks are described in the Oracle Retail Predictive Application Server Cloud Edition Implementation Guide.
The application batch process is based on the RPASCE Enterprise Edition Batch Framework, which makes use of a set of control files. Table 9-2 lists the batch control files that can be customized. For detailed information on the RPASCE Batch Framework, refer to the Oracle Retail Predictive Application Server Implementation Guide.
Table 9-2 Customizable Batch Control Files
| Control File | Description |
|---|---|
|
batch_exec_list.txt |
This is the controller and entry point for all the other services, specifying groups of services to be run in a specific order. |
|
batch_calc_list.txt |
This control file groups all the calc services that need to run using mace. |
|
batch_refresh_list.txt |
This control file groups all Workbook refresh rule groups |
|
batch_loadmeas_list.txt |
This control file groups measures that need to be loaded into domain using the measure load service |
|
batch_exportmeas_list.txt |
This control file groups measures that need to be exported out of the domain using export measure service. |
|
batch_xform_list.txt |
This control file handles the transform file service to perform file transformations to support simple integration capabilities. |
|
batch_oat_list.txt |
This file lists the configured batch tasks that appear in the OAT drop down list. |
Custom Hooks and Boolean Scalar Measures for Flow Control
There are two ways to customize the batch control files:
Boolean Scalar Measures for Flow Control
The custom hooks are an optional batch set executed by GA batch control files. The implementer can define the contents of these batch sets in the customized batch control files that can be uploaded. If these hooks are not defined, then the batch process skips these hooks; otherwise, its contents are executed.
The application also defines a list of Boolean Scalar Measures in the domain to control whether certain GA-defined batch sets can be skipped or not. The following tables list the hooks and Boolean Scalar Measures.
Please refer to Application Specific Batch Control Information for details and examples.
Batch Control File Customization Guidelines
Follow these guidelines for Batch Control File Customization:
-
The file
batch_oat_list.txtis the only batch control file in which customers can overwrite the label for GA set names listed in OAT. -
For all other batch control files, avoid overwriting GA set names. GA batch control files have provided various hooks for the batch process. For additional custom steps, try to put them into the hooks.
-
GA batch control files have provided a mechanism to skip certain GA steps using boolean scalar measure that can be set in the domain.
-
For a GA hierarchy that is unused in your implementation (such as attribute hierarchy), provide an empty hierarchy file. For unused GA measures, there is no requirement to provide the data file. RPASCE will be able to skip it if no files are provided.
-
Do not remove any GA
clndhierarchy reorder steps; these steps are essential to the proper functioning of the application. -
For ease of maintenance, all custom batch set name or step names should be prefixed with
c_
Examples
The following is an example of custom batch_exec_list.txt, batch_calc_list.txt, batch_loadmeas_list.txt, and batch_exportmeas_list.txt.
In this example, the following
modification were added to the batch _weekly process:
-
Hierarchy and measure data file were unpacked.
-
Custom measures were loaded after GA measure load.
-
Outlier indicators for preprocessing were calculated use custom rules
-
Custom approval alerts were run after GA alerts and before approval
-
Promotion effects were exported after GA exports
Custom Batch Control Validation
The extensible / custom batch control files need to follow the guidelines previously to futureproof the retailer. That means the retailer should receive software updates without breaking the existing customizations. To ensure that the batch control file guidelines are adhered to, a batch control validation module has been added.
The ra_config_validation.sh script has an optional parameter -b <parent directory of batch
control files> which will validate the batch control files.
Batch control validation rules:
-
Apart from
batch_oat_list.txt, none of the set names in the other batch control files can be overridden. That is, GA set names cannot be used in custom batch control files. -
None of the custom batch control files can call the GA set names.
-
The
batch_calc_list.txtfile can only specify custom rule group names. Cannot specify expressions and GA rule group names. -
The
batch_loadmeas.txt_listfile can specify measures that are listed in the Loadable or Writable list of the published measures in thepublished<app>Measures.propertiesfile -
The
batch_exportmeas_list.txtfile can specify measures that are listed in the ReadOnly or Writable list of the published measures in thepublished<app>Measures.propertiesfile. -
All custom set names should have a prefix of
c_.
Note:
The batch control validation is called automatically during domain build or patch. It is also called when the batch control files are uploaded using the Upload Batch Control files from OAT.Dashboard Extensibility
Currently, IPOCS-Demand Forecasting supports Dashboard Extensibility by allowing the Dashboard Settings configuration file to be customized. The other planning applications, such as MFP and AP, support customizing the dashboard, but these are not extensible (please refer to Customizing the MFP/AP Dashboard).
IPOCS-Demand Forecasting Dashboard Extensibility
For detailed information on Dashboard components, please refer to the chapter, “Configuring Dashboards in RPASCE EE” in the Oracle Retail Predictive Application Server Cloud Edition (RPASCE) Configuration Tools User Guide.
As part of extensible dashboard, the following are supported:
-
Adding custom Metric and Exception profiles.
-
Adding a custom tile to GA Metric and Exception profiles.
-
Removing GA tiles and profiles.
Figure 9-1 shows the IPOCS-Demand Forecasting Dashboard as seen in the UI. It consists of two Metric profiles and two Exception profiles.
Figure 9-1 IPOCS-Demand Forecasting Dashboard

In Figure 9-2,the Overview Metric profile is selected, and the Total Sales tile is highlighted with two sub-measures: Promo Sales and Markdown Sales.
Figure 9-2 IPOCS-Demand Forecasting Dashboard Selection

Note:
The Exception profiles consist of Exception Tiles, and the Metric Profile consists of metric tiles of the type Comparison Tile. Currently, IPOCS-Demand Forecasting does not support the Variance Metric tile.Dashboard Intersection
The IPOCS-Demand Forecasting GA Dashboard workbook is built at the Sub-class, District level which is controlled by the Dashboard Intersection specified in the IPOCS-Demand Forecasting plug-in. Refer to the "IPOCS-Demand Forecasting / IPOCS-Lifecycle Allocation and Replenishment Configuration" section in the Oracle® Retail Inventory Planning Optimization Cloud Service-Demand Forecasting/ Inventory Planning Optimization Cloud Service-Lifecycle Allocation and Replenishment Implementation Guide. The Dashboard intersection also defines the level to which we can drill down the Product and Location filters in the Dashboard.
Figure 9-3 Product / Location Filters in the Dashboard

Process to Customize the Dashboard
Dashboard profiles correspond to a worksheet in the Dashboard workbook template in the configuration; and the measures displayed in the tiles are measures present in the worksheet corresponding to that profile. Customizing the dashboard is a three-step process:
In the Configuration, add the worksheet, measures, and rules to the Dashboard workbook template.
Regenerate the configuration by running the plug-in automation and then validate the configuration by running the ra_config_validation.sh script. Refer to the section, Validating the Customized Configuration for more information.
Customize the GA Dashboard Settings file in the Deployment Tool.
Note:
The Deployment Tool is a utility within the Configuration Tools. Refer to the section, Deployment Tool – Dashboard Settings Resource in the Oracle Retail Predictive Application Server Cloud Edition (RPASCE) Configuration Tools User Guide.The IPOCS-Demand Forecasting GA Dashboard Settings configuration file is found within the configuration: RDF\plugins\dashboardSettings.json
Steps to add a custom profile:
-
In the Configuration Tool, add custom worksheet and measures to the worksheet in the dashboard workbook template in the configuration. Also add load/calc rules for the measures.
-
In the Deployment Tool, open the GA Dashboard Settings configuration file.
-
Add the custom profile (Exception or Metric) to the Dashboard Settings configuration file.
-
Save the file in the Deployment Tool.
Steps to add a custom tile:
-
Identify the profile and worksheet to which the custom tiles need to be added.
-
In the Configuration Tool, add the custom measures to the corresponding worksheet. Also add load/calc rules for the measures.
-
In the Deployment Tool, open the GA Dashboard Settings configuration file.
-
Based on whether Exception or Metric profile, add the Exception tile or Comparison Metric Tile.
-
Save the file in the Deployment Tool.
Steps to remove GA tiles and profiles:
Note:
Do not remove the GA measures or worksheet from the Dashboard workbook template in the configuration.-
In the Deployment Tool, open the GA Dashboard Settings configuration file.
-
Delete the GA profile or tile.
-
Save the file in the Deployment Tool.
Save the Dashboard Settings Configuration file in the same location in the configuration, that is: RDF\plugins\dashboardSettings.json. Because this file is stored inside the configuration, whenever the customer uploads the configuration to the Object
Store, the customized Dashboard Configuration file will be used by the application during the domain build or patch process.
Once the domain is built or patched, if minor changes need to be made to the Dashboard that do not require a configuration change, then RPASCE provides a mechanism to Upload and Retrieve JSON files from the application.
This is supported through the Configured Batch OAT task -> Manage JSON File option. Refer to the Oracle Retail Predictive Application Server Cloud Edition (RPASCE) Administration Guide for detailed information on the OAT tasks.
Steps to Retrieve/Upload the Dashboard Configuration File:
-
Go to the Configured Batch OAT task -> Manage JSON Files -> Retrieve option.
-
The dashboard settings file will be downloaded into the Object Store as
RDF_json.tar.gz -
Un-tar the file and open it in the Deployment Tools.
-
Edit the file. Note that only minor updates that do not require a configuration change can be made at this time.
-
Save the file and zip it up as
RDF_json.tar.gzand then upload it to the Object Store -
Then go to the Configured Batch OAT task -> Manage JSON Files -> Upload option.
-
Log out and log in to the client.
-
The Dashboard should be updated with the changes
Applying Changes to the Cloud Environment
To implement these changes in the cloud environment, it is necessary to either build a new domain or patch the domain. Refer to the "Build/Patch Application" chapter in the Oracle® Retail Inventory Planning Optimization Cloud Service-Demand Forecasting / Inventory Planning Optimization Cloud Service-Lifecycle Allocation and Replenishment Administration Guide.
Customizing the MFP/AP Dashboard
The application Dashboard gets data from the regular dashboard workbook template like any other workbook segments to define
the measures used in metric tiles that are shown in the dashboard. This Dashboard can be customized using the same extensibility
rules for regular workbooks for adding new measures into that dashboard workbook (pl_db). The customer can
then update the MFP/AP Dashboard JSON file to include the newly added custom measures to show as tiles in the Dashboard.
Following are the steps for customizing the Dashboard:
-
Update application Configuration to include the required new custom measures and rules to include those measures in the existing dashboard template (
pl_db) in the application Configuration within regular extensibility framework. Patch the domain with the new updated configuration. -
Download the application dashboard JSON file (
dashboardSettings.json) from the Starter kit or directly from the customer-provisioned environment by running the Online Administration Tools task Patch Application Task -> Manage JSON Files -> Retrieve JSON files to Object Storage. This will download the JSON file into the Object Storage location atoutgoing/dashboardSettings.json. -
Open the downloaded dashboard JSON file using the RPASCE Configuration Tools -> Utilities -> Deployment Tool and selecting the Open option under
dashdoardSettings.json. -
It should open the dashboard JSON file in edit mode. The customer can then edit the dashboard to add the newly added measures into their required profiles. They can also add new profiles or change profiles but can only use the measures available in the dashboard workbook. For more information on working with the JSON file using RPASCE Configuration Tools, see the Oracle Retail Predictive Application Server Cloud Edition Configuration Tools User Guide.
-
Once the JSON file is updated, it can be uploaded into the MFP environment by uploading the file to the Object Storage location as
incoming/config/dashboardSettings.json, and running the Online Administration Tool task Patch Application Task -> Manage JSON Files > Update JSON files from Object Storage. Successful completion of the task will copy the file to the required location under the application domain. -
After uploading, rebuild the dashboard to view the updated dashboard.
-
The entire process can be validated in the Virtual machine before trying to upload the completed JSON file into the customer environment.
RAP Integration Interface Extensibility
interface.cfg is a PDS configuration file that defines the bidirectional exchange of hierarchy and fact
data between AIF and PDS, through RDX. For detailed information about the interface configuration file, please refer to the Oracle Retail Predictive Application Server Cloud Edition Implementation Guide.
The extensibility of interface.cfg is supported provided that the below guidelines are followed.
Note:
The permissible and restricted interface customization is published in the filepublishedMeasures.properties located in the [config]/plugins directory.
| Type | Rule | Comments/Sample Entries |
|---|---|---|
|
Hierarchy |
A new hierarchy interface can be defined provided the table already exists in RDX. |
|
|
Fact |
A new fact interface can be defined provided the table already exists in RDX. |
Note that the interface parameter (second field) must be different than the GA interface. |
|
Views |
Custom views cannot be defined. GA interfaces that are views can be customized. |
|
|
Hierarchy |
The dimension mapping for a GA hierarchy interface can be modified, provided it is allowed in the published property file. |
|
|
Hierarchy |
Custom dimensions can be added to a GA interface and mapped to existing RDX fields. |
For
example, if adding custom dimension 'area' to the
Note that custom dimensions should have IDs >= 50 |
|
Hierarchy |
Custom (New) hierarchy can be added, provided table exists in RDX.. |
Note that custom dimensions should have IDs >= 50 |
|
Facts (Import) |
Existing GA facts can be imported from a different source field (controlled by an extensibility property file). |
GA entry:
Custom entry:
|
|
Facts (Import) |
Custom facts can import from existing fields from a source table in RDX. |
|
|
Facts (Export) |
GA facts can be exported to another external field alongside the GA entry. |
|
|
Facts (Export) |
The external field can be populated by a different fact. Delete the GA entry and add the custom entry. |
|
|
Facts (default value) |
The default value can be customized for only facts allowed in property file. |
|
|
InterfaceFilters (Allow) |
Filters for an interface can be customized, provided it is allowed and not restricted in the property file. Note that the GA filter entry needs to be marked as deleted and then a custom entry added. |
means the above interfaces can have the filters customized. |
|
InterfaceFilters (Restrict) |
Although an interface is allowed for filters to be customized, some filters can be marked as restricted and cannot be customized. |
In this case, the |
Note:
-
Any customization in the
interface.cfgfile should be marked with acustom_???keyword in the 7th field. -
Note the keywords used to extend the GA
interface.cfg:-
custom_mod: to indicate an existing GA entry is being modified -
custom_del: to indicate an existing GA entry is being removed -
custom_add: to indicate a custom entry is being added.
-
-
If we are deleting and adding an entry, make sure they are consecutive entries.
Validations for a custom interface.cfg file:
-
Custom entries cannot have more than seven (7) fields.
-
Filter entries can only have
custom_addorcustom_delkeywords. -
Entries cannot be deleted from the Hierarchy interface. Therefore,
custom_delentries are not valid for the Hierarchy interface. -
Dimensions specified in the Hierarchy interface must be valid dimensions in the configuration.
-
Custom dimensions added to the Hierarchy interface should have a dimension ID greater than or equal to 50.
-
For Fact/Data interfaces, the dimensions/IDs cannot be modified.
-
Only Hierarchy dimensions published in the property file can be modified.
-
Only Interface and Facts published in the property file can be modified.
-
Only Interface Filters published and not restricted in the property file can be edited.
Follow this process to update the interface.cfg file:
-
Download the Application interface configuration from OAT
-
Update the
interface.cfgusing the previously listed guidelines. -
Upload the updated
interface.cfgto object store and then patch or build the application.
Application Specific Batch Control Information
Below sections describes Batch Control details that are specific to IPOCS-Demand Forecasting:
Table 9-3 Custom Hooks
| Hook | Description |
|---|---|
|
hook_calc_attb_CF_ |
This hook is executed right after GA attributes exception
|
|
hook_frcst_adjust_CF_ |
This hook is provided to add custom forecast adjustment calculations. This hook is before the business rule group related calculation, approval, and navigation logic.
|
|
hook_frcst_alert_CF_ |
This hook is provided to merge the user specified parameters associated with approval business rule group before running exceptions. After merging the user specified parameters, the custom approval exceptions and exception metric should be executed.
|
|
hook_frcst_approval_CF_ |
This hook is provided to perform any post-processing to approval forecast after GA approval step.
|
|
hook_navi_attb_CF_ |
This hook is provided so that implementor can calculate the custom calculated attributes used in the navigation business rule groups.
|
|
hook_populate_aprvrulg_eligiblemask_CF_ |
This hook is for populate rulgeligmask_CF measure using custom logic. This measure is the eligible mask at sku/store/rulegroup. It can be populated with custom logic to calculate eligible items for approval business rule groups.
|
|
hook_post_export |
This hook is after export. |
|
hook_post_forecast |
This hook is between forecast and export. |
|
hook_post_preprocess |
This hook is after the preprocessing phase and before generating the forecasts. |
|
hook_pre_forecast |
This hook is after New Item calculation and before the forecast generation step. |
|
hook_pre_post_data_load |
This hook is between GA measure load and |
|
hook_IPO_COM_DATA_IMP_OBS_D hook_IPO_COM_DATA_IMP_OBS_W hook_IPO_COM_DATA_IMP_RDX_D hook_IPO_COM_DATA_IMP_RDX_W |
This hook is for the calling steps using any import of common data interfaces. |
|
hook_IPO_COM_HIER_IMP_OBS_D hook_IPO_COM_HIER_IMP_OBS_W hook_IPO_COM_HIER_IMP_RDX_D hook_IPO_COM_HIER_IMP_RDX_W |
This hook is for the calling steps using any import of common hierarchies. |
|
hook_IPO_HIER_IMP_OBS_D hook_IPO_HIER_IMP_OBS_W hook_IPO_HIER_IMP_RDX_D hook_IPO_HIER_IMP_RDX_W |
This hook is for the calling steps using any import of application-specific hierarchies. |
|
hook_IPO_INIT_EXP_OBS_D hook_IPO_INIT_EXP_OBS_W hook_IPO_INIT_EXP_RDX_D hook_IPO_INIT_EXP_RDX_W |
This hook is for calling steps for initial batch exports. |
|
hook_IPO_POST_BATCH_D hook_IPO_POST_BATCH_W |
This hook is for calling steps after the batch has run. |
|
hook_IPO_POST_DATA_IMP_OBS_D hook_IPO_POST_DATA_IMP_OBS_W hook_IPO_POST_DATA_IMP_RDX_D hook_IPO_POST_DATA_IMP_RDX_W |
This hook is for the calling steps using any import of application-specific data interfaces after the calc steps. |
|
hook_IPO_POST_EXP_OBS_D hook_IPO_POST_EXP_OBS_W hook_IPO_POST_EXP_RDX_D hook_IPO_POST_EXP_RDX_W |
This hook is for the calling steps using any exports after the batch aggregations. |
|
hook_IPO_PRE_BATCH_D hook_IPO_PRE_BATCH_W |
This hook is for calling steps prior to the batch being run. |
|
hook_IPO_PRE_DATA_IMP_OBS_D hook_IPO_PRE_DATA_IMP_OBS_W hook_IPO_PRE_DATA_IMP_RDX_D hook_IPO_PRE_DATA_IMP_RDX_W |
This hook is for the calling steps using any import of application-specific data interfaces. |
|
hook_IPO_PRE_EXP_OBS_D hook_IPO_PRE_EXP_OBS_W hook_IPO_PRE_EXP_RDX_D hook_IPO_PRE_EXP_RDX_W |
This hook is for calling steps prior to exports. |
|
hook_IPO_WB_BUILD_D hook_IPO_WB_BUILD_W |
This hook is for the calling steps specific to workbook refresh or build. |
Table 9-4 Boolean Scalar Measures
| Boolean Scalar Measure | Description |
|---|---|
|
appfalrton_CF_ |
This measure is set by the plug-in only.
|
|
cslpeakalrton_CF_ |
This measure is set by the plug-in only.
|
|
flysalrton_CF_ |
This measure is set by the plug-in only.
|
|
fralrton_CF_ |
This measure is set by the plug-in only.
|
|
runnewitembatch |
This measure is defaulted to true. Set it to false if new item is not configured or user would like to skip new item batch for pre-forecast batch. |
|
runfrcst_CF_ |
This measure is defaulted to true. Set it to false if customer would like to avoid running forecast on certain final level.
|
|
runnewitem_CF_ |
This measure is defaulted to true. Set it to false if customer would like to avoid incorporate new item forecast on certain final level.
|
|
runrulgeligga_CF_ |
This measure is defaulted to false. If enabled, this makes sure that the only forecastable items are handled by the business rule engine.
|
Batch Control Samples
The following sections list samples of batch control processes.
batch_exec_list.txt
# unpack data file before data load
hook_pre_load | unpack | rdf_hier.tar.gz
hook_pre_load | unpack | rdf_meas.tar.gz# load custom measures after GA hier and measure load
hook_pre_post_data_load | measload | c_weeklyLoad# calculate outlier indicator used in preprocess using custom rules
hook_ppsindicator | calc | c_outlier_calc# calculate custom approval alerts after GA approval alerts
hook_frcst_alert07 | exec | c_calc_cust_alerts# custom export
hook_post_export | measexport | c_export_promoeffects
c_calc_cust_alerts | calc |c_custalert1
c_calc_cust_alerts | calc |c_custalert2batch_calc_list.txt
#outlier calculation
c_outlier_calc | G | GROUP | c_HBICalcTodayIdx
c_outlier_calc | G | GROUP | c_dataprocess
c_outlier_calc | G | GROUP | c_calc_outlier#custom approval alerts calculation
c_custalert1 | G | GROUP | c_custalert1
c_custalert2 | G | GROUP | c_custalert2batch_loadmeas_list.txt
# load custom measure
c_weeklyLoad | M | c_ActiveItem
c_weeklyLoad | M | c_DisContinuebatch_exportmeas_list.txt
# export custom measure
c_export_promoeffects|O|promoeffects.csv.dat
c_export_promoeffects|X|storsku_lprm
c_export_promoeffects|F|c_ExportMask
c_export_promoeffects|S|ftp
c_export_promoeffects|M|prmbldeff07Below sections describe Batch Control details that are specific to MFP:
The following table describes the Custom Hooks available in the batch process if the customer is scheduling jobs directly through the OAT.
Table 9-5 Custom Hooks in the Batch Process to Directly Run from OAT
| Hook | Description |
|---|---|
|
hook_postbuild |
This hook is added at the end of the |
|
hook_postpatch |
This hook is added at the end of the service patch process, which runs after the service patch. |
|
hook_batch_daily_pre |
This hook is added before the daily batch process. |
|
hook_batch_daily_post |
This hook is added at the end of the daily batch process before the dashboard build. |
|
hook_batch_weekly_pre |
This hook is added before the weekly batch process. |
|
hook_batch_weekly_post |
This hook is added at the end of the weekly batch process before the workbook refresh and segment build. |
If the customer is using the JOS/POM flow schedule to schedule jobs in MFP, then the following hooks can be used.
The MFP JOS/POM job flow is connected to use the same set names, like the hooks shown in the following table without hook_* in it and in turn calls each of the corresponding hooks. So the customer can easily customize their MFP batch
flow based on their needs by simply changing the hooks or adding additional steps to the existing, pre-configured hooks.
The naming convention followed is:
-
_RDXis used for any integration step using RDX. -
_OBSis used for any steps using Object Storage. -
_Dis for jobs that run daily. -
_Wis for jobs that run weekly.
Table 9-6 Custom Hooks in the Batch Process if JOS/POM is Used to Schedule the Flow
| Hook | Description |
|---|---|
|
hook_MFP_PRE_EXP_RDX_D |
This hook is for the calling steps using the Daily Export Interfaces to RDX as soon as the batch starts. |
|
hook_MFP_PRE_EXP_OBS_D |
This hook is for the calling steps using the Daily Export Interfaces to Object Storage as soon as the batch starts. |
|
hook_MFP_PRE_EXP_RDX_W |
This hook is for calling steps using the Weekly Export Interfaces to RDX as soon as the batch starts. |
|
hook_MFP_PRE_EXP_OBS_W |
This hook is for the calling steps using the Weekly Export Interfaces to Object Storage as soon as the batch starts. |
|
hook_MFP_COM_HIER_IM P_RDX_D |
This hook is for the calling steps using any Daily Import of common hierarchies from RDX. |
|
hook_MFP_COM_HIER_IM P_OBS_D |
This hook is for the calling steps using any Daily Import of common hierarchies from Object Storage. |
|
hook_MFP_COM_HIER_IM P_RDX_W |
This hook is for the calling steps using any Weekly Import of common hierarchies from RDX. |
|
hook_MFP_COM_HIER_IM P_OBS_W |
This hook is for the calling steps using any Weekly Import of common hierarchies from Object Storage. |
|
hook_MFP_COM_DATA_IM P_RDX_D |
This hook is for the calling steps using any Daily Import of common data interfaces from RDX. |
|
hook_MFP_COM_DATA_IM P_OBS_D |
This hook is for the calling steps using any Daily Import of common data interfaces from Object Storage. |
|
hook_MFP_COM_DATA_IM P_RDX_W |
This hook is for the calling steps using any Weekly Import of common data interfaces from RDX. |
|
hook_MFP_COM_DATA_IM P_OBS_W |
This hook is for the calling steps using any Weekly Import of common data interfaces from Object Storage. |
|
hook_MFP_HIER_IMP_RD X_D |
This hook is for the calling steps using any Daily Import of application-specific hierarchies from RDX. |
|
hook_MFP_HIER_IMP_OB S_D |
This hook is for the calling steps using any Daily Import of application-specific hierarchies from Object Storage. |
|
hook_MFP_HIER_IMP_RD X_W |
This hook is for the calling steps using any Weekly Import of application-specific hierarchies from RDX. |
|
hook_MFP_HIER_IMP_OB S_W |
This hook is for the calling steps using any Weekly Import of application-specific hierarchies from Object Storage. |
|
hook_MFP_PRE_DATA_IMP_RDX_D |
This hook is for the calling steps using any Daily Import of application-specific data interfaces from RDX. |
|
hook_MFP_PRE_DATA_IMP_OBS_D |
This hook is for the calling steps using any Daily Import of application-specific data interfaces from Object Storage. |
|
hook_MFP_PRE_DATA_IMP_RDX_W |
This hook is for the calling steps using any Weekly Import of application-specific data interfaces from RDX. |
|
hook_MFP_PRE_DATA_IMP_OBS_W |
This hook is for the calling steps using any Weekly Import of application-specific data interfaces from Object Storage. |
|
hook_MFP_BATCH_AGG_D |
This hook is for the calling steps doing any regular daily batch aggregation after hierarchy and data loads. |
|
hook_MFP_BATCH_AGG_ W |
This hook is for the calling steps doing any regular weekly batch aggregation after hierarchy and data loads. |
|
hook_MFP_POST_DATA_IM P_RDX_D |
This hook is for the calling steps using any Daily Import of application-specific data interfaces from RDX after the calc steps. |
|
hook_MFP_POST_DATA_IM P_OBS_D |
This hook is for the calling steps using any Daily Import of application-specific data interfaces from Object Storage after the calc steps. |
|
hook_MFP_POST_DATA_IM P_RDX_W |
This hook is for the calling steps using any Weekly Import of application-specific data interfaces from RDX after the calc steps. |
|
hook_MFP_POST_DATA_IM P_OBS_W |
This hook is for the calling steps using any Weekly Import of application-specific data interfaces from Object Storage after the calc steps. |
|
hook_MFP_POST_EXP_RD X_D |
This hook is for the calling steps using any Daily Exports to RDX after the batch aggs. |
|
hook_MFP_POST_EXP_OB S_D |
This hook is for the calling steps using any Daily Exports to Object Storage after the batch aggs. |
|
hook_MFP_POST_EXP_RD X_W |
This hook is for the calling steps using any Weekly Exports to RDX after the batch aggs. |
|
hook_MFP_POST_EXP_OB S_W |
This hook is for the calling steps using any Weekly Exports to Object Storage after the batch aggs. |
|
hook_MFP_WB_BUILD_D |
This hook is for the calling steps specific to workbook refresh or build in the daily cycle. |
|
hook_MFP_WB_BUILD_W |
This hook is for the calling steps specific to workbook refresh or build in the weekly cycle. |
Boolean Scalar Measures for Flow Control
The following table describes the Boolean Scalar measures.
Table 9-7 Boolean Scalar Measures
| Boolean Scalar Measure | Description |
|---|---|
|
drdvrmsb |
This measure is defaulted to true. Set it to true if MFP is integrated with RMF CS. |
|
drdvrdxb |
This measure is defaulted to false. Set it to true enable RAP integration for hierarchy and transaction data. |
|
drdvexpdb |
This measure is defaulted to true. If set to false, it will skip exporting the standard exports in the daily batch. |
|
drdvexpwb |
This measure is defaulted to true. If set to false, it will skip exporting the standard exports in the weekly batch. |
Batch Control Samples
The following sections show samples of the batch control processes.
batch_exec_list.txt
# Load a custom hierarchy, measure before weekly
batch hook_batch_weekly_pre |hierload |suph~0~N
hook_batch_weekly_pre |measload |c_load_vndr
# Run Batch calc and new custom exports after end of weekly batch
hook_batch_weekly_post |calc |c_calc_vndr
hook_batch_weekly_post |exportmeasure |c_exp_vndrbatch_calc_list.txt
# Run newly added custom calc rule group in
batch c_calc_vndr | G | GROUP | c_batch_agg_vndrbatch_loadmeas.txt
# Load custom measure
c_load_vndr | M |c_drtyvndrfndrbatch_exportmeas.txt
# Export custom measure
c_exp_vndr|O|vendo_plan.csv.dat
c_exp_vndr|X|storsclsweek
c_exp_vndr|F|c_exportmask
c_exp_vndr|M|c_mpcpvndrplanBelow sections describes Batch Control details that are specific to AP:
The following table describes the Custom Hooks available in the batch process.
Table 9-8 Custom Hooks in the Batch Process
| Hook | Description |
|---|---|
|
hook_postbuild_pre |
This hook is added at the beginning of the postbuild batch which runs after the initial domain build. |
|
hook_postbuild_post |
This hook is added at the end of the postbuild batch which runs after the initial domain build. |
|
hook_postpatch |
This hook is added at the end of the service patch process which runs after the service patch. |
|
hook_batch_daily_pre |
This hook is added before the daily batch process. |
|
hook_batch_daily_post |
This hook is added at the end of daily batch process before the dashboard build. |
|
hook_batch_weekly_pre |
This hook is added before the weekly batch process. |
|
hook_batch_weekly_post |
This hook is added at the end of the weekly batch process before the workbook refresh and segment build. |
If the customer is using the JOS/POM flow schedule to schedule jobs in AP, then the following hooks can be used.
The AP JOS/POM job flow is connected to use the same set names similar to the hooks shown in the following table without hook_* in it and in turn calls each of the corresponding hooks. So the customer can easily customize their AP batch
flow based on their needs by simply changing the hooks or adding additional steps to the existing pre-configured hooks.
The naming convention followed is:
-
_RDXthat is used for any integration step using RDX. -
_OBSis used for any steps using Object Storage. -
_Dis for jobs that runs daily. -
_Wis for jobs that runs weekly.
Table 9-9 Custom Hooks in the Batch Process
| Hook | Description |
|---|---|
|
hook_AP_PRE_EXP_RDX_D |
This hook is for the calling steps using the Daily Export Interfaces to RDX as soon as the batch starts. |
|
hook_AP_PRE_EXP_OBS_D |
This hook is for the calling steps using the Daily Export Interfaces to Object Storage as soon as the batch starts. |
|
hook_AP_PRE_EXP_RDX_W |
This hook is for calling steps using the Weekly Export Interfaces to RDX as soon as the batch starts. |
|
hook_AP_PRE_EXP_OBS_W |
This hook is for the calling steps using the Weekly Export Interfaces to Object Storage as soon as the batch starts. |
|
hook_AP_COM_HIER_IMP_RDX_D |
This hook is for the calling steps using any Daily Import of common hierarchies from RDX. |
|
hook_AP_COM_HIER_IMP_OBS_D |
This hook is for the calling steps using any Daily Import of common hierarchies from Object Storage. |
|
hook_AP_COM_HIER_IMP_RDX_W |
This hook is for the calling steps using any Weekly Import of common hierarchies from RDX. |
|
hook_AP_COM_HIER_IMP_OBS_W |
This hook is for the calling steps using any Weekly Import of common hierarchies from Object Storage. |
|
hook_AP_COM_DATA_IMP_RDX_D |
This hook is for the calling steps using any Daily Import of common data interfaces from RDX. |
|
hook_AP_COM_DATA_IMP_OBS_D |
This hook is for the calling steps using any Daily Import of common data interfaces from Object Storage. |
|
hook_AP_COM_DATA_IMP_RDX_W |
This hook is for the calling steps using any Weekly Import of common data interfaces from RDX. |
|
hook_AP_COM_DATA_IMP_OBS_W |
This hook is for the calling steps using any Weekly Import of common data interfaces from Object Storage. |
|
hook_AP_HIER_IMP_RDX_D |
This hook is for the calling steps using any Daily Import of application-specific hierarchies from RDX. |
|
hook_AP_HIER_IMP_OBS_D |
This hook is for the calling steps using any Daily Import of application-specific hierarchies from Object Storage. |
|
hook_AP_HIER_IMP_RDX_W |
This hook is for the calling steps using any Weekly Import of application-specific hierarchies from RDX. |
|
hook_AP_HIER_IMP_OBS_W |
This hook is for the calling steps using any Weekly Import of application-specific hierarchies from Object Storage. |
|
hook_AP_PRE_DATA_IMP_RDX_D |
This hook is for the calling steps using any Daily Import of application-specific data interfaces from RDX. |
|
hook_AP_PRE_DATA_IMP_OBS_D |
This hook is for the calling steps using any Daily Import of application-specific data interfaces from Object Storage. |
|
hook_AP_PRE_DATA_IMP_RDX_W |
This hook is for the calling steps using any Weekly Import of application-specific data interfaces from RDX. |
|
hook_AP_PRE_DATA_IMP_OBS_W |
This hook is for the calling steps using any Weekly Import of application-specific data interfaces from Object Storage. |
|
hook_AP_BATCH_AGG_D |
This hook is for the calling steps doing any regular daily batch aggregation after hierarchy and data loads. |
|
hook_AP_BATCH_AGG_W |
This hook is for the calling steps doing any regular weekly batch aggregation after hierarchy and data loads. |
|
hook_AP_POST_DATA_IMP_RDX_D |
This hook is for the calling steps using any Daily Import of application-specific data interfaces from RDX after the calc steps. |
|
hook_AP_POST_DATA_IMP_OBS_D |
This hook is for the calling steps using any Daily Import of application-specific data interfaces from Object Storage after the calc steps. |
|
hook_AP_POST_DATA_IMP_RDX_W |
This hook is for the calling steps using any Weekly Import of application-specific data interfaces from RDX after the calc steps. |
|
hook_AP_POST_DATA_IMP_OBS_W |
This hook is for the calling steps using any Weekly Import of application-specific data interfaces from Object Storage after the calc steps. |
|
hook_AP_POST_EXP_RDX_D |
This hook is for the calling steps using any Daily Exports to RDX after the batch aggs. |
|
hook_AP_POST_EXP_OBS_D |
This hook is for the calling steps using any Daily Exports to Object Storage after the batch aggs. |
|
hook_AP_POST_EXP_RDX_W |
This hook is for the calling steps using any Weekly Exports to RDX after the batch aggs. |
|
hook_AP_POST_EXP_OBS_W |
This hook is for the calling steps using any Weekly Exports to Object Storage after the batch aggs. |
|
hook_AP_WB_BUILD_D |
This hook is for the calling steps specific to workbook refresh or build in the daily cycle. |
|
hook_AP_WB_BUILD_W |
This hook is for the calling steps specific to workbook refresh or build in the weekly cycle. |
Boolean Scalar Measures for Flow Control
The following table describes the Boolean Scalar measures.
Table 9-10 Boolean Scalar Measures
| Boolean Scalar Measure | Description |
|---|---|
|
drdvrmsb |
This measure is defaulted to true. Set it to true if AP is integrated with RMF CS. |
|
drdvexpdb |
This measure is defaulted to true. If set to false, it will skip exporting the standard exports in the daily batch. |
|
drdvexpwb |
This measure is defaulted to true. If set to false, it will skip exporting the standard exports in the weekly batch. |
Batch Control Samples
The following sections show samples of the batch control processes.
batch_exec_list.txt
# Load a custom hierarchy, measure before weekly batch
hook_batch_weekly_pre |hierload |suph~0~N
hook_batch_weekly_pre |measload |c_load_vndr
# Run Batch calc and new custom exports after end of weekly batch
hook_batch_weekly_post |calc |c_calc_vndr
hook_batch_weekly_post |exportmeasure |c_exp_vndrbatch_calc_list.txt
# Run newly added custom calc rule group in batch
c_calc_vndr | G | GROUP | c_batch_agg_vndrbatch_loadmeas.txt
# Load custom measure
c_load_vndr | M |c_drtyvndrfndrbatch_exportmeas.txt
# Export custom measure
c_exp_vndr|O|vendo_plan.csv.dat
c_exp_vndr|X|storsclsweek
c_exp_vndr|F|c_expmask
c_exp_vndr|M|c_mpcpvndrpln
Programmatic Extensibility of RPASCE Through Innovation Workbench
Innovation Workbench is the first choice for programmatic extensibility of RAP applications.
This section describes how Innovation Workbench (IW) can be used to extend RPASCE.
IW provides the ability for customers to upload and use custom PL/SQL functions and procedures within the RPASCE framework. These customer-supplied PL/SQL functions and procedures will, by default, have read access to all the metadata tables and fact data that is present across different RPASCE applications within PDS, such as MFP, IPOCS-Demand Forecasting, AP, and so on.
Facts that are marked as customer-managed in the application configuration will additionally have write access and can be modified by the customer-supplied code. The ability to change fact data is a deliberate opt-in, as any data modification made by the custom PL/SQL must conform to the RPASCE norms to be successful.
RPASCE provides a helper PL/SQL package: rp_g_rpas_helper_pkg. This is the package that the custom PL/SQL
functions and procedures should use. These will help simplify commonly used tasks, such as looking up the fact table name
for a fact or finding the NA value of a FACT.
Finally, the applications will be able to invoke the custom PL/SQL functions and procedures from within the RPASCE rules
and expressions framework using the new special expression execplsql.
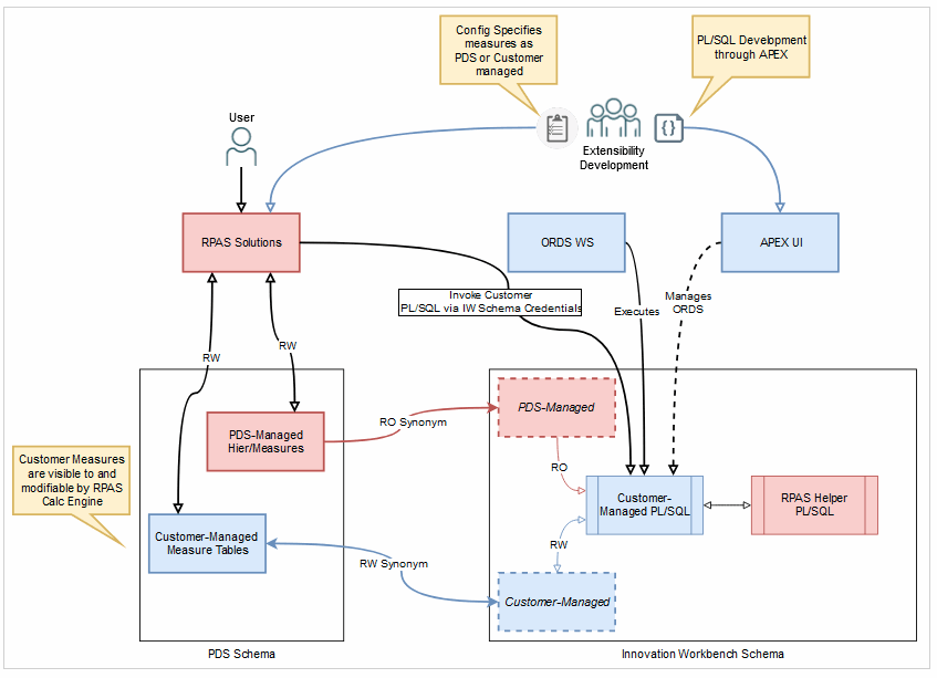
Architectural Overview
The figures in this section describe how the IW schema fits into the PDS and RAP contexts respectively.
Innovation Workbench from an RPASCE Context
The figure below shows a high-level architecture diagram of the IW schema in an RPASCE context. The interaction between the PDS schema and IW schema and how users interact with the IW schema is captured in this figure.

Innovation Workbench from a RAP Context
The figure below depicts how the IW schema fits into the larger RAP context, including AIF. Within the IW schema, the customer has access to data from both AIF and PDS configurations, which allows for the development of innovative extensions. These can be invoked from RPASCE, APEX, Data Studio notebooks, or an external context through ORDS web services.

RPASCE Configuration Tools Changes
Measure Properties
If the customer-provided PL/SQL functions and procedures require write-access to any RPASCE measures, then they must be marked as "Customer-Managed" in the application configuration.
In ConfigTools Workbench, a new column Customer Managed is added to the Measure Definition Table. This new column is defaulted to empty, which means false.
To mark a measure as customer managed the value should be changed to true.

The "customer-managed" measures must have a database field specified, otherwise an error will be thrown.

Note:
The "customer-managed" measures cannot be a shared measure and cannot be used in cycle groups and the left-hand side of special expressions because these measures need to be in the same fact group. Making part of these measures as customer-managed measures/facts will split this fact group because customer-managed measures are assigned to a separate fact group.Rules and Expressions
To invoke the uploaded PL/SQL functions and procedures, add rules with the special expression execplsql into the RPASCE rule definitions in the configtools. For more details about the special expression execplsql please refer to the section Special Expression - execplsql in this document.
Example
In the example below, a rule containing execplsql is added to rule group cust6.

One requirement is that a cmf rulegroup must have only plsqlexec rules.
It is not possible to mix other kinds of rules with the plsqlexec rule. There can be many plsqlexec rules in the same rulegroup. Also please make sure keep only one expression in each rule.
Integration Configuration
The Integration Configuration Tool will have a new column Customer-Managed for the Integration Map table. The integration configuration is generated internally and is only shown here for information purposes.
<integration_map>
<entry>
<fact>ADDVChWhMapT</fact>
<domain>mfpcs</domain>
<measure>ADDVChWhMapT</measure>
<outbound>N</outbound>
<customer-managed>Y</customer-managed>
</entry>
</integration_map>RPASCE Special Expression - execplsql
The special expression execplsql provides the ability to invoke the customer uploaded PL/SQL
functions and procedures from within the RPASCE rules and expressions framework. Both functions and procedures are supported.
Also execplsql is variadic and can take an arbitrary number of arguments that can be of different
types according to the PL/SQL signature. The number and type depend on the signature of the function or procedures being executed.
The first two arguments to execplsql are reserved to indicate the package name and the function or procedure
name to be executed.
Example
drdvsrcti<-execplsql("RP_CUSTOM_PKG","sum",drdvsrctt, adhdlcratet, add2locopnd)In this example the LHS measure drdvsrcti is a scalar integer measure. It will be set to the
integer value returned by the function named sum in the customer uploaded package RP_CUSTOM_PKG.
Arguments
LHS
The LHS measure must be a scalar integer measure. It will be set to the integer value returned
by the customer-uploaded PL/SQL function or procedure. The integer value is meant to be a return code indicating the result
of the procedure or function execution. In case of exceptions, RPASCE will set the LHS measure to a value of -1 to indicate an error. If there are any exceptions or failures, then the logs will provide further information regarding
the reason for the failure.
RHS
-
First argument:
The type of the first argument is
string. It can either be a string constant or a scalar string measure. The first argument is the name of the customer-uploaded package. For more details regarding uploading custom packages refer to section Uploading Custom PL/SQL Packages. -
Second Argument:
The type of the first argument is
string. It can either be a string constant or a scalar string measure. The second argument is the name of a function or procedure within in the custom package specified as the first argument ofexecplsql. This function or procedure will be executed by theexecplsqlspecial expression when it is evaluated.If a function is being specified, make sure the return type is declared as a number in the PL/SQL function declaration.
If a procedure is being specified, make sure there is exactly 1 out type parameter of type number in the PL/SQL procedure declaration.
Examples
Consider the PL/SQL function SUM present in the package RP_CUSTOM_PKG. To execute the SUM function in the RPASCE application batch, first upload RP_CUSTOM_PKG as described in the section Uploading Custom PL/SQL Packages. The PL/SQL function SUM is declared as below in the package RP_CUSTOM_PKG.
function SUM (lhsMeas IN VARCHAR2, rhsMeas1 IN VARCHAR2, rhsMeas2 IN VARCHAR2) return number; Here is a sample definition of the SUM function that adds 2 measures and writes
the result to a third measure. Note that the measure lhsMeas is an
IN type argument although the function SUM updates
it. The measure lhsMeas must be marked as a customer managed measure as
described in the Measure Properties subsection of the RPASCE Configuration Tools Changes section.
FUNCTION SUM (lhsmeas IN VARCHAR2, rhsmeas1 IN VARCHAR2, rhsmeas2 IN VARCHAR2) RETURN NUMBER IS
lhsmeas_app VARCHAR2(4000);
rhsmeas1_app VARCHAR2(4000);
rhsmeas2_app VARCHAR2(4000);
na_ut_lhsmeas BINARY_DOUBLE;
na_ut_rhsmeas1 BINARY_DOUBLE;
na_ut_rhsmeas2 BINARY_DOUBLE;
lhsfactgroup VARCHAR2(4000);
rhs1factgroup VARCHAR2(4000);
rhs2factgroup VARCHAR2(4000);
lhsfacttable VARCHAR2(4000);
rhs1facttable VARCHAR2(4000);
rhs2facttable VARCHAR2(4000);
stmt VARCHAR2(8000);
BEGIN
SELECT fact_name INTO lhsmeas_app FROM rp_g_fact_info_md WHERE fact_name LIKE '%' || lhsmeas || '%';
SELECT fact_name INTO rhsmeas1_app FROM rp_g_fact_info_md WHERE fact_name LIKE '%' || rhsmeas1 || '%';
SELECT fact_name INTO rhsmeas2_app FROM rp_g_fact_info_md WHERE fact_name LIKE '%' || rhsmeas2 || '%';
na_ut_lhsmeas := cell_dbl(lhsmeas_app, NULL);
na_ut_rhsmeas1 := cell_dbl(rhsmeas1_app, NULL);
na_ut_rhsmeas2 := cell_dbl(rhsmeas2_app, NULL);
rp_g_common_pkg.clear_facts(varchar2_table(lhsmeas_app));
SELECT fact_group INTO lhsfactgroup FROM rp_g_fact_info_md WHERE fact_name = lhsmeas_app;
SELECT fact_group INTO rhs1factgroup FROM rp_g_fact_info_md WHERE fact_name = rhsmeas1_app;
SELECT fact_group INTO rhs2factgroup FROM rp_g_fact_info_md WHERE fact_name = rhsmeas2_app;
lhsfacttable := 'rp_g_' || lhsfactgroup || '_ft';
rhs1facttable := 'rp_g_' || rhs1factgroup || '_ft';
rhs2facttable := 'rp_g_' || rhs2factgroup || '_ft';
na_ut_lhsmeas := (na_ut_rhsmeas2 + na_ut_rhsmeas1);
stmt :=
'MERGE INTO ' || lhsfacttable || ' lhs USING (' ||
' SELECT (coalesce(rhsft01.partition_id, rhsft02.partition_id)) AS partition_id,' ||
' (coalesce(rhsft01.dept_id, rhsft02.dept_id)) AS dept_id,' ||
' (coalesce(rhsft01.stor_id, rhsft02.stor_id)) AS stor_id,' ||
' ((coalesce(rhsft02.' || rhsmeas2_app || ', ' || na_ut_rhsmeas2 || ') +' ||
' coalesce(rhsft01.' || rhsmeas1_app || ', ' || na_ut_rhsmeas1 || '))) AS ' || lhsmeas_app ||
' FROM (SELECT partition_id, dept_id, stor_id, ' || rhsmeas1_app || ' FROM ' || rhs1facttable || ') rhsft01' ||
' FULL OUTER JOIN (SELECT partition_id, dept_id, stor_id, ' || rhsmeas2_app || ' FROM ' || rhs2facttable ||
') rhsft02 ON rhsft01.partition_id = rhsft02.partition_id AND rhsft01.dept_id = rhsft02.dept_id AND rhsft01.stor_id = rhsft02.stor_id) rhs_final' ||
' ON (lhs.partition_id = rhs_final.partition_id AND lhs.dept_id = rhs_final.dept_id AND lhs.stor_id = rhs_final.stor_id)' ||
' WHEN MATCHED THEN UPDATE SET lhs.' || lhsmeas_app || ' = nullif(rhs_final.' || lhsmeas_app || ', ' || na_ut_lhsmeas || ') DELETE WHERE rhs_final.' || lhsmeas_app || ' = ' || na_ut_lhsmeas ||
' WHEN NOT MATCHED THEN INSERT (lhs.partition_id, lhs.dept_id, lhs.stor_id, lhs.' || lhsmeas_app ||
') VALUES (rhs_final.partition_id, rhs_final.dept_id, rhs_final.stor_id, nullif(rhs_final.' || lhsmeas_app || ', ' || na_ut_lhsmeas || ')) WHERE rhs_final.' || lhsmeas_app || ' != ' || na_ut_lhsmeas;
dbms_output.put_line(stmt);
EXECUTE IMMEDIATE stmt;
COMMIT;
RETURN 0;
END SUM;Now to execute this SUM function from the application batch, add the rule below to application configuration
as described in the Rules and Expressions subsection of RPASCE Configuration Tools Changes section. Add the rule group containing the rule to the batch
control files as described in the section RPASCE Batch Control File Changes. Patch the application with the updated configuration and batch control
files.
drdvsrcti<-execplsql("RP_CUSTOM_PKG","sum",drdvsrctt, adhdlcratet, add2locopnd) Here all 3 measures are placeholder scalar string measures that will point to the actual real measures that are being summed. (The Measure Analysis workbook can be used to populate placeholder string measures, or placeholder scalar string measures can also be loaded using the loadfact data with an appropriate input file.)
In this example, the input scalar measures are mapped as follows:
-
drdvsrctt: lpwpsellthrmn - dept_stor - customer managed (LHS measure)
Label: Wp Sell Thru R % Min Threshold
-
adhdlcratet: lpwprtnmn - dept_stor (RHS1)
Label: Wp Returns R % Min Threshold
-
add2locopnd: lpwprtnmx - dept_stor (RHS2)
Label: Wp Returns R % Max Threshold
Execute this rule group through batch and build a measure analysis workbook with the involved measures. It can then be
verified that the SUM evaluated correctly.

If measure lhsMeas is not specified as a customer-managed measure in the
application configuration, then the error below will be thrown when
execplsql is evaluated.
<E OCI_ERROR - (1031):
<E SQL Sid 'rpas_iw_conn' ORA-01031: insufficient privilegesThe following examples demonstrate execplsql and how a special expression can
invoke PL/SQL with a variable number and type of input arguments.
intscalar01<-execplsql("RP_CUSTOM_PKG","custom_procedure1","dvsn", true, 1, 1) intscalar01<-execplsql("RP_CUSTOM_PKG","custom_procedure2","dvsn", 1123.5813, 23, -1) intscalar01<-execplsql("RP_CUSTOM_PKG","custom_function1","dvsn", true, 1) intscalar01<-execplsql("RP_CUSTOM_PKG","custom_function2","dvsn", 1) intscalar01<-execplsql("RP_CUSTOM_PKG","custom_function2",strscalar1, intscalar02) intscalar01<-execplsql("RP_CUSTOM_PKG","custom_procedure3","dvsn", datescalar2, 1, 1)The PL/SQL counterparts are defined, through very simple demonstration code, in the example custom package below.
rp_custom_pdg.pkb
create or replace package body RP_CUSTOM_PKG is
procedure custom_procedure1(arg1 in varchar2, arg2 in CHAR, arg3 in number, ret out number )
is
begin
ret:=23;
end custom_procedure1;
procedure custom_procedure2(arg1 in varchar2, arg2 in BINARY_DOUBLE, arg3 in number, ret out number )
is
begin
ret:=23;
end custom_procedure2;
procedure custom_procedure3(arg1 in varchar2, arg2 in BINARY_DOUBLE, arg3 in timestamp, ret out number )
is
begin
dbms_output.put_line('arg3: ' || arg3);
ret:=23;
end custom_procedure3;
function custom_function1(arg1 in varchar2, arg2 in CHAR, arg3 in number) return number
is
ret integer;
begin
ret:=23;
return ret;
end custom_function1;
function custom_function2(arg1 in varchar2, arg3 in number) return number
is
ret number;
begin
ret:=23;
return ret;
end custom_function2;
function SUM (lhsmeas IN VARCHAR2, rhsmeas1 IN VARCHAR2, rhsmeas2 IN VARCHAR2) RETURN NUMBER IS
lhsmeas_app VARCHAR2(4000);
rhsmeas1_app VARCHAR2(4000);
rhsmeas2_app VARCHAR2(4000);
na_ut_lhsmeas BINARY_DOUBLE;
na_ut_rhsmeas1 BINARY_DOUBLE;
na_ut_rhsmeas2 BINARY_DOUBLE;
lhsfactgroup VARCHAR2(4000);
rhs1factgroup VARCHAR2(4000);
rhs2factgroup VARCHAR2(4000);
lhsfacttable VARCHAR2(4000);
rhs1facttable VARCHAR2(4000);
rhs2facttable VARCHAR2(4000);
stmt VARCHAR2(8000);
BEGIN
SELECT fact_name INTO lhsmeas_app FROM rp_g_fact_info_md WHERE fact_name LIKE '%' || lhsmeas || '%';
SELECT fact_name INTO rhsmeas1_app FROM rp_g_fact_info_md WHERE fact_name LIKE '%' || rhsmeas1 || '%';
SELECT fact_name INTO rhsmeas2_app FROM rp_g_fact_info_md WHERE fact_name LIKE '%' || rhsmeas2 || '%';
na_ut_lhsmeas := cell_dbl(lhsmeas_app, NULL);
na_ut_rhsmeas1 := cell_dbl(rhsmeas1_app, NULL);
na_ut_rhsmeas2 := cell_dbl(rhsmeas2_app, NULL);
rp_g_common_pkg.clear_facts(varchar2_table(lhsmeas_app));
SELECT fact_group INTO lhsfactgroup FROM rp_g_fact_info_md WHERE fact_name = lhsmeas_app;
SELECT fact_group INTO rhs1factgroup FROM rp_g_fact_info_md WHERE fact_name = rhsmeas1_app;
SELECT fact_group INTO rhs2factgroup FROM rp_g_fact_info_md WHERE fact_name = rhsmeas2_app;
lhsfacttable := 'rp_g_' || lhsfactgroup || '_ft';
rhs1facttable := 'rp_g_' || rhs1factgroup || '_ft';
rhs2facttable := 'rp_g_' || rhs2factgroup || '_ft';
na_ut_lhsmeas := (na_ut_rhsmeas2 + na_ut_rhsmeas1);
stmt :=
'MERGE INTO ' || lhsfacttable || ' lhs USING (' ||
' SELECT (coalesce(rhsft01.partition_id, rhsft02.partition_id)) AS partition_id,' ||
' (coalesce(rhsft01.dept_id, rhsft02.dept_id)) AS dept_id,' ||
' (coalesce(rhsft01.stor_id, rhsft02.stor_id)) AS stor_id,' ||
' ((coalesce(rhsft02.' || rhsmeas2_app || ', ' || na_ut_rhsmeas2 || ') +' ||
' coalesce(rhsft01.' || rhsmeas1_app || ', ' || na_ut_rhsmeas1 || '))) AS ' || lhsmeas_app ||
' FROM (SELECT partition_id, dept_id, stor_id, ' || rhsmeas1_app || ' FROM ' || rhs1facttable || ') rhsft01' ||
' FULL OUTER JOIN (SELECT partition_id, dept_id, stor_id, ' || rhsmeas2_app || ' FROM ' || rhs2facttable ||
') rhsft02 ON rhsft01.partition_id = rhsft02.partition_id AND rhsft01.dept_id = rhsft02.dept_id AND rhsft01.stor_id = rhsft02.stor_id) rhs_final' ||
' ON (lhs.partition_id = rhs_final.partition_id AND lhs.dept_id = rhs_final.dept_id AND lhs.stor_id = rhs_final.stor_id)' ||
' WHEN MATCHED THEN UPDATE SET lhs.' || lhsmeas_app || ' = nullif(rhs_final.' || lhsmeas_app || ', ' || na_ut_lhsmeas || ') DELETE WHERE rhs_final.' || lhsmeas_app || ' = ' || na_ut_lhsmeas ||
' WHEN NOT MATCHED THEN INSERT (lhs.partition_id, lhs.dept_id, lhs.stor_id, lhs.' || lhsmeas_app ||
') VALUES (rhs_final.partition_id, rhs_final.dept_id, rhs_final.stor_id, nullif(rhs_final.' || lhsmeas_app || ', ' || na_ut_lhsmeas || ')) WHERE rhs_final.' || lhsmeas_app || ' != ' || na_ut_lhsmeas;
dbms_output.put_line(stmt);
EXECUTE IMMEDIATE stmt;
COMMIT;
RETURN 0;
END SUM;
END RP_CUSTOM_PKG;rp_custom_pkg.pks
create or replace package RP_CUSTOM_PKG is
procedure custom_procedure1(arg1 in varchar2, arg2 in CHAR, arg3 in number, ret out number );
procedure custom_procedure2(arg1 in varchar2, arg2 in BINARY_DOUBLE, arg3 in number, ret out number );
procedure custom_procedure3(arg1 in varchar2, arg2 in BINARY_DOUBLE, arg3 in timestamp, ret out number );
function custom_function1(arg1 in varchar2, arg2 in CHAR, arg3 in number) return number ;
function custom_function2(arg1 in varchar2, arg3 in number) return number;
function SUM (lhsMeas IN VARCHAR2, rhsMeas1 IN VARCHAR2, rhsMeas2 IN VARCHAR2) return number;
end RP_CUSTOM_PKG;Limitations
Boolean arguments must be recast as character types, the PL/SQL function or procedure should declare them as a CHAR type. RPASCE will set the char to T for true and F for false. On the expression
side it is handled similarly to how boolean types are handled by an RPASCE expression. Pass a scalar boolean measure or boolean
constant (true or false) to the execplsql special expression.
Dependency Between Batch & plsql Rule Group
Dependency Order
If a measure is calculated in a previous rule group (for example, rule group1) and then used in a subsequent rule group (for example, rule group2), rule group1 should be executed before rule group2 to ensure accurate results.
For example:
Here all the measures used under execplsql are placeholder scalar string measures that will point to the actual real measures that are being summed.
Note:
Measure Analysis workbook can be used to populate placeholder string measures, or placeholder scalar string measures can also be loaded using the loadfact data with an appropriate input file.Rule Group1 - exec_exp1 (plsql rule)
drdvsrcti<-execplsql("RP_CUSTOM_PKG","sum",drdvsrctt, adhdlcratet, add2locopnd)

In this example, the input scalar measures are mapped as follows:
-
drdvsrctt: lpwpsellthrmn - dept_stor - customer managed (LHS measure)
Label: Wp Sell Thru R % Min Threshold
-
adhdlcratet: lpwprtnmn - dept_stor (RHS1)
Label: Wp Returns R % Min Threshold -
add2locopnd: lpwprtnmx - dept_stor (RHS2)
Label: Wp Returns R % Max Threshold
Rule Group2 - exp2 (Non plsql rule)
lpwpnslsmn=lpwpsellthrmn+lpwpnslsmx

Lpwpnslsmn – dept_stor, Label: Wp Net Sales R Min Threshold
Lpwpsellthrmn – dept_stor, Label: Wp Sell Thru R % Min Threshold
Lpwpnslsmx – dept_stor, Label: Wp Net Sales R Max Threshold
Here lpwpsellthrmn – This is computed in exec_exp1 and used as input in exp2
Rule Group3 - execplsql_dep2 (plsql rule)
drdvnulli<-execplsql("rp_custom_pkg","sum",drdvlocatt1lv1, drdvlocatt1lv2, drdvsrctt)

In this example, the input scalar measures are mapped as follows:
-
drdvlocatt1lv1: lpwpgmmn – dept_stor
Label: Wp GM R % Min Threshold
-
drdvlocatt1lv2: lpwpnslsmn – dept_stor
Label: Wp Net Sales R Min Threshold
-
lpwpnslsmn is computed in exp2 and used as input in execplsql_dep2
-
drdvsrctt (Same measure used in exec_exp1) – It is used as inputin execplsql_dep2
There is a dependency among the rule groups, so to obtain accurate results, they should be executed in the following order: execplsql_dep1, exp2, execplsql_dep2.
To execute rule groups in batches, please refer to the Note provided under RPASCE Batch Control File Changes.
Using execplsql in Custom Menu
To execute the rule groups configured in the above section using the custom menu, add them to the workbook via configtools. Open the configuration in configtools, navigate to the Workbooks section, and then to the Custom Menu tab. Add the rule group configured with execplsql expression.
For example, Rule Group execplsql_dep2 can be configured in custom menu.

Rule Group - execplsql_dep2 (plsql rule)
drdvnulli<-execplsql("rp_custom_pkg","sum",drdvlocatt1lv1, drdvlocatt1lv2, drdvsrctt)

After adding the rules, apply a patch or build the application. Then, open the workbook in the UI and input data into the measures. Perform the commit operation to ensure the data is saved to the mapped measures. Once the data is committed, use the custom menu to execute the rule group that is configured with execplsql expression.
Note:
Upon running custom menu, the data will be produced based on what’s already committed to PDS for the mapped measure not based on what’s calculated in the workbook. Recommended that to ensure to commit the data and then run the custom menu when configured to run execplsql.Validations and Common Error Messages
Common validation error messages are documented in the table below. However, there can be other kinds of errors (for example, unexpected privilege related errors).
| Error message | Reason |
|---|---|
|
Output argument type of the procedure must be NUMBER. |
The procedure specified has an |
|
Function or procedure not found. |
Check the name of the function or procedure in the custom package. Could be case mismatch or privilege issue too. |
|
No output type found. |
There is no |
|
Only 1 output argument allowed. |
There is more than one |
|
Input arg not a scalar measure. |
Only scalar string measures and string constants are allowed as input. Check whether quotes are missing in case of constants. |
|
Expecting <type> but received <type>. |
Mismatch in argument type between PL/SQL function or procedure signature
and the arguments passed to |
|
Only 1 measure allowed on the LHS. |
There can be only 1 measure on the LHS of the |
|
RHS size must be more than 2. First 2 args are package name and procedure name. |
Not enough arguments passed in to
the |
|
LHS must be a measure |
Found LHS to be a constant instead of a measure. |
|
LHS must be a scalar measure. |
There is an LHS measure but it is not scalar. |
|
LHS measure must be of type integer. |
There is an LHS measure and it is not scalar, but it is not of type |
|
Number of input args <number> does not match the procedure signature number <number>. |
Mismatch in number of arguments
between PL/SQL function or procedure signature and the arguments passed to |
|
ExecPLSQLExpression incrementalEval not supported! |
If other errors are bypassed and |
|
PL/SQL type <type> is not supported. |
Unexpected type in the PL/SQL function or procedure signature. |
RPASCE Batch Control File Changes
Invoking the CMF rulegroup from batch is done by adding the rulegroup to the batch control files. The example below shows how to add a CMF rule group to batch control files. There are no additional steps required here. Please refer to any GA application implementation guide for more information on adding rulegroups to batch control files.
File: batch_calc_list.txt
iw_sum | group | cust7 In this example, the calc
set name is iw_sum, which is of type group, meaning it is executing a rule group. The third
item is the rule group name, which is cust7. Rule group cust7 has a CMF property set and
contains execplsql rules.
Note:
To execute multiple rule groups having execplsql expression, we can add them in sequence like:iw_sum | group |execplsql_dep1
iw_sum | group |exp2
iw_sum | group |execplsql_dep2File: batch_oat_list.txt
calc | iw_sum | IW Sum Here the Batch Control
Group Name is calc and the batch set name is iw_sum, meaning it will look at file batch_calc_list.txt for an entry named iw_sum. We already added it in the step above. The third
item is the label, which shows up on the UI in the drop down when user tries to execute the batch calc group OAT task.
File: batch_exec_list.txt
iw_all | calc | iw_sum Here iw_all is the Batch Set Name. Batch task type is calc and parameter is iw_sum. When iw_all is invoked, it will look for an entry named iw_sum in the batch_calc_list.txt. Please
check the first step above for the entry in batch_calc_list.txt.
The iw_all can be
made part of a daily batch as shown in the example below.
File: batch_exec_list.txt
# Daily Batch Cyle
batch_daily | exec | *hook_batch_daily_pre
batch_daily | exec | DRDVEXPDB ? export_all
batch_daily | exec | batch_oo
batch_daily | exec | *hook_batch_daily_post
batch_daily | exec | re_daily
batch_daily | exec | iw_allRPASCE Deployment
The customer-managed PL/SQL functions and procedures are uploaded to the IW schema. For more information on uploading the custom packages, refer to the section Uploading Custom PL/SQL Packages.
During evaluation of the execplsql special expression, RPASCE switches to the IW schema user, to limit
the scope of writable data access, and then executes the function or procedure. However, during application deploy and patch,
RPASCE code grants the necessary privileges to the IW schema user. These grants ensure that the IW schema user can read all
the fact tables and metadata tables in the PDS through synonyms, and write access is only provided to fact tables for the
measures marked as customer-managed in the application configuration.
If the configuration is modified such that additional measures are now marked as customer managed, or if existing customer-managed measures are made non-customer-managed, then the application patch operation will update the privileges accordingly.
Uploading Custom PL/SQL Packages
Refer to Chapter 20 of Oracle Retail AI Foundation Cloud Services Implementation Guide for further details
on interacting with IW schema (RTLWSP01).
RPASCE Helper Functions and API for IW
RPASCE provides a package RP_G_RPAS_HELPER_PKG with useful methods that can be called from custom code.
Following are the types that are available in RP_G_RPAS_HELPER_PKG:
TYPE t_pair IS RECORD(
l_level varchar2(10),
l_dim varchar2(10)
);TYPE dim_level_array is varray(8) of t_pair; TYPE level_array is varray(50) of varchar2(10);Following are the functions that are available in RP_G_RPAS_HELPER_PKG.
function get_fact_name(meas_name_in IN varchar2) return varchar2;
This function returns the fact name based on the measure name passed. Measure name is defined in Configuration.
declare
l_fact varchar2(30);
begin
l_fact := rp_g_rpas_helper_pkg.get_fact_name('drtynslsu');
end;
function get_na_value(fact_name_in IN varchar2) return varchar2;
Function returns NA Value for a fact.
declare
l_fact varchar2(30);
l_na_value number;
begin
l_fact := rp_g_rpas_helper_pkg.get_fact_name('drtynslsu');
l_na_value := rp_g_rpas_helper_pkg.get_na_value(l_fact);
end;function get_logical_space(fact_name_in IN varchar2) return number;
Function returns logical space for a fact. Logical space is the unpopulated space for a fact.
declare
l_fact varchar2(30);
l_log_space number;
begin
l_fact := rp_g_rpas_helper_pkg.get_fact_name('drtynslsu');
l_log_space := rp_g_rpas_helper_pkg.get_logical_space(l_fact);
end;function get_fact_group_name(fact_name_in IN varchar2) return varchar2;
Function returns the Fact Group name for a fact.
declare
l_fact varchar2(30);
l_group varchar2(30);
begin
l_fact := rp_g_rpas_helper_pkg.get_fact_name('drtynslsu');
l_group := rp_g_rpas_helper_pkg.get_fact_group_name(l_fact);
end;function get_table_name(fact_name_in IN varchar2) return varchar2;
Function returns the Oracle table name that contains the fact as a column.
declare
l_fact varchar2(30);
l_table varchar2(30);
begin
l_fact := rp_g_rpas_helper_pkg.get_fact_name('drtynslsu');
l_table := rp_g_rpas_helper_pkg.get_table_name(l_fact);
end;function get_number_of_partitions return integer;
Function returns the number of partitions in PDS.
declare
l_parts number;
begin
l_parts := rp_g_rpas_helper_pkg.get_number_of_partitions;
end;function get_partition_level return varchar2;
Function returns the level at which is PDS is partitioned
(for example, dept,clss).
declare
l_part_level varchar2(30);
begin
l_part_level := rp_g_rpas_helper_pkg.get_partition_level;
end;function clear_fact(fact_name_in varchar2) return boolean;
Function will clear the data for the fact.
declare
l_result boolean;
begin
l_result := rp_g_rpas_helper_pkg.clear_fact('drtynslsu');
end;function get_base_intx(fact_name_in IN varchar2) return varchar2;
Function returns the base intersection of the fact.
declare
l_fact varchar2(30);
l_intx varchar2(30);
begin
l_fact := rp_g_rpas_helper_pkg.get_fact_name('drtynslsu');
l_intx := rp_g_rpas_helper_pkg.get_base_intx(l_fact);
end;function intx_to_level(intx_in IN varchar2) return dim_level_array;
Function returns the levels and dimensions that are part of an intersection in an array.
declare
l_fact varchar2(30);
l_intx varchar2(30);
l_array dim_level_array;
begin
l_fact := rp_g_rpas_helper_pkg.get_fact_name('drtynslsu');
l_intx := rp_g_rpas_helper_pkg.get_base_intx(l_fact);
l_array := rp_g_rpas_helper_pkg.intx_to_level(l_intx);
end;function get_parent_levels(level_in IN varchar2) return level_array;
This returns all the parent levels of the passed level.
declare
l_array level_array;
begin
l_array := rp_g_rpas_helper_pkg.get_parent_levels('styl');
end;function get_child_levels(level_in IN varchar2) return level_array;
This returns all the child levels of the passed level.
declare
l_array level_array;
begin
l_array := rp_g_rpas_helper_pkg.get_child_levels('styl');
end;function is_higher_level(level1_in IN varchar2, level2_in IN varchar2) return boolean;
Function
return true if level1_in is higher than level2_in. Otherwise false.
declare
l_val boolean;
begin
l_val := rp_g_rpas_helper_pkg.is_higher_level('styl', 'dept');
end;function is_lower_level(level1_in IN varchar2, level2_in IN varchar2) return boolean;
Function
return true if level1_in is lower than level2_in. Otherwise false.
declare
l_val boolean;
begin
l_val := rp_g_rpas_helper_pkg.is_lower_level('dept', 'styl');
end;PL/SQL Best Practices
| Number | PL/SQL Best Practice | Comments |
|---|---|---|
|
1 |
Use the functions and procedures provided by Oracle |
Try minimize writing your own functions and procedures. |
|
2 |
Use Oracle's Searching and Sorting routines |
The built-in routines are highly optimized. |
|
3 |
Take advantage of the ways Oracle performs control logic evaluation |
If you have multiple conditions that control branching, Oracle evaluates them in the order you provide them. It will not evaluate all the conditions unless it needs to. Order your conditions in a manner that allows Oracle to take short cuts. If there are two conditions, then put the most restrictive condition first. |
|
4 |
Avoid implicit datatype conversions |
Avoid comparing variables that have different datatypes. The time spent on the implicit datatype conversions during each execution could be reclaimed if the datatypes were converted to a consistent set prior to comparisons. |
|
5 |
Size |
If the size is less than 2000, then PL/SQL allocates enough memory to hold the declared length of the variable. But if the size is greater than or equal to 2000, PL/SQL dynamically allocates only enough memory to handle the actual value. |
|
6 |
Use PL/SQL within SQL statements |
There are potential performance gains by including a PL/SQL function as part of a query. |
|
7 |
Use |
Capture the profiling statistics to identify the lines in your code that take the most time. |
|
8 |
Use PL/SQL features for Bulk operations |
Avoid row by row operations and use |
|
9 |
Use |
Based on the conditions in your query, the available indexes, and available statistics, the optimizer chooses
which |
Abbreviations and Acronyms
APEX - Application Express
RAP - Retail Analytics and Planning
RPASCE - Retail Predictive Application Server Cloud Edition
IW - Innovation Workbench
LHS - Left hand side (of expression)
RHS - Right hand side (of expression)
CMF - customer managed fact (rule group property)
Input Data Extensibility
There are additional ways to provide input data to RAP for attributes and measures you want available to RPASCE applications while still leveraging the common foundation input file formats. Some of these extensions are designed specifically for Planning (such as additional fact measure fields on some interfaces) while others are shared across all of RAP (such as the flexible fact tables in RI).
Additional Source for Product Attributes
If you are integrating product attribute data from RMFCS, then you may encounter scenarios where not all product attributes
are available in that system and you need to load them separately for Planning purposes only. You have the option to load
additional product attributes directly to RAP on the existing foundation interface files for ATTR.csv and PROD_ATTR.csv, and this data will be merged with the RMFCS foundation data. This is handled using special jobs in
the AIF DATA batch schedule listed below:
-
SI_W_RTL_PRODUCT_ATTR_DS_MERGE_JOB
-
SI_W_RTL_ITEM_GRP1_DS_MERGE_JOB
-
SI_W_DOMAIN_MEMBER_DS_TL_MERGE_JOB
These jobs should not be enabled in POM unless you are planning to load data from an additional source, because they will
conflict with the normal version of these interfaces (which follows a truncate and load process instead of a merge). When
the MERGE jobs are turned on, it is assumed that all other SI_* type jobs (like SI_W_RTL_ITEM_GRP1_DS_JOB) are already disabled, because the core foundation dataset is coming directly from RMFCS
and not from flat files. The only exception is that you will also need to keep the COPY/STG jobs enabled
for the files you are sending in:
-
COPY_SI_ATTR_JOB / STG_SI_ATTR_JOB
-
COPY_SI_PROD_ATTR_JOB / STG_SI_PROD_ATTR_JOB
The merge functionality is limited to two types of attributes: ITEMUDA and ITEMLIST.
New attributes going to AIF or Planning must be of type ITEMUDA and it is the implementer’s responsibility
to ensure the attributes being added from the secondary source do not conflict with the data coming from RMFCS. The UDA attributes will be combined in the same table in RAP and downstream applications like AIF and MFP will have
no knowledge of which source provided the data. ITEMLIST data from secondary sources is meant specifically
for the LPO application in AIF when you are leveraging product groups in that application and do not want to use RMFCS item
lists for that purpose.
Additional Source for Foundation Data
Some foundation data interfaces support merging two sources of information together into the same target table. One of
the sources must be MFCS while the other may be an external source that generates a CSV file for the nightly batch. This is
currently supported for Promotions, Shipments, Sales, and Inventory. These jobs should not be enabled in POM unless you are
planning to load data from an additional source, because they will conflict with the normal version of these interfaces (which
follows a truncate and load process instead of a merge). When the MERGE jobs are turned on, it is expected that all other SI_* type jobs (like SI_W_RTL_SHIP_DETAILS_DS_JOB) will be manually disabled, because the core
foundation dataset is coming directly from MFCS and not from these jobs.
| Secondary Data Source | AIF DATA Jobs to Enable | AIF DATA Jobs to Disable |
|---|---|---|
|
PROMO_DETAIL.csv |
SI_W_RTL_PROMO_IT_LC_DS_MERGE_JOB COPY_SI_PROMO_DETAIL_JOB STG_SI_PROMO_DETAIL_JOB |
SI_W_RTL_PROMO_IT_LC_DS_JOB |
|
SHIPMENT_HEAD.csv |
SI_W_RTL_SHIP_DETAILS_DS_MERGE_JOB COPY_SI_SHIPMENT_HEAD_JOB STG_SI_SHIPMENT_HEAD_JOB |
SI_W_RTL_SHIP_DETAILS_DS_JOB |
|
SHIPMENT_DETAIL.csv |
SI_W_RTL_SHIP_IT_LC_DY_FS_MERGE_JOB COPY_SI_SHIPMENT_DETAIL_JOB STG_SI_SHIPMENT_DETAIL_JOB |
SI_W_RTL_SHIP_IT_LC_DY_FS_JOB |
|
SALES.csv |
SI_W_RTL_SLS_TRX_IT_LC_DY_FS_MERGE_JOB COPY_SI_SALES_JOB STG_SI_SALES_JOB |
SI_W_RTL_SLS_TRX_IT_LC_DY_FS_ JOB |
|
SALES_PACK.csv |
SI_W_RTL_SLSPK_IT_LC_DY_FS_MERGE_JOB COPY_SI_SALES_PACK_JOB STG_SI_SALES_PACK_JOB |
SI_W_RTL_SLSPK_IT_LC_DY_FS_JOB |
|
INVENTORY.csv |
SI_W_RTL_INV_IT_LC_DY_FS_MERGE_JOB COPY_SI_INVENTORY_JOB STG_SI_INVENTORY_JOB |
SI_W_RTL_INV_IT_LC_DY_FS_JOB |
The way the data is merged depends on the interface. For PROMO_DETAIL.csv, the Pricing CS data always
takes priority, and the CSV file data is inserted where it does not match an existing record. This is because the promotion
header interface (W_RTL_PROMO_DS / D tables and PROMOTION.csv file) from
Pricing CS already follows that logic and this detail-level table needs to match it. You should aim to ensure that there is
no overlap between the Pricing CS data and the external CSV file data.
Fact data uses configurable merge logic. For shipment data, it is a configuration option whether you want MFCS data or
the CSV files to get first priority when merging. Update the C_ODI_PARAM_VW table from the Control Center
for parameter SHIP_SI_MERGE_PRIORITY. When set to MFCS, the CSV file data will only be inserted if there
is no matching record. When set to EXT (or any other value), the external file data will overwrite any matching
records from MFCS and insert for all other records. Sales and inventory use the same logic based on the value in parameters SALES_SI_MERGE_PRIORITY and INV_SI_MERGE_PRIORITY.
Additional Source for Data Security
Some applications, such as RI and LPO, use data security configurations to limit what users see in the user interface.
These tables are normally populated from MFCS or from a set of flat files such as RAF_SEC_USER.dat, as defined
in the RAP interfaces guide. If you want to use Innovation Workbench to populate these tables, however, you must leverage
an alternate data flow and batch program. The steps to maintain this data from IW are:
-
Create programs or REST APIs that insert data into the following staging tables from IW:
RAF_FILTER_GROUP_MERCH_STG RAF_FILTER_GROUP_ORG_STG RAF_SEC_USER_STG RAF_SEC_GROUP_STG RAF_SEC_USER_GROUP_STG -
From POM, enable and run the adhoc process
RAF_SEC_FILTER_LOAD_ADHOCin the AIF DATA schedule, which contains just one job namedRAF_SEC_FILTER_LOAD_JOB. This job truncates the target data warehouse tables (likeRAF_SEC_USER), then insert the contents from the staging table to the target table. -
If you are moving the data downstream to LPO or other AIF applications, run the associated data security load jobs for those applications.
The relationship between the internal RAF tables is shown in the diagram below.

Note:
The same set ofRAF_* tables exist in multiple database schemas, so you must be careful when querying
and loading them. When you want to query the tables populated by the AIF DATA job, you must specify RADM01 as the owner of the table (such as select * from RADM01.RAF_SEC_USER). When you want to query the tables
owned by AIF APPS, you must specify RASE01 as the owner.
Additional Sources for Measures
Some of the foundation data file interfaces into RAP have ways to add more measure data than what the out-of-box planning solutions are using.
Custom Sales and Transfer Types
The SALES.csv file has transaction data differentiated with a Retail Type (RTL_TYPE_CODE) field. By default, this accepts only R, P, or C as the types. You may
extend this with a 4th custom type called Other (using type code O). To do this, you must first
load a custom file into the W_XACT_TYPE_D interface to add the additional sales type code (standalone POM
jobs are available for this table load). Once that is done, you may include the 4th type code on records in SALES.csv. The additional sales type will be exported to PDS in two different ways:
-
The MFP sales interface (
W_PDS_SLS_IT_LC_WK_A) has a set of fields for Total Sales, which will be inclusive of Other sales. This allows you to have the default measures for Reg, Pro, and Clr sales and custom non-GA measures for Total Sales (which will not be equal to R+P+C sales). You could use total sales measures minus the other types to arrive at values specifically for Other sales or any other combination of retail types. -
The IPOCS-Demand Forecasting sales interface (
W_PDS_GRS_SLS_IT_LC_WK_A) will maintain the separate rows for other sales on the output since that interface has the retail type code on it directly. You may define custom measures to load the Other sales into IPOCS-Demand Forecasting.
This process also works for transfer measures coming on the TRANSFER.csv file. The transfer type code
on this file also comes from the W_XACT_TYPE_D table and can be extended with additional type codes to create
more measure data in PDS. If you add additional type codes, update your interface.cfg to import the new
records into custom measures that are filtered by the same type code.
Custom Fact Measures
The following files have been extended with 20 generic numerical fields on the end of the files:
-
SALES.csv
-
MARKDOWN.csv
-
INVENTORY.csv
-
ORDER_DETAIL.csv
-
DEAL_INCOME.csv
-
RECEIPT.csv
These flex fields will be loaded exactly as-is with no conversions or transformations, except to aggregate them from the
input data to the base intersection of item/location/fiscal week. All flex fields use SUM as the aggregation method. If a
flex field in the output PDS table has a prefix, like PO_FLEX1_NUM_VALUE, it means it is additionally splitting
the data by that type, such as PO vs. Transfer receipt measures. If there is no prefix, then the flex measure is summed only
to item/location/week level. These fields provide a way to send additional custom measures to Planning applications when the
source of the measures is the same as your basic foundation data. Refer to the RAP Data Interfaces Guide in My Oracle
Support (Doc ID 2539848.1) for the complete file specifications.
Additional Custom Fact Data
Most implementations have greater fact and measure requirements than the default solution interfaces provide. While it is possible to load additional data directly into the RPASCE PDS, there is the option to send some of this data into the Retail Insights data model alongside your foundation data files. This makes it available for many more use cases within RAP, such as reporting, data visualization and extensions in IW.
There are four flexible fact interfaces (referred to as Flex Facts) in the Retail Insights data warehouse that can also
be used as general-purpose data interfaces in RAP (even if you do not subscribe to RI itself). These interfaces have W_RTL_FLEXFACT at the start of the file and table names. For details on how to configure and use these interfaces,
refer to the Retail Insights Implementation Guide chapter on “Planning and Flex Fact Configurations”.
Extensibility Example – Product Hierarchy
A common scenario for extensibility is the need to add more product hierarchy levels to some solutions like MFP beyond what the base application supports. It is possible to define additional custom hierarchy levels in various RAP solutions following the general workflow below. For this example, we assume a new product level named “Sub-Category” will be added. This level will be placed between the Department and Class levels within the main hierarchy in AIF and RPAS applications.
Input File Changes
To add an additional product hierarchy level into the RAP foundation data files, you must leverage the FLEX fields available on either PRODUCT.csv or PRODUCT_ALT.csv files. Either file may be used,
as the columns are merged together into one table before sending it downstream. For this example, we will use PRODUCT_ALT.csv columns FLEX1_CHAR_VALUE and FLEX2_CHAR_VALUE. The FLEX1 values are the
unique identifiers for the hierarchy positions, while the FLEX2 values are the description for display in
user interfaces. The file is generated at the item level the same way as PRODUCT.csv and must follow the
same rules for hierarchy construction (IDs must be unique within the level, you must not have multiple parents for the same
children in the level below this one, and so on). Example rows from the file may be:
ITEM,FLEX1_CHAR_VALUE,FLEX2_CHAR_VALUE
30018,100101,WOMEN'S CLOTHING
30019,100101,WOMEN'S CLOTHING
51963371,100103,WOMEN'S INSPIRATION
1101247,100104,WOMEN'S FAST FASHIONOnce you have generated this data for all items in the hierarchy, then you will load it into the platform following the Initialize Dimensions process
in Data Loads and Initial Batch Processing. The following jobs in the RI_DIM_INITIAL_ADHOC process
are used to load this file:
-
COPY_SI_PRODUCT_ALT_JOB
-
STG_SI_PRODUCT_ALT_JOB
-
SI_W_PRODUCT_FLEX_DS_JOB
-
W_PRODUCT_FLEX_D_JOB
You should already have loaded a PRODUCT.csv file at this stage, or you should load it at the same time
as the PRODUCT_ALT.csv file, so that the full product hierarchy is available in the data warehouse. Once
loaded, the data for the alternate levels will be available in the W_PRODUCT_FLEX_D table for review. At
this stage, the data is only available in the data warehouse table; it has not been configured for use in any other solution.
AI Foundation Setup
To see the additional hierarchy level in AI Foundation applications, you must create an alternate product hierarchy that includes both the new level and all other levels from your product hierarchy that you wish to use.
The first step in defining the alternate product hierarchy in AIF is setting up the configuration tables RSE_ALT_HIER_TYPE_STG and RSE_ALT_HIER_LEVEL_STG. These tables are updated from the Manage System Configurations screen in the
Control & Tactical Center. For this example, the data you create may look like the following:
Table 9-11 RSE_ALT_HIER_LEVEL_STG Sample
| HIER_TYPE_NAME | HIER_LEVEL_ID | DESCR | ID_SRC_COLUMN_NAME | ID_SRC_OBJ_NAME | NAME_SRC_COLUMN_NAME | NAME_SRC_OBJ_NAME | UI_DESCR |
|---|---|---|---|---|---|---|---|
|
PROD_SUBCAT |
1 |
CMP |
TOP_PRODCAT_ID |
W_PRODUCT_DTS |
TOP_PRODCAT_DESC |
W_PRODUCT_DTS |
Company |
|
PROD_SUBCAT |
2 |
DIV |
LVL8_PRODCAT_ID |
W_PRODUCT_DTS |
LVL8_PRODCAT_DESC |
W_PRODUCT_DTS |
Division |
|
PROD_SUBCAT |
3 |
GRP |
LVL7_PRODCAT_ID |
W_PRODUCT_DTS |
LVL7_PRODCAT_DESC |
W_PRODUCT_DTS |
Group |
|
PROD_SUBCAT |
4 |
DEPT |
LVL6_PRODCAT_ID |
W_PRODUCT_DTS |
LVL6_PRODCAT_DESC |
W_PRODUCT_DTS |
Department |
|
PROD_SUBCAT |
5 |
SUBCAT |
FLEX1_CHAR_VALUE |
W_PRODUCT_ALT_DTS |
FLEX2_CHAR_VALUE |
W_PRODUCT_ALT_DTS |
Sub Category |
|
PROD_SUBCAT |
6 |
CLS |
LVL5_PRODCAT_ID |
W_PRODUCT_DTS |
LVL5_PRODCAT_DESC |
W_PRODUCT_DTS |
Class |
|
PROD_SUBCAT |
7 |
SBC |
LVL4_PRODCAT_ID |
W_PRODUCT_DTS |
LVL4_PRODCAT_DESC |
W_PRODUCT_DTS |
Sub Class |
|
PROD_SUBCAT |
8 |
SKU |
ITEM |
W_PRODUCT_DTS |
ITEM_DESC |
W_PRODUCT_DTS |
Stock Keeping Unit |
Table 9-12 RSE_ALT_HIER_TYPE_STG Sample
| DELETE_FLG | DESCR | NAME | OBJ_TYPE_NAME |
|---|---|---|---|
|
N |
Product Hierarchy with Sub-Category |
PROD_SUBCAT |
PRODUCT |
The configurations specified in this example show how to refer to the default hierarchies (which are loaded through the
staging table W_PRODUCT_DTS) and the alternate hierarchies (loaded through the table W_PRODUCT_ALT_DTS). When referring to a default hierarchy level, you should use the parameters shown here for all the SRC fields. You can modify the HIER_LEVEL_ID to change the placement of the levels within the structure; however
the standard hierarchy rules must still pass after reorganizing them (for example, you cannot place DEPT below CLS because then the same child node may have multiple parent nodes).
After your configuration is finalized, you may generate the alternate hierarchy in AIF using RSE_MASTER_ADHOC_JOB with the -X flag. This will only load the alternate hierarchy; it assumes you have also loaded the main
hierarchy using the -p flag, or you are loading both of them together using -pX. For nightly
batch job details, refer to the AI Foundation Implementation Guide, section “Building Alternate Hierarchy in AIF”.
It is also necessary to update RSE_CONFIG options to use the new hierarchy. For example, to use the hierarchy
in LPO, change the PMO_PROD_HIER_TYPE parameter to the ID for the new hierarchy. You can find the ID for
the hierarchy in table RSE_ HIER_TYPE column ID, which is viewable in Manage System Configurations.
Custom hierarchies will have ALT_FLG=Y in their rows of the table.
If you will use the alternate hierarchy in forecast generation for Planning, then the rest of the data aggregation and forecasting processes are the same, whether you are using the standard product hierarchy or the alternate one. You will follow all steps outlined in the AI Foundation Implementation Guide sections for “Forecast Configuration for MFP and AP” and “Forecast Configuration for IPO-DF and AIF” as needed. A summary of those steps are:
-
Set up the configuration to use your alternate hierarchy
-
Create your run types and select your desired intersections, which can include the new alternate hierarchy levels as the forecast level
-
Perform aggregation, estimation, and forecasting processes following the usual steps in the AIF guides
-
Run the ad hoc jobs from POM to export the forecast results to Planning, such as
RSE_MFP_FCST_EXPORT_ADHOC_JOB
If you generate a forecast using the custom level, then the export to PDS will appear for that level description as defined
in RSE_ALT_HIER_LEVEL_STG.DESCR. In this example, you may generate a forecast at the SUBCAT / AREA / Fiscal
Week levels for use in MFP. These are the level names that will appear in the forecast export and must be configured for use
in MFP.
Planning Data Store Setup
Planning applications such as MFP and AP can also leverage the same additional hierarchy levels provided on the foundation
input files. The first step is to export the hierarchies from the data warehouse to PDS. This can be done using the same set
of ad hoc jobs in the AIF DATA schedule in POM, as described in Sending Data to Planning Applications. The flex fields from W_PRODUCT_FLEX_D will be written to the same PDS staging table, W_PDS_PRODUCT_D.
Once it reaches the staging table in the RDX schema, the same can be interfaced to PDS hierarchies by making changes to interface.cfg. Follow the steps below for integrating the new dimension into PDS for the Product Hierarchy, which
includes changes to interface.cfg for importing the dimension and to export and import AIF data at the new
dimension level.
-
Update the configuration for either GA (template activated) or non-GA (template de-activated) to include the new dimension in the hierarchy structure. In the example below, say ‘Sub-Category’ was added as dimension ‘scat’ between Class and Department.

-
Update the
interface.cfgto interface the newly added dimension from the corresponding mapped column from RDX.In the below example we added entries for
HDM50andHDL50to map the dimension position and label for the dimension from the RDX staging table. If you are using the GA template or if you are not using a template but starting from GA configuration, use numbers starting from50for new dimensions. If it is a fully custom configuration, you may use any numbering.# Hierarchy Importer Mappings for Product Hierarchy W_PDS_PRODUCT_D:PDS:HDM01:SKU:ITEM: W_PDS_PRODUCT_D:PDS:HDM04:SCLS:SUBCLASS_ID: W_PDS_PRODUCT_D:PDS:HDM05:CLSS:CLASS_ID: W_PDS_PRODUCT_D:PDS:HDM06:DEPT:DEPT: W_PDS_PRODUCT_D:PDS:HDM07:PGRP:GROUP_NO: W_PDS_PRODUCT_D:PDS:HDM08:DVSN:DIVISION: W_PDS_PRODUCT_D:PDS:HDM09:CMPP:COMPANY: W_PDS_PRODUCT_D:PDS:HDM50:SCAT:FLEX1_CHAR_VALUE: W_PDS_PRODUCT_D:PDS:HDL01::ITEM_DESC: W_PDS_PRODUCT_D:PDS:HDL04::SUB_NAME: W_PDS_PRODUCT_D:PDS:HDL05::CLASS_NAME: W_PDS_PRODUCT_D:PDS:HDL06::DEPT_NAME: W_PDS_PRODUCT_D:PDS:HDL07::GROUP_NAME: W_PDS_PRODUCT_D:PDS:HDL08::DIV_NAME: W_PDS_PRODUCT_D:PDS:HDL09::CO_NAME: W_PDS_PRODUCT_D:PDS:HDL50::FLEX2_CHAR_VALUE:Note:
If using GA template with extensibility, you also need to addcustom_addas the last column for newly added columns.W_PDS_PRODUCT_D:PDS:HDM50:SCAT:FLEX1_CHAR_VALUE::custom_add … W_PDS_PRODUCT_D:PDS:HDL50::FLEX2_CHAR_VALUE::custom_add -
To export plans generated at the new level to AIF to use in forecast generation, then create plans at the new level and export the plans defined at that level to AIF. Assuming the intersection of the plans are new dimension level, ensure the product dimension (
DIM02in the example below) (which is mapped toPROD_KEY)is set toSCATto identify the product intersection of data in PDS as Sub-Category. For AIF to understand the prod level as Sub-Category, set thePROD_LEVELvalue toSUBCAT, as defined in the AIF alternate hierarchy setup.MFP_PLAN1_EXP:MPOP:DIM01:WEEK:CLND_KEY: MFP_PLAN1_EXP:MPOP:DIM02:SCAT:PROD_KEY: MFP_PLAN1_EXP:MPOP:DIM03:CHNC:LOC_KEY:MFP_PLAN1_EXP:MPOP:DATA::CLND_LEVEL:WEEK MFP_PLAN1_EXP:MPOP:DATA::PROD_LEVEL:SUBCAT MFP_PLAN1_EXP:MPOP:DATA::LOC_LEVEL:AREA … MFP_PLAN1_EXP:MPOP:DATA:MFP_MPOPLDOWD:CAL_DATE: MFP_PLAN1_EXP:MPOP:DATA:MFP_MPOPSLSU:SLS_QTY: MFP_PLAN1_EXP:MPOP:DATA:MFP_MPOPSLSR:SLS_RTL_AMT:Note:
Some export tables to AIF may not havePROD_LEVELorPROD_HIER_LEVELdefined. If not they are not present, then that specific interface table is only meant for pre-defined product levels and you cannot change it. -
If AIF is generating the forecast at the new ‘SUBCAT’ level and exporting the forecast data, then the same can be pulled into MFP using the following updates to the forecast interface. Assuming the new forecast measures are defined at the Sub-Category level instead of existing Subclass level in GA, then below are the changes needed. Update the dimension for product to
SCATto specify the intersection for import measures as identified by PDS and also set the filter criteria for imported data inPROD_HIER_LEVELtoSUBCATas identified by AIF hierarchy setup.RSE_FCST_DEMAND_EXP:MPP:DIM01:WEEK:FCST_DATE_FROM: RSE_FCST_DEMAND_EXP:MPP:DIM02:SCAT:PROD_EXT_KEY: RSE_FCST_DEMAND_EXP:MPP:DIM03:CHNC:LOC_EXT_KEY: RSE_FCST_DEMAND_EXP:MPP:DATA:MFP_MPWPDMDP1U:REG_PR_SLS_QTY: RSE_FCST_DEMAND_EXP:MPP:DATA:MFP_MPWPDMDP1R:REG_PR_SLS_AMT: … RSE_FCST_DEMAND_EXP:MPP:FILTER::CAL_HIER_LEVEL:Fiscal Week RSE_FCST_DEMAND_EXP:MPP:FILTER::PROD_HIER_LEVEL:SUBCAT RSE_FCST_DEMAND_EXP:MPP:FILTER::LOC_HIER_LEVEL:CHANNEL RSE_FCST_DEMAND_EXP:MPP:FILTER::CUSTSEG_EXT_KEY: RSE_FCST_DEMAND_EXP:MPP:FILTER::FCST_TYPE:NPINote:
Some import tables from AIF may not havePROD_LEVELorPROD_HIER_LEVELdefined. If they are not present, then that specific interface table is only meant for pre-defined product levels and you cannot change it.
In-Season Forecast Setup
All the prior steps describe the setup needed to get the first round of plans and forecasts generated, which for MFP is
the pre-season workflow. If you also plan to use forecasts for in-season planning in MFP then you must configure the flow
of approved plans from MFP back through the data warehouse for AIF to consume. This data flow starts from the MFP export tables
(such as MFP_PLAN1_EXP) and passes through the data warehouse plan tables (such as W_RTL_PLAN1_PROD1_LC1_T1_F).
To configure these interfaces, use the parameters on C_ODI_PARAM_VW in the Manage System Configurations
screen. Our plan data at the levels of SUBCAT / AREA / WEEK will need this
set of parameters:
| Param Name | Param Value |
|---|---|
| RI_PLAN1_CAL_LEVEL | WEEK |
| RI_PLAN1_ORG_LEVEL | AREA |
| RI_PLAN1_PROD_LEVEL | FLEX1 |
| RI_PLAN1_SUPP_LEVEL | ALL |
| RI_PLAN1_ATTR_LEVEL | ALL |
The product level of FLEX1 correlates with the column in the W_PRODUCT_ALT_DTS table
that you used to load the alternate hierarchy level in the very beginning of the process, and matches the field mapped during
AIF alternate hierarchy setup.
To integrate the data from MFP to the data warehouse, the jobs in the AIF DATA schedule in POM that are used are:
- W_RTL_PLAN1_PROD1_LC1_T1_FS_SDE_JOB
- W_RTL_PLAN1_PROD1_LC1_T1_F_JOB
These jobs are included in the AIF DATA nightly schedule and can also be found in the ad hoc process LOAD_PLANNING1_DATA_ADHOC. This process populates the table W_RTL_PLAN1_PROD1_LC1_T1_F, which can then be loaded to the AIF forecasting
module using the AIF APPS schedule job RSE_FCST_SALES_PLAN_LOAD_JOB. This job populates the table RSE_FCST_SALES_PLAN_DTL which is used in generating plan-influenced forecasts.
Extensibility Example – Custom Hierarchy
The AI Foundation data warehouse supports loading of fully custom hierarchy definitions that do not belong as part of the core structures like product hierarchy. These custom hierarchies are currently intended only for use in the Planning applications (MFP and AP) when you need to extend the platform beyond the base template capabilities. You can create up to two extra hierarchies in addition to the standard ones, so you can split and aggregate your data in new ways, tailored to your business needs.
Data Requirements
Before you can use a custom hierarchy, you first need to set it up using some configuration tables. This data tells the system about the new hierarchy and how it should behave on the interfaces. At a high level, you should be prepared to provide the following information:
- Define the Hierarchy Type - give your custom hierarchy a name and description that will uniquely identify it across the platform.
- Define the Levels of the Hierarchy - most hierarchies have different levels (like “Country > State > City” for a geographic hierarchy). Your custom hierarchy can have as few as two levels or as many as 30.
- Set Export and Usage Options - You can choose if your custom hierarchy should be enabled for use in planning tools and if it should form a key part of your planning base intersection.
The first table to configure is W_RTL_CUSTOM_HIER_TYPE_D. You may load
the configurations using a flat file (W_RTL_CUSTOM_HIER_TYPE_DS.dat),
insert into the staging table from Innovation Workbench, or update them from the Control
& Tactical Center in the AI Foundation UI. The key columns in this table are
detailed below.
| Column | Description |
|---|---|
| HIER_NAME | Unique identifier for the custom hierarchy. Connects hierarchy types to associated levels and data on other tables. |
| HIER_DESC | Descriptive value for the custom hierarchy. Can be used as the display value for the hierarchy type. |
| PDS_EXPORT_FLG | Specify a value of Y if this hierarchy should be
exposed from the data warehouse to the Planning Data Store (PDS).
Multiple hierarchies may be sent to PDS and will be differentiated by
HIER_NAME.
|
| BASE_INTERSECTION_FLG | Specify a value of Y if this hierarchy will be used
as part of the base intersection for Planning application data, in
addition to the core product, location, and calendar hierarchies. Only
two hierarchies can be added as base intersections and any more than
that will trigger a validation error in batch.
|
| DELETE_FLG | Specify a value of Y to indicate that this hierarchy
should be deleted. Deleted hierarchies will not be exported or used
downstream regardless of other flag values. The data will still remain
in the table for auditing purposes until you choose to remove
it.
|
The second table to configure is W_RTL_CUSTOM_HIER_LEVEL_D. You may
load the configurations using a flat file
(W_RTL_CUSTOM_HIER_LEVEL_DS.dat), insert into the staging table
from Innovation Workbench, or update them from the Control & Tactical Center in the
AI Foundation UI. The key columns in this table are detailed below.
| Column | Description |
|---|---|
| HIER_NAME | Unique identifier for the custom hierarchy. Connects hierarchy levels to associated types and data on other tables. |
| HIER_LEVEL_ID | Numerical sequence for a level within this hierarchy. Level IDs must start from 1 (as the highest/top level) and may not exceed 30 (as the bottom/lowest level). |
| HIER_LEVEL_DESC | Descriptive value for the custom hierarchy level. Can be used as the display value for the hierarchy level. |
| ID_SRC_COLUMN_NAME | Column name where the custom hierarchy level identifier values are
located, such as CUSTOM_HIER2_ID.
|
| ID_SRC_OBJ_NAME | Synonym, Table, or View name where the custom hierarchy level
identifier values are located. Only W_RTL_CUSTOM_HIER_D
is supported currently.
|
| DESC_SRC_COLUMN_NAME | Column name where the custom hierarchy level descriptive values are
located, such as CUSTOM_HIER2_DESC.
|
| DESC_SRC_OBJ_NAME | Synonym, Table, or View name where the custom hierarchy level
descriptive values are located. Only
W_RTL_CUSTOM_HIER_D is supported currently.
|
After the configurations are complete, you can load the hierarchy data itself. You must
load this data using the provided interface (W_RTL_CUSTOM_HIER_DS.dat)
or by inserting the data directly into the staging table
W_RTL_CUSTOM_HIER_DS from Innovation Workbench. The key columns in
this table are detailed below.
| Column | Description |
|---|---|
| HIER_NAME | Unique identifier for a custom hierarchy. Connects hierarchy data to associated types and levels on other tables. Required field. |
| CUSTOM_BASE_HIER_ID | Unique identifier for a custom hierarchy position at the lowest (leaf) level of the hierarchy structure. Each row must have a unique value per hierarchy type. Required field. |
|
CUSTOM_HIER2_ID through CUSTOM_HIER29_ID |
Unique identifier for a custom hierarchy position at a level above the base level. Must be unique across all values within this hierarchy level and type. |
| CUSTOM_TOP_HIER_ID | Unique identifier for a custom hierarchy position at the highest (root) level of the hierarchy structure. Only a single value can be used per hierarchy type. Required field. |
| CUSTOM_BASE_HIER_DESC | Descriptive value for a custom hierarchy position at the lowest (leaf) level of the hierarchy structure. Will be used as the display value for the hierarchy position. Required field. |
|
CUSTOM_HIER2_DESC through CUSTOM_HIER29_DESC |
Descriptive value for a custom hierarchy position at a level above the base level. Will be used as the display value for the hierarchy position. |
| CUSTOM_TOP_HIER_DESC | Descriptive value for a custom hierarchy position at the highest (root) level of the hierarchy structure. Will be used as the display value for the hierarchy position. Required field. |
Lastly, if you need to define a specific intersection of data elements that crosses the
base and custom hierarchies, you can do so using the custom hierarchy mapping table. You
must load this data using the provided interface
(W_RTL_CUSTOM_HIER_MAP_FS.dat) or by inserting the data directly
into the staging table W_RTL_CUSTOM_HIER_MAP_FS from Innovation
Workbench. The key columns in this table are detailed below.
| Column | Description |
|---|---|
| PROD_DH_NUM | The item or product hierarchy number from
W_PRODUCT_D or W_PROD_CAT_DH, for
level defined in C_ODI_PARAM. The format is
dept~class~subclass for subclass level, dept~class for class
level.
|
| ORG_DH_NUM | The location, channel, organization, or cluster number from
W_INT_ORG_D, W_INT_ORG_DH,
W_RTL_CHANNEL_D, or
W_RTL_CLSTR_HDR_D, for a level defined in
C_ODI_PARAM.
|
| CUST_HIER1_NUM | The first custom hierarchy number from
W_RTL_CUSTOM_HIER_D, for the type defined in
C_ODI_PARAM.
|
| CUST_HIER2_NUM | The second custom hierarchy number from
W_RTL_CUSTOM_HIER_D or -1 if not
used, for the type defined in C_ODI_PARAM.
|
| CAL_DATE | The calendar date for the time period this record applies to, at the
level defined in C_ODI_PARAM.
|
| WEIGHT_PCT | Optional allocation weight to use when combining or splitting fact measures using this intersection of dimensions in a Planning application. |
All table definitions can be reviewed in more detail from Innovation Workbench using the Data Model utilities. Refer to the AIF Operations Guide for more information.
If you are using the mapping table, you will need to update the following parameters in the C_ODI_PARAM configuration table:
-
CUSTOM_HIER_PROD_LEVEL
-
CUSTOM_HIER_ORG_LEVEL
-
CUSTOM_HIER_CAL_LEVEL
-
CUSTOM_HIER_1_NAME
-
CUSTOM_HIER_2_NAME
Using an example of a Season hierarchy, your configurations may look like the data below.
Table 9-13 Hierarchy Type Definition
| HIER_NAME | HIER_DESC | PDS_EXPORT_FLG | BASE_INTERSECTION_FLG | DELETE_FLG |
|---|---|---|---|---|
| SEASON | Season Hierarchy | Y | Y | N |
Table 9-14 Hierarchy Level Definition
| HIER_NAME | HIER_LEVEL_ID | HIER_LEVEL_DESC | ID_SRC_COLUMN_NAME | ID_SRC_OBJ_NAME | DESC_SRC_COLUMN_NAME | DESC_SRC_OBJ_NAME |
|---|---|---|---|---|---|---|
| SEASON | 1 | All Seasons | CUSTOM_TOP_HIER_ID | W_RTL_CUSTOM_HIER_D | CUSTOM_TOP_HIER_DESC | W_RTL_CUSTOM_HIER_D |
| SEASON | 2 | Season | CUSTOM_HIER2_ID | W_RTL_CUSTOM_HIER_D | CUSTOM_HIER2_DESC | W_RTL_CUSTOM_HIER_D |
| SEASON | 3 | Season Phase | CUSTOM_BASE_HIER_ID | W_RTL_CUSTOM_HIER_D | CUSTOM_BASE_HIER_DESC | W_RTL_CUSTOM_HIER_D |
Table 9-15 Hierarchy Definition
| HIER_NAME | CUSTOM_BASE_HIER_ID | CUSTOM_HIER2_ID | CUSTOM_TOP_HIER_ID | CUSTOM_BASE_HIER_DESC | CUSTOM_HIER2_DESC | CUSTOM_TOP_HIER_DESC |
|---|---|---|---|---|---|---|
| SEASON | SP | SS | AS | Spring | Spring/Summer | All Seasons |
| SEASON | SU | SS | AS | Summer | Spring/Summer | All Seasons |
| SEASON | FA | FW | AS | Fall | Fall/Winter | All Seasons |
| SEASON | WI | FW | AS | Winter | Fall/Winter | All Seasons |
| SEASON | NSP | NS | AS | No Season Phase | No Season | All Seasons |
Table 9-16 Hierarchy Mapping
| PROD_DH_NUM | ORG_DH_NUM | CUST_HIER1_NUM | CUST_HIER2_NUM | CAL_DATE | WEIGHT_PCT |
|---|---|---|---|---|---|
| 31020 | -1 | FA | -1 | 2025-09-21 | 1 |
| 31021 | -1 | FA | -1 | 2025-09-21 | 1 |
| 31022 | -1 | FA | -1 | 2025-09-21 | 1 |
Parameters:
-
CUSTOM_HIER_PROD_LEVEL = ITEM
-
CUSTOM_HIER_ORG_LEVEL = ALL
-
CUSTOM_HIER_CAL_LEVEL = WEEK
-
CUSTOM_HIER_1_NAME = SEASON
-
CUSTOM_HIER_2_NAME = ALL
Load Process
Once your hierarchy and its data are prepared, you can use batch jobs in the AIF DATA
schedule in POM to load everything into the system. There is a standalone process called
CUSTOM_HIER_LOAD_ADHOC to perform these steps in the required
order, but a detailed breakdown of each set of jobs is provided below to gain a better
understanding of the data load process.
-
Copy Files
- Copies your configuration data and hierarchy item data into the system’s staging area for flat file loads.
- Jobs: W_RTL_CUSTOM_HIER_TYPE_DS_COPY_JOB, W_RTL_CUSTOM_HIER_LEVEL_DS_COPY_JOB, W_RTL_CUSTOM_HIER_DS_COPY_JOB
-
Stage Data
- Reads the copied data and imports it to staging tables in the database.
- Jobs: W_RTL_CUSTOM_HIER_TYPE_DS_STG_JOB, W_RTL_CUSTOM_HIER_LEVEL_DS_STG_JOB, W_RTL_CUSTOM_HIER_DS_STG_JOB
-
Load Configuration Tables
- Loads your hierarchy type and level structure definitions into the system.
- Jobs: W_RTL_CUSTOM_HIER_TYPE_D_JOB, W_RTL_CUSTOM_HIER_LEVEL_D_JOB
-
Load Hierarchy Data
- Loads your actual hierarchy items and structure.
- Job: W_RTL_CUSTOM_HIER_D_JOB
-
Validate Data
- Checks your hierarchy configuration for common issues (like missing levels or duplicates) and alerts you to fix them if needed.
- Job: DIM_CUSTOM_HIER_VALIDATOR_JOB
-
Load Mapping Table (if used)
- Loads mapping data needed if your hierarchy relates to other core hierarchies (for example, to allow planning by custom hierarchy + product + location).
- Jobs: W_RTL_CUSTOM_HIER_MAP_FS_COPY_JOB, W_RTL_CUSTOM_HIER_MAP_FS_STG_JOB, W_RTL_CUSTOM_HIER_MAP_F_JOB
Export Views
The custom hierarchy data does not follow the same integration path as core hierarchies. Instead, database views are provided to format and expose the hierarchy data directly to PDS without the use of any batch jobs or integration tables. The table below describes the available database views.
| View | Description |
|---|---|
| W_RTL_CUSTOM_HIER_DV | Contains the custom hierarchy data (including IDs and labels) for the hierarchy names that are enabled for export to PDS and are not marked as deleted. |
| W_RTL_CUSTOM_HIER_MAP_FV | Contains the mapping between core and custom hierarchy nodes along with the optional distribution percent for splitting/aggregating measures that are not currently at this intersection. |
You may select from these views in Innovation Workbench to verify your data or use them
in your own custom programs and extensions. Data in the views will automatically reflect
the latest data and configurations in the underlying data warehouse tables. Select
privileges on the views are granted to the RTLWSP01 and
RPAS_BATCH_PDS users in the database.