6 Customer Service
- Establishing Customer Service Tables
- Setting Up Customer Support Tables
- Creating and Updating Customers
- Order Inquiry
- Performing Order Maintenance
- Order Status Reports and On-line Inquiries
- Managing Declined Authorizations
- Releasing Held Orders
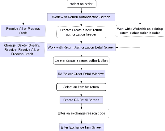
- Managing Returns
- Issuing Refunds
- Working with Catalog Requests
- Managing Soldouts and Backorders
- Processing and Purging Subscriptions
- Memberships
- Email Repository
- Customer Service Appendices
Establishing Customer Service Tables
Topics in this part: The following topics describe how to create and maintain customer support tables that work in conjunction with Order Entry, Order Maintenance, and other Customer Service functions.
- Establishing Order Types (WOTY) presents the screens you work with to create and maintain order types required for Order Entry.
- Establishing Price Override Reason Codes (WPOR) presents the screens you work with to create and maintain price override reason codes needed for entering item prices at no charge and for overriding prices in Order Entry and Order Maintenance.
- Establishing Additional Charge Codes (WADC) describes how to create and maintain codes that let you add additional charges or credits to an order.
- Establishing Order Hold Reason Codes (WOHR) describes how to create and maintain user-defined reason codes that you apply when you want to place an order on hold.
- Establishing Cancel Reason Codes (WCNR) describes the screens you work with to create and maintain reason codes for canceling items from an order.
- Establishing Return Reason Codes (WRTR) describes the screens you work with to create and maintain reason codes for returning items.
- Establishing Exchange Reason Codes (WEXR) describes the screens you work with to create and maintain reason codes for exchanging items.
- Establishing Return Disposition Values (WRDV) describes the screens you work with to establish codes that you use to direct returned merchandise to the warehouses and warehouse locations that you have designated to receive returns.
- Establishing Custom Special Handling Formats (WSHF) describes the screens you work with to design the format of the special handling screen that you use in Order Entry.
- Establishing Add Reason Codes (WADR) describes the screens you work with to establish codes for tracking the reasons for adding items to orders in Order Maintenance.
- Working with Order Inquiry Reason Codes (WORC) describes the screens you use to create and maintain reason codes for advancing to order inquiry or order maintenance from the CTI Customer Selection screen.
- Working with Order/Call Disposition Reject Reason Codes (WWRR) describes the screens you work with to create or maintain order and call disposition reject reason codes.
- Working with Default Messages (WMSG) describes the screens you use to create and maintain default messages, used to default message text to an order message or order line message on an order.
- Working with Order Line Activity Codes (WOLA) describes the screens you use to create and maintain order line activity codes.
Setting Up Customer Support Tables
The following topics describe how to create and maintain tables that support Order Entry and Customer Service activities:
- Setting Up the Country Table (WCTY) describes the screens you use to create, change, delete, and display country codes.
- Setting Up the Zip/City/State (Postal Code) Table (WZIP) describes the screens you work with to create tables that support address and tax information associated with postal and zip codes.
- Setting Up Customer Profiles (WPFL) describes the screens you use to define demographics categories and their data options for profiling your customer base.
- Setting Up the Customer Class Table (WCCL) describes the Work with Customer Class screens you use to establish codes to group customers for reporting and other purposes.
- Setting Up Match Codes (MMCH) describes how to view or change the match code structure.
- Setting Up User-Defined Fields (WUDF) describes how you can “design” a screen with user-defined numeric, text or date fields, which you can link to another table (such as the Customer table).
- Working with Postal Code Formats (WPCF) describes how to define the formats of zip and postal codes, so that they will print correctly on pick slips and gift acknowledgments.
- Working with Mail/Call Codes (WMCC) describes how to create codes that define when and under what circumstances you call or send mail to your customers.
- Working with Customer Action Reason Codes (WCAR) describes how to create codes that allow you to define and track the types of issues your customers raise.
- Working with Customer Note Types (WNTY) describes how to create codes that allow you to flag certain types of customer notes to appear automatically in order entry, or define text to default into the note field.
- Working with Language Codes (WLAN) describes the screens you use to create, change and delete language codes.
Creating and Updating Customers
Topics in this part: The following topics describe how to create and maintain customer information on the system through the Customer Maintenance module:
- Understanding Customer Types describes the three types of customers you work with throughout the Customer Maintenance module.
- Selecting Customers explains how to use the Customer Maintenance Selection Screen to search for existing customer records.
- Creating and Updating Sold-to Customers (WCST) describes the Work with Customers screens you use when creating and updating sold-to customers.
- Creating and Updating Ship-to Customers (WCST) describes the screens you use when creating and updating ship-to customers.
- Creating and Updating Bill-to Customers (WCBT) describes the screens you work with when creating and updating bill-to customers.
- Work with Contract Price Screen describes how to establish special contract pricing opportunities for a customer.
- Working with Customer Tax Status describes the tax status that you can apply to customers, including standard taxes and exemptions.
- Working with Pay Type Exclusions describes how to apply payment method exclusion codes to a customer.
- Reviewing Customer History describes how to view a customer's mail history, item history, and order summary and detail history.
- Work with User Fields Screen describes how to change, delete, or display information for user-defined fields.
- Reviewing Customer Address Changes describes how to display address changes that you enter for your customers.
- Printing the Customer Exposure Report (PCER) describes how to print a report listing customer action notes entered and customer action reason codes used on each.
- Printing the Customer Detail Exposure Report (PCAR) describes how to print a report listing customer action notes, including details on the customer.
- Working with Customer Warranty Information (WCST) describes the screens you use to review and work with items you shipped to customers at no charge, in fulfillment of a warranty.
- Working with Customer Email Addresses describes how the system stores and validates email addresses for sold-to customers, and presents the screens you use to work with email addresses.
- Working with Customer Ownership describes how to create and update information about the products a customer owns.
- Working with Alternate Customer Number Cross-References describes the screens you use to work with additional alternate customer numbers assigned to a customer.
- Generic Customer API describes how to create or update
customers through a generic XML message.
For more information see the Order Administration Web Services Guide on My Oracle Support (ID 2953017.1).
- Customer Engagement Customer Integration describes how to keep customer information in sync with Oracle Retail Customer Engagement when Oracle Retail Customer Engagement is the system of record for customer data.
Understanding Customer Types
Purpose: Use the Customer Maintenance programs to maintain existing customer information and create new customer records without creating orders. You use the Customer Maintenance programs when you need to:
- Enter customer address changes
- Construct a demographics profile
- Create a contract price for a short-term sale
- Change a customer's tax status, payment type, etc.
- Add a customer service action note
- Review a customer's ordering history
In this topic:
Defining Customer Types
Purpose: There are four customer types:
- Sold-to
- Ship-to
- Bill-to
You need to understand the customer types in order to work with Customer table maintenance.
Sold-to customers: A sold-to customer is a person who places an order. Name, address, and mailing information for sold-to customers is in the Customer Sold-to table only.
Note:
The Customer Engagement Customer Integration includes only sold-to customers.Ship-to customers: A ship-to customer is a person who receives an order. The system generates a temporary ship-to record for every sold-to customer when you enter an order. You can create permanent ship-to customers through Customer Ship-to when you enter an order.
- Permanent ship-to customers are customers who request a ship-to address different from their sold-to address. The Customer Ship-to table stores permanent ship-to customer information.
- Temporary ship-to customers are customers who receive the shipped order but do not place the order or pay for the order (for example, gift recipients). The Order Ship-to Address table stores temporary ship-to customer information.
Bill-to customers: A bill-to customer is a person who pays for an order. A bill-to customer record is required when the person who pays for the order is different than the sold-to customer.
You can assign bill-to customer addresses through Order Entry if the system control values Create/Assign Bill To Customers in Order Entry (A76) is selected.
The system generates bill-to records for business-to-business customers. Business-to-business customers are customers who ship to a consistent address, have a permanent account, and are commercial in nature.
You can define a business-to-business customer by selecting the Commercial flag for a customer. Once you have established a bill-to customer account, the account remains permanently in the Bill-to customer table.
Customer Type Relationships
The figure below illustrates the relationships between the customer types.
| Illustration | Customer Type and Payment Methods |
|---|---|
|
(Sold-to) customer places, receives, and pays for order. Payment methods: Cash, Check, Credit Card |
|
![]() |
(Sold-to) customer places and receives order, but someone else receives the bill. Payment methods: Credit Card |
![]() |
(Sold-to) customer places and pays for order, but directs shipment to another (Temporary Ship-to) person. Payment methods: Cash, Check, Credit Card |
![]() |
(Sold-to) customer orders for one or more (Permanent Ship-to) locations, and directs bill to a separate (Bill-to) accounting function. Payment methods: Credit Card |
![]() |
One or more (Sold-to) customer orders for one or more (Permanent Ship-to) receiving locations, but each Sold-to directs their bills to a single (Bill-to) accounting function. Payment methods: Credit Card |
Rules to remember: The following is a list of guidelines to keep in mind when working with the different customer types.
- Every order has at least a sold-to customer
- The system creates a bill-to record if the person paying for the order is different from the person placing the order
- More than one permanent ship-to record can exist under a single sold-to, if the sold-to regularly places orders to be shipped to different locations
For more information: See Creating and Updating Customers for options related to creating and working with each customer type.
Selecting Customers
Introduction: You can select existing sold-to customers by entering information in any of the fields on the Customer Maintenance Scan screen. You can use this function to locate and view a particular customer record or to display a list of customer records that match the information you enter.
Purpose of this topic: This topic shows you how to use the system's scanning functions to search for and locate customer records.
In this topic:
- Scanning for Customers
- Select Customer Sold To Screen
- Work with Customers Screens (Selecting a Customer)
Scanning for Customers
How scanning works: When scanning, the system searches the Sold To Customer table for customers with information that closely matches the information you enter, then lists these customers on a scan screen. You select the customer record you want to work with from the scan screen.
There are some general principles to keep in mind as you scan for a customer:
- If you enter information in any numeric field (other than the Customer field), the system displays a list of possible matches in ascending numerical order (1, 2, 3..., etc.), beginning with the number you typed and continuing to the end of the table
- If you enter information in any alphanumeric field, the system displays a list of customers in ascending alphabetical order (a, b, c..., etc.), then in ascending numerical order (1,2,3..., etc.), beginning with the text you typed and continuing to the end of the table.
- When you position the cursor on any scannable field on a scan screen, and select Scan without typing anything in the field, the system displays a list of all records from the table in ascending order for the field you selected.
- If no customers match the criteria you enter, the system displays a list of all possible matches in ascending order beginning with the text you entered and continuing to the end of the table. For example, if you type Smith in the Last name field, but this name is not found in the customer database, your screen displays customer records starting with the first name closest alphabetically to “Smith” through the end of the alphabet.
Oracle Retail Customer Engagement Customer Integration: If the ORCE Customer Integration (L37) system control value is set to INTERACT, you use the Customer Scan Screen instead of the Select Customer Sold To Screen to search for customers, and the system searches for customers in Oracle Retail Customer Engagement rather than in Order Administration. See the Customer Scan Screen for more information.
Select Customer Sold To Screen
Purpose: Use this screen to search for customers in the Customer Maintenance table; see Selecting Customers.
How to display this screen: If the ORCE Customer Integration (L37) system control value is set to blank, enter WCST in the Fast path field at the top of any menu or select Work with Customers from a menu; otherwise, if the system control value is set to INTERACT, you advance to the Customer Scan Screen.
-
Select More/Subscriptions.
-
Select More/Order Inquiry.
Select Switch to Classic View to return to Classic View.
| Field | Description |
|---|---|
| Customer |
A unique number to identify a customer. The system assigns a customer number automatically whenever you add a new customer (either when you enter an order for a new customer or when you Select Create to add the customer record manually through the Sold To Customer table). You can scan on just the customer number, or on a combination of the customer number and ship-to number. When you enter an invalid customer number, you advance to the Work with Customers by Number screen. This screen lists customer records in ascending numerical sequence, beginning with the number you typed and continuing to the end of the table. You also advance to this screen if you enter an unassigned customer number. When you enter a valid customer number, you advance to the Change Customer screen. See Creating and Updating Sold-to Customers (WCST). Numeric, 9 positions; optional. |
| Ship-to number (Unlabeled field to the right of the Customer field) |
Identifies the number of shipping addresses on the order. You can scan on the ship-to number alone, or the complete customer ship-to number (which is the customer number and the ship-to number). If you enter a customer ship-to number that identifies a permanent ship-to record, you advance to the Change Ship To screen for the ship-to record you selected. If you enter only a ship-to number, you advance to the Work with Customers by Number screen, which list customers in ascending numerical sequence, beginning with the number you typed and continuing to the end of the table. Numeric, 3 positions; optional. |
| Match code |
A unique customer code the system assigns to each customer to identify duplicate customer records. Match codes is a user-defined algorithm, which consists of portions of the customer's name, address, and postal code. When you enter a full or partial match code, you advance to the Work with Customers by Match Code screen, which lists customers in ascending match code sequence, beginning with the code you typed and continuing to the end of the table. Alphanumeric, 15 positions; optional. |
| Postal code |
The postal or zip code for this customer. Enter a full or partial code to advance to the Customers by Postal Code/Company screen. This screen lists all customers by postal code in ascending (lowest to highest) numeric sequence, beginning with the code you entered. Scan length: The Postal Code Scan Length (F61) system control value controls how many characters of the postal code to use when searching for a customer. See that system control value for a discussion. If you enter a postal code and last name, you advance to the Customers by Postal Code/Last Name screen, which lists all customers alphabetically beginning with the postal code you entered. Alphanumeric, 10 positions; optional. |
| Last name |
The sold-to customer's last name. When you enter all or part of a customer's last name, you advance to the Work with Customers by Last Name screen, which lists customers by last name, beginning with the letters you entered and continuing to the end of the table. The Last name field is indented beneath the Postal code field. You can enter information in both fields to scan for a particular customer. Alphanumeric, 25 positions; optional. |
| Company |
The company name associated with the customer. When you enter a full or partial company name, you advance to the Work with Customers by Company Name screen, which lists customers by company name, beginning with the letters you entered and continuing forward to the end of the table. Notice that the Company field is indented beneath the Postal code field. You can enter information in both of these fields for scanning purposes. Alphanumeric, 30 positions; optional. |
| Telephone# |
The customer's telephone number. When you enter a full or partial telephone number, you advance to the Work with Customers by Phone Number screen, which lists customers by telephone number. You can define a telephone number format for each country to map to the phone numbers operators enter into the system. See Setting Up the Country Table (WCTY), for more information. Note: Your entry should include any formatting specified by the telephone number format for the country; for example, if the telephone number format for the United States is (111) 111-111, your entry should include the parentheses and hyphen. Alphanumeric, 14 positions; optional. |
| Alternate customer number |
An additional number to identify the customer on the system. This might be a customer number carried over from a system conversion. Enter an alternate customer number to advance to a subsequent scan screen that lists customers by alternate customer number. See Display Alternate Customer Cross Reference Window (I84) for more information. Alternate Customer Number Label DescriptionThe field label on this screen is based on the name you enter in the Alternate Customer Number Label Description (H95) system control value; if you do not enter a name in this system control value, the field label is Alt cust. Example: If you enter the field label name MEMBER# in the system control value, the field label on this screen is MEMBER#. Alphanumeric, 15 positions; optional. |
| E-mail Address |
An e-mail address for the customer. When you enter a full or partial email address, you advance to the Scan Customer by E-mail Address screen, where you can scan by any email address on file for a customer. This field is not case-sensitive; an email address of abc@example.com matches an entry of ABC@example.COM, and vice versa. Alphanumeric, 50 positions; optional. |
| Screen Option | Procedure |
|---|---|
|
Create a new customer |
Select Create. See Creating and Updating Sold-to Customers (WCST). |
Work with Customers Screens (Selecting a Customer)
Purpose: Whenever you enter information in a field at the Select Customer Sold To Scan screen, you advance to a screen that lists customers in ascending numerical or alphabetical order, beginning with the first customer that matches the information you entered.
The customer number is an exception to this rule. When you enter a valid customer number, you advance directly to the Change Customer screen for the specified customer.
You can use the Work with Customer screen to narrow down your search, or to select and work with a specific customer.
About this screen: Work with Customer screens display different information, depending on the information you entered on the initial selection screen.
The Work with Customer screen, for example, displays the company name and street address, and lists customers in ascending alphabetical order by company name.
| Field | Description |
|---|---|
| Information on Line 1: | |
| Company name |
The name of the company. Alphanumeric, 30 positions; optional. |
| Customer |
A unique number to identify a customer. Numeric, 9 positions; display-only, assigned by the system. |
| Cls (Customer class) |
A user-defined code that categorizes customers at a high level for reporting purposes. You can use customer class codes to:
Class codes are defined in and validated against the Customer Class table. See Setting Up the Customer Class Table (WCCL). Numeric, 2 positions; display-only. |
| Source (Source code) |
A unique code assigned to a list of customer names to whom you target an offer (catalog, newspaper or television advertisement). See Working with Source Codes (WSRC). The customer's current source code displays. Alphanumeric, 7 positions; display-only. |
| Mail type |
A code to classify the “type” of customer. Valid values are:
Alphanumeric, 1 position; display-only. |
| Information on Line 2: | |
| Street |
The customer's or company's street address. Alphanumeric, 32 positions; display-only. |
| City |
The name of the customer's city. Alphanumeric, 25 positions; display-only. |
| State or Province |
The code for the customer's state or province. Alphanumeric, 2 positions; display-only. |
| Postal code |
The customer's postal (or ZIP) code. Alphanumeric, 10 positions; display-only. |
| Screen Option | Procedure |
|---|---|
|
Create a new customer |
Select Create. See the First Create Sold To Customer Screen. |
|
Change information about the customer |
Select Change for a customer. See Changing Sold To Customers. |
|
Delete a customer |
Select Delete for a customer. The system does not allow you to delete a customer record if you have taken orders for the customer. The screen displays a message such as: Orders exist for customer (xxxx) - cannot delete. |
|
Display information about the customer |
Select Display for a customer. You advance to the first Display Customer screen. You cannot change any information on this screen. See the First Create Sold To Customer Screen for field descriptions. |
|
Work with ship-to customers |
Select Ship To for a customer to advance to the Work with Customer Ship Tos Screen. |
|
Work with bill-to customers |
Select Bill To for a customer. If the customer:
|
|
Work with subscriptions for a customer |
Select Subscriptions for a customer to advance to the Work with Subscriptions Screen. |
|
Work with contract pricing for a customer |
Select Contract Pricing for a customer to advance to the Work with Contract Price Screen. |
|
Work with state-specific tax exemptions for a customer |
Select Tax for a customer to advance to the Work with Customer Tax Screen. See Working with Customer Tax Status for an overview. |
|
Review mail history for a customer |
Select Mail History for a customer to advance to the Display Customer Mail History Screen. See Reviewing Customer History for an overview of customer history. |
|
Work with actions for a customer |
Select Actions for a customer to advance to the Edit Customer Actions Window. |
|
Work with the profile for a customer |
Select Profile for a customer to advance to the Work with Customer Profile Screen. |
|
Review item ordering history for a customer |
Select Item History for a customer to advance to the Customer Sold To Item History Screen. See Reviewing Customer History for an overview of customer history. |
|
Display customer order history |
Select Order History for a customer to advance to the Display Customer Order History Screen. See Reviewing Customer History for an overview of customer history. |
|
Exclude pay types for a customer |
Select Pay Type Exclusion for a customer to advance to the Exclude Pay Types By Customer Screen. |
|
Enter information in the user-defined fields for a customer |
Select User Fields for a customer to advance to the Work with User Fields Screen. |
|
Work with notes about a customer |
Select Notes for a customer to advance to the Edit Customer Notes Screen. |
|
Review address changes for a customer |
Select Previous Address for a customer to advance to the Display Address Changes Screen. See Reviewing Customer Address Changes for an overview. |
|
Work with warranty information for a customer |
Select Warranty Info for a customer to advance to the Work with Customer Warranty Information Screen. |
Work with Contract Price Screen
Purpose: Use this screen to establish special pricing you are offering to a customer on selected items for a specific time period.
How to display this screen: Select Contract pricing for a customer at a Work with Customer scan screen (see Selecting Customers). You can also advance to this screen by selecting Contract Pricing from a create, change, or display sold-to customer screen (see Creating and Updating Sold-to Customers (WCST).
| Field | Description |
|---|---|
| Item #/SKU | Item Represents a unit of inventory. Alphanumeric, 12 positions, optional. SKURepresents an item's special characteristics, such as size, color, width, etc. Note: Scanning on this field is not currently implemented. Alphanumeric, three 4-position fields; optional. |
| Start date |
The date when the contract price first becomes effective for this item. Numeric, 6 positions (in user date format); optional. |
| End date |
The final date the contract price is effective for this item. Numeric, 6 positions (in user date format); optional. |
| Price |
The price you are offering the customer for this item during the term of the contract. Numeric, 13 positions with a 2-place decimal; optional. |
| Tax incl (Tax-inclusive price) |
The price you are offering the customer for this item during the term of the contract on orders subject to VAT. This field displays only if the Tax Included in Price (E70) system control value is selected. Numeric, 13 positions with a 2-place decimal; display-only. |
| Screen Option | Procedure |
|---|---|
|
Create a contract price |
Select Create to advance to the Create Contract Price Screen. |
|
Change a contract price |
Select Change for an item to advance to the Change Contract Price screen. At this screen, you can change the ending date or the contract price. See Create Contract Price Screen for field descriptions. |
|
Delete a contract price |
Select Delete for an item to delete it. |
|
Display a contract price |
Select Display for an item to advance to the Display Contract Price screen. You cannot change any information on this screen. See Create Contract Price Screen for field descriptions. |
Create Contract Price Screen
Create a contract price: Select Create at the Work with Contract Price Screen to create a contract price for an item you specify for the customer with whom you are working.
| Field | Description |
|---|---|
| Customer |
The customer's number, followed by the customer's name and company, if any. Numeric, 9 positions; display-only. |
| Item #/SKU | Item Represents a unit of inventory. Item codes are defined in and validated against the Item table. Alphanumeric, 12 positions. Create screen: required. Change screen: display-only. SKURepresents an item's special characteristics, such as size, color, width, etc. Alphanumeric, three 4-position fields. Create screen: required if the item has SKUs. Change screen: display-only. |
| Start date |
The date when the contract price first becomes effective for this item. Numeric, 6 positions (in user date format). Create screen: required. Change screen: display-only. |
| Ending date |
The date the contract price for the item expires. Numeric, 6 positions (in user date format); required. |
| Contract price |
The price you are offering the customer for this item during the term of the contract. Numeric, 13 positions with a 2-place decimal; required. |
| Tax inclusive price |
The price you are offering the customer for this item during the term of the contract if the order is subject to VAT. This field displays only if the Tax Included in Price (E70) system control value is selected. Numeric, 13 positions with a 2-place decimal; optional. |
Working with Customer Tax Status
Purpose: The tax exemptions you can assign to a customer include tax identification numbers, exemptions for nonprofit organizations, and exemption from VAT.
Exemption information set up in customer maintenance defaults in order entry and to orders you create through the order API, although you can override the information in order entry.
Web orders: Regardless of the tax status of the sold to customer, you can pass exemption/resale information on an order received through the Generic Order Interface (Order API) by entering E (Exempt) or R (Resale) in the tax_exempt attribute and defining a tax identification number in the resale_exempt_id attribute. In this situation, the exemption/resale information applies to the order ship to only and does not update the exemption/resale information for the sold to customer on the order.
For more information see the Order Administration Web Services Guide on My Oracle Support (ID 2953017.1).
Exemption/reseller options: You can set up:
- a customer-level exemption if the customer always qualifies regardless of shipping address
- resale or exemption numbers in the Customer Tax table for individual states
- VAT exemption at the customer level, if the customer might be subject to VAT
Expiration date? Optionally, you can specify an expiration date for customer tax exemptions at either the customer level, or at the state or province level. If the expiration date at the customer level has passed, the customer is not eligible for a tax exemption set up at either the customer or state/province level.
GST or PST: For Canadian taxing, you can define exemptions from either Goods and Services taxes, Provincial Services taxes, or both.
If you use an external tax system: You can set up tax exemptions for specific customers if you use an external tax system. You can also use a customer class to flag customers who are exempt. See Vertex Setup or Avalara AvaTax Setup for more information.
In this topic:
- Customer Tax Overview
- First Level: Customer Exemption
- Second Level: VAT
- Third Level: State Exemptions
- Work with Customer Tax Screen
- Create Customer Tax Screen
Customer Tax Overview
You can set up three levels of tax exemption information to default for a customer in order entry:
- Use the First Level: Customer Exemption if the customer is always:
- tax exempt
- not subject to tax as a reseller
- subject to GST or PST only
- Use the Second Level: VAT if the customer is always exempt from VAT on orders subject to VAT.
- Use the Third Level: State Exemptions if the customer does not have a customer-level tax exemption or reseller tax identification number, but is exempt or a reseller in specific states or provinces.
First Level: Customer Exemption
Tax code and tax identification number specified for the customer: If the customer is always tax exempt regardless of shipping address, set up the Tax code code and Tax identification field for the customer. Any reseller or exempt information in these fields defaults into the Tax code and Tax identification fields in order entry and, as long as the Expiration date (Tax identification expiration date) is blank or specifies a future date, the reseller or exempt information remains on the order header when you select OK and the customer-level tax information applies.
Exempt tax identification number but no Tax code specified for the customer: If the customer has an Tax identification number but no Tax code, the tax identification number defaults in order entry, but the operator will need to complete the Tax code field. Setting up a customer record this way might be useful if you want to prompt the operator to evaluate the customer's tax status on an order-by-order basis.
Canadian tax exemptions for customers: If there is a Tax code of GST only or PST only for a Canadian customer, this information defaults in order entry, regardless of the value in the Expiration date field. These customers do not need to specify an Tax identification number.
Overrides state-specific settings from the Customer Tax table: If you specify tax-related information at the customer level, this information overrides the information set up through the Work with Customer Tax Screen for specific states or provinces. For example, if the customer has an Expiration date (Tax identification expiration date) in the future, but the state-level Expiration date for the customer’s address is in the past, the customer is still eligible for a tax exemption, provided there is a Tax identification set up for the customer or a Tax identification set up for the state.
If you would like the customer to qualify for tax exemptions in particular states only, the tax-related fields at the customer level (Tax code code, Tax identification, and Expiration date (Tax identification expiration date) should be blank.
Second Level: VAT
Vat number for the customer: If an order is subject to VAT, the system checks the VAT number field for the customer. An entry Indicates that the customer is exempt from VAT, a taxing method that applies in only certain states in certain countries. When an order is subject to VAT, the customer is charged a tax-inclusive price, and the tax amount is “hidden” on the order detail line for the item, not included in the Tax bucket for the order. If the order is exempt from VAT, then the regular (tax-exclusive) pricing applies, and there is no hidden tax.
Note:
A customer who has a regular or reseller tax exemption is also exempt from VAT: the customer pays the regular (tax-exclusive) price, and neither hidden tax nor regular tax is added to the order.The system applies the VAT exemption only if:
- the customer has a VAT number defined, and the order is subject to VAT because:
- the Tax Included in Price (E70) system control value is selected, and
- the sold-to customer is located in a country that is different from the country for your company, as defined through the Work with Companies menu option (fast path = WCMP).
If a VAT exemption applies to the order, the setting of the Tax code field changes to Exempt, and the words VAT EXEMPT default into the Tax identification field for the order. In this case, you cannot override the tax status of the order to make it taxable.
Note:
You cannot set up a VAT exemption at the state level. VAT exemption information is at the customer level only.Third Level: State Exemptions
You use the Customer Tax table, available by selecting Customer Tax in customer maintenance, to set up exemption or reseller records at the state or province level. State-specific information you have set up through the Work with Customer Tax Screen defaults in order entry only if:
- there is no applicable Tax code code and Tax identification set up at the customer level, or you have cleared the fields in order entry, and
- Expiration date (Tax identification expiration date) is specified at the customer level, or the date specified is in the future, and
- Expiration date date is specified for the state of the shipping address; or the date specified is in the future, and
- a VAT exemption has not defaulted on the order, and
- the state-level record includes exemption (E) or reseller (R) information. No other type of state-level tax information defaults in order entry.
If you have tax information set up in the Customer Tax table, you need to clear the tax fields in order entry whenever you make any changes to the order that might affect its taxability.
Example: A customer has a reseller exemption in Massachusetts but not in Rhode Island, and the sold-to address is in Massachusetts. When you first advance to the order header screen in order entry, the Massachusetts tax identification number defaults. To override the customer's default tax status, clear the Tax code and Tax identification fields, and then enter the Rhode Island shipping address. In the case of a one-time ship-to address, you need to enter the ship-to address and then clear the related fields. This step enables the system to default the tax information, if any, for the Rhode Island address, and prevents the Massachusetts information from applying incorrectly.
Work with Customer Tax Screen
Purpose: Use this screen to create, change, delete, or display tax exemption information for a customer that is specific to a state or province. See Working with Customer Tax Status for a discussion.
How to display this screen: From any Work with Customer screen, select Customer Tax for a customer (see Selecting Customers). You can also advance to this screen by selecting Customer Tax at a Create, Change, or Display Customer screen (see Creating and Updating Sold-to Customers (WCST)).
| Field | Description |
|---|---|
| Customer |
A unique number assigned to each customer who places an order, and the customer's name or company name. Customer number: numeric, 9 positions; display-only, assigned by the system. Customer last name: alphanumeric, 25 positions; display-only. Customer first name: alphanumeric, 15 positions; display-only. Customer middle initial: alphanumeric, 1 position; display-only. Customer company name: alphanumeric, 30 positions; display-only. |
| Cty (Country) |
The country where the customer has a reseller or other tax exemption. Country codes are defined in and validated against the Country table; see Setting Up the Country Table (WCTY). Alphanumeric, 3 positions; optional. |
| State |
The state or province where the customer has a reseller or other tax exemption. State codes are defined in and validated against the State table, which is accessible through the Work with Countries menu option; see Setting Up the Country Table (WCTY). Alphanumeric, 2 positions; optional. |
| Tax (Tax code) |
The tax status of the customer in the state shown. Enter a valid tax code to display tax records that match your entry. Valid values are:
Although you can create tax records using any of the codes above, retrieving tax status for any tax code but Resale or Exempt is not currently implemented. Optional. |
| Tax identification |
The customer’s tax identification number, typically the resale or exempt certificate number assigned to a customer who is identified as tax exempt (E) or as a reseller (R) otherwise, the tax identification number does not control taxability. Any combination of letters, numbers, or special characters is accepted. Alphanumeric, 30 positions; optional or required based on Tax code. |
| Expiration date |
The date the customer's exempt or reseller tax identification number expires in this state. This expiration date applies only if there is not an Expiration date (Tax identification expiration date) specified at the customer level. Numeric, 6 positions (in user date format); optional. |
| Screen Option | Procedure |
|---|---|
|
Create customer tax status |
Select Create to advance to the Create Customer Tax Screen. |
|
Change customer tax status |
Select Change for a tax record to advance to the Change Customer Tax screen. At this screen, you can change the tax code or the resale/exempt number. See Create Customer Tax Screen for field descriptions. |
Create Customer Tax Screen
To create: At the Work with Customer Tax Screen, Select Create to create a tax record for a state or province.
Note:
You should set up Customer Tax records for exemptions or reseller tax identification numbers at the state level only if the customer does not have an exemption or reseller tax identification number at the customer level. See Customer Tax Overview for a discussion.| Field | Description |
|---|---|
| Customer |
A unique number assigned to each customer who places an order, and the customer's name or company name. Customer number: numeric, 9 positions; display-only, assigned by the system. Customer last name: alphanumeric, 25 positions; display-only. Customer first name: alphanumeric, 15 positions; display-only. Customer middle initial: alphanumeric, 1 position; display-only. Customer company name: alphanumeric, 30 positions; display-only. |
| Country |
The country where the customer has a special tax status. Country codes are defined in and validated against the Country table; see Setting Up the Country Table (WCTY). Alphanumeric, 3 positions, Create screen: required. Change screen: display-only. |
| State |
The state or province where the customer has a special tax status. State codes are defined in and validated against the State table, accessible through the Work with Countries menu option; see Setting Up the Country Table (WCTY). Alphanumeric, 2 positions. Create screen: required. Change screen: display-only. |
| Tax (Tax code) |
The tax status of the customer in the state shown. The tax status of the customer in the state shown. Enter a valid tax code to display tax records that match your entry. Valid values are:
Although you can create tax records using any of the codes above, retrieving tax status for any tax code but Resale or Exempt is not currently implemented. If you enter a tax code of Resale or Exempt, a Resale/Exempt number is also required. Alphanumeric, 1 position; required. |
| Tax identification |
The customer’s tax identification number, typically the resale or exempt certificate number assigned to a customer who is identified as tax exempt (E) or as a reseller (R); otherwise, the tax identification number does not control taxability. Any combination of letters, numbers, or special characters is accepted. Alphanumeric, 30 positions; required if customer is defined as tax exempt or as a reseller; optional or required based on Tax code. |
| Expiration date |
The date the customer's exempt or reseller tax identification number expires in this state. This expiration date applies only if there is not an Expiration date (Tax identification expiration date) specified at the customer level. Numeric, 6 positions (in user date format); optional. |
Working with Pay Type Exclusions
Purpose: You assign pay type exclusions on a customer-by-customer basis to restrict a customer from using a specific payment method, such as a credit card or check.
In this topic:
Exclude Pay Types By Customer Screen
How to display this screen: At any Work with Customers screen, select Pay type excl. for a customer. See Selecting Customers. You can also display this screen by selecting Pay Type Excl. at a Create/Change/Display Customer screen; see Creating and Updating Sold-to Customers (WCST).
| Field | Description |
|---|---|
| Pay type |
A user-defined code that represents the method of payment on an order. Pay type must conform to one of the following categories:
The pay type description appears on the right, and is display-only. See Working with Pay Types (WPAY). Numeric, 2 positions; optional. |
| Screen Option | Procedure |
|---|---|
|
Create a pay type exclusion |
Select Create to advance to the Create Pay Type Exclusion/Customer Screen. |
|
Delete a pay type exclusion |
Select Delete for a pay type exclusion to delete it. When you delete a pay type listed on this screen, the customer may immediately use the payment method that was previously excluded. |
Create Pay Type Exclusion/Customer Screen
Create a pay type exclusion: At the Exclude Pay Types By Customer Screen, select Create to advance to this screen.
| Field | Description |
|---|---|
| Customer (Sold-to customer number) |
A unique number the system assigns to each customer who places an order. You cannot change this number. Numeric, 9 positions; display-only, assigned by the system. |
| Customer name (Unlabeled field to the right of the customer number) |
The last and first names, and middle initial of the sold-to customer. Last nameThe customer's last name. Alphanumeric, 25 positions; display-only. First nameThe customer's first name. Alphanumeric, 15 positions; display-only. InitialThe initial of the customer's middle name. Alphanumeric, 1 position; display-only. |
| Pay type |
A user-defined code that represents the method of payment on an order. Pay type must conform to one of the following categories:
See Working with Pay Types (WPAY). Numeric, 2 positions; required. |
Reviewing Customer History
Purpose: Through the Customer Maintenance option, you can review a customer's mail, item, item class, and order history, which the system collects automatically as updates occur. History for both the sold-to and ship-to customers is available.
In this topic:
- Related System Control Values
- Displaying Customer History Screens
- Display Customer Mail History Screen
- Item, Item Class, and Order History Screen Flow
- Ship-to Customer History Screen Flow
- Customer Sold To Item History Screen
- Order Billing History Detail Screen
- About Entry/Maintenance Codes
- Order/Billing History for an Order
- Display Customer Order History Screen
- Display Customer Item Class Screen
- Display Customer Item Class History Screen (Reviewing Detail)
- Customer Sold To Order History Screen (Reviewing Detail)
- Display Customer Order/Entity History Screen
- Display Customer Entity History Screen (Reviewing Order Detail)
- Display Customer Item Class Entity Screen (Reviewing History)
- Display Customer Item Class Entity Details Screen (Reviewing History)
- Display Ship To Item History Screen
- Display Ship To Order History Screen
- Display Ship To Order History Details Screen
- Display Ship To Order/Entity History Screen
- Display Ship To Entity History Screen (Order History Details by Entity)
Related System Control Values
Overview: The following system control values affect how the system updates demand for orders.
If using multiple currencies: If you process orders in multiple currencies based on the offer (the Multi Currency by Offer (E03) system control value is selected), each of the dollar values that display on these screens will be converted into your local currency.
If using VAT and tax-inclusive pricing: If the Tax Included in Price (E70) system control value is selected, certain orders may be subject to tax-inclusive pricing and VAT. In this case, you charge the customer the tax-inclusive price for items on an order, and include a hidden tax amount on the order detail line for the item rather than including tax in the Tax bucket on the order. The hidden tax may be calculated as a percentage of the item price, or may be a fixed amount.
If you use VAT and tax-inclusive pricing, the dollar value that appears on most fields described in this topic will be net of any hidden tax for the item. In other words:
Total = (Tax-inclusive price - Hidden tax) * Quantity
In cases where you have defined the hidden tax to charge for an item as a fixed amount, it is possible for the order total to represent a credit if the hidden tax amount exceeds the item price -- for example, if you offer the item as an incentive or free gift.
Demand for order maintenance: Update Demand for Order Maintenance Transactions (C72): Possible settings are:
- Y: The system increases the customer's demand history (in the Orders buckets) for items you add or quantities you increase in order maintenance.
- N: Demand does not update for additions in order maintenance; however, all other order history updates, such as for shipments (in the Sales buckets), returns, exchanges, cancellations, and soldouts, will still take place. In this situation, the customer's life-to-date sales (or other activity) may be greater than the customer's order (demand) history.
Demand for non-inventory items: Possible settings are:
- ALL: All updates take place for non-inventory items in the same way as for inventory items.
- ITEM: The Order/Billing History record updates. Also, you will be able to review order records for non-inventory items at the Customer Sold To Item History Screen, Display Customer Item Class Screen, Display Customer Item Class History Screen (Reviewing Detail), and Customer Sold To Order History Screen (Reviewing Detail) in the same way as you review records for inventory items. However, the Customer Sold To Order History screen will not reflect orders for non-inventory items in the Life-to-date order total fields or the Last order amount.
- NONE: There are no demand updates for non-inventory items.
Track at entity level: The Track Customer History at Entity Level (F89) system control value controls whether a customer's order, item, and item class history is broken out based on the entity associated with each order. The system determines the entity associated with an order based on the source code on the order header.
If this system control value is selected, you can advance to additional screens to review entity-level history. If this system control value is unselected, these screens are not available, and all customer history is consolidated at the customer level.
Displaying Customer History Screens
Access: You can display the Main History, Item History, or Order History screens from any Work with Customers screen, such as from the Work with Customers by Last Name screen. See Selecting Customers.
You can also display these screens by selecting the Mail History, Item History, or Order History options at any Create, Change, or Display Customer screen in customer maintenance. See Creating and Updating Sold-to Customers (WCST).
Display Customer Mail History Screen
Purpose: Use this screen to review the offers sent to the customer. This screen lists the source codes associated with each offer mailed to that customer. The source codes are listed in reverse chronological order (most recent to oldest).
You generate customer mail history by processing a catalog request for a customer. See Processing Catalog Requests (PCAT).
How to display this screen: At a Work with Customers scan screen, select Mail History for a customer; see Selecting Customers. You can also display this screen by selecting Mail History at a Create, Change, or Display Customer Sold To screen; see Creating and Updating Sold-to Customers (WCST).
| Field | Description |
|---|---|
| Customer # |
A unique number to identify a customer. Numeric, 9 positions; display-only, assigned by the system. |
| Customer name (Unlabeled field to the right of the customer number) |
The name of a customer and/or the business associated with the customer. Alphanumeric, 41 positions; display-only. |
| Source |
A code used to identify the segment of your customer base for a particular offer. Alphanumeric, 7 positions; optional. |
| Description |
The description of the mailing. Alphanumeric, 30 positions; display-only. |
| Mail date |
The date you mailed the offer (catalog) to the customer. Numeric, 6 positions (in user date format); display-only. |
Item, Item Class, and Order History Screen Flow
Purpose: This chart presents the order of the screens you use to review item, item class, and order history for a sold-to customer.

Ship-to Customer History Screen Flow
Purpose: The chart below presents the order of the screens you use to review item and order history for a ship-to customer.

Customer Sold To Item History Screen
Purpose: Use this screen to review the items ordered by the customer. This screen displays the records in the Order/Billing History table for each type of transaction involving the item, such as a shipment, return, or exchange.
Quotes: This screen does not include items included on quotes for the customer; see Entering Pre-Order Quotes.
You can advance to this screen only if the Track item history field for the sold-to customer is set to 2 (track sold-to item history) or 3 (track sold-to and ship-to item history); however, the system continues to track item history regardless of this setting.
How to display this screen: At a Work with Customer screen, select Item history for a customer (see Selecting Customers) or select Item History at a Create, Change, or Display Customer Sold To screen (see Creating and Updating Sold-to Customers (WCST)).
| Field | Description |
|---|---|
| Customer # |
A unique number to identify a customer. Numeric, 9 positions; display-only, assigned by the system. |
| Customer name (Unlabeled field to the right of the customer number) |
The name of the customer and/or the company associated with the customer. Alphanumeric, 41 positions; display-only. |
| Item |
The item involved in the transaction. There are separate records for each transaction. Transactions listed on this screen include entering, canceling, selling out, shipping, returning, exchanging, or changing item quantity or price. The system lists items in alphanumeric order, and transactions for each item in reverse chronological order. The item description appears below the item code. Alphanumeric, 12 positions; optional. |
| SKU (Stock keeping unit) |
The item's unique characteristics, such as its color or size. The SKU description appears below the Quantity ordered. Alphanumeric, three 4-position fields; optional. |
| Date |
The date of the transaction. Numeric, 6 positions (in user date format); optional. |
| Qty ord (Quantity ordered) |
The quantity of the item ordered by the customer. If the transaction does not represent an order (for example, a return or shipment), no quantity displays. Numeric, 5 positions; optional. |
| Order total |
The total merchandise dollar amount of the item ordered by the customer on this date. This total does not include freight, tax, handling, or other additional charges, and displays only if the transaction represents an order (as opposed to a return or a shipment, for example). If the Update Demand for Order Maintenance Transactions (C72) system control value is not selected, an order total appears only next to items entered through order entry. Numeric, 13 positions with a 2-place decimal; optional. |
| Con (Consolidated?) |
This flag indicates if the order billing history record for the item has been consolidated. Valid values are:
You can consolidate order billing history records to save space on your system and improve performance. When you consolidate order billing history, you select one or more fields to retain; for example, if you retain customer sold-to number only, all activity for all items for the customer is consolidated into one record, and the amounts are added or netted together. Consolidated records appear on this screen only if you selected to retain the item information. |
| Screen Option | Procedure |
|---|---|
|
Review detail information about the item transaction |
Select Display for a record to advance to the Order Billing History Detail Screen. |
Order Billing History Detail Screen
Purpose: Use this screen to review detailed history for each transaction against an item on an order. The system creates order/billing history records through transactions you enter in order entry, order maintenance, billing, processing auto soldouts, processing item substitutions, or any other transaction against an item on an order. The order and billing asynchronous jobs process most of these updates; see Working with the ORDR_ASYNC Job.
Quotes: This screen does not include items included on quotes for the customer; see Entering Pre-Order Quotes.
How to display this screen: At the Customer Sold To Item History Screen, select Display for the item you want to review, or select Display for a record at the Customer Sold To Order History Screen (Reviewing Detail).
| Field | Description |
|---|---|
| Customer number |
A unique number to identify a customer. Numeric, 9 positions; display-only. |
| Customer name (Unlabeled field to the right of the customer number) |
The customer's name and/or the company associated with the customer. Alphanumeric, 41 positions; display-only. |
| Ship to # |
The number assigned to each shipping address on the order. Numeric, 3 positions; display-only. |
| Salesman # |
A number that identifies the sales representative credited for the order. See Working with Sales Representatives (WSLS). Numeric, 7 positions; display-only. |
| Offer number |
The code for the catalog, space, or television advertisement from which the customer ordered the item. See Working with Offers (WOFR). Alphanumeric, 3 positions; display-only. |
| Description (Unlabeled field to the right of the |
The description associated with the offer. Alphanumeric, 30 positions; display-only. |
| Source code |
A code that identifies a segment of your customer base. The source code from the order header appears here, unless you overrode the source code at the order entry detail line. See Working with Source Codes (WSRC). Alphanumeric, 7 positions; display-only. |
| Description (Unlabeled field to the right of the |
The description associated with the source code. Alphanumeric, 30 positions; display-only. |
| Item number |
A code representing a unit of inventory. Alphanumeric, 12 positions; display-only. |
| Description (Unlabeled field to the right of the |
The description associated with the item. Alphanumeric, 120 positions; display-only. |
| SKU code (Stock keeping unit) |
The item's unique characteristics, such as its size or color. Alphanumeric, three 4-position fields; display-only. |
| Description (Unlabeled field to the right of the |
The description associated with the SKU. The item description appears here for non SKU’ed items. Alphanumeric, 120 positions (item) or 40 positions (SKU); display-only. |
| Item class |
The item class assigned to the item. See Working with Item Classes (WICL). Numeric, 3 positions; display-only. |
| Description (Unlabeled field to the right of the |
The description associated with the item class. Alphanumeric, 40 positions; display-only. |
| Ship via code |
A code for the carrier to deliver the item to the customer. See Working with Ship Via Codes (WVIA). Numeric, 2 positions; display-only. |
| Description (Unlabeled field to the right of the |
The description associated with the ship via code. Alphanumeric, 40 positions; display-only. |
| Long SKU dpt/cls |
Two fields used to group items for reporting purposes. Long SKU DepartmentA code, typically used in a retail environment, which represents a department code for this SKU. You can assign this code at both the item and the SKU level; the code assigned to the SKU overrides the item-level code. Department codes are defined in and validated against the Long SKU Department table; see Working with Long SKU Departments (WLSD). Numeric, 4 positions; display-only. Long SKU ClassA code, typically used in a retail environment, that represents a class code for this SKU. You can assign this code at both the item and the SKU level; the code assigned to the SKU overrides the item-level code. Long SKU class codes are defined in and validated against the Long SKU Class table; see Working with Long SKU Classes (WLSC). Numeric, 4 positions; display-only. |
| Descriptions (Long SKU department description/Long SKU class description) |
The first 20 positions of the descriptions associated with the long SKU department and long SKU class codes assigned to the SKU. Alphanumeric, 20 positions; display-only. |
| Order number |
The number of the order on which the customer ordered the item. Numeric, 8 positions; display-only. |
| Entry/Maintenance code |
A code indicating the type of transaction performed on this item. Valid values are:
See About Entry/Maintenance Codes. Alphanumeric, 1 positions; display-only. |
| Entity |
The code representing the entity associated with the source code on order header. Each source code is associated with an entity through its division. Entities are defined in and validated against the Entity table. See Working with Entities (WENT). Numeric, 3 positions; display-only. |
| Transaction date |
The date when the transaction occurred. Note: Transactions that take place on the same day may be consolidated into the same Order/Billing History record if the key fields to the transactions are the same. For example, if a customer adds an item to the order and then cancels it the same day, both transactions will appear on the same Order/Billing History record. Numeric, 6 positions (in user date format); display-only. |
| Consolidated from... |
The date of the earliest record that was used to derive the totals for the consolidated record. If a record has been consolidated, any fields not retained in the consolidation appear blank. This information appears only for consolidated records; see Consolidating Order Billing History (MOBH). Numeric, 6 positions (in user date format); display-only. |
| Consolidated to... |
The date of the latest record that was used to derive the totals for the consolidated record. Numeric, 6 positions (in user date format); display-only. |
| Note: Each of the Total amount fields below represents the merchandise amount net of hidden tax if you use VAT and tax-inclusive pricing. In addition, if you process orders in multiple currencies based on offer, each amount has been converted into your local currency. See the beginning of this topic for more information. If the record has been consolidated, the totals represent the net for all records used to derive the consolidated record. |
|
| Quantity ordered |
Total quantity of the item added to the order on the date shown. Note: If this field is blank, but there is an order amount, the transaction represents changing the price of an item.Numeric, 5 positions; display-only. |
| $ ordered |
The merchandise dollar amount ordered for this item on the date shown. This does not include tax, freight, or additional charges. When does this field update? The orders amount and quantity fields update for transactions that represent adding an item to the order for any reason, including free gifts, incentive or promotional items, or replacement items when you process an exchange. If this field is blank: This field will be blank if:
|
| Cancels: If the cancel reason used to cancel the item is set to update demand (Reduce demand? = Selected), the cancellation total for the item appears here as a credit (CR), and the number of units canceled appears in the Quantity ordered field. Additionally, the Canceled fields will not be updated for the item. If you use a cancel reason that is not set to update demand, the totals appear in the Canceled fields rather than the Orders fields, and the dollar total will be a positive number. See Establishing Cancel Reason Codes (WCNR). Numeric, 20 positions with a 2-place decimal; display-only. |
|
| Cancels total # |
Total quantity of the item canceled. A quantity indicates that the cancel reason used on the order did not update demand. See Establishing Return Reason Codes (WRTR). Methods for canceling items include order maintenance, Processing Item Substitutions (PSUB), and Working with Backorders Pending Cancellation (WBPC). Numeric, 5 positions; display-only. |
| $ canceled |
The total merchandise value of canceled units, not including tax, freight, or additional charges. An amount indicates that the cancel reason used on the order did not update demand. Numeric, 20 positions with a 2-place decimal; display-only. |
| Quantity sold out |
Total quantity of the item sold out on the date shown. Numeric, 5 positions; display-only. |
| $ sold out |
The total merchandise value of soldout units, not including tax, freight, or additional charges. These fields are updated on the transaction that represents:
Numeric, 20 positions with a 2-place decimal; display-only. |
| Quantity sold |
Total quantity of this item shipped on the date shown. Numeric, 5 positions; display-only. |
| $ shipped |
Total merchandise dollar amount of the item you are reviewing shipped to the customer on the date shown. Numeric, 20 positions with a 2-place decimal; display-only. |
| # sales |
The total number of shipments to this customer for this date and item. Numeric, 5 positions; display-only. |
| Quantity returned |
Total quantity of this item returned on the date and for the order shown. See Order/Billing History for an Order for additional information. Numeric, 5 positions; display-only. |
| $ returned |
The total merchandise value of returned units, not including tax, freight, or additional charges. See Order/Billing History for an Order for additional information. Numeric, 20 positions with a 2-place decimal; display-only. |
| # ret (Number of returns) |
Total number of orders related to the return transaction. This number will never be more than one. See Order/Billing History for an Order for additional information. Numeric, 5 positions; display-only. |
| Quantity exchanged (Exchanges total quantity) |
Total quantity of this item exchanged on the date shown. This field is updated for the billing transaction that represents returning the original item for exchange. Numeric, 5 positions; display-only. |
| $ exchanged |
The total merchandise value of exchanged units, not including tax, freight, or additional charges, based on the price of the original item. This field is updated on the billing transaction that represents returning the original item for exchange. There will also be a maintenance transaction for both the original and the replacement item of the exchange; however, these maintenance transactions will not have any total quantities or dollar amounts. Numeric, 20 positions with a 2-place decimal; display-only. |
For more information: See Order/Billing History for an Order for samples of the order/billing history records produced by a typical order.
About Entry/Maintenance Codes
The Entry/Maintenance code indicates the type of transaction performed on an item. The codes are:
- B = Billing
- M= Maintenance
- E = Entry
Examples: Examples of each type of transaction code are described in the table below.
| Transaction Example | Order/Billing History Update |
|---|---|
|
You enter an order for an item in order entry. |
The ORDR_ASYNC job creates an entry (E) transaction with the merchandise totals reflected in the Orders fields ($ ordered and Quantity ordered). |
|
You cancel an item and add another item |
The ORDR_ASYNC job creates a maintenance (M) transaction with the merchandise total for the cancel reflected in the Cancels fields ($ canceled and Cancels total #, and another M transaction for the new item with the merchandise total reflected in the Orders fields ($ ordered and Quantity ordered. Note: The Quantity ordered and $ ordered fields update for units added in order maintenance only if the Update Demand for Order Maintenance Transactions (C72) system control value is selected; otherwise, the M transaction will appear with these fields blank. However, the total amount and quantity billed still increase when you ship and bill these items. |
|
You then ship that item to the customer. |
The BILL_ASYNC job creates a billing (B) transaction with the merchandise total for the shipment reflected in the Sales fields (# sales, Quantity ordered and $ ordered). |
See Using the ASYNC Jobs (MBJC) for more information on the asynchronous (ASYNC) jobs.
Order/Billing History for an Order
There are two transactions for the return:
- a maintenance transaction for entering the return in order maintenance
- a billing transaction for crediting the return.
Note:
For returns created as a new order line for a negative quantity, the system creates a billing transaction for the return only.Regarding order/billing transactions:
- Transactions on the same day: Transactions for the same order, item, and of the same type (i.e., entry, maintenance, or billing) that take place on the same day are consolidated into one record.
- Adding items in order maintenance: If the Update Demand for Order Maintenance Transactions (C72) system control value is unselected, the order totals fields will not increase for any items you add in order maintenance. The maintenance transactions created in this situation will have no order quantities or amounts.
- Changing an item price: If you change the price of an item in order maintenance, you create a maintenance transaction with an order amount equal to the price change but no order quantity if the Update Demand for Order Maintenance Transactions (C72) system control value is selected; however, if this system control value is unselected, you create a maintenance transaction with no order quantity or amount.
- Exchanges: Entering an exchange in order maintenance produces three order/billing transactions:
- a maintenance transaction to reflect the change to the original item (with no quantity or dollar total);
- a maintenance transaction to add the replacement item (with order quantity and dollar total if you update demand for order maintenance);
- a billing transaction to credit the return of the original item (with exchange quantity and total).
- Item substitution: Processing a substitution through Processing Item Substitutions (PSUB) produces two maintenance transactions: a cancel for the original item, and an order for the replacement item.
Display Customer Order History Screen
Purpose: Use this screen below to review cumulative and current ordering information for a sold-to customer.
Note:
Depending on the user’s authority to credit card information, the system writes a record to the Credit Card Audit table when this screen is displayed.Quotes: This screen does not include quote information for the sold to customer; see Entering Pre-Order Quotes.
How to display this screen: At a Work with Customers screen, select Order History for a customer; see Selecting Customers. Or select Order History at a Create, Change or Display Customer Sold To screen (see Creating and Updating Sold-to Customers (WCST)).
| Field | Description |
|---|---|
| Customer # |
A unique number used to identify the customer you are reviewing. Numeric, 9 positions; display-only. |
| Customer name (Unlabeled field to the right of the customer number) |
The name of the sold-to customer you are reviewing. Alphanumeric, 41 positions; display-only. |
| On order |
The total dollar value of all open, unshipped orders for this customer, including charges for merchandise, freight, tax, special handling, and shipping. Cancels: This field subtracts the value of a canceled order/item. Soldouts: This field does not include the amount of soldout items on an order. Exchanges: This field includes the amount of exchange items on an order and is decreased once the exchange item ships. Negative order entry returns: The system includes the dollar amount associated with returns entered as a negative order quantity in Order Entry if the order total is a positive amount; in this situation, the system updates the On order with the positive order total. When the system ships the regular items on the order, the system reduces the On order amount by the shipped order amount. If the order total is a negative amount, the system does not update the On order amount. When the system ships the regular items on the order, the system reduces the On order amount by the shipped order amount. Example 1: If an order contains a return entered as a negative quantity for $30.00 and a regular item to ship for $50.00, the system updates the On order for the customer to $20.00 ($50.00 to ship - $30.00 for return = $20.00). Once the regular item ships, the system decreases the On order by the shipped order amount ($50.00). Example 2: If an order contains a return entered as a negative quantity for $60.00 and a regular item to ship for $50.00, the system does not update the On order for the customer ($50.00 to ship - $60.00 for return = $-10.00). When the regular item ships, the system decreases the On order by the shipped order amount ($50.00). Note: The On Order amount is not net of hidden tax; see Related System Control Values for more information on VAT.If you suspect the on order amount is incorrect, you can use the Resetting Customer Sold To Amount On Order (RONO) menu option to reset the on order amount. Numeric, 20 positions with a 2-place decimal; display-only. |
| Active since |
The date of the customer's first order. The system uses the value in the Order date field in Order Entry. Numeric, 6 positions (in user date format); display-only, updated by the system. |
|
Note: Each of the Amount fields described below represents the actual purchase price of merchandise only after applying any discounts, price overrides, or other repricing. However, if you use tax-inclusive pricing and VAT, amounts described below are net of hidden tax. In addition, if you process orders by multiple currencies based on offer, each amount has been converted into your local currency. See the beginning of this topic for more information.The BILL_ASYNC and ORDR_ASYNC background jobs update order history; see Operating the Background Jobs for more information. Non-inventory items: The Demand Update for Non-Inventoried Items (E59) system control value controls whether the following totals are updated for non-inventory items. |
|
| Life-to-date Orders quantity |
The gross number of orders placed by this customer. Updates:If the Update Demand for Order Maintenance Transactions (C72) system control value is selected, this field increases when you add a detail line(s) to an order in Order Maintenance. If the Update Demand for Order Maintenance Transactions (C72) system control value is unselected, this field does not update when you add a detail line(s) to an order in Order Maintenance. Cancellations: This total reduces when you cancel an order only if you enter a cancel reason set to update demand; otherwise, the orders quantity remains the same and the Cancels quantity total increases. The total does not increase when you enter a return through order entry or enter an exchange item on an order that is already open or held. Numeric, 5 positions; display-only. |
| Orders amount |
The total merchandise value of the orders placed by the customer, including any backordered or soldout items. This total does not reflect returns created through order entry. Updates:If the Update Demand for Order Maintenance Transactions (C72) system control value is selected, this field updates when you add a detail line(s) to an order in Order Maintenance. When you enter an exchange, the price of the exchange (replacement) item is added. If the Update Demand for Order Maintenance Transactions (C72) system control value is N, this field does not update when you add a detail line(s) to an order in Order Maintenance, including an exchange item. Cancellations: This total reduces when you cancel an order only if you enter a cancel reason set to update demand; otherwise, the orders amount remains the same and the Cancels amount increases. Numeric, 20 positions with a 2-place decimal; display-only. |
| Sales quantity |
The number of shipments to the customer. This total may be larger than the orders quantity if the Update Demand for Order Maintenance Transactions (C72) system control value is unselected, and you have added any items to this customer's orders in order maintenance. If an order has partial shipments on different days, each shipment updates the sales quantity; however, if two shipments occur on the same day, the sales quantity is increased just by 1. Numeric, 5 positions; display-only. |
| Sales amount |
The total merchandise dollar value of orders shipped to the customer. This total may be larger than the orders amount if the Update Demand for Order Maintenance Transactions (C72) system control value is unselected, and you have added any items to this customer's orders in order maintenance. Numeric, 20 positions with a 2-place decimal; display-only. |
| Returns quantity |
The number of returns processed for the customer, including returns you process by entering a negative quantity in order entry or crediting a return through the return authorizations suite of functions (see Managing Returns). If you enter multiple returns during a single order entry, order maintenance, or return authorizations session, the quantity is increased just 1. Note: If you use the return authorizations suite, this total is updated when you credit the return.Numeric, 5 positions; display-only. |
| Returns amount |
The total merchandise dollar value of items returned by the customer, including returns you process by entering a negative quantity in order entry or through the return authorizations suite of functions (see Managing Returns). Note: If you use the return authorizations suite, this total is updated when you credit the return.Numeric, 20 positions with a 2-place decimal; display-only. |
| Cancels quantity |
The number of orders or order lines canceled by the customer. If you cancel multiple items on an order in a single session or cancel the whole order, this total is increased just 1. This total does not include cancellations using a cancel reason whose Update demand field is selected. Methods for canceling items include order maintenance, Processing Item Substitutions (PSUB), and Working with Backorders Pending Cancellation (WBPC). Numeric, 5 positions; display-only. |
| Cancels amount |
The total merchandise dollar value of items canceled by the customer. This total does not include cancellations using a cancel reason whose Update demand field is selected. Numeric, 20 positions with a 2-place decimal; display-only. |
| Exchanges quantity |
The number of exchanges processed for the customer. If you exchange multiple items on an order in a single session, this total is increased just 1. Numeric, 5 positions; display-only. |
| Exchanges amount |
The total merchandise dollar amount of items exchanged by the customer. This amount represents the returned items, not the replacement items. Numeric, 20 positions with a 2-place decimal; display-only. |
| Soldouts quantity |
The number of soldout items ordered by the customer. This includes items sold out automatically during order entry, backordered items sold out through Sell Out, and items sold out automatically through Processing Auto Soldout Cancellations (MASO). Numeric, 5 positions; display-only. |
| Soldouts amount |
Total merchandise dollar amount of soldout items ordered by the customer. Numeric, 20 positions with a 2-place decimal; display-only. |
| Warranty shipped dollar amount |
The total cost of warranty items shipped to the customer. Since warranty items are added to an order at no charge, the system uses the cost defined for the item. If the cost was overridden on the order detail line, the system uses the cost override. Numeric, 20 positions with a 2-place decimal; display-only. |
| Warranty returned dollar amount |
The total cost of warranty items returned or exchanged by the customer. Since warranty items are added to an order at no charge, the system uses the cost defined for the item to determine the warranty returned amount. If the cost was overridden on the order detail line, the system uses the cost override. Numeric, 20 positions with a 2-place decimal; display-only. |
| Last credit card |
This field is not currently implemented. |
| Exp (Expiration date) |
This field is not currently implemented. |
| Last order type |
A code that identifies how the order was received, such as a telephone, mail, fax, etc. Order types are defined in and validated against the Order Type table. See Establishing Order Types (WOTY). Alphanumeric, 1 position; display-only. |
| Last order date |
The date of the most recent order for the customer. The system uses the value in the Order date field in order entry. Numeric, 6 positions (in user date format); display-only. |
| Last pay type |
The payment method used by the customer on the most recent order. If there was more than one pay type on the order, the last payment method entered appears. Pay type codes are defined in and validated against the Pay Type table. See Working with Pay Types (WPAY). Numeric, 2 positions; display-only. |
| Last order amt |
The original dollar value of merchandise on the customer's most recent order. This field does not update to reflect subsequent transactions against the order that changed the order total, such as cancellations, soldouts, or adding items. Zero if the most recent order for the customer was a return through order entry. Numeric, 20 positions with a 2-place decimal; display-only. |
| Last source |
The source code used on the header of the customer's most recent order (even if the order was a return through order entry) or catalog request. The source code identifies a segment of your customer base. You can analyze sales by source code. Additionally, the source code determines the method to calculate freight and pricing on an order. See Working with Source Codes (WSRC). Alphanumeric, 7 positions; display-only. |
| Last mail date |
The most recent date when you mailed an offer (catalog) to the customer. The system updates this field when you print catalog mailing labels through Processing Catalog Requests (PCAT). Numeric, 6 positions (in user date format); display-only. |
| Ref/Bal due write off |
The total amount eligible to be written off (or applied as an additional charge/credit) for the customer from short-paying (balance dues) or over-paying (refunds) orders. Numeric, 20 positions with a 2-place decimal; display-only. |
| Screen Option | Procedure |
|---|---|
|
Review customer item class history |
Select Item Classes to advance to the Display Customer Item Class Screen. |
|
Review customer order history detail |
Select History Details. See Customer Sold To Order History Screen (Reviewing Detail). |
|
Review order history by entity |
Select Entity Details to advance to the Display Customer Order/Entity History Screen. Note: This option is available only if the Track Customer History at Entity Level (F89) system control value is selected. |
Display Customer Item Class Screen
Purpose: Use this screen to review item classes assigned to an item the customer ordered.
Quotes: This screen does not include items included on quotes for the customer; see Entering Pre-Order Quotes.
How to display this screen: Select Item Classes at the Display Customer Order History Screen.
| Field | Description |
|---|---|
| Customer # |
A unique number to identify a customer. Numeric, 9 positions; display-only. |
| Customer name (Unlabeled field to the right of the customer number) |
The name of the customer placing the order and/or the company associated with that customer. Alphanumeric, 41 positions; display-only. |
| Class (Item class) |
A code used to group similar items for reporting, merchandising, customer service information, and demand tracking. Item class codes are defined in and validated against the Item Class table. You assign an item class to an item at the first Create or Change Item screen. See Working with Item Classes (WICL) for more information on working with item class; see Working with Existing Items (MITM) for more information on assigning an item to an item class. Alphanumeric, 40 positions; display-only. |
| Description (Item class description) |
The description of the item class. Alphanumeric, 40 positions; display-only. |
| # of orders |
The total number of orders the customer has placed for items in this item class. Numeric, 5 positions; display-only. |
| # of units |
The total number of units the customer has ordered for items in this item class. Numeric, 5 positions; display-only. |
| LTD total (Life-to-date total) |
The dollar total of all merchandise the customer has ordered from this item class to date. Numeric, 20 positions with a 2-place decimal; display-only. |
| Date of last order |
The date when the customer last placed an order for an item from this class, or added an item from this class in order maintenance. Numeric, 6 positions (in user date format); display-only. |
| Screen Option | Procedure |
|---|---|
|
Review item class history detail |
Select Display for an item class to advance to the Display Customer Item Class History Screen (Reviewing Detail). |
|
Review item class history by entity |
Select Entity History for an item class to advance to the Display Customer Item Class Entity Screen (Reviewing History). Note: This option is available only if the Track Customer History at Entity Level (F89) system control value is selected. |
Display Customer Item Class History Screen (Reviewing Detail)
Purpose: Use this screen to review the sold-to customer's order and sales history for a particular item class.
Quotes: This screen does not include items included on quotes for the customer; see Entering Pre-Order Quotes.
Note:
See Display Customer Order History Screen for more information on how the system calculates order activity totals.How to display this screen: Select Display for an item class at the Display Customer Item Class Entity Screen (Reviewing History).
| Field | Description |
|---|---|
| Customer # |
A unique number to identify a customer. Numeric, 9 positions; display-only. |
| Customer name (Unlabeled field to the right of the customer number) |
The name of the customer placing the order and/or the company associated with that customer. Alphanumeric, 41 positions; display-only. |
| Cls (Item class) |
A code used to group similar items for reporting, merchandising, customer service information, and demand tracking. Item class codes are defined in and validated against the Item Class table. You assign an item class to an item at the first Create or Change Item screen. See Working with Item Classes (WICL) for more information on working with item class; see Working with Existing Items (MITM) for more information on assigning an item to an item class. Alphanumeric, 40 positions; display-only. |
| Description (Item class description) |
The description of the item class. Alphanumeric, 40 positions; display-only. |
| # of orders |
The total number of orders the customer has placed for items in this item class. Numeric, 5 positions; display-only. |
| # of units |
The total number of units the customer has ordered for items in this item class. Numeric, 5 positions; display-only. |
| LTD total (Life-to-date total) |
The dollar total of all merchandise the customer has ordered from this item class to date. Numeric, 20 positions with a 2-place decimal; display-only. |
| Date of last order |
The date when the customer last placed an order for an item from this class, or added an item from this class in order maintenance. Numeric, 6 positions (in user date format); display-only. |
| Life-to-date totals: | |
| Sales |
The total units and merchandise total shipped to the sold-to customer for this item class. Quantity: numeric, 5 positions; display-only. Amount: numeric, 20 positions with a 2-place decimal; display-only. |
| Returns |
The total units and merchandise total returned by the sold-to customer for this item class. Quantity: numeric, 5 positions; display-only. Amount: numeric, 20 positions with a 2-place decimal; display-only. |
| Cancels |
The total units and merchandise total canceled by the sold-to customer for this item class. Quantity: numeric, 5 positions; display-only. Amount: numeric, 20 positions with a 2-place decimal; display-only. |
| Exchanges |
The total units and merchandise total exchanged by (that is, returned for exchange by) the sold-to customer for this item class. Quantity: numeric, 5 positions; display-only. Amount: numeric, 20 positions with a 2-place decimal; display-only. |
| Sold outs |
The total units and merchandise total sold out, either in order entry/maintenance or through process auto soldouts, the sold-to customer for this item class. Quantity: numeric, 5 positions; display-only. Amount: numeric, 20 positions with a 2-place decimal; display-only. |
Customer Sold To Order History Screen (Reviewing Detail)
Purpose: This screen displays sales history associated with each order placed by the customer. Each entry on this screen represents an order/billing history transaction; see Order Billing History Detail Screen.
Quotes: This screen does not include quote information for the sold to customer; see Entering Pre-Order Quotes.
How to display this screen: Select History Details at the Display Customer Order History Screen.
| Field | Description |
|---|---|
| Tran date (Transaction date) |
The date when order or sales activity occurred for the customer. The system lists order or sales activity by date starting with the most recent date. Each entry on this screen represents an order/billing history transaction for an item on an order. The transaction date does not appear for consolidated records. See the following fields. Numeric, 6 positions (in user date format); optional. |
| Consolidated from |
The date of the earliest record that was used to derive the totals for the consolidated record. If a record has been consolidated, any fields not retained in the consolidation appear blank. This information appears only for consolidated records; see Consolidating Order Billing History (MOBH). Numeric, 6 positions (in user date format); display-only. |
| Consolidated to |
The date of the latest record that was used to derive the totals for the consolidated record. See above for more information. Numeric, 6 positions (in user date format); display-only. |
| Qty (Order quantity) |
The total unit quantity of the item ordered. If blank:If the Update Demand for Order Maintenance Transactions (C72) system control value is selected, transactions you enter in order maintenance will appear on this screen. This field and the Amount field are blank for cancellations, returns, exchanges, and sellouts. However, if a cancel reason code whose Update demand field is selected was used, the amount for this field will display. Numeric, 5 positions; optional. |
| Amount |
The total merchandise dollar amount ordered on the date shown. This total does not include freight, handling, or other charges. If blank:If the Update Demand for Order Maintenance Transactions (C72) system control value is selected, transactions you enter in order maintenance will appear on this screen. This field and the Qty (Order quantity) field are blank for cancellations, returns, exchanges, and sellouts. However, if a cancel reason code whose Update demand field is selected was used, the amount for this field will display. Numeric, 13 positions with a 2-place decimal; optional. |
| Sales | |
| Qty (Quantity) |
The total number of units shipped on the date shown. Numeric, 5 positions; optional. |
| Amount |
Total merchandise dollar value of shipments for the date shown. Numeric, 13 positions with a 2-place decimal; optional. |
| Entity |
The code representing the entity associated with the source code on order header. Each source code is associated with an entity through its division. Entities are defined in and validated against the Entity table. See Working with Entities (WENT). Numeric, 3 positions; display-only. |
| Screen Option | Procedure |
|---|---|
|
Display order history detail |
Select Display for a record to advance to the Order Billing History Detail Screen. |
Display Customer Order/Entity History Screen
Purpose: Use this screen to review the entities in which the customer has placed orders, and to select an entity for further inquiry.
The system tracks entity history for a customer even if there has not been any order activity (for example, if the customer has requested a catalog); however, the order totals and date of last order will be blank.
Quotes: This screen does not include quote information for the sold to customer; see Entering Pre-Order Quotes.
How to display this screen: Select Entity Details at the Display Customer Order History Screen.
Note:
This screen is available only if the Track Customer History at Entity Level (F89) system control value is selected.See Order Billing History Detail Screen for remaining fields.
| Field | Description |
|---|---|
| Ent (Entity) |
A code representing the entity for which the order activity took place. An order is associated with an entity through the source code on the order header; each source code is assigned to a division, and each division points to an entity. Entities are defined in and validated against the Entity table. See Working with Entities (WENT). Numeric, 3 positions; optional. |
| Entity description (Unlabeled field to the right of the entity code) |
The description of the entity. Alphanumeric, 25 positions; display-only. |
| LTD order...# of |
The gross number of orders placed by this customer in this entity. Updates:If the Update Demand for Order Maintenance Transactions (C72) system control value is selected, this field increases when you add a detail line(s) to an order in Order Maintenance. If the Update Demand for Order Maintenance Transactions (C72) system control value is unselected, this field does not update when you add a detail line(s) to an order in Order Maintenance. Cancellations: This total reduces when you cancel an order only if you enter a cancel reason set to update demand; otherwise, the orders quantity remains the same and the Cancels total increases. Preexisting orders: Orders you entered before the Track Customer History at Entity Level (F89) Level system control value was selected are not included in this total; however, items you added in order maintenance are included if the Update Demand for Order Maintenance Transactions (C72) system control value is selected. Numeric, 5 positions; display-only. |
| LTD order...amount (Life-to-date order amount) |
The merchandise dollar total of orders placed by this customer in this entity. Updates:If the Update Demand for Order Maintenance Transactions (C72) system control value is selected, this field increases when you add a detail line(s) to an order in Order Maintenance. If the Update Demand for Order Maintenance Transactions (C72) system control value is unselected, this field does not update when you add a detail line(s) to an order in Order Maintenance. Cancellations: This total reduces when you cancel an order only if you enter a cancel reason set to update demand; otherwise, the orders quantity remains the same and the Cancels total increases. Preexisting orders: Orders you entered before the Track Customer History at Entity Level (F89) Level system control value was selected are not included in this total; however, items you added in order maintenance are included if the Update Demand for Order Maintenance Transactions (C72) system control value is selected. Numeric, 20 positions with a 2-place decimal; display-only. |
| Date of last order |
The most recent date when you entered an order for this customer in this entity. Numeric, 6 positions (in user date format); display-only. |
| Screen Option | Procedure |
|---|---|
|
Review customer entity history details |
Select Display for an entity to advance to the Display Customer Entity History Screen (Reviewing Order Detail). |
Display Customer Entity History Screen (Reviewing Order Detail)
Purpose: Use this screen to review details about a customer's order history for a particular entity.
The system tracks entity history for a customer even if there has not been any order activity (for example, if the customer has requested a catalog); however, the order totals and date of last order will be blank.
Quotes: This screen does not include quote information for the sold to customer; see Entering Pre-Order Quotes.
How to display this screen: Select Display for an entity at the Display Ship To Order/Entity History Screen.
Note:
This screen is available only if the Track Customer History at Entity Level (F89) system control value is selected.See Display Customer Order History Screen and Display Customer Order/Entity History Screen for additional field descriptions.
Note:
Each field on this screen represents history for this customer within this entity only.| Field | Description |
|---|---|
| Entered date |
The date that the first activity for this customer within the entity took place. This activity might be something other than entering an order, such as a return or exchange. Numeric, 6 positions (in user date format); display-only. |
Display Customer Item Class Entity Screen (Reviewing History)
Purpose: Use this screen to review customer item class history broken out by entity, or to select an entity for further inquiry.
Quotes: This screen does not include quote information for the sold to customer; see Entering Pre-Order Quotes.
How to display this screen: Select Item Class Entity for an item class at the Display Customer Item Class Screen.
Note:
This screen is available only if the Track Customer History at Entity Level (F89) system control value is selected.See Display Customer Item Class Screen and Display Customer Order/Entity History Screen for field descriptions.
Note:
Each field on this screen represents history for this customer within this entity and item class only.| Screen Option | Procedure |
|---|---|
|
Display details about the customer's order history for this item class and entity |
Select Display for an entity to advance to the Display Customer Item Class Entity Details Screen (Reviewing History). |
Display Customer Item Class Entity Details Screen (Reviewing History)
Purpose: Use this screen to review detailed information about a customer's order history for a particular item class and entity.
Quotes: This screen does not include quote information for the sold to customer; see Entering Pre-Order Quotes.
How to display this screen: Select Display for an entity at the Display Customer Item Class Entity Screen (Reviewing History).
Note:
This screen is available only if the Track Customer History at Entity Level (F89) system control value is selected.See Display Customer Item Class History Screen (Reviewing Detail) and Display Customer Order/Entity History Screen for field descriptions.
Note:
Each field on this screen represents history for this customer within this entity and item class only.Display Ship To Item History Screen
Purpose: Use this screen, to review item history for a ship-to customer associated with a sold-to customer.
You can advance to this screen and subsequent screens only if the Track item history field for the sold-to customer is set to Sold To + Ship To Track; however, the system continues to track item history regardless of this setting.
Quotes: This screen does not include quote information for the ship to customer; see Entering Pre-Order Quotes.
How to display this screen: Select Item History for a ship to customer at the Work with Customer Ship Tos Screen, which is available by selecting Item History at any Create/Change/Display Customer screen in customer maintenance, or by selecting Item History for a sold to customer at a customer maintenance scan screen.
Although it includes ship-to item history only, the Display Ship To Item History screen resembles the Customer Sold To Item History Screen; see this screen for remaining field descriptions.
| Field | Description |
|---|---|
| Ship to # |
A unique number to identify the ship-to customer for the sold-to customer. There can be up to 999 ship-to customers for a sold-to customer. The customer's name appears to the right of the ship-to number. If there is a company name, this information is included before the name, followed by the word ATTN. Ship-to number: numeric, 3 positions; display-only. Name: alphanumeric, 41 positions; display-only. |
| Screen Option | Procedure |
|---|---|
|
Display order billing history detail |
Select Display for an item to advance to the Order Billing History Detail Screen. Note: The same information is available by selecting the ship to customer's order billing history as by selecting the sold to customer's history. |
Display Ship To Order History Screen
Purpose: Use this screen to review order totals for a ship to customer.
Quotes: This screen does not include quote information for the ship to customer; see Entering Pre-Order Quotes.
How to display this screen: Select Order History for a ship to customer at the Work with Customer Ship Tos Screen, which is available by selecting Order History at any Create/Change/Display Customer screen in customer maintenance, or by selecting Ship To’s for a sold to customer at a customer maintenance scan screen. See Creating and Updating Sold-to Customers (WCST).
Note:
You can advance to this screen only if the Track item history field for the sold-to customer is set to track sold-to and ship-to item history; however, the system continues to track item history regardless of this setting.Although it includes ship-to customer history only, this screen resembles the Display Customer Order History Screen. See this screen and the Display Ship To Item History Screen for field descriptions.
Note:
Each field on this screen represents history for this ship-to customer only.Display Ship To Order History Details Screen
Purpose: Use this screen to review order detail for a ship to customer, or to select an order detail line for further inquiry. Each entry on this screen represents an order/billing history transaction; see Order Billing History Detail Screen.
Quotes: This screen does not include quote information for the ship to customer; see Entering Pre-Order Quotes.
How to display this screen: Select History Details at the Display Ship To Order History Screen.
Note:
You can advance to this screen only if the Track item history field for the sold-to customer is set to 3 (track sold-to and ship-to item history); however, the system continues to track item history regardless of this setting.Although it includes ship-to customer order history details only, this screen resembles the Customer Sold To Order History Screen (Reviewing Detail); see this screen for field descriptions.
Note:
Each field on this screen represents history for this ship-to customer only.Display Ship To Order/Entity History Screen
Purpose: Use this screen to review the entities in which a ship to customer has had order activity, and to select an entity for further inquiry.
Quotes: This screen does not include quote information for the ship to customer; see Entering Pre-Order Quotes.
How to display this screen: Select Entity Details at the Display Ship To Order History Screen.
Note:
This screen is available only if the Track Customer History at Entity Level (F89) system control value is selected. Also, you can advance to this screen only if the Track item history field for the sold-to customer is set to Sold To + Ship To Track (track sold-to and ship-to item history); however, the system continues to track item history regardless of this setting.Although it includes ship-to customer order/entity history only, this screen resembles the Display Customer Order/Entity History Screen; see this screen for field descriptions.
Note:
Each field on this screen represents history for this ship-to customer only.Display Ship To Entity History Screen (Order History Details by Entity)
Purpose: Use this screen to review order history for a particular ship to customer within a particular entity.
Quotes: This screen does not include quote information for the ship to customer; see Entering Pre-Order Quotes.
How to display this screen: Select Display for an entity at the Display Ship To Order/Entity History Screen.
Note:
You can advance to this screen only if the Track item history field for the sold-to customer is set to Sold To + Ship To Track (track sold-to and ship-to item history); however, the system continues to track item history regardless of this setting.Although it includes ship-to customer entity history only, this screen resembles the Display Customer Entity History Screen (Reviewing Order Detail); see this screen for field descriptions.
Note:
Each field on this screen represents history for this ship-to customer only.Work with User Fields Screen
Purpose: Use the Work with User Fields screen to enter, change, delete or display information in user-defined fields.
The user-defined fields are created through Setting Up User-Defined Fields (WUDF). You can create fields for whatever type of additional information you want to add to the available tables.
How to display this screen:
- Select User Defined Opt. for a record at each of the “Work with” screens where user-defined fields are available (see Setting Up User-Defined Fields (WUDF) for a listing), or
- Select Customer User Defined Fields at the More Customer Sold To Options Screen (see Creating and Updating Sold-to Customers (WCST))
Also, this screen may appear automatically when you enter an order for a new customer through Order Entry. See Setting Up User-Defined Fields (WUDF) for more information.
You can enter user-defined fields for customers at this screen in customer maintenance only if the user-defined File Code is CST for Customer Sold To.
Note:
Only fields identified as “input” fields appear during Order Entry; however, you can display all fields (“input” and “output”) wherever else this screen is available.| Field | Description |
|---|---|
| Customer # |
A unique number to identify the customer who placed the order. Customer numbers are assigned automatically by the system. Note: This field varies, depending on the type of user-defined field you are working with. See Setting Up User-Defined Fields (WUDF).Numeric, 9 positions; display-only. |
| Customer name (Unlabeled field to the right of the Customer# field) |
The name or company name associated with the customer number. Note: This field varies, depending on the type of user-defined field you are working with. See Setting Up User-Defined Fields (WUDF).Alphanumeric, 41 positions; display-only. |
| Field |
The label associated with the user-defined field, which may be a field for you to enter a date, text, or a number. The corresponding entry, if any, displays to the right of the field. Numeric FieldsNumeric fields appear on the left side of the screen. Numeric, 16 positions. Text FieldsText fields appear in the center of the screen. Alphanumeric, 30 positions. Date FieldsDate fields appear on the right side of the screen. Numeric, 6 positions; in user date format. |
| Screen Option | Procedure |
|---|---|
|
Change a user-defined field |
Select Change for a field to advance to the Change User Field Screen. |
|
Delete a user-defined field |
Select Delete for a field to delete it. |
|
Display a user-defined field |
Select Display for a field to advance to the Display User Field screen. You cannot update any information on this screen. See Work with User Fields Screen and Change User Field Screen for field descriptions. |
Change User Field Screen
To change: Select Change for a user field at the Work with User Fields Screen to advance to the Change User Field screen. At this screen, you can:
- enter information in the field, or
- change information in the field, or
- delete information in the field
About this screen: This screen and the Display User Field screen each contain a Key field. This field indicates the sequence number assigned to the field through the Work with User Defined Field Detail Screen (Defining the Fields). This field varies, depending on the type of user-defined field you are working with. See Setting Up User-Defined Fields (WUDF).
Because each field on a User Fields Screen is user-defined, the Key field helps you identify the specific field you want to use. This is necessary, for example, if you are writing your own program or Query that includes a specific field.
See Work with User Fields Screen for remaining field descriptions.
Reviewing Customer Address Changes
Purpose: When you update a sold-to or ship-to customer name or address, the system records this information in the Customer Address Change table (CSCACP). The system also writes a message line to the Customer Notes table. You can review address changes through the Work with Customers function.
Which changes does the system capture? The system captures name, address and phone number changes to sold-to and ship-to customer records. However, the system does not capture changes to the prefix, suffix, company, and country for sold-to customers in the Customer Address Change table unless other name or address fields are changed at the same time. The system does record changes to these fields for ship-to customers.
Deleted customers: There is no way to review deleted customer records. The system does, however, record customer record deletions in the Customer Address Change table. These records have a status of D (unlike other address changes, which have a status of C). This information may be useful if you extract information from this table for an outside service who works with your customer list.
In this topic:
- Display Address Changes Screen
- Display Previous Address Screen (Comparing Current and Previous Addresses)
- Edit Customer Notes (Reviewing Address Change Messages)
Display Address Changes Screen
How to display this screen:
- Select Previous Addr for a sold-to customer at a Work with Customer screen, or next to a ship-to customer at the Work with Customer Ship To screen. See Selecting Customers or Creating and Updating Ship-to Customers (WCST).
- Select Customer Address Change History at the More Customer Sold To Options Screen.
Note:
The name and address that display on this screen are the customer's previous address, before applying the update.The information on this screen is from the customer's previous address, before applying the update. All of the fields on this screen are display-only.
| Field | Description |
|---|---|
| Name |
The last and first name of the customer, separated by a comma. The customer name also displays below. Alphanumeric, 25 positions (last name) and 15 positions (first name). |
| Customer number |
A unique number to identify the sold-to customer. Numeric, 9 position; assigned by the system. |
| Company |
The name of the customer's company. The company name also displays below. Alphanumeric, 30 positions. |
| Date |
The date you updated the address. Numeric, 6 positions (in user date format). |
| Ship to number |
The number of a ship-to customer that is associated with the sold-to customer. A zero displays if you are reviewing sold-to customer address changes. Numeric, 3 positions. |
| Address (Unlabeled fields below the customer or company name) |
The customer's address, consisting of: Street address (alphanumeric, 32 positions) City (alphanumeric, 25 positions) State (alphanumeric, 2 positions) Postal code (alphanumeric, 10 positions) |
| Screen Option | Procedure |
|---|---|
|
Display an address change |
Select Display for an address change record to advance to the Display Previous Address Screen (Comparing Current and Previous Addresses). |
Display Previous Address Screen (Comparing Current and Previous Addresses)
Purpose: Use this screen to compare a sold-to or ship-to customer's current address with the customer's address before you updated it.
How to display this screen: Select Display for an address change record at the Display Address Changes Screen.
How to use this screen: This screen displays the customer's current name and address on the top portion of the screen, and the customer's name and address before the change on the bottom portion. If the address update on the screen is the most recent one you have taken for the customer, you can determine what information was changed by comparing the top and bottom portions of the screen. (If you have taken additional updates since the date of the update on the screen, it will not be obvious what information you changed with this update, since the customer's current name and address displays on the top portion of the screen.)
All fields on this screen are display-only.
| Field | Description |
|---|---|
| Current address: | |
| Customer (Customer number) |
A unique number to identify a sold-to customer. Numeric, 9 positions. |
| Match code |
A unique code, composed of portions of the customer's name and address, used for duplicate or fraud checking. See Setting Up Match Codes (MMCH). Alphanumeric, up to 15 positions. |
| Entered |
The date you added the customer to your customer base. Numeric, 6 positions (in user date format). |
| Name |
The customer's name, consisting of: PrefixThe customer's title, such as Ms. or Dr. Alphanumeric, 3 positions. First nameThe customer's first name. Alphanumeric, 15 positions. Middle initialThe customer's middle initial. Alphanumeric, 1 position. Last nameThe customer's last name. Alphanumeric, 25 positions. SuffixThe customer's suffix, such as Junior or III. Alphanumeric, 3 positions. |
| Company |
The name of the customer's company. Alphanumeric, 30 positions. |
| Street |
The customer's street address. Alphanumeric, 32 positions. |
| Apt/suite |
The customer's apartment or suite number. Alphanumeric, 10 positions. |
| Address |
Additional address information. Alphanumeric, three lines of 32 positions each. |
| Postal code |
The customer's postal or zip code. Alphanumeric, 10 positions. |
| City |
The customer's city. Alphanumeric, 25 positions. |
| St (State) |
The customer's state or province. Alphanumeric, 2 positions. |
| Country |
The customer's country. Country codes are defined in and validated against the Country table. See Setting Up the Country Table (WCTY). Alphanumeric, 3 positions. |
| Phone numbers |
The customer's day, evening, and third (fax or mobile) phone numbers and extensions. Note: The Third Phone Number Type (L53) system control value determines whether the third phone number is labeled the Fax or Mbl (mobile) number.You can define a telephone number format for each country to map to the phone numbers operators enter into the system. See Setting Up the Country Table (WCTY). Alphanumeric, one 14-position field (phone number) and one 4-position field (phone extension); optional. |
| Previous address: | The fields on the previous address portion of the screen that are not described above are: |
| Change date |
The date and time the address was updated. Date: numeric, 6 positions (in user date format). Time: numeric, 6 positions (HHMMSS format). |
| User |
The identification of the user who processed the address change. In the case of an update through an integration layer process (such as the ORDER_IN job), this field identifies the user who started the process. Alphanumeric, 10 positions. |
| Update |
The source of the update. Valid values are:
Alphanumeric, 4 positions; assigned by the system. |
| Type |
The type of customer record. Valid values are:
Alphanumeric, 1 position; assigned by the system. |
Edit Customer Notes (Reviewing Address Change Messages)
Purpose: The system writes a message to customer notes every time it creates an address update record. The system writes messages for ship-to customers to the related sold-to customer notes, as there are no separate customer notes records for ship-to customers.
You can use customer notes to check when customer address updates were applied, and which operators applied them.
Customer notes have additional uses. See Edit Customer Notes Screen.
How to display this screen:
- select Notes for a customer at a Work with Customer screen scan screen; see Work with Customers Screens (Selecting a Customer)
- select Notes at the first or second Create or Change Cust Sold To screen (see Creating and Updating Sold-to Customers (WCST))
- in Order Entry, select Options, and then select Notes for Customer Messages.
Update messages: For most address updates that you process, the system writes the following message to customer notes:
Customer Address Change Was Made
When you update an address through cross-company maintenance, the system writes the following message:
Address Updated - by User Submitted Process
Working with Customer Email Addresses
Purpose: Use the Work with Customer Email Address screen to review and work with the email addresses on record for a sold-to customer, including the one flagged as the primary email address.
Primary email address: The primary address is the one displayed on most screens, such as in customer inquiry and in catalog requests.
The primary address also defaults to the order email address. When you first create an email address for a customer, it is flagged as the primary email address, which is stored both at the customer level and in the Customer Sold To Email Address table. Other email addresses on record for the customer are also retained in the Customer Sold To Email Address table.
Note:
The ability to store multiple email addresses is available only for sold-to customers. Ship-to customers and bill-to customers can have only one email address on table.Creating email addresses: You can create an email address for a customer by:
- entering the email address at any screen where the field is enterable, such as order entry, customer maintenance, and catalog requests. The address you enter in customer maintenance is flagged as the customer’s primary email address.
- using the Create Email Address Screen or the Select Customer Email Address Screen. You have the option of flagging the email address as primary.
- loading an order through the generic order interface, and specifying
an order_email, or in certain situations an ind_email_address or a sold_to_email.
For more information see the Order Administration Web Services Guide on My Oracle Support (ID 2953017.1).
For more information: See Working with an Order-Level Email Address for more information on how the system updates the Customer Sold To Email Address table, and other email addresses, when creating orders through various methods.
Email Address Validation
When you enter or receive an email address, the system verifies that:
- there is an @ sign and a period (.)
- there is some text:
-
before the @ sign
-
between the @ sign and the period
-
after the period
-
If the email address does not meet these criteria, the system does not let you create it.
For example, the system would not let you create an email address such as:
- @example.com
- sbrown@example
- sbrown@.org
- www.example.com
Any additional validation? The system does not confirm that your entry represents a valid email address, or that the domain name (such as “example” in example.com) even exists. However, when you work with email addresses at the Create Email Address Screen or Select Customer Email Address Screen only, the system does display a warning message if the extension of the email address does not match one of the following:
- .com
- .net
- .gov
- .org
- .mil
- .edu
- .us
- .can
- .uk
You can still create the email address even if it does not use one of the extensions listed above.
In this topic:
Work with Customer Email Address Screen
Purpose: Use this screen to review or work with the email addresses on file for a sold-to customer. See Working with Customer Email Addresses for an overview.
How to display this screen: Select Customer Email Addresses at the More Customer Sold To Options Screen or the Display More Options Screen.
| Field | Description |
|---|---|
| Customer # |
A unique number to identify the customer you are currently working with. Numeric, 9 positions; display-only, assigned by the system. |
| Customer name |
The customer's name or company name. Alphanumeric, 41 positions; display-only. |
| Email address |
An email address for the customer, stored in the Customer Sold To Email table. Fraud checking: An order goes on EC hold if this email address matches an email address in the Miscellaneous Fraud table; see Working with Miscellaneous Frauds (WMFF). Alphanumeric, 50 positions; optional. |
| Opt in/out |
Indicates the preferred method of correspondence. Valid values are:
Defaults from the Default Opt In/Opt Out Flag (G97) system control value, but you can override it. Note: The above values use the letter O, not the number 0 (zero).The system updates this field for the primary email address when you change the setting of the Opt in/Opt out value at other screens, such as order maintenance, or catalog requests. The opt-in/out setting is updated when you override the setting in order entry only if the email address for the order defaulted from the customer’s primary email address. |
|
Email notifications: See When Does the System Generate an Email Notification? for an overview. Outbound email API: The opt in/opt out settings controls the generation of the Outbound Email XML Message (CWEmailOut) using the same logic as the generation of outbound emails. See Outbound Email API in the Order Administration Web Services Guide on My Oracle Support (ID 2953017.1).for an overview. Updating from an external system: See Receiving Customer Email Status Updates From an External System for an overview and the required setup. Alphanumeric, 2 positions; required. |
|
| Format |
Indicates the customer’s preference regarding email format. Valid values are:
This field is informational only. Alphanumeric, 1 position; display-only. |
| Primary |
An asterisk (*) indicates that this is the customer’s primary email address, and this email address is highlighted. The primary address is the one that defaults in order entry. Alphanumeric, 1 position; display-only. |
| Option | Procedure |
|---|---|
|
Create a new email address for the customer |
Select Create to advance to the Create Email Address Screen. |
|
Change an existing email address for the customer |
Select Change for an email address to advance to the Change Email Address Screen. You can change the Email address, Display name, Opt in/out field, or the Format. See Create Email Address Screen for field descriptions. |
|
Delete an email address |
Select Delete for an email address to delete the email address. You cannot delete the primary email address. |
|
Display an email address |
Select Display for an email address to advance to the Display Email Address Screen. You cannot change any information on this screen. See Create Email Address Screen for field descriptions. |
|
Mark an email address as the customer’s primary email address |
Select Mark as primary for an email address to identify it as the customer’s primary address. The primary email address is highlighted on this screen, and is the one that defaults in order entry. Note: The system does not validate that the email address is correctly formatted. You can use the Select Customer Email Address Screen to correct the email address if it is incorrectly formatted. |
Create Email Address Screen
Purpose: Use this screen to create an email address for a customer. You can also create an email address by entering the address at any screen where the field is enterable; in this situation, the previous email address is retained in the Customer Sold To Email table.
The system does not automatically flag an email address as primary when you create it at this screen. If the email address is not flagged as primary, you can still delete it, even if it is the only email address for the customer.
How to display this screen: Select Create at the Work with Customer Email Address Screen.
| Field | Description |
|---|---|
| Customer number |
A unique number to identify the customer you are currently working with. The customer's name or company name displays to the right. Customer number: numeric, 9 positions; display-only, assigned by the system. Customer name: alphanumeric, 41 positions; display-only. |
| Email address |
An address that you can use to send emails to the customer. See Email Address Validation for a discussion of how the system validates email addresses for a customer at this screen and at other screens. Change screen: You can change this field on an existing email address; however, the system does not allow you to create two email address records for a customer if they have identical Email address fields. Alphanumeric, 50 positions; required. |
| Display name |
The name of the customer as displayed in email correspondence. This field is informational only. Alphanumeric, 50 positions; optional. |
| Opt in/out |
Indicates the preferred method of correspondence. Valid values are:
Defaults from the Default Opt In/Opt Out Flag (G97) system control value, but you can override it. Note: The above values use the letter O, not the number 0 (zero).The system updates this field when you change the setting of the Opt in/Opt out value at any other screen, such as order entry, order maintenance, or catalog requests. |
|
Email notifications: See When Does the System Generate an Email Notification? for an overview. Required. |
|
| Format |
Indicates the customer’s preference regarding email format. Valid values are:
This field is informational only. Optional. |
| Source |
Indicates how you obtained the email address. Valid values are:
For more information see the Order Administration Web Services Guide on My Oracle Support (ID 2953017.1). Alphanumeric, 20 positions; display-only. |
| Create date |
The date when the email address record was created. Numeric, 6 positions (in user date format format); display-only. |
| Create time |
The time when the email address record was created. Numeric, 6 positions (HH:MM:SS format); display-only. |
| Change date |
The most recent date when you changed the Email address, Display name, Opt in/out field, or Format. Numeric, 6 positions (in user date format); display-only. |
| Change time |
The most recent time when you changed the Email address, Display name, Opt in/out field, or Format. Numeric, 6 positions (HH:MM:SS format); display-only. |
| Last primary |
The most recent date when the email address was flagged as the primary address. The system flags an email address as the primary address when it is created through customer maintenance or a catalog request, or if it is the first email address for the customer. Numeric, 6 positions (in user date format); display-only. |
| Last used/customer |
The last date when this email address was used by the customer. The system updates this field for the primary email address when you:
The above updates take place regardless of how the information was received. For example, the system updates this field if you receive an order through the order API or create it through Generating Membership Orders (EGMO). The system also updates this field when you receive an email from the customer. Numeric, 6 positions (in user date format); display-only. |
| Last used/system |
The last date when the system generated an email to this address. The system updates this field for the primary email address when you generate a notice such as a:
See When Does the System Generate an Email Notification? for a listing of system-generated emails. Numeric, 6 positions (in user date format); display-only. |
Select Customer Email Address Screen
Purpose: Use this screen to review existing email addresses for the customer, to select an existing email address as the primary address, or to create a new email address.
Note:
Recipient or gift orders: When you advance to this screen from the order header screen in order entry or order maintenance, the email addresses are associated with the customer who places the order, not the customer receiving the order. To review or work with the recipient’s email address or opt-in/out setting, you must advance to the Expand Name/Address Screen.How to display this screen: You can display this screen by prompting on the email address at various screens, including the:
| Field | Description |
|---|---|
| Customer |
A unique number to identify the customer you are currently working with. The customer's name or company name displays to the right. Customer number: numeric, 9 positions; display-only, assigned by the system. Customer name: alphanumeric, 41 positions; display-only. |
| Email address |
An email address for the customer, stored in the Customer Sold To Email table. Alphanumeric, 50 positions; optional. |
| Opt in/out |
Indicates the preferred method of correspondence. Valid values are:
Defaults from the Default Opt In/Opt Out Flag (G97) system control value, but you can override it. Note: The above values use the letter O, not the number 0 (zero).The system updates this field when you change the setting of the Opt in/Opt out value at any other screen, such as order entry, order maintenance, or catalog requests. |
|
Email notifications: See When Does the System Generate an Email Notification? for an overview. Updating from an external system: See Receiving Customer Email Status Updates From an External System for an overview and the required setup. Alphanumeric, 2 positions; required. |
|
| Fmt (Format) |
Indicates the customer’s preference regarding email format. Valid values are:
This field is informational only. Alphanumeric, 1 position; display-only. |
| Last primary |
The most recent date when the email address was flagged as the primary address. The system flags an email address as the primary address when it is created through customer maintenance or a catalog request, or if it is the first email address for the customer. Numeric, 6 positions (in user date format); display-only. |
| Current primary |
An asterisk (*) indicates that this is the customer’s primary email address, and this email address is highlighted. The primary address is the one that defaults in order entry and displays on other screens, such as in customer maintenance. Fraud checking: An order goes on EC hold if this email address matches an email address in the Miscellaneous Fraud table; see Working with Miscellaneous Frauds (WMFF). Alphanumeric, 1 position; display-only. |
| Option | Procedure |
|---|---|
|
Create a new email address |
Select Create to advance to the Create Email Address Screen. |
|
Select an email address |
Select an email address to flag it as the primary email address. See the Current primary field above for more information. |
|
Change an email address |
Select Change for an email address to advance to the Select Customer Email Address Screen. |
|
Delete an email address |
Select Delete for an email address to delete it. You cannot delete the primary email address. |
|
Flag an email address as primary |
Select Mark as primary for an email address to flag it as the primary. |
Receiving Customer Email Status Updates From an External System
Overview: Use the Customer Email Status Updates process to match a record in the Customer Email Updates Table to a sold to customer and update the sold to customer’s Opt in/opt out field with the opt in/opt out value defined for the customer email update record.
Note:
The Customer Email Status Updates process allows you to update the Opt in/opt out setting for a sold to customer at the customer sold to level (Customer Sold To table) and/or customer sold to email level (Customer Sold To Email table). See Determining the Opt-in/out Setting for more information on the hierarchy the system uses to determine the opt-in/out setting to use when generating emails.For more information:
- Customer Email Status Updates Setup: provides the setup you must complete before you can use the Customer Email Updates process.
- Customer Email Status Updates Process: describes the steps the system performs during the Customer Email Status Updates process.
- Customer Email Update Examples: provides examples of the Customer Email Status Updates process.
Customer Email Status Updates Setup
Before you can run the Customer Email Status Updates Process, you must complete the required setup.
Process Email Status Updates Periodic Function
Use the Working with Periodic Functions (WPER) menu option to create a periodic function for the Customer Email Status Updates process.
| Setting | Example |
|---|---|
| Function |
EMAILUD |
| Description |
PROCESS EMAIL UPDATE |
| Company parameter |
Selected |
| Appl Area |
ALL |
| Program Name |
PFR0089 |
Once you have created the periodic function:
- Use the Working with Periodic Processes (WPPR) menu option to assign the periodic function to a periodic process.
- Use the Execute Periodic Process screen (located in the Working with Periodic Processes (WPPR) or Executing Periodic Processes (EPRO) menu option) to define a schedule for the process.
Customer Email Updates Table
Use this table to update an existing sold to customer’s Opt in/opt out field from an external system. You must populate this table before running the Customer Email Status Updates Process in order to match a sold to customer to a record in the Customer Email Updates table.
Creating a record: When you initially populate this table from an external system, each record should contain the following information:
- Company: Required; used to match the record to a sold to customer.
- Email Addr: Required; used to match the record to a sold to customer.
- Customer Nbr: Leave blank; the Customer Email Status Updates Process updates this field when it finds an exact match to a sold to customer.
- Profile ID: Optional.
- First Name: Required; used to match the record to a sold to customer.
- Last Name: Required; used to match the record to a sold to customer.
- Email Status: Required; the Customer Email Status Updates Process updates the sold to customer’s Opt in/opt out field for the associated email address with this value.
- Submit Date: Required.
- Process Status: Leave blank; the Customer Email Status Updates Process updates this field after the record has been processed.
| Field | Description |
|---|---|
| Company |
A code for the company where the sold to customer whose Opt in/opt out field you wish to update is located. Company codes are defined in and validated against the Company table. Numeric, 3 positions; Required. |
| Email Addr |
The sold to customer’s email address. The email address should contain the following formatting:
For example: kbrown@EXAMPLE.com. The system uses this field to match a sold to customer to a Customer Email Update record. In order to match, one of the following email addresses must exactly match the Email Addr value for a Customer Email Update record:
You can review the sold to customer’s email address on the following screens:
Alphanumeric, 50 positions; Required. |
| Customer Nbr |
The sold to customer number. The Customer Email Status Updates process updates this field when it finds a sold to customer that matches the Customer Email Updates record. Note: If a Customer Nbr is already defined for a customer email updates record when you run the Customer Email Status Updates process, the system ignores this value.Numeric, 9 positions; Updated by the system. |
| Profile ID |
A unique code to identify the sold to customer in an external system. Informational only. Alphanumeric, 15 positions; Optional. |
| First Name |
The first name of the sold to customer. The system uses this field to match a sold to customer to a Customer Email Update record. In order to match, the NAM First Name value in the Customer Sold To table must exactly match the First name value for a Customer Email Update record. You can review the sold to customer’s name on the first Change or Display Customer screen; see First Create Sold To Customer Screen. Alphanumeric, 15 positions; Required. |
| Last Name |
The last name of the sold to customer. The system uses this field to match a sold to customer to a Customer Email Update record. In order to match, the NAM Last Name value in the Customer Sold To table must exactly match the Last name value for a Customer Email Update record. You can review the sold to customer’s name on the first Change or Display Customer screen; see First Create Sold To Customer Screen. Alphanumeric, 25 positions; Required. |
| Email Status |
Indicates the preferred method of correspondence for the sold to customer’s email address. If the Customer Email Status Updates program finds a match between a sold to customer and a Customer Email Updates record, the system updates the sold to customer’s Opt in/opt out field with this value.
Valid values are:
Note: The above values use the letter O, not the number 0 (zero).Alphanumeric, 2 positions; Required. |
| Submit Date |
The date the external system added this record to the Customer Email Updates table, in CYYMMDD format. For example, October 8, 2009 displays as 1091008. Note: The system does not validate that the date is in the correct format.Numeric, 7 positions; Required. |
| Process Status |
Indicates whether the Customer Email Updates record has been processed. Valid values are:
The setting of the Clear Processed Records from Customer Email Updates Table (K70) system control value controls whether the system retains records in the Customer Email Updates table after the Customer Email Status Updates process is run. Alphanumeric, 1 position; Updated by the system. |
Customer Email Status Updates Process
When you submit the Customer Email Status Updates process, the system performs the following steps.
| # | Step |
|---|---|
|
1. |
Looks at records in the Customer Email Updates Table whose Company matches the company where you submitted the Process Email Status Updates Periodic Function. The system does not process records in the Customer Email Updates table whose Company does not match the company where you submitted the Customer Email Status Updates process. |
|
2. |
Determines if the Email Status for a Customer Email Updates record is a valid status. Valid values are:
If the Email Status for a Customer Email Updates record is not a valid status, the system does not process the record. |
|
3. |
Tries to match the Email Addr, First Name, and Last Name for the Customer Email Updates record to a sold to customer. See Customer Email Update Examples for examples. Exact match:
In addition, the system updates the Customer Email Updates record:
|
|
More than one exact match: If more than one sold to customer matches a Customer Email Updates record, the system updates the Opt in/Opt out field for the first sold to customer in numeric order that matches the Customer Email Updates record. For example, if customer 2 and customer 45 match a Customer Email Updates record, the system updates the opt in/opt out setting for customer 2 and not customer 45. |
|
|
No exact match: If an exact match is not found, the system updates the Process Status field for the Customer Email Updates record to P (Processed). The Customber Nbr field for the record remains blank since an exact match was not found and a sold to customer was not updated. |
|
|
4. |
Generates the Unmatched Email Status Report. This report displays all records in the Customer Email Updates table that were processed, but were not matched to a sold to customer. You can use this report to review which sold to customers require an update to the Opt in/opt out field. |
|
5. |
Looks at the setting of the Clear Processed Records from Customer Email Updates Table (K70) system control value to determine whether to clear the records in the Customer Email Updates Table once the Customer Email Status Updates process completes.
|
Customer Email Update Examples
Example 1 - Match at Customer Sold To Level
The following record exists in the Customer Email Updates table for company 7.
| Email Address | First Name | Last Name | Email Status |
|---|---|---|---|
|
BROBERTS@EXAMPLE.COM |
BERNADETTE |
ROBERTS |
O1 |
The following records exist in the Customer Sold To table for company 7.
| Cust# | Email Address | First Name | Last Name | Opt in/out |
|---|---|---|---|---|
|
2 |
BROBERTS@EXAMPLE.COM |
BERNADETTE |
ROBERTS |
02 |
|
4 |
BROBERTS@EXAMPLE.COM |
BETHANY |
ROBERTS |
02 |
|
6 |
BROBERTS@EXAMPLE.COM |
BERNADETTE |
ROBERTS |
O2 |
When you run the Customer Email Status Updates Process, the system finds an exact match between the Customer Email Updates record and a Customer Sold To record.
The system:
- Updates the Customer Email Updates record with the sold to customer number:
| Email Address | Cust Nbr | First Name | Last Name | Email Status | Process Status |
|---|---|---|---|---|---|
|
BROBERTS@EXAMPLE.COM |
6 |
BERNADETTE |
ROBERTS |
O1 |
P |
- Updates the Sold To Customer record with the Email Status from the matched Customer Email Updates record.
| Cust# | Email Address | First Name | Last Name | Opt in/out |
|---|---|---|---|---|
|
6 |
BROBERTS@EXAMPLE.COM |
BERNADETTE |
ROBERTS |
O1 |
Example 2 - Match at Customer Sold To Email Level
The following record exists in the Customer Email Updates table for company 7.
| Email Addr | First Name | Last Name | Email Status |
|---|---|---|---|
|
SJONES@EXAMPLE.COM |
SHELDON |
JONES |
O1 |
The following records exists in the Customer Sold To table for company 7.
| Cust# | Email Address | First Name | Last Name | Opt in/out |
|---|---|---|---|---|
|
8 |
SJONES@EXAMPLE.COM |
SHELDON |
JONES |
02 |
|
10 |
SJONES@EXAMPLE2.COM |
SAMANTHA |
JONES |
02 |
The following records exist in the Customer Sold To Email table for company 7.
| Cust# | Email Address | Opt in/out | Primary |
|---|---|---|---|
|
8 |
SJONES@EXAMPLE.COM |
02 |
Y |
|
8 |
SJONES@EXAMPLE3.COM |
03 |
N |
|
10 |
SJONES@MXAMPLE4.COM |
02 |
Y |
|
10 |
SJONES@EXAMPLE2.COM |
03 |
N |
When you run the Customer Email Status Updates Process, the system finds an exact match between the Customer Email Updates record and a Customer Sold To Email record.
The system:
- Updates the Customer Email Updates record with the sold to customer number:
| Email Address | Cust Nbr | First Name | Last Name | Email Status | Process Status |
|---|---|---|---|---|---|
|
SJONES@EXAMPLE.COM |
8 |
SHELDON |
JONES |
O1 |
P |
Updates the Sold To Customer Email record with the Email Status from the matched Customer Email Updates record.
| Cust# | Email Address | Opt in/out | Primary |
|---|---|---|---|
|
8 |
SJONES@EXAMPLE.COM |
02 |
Y |
|
8 |
SJONES@EXAMPLE2.COM |
O1 |
N |
Note:
The system does not update the Opt in/opt out defined for the sold to customer in the Customer Sold To table because the email address defined at that level does not match the email address defined for the Customer Email Updates record. The Opt in/opt out for the sold to customer in the Customer Sold To table remains at O2.Example 3 - Match at Customer Sold To and Customer Sold To Email Level
The following record exists in the Customer Email Updates table for company 7.
| Email Address | First Name | Last Name | Email Status |
|---|---|---|---|
|
TJOHNSON@EXAMPLE.COM |
TINA |
JOHNSON |
O1 |
The following records exists in the Customer Sold To table for company 7.
| Cust# | Email Address | First Name | Last Name | Opt in/out |
|---|---|---|---|---|
|
8 |
TJOHNSON@EXAMPLE.COM |
TINA |
JOHNSON |
02 |
|
10 |
TJOHNSONS@EXAMPLE2.COM |
TYLER |
JOHNSON |
02 |
The following records exist in the Customer Sold To Email table for company 7.
| Cust# | Email Address | Opt in/out | Primary |
|---|---|---|---|
|
8 |
TJOHNSON@SAMPLE.COM |
02 |
Y |
|
8 |
TJOHNSON@EXAMPLE.COM |
04 |
N |
|
10 |
TJOHNSON@SAMPLE2.COM |
02 |
Y |
|
10 |
TJOHNSON@EXAMPLE2.COM |
03 |
N |
When you run the Customer Email Status Updates Process, the system finds an exact match between the Customer Email Updates record and a Customer Sold To record and its associated Customer Sold To Email record.
The system:
- Updates the Customer Email Updates record with the sold to customer number:
| Email Address | Cust Nbr | First Name | Last Name | Email Status | Process Status |
|---|---|---|---|---|---|
|
TJOHNSON@EXAMPLE.COM |
8 |
TINA |
JOHNSON |
O1 |
P |
Updates the Sold To Customer record and Sold To Customer Email record with the Email Status from the matched Customer Email Updates record.
Sold To Customer record:
| Cust# | Email Address | First Name | Last Name | Opt in/out |
|---|---|---|---|---|
|
8 |
TJOHNSON@SAMPLE.COM |
TINA |
JOHNSON |
01 |
Sold To Customer Email record:
| Cust# | Email Address | Opt in/out | Primary |
|---|---|---|---|
|
8 |
TJOHNSON@SAMPLE2.COM |
O1 |
Y |
Example 4 - No Match Found
The following record exists in the Customer Email Updates table for company 7.
| Email Address | First Name | Last Name | Email Status |
|---|---|---|---|
|
NSMITH@EXAMPLE.COM |
NONA |
SMITH |
O1 |
The following records exists in the Customer Sold To table for company 7.
| Cust# | Email Address | First Name | Last Name | Opt in/out |
|---|---|---|---|---|
|
12 |
NSMITH@EXAMPLE2.COM |
NONA |
SMITH |
02 |
|
14 |
NSMITH@EXAMPLE3.COM |
NED |
SMITH |
02 |
The following records exist in the Customer Sold To Email table for company 7.
| Cust# | Email Address | Opt in/out | Primary |
|---|---|---|---|
|
12 |
NSMITH@EXAMPLE2.COM |
02 |
Y |
|
12 |
NSMITH@EXAMPLE3.COM |
03 |
N |
|
14 |
NSMITH@EXAMPLE.COM |
02 |
Y |
|
14 |
NSMITH@EXAMPLE4.COM |
03 |
N |
In this situation, the system does not find an exact match between the Customer Email Updates record and a Customer Sold To record or Customer Sold To Email record.
The system updates the Customer Email Updates record:
| Email Address | Cust Nbr | First Name | Last Name | Email Status | Process Status |
|---|---|---|---|---|---|
|
NSMITH@EXAMPLE.COM |
NONA |
SMITH |
O1 |
P |
The system does not update a Sold To Customer record or Sold To Customer Email record because a match was not found. The Customer Email Updates record prints on the Unmatched Email Status Report.
Working with Customer Ownership
Customer ownership allows you to capture and confirm information about the products a customer currently owns or previously owned. You can use this information to determine trends in the products a customer purchases and recommend related products for purchase.
In this topic:
- Remote Entry of Customer Ownership
- Work with Customer Ownership Screen
- Create Customer Ownership Screen
Remote Entry of Customer Ownership
You can include customer ownership information in orders from the Order API, catalog requests from e-commerce, and customer updates from e-commerce.
The system looks at the Company, Customer #, and Ownership ID fields in the Customer Ownership table to determine if the customer ownership information is a new record or an updated record.
- If the company, customer number, and ownership ID values match a record in the Customer Ownership table, the system updates the Active flag, Entry date, Confirm date, and Description fields for the existing customer ownership record.
- If the company, customer number, and ownership ID values do not match a record in the Customer Ownership table, the system creates a new customer ownership record for the sold to customer.
Note:
If the Active flag, Description, Entry date and Confirm date are passed blank, the system creates/updates the customer ownership record with a blank active flag, description, entry date, and confirm date.If the remote entry does not include an ownership ID, the system does not create or update a customer ownership record and instead creates a customer note for the sold to customer: Missing Ownership ID: Ownership Description.
If an e-commerce catalog request includes errors, the system places the catalog request in the Catalog Request Interface table. You will need to correct the errors in the Working with the Catalog Request Interface (WCRU) menu option. If this happens, the system does not retain any customer ownership information that you defined for the sold to customer in the catalog request.
Work with Customer Ownership Screen
Use this screen to view and update the products a customer currently owns or previously owned.
Customer ownership records display in confirm date sequence with the most recent confirm date at the top of the screen.
This screen displays if customer ownership records currently exist for the sold to customer; if the sold to customer is not associated with any customer ownership records, the system automatically advances you to the Create Customer Ownership Screen.
How to display this screen:
- Select Customer Ownership at the More Customer Sold To Options Screen.
- Select Customer Ownership at the Display More Options Screen.
- Select Cust Ownership at the Create Catalog Request Screen.
| Field | Description |
|---|---|
| Customer # |
The number for the sold to customer that owns the customer ownership products. Numeric, 9 positions; display-only. |
| ID |
Represents a product the customer owns or previously owned. Alphanumeric, 10 positions; display-only. |
| Description |
A description of the product. Alphanumeric, 120 positions; display-only. |
| Act? (Active?) |
Indicates if the customer currently owns the product.
|
| Entry date |
The date the customer ownership record was created. Numeric, 6 positions (in user date format); display-only. |
| Confirm date |
The most recent date when the customer confirmed ownership of the product. You can confirm a customer ownership record by selecting Confirm for a customer ownership record. The system also updates this field when you update the Active flag. Numeric, 6 positions (in user date format); display-only. |
| Screen Option | Procedure |
|---|---|
|
Create a customer ownership record |
Select Create to advance to the Create Customer Ownership Screen. |
|
Delete a customer ownership record |
Select Delete for a customer ownership record to delete it. |
|
Confirm the customer ownership information with the customer |
Select Confirm for a customer ownership record. The system updates the Confirm date field to the current date. |
|
Update the status of the customer ownership flag to active or inactive |
Select Active/Inactive for a customer ownership record.
The system updates the Confirm date field to the current date. |
Create Customer Ownership Screen
Purpose: Use this screen to create a customer ownership record.
When you create a customer ownership record at this screen, the system defaults the current date to the Entry date and Confirm date fields.
How to display this screen: Select Create at the Work with Customer Ownership Screen.
In addition, the system displays this screen if the sold to customer is currently not associated with any customer ownership records:
- Select Customer Ownership at the More Customer Sold To Options Screen.
- Select Customer Ownership at the Display More Options Screen.
- Select Cust Ownership at the Create Catalog Request Screen.
| Field | Description |
|---|---|
| Customer # |
The number for the sold to customer that owns the product. Numeric, 9 positions; display-only. |
| Ownership ID |
Represents a product the customer owns or previously owned. Alphanumeric, 10 positions; required. |
| Description |
A description of the product. Alphanumeric, 120 positions; required. |
| Active flag |
Indicates if the customer currently owns the product.
|
Working with Alternate Customer Number Cross-References
Purpose: Alternate customer number cross-references allow you to identify a customer record in Order Administration with the same customer’s record in a different system.
How are alternate customer number cross-references created? The system creates an alternate customer number cross-reference when you:
- add or change the Alternate customer number in customer maintenance. If the customer already had an alternate customer number, the previous number is retained in the Alternate Customer Number Cross Reference table.
- create or update a customer through an integration with a remote
system, such as through the Generic Order Interface (Order API) or Generic Customer API, if an alternate customer number
is specified
For more information see the Order Administration Web Services Guide on My Oracle Support (ID 2953017.1).
- create a customer by any means, if the Assign Alternate Customer # (I88) system control value is selected
- add an alternate customer number cross-reference through the Create Alternate Customer # Screen
How many alternate customer number cross-references does a customer normally have? The system automatically creates an alternate customer number cross-reference each time you or the system create or change the Alternate customer number; however, the system does not automatically delete alternate customer number cross-references when you change the Alternate customer number.
Scanning by alternate customer number cross-reference: The Display Alternate Customer Cross Reference Window (I84) system control value determines how to use the Alternate Customer Number Cross Reference table for selecting customers at screens and through interfaces. See that system control value for a complete discussion of scanning by alternate customer number.
In this topic:
Work with Alternate Customer # Screen
How to display this screen: Select Work with Alternate Customer # Cross Reference at the More Customer Sold To Options Screen.
| Field | Description |
|---|---|
| Customer # |
A unique number to identify the customer. Numeric, 9 positions; display-only. |
| Customer name (unlabeled field to the right of the customer number) |
The name or company name of the customer. Alphanumeric, 41 positions; display-only. |
| Alternate customer # |
An alternate customer number cross-reference to identify the customer. Alternate Customer Number Label DescriptionThe field label name on this screen is based on the name you enter in the Alternate Customer Number Label Description (H95) system control value; if you do not enter a name in this system control value, the field label is Alt cust. Alphanumeric, 15 positions; optional. |
| Option | Procedure |
|---|---|
|
Create a new alternate customer number cross reference |
Select Create to advance to the Create Alternate Customer # Screen. |
|
Delete an alternate customer number cross reference |
Select Delete for an alternate customer number cross reference to delete it. Note: You cannot delete an alternate customer number cross reference if it matches the Alternate customer number. If the Display Alternate Customer Cross Reference Window (I84) system control value is selected, you cannot delete the Alternate customer number. |
Create Alternate Customer # Screen
Purpose: Use this screen to create a new alternate customer number cross-reference to identify the customer for searching and scanning purposes.
How to display this screen: Select Create at the Work with Alternate Customer # Screen.
Completing this screen: Enter the cross-reference number to use when searching for a customer at scan screens or through interfaces. This is a 15-position, alphanumeric field.
Alternate customer number label: The field label name on this screen is based on the name you enter in the Alternate Customer Number Label Description (H95) system control value; if you do not enter a name in this system control value, the field label is Alt cust.
Note:
Creating an alternate customer number cross-reference at this screen does not automatically create a matching Alternate customer number.Order Inquiry
In this part: Order inquiry spans the breadth of the system's functions, giving you access to customer, order, line, and item summary and detail information. This part presents the screens you use to review this information.
- Using the Order Inquiry Scan Screens (OIOM) shows you how to find an order based on the information available to you.
- Reviewing the Order Inquiry Header Screen presents the Order Inquiry screen, which contains information about the customer, such as name, address, phone number and source code.
- Reviewing Order Inquiry Detail Information presents the Order Inquiry screen containing information on the items the customer has ordered.
- Reviewing Order Details presents the screens you use to review detail related to a specific item on an order.
- Options Available in Order Inquiry presents a table of the functions available from the Order Inquiry Header or Detail screens, and refers you to topics containing more information on the use of these functions.
- Reviewing Financial Information on an Order presents screens that display information pertaining to charges and credits, such as invoices, refunds, and order totals. The topic also includes a discussion of order payment methods.
- Reviewing Order-Level Properties explains how to review order properties.
- Display Order Line History Screen explains how to review all activity performed on a particular item on an order.
- Display Order History Screen explains how to review all activity performed on an entire order.
- Display Package Information Screen describes the screen that lists all tracking numbers associated with shipments for the order and provides live links to shipment tracking pages when available.
- Customer Engagement Purchase History Integration presents the Display Purchase History screen, which contains a customer’s completed sales and return transactions across multiple channels, such as retail, call center, and e-commerce. This purchase history information is from Oracle Retail Customer Engagement.
Reviewing the Order Inquiry Header Screen
Purpose: Depending on how the Default Version for Order Inquiry (C34) system control value is set, you advance to the Order Inquiry Header Screen or Order Inquiry Detail Screen when you select a quote or order to review.
In this topic: This topic describes the Order Inquiry Header Screen.
Order Inquiry Header Screen
Purpose: This screen provides a snapshot of the sold-to and ship-to addresses on the quote or order, as well as totals. You cannot update any fields on this screen; instead, you must select Maintain Order to use Order Maintenance. See Performing Order Maintenance and Maintaining Quotes in Order Maintenance.
Customer Workflow Management window: The Customer Workflow Management Window automatically displays when you first advance to the Order Inquiry Header screen if open or in use ticklers exist for the sold to customer on the order. Select Ticklers at this window to advance to the Work with Ticklers Screen (sold to customer view) where you can review and work with ticklers associated with the sold to customer.
How to display this screen:
- Select a quote or order at an order inquiry scan screen; Using the Order Inquiry Scan Screens (OIOM)
- Select Sold To at the Order Inquiry Detail Screen
- Select Release for a held order at a Release Held Orders Screen (Working with Releases)
- Select Order Inquiry at the Work with Returns for Order Screen in Work with Return Authorizations (streamlined version)
- Select Ord Inq for a refund at the Work with Refunds Screen
- Select Order Inquiry at the Work with Order Broker Screen
- Select an order for review at the Pending Order Details Screen
Originating order message: If the E-Commerce order number in the Order Header Extended table begins with the text ORIG#:, indicating the originating system for a retail pickup or delivery order is Order Administration, the message This order is fulfilling another order: 9999-001 displays for the sourcing order, where 9999 is the originating order number in Order Administration, and 001 is the ship to number. See Retail Pickup (including Ship-for-Pickup) or Delivery Orders for more information.
| Field | Description |
|---|---|
| Entity |
The entity associated with the source code on the order header is in reverse video if the Display Entity Description (F84) system control value is selected. If this system control value is unselected, the entity does not display. A source code is associated with an entity through its division. Each division is associated with an entity. You might use entities to identify different catalogs or groups of catalogs within your company. See Working with Divisions (WDIV) for more information on setting up divisions and entities. Alphanumeric, 20 positions; display-only. |
| Multi-pay |
This field appears when there is more than one pay type on the quote or order. When this field appears, you can check all pay types by pressing F15. See Display Order Payment Methods Screen for details. If there is only one pay type on the quote or order, the Pay type field appears instead. Alphanumeric, 9 positions; display-only. |
| Order |
A unique number the system assigns to identify a quote or order. Numeric, 8 positions; display-only, assigned by the system. |
| Ship-to (Unlabeled field to the right of the order number) |
A sequential, numeric value the system assigns to each shipping address on a quote or order. The ship-to number appears as a suffix to the quote or order number separated by a hyphen (-). Numeric, 3 positions; display-only, assigned by the system. |
| Number of shipments (Unlabeled field to the right of the ship-to number) |
Indicates the number of shipments made to each ship-to address. A number appears in this field only if items on the order have been picked and billed; no number appears for express billed orders. This number appears as a suffix to the ship-to number separated by a hyphen (-). Numeric, 3 positions; display-only, assigned by the system. |
| Date |
The date when the quote or order was created. Numeric, 6 positions (in user date format); display-only. |
| Payment plan type (Unlabeled field to the right of the Date field) |
Informational text indicating whether a deferred or installment payment plan has been assigned to the quote or order. DEFERRED displays if the quote or order includes a deferred payment plan; INSTALLMENT displays if the quote or order includes an installment payment plan. Alphanumeric, 12 positions; display-only. |
| Status |
Indicates the current state of a quote or order. The order status is open (i.e., active) unless the status field is set to one of the following values:
Display-only. |
| Type (Order type) |
A code that identifies how the quote or order was received, such as over the telephone, through the mail (a mail order) by fax, etc. Order types are defined in and validated against the Order Type table. See Establishing Order Types (WOTY). Alphanumeric, 1 position; display-only. |
| Pay type |
A code for the form of payment used on the quote or order. Pay types are defined in and validated against the Pay Type table. See Working with Pay Types (WPAY). Numeric, 2 positions; display-only. |
| Hold rsn (Hold reason) |
The reason the quote or order is on hold. Either the system or a user can place a quote or order on hold. You can create user hold reason codes; see Establishing Order Hold Reason Codes (WOHR). System holds include: |
Header level system holds
|
|
Ship to holds
See Introducing Order Hold Reason Codes for a discussion of each system-assigned hold reason code. Display-only. |
|
| Ship via |
The code for the shipper who delivers the merchandise to your customer. Ship via codes are defined in and validated against the Ship Via table. See Working with Ship Via Codes (WVIA). Numeric, 2 positions; display-only. |
| Sold to number |
A unique number to identify the customer who placed the quote or order. Numeric, 9 positions; display-only. |
| Emails |
Indicates whether there is any correspondence history related to the quote or order:
You can review correspondence history for an order at the Work with Email by Order Number Screen. See Email Repository Overview for more information. For more information see the Order Administration Web Services Guide on My Oracle Support (ID 2953017.1). |
| Refunds |
Indicates whether a refund record exists for this order, regardless of the refund status. If a refund record exists, you can view the refund record and refund status by pressing F17. See Display Refunds for Order Screen. Valid values are:
|
| Msgs (Messages) |
Indicates whether there are order messages. You can view order messages by selecting Order Messages. See Work with Order Messages Screen. Valid values are:
|
| Recips (Recipients) |
The total number of shipping addresses for the order. An order may have up to 999 recipients. A quote can have one recipient. If there is more than one recipient, you can display additional recipients by selecting Recipients. See Displaying Order Hold Information. Numeric, 3 positions; display-only. |
| Tickler |
Indicates whether open or in use ticklers exist that are associated with the order or customer on the quote or order. You can view the ticklers by selecting the Ticklers option at the Displaying More Options in OIOM screen.
See Workflow Management Overview and Setup for an overview on workflow management processing. |
| Sold-to/ship-to |
The name and address of the buyer (Sold To customer) and the recipient (Ship To Customer): NameThe customer's name in last name, first name order. CompanyThe name of the company. Note: A plus sign (+) appears next to the company name if the complete customer record includes additional address information in the third or fourth address lines. However, the plus sign does not display if there is additional address information in other fields, such as a third phone number.The customer's primary delivery address. Apt./SuiteThe apartment or suite number. Expanded addressAdditional lines containing additional address information, such as the post office box or special delivery information such as “Deliver to 7th floor” or “Contact customer before delivery.” CityThe city in which the customer receives mail or shipments. StThe state or province in which the customer receives mail or shipments. See Setting Up the Country Table (WCTY). CountryThe code for the customer's country. Country codes are defined in and validated against the Country table. See Setting Up the Country Table (WCTY). |
| Phone |
The daytime and evening or third (mobile or fax) phone numbers and extensions for the sold-to and ship-to customers. The fields here are based on the following system control values:
See the Phone Numbers (D15) and Third Phone Number Type (L53) system control values for more information. Phone number format: You can define a telephone number format for each country to map to the phone numbers operators enter into the system. See Setting Up the Country Table (WCTY). One-time ship to customer: If you define a one-time ship to address for the order (see Assigning an Order Shipping Address), the phone number from the order ship to address defaults as the ship to day phone number. Alphanumeric, 14 positions; display-only. |
| Merch (Merchandise) |
The total value of the items on the quote or order, excluding freight, additional charges, service charges, tax (but including hidden tax; see the Tax field), handling, and duty. The merchandise total does not include items that are canceled, soldout, or returned. Numeric, 20 positions with a 2-place decimal; display-only. |
| Freight |
The total charge for shipping the quote or order, not including additional freight charges. You can define additional freight charges for a carrier to include standard freight; in this case, this field is blank. See the Add'l freight (Additional freight charges) field. This field also includes service charges by ship via, if any. This field also includes order weight charges based on the ship via defined for each ship to customer on the order. See Working with Ship Via Codes (WVIA). The system calculates freight charges based on the freight method defined for the source code. If the system calculates freight as a percentage of the merchandise charges, there might be a penny variation in total freight amount due to rounding differences. Numeric, 20 positions with a 2-place decimal; display-only. |
| Add'l freight (Additional freight charges) |
The total dollar amount for freight charges, in addition to the base freight charge for the quote or order. Additional freight charges are set for the carrier, as defined in the Ship Via table. If the additional freight charges include the standard freight charges, the Freight field is blank. Examples of additional freight charges are overnight shipping, second day delivery, etc. The Add'l freight field in Order Inquiry corresponds to the Frt+ field in Order Entry. Numeric, 20 positions with a 2-place decimal; display-only. |
| Tax |
The total sales tax for the quote or order, based on the value of the merchandise and, optionally, freight and special handling charges. If the order is subject to VAT, tax will generally be included in the item prices rather than in the Tax field; in this case, you can review the hidden tax for an item by Reviewing Order Details. Numeric, 20 positions with a 2-place decimal; display-only. |
| Handling (Handling charge) |
The cost of any special handling on the quote or order, such as personalizing, monogramming, or engraving, and any gift wrapping charges. If there are any duty charges on the order, they are included in the Handling total. See Work with Duty Rates Screen. You can review the handling and detail charges for each item on the Display Order Detail Screen (Reviewing Order Line Detail). Numeric, 20 positions with a 2-place decimal; display-only. |
| Add'l charges |
This field can include charges or credits. Additional charges might include: Additional source code chargeAn additional charge for services that apply to the source code or offer. The system applies the additional charge to the quote or order based on the total dollar value of the merchandise. CreditsA credit you apply to the customer's order, such as reimbursement for long distance telephone charges. Additional shipper/item chargeAn additional charge that applies to the item based on the shipper. Such charges may apply when the item exceeds established shipping rates, such as for oversized items. Dollar discountsA credit that is applied based on the total dollar value of the merchandise. You can define dollar discounts by source code or offer. If the Prorate Dollar Discounts and Coupons (D90) system control value is selected, the dollar discounts will be applied to the detail lines on the quote or order rather than appearing as a negative additional charge. The Add'l charges field in Order Inquiry corresponds to the Chg field in Order Entry. Numeric, 20 positions with a 2-place decimal; display-only. |
| Total (Order total) |
The total amount the customer owes for the quote or order, including:
The total does not include charges for canceled, returned or sold out items. Numeric, 20 positions with a 2-place decimal; display-only. |
| Total cash paid |
The amount of money the customer has paid you on the order to date with all prepaid and check pay types. Numeric, 20 positions with a 2-place decimal; display-only. |
| Balance open |
The portion of the quote or order dollar total that you have not shipped to the customer or billed. Billing occurs after shipment confirmation. Numeric, 20 positions with a 2-place decimal; display-only. |
| Ref/balance due (Refund or balance due) |
The customer's overpayment or underpayment on a single pay type order. Overpayments occur when the customer's payment exceeds the balance owed on the order. A positive number in this field reflects an overpayment (the amount you owe the customer). Underpayments occur when the customer's payment is less than the outstanding balance of the order. A negative number in this field reflects an underpayment (The amount the customer still owes to you). Numeric, 20 positions with a 2-place decimal. |
| Cash refunded |
The total amount returned to the customer in the form of a refund check. Numeric, 20 positions with a 2-place decimal; display-only. |
| Discount |
The total discount applied to the order shipping address. The total discount is calculated by comparing the selling price with the item/SKU offer price. If you use a price override on any of the detail lines:
Note: The setting of the Override item offer price field has no effect on orders you receive through the e-commerce interface. If there is a price override reason code in the new order message, the system always processes these orders as if the field is unselected.See Overriding the Item/SKU Offer Price for an overview of the Override item offer price field. |
|
Note: This field is included only if the Display Discount on Order Recap Screen (D38) system control value is selected.Any dollar discounts by source code or offer will appear as a negative additional charge if the Prorate Dollar Discounts and Coupons (D90) system control value is selected. Numeric, 20 positions with a 2-place decimal; display-only. |
|
| Currency |
The currency used on the order. Currency codes are defined in and validated against the Currency table. See Working with Currency (WCUR). Alphanumeric, 3 positions; display-only. |
Reviewing Order Inquiry Detail Information
Purpose: Depending on how the Default Version for Order Inquiry (C34) system control value is set, you advance to the Order Inquiry Header Screen or Order Inquiry Detail Screen when you select a quote or order to review.
This topic assumes that you advance first to the DETAIL screen for Order Inquiry; however, you can also advance to this screen from the Order Inquiry Header Screen by selecting OK.
The Order Inquiry Detail screen gives you access to quote or order information at the item level. Use this screen when you need to review individual items, their reservation status, order messages, history, and other information on a specific item.
In this topic:
Not in this topic: This topic does not discuss the function keys displayed at the side of this screen. These options, common to both the Order Inquiry header and detail screens, are described in Options Available in Order Inquiry.
Order Inquiry Detail Screen
Purpose: This screen highlights the items on the quote or order. You cannot modify any fields on this screen.
How to display this screen:
- Select a quote or order at an order inquiry scan screen; Using the Order Inquiry Scan Screens (OIOM)
- Select Order Inquiry for a held order at a Release Held Orders Screen (Working with Releases)
- Select Order Inquiry at the Work with Returns for Order Screen in Work with Return Authorizations (streamlined version)
- Select Ord Inq for a refund at the Work with Refunds Screen
- Select Order Inquiry at the Work with Order Broker Screen
- Select an order for review at the Pending Order Details Screen
Originating order message: If the E-Commerce order number in the Order Header Extended table begins with the text ORIG#:, indicating the originating system for a retail pickup or delivery order is Order Administration, the message This order is fulfilling another order: 9999-001 displays for the sourcing order, where 9999 is the originating order number in Order Administration, and 001 is the ship to number. See Retail Pickup (including Ship-for-Pickup) or Delivery Orders for more information.
Additional fields: See Reviewing the Order Inquiry Header Screen for descriptions of the additional fields on this screen.
| Field | Description |
|---|---|
| Whse (Warehouse) |
The code for the warehouse this item shipped from, if the order entry operator selected a warehouse other than the one the system assigned; otherwise, the warehouse code is zero. You can review the actual warehouse code on the Display Order Detail Screen (Reviewing Order Line Detail); however, the warehouse code does not appear on this screen either until the order has been shipped. Numeric, 3 positions; display-only. |
| Ln # |
A number the system assigns to each item as it is added to the order. The Order Inquiry detail screen displays lines in descending numeric sequence by line number so that the most recently entered item appears first. A quote or order can have up to 999 lines.
Numeric, 3 positions; display-only. |
| S (Status) |
A one-position code indicating the current status of the item on the order. Possible statuses are:
See Managing Soldouts and Backorders for background.
Display-only. |
| Item # |
A code that identifies a unit of inventory. Item codes are defined in and validated against the Item table. Note: An item alias is displayed if the customer ordered using an alias and the Display Item Alias (D56) system control value is selected.Alphanumeric, 12 positions; display-only. |
| SKU (Stock keeping unit) |
An item's unique characteristics, such as its size and color. The first 14 positions of the SKU description defined at the Create SKU 1 of 2 (With Overrides) Screen are displayed in place of the SKU elements if the Display SKU Description in place of SKU Element (F25) system control value is selected. Alphanumeric, three 4-position fields; display-only. |
| H (Handling) |
Represents the type of special handling for the item. Handling codes are defined in and validated against the Additional Charge Codes table. See Establishing Additional Charge Codes (WADC). Alphanumeric, 2 positions; display-only. |
| Ord (Ordered) |
The number of units of an item the customer ordered. Numeric, 5 positions; display-only. |
| Rsv (Reserved) |
The quantity of the item that the system has reserved from stock. The system does not reserve stock on quotes until they are converted to standard orders; see Converting Quotes to Orders. The reserved quantity is reduced when an item is canceled, confirmed for shipment, or unreserved using Interactive Reservation. The system updates this quantity at billing. Numeric, 5 positions; display-only. |
| Shp (Ship) |
The number of units that have shipped. The system updates this quantity at billing. If an item has shipped, the shipping date displays below this number. Numeric, 5 positions; display-only. |
| Prt (Print) |
The number of units included on a printed pick slip. Pre-generated picks: The system does not update this field when you create a pre-generated pick for the order line during pick slip preparation; the system updates this quantity when you generate a pick slip. See Applying Pick Slip Preparation to an Order and Performing Pick Slip Generation. Voiding a pick slip: The system reduces the printed quantity if you void the pick slip and don't reprint, or when shipment of the item is confirmed. Order Orchestration? For a brokered backorder or a store pickup order line that has been selected for fulfillment through integration with Order Orchestration, the print quantity is equal to the ordered quantity unless a shipment or pickup has already taken place, the order line has been canceled, or a partial quantity of the line is unfulfillable through Order Orchestration (brokered backorders only). See Brokered Backorders or Store Pickup Orders for an overview. Numeric, 5 positions; display-only. |
| Price |
The unit price of the line. The item price is highlighted in a different color if the price represents a discount over the regular offer price for the item, and if the Display Order Line Discount Messages (F01) system control value is selected. However, the system does not highlight the price if the price was overridden on the detail line, and:
See Overriding the Item/SKU Offer Price for more information on the effects of the Override item offer price field. Note: The setting of the Override item offer price field has no effect on orders you receive through the e-commerce interface. If there is a price override reason code in the new order message, the system always processes these orders as if the field is unselected.Numeric, 13 positions with a 2-place decimal; display-only. |
| Brokered? (unlabeled field below the Ln#) |
Order Orchestration? The line is flagged as:
Note: The OBR or SPU flag remains on the order line even if the line has been fulfilled, canceled, or rejected by the fulfilling store location.
|
|
Reviewing Order Orchestration details: You can select D/S Status for the item to advance to the Display Order Broker Details Screen and review information about a brokered backorder line, or a line on a retail pickup, delivery, ship-for-pickup, or store pickup order. This option is available whenever there is a related Order Orchestration record in Order Administration, regardless of whether the line has been fulfilled or canceled, or rejected by the fulfilling store location. Note: If the order line on a retail pickup, delivery, or ship-for-pickup order is also fulfilled through integration with Order Orchestration’s Supplier Direct Fulfillment module, and the drop ship information has already been sent to Order Orchestration, you advance first to the Display P/O Drop Ship Screen. From that screen, you have the option to advance to the Display Order Broker Details Screen.See Order Orchestration Integration for background. Alphanumeric, 3 positions; display-only. |
|
| Item description (unlabeled field below the item code) |
The description of the item. Alphanumeric, 120 positions; display-only. |
| Expected ship date |
Backordered item: the date a purchase order for this backordered item is expected. Note: This field is not displayed for a reserved item, or if there are no open purchase orders for the item.Drop ship item, including brokered item: This date is displayed for drop ship items if the Assign Drop Ship Expected Ship Date (I59) system control value is selected. See that system control value for more information. Numeric, 6 positions (in user date format); display-only. |
| Invoice date |
The most recent date when you billed for shipment on this order detail line. This field is blank for order detail lines that have not yet shipped. Numeric, 6 positions (in user date format); display-only. |
| Extended price |
The extended price of the line, calculated as: Unit price x Order quantity = Extended price Numeric, 20 positions with a 2-place decimal; display-only. |
See Options Available in Order Inquiry for a listing of all functions and options available.
| Screen Option | Procedure |
|---|---|
|
Review line details |
Select Display for an item to advance to the Display Order Detail Screen (Reviewing Order Line Detail). |
|
Review a page or document associated with an order detail line |
Select Attached Link for an item to advance to the Display Hyperlink Screen. This screen is available only if a link for the order detail line was passed in the Inbound Order XML Message (CWORDERIN). For more information see the Order Administration Web Services Guide on My Oracle Support (ID 2953017.1). |
|
Review coupon discounts |
Select Coupons for an item to advance to the Coupon Discount Window. You cannot change any information on this screen. |
|
View Order Orchestration drop ship status information about a purchase order detail line |
Select D/S Status for an item to advance to the Display P/O Drop Ship Screen, if:
Both drop ship and fulfilled through Order Orchestration? If this is a delivery, retail pickup, or ship-for-pickup order and the item is fulfilled through drop ship integration with Order Orchestration as described above, you advance first to the Display P/O Drop Ship Screen, with an option to advance to the Display Order Broker Details Screen. |
|
Review the Order Orchestration information for any order line being fulfilled through the integration with the Order Orchestration Integration |
Select D/S Status for an item to advance to the Display Order Broker Details Screen, if:
See Order Orchestration Integration. Both fulfilled through Order Orchestration and drop ship? If this is a delivery, retail pickup, or ship-for-pickup order and the item is fulfilled through integration with Order Orchestration’s Supplier Direct Fulfillment module, you advance first to the Display P/O Drop Ship Screen, with an option to advance to the Display Order Broker Details Screen. |
|
Review stored value cards |
Select SVC for an item to advance to the Display Stored Value Cards Screen if the item is a stored value card item (SVC type is P, E, or V). An error message indicates if the item on the order line is not a stored value card or the stored value card has not yet been billed: SVC do not exist for this item/SKU. |
|
Review history |
Select History for an item to advance to the Display Order Line History Screen. |
|
Review order line messages |
Select Messages for an item to advance to the Work with Order Line Messages Screen. |
|
Review reserved lines |
Select Reserved lines for an item to advance to the Display Reserved Order Lines Screen. |
|
Review special handling |
Select Special Handling for an item to advance to the Display Special Handling Screen or the Display Custom Special Handling Screen. |
|
Review zone reservation dates |
Select Zone Resv for an item to view the Display Zone Reservation Dates Window. |
Scan Order Detail Screen
Purpose: Use this screen to review detail information in a simple tabular format. This format allows more items to display on the screen at one time, and can make it easier for you to scan certain types of information quickly.
How to display this screen: Select Scan Lines at the Order Inquiry Detail Screen. Also, if the Default Version for Order Inquiry (C34) system control value is blank, you advance to this screen when you:
- Select a quote or order at an order inquiry scan screen; Using the Order Inquiry Scan Screens (OIOM)
- Select Sold To at the Order Inquiry Detail Screen
- Select Release for a held order at a Release Held Orders Screen (Working with Releases)
- Select Order Inquiry at the Work with Returns for Order Screen in Work with Return Authorizations (streamlined version)
- Select Ord Inq for a refund at the Work with Refunds Screen
- Select Order Inquiry at the Work with Order Broker Screen
- Select an order for review at the Pending Order Details Screen
Field descriptions: See Order Inquiry Detail Screen and Reviewing the Order Inquiry Header Screen for each field not described.
| Field | Description |
|---|---|
| Inv dt (Invoice date) |
The date when the item was billed. Numeric, 6 positions (in user date format); display-only. |
| Rtn (Returned quantity) |
The quantity of the item that has been returned. Numeric, 5 positions; display-only. |
Available options: Select Detail at this screen to display the Order Inquiry Detail Screen. See Options Available in Order Inquiry for information on the remaining function keys.
Display Order Broker Details Screen
Purpose: Use this screen to review the details of an order line that:
- was backordered and submitted to Order Orchestration for fulfillment
(brokered backorder), even if the line was not fulfilled through
Order Orchestration and has returned to standard warehouse processing
or has shipped, or is on an order that:
-
originated in Order Administration, and the customer picks up at a store location where the merchandise is already available (store pickup order), or
-
originated in Order Administration, and ships to a store location where the customer picks it up (ship-for-pickup order), or
-
Order Orchestration sent to Order Administration for shipment directly to the customer (delivery order), or
-
Order Orchestration sent to Order Administration for shipment to the originating store location, where the customer picks it up (retail pickup order)
-
Each field on this screen is display-only.
Note:
This screen does not display activity related to changing the setting of the order’s Under Review flag in Order Orchestration based on the order’s hold status in Order Administration, although the Display Order History Screen does display a related message. This activity can occur if the Send Held Orders to OROB (M18) system control value is selected; see that system control value for a discussion.For more information: See the Order Orchestration Integration for background on different types of orders fulfilled through integration with Order Orchestration’s Order Orchestration module.
How to display this screen: Select D/S Status for an order line at the Order Inquiry Detail Screen. This option is available only for items fulfilled through integration with Order Orchestration (flagged on the Order Inquiry Detail Screen as OBR or SPU).
If the order line is fulfilled through integration with Order Orchestration’s Supplier Direct Fulfillment module: You advance first to the Display P/O Drop Ship Screen, with an option to advance to the Display Order Broker Details screen, if:
- this is a delivery, retail pickup, or ship-for-pickup order, and
- the item is fulfilled through integration with Order Orchestration’s Supplier Direct Fulfillment module, and
- Order Administration has already sent the purchase order information to Order Orchestration
To display this screen from the Display P/O Drop Ship Screen, select Order Broker Detail.
Note:
If you advance to this screen by selecting Order Broker Detail at the Display P/O Drop Ship screen, you return to the Display P/O Drop Ship screen when you exit this screen.| Field | Description |
|---|---|
| Order # |
A unique number the system assigns to identify the order. The ship-to number is to the right, separated by a hyphen. Order number: numeric, 8 positions. Ship-to number: numeric, 3 positions. |
| Line # |
A number the system assigns to each item as it is added to the order. Numeric, 3 positions. |
| Broker delivery type |
Indicates the type of order:
|
| Originating Location |
The location originally assigned to fulfill the order. From the cross-reference record set up through Work with Store Cross Reference (WSCR). The description of the location is separated from the location code by a hyphen (-). See the Order Orchestration Originating Location, Fulfilling Location, and Pickup Location for a discussion, including information on when the location field is blank. The location description is truncated if it exceeds the allotted space. Location code: alphanumeric, 10 positions. Location description: alphanumeric, 40 positions. |
| Pickup Location |
The location where the customer has selected to pick up the order. From the cross-reference record set up through Work with Store Cross Reference (WSCR). The description of the location is separated from the location code by a hyphen (-). See the Order Orchestration Originating Location, Fulfilling Location, and Pickup Location for a discussion, including information on when the location field is blank. The location description is truncated if it exceeds the allotted space. Location code: alphanumeric, 10 positions. Location description: alphanumeric, 40 positions. |
| Item/SKU |
A code that identifies a unit of inventory. Item codes are defined in and validated against the Item table. Note: The regular item code is displayed, regardless of whether the customer ordered using an alias and the Display Item Alias (D56) system control value is selected.Alphanumeric, 12 positions. |
| Order qty |
The number of units of the item that the customer ordered. Numeric, 5 positions. |
| Details tab |
Multiple locations?
Note: It is not possible to have a split line on other types of Order Orchestration orders. |
| Fulfilling Location |
The location where:
From the cross-reference record set up through Work with Store Cross Reference (WSCR). The description of the location is separated from the location code by a hyphen (-). See the Order Orchestration Originating Location, Fulfilling Location, and Pickup Location for a discussion, including information on when the location field is blank. The location description is truncated if it exceeds the allotted space. Location code: alphanumeric, 10 positions. Location description: alphanumeric, 40 positions. |
| Status |
The current status of the Order Orchestration request. Possible statuses are described at the Order Orchestration Status Summary Table. |
| Qty |
The quantity currently assigned to the fulfilling location. Might be less than the ordered quantity if this is a brokered backorder, the Use Split Order (L56) system control value is selected, and the Allow Split Order and Allow Split Line preferences in Order Orchestration are also selected. Numeric, 5 positions. |
| Created date/time |
The date and time when the Order Orchestration request was created. Date: Numeric, 6 positions (in user date format). Time: Numeric, 6 positions (HH:MM:SS format). |
| Polled date/time |
The most recent date and time when the BROKER job evaluated whether to request a status update for the order line. The job uses the Order Broker Status Update Interval (K10) system control value to determine how often to check on status. Not used for retail pickup or delivery orders, which do not originate in Order Administration. Date: Numeric, 6 positions (in user date format). Time: Numeric, 6 positions (HH:MM:SS format). |
| Request ID |
A unique ID number assigned by Order Orchestration to identify the order line or order:
The request ID is blank for requests whose status is:
The field might also be blank for requests in E: Error status, depending on the nature of the error. For example, requests that Order Orchestration did not receive and create successfully are not assigned request ID’s. Although the field in Order Administration is up to 25 positions, Order Orchestration does not support a request ID longer than 10 positions. Numeric, 25 positions. |
| History tab |
History records sort by the line number assigned in Order Orchestration, and then by date and time within line number. The most recent 101 history records are displayed. |
| Date |
The date when the request was sent to Order Orchestration, or when the response was received in Order Administration. Numeric, 6 positions (in user date format). |
| Time |
The time when the request was sent to Order Orchestration, or when the response was received in Order Administration. Numeric, 6 positions (HH:MM:SS format). |
| OROB Ln# |
The line number currently assigned in Order Orchestration at the time the response was sent or received. The line number is blank for history that occurs before Order Orchestration sends a response message indicating the current line number. If the order line is initially split at creation in Order Orchestration, the first few history records might have blank line numbers. Numeric, 5 positions. |
| Transaction type |
The type of activity that occurred. Possible transaction types are: C - Send Status Request = Order Administration sent an request to Order Orchestration to inquire about the order’s current status. D - Receive Status Response = Order Administration received the status inquiry response message from Order Orchestration. Note: Once the order line is in Accepted status, Order Administration does not write a history record for the status inquiry response as long as the record remains in this status.M - Maintenance Transaction = You canceled the brokered backorder or store pickup request. You can cancel a brokered backorder either through order maintenance, or by canceling the Order Orchestration request itself (but not the order line) at the Work with Order Broker Screen; however, you can only cancel a store pickup request through order maintenance. E - Send Update Request = Order Administration sent a status update request message to Order Orchestration. F - Receive Update Response = Order Administration received the status update response message from Order Orchestration. See the Order Administration Web Services Guide on My Oracle Support (ID 2953017.1) for examples of the different messages generated or received by Order Administration as part of the Order Orchestration integration. Alphanumeric, 25 positions. |
| Status |
The status of the Order Orchestration line at the time of the activity. Possible statuses are described at the Order Orchestration Status Summary Table. |
| Fulfilling Location |
The location where the item was assigned for fulfillment (brokered backorder, retail pickup, or delivery) or pickup (store pickup, ship-for-pickup) at the time the activity occurred. The description of the location is separated from the location code by a hyphen (-). If there is no Store Cross Reference record for the location, no description is displayed. See the Order Orchestration Originating Location, Fulfilling Location, and Pickup Location for a discussion. The location description is truncated if it exceeds the allotted space. Location code: alphanumeric, 10 positions. Location description: alphanumeric, 40 positions. |
| Qty |
The quantity of the Order Orchestration line at the time of the activity. Might be less than the ordered quantity if this is a brokered backorder, the Use Split Order (L56) system control value is selected, and the Allow Split Order and Allow Split Line preferences in Order Orchestration are also selected. Numeric, 5 positions. |
| Error |
The error, if any, received from Order Orchestration. The error message is truncated if it exceeds 30 positions. An error of Null response from OROB indicates that the OROB Account (K49) system control value is not set correctly. See Troubleshooting the Order Orchestration Integration and the Order Orchestration Web Services Guide https://support.oracle.com (ID 2953017.1) for more information on possible errors. Alphanumeric, 30 positions; display-only. |
Reviewing Order Details
Purpose: From the Order Inquiry Detail Screen you can display information about a specific item purchased on a quote or order. Order line detail provides you with information you may need to respond to a customer's inquiry.
In this topic: This topic presents the screens and pop-up windows available from the Order Inquiry Detail Screen and the Display Order Detail Screen (Reviewing Order Line Detail):
- Display Order Detail Screen (Reviewing Order Line Detail)
- Display Hyperlink Screen
- Display Special Handling Screen
- Display Custom Special Handling Screen
- Display Reserved Order Lines Screen
- Display Zone Reservation Dates Window
- Item Availability Screen
- Order Pricing Window
- Order Quantities Window
- Order Dates Window
- Work with Item/SKU Comments Window
- Display P/O Drop Ship Screen
For more information:
- item history (History): Display Order Line History Screen
- zone reservation process (Zone Res): Shipping Zone Reservation Overview
Display Order Detail Screen (Reviewing Order Line Detail)
Purpose: Use this screen to review information related to a specific item on the quote or order. The information at the top of this screen identifies both order and line information.
How to display this screen: At the Order Inquiry Detail Screen or at the Scan Order Detail Screen, select Details for an item.
Field descriptions: See Order Inquiry Detail Screen and Order Inquiry Header Screen for each field on this screen not described.
| Field | Description |
|---|---|
| B/O (Back order) |
A brief explanation of the reason an item is on backorder or unavailable for shipment. Order Orchestration? If the detail line has been assigned to Order Orchestration for fulfillment, the detail line is flagged as backordered and has a Printed quantity that is equal to the ordered quantity. In this case, the Drop ship flag for the order line is set to D. The backorder reason remains on the order line even after the line is fulfilled through Order Orchestration. See Brokered Backorders for an overview. Alphanumeric, 25 positions; display-only. |
| Ofr (Offer) |
A code for the catalog, space or television advertisement from which you accept quotes and orders. The offer defined for the quote or order controls how to calculate shipping and price items. However, if you override the offer for an item (if the customer is ordering from more than one catalog, for example), demand for the item is attributed to the offer associated with the item rather than the order. Demand represents the number and dollar value of orders placed against an offer. Note: The system automatically overrides the offer for an item if Override Offer on Order Detail Line (D49) system control value is selected and the item is not sold in the offer used on the order.Offers are defined in and validated against the Offer table. See Working with Offers (WOFR). Alphanumeric, 3 positions; display-only. |
| Price |
The per unit price of this item, after applying all discounts and repricing. This price reflects any coupon discount amount or dollar discount by offer or source if the Prorate Dollar Discounts and Coupons (D90) system control value is selected. Numeric, 13 positions with a 2-place decimal; display-only. |
| Pricing method (Unlabeled field directly below the Price field) |
The method the system used to calculate the price of an item, such as special source pricing, quantity break by item (item/offer pricing), or price codes. See the Order Pricing Window for a listing of pricing methods. Alphanumeric, 25 positions; display-only. |
| N/C (No charge) |
This flag indicates whether the customer will be charged for the item. Valid values:
|
| Ovr (Price override reason code) |
Represents the reason that the price of an item was changed or the customer was given the item at no charge. The system assigns a price override reason code when a free gift or promotional item is added to the order. For quotes, the system assigns the price override reason code defined in the Price Override Reason for Quotes (K75) system control value to each detail line. Price override reason codes are defined in and validated against the Price Override Reason Code table. See Establishing Additional Charge Codes (WADC). Several system control values are available for the system to assign a price override reason code for different types of price overrides; see Setting Up Order Entry Values. Numeric, 1 position; display-only. |
| Offer price |
The item price as defined for the offer. If the order was subject to VAT and tax-inclusive pricing, in which any tax is included in the Hidden tax field rather than the Tax bucket on the order, the offer price presented here is the tax-inclusive offer price. Note: When a price override reason applies to the order line (whether you enter an override reason manually, or if the system applies the override automatically), the override reason’s Override item offer price setting controls whether to use the regular offer price. See Overriding the Item/SKU Offer Price for a discussion.Customer price group pricing: If you use Customer Price Group Pricing, the offer price represents the initial price of the item, based on the Price Type defined for the customer price group. Numeric, 13 positions with a 2-place decimal; display-only. |
| Pre-disc price (Pre-discount price) |
The item price before applying any coupons or dollar discounts by source or offer, if the Prorate Dollar Discounts and Coupons (D90) system control value is selected, but after applying other discounts and repricing. The system does not update this field if you change the customer's tax status at any point after entering the item. If you use tax-inclusive pricing, there may be cases where the system reprices items due to changes in a customer's tax exemption status, changing the shipping address to a VAT-exempt state, etc. In these cases, the pre-discount price may not correspond to the way the actual price was derived. Numeric, 13 positions with a 2-place decimal; display-only. |
| Duty |
The amount of duty, if any, charged for the item. The system calculates duty based on the duty rates defined for the country of the ship-to address and the harmonize code defined for the item. See Setting Up the Country Table (WCTY). Duty is included in the Handling bucket for the order. Numeric, 13 positions with a 2-place decimal; display-only. |
| Ship via |
A code that identifies the carrier who delivers the merchandise. Ship via codes are defined in and validated against the Ship Via table. See Working with Ship Via Codes (WVIA). A ship via code appears here only if the ship via for the item is different from the ship via on the quote or order. Numeric, 2 positions; display-only. |
| Extension |
The total dollar amount for the item. Calculation is: Order Quantity x Item Price = Extension The extension is based on the item selling price, after applying all discounts and repricing. Numeric, 20 positions with a 2-place decimal; display-only. |
| Discount method (Unlabeled field below the duty field) |
The method, such as source code discount or order discount, that the system used to apply any discounting to the item price after applying any other pricing methods (but before applying a coupon amount or dollar discount by source or offer, if the Prorate Dollar Discounts and Coupons (D90) system control value is selected). Alphanumeric, 25 positions; display-only. |
| Arr date (Arrival date) |
The date the customer requested delivery of the item. The order date defaults in order entry. Numeric, 6 positions (in user date format); display-only. |
| Source |
The source code assigned to the detail line. A source code appears here only if:
The source code at the line level controls demand and sales information/posting for that item, whereas the source code on the order controls how items are priced and freight is calculated. Alphanumeric, 9 positions; display-only. |
| Exp ship date (Expected ship date) |
For a backordered item: the date a purchase order containing this backordered item is expected. For drop ship items, including brokered items: This date is displayed for drop ship items only if the Assign Drop Ship Expected Ship Date (I59) system control value is selected. See that system control value for more information. Numeric, 6 positions (in user date format); display-only. |
| C/G (Coordinate group) |
A number assigned to two or more items to ensure that they ship together. Numeric, 2 positions; display-only. |
| Freight |
The charge for shipping the item. This total does not include additional freight charges, and is blank if the freight is calculated for the entire order instead of item-by-item. The system calculates freight charges based on the freight method defined for the source code on the order. Numeric, 13 positions with a 2-place decimal; display-only. |
| B/O whs (Backorder warehouse) |
A code that identifies the warehouse assigned to ship a backordered item. Note: This field appears only if there is a backordered quantity of the item, or if the order line has been assigned to Order Orchestration for fulfillment as a brokered backorder. If the line is fulfilled through Order Orchestration as a brokered backorder, the backorder warehouse remains on the order line. See Brokered Backorders for an overview.Numeric, 3 positions; display-only. |
| G/W (Gift wrap) |
A flag that identifies whether the item is gift wrapped. Valid values are:
|
| S/H code (Special handling code) |
Represents the type of special handling to be performed on the item. Special handling refers to any type of item personalization, such as monogramming, alterations, engraving, etc. The item/SKU offer controls whether you can apply special handling to an item/SKU. See Special Handling Overview for more information. Alphanumeric, 2 positions; display-only. |
| S/H charge (Special handling charge) |
The dollar amount for special handling of the item. See Special Handling Overview for more information. Numeric, 13 positions with a 2-place decimal; display-only. |
| Future order |
This flag indicates that the arrival date for the item is too far in the future to reserve stock. The item is reserved when the current date reaches the requested arrival date minus lead days for picking and shipping. Valid values are:
|
| Warehouse |
The warehouse shipping the item. Typically set to 0. Some reasons why an order line might be assigned to a specific warehouse:
Numeric, 3 positions; display-only. |
| Cancel date |
The last date when the customer will accept receipt of this item. For quotes, this is the date the quote expires. Items that have not shipped by the cancel date are included in the Order Cancellation List by Item; however, they are not canceled automatically. This gives you the opportunity to contact the customer and extend the delivery time. Numeric, 6 positions (in user date format); display-only. |
| Affect inv (Affect inventory) |
If this flag is selected, it indicates that the system reserves the item and reduces inventory after a shipment. Valid conditions are:
|
| Drop ship |
A code that identifies the item as one that you do not typically stock in inventory, and which you must order from your vendor, who then ships the item(s) directly to the customer. An item is defined as a drop ship item in the Item table, or can be identified as a drop ship item in order entry or maintenance. Valid values are:
Order Orchestration? If the order line has been assigned to Order Orchestration for fulfillment (brokered backorder) or if the customer is picking up the order at a store location where the inventory is already available (store pickup), the Drop ship flag for the order line is set to D. In this case, the order line is flagged as B/O and it has a Printed quantity that is equal to the ordered quantity. See Brokered Backorders or Store Pickup Orders for an overview. Alphanumeric, 1 position; display-only. |
| Priority |
A number that controls the priority of order fulfillment on a backordered item. Priority codes range from 0-9, where:
A value defaults to this field if a priority was entered or defaulted into the Pty (Priority) on the order header; and this field, in turn, defaults from the B/O priority (Backorder priority) field for the source code. Numeric, 1 position; display-only. |
| Bypass rsv (Bypass reservation) |
This flag controls whether the system reserves this item during Order Entry.
Valid values are:
Regardless of the setting of this field, the system does not reserve items on quotes. |
| Page letter |
Indicates the item was ordered by page/letter rather than item number. The page letter code consists of the page of the catalog where the item appears and its position on the page. Page/letter entry format is possible only if you have selected this format for Order Entry. The page/letter assignment is defined in the Item/Offer table. See Performing Initial Item Entry (MITM). Example: Item C100 appears on page 52 of the winter preview catalog. It is the first item on the page. If using page/letter entry, you can select it as item W52A in Order Entry; however, the item appears as C100 on the order and prints as C100 on the pick slip. Alphanumeric, 6 positions; display-only. |
| Cost override |
The override to the item's cost, from order entry or order maintenance. You can override the cost of an item to manage the gross profit margin calculation. Gross profit margin is that amount of the price that exceeds your cost for the item. A common application of cost override in order entry is when you receive cost information from a drop ship vendor, and you calculate a gross profit margin based on the vendor's statement of cost; the new cost information appears in this field. Numeric, 13 positions with a 4-place decimal; display-only. |
| G/W $ (Gift wrap price) |
The dollar amount charged for gift wrapping an item, as defined in the Item/Offer or SKU/Offer record. Numeric, 13 positions with a 2-place decimal; display-only. |
| Add'l frt (Additional freight) |
The dollar amount of shipper/item charges, as defined for the shipper and item at the Work with Ship Via/Item Screen. Numeric, 13 positions with a 2-place decimal; display-only. |
| Tax |
Sales tax charged for the item, as calculated by the system. This is the extended tax amount; that is, the total tax for the entire quantity. The total in the Tax bucket on the order may not equal the totals for each item if, for example the order is subject to tax on handling and/or freight, or due to rounding up or down to the nearest penny. On orders subject to VAT and tax-inclusive pricing, any tax appears in the Hidden tax field. This amount is not included in the Tax bucket on the order totals. Numeric, 13 positions with a 5-place decimal; display-only. |
| Tax override % |
The tax rate for the tax. Note: This field displays only if a Tax override rate is defined in the Order Detail table.The system uses the following calculation to determine the tax override rate: (tax amount /extended amount) x 100 = tax override rate The system stores the tax rate for the tax override in the ODT Tax Override Rate field in the Order Detail table; the system uses the tax rate during Order Maintenence if you use the Discount Price window to apply a discount to a shipped item. Billing also uses this tax rate to create the credit invoice and calculate the tax credit amount using the new tax amount. See Discount Price Window (Applying a Discount to an Item) for an example. Numeric, 7 positions with a 5-place decimal; display-only. |
| Hidden tax |
The amount of any hidden tax attributed to the item. This field appears only if the Tax Included in Price (E70) system control value is selected, and a hidden tax amount appears only for orders and items subject to VAT and tax-inclusive pricing. On orders using tax-inclusive pricing, you charge a different, higher price for an item than an orders subject to conventional tax. Also, any tax amount is not calculated in the standard way and included in the Tax bucket on the order; instead, a hidden tax amount is calculated based on the information you have defined for the customer's country or the item itself, and this amount is “hidden” on the order detail line; this tax is not visible to the customer. Unlike the item tax included in the Tax field, described above, the hidden tax is a unit amount, not an extended amount; you must multiply the hidden tax amount by the item quantity to arrive at the extended hidden tax amount for the order line. In tracking sales figures, such as in the Order Billing History table and on marketing reports, the system subtracts the hidden tax amount from the item price to determine sales dollars. For example, if the customer pays $10.00 for an item, but the hidden tax amount is $1.50, the system posts the sale as $8.50. It is possible for the hidden tax for an item to exceed the price you charge the customer if you have defined hidden tax for the item as an amount rather than a percentage of the item price, and you sell the item at a considerable discount or as a free gift. An item may be exempt from tax, hidden tax, or both based on exemptions defined for the order, customer, state, or item. See Working with Customer Tax Status for more information on tax exemptions. See Setting Up the Zip/City/State (Postal Code) Table (WZIP) for more information on how the system determines how to apply tax or hidden tax to an order. Numeric, 13 positions with a 2-place decimal; display-only. |
| Quantity |
A series of item status fields updated by the system. Valid values are: Reserved QuantityThe number of units for which stock has been reserved. This number is reduced when items are canceled, confirmed, or unreserved using Interactive Reservation. Reserved DateThe date when the units were reserved. This date remains blank for items flagged as a non-inventory item. Printed QuantityThe number of units for which pick slips have been printed. This number is reduced if the pick ticket is voided or when shipment of the item is confirmed. Printed DateThe date when the pick slip was printed. ShippedThe number of units that have shipped. This quantity is negative for returns created by entering a negative quantity in order entry. ReturnedThe number of units that the customer has returned. This quantity is zero for returns created by entering a negative quantity in order entry. CanceledThe number of units that have been canceled. Sold OutThe number of units that are sold out. Number: numeric, 5 positions, display-only. Order Orchestration? If the order line has been assigned to Order Orchestration for fulfillment (brokered backorder) or if the customer is picking up the order at a retail location where the inventory is already available (store pickup), the order line is flagged as backordered and has a Printed quantity here that is equal to the ordered quantity. In this case, the Drop ship flag for the order line is set to D until the order line is fulfilled and the Printed quantity is reduced. See Brokered Backorders or Store Pickup Orders for an overview. |
| Screen Option | Procedure |
|---|---|
|
Review special handling |
Select S/H to advance to the Display Special Handling Screen or Display Custom Special Handling Screen. |
|
Review item availability |
Select Availability to advance to the Item Availability Screen. |
|
Review item pricing information |
Select Pricing to display the Order Pricing Window. |
|
Review quantities |
Select Qtys to display the Order Quantities Window. |
|
Review dates |
Select Dates to display the Order Dates Window. |
|
Display item or SKU comments |
Select Comments to display the Work with Item/SKU Comments Window. |
|
Review order line messages |
Select Msgs to advance to the Item Availability Screen. |
|
Review order transaction history |
Select History to advance to the Display Order Line History Screen. |
Display Hyperlink Screen
Purpose: Use this screen to advance to a linked web page or file for an item.
How to display this screen: Select Attached Link for an order detail line at the Order Inquiry Detail Screen. This screen is available only if the link was passed in the line_hyperlink attribute of the Inbound Order XML Message (CWORDERIN).
For more information see the Order Administration Web Services Guide on My Oracle Support (ID 2953017.1).
Following the link: Click on Click here to view attached link to open the link target in a new browser window.
Note:
If the link was passed in upper and lower case, the case is retained.Troubleshooting the hyperlink for an item:
- The system does not validate that the link passed in the inbound message points to an existing page or file; if the page or file is not available when you click the link, the browser window displays an error.
- If the link does not begin with http, then when you click the link, Order Administration appends the same path as the current screen. For example, if the link passed was images/IMG1234.PDF, and the screen is located in http://server:port/oms/, then Order Administration attempts to open the link at http://server:port/oms/images/IMG1234.PDF.
- In order for certain special characters to be created correctly
through the Inbound Order XML Message (CWORDERIN), they must
be passed as described under Translating Special Characters.
For more information see the Order Administration Web Services Guide on My Oracle Support (ID 2953017.1).
- Depending on your browser settings, you might be able to display the link by positioning your mouse over the words Click here to view attached link, or by right-clicking and selecting Properties.
- There is no screen you can use to change or update the Hyperlink field for an item once the order has been created.
| Field | Description |
|---|---|
| Order # |
The order number and ship to number associated with the hyperlink. Order#: Numeric, 8 positions; display-only. Ship to#: Numeric, 3 positions; display-only. |
| Line # |
A number the system assigns to each item as it is added to the order. Numeric, 3 positions; display-only. |
| Item-SKU\description |
The item and SKU code, followed by the description of the item and SKU. The description field displays up to 52 positions; however, if the SKU description is truncated, you can display the rest by putting your cursor in the field and advancing it to the right. Item: alphanumeric, 12 positions; display-only. SKU: alphanumeric, three 4-position fields; display-only. Item description: alphanumeric, 120 positions; display-only. SKU description: alphanumeric, 40 positions; display-only. |
Display Special Handling Screen
Purpose: This screen depicts the special handling code and charge that apply to an item if it uses regular (that is, not custom) special handling.
How to display this screen: Select Special Handling for an item at the Order Inquiry Detail Screen or at the Scan Order Detail Screen, or select Special Handling at the Display Order Detail Screen (Reviewing Order Line Detail).
Note:
If the item has custom special handling, you advance to the Display Custom Special Handling Screen instead.| Field | Description |
|---|---|
| Special handling |
Represents the type of special handling that applies to an item. Special handling refers to any type of item personalization, such as monogramming, alterations, engraving, etc. The item/SKU offer controls whether the item is eligible for special handling. See Special Handling Overview for more information. The information is defined in the Additional Charges Code table. See Establishing Additional Charge Codes (WADC). Numeric, 2 positions; display-only. |
| Charge |
The charge for special handling of an item. See Special Handling Overview for more information. Numeric, 13 positions with a 2-place decimal; display-only. |
| Handling information |
Free-form instructions about how to customize the item. These fields might be blank if, for example, you use the special handling format only to add a charge to the Handling bucket on the order. The Suppress S/H window field for the additional charge code allows you to suppress the automatic display of the special handling screen in order entry if you use a special handling code for this purpose. Alphanumeric, 30 positions each line; display-only. |
Display Custom Special Handling Screen
Purpose: This screen depicts the special handling code and charge that apply to an item that uses custom special handling. The fields on your screen will differ based on how you set up the special handling format detail at the Create Special Handling Format Detail Screen.
For more information on custom special handling information, see:
- Special Handling Overview
- Establishing Custom Special Handling Formats (WSHF) on how to set up special format detail
- Working with Items on the Order on how to enter custom special handling information on an order
How to display this screen: Select Special Handling for an item at the Order Inquiry Detail Screen or at the Scan Order Detail Screen, or select Special Handling at the Display Order Detail Screen (Reviewing Order Line Detail).
How to display this screen: If the item has regular special handling, you advance to the Display Special Handling Screen instead.
| Field | Description |
|---|---|
| Special format |
Represents the type of special handling that applies to an item. Special handling refers to any type of item personalization, such as monogramming, alterations and emblems. Special handling codes are defined in and validated against the Additional Charge Code table. See Special Handling Overview for more information. Numeric, 2 positions; display-only. |
| Charge |
The charge associated with the special handling applied to this item. See Special Handling Overview for more information. Numeric, 13 positions with a 2-place decimal; display-only. |
| Label |
A special handling option defined for this custom special handling format. Alphanumeric, 15 positions; display-only. |
| Input |
The response selected for each special handling option available in the custom special handling format. These fields might be blank if, for example, you use the special handling format only to add a charge to the Handling bucket on the order. The Suppress S/H window field for the additional charge code allows you to suppress the automatic display of the special handling screen in order entry if you use a special handling code for this purpose. Alphanumeric, 45 positions; display-only. |
| Charge (Optional charge) |
The charge associated with an option in the custom special handling format. This charge is added to the Handling bucket of the order totals. Numeric, 13 positions with a 2-place decimal; display-only. |
Display Reserved Order Lines Screen
Purpose: Use this screen to identify reserved, open, and printed quantities for an item on an order.
Pick slip preparation: When the system applies pick slip preparation to an order, the system updates the Reserved Order Line table for each order line included on a pre-generated pick:
- Increments the Qty printed by the quantity on the Pick Control Detail.
- Decrements the Qty remaining by the quantity on the Pick Control Detail.
Note:
The system does not update the Qty printed in the Order Detail table during pick slip preparation; this update occurs during pick slip generation. You can review the quantity printed for an order detail line on the Order Inquiry Detail Screen.See Applying Pick Slip Preparation to an Order for more information on the updates that are performed.
How to display this screen: Select Reserved Lines for an item on the Order Inquiry Detail Screen.
| Field | Description |
|---|---|
| Order line |
This field includes the customer number, ship-to number, and the order detail line number, each separated by a hyphen (-). Numeric, 3 positions; display-only. |
| Qty ordered (Quantity ordered) |
The total number of units ordered of the item. Numeric, 5 positions; display-only. |
| Qty reserved (Quantity reserved) |
The total number of units the system has reserved for this item. Reservation may occur immediately at Order Entry or in batch mode at designated intervals. When reviewing item reservation fields, you may need to be aware that these conditions may prevent or delay reservation:
Numeric, 5 positions; display-only. |
| Cmp (Company) |
The code for the company from which the item was reserved. Numeric, 3 positions; display-only. |
| Whs (Warehouse) |
The warehouse shipping the item. An item may be reserved across more than one warehouse if the Split Line Over Multi Whse (B19) system control value is selected. Alphanumeric, 3 positions; display-only. |
| Reserved |
The quantity reserved of the item. Numeric, 5 positions; display-only. |
| Printed |
The number of units for which a pick slip has been printed. The system updates this field when it creates a pre-generated pick for the order line, incrementing this number by the quantity on the Pick Control Detail; see Applying Pick Slip Preparation to an Order. Numeric, 5 positions; display-only. |
| Remaining (Quantity remaining) |
The difference between the quantity reserved and the quantity printed. The system updates this field when it creates a pre-generated pick for the order line, decreasing this number by the quantity on the Pick Control Detail; see Applying Pick Slip Preparation to an Order. Numeric, 5 positions; display-only. |
| Date |
The date the item was reserved. Numeric, 6 positions (in user date format); display-only. |
| Time |
The time the item was reserved. Numeric, 6 positions (HHMMSS format); display-only. |
Display Zone Reservation Dates Window
Purpose: You can display shipping zone reservation date information for zone reservation coded items. The zone reservation process is used to restrict order reservation and shipping dates for weather-sensitive items such as plant stock; the Display Zone Reservation Dates pop-up window gives information about the reservation/shipping dates you have set up for this item. See Shipping Zone Reservation Overview.
How to display this window: Select Zone Resv for an item at the Order Inquiry Detail Screen.
Note:
If the item/SKU you have selected has no zone reservation code, the window does not open; instead, the system displays a message.Zone dates do not exist for this item/SKU (XXXXXXXXXXXX/XXXXXXXXXXXXXX)
| Field | Description |
|---|---|
| Zone start date |
The shipping start date for the zone date window; the date you intend to begin shipping this item to the geographic zone in which the ship-to address on this order is located. Numeric, 6 positions, in user date format; display-only. |
| Zone end date |
The shipping end date for the zone window; the last day you specify for shipping this item to this ship-to address. Numeric, 6 positions, in user date format; display-only. |
| Arrival date |
The date this item is scheduled to be shipped to the customer. This date is:
See Shipping Zone Reservation Overview for a complete discussion. You can use an order line's Arrival date as a selection criterion in pick slip generation. For zone reservation coded inventory such as plant stock, this selection insures that the item will ship at a date suitable for planting at its destination. Alphanumeric, 6 positions, in user date format; display-only. |
| Priority |
Determines the sequence in which orders receive inventory in the Evaluate Backorders program and the Batch Reservation program. Zone reservation orders are reserved in one of these two programs. Valid values are numbers in the range 0 - 9, where:
If you have entered an override to the default Arrival date in order entry (other than the date of the order), the order Priority is 9 (Highest priority). Overriding the Arrival date for zone reservation orders insures that these orders are fulfilled before lower priority orders. You can use an order's Priority as a selection criterion in pick slip generation. Numeric, 1 position; display-only. |
| Season |
A code identifying the season to which the date window applies. Alphanumeric, 3 positions; optional. |
| Geo. zone (Geographic zone) |
A code identifying the geographic zone to which the date window applies. The country is divided into geographic zones which relate to relative weather conditions. Each of these zones have a different date window during which this item can be shipped. See Creating and Maintaining Geographic Zones (WGZN). Alphanumeric, 3 positions; optional. |
Item Availability Screen
Purpose: Use this screen to review the warehouse location and availability of an item.
How to display this screen: Select Availability at the Display Order Detail Screen (Reviewing Order Line Detail).
| Field | Description |
|---|---|
| Whse (Warehouse) |
A code representing a warehouse containing the item. Numeric, 3 positions; display-only. |
| Description |
The description of the warehouse. Alphanumeric, 30 positions; display-only. |
| Total avail (Total availability) |
The quantity of the item available to sell. Numeric, 7 positions; display-only. |
| Avail (Available) |
The quantity of the item available in the designated warehouse. Numeric, 7 positions; display-only. |
| B/O (Backorder) |
The number of units that customers have ordered that are not available to be shipped. Numeric, 7 positions; display-only. |
| Open PO (Open purchase orders) |
The quantity of the item due for receipt on open purchase orders in the designated warehouse. Numeric, 7 positions; display-only. |
Order Pricing Window
Purpose: Use this window to review how the item was priced and any discounts and tax that were applied to the item.
Note:
This pop-up window does not include any Hidden tax for the item.How to display this window: Select Pricing at the Display Order Detail Screen (Reviewing Order Line Detail).
| Field | Description |
|---|---|
| Price method |
The method the system used to calculate the price of an item, but before applying an order-level discount, such as a source code discount percentage. Valid values, and the corresponding code stored in the Order Detail table, are:
Alphanumeric, 1 position; display-only, assigned by the system. |
| No charge |
This flag indicates if you selected the No charge field in Order Entry. Valid value: Selected = Item price was overridden to no charge in Order Entry. |
| Add'l chg code (Additional charge code) |
A code for the additional charge added to the item. Additional charges may be added because of the source code, the offer, special handling of an item, or for shipping a special item. Additional charges are defined in and validated against the Additional Charges table. See Establishing Additional Charge Codes (WADC). Alphanumeric, 1 position; display-only. |
| Original price |
The offer price of the item before any discount is applied. Customer price group pricing: If you use Customer Price Group Pricing, this price represents the initial price of the item, based on the Price Type defined for the customer price group. Numeric, 13 positions with a 2-place decimal; display-only. |
| Price |
The price the customer is charged for a single unit of the item. This price differs from the original price if any discount or repricing applied. Numeric, 13 positions with a 2-place decimal; display-only. |
| Discount |
The amount of the discount applied to the item. This field is not currently implemented. Numeric, 13 positions with a 2-place decimal; display-only. |
| Disc applied? |
This code identifies whether a discount was applied to the order. Valid values are:
Alphanumeric, 1 position; display-only. |
| Freight charge |
The freight override, if any, entered for this item on the order. Numeric, 13 positions with a 2-place decimal; display-only. |
| Spec handling (Special handling) |
The special handling charge, if any, for the item. Numeric, 13 positions with a 2-place decimal; display-only. |
| Tax |
The tax amount that applies to the item. See Tax. Numeric, 13 positions with a 2-place decimal; display-only. |
| GST (Goods and Services Tax) |
The Canadian goods and services tax (GST) that applies to items shipping to Canada. If GST applies, the tax includes this amount. Numeric, 13 positions with a 2-place decimal; display-only. |
| PST (Provincial Services Tax) |
The Provincial Services tax (PST) that applies to items shipping to Canada. If PST applies, the tax includes this amount. Numeric, 13 positions with a 2-place decimal; display-only. |
| Hidden tax |
The amount of hidden tax for the each unit of the item. Numeric, 13 positions with a 2-place decimal; display-only. |
| Extension |
The extended price of the item, calculated as: Item Price x Order quantity = Extended Price An extended price does not appear for canceled items. Numeric, 20 positions with a 2-place decimal; display-only. |
Order Quantities Window
Purpose: Use this window to review various quantity information for the item.
How to display this window: Select Qtys at the Display Order Detail Screen (Reviewing Order Line Detail).
| Field | Description |
|---|---|
| Affect Inv (Affect inventory) |
A flag that determines whether the system reduces inventory when you sell the item. Values are:
|
| Bypass res (Bypass reservation) |
A flag that determines whether the item bypasses immediate reservation, which means the item is not reserved during order entry.
Values are:
|
| Canceled |
The quantity of the item that has been canceled. Numeric, 5 positions; display-only. |
| Ordered |
The quantity of this item originally ordered. Numeric, 5 positions; display-only. |
| Printed |
The quantity of this item printed on a pick slip. This quantity is updated during pick slip generation and reduced when shipment is confirmed. Numeric, 5 positions; display-only. |
| Reserved |
The quantity of this item reserved currently. Numeric, 5 positions; display-only. |
| Shipped |
The quantity of this item shipped. Numeric, 5 positions; display-only. |
| Sold out |
The quantity of this item sold out. Numeric, 5 positions; display-only. |
| Returned |
The quantity of this item that the customer has returned. Numeric, 5 positions; display-only. |
| Confirmed |
The quantity of this item confirmed for shipment. Numeric, 5 positions; display-only. |
Order Dates Window
Purpose: Use this window to review various important dates associated with an item on the order. This may help you respond to a customer's questions.
How to display this window: Select Dates at the Display Order Detail Screen (Reviewing Order Line Detail).
All of the dates shown in the window appear in user date format.
| Field | Description |
|---|---|
| Arrival date |
The date the customer wants to receive the item. Numeric, 6 positions; display-only. |
| Cancel date |
The date when the customer wants to cancel the item if it has not shipped. Numeric, 6 positions; display-only. |
| Date printed |
The date the last pick slip was printed for this item. Numeric, 6 positions; display-only. |
| Date reserved |
The date that inventory was reserved for the item. Numeric, 6 positions; display-only. |
| Expected ship |
The date the backordered item is expected to be available to ship. The expected ship date is cleared once you receive the item in Purchase Order Receiving. Numeric, 6 positions; display-only. |
| Last BO date (Last backorder date) |
The most recent date the system generated a backorder notice. A backorder notice is sent to the customer regarding a shipment delay on an item. Numeric, 6 positions; display-only. |
| Entered date |
The date the item was ordered. Numeric, 6 positions; display-only. |
| Entered time |
The time that the item was ordered. Numeric, 6 positions (HHMMSS format); display-only. |
Work with Item/SKU Comments Window
Purpose: Use this window to review any comments for an item or SKU that have the Print code is set to Window. Any comments entered at the SKU level display for a SKU’d item; if there are no SKU-level comments, the item-level comments display.
How to display this window: Select Comments at the Display Order Detail Screen (Reviewing Order Line Detail)This window also opens automatically if you add an item to the order that is associated with any item/SKU comments whose Print code is set to Window; see the Work with Item/SKU Comments Screen for more information.
| Fields | Description |
|---|---|
| Item |
The item you are reviewing or adding to the order. The actual item code is listed, even if you ordered by alias. Alphanumeric, 12 positions; display-only. |
| Item description (Unlabeled field to the right of the item code) |
The first 30 positions of the description of the item. Alphanumeric, 30 positions; display-only. |
| SKU code |
The item's unique characteristics, such as its color or size. The SKU is listed, even for a SKU’d item, only if the item comments that display are associated with the SKU itself rather than the base item. Alphanumeric, three 4-position fields; display-only. |
| SKU description (Unlabeled field to the right of the SKU) |
The first 30 positions of the description of the SKU. Alphanumeric, 30 positions; display-only. |
| Comments |
The comments associated with the item or SKU. If there are any comments associated with the SKU ordered, the window displays these comments; otherwise, it displays any comments entered for the base item. The window displays only item comments whose Print code is set to Window. The window displays up to 10 lines. A plus sign (+) indicates that there are additional lines. To review additional comment lines, select Next. Alphanumeric, 50 positions each line; display-only. |
Display P/O Drop Ship Screen
Purpose: Use this screen to track the status of drop ship orders fulfilled through integration with Order Orchestration’s Supplier Direct Fulfillment module, or to send a cancel request for a drop ship order to the integrated system.
How to display this screen: At the Order Inquiry Detail Screen or the First Display Purchase Order Detail Screen, select D/S Status next to a drop ship item you fulfill through Order Orchestration’s Supplier Direct Fulfillment module, provided you have already sent the purchase order information to the integrated system.
For more information: See Supplier Direct Fulfillment Processing for background.
| Field | Description |
|---|---|
| All fields on this screen are display-only. | |
| Order # |
The order number and ship-to number. Order number: numeric, 8 positions. Ship-to number: numeric, 3 positions. |
| Line # |
The line number on the order. There can be up to 999 detail lines on an order. Numeric, 3 positions. |
| PO # |
The purchase order number assigned by Order Administration when you process drop ship purchase orders. Numeric, 7 positions. |
| Line # |
The purchase order detail line number. There can be up to 999 detail lines on a purchase order. Numeric, 3 positions. |
| Item |
The item code and SKU code, if any. Item code: alphanumeric, 12 positions. SKU code: alphanumeric, three 4-position fields. |
| Description |
The first 30 positions of the item description. The SKU description does not display. Alphanumeric, 30 positions. |
| Orig exp ship date(Original expected ship date) |
The original due date on the purchase order. The original expected ship date is calculated by adding the Lead days for the vendor item and the Drop Ship Lead Days (H36) to the order date; however, if the Arrival date on the order is later than this date, the Arrival date is used as the Original expected ship date. A drop ship purchase order is not eligible for creation through the Selecting Vendors for Drop Ship Processing (MDSP) menu option until the current date plus the number of Lead days in the vendor item table equals or exceeds its due date. Numeric, 6 positions, in user date format. |
| Revised exp ship date |
The date, if any, sent by the vendor indicating when the merchandise will ship. If the vendor has not revised the Original expected ship date, the Revised expected ship date field is blank. If the vendor has revised the due date more than once, the most recent date sent is displayed here. If the vendor revises the expected ship date, Order Administration adds a message to the detail history fields, below and displays the message in the Additional info field. If the vendor subsequently removes the revised expected ship date from the PO line, the revised expected ship date is removed from this field, and Order Administration replaces the message entry. Note: The revised expected ship date on a drop ship purchase order does not update the expected ship date on the order detail line. As a result, the expected ship date shown on the Display Order Detail Screen (Reviewing Order Line Detail) may differ from the revised expected ship date displayed in this field. The Expected ship date on the order detail line is updated by backorder card processing only. See Purchase Order Layering and Backorder Notifications.Numeric, 6 positions, in user date format. |
| Drop ship status |
The current status of the drop ship purchase order detail line. Valid statuses are:
Not changed when you send address change information to Order Orchestration’s Supplier Direct Fulfillment module. Alphanumeric, 10 positions. |
| Additional info |
The most recent text message sent from the vendor regarding the drop ship purchase order line. The vendor enters this message in Order Orchestration’s Vendor Portal. Note: The message entry is required in Order Orchestration’s Vendor Portal.Alphanumeric, 50 positions. |
| Date |
The date the transaction was sent either from Order Orchestration to Order Administration, or from Order Administration to Order Orchestration. Numeric, 6 positions, in user date format. |
| Time |
The time the transaction was sent either from Order Orchestration to Order Administration, or from Order Administration to Order Orchestration. Numeric, 6 positions, HH:MM:SS format. |
| Status |
The status of the transaction when it was performed. This status is usually identical to the Drop ship status of the transaction when it was performed except in the case of PO cost updates or PO address changes, in which case the status is listed as:
Alphanumeric, 10 positions. |
| Description |
The description of the transaction. System-generated descriptions are:
Vendor messages? In addition to system-generated messages, this field displays messages the vendor enters when updating the status of an order line in Order Orchestration’s Vendor Portal: The vendor is required to enter a reason message when putting an item on hold or revising the expected delivery date. The vendor can also enter a reason when releasing a line from hold, or independently of any of these changes. The screen displays the reason entered by the vendor for these activities. No history? No history message is recorded when the vendor accepts or declines an address change, voids and reprints a pack slip, or enters a reason description in Order Orchestration without making any additional changes to the purchase order line. |
|
Note: You can confirm shipment of an Order Orchestration drop ship purchase order through the Receiving Purchase Orders (PORC) menu option; however, this option is not recommended. Receiving the drop ship purchase order this way updates the status of the purchase order in Order Administration to X (Closed) but does not affect the status of the purchase order in Order Orchestration, and subsequent vendor actions for the purchase order are not recorded in Order Administration.Alphanumeric, 33 positions. |
| Screen Option | Procedure |
|---|---|
|
Request to cancel the drop ship purchase order line |
Select Cancel request to send a cancel request to Order Orchestration. When you select this option, the Submit Cancel Request Pop-up Window opens. See Cancelling Order Orchestration Drop Ship Order Lines for processing details. |
|
Review Order Orchestration history and detail |
Select Order Broker Detail to advance to the Display Order Broker Details Screen. This option is available only for a line on a retail pickup, delivery, or ship-for-pickup order. |
Submit Cancel Request Pop-up Window
How to display this screen: Select Cancel request at the Display P/O Drop Ship Screen.
| Field | Description |
|---|---|
| Enter cancel reason |
Enter the reason for cancelling the drop ship purchase order and click OK to submit a cancellation request. Cancel reason codes are defined in and validated against the Cancel Reason table. See Establishing Cancel Reason Codes (WCNR). The cancel reason code is saved in the P/O Detail Drop Ship Order table (PODTDS); if the cancellation is confirmed by the vendor, the system uses this reason code on the order detail line and the drop ship purchase order. Numeric, 2 positions; required. |
Options Available in Order Inquiry
Purpose: You can use the function (command) keys on the Order Inquiry Header Screen and Order Inquiry Detail Screen to display more information about the quote or order or the customers on the quote or order.
Note:
The table describes an option twice if it is used in different ways on the header and detail screens.
| Screen Option | Procedure |
|---|---|
|
Review additional charges |
Select Additional Charges to advance to the Display Additional Charges Screen. |
|
Review bill-to customer Information |
Select Bill To to advance to the Work with Bill To Phone Numbers Screen. |
|
Display the Order Inquiry header or detail screen |
Select Detail to toggle between the Order Inquiry Header Screen and Order Inquiry Detail Screen. |
|
Display invoices |
Select Display Invoices to advance to the Display Invoices Screen. |
|
Maintain the quote or order |
Select Maintain to advance to the Work with Order Screen in Order Maintenance. If the order is locked because, for example, a user’s session ended unexpectedly when maintaining it, you can use Unlocking a Stranded Order or Batch (MULO) to unlock the order. |
|
Review order messages |
Select Messages to advance to the Work with Order Messages Screen. |
|
Review pick slips, send customer letters, review demographic information, work with customer notes or customer action notes, review order totals across all recipients, work with subscriptions, or display invoice information |
Select More Options to advance to the Display More Options Screen screen, where you can select the individual option. |
|
Review order history |
Select Order History to advance to the Display Order History Screen. |
|
Display a summary screen that lists the items ordered for the current order plus all recipient orders; optionally, display the order totals expressed in the customer's currency |
Select Order Totals to advance to the Display Order Summary Screen. |
|
Review order payment methods |
Select Pay Methods to advance to the Display Order Payment Methods Screen. |
|
Display order properties |
Select Properties to advance to the Display Order Properties Screen. |
|
Review refund information |
Select Refunds to advance to the Display Refunds for Order Screen. |
|
View multiple ship-to recipients |
Select Recipients to advance to the First Display Customer Screen if there is more than one recipient on the order. |
|
Scan order detail |
Select Scan Lines to advance to return to the Scan Order Detail Screen. |
|
Review ship-to customer Information |
Select Ship To.
|
|
Review sold-to customer Information |
Select Sold To at the Order Inquiry header screen to advance to the Display Customer screens. See Creating and Updating Sold-to Customers (WCST). |
Display Alternate Address Screen
Purpose: Use this screen to review the one-time shipping address for the order that will be linked to the current order only; no secondary customer record is filed with this address to use on future orders.
See Assigning an Order Shipping Address for more information on assigning a one-time ship-to address.
How to display this screen: Select Ship To at the Order Inquiry Header Screen or the Order Inquiry Detail Screen.
| Field | Description |
|---|---|
|
Order# |
A unique number assigned by the system to identify an order. Every order on the system is assigned an order number. This number is used in Order Inquiry to review information for the order. This number is also used throughout the system to access information on an order. You cannot update this number. Numeric, 8 positions; display-only, assigned by the system. |
|
Ship-to number (unlabeled field) |
A hyphen (-) separates this field from the Order# field. The system assigns a sequential ship-to number to every shipping address on an order, even if the shipping address and the sold-to address are the same. The first ship-to address is assigned the number 1. You cannot update this number. Numeric, 3 positions; display-only, assigned by the system. |
|
Store# |
The store number and description of the store location selected for a ship-for-pickup order, if selected at the Store. In this case, the description also defaults to the Company field. If the store description exceeds 35 positions, it is truncated. Store number: alphanumeric, 10 positions; display-only. Store description: alphanumeric, 35 positions; display-only. |
|
Ship To Name |
The company name, last name, first name, and middle initial of the one-time ship to customer. Company: Alphanumeric, 30 positions; display-only. Last name: Alphanumeric, 25 positions; display-only. First name: Alphanumeric, 15 positions; display-only. Initial: Alphanumeric, 1 position; display-only. |
|
Address |
Four address fields are available: Address line #1 The customer's street address. Alphanumeric, 32 positions; display-only. Address lines #2-#4 (unlabeled fields under initial Address field): Additional address fields for international or business addresses. Alphanumeric, 32 positions; display-only. |
|
Apt/Suite (Apartment/Suite) |
The customer's apartment, suite, rural route, or floor number. Alphanumeric, 10 positions; display-only. |
|
City |
The city where the customer receives mail the shipment. Alphanumeric, 25 positions; display-only. |
|
State |
The state or province where the customer receives the shipment. Alphanumeric, 2 positions; display-only. |
|
Zip |
The postal code or zip code for this customer. Alphanumeric, 10 positions; display-only. |
|
Country |
The code for the customer's country. Alphanumeric, 3 positions; display-only. |
|
Delivery code |
Identifies a business (commercial) or residential address. Used when you ship an order by a carrier that uses business or consumer rate tables (such as UPS).
Alphanumeric, 1 position; display-only. |
|
E-mail address |
The email address associated with the ship-to mailing address. The email address is upper and lower case. Alphanumeric, 50 positions; optional. |
|
Phone |
The phone number for the one-time shipping address. Where does this phone number come from? If the shipping address was added to the order through:
Note: Creating a ship-for-pickup or store pickup order does not automatically update the phone number field, because the Store Cross Reference information for the selected store defaults to the Order Ship To Address, and a phone number is not part of the Store Cross Reference table. Telephone number format: You can define a telephone number format to map to the phone numbers operators enter into the system. Telephone number formats are defined by arranging numbers and special characters such as hyphens and parenthesis in the same order and position as the numbers in a phone number would display. When an operator enters a phone number, the system compares the number of numeric characters in the phone number with the telephone number formats you have defined. In order to match a format, the phone number must have the same number of numeric positions as a telephone number format. If the system cannot find a match, the phone number does not map to a telephone number format and displays as it was entered by the operator. See Work with Telephone Number Format Screen form more information. Alphanumeric, 14 positions. |
Reviewing Financial Information on an Order
Purpose: From the Order Inquiry Header Screen and Order Inquiry Detail Screen, you can advance to screens that display financial information for an order.
You can use these screens to review and evaluate invoices, refunds, additional charges, order totals and items ordered, as well as order payment methods, credit card authorization history, deposit history and order payment history.
In this topic:
| for information on | select | to advance to |
|---|---|---|
|
Invoices |
Display Invoices |
Display Invoice Pay Methods Screen Display Invoice Payment Method Screen (Reviewing Detail) First Display Invoice Detail Screen Second Display Invoice Detail Screen Display Invoice Detail Pay Methods Screen Change Invoice Pay Method Screen Display Invoice Pay Method Screen (Reviewing Deposit Information) |
|
Order Payment Methods |
Pay Methods |
Display Order Payment Methods Screen Display Order Pay Type Screen (1 of 2) Display Order Pay Type Screen (2 of 2) Display Authorization History Screen Authorization History Details Window Display Deposit History Screen Display Deposit History Detail Screen Display Order Payment History Screen Display Authorization Reversals Screen Note: The Display Contributions screen is not currently implemented. |
|
Additional Charges |
Additional Charges |
|
|
Refunds |
Refunds |
|
|
Order Summary |
Order Totals |
Reviewing Invoices
Display Invoices Screen
Purpose: Use the invoice function from within standard Order Inquiry to review and print invoice detail on shipments. As you build an order, the system keeps a record of each shipment you make against the order. Similarly, the system creates a record of each credit against the order for returns, cancellations, and overpayments.
The Display Invoices screen lists the invoices or credits the system has generated for the order you are reviewing and provides access to each additional invoice-related screen.
Consolidate invoice? The Consolidated Invoice (B49) system control value indicates whether to consolidate multiple shipments for an order on the same system date under the same Invoice Header number. The Invoice Consolidation Method (E29) controls whether the system consolidates invoices for each separate ship-to for an order, or for the order as a whole.
Invoice consolidation does not apply when you express-bill an order or create a credit invoice.
Important:
In Order Management System 21.0 or higher, or Order Administration, you cannot select the Consolidated Invoice system control value if it is not already selected. If the system control value is currently selected (set to Y) and you deselect it (change it to N or blank), you cannot then change it back to selected. The option to consolidate invoices will be removed at a later date.Also, if a billing or shipping address changes between shipments and the Capture Addresses for Invoice (J24) system control value is selected, this can prevent the invoice from consolidating. Even if the invoice is consolidated, there is a separate entry at this screen for each unique billing address/shipping address combination if the Capture Addresses for Invoice (J24) system control value is selected.
For more information: See the Invoice Consolidation Method (E29) system control value for a discussion.
Note:
On orders subject to VAT and tax-inclusive pricing, the invoice screens described in this section display the tax-inclusive price that the customer sees; in other words, the hidden tax amount is not visible. You can review the hidden tax amount for an item by advancing to the Invoice Detail Charges Screen.Invoice creation for ship-for-pickup orders: If the Invoice Ship For Pickup Order Once Intransit (M73) system control value is selected, the invoice is created for an item on a ship-for-pickup order once the system receives notification from Order Broker that the order line is in transit from the sourcing location to the pickup location, has been received at the pickup location, or has been fulfilled. See that system control value for more information.
How to display this screen: Select Display Invoices at the Order Inquiry Header Screen or Order Inquiry Detail Screen.
| Field | Description |
|---|---|
| Order # |
The number the system has assigned to this order. Numeric, 7 positions, display-only. |
| Ship-to |
The number of the ship-to address on the order. The number of the ship-to you were displaying when you selected Invoices defaults in this field, but you can also review invoices for the other ship-to records on the order from this screen. Numeric, 3 positions; optional. |
| Invoice # |
The number the system assigns to a customer's bill or credit. The system generates an invoice during billing. The Consolidated Invoice (B49) system control value selected controls whether two shipments to the same billing and shipping addresses on the same billing date are consolidated into the same Invoice Ship To record, producing a single entry on this screen. Multiple entries for same invoice: The system uses the same invoice number for separate shipments that occur on the same billing date if the Consolidated Invoice system is selected, and,
When consolidating invoices as described above, the system creates a single Invoice Header record (and a single invoice number), but separate Invoice Ship To records. See the Invoice Consolidation Method (E29) for a discussion and examples. Note: In Order Management System 21.0 or higher, or Order Administration, you cannot select the Consolidated Invoice system control value if it is not already selected. If the system control value is currently selected (set to Y) and you deselect it (change it to N or blank), you cannot then change it back to selected. The option to consolidate invoices will be removed at a later date.Assigned when? If the Generate Invoice Number at Pick Gen (H80) or Generate Invoice # at Pick Gen without Address Match (K81) system control value is selected, the system assigns the invoice number at pick slip generation if the order is eligible; otherwise, it assigns the invoice number at billing. Invoice address? If the Capture Addresses for Invoice (J24) system control value is selected, the shipping and billing addresses for each Invoice Ship To are stored in the Invoice Address table; you can use the Display Invoice Address Screen (Billing Address) and Display Invoice Address Screen (Shipping Address) to review them. Numeric, 7 positions; optional. |
| Date |
The date the invoice record was created by billing. This is the Start date for the billing async job. Numeric, 6 positions (in user date format); display-only. |
| Type (Invoice type) |
Indicates the type of invoice:
The system does not consolidate credit invoices with other credits or with debit invoices. Alphanumeric, 1 position; display-only. |
| Total |
The total of the invoice. Credit invoice amounts include a minus sign. Numeric, 20 positions with a 2-place decimal; display-only. |
| Net Bill |
Indicates whether the invoice is currently pending Credit Card Net Exchange Billing.
|
| Date Printed |
The date the invoice was printed. Numeric, 6 positions (in user date format); display-only. |
| Screen Option | Procedure |
|---|---|
|
Display invoice header |
Select Invoice for an invoice to advance to the Display Invoice Header Screen. |
|
Display payment methods records |
Select Pay Methods for an invoice to advance to the Display Invoice Pay Methods Screen. |
|
Display invoice details for particular items |
Select Details for an invoice to advance to the First Display Invoice Detail Screen. |
|
Display the billing address for an invoice |
Select Billing Address for an invoice to advance to the Display Invoice Address Screen (Billing Address). |
|
Display the shipping address for an invoice |
Select Shipping Address for an invoice to advance to the Display Invoice Address Screen (Shipping Address). |
|
Display invoice payment summary information |
Select Invoice Pay Summary to advance to the Invoice Pay Summary Screen. |
|
Print an order receipt for each ship-to on the order |
Select Order Receipt. See the Order Receipt for more information.
|
Display Invoice Header Screen
Purpose: Use this screen to review the basic elements of the invoice, such as the tax, handling, additional charges, hidden freight and gross profit.
How to display this screen: At the Display Invoices Screen, select Invoice for an invoice.
| Field | Description |
|---|---|
| Order # |
The number the system has assigned to this order. The ship-to number is separated from the order number by a hyphen. Order number: numeric, 7 positions, display-only. Ship-to number: numeric, 3 positions; display-only. |
| Invoice # |
The number the system assigns to a customer's bill. Assigned when? If the Generate Invoice Number at Pick Gen (H80) or Generate Invoice # at Pick Gen without Address Match (K81) system control value is selected, the system assigns the invoice number at pick slip generation if the order is eligible; otherwise, it assigns the invoice number at billing. Numeric, 7 positions; display-only. |
| Type (Invoice type) |
Represents the type of invoice. Valid values are:
Display-only. |
| Invoice print date |
The date you printed the invoice or credit memo. Numeric, 6 positions (in user date format); display-only. |
| Merchandise |
The total value of the merchandise. Merchandise amount does not include tax, handling, additional charges, or freight. Numeric, 20 positions with a 2-place decimal; display-only. |
| Cost |
The actual cost of the merchandise billed on this invoice. Note: The secured feature Display Invoice Cost in O/I (A36) controls whether this screen displays the cost.Numeric, 20 positions with a 2-place decimal; display-only. |
| Freight |
The freight charges for the invoice. This amount may not be equal to the total of all the line-level freight charges. Numeric, 20 positions with a 2-place decimal; display-only. |
| G/M (Gross profit margin) |
The amount of the merchandise price that exceeds the total cost. You can use gross margin to determine the profit of an order based on each item's selling price. See Determining Gross Profit for more information. The Display Gross Margin (A65) secured feature controls whether this field displays in order entry, maintenance, inquiry and item availability. Numeric, 20 positions with a 2-place decimal; display-only. |
| G/M% (Gross profit margin percentage) |
The percentage of the merchandise price that exceeds the total cost. You can use gross margin to determine the profit of an order based on each item's selling price. See Determining Gross Profit for more information. The Display Gross Margin (A65) secured feature controls whether this field displays in order entry, maintenance, inquiry and item availability. Numeric, 5 positions with a 2-place decimal; display-only. |
| Tax |
The sales tax for the invoice. This field includes GST and PST, if any. This field does not include hidden tax; see the Invoice Detail Charges Screen. Numeric, 20 positions with a 2-place decimal; display-only. |
| GST |
The Canadian Goods and Services Tax, if any. This field displays only if there is a GST charge or credit on the invoice. Numeric, 20 positions with a 2-place decimal; display-only. |
| PST |
The Canadian Provincial Services Tax, if any. This field displays only if there is a PST charge or credit on the invoice. Numeric, 20 positions with a 2-place decimal; display-only. |
| Handling (Handling charge) |
The cost of any special handling on the order, such as personalizing, monogramming, or engraving, and any gift wrapping charges. Any duty charges on the invoice are included in this total. See First Display Invoice Detail Screen for information on duty charges on an invoice. Numeric, 20 positions with a 2-place decimal; display-only. |
| Add'l charges (Additional charges) |
The total charges exceeding standard charges on the current order. The system validates additional charges, which are entered manually or automatically assigned against the Additional Charges table during Order Entry. Additional charges may include: Additional source code charge: An additional charge for services that apply to the source code or offer. These charges apply if you have set up a service charges table for the source code or offer. The system applies the additional charge to the order based on the total value of the merchandise. Additional shipper/item charge: An additional charge that applies to the item, depending on the shipper you select to deliver the item. Such charges may apply when the item exceeds established shipping rate charges. For example, delivery of an oversized item may incur an additional shipper/item charge. Additional shipper/item charges apply when defined for the shipper. Ad hoc charge: An additional charge, such as a charge for a gift box, that you assign at order entry. You initially define ad hoc charges in the Additional Charges table. Dollar discount: An additional charge (credit) that is applied based on the total value of the merchandise. Note: The Add'l charges field in standard Order Inquiry corresponds to the Chg field on Order Entry.Numeric, 20 positions with a 2-place decimal; display-only. |
| Add'l freight (Additional freight charges) |
The total amount for freight charges exceeding the order's base freight charge. This is a shipper-level charge directly associated with the order, as opposed to the line item. Additional freight is defined for the shipper in the Ship Via table. Examples of additional freight charges that might apply include charges for overnight shipping, second day delivery, padded van, etc. Additional freight charges may include the standard freight charges, depending on how you have set up the shipper. In this case, the Freight field is blank. Note: The Add'l freight field in standard Order Inquiry corresponds to the Frt+ field in Order Entry.Numeric, 20 positions with a 2-place decimal; display-only. |
| Total |
The total amount billed or credited, including all related merchandise charges, freight, tax, handling, additional charges, and additional freight. Numeric, 20 positions with a 2-place decimal; display-only. |
| Discount amount |
The difference between the actual price charged for items and the offer prices. Comparing this amount to the original offer price gives you an indication of the amount that the order varied from the original offer price. A negative amount in Indicates a charge greater than the original offer price. Price overrides: When you override the price of an item, the system uses the following rules in determining what portion of the selling price constitutes a discount: |
Example: The price override amount entered was $10.00 and an additional discount coupon of $1.00 was applied; the discount amount is $1.00.
Example: The item offer price is $15.00, the price override amount entered was $10.00, and an additional coupon discount of $1.00 was applied; the discount amount is $6.00.
Example: The price override amount entered was $10.00 and an additional coupon discount of $1.00 was applied; the discount amount is -$9.00. |
|
|
See Overriding the Item/SKU Offer Price for an overview. Note: The setting of the Override item offer price field has no effect on orders you receive through the order API. If there is a price override reason code in the inbound order message, the system always processes these orders as if the field is unselected.Numeric, 20 positions with a 2-place decimal; display-only. |
|
| Hidden freight |
The amount of the merchandise charge that represents hidden freight. Hidden freight, defined at the Item Offer level, is a freight charge that you want to track but not reveal to the customer. Note: Hidden freight will not appear on this screen if you override an item price in Order Entry.Numeric, 13 positions with a 2-place decimal; display-only. |
Display Invoice Pay Methods Screen
Purpose: Use this screen to review the distribution of payment methods on an order invoice, and to select a specific payment method for detailed review.
How to display this screen: At the Display Invoices Screen, select Pay Methods for an invoice.
How to use this screen: Use this screen to review summary information on invoice payment method records; in addition, you can review a payment method by selecting Display for it.
See Display Invoice Payment Method Screen (Reviewing Detail) for field descriptions.
Display Invoice Payment Method Screen (Reviewing Detail)
Purpose: Use this screen to review detailed information, including unpaid balances, for a specific payment method used on the order.
How to display this screen: At the Display Invoice Pay Methods Screen, select Display for a payment method.
| Field | Description |
|---|---|
| Order # |
A number the system assigns to uniquely identify an order. Numeric, 8 positions; display-only. |
| Invoice # |
A number the system assigns to uniquely identify an invoice. Numeric, 7 positions; display-only. |
| Pay method |
Represents the method of payment on the order. Pay method codes are defined in and validated against the Pay Type table. See Working with Pay Types (WPAY). Numeric, 2 positions; display-only. |
| Description |
The description of the payment method code. Alphanumeric, 30 positions; display-only. |
| Merchandise |
The total value of the merchandise. Merchandise amount does not include tax, handling, additional charges, duty or freight. Numeric, 20 positions with a 2-place decimal; display-only. |
| Merchandise balance |
The unpaid portion of the merchandise total. Numeric, 20 positions with a 2-place decimal; display-only. |
| Freight |
The freight charges for the invoice assigned to the payment method. Numeric, 20 positions with a 2-place decimal; display-only. |
| Freight balance |
The unpaid portion of the freight. Numeric, 20 positions with a 2-place decimal; display-only. |
| Add'l freight (Additional freight charges) |
The total amount for freight charges exceeding the order's base freight charge. Additional freight reflects charges that are specific to the carrier, as defined for the shipper in the Ship Via table. See Working with Ship Via Codes (WVIA). Example: Additional freight charges that might apply include charges for overnight shipping, second day delivery, padded van, etc. Additional freight charges may include the standard freight charges, depending on how you have set up the shipper. Numeric, 20 positions with a 2-place decimal; display-only. |
| Additional freight balance |
The unpaid portion of the additional freight balance charge. Numeric, 20 positions with a 2-place decimal; display-only. |
| Add'l charges (Additional charges) |
The total charges exceeding standard charges on the current order. The system validates additional charges against the Additional Charges table during Order Entry. See Establishing Additional Charge Codes (WADC). Numeric, 20 positions with a 2-place decimal; display-only. |
| Additional charges balance |
The unpaid portion of the additional charges. Numeric, 20 positions with a 2-place decimal; display-only. |
| Handling (Handling charge) |
The cost of any special handling on the order, such as personalizing, monogramming, or engraving, and any gift wrapping charges. This field includes the duty charges, if any, for the payment method. Numeric, 20 positions with a 2-place decimal; display-only. |
| Handling balance |
The unpaid portion of the handling charge and/or duty charge, if any. Numeric, 20 positions with a 2-place decimal; display-only. |
| Tax |
The total sales tax that applies to the shipment on this payment method. This total does not include any hidden tax. Numeric, 20 positions with a 2-place decimal; display-only. |
| Tax balance |
The unpaid portion of the taxes on the shipment on this payment method, excluding hidden tax. Numeric, 20 positions with a 2-place decimal; display-only. |
| Total |
The total for the pay method, including merchandise, freight, additional freight, additional charges, handling and tax. Numeric, 20 positions with a 2-place decimal; display-only. |
| GST (Goods and Services tax) |
The Canadian federal Goods and Services tax that applies to the shipment on this payment method. Numeric, 20 positions with a 2-place decimal; display-only. |
| GST balance |
The unpaid portion of the Canadian federal Goods and Services tax on the shipment on this payment method. Numeric, 20 positions with a 2-place decimal; display-only. |
| PST (Provincial Services Tax) |
A Canadian provincial services tax that applies to the shipment on this payment method. Numeric, 20 positions with a 2-place decimal; display-only. |
| PST balance |
The unpaid portion of the Canadian provincial services tax. Numeric, 20 positions with a 2-place decimal; display-only. |
| Order level freight |
Freight charges that apply to the total shipment. Numeric, 20 positions with a 2-place decimal; display-only. |
| Order level freight |
The unpaid portion of the order level freight balance charged on the shipment. Numeric, 20 positions with a 2-place decimal; display-only. |
| Order level freight tax |
The total freight tax on the shipment, excluding hidden tax. Numeric, 20 positions with a 2-place decimal; display-only. |
| Order level freight tax balance |
The unpaid portion of the order level tax charged on the shipment, excluding hidden tax. Numeric, 20 positions with a 2-place decimal; display-only. |
| Deposit created |
The date the deposit was created. Numeric, 6 positions (in user date format); display-only. |
| Adjusted Amt |
The adjusted deposit amount after performing Credit Card Net Exchange Billing. Numeric, 20 positions with a 2-place decimal; display-only. |
| Deposit To Date |
The total amount deposited for the pay method, including merchandise, freight, additional freight, additional charges, handling and tax. Numeric, 20 positions with a 2-place decimal; display-only. |
| Suppress deposit |
Indicates whether the system will include this invoice payment method when you run Processing Auto Deposits (SDEP). Valid values are:
The system determines how to set this flag based on the setting of the Suppress deposit flag at the Display Order Pay Type Screen (1 of 2). This field can be selected if:
Only credit card payment methods can have this flag selected. This flag is selected only for the first time that you bill against the payment method; afterward, the system resets the flag for the payment method to Unselected. |
First Display Invoice Detail Screen
Purpose: Use this screen to review the invoice details for each item on the order that has been billed, and to select a detail for review.
How to display this screen: At the Display Invoices Screen, select Details for an invoice.
| Field | Description |
|---|---|
| Ln # (Line number) |
The number of the invoice line on which the item appears. Numeric, 3 positions; display-only. |
| Item # (Item code) |
Represents a unit of inventory. Item codes are defined in and validated against the Item table. See Performing Initial Item Entry (MITM). Alphanumeric, 12 positions; display-only. |
| SKU (Stock keeping unit) |
A code that defines an item's special characteristics, such as size and color. SKU codes are defined in and validated against the SKU table. Alphanumeric, three 4-position fields; display-only. |
| Ship qty (Shipped quantity) |
The shipped quantity of the invoiced item. The quantity is negative in the case of a return. Numeric 5 positions; display-only. |
| Price |
The actual unit price of the shipped or returned item. Numeric, 13 positions with a 2-place decimal; display-only. |
| Ship date |
The date the invoice line shipped or the return was processed. This is the Start date from the billing async job. Numeric, 6 positions (in user date format); display-only. |
| Return qty (Return quantity) |
The quantity of the item billed on this invoice that the customer has returned. Numeric, 5 positions; display-only. |
| Return date |
The most recent date when the customer returned any quantity of the item billed on this invoice. Numeric, 6 positions (in user date format); display-only. |
| Option | Procedure |
|---|---|
|
Display invoice detail for an item |
Select Display for an item to advance to the Second Display Invoice Detail Screen. |
|
Display payment methods for an item |
Select Display pay methods for an item to advance to the Display Invoice Detail Pay Methods Screen. |
|
Display invoice detail charges for an item, such as duty |
Select Detail charges for an item to advance to the Invoice Detail Charges Screen. |
Second Display Invoice Detail Screen
Purpose: Use this screen to review the charges for particular items on the invoice.
How to display this screen: Select Display for an invoice at the First Display Invoice Detail Screen.
| Field | Description |
|---|---|
| Pick control # |
A number the system assigns to uniquely identify a pick slip. Numeric, 7 positions; display-only. |
| Qty shipped (Quantity shipped) |
The total quantity of the item you have shipped to the customer. The shipment date appears to the right. Quantity: numeric, 5 positions; display-only. Date: numeric, 6 positions (in user date format); display-only. |
| Qty returned (Quantity returned) |
The total quantity of the item returned by the customer. The return date appears to the right. Quantity: numeric, 5 positions; display-only. Date: numeric, 6 positions (in user date format); display-only. |
| Qty credited (Quantity credited) |
The total quantity of the item for which you have credited the customer. The system does not track the credit date. Quantity: numeric, 5 positions; display-only. |
| Price |
The unit price of the item. Numeric, 13 positions with a 2-place decimal; display-only. |
| Cost |
The unit cost of the item. Numeric, 13 positions with a 4-place decimal; display-only. |
| Freight |
The total extended freight charge for all units of this item. Only line-level freight charges appear on this screen. Numeric, 20 positions with a 2-place decimal; display-only. |
| Discount |
The total extended discount amount applied to all units of this item. Price overrides: When you override the price of an item, the system uses the following rules in determining what portion of the selling price constitutes a discount: |
Example: The price override amount entered was $10.00 and an additional discount coupon of $1.00 was applied; the discount amount is $1.00.
Example: The item offer price is $15.00, the price override amount entered was $10.00, and an additional coupon discount of $1.00 was applied; the discount amount is $6.00.
The price override amount entered was $10.00 and an additional coupon discount of $1.00 was applied; the discount amount is -$9.00. See Overriding the Item/SKU Offer Price for an overview. Numeric, 13 positions with a 2-place decimal; display-only. |
|
| Tax |
The tax amount for the units of the item on the invoice. If a tax override amount is defined for the order line and you process multiple shipments against the line, the system prorates the tax override amount across the units shipped on the order line to determine the new tax override amount and the tax amount to apply to each shipment. Example: If the tax override amount for the order line is 9.00 and the order quantity is 3, the system charges 3.00 if you ship 1 unit of the item and then charges 6.00 if you ship the remaining 2 units of the item. Numeric, 20 positions with a 5-place decimal; display-only. |
| Handling |
The total extended handling charges for all units of this item. Note: This handling total does not include any duty charges for the item.Numeric, 20 positions with a 2-place decimal; display-only. |
Display Invoice Detail Pay Methods Screen
Purpose: Use this screen to review information about the payment methods associated with the item shipment/invoice. This information differs from the Display Invoice Payment Method Screen (Reviewing Detail) in that it shows how payment types are applied to shipments of individual items on the order.
Note:
The system does not create invoice detail pay method records for returns that you process through Order Maintenance; it creates these records only for returns that you process by entering a negative quantity in Order Entry.How to display this screen: Select Display pay methods for an invoice at the First Display Invoice Detail Screen.
About this screen: This screen displays how a payment method was charged for the shipment of an item.
See Display Invoice Payment Method Screen (Reviewing Detail) for descriptions of the fields on this screen.
Note:
The Handling field on this screen includes any duty charges for the item and payment method.Invoice Detail Charges Screen
Purpose: Use this screen to review any duty, shipper/item, or hidden tax charges for an item.
How to display this screen: Select Detail charges for an item at the First Display Invoice Detail Screen.
| Field | Description |
|---|---|
| Charge type |
The type of charge on the invoice detail. The description of each charge appears to the right. Valid values are:
Display-only. |
| Amount |
The amount of the charge for the item. The method for calculating duty charges is indicated in the fields to the right. Numeric, 13 positions with a 2-place decimal; display-only. |
| Duty rate percent |
The percentage the system used to calculate the duty amount. The system multiplies this percentage by the extended item price. Numeric, 5 positions with a 2-place decimal; display-only. |
| Duty rate amount |
The flat rate the system used to calculate the duty amount. The system multiplies this amount by the total unit quantity. Numeric, 20 positions with a 2-place decimal; display-only. |
Note:
The Invoice Cost Detail screen is not currently implemented.Display Invoice Address Screen (Billing Address)
Purpose: Use this screen to review the billing address associated with an invoice.
Where does the billing address come from? Depending on how you create the order, the billing address can be:
- the name and address from the Customer Bill to table, if there is a bill-to account associated with the order; otherwise,
- the name and address of the Customer Sold To who placed the order. This customer might differ from a Customer Sold To who receives the order.
How to display this screen: Select Billing address for an invoice at the Display Invoices Screen.
Note:
This screen is available only if the Capture Addresses for Invoice (J24) system control value was selected at the time that the system generated the invoice. See that system control value for more information.| Field | Description |
|---|---|
| Order # |
A number the system assigns to uniquely identify an order. Numeric, 8 positions; display-only. |
| Invoice # |
A number the system assigns to uniquely identify an invoice. Numeric, 7 positions; display-only. |
| Type |
Set to Billing Address. Alphanumeric, 15 positions; display-only. |
| Name |
The company name and name for the billing address. Alphanumeric, 41 positions; display-only. |
| Address |
Up to four lines of address information. Alphanumeric, 32 positions each; display-only. |
| Apt/Suite |
The apartment, suite, rural route, or floor number for the billing address. Alphanumeric, 10 positions; display-only. |
| City/State/Zip |
The city, state code, and zip or postal code for the billing address. City: 25 positions; display-only. State: 2 positions; display-only. Zip: 10 positions; display-only. |
Display Invoice Address Screen (Shipping Address)
Purpose: Use this screen to review the shipping address associated with an invoice.
Where does the shipping address come from? Depending on how you create the order, the shipping address can be:
- the order-level shipping address, as set up through Assigning an Order Shipping Address
- a permanent shipping address for the customer, as set up through Using a Permanent Shipping Address in Order Entry
- a recipient customer, as set up through Adding a Recipient Order in Order Entry
- the name and address of the Customer Sold To who placed the order
How to display this screen: Select Shipping address for an invoice at the Display Invoices Screen.
Note:
This screen is available only if the Capture Addresses for Invoice (J24) system control value was selected at the time that the system generated the invoice. See that system control value for more information.| Field | Description |
|---|---|
| Order # |
A number the system assigns to uniquely identify an order. Numeric, 8 positions; display-only. |
| Invoice # |
A number the system assigns to uniquely identify an invoice. Numeric, 7 positions; display-only. |
| Type |
Set to Shipping Address. Alphanumeric, 15 positions; display-only. |
| Name |
The company name and name for the shipping address. Alphanumeric, 41 positions; display-only. |
| Address |
Up to four lines of address information. Alphanumeric, 32 positions each; display-only. |
| Apt/Suite |
The apartment, suite, rural route, or floor number for the shipping address. Alphanumeric, 10 positions; display-only. |
| City/State/Zip |
The city, state code, and zip or postal code for the shipping address. City: 25 positions; display-only. State: 2 positions; display-only. Zip: 10 positions; display-only. |
| Delivery code |
A code representing the type of delivery address for a postal code. Valid values are:
Some shippers, such as UPS, charge different rates based on the type of delivery address on an order. For example, shipping to a business address is cheaper than shipping to a residential address. You can define the delivery code for a postal area to insure that the best possible rate is charged for shipping an order. Alphanumeric, 1 positions; display-only. |
Invoice Pay Summary Screen
Purpose: Use this screen to review invoice payment information, such as:
- the payment plan associated with the invoice, if any
- the total amount deposited to date for each invoice
- the total amount to deposit for each invoice
- the date the deposit is available for processing
How to display this screen: Select Invoice Pay Summary at the Display Invoices Screen.
An error message indicates if the Deferred and Installment Billing (F51) system control value is unselected:
Deferred/Installment Billing feature required for this function
| Field | Description |
|---|---|
| Order # |
A number the system assigns to uniquely identify the order. Numeric, 8 positions; display-only. |
| Invoice # |
The number the system assigns to a customer's bill or credit. Numeric, 7 positions; optional. |
| Pay type |
Represents the method of payment on the order. Pay methods are defined in and validated against the Pay Type table. See Working with Pay Types (WPAY). Numeric, 2 positions; display-only. |
| Date (Invoice date) |
The date you billed the merchandise. Numeric, 6 positions; display-only. |
| I/D (Payment plan type) |
A value that identifies whether the invoice payment method is associated with a deferred or installment payment plan. Valid values are:
Alphanumeric, 1 position; display-only. |
| CC/C status (Credit card credit status) |
A value that indicates the credit status of the return. A value only displays in this field if the invoice payment method is associated with a return or exchange. The system does not process a credit card credit against an installment or deferred billing order before the deposit has been processed. This ensures that you do not credit the customer's credit card before the card has been charged. Valid values are:
blank = Refund deposited. This field is also blank if the invoice payment method is not associated with a return or exchange. Alphanumeric, 1 position; display-only. |
| To date (Deposit to date) |
The total amount deposited to date. When you process a deposit for an installment payment plan, the system updates this field by the deposit amount. Example: You have an installment payment plan assigned to the order for 3 installments of $30.00 on the 15th of every month.
Numeric, 20 positions with a 4-place decimal; display-only. |
| Total (Total amount to deposit) |
The total amount that needs to be deposited in order for the invoice to be completely deposited. An error message indicates if you try to change an invoice payment method that has been completely deposited: Invoice (399) has been completely deposited and cannot be changed. Numeric, 20 positions with a 4-place decimal; display-only. |
| Rel date (Deposit release date) |
This date indicates when the invoice is eligible for deposit. If this date is equal to or prior to the current date, the invoice payment is eligible for deposit. The system updates this field when a deposit is confirmed with the next deposit release date if there is a remaining amount to deposit, for example, in installment billing. Regular (non-payment plan) Orders: For regular orders, the deposit release date is the same as the invoice date. The deposit is eligible for processing immediately after billing. |
|
Deferred Orders: For orders containing a deferred payment plan, the deposit release date is either a fixed date or is based on a specific interval. If the date is based on an interval, the interval can be calculated based on order date or invoice date. If the deposit release date is a fixed date, the system compares the fixed date against the invoice date:
If the deposit release date is based on an interval and is calculated based on invoice date, the system adds the interval number of days to the invoice date and compares this date against the expiration date:
|
|
|
Installment Orders: For orders using an installment payment plan, the deposit release date is either the next fixed day of the month or is based on a specific interval. If the deposit release date is based on an interval, the system calculates the next installment interval by adding the interval number of days to the current date. If the deposit release date is a fixed date:
Credit Invoices: For a credit invoice payment method, the deposit release date associated with the original invoice is used as long as that date is on or after the current date. If the deposit release date of the original invoice is earlier than the current date, the deposit release date of the credit invoice is updated with the current date. This ensures that the customer is not credited until he has been billed; but if the customer has been billed, the credit is released immediately. Numeric, 6 positions (in user date format); display-only. |
| Screen Option | Procedure |
|---|---|
|
Change Invoice Pay Method |
Select Change for an invoice payment method to advance to the Change Invoice Pay Method Screen. Error messages: The Change Invoice Pay Method screen might display these error messages when you Select Change for an invoice payment method: Pay category must be credit card. This message indicates that the invoice payment is not a credit card payment type. Invoice (397) has been completely deposited and cannot be changed. This message indicates that the invoice payment associated with a deferred or installment payment plan has been completely deposited. Not authorized to change invoice payment information. This error message indicates that you do not have authority to the Change Invoice Payment Information (A82) secured feature. |
|
Display Invoice Pay Method |
Select Display for an invoice payment method to advance to the Display Invoice Pay Method Screen (Reviewing Deposit Information). |
|
Display Deposit History |
Select Deposit History for an invoice payment method to advance to the Display Deposit History Screen. |
|
Display Order Payment History |
Select Payment History for an invoice payment method to advance to the Display Order Payment History Screen. |
Change Invoice Pay Method Screen
Purpose: Use this screen to:
- Review deposit information, such as the total amount to deposit, the amount already deposited and the amount remaining to deposit.
- Review or change the deposit release date, installment information or credit card information.
- Apply a prepaid check or cash payment.
Typically, you use this screen when you receive a rejected deposit for an invoice associated with a deferred or installment payment plan, and you need to change the credit card information before resending the deposit to the service bureau.
How to display this screen: Select Change for an invoice payment method at the Invoice Pay Summary Screen. You can also advance to this screen by selecting Change for a rejected deposit in Submit Rejected Deposits. See Processing Auto Deposits (SDEP).
| Field | Description |
|---|---|
| Order # |
A number the system assigns to uniquely identify the order. Numeric, 8 positions; display-only. |
| Invoice # |
The number the system assigns to a customer's bill or credit. Numeric, 7 positions; display-only. |
| Pay method |
The code and description that represents the method of payment on the order. You can change the payment method associated with this invoice payment method by selecting Change Card Number at the Change Invoice Pay Method screen, for example, the customer's credit card was stolen or the credit card was declined. See Changing Credit Card Information for an Invoice Payment Method. Pay methods are defined in and validated against the Pay Type table. See Working with Pay Types (WPAY). Numeric, 2 positions; display-only. |
| Invoice date |
The date you shipped and billed the merchandise. Numeric, 6 positions; display-only. |
| Total amount (Total amount to deposit) |
The total amount to deposit in order for the invoice to be completely deposited. Numeric, 20 positions with a 2-place decimal. |
| Adjustment (Deposit adjustment amount) |
The amount of the deposit that has been changed or is in transition. The system updates the deposit adjustment amount with this information:
Numeric, 20 positions with a 2-place decimal; display-only. |
| Amount deposited (Deposit to date) |
The total amount deposited to date. When a deposit is confirmed, the system updates this field by the deposit amount. Example: You have an installment payment plan assigned to the order for 3 installments of $30.00 on the 15th of every month. The first installment updates this field to $30.00. The second installment updates this field to $60.00. The third installment updates this field to $90.00. When a deposit is confirmed, the system updates this field with the amount deposited. Numeric, 20 positions with a 2-place decimal; display-only. |
| Remaining (Deposit remaining amount) |
The amount remaining to deposit. The system uses this calculation to determine the deposit remaining amount: deposit amount - amount deposited to date - prepaid amount - adjustment amount = deposit remaining amount Numeric, 20 positions with a 2-place decimal; display-only. |
| Card Number |
The credit card number the customer used on the order. Information will be provided by Oracle at a later date. You can change the credit card number on the Change Credit Card window. See Changing Credit Card Information for an Invoice Payment Method. Alphanumeric, 20 positions; display-only. |
| Authorization # |
The number used to authorize the credit card payment. The original authorization number from pick slip generation is retained and displays for a payment plan order, even after you receive a full authorization for the deposit. You can change the authorization number on the Change Credit Card window. See Changing Credit Card Information for an Invoice Payment Method. Numeric, 16 positions; display-only. |
| Expiration date |
The date the credit card is no longer active. Information will be provided by Oracle at a later date. Numeric, 4 positions (MMYY format); display-only. |
| Authorization date |
The date you manually authorize a payment method, or the date the payment method receives an authorization from the authorization service. You can change the authorization date on the Change Credit Card window. See Changing Credit Card Information for an Invoice Payment Method. Numeric, 6 positions (in user date format); display-only. |
| Issue # |
An incremental issue number, assigned by some banks when they replace a card because it is lost or stolen. Debit cards might require a start date, an issue number, both, or neither. The Require issue # flag for the pay type controls whether an issue number is required or optional. You can change the issue number at the Change Credit Card for window. See Changing Credit Card Information for an Invoice Payment Method. Alphanumeric, 2 positions; display-only. |
| Start date |
The first date when the card is effective. The Require start date flag for the pay type controls whether the start date is required or optional. Numeric, 4 positions; display-only. |
| Deposit release date |
This date indicates when the invoice is eligible for deposit. If this date is on or earlier than the current date, the invoice payment is eligible for deposit. The system updates this field when a deposit is confirmed with the next deposit release date if there is a remaining amount to deposit, for example, in installment billing. Regular (non-payment plan) OrdersFor regular orders, the deposit release date is the same as the invoice date. The deposit is eligible for processing immediately after billing. |
|
Deferred Orders: For orders using a deferred payment plan, the deposit release date is either a fixed date or is based on a specific interval. If the date is based on an interval, the interval can be calculated based on order date or invoice date. If the deposit release date is a fixed date, the system compares the fixed date against the invoice date:
|
|
|
Installment Orders: For orders containing an installment payment plan, the deposit release date is either the next fixed day of the month or is based on a specific interval.
Credit Invoices: For a credit invoice payment method, the deposit release date associated with the original invoice is used as long as that date is on or after the current date. If the deposit release date of the original invoice is earlier than the current date, the deposit release date of the credit invoice is updated with the current date. You might want to change the deposit release date associated with a credit invoice to allow the credit invoice to process before the debit invoice. This ensures that the customer is not credited until he has been billed. Error Messages: An error message indicates if you enter a date that is later than the expiration date associated with the credit card: Deposit Release Date 110199 greater than Expiration Date 599. An error message indicates if you enter a date that is earlier than today's date: Date entered must not be less than today's date Numeric, 6 positions (in user date format); required. |
|
| Rejected deposit (Rejected deposit pending) |
An informational message informing you a deposit amount has been rejected by the authorization service. When a deposit amount is rejected, the system:
Alphanumeric, 25 positions; display-only. |
| Rejected (Rejected amount) |
The deposit amount that has been rejected by the authorization service. Numeric, 20 positions with a 2-place decimal; display-only. |
| Resubmit |
Indicates whether you wish to resubmit the rejected deposit amount for authorization and deposit. Valid values are:
|
| Write off |
This flag indicates whether you wish to write-off the total amount to deposit for this invoice payment method, for example, there is no chance of collecting the money from the customer. Valid values are:
Note: When you write-off a deposit amount, the amount is written off immediately. |
| Amt (Write off deposit amount) |
The rejected deposit amount you wish to write off. The system removes the invoice payment method from the Resubmit Reject Deposits screen in Submit Rejected Deposits when you write off a rejected deposit. See Processing Auto Deposits (SDEP). Note: When you select OK to write off a rejected deposit, the write off occurs immediately.Numeric, 20 positions with a 2-place decimal; optional. |
| Delete |
This flag indicates whether you wish to delete the rejected deposit. Valid values are:
|
| # of installments |
The total number of installments assigned to this invoice payment method. Installment billing allows you to break the payment evenly into installments (for example, 3 payments on the 1st of each month). This field is used with an installment payment plan only. Numeric, 3 positions; display-only. |
| # remaining installment |
The number of installments remaining. This number is the same as the number of installments when the invoice payment method record is first created and reduces by one each time an installment is sent for deposit. This field is used with an installment payment plan only. Numeric, 3 positions; display-only. |
| Installment interval |
The number of days between installments. The system uses this interval number to determine the next deposit release date if you are basing installment dates on intervals, for example, 3 installments in 30 day intervals. The system determines the installment dates based on the order date. For example, if the order date is 09/01/06, the first installment date would be 09/01/06. The system would determine the next installment date by adding 30 days to the first installment date: 09/01/06 + 30 = 10/01/06. Numeric, 3 positions; display-only. |
| Fixed installment day |
The day of the month when an installment is billed. The system uses the fixed installment date if you have defined a fixed date for each installment. For example, if 15 is defined here, each installment would be due on the 15th of every month. Numeric, 2 positions; display-only. |
| Pay type |
Represents a method of payment on the order. You can enter a prepaid amount by entering a cash/check pay type in this field and entering the amount you wish to prepay in the Prepaid amount field. An error message indicates if you enter a pay type other than pay type 1 (cash/check): Pay category must be '1' Cash/Check. Pay types are defined in and validated against the Pay Type table. See Working with Pay Types (WPAY). Numeric, 2 positions; optional. |
| Prepaid amount |
The amount you wish to prepay for this pay method, for example, the customer's credit card was rejected and the customer decides to send you a check instead. If you enter an amount in this field, the system subtracts the amount from the Deposit amount remaining field. Example: Deposit amount remaining = 130.75 Prepaid amount = 5.00 130.75 - 5.00 = 125.75 (this is the remaining amount to deposit) Numeric, 14 positions; optional. |
| Prepaid to date |
The total amount prepaid to date. Numeric, 20 positions with a 2-place decimal. |
| Screen Option | Procedure |
|---|---|
|
Work with rejected deposits |
|
|
Change credit card information |
Select Change Card Number. See Changing Credit Card Information for an Invoice Payment Method. |
Working with Rejected Deposits
From the Change Invoice Pay Method Screen you can also resubmit, write off or delete a rejected deposit amount.
To resubmit a rejected deposit:
Select the Resubmit field and select OK. The system sends the rejected deposit amount back to the authorization service for reauthorization. The Rejected amount, Resubmit, Write off, Write off amount and Delete fields are cleared from the screen.
The Change Invoice Payment Method screen displays this error message if you try to reenter the screen and the deposit amount that you have resubmitted completely deposits the amount for the invoice payment:
Invoice has been completely deposited and cannot be changed.
This message displays even if the submitted deposit amount has not been confirmed by the authorization service.
The system also writes an order payment history record indicating the deposit amount was resubmitted.
Note:
When you select OK to resubmit, the deposit amount is resubmitted the next time you process deposits.To write off a rejected deposit:
Select the Write off field and:
- If you wish to write off the remaining amount to deposit for this invoice payment method, select OK. You return to the Invoice Pay Summary screen.
- If you wish to write off a specific amount, enter this amount in the Write off amount field and select OK. The Confirm Accept window prompts you for confirmation.
When you write off a deposit amount:
- The system updates the Adjustment field with the rejected deposit amount. If you did not enter a specific write off amount, this is the amount remaining to deposit. If you entered a specific write off amount, this is the amount you entered in the Write off amount field.
- The system updates the Remaining field with the amount remaining to deposit. The system determines the remaining amount to deposit using this calculation:
total amount to deposit - write off amount = remaining amount to deposit
For a deferred payment plan:
If the invoice payment method is associated with a deferred payment plan, the system updates the Adjustment field with the write off amount and updates the Remaining field with the remaining amount to deposit, if any.
Example:
Total amount to deposit = 69.00
Rejected deposit amount = 69.00
Write off amount = 30.00
In this situation, the system updates the Adjustment amount field to 30.00 (the write off amount) and updates the Remaining field with 39.00 using this calculation:
total amount to deposit (69.00) - write off amount (30.00) = remaining amount to deposit (39.00)
When you receive an authorization for the deposit, the system updates:
- the Amount deposited field to 39.00
- the Remaining field to .00
- the Adjustment field remains at 30.00 (this is the write off amount)
For an installment payment plan:
If the invoice payment method is associated with an installment payment plan, the system updates the Adjustment field with the write off amount and updates the Remaining field with the remaining amount to deposit, if any. If there is a remaining amount to deposit, the system redistributes the amount remaining across the remaining installment intervals.
Example:
Total amount to deposit = 69.00
Number of installments = 3
Installment amount = 23.00
Rejected deposit amount = 23.00
Write off amount = 30.00
In this situation, the system updates the Adjustment amount field to 30.00 (the write off amount) and updates the Remaining field with 39.00 using this calculation:
total amount to deposit (69.00) - write off amount (30.00) = remaining amount to deposit (39.00)
The system also updates the Installment amount for the remaining installment intervals to 19.50 using this calculation:
remaining amount to deposit (39.00) / the number of remaining installments (2) = installment amount (19.50)
When you receive an authorization for the deposit, the system:
- updates the Amount deposited field to 19.50
- updates the Remaining field to 19.50 (this is the amount of the next installment)
- decreases the Number of remaining installments field by 1
- leaves the Adjustment field at 30.00 (this is the write off amount)
Note:
If you write off the remaining amount to deposit for this invoice payment method, the system updates the Adjustment field with the amount remaining to deposit plus the rejected deposit amount and updates the Remaining field with the rejected deposit amount.To delete a rejected deposit:
Select the Delete field. The system deletes the rejected deposit amount and displays the message Deleted. No further deposits. at the Change Invoice Pay Method screen.
Changing Credit Card Information for an Invoice Payment Method
Purpose: You can change credit card information at the Change Credit Card window. A history message is written, indicating Card Number has been changed. You can review this history at the Display Order Payment History Screen.
How to display this window: Select Change Card Number at the Change Invoice Pay Method Screen. Additional information will be provided by Oracle at later date.
| Field | Description |
|---|---|
| Pay method |
The code and description that represents the method of payment on the order. Error messages: If you entered a payment method other than a credit card: Pay category must by credit card. If you entered a pay method that is associated with a credit card authorization and deposit service different from the original credit card: Auth Service Code must match Original Service Code. Pay methods are defined in and validated against the Pay Type table. See Working with Pay Types (WPAY). Numeric, 2 positions; required. |
| Card Number |
The credit card number the customer used on the order. Information will be provided by Oracle at a later date. Alphanumeric, 20 positions; required. |
| Expiration date |
The date the credit card is no longer active. The Require expiration date flag for the pay type controls whether an expiration date is required. For example, a stored value card credit card type typically does not require an expiration date. See Types of Credit Cards for more information. Numeric, 4 positions (MMYY format); required or optional. |
| Issue # |
An incremental issue number, assigned by some banks when they replace a card because it is lost or stolen. Debit cards might require a start date, an issue number, both, or neither. The Require issue # flag for the pay type controls whether an issue number is required or optional. It is important to enter the issue number exactly as it appears on the card. For example, an issue number of 1 is different from an issue number of 01; also, an issue number of 0 is different from a blank issue number. Each bank has its own requirements and conventions regarding issue number. If an issue number is required but not entered in order entry or order maintenance, the system displays an error message: Credit card issue# () is not valid. Note: An entry of 00 (two zeros) is not considered a valid issue number.Alphanumeric, 2 positions; required or optional. |
| Start date |
The first date when the card is effective. The Require start date flag for the pay type controls whether the start date is required or optional. You might use a start date for a debit card to indicate the first date when the card is effective. If a start date is required but not entered, the system displays an error message in order entry or maintenance: Credit card start date (0) is not valid.
Numeric, 4 positions; required or optional. |
| Authorization # |
The number used to authorize the credit card payment. The original authorization number from pick slip generation is retained and displays for a payment plan order, even after you receive a full authorization for the deposit. Numeric, 16 positions; optional. |
| Authorization date |
The date you manually authorize a payment method, or the date the payment method receives an authorization from the authorization service. Numeric, 6 positions (in user date format); optional. |
Display Invoice Pay Method Screen (Reviewing Deposit Information)
Purpose: Use this screen to review:
- deposit information, such as the total amount to deposit, the amount already deposited and the amount remaining to deposit
- the deposit release date, installment information or credit card information
- the prepaid check or cash payment
How to display this screen: Select Display for an invoice payment method at the Invoice Pay Summary Screen.
Field descriptions: See Change Invoice Pay Method Screen for a description of the other fields on this screen.
| Field | Description |
|---|---|
| Installment (Installment amount) |
The amount due for the next installment. This field displays only for invoice payment methods associated with an installment payment plan. Numeric, 20 positions with a 2-place decimal; display-only. |
| Schedule (Installment scheduled date) |
The deposit date for the next installment. This date indicates when the invoice is eligible for deposit. If this date is equal to or prior to the current date, the invoice payment is eligible for deposit. The system updates this field when a deposit is confirmed with the next deposit date if there is a remaining amount to deposit. The system updates this field to 99/99/99 when a deposit amount is rejected. This field displays only for invoice payment methods associated with an installment payment plan. Numeric, 6 positions (in user date format); display-only. |
Display Deposit History Screen
Purpose: Use this screen to review invoice deposit attempts and responses.
How to display this screen: Select Deposit History for an invoice payment method at the Invoice Pay Summary Screen or the Display Order Payment Methods Screen.
| Field | Description |
|---|---|
| Order # |
A number the system assigns to uniquely identify an order. Numeric, 8 positions; display-only. |
| Pay type |
Represents the method of payment on the order. Pay methods are defined in and validated against the Pay Type table. See Working with Pay Types (WPAY). Numeric, 2 positions; display-only. |
| Issue # |
An incremental issue number, assigned by some banks when they replace a card because it is lost or stolen. Debit cards might require a start date, an issue number, both, or neither. The Require issue # flag for the pay type controls whether an issue number is required or optional. It is important to enter the issue number exactly as it appears on the card. For example, an issue number of 1 is different from an issue number of 01; also, an issue number of 0 is different from a blank issue number. Each bank has its own requirements and conventions regarding issue number. If an issue number is required but not entered in order entry or order maintenance, the system displays an error message: Credit card issue# () is not valid. Note: Debit cards might require a start date, an issue number, both, or neither. Even if a start date or an issue date are not required, you can still enter this information in order entry if it is available.Alphanumeric, 2 positions; display-only. |
| Start date |
The first date when the card is effective. The Require start date flag for the pay type controls whether the start date is required or optional. You might use a start date for a debit card to indicate the first date when the card is effective. Numeric, 4 positions; display-only. |
| Card Number |
The credit card number the customer used on the order. Information will be provided by Oracle at a later date. Alphanumeric, 20 positions; display-only. |
| Exp date |
The date the credit card is no longer active. The expiration date may be zero, depending on the setting of the Require expiration date flag for the pay type. For example, a stored value card credit card type typically does not require an expiration date. See Types of Credit Cards for more information. You can change the expiration date on the Change Credit Card window. See Changing Credit Card Information for an Invoice Payment Method. Numeric, 4 positions (MMYY format); display-only. |
| Invoice # |
The number the system assigns to a customer's bill or credit. The system generates an invoice during billing. Numeric, 7 positions; display-only. |
| Type (Transaction type) |
Indicates the type of deposit. Valid values are:
Alphanumeric, 10 positions; display-only. |
| Date (Deposit created date) |
The date when this deposit history record was created. This is the date when the invoice pay method was deposited. The deposit created date ensures that the deposit is not sent again. Numeric, 6 positions (in user date format); display-only. |
| Amount (Deposit amount) |
The amount deposited. The system uses this calculation to determine the amount to deposit: For deferred payment plans: prepaid amount - adjustment amount - total amount deposited to date = deposit amount For installment payment plans: prepaid amount - adjustment amount - total amount deposited to date / intervals remaining = deposit amount Numeric, 20 positions with a 2-place decimal; display-only. |
| Status (Deposit status) |
The status of this deposit:
Display-only. |
| Response (Vendor response code) |
A code assigned by the authorization service that identifies whether the credit card deposit was authorized and approved or declined, and the reason for the authorization decline. Vendor response codes are defined in and validated against the Authorization Service Vendor Response table. See Defining Vendor Response Codes. Alphanumeric, 10 positions; display-only. |
| Bill mthd (Flexible payment bill method) |
A code that identifies whether this deposit is related to a deferred or installment payment plan. Valid values:
The system uses this code to sort deposit records. Alphanumeric, 1 position; display-only. |
| Screen Option | Procedure |
|---|---|
|
Display deposit history detail |
Select Details for a deposit to advance to the Display Deposit History Detail Screen. |
Display Deposit History Detail Screen
Purpose: Use this screen to review the deposit history details, such as the action code and the deposit service associated with this deposit. Additional information will be provided by Oracle at a later date.
How to display this screen: Select Details for a deposit at the Display Deposit History Screen.
| Field | Description |
|---|---|
| Order # |
A number the system assigns to uniquely identify an order. Numeric, 8 positions; display-only. |
| Invoice # |
The number the system assigns to a customer's bill or credit. Numeric, 7 positions; display-only. |
| Merchant ID (Merchant identification code) |
The account number assigned by the service bureau to identify transmissions to and from your company. Alphanumeric, 20 positions; display-only. |
| Issue # |
An incremental issue number, assigned by some banks when they replace a card because it is lost or stolen. Debit cards might require a start date, an issue number, both, or neither. The Require issue # flag for the pay type controls whether an issue number is required or optional. It is important to enter the issue number exactly as it appears on the card. For example, an issue number of 1 is different from an issue number of 01; also, an issue number of 0 is different from a blank issue number. Each bank has its own requirements and conventions regarding issue number. If an issue number is required but not entered in order entry or order maintenance, the system displays an error message: Credit card issue# () is not valid. Note: Debit cards might require a start date, an issue number, both, or neither. Even if a start date or an issue date are not required, you can still enter this information in order entry if it is available.Alphanumeric, 2 positions; display-only. |
| Start date |
The first date when the card is effective. The Require start date flag for the pay type controls whether the start date is required or optional. You might use a start date for a debit card to indicate the first date when the card is effective. Numeric, 4 positions; display-only. |
| Card Number |
The credit card number sent to be deposited. Additional information will be provided by Oracle at a later date. You can change the credit card number on the Change Credit Card window. See Changing Credit Card Information for an Invoice Payment Method. Alphanumeric, 20 positions; display-only. |
| Exp date |
The date the credit card is no longer active. The expiration date may be zero, depending on the setting of the Require expiration date flag for the pay type. For example, a stored value card credit card type typically does not require an expiration date. See Types of Credit Cards for more information. You can change the expiration date on the Change Credit Card window. See Changing Credit Card Information for an Invoice Payment Method. Numeric, 4 positions (MMYY format); display-only. |
| Deposit amount (Deposit amount) |
The amount deposited or the amount sent to be deposited. The system uses this calculation to determine the amount to deposit: For deferred payment plans: prepaid amount - adjustment amount - total amount deposited to date = deposit amount For installment payment plans: prepaid amount - adjustment amount - total amount deposited to date / intervals remaining = deposit amount Numeric, 20 positions with a 2-place decimal; display-only. |
| Deposit date (Deposit created date) |
The date when this deposit history was created. This is the date when the invoice pay method was deposited. The deposit created date ensures that the deposit is not sent again. Numeric, 6 positions (in user date format); display-only. |
| Transaction type (Transaction type) |
Indicates the type of deposit. Valid values are:
Alphanumeric, 10 positions; display-only. |
| Response code (Vendor response code) |
A code assigned by the authorization service that identifies whether the credit card deposit was authorized and approved or declined, and the reason for the authorization decline. Vendor response code are defined in and validated against the Authorization Service Vendor Response table. See Defining Vendor Response Codes. Note: In order to see the full vendor response code description, a Description must be defined for the response code on the Work with Vendor Response Screen.Alphanumeric, 10 positions; display-only. |
| Action code |
A code set to the deposit service indicating the action to take for reauthorization. Valid values are:
Alphanumeric, 1 position; display-only. |
| Authorization code |
The authorization code sent with this deposit. This code indicates that the amount to charge for this credit card has been authorized manually or through a credit card authorization service. Alphanumeric, 16 positions; display-only. |
| Billing method (Flexible payment bill method) |
A code that identifies whether this deposit is related to a deferred or installment payment plan. Valid values:
The system uses this code to sort deposit records. Display-only. |
| Deposit service |
A code for the service bureau that performs credit card deposits for this pay type. Alphanumeric, 3 positions; display-only. |
| Deposit status |
The status of this deposit. Valid values are:
Display-only. |
Display Order Payment History Screen
Purpose: Use this screen to review messages written by the system describing changes in payment and invoice activity for the order. The system records all activity associated with the order payment method or invoice payment method defined for the order on this screen, such as:
- deposits made
- invoices netted against each other
- changes made by users
- deactivation of a pay type
- adding, changing, or deleting the payment plan associated with the payment type on the order
Additional information will be provided by Oracle at a later date.
How to display this screen: Select Payment History for a payment at the Invoice Pay Summary Screen or the Display Order Payment Methods Screen.
| Field | Description |
|---|---|
| Order # |
A number the system assigns to uniquely identify an order. Numeric, 8 positions; display-only. |
| Invoice # |
The number the system assigns to a customer's bill or credit. This is the invoice number associated with an invoice payment method that has been updated. Numeric, 7 positions; display-only. |
| Pay type |
The code and description of the pay type assigned to this order. Pay type codes are defined in and validated against the Pay Type table. See Working with Pay Types (WPAY). Pay type code: numeric, 2 positions; display-only. Pay type description: alphanumeric, 30 position; display-only. |
| Date |
The date when the transaction occurred. Numeric, 6 positions (in user date format); display-only. |
| Typ (Transaction type) |
Indicates the type of transaction that occurred. Valid values are:
Alphanumeric, 1 position; display-only. |
| Note (Transaction note) |
A system-generated description of the transaction. Alphanumeric, 40 positions; display-only. |
| Invoice |
The invoice number associated with an updated invoice payment method. Numeric, 7 positions; display-only. |
| User |
The user ID of the operator responsible for the transaction. Alphanumeric, 10 positions; display-only. |
| Screen Option | Description |
|---|---|
|
Switch views between order and invoice payment history and invoice payment history only |
Select Payment History. The system displays order and invoice payment history records or invoice payment history records only. When you review invoice history records only, the system displays a message to the right of the Invoice number field: Invoice Notes Only. |
Reviewing Payment Methods
Display Order Payment Methods Screen
Purpose: This screen lists all of the methods of payment used on the order. Payment methods apply across recipients. The screen does not display refunds or balance due pay types.
How to display this screen: Select Pay Methods from the Order Inquiry Header Screen or Order Inquiry Detail Screen.
| Field | Description |
|---|---|
| Order # |
A unique number the system assigns to the order. You will not see a ship-to suffix with the order number on this screen because payment methods apply across all recipients. Numeric, 8 positions; display-only. |
| Sold to |
The name of the customer or company who placed the order. Alphanumeric, 41 positions; display-only. |
| Ship to |
The name of the customer or company to receive the order. Alphanumeric, 41 positions; display-only. |
| Payment method (unlabeled) |
Represents the method of payment on an order. Pay types codes are defined in and validated against the Pay Type table. See Working with Pay Types (WPAY). Numeric, 2 positions; display-only. |
| Payment method |
A description of the pay type, and information such as the credit card number and expiration date, that is associated with the payment type. If you use credit card tokenization, the credit card number may be a token rather than the actual credit card number. Alphanumeric, 30 characters; display-only. |
| Amount |
Three fields that identify the: Amount to chargeThe total value charged to the payment method. If no value appears, then this payment type serves as a “catch-all,” meaning any amount not assigned to another payment method applies to this one. Amount billedThe amount that applies to the payment method that has been billed to the customer. For credit card payments, this is the total amount billed to the credit card. The system updates this amount as soon as the card is billed even before you process deposits. If you are using deferred or installment billing, the total amount to charge the card displays, even if the total amount has not yet been billed. |
|
Note: If this is a prepay amount, and part of the prepayment total was applied to a membership program, only the remaining amount appears as the amount to charge or amount billed. For example, if the customer sent a check for $100.00 and $80.00 was applied to the membership program, $20.00 appears here. See Membership Overview.The amount that has been credited to the payment method in the event of a return, overpayment, cancellation, or sellout. Numeric, 20 positions with a 2-place decimal; display-only. |
|
| Chg seq (Charge sequence) |
A number that designates the order of use for the payment method, from zero to 99. The catch-all account must have the highest charge sequence. A charge sequence of 99 indicates that the payment method has been deactivated on the order; see Enter Payment Methods Screen in Order Maintenance. Numeric, 2 positions; display-only. |
| Pay plan (Payment plan code) |
A code that identifies the payment plan associated with the payment method on this order. Payment plan codes are defined in and validated against the Flexible Payment Options table. See Working with Flexible Payment Options (WFPO). Alphanumeric, 6 positions; display-only. |
| CC Last 4 |
The last four positions of the credit card number. From the CC Last 4 field in the Order Payment Method table. If you use credit card encryption, the system does not encrypt the value in this field. Alphanumeric, 4 positions; display-only. |
| Screen Option | Procedure |
|---|---|
|
Review order pay type detail |
Select Display Detail to advance to the Display Order Pay Type Screen (1 of 2). |
|
Review credit authorization history |
Select Display authorization history to advance to the Display Authorization History Screen. |
|
Review contributions |
This option is not currently implemented. |
|
Display deposit history |
Select Display Deposit History to advance to the Display Deposit History Screen. |
|
Display payment history |
Select Display payment history to advance to the Display Order Payment History Screen. |
Display Order Pay Type Screen (1 of 2)
Purpose: Use this screen to view order pay type detail. This screen displays the specific properties or characteristics that comprise the order payment method you selected.
Additional order pay type information: Select OK to advance to the Display Order Pay Type Screen (2 of 2).
How to display this screen: Select Details for a payment method at the Display Order Payment Methods Screen.
| Field | Description |
|---|---|
| Order # |
A unique number assigned to the order. Numeric, 7 positions; display-only. |
| Sold to |
The sold to customer defined for this order. Last name: Alphanumeric, 25 positions; display-only. First name: Alphanumeric, 15 positions; display-only. Middle initial: Alphanumeric, 1 position; display-only. |
| Pay type |
The pay type code and description associated with this order. Pay type codes are defined in and validated against the Pay Type table. See Working with Pay Types (WPAY). All payment methods including PayPal and wallets are shown. As PayPal orders are created via the CWOrderIn API and not directly through the user interface, hence these pay types should not be selected here. Order Administration does not support authorization integration with PayPal. Pay type code: Numeric, 2 positions; display-only. Pay type description: Alphanumeric, 30 positions; display-only. |
| Amount to charge |
The total amount that applies as a charge to the payment method shown. If this field is blank, the balance of the charge for the order applies to the payment method. The balance charge occurs after charges to all other pay types on the order have reached their defined limit. Numeric, 20 positions with a 2-place decimal; display-only. |
| Amount authorized |
The amount authorized for the credit card payment. The system updates this field:
This field remains blank:
Numeric, 20 positions with a 2-place decimal; display-only. |
| Amount billed |
The amount that has already been billed against this pay method. For credit card payments, this is the total amount billed to the credit card. The system updates this amount as soon as the card is billed even before you process deposits. If you are using deferred or installment billing, the total amount to charge the card displays, even if the total amount has not yet been billed. Note: If this is a prepay amount, and part of the prepayment total was applied to a membership program, only the remaining amount appears as the amount to charge or amount billed. For example, if the customer sent a check for $100.00 and $80.00 was applied to the membership program, $20.00 appears here. See Membership Overview.Numeric, 20 positions with a 2-place decimal; display-only. |
| Amount collected |
The amount you have received from the customer. An amount is collected when:
Check and cash amounts are collected immediately, while credit card amount will not be visible until billing occurs. |
|
For credit card payments, the system updates this amount as soon as the card is billed even before you process deposits. If you are using deferred or installment billing, the total amount to charge the card displays, even if the total amount has not yet been collected. Note: If this is a prepay amount, and part of the prepayment total was applied to a membership program, only the remaining amount appears as the amount to charge or amount billed. For example, if the customer sent a check for $100.00 and $80.00 was applied to the membership program, $20.00 appears here. See Membership Overview.Numeric, 20 positions with a 2-place decimal; display-only. |
|
| Amount credited |
The amount from this payment type that the customer has received as credit or refund, represented by the creation of a refund in the Refund table. This information is updated when the refund is processed or the refund check is cut. Numeric, 20 positions with a 2-place decimal; display-only. |
| Charge sequence |
A number that designates the order in which a payment method is used. Numeric, 1 position; display-only. |
| Cash applied date |
The month, day, and year you applied a cash (prepaid) payment to the order. Numeric, 6 positions; display-only. |
| Routing # (Routing number) |
Informational. Alphanumeric, 9 positions; display-only. |
| Acct # (Checking account number) |
Informational. Alphanumeric, 20 positions; display-only. |
| Check # (Check number) |
Informational. Numeric, 6 positions; display-only. |
| Check download date (Check interface download date) |
Not implemented. Numeric, 6 positions (in user date format); display-only. |
| Card Number |
Information will be provided by Oracle at a later date. Alphanumeric, 20 positions; display-only. |
| Authorization date |
The month, day, and year that your credit card authorization service confirmed or authorized the customer's credit card for the order, or you manually authorized the credit card. Numeric, 6 positions; display-only. |
| Expiration date |
The date the credit card is no longer active. Information will be provided by Oracle at a later date. Numeric, 4 positions (MMYY format); display-only. |
| Card Last 4 |
The last four positions of the credit card number. From the CC Last 4 field in the Order Payment Method table. If you use credit card encryption, the system does not encrypt the value in this field. Alphanumeric, 4 positions; display-only. |
| Authorization number |
The number you used when you manually authorized the credit card, or the authorization service assigned when authorizing the credit card. The number can be overridden for manual or authorization service updates, and clears when the order is purged. For orders using a payment plan, the system retains the original authorization number from pick slip generation, even after you receive a full authorization for deposit. Alphanumeric, 16 positions; display-only. |
| Authorization amount |
The amount for this payment method that your authorization service has approved. This field is updated by the Auto Authorization function, and clears when the order is purged. Numeric, 20 positions with a 2-place decimal; display-only. |
| Issuing bank |
The description of the bank issuing the credit card. This field is not currently implemented. Alphanumeric, 10 positions; display-only. |
| Issue # |
An incremental issue number, assigned by some banks when they replace a card because it is lost or stolen. Debit cards might require a start date, an issue number, both, or neither. The Require issue # flag for the pay type controls whether an issue number is required or optional. Alphanumeric, 2 positions; display-only. |
| Start date |
The first date when the card is effective. The Require start date flag for the pay type controls whether the start date is required or optional. You might use a start date for a debit card to indicate the first date when the card is effective. Numeric, 4 positions; display-only. |
| Hold reason |
Represents why the pay type is on hold. Pay type holds include:
|
User-defined holds: A user-defined hold reason displays here if, for example, the pay type was declined by the authorization service and you associated the vendor response with a unique pay type hold reason. See the Hold date field. Alphanumeric, 2 positions; display-only. |
|
| Hold until |
The date when the order is eligible for release through the Release Orders on Time Hold Periodic Function. You can assign a number of days for the system to add when calculating the hold date to each response code you receive from an authorization service. See Defining Vendor Response Codes for more information on setting up vendor responses for authorization services, and releasing orders from time hold. Numeric, 6 positions (in user date format); display-only. |
Display Order Pay Type Screen (2 of 2)
Purpose: Use this screen to review order pay type detail related to deferred or installment pay plans.
How to display this screen: Select OK at the Display Order Pay Type Screen (1 of 2).
| Field | Description |
|---|---|
| Order # |
A unique number assigned to the order. Numeric, 7 positions; display-only. |
| Sold to |
The sold to customer defined for this order. Last name: Alphanumeric, 25 positions; display-only. First name: Alphanumeric, 15 positions; display-only. Middle initial: Alphanumeric, 1 position; display-only. |
| Pay type |
The pay type code and description associated with this order. Pay type codes are defined in and validated against the Pay Type table. See Working with Pay Types (WPAY). Pay type code: Numeric, 2 positions; display-only. Pay type description: Alphanumeric, 30 positions; display-only. |
| Pay plan code |
The payment plan code and description associated with the pay type on this order. Payment plan codes are defined in and validated against the Flexible Payment Options table. See Working with Flexible Payment Options (WFPO). Pay plan code: Alphanumeric, 5 positions; display-only. Pay plan description: Alphanumeric, 40 positions; display-only. |
| Suppress deposit |
Indicates whether the system will include this invoice payment method when you run Processing Auto Deposits (SDEP). Valid values are:
The system determines how to set this flag based on the setting of the Suppress deposit flag at the Display Order Pay Type Screen (1 of 2). This field can be selected if:
For more information see Only credit card payment methods can have this flag selected. This flag is selected only for the first time that you bill against the payment method; afterward, the system resets the flag for the payment method to Unselected. Once you bill this payment method, the system resets this flag to Unselected. |
| Suppress refund |
Indicates whether the system will ever generate a refund for this payment method. Valid values are:
This flag can be selected if:
For more information see the Order Administration Web Services Guide on My Oracle Support (ID 2953017.1). Additionally, this flag can be changed when you create a return through the Inbound Return API; see Suppressing Refunds in the Order Administration Web Services Guide on My Oracle Support (ID 2953017.1) for an overview for an overview. |
| # days for deferral |
The number of days the payment is deferred. This field is used with deferred payment plans only. Numeric, 3 positions; display-only. |
| Fix date for deferral |
The day of the month when payment for this order is due. This field is used with deferred payment plans only. Numeric, 6 positions (in user date format); display-only. |
| # of installments |
The number of installments for this order. This field is used with installment payment plans only. Numeric, 2 positions; display-only. |
| Installment interval |
The amount of days between each installment. This field is used with installment payment plans only. Numeric, 3 positions; display-only. |
| Fixed installment date |
The day of the month when each installment is due. This field is used with installment payment plans only. Numeric, 6 positions (in user date format); display-only. |
| Expiration date |
The date when this payment plan expires. Numeric, 6 positions (in user date format); display-only. |
Display Authorization History Screen
Purpose: Use this screen to review the authorization transactions that occurred for the customer's credit card.
Creating authorization history for orders authorized on the web: Order Administration creates an authorization history record with a status of A Approved for an order that received an approved credit card authorization on the web storefront if an auth_number and auth_amount are defined for the credit card payment.
For more information see the Order Administration Web Services Guide on My Oracle Support (ID 2953017.1).
How to display this screen: Select Display authorization history for a payment method at the Display Order Payment Methods Screen.
For more information: See Display Order Payment Methods Screen for a description of the fields at the top of this screen.
| Field | Description |
|---|---|
| Currency code |
The currency of the Authorization amount and Deposit amount. Displayed only if you use the Alternate Currency option to toggle between displaying the Authorization amount and Deposit amount in the local currency and alternate currency. This option is available only if the Multi Currency by Offer (E03) system control value is selected. Alphanumeric, 3 positions; display-only. |
| Sts (Status) |
The status of the authorization as updated by the system. Valid values are:
Alphanumeric, 1 position; display-only. |
| Auth amt (Authorized amount) |
The amount the service bureau authorized to be charged on the credit card. You can toggle between viewing the authorization amount in the local currency and the alternate currency by selecting Alternate Currency if the Multi Currency by Offer (E03) system control value is selected and the order is associated with an alternate currency. Numeric, 20 positions with a 2-place decimal; display-only. |
| Auth# (Authorization number) |
A number for the authorization transaction assigned by the authorization service. Alphanumeric, 16 positions; display-only. |
| Auth date (Authorization date) |
The date the authorization service approved the amount to be charged. Numeric, 6 positions (in user date format); display-only. |
| Send date |
The date you transmitted the authorization to the authorization service. Numeric, 6 positions; display-only. |
| Deposit amt (Deposit amount) |
The amount deposited to the bank for the charge. You can toggle between viewing the deposit amount in the local currency and the alternate currency by selecting Alternate Currency if the Multi Currency by Offer (E03) system control value is selected and the order is associated with an alternate currency. Numeric, 20 positions with a 2-place decimal; display-only. |
| Response 1 |
A code representing the response of the authorization service. The vendor response code is from the Vendor response 1 field in the Authorization History table. Alphanumeric, 10 positions; display-only. |
| Screen Option | Procedure |
|---|---|
|
Display details |
Select Details for an authorization to advance to the Authorization History Details Window. |
|
Work with card authorization reversals |
Select Auth Reversals for a pay category 2 Credit Card payment method to advance to the Display Authorization Reversals Screen. Note: For all other payment methods, the screen displays an error message: Option not valid for this pay type. |
|
Toggle between displaying the Authorization amount and Deposit amount in the local currency and the alternate currency |
Select Alternate Currency. The system toggles the Authorization amount and Deposit amount between the local currency and alternate currency. Additionally, when viewing the amounts in the alternate currency, the Currency code field displays in the upper right corner of the screen indicating the currency of the alternate amounts. This option is available only if the Multi Currency by Offer (E03) system control value is selected. |
Authorization History Details Window
Purpose: Use this pop-up window to review the history of an authorization, such as the vendor response code and when the authorization was submitted and deposited.
How to display this screen: Select Details for an authorization at the Display Authorization History Screen.
| Field | Description |
|---|---|
| Vendor response |
A code representing the response of the authorization service. See Defining Vendor Response Codes for more information on vendor responses. Alphanumeric, 10 positions; display-only. |
| Vendor response description (unlabeled field) |
The description of the vendor response code. Alphanumeric, two 30-position fields; display-only. |
| Vendor response 2 |
A code representing the credit card security response (CID, CVV2, CVC2) for the credit card authorization. If a card security value and card security presence were not provided for the credit card, this field is blank. The card security response code is from the Vendor response 2 field in the Authorization History table. Alphanumeric, 10 positions; display-only. |
| Vendor response 2 description (unlabeled field) |
The description of the vendor response code used for card security identification. Alphanumeric, two 30-position fields; display-only. |
| AVS response |
A code representing the address verification response for the credit card authorization if AVS is used. If AVS is not used, this field is blank. The AVS response code is from the AVS response field in the Authorization History table. Alphanumeric, 10 positions; display-only. |
| AVS response description (unlabeled field) |
The description of the AVS response code. Alphanumeric, two 40-position fields; display-only. |
| Auth # (Authorization number) |
A number assigned by the authorization service for the authorization transaction. Alphanumeric, 16 positions; display-only. |
| Status (unlabeled field to the right of the Auth #) |
A description of the status of the authorization as updated by the system. Possible statuses are:
|
| Auth date (Authorization date) |
The date the authorization service approved the amount to be charged. Numeric, 6 positions (in user date format); display-only. |
| Auth expires (Authorization expires) |
The date the authorization expires. The system uses the following calculation to determine if an authorization has expired: authorization date (from Authorization History table) + reauthorization days (from Pay Type table) = authorization expiration date. Numeric, 6 positions (in user date format); display-only. |
| Auth time Authorization time |
The time when the credit card payment was authorized. The system uses this time to determine if the authorization is eligible for reversal. Also, this information is used through the REAUTH process. Information will be provided by Oracle at a later date. Numeric, 6 positions (HH:MM:SS format); display-only. |
| Amount submitted |
The amount submitted for authorization and approved by the credit card authorization service. You can toggle between viewing the amount submitted in the local currency and the alternate currency by selecting Alt Currency if the Multi Currency by Offer (E03) system control value is selected and the order is associated with an alternate currency. Numeric, 20 positions with a 2-place decimal; display-only. |
| Amount available |
The amount remaining that requires authorization. You can toggle between viewing the amount available in the local currency and the alternate currency by selecting Alt Currency if the Multi Currency by Offer (E03) system control value is selected and the order is associated with an alternate currency. Numeric, 20 positions with a 2-place decimal; display-only. |
| Amount deposited |
The total amount deposited. You can toggle between viewing the amount available in the local currency and the alternate currency by selecting Alt Currency if the Multi Currency by Offer (E03) system control value is selected and the order is associated with an alternate currency. Numeric, 20 positions with a 2-place decimal; display-only. |
| Auth request ID |
The transaction ID, or reference number, associated with the authorization transaction for the credit card payment. Alphanumeric, 40 positions; display-only. |
| Screen Option | Procedure |
|---|---|
|
Toggle between displaying the Amount submitted, Amount available, and the Amount deposited in the local currency and the alternate currency |
Select Alt Currency. The system toggles the Amount submitted, Amount available, and the Amount deposited between the local currency and alternate currency. Additionally, when viewing the amounts in the alternate currency, the Currency code field displays in the upper right corner of the screen indicating the currency of the alternate amounts. |
Display Authorization Reversals Screen
Purpose: Use this screen to review authorization reversals applied against a card payment.
This screen is helpful in determining if the authorization reversal was approved or declined:
- Approved authorization reversals have a Response and Approval date and time.
- Declined authorization reversals have a Response, but a blank Approval date and time.
The system processes an authorization reversal against a card payment when a cancellation amount is applied against the card or the card is deactivated and an open, unused authorization amount exists. Authorization reversals allow you to reimburse the card the amount that was initially charged against the card so the customer can use the amount to pay for future purchases. Information will be provided by Oracle at a later date.
Note:
- This screen is available for stored value card and credit card
payment methods only.
-
Stored value card payments have a Pay category of Credit Card and a Card type of Stored Value.
-
Credit card payments have a Pay category of Credit Card and a Card type of Credit.
-
If you try to advance to this screen for any other pay type, an error message indicates: Option not valid for this pay type.
How to display this screen: Select Auth Reversals for an authorization history record related to a stored value card or credit card at the Display Authorization History Screen.
| Field | Description |
|---|---|
| Order # |
The order number containing the card payment method. Numeric, 8 positions; display-only. |
| Pay type |
A description of the card payment method. Alphanumeric, 30 positions; display-only. |
| Card Number |
The number assigned to the card payment method. Masking: This number displays in the format specified at the Card Number Layout Screen for the associated pay type. For example, ************1443 may display instead of the entire number. See Card Number Format for an overview. Alphanumeric, 20 positions; display-only. |
| Exp date |
The date when the card expires. Numeric, 4 positions (MMDD format); display-only. |
| Seq # |
The authorization history sequence number associated with the card authorization reversal. Numeric, 3 positions; display-only. |
| Auth amount |
The original authorization amount applied against the card. Numeric, 20 positions with a 2-place decimal; display-only. |
| Auth date |
The date the card was originally authorized. Numeric, 6 positions (in user date format); display-only. |
| Create date |
The date the authorization reversal was created against the card payment. This is the date when a cancellation was processed against the card payment or when the card was deactivated. Numeric, 6 positions (in user date format); display-only. |
| Create time |
The time the authorization reversal was created against the card payment. Numeric, 6 positions (HH:MM:SS format); display-only. |
| Approval date |
The date when the authorization reversal was approved by the service bureau. Numeric, 6 positions (in user date format); display-only. |
| Approval time |
The time when the authorization reversal was approved by the service bureau. Numeric, 6 positions (HH:MM:SS format); display-only. |
| Reversal amount |
The authorization amount to reimburse to the card. Numeric, 20 positions with a 2-place decimal; display-only. |
| Response |
The response received from the service bureau, indicating if the authorization reversal was approved or declined. Note: The response received from the service bureau does not display in this field unless it is set up as a vendor response for the service bureau in Work with Authorization Services (WASV).Alphanumeric, 40 positions; display-only. |
| Screen Option | Procedure |
|---|---|
|
Toggle between displaying the Authorization amount and Reversal amount in the local currency and the alternate currency |
Select Toggle Alternate Currency. The system toggles the Authorization amount and Reversal amount between the local currency and alternate currency. Additionally, when viewing the amounts in the alternate currency, the Currency code field displays in the upper right corner of the screen indicating the currency of the alternate amounts. |
Display Additional Charges Screen
Purpose: Use this screen to review the miscellaneous charges and credits that were added to the order through Order Entry or Order Maintenance.
How to display this screen: Select Charges at the Order Inquiry Header Screen or the Order Inquiry Detail Screen.
| Field | Description |
|---|---|
| Order # |
The number assigned by the system to identify this order. Numeric, 8 positions; display-only, assigned by the system. |
| Ship to number (Unlabeled field to the right of the Order number field) |
A number to identify the shipping address on the order. Numeric, 3 positions; display-only, assigned by the system. |
| Sold to (Sold-to customer name) |
The name of the sold-to customer. Alphanumeric, 40 positions; display-only. |
| Ship to (Ship-to customer name) |
The name of the ship-to customer. Alphanumeric, 40 positions; display-only. |
| Code |
A value that represents the additional charges code. Additional charges are defined in and validated against the Additional Charge Code table. See Establishing Additional Charge Codes (WADC). Alphanumeric, 2 positions; display-only. |
| Description |
The description of the additional charge code. Alphanumeric, 30 positions; display-only. |
| Amount |
The amount of the additional charge. A negative amount identifies an additional charge credit. Additional charges are billed through the billing function. You can limit the total amount of negative additional charges applied to an order by entering a value in the Negative Additional Charge Limit (E49) system control value. You cannot override this value unless you have authority to the Override Negative Additional Charge Limit (A60) secured feature. Numeric, 13 positions with a 2-place decimal; display-only. |
| Billed |
Indicates whether or not the additional charge has been billed yet. If it has been billed, you cannot modify the charge. Values are:
|
| Invoice |
The number assigned to uniquely identify the invoice. Numeric, 7 positions; display-only. |
| Inv date (Invoice date) |
The date the invoice was billed. Alphanumeric, 6 positions (in user date format); display-only. |
| Entered by |
The user name of the person who entered the additional charge. In the case of a membership order, this is the user ID of the person who submitted the membership generation job through Generating Membership Orders (EGMO). See the entered_by_user field for information on how this field is populated through the order API (e-commerce order). For more information see the Order Administration Web Services Guide on My Oracle Support (ID 2953017.1). Alphanumeric, 12 positions; display-only. |
| Date |
The date the additional charge was entered. Numeric, 6 positions (in user date format); display-only. |
| System generated |
Determines whether the additional charge was generated by the system or was manually entered. Valid values are:
|
| Maintained by |
The user name of the person who made any changes to the additional charge. Alphanumeric, 12 positions; display-only. |
| Date |
The date the additional charge was changed. Numeric, 6 positions (in user date format); display-only. |
Display Refunds for Order Screen
Purpose: Use this screen to review refund activity for an order.
How to display this screen: Select Refunds at the Order Inquiry Header Screen or the Order Inquiry Detail Screen.
| Field | Description |
|---|---|
| Pay type |
A code that identifies the payment type associated with the refund. Pay types are defined in and validated against the Pay Type table, and must fall into one of the valid pay categories (cash/check or credit card). See Working with Pay Types (WPAY). Numeric, 2 positions; display-only. |
| Sts (Status) |
A code that identifies the current status of the refund. Valid values include:
Alphanumeric, 1 position; display-only. |
| Dp (Deposit) |
Indicates whether the refund has been deposited. A deferred or installment payment plan can prevent the system from depositing a refund in order to offset the deferred or installment amount. For example, if the order payment amount of 60.00 is deferred for 30 days and the customer receives a refund for 20.00, instead of refunding the customer 20.00, the system subtracts the refund amount from the order payment amount. The customer will then pay 40.00 at the end of the 30 days. Valid values are:
|
| Current category |
A code that identifies the current pay category associated with the refund. Valid categories are:
Display-only. |
| Original category |
A code that identifies the original pay category associated with the refund. Valid categories are:
Display-only. |
| Amount |
The amount you are refunding to the customer. This is the amount that has actually been deposited. This amount can be different from the amount of the original refund if the credit was netted against a debit deposit. Numeric, 20 positions with a 2-place decimal; display-only. |
| Date created |
The date the refund was generated. Numeric, 6 positions (in user date format); display-only. |
| Date processed |
The date, if any, when the refund was processed, written off, or canceled. If the pay type on the order is a credit card, this date represents the deposit date, and might be either the actual deposit date or the future release date if the deposit has not yet been processed. Numeric, 6 positions (in user date format); display-only. |
| Man hld (Manual hold) |
Indicates whether the amount of the refund exceeds the maximum refund amount specified in the Pay Type or if you placed the refund on hold manually through the Work with Refunds Screen. To issue the refund, you must first release it from hold using the Work with Refunds function. Valid values are:
|
| Hold until (Hold until date) |
The date when the refund is eligible for processing. Numeric, 6 positions (in user date format); display-only. |
Display Order Summary Screen
Purpose: Use this option to review all items ordered, including items ordered for the current order plus any recipient orders. This screen lists each item ordered for each shipping address so you can verify or confirm the items ordered. You can also use this screen to view the order totals in the customer's currency.
Alternate currency order totals: The screen displays the order totals on this screen in the local currency. You can review the order totals in an alternate currency if the order is associated with an alternate currency.
How to display this screen: Select Order Totals at the Order Inquiry Header Screen or the Order Inquiry Detail Screen.
| Field | Description |
|---|---|
| Order # |
The number of the order you are currently working with. Numeric, 9 positions; display-only, assigned by the system. |
| # Rcp (Number of recipients) |
The number of recipients on this order. This is the number of shipping addresses on the order. Numeric, 3 positions; display-only, assigned by the system. |
| Prepaid |
The total amount prepaid on this order using checks. Numeric, 20 positions with a 2-place decimal; display-only, calculated by the system. |
| Balance |
The balance due on the order, calculated by subtracting the order total (current order plus all recipient orders) from the prepaid amount. If the balance is 0, this means that the customer prepaid the entire order. If the balance is negative, there is a balance due that will be charged to the customer. Numeric, 20 positions with a 2-place decimal; display-only, calculated by the system. |
| Current recip (Current recipient) |
The ship-to number indicating the recipient you are currently working with. Numeric, 3 positions; display-only. |
| Merch (Merchandise) |
The total value of merchandise on this order, which is calculated by multiplying the quantity ordered by the item's price. This amount does not include charges for freight (shipping), sales tax (except for hidden tax), or handling. Numeric, 20 positions with a 2-place decimal; display-only, updated by the system. |
| Frt (Freight) |
The total charge for shipping the current order plus any recipient orders. Shipping charges are based on the freight method defined for the source code used on the order. This amount does not include any additional shipping charges. This field is blank if no freight is charged on the order (Calc freight = N). Numeric, 20 positions with a 2-place decimal; display-only, updated by the system. |
| Frt+ (Additional freight) |
The total additional freight charges on the current order plus any recipient orders. Additional freight charges can be defined for a shipper in the Ship Via table. For example, a shipper can charge a premium for overnight or Federal Express deliveries. See Working with Ship Via Codes (WVIA). Numeric, 20 positions with a 2-place decimal; display-only, updated by the system. |
| Chg (Additional charges) |
The total extra charges added to the current order and any recipient orders. This can be an additional service charge defined for the source code or offer used on the order, an additional shipping charge for an item on the order, a guaranteed service charge defined for the offer, or any type of miscellaneous charge or credit added to the order. Numeric, 20 positions with a 2-place decimal; display-only, updated by the system. |
| Tax |
The total sales tax on the current order and any recipient orders, based on the merchandise value of the order and, optionally, freight and special handling. This total does not include hidden tax. Numeric, 20 positions with a 2-place decimal; display-only, updated by the system. |
| Hnd |
The total charge, on the current order and any recipient orders, for special handling or gift wrapping. Numeric, 13 positions with a 2-place decimal; display-only, updated by the system. |
| Total |
The grand total of all charges on the current order and any recipient orders. This includes merchandise, freight, additional freight, additional charges, tax, and handling. Numeric, 20 positions with a 2-place decimal; display-only, updated by the system. |
| Shp (Ship To number) |
The number of the shipping address on the order. Numeric, 3 positions; display-only, assigned by the system. |
| Name |
The initial and last name or company name of the customer the order is shipping to. The customer or company name only displays next to the first detail line for each customer. Alphanumeric, 10 positions; display-only. |
| Ln# |
The line number of this item on the order. Numeric, 3 positions; display-only. |
| Qty (Quantity) |
The number of units ordered of the item. Numeric, 5 positions; display-only. |
| Item |
A code for a unit of inventory that you sell. Enter a valid item to display items that match your entry. Alphanumeric, 12 positions; display-only. |
| SKU |
The style of the item, such as its color or size. Alphanumeric, three 4-position fields. |
| Via |
A code for the carrier or service that will deliver the order. Ship via codes are defined in and validated against the Ship Via table. See Working with Ship Via Codes (WVIA). Numeric, 2 positions; display-only. |
| Price |
The selling price of a single unit of this item. The system calculates the price by taking into account any price breaks, source or order discounts, and using the pricing hierarchy in the System Control table. Numeric, 13 positions with a 2 place decimal; display-only, calculated by the system. |
| Whs (Warehouse) |
A code for the warehouse this item will ship from. Warehouse codes are defined in and validated against the Warehouse table. See Creating and Maintaining Warehouses (WWHS). Numeric, 3 positions; display-only. |
| SA (Ship alone code) |
Identifies whether the item can ship with other items. Valid values are:
This information is taken from the Ship alone field in the Item table. Alphanumeric, 1 position; display-only. |
| Item description (Unlabeled field below the Shp field) |
The description of the item being ordered. Alphanumeric, 120 positions; display-only. |
| SKU description (Unlabeled field below the SKU field) |
The description of the SKU for the item. Alphanumeric, 25 positions; display-only. |
| Extended price (Unlabeled field below the Whs field) |
The total charge for this item, which is calculated by multiplying the price of the item by the quantity ordered. Numeric, 20 positions with a 2-place decimal; display-only, updated by the system. |
| Screen Option | Procedure |
|---|---|
|
Accept the order information for the recipient you are currently working with and switch to another recipient |
Select recipient and accept current for a recipient. You can select this option only during order entry. A message displays if you select Select recipient and accept current for a recipient during order maintenance/inquiry: Subfile option (1) is not valid for current processing mode (Display). |
|
Copy an item to the recipient you are currently work with |
Select Copy item to current recipient for a recipient. You can select this option only during order entry. A message displays if you Select Copy item to current recipient for a recipient during order maintenance/inquiry: Subfile option (3) is not valid for current processing mode (Display). |
|
Display the order totals at the top of the screen in the customer's currency or in the system currency (from the Local Currency Code (A55) system control value). |
Select Foreign Currency. See Displaying Order Totals in Foreign Currency. |
|
Review the items selected to copy |
Select Items Selected. You can select this option only during order entry. |
|
Accept the order information for the recipient you are currently working with and advance to the Select Order Recipient screen |
Select Accept/Switch Recipient. You can select this option only during order entry. |
Displaying Order Totals in Foreign Currency
Purpose: Use this function to convert, then display the order totals in the customer's currency.
Using this feature: Select Foreign Currency at the Display Order Summary Screen to convert the order totals to the customer's currency.
About currency conversion: When you select Foreign Currency, the system gets the country code for the sold-to customer (the customer who placed the order), then checks the Currency table (fast path = WCUR).
If a currency code has been defined for this country, the system multiplies each order total bucket by the conversion rate, and displays the order totals in the customer's own currency. This way, the order total is more meaningful to the customer.
Important:
The figures on this screen will not be correct if the Multi Currency by Offer (E03) system control value is selected; in this case, the figures displayed at the other standard order inquiry screen, and in order entry and order maintenance, are already in the customer's currency.Example: The customer calls from Italy to inquire on the charges and items on an order. You select Order Summary to review the order totals.
Next, you select Foreign Currency to display the totals expressed in the customer's own currency. The system performs the currency conversion immediately, using the current conversion rate from the Currency table, and updates the order totals appropriately.
If no Currency is Defined for the Country
The system issues a message if there is no currency defined for the customer's country in the Currency table, and you will not be able to view the order totals in the customer's currency when you select System Currency Display:
No currency match found for country XXX.
- The value in the Total field is the sum of all other order totals fields (Merch, Frt, Frt+, Chg, Tax, and Hnd); no conversion is performed on this field.
- Currency values extending beyond 2 decimal places are rounded up or down to the nearest integer value, such as a dollar value.
- The country code and the currency code must be the same for order totals conversion.
- The order totals are converted using the current currency rate. This means that the order totals you see on this screen may be different from the order totals at shipping time.
- Selecting System Currency Display toggles between displaying the order totals in the customer's (foreign) currency or in the system currency.
Reviewing Order-Level Properties
Purpose: In addition to reviewing detailed information, you can use Order Inquiry to review information that pertains to the overall order, including:
- Conditions that affect the order, such as ship complete, gift order, etc.
- History of order transactions
- Messages added to the order during Order Entry, Order Maintenance, or Order Inquiry
For more information: See Display Order History Screen for a discussion of the Order History option that is also available from the Order Inquiry screens, and see Work with Order Messages Screen for a discussion or working with or reviewing order messages.
Display Order Properties Screen
Purpose: Use this screen to obtain additional information about the order. This screen displays extra fields that do not appear on the header screen. Also, this screen identifies the representative or operator who took the order and the time when the order was accepted on the system.
How to display this screen: Select Properties at the Order Inquiry Header Screen or Order Inquiry Detail Screen.
| Field | Description |
|---|---|
| Batch # |
The system-assigned number for a group of orders. Orders you receive through the order API are assigned to the Default Batch for E-Commerce Orders in Error (G41) if they are in error; similarly, retail pickup or delivery orders that are in error are assigned to the Order Broker Error Batch Number (K90). The system removes the batch number when you accept the batch if the order is error-free. Numeric, 5 positions; display-only. |
| Entered by |
The user ID of the person or process who entered the order; otherwise, your default user. Alphanumeric, 10 positions; display-only. |
| Time |
The time of day the order was originally entered. Numeric, 6 positions (HH:MM:SS format); display-only. |
| Order # |
A unique number assigned by the system to identify an order. The order ship-to number is separated from the order number by a hyphen. Order number: numeric, 8 positions; display-only. Ship-to number: numeric, 3 positions; display-only. |
| Alt ord |
The order number, if any, that was passed through the Generic Order Interface (Order API) and used to identify the order in an external system. For more information see the Order Administration Web Services Guide on My Oracle Support (ID 2953017.1). In the case of a retail pickup or delivery order assigned through the Order Orchestration Integration, this is the order number in the system originating the order. If the originating system is Order Administration, the system prefaces the originating order number with the text ORIG#:. For example: ORIG#: 9999-001, where ORIG#: indicates the order originated in Order Administration, 9999 is the original order number in Order Administration, and 001 is the ship to number. See Retail Pickup (including Ship-for-Pickup) or Delivery Orders for more information. Created in order entry: If the Alternate Order Number Prefix for Order Creation (M76) system control value specifies a prefix and the order was created in Classic View or Modern View order entry or through Generate Customer Membership Orders (EGMO), this is the specified prefix followed by the order number. The order number is zero-filled, for example, ABC00000123, where ABC is the prefix code and 123 is the order number. Alphanumeric, 35 positions; display-only. |
| Sold to name |
The name of the customer who placed the order, including the company name, if any. Alphanumeric, 41 positions; display-only. |
| Mbr ID (Membership ID) |
The code identifying the membership program that generated the order. Customers can purchase memberships in order to generate orders for selected items on a periodic basis. Blank if the order was not generated through a membership program. The sequence number to the right of the membership ID uniquely identifies the orders generated for the same customer and membership program at the same time. For example, a customer creates a customer membership to receive coffee at his home address, and another to send coffee to a different recipient, both through the same membership program. When you generate the membership orders, the generation program assigns a sequence number of 001 to the first order and a sequence number of 002 to the second order. The sequence number is 00 if the order was not generated through a membership program. See Membership Overview for background on membership programs, customer memberships, and membership order generation. Mbr ID: alphanumeric, 12 positions; display-only. Sequence number: numeric, 3 positions; display-only. |
| Ship to name |
The name of the customer to receive the order, including the company name, if any. In the case of a retail pickup or ship-for-pickup order, this is the name of the store location where the customer picks up the order; see the Order Orchestration Integration for an overview. Alphanumeric, 41 positions; display-only. |
| Source code |
The source code from the order header. Source codes are unique codes used to identify segments of your customer base or a rented list. Each source code is assigned to one offer and one division. Source codes control the freight and pricing method used on an order. Alphanumeric, 7 positions; display-only. |
| Weight |
The total shipping weight of the items on the order, excluding soldout, cancelled, and returned items. Numeric, 20 positions with a 3-place decimal; display-only. |
| Gift |
If this field is selected, this is a gift order, which means:
|
| Ship via |
A code for the shipper. A different ship via may also exist at the item level. Ship via codes are defined in and validated against the Ship Via table See Working with Ship Via Codes (WVIA). Numeric, 2 positions; display-only. |
| Ship via description (Unlabeled field to the right of the ship via field) |
The description of the shipper. Alphanumeric, 30 positions; display-only. |
| Arrival date |
The date the customer requests to receive the order. The arrival date defaults to the order date, but you can override this default. Numeric, 6 positions (in user date format); display-only. |
| Order date |
The processing date for the order. Defaults to the current date, but you can override it to date-stamp orders you received on an earlier date but did not enter. However, if you change the order date to a date which falls within a closed accounting period, the following error message indicates: Order date falls within the closed accounting period. The order date determines which orders the system reserves first, if using Batch Reservation or running the Evaluate Backorders program. Numeric, 6 positions (in user date format); display-only. |
| Enter date |
The date when the order was created. Numeric, 6 positions (in user date format); display-only. |
| Ship complete |
Determines whether all the items on an order must ship together. Valid values are:
|
| Quote Origin |
If this field is selected, the order originated from a pre-order quote. See Entering Pre-Order Quotes for an overview and the required setup. |
| B/O priority (Backorder priority) |
A code that determines the priority for order fulfillment on a backordered item. A value defaults to this field if you entered a priority in the B/O priority (Backorder priority) field for the source code; in this case, the header-level value defaults to the Priority field on the order detail line. Priority codes range from 0-9, where: 0 = Low priority. 9 = High priority. Numeric, 1 position; display-only. |
| Cancel BO (Cancel backorder) |
Identifies whether to automatically cancel items that are unavailable (backordered) with the first shipment on the order. Valid values are:
If this field is selected, any unshipped line on an order is canceled during billing using the Auto Soldout Cancel Reason (C20), provided this system control value specifies a valid cancel reason code. |
| Freight override |
Indicates the amount of a freight override, if you entered an override amount for the order. Note: If a freight override exists, the system does not apply any additional freight, item charges, weight charges, or service charges to the order.Numeric, 13 positions with a 2-place decimal; display-only. |
| Calculate freight |
Indicates whether the system will calculate and add freight charges to the order.
To change this setting for the order, use the Calculate freight field at the Work with Order Screen. |
| Freight tax override |
The tax override amount on freight for the order ship to. If defined, the system does not calculate tax on freight. Used only if a freight override amount is defined. Note: You can define a tax override amount on freight only on orders received through the Generic Order Interface (Order API).For more information see the Order Administration Web Services Guide on My Oracle Support (ID 2953017.1). Selected for orders received from Order Orchestration. See Tax on Freight (B14) for a discussion. Numeric, 13 positions with a 2-place decimal; display-only. |
| Freight tax rate unlabeled field next to Freight tax override |
The tax rate for the freight tax override. The system uses the following calculation to determine the freight tax rate: (freight override amount / freight tax override) x 100 = freight tax rate Example: If the freight override amount is 6.00 and the freight tax override amount is 3.00, the freight tax rate is 50.00. The system uses the freight tax rate during return and cancellation processing when calculating the amount of tax on freight that should be returned or deducted during cancellation. See Tax on Freight (B14) for a discussion of how the freight tax rate is determined for orders received from Order Orchestration. Numeric, 13 positions with a 2-place decimal; display-only. |
| Carrier # |
The number of the customer's account with the carrier. When a number is present in this field, the customer doesn't pay for shipment of orders via the carrier. Instead, the carrier receives the bill for shipment. Alphanumeric, 10 positions; display-only. |
| Purchase order |
The purchase order number under which the order was placed. From the ref_transaction_no if the order is a retail pickup or delivery order received from Order Orchestration. See Building the Retail Pickup (including Ship-for-Pickup) or Delivery Order for more information. Alphanumeric, 15 positions; display-only. |
| Tax code |
The code and description of the tax status on the order. Valid values are:
See Working with Customer Tax Status for more information. |
| Tax identification |
The customer’s tax identification number, typically the resale or exempt certificate number assigned to a customer who is identified as tax exempt (E) or as a reseller (R); otherwise, the tax identification number does not control taxability. Any combination of letters, numbers, or special characters is accepted. Alphanumeric, 30 positions. |
| Master label (Master carton label) |
Indicates whether the system prints a master pick slip for this order. The master pick slip displays the sold to customer's name and address and the order totals across all ship to customers on the order. Valid values are:
See Performing Pick Slip Generation, for more information on printing a master pick slip for an order. |
| Cancel date |
The date the customer wants the order canceled if it has not been shipped. The order is not canceled automatically, but is listed on the Order Cancellation List. You can cancel the order manually or contact the customer to extend the deadline. Numeric, 6 positions (in user date format); display-only. |
| IP address |
The ip_addr, if any, in the Inbound Order XML Message (CWORDERIN) for an order received through the generic order API. For more information see the Order Administration Web Services Guide on My Oracle Support (ID 2953017.1). IP address validation: If the IP address received was invalid, the system writes an Order Transaction History message such as INVALID IP ADDRESS: 1.2.3 where 1.2.3 represents the invalid IP address received, and does not update this field. The IP address is made up of a series of four numbers separated by three periods (for example, 192.168.255.255). Each number between the periods must be from 1 to 255. The IP address must:
Fraud checking: If the IP address received matches an entry in the Miscellaneous Fraud table, the system puts the order on IP (IP address) hold and writes a message reading SYS HLD---IP ADDRESS HOLD to the Order Transaction History table. See Working with Miscellaneous Frauds (WMFF) for more information on IP addresses and fraud checking. Alphanumeric, 15 positions; display-only. |
| Warehouse |
A code that identifies the warehouse from which merchandise on the order ships. A value appears in this field only if it was entered during order entry or order maintenance or was passed through the Order Orchestration Integration for a retail pickup or delivery order. The warehouse description is to the right. Warehouse code: numeric, 3 positions; display-only. Warehouse description: alphanumeric, 30 positions; display-only. |
| Broker delivery type |
Indicates whether the order is being fulfilled through the Order Orchestration Integration. Possible settings are:
Note: If the order includes any brokered backorder lines (in which Order Administration assigns backordered items to Order Orchestration for fulfillment), this is not indicated here.See the Order Orchestration Integration for an overview. |
| Sales Rep Store |
The store number assigned to the order. Store numbers are defined in and validated against the Store Cross Reference table; see Work with Store Cross Reference (WSCR). Note: The store number defined here does not have to be associated with the salesrep from the Order Header.Included in CWEmailOut: If the order is not fulfilled through the Order Orchestration integration, the OriginatingStore element in the Outbound Email XML Message (CWEmailOut) specifies the sales rep store and the description and address information from its Store Cross Reference record. See the OriginatingStore element for more information. Alphanumeric, 10 positions; display-only. For more information see the Order Administration Web Services Guide on My Oracle Support (ID 2953017.1). |
Display Order Line History Screen
Purpose: Use this option to review any type of activity that has occurred since this item was entered.
The system logs all item history automatically for inquiry purposes, including order line activity received through the Order Line History In API, and displays this information on the Display Order Line History screen.
For more information see the Order Administration Web Services Guide on My Oracle Support (ID 2953017.1).
How to display this screen: Select History for an item at the Order Inquiry Detail Screen or at the Work with Order Lines screen in order entry.
| Field | Description |
|---|---|
| Order # |
A unique number to identify an order. Numeric, 9 positions; display-only, assigned by the system. |
| Ship to number (unlabeled field) |
A hyphen (-) separates this field from the Order# field. Indicates the number of shipping addresses for the order. The system assigns a ship-to suffix of 1 to a single recipient order. Numeric, 3 positions; display-only, assigned by the system. |
| Line # |
The detail line number of this item on the order. Numeric, 3 positions; display-only. |
| Item |
A code for a unit of inventory. Item codes are defined in and validated against the Item table. See Performing Initial Item Entry (MITM). Alphanumeric, 12 positions; display-only. |
| SKU (Stock keeping unit; unlabeled fields to the right of the item number) |
The item's special characteristics, such as its size or color. SKUs are defined in and validated against the SKU table. Alphanumeric, three 4-position fields; display-only. |
| Activity |
Indicates the type of update performed for the order line. Order line activity codes are defined in the Order Line Activity table; see Working with Order Line Activity Codes (WOLA). System Delivered Order Line Activity Codes are:
|
Note: If the cancel reason code had the Reduce demand flag selected, the activity is listed as a Change rather than as Item Partially Cancelled.
Display-only, updated by the system. |
|
| Date |
The date when this activity occurred. Numeric, 6 positions (in user date format); display-only, updated by the system. |
| Quantity |
The quantity of the item affected by this activity. For example, 3- indicates that three units of the item were canceled. Activities that do not affect the order quantity, such as changing the pricing of the order line, do not display a quantity here. This quantity is displayed differently depending on how the item was sold out; see Processing Auto Soldout Cancellations (MASO). Also, see each individual Activity, above, for more information. Numeric, 5 positions; display-only, updated by the system. |
| Exc reason (Exchange reason code) |
Represents a reason for the customer to exchange one item for another. Exchange reasons are defined in and validated against the Exchange Reasons table; see Establishing Exchange Reason Codes (WEXR). Numeric, 3 positions; display-only. |
| Can reason (Cancel reason code) |
The reason for canceling the units or reducing the quantity. A cancel reason code is not stored for soldout cancellations, whether you sell out the item by selecting Sold-out in order entry or order maintenance, or through Processing Auto Soldout Cancellations (MASO); however, the Auto Soldout Cancel Reason (C20) is displayed here if a backordered line was canceled at billing because the Canc B/O (Automatically cancel backorders) flag for the order was selected. Cancel reason codes are defined in and validated against the Cancel Reason table; see Establishing Cancel Reason Codes (WCNR). Numeric, 2 positions; display-only. |
| Rtn reason (Return reason code) |
Represents a reason for the customer to return an item. Return reasons are defined in and validated against the Return Reason table; see Establishing Return Reason Codes (WRTR). Numeric, 3 positions; display-only. |
| Add reason (Add reason code) |
Represents a reason for adding an item to the order. The system requires an add reason code if:
Add reason codes are defined in and validated against the Add Reason table; see Establishing Add Reason Codes (WADR). Alphanumeric, 5 positions; display-only. |
| User |
The user ID of the person who performed this activity. Your default user ID defaults for some activities. In most cases, the ID of the user who maintained the order is displayed; however, activities that show the ID of the user who started the async jobs are indicated in the description of the Activity, above. The user ID does not display if you sell out an item through Processing Auto Soldout Cancellations (MASO) rather than order entry or order maintenance. Alphanumeric, 10 positions; display-only, updated by the system. |
Display Order History Screen
Purpose: Use this option to review any type of activity that occurred since the order was entered, including order activity received through the Generic Order Transaction History API. The system logs all order history automatically for inquiry purposes, including when the order was:
For more information see the Order Administration Web Services Guide on My Oracle Support (ID 2953017.1).
- Authorized, reauthorized, or declined
- Canceled
- Held
- Maintained
- Released
- Logged as a sale (when the invoice was generated)
- Shipped
- Sold out
The system records these activities against the order on the Display Order History screen. The system can record up to 999 transactions for each order. This information remains on the system for inquiry purposes until the order is purged.
Subscriptions: The system also records order history for each subscription generation. This occurs when you are Generating the Subscription Extract Table (WGSE) for items identified as subscriptions (if the Subscription field for the Item is selected). For example, six entries would be logged to the Order History for a 6-month subscription, reflecting each time another issue of the subscription item is included in the Subscription Extract file.
Information captured: The system captures the following information on the Display Order History screen:
- Date and time of activity
- Type of activity
- Transaction note
- Amount
- User ID
Tracking packages: Use the Package Info option to advance to the Display Package Information Screen, where you can review shipment tracking numbers and, depending on the ship via, advance to the shipper’s web site to review tracking history. The Package Info option is available if you have received any tracking numbers related to shipments on the order.
Special characters? If there are any special characters in the Order Transaction History message, the system replaces the first special character, excluding any underscores, with a space when you advance to this screen.
How to display this screen: Select Order History at the:
- Work with Order Lines Screen in order maintenance
- Order Inquiry Header Screen or Order Inquiry Detail Screen
| Field | Description |
|---|---|
| Order # |
A unique number to identify an order. Numeric, 9 positions; display-only, assigned by the system. |
| Sold to (Sold to customer name) |
The name of the customer who placed the order. Last nameThe customer's last name. Alphanumeric, 25 positions; display-only. First nameThe customer's first name. Alphanumeric, 15 positions; display-only. InitialThe initial of the customer's middle name. Alphanumeric, 1 position; display-only. |
| Ship to (Ship to customer name) |
The name of the customer to receive the order. These fields are blank if the Sold To Customer receives the order. Last nameThe customer's last name. Alphanumeric, 25 positions; display-only. First nameThe customer's first name. Alphanumeric, 15 positions; display-only. InitialThe initial of the customer's middle name. Alphanumeric, 1 position; display-only. |
| Date |
The date when the order activity occurred. Numeric, 6 positions (in user date format); display-only, updated by the system. |
| Type |
A code for a type of update against the order. The OTH_TRANSACTION_TYPE code in the ORDER_TRANSACTION_HISTORY table is indicated in parentheses. Valid values are described below. Related Transaction Notes are also described if they add additional information. If an Amount is specified for the entry, it is mentioned below as well; otherwise, the Amount is blank.
|
For more information see the Order Administration Web Services Guide on My Oracle Support (ID 2953017.1). Narvar notices: When you use the Narvar Integration, the Letter notification type for a shipment email can be:
For more information: See Narvar Troubleshooting.
For more information see the Order Administration Web Services Guide on My Oracle Support (ID 2953017.1). Note: Starting with release 18.0, the system no longer creates Maintenance records for activity updates from Order Orchestration. See above for the individual records created when an order is accepted, shipped, picked, or picked up.Note: A separate Order Canceled record is created when an order is canceled in maintenance only if no items have shipped for the order.
|
|
Note: Starting with release 18.0, the system no longer creates a Pick Gen (P) record when a stock allocation error occurs.
Note: If the quote was canceled during maintenance, a maintenance (M) record is also created, indicating the cancel reason.
For more information see the Order Administration Web Services Guide on My Oracle Support (ID 2953017.1). |
|
Note: Contact Center does not display the ROL Error under Order Activity.
|
|
Display-only, updated by the system. |
|
| Transaction note |
The description of the activity related to the transaction, such as:
|
Alphanumeric, 40 positions; display-only, updated by the system. |
|
| Amount |
The total order amount following the order activity, including merchandise, freight, tax, handling, etc. No amount is associated with issuing a subscription, as the system bills the customer for the entire amount of the subscription when billing the order. For an order cancellation (before any items have shipped), the dollar amount listed includes freight, regardless of whether the Recalculate freight option was selected at order cancellation. Numeric, 20 positions with a 2-place decimal; display-only, updated by the system. |
| User |
The user ID of the person who performed this activity against the order.
For more information see the Order Administration Web Services Guide on My Oracle Support (ID 2953017.1). Alphanumeric, 10 positions; display-only, updated by the system. |
| Option | Procedure |
|---|---|
|
Display the time when the order activity occurred |
Select Display Time for an order activity to advance to a window that displays the Transaction note, Date, and time, in HH:MM:SS format, when the order activity occurred. |
|
Track packages or display carton contents |
Select Package Info to advance to the Display Package Information Screen, where you can review shipment tracking numbers and, depending on the ship via, advance to the shipper’s web site to review tracking history. The Package Info option is available if you have received tracking numbers or carton contents information through the Generic Pick In API (Shipments, Voids, and Backorders). For more information see the Order Administration Web Services Guide on My Oracle Support (ID 2953017.1). |
Display Package Information Screen
Purpose: Use this screen to review shipment tracking information for an order. This information can come from the Generic Pick In API (Shipments, Voids, and Backorders) and from Manually Confirming Shipments (MCON).
For more information see the Order Administration Web Services Guide on My Oracle Support (ID 2953017.1).
Links to tracking page at shipper’s web site: This screen displays the shipment tracking number for each shipment on the order. If shipment tracking is available on the shipper’s web site, the shipment tracking number is also a live link to the shipper’s shipment tracking web page, where you can review shipment history.
If using Narvar: If you are using the Narvar Integration, the Tracking # is a live link enabling you to track the shipment, provided:
- You have completed setup of the related system control values, including the Narvar Track URL Prefix (M60).
- You have specified the Narvar Carrier Name for the ship via.
- You specified a tracking number when confirming the shipment.
- All other configuration was completed for Narvar, as described under Narvar Integration Setup.
- After you enable Narvar, tracking number links that were created previously do not work automatically when you click on them at this screen.
- The tracking number link can still be available if all the above requirements are met, even if the customer did not receive a shipment confirmation when, for example, the customer has opted out of email communication.
- The tracking link is not supported for drop ship purchase orders or shipments made for originating orders through Order Orchestration integration. The tracking link is supported for drop ship picks, and for fulfilling orders received through Order Orchestration integration.
- If carton details were not provided for the tracking numbers, which is possible when you use the generic pick in API, it might not be possible to identify the order lines shipped with each tracking number.
Required for tracking: The Narvar Track URL Prefix (M60) is required for a valid tracking number link to be enabled in emails or on screens. If you are using the Narvar integration and submit an order request to Narvar while the tracking URL prefix is not defined, the Narvar.log file contains errors such as:
Shipment tracking is disable for company 123
Unable to construct shipment tracking URL for order 456
Where 123 is the company number and 456 is the order number.
Error displayed: Also, if the tracking URL is not defined, when you click on the tracking number link at the screens mentioned above, an error window indicates: Tracking information not available. Check Narvar Order Error Export screen for failures.
If not using Narvar: Otherwise, if you are not using the Narvar integration:
- Supported ship via types: Live links to shipment tracking
web pages for shippers are available if the ship via type is:
-
UPS
-
Federal Express
-
Parcel Post (not Parcel Post Class 1, 2, 3, or 4)
-
- If the ship via type is anything other than UPS, Federal Express, or Parcel Post, you can still advance to the Display Tracking Numbers screen; however, the tracking number is not a live link.
See Working with Ship Via Codes (WVIA) for information on setting up ship vias, including how to specify the ship via type.
Carton contents: If you have received carton content information through the Generic Pick In API (Shipments, Voids, and Backorders), a carton icon displays for the shipment. You can expand the carton icon for a shipment to display the items included in the carton.
For more information see the Order Administration Web Services Guide on My Oracle Support (ID 2953017.1).
Note:
When you use the generic Pick In API, the system does not verify that the reported carton contents match the information on the pick slip.How to display this screen: Select Track Packages at the Display Order History Screen. This option is available only if:
- there are one or more shipped items on the order, and
- you have entered a tracking number when using Manually Confirming Shipments (MCON), or
- you have processed a shipment through the generic Pick In API.
| Field | Description |
|---|---|
| Scan date |
The date when the package was scanned for shipment, as reported through the Generic Pick In API (Shipments, Voids, and Backorders). For more information see the Order Administration Web Services Guide on My Oracle Support (ID 2953017.1). Numeric, 6 positions (in user date format); display-only. |
| Scan time |
The time when the package was scanned for shipment, as reported by through manual confirmation or through the Generic Pick In API (Shipments, Voids, and Backorders). For more information see the Order Administration Web Services Guide on My Oracle Support (ID 2953017.1). Numeric, 6 positions (HH:MM:SS format); display-only. |
| Tracking # |
The shipping tracking number, as reported through manual confirmation or through the Generic Pick In API (Shipments, Voids, and Backorders). For more information see the Order Administration Web Services Guide on My Oracle Support (ID 2953017.1). Live link? The tracking number is a live link if you use Narvar or if the ship via type is UPS, Federal Express, or Parcel Post (not Parcel Post Class 1, 2, 3, or 4). If the link is live, you can click it to advance to the shipper’s web site and review shipment history. Alphanumeric, 30 positions; display-only. |
| Ship via |
The description of the shipper who delivers the package. Ship via codes are defined in and validated against the Ship Via table. See Working with Ship Via Codes (WVIA) for more information. Note: The description is truncated if it exceeds 30 positions.Alphanumeric, 30 positions; display-only. |
Carton icon: If you have received carton content information through the Generic Pick In API (Shipments, Voids, and Backorders), a carton icon displays to the left of the scan date for the shipment. Open the carton by clicking it to display the items packed in the carton:
For more information see the Order Administration Web Services Guide on My Oracle Support (ID 2953017.1).
- Closed carton:

- Open carton:
Carton contents: If you open the carton to display the carton contents, the additional fields are:
| Field | Description |
|---|---|
| Items |
The item or SKU reported as packed in the carton. The Generic Pick In API (Shipments, Voids, and Backorders) identifies a packed item or SKU as part of a shipment confirmation for a pick slip by specifying the pick control detail line. For more information see the Order Administration Web Services Guide on My Oracle Support (ID 2953017.1). Note: The system does not validate that all items that are confirmed as shipped are also reported as packed in a carton.Item: 12 positions, alphanumeric; display-only. SKU: three 4-position fields, alphanumeric; display-only. |
| Qty |
The quantity of the item reported as packed in the carton. When you receive information through the Pick In API, the system does not validate whether the quantity reported as packed matches the quantity confirmed as shipped. Numeric, 5 positions; display-only. |
| Description |
The description of the item and SKU. If the item has SKU’s, the item and SKU descriptions are separated by a space. Item description: alphanumeric, 120 positions; display-only. SKU description: alphanumeric, 40 positions; display-only. |
Performing Order Maintenance
In this part: These topics describe how to update an existing order on the system:
- Introducing Order Maintenance describes how to access Order Maintenance to update an existing order and lists the features and restrictions of this program.
- Selecting an Order for Maintenance describes how to identify the order you wish to update or how to locate a particular order from a scan of orders.
- Work with Order Screen in Order Maintenance lists the fields you can update on the Work With Order screen, describes the results of your updates, and identifies any conditions or restrictions for updating each field.
- Changing Item Detail Line Information in Order Maintenance lists the fields you can update on the Work With Order Line screen, describes the results of your updates, and identifies any conditions or restrictions for updating each field for a specific item on the order.
- Adding an Item in Order Maintenance describes how to add an item to an existing order or how to reopen a closed or canceled order when you add an item.
- Increasing the Quantity Ordered in Order Maintenance describes how to increase or decrease the number of units ordered of an item and describes how to account for the item cancellation when you reduce the quantity ordered.
- Canceling an Item in Order Maintenance describes how to cancel a single, unshipped order detail line on an existing order and describes how to account for the item cancellation from the order.
- Canceling an Order through Order Maintenance describes how to cancel an entire order and describes how to account for the item cancellations resulting from the order cancellation.
- Returning and Exchanging Items in Order Maintenance describes how to perform an item return or exchange by first creating a return authorization, receiving the merchandise return, and crediting the customer.
- Enter Payment Methods Screen in Order Maintenance describes how to add a payment method to the order to release it from hold or how to change or delete payment information already defined for the order.
- Adding a Recipient Order in Order Maintenance describes how to enter an additional order to an existing order that will ship to a different address.
- Maintaining Quotes in Order Maintenance describes the updates you can apply to a pre-order quote before converting it to a regular order.
- Converting Quotes to Orders describes how to convert a pre-order quote to a regular order and the updates that the system performs.
- Order Line History In API allows you to receive order line history from an external system.
- Order Maintenance API allows you to remove a user hold or update the arrival date for an order line.
- Order Maintenance API allows you to update the arrival date, remove a user hold, or both.
For more information see the Order Administration Web Services Guide on My Oracle Support (ID 2953017.1).
Introducing Order Maintenance
Purpose: Use the Order Maintenance function to update an existing order by:
- Changing customer, order, item, or payment information
- Adding a recipient order
- Adding a payment type
- Adding an item
- Canceling an item
- Canceling an order
- Returning an item
- Returning an order
- Exchanging a line
- Holding a line
- Releasing a line
Additionally, you can select this option to review order history.
You can maintain orders only if they have been accepted (and processed).
Quotes: You use the same order maintenance screens to maintain a quote. However, the system displays the screens for a quote in Review mode. See Maintaining Quotes in Order Maintenance for more information on maintaining quotes.
Pick slip preparation: When you advance to order maintenance, the system removes any pick slip preparation that may exist for the order; see Removing Pick Slip Preparation from an Order.
In this topic:
- Order Maintenance Features
- Order Maintenance Restrictions
- Order Maintenance Processing
- Secured Features Controlling Access to Order Maintenance
Order Maintenance Features
Order Maintenance allows you to perform most Order Entry functions and offers these features:
- Uses a similar screen layout as Order Entry, and provides the function keys to cancel, return, review order history, etc.
- Enables you to accept or reject your changes to an order; if rejected, the system resets the order to the same condition prior to Order Maintenance
- User or user class security controls Order Maintenance access; see the Order Maintenance Access (A22) field in the Security table.
- Logs all order updates by date, time, maintenance activity, and user ID
- Lets you reopen a closed order by adding new items to the order
- Lets you perform a return on a shipped order line
- Lets you change the source code on the order only if the new source code uses the same freight and pricing methods as the original source code
- Prohibits more than one user from maintaining an order
- Lets you place an order on hold
- Automatically updates order status if the order becomes eligible for release or hold following maintenance
- Automatically generates a refund or credit if maintenance activity changes order totals appropriately
- Displays unresolved action messages for a customer
- Reprices items on the order if you use price table pricing (see Changing Item Detail Line Information in Order Maintenance)
- Advances automatically to the Work with Customer Profile Screen if you need to obtain mandatory demographic information for a customer, if the Prompt for Mandatory Demographics in Order Maintenance (E60) system control value is selected.
Order Maintenance Restrictions
Order Maintenance does not:
- Display Promotional pricing pop-up windows
- Perform end-of-order repricing unless you use price table pricing; see Changing Item Detail Line Information in Order Maintenance)
- Add free gifts (except through price tables; see Changing Item Detail Line Information in Order Maintenance)
- Perform promotional pricing to add incentive items or discounts to the order unless you use customer price group pricing
- Let you cancel a quantity of an item if a pick slip has been printed (you must select the Void/Reprint Pick Slips option; see Manually Confirming Shipments (MCON).
- Let you change an item detail line in any way if a pick slip has been printed (you must select the Void/Reprint Pick Slips option; see Manually Confirming Shipments (MCON).
- Let you change an item detail line if shipments have been made against the line or if the line has been canceled
- Let you change a payment method if it has been charged
- Let you change a source code to a source code for a different offer
- Let you change the source code on the order or the item detail line if shipments have been made for the order
- Let you change the customer sold-to or ship-to number
- Let you release an order except by applying a payment (see Releasing Held Orders)
- Let you maintain an order until the system has completed processing a return, exchange, cancellation or shipment (order is being billed). The system displays a message such as:
Order #xxx in use by RA/Billing.
For more information: See Secured Features Controlling Access to Order Maintenance for more information on the secured features that control order maintenance for different types of orders.
Order Maintenance Processing
In general, after you maintain an order the system:
- recalculates the order totals and adjusts demand totals (number of orders) appropriately
- performs credit checking to place the maintained order on hold, if the maintenance results in some type of hold condition
- submits the order for credit card authorization if you change or add credit card pay type information; this ensures that the new order total is authorized
- submits any newly eligible backordered lines to Order Orchestration for fulfillment; see Brokered Backorders for more information.
- submits an update message to Order Orchestration if you sell out or cancel an item on a retail pickup or delivery order; see Retail Pickup (including Ship-for-Pickup) or Delivery Orders for more information.
- captures the date, time, maintenance activity, and user ID in the Order Transaction History table to keep an on-line history of all order updates; see Display Order History Screen.
- evaluates the order to determine if it qualifies for pick slip preparation; see Preparing Orders for Pick Slip Generation and Applying Pick Slip Preparation to an Order.
Web Services Supporting Order Maintenance
Optionally, you can update orders through the following:
- Order Maintenance API enables you to release a user hold or update the arrival date for an order line.
- Generic Pick In API (Shipments, Voids, and Backorders) enables you to apply a user hold reason.
For more information see the Order Administration Web Services Guide on My Oracle Support (ID 2953017.1).
Secured Features Controlling Access to Order Maintenance
Overview: The following table lists the secured features that control access to maintenance or cancellation of orders, including those fulfilled through the Order Orchestration Integration:
| Secured Feature | Controls the Ability To: |
|---|---|
|
maintain any order, subject to the additional secured features listed below |
|
|
maintain an order, including a ship-for-pickup order or a brokered backorder, with a printed quantity on any order line Note: Does not control access to retail pickup or delivery orders or prevent you from canceling a store pickup order. |
|
|
maintain a retail pickup or delivery order Note: If you have authority, you can process a sellout or return, or add a payment method to a retail pickup or delivery order sent from Order Orchestration. However, you cannot perform any other updates to a retail pickup or delivery order regardless of your authority. |
|
|
cancel a retail pickup, delivery, or store pickup order, or a brokered backorder |
The authority required to maintain or cancel different orders based on whether they are fulfilled through the Order Orchestration Integration is illustrated in the following flow charts.
Maintaining a regular or ship-for-pickup order: The following chart summarizes the authority required to maintain a regular or ship-for-pickup order:

Maintaining a retail pickup or delivery order: The following chart summarizes the authority required to maintain or cancel a retail pickup or delivery order:

Canceling a store pickup order: The only possible maintenance of a store pickup order is to cancel it. The following chart summarizes the required authority.

Maintaining an order that includes any brokered backorder lines: The following chart summarizes the authority required to maintain an order that includes any brokered backorder lines:

For more information: See:
- Setting Up Secured Features for information on additional secured features that control specific options within order maintenance
- Order Orchestration Integration
Selecting an Order for Maintenance
Purpose: Use the Order Maintenance selection screen to find the order you wish to maintain, using information you have about either the order or the customer.
In this topic:
Order Maintenance Selection Screen
Purpose: Use this screen to find an order for maintenance, or to advance to additional scan screens where you can select the order.
Customer Workflow Management window: The Customer Workflow Management Window automatically displays when you first advance to the Order Maintenance selection screen if open or in use ticklers exist for the sold to customer on the order. Select Ticklers at this window to advance to the Work with Ticklers Screen (sold to customer view) where you can review and work with ticklers associated with the sold to customer.
How to display this screen: Enter OEOM in the Fast path field on any menu or select Order Entry/Order Maintenance from a menu; then select Maintain Orders at the Default Values for Orders screen, the Select Customer Sold To For Order Screen, or the Customer Selection Screen.
Cross-company Scanning
If you are working within a company set up for cross-company scanning, you can scan for customers in any other company that has a similar setup in the Company table. See Working with Companies (WCMP) for more information on working with companies.
You can scan for customers across companies with the following fields:
- Postal code
- Match code
- Postal code, restricted by Company name
- Postal code, restricted by Customer name
When you scan on any of these fields, you advance to a subsequent customer scan screen displaying information, including the company code, for customers that match your entry. You cannot scan by Company name or Customer name alone; however, you can restrict your scan on Postal code by your entry in either field.
If you advance to Order Maintenance for a customer from a different company, all of the system control values from the new company will be in effect. When you exit the order, you will return to your default company.
Field descriptions: It is common to enter information in several fields when scanning for a specific order. For example, you might enter values in the Item, Order status, and Order date fields to review open orders entered prior to a certain date that contain a certain item.
| Field | Description |
|---|---|
| Order scans | |
| Order # |
A combination of the order and ship-to record number. The system assigns a unique number to every order created through Order Entry. You advance directly to the Work with Order Screen in Order Maintenance if you enter a valid order number. The system, however, displays a message if you enter a nonexistent order number: Order Ship-to not found. Numeric, 8 positions; optional. |
| Sold-to customer |
A system-assigned code that identifies the customer who placed the order. Use this field to advance to the Scan Orders by Customer screen. See Order Scan Screens in Order Maintenance. Ghost customers: If you enter the customer number of a ghost customer, the scan screen does not display any orders; this is because a merge/purge has assigned any orders using that customer number to the “target” customer. You can identify a ghost customer by the setting of the Ghost flag. Note: Even if you use the Customer Engagement Customer Integration, you do not use the Customer Scan Screen in order maintenance when searching for a customer; see the Customer scans for information on scanning based on customer information in order maintenance.Numeric, 9 positions; optional. |
| Recipient customer |
A system-assigned code that identifies the customer who receives the order. This number consists of the 9-digit sold-to customer number and the 3-digit ship-to suffix. Use this field to advance to the Scan Orders by Customer Ship To screen. See Order Scan Screens in Order Maintenance. Recipient customer number: numeric, 9 positions; optional. Recipient customer ship-to number: numeric, 3 positions; optional. |
| Item/SKU |
A code representing a unit of inventory. SKU code (separated from the item code by a slash): The item's unique characteristics, such as its size, color, and width. Use these fields to advance to the Scan Orders by Item screen. See Order Scan Screens in Order Maintenance. Item code: alphanumeric, 12 positions; optional (required if you also enter SKU information). SKU code: alphanumeric, three 4-position fields; optional). |
| Order status |
Indicates the condition of the order on the system. The order status is open (active) unless the status field is set to one of the following values:
Use this field to advance to the Scan Orders by Order Status screen. See Order Scan Screens in Order Maintenance. Note: Suspended or Error orders are not eligible for maintenance; use batch order entry to work with these orders. See Introducing Order Batches for more information.Optional. |
| Order date |
The date that the order was entered on the system. Use this field to advance to the Scan Orders by Date screen. See Order Scan Screens in Order Maintenance. Numeric, 8 positions (in user date format); optional. |
| Order cross ref # |
The order number, if any, that was passed through the Generic Order Interface (Order API) and used to identify the order in an external system. For more information see the Order Administration Web Services Guide on My Oracle Support (ID 2953017.1). This is the Alt ord displayed at the Display Order Properties Screen. In the case of a retail pickup or delivery order assigned through the Order Orchestration Integration, this is the order number in the system originating the order. If the originating system is Order Administration, the system prefaces the originating order number with the text ORIG#:. For example: ORIG#: 9999-001, where ORIG#: indicates the order originated in Order Administration, 9999 is the original order number in Order Administration, and 001 is the ship to number. Enter a full or partial order cross reference number to advance to the Scan by Order Cross Reference # screen. If you wish to review all retail pickup and delivery orders whose originating system is Order Administration, enter ORIG#: in the Order cross ref # field and select OK to advance to the Scan by Order Cross Reference # screen where all orders whose E-Commerce order number in the Order Header Extended table begin with ORIG#: display. See Order Scan Screens in Order Maintenance. Alphanumeric, 35 positions; optional. |
| Alternate customer # |
The alternate customer number defined for the customer who placed the order. Alternate customer number is an additional number to identify the customer on the system, such as a customer number carried over from a system conversion. Enter an alternate customer number to advance to a subsequent scan screen that lists customers by alternate customer number. See Display Alternate Customer Cross Reference Window (I84) for more information. Alternate Customer Number Label DescriptionThe field label on this screen is based on the name you enter in the Alternate Customer Number Label Description (H95) system control value; if you do not enter a name in this system control value, the field label is Alt cust. Example: If you enter the field label name MEMBER# in the system control value, the field label on this screen is MEMBER#. Note: Scanning by the alternate customer number of a ghost customer is not currently implemented if the Display Alternate Customer Cross Reference Window (I84) system control value is selected.Alphanumeric, 15 positions; optional. |
| Purchase order # |
The customer's purchase order number. Use this field to advance to the Scan Orders by Purchase Order Number screen. See Order Scan Screens in Order Maintenance. Alphanumeric, 15 positions; optional. |
| Tracking # |
The number assigned by the shipper to track the shipment. This number is stored in the Manifest Upload Audit table. Enter a full or partial tracking number to advance to the Scan by Tracking # screen. If your entry is an exact match to a tracking number for an order, you advance directly to the order. See Order Scan Screens in Order Maintenance. Alphanumeric, 30 positions; optional. |
| Customer scans | |
| Match code |
A code the system assigns to each customer, based on elements of the customer's name and address. The system uses the match code to identify duplicate or fraud customers on the system. Use this field to advance to the Scan Orders by Match Code screen. See Order Scan Screens in Order Maintenance. You can scan for customers across companies with the match code field if cross-company scanning is set up. See Cross-company Scanning. Alphanumeric, 15 positions; optional. |
| Postal code |
The postal or zip code for the customer's address. Enter a full or partial code to advance to the Scan Sold To by Postal Code/Company screen. This screen lists all customers by postal code in ascending (lowest to highest) numeric sequence, beginning with the code you entered. If you enter a postal code, last name, and first name, you advance to the Scan Customer Sold To by Postal Code screen, which lists all customers alphabetically beginning with the postal code you entered. See Customer Scan Screens in Order Maintenance. Scan length: The Postal Code Scan Length (F61) system control value controls how many characters of the postal code to use when searching for a customer. See that system control value for a discussion. You can scan for customers across companies with the postal code field if cross-company scanning is set up. See Cross-company Scanning. Alphanumeric, 10 positions; optional. |
| Last name |
The sold-to customer's last name. Enter a full or partial name to advance to a Scan Cust Sold To By Last Name screen, which lists all customers alphabetically beginning with the name you entered. You can also include a full or partial first name along with a full (not partial) last name to restrict the scan further. See Customer Scan Screens in Order Maintenance. Alphanumeric, 25 positions; optional. |
| First name |
The sold-to customer’s first name. Enter the last name, first name, and postal code to advance to the Scan Customer Sold To by Postal Code screen, which lists all customers alphabetically beginning with the postal code you entered. You can also enter just the full (not partial) last name and full or partial first name to advance to the Scan Cust Sold To By Last Name screen. See Customer Scan Screens in Order Maintenance. Note: First name must be used in conjunction with Postal code, Last name or with just Last name for scanning. You cannot scan on first name alone.Alphanumeric, 25 positions. |
| Company name |
The name of the company placing the order. Use this field to advance to the Scan Customer Sold To by Company Name screen. See Customer Scan Screens in Order Maintenance. Alphanumeric, 30 positions; optional. |
| Phone number |
The customer's daytime, evening, or third (fax or mobile) telephone number. Use these fields to advance to the Scan Customer Sold To by Phone Number screen. Customer Scan Screens in Order Maintenance. You can define a telephone number format for each country to map to the phone numbers operators enter into the system. See Setting Up the Country Table (WCTY). Note: Your entry should include any formatting specified by the telephone number format for the country; for example, if the telephone number format for the United States is (111) 111-111, your entry should include the parentheses and hyphen.Alphanumeric, 14 positions; optional. |
| E-mail Address |
An email address for the customer. When you enter a full or partial email address, you advance to the Scan Customer by E-mail Address screen, where you can scan by any email address on file for a customer. This field is not case sensitive; an email address of abc@example.com matches an entry of ABC@EXAMPLE.COM, and vice versa. See Customer Scan Screens in Order Maintenance. Alphanumeric, 50 positions; optional. |
| Other scans | |
| Salesrep # (Sales representative number) |
A code that identifies a sales representative from your company who entered or obtained the order. Numeric, 7 positions; optional. |
| Batch # |
A number that identifies a group of orders within an order batch. Use this field to advance to the Scan Orders by Batch Number screen. Order Scan Screens in Order Maintenance. Numeric, 5 positions; optional. |
| Invoice # |
The number assigned by the system to the customer's bill. Use this field to advance directly to the Work with Order Screen in Order Maintenance. Numeric, 7 positions; optional. |
| Country |
The code representing the customer's country. Country codes are defined in and validated against the Country table; see Setting Up the Country Table (WCTY). Use this field to advance to the Scan Customer Sold To by Country screen. See Customer Scan Screens in Order Maintenance. Alphanumeric, 3 positions; optional. |
| Screen Option | Procedure |
|---|---|
|
Enter orders |
Select Enter Orders to advance to the order entry Select Customer Sold To For Order Screen. |
|
Check item availability |
Select Item Availability. See Inquiring into Item Availability (DIAV). |
Advancing from Customer and Order Scan Fields
Process: Depending on the field(s) you use for scanning at the Order Maintenance Selection Screen, you advance to a subsequent customer or order scan screen.
You advance directly to the Work with Order Screen in Order Maintenance when you scan from the Order # or Invoice # fields, or from the Tracking # if your entry is an exact match.
Orders that are not eligible for maintenance: You cannot maintain an order if its status is Suspended or Error, if it is a canceled pre-order quote, or if it is a store pickup order:
- Use batch order entry to work with orders in Suspended or Error status. See Introducing Order Batches for more information.
- If you select a store pickup order, the only available option is to cancel the entire order, provided you have sufficient authority. See Store Pickup Orders for an overview, and see Canceling a Store Pickup Order for details.
Customer Scan Screens in Order Maintenance
Customer scan screens display a list of customers matching your search criteria from the Order Maintenance Selection Screen. For example, if you entered a Postal code at the initial screen, you advance to a customer scan screen displaying customers sorted alphanumerically by postal code, starting with your entry. You can select a customer at customer scan screen in order to advance to an order scan screen.
Note:
Customer scan screens do not display ghost customers, identified by the setting of the Ghost flag. These are customers who were merged during a merge/purge process.How to advance from a customer scan field: Select a record to advance to an Order Scan Screens in Order Maintenance, where you can select an order for maintenance.
Order Scan Screens in Order Maintenance
Order scan screens display a list of orders matching the search criteria you entered at the Order Maintenance Selection Screen. For example, if you entered an Order cross ref # at the initial screen, you advance to a scan screen displaying orders sorted alphanumerically by order cross reference number, starting with your entry.
Ghost customers: If you enter the customer number of a ghost customer, the scan screen does not display any orders; this is because a merge/purge has assigned any orders using that customer number to the “target” customer. You can identify a ghost customer by the setting of the Ghost flag.
Choose an order by selecting Select for it. You advance to the Work with Order Screen in Order Maintenance.
Customer Note Window
A customer note pop-up window may open when you select an order for maintenance.
About this window: This window opens because of information you entered in a customer note for the sold-to customer on the order (not a recipient on the order). Specifically, you have entered a customer note that was flagged to display automatically when you select the customer for order entry or order maintenance.
Window contents: This window includes:
- Sold-to customer
- customer name or Company name
- customer note text
For more information:
- setting up a customer note type that will display automatically when you select a customer for order entry or maintenance: Working with Customer Note Types (WNTY)
- working with customer notes: Edit Customer Notes Screen
PayPal Warning Window
A PayPal Warning window opens when you select an order for maintenance that contains a pay type with PPL (PayPal) defined as the authorization service and deposit service.
This window indicates that you should not make any changes to the order that would increase the order total. When you generate a pick slip for an order that contains a PayPal payment, the system validates that the amount required to generate the pick slip does not exceed 115% or $75.00 of the original authorization amount that was received from PayPal during web storefront processing.
Order contains a PayPal pay type. Activities that will increase the order total - adding a line, increasing a price, should not be performed.
Select Exit at this window to continue to order maintenance.
Warning: Order Locked Window
When a user is entering an order or selects an order for maintenance, or when a function is updating an order, Order Administration locks the order by entering the user’s login ID or the function name in the User field in the Order Header table. If the User field is not cleared afterward, the order remains locked. For example, an order might be locked because the user’s session ended unexpectedly.
- If the order is locked, the system displays the Warning: Order Locked window. This window indicates the name of the user or process using the order, based on the current entry in the User field in the Order Header table.
To unlock the order, use the Unlocking a Stranded Order or Batch (MULO) menu option.
Cannot Maintain Order Window
This window opens if you select to maintain an order that is in a suspended or error status or whose order type identifies the order as a canceled pre-order quote. In any of these situations, you cannot maintain the order.
See Entering Pre-Order Quotes and Maintaining Quotes in Order Maintenance for more information about pre-order quotes.
Maintaining Retail Pickup or Delivery Orders from Order Orchestration
If you have authority under the Maintain Brokered Fulfillment Orders (B20) secured feature, a window displays a warning message when you select an open or held delivery or retail pickup order for maintenance, indicating that maintenance options are limited.
Secured feature: If you do not have authority under the Maintain Brokered Fulfillment Orders (B20) secured feature, you cannot maintain a delivery or retail pickup order received from Order Orchestration.
Possible updates: You might need to maintain a retail pickup or delivery order to:
- Sell out an item that is no longer available: Order Administration sends a reject request to Order Orchestration. Order Orchestration then attempts to find another location to fulfill the order unless the order has already reached the Search retries maximum specified in Order Orchestration.
- Cancel an item that the customer no longer wants: Order Administration sends a cancel request to Order Orchestration, indicating that the order should not be fulfilled. Order Orchestration does not reassign a canceled order to another fulfilling location.
Caution: Certain updates are not appropriate for these orders, such as:
- changing payment information. When the system creates retail pickup or delivery orders, it uses the Order Broker Payment Type (K98). This is typically a “dummy” payment type if the order is fully paid in the originating retail location.
- changing the shipping address:
-
A retail pickup order ships to the originating store location, so you should update the shipping address only if the address for the originating store changes.
-
A delivery order ships to the customer. You should change the shipping address only after communicating with the originating location, so that the shipping address recorded for the order is consistent.
-
Returns: If the Suppress Returns for Retail Pickup/Delivery (L88) system control value is:
- selected, you cannot process a return against a retail pickup or delivery order or add a negative additional charge
- unselected, you can process a return against a retail pickup or delivery order; however, the Order Broker Payment Type (K98) is deactivated after shipment, so you would then need to enter a new payment method in order to process the related refund.
Note:
Regardless of the setting of the Suppress Returns for Retail Pickup/Delivery (L88) system control value, you cannot enter a line with a negative quantity or apply a discount against a shipped order line on a retail pickup or delivery order.Prohibited updates: Other updates are not allowed, such as:
- adding an item
- changing the ordered quantity
See the Order Orchestration Integration for background.
Maintaining a Ship-for-Pickup Order
If the Payment at POS for Ship for Pickup Orders (L60) system control value is selected and you are maintaining a ship-for-pickup order, you cannot:
- process a return against an entire ship-for-pickup order or a line on a ship-for-pickup order
- enter a negative additional charge
- enter a line with a negative quantity
- apply a discount to a closed order line
These restrictions apply regardless of whether the order type matches the Order Type for Special Orders (L15).
See the Order Orchestration Integration for background.
ChannelAdvisor Warning Window
An error message window opens when you select an order for maintenance if its order type matches the ChannelAdvisor Order Type (L90). Changes to orders you process through the ChannelAdvisor integration are not sent to ChannelAdvisor. See ChannelAdvisor Integration Overview for background.
Work with Order Screen in Order Maintenance
Purpose: You use this screen in both order entry and order maintenance. The updates you can perform in order maintenance, including any conditions or restrictions, are described in Field Updates. See Entering Orders for field descriptions.
Quote maintenance activities: See Maintaining Quotes in Order Maintenance for more information on the maintenance activities you can perform on a pre-order quote.
Retail pickup or delivery orders: See Maintaining Retail Pickup or Delivery Orders from Order Orchestration for a discussion on maintaining these orders.
Oracle Retail Customer Engagement customer integration: When you use the Oracle Retail Customer Engagement customer integration, if you update the customer’s name or address information in order maintenance, Order Administration sends an update to Oracle Retail Customer Engagement so that the customer records in the two systems are synchronized. See the Customer Engagement Customer Integration for more information.
How to display this screen:
- Select an order through the Order Maintenance Selection Screen or a subsequent scan screen.
- Select Maintain at the Order Inquiry Header Screen or Order Inquiry Detail Screen.
Field Updates
This table identifies the fields on the Work with Order screen that you can change, and discusses the conditions and restrictions for updating these fields, if any. A restriction is an action that the program allows or does not allow. A condition is a situation under which a certain action is allowed. The condition or restriction column is blank for a field if you can update the field under any condition.
| Field Update | Result | Condition or Restriction |
|---|---|---|
| Hold reason |
The system places the entire order on hold; the order is not eligible for pick slip preparation when you enter a user-defined hold code. |
You can set authority to release an order from hold at the user or user class level. This can be a blanket authority for all order hold reasons, or can be specific to individual reason codes. See Establishing Order Hold Reason Codes (WOHR). You cannot set authority on placing on order on hold, only releasing. |
| Calc freight |
The system suppresses all freight charges for new items (including freight and additional freight) when you deselect this field. If service charges by ship via would normally apply, the system suppresses these as well. |
Conditions: The system does not calculate freight for new items you add to the order when this field is unselected; the system charges the customer any freight previously calculated for existing order detail lines if using a line-level freight method. The Recalculate Freight Default (F62) system control value controls the default setting of this field. |
| Attention |
The system prints/does not print an attention line on the pick slip when you enter or delete a name in this field. |
Changes to this field are not sent to Order Orchestration. |
|
The system updates the Sold-to Customer record automatically when you change this value. A value of N indicates that the customer does not want to receive catalog mailings; use this to exclude this customer from any house lists you generate. |
||
| Rent |
The system updates the Sold-to Customer record automatically when you change this value. A value of N indicates that the customer does not want you to sell his or her name to other companies for their mailing lists; use this to exclude this customer from any house lists you generate. |
|
| Name and Address |
The system updates the Sold-to Customer record automatically when you change any customer address information, including: the prefix or suffix, first, middle, or last name, company name, street address, postal code, city, state, country, delivery code, day or third (fax or mobile) telephone number. The system revises the Sold-to customer's match code based on the changes to the name and address. |
Sold To/Bill To Link A pop-up window displays when the Sold-to customer is linked to a permanent Bill-to account. The window allows you to apply the changes made to the Sold-to address to the Bill-to address as well. See Display/Update Bill to Screen. Tax and FreightRecalculates the tax and freight on the order. VAT and Tax-Inclusive PricingIf changing the shipping address on the order affects whether the order is subject to VAT and tax-inclusive pricing, the system will reprice any open lines based on this change. For example, if you have set up an offer price for an item of $1.00, and a tax-inclusive offer price of $1.50, this item will be repriced from $1.00 to $1.50 if you change the shipping address from a VAT-exempt state to a non-VAT-exempt state. This repricing does not take place automatically for any line with a price override reason code, including incentive items, promotional items., etc. See Setting Up Order Entry Values for more information on VAT and tax-inclusive pricing. Order Orchestration InterfaceIf you change these fields in the shipping address for an order which includes an open drop ship PO line processed through the Order Orchestration Drop Ship Manager interface, Order Administration sends the updated address information to Order Orchestration. |
|
Shipping restrictions: If one or more items on the order is restricted from being shipped to the state or country of the ship to address, a message indicates: One or more items on the order line are restricted to new Shipping country/state. See Entering Additional Item Information , for information on item/state restrictions. |
||
| M/F |
The system updates the Sold-to Customer record automatically when you change this value. A value of M indicates that the customer is male; a value of F indicates that the customer is female. |
|
| Delivery |
The system uses a different rate table to calculate shipping charges if U.P.S. is the shipper when you change this value to/from business) or residence. A third value, no distinction is valid only for shippers other than U.P.S. The system updates the Sold-to Customer record automatically when you change this value. |
Condition: The value in the Delivery field applies only to shippers that use rate tables to calculate shipping charges, such as UPS. Restrictions:You cannot change this value to No Distinction if U.P.S. is the shipper. (The system identifies the shipper as U.P.S. if the Type field in the Ship Via table is unselected. See Working with Ship Via Codes (WVIA) for more information.) |
| Phone numbers |
The system updates the Sold-to Customer record automatically when you change these values. |
Restriction: You cannot delete all phone numbers if the system control value Require Phone Number in Order Entry/Order Maintenance (H01) is selected. Order Orchestration InterfaceIf you change the Day or Primary phone field for a sold to or ship to address on an order which includes an open drop ship PO line processed through the Order Orchestration Drop Ship Integration, Order Administration sends the updated address information to the integrated system. |
| Email address | ||
| OptIn | ||
| Customer class |
The system updates the Sold-to Customer record automatically when you change this value. |
Conditions: Required? The Require Customer Class (H85) system control value defines whether this field is required. Restrictions:Secured? The Maintenance of Customer Class Field (B07) secured feature defines whether you can enter or maintain the customer class field at this screen. Note: If the Require Customer Class (H85) is selected and the customer does not have a customer class code assigned, a user who does not have authority based on the Maintenance of Customer Class Field (B07) secured feature will not be able to maintain the order. |
| Source |
The system deletes the dollars and number of units posted to the original source code and posts this information to the new source code. |
Conditions: You cannot change the source code if any shipments have been made on the order. Restrictions:The source code override at the order header level must use the same freight and pricing methods. The system does not update the source code at the detail line level when you update the source code on the order header. |
| Salesrep# |
The system updates sales reports based on your entry of a different sales representative number. New items are booked to the new sales representative number. |
Sales representatives are defined in and validated against the Salesman table. See Working with Sales Representatives (WSLS). Restrictions:The Maintain Sales Rep # During Order Maintenance (B22) secured feature controls whether you can update the Salesrep field on the Work with Order screen in Order Maintenance. If you do not have authority to this secured feature, the Salesrep field is display-only. |
| Ship via |
All open (unshipped) items ship by the new shipper. A pop-up window opens confirming whether you want to recalculate freight charges for the order. Note: If you change to an express bill Via, you must manually authorize active credit card pay methods. Reviewing eligible ship vias and optionally selecting an overrideYou can prompt on this field to advance to the Valid Ship Vias for Window, where you can review valid ship vias for the order, including their overall shipping charges and expected delivery dates; optionally, you can select an override ship via. |
Condition: All open (unshipped) items ship by the new shipper. Restrictions:The shipper update on the order header screen affects all items except those with a ship via override. Express bill: You cannot change the ship via to an express bill shipper if any order lines are reserved, or if there is a printed drop ship item. Item ship via override: If item ship via overrides exist, the system verifies that the new shipper is eligible to ship the open items remaining on the order. If the new shipper is not eligible to ship an item on the order, the Ship Via Overrides for Item Window displays, requiring you to select a valid shipper for that item. See Working with Item Ship Via Overrides for more information on defining item ship via overrides. Best way shipper: If you change the ship via to the Best Way Ship Via for Auto-Assignment (J67) and the Display Alternate Shipping Charges by Via Window in OM (I02) system control value is set to Y, the system assigns the “best way” ship via with the lowest overall shipping charges to the order. See the Best Way Ship Via for Auto-Assignment (J67) system control value for more information. |
| Gift |
When you select this field, you are prompted to enter the shipping address of the gift recipient. The system suppresses prices on the pick slip for open (unshipped) items and prints a Gift Acknowledgment Card for the Sold-to customer when the gift order ships. |
Condition: The prices for all open (unshipped) items do not print on the pick slip if this field is selected. |
| Priority |
Entry of a different reservation priority changes the priority of open (unshipped) items on this order for backorder or order reservation. |
Condition: All open (unshipped) items are assigned this reservation priority. The reservation priority is used only by the Evaluate Backorders program and does not affect the Immediate Reservation program. |
| Warehouse |
If you add or change the warehouse, the system:
|
|
|
If you remove the warehouse, the system:
|
||
| Associate |
Updating to Controls whether the customer is eligible for associate (member) pricing discounts on new items on the order. The system updates the Sold-to Customer record automatically when you change this value. |
Condition: If you select this value, only new items are eligible for associate pricing. Restrictions:The Change Associate Customer Flag (B10) secured feature controls whether you can change this setting; if you prohibit access to this feature, the system displays an error message if you try to change the value: Not authorized to change Associate Customer. |
| Discount % |
Entering a discount percentage instructs the system to apply a merchandise discount against discountable items that you add to the order. The discount is not applied to existing items. |
Condition: Only new items are eligible for the discount percentage. |
| Est frt |
You can enter an estimated freight charge for inquiry purposes only if you change the source code to one that uses the Actual (A) freight method. |
|
| Auto can B/O |
Indicates whether the system automatically cancels any backordered items after the first shipment. The system cancels any unshipped lines during Confirmation. |
Condition: If you select this field, all open (unshipped) items will be canceled. |
| Cancel date |
This is the last date on which the customer will accept receipt of this order. Orders still open on this date are printed on the Order Cancellation list; Customer Service uses this list to contact the customer and, if necessary, cancels the order through Order Maintenance. |
Condition: If you enter a date in this field, only open (unshipped) items will be affected by the cancel date. |
| Arrival date |
This is the date on which the customer wants to receive this order. |
Restrictions: The system updates each open (unshipped) item on the order automatically with the new arrival date. |
| Tax code |
This code controls the taxable status of the order. |
Conditions: The new tax code controls how the system calculates tax only for new item additions to the order. |
| Tax identification |
The system requires a tax identification number if the Tax code is set to reseller (R) or exempt (E); otherwise, optional. |
|
| PO# |
| Screen Option | Procedure |
|---|---|
|
Work with items on the order |
Select Detail to advance to the Work with Order Lines Screen. |
|
Work with payment methods on the order |
Select Pay Methods to advance to the Enter Payment Methods Screen in Order Maintenance. |
|
Add or change a customer ship to for the order |
Select Ship To to advance to the Change Customer Ship To Screen (Using, Changing, or Excluding a Shipping Address), the Select Customer Ship To Window (Scanning for a Shipping Address), or the Create Customer Ship To Screen, depending on whether a ship-to customer already exists for the sold-to customer or the order. |
|
Work with the bill-to customer for the order |
Select Bill To to advance to the Select Customer Bill To Window, Create Customer Bill To Screen, or the Change Customer Bill To Screen (Selecting, Changing, or Excluding a Billing Account), depending on whether a bill-to customer already exists for the sold-to customer or the order. |
|
Review or work with order messages |
Select Messages to advance to the Work with Order Messages Screen. |
|
Accept or reject your changes to the order |
Select Accept Order to accept your changes to the order, or select Reject Order to exit the order without saving your changes. See Order Maintenance Processing for information on the updates the system performs when you Select Accept Order. |
|
Accept the changes to the order and add a recipient customer |
Select Add Recipient to accept the changes to the order and enter or select a new order recipient. See Adding a Recipient Order in Order Maintenance. |
|
Review or work with an order-level ship-to address |
Select One Time Ship To to advance to the Change or Create One Time Ship To Address Screen. |
|
Alternate between the sold-to customer’s and the recipient’s name and address |
Select Sold To/Recipient to clear the current customer’s information from the screen and display the recipient’s information. See Alternating Display of Sold-to/Recipient Addresses. |
|
Cancel the entire order |
Select Cancel Order to display the Enter Cancel Reason Window. For regular orders, see Canceling an Order through Order Maintenance. For quotes, see Cancelling a Quote through Order Maintenance. |
|
Work with or review order-level additional charges |
Select Additional Charges to advance to the Change Additional Charges Screen. |
|
Work with or review an expanded address |
Select Expand Address to advance to the Expand Name/Address Screen. |
|
Review additional order options |
Select More Options to advance to the Display More Options Screen. |
|
Review or work with additional order properties |
Select Properties to advance to the Work with Order Ship to Properties Screen. |
|
Display a summary of items and order totals |
Select Summary to advance to the Display Order Summary Screen. |
Changing Item Detail Line Information in Order Maintenance
Purpose: Use this screen to:
- review information about items on an order
- make changes and additions
- cancel a line
- process returns or exchanges
- review order line history
Restrictions on changing an order line: You cannot:
- Update an item in any way if a pick slip has been printed. You must void and reprint the pick; see Reprinting and Voiding Pick Slips (WVRP or WSVP).
- Change an item if shipments have been made against the line or the line has been canceled.
- Change, cancel, delete, or sell out a set component item if you do not have the required authority under the Set Component Maintenance (J01) secured feature. See that secured feature for more information.
- Change an item on a retail pickup or delivery order from the Order Broker. See the Retail Pickup (including Ship-for-Pickup) or Delivery Orders for more information.
- Change the Drop ship setting for an existing order line.
See Working with Items on the Order for field descriptions.
Quote maintenance activities: See Maintaining Quotes in Order Maintenance for more information on the maintenance activities you can perform on a pre-order quote.
In this topic:
- Work with Order Lines Screen
- Work with Order Line Screen
- Discount Price Window (Applying a Discount to an Item)
- If You Use Price Tables
- Differences Between Order Entry and Order Maintenance
- Ineligible Premiums Window
- Maximum Order Line Quantity/Value
- Confirm Quantity/Line Value Window
Work with Order Lines Screen
How to display this screen: Select OK at the Work with Order Screen in Order Maintenance.
About this screen: See the Work with Order Lines Screen (Adding Items to the Order) for information about this screen, including field descriptions. See this table for options and directions on where to go for more information.
| Screen Option | Procedure |
|---|---|
|
Change a line |
Select Change for an item to advance to the Work with Order Line Screen, where you can change detail line information. This option is available only if the line is in open or held status and does not have a printed quantity. Note: Selecting Change for a set component item is controlled by the Set Component Maintenance (J01) secured feature. If you do not have the required authority, the system displays an error message: Not authorized to change, delete, cancel, or sell out a set component. |
|
Cancel a line |
Select Cancel for an item to advance to the Enter Cancel Reason Window. Note: Selecting Cancel for a set component item is controlled by the Set Component Maintenance (J01) secured feature. If you do not have the required authority, the system displays an error message: Not authorized to change, delete, cancel, or sell out a set component. |
|
Review open purchase orders |
Select POs for an item to advance to the Display Open Purchase Orders Screen. |
|
Review availability |
Select Availability for an item to advance to the Item Availability Screen. |
|
Review additional items coordinated with the item for cross-selling purposes |
Select Coordinates for the item to advance to the Display Coordinate Items Window if any coordinates are linked with the ordered item. |
|
Apply, delete, or review coupon discounts |
Select Coupons for an item to advance to the Coupon Discount Window. You can add or delete a coupon only if none of the items on the order have printed pick slips or are in closed status. |
|
Apply a discount to an item |
Select Discount for an item to display the Discount Price Window (Applying a Discount to an Item). You can use this window to apply a discount to an item in a dollar amount or discount percentage. Only shipped, unreturned items are eligible for these discounts. Note: To ensure the background async jobs update order related tables correctly, do not use this option against a shipped, unreturned order line in the same session that you add a new order line. |
|
Review item history |
Select History for an item to advance to the Display Order Line History Screen. |
|
Place the item on hold |
Select Hold for an item to place it on hold. Only open, unprinted order lines are eligible to be held. The line status changes to held (H) and the item will not be eligible for pick slip preparation until you release the line. Access to this option is controlled by the O/E Hold, Release Order Lines (A46) secured feature. |
|
Search for the item across warehouses and stores in external systems |
Select Merchandise Locator for an item to advance to the Merchandise Locator Search Window (Searching for an Item). See Merchandise Locator Process Overview for more information. Note: This option is available only if the Use Merchandise Locator (I38) system control value is selected. Otherwise, the screen displays an error message: Merchandise Locator is not enabled. |
|
Work with order line messages |
Select Messages for an item to add, change or display order line messages. See Work with Order Line Messages Screen for more information. |
|
Review quantity pricing |
Select Prices for an item to advance to the Display Quantity Pricing Window. |
|
Release a held item |
Select Release for an item to release it from hold. Only held items (status = H) are eligible to be released. The line status changes to open (blank) and the item is now eligible for pick slip preparation. If the item was placed on hold through Processing Auto Soldout Cancellations (MASO), the system deletes the item record from the Order Hold Detail table; see Working with Held Detail Lines (WOHD). Access to this option is controlled by the O/E Hold, Release Order Lines (A46) secured feature. Note: Order lines can also be put in hold status because of a special handling format. See Putting a Line on Hold through a Special Handling Format for a discussion. |
|
Return an item |
Select Return for a shipped item to return or exchange it. See Returning and Exchanging Items in Order Maintenance. |
|
Sell out an item |
Select Sell Out for an item to sell it out. The status of the line changes to S and the system recalculates the tax on the order. Only open or held, unreserved lines are eligible to be soldout. Note: Selecting Sell Out for a set component item is controlled by the Set Component Maintenance (J01) secured feature. If you do not have the required authority, the system displays an error message: Not authorized to change, delete, cancel, or sell out a set component. |
|
Add or change special handling information |
Select Special Handling for an item to advance to the Work with Special Handling Screen or Work with Special Handling Screen. This option is available only for open or held items without a printed quantity
|
|
Accept the changes to the order |
Select Accept Order. See Order Maintenance Processing for information on the updates the system performs when you select Accept. |
|
Reject the changes to the order |
Select Reject Order. When you reject an order, the system evaluates the order to determine if it qualifies for pick slip preparation; see Preparing Orders for Pick Slip Generation and Applying Pick Slip Preparation to an Order. |
|
Accept the order and add a recipient |
Select Add Recipient. See Entering Orders. |
|
Add an item |
Select Add Line to advance to the Work with Order Line Screen to add an item. You can also add an item by entering the item information in the empty order line. See Adding an Item in Order Maintenance. |
|
Add or change additional charges |
Select Additional Charges to display the Enter Additional Charges Window. |
|
Cancel the order |
Select Cancel Order. See Canceling an Order through Order Maintenance. |
|
Enter or work with messages about the order detail line to optionally print on the pick slip and/or invoice or use for internal reference |
Select Messages for the item to advance to the Work with Order Line Messages Screen. |
|
Display additional options |
Select More Options to advance to the Display More Options Screen. |
|
View or work with order header information |
Select Order Header to return to the Work with Order Screen in Order Maintenance. |
|
Review order history |
Select Order History to advance to the Display Order History Screen. |
|
Work with payment information |
Select Pay Methods to advance to the Enter Payment Methods Screen in Order Maintenance. |
|
Review item relationships |
Select Relationships. See Working with Items on the Order. |
|
Reprice the order and review premium items |
Select Reprice. This option is available:
Otherwise, an error message displays when you select Reprice: Selected function is not valid for current processing mode (Maintain). |
|
Process returns |
Select Return Order to advance to the Return/Exchange Item screen. See Starting the Return Process. |
|
Scan order lines |
Select Scan Order Lines to advance to the Scan Order Lines Screen. |
Work with Order Line Screen
Purpose: Use this screen to review or change detail information about an item on an order, including pricing and status.
How to display this screen: Select Change for an item at the Work with Order Lines Screen. This option is available only for open or held order lines without a printed quantity.
Note:
Selecting Change for a set component item is controlled by the Set Component Maintenance (J01) secured feature. If you do not have the required authority, the system displays an error message: Not authorized to change, delete, cancel, or sell out a set component.See Adding Different Types of Items to the Order for more information on the processing the system performs for different types of items.
Field updates: This table identifies the fields on the Work with Order Line screen that you can change, and discusses the conditions and restrictions for updating these fields, if any.
A restriction is an action that the program allows or does not allow. A condition is a situation under which a certain action is allowed. The condition or restriction column is blank for a field if you can update the field under any condition.
| Field Update | Result | Condition or Restriction |
|---|---|---|
|
Offer |
When you update the offer, the system may reprice the item, determine whether the item is eligible for special handling or gift wrapping, validate the type of special handling, and update the special handling and gift wrapping charges, if any. The system ensures that the source code assigned to the item is valid for the new offer. |
Conditions: You cannot change the offer if any shipments have been made on the line. Restrictions:The offer override at the line level must use the same freight and pricing methods. |
|
Qty |
Increases or decreases the number of units ordered. |
Condition: The system displays a pop-up window for you to enter a cancel reason code if you decrease the quantity ordered of an item. Additionally, you must specify whether to recalculate freight and refund the customer the freight difference resulting from the refund. You cannot change a positive quantity to a negative quantity on this screen, or vice versa. See Increasing the Quantity Ordered in Order Maintenance, and Canceling an Item in Order Maintenance. |
|
Price |
An update to this field results in a price override to the item. If the Display Order Line Discount Messages (F01) system control value is selected, a message displays describing the discount for each item sold at less than the offer price, and the price itself is highlighted in reverse color. Any type of price override or repricing method that produces a price lower than the regular offer price is considered a discount. |
Restriction: The Price Overrides (A23) secured feature controls whether you can update the price defined for the order line; if you do not have authority to this secured feature, the Price field is display-only. User and user class security determine whether you can perform a price override. You can also define a maximum percentage operators can discount an item by entering a percentage in the Price Override Limit Percent (E55) system control value. The Allow Negative Prices in Order Entry (E97) system control value controls whether you can enter a negative item price in order maintenance as well. |
|
N/C |
The system does not charge for this item when you select this field. |
Restriction: The Price Overrides (A23) secured feature controls whether you can update the no charge flag for the order line; if you do not have authority to this secured feature, the No charge field is display-only. User and user class security determine whether you can sell an item at “no charge.” Condition:You must enter a price override reason code in the Ovr field if you give the item to the customer at no charge. |
|
Ovr |
The system tracks who performed the price override or who sold the item at "no charge" when you enter an override reason code. |
Restriction: The Price Overrides (A23) secured feature controls whether you can override the item price; if you do not have authority to this secured feature, the Price override reason code field is display-only. |
|
Frt |
Controls whether the system recalculates freight for the item based on changes to its quantity or price. |
Condition: The Recalculate Freight Default (F62) system control value controls the default setting of this field, but you can override this default. |
|
Offer price |
The price of the item in the catalog, before applying any additional discounts or repricing. If the order was subject to VAT and tax-inclusive pricing, in which any tax is included in the Hidden tax field rather than the Tax bucket on the order, the offer price presented here is the tax-inclusive offer price. Updating this field does not change the selling price of the item. |
Restriction: The Price Overrides (A23) secured feature controls whether you can update the offer price for the order line; if you do not have authority to this secured feature, the Offer price field is display-only. |
|
Ship via |
The item will ship by the new shipper. |
Conditions: You can change an item on an order to express bill by entering an express bill ship via code. When you express bill an item, the item immediately goes through billing. A pick slip does not print and no shipments occur for the item. Restrictions:An error message indicates if you change an item on an express bill order to a non-express bill shipper: Ship Via must be an Express Bill. |
|
Arr date |
This is the date when the customer wants to receive the order. |
|
|
Source |
The system deletes the dollars and number of units posted to the original source code and books this information to the new source code. |
Conditions: You cannot change the source code if any shipments have been made on the item. Restrictions:The source code override at the line level does not affect the freight and pricing methods, which are defined by the original source code. |
|
C/G |
The system does not perform pick slip preparation for items on the order with the same coordinate group number unless inventory is available for all of the items. |
|
|
Freight |
The system uses this freight charge for the item. |
Conditions: The system allows you to perform a freight override for the item only if the source code for the item uses a line level freight method of: Flat Rate/Item, Flat Rate/Quantity, Flat Rate/Item, or Weight. |
|
G/W |
Selected indicates that the item should be gift wrapped. |
Condition: The item/offer or SKU/offer record determines whether the item is eligible for gift wrapping. |
|
S/H code |
This code determines the type of personalization that must be performed on the item, such as monogramming, engraving, altering, etc. See Special Handling Overview for more information. |
Condition: The item/offer or SKU/offer record determines whether the item is eligible for special handling. Adding special handling for an existing order line: You advance to the Work with Special Handling Screen or the Work with Custom Special Handling Screen if you add a special handling code unless the display of the special handling screen is suppressed, based on the setting of the Suppress S/H window for the additional charge code. Adding special handling also puts the order line on hold if the special handling format is flagged to do so. Changing the special handling for an existing order line: Enter a different special handling code to advance to the Work with Special Handling Screen or the Work with Custom Special Handling Screen, where you enter the new special handling instructions. If the new code is flagged to hold the order line, this puts the order line on hold; similarly, if the previous code was flagged to hold the order line but the new code is not, this releases the line from hold. |
|
Removing special handling from an existing order line: Select Special Handling to advance to the Work with Special Handling Screen or the Work with Custom Special Handling Screen, where you can select Delete All to remove the special handling from the order line. Note: If the line is currently held because of the special handling format, using the steps described above does not release the line from hold. You must use the Special Handling option from the Work with Order Lines Screen to remove the hold.See Putting a Line on Hold through a Special Handling Format for background. |
||
|
S/H charge |
This is the price for the special handling. |
Restriction: If you are adding special handling to an order line, you advance to the related special handling screen as described above. The special handling charge is specified there, either by default from the item/SKU offer or special handling format, or through your entry if you have the required authority. If display of the special handling screen is suppressed as described above, a default special handling charge is added to the order automatically. This field is display-only if there is already special handling assigned to the order line, unless the special handling is standard format and you have authority under the Enter or Override S/H Price (B12) secured feature. |
|
Warehouse |
The item will ship from this warehouse. |
When you update the warehouse defined for an order line, the system:
|
|
Cancel date |
The date when the item will be canceled if it has not shipped. |
|
|
Affect inv |
Determines whether the system reduces inventory for the item during order entry and when you ship the item. |
Condition: The Non/inv (Non inventory) field in the Item table determines which value defaults in this field. Note: If this field is unselected, the system will not perform pick slip preparation for the item if all other items on the order are backordered; when one or more backordered items are available, the system will perform pick slip preparation for the non-inventory item as well as for the available item(s).You cannot change the Affect inventory flag to N for a drop ship item: Affect Inventory flag must be Y for Drop Ship Items. |
|
Priority |
Controls the priority of this item for backorder or order reservation. |
Condition: The reservation priority is used only by the Batch Reservation or Evaluate Backorders programs and does not affect the Immediate Reservation program. |
|
Cost override |
Represents an override to the base cost of the item from the Item record. This override ensures that your gross margin is accurate when you place a special order from your vendor for the customer. |
Discount Price Window (Applying a Discount to an Item)
Purpose: Use this window to apply a discount dollar amount or a discount percentage to a shipped item.
How to display this screen: Select Discount for an item at the Work with Order Lines Screen.
A message displays if the item is not eligible for a discount:
Line cannot be discounted -- not shipped or already returned
Note:
To ensure the background async jobs update order related tables correctly, do not a discount against a shipped, unreturned order line in the same session that you add a new order line.| Field | Description |
|---|---|
| Order # |
The number assigned by the system to identify this order. Numeric, 9 positions; display-only. |
| Ln # (Line number) |
The detail line where the item you are applying the discount to is located. Numeric, 3 positions; display-only. |
| Sts (Status) |
The status of the order. Alphanumeric, 9 positions; display-only. |
| Item and SKU |
The name of the item and its associated SKU code. Item: Alphanumeric, 12 positions; display-only. SKU: Alphanumeric, three 4-position fields; display-only. |
| Quantity (Quantity ordered) |
The number of units of the item being ordered. Numeric, 5 positions; display-only. |
| Extension (Extended price) |
The total unit price for this order line. The system uses this calculation to determine the extended price: unit price x quantity ordered - (units returned + units canceled) = extended price The extended price reflects the price of the order line in merchandise dollars before any charges, such as freight, have been applied. Numeric, 20 positions with a 2-place decimal; display-only. |
| Price |
The price of a single unit of the item. The selling price of this item defaults. Enter a different price in this field to apply a price override. Numeric, 13 positions with a 2-place decimal; optional. |
| Discount % (Discount percent off price) |
The discount percentage you are applying to this item. Enter a percentage in this field to apply a percent discount. The percent discount is taken from the dollar amount in the Price field. Numeric, 5 positions with a 2-place decimal; optional. |
| N/C ("No charge" indicator) |
Indicates whether the customer will be charged for this item. Valid values are:
Optional. |
| Ovr (Price override reason code) |
Represents the reason for overriding the item price or selling the item at no charge. The system uses this code for an audit trail that links the operator who performed the price override or who sold the item at no charge to the order. Secured feature: User and user class security control access to this field. Override reason codes are defined in and validated against the Price Override Reason table. See Establishing Price Override Reason Codes (WPOR). Numeric, 1 position; required if performing a price override or selling item at no charge; otherwise, optional. |
Instructions:
- Optionally, enter a dollar amount in the Price field to change the price of the item.
- Optionally, enter a percentage in the Discount percent field to apply a discount percentage to the price of the item. The discount percentage is applied to the dollar amount from the Price field.
- Optionally, select No Charge in the No charge field to sell this item at no charge.
- Enter a price override reason code in the Override field if you have changed the price of the item, applied a discount percentage or are selling the item at no charge.
- Select OK. You return to the Work with Order Lines Screen with any changes you have entered applied to the item.
The system reduces the order total based on the discount amount applied. In addition, if a tax override exists, the system uses the tax override rate (the Tax override % field on the Display Order Detail Screen (Reviewing Order Line Detail) to calculate the tax credit amount.
Example: An order is received through the Order API with the following item:
- item quantity = 2
- actual price = 15.00
- extended price = 30.00
- price override = Y
- tax override = Y
- tax amount = 2.00
- GST amount = .50
- PST amount = 1.50
When the order is received, the system calculates the Tax override rate, GST tax override rate, and PST tax override rate in the Order Detail table using the following calculation:
(tax amount / extended amount) x 100 = tax override rate
tax override rate: (tax amount 2.00 / 30.00 extended amount) x 100 = 6.67 tax override rate; this rate displays in the Tax override % field on the Display Order Detail screen in Order Inquiry
GST tax override rate: (GST tax amount .50 / 30.00 extended amount) x 100 = 1.67 GST tax override rate
PST tax override rate: (PST tax amount 1.50 / 30.00 extended amount) x 100 = 5 PST tax override rate
In Order Maintenance, you apply a 10% discount to the order line using the Discount Price window after the item has already shipped to the customer. The system calculates the new item totals.
- new price = original price 15.00 - 10% discount = 13.50 new price
- new extended price = new price 13.50 x 2 quantity = 27.00 new extended price
- new tax amount = new extended price 27.00 - 6.67% tax override rate= 1.80 new tax amount
- new GST amount = new extended price 27.00 - 1.67% GST tax override rate = .45 new GST tax amount
- new PST amount = new extended price 27.00 - 5% PST tax override rate = 1.35 new PST tax amount
Billing creates the credit invoice using the new tax amounts. In this example, the credit invoice includes the following tax credits:
- tax credit = .20
- GST tax credit = .05
- PST tax credit = .15
If You Use Price Tables
Purpose: Unlike other pricing methods, price table repricing is effective in Order Maintenance as well as Order Entry. As a result, if you add, cancel, or change the quantity of an item in Order Maintenance, items on the order may be eligible for repricing, or there may be a change in the premium items earned by the order.
Note:
If you have printed a pick slip for any items on the order, the order is no longer eligible for any repricing or additional premium items.Setting up price breaks for items or groups of items is described in Working with Price Tables (WPTB). The Display Premium screen opens in Order Entry or Order Maintenance if the order qualifies for one or more premiums.
Differences Between Order Entry and Order Maintenance
Price table repricing and premium items function differently in Order Maintenance from Order Entry in these respects:
Adding premium items: The system does not increase the quantity of a premium item in Order Maintenance, although it does add new premium items if they are earned by a different item or group of items. For example, if the order formerly qualified for a premium of two of item AB100 because of a group dollar total of $200 (in which you add one item for each $100 ordered from the group), and you add group items to the order in Order Maintenance to bring that total to $300, the system will not add an additional AB100 to the order. However, the system will add item CC200 if this is a premium earned by a different group of items.
Ineligible Premiums Window
You should select Premium Items to review any changes to premium items in Order Maintenance. If the order is no longer eligible for one or more premium items as a result of changes you have just entered, a pop-up window displays the related item(s).
The reason you should select Premium Items rather than Accept when you use price table pricing is so that you will have the opportunity to remove the premium item from the order, if necessary, before you accept it.
Maximum Order Line Quantity/Value
You can define a maximum quantity or dollar total for individual order lines using these system control values:
For example, if you set the Maximum Order Quantity (C60) system control value to 10, the system would validate that you do not enter a single order line with a greater quantity. This might help prevent inaccurate orders due to user error, such as entering 100 instead of 10.
If you set either of these values to 0, the system does not validate whether order lines exceed the maximum.
Secured features: These secured features control the ability to exceed these limits:
Confirm Quantity/Line Value Window
If you have the proper authority, a pop-up window indicates that you have exceeded the maximum quantity or dollar value, and prompts you to accept or cancel.
Select Accept at this window to confirm the quantity and add the line to the order or process the change; otherwise, select Exit to cancel. If you cancel, the screen displays an error message:
Order Qty of 50 exceeds the maximum allowed in SCV C60.
An error message indicates an excess order line total dollar value:
Order line value of 1000.00 exceeds maximum allowed in SCV E98.
If you do not have the proper authority, the pop-up window does not open and you will not be able to override the maximum.
Adding an Item in Order Maintenance
Purpose: Use the Work with Order Line Screen to add another item to an existing order and enter item-level overrides. You can also add an item by entering the information on the blank order line in the center of the Work with Order Lines Screen. Ordering a warranty item: If you enter a warranty item (the Warranty field for the item offer or SKU offer is selected), the system:
- adds the item to the order at no charge
- if the Default Price Override Reason for Warranty Items (G01) system control value is selected, the system defaults the code to the Price override code field; otherwise the operator must enter a code
- displays an error message if the operator entered a price for the item in the Price field: Warranty Item - price not allowed
See Working with Customer Warranty Information (WCST).
Ordering a virtual stored value card item: If you order a virtual stored value card item (the SVC type field for the item is V), the system requires you to define an email address in order to send a Stored Value Card Notification Email to the recipient of the stored value card. If an email address is not defined, the screen displays an error message and you cannot accept the order: Invalid e-mail address/opt in for order containing virtual SVC item. See Stored Value Card Email Hierarchy for more information on the hierarchy the system uses to send a Stored Value Card Notification to the recipient of the stored value card.
Retail pickup or delivery orders: You cannot add an item to a retail pickup or delivery order from Order Orchestration. See Retail Pickup (including Ship-for-Pickup) or Delivery Orders for more information.
Enter Add Reason Window
The Enter Add Reason prompts for an add reason code when you add an item if the Require Reason for Lines Added in Order Maintenance (D75) system control value is selected or the Require reason code field for the item offer or SKU offer is selected.
Enter the add reason code that describes your reason for adding this line to the order. The add reason code is a 5-position, numeric field used to define the reason for adding an item to an order in order entry or order maintenance. See Establishing Add Reason Codes (WADR).
The system assigns the next available line number to the item you are adding to the order. The system performs the same item validations as in Order Entry, such as:
- Reserving the item (if using Immediate Reservation)
- Sending the order for credit card authorization, if applicable
- Performing credit checking to ensure the order has valid customer and payment information
If the credit card on the order has an elapsed expiration date, the system advances you to the Confirm Invalid Expiration Date Screen where you can change the expiration date or enter a different payment method.
If you use price table pricing, you can review any resulting repricing or new premium items on the order by selecting Premium Items.
See Changing Item Detail Line Information in Order Maintenance, for field descriptions and more information on how price tables work in Order Maintenance.
Maximum line quantity/value: See Confirm Quantity/Line Value Window for more information on how the system validates these maximums.
Item/SKU comments window: The Work with Item/SKU Comments Window opens if there are comments associated with the item or SKU added to the order.
Cursor position: If the Position Cursor on Offer Field in OE/OM (F91) system control value is selected, the cursor will be positioned in the Offer field at the Work with Order Lines Screen or Work with Order Line Screen; also, the Offer field will be blank.
Note:
If you update the originating item in order maintenance, the system does not update the accompanying item. For example, if you sell out the originating item in order maintenance, the system does not also sell out the accompanying item.Increasing the Quantity Ordered in Order Maintenance
Purpose: You can use the Work with Order Line Screen to increase the quantity ordered of an item on an existing order.
Retail pickup or delivery orders: You cannot increase the quantity on a retail pickup or delivery order from Order Orchestration. See the Retail Pickup (including Ship-for-Pickup) or Delivery Orders for more information.
For more information:
- decreasing the quantity ordered of an item: Canceling an Item in Order Maintenance
- how price table repricing and premium items function in Order Maintenance: Changing Item Detail Line Information in Order Maintenance
Instructions:
- At the Work with Order Lines Screen, Select Change for an item. You advance to the Work with Order Line Screen with your cursor in the Qty field.
- Enter the amount of the item that the customer wants to order.
- Select OK to accept and validate the new quantity ordered and return to the Work with Order Lines Screen.
- The system updates the quantity ordered immediately. Notice the quantity in the Rsv (reserved) field if you are using Immediate Reservation.
Note:
- This option is available only for open or held order lines without a printed quantity.
- When you change the quantity ordered of a main set item, the change is also reflected in its component items.
- Selecting Change for a set component item is controlled by the Set Component Maintenance (J01) secured feature. If you do not have the required authority, the system displays an error message: Not authorized to change, delete, cancel, or sell out a set component.
Canceling an Item in Order Maintenance
Purpose: In order maintenance, select Cancel for an item at the Work with Order Lines Screen to cancel it from an order. You can cancel the entire open (unshipped) quantity of the item or lower the quantity (for example, to correct a keying error).
Restrictions:
- You cannot cancel an item if a pick slip has been printed for that item. Instead, you must first void the pick slip. See Reprinting and Voiding Pick Slips (WVRP or WSVP).
- Selecting Cancel for a set component item is controlled by the Set Component Maintenance (J01) secured feature. If you do not have the required authority, the system displays an error message: Not authorized to change, delete, cancel, or sell out a set component.
If the quantity you cancel is reserved, it will now be available for other orders.
To cancel an entire order: See Canceling an Order through Order Maintenance.
Price tables: If you use price table pricing, canceling an item may affect pricing and premium items. See Changing Item Detail Line Information in Order Maintenance.
Membership items: If you cancel a membership item, the system also cancels the customer membership if possible. See Canceling a Membership Item for a discussion.
Order status: See Order Updates for Cancellation.
Order line status: See Item Cancellation Results.
Brokered backorder: If the order line is currently assigned to Order Orchestration for fulfillment, you advance to the Confirm Order Orchestration Cancel Window when you select a line for cancellation. See Canceling a Brokered Backorder Request for more information.
Retail pickup and delivery orders: If you cancel an item on a retail pickup or delivery order, the system changes the Order Orchestration record’s status to Canceled and sends a status inquiry request to Order Orchestration. If the order’s status in Order Orchestration is:
- Canceled: the system does not send a status update to Order Orchestration; otherwise,
- If the order’s status in Order Orchestration is anything but Canceled, the system sends a status update to Order Orchestration indicating the status is Rejected. In this situation, Order Orchestration then changes the order status to New_order.
Important:
If Order Orchestration is configured to “reshop” (the Search retries setting at the Preferences screen is not set to 0), then in this situation Order Orchestration attempts to assign the order to another location for fulfillment.See Retail Pickup (including Ship-for-Pickup) or Delivery Orders for an overview.
Cancellation email: The system generates an order or order line cancellation email or the Outbound Email XML Message (CWEmailOut) to the customer if:
For more information see the Order Administration Web Services Guide on My Oracle Support (ID 2953017.1)
- you have specified an:
- Order Line Cancellation Email Program (K79), if there is still at least one open line on the order or if there have been any shipments, or
- Order Cancellation Email Program (K78), if you are canceling the last open line on the order and there have not been any shipments, and
- the cancel reason code you use does not match the Cancel Reason Code to Suppress Email (L08), and
- the customer is eligible to receive email notifications; see When Does the System Generate an Email Notification?
If you cancel a full or partial order line using more than one cancel reason code, the order line cancellation email lists the entire quantity canceled during the current session. For example, the customer indicates that there was a keying error that resulted in reducing the order line quantity from 50 to 15; also, the customer wants to now reduce the order line quantity to 10. The email indicates a cancel quantity of 40, even though quantities of 35 and 5 were canceled using different cancel reason codes.
If you generate the Outbound Email XML Message (CWEmailOut), the cancel reason code indicated is the last one used to cancel a quantity of the order line.
See the Order Cancellation Confirmation Email Sample and Contents and the Order Line Cancellation Confirmation Email Sample and Contents for more information.
In this topic:
For more information: See Canceling an Order through Order Maintenance.
Enter Cancel Reason Window
To cancel: Select Cancel for an item at the Work with Order Lines Screen to cancel it. You advance to the Enter Cancel Reason pop-up window.
| Field | Description |
|---|---|
| Order # |
A unique number to identify an order. Numeric, 9 positions; display-only, assigned by the system. |
| Ship to number (unlabeled field to the right of the order number) |
Indicates the number of shipping addresses on the order. Numeric, 3 positions; display-only, assigned by the system. |
| Item |
A code for a unit of inventory. Item numbers are defined in and validated against the Item table. See Performing Initial Item Entry (MITM). Alphanumeric, 12 positions; display-only. |
| SKU (Unlabeled fields to the right of the item number) |
The unique characteristics of an item, such as its color and size. Alphanumeric, three 4-position fields; display-only. |
| Description (Unlabeled field below Item field) |
The description associated with the item. Alphanumeric, 25 positions; display-only. |
| Current quantity ord (Quantity ordered) |
The number of units of this item originally ordered. Note: If you have previously canceled units of this item with a cancel reason code set to reduce demand, the quantity in this field is reduced by the quantity canceled. See Item Cancellation Results.Numeric, 5 positions; display-only. |
| Current quantity can (Quantity canceled) |
The quantity of this item that has been canceled previously. Note: If you have previously canceled any units with a cancel reason code set to reduce demand, that quantity is not included in this field. See Item Cancellation Results.Numeric, 5 positions; display-only, updated by the system. |
| Current quantity S/O (Current quantity sold out) |
The quantity of this item that has been sold out. Numeric, 5 positions; display-only, updated by the system. |
| Current quantity shp (Current quantity shipped) |
The quantity of the item that has shipped. Numeric, 5 positions; display-only, updated by the system. |
| Cancel qty (Quantity to cancel) |
The quantity of the item to cancel. This field defaults to the quantity remaining on the line, calculated as: Quantity ordered - (quantity canceled + quantity sold out + quantity shipped) = Quantity to cancel Select Full/Line to change this value, if necessary. A message appears if you try to cancel more units than are currently open (unshipped): Quantity to be canceled (xx) exceeds remaining open quantity (xx). Quantity for membership items: Ordinarily you would always enter membership items with a quantity of 1, since each membership item ordered creates a single customer membership, regardless of order quantity. The system does not let you cancel a partial quantity on an order line for a membership item. See Canceling a Membership Item for more information on canceling memberships. Numeric, 5 positions; display-only, updated by the system. |
| Cancel rsn (Cancel reason code) |
The reason for canceling the line. Cancel reason codes are defined in and validated against the Cancel Reason table. See Establishing Cancel Reason Codes (WCNR). Select Chg Cancel Qty to change this value, if necessary. Numeric, 2 positions; required. |
| Recalculate freight |
Determines whether the system refunds the freight charge to the customer for the canceled items. Valid values are: Selected =Recalculate and refund freight. If a Freight override amount is defined for the order and the Calculate freight field for the order ship to is selected, the system advances you to the Enter Freight Refund Window. Unselected (default) = Do not recalculate and refund freight. The Recalculate Freight Default (F62) system control value controls the default setting of this field, but you can override this default. Tax: The system recalculates tax regardless of the setting of this field. |
- Enter a valid cancel reason code in the Rsn field.
- Optionally, select Full/Line to change the quantity of the item to cancel and enter the new quantity in the Qty field. (Note: This option is not available for a retail pickup or delivery order received from Order Orchestration; see Retail Pickup (including Ship-for-Pickup) or Delivery Orders for background.)
- Optionally, select Chg Cancel Qty to change the cancel reason code and enter a new cancel reason code in the Cancel rsn field.
- Optionally, change the value in the Recalculate freight field. If selected, and a Freight override amount is defined for the order, the system advances you to the Enter Freight Refund Window.
- Select OK.
Instructions:
Enter Freight Refund Window
Use this window to enter the freight amount to refund.
How to display this screen: This window displays if you select the Recalculate freight field on the Enter Cancel Reason Window, a Freight override amount is defined for the order, and the Calculate freight field for the order ship to is selected.
| Field | Description |
|---|---|
| Current freight amount |
The current freight amount for the order, based on the Freight override amount on the Display Order Properties Screen. Numeric, 20 positions with a 2-place decimal; display-only. |
| Freight refund |
The amount of freight to refund. Freight tax override: If a Freight tax override is defined for the order, the system uses the Freight tax rate to calculate the amount of tax on freight to refund. Numeric, 13 positions with a 2-place decimal; required. |
Instructions:
- Enter the amount of freight to refund in the Freight refund field.
- Select OK. The system subtracts the freight refund amount from the current freight amount and updates the Freight override amount on the Display Order Properties Screen with the new Freight override amount. If a Freight tax override is defined for the order, the system uses the Freight tax rate to determine the new freight tax amount.
Example: You cancel a line on an order whose freight override amount is $10.00 and freight tax override amount is $2.50. The freight tax rate is 25%. At the Enter Freight Refund window, you enter $4.00 as the freight refund amount. Based on the freight refund amount, the system:
- Refunds $4.00 freight and $1.00 freight on tax.
- Updates the freight override amount to $6.00.
- Updates the freight tax override amount to $1.50.
Item Cancellation Results
The effect of canceling an item depends on:
- whether you cancel the entire open quantity, and
- whether you reduce demand.
You reduce demand if you use a cancel reason code with the Reduce demand field selected. One reason to reduce demand is if the quantity ordered was keyed incorrectly (10 units instead of 1).
The results of the different types of item cancellations are described in the table:
| Type of Cancellation | Line Status | Quantity Ordered | Canceled Quantity |
|---|---|---|---|
|
Cancel entire quantity and reduce demand |
Closed |
reduced to zero |
not affected |
|
Cancel entire quantity and don't reduce demand |
Cancelled |
not affected |
increased (by entire quantity ordered) |
|
Cancel partial quantity and reduce demand |
not affected |
reduced (by quantity being canceled) |
not affected |
|
Cancel partial quantity and don't reduce demand |
not affected |
reduced (by quantity being canceled) |
increased (by quantity being canceled) |
Canceling a Membership Item
Overview: When you use order maintenance to cancel a membership item that created a customer membership, the system also cancels the customer membership if possible.
When is a customer membership eligible for cancellation? In order for the system to cancel the customer membership created by the membership item:
- the membership item must be eligible for cancellation; that is, it cannot yet be billed.
- the customer membership must be in Active or Inactive status.
Also, the customer membership must be a standard (non-loyalty) membership. You cannot cancel loyalty memberships through order maintenance, because you do not create these memberships by selling a membership item; instead, the system creates loyalty memberships based on the customer’s order or sales activity. Only customer memberships you sell in order to generate orders or provide a discount are eligible for cancellation through cancellation of the related membership item.
What if the customer membership has already been canceled? If you have already canceled the customer membership through Working with Customer Memberships (WWCM) and you then cancel the membership item, the system simply cancels the membership item on the order like any other item.
Canceling a single membership on an order that created multiple customer memberships: It is possible to create more than one customer membership on an order by adding multiple membership items. If the system cannot determine which customer membership was created as the result of the membership item being cancelled, the Customer Membership Cancellation Window opens so you can select the correct membership to cancel. This situation can occur if you use a generic membership item to create different types of customer memberships, or if the customer has ordered two of the same membership item (for example, one for himself and one for a friend). You can use the Customer Membership Cancellation window to select the correct customer membership to cancel.
Canceling multiple memberships or the entire order: If you cancel multiple membership items or an entire order and the system cannot determine which customer membership was created for each membership item, the Customer Membership Cancellation Window opens so you can select a membership to cancel until each customer membership is accounted for. For example, you enter an order that creates a COFFEECLUB membership and a DISCOUNT membership, both created with the generic MEMBPGM item. If you cancel the entire order, the Customer Membership Cancellation window opens, displaying the COFFEECLUB and DISCOUNT memberships. Select either membership at this window. Once there is only one remaining customer membership left to cancel (for example, you cancel the COFFEECLUB membership, so only the DISCOUNT membership remains), the system does not need to display the window and can cancel the remaining membership automatically.
Situations in which you cannot identify the correct membership to cancel: There might be situations in which you cannot determine the differences between the customer memberships created through an order and displayed at the Customer Membership Cancellation Window, described below. For example, you have created two customer memberships on the same order: one to ship to the sold-to customer, and one where you specify an alternate shipping address for the customer membership. In this situation, both the membership item and the membership program name are the same, so you cannot distinguish them at the Work with Order Lines screen or the Customer Membership Cancellation window.
In any situation where you might not be able to determine the correct order line or customer membership to cancel based on the information displayed in order maintenance, you should first cancel the correct customer membership through Working with Customer Memberships (WWCM) and then cancel the related membership item in order maintenance.
What if you have already generated orders for the customer membership? You can still cancel the membership item and prevent the customer membership from generating any subsequent orders, even if you have already used the Generating Membership Orders (EGMO) option to generate an order for the membership. In this situation, the Order Warning Message Window, described below, indicates that you need to cancel the generated order(s) if the customer does not want to receive shipments.
If the membership generation is currently in process, or if the customer membership is in In process status because the generated order is suspended in batch, the Membership in Process Window, described below, indicates that you need to cancel the customer membership through the Working with Customer Memberships (WWCM) option.
When do these windows open? If the system determines that it needs to display any of the windows described below, it does so at the end of your order maintenance session, after you have entered a cancel reason and clicked Accept to accept your changes. At this point, the maintenance accept process is already underway, and you can no longer reject your maintenance changes in order to prevent the customer membership(s) from being canceled.
Does the system cancel customer memberships automatically in any other situations? When you use the Void/Cancel option in Reprinting and Voiding Pick Slips (WVRP or WSVP), the system also cancels the related customer membership if the order includes a membership item. In this situation, the system uses the same logic as in order maintenance to determine whether to display the windows described below.
The system does not automatically cancel customer memberships through any other screen or process. For example, if you cancel an order or membership item through the e-commerce interface, you need to use Working with Customer Memberships (WWCM) to cancel the related customer membership.
No membership cancellation email generated: When you cancel the membership item in order maintenance, the system does not generate the membership cancellation confirmation email regardless of the setting of the Membership Cancellation Email Program (K77). See Membership Cancellations for a discussion.
For more information: See Membership Overview for background, and see Working with Customer Memberships (WWCM) for details on customer memberships.
Customer Membership Cancellation Window
This window opens when you cancel one or more order lines for membership items, and the system cannot determine which customer membership(s) should be canceled as a result.
For example, you use a generic item called MEMBPGM to create customer memberships in order entry, and then select the correct membership program at the Enter Membership ID Window (Selecting a Membership Program). You have recently entered an order for a customer to create two customer memberships:
- COFFEECLUB, to generate a shipment of coffee every month for 12 months; and
- DISCOUNT10, to provide the customer with a 10% discount on all orders for the next 12 months.
The customer decides to cancel the COFFEECLUB membership. In this situation, when you cancel the MEMBPGM item in order maintenance, you need to select the COFFEECLUB membership at the Customer Membership Cancellation window in order to cancel the correct customer membership.
For more information: See the discussion above under Canceling a Membership Item.
| Field | Description |
|---|---|
| Item |
The membership item selected for cancellation. If you are canceling multiple membership items or an entire order that includes multiple membership items, then this window opens for each membership item until the system has accounted for each customer membership it needs to cancel. If there is only one remaining membership created by the order that is eligible for cancellation, then the system does not need to display the window for you to select the membership. The description of the membership item is to the right. Item: alphanumeric, 12 positions; display-only. Description: alphanumeric, 120 positions; display-only. |
| Membership ID |
The code that identifies the membership program that serves as the template for the customer membership. The customer memberships displayed at this window can serve to generate membership orders, provide a discount percentage, or both. Selecting a membership to cancel: Click the membership ID in order to cancel this customer membership. Alphanumeric, 12 positions; optional. |
| Description |
The description of the membership program. Alphanumeric, 30 positions; display-only. |
Completing this window: Click the membership ID of the customer membership you want to cancel. See the discussion above for more information.
Cautions:
- If you are canceling multiple membership items, or an entire order that includes multiple membership items, the Customer Membership Cancellation window opens repeatedly until each customer membership that needs to be canceled is accounted for. If there is only one remaining membership created by the order that is eligible for cancellation, then the system does not need to display the window for you to select the membership.
- Once you select a customer membership at this window by clicking the Membership ID, the system continues to cancel the customer membership and closes your maintenance session. You do not have an opportunity to reject your selection.
Order Warning Message Window
This window opens if a customer membership selected for cancellation has already generated one or more membership orders. The window lists the membership item and item description related to the customer membership selected for cancellation. The system will complete the cancellation of the order line and the customer membership, so that it does not generate any additional orders; however, it cannot automatically cancel orders that you have already generated.
In order to identify and cancel the generated order(s), you can use the Orders for Customer option at the Work with Customer Memberships Screen in Working with Customer Memberships (WWCM).
For more information: See the discussion above under Canceling a Membership Item.
Membership in Process Window
This window opens if a customer membership selected for cancellation is in In Process status. This status indicates the membership generation is currently running, or that the membership generation has completed but the generated order is still suspended in batch. The generated order might be suspended if there is an error requiring resolution, such as a ship via that is not valid for the shipping address. The window indicates the membership item and item description related to the customer membership selected for cancellation.
In this situation, the system still completes the cancellation of the order line for the membership item, but you need to use the Working with Customer Memberships (WWCM) option to cancel the customer membership, and use batch order entry to reject the suspended order.
For more information: See the discussion above under Canceling a Membership Item.
Canceling an Order through Order Maintenance
Purpose: You can cancel an entire order by selecting Cancel Order on the Work with Order Screen in Order Maintenance or the Work with Order Lines Screen in order maintenance. The system frees up any reserved inventory on the canceled order and makes it available to other orders.
To cancel an order line: See Canceling an Item in Order Maintenance.
What if the order includes a membership item? See Canceling a Membership Item for information.
Canceling brokered orders: You need authority under the Cancel Order Broker Lines (B19) secured feature to cancel a retail pickup, delivery, or store pickup order, or an order that includes a brokered backorder line. For an overview, see Order Orchestration Integration, including:
- Canceling a Brokered Backorder Request
- Retail Pickup (including Ship-for-Pickup) or Delivery Orders
- Canceling a Store Pickup Order
Canceling a retail pickup or delivery order: If you cancel a retail pickup or delivery order, the system changes the Order Orchestration record’s status to Canceled and sends a status inquiry request to Order Orchestration. If the order’s status in Order Orchestration is:
- Canceled: the system does not send a status update to Order Orchestration; otherwise,
- If the order’s status in Order Orchestration is anything but Canceled, the system sends a status update to Order Orchestration indicating the status is Rejected. In this situation, Order Orchestration then changes the order status to New_order.
Important:
If Order Orchestration is configured to “reshop” (the Search retries setting at the Preferences screen is not set to 0), then in this situation Order Orchestration attempts to assign the order to another location for fulfillment.Canceling a quote through order maintenance: See Cancelling a Quote through Order Maintenance for information.
Cancellation email: The system generates an order cancellation email or Outbound Email XML Message (CWEmailOut) to the customer if:
- you have specified an Order Cancellation Email Program (K78), and
- there have not been any shipments on the order, and
- the cancel reason code you use does not match the Cancel Reason Code to Suppress Email (L08), and
- the customer is eligible to receive email notifications; see When Does the System Generate an Email Notification?
For more information see the Order Administration Web Services Guide on My Oracle Support (ID 2953017.1)
If there have been any shipments on the order, the system generates the order line cancellation email even if all the remaining order lines are now canceled.
See the Order Cancellation Confirmation Email Sample and Contents and the Order Line Cancellation Confirmation Email Sample and Contents for more information.
In this topic:
Enter Cancel Reason Window
To cancel: Select Cancel Order at the Work with Order Screen in Order Maintenance or Work with Order Lines Screen to display the Confirm Cancel window. If you select OK at this pop-up window, you advance to the Enter Cancel Reason window.
| Field | Description |
|---|---|
| Order # |
The number of the order you wish to cancel. Numeric, 9 positions; display-only, assigned by the system. |
| Ship to number (Unlabeled field to the right of the order number) |
The number of shipping addresses for the order you wish to cancel. Numeric, 3 positions; display-only, assigned by the system. |
| Cancel reason |
The reason for canceling the entire order. Cancel reason codes are defined in and validated against the Cancel Reason table; see Establishing Cancel Reason Codes (WCNR). Numeric, 2 positions; required. |
| Cancel all ship to's |
Controls whether the system cancels each recipient order or only the current order. A recipient order is an order that is shipping to a different address. Valid values are:
Note: If the Submit O/M Cancel Asynchronously (M36) system control value is selected, the Cancel all ship-tos field does not display on the Enter Cancel Reason window and the setting defaults to selected. |
| Recalculate freight |
Determines whether the system refunds the freight charge to the customer for the canceled items. Valid values are:
The Submit O/M Cancel Asynchronously (M36) system control value controls the default setting of this field, but you can override this default. Tax: The system recalculates tax regardless of the setting of this field. Note: If the Submit O/M Cancel Asynchronously (M36) system control value is selected, the Recalculate freight field does not display on the Enter Cancel Reason window and the setting defaults from the Recalculate Freight Default (F62) system control value. |
When you select OK at the Enter Cancel Reason window to submit the order cancel, the system looks at the setting of the Submit O/M Cancel Asynchronously (M36) system control value.
- If the Submit O/M Cancel Asynchronously (M36) system control value is selected, the system submits the order cancel asynchronously. The system locks the order until the cancel is complete. In addition, the system writes a message to the TRACE log when an asynchronous order cancel starts and when it ends.
- If the Submit O/M Cancel Asynchronously (M36) system control value is unselected, the system submits the order cancel synchronously.
Order Updates for Cancellation
The system performs these updates when you select Cancel Order on the Work with Order Screen in Order Maintenance or the Work with Order Lines Screen in order maintenance, based on whether the cancel reason code you use reduces demand:
| Reduce Demand? | Order Status | Line Status | Quantity Ordered | Quantity Canceled |
|---|---|---|---|---|
|
no |
Cancelled if you cancel the entire order. Closed if part of the order has already shipped or was soldout. |
Cancelled if you cancel the entire order line. Closed if all or part of the order line has already shipped. Note:Any lines that were previously soldout remain in a Soldout status. |
not affected |
updated with quantity cancelled |
|
yes |
Closed |
Closed Note:Any lines that were previously soldout remain in a Soldout status. |
decreased by quantity cancelled; 0 displays if the entire line was cancelled |
not affected |
See Establishing Cancel Reason Codes (WCNR) for more information about reducing demand.
The order remains on the system for inquiry purposes; you can reopen a canceled order through Order Maintenance by adding a new item to the order.
You cannot update any canceled lines through Order Maintenance.
Picks Pending Window
Purpose: This window opens when you select Cancel Order to cancel an order that has printed pick slips.
To complete this window: Select Void/Reprint to void the pick slips, or select OK or Exit to cancel. You cannot cancel the order until pick slips are voided.
If you select Void/Reprint, you advance to the Reprint/Void Pick Slips by Order Screen. An error message indicates if you are not authorized to void pick slips:
User (SBROWN) is not authorized to void pick slips.
Returning and Exchanging Items in Order Maintenance
Purpose: Select the return and exchange option in order maintenance to handle customer merchandise returns, by automatically:
- authorizing the return
- processing the return
- returning the item to active or inactive inventory
- crediting the customer for the returned item (the refund is created and ready for processing)
- optionally, adding an exchange item to the order
These processes all take place “behind the scenes” when you process a return or exchange in order maintenance. You can, however, perform the creation, receipt, and credit of the return in separate stages through the following options:
- Work with Return Authorizations; see Working with Return Authorizations: Standard Process or Working with Return Authorizations: Streamlined Process.
- Work with Return Authorization Receiving; see Receiving Returns (WRAR).
- Work with Return Authorization Credits; see Crediting Returns (WRAC).
Other return options:
- You can also enable customers to create return authorizations at the web storefront. See Introducing Return Authorizations (WRTA) for an overview.
- You can use the Inbound Return API to receive a Return Request Message (CWReturnIn) from an external system. See Inbound Return API in the Order Administration Web Services Guide on My Oracle Support (ID 2953017.1).for an overview.
- Returns can also be performed by entering a negative quantity on an order in Order Entry. See Posting a Return or Exchange Through Order Entry.
Retail pickup or delivery orders: If the Suppress Returns for Retail Pickup/Delivery (L88) system control value is:
- selected, you cannot process a return against a retail pickup or delivery order or add a negative additional charge
- unselected, you can process a return against a retail pickup or delivery order; however, the Order Broker Payment Type (K98) is deactivated after shipment, so you would then need to enter a new payment method in order to process the related refund.
Note:
Regardless of the setting of the Suppress Returns for Retail Pickup/Delivery (L88) system control value, you cannot enter a line with a negative quantity or apply a discount against a shipped order line on a retail pickup or delivery order.The system does not send a status update to Order Orchestration when you process a return against a retail pickup or delivery order.
See Retail Pickup (including Ship-for-Pickup) or Delivery Orders for an overview.
Ship-for-pickup orders: You can process a return for a ship-for-pickup order as long as the Payment at POS for Ship for Pickup Orders (L60) system control value is not selected. This system control value also controls the ability to enter a return through a negative quantity, apply a discount to a closed order line, and apply a negative additional charge in order maintenance. See Ship-for-Pickup Orders for background.
Store pickup orders: You cannot process a return against a store pickup order. See Store Pickup Orders for an overview.
In this topic:
- Starting the Return Process
- Return/Exchange Item Screen (Single Item)
- Return/Exchange Item Screen (Entire Order)
- Create RA Detail Screen (Entering a Misship Return)
- Enter Exchange Item Screen
- Receiving the Return
- Completing the Return Process
Starting the Return Process
Purpose: You can process a return against an item or an entire order in order maintenance. The system creates and processes a return authorization automatically, because entering a return through order maintenance indicates that you have physically received the item being returned (or your drop ship vendor has received the item) and you are updating the order to reflect this change in the order status.
Authority: You must have complete authority to create, receive, and credit a return in order to use order maintenance for returns processing. Returns authority is controlled by three secured features:
- Enter Return Authorization (A28)
- Receive Return Authorization (A29)
- Credit Return Authorization (A34)
Overview of the returns process: See Introducing Return Authorizations (WRTA) for an overview of the steps in the return authorization process and the table updates that take place at each step. These steps and updates take place “behind the scenes” when you process a return in order maintenance.
Return authorization download triggers: If the Create Return Download Triggers (K28) system control value is selected, the system creates a return authorization download (RAD) trigger when you post a return in order maintenance, based on the trigger rules defined for the Return Authorization Download (RETURN_OUT) integration layer job. The RETURN_OUT integration layer job monitors for return authorization download triggers and generates a Return Authorization Outbound XML Message (CWReturnRAOut) to send the return authorization information to a remote system.
Types of Returns
The Return/Exchange Item screen in order maintenance is your point of access for entering returns, exchanges, and misshipments. Your entries to this screen not only define how the refund will be calculated, but determine which screens you use to process the return:
| Type of Return | Comments |
|---|---|
| Returning a single item |
Select Return for an item to specify the quantity to return (which must be equal to or less than the quantity shipped) and indicate whether the item is being exchanged for a new item at the Return/Exchange Item Screen (Single Item). |
| Returning the entire order |
Select Return to return the entire order using the Return/Exchange Item Screen (Entire Order). The system assumes that you want to process the return of all shipped quantities on the order. The system also assumes that the customer is not requesting an exchange because you need to identify which returned item is being exchanged for a new item. |
| Performing a straight return |
You can perform a straight return of an item or an order by entering a valid return reason code, return disposition code, and (optionally), the warehouse and location into which you will receive the return. The system will issue the appropriate refund to the customer for the return. The system will perform a return type of inventory transaction for the returned item. Additionally, the system will add a record to the Display Order Line History Screen for the order detail line or the Display Order History Screen (if returning the entire order) to keep an audit trail of activity on the order; see Type of Return Updates and Completing the Return Process. |
| Performing a return/exchange |
You can return an item and send the customer an exchange item by entering a valid exchange reason code, a valid return disposition code, and (optionally), the warehouse and location into which you will receive the return. You advance to the Enter Exchange Item Screen, where you can identify the item that will be sent to the customer in exchange for the returned item. The system will process a return and add a line to the order for the addition of the exchange item. Additionally, a record will be added to the Display Order Line History Screen for the order detail lines being returned and added. In order to perform more than one return and/or exchange against the same order line for the same warehouse and location, you must select Accept for the entered return or exchange before performing a subsequent return or exchange. If not, the system displays the following error message: Multiple returns not allowed for same Item/Whse/Loc. However, you can still perform a return for the same line but to a different warehouse and location, or a return for a different order detail line, before selecting Accept. Credit card net exchange billing: If the Use CC Net Exchange Billing (M23) system control value is selected and the order contains a credit card pay type, the system may hold the credit invoice for the return to net it against the debit invoice for the associated exchange in order to reduce the number of transactions that occur for an exchange; see Credit Card Net Exchange Billing. |
| Multiple vendors for drop ship items |
Managing returns on drop ship items through integration with Order Orchestration is not currently supported. |
| Entering a misship return |
Optionally, you can select Create Misship Return at the Return/Exchange Item Screen (Single Item) to create a misship return for an item that was mistakenly picked in the warehouse or an item that was shipped along with the requested item. You advance automatically to the Create RA Detail Screen (Entering a Misship Return), where you can enter and return the mis-shipped item in one step. |
No Primary Location Window
You might receive returns for items which have no primary location, such as items that you have previously liquidated and sold through an outlet store, or the items are drop ship items shipped directly from the vendor. For these items, if you have selected the Display "No Primary Location" Message in Returns (G46) system control value, the system displays a pop-up window indicating that a primary location for the item when you enter and validate the item as a return or a mis-ship.
This window is informational only. You can select Cancel to cancel the window, and then, if you wish, change the return disposition code before updating your entries and accepting/processing the return.
This window does not appear when you use the option of returning the entire order by selecting Return at the Work with Order Lines Screen.
Tax Override
Order Administration updates the Tax override field for an order line to Selected if the order was received from an external system and a tax, GST, or PST amount was defined, indicating the tax amount from the external system should be retained on the order line.
If the Tax override field for the order line you are returning is selected, the system does not call the regular tax routine to recalculate the amount of tax remaining on the order line and how much tax to include on the credit invoice. Likewise, if you use an external tax system to calculate tax, the system does not call the tax system to recalculate the tax amount.
Instead, the system prorates the tax override amount across the units ordered on the order line to determine the new tax override amount and the tax amount to return.
Determining the new tax override amount: The system uses the following calculations to determine the new tax override amount assigned to the order line:
Original order quantity - Cumulative return quantity = Net order quantity
Net order quantity / Original order quantity = Return ratio
Return ratio x Original tax override amount = New tax override amount
Example:
| Order Line (tax override = Y) | Results | |
|---|---|---|
| quantity ordered: |
3 |
Net order quantity: 3 - 1 = 2 Return ratio: 2 / 3 =.66666 New tax override amount:.67 x 3.00 = 1.99998 The new tax override amount (2.00) displays in the Tax field for the order line on the Display Order Detail screen. |
| tax override amount: |
3.00 |
|
| return quantity: |
1 |
|
Determining the tax amount to return: The system uses the following calculations to determine the tax amount to include on the credit invoice created for the return:
Current return quantity / Original order quantity = Return ratio
Return ratio x Original tax override amount = Returned tax amount
Example:
| Order Line (tax override = Y) | Results | |
|---|---|---|
| quantity ordered: |
3 |
Return ratio: 1 / 3 =.33333 Returned tax amount:.33333 x 3.00 =.99999 The returned tax amount (1.00) displays in the Tax field for the credit invoice on the Display Invoice Detail screen. |
| tax override amount: |
3.00 |
|
| return quantity: |
1 |
|
Return/Exchange Item Screen (Single Item)
Purpose: Use this screen to return an individual item on an order. See Starting the Return Process.
How to display this screen: Select Return for a shipped item at the Work with Order Lines Screen. See Returning and Exchanging Items in Order Maintenance for information on whether retail pickup, delivery, store pickup, or ship-for-pickup orders are eligible for returns.
| Field | Description |
|---|---|
| Item/SKU |
The code for the item and SKU that is being returned. Items are defined in and validated against the Item table. Alphanumeric, 12 positions; display-only. SKUs are defined in and validated against the SKU table. Alphanumeric, three 4-position fields; display-only. Note: These fields display only if you are returning a single item; they do not display if you Selected Return to return the entire order. |
| RA # (Return authorization number) |
A code that identifies the return. The return authorization number is comprised of the order number, ship-to number, and return authorization number. Order numberA unique number to identify an order. The starting order number and last order number assigned are defined in the Number Assignment table. Numeric, 8 positions; display-only, assigned by the system. Ship-to number(unlabeled field to the right of the Order # field): The number of shipping addresses for the order. The system assigns a ship-to suffix of 1 to a single recipient order. Numeric, 3 positions; display-only, assigned by the system. Return authorization number The number assigned to this return authorization. Numeric, 3 positions; display-only, assigned by the system. |
| Qty to return (Quantity to return) |
The number of units of the item that are being returned. Must be less than or equal to the value in the Unreturned qty field. Note: This field displays only if you are returning a single item by selecting Return for the item line; it does not display if you selected Return to return the entire order.Numeric, 5 positions; required if returning a single item. |
| Unreturned quantity |
The quantity on the order or the order detail line that has been shipped and is eligible to be returned. The system updates this field when shipments and returns occur. Note: This field displays only if you are returning a single item by selecting Return for the item line; it does not display if you selected Return to return the entire order.Numeric, 5 positions; display-only, updated by the system. |
| Return reason |
Indicates the reason that the customer is returning an item. Return reason codes are defined in and validated against the Return Reason table. See Establishing Return Reason Codes (WRTR). Numeric, 3 positions; optional. |
| Exchange reason code |
Indicates the reason that the customer is returning one item and ordering a replacement item. Exchange reason codes are defined in and validated against the Exchange Reasons table; see Establishing Exchange Reason Codes (WEXR). Note: This field is available only if you are returning a single item; it is not available if you selected Return to return the entire order. Also, it is not available when you are working with a retail pickup or delivery order. See Maintaining Retail Pickup or Delivery Orders from Order Orchestration for a discussion.You advance automatically to the Enter Exchange Item Screen when you enter a valid exchange reason code after completing this screen. Numeric, 3 positions; optional. |
| Return disposition |
A code that identifies how a returned item will be handled by the system, in terms of whether the return updates inventory and the warehouse and location to which the item will be returned. You must enter a valid return disposition code when performing any type of return, such as a straight return, entering an exchange item, etc. Affect inventory? If the return disposition code affects inventory (meaning that the item will be returned into active inventory and update the on-hand quantity in the specified location), you must specify the warehouse and location where the item will be returned. If the disposition code is set up to affect inventory and return to the primary location, the system will check for the primary location for the item. If one is available, the system will return the item automatically to this warehouse location. If one is not available or if the disposition code is not set up to receive returns in the primary location, the system will receive the return in the warehouse and location defined for the return disposition; however, you can override these values to return the item to an alternate location. If the item/location does not exist, the system will create a record in the Item/Location table automatically. |
|
Note: See No Primary Location Window.Authority: You can set authority to process a return for a specific return disposition value at the user or user class level. This can be a blanket authority for all disposition values, or can be specific to individual codes. An error message indicates if you do not have authority to the return disposition code specified: User Does not have authority to return disposition code 4A. Return disposition codes are defined in and validated against the Return Disposition Values table; see Establishing Return Disposition Values (WRDV). Alphanumeric, 2 positions; required. |
|
| Warehouse |
A code for the warehouse where this item is being returned. Warehouse codes are defined in and validated against the Warehouse table. See Creating and Maintaining Warehouses (WWHS). Numeric, 3 positions; required if the return disposition code affects inventory. |
| Location |
The location in the designated warehouse where the item will be returned. The location code typically consists of 4 different elements: zone, aisle, shelf, and bin. See Creating and Maintaining Locations (WLOC). Alphanumeric, 7 positions; required if the return disposition code affects inventory. |
| Refund freight |
Indicates whether to refund the freight charge for the returned item or returned order for the return. Valid values are:
If you select this field and the source code uses a header level freight method, the system refunds a proportionate amount of freight for the items being returned. If you select this field and the source code uses a line level or flat freight method, the system refunds the freight charge for the returned items on the order. Note: Your entry in this field also controls whether the system refunds any service charges by ship via on the order. See Working with Ship Via Codes (WVIA). |
| Refund add'l chgs (Refund additional charges) |
Indicates whether the system should refund the additional charges on the order. Valid values are:
Because an order's additional charges are billed out with the first shipment on the order and a return is always performed against an invoice, when you specify to refund additional charges, the customer may not receive the intended refund if you are performing the refund against a subsequent invoice. |
| Refund handling |
Controls whether the system will credit the customer for handling charges assessed on the item being returned. Valid values are:
|
| Refund duty charges |
Controls whether to refund duty charges assessed on international shipments. The duty charges for an order are generally included in the Handling field, but you can review the duty charge for an individual item by selecting Change for the item in order entry or Maintenance, or Display for an item in standard Order Inquiry. Valid values are:
You can review the actual amount of duty that has been billed or refunded for an item on a particular invoice in standard Order Inquiry on the Invoice Detail Charges Screen. To display this screen, select Invoices to review invoices, select Display Details for an invoice to display details, then select Detail Charges for the invoice detail. |
| Screen Option | Procedure |
|---|---|
|
Enter and return an order detail line for an item that was mistakenly shipped to the customer |
Select Crt Misship Rtrn to advance to the Create RA Detail Screen (Entering a Misship Return). |
Enter Freight Refund Window
Use this window to enter the freight amount to refund.
How to display this screen: This window displays if you select the Refund freight field on the Return/Exchange Item Screen (Single Item), a Freight override amount is defined for the order, and the Calculate freight field for the order ship to is selected.
| Field | Description |
|---|---|
| Current freight amount |
The current freight amount for the order, based on the Freight override amount on the Display Order Properties Screen. Numeric, 20 positions with a 2-place decimal; display-only. |
| Freight refund |
The amount of freight to refund. Freight tax override: If a Freight tax override is defined for the order, the system uses the Freight tax rate to calculate the amount of tax on freight to refund. Numeric, 13 positions with a 2-place decimal; required. |
Instructions:
- Enter the amount of freight to refund in the Freight refund field.
- Select OK. The system subtracts the freight refund amount from the current freight amount and updates the Freight override amount on the Display Order Properties Screen with the new Freight override amount. If a Freight tax override is defined for the order, the system uses the Freight tax rate to determine the new freight tax amount.
Example: You return a line on an order whose freight override amount is $10.00 and freight tax override amount is $2.50. The freight tax rate is 25%. At the Enter Freight Refund window, you enter $4.00 as the freight refund amount. Based on the freight refund amount, the system:
- Refunds $4.00 freight and $1.00 freight on tax.
- Updates the freight override amount to $6.00.
- Updates the freight tax override amount to $1.50.
Return/Exchange Item Screen (Entire Order)
Purpose: Use this screen to return all shipped items on an order. This screen is similar to the Return/Exchange Item Screen (Single Item); however, it does not display item information, the Qty to return or Exchange reason code fields because you are returning all shipped items on the order.
How to display this screen: Select Return at the Work with Order Screen or Work with Order Lines Screen to return the entire order. See Return/Exchange Item Screen (Single Item) for an explanation of each field on this screen, and see Returning and Exchanging Items in Order Maintenance for information on whether retail pickup, delivery, store pickup, or ship-for-pickup orders are eligible for returns.
Create RA Detail Screen (Entering a Misship Return)
Purpose: Use this screen to create a misship return, in which you enter information for a returned item that was shipped to the customer by mistake.
When to use this screen: Typically, you create a misship return for an item that was mistakenly picked in the warehouse or an item that was shipped along with the requested item.
Processing the misship: When you complete this screen, the system will enter and return the misshipped item in a single process. The system will add a “no charge” order detail line to the order for the mis-shipped item. Additionally, the system will write a message on the Display Order Line History Screen for this transaction.
To enter an exchange item: Optionally, you can enter a valid exchange reason code in the Exchange reason field on this screen to advance to the Enter Exchange Item Screen so you can enter the item that the customer really wants. If you define an exchange item to replace the mis-shipped item, the system will add two lines to the order. The first line adds and returns the mis-shipped item and the second line adds the exchange item to the order. The system will process the exchange item as if it was added through order entry. The usual order processing will be performed, which includes running all credit check routines and reserving the item if using Immediate Reservation. The actual pick slip for the exchange item will be produced when you run the Pick Slip Generation program.
The system will write a message to the Display Order Line History Screen for this transaction.
How to display this screen: Select Crt Misship Rtrn at the Return/Exchange Item Screen (Single Item).
| Field | Description |
|---|---|
| RA number (Return authorization number) |
A code that identifies the return. The return authorization number includes the order number, ship-to number, and return authorization number. Order numberA unique number assigned by the system to identify an order. Numeric, 8 positions; display-only, assigned by the system. Ship-to number(unlabeled field to the right of the Order # field): Indicates the number of shipping addresses for the order. The system assigns a ship-to suffix of 1 to a single recipient order. Numeric, 3 positions; display-only, assigned by the system. Return authorization numberA system-assigned code for a return authorization. Numeric, 3 positions; display-only, assigned by the system. |
| Lne # (Return authorization line number) |
The line number on the return authorization. Up to 999 items may be returned on a single return authorization. Numeric, 3 positions; display-only, assigned by the system. |
| Item |
The code for the mis-shipped item that the customer is returning. Item codes are defined in and validated against the Item table. See Performing Initial Item Entry (MITM). You can enter a cross reference code that represents another system's item and SKU code in this field. If you enter a cross reference code, the system searches the SKU Cross Reference table alphanumerically for the first Order Administration item and SKU that is associated with this cross reference code. You can maintain cross reference codes in Maintaining SKU Cross Reference Codes (MSKR). Note: You cannot enter a set item as a misship return or exchange if more than one of the set item components reside in the same item warehouse location. In this case the system will display the following message when you try to process the misship:Multiple returns not allowed for same item/warehouse/location. Alphanumeric, 12 positions; required. |
| SKU |
The SKU code for the mis-shipped item (if any), that further defines an item's color, size, width, or any other type of user-defined attribute. SKUs are defined in and validated against the SKU table. Alphanumeric, three 4-position fields; required if the item has SKUs. |
| Order line# |
The line number against which you are processing the return. In the case of a misshipped item, no line number is available because this item was never on the order. Numeric, 3 positions; display-only. |
| Invoice # (Invoice number) |
A unique number to identify the invoice against which the item was shipped and billed. In the case of a mis-shipped item, no invoice number is available because this item was never on the order. Numeric, 7 positions; display-only, assigned by the system. |
| Invoice line number (Unlabeled field to the right of the Invoice# field) |
The line number on the invoice on which the item was shipped and billed. In the case of a misshipped item, no invoice line number is available because this item was never on the order. Numeric, 3 positions; display-only, assigned by the system. |
| Refund freight |
This setting does not affect mis-ship returns. Alphanumeric, 1 position; required. |
| Refund add'l chgs |
This setting does not affect mis-ship returns. Alphanumeric, 1 position; required. |
| Refund handling |
This setting does not affect mis-ship returns. Alphanumeric, 1 position; required. |
| Refund duty |
This setting does not affect mis-ship returns. Alphanumeric, 1 position; required. |
| Qty to return (Quantity to return) |
The quantity of the mis-shipped item that the customer is returning. Numeric, 5 positions; required. |
| Qty returned (Quantity returned) |
The quantity of this item that has actually been returned through the returns function in order maintenance or through the return authorization program. In the case of a mis-shipped item, no quantity returned is available because this item was never on the order. Numeric, 5 positions; display-only; updated by the system. |
| Qty credited (Quantity credited) |
The quantity of the returned item that has been credited (refunded) to the customer. In the case of a mis-shipped item, no quantity credited is available because this item was never on the order. However, the system updates the Date credited field in the RA Header table to indicate a pending credit does not exist. Numeric, 5 positions; display-only, updated by the system. |
| Return reason |
Represents a reason that the customer is returning the mis-shipped item. Return reason codes are defined in and validated against the Return Reason table; see Establishing Return Reason Codes (WRTR). Numeric, 3 positions; optional -- complete the Return reason or Exchange reason field. |
| Exchange reason |
Represents a reason that the customer is returning one item and ordering a replacement item. In the case of a mis-shipped item, you can enter and return the mis-shipped item and add a new item to the order for the item originally requested by the customer. If you enter a valid exchange reason code, you advance automatically to the Enter Exchange Item Screen where you can define the replacement item. Note: This field is not available when you are working with a retail pickup or delivery order. See Maintaining Retail Pickup or Delivery Orders from Order Orchestration for a discussion.Exchange reason codes are defined in and validated against the Exchange Reason table; see Establishing Exchange Reason Codes (WEXR). Numeric, 3 positions; optional -- complete the Return reason or Exchange reason field. |
| Disposition code |
A code that identifies how a returned item will be handled by the system, in terms of whether the return updates inventory and the warehouse and location to which the item will be returned. You must enter a valid return disposition code when performing any type of return, such as a straight return, entering an exchange item, etc. Affect inventory? If the return disposition code affects inventory (meaning that the item will be returned into active inventory and update the on-hand quantity in the specified location), the system requires the warehouse and location where the item will be returned. If the disposition code is set up to affect inventory and return to the primary location, the system will check for the primary location for the Item. If one is available, the system will return the item automatically to this warehouse location. If one is not available or if the disposition code is not set up to receive returns in the primary location, the system will receive the return in the warehouse and location defined for the Return Disposition; however, you can override these values to return the item to an alternate location. If the item/location does not exist, the system will create a record in the Item/Location table automatically. |
|
Note: See No Primary Location Window.Authority: You can set authority to process a return for a specific return disposition value at the user or user class level. This can be a blanket authority for all disposition values, or can be specific to individual codes. An error message indicates if you do not have Return Disposition Code Authority (A83) to the return disposition code specified: User Does not have authority to return disposition code 4A. Return disposition codes are defined in and validated against the Return Disposition Values table; see Establishing Return Disposition Values (WRDV). Alphanumeric, 2 positions; required. |
|
| Warehouse |
The warehouse where the returned item will be received; this value is used only if the disposition code affects inventory. Warehouse codes are defined in and validated against the Warehouse table. See Creating and Maintaining Warehouses (WWHS). Numeric, 3 positions; display-only. |
| Location |
The physical location within the warehouse where the returned item will be received, this value is used only if the disposition code affects inventory. Locations are defined in and validated against the Warehouse/Location table. See Creating and Maintaining Locations (WLOC). Alphanumeric, 7 positions; display-only. |
Enter Exchange Item Screen
Purpose: Use this screen to identify the item to send to the customer to replace the returned or mis-shipped item.
Pricing the exchange item: You can send the exchange item to the customer at no charge by selecting No Charge in the No charge field; if you select Priced for this field, the customer will be charged for the item. If you select the Use existing price field, the system will apply the price of the returned item to the replacement item, regardless of any discounts applied.
Specifying a warehouse or shipper: You can specify a particular warehouse in which the exchange item should be picked and/or a particular shipper to deliver the item. For example, you can specify an overnight shipper if the customer requests immediate delivery of the exchange item. If you leave the Ship via and Warehouse fields blank, the system uses the ship via and warehouse specified for the order on the Order Header screen.
Processing the exchange: When you complete this screen, the system processes the return receipt and adds a line to the order for the exchange item. The system also writes a message to the Display Order Line History Screen for the returned item and the exchange item to account for this activity.
When you complete the return/exchange and process the return by selecting Accept, the system reruns the credit check routines. If the extended price of the exchange item (units ordered * item price) is greater than the extended price of the returned item, the system may place the order on hold for a balance due. In this case, you must contact the customer and adjust the order payment information through order maintenance to release the order.
Credit card net exchange billing: If the Use CC Net Exchange Billing (M23) system control value is selected and the order contains a credit card pay type, the system may hold the credit invoice for the return to net it against the debit invoice for the associated exchange in order to reduce the number of transactions that occur for an exchange; see Credit Card Net Exchange Billing.
How to display this screen: Enter a valid exchange reason code at the Return/Exchange Item Screen (Single Item). This option is not available for a retail pickup or delivery order. See Maintaining Retail Pickup or Delivery Orders from Order Orchestration for a discussion.
| Field | Description |
|---|---|
| RA number (Return authorization number) |
A code that identifies the return. The return authorization number includes the order number, ship-to number, and return authorization number. Order numberA unique number assigned by the system to identify an order. Numeric, 8 positions; display-only, assigned by the system. Ship-to number(unlabeled field to the right of the Order # field): Indicates the number of shipping addresses for the order. The system assigns a ship-to suffix of 1 to a single recipient order. Numeric, 3 positions; display-only, assigned by the system. Return authorization numberA system-assigned code for a return authorization. Numeric, 3 positions; display-only, assigned by the system. |
| RA line # (Return authorization line number) |
The line number on the return authorization. Up to 999 items may be returned on a single return authorization. Numeric, 3 positions; display-only, assigned by the system. |
| Offer |
The offer from which you want to add the exchange item. The offer associated with the return order line defaults, but you can override it. Alphanumeric, 3 positions; required. |
| Item (Item number) |
The code for the exchange item that replaces the returned item. You can enter a cross reference code that represents another system's item and SKU code in this field. If you enter a cross reference code, the system searches the SKU Cross Reference table alphanumerically for the first Order Administration item and SKU that is associated with this cross reference code. You can maintain cross reference codes in Maintaining SKU Cross Reference Codes (MSKR). Alphanumeric, 12 positions; required. |
| SKU |
The style of the exchange item, which may include its color, size, width, or any other type of user-defined attribute. Alphanumeric, three 4-position fields; required (depending on item entered). |
| Qty ordered (Quantity ordered) |
The number of units of the exchange item being ordered. Numeric, 5 positions; required. |
| No charge |
Determines whether the exchange item will be given to the customer at no charge. Valid values are:
|
| Use existing price |
Controls whether the system will apply the unit price of the returned item for each unit you ship of the replacement item, resulting in no net increase or decrease in merchandise charge for the exchange. This might be useful if you sold the original item at a discount and want to replace the item without imposing the regular, non-discounted price. However, if you enter Y in this field, the system uses the original item price whether it was higher or lower than the returned item price. Valid values are:
Note: The system requires that you have defined a default price override reason in the Price Override Reason for Same Price Exchanges (D92) system control value if you selected it. If no default has been defined, a message indicates:Price Override Reason Code not found (SCV=D92). |
| Override price |
The price at which the item will be added to the order. You cannot enter an override price if the Use existing price field is set to selected. Note: To enter an override price, you must have authority to the secured feature Price Overrides (A23).Even if you have authority to override prices, the percentage you can discount the existing price may be limited by system control value E55, Price Override Limit Percent, unless you have authority to secured feature Override Price Override Limit (A64), which allows you to override the limit percent from the system control table. Alphanumeric, 13 positions with a 2-place decimal; optional. |
| Override reason |
The reason you enter an override price. Price override reasons are defined in and validated against the Price Override Reason table. See Establishing Price Override Reason Codes (WPOR). Alphanumeric, 1 position; required if you enter a price in the Override price field. |
| Ship via |
The shipper that will deliver the exchange item to the customer. Enter a ship via only if you want to use a shipper other than the one that delivered the order. Ship via codes are defined in and validated against the Ship Via table. See Working with Ship Via Codes (WVIA). Numeric, 2 positions; optional. |
| Warehouse |
The warehouse from which the exchange item will be shipped. Enter a warehouse only if you want to ship from a warehouse other than the one used on the order. Warehouse codes are defined in and validated against the Warehouse table. See Creating and Maintaining Warehouses (WWHS). Numeric, 3 positions; optional. |
Completing this screen: Complete the required fields and select OK.
The table below indicates how the exchange item is priced, based on the setting of the No charge, Use existing price, Override price and Override reason fields.
| No charge | Use existing price | Override price and reason | Results |
|---|---|---|---|
|
Priced |
blank |
blank |
Add the exchange item to the order using the regular price. |
|
Priced |
selected |
blank |
Add the exchanged item to the order using the existing price of the return item. |
|
Priced |
blank |
10.00, P |
Add the exchange item to the order using the override price of 10.00 and the price override reason P. |
|
No Charge |
blank |
blank |
Add the exchange item to the order for 0.00 using the Default Price Override Reason (B35) system control value. |
|
No Charge |
selected |
blank |
Add Reason Code Window
The system displays this pop-up window when you add an item through an exchange or a mis-ship if:
- the Require Reason for Lines Added in Order Maintenance (D75) system control value is selected, or
- the Require reason code field for the item offer or SKU offer is selected.
Note:
If you are using add reason codes, you will need to enter both an exchange reason code and an add reason code when you process an exchange. You might want to use the add reason code differently for exchanges; for example, using the exchange reason code to track the practical reason for an exchange (too big, wrong color, etc.) and the add reason to track customer satisfaction or attitude.The add reason code is a 5-position, alphanumeric field, defined in the Add Reason table, that defines the reason for adding an item to an order in order maintenance. See Establishing Add Reason Codes (WADR).
The Work with Item/SKU Comments Window open if there are comments associated with the item or SKU added to the order.
Receiving the Return
Purpose: The system receives the return automatically when you select Accept during order maintenance to process the return authorization.
The system checks the disposition code in the return authorization to determine:
- Whether to increase the on-hand quantity of the item when adding the item back into inventory.
- The warehouse and location to which the item is being returned, if the item is returned to inventory.
If the item is being returned to inventory, the system performs the necessary inventory transaction automatically to “move” this item on the system to the warehouse and location specified in the return authorization record.
Processing returns through the integration with Order Orchestration’s Drop Ship Manager is not currently implemented.
Type of Return Updates
The Display Order History Screen is updated with a message when you select Accept to accept and process the return transaction in Order Maintenance.
Order History - Line Return
Selecting Return to return a single item in order maintenance adds one message line to this screen.
Order History - Order Return
Selecting Return to return the entire order adds one message line to this screen for each item being returned on the order.
Select Active Pay Method screen: The system displays the Select Active Pay Method screen when you select Accept during order maintenance to process the return authorization if a deactivated payment method exists on the order. Use this screen to select which active payment method will receive the credit.
Reviewing return activity through the Display Order History Screen: Select Order History from the Work with Order Lines Screen in order maintenance or the Display Order Detail Screen (Reviewing Order Line Detail) in standard Order Inquiry. You can also review this information in streamlined Order Inquiry by selecting the Detail option for the item.
The system adds an Rtn Auth (return authorization) type transaction message to the Display Order History Screen when you return a single line or entire order. This message also identifies the date when the credit was processed and the user who performed the return.
Select History for the item you want to review to advance to the Display Order Line History Screen.
The system adds an R (Return) type activity message, displays the date when the return was performed, the user who performed the return, the quantity returned, and the exchange or return reason code used.
Completing the Return Process
Purpose: The final series of steps in the return process enables you to generate the refund, in which you are crediting the customer for the merchandise return.
Convert a return into a refund: The system automatically adds a refund record, if appropriate, to the Refund table when you accept a return transaction in order maintenance. This update occurs because the system credits the return automatically “behind the scenes” for returns you process in order maintenance, rather than as a separate step as in the return authorizations functions.
Steps: There are a series of steps you can follow to issue a refund to the customer for a return. Briefly listed, they include:
- Printing the Refund Due List to determine which customers are eligible for refunds.
- Selecting the Working with Refunds, Writeoffs and Balances Due (WREF) menu option to update information for a pending refund.
- Selecting the Processing Refunds (MREF) menu option to issue the refund in the form of a refund check, etc.
- Optionally, using the Reprint Refunds Screen (MREP) if you encountered a problem printing the refund checks.
- Selecting the Reconciling Checks (MREC) menu option when you receive the canceled refund checks from the bank.
See Issuing Refunds for more information on refund processing.
Enter Payment Methods Screen in Order Maintenance
Purpose: Use this screen to apply a payment to the order or to change existing payment information.
Note:
The Enter Payment Methods screen is the only screen where you can enter payment information in Order Maintenance.Why maintain payments? Some examples of when you would need to maintain payments on an order include:
- adding a payment to an order that is on hold for a balance due (this automatically releases the order from hold)
- manually authorizing a credit card order that you cannot authorize through your regular credit card authorization service
- interactively authorizing a credit card order that was not authorized in order entry
- correcting order entry errors
Restrictions:
- You cannot apply the Order Broker Payment Type (K98) to an order or change this payment method on an existing order; instead, the screen displays an error, such as Pay type (06-BROKER PAY TYPE ) is restricted.
- You cannot delete a credit card payment if it is associated with authorization history; you must deactivate the credit card payment method. The system displays the message: Order payment method cannot be deleted/activity exists.
Enter Payment Methods Screen
Screen structure: The Enter Payment Methods screen is divided into three parts:
- top: displays the order number, the name of the customer who placed the order, and the write-off amount that the customer has overpaid on previous orders that you can apply to the current order.
- center: displays the accumulated order total across all recipient orders and includes fields for you to specify payment information.
- bottom: displays the payment methods already defined for the order. You can change or delete existing payment information on this screen.
Note:
Depending on the user’s authority to credit card information, the system writes a record to the Credit Card Audit table when this screen is displayed. See Logging Credit Card Data Access in the Data Security Guide on My Oracle Support (2953017.1) for more information.In this topic:
- Changing a Payment Method
- Deactivating a Payment Method
- Adding, Changing and Deleting a Payment Plan on the Order
- Performing Online Authorization during Order Maintenance
How to display this screen: Select Payments on the Work with Order Screen in Order Maintenance or the Work with Order Lines Screen.
| Field | Description |
|---|---|
| Order |
A unique number the system assigns to identify an order. Numeric, 8 positions; display-only, assigned by the system. |
| Sold to |
The last, first and middle initial of the ship-to customer (the customer who will receive the order). If there is a company name, only this information appears. Last name: The customer's last name. Alphanumeric, 25 positions; display-only. First name: The customer's first name. Alphanumeric, 15 positions; display-only. Initial: The initial of the customer's middle name. Alphanumeric, 1 position; display-only. Company name: The company name. Alphanumeric, 30 positions; display-only. |
| WO$ (Write-off dollars) |
The accumulated amount of write-offs (overpayments minus underpayments) for this customer that you can apply as payment to the current order by selecting Cvt W/O$-Paymnt. The system issues a message if you select Cvt W/O$-Paymnt when the write-off balance is 0 or negative: Cannot use as payment; write-off amount is zero or negative. The system applies the entire amount of the refund/balance due write-off as payment on the order, using the Default Cash Pay Type (C07). If applying the entire amount of the write-off results in an overpayment on the order, the system issues a refund to the customer. Numeric, 20 positions with a 2-place decimal; display-only, updated by the system. |
| Pay type |
A user-defined code for a method of payment on an order. Payment types are defined in and validated against the Pay Type table. See Working with Pay Types (WPAY). The pay type code and description display on the lower portion of the screen for payment methods that you have already entered. Numeric, 2 positions; required. |
| CC # |
The number of the credit card used on the order. All credit cards must be authorized manually or by a credit card authorization service. The system holds any unauthorized credit card orders. The system releases these orders once they receive an authorization; or, you can release these orders manually by entering an authorization number in the Authorization # field below. |
| Exp date |
The date up until which the credit card is valid. For example, enter 1226 if the credit card expires in December of 2026. The Require expiration date flag for the pay type controls whether this field is a required entry. Numeric, 4 positions (MMYY format); required or optional, based on the Require expiration date flag for the pay type. |
| Issue # |
An incremental issue number which some banks assign when they replace a credit card, such as a debit card, because it is lost or stolen. It is important to enter the issue number exactly as it appears on the card. For example, an issue number of 0 is different from an issue number of 00, and an issue number of 1 is different from an issue number of 01. Required? An issue number may be required for a credit card or debit card, based on the setting of the Require issue # field for the pay type. If it is required and you do not enter an issue number, the system displays an error message: Credit card issue# () is not valid. Note: An entry of 00 (two zeros) is not considered a valid issue number.The issue number is a valid entry only for a credit card payment method, such as a debit card. Alphanumeric, 2 positions; required or optional based on the Require issue # flag for the pay type. |
| Start date |
The month and year when a credit or debit card becomes effective. Required? The Require start date flag for the pay type controls whether the start date is required for a credit card pay type. If the start date is required but not entered, the system displays an error message: Credit card start date (0) is not valid. The start date is a valid entry only for a credit card payment method, such as a debit card. Even if you require a start date for a pay type, the system does not validate that the start date is on or before the current date. Typically, if your authorization service requires a start date for this pay type, the service would validate that the start date has passed. Numeric, 4 positions (MMYY format): required or optional based on the Require start date flag for the pay type. |
| Plan (Deferred or installment payment plan code) |
Represents the deferred or installment payment plan assigned to the order. An order is eligible for a payment plan only if it uses a credit card whose Card type is Credit Card rather than, for example, a stored value card. See Types of Credit Cards for more information. This field displays only if the Deferred and Installment Billing (F51) system control value is selected. If you do not have authority to the Override Deferred and Installment Billing Options (A81) secured feature, this field is display-only. An error message indicates if you enter a payment plan code and the order is not eligible. Payment Plans are defined in and validated against the Flexible Payment Option table. See Working with Flexible Payment Options (WFPO). Alphanumeric, 5 positions; optional. |
| Auth # |
Indicates that the charge on this credit card has been approved manually or by a credit card authorization service. You can preauthorize a credit card by entering an authorization number in the Authorization # field; however, you must also enter a dollar value in the Amount field and an authorization date in the Authorization date field. You can enter an authorization number in upper and lower case. Secured feature: The ability to enter a manual authorization is controlled by the secured feature, C/C Authorization Field Access (A25). If you use an authorization service, the system updates this field automatically when an authorization is received. Alphanumeric, 16 positions; optional. |
| Authorization date |
The date when the charge is authorized for this credit card. You must enter an authorization date if you entered an authorization number in the Authorization # field. If you use an authorization service, the system updates this field when an authorization is received. Numeric, 6 positions (in user date format); optional. |
| Ord total (Order total) |
The sum of all charges on the order, including merchandise, freight, additional freight, tax, handling, and additional charges across all recipients (different shipping addresses) on this order. Numeric, 20 positions with a 2-place decimal; display-only, updated by the system. |
| Auth amount (Authorization amount) |
The amount you wish to manually authorize for the credit card. Numeric, 13 positions with a 2-place decimal; optional. |
| Amount |
The total dollar amount of this payment type to apply to the order. When to enter an amount? Enter an amount for cash/check payment types, and for a credit card if it is not the only form of payment on the order or the “catch-all” payment type. Leave this field blank when:
Numeric, 13 positions with a 2-place decimal; entry requirements depend on payment type. |
| Charge sequence |
The order in which the system should charge each pay type when the customer uses several payment types. Defines when each payment type will be billed by the system as merchandise is shipped. See Determining the Charge Sequence for more information. The charge sequence displays for each entered payment method on the lower portion of the screen, and is enterable. Numeric, 2 positions; optional. |
| SVC ID # |
The ID number for the stored value card payment. Define an ID number only if your stored value card processor supports it. Order Administration stores the ID number in the OPM SVC ID Storage field in the Order Payment Method table and includes it in the authorization request and deposit request sent for the stored value card payment. Numeric, 9 positions; optional. |
| Pay bal (Payment balance) |
The amount remaining to charge on an order. The system uses the following calculation to determine the payment balance: order total - total order payments = payment balance This field represents the amount charged to the catch all paytype on a multi-paytype order. Example: The order total = 100.00 Pay type 1 = 45.00 Pay type 2 = 15.00 Pay type 3 (catch all) = 0.00 100.00 - 60.00 = 40.00 (this is the amount charged to the catch all paytype). This amount is a negative value if the customer overpays or a return or exchange is performed. Numeric, 20 positions with a 2-place decimal; display-only. |
| Routing (Routing number) |
Informational. An error message indicates if you enter a routing number for a pay type that does not represent pay category Cash/Check: A routing number cannot be entered for this pay type. Alphanumeric, 9 positions; optional. |
| Acct (Account #) |
Informational. An error message indicates if you enter an account number for a pay type that does not represent pay category Cash/Check: A checking account number cannot be entered for this pay type. Alphanumeric, 20 positions; optional. |
| Check # |
Informational. An error message indicates if you enter a check number for a pay type that does not represent pay category Cash/Check: A check number cannot be entered for this pay type. Numeric, 6 positions; optional. |
| Ord discount (Order discount) |
The total discount applied to the order across all ship to customers. Numeric, 20 positions with a 2-place decimal; display-only. |
| CC Last 4 |
The last four positions of the credit card number. Updates the CC Last 4 field in the Order Payment Method table. If you use credit card encryption, the system does not encrypt the value in this field. Alphanumeric, 4 positions; display-only. |
| Screen Option | Procedure |
|---|---|
|
Add a payment method |
Complete the fields at the top of the screen as described above and select OK. |
|
Change a payment method |
Select Change for a payment method. See Changing a Payment Method. |
|
Delete a payment method |
Select Delete for a payment method. If you try to delete a payment method that has already been charged, the system displays a message: Order payment method cannot be deleted/activity exists. |
|
Perform online credit card authorization |
Select Auth Online for a credit card payment method that is eligible for online authorization. See Performing Online Authorization during Order Maintenance. |
|
Deactivate a payment method |
Select Deactivate for a payment method. See Deactivating a Payment Method. |
|
Review the payment plan assigned to the order |
Select Plan Summary for a payment method to advance to the Display Payment Plan Summary Screen. |
|
Review the order payment history for this order |
Select History for a payment method to advance to the Display Order Payment History Screen. |
|
Perform an interactive balance inquiry against a stored value card payment method |
Select Balance Inquiry for a stored value card payment method. The system interactively performs a stored value card balance inquiry; see Stored Value Card Balance Inquiry (MSVB). An error message indicates if you enter this option next to a payment method other than stored value card: Pay type not eligible for balance inquiry. |
|
Apply the write-off balance in the WO$ field as payment on the order, using the Default Cash Pay Type (C07) system control value |
Select Convert W/O To Payment. |
|
Apply the negative write-off balance in the WO$ field as an additional charge on the order, using the value in the Default Additional Charge Code (C45) system control value |
Select Convert W/O To Charge. |
|
Accept, validate, and process the order |
Select Accept Order; see Entering Orders. The system evaluates the order to determine if it qualifies for pick slip preparation; see Preparing Orders for Pick Slip Generation and Applying Pick Slip Preparation to an Order. |
|
Reject (cancel) the order |
Select Reject Order; see Entering Orders. The system evaluates the order to determine if it qualifies for pick slip preparation; see Preparing Orders for Pick Slip Generation and Applying Pick Slip Preparation to an Order. |
|
Accept, validate, and process the current order and then place an additional order for this customer for a different shipping address |
Select Add Recipient.; see Adding a Recipient Order in Order Maintenance. |
Changing a Payment Method
Purpose: You can update an order payment method by selecting Change for the payment method at the Enter Payment Methods Screen in Order Maintenance. A pop-up window opens automatically, based on the payment category; see below.
Restrictions: You cannot:
- Change the payment to an amount less than what was billed against the pay type.
- Change the expiration date on an existing credit card unless you first deactivate the original credit card and add the new credit card with the new expiration date.
- Change the Order Broker Payment Type (K98) on an existing order; instead, the screen displays an error, such as Pay type (06-BROKER PAY TYPE ) is restricted.
- Change a payment method that has already billed; instead, the screen displays an error, such as Pay method (9) cannot be changed -- already billed.
- Change a credit card payment whose Tokenized field in the Order Payment Method table is selected. You must deactivate or delete the original credit card payment and add the credit card payment with the updated information.
- Delete a credit card payment if it is associated with authorization history; you must deactivate the credit card payment method. The system displays the message: Order payment method cannot be deleted/activity exists.
Change Charge Sequence
You can also change the charge sequence for a payment method by entering a new number in the Charge sequence field next to the payment method at the Enter Payment Methods Screen in Order Maintenance. See Determining the Charge Sequence for an overview.
Enter Cash Control Pop-Up
For information on the fields at this pop-up window, which appears when you change a cash/check payment method, see Enter Payment Methods Screen in Order Maintenance.
Enter Credit Card Pop-Up
For information on the fields at this pop-up window, which appears when you change a credit card payment method, see Enter Credit Card For Window (Credit Card Payment Type).
Order Orchestration payment: You cannot apply the Order Broker Payment Type (K98) to an order; instead, the screen displays an error, such as Pay type (06-BROKER PAY TYPE ) is restricted.
Deactivating a Payment Method
Purpose: Use this option to:
- stop any further billing against a credit card used on an order, such as when the credit card is stolen
- add a new payment method for a refund or exchange, so that any credits or charges you process will apply to the new payment method only
- change the expiration date on an existing credit card (you must deactivate the original credit card and add the new credit card with the new expiration date)
- change the credit card number on an existing credit card that has been tokenized (the Tokenized field for the Order Payment Method record is selected).
- reimburse a stored value card the charged amount; see Stored Value Card Authorization Reversal
Select Deactivate for the payment method at the Enter Payment Methods Screen in Order Maintenance to deactivate it. You receive a message if no payments or authorizations have been applied to the payment method: Pay method has no activity -- delete instead.
If the payment method is eligible for deactivation, a pop-up window prompts you to confirm the deactivation. When you select OK, the system updates the Charge sequence (Chg seq) field with a value of 99. You cannot change or reactivate the deactivated payment type.
You receive a message if you deactivate the payment type on a single pay type order, or the “catch-all” payment type on a multiple pay type order: The only pay method on the order has been deactivated.
This means that you need to define another method of payment.
You cannot deactivate a credit card with a refund due; instead, you must use the Work with Refunds Screen to cancel the refund for the order or change the refund type.
Card security value: When you deactivate a credit card that has a card security value and card security presence defined, the system clears the card security value and card security presence from the Order Payment Method table (and Online Authorization table if you performed online credit card authorizations). Otherwise, the system removes the card security value from the order when you accept an order, even if the order has not received an approved online authorization.
Processing a Refund or Exchange Against a Different Payment Method
You can deactivate a payment method at the Enter Payment Methods Screen in Order Maintenance in order to:
- process a refund in a different payment type than was used on the order
- charge the customer for an exchange item with a different payment type than was used on the order, if the exchange item costs more than the returned item
For exchanges, the system will process both the refund and the charge for the exchange item in the new payment type.
Instructions:
- At the Enter Payment Methods Screen in Order Maintenance, add the payment method you would like to use for the refund or exchange.
- Select Deactivate for the existing payment method or methods on the order to deactivate. See Deactivating a Payment Method.
- At the Work with Order Lines Screen, select Return for the item you would like to return or exchange or select Return to return the entire order. See Returning and Exchanging Items in Order Maintenance.
- Select Accept to accept. If the cost of the exchange item is more than the cost of the returned item, a pop-up window prompts you to select the active pay method for the order.
Select for the active payment method. The system does not allow you to select a deactivated payment method. Select Accept to accept the update to the order.
The system will:
- process the return or exchange
- process a refund check or credit in the active payment method
- charge the active payment method, if the exchange item costs more than the returned item.
Adding, Changing and Deleting a Payment Plan on the Order
Purpose: A payment plan is a deferred payment or installment billing option you can offer to your customers. Under a payment plan, you do not bill the customer's credit card until a prearranged interval after you ship the order.
The system allows you to add, change, or delete a payment plan on an order in order maintenance.
Adding a Deferred or Installment Payment Plan
In order to add a payment plan to an order, the system checks to make sure the payment plan is eligible:
- Deferred and Installment Billing (F51) system control value is selected.
- order date is within the payment plan's starting and ending date
- order does not contain an item that is excluded from payment plans
- source code on the order is not excluded from payment plans
- order meets the minimum dollar amount requirement
- order meets the pay type requirement
- order includes only one credit card pay type
An error message indicates if you try to add a credit card payment method to an order that already includes a deferred or installment payment plan or if you try to add a credit card associated with a deferred or installment payment plan and the order already includes a credit card: Multiple credit cards not allowed with payment plan.
An error message indicates if you try to select a payment plan for the order other than the primary payment plan and you do not have authority to the Override Deferred and Installment Billing Options (A81) secured feature: Not authorized to override payment plan
You can add a payment plan by selecting Change for a credit card payment method and entering a valid payment plan code in the Pay plan field at the Enter Payment Methods Screen in Order Maintenance if no shipments have been made against the order.
If shipments have been made against the order, you must deactivate the original credit card and add a new credit card with a payment plan. The system will use the original credit card for all previous shipments.
See Entering Orders for more information on how the system assigns a payment plan to the order.
Changing a Deferred or Installment Payment Plan
If no shipments have been made, you can change a payment plan by selecting Change for the credit card pay type for the order and entering in a new payment plan code in the Pay plan field at the Enter Payment Methods Screen in Order Maintenance.
If shipments have been made, you cannot change the payment plan on the order.
Deleting a Deferred or Installment Payment Plan
If no shipments have been made, you can delete a payment plan from the order by selecting Change for the credit card payment method and clearing the payment plan code in the Pay plan field at the Enter Payment Methods Screen in Order Maintenance
If shipments have been made, you must deactivate the original credit card on the order and enter a new credit card without a payment plan defined. Previous shipments on the order will continue to use the payment plan for the original credit card unless you change the deposit release date on the Invoice Pay Summary Screen in standard order inquiry.
Performing Online Authorization during Order Maintenance
Purpose: You can send and receive electronically the information required to authorize a credit card during order maintenance by selecting Auth Online for a credit card payment method that is eligible for online credit card authorization. You would use this option if you are setup to perform online authorization and:
- the credit card was not authorized during order entry due to a communication failure.
- the credit card received a declined authorization during order entry and you wish to resend the card for authorization.
- you added items to the order in order maintenance and wish to authorize the card for the added dollar amount.
- you added a credit card payment method to the order in order maintenance.
Credit cards requiring authorizations less than $1.00: If the credit card amount to authorize is less than $1.00 and you have defined an authorization number in the Authorization Number for Authorizations Under $1.00 (I08) system control value, the system does not send the credit card to the service bureau for authorization and instead assigns the authorization number from the system control value to the credit card. If an authorization number is not defined in this system control value, the system sends the credit card to the service bureau for authorization, regardless of the amount that requires authorization.
Performing Online Verification Only: If the Online Auth Verification Only (I96) system control value is selected, the system processes online authorizations for $1.00 for the purpose of validating the card. During batch authorizations, the system authorizes the card for the shippable dollar amount and voids the online authorization for $1.00.
Orders on hold: You can authorize a credit card payment during order maintenance when the order is on hold; regardless of whether the payment is authorized, the order remains on hold.
Authorization messages: A message indicates that a response was received or the payment method you wish to authorize is not eligible for online credit card authorization.
| If the message is... | The reason is... |
|---|---|
|
The Pay type must be associated with an online authorization service |
The payment method is not a credit card or the credit card payment method is not associated with a service bureau. |
|
Pick Slips Pending - Authorization not possible at this time |
Pick slips are pending. If pick slips are pending, you must use the Performing Batch Authorization (SATH) menu option to authorize the credit card. |
|
Authorization delayed by service |
Communication failures occurred or you received an undefined response. |
|
Authorization Not Required |
The entire dollar amount associated with the card has already received an approved authorization. |
|
Authorization Received |
You received an authorization response that does not display the Select Authorization Response Option Window. |
For more information: See Performing Online Credit Card Authorizations for an overview and required setup.
Adding a Recipient Order in Order Maintenance
Purpose: Select this option during order maintenance to add a recipient order for a different address to an existing order.
Retail pickup or delivery orders: You cannot complete entry of a new recipient on a retail pickup or delivery order from Order Orchestration, because you cannot add any items to the order. See the Order Orchestration Integration for more information.
How to display this screen: Select Add Recipient on any of these screens to add a recipient order during order maintenance:
Recipient orders are secondary orders that you add to an order to ship to a different address. For example, you can place an order for yourself and a friend in a single phone call, on a single order. The system assigns the first order an order number, you enter name, address, item, and payment information for this order, and then select Accept/Add Rcpt to accept the current order and add a recipient order.
In this topic:
- Adding a Ship-to Suffix to the Order Number
- Adding a Sold-to Record
- Linking Orders
- About Gift Orders
- Alternating Display of Sold-to/Recipient Addresses
- Confirm Missing Recipient Window
- Entering a Recipient Customer
Adding a Ship-to Suffix to the Order Number
When you enter the second order, the system views this as a recipient order, related to the initial order. The system assigns this order (and any subsequent recipient order) the same order number, but increments the shipping suffix by 1 for every additional recipient address on the order.
Adding a Sold-to Record
The system also assigns a sold to customer number to the person or company receiving each recipient order and creates a separate record for each recipient address in the Sold To Customer table. The system updates the recipient customer record with an R in the Original mail type field to indicate that the customer was added to the Customer Sold To table as a recipient customer; see Creating and Updating Sold-to Customers (WCST). This code is used for historical purposes to trace how the customer was added to the system.
If the Update Original Source Code for Recipient Customers (F90) system control value is selected, the system writes the source code defined for the sold to customer to the Original source field for a recipient customer.
Linking Orders
The system links the Sold To customer's order and any recipient orders by the order number and payment information. You only need to enter payment information for one of the related orders, this information applies to all recipient orders and displays at the Enter Payment Method Screen.
Select Summary to review the order totals across all recipients on the order. The Order Totals pop-up window summarizes the individual charges on each recipient order and displays balances for what the customer has purchased, paid and owes. See Adding a Recipient Order in Order Entry.
The system does not capture sales history for any of the recipients.
About Gift Orders
Another type of recipient order is a gift order. You identify an order as a gift order by selecting the Gift field. You can then select Sold To/Rcp. and enter the address where the gift will be shipped. The gift recipient's address is entered on the same screen you use to enter the address for a recipient order.
As with recipient orders, the system adds a ship-to suffix to the order number to indicate an alternate address. Additionally, the system assigns a sold to customer number to the recipient of the gift order, creates a separate sold-to customer record under this number and updates the Original mail type field with an R (recipient) to track how the order was received on the system; see Creating and Updating Sold-to Customers (WCST). If the Update Original Source Code for Recipient Customers (F90) system control value is selected, the system writes the source code defined for the sold to customer to the Original source field for a recipient customer.
This makes the gift recipient eligible for future mailings because the customer is already familiar with your product.
A gift order differs from a recipient order because:
- pricing information may not print on the pick slip, depending on your pick slip printing program
- a gift acknowledgment card prints for the customer who placed the order (sold to customer) to confirm that the gift has been shipped
The system performs the same updates as with recipient orders. The system does not capture sales history for the gift recipient.
Alternating Display of Sold-to/Recipient Addresses
Select Sold To/Rcp. on the Work with Order Screen in Order Maintenance to review or enter the buyers (sold to) address or recipient's address. Notice that the addresses of the customer who placed the order (sold to customer) and the customer who will receive the order alternate each time you select Sold To/Rcp.
Recipient entry methods: You can enter a recipient order in two ways:
- Select Accept/Add Rcp. on the Work with Order Screen in Order Maintenance or Work with Order Lines Screen.
- Select Sold To/Rcp. on the Work with Order Screen in Order Maintenance if the recipient is a gift order.
Confirm Missing Recipient Window
This pop-up window displays if you select Accept/Add Rcp. or Sold To/Rcp. to add a recipient and then select Accept/Add Rcp. or Sold To/Rcp. again without entering a recipient address.
The system is looking for a recipient address. Select OK to override this message and use the sold to address or select Order Ship To to enter a recipient address.
When you select Accept/Add Rcp. or Sold To/Rcp. to add a recipient order, you advance to the Work with Order Screen in Order Maintenance. On this screen, the customer address lines default blank. Here you can:
- Enter the recipient's address information. You advance to the Display Duplicate Sold To pop-up window if the system finds a match to the address you entered (see Adding a Recipient Order in Order Entry); otherwise, the system creates a new sold to customer record for the address.
- Select Prompt on the name or company name fields to advance to the Entering a Customer Number, where you can scan for an existing customer.
Entering a Customer Number
At the Entering a Customer Number, enter a customer number in the Customer field and select OK to select the recipient customer for the order. The address information for the customer defaults in the recipient address lines, but can be updated.
Scanning for a Customer Number
Enter information in any of the scan fields at the Entering a Customer Number to locate a customer for the recipient address if you do not know the customer number.
A message displays when you select an existing customer address to default into the recipient address fields on the Work with Order Screen in Order Maintenance:
Customer (46) has been updated with changes!
This message indicates that the order has been updated with the recipient address.
Entering a Recipient Customer
Purpose: You can enter the recipient's address information in the address fields on the Work with Order screen for the recipient order.
How to display this screen: Select Recipient. at the Work with Order Screen in Order Maintenance to enter a gift recipient's address, or select Add Recipient to enter a recipient order shipping to a different address.
How to complete this screen: To complete the recipient address information, you can:
- Type the recipient's information in the address fields.
- If the recipient customer is an existing customer, you can click on the arrow in the recipient address fields to select the customer from one of the Select Customer Sold To scan screens. See Select Customer Sold To Pop-up Window.
See Work with Order Screen in Order Maintenance for field descriptions and options.
The system verifies that the ship via (carrier) used on the previous order is still valid for the recipient address.
Entering changes for a recipient: You can change any order information for a recipient order. For example, you can select a different shipping service. Any other recipient orders are not updated.
For a multi-recipient order (entering an order for a customer and a friend), the updates you make affect only the current recipient order. Additionally, you update the recipient customer when you update any of the customer-specific fields on the recipient screen.
Shipping restrictions: If one or more items on the order is restricted from being shipped to the state or country of the ship to address you have selected, a message indicates:
One or more items on the order line are restricted to new Shipping country/state.
See Entering Additional Item Information, for information on item/state restrictions.
Maintaining Quotes in Order Maintenance
Purpose: Quote Maintenance allows you to update an existing quote by:
- Changing customer, quote, item, or payment information
- Adding a payment type
- Adding an item
- Deleting an item
- Canceling a quote
- Holding or releasing a line
- Repricing items on the quote and applying discounts and promotions to a quote; see Order Repricing, Premiums, Discounts, and Promotions and Changing Item Detail Line Information in Quote Maintenance
- Recalculating the freight on the quote if the Override Freight on Quote Conversion (K76) system control value is unselected.
- Recalculating the order totals based on the changes you have made in quote maintenance
Additionally, you can select Quote Maintenance to review quote history.
In this topic:
- How is Quote Maintenance Different from Order Maintenance?
- Selecting a Quote for Maintenance
- Work with Order Screen in Quote Maintenance
- Changing Item Detail Line Information in Quote Maintenance
- Enter Payment Methods Screen in Quote Maintenance
- Completing Quote Maintenance
- Cancelling a Quote through Order Maintenance
For more information: See:
- Entering Pre-Order Quotes for an overview, the required setup, and how to create a quote.
- Cancelling a Quote through Order Maintenance for more information on how to cancel a quote.
- Converting Quotes to Orders for more information on the updates the system performs when you convert a quote to a regular order.
How is Quote Maintenance Different from Order Maintenance?
You use the same screens in quote maintenance as you do in order maintenance. However, the system displays the screens for a quote in Review mode. When you convert the quote to an order, the system displays the screens in maintenance mode.
Unlike standard orders:
- Because the system does not reserve items on quotes, adding an item to a quote does not guarantee that the item will be available when the customer is ready to order. When you convert a quote to an order, the system reserves inventory and displays the Unavailable quoted order lines screen, listing the items on the quote that are not available because they are on backorder or are soldout.
- You can have only one ship to customer on a quote, and all of the items on a quote must ship to the same address.
- The price of each item on a quote is not guaranteed unless you enter a price override reason code in the Price Override Reason for Quotes (K75) system control value. The system assigns this price override reason code to each order line that does not already have a price override reason code defined when you accept the quote. Note: Before you convert a quote to an order, the system allows you to reprice and apply any discounts or promotions to the lines on a quote that do not have a price override reason defined; if the totals for a quote change during quote maintenance, you should resend a Quote Confirmation or Quote form to the customer to indicate the new estimated order totals.
- The freight charges on a quote are not guaranteed unless you select the Override Freight on Quote Conversion (K76) system control value.
- You cannot express bill any items on a quote.
- You cannot apply a pre-paid pay type to a quote.
- You cannot perform a return or exchange.
- You can perform end-of-order repricing, promotional pricing, and add free gifts; however, the updates apply only to lines that do not contain a price override reason code.
- The system does not reduce inventory or update demand until you convert a quote to an order.
- The system does not perform any credit or fraud checking until you convert a quote to an order.
See Quote Restrictions for additional functionality that is not available on a pre-order quote.
Similar to order maintenance, quote maintenance does not allow you to:
- Display Upsell Promotions pop-up windows.
- Let you change a payment method if it has been charged.
- Let you change the source code to a source code for a different offer.
- Let you change the customer sold to or ship to number.
- Let you advance to the Order Recap screen.
Order history message: When you maintain a quote, the system creates an order history message, indicating the date the quote was maintained, the new order total, and the user ID of the person that maintained the quote; for example: 10/29/09 MAINT Quote was maintained 277.95 KBROWN. See Display Order History Screen.
Selecting a Quote for Maintenance
You can advance to quote maintenance as you would advance to maintenance for any standard order:
- Select Maintain from the standard Order Inquiry screens.
- Select Order Maint from the Order Entry Customer Selection screen.
- Select Maintenance from the Customer Selection CTI screen.
Use the Order Maintenance Selection Screen to find the quote you wish to maintain, using information you have about either the quote or the customer. Select Quote in the Order Status field to restrict your search criteria to quotes only. See Selecting an Order for Maintenance for more information on the fields on this screen.
Cannot Maintain Order window: The system advances you to the Cannot Maintain Order Window if you select to maintain a canceled quote. In this situation, the system does not allow you to enter quote maintenance to maintain the quote.
Work with Order Screen in Quote Maintenance
Use the Work with Order Screen to maintain customer and header information on the quote.
Printing order header messages on the Quote form: You can flag an order header message to print on the Quote Form by selecting Quote in the Print field for the message. The first four order header messages whose Print flag is set to Quote print on the form.
Recipient customers on quotes: You cannot add multiple ship to customers to a quote. If you select Accept/Add Recip for a quote, the system displays an error message: Add recipient not allowed with Quote.
Work with Order Ship to Properties screen: When you accept a quote:
- The system selects the Quote origin field on the Work with Order Ship to Properties Screen to indicate the order is a pre-order quote. You cannot change this field in quote maintenance.
- The system applies the freight and additional freight charges on the quote as a freight override if the Override Freight on Quote Conversion (K76) system control value is selected. You can review the freight and additional freight charges on the quote in the Freight override field on the Work with Order Ship to Properties Screen. If you wish to recalculate the freight for the quote, you can remove the freight override amount; the system recalculates the freight when you accept the quote and applies the new freight charges as a freight override.
Field descriptions and screen options: See Work with Order Screen for a description of the fields and the options available on this screen.
The fields below describe information on the Work with Order screen that applies specifically to Quote maintenance. See Work with Order Screen in Order Maintenance for more information on the fields you can change that are not specific to Quote maintenance.
| Field | Description |
|---|---|
| Ship via |
You cannot enter an express bill ship via code on a quote. The shipper update on the quote header screen affects all items except those with a ship via override. |
| Salesrep |
Any Quote Form or Quote Confirmation generated after you update this field includes the new salesman number. |
| Type Order type |
If you change the order type to an order type whose Quote field is also selected, the system:
If you change the order type to an order type whose Quote field is unselected, the system converts the quote to an order; see Converting Quotes to Orders. |
| Hold reason |
If you enter a hold reason, the system places the entire quote on hold; however, the status of the Quote remains Quote. If you convert the quote to an order, the system retains the hold reason and updates the status of the order to Held. |
| Calc freight |
The system suppresses all freight charges for new items (including freight and additional freight) when you deselect this field. If service charges by ship via would normally apply, the system suppresses these as well. Note: The system does not calculate freight for new items you add to the quote when this field is unselected; the system charges the customer any freight previously calculated for existing order detail lines if using a line-level freight method.The Recalculate Freight Default (F62) system control value controls the default setting of this field. The setting of the Override Freight on Quote Conversion (K76)system control value controls whether the freight and additional freight charges on a pre-order quote are used as a freight override when the quote is converted to a regular order. |
| Arrival date |
The system updates each item on the quote automatically with the new arrival date. Regardless of the arrival date, the system does not reserve inventory on quotes. The system reserves inventory when the quote is converted to an order; see Converting Quotes to Orders. If a number of days has been entered in the Expiration days field for the order type on the quote, the system assigns a cancel date to the quote and each line on the quote, indicating when the quote is no longer valid and should be cancelled. The system uses the following calculation to assign a cancel date to a quote: Quote arrival date + Order type Expiration dates = Quote expiration date The system stores the quote expiration date in the Cancel date field in the Order Header table and Order Detail table. Note: The cancel date cannot be earlier than the arrival date: Cancel date cannot be earlier than arrival date. |
| Cancel date |
If a number of days has been entered in the Expiration days field for the order type on the quote, the system assigns a cancel date to the quote and each line on the quote when you accept the quote. The cancel date indicates when the quote is no longer valid; see Assigning an Expiration Date to a Quote. The system uses the following calculation to assign a cancel date to a quote: Quote arrival date + Order type Expiration dates = Quote expiration date If you manually enter a date in the Cancel date field on the Work with Order screen, the system uses this date instead of the calculated quote expiration date. Note: The cancel date cannot be earlier than the arrival date: Cancel date cannot be earlier than arrival date.Once the cancel date has been reached the quote prints on the Order Cancellation List. Customer Service uses this list to contact each customer to see if the deadline can be extended. If not, Customer Service must use Order Maintenance to cancel the quote. See Cancelling a Quote through Order Maintenance. |
Changing Item Detail Line Information in Quote Maintenance
Purpose: Use the Work with Order Lines screen to:
- review information about items on the quote
- make changes and additions
- delete a line
- review quote line history
The system does not reserve inventory for order lines on a quote. The system performs inventory reservation when the quote is converted to an order. See Converting Quotes to Orders.
Changing a set component item: You cannot change, cancel, delete, or sell out a set component item if you do not have the required authority under the Set Component Maintenance (J01) secured feature. See that secured feature for more information.
Adding an item in quote maintenance: Use the Work with Order Line Screen to add another item to an existing quote and enter item-level overrides. You can also add an item by entering the information on the blank order line in the center of the Work with Order Lines Screen. The system:
- Assigns the next available line number to the item you are adding to the quote.
- Assigns the cancel date on the quote header to the item.
- Performs the same item validations as in Quote Entry; see Adding Items to a Quote.
Enter Add Reason window: Regardless of the setting of the Require Reason for Lines Added in Order Maintenance (D75) system control value and Require reason code field for an item offer or SKU offer, the system does not advance you to the Enter Add Reason Window when you add an item to a quote in Quote maintenance.
Deleting an item in quote maintenance: Select Delete for an order line to remove it from the quote. If you delete a membership item from a quote, the system also deletes the customer membership.
Repricing an existing line in quote maintenance: You can select Reprice during quote maintenance to reprice the quote and apply any qualifying discounts, premiums, and promotions to the quote; however, the system does not reprice any lines that contain a price override reason code. If you wish to reprice these lines, you must remove the price override reason code from the line. The system reprices lines that do not contain a price override reason code using regular pricing logic. Note: If you maintain a quote after printing the Quote form or generating the Quote Confirmation email, and the estimated order totals for the quote change as a result of your changes, you should use the Print/Email Quote Window to resend the Quote form or Quote Confirmation to the customer so that the customer has the most recent estimated totals for the quote.
Accompanying item: The system adds an accompanying item to the order if the selected item has been associated with one through the Work with Accompanying Item Screen, and if the Add Accompanying Items in Order Maintenance (H28) system control value is selected. Note: If you update the originating item in quote maintenance, the system does not update the accompanying item. For example, if you sell out the originating item in quote maintenance, the system does not also sell out the accompanying item.
Returns: You cannot process returns or exchanges in quote maintenance.
Recipient customers on quotes: You cannot add multiple ship to customers to a quote. If you select Accept/Add Recip for a quote, the system displays an error message: Add recipient not allowed with Quote.
Customer profile: The system advances automatically to the Work with Customer Profile Screen if you need to obtain mandatory demographic information for a customer, if the Prompt for Mandatory Demographics in Order Maintenance (E60) system control value is selected.
Field descriptions and screen options: See Working with Items on the Order for a description of the fields and the options available on this screen.
The fields below describe information on the Work with Order Lines screen that applies specifically to Quote maintenance. See Changing Item Detail Line Information in Order Maintenance for more information on the fields you can change that are not specific to Quote maintenance.
| Field | Description |
|---|---|
| Qty |
You cannot enter an item for a negative quantity on a quote: Negative quantity not allowed on quote. When you change the quantity ordered of a main set item, the change is also reflected in its component items. |
| Price |
The system calculates the price of an item by taking into account any price breaks and source or order discounts, and uses the pricing routine (pricing hierarchy) in the Pricing Values (B31) system control value to determine the price of the item on the order line. If you override the price for an existing order line, you must enter a price override reason code in the Ovr field. The Price Overrides (A23) secured feature controls whether you can update the price defined for the order line; if you do not have authority to this secured feature, the Price field is display-only. User and user class security determine whether you can perform a price override. You can also define a maximum percentage operators can discount an item by entering a percentage in the Price Override Limit Percent (E55) system control value. You can select Reprice during quote maintenance to reprice the quote and apply any qualifying discounts, premiums, and promotions to the quote; however, the system does not reprice any lines that contain a price override reason code. If you wish to reprice these lines, you must remove the price override reason code from the line. The system reprices lines that do not contain a price override reason code using regular pricing logic. Note: If you maintain a quote after printing the Quote form or generating the Quote Confirmation email, and the estimated order totals for the quote change as a result of your updates, you should use the Print/Email Quote Window to resend the Quote form or Quote Confirmation to the customer so that the customer has the most recent estimated totals for the quote. |
| Ovr |
The price override reason code assigned to the order line. If you have the authority, you can override the price of an item and specify a price override reason code. When you accept a quote, the system assigns the price override reason code defined in the Price Override Reason for Quotes (K75) system control value to each detail line so that the quoted price for each item is retained. However, the system allows you to remove the price override reason and update the price of a line in quote maintenance. You can select Reprice during quote maintenance to reprice the quote and apply any qualifying discounts, premiums, and promotions to the quote; however, the system does not reprice any lines that contain a price override reason code. If you wish to reprice these lines, you must remove the price override reason code from the line. The system reprices lines that do not contain a price override reason code using regular pricing logic. Note: If you maintain a quote after printing the Quote form or generating the Quote Confirmation email, and the estimated order totals for the quote change as a result of your updates, you should use the Print/Email Quote Window to resend the Quote form or Quote Confirmation to the customer so that the customer has the most recent estimated totals for the quote. |
| Frt |
This field does not display in Quote Maintenance, regardless of the settings of the Override Freight on Quote Conversion (K76) and Recalculate Freight Default (F62) system control values. |
| Ship via |
You cannot enter an express bill ship via code on a quote. |
| Arr date |
Regardless of the arrival date, the system does not reserve inventory on quotes. The system reserves inventory when the quote is converted to an order; see Converting Quotes to Orders. Note: The cancel date for the quote cannot be earlier than the arrival date: Cancel date cannot be earlier than arrival date. |
| Cancel date |
If a number of days has been entered in the Expiration days field for the order type on the quote, the system assigns a cancel date to the quote and each line on the quote when you accept the quote. The cancel date indicates when the quote is no longer valid; see Assigning an Expiration Date to a Quote. If you manually enter a date in the Cancel date field on the Work with Order screen, the system overrides the date you entered with the calculated quote expiration date. The system recalculates the quote cancellation date when you accept the quote in Quote Maintenance only if you changed the order type on the quote to another order type whose Quote field is selected and whose Expiration days is different from the expiration days defined for the original order type on the quote. Note: The cancel date cannot be earlier than the arrival date: Cancel date cannot be earlier than arrival date.Once the cancel date has been reached the quote prints on the Order Cancellation List. Customer Service uses this list to contact each customer to see if the deadline can be extended. If not, Customer Service must use Order Maintenance to cancel the quote. See Cancelling a Quote through Order Maintenance. |
Enter Payment Methods Screen in Quote Maintenance
Purpose: Use the Enter Payment Methods Screen to apply a payment to the quote or to change existing payment information.
Note:
The Enter Payment Methods screen is the only screen where you can enter payment information in Quote Maintenance.Payment method required? The Pay method required field for the order type on the quote defines whether a pay type is required on a quote.
- If the Pay method required field is selected, the system requires you to enter a pay type on a quote before the quote can be accepted.
- If the Pay method required field is unselected, the system does not require a pay type on a quote. A pay type is not required until the quote is converted to an order.
The system performs the same pay type validation as in standard order entry; see Pay Type Editing.
Cash/check pay type: You cannot enter a cash/check pay type on a quote. You can add a cash/check pay type when the quote is converted to a regular order.
Adding, changing, and deleting a payment plan to a quote: The system allows you to add, change, or delete a payment plan on a quote in quote maintenance.
- In order to add a payment plan to a quote, the system checks to make sure the payment plan is eligible; see Adding a Deferred or Installment Payment Plan.
- You can change a payment plan by selecting Change for the credit card pay type for the quote and entering in a new payment plan code in the Pay plan field at the Enter Payment Methods screen.
- You can delete a payment plan from the quote by selecting Change for the credit card payment method and clearing the payment plan code in the Pay plan field at the Enter Payment Methods screen.
Performing online authorization during quote maintenance: You can send and receive electronically the information required to authorize a credit card during quote maintenance by selecting Auth Online for a credit card payment method that is eligible for online credit card authorization. You would use this option if you are setup to perform online authorization and:
- the credit card was not authorized during quote entry due to a communication failure.
- the credit card received a declined authorization during quote entry and you wish to resend the card for authorization.
- you added items to the quote in quote maintenance and wish to authorize the card for the added dollar amount.
- you added a credit card payment method to the quote in quote maintenance.
See Performing Online Authorization during Order Maintenance for more information.
Recipient customers on quotes: You cannot add multiple ship to customers to a quote. If you select Accept/Add Recipient for a quote, the system displays an error message: Add recipient not allowed with Quote.
Field descriptions: See Enter Payment Methods Screen for field descriptions and options available on this screen.
The fields below describe information on the Enter Payment Methods screen that applies specifically to Quote maintenance. See Enter Payment Methods Screen in Order Maintenance for more information on the fields you can change that are not specific to Quote maintenance.
| Field | Description |
|---|---|
| Pay type |
You cannot enter a cash/check pay type on a quote. You can add a cash/check pay type when the quote is converted to a regular order. |
| Plan (Deferred or installment payment plan code) |
Represents the deferred or installment payment plan assigned to the quote. When you convert the quote to an order, the system updates the deferred bill date or installment bill dates. A quote is eligible for a payment plan only if it uses a credit card whose Card type is Credit Card rather than, for example, a stored value card. See Types of Credit Cards for more information. This field displays only if the Deferred and Installment Billing (F51) system control value is selected. If you do not have authority to the Override Deferred and Installment Billing Options (A81) secured feature, this field is display-only. An error message indicates if you enter a payment plan code and the quote is not eligible. Payment Plans are defined in and validated against the Flexible Payment Option table. See Working with Flexible Payment Options (WFPO). |
Completing Quote Maintenance
Select Accept Order to accept your changes to the quote, or select Reject Order to exit the quote without saving your changes.
When you accept your changes to the quote, the system:
- If you changed the Arrival date and a number of days has been entered in the Expiration days field for the order type on the quote, recalculates the cancel date assigned to the quote header and each item on the quote; see Assigning an Expiration Date to a Quote. In addition, assigns the expiration date to each new line added in quote maintenance.
- Assigns the price override reason defined in the Price Override Reason for Quotes (K75) system control value to each detail line that does not already have a price override reason defined.
- Applies the freight and additional freight charges to the Freight override field on the Work with Order Ship to Properties Screen if the Override Freight on Quote Conversion (K76) system control value is selected and you cleared the Freight override field during quote maintenance.
- If you changed the order type to an order type whose Quote field is also selected, the system:
-
Recalculates the cancel date for the quote and each item on the quote, based on the number defined in the Expiration days field for the new order type. If an Expiration days has not been defined for the new order type, the system removes the cancellation date from the quote. See Cancelling a Quote through Order Maintenance
-
Requires a pay method for the quote, based on the setting of the Pay method required field for the new order type.
-
- Creates an order history message, indicating the date the quote was maintained, the new order total, and the user ID of the person that maintained the quote; for example: 10/29/09 MAINT Quote was maintained 277.95 KBROWN. See Display Order History Screen.
- Advances you to the Print/Email Quote Window, where you can select to print the Quote Form or generate the Quote Confirmation email.
Resending the Quote form or Quote Confirmation: If you maintain a quote after printing the Quote form or generating the Quote Confirmation email, and the estimated order totals for the quote change as a result of your changes, you should use the Print/Email Quote Window to resend the Quote form or Quote Confirmation to the customer so that the customer has the most recent estimated totals for the quote.
Converting a quote to an order: If you change the order type to an order type whose Quote field is unselected, the system converts the quote to an order; see Converting Quotes to Orders.
Cancelling a Quote through Order Maintenance
You can use the Order Cancellation List to determine which quotes to cancel.
You can cancel the entire quote by selecting Cancel Order on the Work with Order Screen in Order Maintenance or the Work with Order Lines Screen in order maintenance.
Note:
You cannot cancel individual items on a quote. If you wish to cancel an item on the quote, select Delete for the item in order maintenance to remove the order line from the quote.Enter Cancel Reason Window
To cancel: Select Cancel Order at the Work with Order Screen in Order Maintenance to display the Confirm Cancel window. If you select OK at this window, you advance to the Enter Cancel Reason window.
| Field | Description |
|---|---|
| Order# |
The number of the quote you wish to cancel. Numeric, 9 positions; display-only, assigned by the system. |
| Ship to number (unlabeled field to the right of the quote number) |
The ship to number for the quote you wish to cancel. Because quotes can have only one ship to customer, this number is always 1. Numeric, 3 positions; display-only; assigned by the system. |
| Cancel reason |
The reason for canceling the entire quote. Cancel reason codes are defined in and validated against the Cancel Reason table; see Establishing Cancel Reason Codes (WCNR). Note: The system does not reduce demand, regardless of the Reduce demand setting for the selected cancel reason code since the system does not include quotes in initial demand tracking. |
Quote Updates for Cancellation
The system performs these updates when you cancel a quote.
Order Header: The system updates the status of the quote to X Closed.
Order Ship To: The system updates:
- The status of the ship to on the quote to X Closed.
- The Cancel date for the ship to on the quote to the date the quote was canceled.
Order Detail: The system updates:
- The status of each open order line on the quote to X Closed.
- The Cancel date for each order line on the quote to the date the quote was canceled.
- The Cancel reason for each order line on the quote to the cancel reason code entered on the Enter Cancel Reason window.
- Does not update the Quantity cancelled for the order lines on the quote in order to separate canceled quotes from canceled orders.
Order history: When you cancel a quote, the system creates an order history message, indicating the date the quote was canceled, the cancel reason code, and the user ID of the user that canceled the quote; for example: 11/04/09 CANCEL Quote was canceled. Reason code: 1 KBROWN
Order line history: The system creates an order line history transaction indicating the item on the quote was canceled.
Order maintenance: The quote remains on the system for inquiry purposes; once a quote has been canceled, you can no longer perform any maintenance activity against the quote. The Cannot Maintain Order window displays if you try to access order maintenance for the quote indicating the canceled quote cannot be maintained.
Customer membership: If you cancel a quote that is associated with a customer membership, the system also cancels the customer membership.
Demand: The system does not reduce demand, regardless of the Reduce demand setting for the selected cancel reason code since the system does not include quotes in initial demand tracking.
Converting Quotes to Orders
Purpose: Quote conversion allows you to convert a pre-order quote into a regular order.
To convert:
- Advance to order maintenance for the quote you wish to convert.
- Optionally, perform any updates to the quote, such as adding or removing a line and performing any pricing updates; see Maintaining Quotes in Order Maintenance.
- On the Order Header screen, change the Order type field for the quote to an order type whose Quote field is unselected.
- Optionally, perform any updates to the order; see Performing Order Maintenance.
- Optionally, enter a payment method on the order. The order may not have a payment method if the Pay method required field for the order type on the converted quote is unselected. Note: When you convert a quote to an order, the system will perform online authorization for eligible payment methods only if the Authorize Full Amount During Order Entry (G99) system control value is selected. See Performing Online Credit Card Authorizations.
- Accept or Reject the converted order.
- If you accept the converted order, the system displays the Unavailable Quoted Order Lines Screen if any of the items on the converted order are on backorder or soldout.
See Quote Conversion Updates for the updates the system performs when you convert a quote to an order.
Changing to a different quote order type: If you change the order type on a quote to another order type whose Quote field is selected, the system does not convert the quote to an order. The quote remains a quote. The system:
- Recalculates the cancel date for the quote, based on the number defined in the Expiration days field for the new order type. See Cancelling a Quote through Order Maintenance.
- Requires a pay method for the quote, based on the setting of the Pay method required field for the new order type.
In this topic:
For more information: See:
- Entering Pre-Order Quotes for an overview, the required setup, and how to create a quote.
- Maintaining Quotes in Order Maintenance for more information on the updates you can make to a quote before it is converted to an order.
- Cancelling a Quote through Order Maintenance for more information on how to cancel a quote.
Unavailable Quoted Order Lines Screen
Use this screen to review the items on a converted quote that are not available because they are on backorder or are soldout.
How to display this screen: In quote maintenance, change the Order type field for the quote to an order type whose Quote field is unselected and select Accept. This screen does not display if none of the items on the converted quote are on backorder or are soldout.
| Field | Description |
|---|---|
| Order # |
The order number for the converted quote that contains items that are on backorder or are soldout. Numeric, 9 positions; display-only. |
| Ship to # Unlabeled field next to Order # field |
The ship to number for the converted quote that contains items that are on backorder or are soldout. Numeric, 3 positions; display-only. |
| Lin Order line number |
The line on the converted quote that contains the item that is on backorder or is soldout. Numeric, 3 positions; display-only. |
| Item |
A code for the item on the converted quote that is on backorder or soldout. Alphanumeric, 12 positions; display-only. |
| SKU |
A code for the SKU of the item on the converted quote that is on backorder or soldout. Alphanumeric, three 4-position fields; display-only. |
| Description |
A description of the item. Alphanumeric, 25 positions; display-only. |
| Ord Ordered quantity |
The number of units of the item ordered on the order line. Numeric, 5 positions; required. |
| Rsv Reserved quantity |
The number of units of the item reserved on the order line. See Influences on Reservation. Numeric, 5 positions; display-only. |
| B/O Backordered quantity |
The number of units of the item on backorder on the order line. Numeric, 5 positions; display-only. |
| S/O Soldout quantity |
The number of units of the item that are soldout on the order line. Numeric, 5 positions; display-only. |
Quote Conversion Updates
Quote Conversion Immediate Updates
The system performs the following updates immediately when you convert a quote to an order.
| Update | Made When? |
|---|---|
| Cancel date |
The system removes the cancel date defined on the order header and for each order line. |
| Order date and arrival dates |
The system updates the order date and arrival date on the order to the date the quote is converted to an order. The system does not update the entered date so that you can track the date when the quote was created. |
| Order type |
The system updates the Order type field on the Work with Order screen for the converted order to display-only. |
| Inventory reservation |
The system performs inventory reservation against all qualifying lines on the quote. Once the quote is converted to an order, you should manually review the lines on the order to determine if there are any items on backorder or that are soldout based on inventory availability at the time of quote conversion. Any items that are on backorder or are soldout display on the Unavailable Quoted Order Lines Screen. |
| Soldout items |
When you convert a quote to an order that contains a soldout item, the item remains soldout; the system does not reevaluate soldout order lines based on current inventory status. In order to reevaluate soldout order lines during quote conversion, you will need to delete the existing soldout order line and add a new order line to the order for the item that is soldout. |
| Price override reason for quotes |
The system uses regular pricing logic to reprice each line on the quote that does not have a price override reason defined. |
| Held quotes |
If you convert a held quote to an order, the system retains the hold reason defined in the Hold reason field on the Work with Order Screen and updates the status of the order to Held. |
| Freight charges |
The system looks at the setting of the Override Freight on Quote Conversion (K76) system control value to determine whether the freight and additional freight charges on a pre-order quote are used as a freight override when the quote is converted to a regular order.
|
| Membership items |
If the converted quote contains a membership item, the system displays the Order Total Window (Reviewing the First Order Total), where you can review the estimated dollar total of the first order you will generate for the membership, and updates the status of the customer membership to active. |
| Order Orchestration |
When you convert a quote to an order, the system automatically sends eligible backordered lines to the Order Orchestration module in Order Orchestration for fulfillment. See Order Orchestration Integration. |
| Payment |
The system validates that a payment method exists on the order. If a payment method does not exist, the system requires one. Note: When you convert a quote to an order, the system will perform online authorization for eligible payment methods only if the Authorize Full Amount During Order Entry (G99) system control value is selected. See Performing Online Credit Card Authorizations. |
| Order history |
When you convert a quote to an order, the system creates an order history message, indicating the date the quote was converted, the order total of the quote at the time of conversion, and the user ID of the user that converted the quote to an order; for example: 11/04/09 CONVERT Quote was converted to an order 301.29 KBROWN |
| Pick Slip Preparation |
When you convert a quote to an order, the system evaluates the order to determine if it qualifies for pick slip preparation. See Preparing Orders for Pick Slip Generation and Applying Pick Slip Preparation to an Order. |
| Order Async |
The system sends the converted order to the order async for background updates. |
| Deferred or installment payment plan |
When you convert the quote to an order, the system updates the deferred bill date or installment bill dates. Deferred payment plan example: On 11/10/09, you enter a quote and apply a deferred payment plan to the credit card pay type on the quote. When you accept the quote, the system assigns a deferred bill date of 12/20/09 to the quote (based on a 30 day deferral). On 11/12/09, you convert the quote to an order. When you accept the converted order, the system updates the deferred bill date to 12/22/09. Installment payment plan example: On 11/10/09, you enter a quote and apply an installment payment plan to the credit card pay type on the quote. When you accept the quote, the system assigns the following installment bill dates to the quote: 11/10/09 and 12/10/09. On 11/12/09, you convert the quote to an order. When you accept the converted order, the system updates the installment bill dates to 11/12/09 and 12/12/09. |
Quote Conversion Updates During Background Processing
The system performs the balance of the field and table updates during a background processing job (Order ASYNC) that runs after you accept the converted quote. See Updates During Background Processing for a detailed listing.
See Performing the Release and Introducing Order Hold Reason Codes for more information about the credit check process that evaluates customers, orders, and payment types and performs record updates if any condition on the order fails a credit check.
| Process | Table | Field |
|---|---|---|
|
Update the Item/Warehouse for each item ordered |
Item Warehouse |
ITW B/O qty Reserve qty Special handling reserve quantity ITW On order qty |
|
Update the SKU for each item ordered |
SKU |
Orders availability pick generation Open quantity On-hold quantity |
|
Update the order detail data queue for each item ordered |
Order Detail Data Queue |
Qty ordered Qty soldout Original price Price Price override code |
|
Update order line history |
Order Line History |
|
|
Update order ship to data queue |
Order Ship To Data Queue |
The system creates the record using the order date (the date the quote was converted to an order), rather than the entry date (the date the quote was created). |
|
Update order transaction history |
Order Transaction History |
|
|
Update reserved order lines |
Reserved Order Lines |
|
|
Evaluate order for refunds; create refund records for overpayments or balance dues |
Refunds |
All fields |
|
Credit check: sold-to customer unconditional hold |
Order Header SKU |
Order header/order hold reason system hold reason On-hold quantity |
|
Credit check: sold-to customer fraud |
Order Header Order Header SKU |
Order header order status Order header/order hold reason system hold reason On hold qty |
|
Credit check: sold-to customer zip code fraud |
Order Header Order Header SKU |
Order header order status Order header/order hold reason system hold reason On-hold quantity |
|
Credit check: bill-to customer unconditional hold |
Order Header SKU |
Order header/order hold reason system hold reason On-hold quantity |
|
Credit check: bill-to customer zip code fraud |
Order Header SKU |
Order header/order hold reason system hold reason On-hold quantity |
|
Credit check: ship-to/ sold-to customer fraud |
Order Ship To Order Header Order Ship To SKU |
Order ship to/order hold reason hold reason Order header/order hold reason system hold reason Order ship to order status On-hold quantity |
|
Credit check: ship-to/ sold-to customer zip code fraud |
Order Ship To Order Header SKU |
Order ship to order status Order header/order hold reason system hold reason On-hold quantity |
|
Credit check: ship-to customer fraud |
Order Ship To Order Header SKU |
Order ship to order status Order header/order hold reason system hold reason On-hold quantity |
|
Credit check: ship-to customer zip code fraud |
Order Ship To Order Header SKU |
Order ship to order status Order header/order hold reason system hold reason On-hold quantity |
|
Credit check: email address fraud |
Order Header Order Ship To SKU |
OHR Hold reason OHD OHR Sys hold reason SKU On hold qty |
|
Credit check: dollar hold |
Order Header SKU |
Order header/order hold reason system hold reason On-hold quantity |
|
Credit check: time hold |
Pay Type Order Header SKU |
Order header hold reason Order header/order hold reason system hold reason On-hold quantity |
|
Credit check: check fraud |
Pay Type Order Header SKU |
Order header hold reason Order header/order hold reason system hold reason On-hold quantity |
|
Credit check: check interface hold |
Pay Type Order Header |
Order header hold reason Order header/order hold reason system hold reason |
|
Credit check: balance due exceeds the $ amount |
Order Header SKU |
Order header/order hold reason system hold reason On hold qty |
|
Credit check: pay types |
Order Header SKU |
Order header/order hold reason system hold reason On-hold quantity |
|
Credit check: credit card fraud |
Pay Type Order Header SKU |
Order header hold reason Order header/order hold reason system hold reason On-hold quantity |
|
Credit check: credit card authorization pending status |
Pay Type Order Header SKU |
Order header hold reason Order header/order hold reason system hold reason On-hold quantity |
|
Credit check: outstanding balance due |
Pay Type Order Header SKU |
Order header hold reason Order header/order hold reason system hold reason On hold quantity |
|
Update the Flash Report |
Order Control Summary |
Dollars of orders entered to-date Orders entered to-date Orders entered month-to-date Dollars of orders entered month-to-date Orders entered year-to-date Dollars of orders entered year-to-date Orders open, reserved Dollars of orders open, reserved Orders held, reserved Dollars of orders held, reserved Total orders reserved/ unprinted |
|
Update order header and order ship-to status to match status of detail lines if all lines canceled. |
Order Header Order Ship To |
Order header order status Order ship to order status |
|
Creates Order Orchestration request for each order line that is eligible, and submits request to Order Orchestration. .See Order Orchestration Integration for an overview. |
Order Broker |
All fields |
|
Creates store fulfillment trigger record and supporting tables if any order lines are flagged for store fulfillment |
Store Pickup Header Store Ship To Store Pickup Payment Store Pickup Detail Store Pickup Detail Message IL Outbound Trigger |
All fields |
|
Updates the customer sold to order history |
Customer Sold To Ord Hist |
On order $ # Orders LTD $ Orders LTD Last card number Last expiration date Last order date Last order amount Order type Pay type Source code |
|
Updates the customer sold to item history |
Order/Billing History |
All fields |
|
Updates the customer ship to order history |
Customer Ship To Ord Hist |
On order $ # Orders LTD $ Orders LTD Last card Number Last expiration date Last order date Last order amount Order type Pay type Source code |
|
Updates the customer ship to item history |
Order/Billing History |
All fields |
|
Updates the individual item history |
Order/Billing History |
All fields |
|
Sends balance of updates to background processing job (O/P ASYNC) |
Managing Declined Authorizations
In this part: This part presents the functions available to cancel orders that are declined by an authorization service, and includes the following topic:
- Working with Credit Card Cancellations (WCCC) shows you how to cancel orders flagged for cancellation due to credit card decline.
Releasing Held Orders
Topics in this part: The following sections describe how to review and release held orders:
- Introducing Order Hold Reason Codes describes system-assigned hold reason codes and their application to orders, and presents the screens you work with to create user-assignable hold reason codes.
- Working with Customer Fraud Tables (WCFD) discusses the process of creating, changing, and deleting fraudulent customers based on customer name and address.
- Working with Miscellaneous Frauds (WMFF) discusses the process of creating, changing, and deleting fraudulent customers based on postal or zip code, credit card, and check.
- Displaying Order Hold Information presents the customer screens you can use to investigate customer detail on a held order, and the Order Inquiry function you can use to review order status.
Introducing Order Hold Reason Codes
Purpose: The system places orders on hold for a variety of reasons, most having to do with the credit checking process. Hold reason codes are defined in the Order Hold Reason Code table. See Establishing Order Hold Reason Codes (WOHR).
Overview: You must release all holds on an order before the order can continue to process through the system. For example, if a multiple pay type order that includes a credit card and a check is placed on hold for credit card and check fraud, you must correct both conditions to release the order.
It is important to understand the various hold conditions and system hold codes to evaluate and release held orders.
In this topic:
Important:
You need to verify that each of these system-assigned codes exist in the Order Hold Reason Code table. Although the system assigns these codes to orders it places on hold, you will not be able to release the orders if the system does not find the appropriate code defined in the Order Hold Reason Code table. See Establishing Order Hold Reason Codes (WOHR).For more information:
- Pay types: Working with Pay Types (WPAY)
- System control values: Setting Up Order Entry Values
- Customer tables: Creating and Updating Customers
- Authorization services: Work with Authorization Services (WASV)
- Miscellaneous frauds: Working with Miscellaneous Frauds (WMFF)
Understanding System-Assigned Order Hold Reason Codes
Purpose: The system assigns most order hold reason codes as part of its Credit Checking function. The credit checking program executes automatically whenever you accept a new order (by selecting Accept or Accept/Add Rcpt) during Order Entry, or when you accept changes to an existing order (by selecting Accept or Accept/Add Rcpt) during Order Maintenance.
Quotes: The system does not perform the credit check process until you convert a quote to an order; see Entering Pre-Order Quotes and Converting Quotes to Orders.
Assigning an order hold reason to an order: The system assigns order hold reason codes based on conditions that exist at the order header level and with certain pay types. You must establish fraud and hold criteria in the System Control table, Customer and Miscellaneous Fraud tables, Customer tables, and the Pay Type table.
You cannot modify or delete hold reason codes that the system assigns, although you can prevent their use in some cases by unselecting the Fraud Checking (A68) system control value.
Each hold updates the order header table status to H (Hold). The system checks for hold conditions and assigns holds at three levels:
- Header (or system) level
- Ship To level
- Pay type level
An order can be on hold at all three levels at the same time, or just on header hold. There will always be a header hold when there is a Ship To hold or a Pay Type hold.
The system looks for, and assigns, hold codes in the following order:
- Sold To customer
- Bill To customer, when the system does not place an order on Sold To customer hold
- Ship To customer
- Dollar amount, when the system does not place an order on Sold To or Bill To customer hold
- Pay types, regardless of header and Ship To holds already placed on the order
E-commerce cancel requests: You can use the Hold Reason for Failed E-Commerce Maintenance Transactions (H11) to hold an order if the customer attempts to cancel an order from the web storefront, and the attempt fails. For example, the system does not permit cancellation of an order through the e-commerce interface if the order is in use, or if there are pick slips printed for any items on the order.
Header-Level (System) Holds
Orders go on header-level holds for reasons at the Sold To level, Bill To level, dollar level, or if there is only a Ship To or pay type hold. When any of the hold codes described below apply, the system updates the Order Header table with the system hold reason code.
| Hold Code | Assigned When: |
|---|---|
| AR (Declined Credit Card Reauthorization) |
Assigned when the REAUTH periodic function attempts to reauthorize an expired authorization, and the reauthorization is declined. See Reauthorization and Under Review Hold Scenarios for Orders Fulfilled through Order Orchestration for more information. Note: This hold reason is created automatically through the 19.4 update. If the AR hold reason already existed, it is overwritten. |
| AT (Declined Credit Card Authorization) |
The credit card the customer used for the order has been declined from authorization. The specific reason for the decline is identified by a code you define in the Authorization Service table. |
| AU (Broker Order Under Review) |
Assigned when a status inquiry response message from Order Orchestration indicates that the Under Review flag is selected for the retail pickup or delivery order. These status inquiry requests are generated through pick slip generation and through the BROKER integration layer process. Also applied when the order is created through the fulfillments response message. See Order Orchestration Integration for background on how orders are flagged as Under Review. Also, see Reauthorization and Under Review Hold Scenarios for Orders Fulfilled through Order Orchestration for a discussion. Note: This hold reason is created automatically through the 19.4 update. If the AU hold reason already existed, it is overwritten. |
| AV (Address Verification) |
The authorization sends a code that has not been defined as a vendor response code through Defining Authorization Services (WASV). |
| BD (Balance Due) |
The order is paid with a prepaid pay type (pay category Cash/Check) and the amount of the short payment is greater than the dollar amount or percentage specified in the Pay Type table. If both a dollar amount and a percentage are defined for the pay type, then the system checks the dollar limit first to determine whether to apply the hold reason. The system writes balance due amounts to the refund/credit subsystem for manual review and write-off. If you apply sufficient additional payment to the order, the system releases the order from a balance due hold automatically. |
| BF (Bill To Fraud) |
|
| BU (Bill To Unconditional Hold) |
You enter Hold in the Hold/bypass/fraud field in the Bill To Customer table for the customer. |
| CB (Customer Rejected Deposit/Credit Card) |
The system finds a match to the order's credit card on a rejected deposit associated with a deferred or installment payment plan. When an order is placed on CB hold, the system writes an order transaction history message indicating the order has been placed on hold. |
| CI (Check Interface Hold) |
Not currently implemented. |
| DH (Dollar Hold) |
|
| EH (E-Commerce Dollar Hold) |
Order Administration identifies an e-commerce order if the order type matches the E-Commerce Order Type (G42) system control value or if the Internet order flag in the Order Header table is set to I. The order API sets this flag to I when it creates an order. |
| EO (Email Fraud Hold) |
The bill-to customer or sold-to customer has an Email address that matches an email address in the Miscellaneous Fraud table, or the order-level email matches; see Working with Miscellaneous Frauds (WMFF). |
| FC (Fraud Cancellation Hold) |
The CyberSource Decision Manager Update Process retrieved order information from Decision Manager for orders that were marked as review during the CyberSource Decision Manager Update Process and the new decision assigned to the order is REJECT, indicating a user in Decision Manager reviewed the order and rejected the order. In this situation, Order Administration places the order on FC Fraud Cancellation hold if the entire order cannot be canceled. |
| FS (Fraud Scoring Hold) |
The online authorization transaction sent to Cybersource for the credit card payment on the order was evaluated by CyberSource Decision Manager Fraud Scoring, and based on the order profile, requires review for possible fraud. |
| GC (Gift Card Hold) |
The order contains a stored value card item and a stored value card payment method. The system evaluates this hold only if the Use Gift Card Fraud Checking (L72) system control value is selected. |
| IP |
The ip_addr in the Inbound Order XML Message (CWORDERIN) (when creating an order through the generic order API) matched an IP address in the Miscellaneous Fraud table; see Working with Miscellaneous Frauds (WMFF). For more information see the Order Administration Web Services Guide on My Oracle Support (ID 2953017.1). |
| PT (Pay Type) |
The order is on pay type hold and no other hold exists. The system places the order pay type on hold, but displays PT at the header level to let you know that you need to investigate and release the pay type record. |
| RL (Oracle Retail Customer Engagement Communication Failure) |
During the order accept process, Order Administration could not connect with Oracle Retail Customer Engagement to redeem the award amount applied to an order. When an order is placed on RL hold, the system writes an order transaction history message indicating the award amount was not automatically redeemed so a user can log in to Oracle Retail Customer Engagement and manually redeem the award amount against the loyalty card: SYSTEM UPDATE Loyalty Award Redemption Failed 99.99, where 99.99 is the award amount applied to the order. See Applying and Redeeming Customer Engagement Awards during Order Processing for more information. |
| SB (Customer Rejected Deposit/Customer Fraud) |
The system finds a match to the order's sold to customer on a rejected deposit associated with a deferred or installment payment plan. When an order is placed on SB hold, the system writes an order transaction history message indicating the order has been placed on hold. |
| SF (Sold To Fraud) |
The system also sets a ship-to hold of HS. |
| SH (Ship To Hold) |
The order is on Ship To hold only. The system places the Ship To record on hold, but displays SH at the header level to let you know that you need to investigate and release a Ship To record. |
| SM (Ship-to Mismatch) |
The system places an order on SM Ship To Mismatch hold if the following conditions are met:
See the Maximum Order Amount for Fraud Checking (D24) for examples. |
| SU (Sold To Unconditional) |
You enter Hold in the Hold/bypass/fraud in the Sold To Customer table for the customer. |
| UB (Unreferenced Bill To) |
You create a new bill-to customer through Order Entry. The system assigns this hold reason only if the Allow Order for New Bill-to Without Order Hold (D84) system control value is unselected. Unlike the holds described below, this header level hold occurs prior to credit checking. |
| VD (Void Pick) |
A pick slip for the order is voided through the Void/Reprint pick function by selecting Void All/Hold Order (see Void All Pick Slips and Hold Order in Reprinting and Voiding Pick Slips (WVRP or WSVP)). You must release the order through Selecting Held Orders, not through Order Maintenance. See Manage Held Orders in Modern View online help. Although this type of hold is not applied during the credit checking process, it has been described here because it is a system-level hold. |
| WO (Warranty Order Hold) |
The cost for all of the warranty items on an order exceeds the amount defined in the Maximum Warranty Order Amount (F97) system control value. Since warranty items are added to an order at no charge, the system uses the cost defined for the item to determine the dollar amount of a warranty item on an order. If the cost was overridden on the order detail line, the system uses the cost override. |
| WC (Warranty Customer Hold) |
The Life to date warranty dollars field on the Work with Customer Warranty Information Screen for the sold to customer exceeds the amount defined in the Maximum LTD Warranty Amount for Customer (F98) system control value. The system uses this calculation to update the Life to date warranty dollars field: warranty shipped amount - warranty returned amount = life to date warranty dollars amount. |
| ZB (Bill To Zip Fraud) |
The postal code on the Bill To address matches a postal code in the Miscellaneous Fraud table. |
| ZS (Sold To Zip Code Fraud): |
The postal code on the Sold To address matches a postal code in the Miscellaneous Fraud table. |
Ship-to Holds
The system continues searching for hold conditions at the Ship To level. When a hold occurs at the Ship To level, the system updates the Ship To order reason and status with one of the codes discussed below. The following code applies when there is only a Sold To customer on the order.
| Hold code | Assigned When: |
|---|---|
| ES |
The shipping address on the order has an email address that matches an email address in the Miscellaneous Fraud table; the match can be a recipient, a permanent ship-to or an order ship-to. (Note: The system puts the order on hold only if the customer’s primary email address matches the email address in the Miscellaneous Fraud table.) See Working with Miscellaneous Frauds (WMFF), Creating and Updating Ship-to Customers (WCST), Adding a Recipient Order in Order Entry, and Assigning an Order Shipping Address. |
| HF (Ship To Fraud) |
Applies to a permanent Ship To on an order when the system locates a match on the standard match code or on a fraud match code in the Fraud table; see Working with Customer Fraud Tables (WCFD). |
| HS (Ship To/Sold To Fraud) |
The ship-to address on the order matches an address in the Fraud table; see Working with Customer Fraud Tables (WCFD). This is a secondary hold applied if a sold-to fraud (SF) occurs. Also, the system assigns this hold reason code if you have not set up all four of the match code types through Setting Up Match Codes (MMCH). |
| ZH (Ship To Zip Fraud) |
The postal code on the Ship To address matches a postal code in the Miscellaneous Fraud table; see Working with Miscellaneous Frauds (WMFF). |
Note:
The HF or ZH hold codes may apply when the Ship To and Sold To customers differ (that is, when the order includes a permanent or one-time shipping address).Pay Type Holds
The system checks for pay type holds, regardless of any other order holds. The payment methods used on the order control how the system performs the credit check routines.
Prepaid orders:(Cash/Check) Prepaid orders are orders paid by cash, check or money order. The following holds may occur:
| Hold code | Assigned When: |
|---|---|
| TM (Time hold) |
You specify a time period in the Pay Type table. For example, you may decide to hold a customer's check for a specified number of days, so that you are sure that the check clears. The hold remains in effect until the time period elapses or until you release the order from hold manually through the Release Held Orders program; see Selecting Held Orders. See Manage Held Orders in Modern View online help. The system places all recipient orders on time hold if the order uses multiple payment methods or has multiple recipients. |
| KF (Check fraud) |
The system checks orders against the Miscellaneous Fraud table, and the micra number (routing number, located on the bottom of the check) is in the Miscellaneous Fraud table; see Working with Miscellaneous Frauds (WMFF). |
Credit card orders: The system checks orders paid by credit card for the following holds:
| Hold code | Assigned When: |
|---|---|
| CF (Credit Card Fraud) |
The system finds the credit card number in the Miscellaneous Fraud table; see Working with Miscellaneous Frauds (WMFF). |
| CW (Waiting for Credit Card Authorization) |
Orders are waiting for authorization from a credit card service bureau. If the only hold on the order is CW, then the order does not actually go on hold. Instead, the order continues its normal routing process. The order displays CW as the pay type status in standard Order Inquiry, but the order is open. The system authorizes the amount to be shipped during Pick Slip Generation. If the service bureau declines the order at this point, then the order may go on hold, depending on the reason for the decline. When the service bureau declines the credit card charge, the system checks the Vendor Authorization table to determine if a hold code exists for the decline reason. If the Hold reason field in the Vendor Response record is blank, the system will not place the order on a declined authorization hold. Instead, it assigns AV as a hold reason at the header level of the order to remind you that the order is waiting to be resubmitted for authorization. If the Vendor Response record includes a hold reason code for the declined reason, then the system places the pay type on hold using the hold reason code in the Vendor Response record, and assigns a code of AT to the order header. |
|
Example: The service bureau gives you the following reasons for declining authorization: 01 = Card stolen 02 = Unable to reach bank You create a record for each reason in the Vendor Authorization table, entering XY in the Hold reason field as a code for “card stolen,” and leaving the Hold reason field blank for “unable to reach bank.” Scenario 1: The service bureau declines a credit card charge, returning 01 (card stolen) as the reason for the decline. The system: 1. Checks the Vendor Response record for response code 01 and finds XY in the Hold reason field. 2. Places the order on hold, assigning AT (Authorization declined) to the order header. 3. Places the pay type on hold, assigning XY to the pay type. Scenario 2: The bank's phone line is busy when the service bureau tries to authorize the credit card charge. The service bureau returns code 02 (unable to reach bank) as the reason. The system: 1. Checks the Vendor Authorization table for response reason code 02 and finds no code in the Hold reason field. 2. Leaves CW at the pay type level, indicating that the order will be automatically resubmitted for authorization. |
|
| PV (Pay Plan Velocity Hold) |
A credit card has been used too many times within a specified period for an order containing a deferred or installment payment plan. The system determines when to place an order on PV pay type hold based on the values defined in the:
Example: If you enter 2 in the Number of Times Flexible Payment Option is Used (F52) system control value, the system will place an order on PV hold if the credit card has been used on more than 2 orders containing a deferred or installment payment plan.
|
|
Example: If you entered 2 in the Number of Times Flexible Payment Option is Used (F52) system control value and the credit card was used on more than 2 orders containing a deferred or installment payment plan, the system would then determine the last time the credit card was used. If you entered 5 in the Number of Days Flexible Payment Option is Used (F53) system control value, the system would place the order on PV hold if the credit card was used on more than 2 orders containing a deferred or installment payment plan and the credit card was used less than 5 days ago. |
|
| P$ (Pay plan Dollar Threshold) |
The total dollar amount and invoice amount outstanding for a sold to customer on orders containing a deferred or installment payment plan exceeds the dollar amount defined in the Dollar Threshold for Sold To Customer Orders with Flexible Payments (F54) system control value. The system uses this calculation to determine the total dollar amount outstanding for a sold to customer on orders containing a deferred or installment payment plan: balance open amount + open invoice amount = total outstanding dollar amount Example: Dollar threshold amount = 100.00 balance open amount = 75.00 open invoice amount = 50.00 75.00 + 50.00 = 125.00 (total outstanding dollar amount) Since the total outstanding dollar amount is greater than the dollar threshold amount defined in the Dollar Threshold for Sold To Customer Orders with Flexible Payments (F54) system control value, the system places the order on P$ hold. |
User-defined holds: Most of the hold reason codes the system assigns revolve around issues of suspicious credit. However, you can also create your own hold reason codes for other business reasons, which are assigned as user holds. See Establishing Order Hold Reason Codes (WOHR). You would not normally assign system-defined holds manually to orders in order to prevent confusion.
Summarizing System Hold Reason Codes
| Hold Code | Description | See | SCV(s) | Hold Level |
|---|---|---|---|---|
|
AR |
Declined Credit Card Reauthorization |
Reauthorization and Under Review Hold Scenarios for Orders Fulfilled through Order Orchestration |
Order Header |
|
|
AT |
Declined Credit Card |
Order Header |
||
|
AU |
Broker Order Under Review |
Reauthorization and Under Review Hold Scenarios for Orders Fulfilled through Order Orchestration |
Order Header |
|
|
BD |
Balance Due Exceeds $ Amount |
Working with Pay Types (WPAY). |
Order Header |
|
|
BF |
Bill To Fraud |
Creating and Updating Bill-to Customers (WCBT) |
Order Header |
|
|
BU |
Bill To Unconditional |
Creating and Updating Bill-to Customers (WCBT) |
Order Header |
|
|
CB |
Customer Rejected Deposit/Credit Card |
Pay Type |
||
|
CF |
Credit Card Fraud |
Working with Miscellaneous Frauds (WMFF) |
Pay Type |
|
|
CI |
Check Interface Hold |
Not currently implemented. |
Order Header |
|
|
CW Note: CW does not stop the order from processing; hold assigned during Pick Slip Generation |
Credit Authorization |
Pay Type |
||
|
DH |
Dollar Hold |
Order Header |
||
|
EB |
Bill-to Email Address |
Working with Miscellaneous Frauds (WMFF) and Creating and Updating Bill-to Customers (WCBT) |
Order Header |
|
|
EC |
Sold-to Customer Email Address |
Working with Customer Email Addresses and Working with Miscellaneous Frauds (WMFF) |
Order Header |
|
|
EH |
E-Commerce Dollar Hold |
Order Header |
||
|
EO |
Order Email Address |
Working with an Order-Level Email Address and Working with Miscellaneous Frauds (WMFF) |
Order Header |
|
|
ES |
Ship-to Email Address |
Creating and Updating Ship-to Customers (WCST), Assigning an Order Shipping Address and Working with Miscellaneous Frauds (WMFF) |
Order Ship To |
|
|
FC |
Fraud Cancellation Hold |
CyberSource Decision Manager Review Process |
Order Header |
|
|
FS |
Fraud Scoring Hold |
CyberSource Decision Manager Review Process |
Order Header |
|
|
GC |
Gift Card Hold |
Order Header |
||
|
HF |
Ship To Fraud |
Working with Customer Fraud Tables (WCFD) |
Order Ship To (permanent Ship To only) |
|
|
HS |
Sold To/Ship To Fraud |
Working with Customer Fraud Tables (WCFD) or Setting Up Match Codes (MMCH) |
Order Ship To |
|
|
HS |
Sold-to/Ship Fraud |
Working with Customer Fraud Tables (WCFD) |
Order Ship To |
|
|
IP |
IP Address |
Working with Customer Fraud Tables (WCFD) |
Order Header |
|
|
KF |
Check Fraud |
Working with Miscellaneous Frauds (WMFF) |
Pay Type |
|
|
OB |
Outstanding Balance Due |
Creating and Updating Bill-to Customers (WCBT) |
Pay Type |
|
|
PT |
Pay Type |
Order Header |
||
|
PV |
Pay Plan Velocity Hold |
Pay Type |
||
|
P$ |
Pay Plan Dollar Threshold |
Dollar Threshold for Sold To Customer Orders with Flexible Payments (F54) |
Pay Type |
|
|
RL |
Oracle Retail Customer Engagement Communication Failure |
Applying and Redeeming Customer Engagement Awards during Order Processing |
Order Header |
|
|
SB |
Customer Rejected Deposit/ Customer |
Order Sold To |
||
|
SF |
Sold To Fraud |
Working with Customer Fraud Tables (WCFD) |
Order Header |
|
|
SH |
Ship To Only |
|
|
Order Header |
|
SM |
Ship To Mismatch |
Maximum Order Amount for Fraud Checking (D24) |
Order Header |
|
|
SU |
Sold To Unconditional |
Creating and Updating Sold-to Customers (WCST) |
Order Header |
|
|
TM |
Time Hold |
Working with Pay Types (WPAY). |
Pay Type |
|
|
UB Note: UB holds occur when adding new Bill To customer account through Order Entry |
Unreferenced Bill To |
Order Header |
||
|
VD |
Voided Pick |
Order Header |
||
|
WC |
Warranty Customer Hold |
Order Header |
||
|
WO |
Warranty Order Hold |
Order Header |
||
|
ZB |
Bill To Zip Code Fraud |
Working with Miscellaneous Frauds (WMFF) |
Order Header |
|
|
ZH |
Ship To Zip Code Fraud |
Working with Miscellaneous Frauds (WMFF) |
Order Ship To |
|
|
ZS |
Sold To Zip Code Fraud |
Working with Miscellaneous Frauds (WMFF) |
Order Header |
Displaying Order Hold Information
Purpose: You might want to display held order information at a summary or detail level when determining whether to release orders from hold. You can view order status and distinguish orders that are on hold versus orders that are closed, canceled, or in some other state. As part of your prerelease management process, you can identify and evaluate specific system and user holds, as well as whether payment methods and ship-to records are on hold.
In this topic:
- Held Order Reasons Pop-Up Window (Displaying Hold Reason Codes)
- First Display Customer Screen
- Second Display Customer Screen
- Using the Order Inquiry Header Screen to Review Held Orders
For more information: See the Work with Order Recipients Screen.
Held Order Reasons Pop-Up Window (Displaying Hold Reason Codes)
Purpose: You might find it useful to review the primary system hold and user hold codes assigned to an order before you release it, or to determine whether you need to take a closer look at the order.
How to display this window: Select Hold reasons for a held order at the Release Held Orders Screen (Working with Releases).
About this window: The information on this window includes:
- Order number
- Customer name
- System hold reason code and description, if applicable
- User hold reason code and description, if applicable
- Payments held condition and description
- Recipients held condition and description, if applicable
See Release Held Order Scan Screen and Release Held Orders Screen (Working with Releases) for field descriptions.
Hold hierarchy: The system hold reason code that appears on this screen is the reason code at the highest level. See Understanding System-Assigned Order Hold Reason Codes for a description of the sequence the system follows when assigning system holds. An order may contain additional holds that are not visible on this screen until you release the order from the displayed hold. You can, however, identify whether the order has a payment method or ship-to holds.
First Display Customer Screen
Purpose: Use the Display Customer screens to review customer information for held orders.
How to display this screen: At the Release Held Orders Screen (Working with Releases), select Cust Info for an order.
For more information: See Creating and Updating Sold-to Customers (WCST) for descriptions of the fields and options on this screen.
Second Display Customer Screen
Purpose: This screen displays additional information on the sold-to customer.
How to display this screen: Select OK at the First Display Customer Screen.
For more information: See Creating and Updating Sold-to Customers (WCST) for descriptions of the fields and options on this screen.
Using the Order Inquiry Header Screen to Review Held Orders
Purpose: Use the Order Inquiry Header Screen when you want to see the order's summary information and the system header reason code, or ship-to reason code, affecting an order.
This screen displays the ship-to hold reason, when one exists, and displays the header hold reason when no ship-to hold exists. When you identify a ship-to hold reason, you then need to determine whether more than one ship-to address exists for the order. Check the Recip field to determine this information. If there is more than one ship-to, you can identify the held ship-to records by viewing the Work with Order Recipients Screen.
Whenever a hold applies at either the header or ship-to level, the entire order is held as a result.
How to display this screen: At the Release Held Orders Screen (Working with Releases), select Order Inquiry for an order.
The Order Inquiry Header Screen displays information relating to both sold-to and ship-to customers. Fields on this screen reflect information created through Order Entry.
Performing the Release
Purpose: You can release all holds associated with the order, or release only pay type or ship-to holds. This topic presents the screens you work with to release:
- Ship-to holds
- Pay type holds
- System-level holds
Note:
Releasing a system level hold releases ship-to and pay type holds automatically.Release authority: You can set authority to release held orders for users or user classes. Users can be restricted from releasing orders with particular order hold reasons, or all hold reason codes. This authority controls header-level hold reasons only; you cannot use it to control access to pay type or recipient hold release. See Establishing Order Hold Reason Codes (WOHR).
Releasing through a web service request: You can use the Order Maintenance API to release a user hold.
For more information see the Order Administration Web Services Guide on My Oracle Support (ID 2953017.1).
If the order has a system hold reason of AR or AU: See Reauthorization and Under Review Hold Scenarios for Orders Fulfilled through Order Orchestration for a discussion of how these orders can be released from hold.
In this topic:
- Recap of Screen Relationships
- Release Order Recipients Screen
- Work with Order Recipients Screen
- Releasing Recipient (Ship-to) Holds
- Release Recipient Hold Reason Pop-Up Window
- Release All Recipients Prompt Pop-Up Window
- Release Held Order Payment Methods Screen
- Releasing Order Payment Methods
- Release Order Payment Method Window
- Release All Payments Window
- Releasing Held Orders by Order Number
- Release Reason Prompt Pop-Up Window
Order maintenance allows you to work with payment information or clear a header-level hold, using the Enter Payment Methods Screen in Order Maintenance or the Work with Order Screen in Order Maintenance.
Recap of Screen Relationships
Purpose: From the Release Held Orders Screen (Working with Releases), you can advance to summary and detail screens that will enable you to review, evaluate, and release held orders.
Diagram: This diagram shows you the routes you take from one screen to another when you are working from the Release Held Orders Screen (Working with Releases).

Release Order Recipients Screen
Purpose: Use this screen to release holds for ship-to customers. From the Release Held Orders Screen (Working with Releases), you can review and release held recipients from ship-to hold. You can identify held recipient records by the Yes in the order's Rcp field on the Release Held Orders screen, or by viewing the Held Order Reasons Pop-Up Window (Displaying Hold Reason Codes). Releasing held recipients releases holds that apply to ship-to customers only. See Performing the Release and Recap of Screen Relationships.
Note:
You cannot set release authority for recipient-level holds, only for order-level holds. See Establishing Order Hold Reason Codes (WOHR).How to display this screen: Select Recipients for an order at the Release Held Orders Screen (Working with Releases).
| Field | Description |
|---|---|
| Ship via |
The carrier selected for the order. Alphanumeric, 15 positions; display-only. |
| Recipient (Ship-to number) |
The system assigns a ship-to number sequentially to each shipping address on an order. The ship-to number appears as a suffix to the order number. Numeric, 3 positions; display-only. |
| Recipient name (Unlabeled field to the right of the ship-to number) |
The name of the recipient. Alphanumeric, 41 positions; display-only. |
| Hold |
Represents the type of hold assigned to the ship-to record. Only system holds display on this screen. Alphanumeric, 2 positions; optional. |
| Screen Option | Procedure |
|---|---|
|
Display order recipients |
Select Display for a recipient to advance to the Work with Order Recipients Screen. |
|
Release held order recipients |
Select Release for a recipient to display a pop-up window providing the option to release the record. See Releasing Recipient (Ship-to) Holds. |
|
Display customer information |
Select Cust Info for a recipient to advance to the First Display Customer Screen. |
|
Release all held order recipients |
Select Release All to release all recipients from hold. See Releasing Recipient (Ship-to) Holds. |
Work with Order Recipients Screen
Purpose: Use this screen to review the customer and order detail screens for the recipients on an order.
How to display this screen: At the Release Order Recipients Screen, select Display for the recipient(s) you want. If there is more than one recipient to the order, you advance to the Work with Order Recipients screen. If there is only one recipient for the order on the screen, you advance directly to the Order Inquiry Header Screen or the Order Inquiry Detail Screen, depending on the setting of the Default Version for Order Inquiry (C34) system control value.
| Field | Description |
|---|---|
| Order # |
The number the system assigned to the held order. Numeric, 8 positions; display-only. |
| Sold to |
The customer number the system assigned to the customer who placed the order. Numeric, 9 positions; display-only. |
| Customer name (Unlabeled field to the right of the sold-to number) |
The name of the customer who placed the order. Alphanumeric, 25 positions; display-only. |
| Rcp # (Recipient number) |
The number the system assigns sequentially to each ship-to address on an order. Numeric, 3 positions; display-only |
| Customer# |
The number the system assigned to the ship-to customer. Numeric, 9 positions; display-only. |
| Name |
The customer's name and address. Alphanumeric, 3 lines; display-only. |
| Sts (Status) |
The status of the order. This field is not implemented on this screen. Alphanumeric, 1 position. |
| Merch amt (Merchandise amount) |
The dollar value of the merchandise for the recipient. Numeric, 20 positions with a 2-place decimal; display-only. |
| Screen Option | Procedure |
|---|---|
|
Select a recipient record for review |
Select a recipient to advance to Order Inquiry. |
|
Display customer address and information |
Select Display for a recipient to advance to the First Display Customer Screen. |
Releasing Recipient (Ship-to) Holds
Purpose: From the initial Release Order Recipients Screen you can release holds associated with an specific recipient, or release all held recipients for the order.
Note:
You cannot set release authority for recipient-level holds, only for order-level holds. See Establishing Order Hold Reason Codes (WOHR).Pick slip preparation: When you release an order from hold, the system determines whether the order is eligible for pick slip preparation; see Preparing Orders for Pick Slip Generation.
Release Recipient Hold Reason Pop-Up Window
At the Release Order Recipients Screen, select Release for a ship-to recipient you want to release from all ship-to holds to display the Release Recipient Hold Reason pop-up window. You can use this window to change the release flag from unselected to selected.
Release All Recipients Prompt Pop-Up Window
At the Release Order Recipients Screen, select Release All to release all held ship-tos for the order and display this window.
Release Held Order Payment Methods Screen
Purpose: Use this screen to display payment method (pay type) information and to release orders from payment method holds.
Note:
You cannot set release authority for payment method holds, only for order-level holds. See Establishing Order Hold Reason Codes (WOHR).How to display this screen: At the Release Held Orders Screen (Working with Releases), select Pay Methods for an order.
| Field | Description |
|---|---|
| Order |
A unique number the system assigns to an order. Numeric, 8 positions; display-only. |
| Order date |
Unlabeled field to the right of the order number. The date the order was created. Numeric, 6 positions (in user date format); display-only. |
| Pay type |
A user-defined code that represents the pay type on the order. Pay type codes must represent the following:
Pay types are created in and validated against the Pay Type table. See Working with Pay Types (WPAY). Numeric, 2 positions; optional. |
| Hold reason |
The reason the user placed the record on hold. See Establishing Order Hold Reason Codes (WOHR). Note: You cannot release the Awaiting Credit Card Auth (CW) hold.Alphanumeric, 2 positions; optional. |
| Balance open |
The unbilled portion of the order that must be changed to this payment method. Numeric, 20 positions with a 2-place decimal; optional. |
| Until date |
The date when the order becomes eligible for release by the Release Orders on Time Hold Periodic Function. This date displays only for orders held because of a declined credit card authorization. The system calculates this date based on the number of days you specify for the vendor response code. See Defining Vendor Response Codes for more information on setting up authorization services. Numeric, 6 positions (in user date format); display-only, assigned by the system. |
| Screen Option | Procedure |
|---|---|
|
Display a payment method record |
Select Display for a payment method to advance to the Display Order Payment Methods Screen. |
|
Release a specific payment hold |
Select Release for a payment method to display a Release Order Payment Method Window. |
|
Release all payment holds on the order |
Select Release All to display the Release All Payments Window. |
Releasing Order Payment Methods
Purpose: From the Release Held Order Payment Methods Screen, you can release an individual payment method from hold, or release all payment methods on the order.
Pick slip preparation: When you release an order from hold, the system determines whether the order is eligible for pick slip preparation; see Preparing Orders for Pick Slip Generation.
Credit card pay types requiring authorization: When you release a credit card pay type from hold, if the pay type has an authorization service code defined and the credit card requires authorization, the system places the credit card pay type on CW Waiting for Credit Card Authorization hold. If the only hold on the order is CW, the order does not actually go on hold. Instead, the order continues its normal routing process. The order displays CW as the pay type status in standard Order Inquiry, but the order is open. The system authorizes the shipment amount during Pick Slip Generation. If the service bureau declines the order at this point, then the order may go on hold, depending on the reason for the decline.
Release Order Payment Method Window
Use this pop-up window to release a payment method from hold. At the Release Held Order Payment Methods Screen, select Release for a payment method to display this pop-up window.
Enter Y in the Release field to confirm the release, or enter N to retain hold status.
Release All Payments Window
Use this pop-up window to release all payment methods on an order from hold. Select Release All at the Release Held Order Payment Methods Screen.
You can also release payment method (pay type) holds through order maintenance. You must use the Enter Payment Methods Screen in Order Maintenance in order maintenance to release pay type holds if you need to apply money or change the pay type information.
Note:
You cannot set release authority for payment method holds, only for order-level holds. See Establishing Order Hold Reason Codes (WOHR).Releasing Held Orders by Order Number
Purpose: From the Release Held Orders Screen (Working with Releases), you can perform a global or individual order release on any order listed.
Pick slip preparation: When you release an order from hold, the system determines whether the order is eligible for pick slip preparation; see Preparing Orders for Pick Slip Generation.
If the order has a system hold reason of AR or AU: See Reauthorization and Under Review Hold Scenarios for Orders Fulfilled through Order Orchestration for a discussion of how these orders can be released from hold.
Release Reason Prompt Pop-Up Window
At the Release Held Orders Screen (Working with Releases), select Release for the order you want to release from hold. The Release field in this window defaults to N (do not release the order).
Select the Release field to confirm the release.
Release authority: If you do not have authority to release the order from hold, the screen displays an error message. See Establishing Order Hold Reason Codes (WOHR).
Note:
This action releases all holds for the order (payment and ship-to holds). You receive a warning message if you attempt to release an order that has payment or ship-to holds.Managing Returns
In this part:
- Introducing Return Authorizations (WRTA) discusses the three stages of creating, receiving, and issuing credit for merchandise returns.
- Selecting Orders for Return (WRTA) shows you how to use the Select Order for Return Authorization screen to select an order for return authorization through the Work with Return Authorizations menu option.
- Working with Return Authorizations: Standard Process describes how to create or work with a return authorizations using the standard process, which involves creating, receiving, and crediting returns in separate steps.
- Working with Return Authorizations: Streamlined Process describes how to create or work with return authorizations using the streamlined process, which involves automatically processing the return authorization as far as your authority extends.
- Receiving Returns (WRAR) shows you how to receive returns into your warehouse using a separate menu option.
- Crediting Returns (WRAC) shows you how to credit returns using a separate menu option.
- Processing Credits by Line of Business (MCLB) describes how to process credits for a specific line of business and dollar amount.
- Work with Return Interface Errors (WRIE) describes the screens you use to review or delete return records which went into error status when received from an outside return system.
- Inbound Return API describes using the generic returns
API (RETURNS_IN process) to create and process a return against an
order detail line, based on XML messages from an external system.
For more information see the Order Administration Web Services Guide on My Oracle Support (ID 2953017.1).
Working with Return Authorizations: Standard Process
Purpose: Use the standard return authorizations process to create, receive, and credit return authorizations in separate steps. When you select an order for return authorization, you advance to the screens you use for the standard process if the Use Streamlined Return Authorizations (F44) system control value is unselected. In addition to using separate steps and screens to process the return, the standard process differs from the streamlined process in that:
- you must select each item on the order for return individually; there is no "select all"
- you cannot work with additional charges through this method
- you can change a return authorization without processing it further
When you use the standard process, the screen you first advance to after selecting an order varies, depending on whether you have already created a return authorization for the order.
Selecting an order: The process you use to select an order for return authorization processing is the same regardless of whether you use the standard or streamlined process. See Selecting Orders for Return (WRTA).
Return authorization download triggers: If the Create Return Download Triggers (K28) system control value is selected, the system creates a return authorization download (RAD) trigger when you create, change, or delete a return authorization line, based on the trigger rules defined for the Return Authorization Download (RETURN_OUT) integration layer job. The RETURN_OUT integration layer job monitors for return authorization download triggers and generates a Return Authorization Outbound XML Message (CWReturnRAOut) to send the return authorization information to a remote system.
Retail pickup or delivery orders: You can process a return against a retail pickup or delivery order; however, shipping the order deactivates the Order Broker Payment Type (K98) applied to these orders, so you would then need to enter a new payment method in order to process the related refund.
Note:
You cannot process an exchange against a retail pickup or delivery order.The system does not send a status update to Order Orchestration when you process a return against a retail pickup or delivery order.
See Retail Pickup (including Ship-for-Pickup) or Delivery Orders for an overview.
Pick slip preparation: When you select an order for return authorization, the system removes any pick slip preparation from the order. When you accept or reject the return authorization, the system determines if the order qualifies for pick slip preparation and reapplies it to the order. If you add an exchange item to the order, the system performs pick slip preparation for the exchange item when you receive the return authorization. See Preparing Orders for Pick Slip Generation.
In this topic:
- Screen Flow
- Work with Return Authorizations Screen
- Work with Return Authorization Detail Screen
- R/A Select Order Detail Pop-Up Window
- Create RA Detail Screen
- Enter Exchange Item Screen
- Create RA Detail Screen (Processing Misships)
- Receiving All Returns
- Receive RA Items Screen (Receiving Detail)
- Change RA Detail Screen
- RA Exchange Item Window (Review Exchange)
- Process RA Credits Screen
- Accepting or Rejecting Your Entries
Screen Flow
When you are creating the first return authorization for an order:

When there is already a return authorization for the order:
Authority Level
Your authority level is determined by the following secured features:
- Enter Return Authorization (A28): You must have enter authority for access to Work with Return Authorizations, or ability to create a return or exchange.
- Receive Return Authorization (A29): You must have both enter and receive authority to enter or receive a return authorization, or to create a misship return (because misships are created and received automatically).
- Credit Return Authorization (A34): You must have authority to all steps of return authorization (enter, receive, and credit) to process the credit.
Additionally, the Delete Return Authorizations (B03) secured feature controls the ability to delete a return authorization that has been created, but not yet received.
Work with Return Authorizations Screen
Purpose: Use this screen to select or review existing return authorizations for an order, or to advance to the screens you use to add a new return authorization for the order. This screen lists all return authorization headers, regardless of their processing stage, for the order and ship-to.
Order/header/detail structure: The relationship between the order and return authorization header and detail is illustrated in the chart below.

Each return or exchange of an item (detail record) must be associated with a header and an order. However, each order can have any number of return authorization headers, and each header can have any number of detail records.
How to display this screen: Select an order through the Work with Return Authorizations scan screens if there are already one or more return authorizations on the order; see Selecting Orders for Return (WRTA).
Note:
The Edit Customer Actions pop-up window may appear before this screen.See messages: The text SEE MSGS appears in the upper right corner of the screen if:
- the Display Customer Action Notes/Messages in RA (F64) system control value is selected, and,
- there are any order messages for the order you selected.
You can display the Work with Order Messages Screen by selecting Messages in standard order inquiry.
| Field | Description |
|---|---|
| Order # |
A unique number to identify an order. Numeric, 7 positions; display-only, assigned by the system. |
| Ship-to number (Unlabeled field to the right of the order number) |
The number of the shipping address on the order. Numeric, 3 positions; display-only, assigned by the system. |
| Customer name |
The name of the customer who placed the order. Alphanumeric, 41 positions; display-only. |
| RA# (Return authorization number) |
The number of the return authorization for the order and ship-to customer. The return authorization number ordinarily appears as a suffix to the combined order and ship-to number. Numeric, 3 positions; display-only, assigned by the system. |
| Quantity |
A series of three fields to identify the quantity of the item the customer is returning, the quantity you have received, and the quantity credited, as follows: EnteredThe total quantity of all items that you have authorized the customer to return on this return authorization. Numeric, 5 positions; display-only. ReceivedThe total quantity of the returned items that you have received into your warehouse. Numeric, 5 positions; display-only. CreditedThe total quantity of the returned items for which you have issued credit. Numeric, 5 positions; display-only. |
| Date |
Three fields indicating when the return was created, received, and credited. EnteredThe date you first created the return authorization. Numeric, 6 positions (in user date format); display-only. ReceivedThe date you received the customer's returned merchandise into your warehouse for the return authorization. If you received on multiple dates, the most recent date displays. Numeric, 6 positions (in user date format); display-only. CreditedThe date you issued a credit for the returned merchandise (for the quantity shown). Numeric, 6 positions (in user date format); display-only. |
| User |
The system ID of the person who created the return authorization. Alphanumeric, 10 positions; display-only. |
| Screen Option | Procedure |
|---|---|
|
Create a return authorization |
Select Create to advance to the Work with Return Authorization Detail Screen and create a new return authorization header and detail record. |
|
Work with an existing return authorization |
Select Work with for a return authorization to advance to the Work with Return Authorization Detail Screen and add another return or exchange to the return authorization header, or to work with and process a return or exchange already in process for the header. |
|
Receive returns |
Select Receive all for a return authorization to receive all unreceived merchandise on that return authorization header. See Receiving All Returns. |
|
Credit the return |
Select Process Credit for a return authorization to advance to the Process RA Credits Screen. |
|
Accept your entries |
Select Accept. See Accepting or Rejecting Your Entries. |
|
Reject your entries, or exit the screen if you have not made any changes |
Select Reject. See Accepting or Rejecting Your Entries. |
Work with Return Authorization Detail Screen
Purpose: Use this screen to create, change, delete, or display returns or exchanges for a return authorization header. You can also use this screen to receive or credit returns, or to advance to other screens you use for receiving and crediting.
Accepting updates at this screen: Accepting entries on the Work with Return Authorization Detail screen is a final accept; if you reject entries on the Work with Return Authorizations Screen, the system will not reject the entries that you accepted on the Work with Return Authorization Detail screen. For example, if you receive an RA on the Work with Return Authorization Detail screen and then select Reject on the Work with Return Authorizations Screen, the RA will remain in a received status.
How to display this screen:
- Select an order from the Work with Return Authorization scan screens if no return authorizations exist for the order; see Selecting Orders for Return (WRTA)
- Select Work with for an existing return authorization header at the Work with Return Authorizations Screen, or
- Select Create at the Work with Return Authorizations Screen to create a new return authorization header and detail
You can also advance to this screen by selecting Work with for a return authorization header through the Work with Return Authorization Receiving menu option; see Receiving Returns (WRAR).
Note:
The Edit Customer Actions window may appear before this screen.See messages: The text SEE MSGS appears in the upper right corner of the screen if:
- the Display Customer Action Notes/Messages in RA (F64) system control value is selected, and,
- there are any order messages for the order you selected.
You can display the Work with Order Messages Screen by selecting Messages in standard order inquiry
| Field | Description |
|---|---|
| RA Number (Return authorization number) |
A number representing the return authorization header. This number consists of: Order number: numeric, 8 positions; display-only. Ship-to number: numeric, 3 positions; display-only. Return authorization number: numeric, 3 positions; display-only. |
| Customer # |
This number identifies the customer who placed the order. Numeric, 9 positions; display-only; assigned by the system. |
| Customer name (Unlabeled field to the right of the customer number) |
The name of the customer. Alphanumeric, 41 positions; display-only. |
| Ln # (Line number) |
The line number of the return. Numeric, 3 positions; optional. |
| Item |
The unit of inventory to be returned. The actual item code, rather than the alias, always displays here. Alphanumeric, 12 positions; optional. |
| SKU (Stock keeping unit) |
The item's unique characteristics, such as its size and color. Alphanumeric, three 4-position fields; optional. |
| Qty to return (Quantity to return) |
The quantity of the item authorized for return. Numeric, 5 positions; optional. |
| Qty rtn'd (Quantity returned) |
The total quantity of the item that the customer has returned to date against a line. Alphanumeric, 2 positions; optional. |
| Rtn rsn (Return reason) |
The reason that the customer is returning the item or items. A return reason code indicates whether returned items are defective, and are used for reporting purposes. You must enter either a return reason code or an exchange reason code. Return reason codes are defined in and validated against the Return Reason table. See Establishing Return Reason Codes (WRTR). Numeric, 3 positions; optional. |
| Xch rsn (Exchange reason) |
The reason that the customer is exchanging the item. An exchange reason code indicates whether returned items are defective, and are used for reporting purposes. You must enter either a return reason code or an exchange reason code. Exchange reason codes are defined in and validated against the Exchange Reason table. See Establishing Exchange Reason Codes (WEXR). Numeric, 3 positions; optional. |
| WH (Warehouse) |
Represents the warehouse to receive the return. Warehouse codes are defined in and validated against the Warehouse table; see Creating and Maintaining Warehouses (WWHS). Alphanumeric, 3 positions; optional. |
| Rtn dispn (Return disposition) |
Controls how to handle the return (for example, whether to increase inventory). Return disposition codes are defined in and validated against the Return Disposition Values table. See Establishing Return Disposition Values (WRDV). Alphanumeric, 2 positions; optional. |
| Location |
A code that identifies the location in the warehouse to receive the return. Location codes are defined in and validated against the Location table; see Creating and Maintaining Locations (WLOC). Alphanumeric, 7 positions; optional. |
| Description (Unlabeled field below the item code) |
The description of the item and SKU, if any, separated by a space. Item description: 120 positions; display-only. SKU description: 20 positions; display-only. |
| Screen Option | Procedure |
|---|---|
|
Change a return authorization |
Select Change for an item to advance to the Change RA Detail Screen. |
|
Delete a return authorization |
Select Delete for a return authorization line to delete the line. Note: You can delete a return authorization record only if you have the proper authority, as controlled by the Delete Return Authorizations (B03) secured feature, and if the return has not yet been received. However, if you have received the return and not yet accepted your entries, you can reject the entries in the current session, then reselect the return authorization and delete the item. |
|
Display a return authorization |
Select Display for a return authorization line to advance to the Display RA Detail Screen. |
|
Receive a returned line |
Select Receive line for a return authorization line to advance to the Receive RA Items Screen (Receiving Detail). |
|
Create a return authorization |
Select Create to display the R/A Select Order Detail Pop-Up Window. |
|
Receive all lines |
Select Receive All to receive all unreceived items on the return authorization. See Receiving All Returns. |
|
Accept your entries |
Select Accept. See Accepting or Rejecting Your Entries. Note: Accepting entries on the Work with Return Authorization Detail screen is a final accept; if you reject entries on the Work with Return Authorizations Screen, the system will not reject the entries that you accepted on the Work with Return Authorization Detail screen. For example, if you receive an RA on the Work with Return Authorization Detail screen and then select Reject on the Work with Return Authorizations Screen, the RA will remain in a received status. |
|
Reject your entries |
Select Reject. See Accepting or Rejecting Your Entries. |
|
Process return authorization credit |
Select Process Credits to advance to the Process RA Credits Screen. |
|
Create a tickler for the order, sold to customer on the order, and/or bill to customer on the order |
Select Create tickler to advance to the Create Tickler Screen. Note: To create a MN tickler, you must have authority to the Create Manual Tickler (B13) secured feature. |
R/A Select Order Detail Pop-Up Window
Purpose: This window lists all lines on the order that are eligible for return and do not currently have a return authorization in process. Use this window to select an order line for the return authorization.
How to display this window: Select Create at the Work with Return Authorization Detail Screen.
Note:
If the window does not display any eligible items, or if you do not select one of the items at the window, the system assumes you are creating a return authorization for a misshipment or over-shipment. Therefore, selecting Exit closes the window and advances you to the Create RA Detail Screen (Processing Misships).| Field | Description |
|---|---|
| Seq # |
The order line number. Numeric, 3 positions; optional. |
| Quantity shipped |
The number of units of the item you have shipped to the customer. Numeric, 5 positions; optional. |
| Quantity returned |
The number of units on the order line that have been received back into your warehouse to date. Numeric, 5 positions; optional. |
Select an item: You can select an item for return by Selecting it. You advance to the Create RA Detail Screen, where you can enter a return authorization for the selected item.
If there are no items on the order eligible for return, select Exit to advance to the Create RA Detail Screen (Processing Misships).
Create RA Detail Screen
Purpose: Use this screen to enter the detail information you need to create a return authorization.
How to display this screen: Select an item at the R/A Select Order Detail Pop-Up Window. See Create RA Detail Screen (Processing Misships) if you selected Exit at the RA/Select Order Detail pop-up window to create a misship return.
| Field | Description |
|---|---|
| RA number (Return authorization number) |
A number representing the return authorization header. This number consists of the order number, ship to number, and return authorization number. Order number: numeric, 8 positions; display-only. Ship-to number: numeric, 3 positions; display-only. Return authorization number: numeric, 3 positions; display-only. |
| Line # |
A number that identifies the line on the return authorization header. Numeric, 3 positions; display-only, assigned by the system. |
| Item |
A code identifying the item being returned. Misship: The item field is required. Alphanumeric, 12 positions; display-only (or required for a misship return). |
| SKU (Stock keeping unit) |
The item's unique characteristics, such as its color and size. Misship: The SKU is required for a SKU’ed item. Alphanumeric, three 4-position fields; display-only (or required for a misship return). |
| Order line# |
The line number on the original order containing the item you selected for return. Misship: The order line number is zero. Numeric, 3 positions; display-only. |
| Invoice # |
This field is made up of two segments, separated by a hyphen: Invoice numberThe number of the invoice on which you billed the item. Numeric, 7 positions; display-only. Line number (Unlabeled field to the right of the invoice number)The line number of the invoice on which the merchandise was billed. Misship: The invoice number and line number are 0 - 0. Numeric, 3 positions; display-only. |
| Refund freight |
Indicates whether to refund freight to the customer when crediting the return. Valid values are: Valid values are:
To change after entry: Although the refunding does not take place until the time you credit the return, you will not have an opportunity to change the setting at that time or at any time after receiving the return. To change the setting of this field before processing the credit, you must select Change for the item at the Work with Return Authorization Detail Screen to advance to the Change RA Detail Screen. This field is enterable at the Change RA Detail screen only if you have full authority to create, receive, and credit return authorizations. |
| Refund add'l chgs (Refund additional charges) |
Indicates whether to refund additional charges when crediting the return. If there were negative additional charges billed on the order, refunding them results in adding positive additional charges, or decreasing the net amount of any refund. Valid values are:
To change after entry: Although the refunding does not take place until the time you credit the return, you will not have an opportunity to change the setting at that time or at any time after receiving the return. To change the setting of this field before processing the credit, you must select Change for the item at the Work with Return Authorization Detail Screen to advance to the Change RA Detail Screen. This field is enterable at the Change RA Detail screen only if you have full authority to create, receive, and credit return authorizations. |
| Refund handling |
Indicates whether to refund handling charges when crediting the return. Valid values are:
To change after entry: Although the refunding does not take place until the time you credit the return, you will not have an opportunity to change the setting at that time or at any time after receiving the return. To change the setting of this field before processing the credit, you must select Change for the item at the Work with Return Authorization Detail Screen to advance to the Change RA Detail Screen. This field is enterable at the Change RA Detail screen only if you have full authority to create, receive, and credit return authorizations. |
| Refund duty |
Indicates whether to refund duty charges when crediting the return. Valid values are:
To change after entry: Although the refunding does not take place until the time you credit the return, you will not have an opportunity to change the setting at that time or at any time after receiving the return. To change the setting of this field before processing the credit, you must select Change for the item at the Work with Return Authorization Detail Screen to advance to the Change RA Detail Screen. This field is enterable at the Change RA Detail screen only if you have full authority to create, receive, and credit return authorizations. |
| Qty to return (Quantity to return) |
The total number of units to return. Unless you are entering a misship, you cannot enter an amount greater than the unreturned quantity or the screen displays an error message; you must enter any additional quantity as a misship. Numeric, 5 positions; required. |
| Unreturned quantity |
The quantity of the item that has been shipped and not yet returned. Misship: The unreturned quantity is zero. Numeric, 5 positions; display-only. |
| Qty returned (Quantity returned) |
The total quantity of the item that the customer has returned to date on this return authorization detail record. The system does not update this field until you process receipt of the returned item. Numeric, 5 positions; display-only. |
| Qty credited (Quantity credited) |
The total quantity of the item for which a credit has been issued. The system does not update this field until you process the credit for a returned item. Numeric, 5 positions; display-only. |
| Return reason |
The reason that the customer is returning the item or items. A return reason code indicates whether returned items are defective, and are used for reporting purposes. You must enter either a return reason code or an exchange reason code. You can use different return reason codes, or a mix of return reason codes and exchange reason codes, if you are processing returns against the same item but for different reasons. For example, if the customer is returning four units but one unit is damaged, you could process the return for that unit using a different return reason code. However, you cannot have more than one return in process for an item against the same location. Time of update: The system does not post updates that include the return reason code until you receive the return. Return reason codes are defined in and validated against the Return Reason table. See Establishing Return Reason Codes (WRTR). Numeric, 3 positions; required if you do not enter an exchange reason code. |
| Exchange reason code |
The reason that the customer is exchanging the item. An exchange reason code indicates whether returned items are defective, and are used for reporting purposes. You must enter either a return reason code or an exchange reason code. If you enter an exchange reason code, you advance automatically to the Enter Exchange Item Screen or window if the Require Exchange Item at Time of Receipt (F42) system control value is unselected; otherwise, you do not advance to this screen until the time you receive the return. |
|
You can use different exchange reason codes, or a mix of return reason codes and exchange reason codes, if you are processing exchanges against the same item but for different reasons. For example, if the customer is exchanging four units but one unit is damaged, you could process the exchange for that unit using a different exchange reason code. However, you cannot have more than one return or exchange in process for an item against the same location. Retail pickup or delivery orders: This field is not available when you are working with a retail pickup or delivery order. See Maintaining Retail Pickup or Delivery Orders from Order Orchestration for a discussion. Time of update: The system does not post updates that include the exchange reason code until you receive the return. Exchange reason codes are defined in and validated against the Exchange Reason table. See Establishing Exchange Reason Codes (WEXR). Numeric, 3 positions; required if you do not enter a return reason code. |
|
| Disposition code |
A code that identifies how a returned item is handled by the system, in terms of whether the return updates inventory and the warehouse and location to which the item is returned. Required for return: You must enter a valid return disposition code when performing any type of return, such as a straight return, entering an exchange item, etc. The return disposition code defined in the Default Disposition Code (C18) system control value defaults, but you can override it. For returns initiated from an outside system such as a third-party warehouse management system, if there is no return authorization for the order, the system assigns the return disposition code defined in the Default Return Disposition Code for Inbound Returns (H65) system control value to the return. |
|
Affect inventory? If the return disposition code affects inventory (meaning that the item is returned into active inventory and update the on-hand quantity in the specified location), the system requires the warehouse and location where the item is returned. If the disposition code is set up to affect inventory and return to the primary location, the system will check for a primary location in the Item record. If one is available, the system will return the item automatically to this warehouse location. If one is not available or if the disposition code is not set up to receive returns in the primary location, the system will receive the return in the warehouse and location defined in the Return Disposition record; however, you can override these values to return the item to an alternate location. If the item/location does not exist, the system will create a record in the Item/Location table automatically. |
|
|
Regardless of whether the return disposition code specifies returning to the primary location, if the system control value Display "No Primary Location" Message in Returns (G46) is selected, and an item does not have a primary location, a pop-up window will display when you select OK to validate your entries and then select OK again to update the record; the pop-up window warns you that a primary location for the item does not exist. Select Cancel to cancel the window and either change the return disposition code, or select OK again to retain the disposition code you have already entered. |
|
|
Time of update: The system does not post updates that include the return disposition code until you receive the return. Authority: You can set authority to process a return for a specific return disposition value at the user or user class level. This can be a blanket authority for all disposition values, or can be specific to individual codes. See Establishing Return Disposition Values (WRDV) An error message indicates if you do not have authority to the return disposition code specified: User Does not have authority to return disposition code 4A. Alphanumeric, 2 positions; required. |
|
| Warehouse |
The code representing the warehouse where the item is or items are being returned. When you are returning a single item, if there is a default warehouse and primary location specified for the item or SKU, the warehouse defaults here, but you can override it. Time of update: The system does not post updates that include the warehouse until you receive the return. Warehouse codes are defined in and validated against the Warehouse table; see Creating and Maintaining Warehouses (WWHS). Numeric, 3 positions; required if the return disposition value affects inventory. |
| Location |
The code representing the location within the warehouse where the item is being returned. If there is a default warehouse and primary location specified for the item or SKU, the location defaults here, but you can override it. Time of update: The system does not post updates that include the location until you receive the return. Location codes are defined in and validated against the Location table; see Creating and Maintaining Locations (WLOC). Alphanumeric, 7 positions; required if the return disposition value affects inventory. |
Drop ship orders from multiple vendors: Order Administration does not allow you to create returns for multiple drop ship vendors at the same time. If you complete this screen for a second drop ship vendor on a single return, the system displays the following error message when you select OK: Returns against multiple drop ship items/vendors not allowed at the same time.
You must complete your return for the first vendor and create another return for each subsequent vendor on the order.
Completing the Create RA Detail Screen
Enter Exchange Item screen: If you entered an exchange reason code and if the Require Exchange Item at Time of Receipt (F42) system control value is unselected, you advance to the Enter Exchange Item Screen or window. If you are not processing an exchange, you return to the Work with Return Authorization Detail Screen.
No primary location warning: If the item does not have a primary location, the system displays an informational pop-up window when you select OK if the Display "No Primary Location" Message in Returns (G46) system control value is selected.
Scan Return ID window: If the Display Return ID Window (L99) system control value is selected, the system advances you to the Scan Return ID Window after you complete the required information on this screen and select OK. This window allows you to assign a return ID to the RA detail line in order to identify the return in an external system.
Select Exit to exit the screen without creating the return authorization.
Enter Freight Refund Window
Use this window to enter the freight amount to refund.
How to display this screen: This window displays if you select the Refund freight field on the Create RA Detail Screen, a Freight override amount is defined for the order, and the Calculate freight field for the order ship to is selected.
| Field | Description |
|---|---|
| Current freight amount |
The current freight amount for the order, based on the Freight override amount on the Display Order Properties Screen. Numeric, 20 positions with a 2-place decimal; display-only. |
| Freight refund |
The amount of freight to refund. Freight tax override: If a Freight tax override is defined for the order, the system uses the Freight tax rate to calculate the amount of tax on freight to refund. Numeric, 20 positions with a 2-place decimal; required. |
Instructions:
- Enter the amount of freight to refund in the Freight refund field.
- Select OK. The system subtracts the freight refund amount from the current freight amount and updates the Freight override amount on the Display Order Properties Screen with the new Freight override amount. If a Freight tax override is defined for the order, the system uses the Freight tax rate to determine the new freight tax amount.
Example: You return a line on an order whose freight override amount is $10.00 and freight tax override amount is $2.50. The freight tax rate is 25%. At the Enter Freight Refund window, you enter $4.00 as the freight refund amount. Based on the freight refund amount, the system:
- Refunds $4.00 freight and $1.00 freight on tax.
- Updates the freight override amount to $6.00.
- Updates the freight tax override amount to $1.50.
Enter Exchange Item Screen
Purpose: Use this screen to enter an exchange item and quantity for the returning merchandise.
How to display this screen: You advance to this screen when you enter an exchange reason code on the Create RA Detail Screen if the Require Exchange Item at Time of Receipt (F42) system control value is selected; otherwise, you advance to this screen at the time you receive the return. You can also display this screen through the Receiving Returns (WRAR) menu option.
Retail pickup or delivery orders: This screen is not available when you are working with a retail pickup or delivery order. See Maintaining Retail Pickup or Delivery Orders from Order Orchestration for a discussion.
Pop-up or screen: Depending upon whether you are processing a misship, receiving individual items, or receiving all returns, a pop-up window may display instead of a screen; however, all fields are the same on both the screen and the window.
| Field | Description |
|---|---|
| RA number |
A number representing the return authorization. You create a new return authorization header record each time you create a return authorization for an item. This number consists of the order number, ship to number, and return authorization number. Order number: numeric, 8 positions; display-only. Ship-to number: numeric, 3 positions; display-only. Return authorization number: numeric, 3 positions; display-only. |
| RA line # |
The return authorization line associated with the exchange. Numeric, 3 positions; display-only. |
| Offer |
The offer to use for tracking demand for the exchange item. The offer originally used on the order defaults. Offers are defined in and validated against the Offer table. See Working with Offers (WOFR). Alphanumeric, 3 positions; required. |
| Item |
A code that identifies the unit of merchandise the customer is requesting in exchange for the return. You can enter a cross reference code that represents another system's item and SKU code in this field. If you enter a cross reference code, the system searches the SKU Cross Reference table alphanumerically for the first Order Administration item and SKU that is associated with this cross reference code. See Updating SKU Offer Prices (MUSK). Alphanumeric, 12 positions; required. |
| SKU (Stock keeping unit) |
The item's unique characteristics, such as its size and color. Alphanumeric, three 4-position fields; required if the item has SKUs. |
| Qty ordered (Quantity ordered) |
The total of the exchange item to ship to the customer. Numeric, 5 positions; required. |
| No charge |
Indicates whether the exchange item should be given to the customer at no charge. Values are:
|
| Use existing price |
Controls whether the system will apply the unit price of the returned item for each unit you ship of the replacement item, resulting in no net increase or decrease in merchandise charge for the exchange. This might be useful if you sold the original item at a discount and want to replace the item without imposing the regular, non-discounted price. However, if you enter Y in this field, the system uses the original item price whether it was higher or lower than the returned item price. Valid values are:
Note: The system requires that you have defined a default price override reason in the Price Override Reason for Same Price Exchanges (D92) system control value if you selected it. If no default has been defined, a message displays:Price Override Reason Code not found (SCV=D92). |
| Override price |
The price at which the item is added to the order. You cannot enter an override price if the Use existing price field is selected. Note: To enter an override price, you must have authority to the secured feature Price Overrides (A23).Even if you have authority to override prices, the percentage you can discount the existing price may be limited by system control value E55, Price Override Limit Percent, unless you have authority to secured feature Override Price Override Limit (A64), which allows you to override the limit percent defined in the system control table. Alphanumeric, 13 positions with a 2-place decimal; optional. |
| Override reason |
The reason you enter an override price. Price override reasons are defined in and validated against the Price Override Reason table. See Establishing Price Override Reason Codes (WPOR). Alphanumeric, 1 position; required if you enter a price in the Override price field. |
| Ship via |
The shipper to deliver the exchange item. The shipper who originally shipped the order is used if you do not enter a default. The system validates that the ship via code you enter is set up as an SCF/ship via combination; otherwise, the screen displays an error message. Ship via codes are defined in and validated against the Ship Via table. See Working with Ship Via Codes (WVIA). Numeric, 2 positions; optional. |
| Warehouse |
The warehouse from which the exchange item should ship. Otherwise, the system uses the default specified for the item or SKU. The system validates that there is a record of the exchange item in the warehouse you enter; otherwise, the screen displays an error message. Warehouse codes are defined in and validated against the Warehouse table. See Creating and Maintaining Warehouses (WWHS). Numeric, 3 positions; optional. |
Completing this screen:
- If the original shipment was an express bill, the Enter Location pop-up window displays. See Entering Orders for more information on completing this window.
- If there are any item comments associated with the exchange item you entered, you advance to the Work with Item/SKU Comments Window.
The table below indicates how the exchange item is priced, based on the setting of the No charge, Use existing price, Override price and Override reason fields.
| No charge | Use existing price | Override price and reason | Results |
|---|---|---|---|
|
Priced |
blank |
blank |
Add the exchange item to the order using the regular price. |
|
Priced |
selected |
blank |
Add the exchanged item to the order using the existing price of the return item. |
|
Priced |
blank |
10.00, P |
Add the exchange item to the order using the override price of 10.00 and the price override reason P. |
|
No Charge |
blank or selected |
blank |
Add the exchange item to the order for 0.00 using the override reason defined in the Default Price Override Reason (B35) system control value. |
Create RA Detail Screen (Processing Misships)
Purpose: Use this screen to process a misship return.
Misships are items that were inadvertently shipped to your customer. When you process a misship through return authorizations, you add a record of the item to the order and process other updates, such as receipt into inventory, as required. Misships differ from regular returns, in which you process a return against an item that was already on the order. Misship returns cannot be credited, since they were not billed. However, the system updates the Date credited field in the RA Header table to indicate a pending credit does not exist.
Required authority: When you enter a misship, the return authorization is created and received at once. For this reason, you must have authority to create and receive return authorizations to enter a misship.
How to display this screen: You can display this screen by selecting Create at the Work with Return Authorization Detail Screen, and then selecting Exit at the R/A Select Order Detail Pop-Up Window without selecting an item for return. Select Exit if you do not wish to enter a misship item.
Receiving All Returns
Purpose: Through the Work with Return Authorizations menu option (standard process), you can receive a return by:
- Receive all/header screen: selecting Receive line for the return authorization header at the Work with Return Authorizations Screen
- Receive detail: selecting Receive line for the return authorization detail at the Work with Return Authorization Detail Screen
- Receive all/detail screen: selecting Receive all at the Work with Return Authorization Detail Screen
Each method of receiving returns is described below.
Note:
You can also receive returns through the Receiving Returns (WRAR) menu option.Pick slip preparation: When you receive an item that has been exchanged, the system performs pick slip preparation for the exchange item; see Preparing Orders for Pick Slip Generation.
Receive All/Header Screen
Use this option if you do not need to review the items on the return authorization before receiving.
Select Receive line for the return authorization header at the Work with Return Authorizations Screen.
An error message indicates if there are no current return authorizations ready for receipt, or if you do not have authority to receive. Also, if you have not yet entered exchange item information for an exchange, you advance to the Enter Exchange Item Screen.
After you select OK and complete any necessary exchange information, the Received date changes to the current date. You can then select Reject to reject your entries, select Accept to accept, or continue working on the Work with Return Authorizations screen.
You must accept or reject before leaving this screen. If you choose to create another return authorization header by selecting Create or work with a return authorization by selecting Display for it, the Confirm Accept pop-up window displays; see Accepting or Rejecting Your Entries.
Receive All/Detail Screen
Use this option if you want to review the individual items before receiving the entire return authorization. Select Receive All at the Work with Return Authorization Detail Screen to receive all items on return authorizations that have been created but not yet received.
An error message indicates if there are no items on the return authorization eligible for receipt, or if you do not have authority to receive.
You can then Select Reject to reject your entries, Select Accept to accept, or continue working on the Work with Return Authorization Detail screen. If you choose to process credits by selecting Process Credits, the Confirm Accept pop-up window displays; see Accepting or Rejecting Your Entries.
Receive RA Items Screen (Receiving Detail)
Purpose: Use this option if you want to select individual items on the return authorization to receive.
How to display this screen:
- Select Display for a return authorization header at the Work with Return Authorizations Screen.
- Select Receive Line for the item(s) you are receiving at the Work with Return Authorization Detail Screen.
You can also display this screen by selecting Receive line for an item at the Receive Returns Screen through the Receiving Returns (WRAR) menu option.
An error message indicates if you select an item that has already been received, or if you do not have authority to receive. If there is an exchange reason code for the return and you need to complete the exchange information, you advance first to the Enter Exchange Item Screen.
Complete the screen to process the receipt; otherwise, select Exit to cancel. The only enterable fields on this screen are the Qty returned (Quantity returned), Warehouse, and Location. Each field on this screen is described under Create RA Detail Screen.
When you return to the Work with Return Authorization Detail screen, the Qty rtn'd (Quantity returned) field is updated.
You can then select Reject to reject your entries, select Accept to accept, or continue working on the Work with Return Authorization Detail screen. If you choose to process credits by selecting Process Credits, the Confirm Accept pop-up window displays; see Accepting or Rejecting Your Entries.
Change RA Detail Screen
To change: Select Change for a return authorization at the Work with Return Authorization Detail Screen to advance to the Change RA Detail screen. See Create RA Detail Screen for field descriptions.
Note:
The Refund freight, Refund additional charges, Refund handling and Refund duty fields are enterable at this screen only if you have full authority to create, receive, and credit a return authorization.RA Exchange Item Window (Review Exchange)
Purpose: Use this window to review information on the item to ship in exchange for a returned item.
How to display this window: You can display this window by selecting Review exchange at the RA Exchange Item Window (Review Exchange). If there is not an exchange item to be shipped for the return, the screen displays an error message.
About this window: Each field on this window is described earlier in this topic in Enter Exchange Item Screen.
Process RA Credits Screen
Purpose: Use this screen to credit return authorizations.
How to display this screen:
- Selecting Process Credits for the return authorization header at the Work with Return Authorizations Screen
- Selecting Process Credits at the Work with Return Authorization Detail Screen
You can also display this screen through the Work with Return Authorization Receiving and Work with Return Authorization Credits menu options, described in Receiving Returns (WRAR), and Crediting Returns (WRAC).
For more information: See Crediting Returns (WRAC) for information on processing credits.
Accepting or Rejecting Your Entries
Pick slip preparation: When you accept or reject a return authorization, the system determines if the order qualifies for pick slip preparation and applies it to the order. If you add an exchange item to the order, the system performs pick slip preparation for the exchange item when you receive the return authorization. See Preparing Orders for Pick Slip Generation.
Accepting Your Entries
Select Accept to accept all of your entries during the current session at each screen when Working with Return Authorizations: Standard Process. Depending on your entries, the updates made at this point are as follows:
The return authorization record(s) is/are created, and a message is written to order history:
7/17/06 M Order was maintained through R/A. 26.25 EJOHNSON
Note that the dollar amount that displays with this message refers to the entire order total, not just the dollar value of any return.
If the return authorization was created through the e-commerce interface: You can enable your web customers to create return authorizations on the storefront. When a return authorization is created through this method, a message such as the following is written to order history:
7/14/06 N RA 5525-1-1 created from the web.
Note:
Note that this message does not include a dollar amount or user ID.You can review these messages by selecting Order History in standard order inquiry to advance to the Display Order History Screen. They are also available for review by selecting History in streamlined order inquiry.
Return authorization download triggers: If the Create Return Download Triggers (K28) system control value is selected, the system creates a return authorization download (RAD) trigger when you create, change, or delete a return authorization line, based on the trigger rules defined for the Return Authorization Download (RETURN_OUT) integration layer job. The RETURN_OUT integration layer job monitors for return authorization download triggers and generates a Return Authorization Outbound XML Message (CWReturnRAOut) to send the return authorization information to a remote system.
Receipts are processed through the ORDR_ASYNC job. Updates include:
- The inventory for the item, including increasing on-hand in the item location and item warehouse, and adding an inventory transaction history record
- the order, including the order detail and order line history
- for an exchange, adds the exchange item to the order
- the return authorization header and detail
Credits are processed through the ORDR_ASYNC and BILL_ASYNC jobs, which update:
- the order, including order history, and creating the credit invoice and refund, if appropriate. Any unbilled additional charges on the order bill at this time, as well
- the return reason or exchange reason history for the offer
- the return authorization header and detail record.
Note:
Refunds can be either positive (you owe the customer money) or negative (the customer owes you money).Select Active Pay Method screen: The system displays the Select Active Pay Method screen when you accept the return authorization if there is a deactivated payment method on the order. Use this screen to select the active payment method to receive the credit.
Rejecting Your Entries
Select Reject to reject all of your entries during the current session. Any updates to the return authorization tables is undone, and additional updates do not take place.
Note:
Accepting entries on the Work with Return Authorization Detail Screen is a final accept; if you reject entries on the Work with Return Authorizations Screen, the system will not reject the entries that you accepted on the Work with Return Authorization Detail Screen. For example, if you receive an RA on the Work with Return Authorization Detail Screen and then select Reject on the Work with Return Authorizations Screen, the RA will remain in a received status.Working with Return Authorizations: Streamlined Process
Purpose: If the Use Streamlined Return Authorizations (F44) system control value is selected, when you process return authorizations:
- When you select an order for returns processing, the screen displays each item on that order that is available for returns processing. Items are available for return if they have been shipped and a return has not yet been completely processed.
- Depending on your authority to create, receive, and credit return authorizations, returns are processed automatically as far as your authority extends. For example, you cannot specify that you want to "create only" if you also have authority to receive, or to receive and credit.
- You can review order line history while processing returns.
- You can work with additional charge codes while processing returns.
See Working with Return Authorizations: Standard Process for more information on how standard processing works.
Selecting an order: The process you use to select an order for return authorization processing is the same regardless of whether you use the standard or streamlined process. See Selecting Orders for Return (WRTA).
Authority level: Your authority level is determined by the following secured features:
- Enter Return Authorization (A28)
- Receive Return Authorization (A29)
- Credit Return Authorization (A34)
Additionally, the Delete Return Authorizations (B03) secured feature controls the ability to delete a return authorization that has been created, but not yet received.
Return authorization download triggers: If the Create Return Download Triggers (K28) system control value is selected, the system creates a return authorization download (RAD) trigger when you create, change, or delete a return authorization line, based on the trigger rules defined for the Return Authorization Download (RETURN_OUT) integration layer job. The RETURN_OUT integration layer job monitors for return authorization download triggers and generates a Return Authorization Outbound XML Message (CWReturnRAOut) to send the return authorization information to a remote system.
Retail pickup or delivery orders: You can process a return against a retail pickup or delivery order; however, shipping the order deactivates the Order Broker Payment Type (K98) applied to these orders, so you would then need to enter a new payment method in order to process the related refund.
Note:
You cannot process an exchange against a retail pickup or delivery order.The system does not send a status update to Order Orchestration when you process a return against a retail pickup or delivery order.
See Retail Pickup (including Ship-for-Pickup) or Delivery Orders for an overview.
Pick slip preparation: When you select an order for return authorization, the system removes any pick slip preparation from the order. When you accept or reject the return authorization, the system determines if the order qualifies for pick slip preparation and reapplies it to the order. If you add an exchange item to the order, the system performs pick slip preparation for the exchange item when you receive the return authorization. See Preparing Orders for Pick Slip Generation.
In this topic:
- Work with Returns for Order Screen
- Return/Exchange Item Screen (Creating a Return)
- Enter Exchange Item Screen
- Return/Exchange Item Screen (Create/Return All)
- Change RA Detail Screen (Complete/Process a Return for an Item)
- Display RA Detail Screen
- RA Exchange Item Window
- Work with RA Detail for Item Screen
- Accepting or Rejecting
Work with Returns for Order Screen
Use this screen to create and process return authorizations as far as your authority extends. From this screen, you can also display a return authorization in process, review order line history, advance to standard order inquiry, or work with additional charges.
This screen displays each item on the order eligible for a return (that is, all shipped items that have not yet had returns fully processed).
Note:
The Edit Customer Actions Window may appear before this screen.How to display this screen: Select an order through the Work with Return Authorizations scan screens; see Selecting Orders for Return (WRTA).
See messages: The text SEE MSGS appears in the upper right corner of the screen if:
- the Display Customer Action Notes/Messages in RA (F64) system control value is selected, and,
- there are any order messages for the order you selected.
You can select Order Inquiry to advance to standard order inquiry and select Messages to display the Work with Order Messages Screen.
| Field | Description |
|---|---|
| Order number |
A number to identify an order. Numeric, 7 positions; display-only, assigned by the system. |
| Ship-to number (Unlabeled field to the right of the order number) |
A number that identifies the shipping address on an order; separated from the order number by a hyphen. Numeric, 3 positions; display-only, assigned by the system. |
| Customer # |
This number identifies the customer who placed the order. Numeric, 9 positions; display-only; assigned by the system. |
| Customer name (Unlabeled field to the right of the customer number) |
The name of the customer. Alphanumeric, 41 positions; display-only. |
| Ln# (Line number) |
The number of the order line containing the item eligible for return. Numeric, 3 positions; optional. |
| Item |
The code representing the item eligible for return. If the Display Item Alias (D56) system control value is selected, and if the customer ordered this item using an alias, the alias displays. Alphanumeric, 12 positions; optional. |
| SKU |
The item's unique characteristics, such as its color or size. Only items on the order that are eligible for return display on this screen. To be eligible for return, there must be at least one unit that has been shipped and not fully returned and credited. If the Display SKU Description in place of SKU Element (F25) system control value is selected, the first 14 positions of the description of the SKU displays instead. Scanning on this field is not currently implemented. Alphanumeric, three 4-position fields; optional. |
| Qty shipped |
The total quantity of the item that has been shipped to the customer. Numeric, 5 positions; display-only. |
| Qty rtn'd (Quantity returned) |
The total quantity of the item that has been received at your warehouse as a return, either in a previous or in the current session. Numeric, 5 positions; display-only. |
| Qty crdtd (Quantity credited) |
The total quantity of the item that has been fully returned and credited, either in a previous or in the current session. Numeric, 5 positions; display-only. |
| RA pend (Return authorization pending) |
Indicates whether there is currently a return authorization in process for this item. Valid values are:
|
| Screen Option | Procedure |
|---|---|
|
Display a return authorization in process |
Select Display for an item. Single return authorization: You advance to the Display RA Detail Screen if there is just one return authorization in process for the item. Multiple return authorizations: You advance to the Work with RA Detail for Item Screen. |
|
Begin a new return authorization against an item |
Select Create/process return for an item to advance to the Return/Exchange Item Screen (Creating a Return). |
|
Complete processing an existing return authorization against an item |
Select Complete/process return(s) for the item. Single return authorization: You advance to the Change RA Detail Screen (Complete/Process a Return for an Item) if there is just one return authorization in process for the item. Multiple return authorizations: You advance to the Work with RA Detail for Item Screen. |
|
Display order line history for an item |
Select Order line history for an item to advance to the Display Order Line History Screen. |
|
Create a misship return |
Select Create misship. See Create RA Detail Screen (Processing Misships). |
|
Advance to standard order inquiry |
Select Order Inquiry to advance to the Order Inquiry Header Screen or the Order Inquiry Detail Screen, depending on the setting of the Default Version for Order Inquiry (C34) system control value. |
|
Begin return authorization for all displayed items |
Select Create/Return all to advance to the Return/Exchange Item Screen (Creating a Return). |
|
Accept your entries |
Select Accept. See Accepting or Rejecting. |
|
Reject your entries |
Select Reject See Accepting or Rejecting. |
|
Work with additional charges for the order |
Select Additional Charges to display the Enter Additional Charges pop-up window. See Adding Miscellaneous Charges or Credits in Order Entry. Note: Additional charges bill the next time a transaction on the order (such as crediting a return) goes through billing. |
|
Create a tickler for the order, sold to customer on the order, and/or bill to customer on the order |
Select Create tickler to advance to the Create Tickler Screen. Note: To create a MN tickler, you must have authority to the Create Manual Tickler (B13) secured feature. |
Return/Exchange Item Screen (Creating a Return)
Purpose: Use this screen to begin processing a return or exchange against an item. When you accept your entries against the order, the return authorization will be processed as far as your authority extends.
Note:
You use the same screen when creating return authorizations for the entire order at once; however, its fields are different. See Return/Exchange Item Screen (Create/Return All).How to display this screen: Select Create/process return for an item at the Work with Returns for Order Screen. If the item is not available for a new return authorization because a return authorization has been entered for each shipped unit already, the screen displays an error message:
No returns left to create - function not processed.
This window is informational only. You can select Cancel to cancel the window, and then, if you wish, change the return disposition code before updating your entries and accepting/processing the return.
Note:
This pop-up window displays only when you are posting a return for a single item; if you have advanced to the Return/Exchange Item screen selecting Create/Return all, the warning window does not appear, regardless of the setting in the Display "No Primary Location" Message in Returns (G46) system control value, or of whether any item on the order has no defined primary location.| Field | Description |
|---|---|
| Item |
The code representing the item you selected at the Work with Returns for Order Screen for return or exchange. If the Display Item Alias (D56) system control value is selected, and the customer ordered by alias, then the alias displays. This field does not display when you select Create/Return all to create/return all. Alphanumeric, 12 positions; display-only. |
| SKU (Stock keeping unit) |
The item's unique characteristics, such as its size and color. This field does not display when you select Create/Return all to create/return all. Alphanumeric, three 4-position fields; display-only. |
| Description |
The description of the item. This field does not display when you select Create/Return all to create/return all. Alphanumeric, 120 positions; display-only. |
| RA # (Return authorization number) |
A number representing the return authorization. If you have authority to create, but not receive or credit, return authorizations, you create a new return authorization header record each time you create a return authorization for an item. Regardless of your authority level, however, one or more items would have the same return authorization number if you selected Create/Return all to return them all at once. This number consists of the order number, ship to number and return authorization number. Order number: numeric, 8 positions; display-only. Ship-to number: numeric, 3 positions; display-only. Return authorization number: numeric, 3 positions; display-only. |
| Qty to return |
Enter the quantity of the item you are returning or exchanging to the same location and with the same return or exchange reason code. You cannot enter a number greater than the unreturned quantity that displays to the right. Time of update: The system does not post updates related to the quantity until you receive the return; so if you have create authority only, the operator who processes the receipt or receipt/credit can change the quantity. This field does not display when you select Create/Return all to create/return all. Numeric, 5 positions; required. |
| Unreturned quantity |
The quantity of the item available to return. This is the quantity that is not included in another previous or current return. This field does not display when you select Create/Return all to create/return all. Numeric, 5 positions; display-only. |
| Return reason |
The reason that the customer is returning the item or items. A return reason code indicates whether returned items are defective, and is used for reporting purposes. You must enter either a return reason code or an exchange reason code. You can use different return reason codes, or a mix of return reason codes and exchange reason codes, if you are processing returns against the same item but for different reasons. For example, if the customer is returning four units but one unit is damaged, you could process the return for that unit using a different return reason code. However, you cannot have more than one return in process for an item against the same location. |
|
Time of update: The system does not post updates that include the return reason code until you receive the return; so if you have create authority only, the operator who performs the receipt or receipt/credit can change the return reason at that time, or change from a return reason to an exchange reason. Return reason codes are defined in and validated against the Return Reason table. See Establishing Return Reason Codes (WRTR). Numeric, 3 positions; required if you do not enter an exchange reason code or when you select Create/Return all to create/return all. |
|
| Exchange reason code |
The reason that the customer is exchanging the item. An exchange reason code indicates whether returned items are defective, and are used for reporting purposes. You must enter either a return reason code or an exchange reason code. If you enter an exchange reason code, you advance automatically to the Enter Exchange Item Screen or window depending on your authority level and the setting of the Require Exchange Item at Time of Receipt (F42) system control value. For example, if you have authority only to create a return authorization, not to return or credit, and if this system control value is selected, you will not need to enter an exchange item at this time. |
|
You can use different exchange reason codes, or a mix of return reason codes and exchange reason codes, if you are processing exchanges against the same item but for different reasons. For example, if the customer is exchanging four units but one unit is damaged, you could process the exchange for that unit using a different exchange reason code. However, you cannot have more than one return or exchange in process for an item against the same location. Retail pickup or delivery orders: This field is not available when you are working with a retail pickup or delivery order. See Maintaining Retail Pickup or Delivery Orders from Order Orchestration for a discussion. |
|
|
Time of update: The system does not post updates that include the exchange reason code until you receive the return; so if you have create authority only, the operator who performs the receipt or receipt/credit can change the exchange reason at that time, or change from an exchange reason to a return reason. If you change from an exchange reason to a return reason and had already specified an exchange item, the exchange item will not be added to the order. This field is not available when you select Create/Return all to create/return all. Exchange reason codes are defined in and validated against the Exchange Reason table. See Establishing Exchange Reason Codes (WEXR). Numeric, 3 positions; required if you do not enter a return reason code. |
|
| Return disposition |
A code that identifies how a returned item will be handled by the system, in terms of whether the return updates inventory and the warehouse and location to which the item will be returned. Required for return: You must enter a valid return disposition code when performing any type of return, such as a straight return, entering an exchange item, and so on.The return disposition code defined in the Default Disposition Code (C18) system control value defaults, but you can override it. |
|
Affect inventory? If the return disposition code affects inventory (meaning that the item will be returned into active inventory and update the on-hand quantity in the specified location), the system requires the warehouse and location where the item will be returned. If the disposition code is set up to affect inventory and return to the primary location, the system will check for a primary location in the Item record. If one is available, the system will return the item automatically to this warehouse location. If one is not available or if the disposition code is not set up to receive returns in the primary location, the system will receive the return in the warehouse and location defined in the Return Disposition record; however, you can override these values to return the item to an alternate location. If the item/location does not exist, the system will create a record in the Item/Location table automatically. |
|
|
Regardless of whether the return disposition code specifies returning to the primary location, if the system control value Display "No Primary Location" Message in Returns (G46) is selected, and an item does not have a primary location, a pop-up window will display when you select OK to validate your entries and then select OK again to update the record; the pop-up window warns you that a primary location for the item does not exist. Select Cancel to cancel the window and either change the return disposition code, or select OK again to retain the disposition code you have already entered. |
|
|
Time of update: The system does not post updates that include the return disposition code until you receive the return; so if you have create authority only, the operator who performs the receipt or receipt/credit can change the return disposition code at that time. Authority: You can set up authority to process a return for a specific return disposition value at the user or user class level. This can be a blanket authority for all disposition values, or can be specific to individual codes. An error message indicates if you do not have authority to the return disposition code specified: User Does not have authority to return disposition code 4A. Return disposition codes are defined in and validated against the Return Disposition Values table. See Establishing Return Disposition Values (WRDV). Alphanumeric, 2 positions; required. |
|
| Warehouse |
The code representing the warehouse where the item is or items are being returned. When you are returning a single item, if there is a default warehouse and primary location specified for the item or SKU, the warehouse defaults here, but you can override it. If you are returning a single item, there must already be a record of the item in the warehouse you select. Time of update: The system does not post updates that include the warehouse until you receive the return; so if you have create authority only, the operator who performs the receipt or receipt/credit can change the warehouse at that time. Warehouse codes are defined in and validated against the Warehouse table; see Creating and Maintaining Warehouses (WWHS). Numeric, 3 positions; required if the return disposition value affects inventory. |
| Location |
The code representing the location within the warehouse where the item is or items are being returned. If there is a default warehouse and primary location specified for the item or SKU, the location defaults here, but you can override it. Time of update: The system does not post updates that include the location until you receive the return; so if you have create authority only, the operator who performs the receipt or receipt/credit can change the location at that time. Location codes are defined in and validated against the Location table; see Creating and Maintaining Locations (WLOC). Alphanumeric, 7 positions; required if the return disposition value affects inventory. |
| Refund freight |
Indicates whether to refund freight to the customer when crediting the return. Valid values are:
This field is enterable only if you have authority to the Receive Return Authorization (A29) secured feature. |
| Refund add'l chgs (Refund additional charges) |
Indicates whether to refund any additional charges on the order to the customer when crediting the return. If there were negative additional charges billed on the order, refunding them results in adding positive addition charges, or decreasing the net amount of any refund. Valid values are:
This field is enterable only if you have authority to receive return authorizations. |
| Refund handling |
Indicates whether to refund handling charges to the customer when crediting the return. Only handling charges related to the item(s) or units of the item(s) being returned are refunded. If the Evaluate Special Handling Charges by Order Line (D67) system control value is selected, handling charges are refunded only if you process a return against all units of the item on the order line. Valid values are:
This field is enterable only if you have authority to receive return authorizations. |
| Refund duty charges |
Indicates whether to refund any duty charges for the returned item(s) or units to the customer when crediting the return. Valid values are:
This field is enterable only if you have authority to receive return authorizations. |
Drop ship orders from multiple vendors: Order Administration does not allow you to create returns for multiple drop ship vendors at the same time. If you complete this screen for a second drop ship vendor on a single return, the system displays the following error message when you select OK: Returns against multiple drop ship items/vendors not allowed at the same time.
You must complete your return for the first vendor and create another return for each subsequent vendor on the order.
Processing returns through the integration with Order Orchestration’s Drop Ship Manager module is not currently implemented.
Completing the Return/Exchange Item Screen (Creating a Return)
Authority level: The system processes the updates as far as your authority extends. See Accepting or Rejecting for more information on the updates that take place when you select Accept based on your authority level.
No primary location warning: If the item does not have a primary location, the system displays an informational pop-up window when you select OK if the Display "No Primary Location" Message in Returns (G46) system control value is selected.
Scan Return ID window: If the Display Return ID Window (L99) system control value is selected, the system advances you to the Scan Return ID Window after you complete the required information on this screen and select OK. This window allows you to assign a return ID to the RA detail line in order to identify the return in an external system.
If you are not processing an exchange at this time, you return to the Work with Returns for Order Screen, where a message indicates how far the return was processed. Additionally, the Quantity shipped, quantity returned, quantity credited, and RA pending fields are updated appropriately.
If you make a mistake: If you have made a mistake on this screen and already selected OK, generally you cannot correct the return authorization in the current session. Instead, you must select Reject to reject your entries in the current session and reenter the return authorization for the item. See the description of the Delete option on the Work with RA Detail for Item Screen for the one exception.
Processing an exchange? Depending on your authority level and the setting of the Require Exchange Item at Time of Receipt (F42) system control value, you may need to enter an exchange item at this time if you entered an exchange reason code.
- If the Require Exchange Item at Time of Receipt (F42) system control value is selected, and if your authority extends at least to receiving a return authorization, you will need to enter an exchange item at this time.
- If the Require Exchange Item at Time of Receipt (F42) system control value is unselected, you will always need to enter an exchange item even if you have authority only to create a return authorization.
See Enter Exchange Item Screen.
| Screen Option | Procedure |
|---|---|
|
Create a misship return |
Select Create misship return. See Create RA Detail Screen (Processing Misships). |
Enter Freight Refund Window
Use this window to enter the freight amount to refund.
How to display this screen: This window displays if you select the Refund freight field on the Return/Exchange Item Screen (Creating a Return), a Freight override amount is defined for the order, and the Calculate freight field for the order ship to is selected.
| Field | Description |
|---|---|
| Current freight amount |
The current freight amount for the order, based on the Freight override amount on the Display Order Properties Screen. Numeric, 20 positions with a 2-place decimal; display-only. |
| Freight refund |
The amount of freight to refund. Freight tax override: If a Freight tax override is defined for the order, the system uses the Freight tax rate to calculate the amount of tax on freight to refund. Numeric, 7 positions with a 2-place decimal; required. |
Instructions:
- Enter the amount of freight to refund in the Freight refund field.
- Select OK. The system subtracts the freight refund amount from the current freight amount and updates the Freight override amount on the Display Order Properties Screen with the new Freight override amount. If a Freight tax override is defined for the order, the system uses the Freight tax rate to determine the new freight tax amount.
Example: You return a line on an order whose freight override amount is $10.00 and freight tax override amount is $2.50. The freight tax rate is 25%. At the Enter Freight Refund window, you enter $4.00 as the freight refund amount. Based on the freight refund amount, the system:
- Refunds $4.00 freight and $1.00 freight on tax.
- Updates the freight override amount to $6.00.
- Updates the freight tax override amount to $1.50.
Enter Exchange Item Screen
Purpose: Use this screen to enter an exchange item and quantity to replace the returned item.
How to display this screen: This screen displays when you enter an exchange reason code at the Return/Exchange Item Screen (Creating a Return), depending on your level of authority and the setting of the Require Exchange Item at Time of Receipt (F42) system control value.
The Enter Exchange Item window may display instead, depending on whether you are processing a misship return, or the steps you use to create and process the return authorization. However, the window includes all the of same fields as the screen.
For more information: See Enter Exchange Item Screen in Working with Return Authorizations: Standard Process, for field descriptions and instructions on completing this screen.
Retail pickup or delivery orders: This screen is not available when you are working with a retail pickup or delivery order. See Maintaining Retail Pickup or Delivery Orders from Order Orchestration for a discussion.
Return/Exchange Item Screen (Create/Return All)
Purpose: Select Create/Return all at the Work with Returns for Order Screen to return all eligible items on the order as far as your authority extends. To be eligible, the item must have been shipped and must not currently have a return authorization completed or in process.
Not all options available: Although you advance to the Return/Exchange Item screen, the same screen you use to create individual return authorizations, you do not have all of the same options when you select Create/Return all to return all. For example:
- You cannot enter an exchange reason.
- You cannot specify item quantities.
- The system does not display informational pop-up windows informing you that an item has no primary location or that its primary location is frozen.
- The system does not display the Scan Return ID Window where you can assign a return ID to each RA detail line.
See Return/Exchange Item Screen (Creating a Return).
Completing returns: There is no equivalent option to complete processing all items on the order. If you select Create/Return all to return all but your authority does not extend all the way through receiving and crediting, another operator with greater authority can complete processing the returns by:
- selecting Complete/process return(s) for each individual item to complete processing; it is possible to change settings at this time if updates have not already taken place
- using Receiving Returns (WRAR) or Crediting Returns (WRAC) to complete processing.
Retail pickup or delivery orders: This screen is not available when you are working with a retail pickup or delivery order. See Maintaining Retail Pickup or Delivery Orders from Order Orchestration for a discussion.
How to display this screen: Select Create/Return all at the Work with Returns for Order Screen. If there are currently no items that have been shipped but have not yet had return authorizations created, the screen displays an error message.
Field descriptions: See Return/Exchange Item Screen (Creating a Return).
Completing this screen: The system processes the updates as far as your authority extends. See Accepting or Rejecting for more information on the updates that take place when you select Accept based on your authority level.
You return to the Work with Returns for Order Screen, where a message indicates how far the return was processed. Additionally, the Quantity shipped, quantity returned, quantity credited, and RA pending fields are updated appropriately for each item.
If you make a mistake: If you have made a mistake on this screen and already selected OK, you generally cannot correct the return authorization in the current session. Instead, you must select Reject to reject your entries in the current session and reenter the return authorization for the order. See the description of the Delete option on the Work with RA Detail for Item Screen for the one exception.
Change RA Detail Screen (Complete/Process a Return for an Item)
Purpose: Use this screen to complete or continue processing a return authorization that an operator without full authority created in an earlier session if your authority extends further. For example:
- the return authorization was created, and you have authority to create and receive, or create, receive and credit
- the return authorization was created and received, and you have authority to create, receive and credit
You can also use the Receiving Returns (WRAR) or Crediting Returns (WRAC) menu options to complete processing.
How to display this screen: You can display this screen by selecting Complete/process return(s) for a return authorization that is pending but not yet complete at the Work with Returns for Order Screen or the Work with RA Detail for Item Screen. You can also display this screen by selecting Accept at the Display RA Detail Screen.
If multiple returns: If there is more than one return authorization in process for the item you select, you advance to the Work with RA Detail for Item Screen when you select Complete/process return(s) for an item at the Work with Returns for Order Screen.
An error message indicates if there are no returns pending for the item, or if you do not have the authority to continue processing the return.
| Field | Description |
|---|---|
| RA number |
A number representing the return authorization. You create a new return authorization header record each time you create a return authorization for an item. One or more items would have the same return authorization number if you selected Create/Return all to return them all at once. This number consists of the order number, ship to number and return authorization number. Order number: numeric, 8 positions; display-only. Ship-to number: numeric, 3 positions; display-only. Return authorization number: numeric, 3 positions; display-only. |
| Line# |
The return authorization line associated with the return. The line number may be greater than 1 if you created the return authorization for all unreturned items on the order by selecting Create/Return all. Numeric, 3 positions; display-only. |
| Item |
A code that identifies the unit of merchandise the customer is returning. Alphanumeric, 12 positions; display-only. |
| SKU (Stock keeping unit) |
The item's unique characteristics, such as its size and color. Alphanumeric, three 4-position fields; display-only. |
| Order line# |
The number of the order line on which the item was ordered. Numeric, 3 positions; display-only. |
| Invoice# |
A unique number to identify the invoice and the line number of the invoice on which the item was shipped and billed. Invoice number: numeric, 7 positions; display-only. Invoice line number: numeric, 3 positions; display-only. |
| Refund freight |
Indicates whether to refund freight to the customer when crediting the return. Valid values are:
This field is enterable only if you have authority to credit return authorizations. |
| Refund add'l chgs (Refund additional charges) |
Indicates whether to refund any additional charges on the order to the customer when crediting the return. If there were negative additional charges billed on the order, refunding them results in adding positive addition charges, or decreasing the net amount of any refund. Valid values are:
This field is enterable only if you have authority to credit return authorizations. |
| Refund handling |
Indicates whether to refund handling charges to the customer when crediting the return. Only handling charges related to the item or units of the item being returned are refunded. If the Evaluate Special Handling Charges by Order Line (D67) system control value is selected, handling charges are refunded only if you process a return against all units of the item on the order line. Valid values are:
This field is enterable only if you have authority to credit return authorizations. |
| Refund duty charges |
Indicates whether to refund any duty charges for the returned item or units to the customer when crediting the return. Valid values are:
This field is enterable only if you have authority to credit return authorizations. |
| Qty to return (Quantity to return) |
Enter the quantity of the item you are returning or exchanging to the same location and with the same return or exchange reason code. This field is:
Numeric, 5 positions; required or display-only. |
| Qty returned (Quantity returned) |
The quantity of the item that has been received into the warehouse on this return authorization only. Numeric, 3 positions; display-only. |
| Qty credited (Quantity credited) |
The quantity of the item that has been credited on this return authorization only. This number should always be zero. Numeric, 3 positions; display-only. |
| Return reason |
The reason that the customer is returning the item. A return reason code indicates whether returned items are defective, and are used for reporting purposes. You must enter either a return reason code or an exchange reason code to process a return authorization. You cannot have more than one return in process for an item against the same location. This field is:
Return reason codes are defined in and validated against the Return Reason table. See Establishing Return Reason Codes (WRTR). Numeric, 3 positions; required or display-only. |
| Exchange reason code |
The reason that the customer is exchanging the item. An exchange reason code indicates whether returned items are defective, and are used for reporting purposes. You must enter either a return reason code or an exchange reason code to process a return authorization. If you enter an exchange reason code, you advance automatically to the Enter Exchange Item Screen if this information was not already completed in an earlier session. You cannot have more than one return or exchange in process for an item against the same location. |
|
This field is:
Retail pickup or delivery orders: This field is not available when you are working with a retail pickup or delivery order. See Maintaining Retail Pickup or Delivery Orders from Order Orchestration for a discussion. Exchange reason codes are defined in and validated against the Exchange Reason table. See Establishing Exchange Reason Codes (WEXR). Numeric, 3 positions; required or display-only. |
|
| Return disposition |
A code that identifies how a returned item will be handled by the system, in terms of whether the return updates inventory and the warehouse and location to which the item will be returned. This field is:
|
|
Regardless of whether the return disposition code specifies returning to the primary location, if the system control value Display "No Primary Location" Message in Returns (G46) is selected, and an item does not have a primary location, a pop-up window will display when you select OK to update the record; the pop-up window warns you that a primary location for the item does not exist. Select Cancel to cancel the window. If you are receiving the item, or receiving and crediting, you can change the return disposition code if you wish. Otherwise, select OK again to retain the code already entered. See Return/Exchange Item Screen (Creating a Return). Return disposition codes are defined in and validated against the Return Disposition Values table. See Establishing Return Disposition Values (WRDV). Alphanumeric, 2 positions; required or display-only. |
|
| Warehouse |
The code representing the warehouse where the item is being returned. If there is a default warehouse and primary location specified for the item or SKU, the warehouse defaults here, but you can override it. There must already be a record of the item in the warehouse you select. This field is:
Warehouse codes are defined in and validated against the Warehouse table; see Creating and Maintaining Warehouses (WWHS). Numeric, 3 positions; required or display-only. |
| Location |
The code representing the location within the warehouse where the item is being returned. If there is a default warehouse and primary location specified for the item or SKU, the location defaults here, but you can override it. This field is:
Location codes are defined in and validated against the Location table; see Creating and Maintaining Locations (WLOC). Alphanumeric, 7 positions; required or display-only. |
Completing this screen:
- If the item does not have a primary location, the system displays an informational pop-up window when you select OK if the Display "No Primary Location" Message in Returns (G46) system control value is selected.
- The system processes the updates as far as your authority extends. See Accepting or Rejecting for more information on the updates that take place when you select Accept based on your authority level.
- If you are not processing an exchange at this time, you return to the Work with Returns for Order Screen, where a message indicates how far the return was processed. Additionally, the Quantity shipped, quantity returned, quantity credited, and RA pending fields are updated appropriately.
If you make a mistake: If you have made a mistake on this screen and already selected OK, you cannot correct the return authorization in the current session. Instead, you must select Reject to reject your entries in the current session and reenter the return authorization for the item.
Display RA Detail Screen
Purpose: Use this screen to review a return authorization that is in process for an item. From this screen, you can also:
- Display the RA Exchange Item Window, which includes information on the exchange item for the return, if any.
- Advance to the Change RA Detail Screen (Complete/Process a Return for an Item), where you can continue processing the return authorization.
How to display this screen:
- Select Display for an item at the Work with Returns for Order Screen (streamlined process)
- Select Display for a return authorization at the Work with Return Authorization Detail Screen (standard process)
- Select Display for an item at the Second Process RA Credits Screen (Crediting Returns (WRAC))
If multiple returns: If there is more than one return authorization in process for the item you select, you advance to the Work with RA Detail for Item Screen instead.
Field descriptions: See Return/Exchange Item Screen (Creating a Return).
RA Exchange Item Window
Purpose: Use this window to review information on the item to ship in exchange for a returned item.
How to display this window: Select Exchange Info at the Display RA Detail Screen. If there is not an exchange item to be shipped for the return, the screen displays an error message.
Field descriptions: See Enter Exchange Item Screen.
Work with RA Detail for Item Screen
Purpose: Use this screen to review return authorizations for an item if there is more than one authorization in process, or to delete a return authorization which has not yet been received and credited.
How to display this screen: Select Display or Complete/process return(s) for an item at the Work with Returns for Order Screen if there is more than one authorization in process.
| Field | Description |
|---|---|
| Date created |
The date the return authorization was created. Numeric, 6 positions (in user date format); display-only. |
| Screen Option | Procedure |
|---|---|
|
Delete a return authorization |
Select Delete for a return authorization to delete it. Note: You can delete a return authorization record only you have the proper authority, as controlled by the Delete Return Authorizations (B03) secured feature, and if the return has not yet been received. However, if you have received the return and not yet accepted your entries, you can reject the entries in the current session, then reselect the return authorization and delete the item. |
|
Review a return authorization in process for the item |
Select Display for a return authorization to advance to the Display RA Detail Screen. |
|
Continue processing a return authorization for the item |
Select Complete/process return for a return authorization to advance to the Change RA Detail Screen (Complete/Process a Return for an Item). |
Accepting or Rejecting
Pick slip preparation: When you accept or reject a return authorization, the system determines if the order qualifies for pick slip preparation and applies it to the order. If you add an exchange item to the order, the system performs pick slip preparation for the exchange item when you receive the return authorization. See Preparing Orders for Pick Slip Generation.
Accepting Your Entries
Select Accept to accept all of your entries during the current session while Working with Return Authorizations: Streamlined Process. Depending on your authority, the updates made at this point are as follows:
A message is written to order history:
Order was maintained through R/A.
Note that the dollar amount that displays with this message refers to the entire order total, not just the dollar value of any return.
If the return authorization was created through the e-commerce interface: You can enable your web customers to create return authorizations on the storefront. When a return authorization is created through this method, a message such as the following is written to order history:
7/14/06 N RA 5525-1-1 created from the web.
Note that this message does not include a dollar amount or user ID.
You can review these messages by selecting Messages in standard order inquiry to advance to the Display Order History Screen. These messages are also available by selecting Messages in streamlined order inquiry.
Return authorization download triggers: If the Create Return Download Triggers (K28) system control value is selected, the system creates a return authorization download (RAD) trigger when you create, change, or delete a return authorization line, based on the trigger rules defined for the Return Authorization Download (RETURN_OUT) integration layer job. The RETURN_OUT integration layer job monitors for return authorization download triggers and generates a Return Authorization Outbound XML Message (CWReturnRAOut) to send the return authorization information to a remote system.
Receipts are processed through the ORDR_ASYNC job. Updates include:
- The inventory for the item, including increasing on-hand in the item location and item warehouse, and adding an inventory transaction history record
- the order, including the order detail and order line history
- for an exchange, adds the exchange item to the order
- the return authorization header and detail
Credits are processed through the ORDR_ASYNC and BILL_ASYNC jobs, which update:
- the order, including order history, and creating the credit invoice and refund, if appropriate
- the return reason or exchange reason history for the offer
- the return authorization header, deleting the detail record.
Note:
Refunds can be either positive (you owe the customer money) or negative (the customer owes you money).Select Active Pay Method screen: The system displays the Select Active Pay Method screen when you accept the return authorization if a deactivated payment method exists on the order. Use this screen to select which active payment method will receive the credit.
Rejecting Your Entries
Select Reject to reject all of your entries during the current session. Any updates to the return authorization tables will be undone, and additional updates will not take place.
To undo an error you made while processing a return authorization against any of items during the current session, you must reject all entries. You cannot undo an individual return authorization.
Issuing Refunds
Topics in this part:
- Introducing the Refund Process presents an overview of the refund process, including a discussion of situations that can cause a refund, refund types and reason codes.
- Printing and Interpreting Refund Due Lists (MRDU) explains how to print the Refund Due List and use this report to verify and document the changes you make to refunds prior to processing.
- Working with Refunds, Writeoffs and Balances Due (WREF) shows you how to research refunds, change a refund's type, place a refund on hold indefinitely or until a specific date, release a refund from hold, or change the refund's status so it will be canceled or written off when you next process refunds.
- Processing Refunds (MREF) shows you how to print and reprint refund checks and process credits and write-offs.
- Printing the Processed Refund Register (PPRR) explains how to generate the Processed Refund Register.
- Processing Refunds by Order Number (MRFO) explains how to generate refunds for selected orders only.
Introducing the Refund Process
Purpose: You can use the system's refund functions to review and manage:
- refunds you owe your customers
- balances your customers owe you.
With this option, you can issue refund checks and credits or write refunds off. You can also void and reconcile refund checks, review refund check detail, and purge refund check records.
Working with the Refund Process
The system creates a refund any time there is a difference between the order total and the payment.
Refunds occur when:
- The customer returns an item.
- You cancel all or part of a prepaid order at the customer's request.
- You cancel all or part of a prepaid order because the merchandise is soldout.
- The system cancels all or part of a prepaid order through the Automatic Backorder Cancellation program.
- You cancel part of an order when the customer has already paid the entire freight amount.
- The customer's initial payment exceeds the total cost of the order (overpayment).
- The customer pays less than the order total (underpayment).
Important:
The system will never generate a refund for an order if you cancel an item on the order with a cancel reason whose Generate refund? field is set to 3 (do not generate a refund).Refund types: There are several types of refunds:
- Checks = A refund check can be cut for the exact amount of the refund.
- Credit card credits = In addition to crediting the customer's credit card account, you can issue a credit card credit acknowledgment. See Processing Refunds (MREF).
- Stored value card credits = The system generates a new stored value card for the refund amount; the customer can use this stored value card credit towards a new order; see Generating Stored Value Card Refunds for more information on when the system creates a stored value card credit.
The system generates a refund type that corresponds to the way the customer paid for the merchandise. For example, if the customer paid using a Visa card, the system generates a credit card credit. However, you can control how the money is refunded by defining an alternative refund type in the Pay Type table. You can also change the refund type by defining an alternate refund category. See How Pay Type Determines Refund Type.
Functions that produce refunds: Refunds are created from:
- Order Entry (or Order Async): overpayment due to a soldout item or an initial amount more than what is owed (overpayment) or less than what is owed (underpayment)
- Order Maintenance (Returns or Billing cancellations)
- Return Authorization Process (Credit returns)
- Billing (Automatic Backorder Cancellation)
- Auto Soldouts (Auto Soldouts program)
Important:
The system will never generate a refund for an order if you cancel an item on the order with a cancel reason whose Generate refund? field is set to 3.Refund reason codes: The system assigns each refund a reason code. These codes are:
| Code | Description |
|---|---|
| A |
Auto cancel backorders This reason applies when a backorder item exists on an order and you process automatic backorder cancellations. |
| B |
Balance due This reason applies when an order has an unpaid balance. |
| O |
Overpayment This reason applies when a customer pays more than the order total, when the customer cancels a prepaid item or order, or when an item on a prepaid order is sold out. |
| R |
Return This reason applies when a customer returns one or more items using a return authorization. |
| S |
Soldout This reason applies when a soldout item exists on an order and you process automatic soldout cancellations. |
Why do refunds go on hold? The system can hold a refund automatically or you can place them on hold.
Automatic holds occur when:
- the refund check amount is less than the minimum or more than the maximum amount specified in the Pay Type table; see Working with Pay Types (WPAY).
- the refund release days have not elapsed (this is used to hold refunds for an order paid by check until the check has cleared)
- the order that includes the refund is on hold
- the cancel reason you used to cancel any item on the order had the Generate refund? field set to 2
- the refund is associated with Credit Card Net Exchange Billing
You can also place a refund on hold manually through Working with Refunds, Writeoffs and Balances Due (WREF) (for example, if you suspect a fraudulent customer).
Can I release held refunds? You can release refunds that are on hold. Releasing refunds from hold, however, does not mean that they will be processed if the order is on hold.
The system releases the refund automatically when the order hold is released or the refund release days pass. However, if the refund is on hold because it is more than the maximum for the pay type or because you put it on hold manually, you must release it through Working with Refunds, Writeoffs and Balances Due (WREF).
Writeoffs: When the amount of a refund is less than the minimum defined for the pay type, the system marks the refund to be written off. The refund will be written off the next time you process refunds unless you change the status (for example, to generate a refund check because the customer requests it).
You can also change the status of a refund to “writeoff pending” through Working with Refunds, Writeoffs and Balances Due (WREF) regardless of the refund amount (for example, if you have tried and failed to collect a balance due).
What happens to writeoff amounts? When you write off a refund amount the system updates the customer record with the writeoff amount. The writeoff balance accumulates for the customer. You can apply the balance to a new order as a payment if it is a positive amount or as an additional charge if it is a negative amount.
Can I cancel a refund? You can cancel a refund through Working with Refunds, Writeoffs and Balances Due (WREF) if the refund was created by mistake or the customer is a fraud.
Guidelines for issuing refunds: Follow the guidelines below when you are working with Refunds.
- Print the Refund Due List
- Review the refunds that are ready for processing.
- Check the order status and determine which held orders you want to release.
- Determine which refunds you want to release from hold.
- Use the Work with Refunds Screen to research refunds, to release, hold, cancel or writeoff a refund, or to change the type of refund to issue.
- Reprint the Refund Due List so that you have a record of the changes you make to the refunds and to verify that you changed the refunds correctly.
- Process refunds and writeoffs. See Processing Refunds (MREF).
What if I have a printing problem? If you have a problem printing the refund checks, you can reprint them with the Reprint Refunds Screen (MREP).
Why is each refund associated with a bank? Whenever the system creates a refund record, it associates the refund with a bank code. The system determines the bank code as follows:
- When you created the source code used on the order header, you specified a division.
- When you created the division associated with the source code, you specified a bank. The system uses this bank code.
The system uses the bank code in one or more ways, depending on whether you process orders in multiple currencies (determined by the Multi Currency by Offer (E03) system control value).
For all orders: Even if you process orders in only one currency, you might use more than one bank for deposits and refunds. When you process refund checks, the system determines the next sequential check number to use by checking the Bank table.
For orders in foreign currency: If you process an order in a foreign currency, you generate the refund in this currency as well. The system requires additional setup and validation when the Multi Currency by Offer (E03) system control value is selected; among other things, each currency is associated in Order Administration with a unique bank. The bank code that appears on the Work with Refunds Screen indicates the currency that the customer used to pay for the order. Because the system requires a bank code when you process refunds, you can generate refunds in only one currency at a time. If you specify a dollar limit to generate for one of your refund types, the system interprets this limit in your local currency, but generates the refund in the customer's currency.
Suppressing refunds: You can suppress refund processing:
- For orders you receive through the Generic Order Interface (Order API). See Suppressing Deposits and Refunds for an overview.
- For returns you receive through the Inbound Return API. See Suppressing Refunds for an overview.
For more information see the Order Administration Web Services Guide on My Oracle Support (ID 2953017.1).
In this situation, the refund is generated in a cancel pending status.
Working with Catalog Requests
Catalog requests are created interactively using the Request Catalog Request option under the Customer in Modern View (and provide a link to that section in the MV online hlep) and through the ecommerce catalog request web service (and provide a linik to that) and the catalog request file upload option.
In this part:
- Working with the Catalog Request Interface (WCRU) discusses processing catalog requests you receive through an interface with Order Administration.
- Catalog Request History Options describes Purge Catalog Request History (PCRH).
Catalog Request History Options
Purpose: There are two menu options related to the Catalog Request History table. This table provides an historical record of catalog requests within your company, even after you have purged outdated catalog requests. You can include this information in reports, such as the Campaign Performance Report; see Print Campaign Performance Reports (PCPR) for more information.
In this topic:
Managing Soldouts and Backorders
In this part:
- Working with Soldout Controls (WSLD) shows you how to create, change, delete, and display soldout controls in the Soldout Control table.
- Processing Auto Soldout Cancellations (MASO) presents the screen you use to cancel soldout items from those orders that contain them.
- Generating Soldout Notifications (MSON) shows you how to use the Print Soldout Notifications screen to produce soldout notifications that you send to your customers.
- Purchase Order Layering and Backorder Notifications shows you how to use the Generate Backorder Cards function to print backorder notification cards and the Backorder Cancellation Register.
- Working with Held Detail Lines (WOHD) shows you how to use the Work with Order Hold Detail screen. You use this screen to work with items that were held because they were coordinate grouped with items canceled through Process Auto Soldouts.
- Working with Backorders Pending Cancellation (WBPC) shows you how to use this menu option to continue to work with backorders once you have generated a second notice if the FTC--second notice output system control value is set to FILE or FILE/PRINT.
- Processing Item Substitutions (PSUB) shows you how to cancel all open, unreserved order lines for a particular item and add a substitute item to each order.
Purchase Order Layering and Backorder Notifications
Purpose: Use the Generate Backorder Notifications function to generate notices informing customers when backordered items are expected to ship. You must work within the guidelines of the Federal Trade Commission (FTC) on backorder notifications; for this reason, backorder cards are also called “FTC cards.”
This function also produces the Backorder Cancellation Register, which lists orders containing backordered items that are due for cancellation. You have the option of canceling the items through order maintenance or contacting the customers to suggest alternate items.
If the FTC--Second Notice Output (E68) system control value is set to FILE or FILE/PRINT, and the FTC -- Action after Second Notification (C70) system control value is set to CANCEL, you can use Working with Backorders Pending Cancellation (WBPC) to continue to work with orders once you have generated second notices.
Future orders: Future orders are not included in backorder processing until their arrival date is within the Reservation Lead Days (B27) system control value.
Quotes: Quotes are not included in backorder processing until they are converted to orders; see Entering Pre-Order Quotes for an overview.
Email notifications: The system sends an email notice or the Outbound Email XML Message (CWEmailOut) rather than generating a document for printing in certain situations. For more information see the Order Administration Web Services Guide on My Oracle Support (ID 2953017.1).Also see When Does the System Generate an Email Notification?
Email template: You can use the Working with Entities (WENT) menu option to create an entity-level email template, and the Working with E-Mail Notification Templates (WEMT) menu option to create a default company-level backorder notification template. The template specifies the text to print above and below the standard backorder information. The template also controls whether to generate an actual email or the Outbound Email XML Message (CWEmailOut).
For more information see the Order Administration Web Services Guide on My Oracle Support (ID 2953017.1).
Generate notice if purchase order changes? The FTC - Suppress Backorder Notice for Due Date Changes (L65) system control value controls whether to generate a backorder notice if you change the due date for the next expected purchase order to a later date, or cancel the purchase order.
Sample backorder email notification: See Backorder Notification Email Sample and Contents.
Important:
The outbound XML version for the EMAIL_OUT process in Working with Integration Layer Processes (IJCT) must be set to 2.0 in order to generate backorder notices in email or Outbound Email XML Message (CWEmailOut) format.For more information see the Order Administration Web Services Guide on My Oracle Support (ID 2953017.1).
Save in email repository? The Write Outbound Email to Email Repository (H99) system control value controls whether email notifications are stored in correspondence history. See this system control value for more information on identifying and reviewing outbound emails for a customer.
Note:
You should run Purchase Order Layering before generating backorder notices to update the expected delivery dates of backordered items.Drop ship items, including brokered items: The Assign Drop Ship Expected Ship Date (I59) system control value controls whether the expected ship date is displayed or printed for drop ship items. See that system control value for more information.
Order Orchestration: If an order line is assigned to Order Orchestration for fulfillment, the Generate Backorder Notices (GBOC) option does not generate backorder notices for the order line while the Order Orchestration request is in process; however, if Order Orchestration cannot fulfill the order or if you cancel the Order Orchestration request, the order line returns to standard backorder processing and is eligible for backorder notice generation. See the Order Orchestration Integration for background.
See:
- Generate Backorder Notices (GBOC)
- Backorder Card
- Backorder Cancellation Register
- Purchase Order Layering
System Control Values Related to Backorder Notices and Purchase Order Layering
Purpose: The following values control Generate Backorder Notices (GBOC) and Purchase Order Layering. See Purchase Order Layering and Backorder Notifications.
| Description | Valid Values | Summary |
|---|---|---|
|
program name (the standard program is BOCARDS) |
The print program that the system uses to generate backorder cards. |
|
|
numeric value |
Number of days to allow before including the item on the Backorder Cancellation Register. The system uses this value only if you entered Cancel in the FTC -- Action after Second Notification (C70) system control value. |
|
|
numeric value |
Number of days to add to the expected receipt date to perform special handling before shipping a backordered item. |
|
|
numeric value |
Number of days to add to the expected receipt date for shipping backordered drop ship items, including brokered items. A drop ship item is an item that your vendor ships for you, rather than shipping it from your own warehouse. The calculation is for the expected ship date = the current date + FTC -- # of Days to Add for Drop Ships (C68) + the Lead days for the vendor item. The Assign Drop Ship Expected Ship Date (I59) system control value controls whether the expected ship date is displayed for drop ship items. See that system control value for more information. |
|
|
CANCEL, CONTINUE, STOP |
The action for the system to take the next time you generate backorder notices after you have sent the second notification to a customer. |
|
|
numeric value |
The number of days for the system to add to the expected arrival date for items with no open purchase orders. |
|
|
numeric value |
The number of days to delay sending a backorder notice for order types that receive immediate backorder notices (defined in the Order Type table; see Establishing Order Types (WOTY)). If an item is backordered, but you will be able to ship it before this number of days passes, the system does not generate a backorder notice. |
|
|
FTC--Number of Days Prior to Next Backorder Date to Generate Second Notice (E67) |
numeric value |
The number of days before the second backorder notice is due to generate the notice, or include the order in a report listing orders flagged for cancellation. The system uses this value if the action after second notification is CANCEL. You can use this system control value either to generate backorder notices in advance, or take corrective action to avoid cancelling backordered items. |
|
FILE, PRINT, FILE/PRINT |
The destination for second notices: written to the Backorder Pending Cancellation table only, generated and not written to the file, or generated and written to the file. If you set this field to FILE or FILE/PRINT, you can use Working with Backorders Pending Cancellation (WBPC) to continue to work with the orders. |
|
|
numeric value |
The number of days to add to the backorder date when a customer accepts the delay following the second notice. This option is available through Working with Backorders Pending Cancellation (WBPC). |
|
|
Selected or Unselected |
Indicates whether items or SKUs whose Suppress backorder card field is selected will appear on first backorder notices, or never appear. Items/SKUs set to suppress never trigger a backorder notice on their own, and are included on a first backorder notice only if an unsuppressed item is backordered. You would typically choose to suppress promotional items, free gifts, catalogs, etc. from backorder notification. Such items are never eligible to be canceled through Working with Backorders Pending Cancellation (WBPC). |
|
|
program name (the standard program is BONOTF) |
Indicates the program to use when sending an email backorder notification to a customer. See When Does the System Generate an Email Notification? for an overview of how the system determines whether to send an email notification or to generate a document for printing, and for information on entering the text to appear in the email. |
|
|
Selected or Unselected |
Indicates whether to calculate and display (or print) the expected ship dates for drop ship items, including brokered items. The expected ship dates for drop ship items are calculated as follows: the expected ship date = the current date + FTC -- # of Days to Add for Drop Ships (C68) + the Lead days for the vendor item |
|
|
Selected or Unselected |
Indicates whether to generate a backorder notice for an order line if the due date for the next expected purchase order changes to a later date, or if the purchase order is canceled. |
Processing and Purging Subscriptions
In this part:
- Generating the Subscription Extract Table (WGSE) describes the process of identifying the issue number of the subscriptions you want to send and creating a file of customers who should receive this issue.
- Purging Subscriptions (MPCS) describes how to purge closed (expired) or canceled subscriptions from the Customer Subscription table.
Memberships
In this part:
- Membership Overview provides a high-level overview of creating membership programs, assigning them to customers, and generating membership orders.
- Working with Membership Types (WWMT) describes the menu option you use to set up membership types for tracking, sorting, and revision control.
- Working with Membership Programs (WWMP) describes the menu option you use to set up membership programs in which you can enroll customers.
- Working with Customer Memberships (WWCM) describes the menu option you use to work with customer memberships, including creating, changing, working with included items, and changing status.
- Generating Membership Orders (EGMO) describes the menu options you use to create orders for customer memberships.
- Printing the Expected Membership Orders Report (PEMO) describes the menu option you use to generate this report and provides a sample.
- Update Customer Memberships (MMCM) describes how to update the source code and replace an item on existing customer memberships and, optionally, membership programs.
Membership Overview
Overview: There are two types of memberships:
- Standard memberships: Programs you can use to generate regular periodic orders for a customer. For example, you might set up a membership program to create an order for a food or beverage item each month. Once you generate an order through a membership, you can ship and bill it like any other order.
- Loyalty memberships: Programs that provide a discount and/or other rewards to customers based on their order history. The background jobs automatically create or deactivate loyalty memberships for customers based on order activity. For example, you could offer customers a 5% discount and free shipping once their total merchandise dollars to date exceeds $500.
Creating standard memberships: You can create standard memberships for customers in order entry, on the web storefront, or through a separate menu option.
Standard memberships can be open-ended or can have a specified number of shipments. They can include the same items each time you generate an order or you can rotate the items. Standard memberships can also include a discount percentage that applies to any order the customer places; or you can also create discount-only standard memberships that do not generate orders.
E-commerce interface (order API): You can sell standard memberships on orders for web customers if your web storefront supports it. When a customer orders a membership item on the web storefront, Order Administration passes a status message to the storefront indicating that the item represents a membership, rather than a regular inventoried item with a reservation or backorder status.
Note:
- If you sell a membership item on the web storefront, it must have the same name as the membership program itself. See Setup for Standard Membership Programs.
- If the order detail line creating the membership is in error status, the system still creates the customer membership provided there is sufficient data available to create it; however, if you later delete the order detail line or reject the order or order batch, the system deletes the customer membership.
- When a customer purchases a membership item and the payment information is passed separately, the system does not create the customer membership or apply any membership discount until receiving the payment message. In this situation, the system initially applies an error to the order: Missing Membership.
Loyalty memberships: You cannot sell or manually create loyalty memberships; loyalty membership activation occurs only when the ORDR_ASYNC or job updates the customer’s total merchandise sales or order dollars, and determines that the customer now qualifies for a new loyalty membership program based on customer class or sales, order, or external sales dollars.
When you set up loyalty membership programs, you specify whether to base eligibility on sales or order dollars and whether to subtract activity such as cancellations, soldouts, and returns from the total dollar value required to qualify. You can set up a series of graduated loyalty programs with increasing discounts and rewards. For example, you could have BRONZE, SILVER, AND GOLD loyalty programs, with the system automatically promoting customers from one program to the next as their order history qualifies them.
In this topic:
- Examples of Standard Membership Programs
- Setup for Standard Membership Programs
- Order Entry
- Work with Customer Memberships
- Generating Orders
- Expected Membership Orders Report
- About Discount Memberships
- Loyalty Memberships
- Updating Memberships
Examples of Standard Membership Programs
Purpose: Some sample standard membership programs are described below.
Example 1: A year of shipments. In this example, the membership includes a different order each month for a year, such as “fruit of the month” or “coffee of the month.” The items included in each order, the sequence in which they are shipped, and the pricing are all fixed at the start of the membership, and the customer does not have the option to change or add items. When the predefined number of orders has been generated, the membership closes automatically.
Example 2: Open-ended. The customer chooses the item or items, such as coffee, food items, or other consumables, to receive. Additionally, the customer specifies how frequently the orders should be generated; some prefer monthly shipments, while others receive shipments every two or three weeks. You might include an initial free gift with the first order. Also, the customer can request an additional item to be included in selected rotations, such as every other shipment. The customer pays the current offer price for included items. You leave this type of membership open, and continue generating new orders, until the customer advises you to close the membership.
Example 3: Discount membership. The customer purchases a discount “card” which is good for one year. Any time the customer places an order, this discount applies to the merchandise total.
Setup for Standard Membership Programs
Purpose: The setup required for standard memberships consists of:
Membership type: Before you set up a membership program, you must first set up one or more membership types. Membership types are codes that you use to group membership programs. Also, the membership type controls whether you can change any of the settings that default from the membership program, such as the items included in shipments or the intervals at which you generate orders, when you create a membership for a customer.
Additionally, at the time you generate membership orders, you can select specific membership types. For example, if you have just received a shipment of an item you include in a certain type of membership, you can choose to generate that type of membership order only.
For more information: See Working with Membership Types (WWMT).
Membership program: You set up membership programs to identify the settings that default when you create individual customer memberships. These settings include:
- The interval at which you generate orders. You can choose a specific day of the month, or a number of days between orders. If you specify the number of days between orders, you can also indicate whether to delay the initial shipment, or whether the membership should be eligible for order generation immediately.
- First and last dates when you can create new customer memberships.
- Discount percentage, if any, and the number of months that the discount will be effective.
- Source code, ship via, and order type to default to generated membership orders.
- Items to include on generated membership orders, including:
-
the quantity to include on each generated order
-
the rotation in which to include the item, if you use varying rotations
-
he total number of times to include the item on generated orders
-
price override, if any
-
You can override the settings from the membership program for an individual customer membership if the membership type allows it.
For more information: See Working with Membership Programs (WWMP).
Membership Item: In order to create new customer memberships in order entry, you need to set up one or more membership items. When you enter a membership item in order entry, the system displays a pop-up window for you to specify the membership program in which the customer wants to enroll.
- Identify a membership item: You identify an item as a membership item by selecting the Membership field. You should also select the Non-inventory field.
- Simplify order entry: You can use the same code to identify both the membership item and the membership program. For example, you could create both with a code of MEMB01. When you enter the membership item MEMB01 in order entry, the MEMB01 membership program ID defaults. Note: If you process orders through the web storefront, the membership item and program ID must be the same.
- Price of a membership item: If you plan to charge for creating the membership program in order entry, you need to set up an item/offer for a membership item. If you do not plan to charge for the customer membership itself, the order entry operator will need authority to override the price and add the membership item at no charge.
- Membership item price and discount: If you charge for the customer membership, and if the membership includes a discount, you must set the membership item to be non-discountable (select to the Discountable field). Otherwise, the price of the membership itself will be discounted. For example, you offer a membership that carries a 10% discount on all orders for one year. The price of the membership is $10.00. You must select the Discountable field, or the price of the membership itself will be discounted to $9.00.
- Initial shipment: In order to generate an initial shipment to the customer at the start of a discount-only membership, you should set up the item(s) using the Accompanying Item option at the Work with Item Offers Screen. If you attempt to generate the initial shipment through standard membership order generation, the membership's status will change to Complete after you generate the order, and the discount will no longer apply.
- Soldout flag: If you define a soldout control code for the membership item, the system will not generate a customer membership once the membership item is soldout. See Soldout Calculation for more information on when the system determines to sell out an item.
System control values:
- Display First Membership Order Total (G14): If this system control value is selected, the system displays a window providing the estimated dollar total for the first membership order when you accept an order creating a membership.
- Write Order Messages for Membership Rotation (K04): If this system control value is selected, the system writes an order message on the order that originates the customer membership, and on generated orders. The message indicates the name of the membership program and the Next release date, and is flagged to print on the pick slip.
Order Entry
Purpose: An overview of creating standard customer memberships in order entry is provided below.
Quotes: You can also create a standard customer membership in quote entry. The system performs the same updates as it would when you create a customer membership in order entry; however, the system creates the customer membership in an inactive status and does not update the status to active until you convert the quote to an order. See Entering Customer Memberships in Quote Entry for more information.
Entering a membership item: You can sell a standard membership through any order. The membership does not need to be the only item on the order, although it can be.
When you enter the membership item, a pop-up window opens. From this window, you can specify the membership program for the customer or confirm the program that defaulted based on the membership item you entered. You can advance to subsequent screens where you can override information that defaults from the current order, such as payment method. You can also override information that defaults from the membership program if the membership type allows it.
Once you have entered the membership, you can still make changes to the membership, or cancel it, by selecting Customer Memberships at the Display More Options Screen (available by selecting Options). You can also cancel a membership in order maintenance by canceling the membership item; see Canceling a Membership Item for more information.
Note:
You cannot create a membership in Contact Center Order Entry.Soldout membership: If the membership item is soldout, the system updates the status of the order line to S (Soldout) and does not display the Membership window. If the membership item is sold out, the system does not generate a customer membership.
See Entering Customer Memberships in Order Entry.
Defaults and overrides: The customer, payment information, and original source code default from the order to the customer membership; however, you can override the pay type or recipient customer for the membership, or enter an alternate shipping address.
Default from membership program: The source code and order type default from the membership program to the customer membership, in addition to the items, shipment interval, and discount, if any. The ship via also defaults from the membership program if it is specified there; otherwise, it defaults from the current ship via on the order header. You can also override these defaults in the membership type allows it.
Updating the membership after entry: Aside from Canceling a Membership Item, changes you make to the order in order maintenance do not update the customer membership. You must use Working with Customer Memberships (WWCM) to maintain a membership once you have created it; or, you can work with customer memberships by selecting Customer Memberships at the Display More Options Screen in order entry or order maintenance (available by selecting Options).
Order message: The system writes an order message indicating the name of the membership program and the Next release date if the Write Order Messages for Membership Rotation (K04) system control value is selected. This order message is flagged to print on the pick slip. See the system control value for more information.
Cash amount: If you create a customer membership while entering a prepaid order, the system displays a pop-up window in which you can specify the amount of the prepayment to apply to the membership.
For example, the customer sends a check for $100.00, and the current order total is $20.00. At the pop-up window, you would apply $80.00 toward the customer membership.
As you generate orders for the customer membership, the system applies cash from the membership prepayment amount of $80.00 until this amount is exhausted. Afterward, any orders you generate for the membership will go on hold until you apply sufficient payment. However, if there is a cash amount remaining after you generate the last order for the membership (that is, any items have been included on orders the specified number of times), the system creates a refund.
When you review the originating order in standard or streamlined order inquiry, the payment amount for the order appears as $20.00, not $100.00. However, an order history message will indicate that you have applied a prepayment to a customer membership and note the amount.
For more information: See About Entering Cash Amounts for a Customer Membership for more information on entering cash for a membership.
Other payment methods: You can also use a credit card payment method for a membership. The payment method from the order defaults, but you can override this default for the membership.
The system goes through the same credit checking when you generate an order for a membership as for any other order, based on the payment method.
Order total pop-up: If the Display First Membership Order Total (G14) system control value is selected, the system displays a pop-up window providing the estimated dollar total for the first membership order when you accept an order creating a membership.
Closing the order: If the membership item is the only item on the order, the order remains open until you generate pick slips, provided the entire order is eligible based on the pick slip generation criteria. At that point, the order then closes automatically (assuming it does not fail authorization if it is paid by credit card).
Note:
You cannot create a loyalty membership through order entry as described above. See Loyalty Memberships for an overview.Work with Customer Memberships
Purpose: In addition to creating a standard customer membership in order entry, you can use the Working with Customer Memberships (WWCM) menu option. You can also use this menu option to review or work with existing customer memberships. Additional options at this menu option include:
- Changing a membership's status (deactivating, reactivating, or canceling)
- Changing the release date or the next rotation
- Deleting a membership if you have not yet generated any orders for it
- Changing information, such as shipment intervals, recipient or alternate address, items, pay type, or discount
Required information: When you create a membership through the Work with Customer Memberships menu option, you must include any required information, such as pay type, customer, and recipient, that would default from the order if you create a membership in order entry.
You cannot charge a customer for the membership itself if you create it through this menu option.
Note:
You cannot create a loyalty membership through this menu option. See Loyalty Memberships for an overview.Generating Orders
Purpose: Use the Generating Membership Orders (EGMO) menu option to create new orders for standard customer memberships. This menu option selects active memberships based on release date. You can also restrict the selection based on membership type.
Memberships in error: The system does not attempt to create an order and prints the membership on an error report, in the following scenarios:
- There are no items specified for the membership.
- The payment information is not complete.
Other types of errors do not prevent the system from generating the order; however, the order is in suspended status and is listed on the Print Remote Order Errors Report. For example, an order fails the edit if it includes an item that does not have a price, or has an invalid SCF/ship via combination. You can use batch order entry, described in Accepting or Rejecting the Order Batch, to correct such orders and resubmit them to the phone edit process. When the membership order is accepted, the system clears the batch number from the order header.
Expected Membership Orders Report
Purpose: Use the Expected Membership Orders Report to review the total number of standard memberships that are eligible to generate orders based on the next release date. This report provides totals for each release date, and does not contain any detailed information.
For more information: See Printing the Expected Membership Orders Report (PEMO).
About Discount Memberships
Purpose: If you set up a standard membership program for discounting purposes only (that is, you will not be generating orders), you should be aware of the following:
- Flagged as errors at order generation: Discount-only memberships will appear on the Memberships in Error report when you generate membership orders unless you select only membership types that produce orders.
- Must have eligible status for discount: The discount applies only if the customer membership is in an active, in process or error status; otherwise, no discount will apply.
- Discounting price of membership item: Any discount will apply to the price of the membership item itself in order entry, unless you select the Discountable field for the membership item.
- Membership remains open: A discount-only customer membership will never close automatically. Even after the discount end date passes, the membership will remain active, although the discount will no longer apply to new orders.
- Initial shipment: In order to include one order shipment to the customer to initiate a discount-only membership, you should set up the item(s) using the Accompanying Item option at the Work with Item Offers Screen. If you attempt to generate the initial shipment through standard membership order generation, the membership's status will change to Complete after you generate the order, and the discount will no longer apply.
Note:
The above refers to standard discount memberships, that is, memberships that you sell or create. See Loyalty Memberships for information on memberships that the background jobs assign to customers based on order history.Loyalty Memberships
Overview: You can have the system create customer loyalty memberships automatically when a customer reaches a required merchandise sales, order, or external sales dollar total value, or when a customer has a specified customer class. These loyalty membership programs can provide various benefits to the customer, such as:
- a percentage discount to default in order entry
- free freight
- higher backorder priority
- special customer class
You can set up a single loyalty program or graduated loyalty programs. For example, you can offer a discount of 5% when a customer reaches $1000 in total orders, a discount of 10% when a customer reaches $1500, and so on.
Note:
The total dollars used to evaluate a customer for loyalty membership are based on merchandise only, and do not include charges such as tax, freight, or handling. The merchandise total is based on the actual selling price of items on orders.System control value: The Use Loyalty Membership Program (I81) system control value controls whether the system evaluates customers for loyalty program membership.
When does evaluation take place? The system evaluates customers for loyalty membership during the order and billing background jobs, as described in the following table.
| Program Type | Membership created if: | Evaluated When? |
|---|---|---|
|
order (O) |
Note: If the program specifies both a LTD dollars and a Customer class requirement, the customer must meet both requirements to earn the membership. |
ORDR_ASYNC |
|
sales (S) |
Note: If the program specifies both a LTD dollars and a Customer class requirement, the customer must meet both requirements to earn the membership. |
BILL_ASYNC |
|
external (E) |
Note: If the program specifies both a LTD dollars and a Customer class requirement, the customer must meet both requirements to earn the membership. |
ORDR_ASYNC BILL_ASYNC |
Example:
You set up an order dollars-based loyalty program with a LTD dollars requirement of $500 and an Effective start date of 01/01/06 so that you can provide customers who have placed $500 in orders in the current year with a 10% discount.
A customer has the following order activity in the Order Billing History table:
12/01/05: $200.00
01/31/06: $200.00
02/06/06: $100.00
The customer places an order with a merchandise total of $250.00.
Result: When the current order is processed by the ORDR_ASYNC job, the customer is assigned to the loyalty program based on a total dollar value of $550.00 as follows:
- the $200.00 from 01/31/06
- the $100.00 from 02/06/06
- the $250.00 from today’s order
The $200.00 from the 12/01/05 order is not included in the total, because it was placed before the Effective start date.
Note:
The External sales and External sales date fields are not populated by any Order Administration process.Graduated loyalty programs: You can set up multiple loyalty programs so that customers can be “promoted” from one to the next as their sales or order totals increase. The background jobs use the Priority assigned to each loyalty program to determine the order in which they should evaluate whether a customer qualifies for each loyalty program. A higher-priority loyalty program should be assigned a lower Priority number so that the background jobs evaluate the customer against this program first.
Example: You have three current sales-based loyalty programs with the same Effective start date:
- GOLD: 10% discount plus free freight. Requires $1500 in sales, and has a priority of 1.
- SILVER: 10 discount. Requires $1000 in sales, and has a priority of 2.
- BRONZE: 5% discount. Requires $500 in sales, and has a priority of 3.
You ship an order to a customer for a total of $1000 in merchandise. The customer’s previous total sales $ in the Order Billing History table since the Effective start date was $100, raising the new total to $1100.
Result:
- The BILL_ASYNC job checks the GOLD program first because its priority is 1. The customer does not qualify.
- The BILL_ASYNC job next checks the SILVER program, because it has the next priority level. The customer qualifies for this loyalty program. The BILL_ASYNC job assigns the customer to the SILVER loyalty program and stops checking other loyalty programs.
Note:
Typically, you would set up graduated loyalty programs using a lower priority number (higher priority) for higher-level programs, as in the example above; however, if there is more than one current loyalty program with the same Priority, the background job evaluates these programs in alphanumeric order.Only one active loyalty membership at a time: The background jobs evaluates the customer against the current loyalty programs each time there is order activity, such as entering, maintaining, or billing an order. If the customer qualifies for a higher-level loyalty program as a result of order activity, the job deactivates the customer’s current loyalty membership and activates a new one. Similarly, if the customer no longer qualifies for a higher-level loyalty program due to order activity that reduces the qualifying total, such as a cancellation, the job deactivates the current loyalty membership and activates the appropriate lower-level one. A customer cannot have more than one active loyalty membership.
Notifying the customer: The system generates a notification email to the customer each time a loyalty membership is activated or deactivated through the background jobs. You can set up individual activation and deactivation templates at both the company level and the entity level. See the Loyalty Setup described below for more information.
When does the customer receive the discount? If the customer qualifies as a result of order activity, the background jobs perform loyalty program assignments after you complete entering, updating, or billing an order. As a result, the loyalty discount never applies on the order which qualifies the customer for the loyalty membership. However, the next time the customer places an order, the discount and other benefits of the loyalty program default to the order.
Loyalty discounts and other benefits do not default in order maintenance, only on new orders.
How long does a customer loyalty membership last? A loyalty membership can be deactivated in the following ways:
- You can deactivate or cancel a customer’s loyalty membership through the Working with Customer Memberships (WWCM) menu option.
- If you specify a number of months as the Discount duration for a loyalty program, the system creates customer loyalty memberships with a Discount end date based on this duration. For example, if you set the Discount duration to 12, and a customer qualifies for the loyalty program on 10/18/06, the system sets the Discount end date to 10/18/07 (12 months later). No discounts or other benefits apply in order entry once the Discount end date is reached. However, if you do not specify a Discount duration for a loyalty program, the system does not set a Discount end date for the customer’s loyalty membership.
- Each time the background jobs process orders for a customer, they evaluate the customer’s current loyalty membership assignment. If the customer is currently assigned to a loyalty membership but should now be assigned to a different program, the background job deactivates the customer’s current membership and creates the new membership. Similarly, if the customer no longer qualifies for the current loyalty membership and does not now qualify for any other existing loyalty program, the background job simply deactivates the current loyalty membership.
What information is stored with the customer loyalty membership? When the background jobs create a loyalty membership for a customer, the information that defaults from the loyalty program settings includes:
- Discount end date
- Discount %
- Priority B/O, if any
- Free freight, if any
Note:
If the customer is eligible for free freight through a loyalty program, you cannot apply a promotion that includes free freight. See Working with Promotions (WPRO) for background.Netting returns, cancels, and soldouts: When you set up loyalty programs, you have the option of netting (or subtracting) the merchandise value of returns, exchanges, cancellations, and soldouts from the total dollar value of sales or orders used to determine whether a customer qualifies for a loyalty program.
Example: A customer is currently assigned to an order-based loyalty program with a LTD dollars requirement of $500 and an Effective start date of 01/01/06. The customer has the following order activity in the Order Billing History table since the Effective start date:
02/06/06: $100.00
09/12/06: $200.00
The customer’s External sales field is currently set to $250.00.
The customer cancels $100.00 of the merchandise on the 9/12 order.
Result: When the current order is processed by the ORDR_ASYNC job, the customer’s total order dollars of $550.00, and the total canceled dollars is $100.00. The loyalty program’s Net cancels flag is selected. When the system subtracts the $100.00 cancellation from the $550.00 orders total, the remaining $450.00 is not enough to qualify for the loyalty program. The customer’s membership in the loyalty program is deactivated.
Troubleshooting loyalty programs that net returns, cancels, and soldouts:
- Activity against orders before the Effective start date: Returns, exchanges, cancellations, or soldout activity is evaluated based on the date of the activity itself, rather than the date of the original order. For example, you process a return of $50 in merchandise on January 31 against an order that was entered on December 30. The system is evaluating the customer for a loyalty program with an effective start date of January 1. The value of the $50 return is subtracted from the total dollar value since January 1, even though the order was originally entered before that date.
- Exchange activity: If the Net returns/exchanges flag is unselected and you process an exchange, the dollar value of the exchange, or replacement, item is included in the calculation of loyalty eligibility. For example, if the customer exchanges an item with a selling price of $50 for an item with the same selling price, this activity effectively increases the customer’s total merchandise value to date by $50 if you do not net returns and exchanges.
- Update demand flag: A cancellation always reduces the total merchandise order amount if you use a cancel reason code whose Update demand? flag is selected. The result of this type of cancellation might be to make a customer ineligible for a particular loyalty program if it is based on the order total.
- Update demand for order maintenance transactions? If the Update Demand for Order Maintenance Transactions (C72) system control value is unselected, it is possible to understate the customer’s total merchandise order dollars. Because the order dollar total in this situation does not increase if, for example, you add an item in order maintenance, processing a cancellation (or return, exchange, or soldout) can have the effect of “double dipping” when the system subtracts the cancellation dollars from the order total. For example, a customer’s total dollars ordered is $500.00. You add a $100.00 item in order maintenance, and then cancel it. Because the total dollars ordered was never increased by the $100.00 in order maintenance, the cancellation effectively reduces the customer’s total dollars ordered to $400.00. For this reason, you might want to leave the netting flags for a loyalty program unselected if the Update Demand for Order Maintenance Transactions (C72) system control value is unselected.
Reviewing order and sales totals: Use the following screens to review the customer’s order and sales activity:
- Display Customer Order History Screen: Displays totals for the customer life-to-date (that is, not restricted based on a range of activity dates). This information is stored in the Customer Sold To Order History table.
- Customer Sold To Order History Screen (Reviewing Detail): A listing of each activity that updated the total orders, sales, returns, exchanges, cancellations, exchanges, or soldouts in the Order Billing History table. You can also generate the Customer Sold To Order History Detail report by selecting Print List at this screen.
- Order Billing History Detail Screen: Displays detail on a single Order Billing History Detail record. The system creates a separate record for each order activity.
Consolidating Order Billing History: If you use the Consolidating Order Billing History (MOBH) menu option, you need to have Consolidate by Customer selected in order to include activity in the consolidated date range to evaluate customers for loyalty memberships. If you have Consolidate by Customer unselected, the system consolidates records using a customer number of zero, so the order activity for the consolidated date range cannot be used for loyalty evaluation purposes.
Turning loyalty evaluation on or off: The Use Loyalty Membership Program (I81) system control value controls whether the background jobs evaluate customers for loyalty eligibility; however, it does not prevent the discount percentage for an existing loyalty membership from applying when the customer places an order. In order to prevent the discount from applying, you would need to use Working with Customer Memberships (WWCM) to deactivate the loyalty membership, or wait until the Discount end date for the loyalty membership is reached.
Loyalty Setup
The required and recommended setup for using loyalty memberships is described below.
System control values:
- Use Loyalty Membership Program (I81): Controls whether the background jobs evaluate customers for loyalty membership based on order activity.
- Loyalty Membership Activation Notification Email Program (I82): Specifies the program to generate the loyalty membership activation email.
- Loyalty Membership Deactivation Notification Program (I83): Specifies the program to generate the loyalty membership deactivation email.
- Alternate Customer Number Label Description (H95): Specifies the text to include in the Subject line for loyalty membership notification emails as well as on certain screens. For example, if this system control value is set to Reward #, the subject lines are Reward # Activation or Reward # Deactivation. If this system control value is unselected, the Subject line uses Loyalty Activation or Loyalty Deactivation.
- Update Demand for Order Maintenance Transactions (C72): See the troubleshooting information above for considerations related to the setting of this system control value.
Membership types: Use the Working with Membership Types (WWMT) menu option to create one or more membership types with the Loyalty flag selected. The membership type also specifies whether you can change existing customer loyalty memberships.
Membership programs: Use the Working with Membership Programs (WWMP) menu option to create one or more loyalty membership programs, specifying a membership type that has the Loyalty flag selected.
Note:
Do not mix active orders-based, sales-based, or external dollars-based loyalty programs in a single company; it is best to have a single method for evaluating customers for loyalty memberships.Email templates: Use the Working with E-Mail Notification Templates (WEMT) menu option to specify the text to include in the activation and deactivation emails. You can also set up an email template at the entity level as an override; see Email Setup within Order Administration and Working with E-Mail Notification Templates (WEMT).
You can also use the Work with Entity Email Overrides Screen to specify the “from” email address to use on these notification emails. However, using a different “from” email address based on entity for various notifications, such as the loyalty membership activation or deactivation notice, might be confusing to your customers if the same customers commonly place orders in multiple entities within your company. In this situation, the “from” email address on a deactivation email might not match the entity where the customer places the majority of his or her orders.
For example, a customer might qualify for a loyalty membership based on orders placed in entity 1, and receive a loyalty activation notice using the “from” email address for this entity. Then the customer places an order in entity 2 that makes him eligible for a higher loyalty program. In this situation, it is possible for him to receive a deactivation notice for the first loyalty membership using the “from” email address from entity 1, and an activation notice for the second loyalty membership using the “from” email address from entity 2.
Note:
The background jobs generate email notifications for a customer only if the order type has the Email notification flag selected and the customer’s Opt-in/out setting (see Determining the Opt-in/out Setting) is O1 or O2.For more information: See:
- Working with Membership Types (WWMT)
- Working with Membership Programs (WWMP)
- Working with Customer Memberships (WWCM)
- Working with E-Mail Notification Templates (WEMT)
- Use Loyalty Membership Program (I81)
- Loyalty Membership Activation Notification Email Program (I82)
- Loyalty Membership Deactivation Notification Program (I83)
- Operating the Background Jobs
Updating Memberships
Purpose: You can use the Update Customer Memberships (MMCM) to update the source codes and/or replace an item on customer memberships for one or more membership programs. This function also provides the option to update the membership program(s) as well. See Update Customer Memberships (MMCM) for more information.
Email Repository
In this part:
- Working with Email Category (WEMC) provides information on setting up categories for tracking and grouping emails.
- Purging Email History (MPCH) provides information on purging emails earlier than a given date.
- Updating Email Domains (MUEE) provides information on making universal updates to the domain name for all matching email addresses in your company.
- Printing the Email Error Report (PEME) provides information on printing a report listing all email addresses in your company that do not conform to formatting requirements.
Customer Service Appendices
Purpose: These topics provide reference information for use throughout the system.
- Displaying More Options in OIOM describes several options related to Order Inquiry, Order Maintenance and Order Entry that are not available on the regular screens.
- Loading Address Updates describes how to load and process a table containing Sold To Customer address updates, and how to review changed and unchanged customer information.
Displaying More Options in OIOM
Purpose: Select Options or More Options when you are Entering Orders, using standard Order Inquiry, or using order maintenance, to display a screen that provides additional related options that are unavailable on the regular screens.
In this topic:
- Display More Options Screen
- Work with Ticklers Screen (order view)
- About Customer Action Notes
- Work with Email by Order Number Screen
- Work with Customer Profile Screen
- Work with Email by Customer Sold To Number Screen
- Edit Customer Notes Screen
- Work with Email by Customer Ship To Number Screen
- Work with Email by Customer Bill To Number Screen
- Display Pick Tickets for Order Screen
- Display Order Totals Window
- Work with Subscriptions Screen
- Customer Order Item History Screen
- Brokered Backorder Summary Screen
Display More Options Screen
Note:
The Void/Reprint Picks option is not available in standard order inquiry and the Subscriptions option is not available in order entry/maintenance; however, these options are consolidated on one screen for documentation purposes.| Field | Description |
|---|---|
| Order # |
The number of the order and the order ship-to (shipping address) you are currently working with. Order number: numeric, 8 positions; display-only. Ship-to number: numeric, 3 positions; display-only. |
| Sold to |
A unique number to identify the customer who placed the order, and the customer's name or company name. Customer number: numeric, 9 positions; display-only. Name: alphanumeric, 41 positions; display-only. |
| Bill to |
The bill-to customer associated with the customer who placed the order. Numeric, 7 positions; display-only. |
Available options:
- Customer action notes: select this option to enter, update, delete or resolve an action issue for a customer. A pop-up action window opens each time you select the customer until the issue is resolved. See About Customer Action Notes.
- Customer notes: select this option to record or view information about the current customer. See Edit Customer Notes Screen.
- Customer ownership: select this option to work with products a customer owns. If customer ownership records have been defined for the customer, you advance to the Work with Customer Ownership Screen; otherwise, you advance to the Create Customer Ownership Screen.
- Customer profile: select this option to create a demographic profile for the current customer, which may describe the customer's gender, age, income, geographic location, or other types of demographic data. See the Work with Customer Profile Screen.
- Customer email addresses: select this option to advance to the Work with Customer Email Address Screen, where you can review and work with email addresses for a sold-to customer.
- Customer memberships: select this option to review or work with membership programs you use to generate periodic orders for the customer. This screen opens each customer membership for the sold-to customer on the current order. This information appears only for the customer who purchased the membership, not the recipient (if any). If the membership was created through order entry rather than the Work with Customer Membership menu option, the order number appears on this screen. You cannot create a customer membership through this screen. See Working with Customer Memberships (WWCM).
- Customer warranty information: select this option to review, create, change, and delete customer warranty information for a product on the order. See the Work with Customer Warranty Information Screen.
- Customer order item history: select this option to advance to the Customer Order Item History Screen to display items that the customer has ordered on previous orders.
- Display invoices: select this option to advance to the Display Invoices Screen where you can review invoices associated with the order.
- Display picks: select this option to find out the status of picks generated for an order, such as when they were prepared, printed and confirmed. See the Display Pick Tickets for Order Screen.
- Email for customer bill to: select this option to advance to the Work with Email by Customer Bill To Number Screen, where you can review or work with emails sent to or received from the sold-to or bill-to customer on the order.
- Email for customer ship to: select this option to advance to the Work with Email by Customer Ship To Number Screen, where you can review or work with emails sent to or received from the sold-to customer on the order.
- Email for customer sold to: select this option to advance to the Work with Email by Customer Sold To Number Screen, where you can review or work with emails sent to or received from the sold-to, ship-to, or bill-to customer on the order.
- Email for order: select this option to advance to the Work with Email by Order Number Screen, where you can review or work with emails sent to or received from the customer related to the current order.
- Loyalty Account: Select this option to review loyalty account
information from Oracle Retail Customer Engagement for a customer.
When you select this option, the system retrieves the customer’s information
from Oracle Retail Customer Engagement.
-
If Oracle Retail Customer Engagement finds a loyalty card assigned to the customer, the system advances you to the Display Loyalty Account Screen. If more than one loyalty card is assigned to the customer in Oracle Retail Customer Engagement, the system displays loyalty account information for the first card assigned to the customer.
-
If Oracle Retail Customer Engagement does not find a loyalty card for the customer, the system advances you to the Customer Loyalty Registration Window, where you can select to enroll the customer in the Oracle Retail Customer Engagement Loyalty program.
-
If a Relate ID is not defined for the customer in the Customer Sold To table, the system displays an error message similar to the following: This customer does not have a Relate ID.
-
If a connection could not be made to Oracle Retail Customer Engagement, the system displays an error message similar to the following: Unable to connect to ORCE.
-
Note:
This option is available only if the Use ORCE Loyalty (M06) system control value is selected. See Customer Engagement Loyalty Integration for an overview.
- Order totals: select this option to view accumulated totals across all shipping addresses (recipients) on an order. See Display Order Totals Window.
- Print/Email Quotes: Select this option to advance to the Print/Email Quote Window, where you can select to print the Quote form or generate the Quote Confirmation email. See Entering Pre-Order Quotes. Note: This option is available only for orders whose order type has the Quote option selected. In addition, this option does not display if the Quote Printing Program (K73) and Quote Confirmation Email Program (K74) system control values do not contain a value or if all of the items on the quote are soldout and the Exclude S/O on order confirmation field for the order type on the quote is selected.
- Purchase History: Select this option to review completed sales and return transactions from Oracle Retail Customer Engagement for a customer. When you select this option, the system retrieves the customer’s information from Oracle Retail Customer Engagement and advances you to the Display Purchase History Screen. If a connection could not be made to Oracle Retail Customer Engagement, the system displays an error message similar to the following: Unable to connect to ORCE. Note: This option is available only if the ORCE Customer Integration (L37) system control value is set to INTERACT. See Customer Engagement Purchase History Integration.
- Rewards Points: Not implemented.
- Send contact us email: Select this option to generate an email requesting that the customer contact you about the order. See the Summary of Customer Correspondence for more information on when this option is available, and see the “Contact Us” Notification Sample and Contents for more information on the generated email.
- Subscriptions (standard order inquiry only): select this option to review, fulfill, or modify the subscription ordered by the customer. See the Work with Subscriptions Screen.
- Ticklers: select this option to work with ticklers associated with the order. See Work with Ticklers Screen. This option is available only if the Use Workflow Management (H96) system control value is selected.
- Void/reprint picks (order entry/maintenance only): select this option to void or reprint a pick slip for a previous order for the customer, if, for example, the customer wants to use a different shipping service. See the Reprint/Void Pick Slips by Order Screen in Reprinting and Voiding Pick Slips (WVRP or WSVP).
Work with Ticklers Screen (order view)
Purpose: Use this screen to review, work with, and resolve ticklers associated with the order, sold to customer on the order, and bill to customer on the order.
Secured feature: If you do not have authority to the Update All Ticklers (B09) secured feature, you cannot update a tickler that is not assigned to you or your tickler groups or an error message indicates: Not authorized to change.
This secured feature controls updating a tickler by:
- selecting Change for a tickler to change it.
- selecting Delete for a tickler to delete it.
- selecting In process for a tickler to assign the tickler to yourself.
- selecting Resolve for a tickler to resolve it.
If you do not have access to this feature, you can update only ticklers assigned to you or your tickler groups. However, you can still release an order associated with the tickler from hold.
See Workflow Management Overview and Setup for an overview and required setup for workflow management processing.
How to display this screen: At the Display More Options Screen, select Ticklers.
| Field | Description |
|---|---|
| Order # |
The order associated with the ticklers on the screen. Numeric, 9 positions; display-only. |
| Status |
The status of the order. Valid values:
Alphanumeric, display-only. |
| Sold to |
The number and description of the sold to customer associated with the ticklers on the screen. Sold to number: Numeric, 9 positions; display-only. Sold to description: Alphanumeric, 40 positions; display-only. |
| Bill to |
The number and description of the bill to customer associated with the ticklers on the screen. Bill to number: Numeric, 9 positions; display-only. Bill to description: Alphanumeric, 40 positions; display-only. |
| Status |
The status of the tickler. Valid values:
Optional. |
| P (tickler priority) |
The priority of the tickler, indicating how important the issue associated with the tickler is to resolve (1 is the lowest priority and 9 is the highest priority). Numeric, 1 position; optional. |
| Assigned (assign date) |
The date the tickler was assigned to the user or tickler user group. Numeric, 7 positions (in user date format); optional. |
| Ev (tickler event code) |
The code for the tickler event that created the tickler. Valid values:
See System Delivered Tickler Events. Alphanumeric, 2 positions; optional. |
| Cat (tickler category) |
The tickler category assigned to the tickler. Tickler categories are defined in and validated against the Tickler Category table; see Working with Tickler Category (WTCT). Alphanumeric, 3 positions; optional. |
| Tickler# |
The tickler number assigned to the tickler, from the Tickler Number number assignment record. Numeric, 9 positions; optional. |
| User group |
The group ID of the tickler user group assigned to the tickler. Tickler user groups are defined in and validated against the Tickler User Group table; see Working with Tickler User Groups (WTUG). Tickler group ID: Alphanumeric, 10 positions; display-only. |
| User |
The user ID of the user assigned to the tickler. Users are defined in and validated against the User table; see Working with User Records (WUSR). User ID: Alphanumeric, 10 positions; display-only. |
| Item |
The item associated with the tickler. Alphanumeric, 12 positions; optional. |
| OST# (order ship to number) |
The order ship to associated with the tickler. Numeric, 3 positions; optional. |
| Screen Option | Procedure |
|---|---|
|
Change a tickler |
Select Change for a tickler to advance to the Change Tickler Screen. |
|
Delete a tickler |
Select Delete for a tickler to delete it. You can only delete MN (manually created) ticklers. |
|
Display a tickler |
Select Display for a tickler to advance to the Display Tickler Screen. See the Change Tickler Screen for field descriptions. |
|
Release the order associated with the tickler from hold |
Select Release for a tickler to advance to the Release Reason Prompt Pop-Up Window (order header hold), Release Recipient Hold Reason Pop-Up Window (recipient hold), and/or Release Order Payment Method Window (pay type hold). If you release an order from hold for an HO (held order) tickler, the system automatically resolves the tickler. Also, the system evaluates any other ticklers associated with the order to determine if they can be resolved. |
|
If you select Release for a tickler not associated with a held order, an error message indicates: Order not on hold. If you select Release for a tickler not associated with an order, an error message indicates: Tickler not eligible for this option. Note: You must have authority to the Release Held Orders menu option to release the order from hold. |
|
|
Select a tickler to work on |
Select In Process for a tickler to change the status of the tickler from open to in process. You can only select to work with a tickler that is in an open status; if you select In process for a tickler that is in an in process or resolved status, an error message indicates: Tickler status cannot be changed - resolved or already in process. Selecting this option automatically assigns the tickler to the user and creates a tickler history record. |
|
Enter or review tickler work notes |
Select Notes for a tickler to advance to the work notes screen, based on the note type defined for the tickler. Note type A advances you to the Edit Customer Actions Window. Note type B advances you to the Work with Bill To Notes Screen. Note type O advances you to the Work with Order Messages Screen. Note type S advances you to the Edit Customer Notes Screen. Note type T advances you to the Work with Tickler Notes Screen. |
|
Review the tickler source |
Select Detail for a tickler to advance to the source screen, based on the tickler event associated with the tickler. BO, CO, HO, NO, OO, SO, UP, VP, and WF ticklers advance you to the Order Inquiry Header Screen. You cannot view the source for MN ticklers: Requested tickler has no source reference. |
|
Review tickler history |
Select History for a tickler to advance to the Work with Tickler History Screen. |
|
Resolve a tickler |
Select Resolve for a tickler to advance to the Resolve Tickler Window. |
|
Review procedures for a tickler |
Select Procedure for a tickler to advance to the Work with Tickler Event Rule Procedure Screen. You cannot add or change tickler procedures when you advance from the Work with Tickler screen. You cannot review procedures for MN ticklers. |
|
Create a tickler for the MN (manually created) tickler event |
Select Create to advance to the Create Tickler Screen. Note: To create a MN tickler, you must have authority to the Create Manual Tickler (B13) secured feature. |
|
Review the number of ticklers in the work queue, based on the selection criteria you have defined |
Select Count to advance to the Current Tickler Count Window window. |
|
Toggle between displaying open and in use ticklers or resolved ticklers |
Select Open/Resolved. The system toggles between displaying:
|
|
Review ticklers associated with the sold to customer on the order |
Select Cust sold to to advance to the Work with Ticklers Screen (sold to customer view). |
About Customer Action Notes
Purpose: Use Customer Action Notes to identify and address critical customer issues that need action. The two options you can use to enter, delete, display, resolve, update the status, or attach detailed notes about a customer issue are:
You can use the Customer Actions function to enter and track customer issues regarding an order (or anything else). In a customer action note you can:
- Enter a brief statement about a customer issue or problem.
- Enter a reason code to identify the issue or problem for further grouping and reports.
- Assign the issue to a specific user for follow up or resolution.
- Add detailed information describing the customer issue.
- Update the status of the action from O (open) to W (work in process), and, optionally, override the assigned user.
- Identify the issue as R (resolved) when it meets the customer's satisfaction.
Dealing with customer action issues: To resolve an unresolved action issue you should:
- Review the action description, which is a brief description of the problem.
- Respond to the issue by:
-
Selecting Delete to delete the issue immediately.
-
Selecting Display to review time and date statistics associated with the customer action.
-
Selecting Detail Notes to view or enter detailed information about the action issue.
-
Selecting Work in Process to view or enter detailed information about the action issue. This option also automatically updates the status from O (open) to W (work in process), and automatically updates the most recent user.
-
Selecting Resolve to resolve the issue and change the status from O (open) or W (work in process) to R (resolved).
-
Secured features: The following secured features define whether you have authority to add, delete, update, or resolve customer action issues:
Edit Customer Actions Window
Purpose: A pop-up window opens during order entry or when you work with Customer Memberships when you select a customer with an unresolved action issue. This window opens when you select OK at the order header screen and the system validates your entries. The system assigns a status of O (open) to all new customer action issues. The status can be updated to W (work in process) if the issue has been investigated but not yet resolved. The customer actions pop-up window opens each time you select this customer (through order entry, standard order inquiry, order maintenance, customer maintenance, or customer memberships) until you mark the action issue as R (resolved).
Printing the Customer Exposure Report (PCER)Note:
- This window opens automatically only once per order.
- This window displays the customer action issues entered for a single customer. To review all action issues in your company, use the Work with Email by Order Number Screen menu option.
- You can print a report listing customer action notes by date or by the person who entered them. See and Printing the Customer Detail Exposure Report (PCAR).
- This window does not open in streamlined order inquiry.
How to display this window:
- at the Display More Options Screen, Select for Customer Action Notes.
- select Actions for a customer at a Work with Customer screen (see Selecting Customers)
- select Customer Actions at the Create or Change Customer Sold To screen (see Creating and Updating Sold-to Customers (WCST)).
If you Use Workflow Management (H96):
- select Notes for a tickler at the Work with Tickler Screen (user/group view) or Workflow Management Screen (tickler supervisor).
- select OK at the Create Tickler Screen.
- select Notes at the Change Tickler Screen or Display Tickler Screen.
| Field | Description |
|---|---|
| Customer (Sold-to customer number) |
A number assigned by the system to identify the customer. Numeric, 9 positions; display-only, assigned by the system. |
| Customer name (unlabeled field to the right of the Customer field) |
The customer's last name, first name and middle initial. Last name: alphanumeric, 25 positions; display-only. First name: alphanumeric, 15 positions; display-only. Initial: alphanumeric, 1 position; display-only. |
| Action description |
The issue that needs to be investigated and resolved for the customer. Enter only 1 issue per line. If necessary, enter more information about the issue by selecting Detail notes for the issue. Note: If there are multiple action notes for a customer, the Customer Detail Exposure Report by Reason Code lists just the first note.Alphanumeric, 40 positions; required. |
| Reason (Customer action reason code) |
Identifies the reason behind the customer action note. Reason codes are defined in and validated against the Customer Action Reason Codes table; see Working with Customer Action Reason Codes (WCAR). Alphanumeric, 2 positions; optional. |
| User |
The user ID of the person who should follow up on or resolve the action issue. Alphanumeric, 10 positions, optional. |
| Status) |
The current status of the issue. Valid status codes are:
Select Resolve for the issue to update the status to R (resolved). Alphanumeric, 1 position; display-only, updated by the system. |
| Resolved (Date resolved) |
The date when the customer action issue was resolved. The current date defaults when you select Resolve for an issue to close it. Numeric, 6 positions (in user date format); display-only, updated by the system. |
| D (Details; unlabeled field to the right of the Resolved field) |
Identifies whether the customer action note provides a further description. Select Detail notes for an issue to view the details. Alphanumeric, 1 position; display-only. |
| Screen Option | Procedure |
|---|---|
|
Create a note for an action issue |
Enter a brief description of an issue on one of the lines available. Optionally, you can enter a reason code and the ID of the user assigned to follow up on the issue. |
|
Delete an action issue |
Select Delete for an issue to delete it. See Resolving or Deleting an Action Issue. |
|
Display statistics for an action issue |
Select Display for an issue to advance to the Display Customer Action screen. Each field on this screen is described under Edit Customer Actions Window and Work with Customer Action Notes Screen. |
|
Update the status of an action issue to “work in process” |
Select Work in process for an issue to set its status to W and advance to the Customer Action Note Details Screen. |
|
Identify an issue as “resolved” |
Select Resolve for an issue to “resolve” it. See Resolving or Deleting an Action Issue. |
|
Enter detailed notes for an issue |
Select Detail notes for an issue to advance to the Customer Action Note Details Screen. |
Work with Email by Order Number Screen
Purpose: Use this screen to review emails associated with an order.
About emails: The Correspondence History table stores outbound and inbound emails related to an order, customer (including sold-to, ship-to, and bill-to customers), vendor or purchase order. You can associate an email with an order by indicating the order number when you forward the email into the system, or by specifying the order number at the Change Email Screen. See Email Repository Overview for more information.
Outbound emails: The Write Outbound Email to Email Repository (H99) system control value controls whether to store header information for outbound email notifications, or for the Outbound Email XML Message (CWEmailOut) if specified for the notification type.
For more information see the Order Administration Web Services Guide on My Oracle Support (ID 2953017.1).
Note:
Shipment-related emails generated through the Narvar Integration are not displayed.How to display this screen: Select Email for Order at the Display More Options Screen.
| Field | Description |
|---|---|
| Order # |
A number identifying the order that you are currently reviewing or working with. The order ship-to number is separated by the order number with a semicolon (-). Order number: numeric, 8 positions; display-only. Order ship-to number: numeric, 3 positions; display-only. |
| Status |
The status of the order. Possible statuses are:
Alphanumeric, 10 positions; display-only. |
| Customer # |
A number to identify the customer who placed the order, the customer’s name, and the company name, if any. Customer number: numeric, 9 positions; display-only. Customer company and name: alphanumeric, 41 positions; display-only. |
| Create date |
The date when the email was forwarded into the system, and the Correspondence History record was created. Numeric, 6 positions (in user date format); optional. |
| Email date |
The date when the email was originally sent. Numeric, 6 positions (in user date format); optional. |
| Category |
A category that you use to group email correspondence between you and your customers. A category of NTF indicates that the email was a notification generated by the system and sent to the customer. Alphanumeric, 3 positions; optional. |
| Source |
Indicates whether the email was inbound or outbound. Valid values are:
A user-supplied code indicating the email’s source is not currently implemented. Alphanumeric, 3 positions; optional. |
| Subject |
The subject line of the email.
The system deletes the email identifiers from the subject line if translation is successful. For example, a subject line reading FW: COMPANY=27;CUSTOMER=613;ATTACHMENT=N; Where is my order? would be translated to WHERE IS MY ORDER? Even if translation is successful, however, it does not necessarily mean that the email is assigned to a customer; it is possible for the email identifiers to be formatted correctly, but for the values specified to be incorrect or inconsistent. |
Summary information for an outbound email or Outbound Email XML Message (CWEmailOut) is stored only if the Write Outbound Email to Email Repository (H99) system control value is selected. For more information see the Order Administration Web Services Guide on My Oracle Support (ID 2953017.1). See When Does the System Generate an Email Notification? for information on system-generated emails. To switch between displaying the subject line and the originating email address for the email, select Subject/email address. Alphanumeric, 78 positions; display-only. |
|
| Email address |
The email address of the person who originated the email. To switch between displaying the subject line and the originating email address for the email, select Subject/email address. Alphanumeric, 50 positions; display-only. |
| Option | Procedure |
|---|---|
|
Change the assignment of an email |
Select Change for an email to advance to the Change Email Screen. The system confirms that your entries at this screen are consistent; see Identifying an Unrouted Email for more information. Note: The Changed Routed Email (B08) secured feature controls the ability to change an email assigned to an order number or customer. If you do not have authority to change a routed (assigned) email, you can select Display for an email to advance to the Display Email Screen, where you can review all of the same information. |
|
Delete an email |
Select Delete for an email to delete it. |
|
Display information about an email |
Select Display for an email to advance to the Display Email Screen. |
|
Create a tickler for the MN (manually created) tickler event |
Select Create Tickler for an email to advance to the Create Tickler Screen. Note: To create a MN tickler, you must have authority to the Create Manual Tickler (B13) secured feature. |
|
Display email subject and text |
Select Display Detail for an email to advance to the Display Email Screen. |
|
Review all emails assigned to the sold-to customer |
Select W/W Email by Customer# to advance to the Work with Email by Customer Sold To Number Screen. |
|
Switch between displaying the subject line and the originating email address for the email |
Select Subject/Email Address. |
Work with Customer Profile Screen
Purpose: Use this screen to create or view the customer's demographic profile. This helps you gather as much information as possible about the customer, categorize the customer, target the customer for specific promotions or catalog mailings, and include the customer’s name in customer lists you sell to other companies.
You define customer profile categories, such as age, income, or gender, and the valid values for each category through the Work with Profile Categories function. See Setting Up Customer Profiles (WPFL).
When you first advance to this screen for a customer: When you first advance to this screen for a customer for which you have not yet defined demographic data:
- If a default response has been defined for a profile category, the system defaults the response to the Data field.
- If a default response has not been defined for a profile category, the system leaves the Data field blank until you enter data for the field.
Order API: You can define demographic data for a customer on an order received through the Generic Order Interface (Order API); see the Profile element in the Inbound Order XML Message (CWORDERIN).
For more information see the Order Administration Web Services Guide on My Oracle Support (ID 2953017.1).
Inbound customer: You can define demographic data for a customer through the Generic Customer API; see the CustProfile element in the Inbound Customer Message (CWCustomerIn).
For more information see the Order Administration Web Services Guide on My Oracle Support (ID 2953017.1).
How to display this screen:
- select a Customer Profile at the Display More Options Screen;
- select Profile for a customer at a Work with Customer screen (see Selecting Customers);
- select Customer Profile at the Create or Change Cust Sold To screen (see Creating and Updating Sold-to Customers (WCST)).
To auto-display this screen in order entry: The Work with Customer Profile screen opens automatically in order entry if you need to collect information in a demographic profile category flagged as mandatory for the sold to customer on the order. Note: If the Alternate ID Required for Displaying Customer Profile (K87) system control value is selected, the Work with Customer Profile screen opens automatically only if an alternate customer number is defined for the sold to customer on the order.
To auto-display this screen in order maintenance: The Work with Customer Profile screen opens automatically in order maintenance if the Prompt for Mandatory Demographics in Order Maintenance (E60) system control value is selected. Note: If the Alternate ID Required for Displaying Customer Profile (K87) system control value is selected, the Work with Customer Profile screen opens automatically only if an alternate customer number is defined for the sold to customer on the order.
| Field | Description |
|---|---|
| Customer # |
A number assigned by the system to identify the customer. Numeric, 9 positions; display-only, assigned by the system. |
| Customer name (unlabeled field to the right of Customer #) |
The customer's last name, first name and middle initial. Last name: Alphanumeric, 25 positions; display-only. First name: Alphanumeric, 15 positions; display-only. Initial: Alphanumeric, 1 position; display-only. |
| Profile |
A number used to identify a demographics category, such as gender, income, or geographic area. Demographic categories are defined through the Work with Profile Categories option; see dSetting Up Customer Profiles (WPFL). Numeric, 3 positions; display-only. |
| Description |
Text associated with the demographics category, such as Gender, Income, or Geographic Location, etc. Alphanumeric, 20 positions; display-only. |
| Data |
A valid response code for the demographics category. The current demographic data, if any, appears in the Data field; if you have not yet gathered the data from the customer, but you have assigned a default response for the category, then this value appears here. For example, if the category (in the Profile field) is Gender, you can enter or select the appropriate value for this customer, such as Female, Male, or Unknown. If you assign a default response for a profile category, then you will not be able to leave this category blank; the system will default the response back into the field when you select OK. Alphanumeric, 1 position. |
| Description |
The description associated with the demographic data, such as Male, Female, or Unknown. Alphanumeric, 30 positions; display-only. |
| Mandatory |
Indicates whether the profile category is mandatory. The system prompts you to collect a response for any category flagged as mandatory by advancing to this screen automatically when you select Accept or Accept/Add Rcp. to accept an order in order entry. You also advance to the screen automatically in order maintenance if the Prompt for Mandatory Demographics in Order Maintenance (E60) system control value is selected. If you have assigned a default response to a mandatory profile category, the Work with Customer Profile Screen does not display automatically; instead, the system assigns the default response to the customer in order entry or order maintenance if you have not already collected the data from the customer. Valid values are:
|
Work with Email by Customer Sold To Number Screen
Purpose: Use this screen to review emails associated with a customer.
About emails: The Correspondence History table stores outbound and inbound emails related to an order, customer (including sold-to, ship-to, and bill-to customers), vendor or purchase order. You can associate an email with a customer by indicating the customer number when you forward the email into the system, or by specifying the customer number at the Change Email Screen; also, the system can assign the email based on a matching email address. See Email Repository Overview for more information.
For more information see the Order Administration Web Services Guide on My Oracle Support (ID 2953017.1).
Outbound emails: The Write Outbound Email to Email Repository (H99) system control value controls whether to store header information for outbound email notifications, or for the Outbound Email XML Message (CWEmailOut) if specified for the notification type.
For more information see the Order Administration Web Services Guide on My Oracle Support (ID 2953017.1).
Note:
Shipment-related emails generated through the Narvar Integration are not displayed.How to display this screen:
- Select Email for Customer Sold To at the Display More Options Screen, or Customer Email Correspondence at the More Customer Sold To Options Screen
- Select W/W Email by Customer# at the Work with Email by Order Number Screen
| Field | Description |
|---|---|
| Customer # |
A number to identify the customer, the customer’s name, and the company name, if any. Customer number: numeric, 9 positions; display-only. Customer company and name: alphanumeric, 41 positions; display-only. |
| Create date |
The date when the email was forwarded into the system, and the Correspondence History record was created. Numeric, 6 positions (in user date format); optional. |
| Email date |
The date when the email was originally sent. Numeric, 6 positions (in user date format); optional. |
| Category |
A category that you use to group email correspondence between you and your customers. A category of NTF indicates that the email was a notification generated by the system and sent to the customer. Alphanumeric, 3 positions; optional. |
| Source |
Indicates whether the email was inbound or outbound. Valid values are:
A user-supplied code indicating the email’s source is not currently implemented. Alphanumeric, 3 positions; optional. |
| Subject |
The subject line of the email.
The system deletes the email identifiers from the subject line if translation is successful. For example, a subject line reading FW: COMPANY=27;CUSTOMER=613;ATTACHMENT=N; Where is my order? would be translated to WHERE IS MY ORDER? Even if translation is successful, however, it does not necessarily mean that the email is assigned to a customer; it is possible for the email identifiers to be formatted correctly, but for the values specified to be incorrect or inconsistent. |
Summary information for an outbound email or Outbound Email XML Message (CWEmailOut) is stored only if the Write Outbound Email to Email Repository (H99) system control value is selected. For more information see the Order Administration Web Services Guide on My Oracle Support (ID 2953017.1). See When Does the System Generate an Email Notification? for information on system-generated emails. To switch between displaying the subject line and the originating email address for the email, select Subject/email address. Alphanumeric, 78 positions; display-only. |
|
| Email address |
The email address of the person who originated the email. To switch between displaying the subject line and the originating email address for the email, select Subject/email address. Alphanumeric, 50 positions; display-only. |
| Option | Procedure |
|---|---|
|
Change the assignment of an email |
Select Change for an email to advance to the Change Email Screen. The system confirms that your entries at this screen are consistent; see Identifying an Unrouted Email for more information. Note: The Changed Routed Email (B08) secured feature controls the ability to change an email assigned to a customer. If you do not have authority to change a routed (assigned) email, you can select Display for an email to advance to the Display Email Screen, where you can review all of the same information. |
|
Delete an email |
Select Delete for an email to delete it. |
|
Display information about an email |
Select Display for an email to advance to the . |
|
Create a tickler for the MN (manually created) tickler event |
Select Create Tickler for an email to advance to the Create Tickler Screen. Note: To create a MN tickler, you must have authority to the Create Manual Tickler (B13) secured feature. |
|
Display email subject and text |
Select Display Detail for an email to advance to the Display Email Detail Screen |
|
Switch between displaying the subject line and the originating email address for the email |
Select Subject/Email Address. |
|
Advance to standard order inquiry |
Select Order Inquiry for an email. If the email is associated with an order number, you advance to the Order Inquiry Header Screen or the Order Inquiry Detail Screen, depending on the setting of the Default Version for Order Inquiry (C34) system control value. If the email is not associated with an order number, you advance to the Order Inquiry Scan Screen. Note: This option is not available if you advanced to this screen through standard order inquiry. |
Edit Customer Notes Screen
Purpose: Use this screen to enter, view, or delete informational messages about sold-to customers. You can view this information through several key areas in the system, such as order entry or Customer Maintenance.
You can create customer note types to display the note automatically in a pop-up window when you select this customer in order entry. You can also define text that defaults into the Note field when you select the note type. See Working with Customer Note Types (WNTY).
Note:
There is also a screen available to work with bill-to customer notes; see Work with Bill To Notes Screen.How to display this screen:
- Select Customer Notes at the Display More Options Screen.
- select Notes for a customer on a Work with Customer screen (see Selecting Customers).
- select Notes at the first or second Create or Change Cust Sold To screen (see Creating and Updating Sold-to Customers (WCST)).
- select Customer Notes at the Customer Selection Screen
If you Use Workflow Management (H96):
- select Notes for a tickler at the Work with Tickler Screen (user/group view) or Workflow Management Screen (tickler supervisor).
- select OK at the Create Tickler Screen.
- select Notes at the Change Tickler Screen or Display Tickler Screen
Entering/editing notes: When you advance to this screen, the cursor is positioned at the first blank entry field. If the first screen is already filled with previously entered notes, press Page Down or select Next to advance to the first blank entry field. You can enter your new note.
To edit existing notes which are display-only, select Add/Change Note to switch the fields from display-only to editable fields.
Note sequence: The Display Customer Notes in LIFO Sequence (D55) system control value controls how customer notes are listed on the screen. If you select this value, the notes display in reverse chronological order (most recent first). If you deselect this value, the notes display in chronological order.
Address changes: The system writes a message to the Customer Note table each time you enter a change to a sold-to or permanent ship-to customer's name, address or phone number. The messages for a ship-to customer change are stored with the sold-to customer messages. See Reviewing Customer Address Changes.
Membership cancellations: The system writes a message, such as Memship Cancel Conf to ejohnson@example.com. to the Customer Note table when you cancel a customer membership and generate the membership cancellation notification email. The note is written even if the system generates the Outbound Email XML Message (CWEmailOut) rather than an actual message, or if the email cannot be relayed if, for example, there is a problem with the destination email address. For more information see the Order Administration Web Services Guide on My Oracle Support (ID 2953017.1). See the Membership Cancellation Email Program (K77) for an overview on membership cancellation emails
| Field | Description |
|---|---|
| Customer (Sold-to customer number) |
A number assigned by the system to identify the customer. Numeric, 9 positions; display-only, assigned by the system. |
| Customer name (unlabeled field to the right of Customer #) |
The customer's company, and/or last name, first name and middle initial. Company: alphanumeric, 30 positions; display-only. Last name: alphanumeric, 25 positions; display-only. First name: alphanumeric, 15 positions; display-only. Initial: Alphanumeric, 1 position; display-only. |
| Notes |
Fields where you can view, enter, or delete customer notes. The existing notes fields are display-only when you advance to the screen. The cursor is positioned at the first blank entry field. If the first screen is already filled with previously entered notes, select Next or press Page Down until you reach the first enterable field. If you need extra space, use Scroll or Page Down to display additional entry fields. To edit existing notes, select Add/Change Note to switch the display-only fields to editable fields. Alphanumeric, 60 positions per line. |
| Type |
The type of customer note. You can use the Work with Customer Note Type menu option to define note types, and set up note types to display automatically in a pop-up window in order entry or order maintenance. You can also define text that will default into the Notes field. This text will default only if you have not already made an entry in that note line, and you can override any default. See Working with Customer Note Types (WNTY). This field is display-only when you first advance to the screen. Select Cust. Note Type to make it enterable. Alphanumeric, 1 position; optional or display-only. |
| User (User Id) |
A code that identifies the person who entered the customer notes or who performed the activity (such as changing an address or cancelling a customer membership) that produced the note. If there is more than one note by the same user on the same date, the user ID and date are displayed just once. Alphanumeric, 10 positions; display-only. |
| Date |
The date when the customer notes were entered. If there is more than one note by the same user on the same date, the user ID and date are displayed just once. Numeric, 6 positions (in user date format); display-only, updated by the system. |
| Screen Option | Procedure |
|---|---|
|
Enter a new customer note |
Begin typing at the first available Note field. You may need to press Page Down until you reach the first enterable field. Press Tab to advance from line to line, and select OK when you are done. |
|
Add or change an existing note |
Press F7 to toggle Add/Change Note to edit an existing note. Press Tab to advance from line to line, and select OK when you are done. |
|
Make the Type field enterable or switch it back to display-only |
Select Cust. Note Type. |
Work with Email by Customer Ship To Number Screen
Purpose: Use this screen to review emails associated with a ship-to customer.
About emails: The Correspondence History table stores outbound and inbound emails related to an order, customer (including sold-to, ship-to, and bill-to customers), vendor or purchase order. You can associate an email with a ship-to customer by indicating the sold-to and ship-to customer numbers when you forward the email into the system, or by specifying these numbers at the Change Email Screen; also, the system can assign the email based on a matching email address. See Email Repository Overview for more information.
For more information see the Order Administration Web Services Guide on My Oracle Support (ID 2953017.1).
Outbound emails: The Write Outbound Email to Email Repository (H99) system control value controls whether to store header information for outbound email notifications, or for the Outbound Email XML Message (CWEmailOut) if specified for the notification type.
For more information see the Order Administration Web Services Guide on My Oracle Support (ID 2953017.1).
Note:
Shipment-related emails generated through the Narvar Integration are not displayed.How to display this screen: Select Email for Customer Ship To at the Display More Options Screen. You can also display this screen by selecting Email history for a ship-to customer at the Work with Customer Ship Tos Screen.
| Field | Description |
|---|---|
| Customer # |
A number to identify the customer, the customer’s name, and the company name, if any. Customer number: numeric, 9 positions; display-only. Customer company and name: alphanumeric, 41 positions; display-only. |
| Ship to # |
A number to identify a permanent shipping address associated with a sold-to customer. The ship-to customer name is to the right. Numeric, 3 positions; optional. |
| Create date |
The date when the email was forwarded into the system, and the Correspondence History record was created. Numeric, 6 positions (in user date format); optional. |
| Email date |
The date when the email was originally sent. Numeric, 6 positions (in user date format); optional. |
| Category |
A category that you use to group email correspondence between you and your customers. A category of NTF indicates that the email was a notification generated by the system and sent to the customer. Alphanumeric, 3 positions; optional. |
| Source |
Indicates whether the email was inbound or outbound. Valid values are:
A user-supplied code indicating the email’s source is not currently implemented. Alphanumeric, 3 positions; optional. |
| Subject |
The subject line of the email.
The system deletes the email identifiers from the subject line if translation is successful. For example, a subject line reading FW: COMPANY=27;CUSTOMER=613;ATTACHMENT=N; Where is my order? would be translated to WHERE IS MY ORDER? Even if translation is successful, however, it does not necessarily mean that the email is assigned to a customer; it is possible for the email identifiers to be formatted correctly, but for the values specified to be incorrect or inconsistent. |
Summary information for an outbound email or Outbound Email XML Message (CWEmailOut) is stored only if the Write Outbound Email to Email Repository (H99) system control value is selected. See When Does the System Generate an Email Notification? for information on system-generated emails. To switch between displaying the subject line and the originating email address for the email, select Subject/email address. Alphanumeric, 78 positions; display-only. |
|
| Email address |
The email address of the person who originated the email. To switch between displaying the subject line and the originating email address for the email, select Subject/email address. Alphanumeric, 50 positions; display-only. |
| Option | Procedure |
|---|---|
|
Change the assignment of an email |
Select Change for an email to advance to the Change Email Screen. The system confirms that your entries at this screen are consistent; see Identifying an Unrouted Email for more information. Note: The Changed Routed Email (B08) secured feature controls the ability to change an email assigned to a customer. If you do not have authority to change a routed (assigned) email, you can select Display for an email to advance to the Display Email Screen, where you can review all of the same information. |
|
Delete an email |
Select Delete for an email to delete it. |
|
Display information about an email |
Select Display for an email to advance to the Display Email Screen. |
|
Create a tickler for the MN (manually created) tickler event |
Select Create tickler for an email to advance to the Create Tickler Screen. Note: To create a MN tickler, you must have authority to the Create Manual Tickler (B13) secured feature. |
|
Display email subject and text |
Select Display detail for an email to advance to the Display Email Detail Screen. |
|
Switch between displaying the subject line and the originating email address for the email |
Select Subject/email address. |
|
Advance to order inquiry |
Select Order inquiry for an email. If the email is associated with an order number, you advance to the Order Inquiry Header Screen or the Order Inquiry Detail Screen, depending on the setting of the Default Version for Order Inquiry (C34) system control value. If the email is not associated with an order number, you advance to the Order Inquiry Scan Screen. Note: This option is not available if you advanced to this screen through order inquiry. |
Work with Email by Customer Bill To Number Screen
Purpose: Use this screen to review emails associated with a bill-to customer.
About emails: The Correspondence History table stores outbound and inbound emails related to an order, customer (including sold-to, ship-to, and bill-to customers), vendor or purchase order. You can associate an email with a bill-to customer by indicating the bill-to customer number when you forward the email into the system, or by specifying the bill-to customer at the Change Email Screen; also, the system can assign the email based on a matching email address. See Email Repository Overview for more information.
For more information see the Order Administration Web Services Guide on My Oracle Support (ID 2953017.1).
Outbound emails: The Write Outbound Email to Email Repository (H99) system control value controls whether to store header information for outbound email notifications, or for the Outbound Email XML Message (CWEmailOut) if specified for the notification type.
For more information see the Order Administration Web Services Guide on My Oracle Support (ID 2953017.1).
Note:
Shipment-related emails generated through the Narvar Integration are not displayed.How to display this screen: Select Email for Customer Bill To at the Display More Options Screen. You can also display this screen by selecting Email history for a bill-to customer at the Work with Bill To Customers Screen.
| Field | Description |
|---|---|
| Customer bill to # |
A number identifying a customer responsible for payment on an order. Validated against the Customer Bill To table. The bill-to customer’s name appears to the right. Bill-to number: numeric, 7 positions; display-only. Bill-to name: alphanumeric, 41 positions; display-only. |
| Create date |
The date when the email was forwarded into the system, and the Correspondence History record was created. Numeric, 6 positions (in user date format); optional. |
| Email date |
The date when the email was originally sent. Numeric, 6 positions (in user date format); optional. |
| Category |
A category that you use to group email correspondence between you and your customers. A category of NTF indicates that the email was a notification generated by the system and sent to the customer. Alphanumeric, 3 positions; optional. |
| Source |
Indicates whether the email was inbound or outbound. Valid values are:
A user-supplied code indicating the email’s source is not currently implemented. Alphanumeric, 3 positions; optional. |
| Subject |
The subject line of the email.
The system deletes the email identifiers from the subject line if translation is successful. For example, a subject line reading FW: COMPANY=27;CUSTOMER=613;ATTACHMENT=N; Where is my order? would be translated to WHERE IS MY ORDER? Even if translation is successful, however, it does not necessarily mean that the email is assigned to a customer; it is possible for the email identifiers to be formatted correctly, but for the values specified to be incorrect or inconsistent. |
Summary information for an outbound email or Outbound Email XML Message (CWEmailOut) is stored only if the Write Outbound Email to Email Repository (H99) system control value is selected. For more information see the Order Administration Web Services Guide on My Oracle Support (ID 2953017.1). See When Does the System Generate an Email Notification? for information on system-generated emails. To switch between displaying the subject line and the originating email address for the email, select Subject/email address. Alphanumeric, 78 positions; display-only. |
|
| Email address |
The email address of the person who originated the email. To switch between displaying the subject line and the originating email address for the email, select Subject/email address. Alphanumeric, 50 positions; display-only. |
| Option | Procedure |
|---|---|
|
Change the assignment of an email |
Select Change for an email to advance to the Change Email Screen. The system confirms that your entries at this screen are consistent; see Identifying an Unrouted Email for more information. Note: The Changed Routed Email (B08) secured feature controls the ability to change an email assigned to a customer. If you do not have authority to change a routed (assigned) email, you can select Display for an email to advance to the Display Email Screen, where you can review all of the same information. |
|
Delete an email |
Select Delete for an email to delete it. |
|
Display information about an email |
Select Display for an email to advance to the Display Email Screen |
|
Create a tickler for the MN (manually created) tickler event |
Select Create tickler for an email to advance to the Create Tickler Screen. Note: To create a MN tickler, you must have authority to the Create Manual Tickler (B13) secured feature. |
|
Display email subject and text |
Select Display detail for an email to advance to the Display Email Detail Screen. |
|
Switch between displaying the subject line and the originating email address for the email |
Select Subject/email address. |
|
Advance to order inquiry |
Select Order inquiry for an email. If the email is associated with an order number, you advance to the Order Inquiry Header Screen or the Order Inquiry Detail Screen, depending on the setting of the Default Version for Order Inquiry (C34) system control value. If the email is not associated with an order number, you advance to the Order Inquiry Scan Screen. Note: This option is not available if you advanced to this screen through order inquiry. |
Display Pick Tickets for Order Screen
Purpose: Through standard order inquiry or order entry/maintenance, you can display the Pick Slip Generation Inquiry screens. Use these screens to review picks for the order you are working with.
How to display this screen: Select the Display Picks option at the Display More Options Screen.
| Field | Description |
|---|---|
| Ship to # |
A number to identify the shipping address on the order. Numeric, 3 positions; optional. |
| Pick # (Pick control number) |
The control number for this pick. Numeric, 7 positions; optional, assigned by the system. |
| Printed |
The date the pick slip was printed. Numeric, 6 positions (in user date format); display-only. |
| Confirmed |
The date the items on the pick slip were shipped and billed. Numeric, 6 positions (in user date format); display-only. |
| Status |
The status of the pick slip. Valid statuses are:
Display-only; updated by system. |
| Reprint |
The pick control number that has been reprinted. Numeric, 7 positions; display-only. |
| Screen Option | Procedure |
|---|---|
|
Display pick control header information |
Select Display for a pick slip to advance to the Display Pick Control Header (1 of 2) Screen. |
|
Display pick details |
Select Details for a pick slip to advance to the Work with Pick Details Screen. |
Display Order Totals Window
Purpose: Use this window to review the total charges across all shipping addresses on an order, which is the initial order plus any recipient orders.
A recipient order is an order that is placed by and paid by a customer, but will ship to another address.
This window provides some basic order information (order number, number of recipients, prepaid amount, and current order balance), and breaks out the order charges by individual charge, namely:
- Merchandise
- Freight
- Additional freight
- Tax
- Handling
- Additional charges
The individual order charges for each recipient order “roll up” to this screen and are summarized in the Total bucket. This allows you to determine the total amount the customer will be charged.
The system updates this window as the customer places additional recipient orders. The system updates the Order Totals fields as you change any single order by adding or deleting items on an order or as you add additional recipient orders. Initially, the fields on the Order Totals pop-up window are blank, but are updated automatically as you enter the order.
How to display this screen: Select for Ord Totals (All Recips) at the Display More Options Screen.
This window differs from the running order totals on the order entry screens because it represents the accumulated totals for all shipping addresses on the order. The totals on the individual orders, however, represent the totals for the current order only.
About recipient orders: The Order Totals window accumulates the totals for the original order and any additional orders with different shipping addresses entered using Accept/Add Rcp.
Recipient orders use the same order number; however, the suffix attached to the Order# field indicates an alternate shipping address -- signifying a recipient order. For example, the original order is order# 1255 - 1. The system adds “- 1" to the order number to indicate the number of shipping addresses. The shipping number increases by 1 with each additional order you place.
Still using the example above, the system assigns order# 1255 - 2 to the order with a different shipping address. As a result, the system groups all related orders under the same order number, but creates separate order records for historical and order management purposes.
| Field | Description |
|---|---|
| Order# |
A unique number assigned by the system to identify an order. Numeric, 8 positions; display-only, assigned by the system. |
| # of recipients |
The number of shipping addresses on the current order. Each shipping address represents a recipient, which is the person or company for whom an order is placed. For example, when a customer places an order for herself only, there is one shipping address on the order and only one recipient. However, if the customer places an order for herself and for another person there are 2 recipients on this order -- the initial order plus a “related” orders. The initial order always is recipient number 1. You may add up to 999 recipients to an order. Note: The ship-to suffix (in an unlabeled field to the right of the Order# field) is initially set to1 to indicate the first recipient order; the system increments this field by a 1 for each additional recipient order entered using Accept/Add Rcp.Numeric, 3 positions; display-only, updated by the system. |
| Merchandise |
The total value of merchandise across all recipient orders, which is the item price multiplied by the quantity ordered. This total does not include freight, additional charges (such as gift wrap or special handling), tax, or handling. The system updates this field as items are added to or canceled from each order. Numeric, 20 positions with a 2-place decimal; display-only, updated by the system. |
| Freight |
The total charge for shipping all orders. The system performs this calculation based on the freight method defined for the source code on the each order. This total may depend on the quantity or weight of items ordered or on the order as a whole. The system updates this field as items are added to or canceled from each order. This field does not include any additional charges associated with shipping this item (see the Additional Freight field for these totals). Shipping charges will not be included in the order totals (and the Freight field will be blank) if the Calc freight field on all recipient orders is unselected to indicate that freight will not be calculated for these orders. Working with Offers (WOFR) discusses each freight method and freight calculation. Numeric, 20 positions with a 2-place decimal; display-only, updated by the system. |
| Additional freight |
The total dollar amount for additional freight charges on all orders, above and beyond the regular shipping charges. Additional freight charges for shipper Additional freight charges for a shipper are defined in the ship via record. For example, additional shipping charges may be added to an order being delivered by an overnight shipper. Numeric, 20 positions with a 2-place decimal; display-only, updated by the system. |
| Tax |
The total sales tax on all recipient orders. The value in the Tax field is based on the value of the merchandise on the order, and may also include tax on freight and handling. Tax is not accumulated in the Tax field on orders subject to VAT; instead, a hidden tax is included in the order detail line. See the description of the Tax Included in Price (E70) system control value. Numeric, 20 positions with a 2-place decimal; display-only, updated by the system. |
| Handling |
The total charge for gift wrapping or special handling. What is special handling? Special handling is any type of item personalization, such as monogramming, alterations, engraving, etc. The SKU/Offer record controls whether the item may be personalized and defines the special handling charge if special handling is allowed. Can any item be gift wrapped? The SKU/Offer record controls whether an item may be gift wrapped and defines the gift wrapping charge if gift wrapping is allowed. This field will be blank if none of the items on the order will be gift wrapped or personalized. Numeric, 20 positions with a 2-place decimal; display-only, updated by the system. |
| Additional charges |
The total extra charges added to each recipient order. Note: Another type of additional charge is a credit that may be added to the order during order maintenance.Additional charges may be added to the order in a variety of ways, for a variety of reasons, including: 1. An additional service charge defined for the source code, based on the dollar value of merchandise on the order. 2. An additional shipping charge defined for the item in the Shipper/Item record. 3. An additional charge entered manually through Charges. Each type of additional charge is described briefly below. Source code additional charges An additional charge may be added to an order, depending on whether service charges have been defined for the source code. In this case, a record exists in the service charges table for the source code. The system will add an additional charge to the order based on the total dollar value of merchandise. |
|
Shipper/item additional charges An additional charge may be defined for an item, depending on the shipper you select to deliver the item. For example, a special shipper/item record may exist for a desk when it will be delivered by Sample Shippers. Usually, Sample Shippers charges $8.50 to deliver most items, but, because the desk is oversized and heavy, the customer will be charged $25.00 for delivery. A record exists on the system in the Shipper/ Item table that specifies this information. The $25.00 additional shipping charge will be added to the order automatically in the Additional charges field when the customer orders the desk and requests delivery through Sample Shippers. |
|
|
Manually entered additional charges You may add any type of additional charge to an order by selecting Charges. A pop-up window appears for you to select an additional charge code and specify the additional charge. This allows you to add additional charges to an order at any time. Additional charges are defined in and validated against the Additional Charges table; see Establishing Additional Charge Codes (WADC). You may define additional charge codes for any reason, such as a store-restocking fee, duty fee, long- distance telephone charges, etc. This field will be blank if no additional charges exist on any order. Numeric, 20 positions with a 2-place decimal; display-only, updated by the system. |
|
| Total |
The sum of all charges for all recipient orders, including: merchandise, freight, additional freight, tax, handling, and additional charges. This is the amount that the customer owes for the entire order. The order total will be adjusted by the system if the order or customer is eligible for any discounts. The system increases or decreases the order totals as orders are added or changed. Numeric, 20 positions with a 2-place decimal; display-only, updated by the system. |
| Prepaid amount |
The total dollar amount prepaid on the order by the customer on check. This field is blank if no prepayment was received or if the customer will pay by credit card. This is the grand total of all prepayments for each recipient order, because you must define a method of payment for each order placed. Numeric, 20 positions with a 2-place decimal; display-only, updated by the system. |
| Balance |
The balance due for all recipient orders, calculated by subtracting the value in the Prepaid amount field from the value in the Total field. A zero balance? If the balance is zero:
A negative balance? If the balance is negative (such as 54.99-), there is a balance due on the order that will be charged to the customer's credit card. A positive balance? If the balance is positive, the customer has overpaid on the prepayment amount with a check. Numeric, 20 positions with a 2-place decimal; display-only, updated by the system. |
The status of the order in relation to the balance is:
| Balance | Why? | The next step is... |
|---|---|---|
|
Zero |
|
|
|
Negative |
The customer has not prepaid all or part of the order. The customer owes you money (balance due). |
Charge the customer's credit card. |
|
Positive |
The customer has overpaid for all recipient orders. You owe the customer some type of credit. |
Credit the customer's account the overpayment amount. The type of credit issued is determined by the payment type used on the order or the value in the Alt refund type field in the Pay Type table if you cannot credit the original pay type. Ultimately, the system determines how you will credit the customer for the overpayment. |
Work with Subscriptions Screen
Purpose: Use this screen to view the subscription items ordered by a customer. The system adds a record to this table automatically when you generate a pick slip for a subscription item. This table provides the required information to fulfill or modify the customer's subscription.
This option is not available in order entry or maintenance, only standard order inquiry.
Definition: A subscription item is:
- identified by a selected Subscription field in the Item record
- defined as a non-inventory item in the Item record (selected Non-inv field)
- defined further in the Item Subscription table in terms of the current issue, frequency of issues, etc.
- express billed (the entire amount) and closed immediately by the system when you generate a pick slip for the order
For more information: For more information on generating an extract file of customers to receive subscriptions, or on purging this file, see Processing and Purging Subscriptions.
How to display this screen: At the Display More Options Screen, Select for the Subscriptions option. You can also display this screen by selecting Subscriptions for a customer on any Work with Customers screen (see Selecting Customers), or selecting Subscriptions at the Change Customer or Create Customer screen (see Creating and Updating Sold-to Customers (WCST)).
| Field | Description |
|---|---|
| Customer # |
A number to identify the customer receiving the subscription. Numeric, 9 positions; display-only, assigned by the system. |
| Customer name (Unlabeled field to the right of the customer number) |
The name of the customer receiving the subscription. Alphanumeric, 41 positions; display-only. |
| S (Status) |
The status of the subscription. Valid values include:
Note: Canceling the order detail line containing the subscription item does not update the status of the subscription item to Cancelled; you must manually update the status by using option #4 to cancel. Additionally, if you use an outside service to fulfill your subscriptions, you must notify them of any cancellations to active subscriptions.
Updated by the system. |
Customer Order Item History Screen
Purpose: Use this screen to review items that a customer has previously ordered.
How to display this screen: Select Customer Order Item History at the Display More Options Screen, or select Cust Item History at the Customer Selection Screen.
Initial display: The Customer Order Item History screen displays items ordered by the customer in reverse chronological order based on entered date.
| Field | Description |
|---|---|
| Sold To |
The number that identifies the customer who placed the order, and the customer’s first name, last name, and middle initial. If the customer does not have a last name, then the company name is displayed. This is the sold-to customer on the current order, if you advanced to this screen from standard order inquiry; otherwise, it is the customer you are currently reviewing at the Customer Selection Screen. Sold to number: Numeric, 9 positions; display-only. Sold to name: Alphanumeric, 41 positions (last name, first name middle initial format); display-only. Sold to company: Alphanumeric, 30 positions; display-only. |
| Date |
The date when the item was added to the order, if the item was added after initial order entry, such as through an exchange; otherwise, this is the same as the entered date for the order. Enter a valid date and select OK to review items ordered on that date. Numeric, 6 positions (in user date format); optional. |
| Item |
The code identifying the item ordered. Note: Place your cursor over the Item code to display the item description.Enter a full or partial item code and select OK to review items whose item code begins with your entry. Alphanumeric, 12 positions; optional. |
| Colr Size Othr |
The SKU elements that further identify an item, such as its color or size. Enter a full or partial SKU and select OK to review items whose SKU code contains your entry. Alphanumeric, three 4-position fields; optional. |
| Order # |
A unique number assigned by the system to identify the order. Numeric, 8 positions; display-only. |
| Ship To # |
The number identifying the shipping address for the order. A number greater than one indicates that the order has multiple shipping addresses. Numeric, 3 positions; display-only. |
| Sts |
The status of the line on the order. Possible statuses are:
Alphanumeric, 1 position; display-only. |
| Price |
The single-unit price of the item, after applying all discounts and repricing. The item price does not include other charges on the order such as freight, tax, handling, or additional charges. Note: If the item was added at no charge, such as a free gift or a component of a set, the Price field is blank.Numeric, 13 positions with a 2-place decimal; display-only. |
| Qty Ordered |
The total number of units of the item ordered. A minus sign indicates a return created by entering a negative quantity in order entry. This field is blank when you cancel a line using a cancel reason flagged to reduce demand. Numeric, 5 positions; display-only. |
| Qty Shipped |
The total number of units of the item that have been shipped. A minus sign indicates a return created by entering a negative quantity in order entry. Numeric, 5 positions; display-only. |
| Qty Returned |
The total number of units of the item returned or exchanged. This field is blank for a return created by entering a negative quantity in order entry. This field is updated when the return is received. Numeric, 5 positions; display-only. |
| Ship Date |
The most recent ship date for the item. If the line has more than one shipment date because of multiple shipments, the most recent shipment date is displayed. This situation might occur if there was a backordered quantity which you were later able to ship, or because the order line was for more than one unit but the item is flagged as “ship alone” (indicating that each unit must ship separately). Numeric, 7 positions; display-only. |
Brokered Backorder Summary Screen
Purpose: Use this screen to review the status of all brokered backordered lines on the order.
How to display this screen: Select Brokered Backorder Summary at the Display More Options Screen. This option is available only if the order includes any brokered backordered lines.
For more information: See Brokered Backorders for more information on brokered backorders.
| Field | Description |
|---|---|
| Order # |
The order number and ship-to number that you are currently reviewing. Order number: numeric, 8 positions; display-only. Ship-to number: numeric, 3 positions; display-only. |
| Status |
The current status of the Order Orchestration request. The description is to the right, separated by a hyphen (-). See the Fulfillment Process: After Order Creation and Status Updates for a discussion of possible statuses. Status code: alphanumeric, 1 position; display-only. Status description: alphanumeric; display-only. |
| Line # |
The sequence number in the Order Detail table that identifies the order line to be fulfilled through the Order Orchestration integration. The sequence number might differ from the order line number displayed in order maintenance or order inquiry if, for example, you deleted or canceled one of the previous lines on the order. Numeric, 5 positions; display-only. |
| Item/SKU |
The item and SKU fulfilled through the Order Orchestration integration. Item: alphanumeric, 12 positions; display-only. SKU: alphanumeric, three 4-position fields; display-only. |
| Qty |
The quantity of a brokered backorder line that is currently assigned to Order Orchestration for fulfillment, or that has been fulfilled or canceled. Numeric, 5 positions; display-only. |
| Fulfilling Location |
The location selected by Order Orchestration to fulfill the brokered backorder. See the Order Orchestration Originating Location, Fulfilling Location, and Pickup Location for a discussion, including information on when the location might be blank. Alphanumeric, 50 positions; display-only. |
| Request ID |
A unique ID number assigned by Order Orchestration to identify the order. If the Use Split Order (L56) system control value is:
The request ID is blank for requests whose status is:
The field might also be blank for requests in E: Error status, depending on the nature of the error. For example, requests that Order Orchestration did not receive and create successfully are not assigned request ID’s. Numeric, 30 positions; display-only. |
| Option | Procedure |
|---|---|
|
Review details about an Order Orchestration request |
Select Display for a record to advance to the Display Order Broker Screen. |
|
Review history for an Order Orchestration request |
Select History for a record to advance to the Display Order Broker History Screen. |
Purchase Order Layering
Purchase order layering updates the expected delivery dates for items on backorder, based on records in the PO Layering table. The oldest orders on the system receive stock before new orders.
When to run purchase order layering: It is important to run this function before you generate backorder notices or run any other function that relies on accurate purchase order date and quantity information. You can run Purchase Order Layering on demand at any time.
Note:
When you run purchase order layering, the system clears the PO Layering table and rebuilds it based on the purchase order records that are uploaded to the table. In order to ensure accurate updates, you must upload the PO Layering table with ALL open purchase orders every time you perform an upload.Instructions: Follow these steps to update purchase order layering.
| # | Step |
|---|---|
| 1 |
Upload the most recent purchase order information to the PO Layering table:
Use the Work with File Uploads (WUPL) menu option to upload the text file and update the PO Layering table. PO Layering Table (POLAYR) The PO Layering table contains the following fields:
You can use the following sample data to create a PO Layering upload file: 7|RF123SKU4567|ROSE XSML WMNS|4|53|1|1080915|20| |Ref# Note:
|
| 2 |
Once the records are uploaded to the PO Layering table, the process uses the newly uploaded records to update the due date and backorder quantity for order lines on backorder. This update occurs for all companies and all warehouses for which there is an entry in the PO Layering table. Errors: If an error occurs during the upload, the system clears the file and does not update the due date and backorder quantity for order lines on backorder. |
Note:
The system does not update records in the PO layering table when you change an item on backorder (such as deleting, rejecting, or canceling an order line on backorder). In this situation, you must perform a PO Layering Upload again to make sure the information in the PO Layering table is correct.The following records are in the PO Layering table for item ABC:
Update PO Layering Example
| PO# | Due Date | Open Qty |
|---|---|---|
|
100 |
January 1 |
2 |
|
115 |
February 1 |
50 |
You place the following orders for item ABC:
| Order# | Order Qty | Results |
|---|---|---|
|
1010 |
1 |
The system:
|
|
1012 |
2 |
The system:
|
|
1015 |
1 |
The system:
|
You cancel order 1010, freeing up 1 unit of item ABC on purchase order 100. However, the system does not reevaluate the expected date assigned to the open orders for item ABC until you upload the PO Layering table with the most recent purchase order information in your external system.
You upload the most recent purchase order information in your external system to the PO Layering table. The following records are now in the PO Layering table for item ABC:
| PO# | Due Date | Open Qty |
|---|---|---|
|
100 |
January 1 |
2 |
|
115 |
February 1 |
50 |
|
129 |
February 15 |
50 |
The system updates the expected date for the open orders that contain item ABC based on the records in the PO Layering table:
| Order# | Order Qty | Updates |
|---|---|---|
|
1010 |
N/A - line canceled |
The system does not update the order since it has been canceled. |
|
1012 |
2 |
The system:
|
|
1015 |
1 |
The system:
|
Update on-order quantity? The UPDATE_ON_ORDER_FROM_PO_LAYERING property controls whether the PO layering process updates the on-order quantity for the warehouse:
-
You should set this property to TRUE if you upgrade to 19.0 or higher from a release prior to 18.0, in order to have PO layering update the on-order quantity consistently with prior functionality.
-
You should leave this property set to FALSE if you use the Enterprise Order Integration (Future Receipts and Active PO/Pre-Order Processing), since the OCDSFA periodic function also updates the warehouse on-order quantity.
If this property is set to TRUE and you run the OCDSFA periodic function as well as the PO layering process, whichever process ran most recently updates the on-order quantity for the warehouse.
Creating and Updating Ship-to Customers (WCST)
Purpose: Ship to customers can be stored in the system as temporary or permanent records.
You can create a temporary ship to record through Order Entry when you select Order Ship To. You might create a temporary ship to record for a gift order. The system stores the temporary ship to record in the Order Ship To table.
The system stores permanent ship to records in the Customer table. Permanent ship to customers are those to whom a sold to customer regularly directs merchandise. You can create permanent ship to customers directly through Customer Maintenance. You can also create permanent ship to records through Order Entry by selecting Ship To’s.
The system retains mail, item, and order history for permanent ship to customers, and captures information on address changes.
In this topic:
- Work with Customer Ship Tos Screen
- Create Ship-to Customer Screen
- Work with Ship To Phone Numbers Screen
- Create Ship To Phone Number Screen
- Work with Ticklers Screen (ship-to customer view)
Work with Customer Ship Tos Screen
Purpose: Use this screen to create a permanent ship-to customer, or to change, delete, or display customer ship-to information.
How to display this screen:
- select Ship To’s for a customer at a Work with Customer scan screen (see Selecting Customers)
- select Ship To’s at a Create, Change, or Display Customer screen in Work with Customers (see Creating and Updating Sold-to Customers (WCST)) or standard Order Inquiry (see Using the Order Inquiry Scan Screens (OIOM)
| Field | Description |
|---|---|
| Last name |
The customer's last name. Enter a full or partial last name to list customers who match your entry alphanumerically. Alphanumeric, 25 positions; optional. |
| First name |
The customer’s first name. Enter a full or partial last name to list customers whose names follow your entry alphanumerically. Enter a full or partial last name and first name to list customers with last names and first names that follow your entry alphanumerically. Alphanumeric, 15 positions; optional. |
| St (State) |
The state or province where the customer lives, or receives mail or shipments. See Setting Up the Country Table (WCTY) for more information on state codes. Alphanumeric, 2 positions; optional. |
| Zip |
The postal or zip code for this customer. Alphanumeric, 10 positions; optional. |
| Ship To # |
A unique number assigned to the customer for identification purposes. Numeric, 9 digits; display-only. |
| Company |
The name of the company placing the order. Alphanumeric, 30 positions; optional. |
| Screen Option | Procedure |
|---|---|
|
Create a permanent ship-to customer |
Select Create to advance to the Create Ship-to Customer Screen. |
|
Change ship-to customer information |
Select Change for a customer to advance to the Change Ship To Customer screen. You can change any information on this screen except the:
Customer Workflow Management window: You automatically advance to the Customer Workflow Management Window when you select Change for a ship-to customer if open or in use ticklers exist for the ship-to customer. Select Ticklers at this window to advance to the Work with Ticklers Screen (ship-to customer view) where you can review and work with ticklers associated with the sold to customer and the specific ship to customer. |
|
Delete a permanent ship-to customer |
Select Delete for the customer to delete it. If there is an unpurged order on the system for this ship-to customer, the system does not allow you to delete the record. Instead, a message displays: Record not deleted. Ship To 438-1 used on Order # 2664-1. |
|
Display a ship-to customer |
Select Display for a customer to advance to the Display Ship To screen. See Create Ship-to Customer Screen for field descriptions. You cannot change any information on this screen. |
|
Work with ship-to phone numbers |
Select Phone numbers for a customer to advance to the Work with Ship To Phone Numbers Screen. |
|
Review ship-to customer mail history |
Select Mail History for a customer to advance to the Display Ship To Mail History screen. See Display Customer Mail History Screen for field descriptions. |
|
Review ship-to customer item history |
Select Item History for a customer to advance to the Display Ship To Item History Screen. (Note: You can review ship-to item history only if the field for the sold-to customer is set to 3. |
|
Review ship-to order history |
Select Order History for a customer to advance to the Display Ship To Order History Screen. |
|
Review address changes |
Select Previous Addr for a customer to advance to the Display Address Changes Screen. |
|
Work with ticklers associated with the ship-to customer |
Select Ticklers for a customer to advance to the Work with Ticklers Screen (ship-to customer view). |
|
Review email correspondence history |
Select Email history for a customer to advance to the Work with Email by Customer Ship To Number Screen. |
|
Send customer letters |
This option is not currently supported. |
Create Ship-to Customer Screen
Create a ship-to customer: At the Work with Customer Ship Tos Screen, select Create to add a permanent ship-to customer.
| Field | Description |
|---|---|
| Customer |
A number to identify the sold-to customer. Numeric, 9 positions; display-only, assigned by the system. |
| Name |
The following 5 fields are available for you to enter the customer's full name: PrefixA title that belongs before the customer's name (such as “Mrs.” or “Dr.”). The prefix value will print on labels, reports, etc. Alphanumeric, 3 positions; optional. First NameThe customer's first name. Alphanumeric, 15 positions; optional. InitialThe customer's middle initial. Alphanumeric, 1 position; optional. Last NameThe customer's last name. Alphanumeric, 25 positions; required if Company name is blank. SuffixAn addition to the customer's full name, such as (“M.D.”, “Fr.”, or “III”). Alphanumeric, 3 positions, optional. |
| Company |
The name of the company placing the order. Alphanumeric, 30 positions; required if you do not enter a last name. |
| Street |
The customer's street address. This is the primary delivery address. The United States Postal Service requires a street address for delivery. Shipping to a Post Office BoxTo ship to a Post Office Box, enter POST OFFICE BOX, POST BOX, or any variation of PO BOX (with or without spaces or non-alphabet characters, such as P.O. BOX), and the box number in the customer’s street address. During order processing, the system validates that the carrier can ship to a post office box (as defined in the Ship Via table). Example: Enter P.O. Box 9999 in the Street field to indicate delivery to a post office box instead of a home or company address. Note: If you type POST OFFICE BOX, POST BOX, or any variation of PO BOX in the customer’s street address during order entry or through the Order API, the system automatically selects the PO box field for the customer. However, if you remove this text from the customer’s street address, the system does not automatically deselect the PO box flag.Note: When you create a customer outside of order processing, you need to select the PO box field manually. Selecting the PO box field manually only applies in Work with Customers (WCST).Alphanumeric, 32 positions; required. |
| Apt./suite |
The apartment number or suite number of the delivery address. To enter an apartment or suite address: Enter APT to indicate an apartment or STE to indicate a suite. Insert a space and type the number of the apartment or suite, for example: APT 4 or STE 116. Field contents must conform to United States Parcel Service (USPS) address formatting standards. Always precede the apartment or suite number with the applicable abbreviation (e.g., APT or STE), to meet USPS regulations and correctly identify this information on labels or reports. Alphanumeric, 10 positions; optional. |
| Address |
Three additional lines for the customer's delivery address. Field contents must conform to United States Postal Service (USPS) formatting standards. If the address represents a post office box, you must type P.O. Box on this line to meet USPS regulations and correctly identify this information on labels or reports. Alphanumeric, three 32-position fields; optional. |
| Postal code |
The postal or zip code for this customer. This code represents a delivery area. Required only if the Require postal code? flag is selected for the country; see Setting Up the Country Table (WCTY). If a postal code is required, it is validated against the Zip/City/State (Postal Code) table; see Setting Up the Zip/City/State (Postal Code) Table (WZIP). Note: The system fills in the City and State fields appropriately if you set up the Postal Code/City/State table and you enter a valid postal code.Alphanumeric, 10 positions; required or optional based on country. |
| City |
The city where the customer lives, or receives mail or shipments. The system completes this field for you when you enter a valid zip code. Alphanumeric, 25 positions; required. |
| St (State) |
The state or province where the customer lives or receives mail or shipments. State codes are defined in and validated against the State table, accessible through the Work with Countries menu option; see Setting Up the Country Table (WCTY). Required only if the Require state? flag is selected for the country. The system validates that the state you enter is assigned to the SCF for the postal code. Alphanumeric, 2 positions; required or optional based on country. |
| Country |
The code for the customer's country. The system defines and validates this code against the Country table. Defaults from the Default Country for Customer Address (B17) system control value. Alphanumeric, 3 positions; required. |
| Delivery code |
Identifies a business (commercial) or residential address. The value is a shipping rate indicator that applies when you ship an order by a carrier that uses or consumer rate tables (such as United Parcel Service). This code defaults from the Default Delivery Code for New Order Entry Customers (D13) system control value, but you can override it. Valid values:
Required. |
| PO box |
A flag that identifies the customer's address as a post office box. Whenever an address represents a post office box, orders must ship by Parcel Post. Commercial carriers cannot deliver to Post Office boxes. Valid values are:
To ship to a Post Office Box, enter POST OFFICE BOX, POST BOX, or any variation of PO BOX (with or without spaces or non-alphabet characters, such as P.O. BOX), and the box number in the customer’s street address. During order processing, the system validates that the carrier can ship to a post office box (as defined in the Ship Via table). Example: Enter P.O. Box 9999 in the Street field to indicate delivery to a post office box instead of a home or company address. Note: If you type POST OFFICE BOX, POST BOX, or any variation of PO BOX in the customer’s street address during order entry or through the Order API, the system automatically selects the PO box field for the customer. However, if you remove this text from the customer’s street address, the system does not automatically deselect the PO box flag.Note: When you create a customer outside of order processing, you need to select the PO box field manually. Selecting the PO box field manually only applies in Work with Customers (WCST). |
| Rent |
This flag identifies whether to include the customer's name on a mailing list that you rent. Valid values are:
Defaults from the Default Rent Name (D11) system control value. |
| Mail code |
Defines when, and under what circumstances, you will send mail to the customer. Mail codes are defined in and validated against the Mail/Call Code table; see Working with Mail/Call Codes (WMCC). Not to be confused with the Mail flag. Defaults from the Mail code specified for the sold-to customer. If mail flag of customer is Y, then mail code default is Y. If mail flag of customer is N, then mail code is N. Alphanumeric, 3 positions; optional. |
| Call code |
Defines when, and under what circumstances, you will call the customer. Call codes are defined in and validated against the Mail/Call Code table; see Working with Mail/Call Codes (WMCC). Alphanumeric, 3 positions; optional. |
| Language code |
This field is not currently implemented. Alphanumeric, 3 positions; optional. |
| Email address |
The customer's email address. See Email Address Validation for information on how the system verifies that your entry is formatted correctly. Fraud checking: An order goes on ES hold if this email address matches an email address in the Miscellaneous Fraud table; see Working with Miscellaneous Frauds (WMFF). Alphanumeric, 50 positions; optional. |
| Reserve Warehouse |
The warehouse code to default to the Order Header for new orders created for this customer. In this situation, the system reserves inventory for the order from this warehouse only. The warehouse you specify must be an allocatable warehouse (the Allocatable flag for the warehouse is selected). Warehouse codes are defined in and validated against the Warehouse table. See Creating and Maintaining Warehouses (WWHS). Numeric, 3 positions; optional. |
| Phone numbers |
The customer's day, evening and third (fax or mobile) phone numbers. Note: The Third Phone Number Type (L53) system control value determines whether the third phone number is labeled the Fax or Mobile number.You can define a telephone number format to map to the phone numbers operators enter into the system. Telephone number formats are defined by arranging numbers and special characters such as hyphens and parenthesis in the same order and position as the numbers in a phone number would display. When an operator enters a phone number, the system compares the number of numeric characters in the phone number with the telephone number formats you have defined. In order to match a format, the phone number must have the same number of numeric positions as a telephone number format. If the system cannot find a match, the phone number does not map to a telephone number format and displays as it was entered by the operator. |
| Telephone Number Format Examples An operator enters a phone number containing 10 numbers: 5085550100 The telephone number format used in the United States to represent an area code, local exchange and local phone number is: (508) 555-0100 When an operator enters a phone number containing 10 numbers (as in the example), the phone number displays so that the first 3 positions are in parenthesis and a hyphen is between the sixth and seventh numbers, regardless of how the operator entered it into the system. If an operator enters a phone number containing 6 numbers, for example 5550100, and no format exists for 6 numbers, the phone number would display as it was entered (5550100). See Work with Telephone Number Format Screen form more information. Alphanumeric, 14 positions (phone number) and 4 positions (phone extension); optional. |
Work with Ship To Phone Numbers Screen
Purpose: Use this screen to add, change, delete, or display ship-to customer phone numbers quickly. You can also work with phone numbers through the Create Ship-to Customer Screen and the Change Ship To Customer screen.
How to display this screen: Select Phone numbers for a customer at the Work with Customer Ship Tos Screen.
| Field | Description |
|---|---|
| Type |
The type of phone number. You can define only one number of each type. Valid values are:
Note: The Third Phone Number Type (L53) system control value determines whether the third phone number is labeled the Fax or Mobile number on screens and reports.Optional. |
See Create Ship-to Customer Screen for descriptions of the remaining fields.
| Screen Option | Procedure |
|---|---|
|
Create a new phone number |
Select Create to advance to the Create Ship To Phone Number Screen. |
|
Change a phone number |
Select Change for a phone number to change it. You can change the area code, number, and extension. See Create Ship To Phone Number Screen for field descriptions. |
|
Delete a phone number |
Select Delete for a phone number to delete it. |
Create Ship To Phone Number Screen
Purpose: Use this screen to create a new day, evening, or fax phone number for a ship-to customer.
See Create Ship-to Customer Screen for more information on phone number formats and validation.
How to display this screen: Select Create at the Work with Ship To Phone Numbers Screen.
About this screen: See Create Ship-to Customer Screen and Work with Ship To Phone Numbers Screen for field descriptions.
Work with Ticklers Screen (ship-to customer view)
Purpose: Use this screen to review, work with, and resolve ticklers associated with a ship-to customer.
Secured feature: If you do not have authority to the Update All Ticklers (B09) secured feature, you cannot update a tickler that is not assigned to you or your tickler groups or an error message indicates: Not authorized to change.
This secured feature controls updating a tickler by:
- selecting Change for a tickler to change it.
- selecting Delete for a tickler to delete it.
- selecting In process for a tickler to assign the tickler to yourself.
- selecting Resolve for a tickler to resolve it.
If you do not have access to this feature, you can update only ticklers assigned to you or your tickler groups. However, you can still release an order associated with the tickler from hold.
See Workflow Management Overview and Setup for an overview and required setup for workflow management processing.
How to display this screen:
- select Ticklers for a ship-to customer at the Work with Customer Ship Tos Screen.
- select Ticklers at the Customer Workflow Management Window (which displays when you advance to the Change Ship To Customer screen.).
| Field | Description |
|---|---|
| Sold to |
The number and description of the sold to customer associated with the ship to customer. Sold to number: Numeric, 9 positions; display-only. Sold to description: Alphanumeric, 40 positions; display-only. |
| Ship to |
The number and description of the ship to customer associated with the ticklers on this screen. Ship to number: Numeric, 9 positions; display-only. Ship to description: Alphanumeric, 40 positions; display-only. |
| S (tickler status) |
The status of the tickler. Valid values:
Optional. |
| P (tickler priority) |
The priority of the tickler, indicating how important the issue associated with the tickler is to resolve (1 is the lowest priority and 9 is the highest priority). Numeric, 1 position; optional. |
| Assigned (assign date) |
The date the tickler was assigned to the user or tickler user group. Numeric, 7 positions (in user date format); optional. |
| Ev (tickler event code) |
The code for the tickler event that created the tickler. Valid values:
See System Delivered Tickler Events. Alphanumeric, 2 positions; optional. |
| Cat (tickler category) |
The tickler category assigned to the tickler. Tickler categories are defined in and validated against the Tickler Category table; see Working with Tickler Category (WTCT). Alphanumeric, 3 positions; optional. |
| Tickler# |
The tickler number assigned to the tickler, from the Tickler Number number assignment record. Numeric, 9 positions; optional. |
| User group |
The group ID code for the tickler user group assigned to the tickler. Tickler user groups are defined in and validated against the Tickler User Group table; see Working with Tickler User Groups (WTUG). Tickler group ID: Alphanumeric, 10 positions; display-only. |
| User |
The user ID of the user assigned to the tickler. Users are defined in and validated against the User table; see Working with User Records (WUSR). User ID: Alphanumeric, 10 positions; display-only. |
| Sts (order status) |
The status of the order associated with the tickler. Valid values:
Alphanumeric, 1 position; display-only. |
| Order # |
The order associated with the tickler. Numeric, 9 positions; display-only. |
| Bill to |
The bill to customer associated with the tickler. Numeric, 9 positions; display-only. |
| Screen Option | Procedure |
|---|---|
|
Change a tickler |
Select Change for a tickler to advance to the Change Tickler Screen. |
|
Delete a tickler |
Select Delete for a tickler to delete it. You can only delete MN (manually created) ticklers. |
|
Display a tickler |
Select Display for a tickler to advance to the Display Tickler Screen. See the Change Tickler Screen for field descriptions. |
|
Release the order associated with the tickler from hold |
Select Release for a tickler to advance to the Release Reason Prompt Pop-Up Window (order header hold), Release Recipient Hold Reason Pop-Up Window (recipient hold), and/or Release Order Payment Method Window (paytype hold). If you release an order from hold for an HO (held order) tickler, the system automatically resolves the tickler. Also, the system evaluates any other ticklers associated with the order to determine if they can be resolved. |
|
If you select Release for a tickler not associated with a held order, an error message indicates: Order not on hold. If you select Release for a tickler not associated with an order, an error message indicates: Tickler not eligible for this option. Note: You must have authority to the Release Held Orders menu option to release the order from hold. |
|
|
Select a tickler to work on |
Select In process for a tickler to change the status of the tickler from open to in process. You can only select to work with a tickler that is in an open status; if you select In process for a tickler that is in an in process or resolved status, an error message indicates: Tickler status cannot be changed - resolved or already in process. Selecting this option automatically assigns the tickler to the user and creates a tickler history record. |
|
Enter or review tickler work notes |
Select Notes for a tickler to advance to the work notes screen, based on the note type defined for the tickler. Note type A advances you to the Edit Customer Actions Window. Note type B advances you to the Work with Bill To Notes Screen. Note type O advances you to the Work with Order Messages Screen. Note type S advances you to the Edit Customer Notes Screen. Note type T advances you to the Work with Tickler Notes Screen. |
|
Review the tickler source |
Select Detail for a tickler to advance to the source screen, based on the tickler event associated with the tickler. BO, CO, HO, NO, OO, SO, UP, VP, and WF ticklers advance you to the Order Inquiry Header Screen. You cannot view the source for MN ticklers: Requested tickler has no source reference. |
|
Review tickler history |
Select History for a tickler to advance to the Work with Tickler History Screen. |
|
Resolve a tickler |
Select Resolve for a tickler to advance to the Resolve Tickler Window. |
|
Review procedures for a tickler |
Select Procedure for a tickler to advance to the Work with Tickler Event Rule Procedure Screen. You cannot add or change tickler procedures when you advance from the Work with Ticklers screen. You cannot review procedures for MN ticklers. |
|
Create a tickler for the MN (manually created) tickler event |
Select Create to advance to the Create Tickler Screen. Note: To create a MN tickler, you must have authority to the Create Manual Tickler (B13) secured feature. |
|
Review the number of ticklers in the work queue, based on the selection criteria you have defined |
Select Count to advance to the Current Tickler Count Window. |
|
Toggle between displaying open and in use ticklers or resolved ticklers |
Select Open/Resolved. The system toggles between displaying:
|
Creating and Updating Sold-to Customers (WCST)
Purpose: The system creates a sold to customer record automatically when you:
- enter an order for a new customer through order entry, or the Generic Order Interface (Order API), or
- enter a quote for a new customer through quote entry, or the order API; see Entering Pre-Order Quotes.
- enter a catalog request for a new customer through the ecommerce catalog request interface, or
- process an Add request through the Generic Customer API.
For more information see the Order Administration Web Services Guide on My Oracle Support (ID 2953017.1)
Although most customers are added to the system by the means listed above, you can also add new customers to the system through Work with Customers, described here.
Outbound customer API: You can generate a customer download XML message when you create, change, or delete a customer. See the Generic Customer Download API in the Order Administration Web Services Guide on My Oracle Support (ID 2953017.1).for more information.
Communication with Oracle Retail Customer Engagement: If you use the Oracle Retail Customer Engagement customer integration, Oracle Retail Customer Engagement is the system of record for customer information, and Order Administration synchronizes customer information between the two systems. When you search for a customer in Order Administration, the Oracle Retail Customer Engagement database is searched first; and when you create or update a customer through customer maintenance, Order Administration sends the new or updated name, address, email, and phone number information to Oracle Retail Customer Engagement. See the Customer Engagement Customer Integration for more information.
In this topic:
- First Create Sold To Customer Screen
- Second Create Customer Sold To Screen
- Changing Sold To Customers
- Display/Update Bill to Screen
- More Customer Sold To Options Screen
- Work with Ticklers Screen (sold to customer view)
- Display Customer Promotions Screen
- Display Customer Price Group Promotions Screen
- Display One Time Use Promotions Screen
First Create Sold To Customer Screen
Purpose: You use two Create Customer Sold-to screens to create new customers.
How to display this screen: Select Create at the Select Customer Sold To Screen.
| Field | Description |
|---|---|
| Customer (Customer number) |
A unique number to identify a customer. The system assigns a customer number automatically when you create a new Sold To Customer record. The system assigns the customer number whether or not you complete the customer record. Numeric, 9 positions; display-only, assigned by the system. |
| Match code |
A code assigned by the system to identify duplicate customers and detect fraudulent addresses. When you create a new customer, the system creates the standard match code automatically, based on selected elements of the customer's name and address. The match code is compared against match codes in the Fraud tables; if there is a match, the order is placed on hold. Also, the system updates the match code automatically when you change any of the related elements. The system uses the match code when determining whether to use an existing customer or create a new customer on orders you receive through the order API; see Remote Order Values (F70). Alphanumeric, 15 positions; display-only. |
| Entered |
The date you create the customer record. The system uses the job date for this value, and assigns this date as soon as you select Create. Numeric, 6 positions (in user date format), display-only, assigned by the system. |
| Name |
The following 5 fields are available for you to enter the customer's full name: PrefixA title (such as “Mrs.” or “Dr.”) that precedes the customer's name. The prefix prints on labels and forms. Alphanumeric, 3 positions; optional. First NameThe Sold-to customer's first name. Alphanumeric, 15 positions; optional. InitialThe initial of the customer's middle name. Alphanumeric, 1 position; optional. |
| Last Name The customer's last name. Alphanumeric, 25 positions; required if company name is not present. SuffixAn addition to the customer's full name (such as “M.D.,” “Fr.,” or “III”). The suffix prints on labels and forms, but is not accessible to scans. Alphanumeric, 3 positions, optional. |
|
| Company |
The name of the company associated with the customer placing the order. Alphanumeric, 30 positions; required if last name is not present. |
| Street |
The customer's street address. This is the primary delivery address. Shipping to a Post Office BoxTo ship to a Post Office Box, enter POST OFFICE BOX, POST BOX, or any variation of PO BOX (with or without spaces or non-alphabet characters, such as P.O. BOX), and the box number in the customer’s street address. During order processing, the system validates that the carrier can ship to a post office box (as defined in the Ship Via table). Example: Enter P.O. Box 9999 in the Street field to indicate delivery to a post office box instead of a home or company address. Note: If you type POST OFFICE BOX, POST BOX, or any variation of PO BOX in the customer’s street address during order entry or through the Order API, the system automatically selects the PO box field for the customer. However, if you remove this text from the customer’s street address, the system does not automatically deselect the PO box flag.Note: When you create a customer outside of order processing, you need to select the PO box field manually. Selecting the PO box field manually only applies in Work with Customers (WCST).Alphanumeric, 32 positions; required. |
| Apt/suite (Apartment/suite) |
The apartment number or suite number associated with the customer's delivery address. Follow these steps to enter an apartment or suite address:
Addresses must conform to United States Parcel Service (USPS) address formatting field description standards. For example, always precede the apartment or suite number with the appropriate abbreviation (for example, APT or STE). Alphanumeric, 10 positions; optional. |
| Address |
Three additional lines of the customer's delivery address. If the address represents a post office box, you must type P.O. Box on the first line to meet USPS delivery regulations. Alphanumeric, three 32-position lines; optional. |
| Postal code |
The postal or zip code for this customer. This code represents a delivery area. If a postal code is required for the country, it is validated against the Zip/City/State (Postal Code) table; see Setting Up the Zip/City/State (Postal Code) Table (WZIP). Note: The system fills in the City and State fields appropriately if you set up the Postal Code/City/State table and you enter a valid postal code.Alphanumeric, 10 positions; required or optional based on country. |
| City |
The city where the customer lives or receives mail or shipments. Alphanumeric, 25 positions; required. |
| St (State) |
The state or province where the customer lives or receives mail or shipments. State codes are defined in and validated against the State table, accessible through the Work with Countries menu option; see Setting Up the Country Table (WCTY). Required only if the Require state? flag is selected for the country. The system validates that the state you enter is assigned to the SCF for the postal code. Alphanumeric, 2 positions; required or optional based on country. |
| Country |
The code for the customer's country. Country codes are defined in and validated against the Country table. The Default Country for Customer Address (B17), if any, from the System Control table defaults here when you create a new customer; however, you can override the default. Alphanumeric, 3 positions; required. |
| Delivery code |
Identifies a business (commercial) or residential address. Used to calculate shipping charges for shippers that use rate tables (such as U.P.S.). The Default Delivery Code for New Order Entry Customers (D13) system control value defaults here; however, you can override this default. If this system control value is blank, a setting of Business defaults. Valid values:
Note: Only Business and Residential are valid values for U.P.S. The system defines the shipper on an order as U.P.S. if the Type field in the Ship Via table = U; see Working with Ship Via Codes (WVIA).Required. |
| PO box |
A flag that identifies the customer's delivery address as a Post Office box. Whenever you identify an address as a PO box, orders must ship by Parcel Post. Valid values are:
To ship to a Post Office Box, enter POST OFFICE BOX, POST BOX, or any variation of PO BOX (with or without spaces or non-alphabet characters, such as P.O. BOX), and the box number in the customer’s street address. During order processing, the system validates that the carrier can ship to a post office box (as defined in the Ship Via table). Example: Enter P.O. Box 9999 in the Street field to indicate delivery to a post office box instead of a home or company address. Note: If you type POST OFFICE BOX, POST BOX, or any variation of PO BOX in the customer’s street address during order entry or through the Order API, the system automatically selects the PO box field for the customer. However, if you remove this text from the customer’s street address, the system does not automatically deselect the PO box flag.Note: When you create a customer outside of order processing, you need to select the PO box field manually. Selecting the PO box field manually only applies in Work with Customers (WCST). |
| Class |
A code that categorizes customers at a high level for reporting purposes. You can use customer class codes to:
You can define a Default Customer Class in Order Entry (D63) to assign to all customers you create through order entry. |
|
Required? The Require Customer Class (H85) system control value defines whether this field is required. Secured? The Maintenance of Customer Class Field (B07) secured feature defines whether you can enter or maintain the customer class field at this screen. Note: If the Require Customer Class (H85) is selected and the customer does not have a customer class code assigned, a user who does not have authority based on the Maintenance of Customer Class Field (B07) secured feature cannot update a customer.See Setting Up the Customer Class Table (WCCL) on working with customer classes. Alphanumeric, 2 positions; optional. |
|
| Type |
A user-defined code to identify a group of customers further for reporting purposes. Alphanumeric, 3 positions; optional. |
| Salesrep # (Sales representative number) |
A number that identifies a sales representative who takes an order. You can use Salesrep information for tracking and reporting sales activity and commissions. This number appears during order entry when you enter a new order for this customer. Salesrep numbers are defined in and validated against the Salesrep table. See Working with Sales Representatives (WSLS). If you prompt on this field, the system displays the Select Salesrep window where you can review and select a valid salesrep. The window indicates whether the salesrep is active and if a home store has been assigned to the salesrep. Numeric, 7 positions; optional. |
| Suppress Sales Rep Email |
Defines whether the Outbound Email XML Message (CWEmailOut) sent to this sold to customer is also sent to the email address of the salesrep assigned to the customer.
For more information see the Order Administration Web Services Guide on My Oracle Support (ID 2953017.1) This setting does not apply to emails generated through the Narvar Integration. |
| Changed |
The date of the most recent update to the customer's record. The system uses the starting date of the ORDR_ASYNC job that was running at the time of the update. Note: This field is on the Change and Display screens only.Numeric, 6 positions (in user date format); display-only. |
| Opt in/Opt out |
Indicates the preferred method of correspondence for the primary email address. Valid values are:
For a new customer, this value defaults from the Default Opt In/Opt Out Flag (G97) system control value, but you can override the default. Note: The above values use the letter O, not the number 0 (zero). |
|
Email notifications: See When Does the System Generate an Email Notification? for an overview. Outbound email API: The opt in/opt out settings controls the generation of the Outbound Email XML Message (CWEmailOut) using the same logic as the generation of outbound emails. See Outbound Email API for an overview. For more information see the Order Administration Web Services Guide on My Oracle Support (ID 2953017.1) Updating from an external system: See Receiving Customer Email Status Updates From an External System for an overview and the required setup. Alphanumeric, 2 positions; required. |
|
| Language |
Informational. Language codes are defined in and validated against the Language table; see Working with Language Codes (WLAN) for more information. Alphanumeric, 3 positions; optional. |
| Mail code |
This code specifies how often, and under what conditions, you send mail to the customer. You can use this code to indicate the customer's mail preferences with more precision than the Mail flag, discussed below, permits. Mail codes are defined in and validated against the Mail/Call Code table. See Working with Mail/Call Codes (WMCC). After you create a sold-to customer at this screen, the value in the Mail flag defaults into the mail code field if you have not entered a mail code. You must define this value (either Y or N) in the Mail/Call Code table or the screen displays an error message. Alphanumeric, 3 positions; optional. |
| Call code |
This code specifies how often, and under what conditions, you call the customer. Call codes are defined in and validated against the Mail/Call Code table. See Working with Mail/Call Codes (WMCC). Alphanumeric, 3 positions; optional. |
| Currency |
This field is not currently implemented. Alphanumeric, 3 positions; optional. |
|
Controls whether the customer receives future catalogs. Not to be confused with the three-position, alphanumeric Mail code field described above. This field is selected or N for new customers (added through order entry or a catalog request), depending on the value in the Default Mail Name (D10) system control value. Also defaults into the mail code on the first Create Customer Sold To screen, although you can override it. Valid values are:
|
|
| Rent |
Controls whether to include the customer's name in lists you sell to other companies for their own catalog mailings. This field is selected or N for new customers (added through order entry or a catalog request), depending on the value in the Default Rent Name (D11) system control value. Valid values are:
|
| Do not fax |
Informational only. This field displays only if the Third Phone Number Type (L53) system control value is set to FAX.
|
| Inactive |
Identifies the customer's status. You can still place orders for inactive customers. This information is useful for exception reporting you might conduct on your house list. Valid values are:
|
| Commercial |
Identifies whether the customer is commercial for reporting purposes. Valid values are:
|
| Hold/bypass/fraud |
Controls how credit checking is performed for the customer during order entry. Valid values are:
|
|
Entering the customer's name in the Fraud table does not by itself set this field to Fraud, although the system still holds all of the customer's orders for fraud. The system generates a report that identifies all held orders and their reason codes. You can review this information through Order Inquiry. See Releasing Held Orders for more information about held orders and reason codes. The Maintenance of Hold/Fraud/Bypass Flag (A57) secured feature controls access to this field. If you attempt to change this field and you do not have proper authority, an error message indicates: Not authorized to maintain. Alphanumeric, 1 position; optional. |
|
| Bypass res (Bypass reservation) |
Controls when to reserve items for the customer. This feature lets you reserve inventory selectively for direct and wholesale customers and manage distribution of large quantities of merchandise. It is useful to assign a consistent customer class to customers flagged to bypass reservation, so that you can easily scan for these customers in Working with Interactive Reservation (MIRV). Valid values are:
Determining whether to bypass reservation based on customer-level setting or customer class setting:
See Setting Up the Customer Class Table (WCCL) for more information on customer class. |
| Auto cancel B/O (Automatic cancel backorder) |
Controls whether the system cancels items that are not in stock (backordered items) automatically with the first shipment on the order. Select this field for customers who want only one shipment on an order. The setting appears in the Auto can B/O field during order entry. Valid values are:
|
| Track item history |
Controls the level of sales history to capture for each customer. Valid values are:
The Default Item History Tracking (B18) system control value controls how this field defaults when you create a new customer. You can change this value at any time through Work with Customers, even after entering orders, to gain visibility to the ship-to customers' item history. Optional. |
Duplicate customer: A pop-up window appears if the system identifies the new customer as a “duplicate.” Here, you can select an existing customer record or select Accept to create a new customer record from the name and address information you entered.
Second screen: Select OK to advance to the Second Create Customer Sold To Screen.
Second Create Customer Sold To Screen
How to display this screen: Select OK at the First Create Sold To Customer Screen.
Continue entering information on this screen to complete creation of a new customer.
| Field | Description |
|---|---|
| Customer |
A unique number to identify the customer. Numeric, 9 positions; display-only. |
| Bill to |
The bill-to account assigned this customer. You can assign only one bill-to record to a sold-to customer; however, multiple sold-to customer records can use the same bill-to customer record. See Creating and Updating Bill-to Customers (WCBT). If a sold-to customer is assigned a bill-to customer in this field, that bill-to customer is added to each new order for the customer. Numeric, 7 positions; optional. |
| Alternate customer number |
An additional way to identify a customer, such as a customer or membership number in another system. Alternate Customer Number Label DescriptionThe field label on this screen is based on the name you enter in the Alternate Customer Number Label Description (H95) system control value; if you do not enter a name in this system control value, the field label is Alt cust. Example: If you enter the field label name MEMBER# in the system control value, the field label on this screen is MEMBER#. Secured FeatureThe Change Alternate Customer Number (B11) secured feature controls whether you can change this entry; if you prohibit access to this feature, the system displays an error message if you try to change the value: Not authorized to add/change Alt Customer #. |
| Alternate Customer Number Cross Reference The alternate customer number at this screen is normally duplicated in the Alternate Customer # Cross Reference table. The system uses this table as a means to track each alternate customer number that has ever been assigned to the customer. Whenever you enter a value in the Alt cust field, the system creates a matching record in the Alternate Customer # Cross Reference table. See Working with Alternate Customer Number Cross-References for more information. Automatic Alternate Customer Number AssignmentThe Assign Alternate Customer # (I88) system control value controls whether the system automatically assigns an alternate customer number each time a customer is created by any means. See that system control value for more information. |
|
Numeric, 7 positions; optional or display-only, as described above. |
|
| Phone # (Day, Eve, Fax or Mbl) |
The customer's day, evening and third (fax or mobile) phone numbers. Note: The Third Phone Number Type (L53) system control value determines whether the third phone number is labeled the Fax or Mbl (mobile) number.You can define a telephone number format to map to the phone numbers operators enter into the system. Telephone number formats are defined by arranging numbers and special characters such as hyphens and parenthesis in the same order and position as the numbers in a phone number would display. When an operator enters a phone number, the system compares the number of numeric characters in the phone number with the telephone number formats you have defined. In order to match a format, the phone number must have the same number of numeric positions as a telephone number format. If the system cannot find a match, the phone number does not map to a telephone number format and is displayed as it was entered by the operator. |
| Telephone Number Format Example An operator enters a phone number containing 10 numbers: 5085550100 The telephone number format used in the United States to represent an area code, local exchange and local phone number is: (508) 555-0100 When an operator enters a phone number containing 10 numbers (as in the example), the phone number displays so that the first 3 numbers are in parenthesis and a hyphen is between the sixth and seventh numbers, regardless of how the operator entered it into the system. If an operator enters a phone number containing 6 numbers, for example 5550100 and no format exists for 6 numbers, the phone number would display as it was entered (5550100). See Work with Telephone Number Format Screen. Alphanumeric, 14 positions; optional. |
|
| Ext (Extension) |
The extension of the customer's phone or fax number. Numeric, 4 positions; optional. |
| Reserve Warehouse |
The warehouse code to default to the Order Header for new orders created for this sold-to customer. In this situation, the system reserves inventory for the order from this warehouse only. The warehouse must be an allocatable warehouse (the Allocatable flag for the warehouse is selected). Warehouse codes are defined in and validated against the Warehouse table. See Creating and Maintaining Warehouses (WWHS). Numeric, 3 positions; optional. |
| Source (Current, Original) |
A unique code to identify a segment of your customer base (list of customers) targeted for an offer (catalog, newspaper or television advertisement). Source codes can be used to analyze sales and determine the effectiveness of advertising or catalog offerings. You may set up special prices or discounts for a source code. See Working with Source Codes (WSRC). The following two fields are available for source codes: Current source codeThe source code used by the customer on the most recent order. You can change this value. Alphanumeric, 9 positions; optional. Original source codeA code that identifies how you first acquired the customer. The system retains the source code used on a new customer's first order or catalog request, depending on how you first acquired the customer. If the Update Original Source Code for Recipient Customers (F90) system control value is selected and the Original source code field for the customer is blank, the system updates the Original source code field for a recipient customer with the source code defined on the order header for the customer sold to. Alphanumeric, 9 positions; display-only. |
| Mail type (Current, Original) |
This code identifies the source of the customer based on how you and the customer first established contact (Original mail type) and whether the customer then purchased merchandise from you (Current mail type). Valid values are:
|
Entity: If the Track Customer History at Entity Level (F89) system control value is selected, the system also tracks the mail type separately for each entity based on the first activity for the customer within the entity. For example, if the first activity for a customer within entity 100 is to place and accept an order, the mail types for this customer/entity are set to Buyer, even though the customer-level current and original may be set differently. |
|
|
There are two categories of mail type, as follows: Current mail typeThe customer's current status. Note: The only time that the system updates the current mail type at either the customer or entity level is to change the code to a Buyer if an existing customer places and accepts an order.Alphanumeric, 1 position; display-only, updated by the system. Original mail typeThe original status of the customer. Note: You cannot change the original mail type, and the system never updates it automatically after initial creation and any related async processing (that is, to change the mail type from Suspect to Buyer for a new customer created through order entry or the order API).The only exception to the above rule is if you happen to enter an order for a customer and reject it (producing an original mail type of Suspect), and then enter an order and accept it on the same day; in this case only, the original mail type changes to Buyer. Display-only, updated by the system. |
|
| Seed |
Identifies a customer name that you “plant” in a list to ensure that the company buying the list pays you for each use. Valid values are:
Note: Flagging a customer as a seed on your house rental list does not prevent you from placing orders for the customer. |
| Ghost |
A customer number that remains in the system after you merge duplicate customer records. Duplicate match codes can result when two customers have similar demographic information. For example, Gerald Smith and Geraldine Smith live at the same address. Duplicates may also occur during order entry when customers use variations of their first names on different orders. For example, John Jones places orders on two occasions, and gives John as his first name on one order, Jack as his first name on another order. When duplicate customers exist in the database, you can run a merge program that combines the duplicate customer information into a single (target) customer record. You can, optionally, retain the source customer as a ghost customer. See Working with Merge/Purge Sold-to Names (MMCS) for more information on the merge/purge function. |
|
If you enter a ghost customer number in order entry, a pop-up window warns you that the customer you entered is a ghost customer. If you press Enter to advance to the order header screen, the target customer defaults on the order. For example, if you enter 202, a ghost customer, the Ghost Customer Number Warning Window opens, informing you that customer 202 has been merged into customer 137. When you continue with the order process, customer 137 defaults on the Work with Order screen. Ghost customers do not display on any scan screens in order entry, order maintenance, order inquiry, customer maintenance, working with return authorizations, or working with customer memberships. If you enter a ghost customer number in any maintenance function, the system does not display any history, such as orders, because all history has been merged to the target customer. Valid values are:
|
|
|
Note: If this field is selected, you can change it; if you deselect, the system no longer considers the customer a ghost, and no pop-up window opens in order entry when you enter the customer’s number.If this field is unselected, you cannot change it; ghost customers can be created only when performing a merge/purge. |
|
| Associate |
Identifies whether the customer as an associate or member who is eligible to receive special pricing on merchandise. The Default Associate Code (D09) system control value determines the default value of field for new customers. Valid values are:
The Change Associate Customer Flag (B10) secured feature controls whether you can change this entry; if you prohibit access to this feature, an error message indicates if you try to change the value: Not authorized to change Associate Customer. |
| Birth Month/Day |
The sold to customer’s birth month and birth day. Valid birth months are: Jan, Feb, Mar, Apr, May, Jun, Jul, Aug, Sep, Oct, Nov, Dec. Valid birth days are 1-31. The system validates the birth day against the selected birth month. The system stores the birth month and day in the Customer Sold To table. The birth year does not display on the screen; however, it defaults to 1900 in the Customer Sold To table unless it has been updated through the Customer Engagement Customer Integration. Birth Month: Numeric, 2 positions (01-12 in table); required if you define a birth day. Birth Day: Numeric, 2 positions; required if you define a birth month. Birth Year (in table only): Numeric, 4 positions; optional. |
| Price discount % |
The discount applied automatically to the regular offer price for items on each order the customer places. Note: If the customer has a Price discount % and is also flagged as an Associate (see above), then the system applies the Price discount % to the regular offer price, not to the associate price.Example: Customer is flagged as an associate and also has a Price discount % of 10%. The regular offer price of an item is $100.00, and the associate price is $95.00. The system applies the 10% discount to the regular offer price of $100.00, resulting in a price to the customer of $90.00. Numeric, 5 positions with 2 place decimal; optional. |
| Price column |
The customer's pricing column. Items may be set up on the system with special (discounted) prices for different price columns. When the customer orders this item, the customer pays the discounted price automatically if the customer's pricing column and the item's pricing column are the same. Numeric, 2 positions; optional. |
| Price group |
The customer price group to use for quantity price matrix pricing, customer price group pricing, or as a qualifier for a promotion. You can assign the price group through customer maintenance, or by passing the code through the order API or customer API. Customer price groups are defined in and validated against the Customer Price Group table. If you do not assign a customer price group to a customer, the system assigns the customer price group defined in the Customer Price Group Code for CPG Pricing Only (L58) system control value to the customer. For more information: See:
For more information see the Order Administration Web Services Guide on My Oracle Support (ID 2953017.1) Alphanumeric, 4 positions; optional. |
| Tax code |
The tax status of this customer. Valid values are:
|
If you select a tax code of Exempt or Resale, an Tax identification is also required. The customer's tax code and tax identification number defaults in order entry. At that time the system validates that the customer's Expiration date (Tax identification expiration date), if one has been entered, has not passed; if so, an error message indicates that you need to change the customer's tax information before proceeding with the order. The tax-related fields on this screen override any information you enter for specific states or provinces. You should enter either customer-level tax information or state/province-level tax information. See Working with Customer Tax Status for a complete description of how customer tax information defaults in order entry. Required if a Tax identification code is entered. |
|
| VAT number |
The customer's VAT exemption number. The system checks this field only if the Tax Included in Price (E70) system control value is selected; if so, and if the order would normally be subject to VAT, this number provides a VAT exemption for the customer. The VAT number is not subject to the Expiration date and cannot be overridden in order entry. See Working with Customer Tax Status for a complete description of how customer tax information defaults in order entry. Alphanumeric, 20 positions; optional. |
| Tax identification |
The customer’s tax identification number, typically the resale or exempt certificate number assigned to a customer who is identified as tax exempt (E) or as a reseller (R); otherwise, the tax identification number does not control taxability. Any combination of letters, numbers, or special characters is accepted. If you enter a tax identification number, the expiration date is also required. Alphanumeric, 30 positions; required if customer is defined as tax exempt or as a reseller. |
| Expiration date (Tax identification expiration date) |
The date the customer's exempt or reseller tax identification expires. In evaluating the customer's tax status, either at the customer level or for a specific state, the system validates that any date entered in this field has not passed, or that this date is blank. See Working with Customer Tax Status for a complete description of how customer tax information defaults in order entry. Numeric, 6 positions (in user date format); required if a Tax identification code is entered. |
| Pop up window messages 1-4 |
Four optional message lines. Where do these messages display? These messages display on the:
Secured feature: The Access to Customer Pop-up Messages (A79) secured feature controls whether you can create or change a customer message. If this secured feature is set to *ALLOW, you can create or change a customer message. If this secured feature is set to *EXCLUDE, the message fields are display-only. Alphanumeric, 20 positions each field; optional. |
| Email address |
The customer's primary email address.This address, along with any other email addresses for the customer, is stored in the Customer Sold To Email table. A plus sign (+) indicates that there are additional email addresses on record for the customer. See Email Address Validation for information on how the system verifies that your entry is formatted correctly. Entering a new email address: If you overwrite the existing email address in this field, the system flags your entry as the primary email address for the customer, but retains the previous email address in the Customer Sold To Email table. In order to delete the previous email address from this table, you need to prompt in order to display the Select Customer Email Address Screen and delete the previous email address there. See Working with Customer Email Addresses for an overview. Deleting the email address: Similar to entering a new email address, if you delete the email address at this screen, the system removes the primary email flag for the address but retains the address in the Customer Sold To Email table. Follow the steps described above to delete the email address from this table. |
|
Defaulting in order entry: The customer’s primary email address defaults in order entry. See Working with an Order-Level Email Address for an overview. Email notifications: See When Does the System Generate an Email Notification? for an overview of how the system determines when to generate an email notification to the customer, and which email address to use. Email format: See Email Address Validation for information on how the system verifies that your entry is formatted correctly. Alphanumeric, 50 positions; optional. |
|
| Job title |
The customer's job title. This field is not currently implemented. Alphanumeric, 26 positions; optional. |
| User fields (1-4) |
Four additional fields you can use to enter any type of information about the customer. Alphanumeric, 10 positions per field; optional. |
| Screen Option | Procedure |
|---|---|
|
Work with customer address information |
Press Page Up to advance to the First Create Sold To Customer Screen, Change Customer Sold To screen (1 of 2), or the Display Customer Sold To screen (1 of 2), depending on whether you are creating, changing, or displaying a customer. |
|
Work with ship-to customers |
Select Ship To’s to advance to the Work with Customer Ship Tos Screen. |
|
Work with bill-to customers |
Select Bill To. If the customer already has a bill-to customer, you advance to the Work with Bill To Customers Screen. If the customer does not already have a bill-to customer, you advance to the Create Bill-to Customer Screen. |
|
Work with customer subscriptions |
Select Subscriptions to advance to the Work with Subscriptions Screen. |
|
Work with more customer sold to options |
Select More options to advance to the More Customer Sold To Options Screen. |
|
Work with contract pricing |
Select Contract Pricing to advance to the Work with Contract Price Screen. |
|
Work with customer tax status in specific states or provinces |
Select Customer Tax to advance to the Working with Customer Tax Status. See Working with Customer Tax Status for an overview. |
|
Review mail history |
Select Mail History to advance to the Display Customer Mail History Screen. See Reviewing Customer History for an overview of customer history. |
|
Enter and resolve customer actions |
Select Customer Actions to advance to the Edit Customer Actions Window. |
|
Work with customer profile |
Select Customer Profile to advance to the Work with Customer Profile Screen. |
|
Review item history |
Select Item History to advance to the Customer Sold To Item History Screen. See Reviewing Customer History for an overview of customer history. |
|
Review order history |
Select Order History to advance to the Display Customer Order History Screen. See Reviewing Customer History for an overview of customer history. |
|
Exclude customers from using certain payment methods |
Select Pay Type Excl. to advance to the Exclude Pay Types By Customer Screen. |
|
Work with customer notes |
Select Notes to advance to the Edit Customer Notes Screen. |
Changing Sold To Customers
To change: Select Change for a customer at a scan screen or enter a customer number at the Select Customer Sold To Screen to change it. You advance to the first Change Customer screen. Select OK at the first Change Customer screen to advance to the second Change Customer screen.
See Selecting Customers for more information.
Customer Workflow Management window: The Customer Workflow Management Window automatically opens when you select Change for a customer if open or in use ticklers exist for the sold to customer. Select Ticklers at this window to advance to the Work with Ticklers Screen (sold to customer view) where you can review and work with ticklers associated with the sold to customer.
Field descriptions: See First Create Sold To Customer Screen and Second Create Customer Sold To Screen for field descriptions.
Match code update: You can change customer information on either Change Customer screen. If you change any of the information that the system extracts for the match code, the match code is updated also.
Affected functions: Several functions are affected when you change sold to information:
- The system records the change in the Customer Address Change table. You can review address changes in this table by selecting Previous Address at a work with customer sold-to scan screen; see Reviewing Customer Address Changes. The system also writes a line in the Customer Notes table about the nature of the change and the date.
- A pop-up window opens if the Sold-to customer is linked to a permanent Bill-to account and the Update Bill-to Address with Sold-to Address Changes system control value is selected. The pop-up window allows you to apply the Sold-to address changes to the Bill-to address. See Display/Update Bill to Screen.
On the first Change Customer Sold To screen, you can change all the fields except the customer number, match code, or entered date.
On the second Change Customer Sold To screen, you can change all the fields except the customer number, customer name, original source code, or original mail type.
Display/Update Bill to Screen
Purpose: Use this screen to update a Bill-to address when you make changes to its linked Sold-to address.
You can also update bill-to address changes with sold-to address changes in the MBS Work table if the old address of the sold-to customer is an exact match of the old address of the bill-to customer. The MBS Work table includes address information from the National Change of Address (NCOA) Service. See Loading Address Updates.
The system creates a permanent Bill-to record for a Sold-to customer when the person being billed for the order is different from the customer who placed the order.
See Creating and Updating Bill-to Customers (WCBT).
How to display this screen: You advance to this screen whenever you make a change to a customer linked to a bill-to account in customer maintenance or order entry if the Update Bill-to Address with Sold-to Address Changes (E13) system control value is selected. See First Create Sold To Customer Screen for field descriptions.
Completing this screen: This screen displays the name and address of the Sold-to customer with its changes in the upper half of the window, and its linked Bill-to record without the changes in the bottom half of the window.
Select Accept to update the Bill-to address with the changes made to the Sold-to address; otherwise, select Reject.
The following Bill-to fields update when you change their linked Sold-to customer fields:
- prefix
- first name
- middle initial
- last name
- suffix
- company
- street
- apt/suite
- address line 2
- address line 3
- address line 4
- postal code
- city
- state
- country
- delivery code
- PO box
- day phone number/extension
- eve phone number/extension
- mobile or fax phone number/extension
More Customer Sold To Options Screen
Purpose: Use this screen to advance to additional options available when working with a sold to customer.
How to display this screen: Select More options at the First Create Sold To Customer Screen, the Second Create Customer Sold To Screen, or the related change or display customer maintenance screens.
| Option | Procedure |
|---|---|
|
Work with customer email addresses |
Select Customer Email Addresses to advance to the Work with Customer Email Address Screen. |
|
Work with customer email correspondence |
Select Customer Email Correspondence to advance to the Work with Email by Customer Sold To Number Screen. |
|
Work with customer address change history |
Select Customer Address Change History to advance to the Display Address Changes Screen. |
|
Work with customer user-defined fields |
Select Customer User Defined Fields to advance to the Work with User Fields Screen. |
|
Work with ticklers associated with the sold to customer |
Select Work with Ticklers to advance to the Work with Ticklers Screen (sold to customer view). |
|
Work with customer ownership |
Select Customer Ownership.
|
|
Work with alternate customer number cross references |
Select Work with Alternate Customer Cross Reference to advance to the Work with Alternate Customer # Screen. See Working with Alternate Customer Number Cross-References for an overview. |
|
Review promotions for which the customer is eligible |
Select Customer Promotions to advance to the Display Customer Promotions Screen, where you can review promotions for which the customer is eligible through direct customer assignment and advance to subsequent screens providing information on promotions. |
|
Review one-time use promotions applied to the customer’s orders |
Select One Time Use Promotions to advance to the Display One Time Use Promotions Screen. |
|
Review the customer’s loyalty account information |
Select Loyalty Account. When you select this option, the system retrieves the sold to customer’s information from Oracle Retail Customer Engagement.
Note: This option displays only if the Use ORCE Loyalty (M06) system control value is selected; see Customer Engagement Loyalty Integration. |
|
Review the customer’s purchase history from Oracle Retail Customer Engagement |
Select Purchase History. When you select this option, the system retrieves the sold to customer’s information from Oracle Retail Customer Engagement and advances you to the Display Purchase History Screen where you can review the completed sales and returns transactions from Oracle Retail Customer Engagement. If a connection could not be made to Oracle Retail Customer Engagement, the system displays an error message similar to the following: Unable to connect to ORCE. Note: This option displays only if the ORCE Customer Integration (L37) system control value is set to INTERACT; see Customer Engagement Purchase History Integration. |
Work with Ticklers Screen (sold to customer view)
Purpose: Use this screen to review, work with, and resolve ticklers associated with a sold to customer.
Secured feature: If you do not have authority to the Update All Ticklers (B09) secured feature, you cannot update a tickler that is not assigned to you or your tickler groups or an error message indicates: Not authorized to change.
This secured feature controls updating a tickler by:
- selecting Change for a tickler to change it.
- selecting Delete for a tickler to delete it.
- selecting In process for a tickler to assign the tickler to yourself.
- selecting Resolve for a tickler to resolve it.
If you do not have access to this feature, you can update only ticklers assigned to you or your tickler groups. However, you can still release an order associated with the tickler from hold.
See Workflow Management Overview and Setup for an overview and required setup for workflow management processing.
How to display this screen:
- select Cust sold to at the Work with Ticklers Screen (order view).
- select Ticklers at the Customer Workflow Management Window (which opens when you advance to the Changing Sold To Customers screen or Select Orders For Return Authorization Screen.
- select the Work with Ticklers option from the More Customer Sold To Options Screen.
| Field | Description |
|---|---|
| Sold to |
The number and description of the sold to customer associated with the ticklers on this screen. Sold to number: Numeric, 9 positions; display-only. Sold to description: Alphanumeric, 40 positions; display-only. |
| S (tickler status) |
The status of the tickler. Valid values:
Optional. |
| P (tickler priority) |
The priority of the tickler, indicating how important the issue associated with the tickler is to resolve (1 is the lowest priority and 9 is the highest priority). Numeric, 1 position; optional. |
| Assigned (assign date) |
The date the tickler was assigned to the user or tickler user group. Numeric, 7 positions (in user date format); optional. |
| Ev (tickler event code) |
The code for the tickler event that created the tickler. Valid values:
See System Delivered Tickler Events. Alphanumeric, 2 positions; optional. |
| Cat (tickler category) |
The tickler category assigned to the tickler. Tickler categories are defined in and validated against the Tickler Category table; see Working with Tickler Category (WTCT). Alphanumeric, 3 positions; optional. |
| Tickler# |
The tickler number assigned to the tickler, from the Tickler Number number assignment record. Numeric, 9 positions; optional. |
| User group |
The group ID of the tickler user group assigned to the tickler. Tickler user groups are defined in and validated against the Tickler User Group table; see Working with Tickler User Groups (WTUG). Tickler group ID: Alphanumeric, 10 positions; display-only. |
| User |
The user ID of the user assigned to the tickler. Users are defined in and validated against the User table; see Working with User Records (WUSR). User ID: Alphanumeric, 10 positions; display-only. |
| Sts (order status) |
The status of the order. Valid values:
Alphanumeric, 1 position; display-only. |
| Order # |
The order associated with the tickler. Numeric, 9 positions; display-only. |
| Bill to |
The bill to customer associated with the tickler. Numeric, 9 positions; display-only. |
| Screen Option | Procedure |
|---|---|
|
Change a tickler |
Select Change for a tickler to advance to the Change Tickler Screen. |
|
Delete a tickler |
Select Delete for a tickler to delete it. You can only delete MN (manually created) ticklers. |
|
Display a tickler |
Select Display for a tickler to advance to the Display Tickler Screen. See the Change Tickler Screen for field descriptions. |
|
Release the order associated with the tickler from hold |
Select Release for a tickler to advance to the Release Reason Prompt Pop-Up Window (order header hold), Release Recipient Hold Reason Pop-Up Window (recipient hold), and/or Release Order Payment Method Window (pay type hold). If you release an order from hold for an HO (held order) tickler, the system automatically resolves the tickler. Also, the system evaluates any other ticklers associated with the order to determine if they can be resolved. |
|
If you select Release for a tickler not associated with a held order, an error message indicates: Order not on hold. If you select Release for a tickler not associated with an order, an error message indicates: Tickler not eligible for this option. Note: You must have authority to the Release Held Orders menu option to release the order from hold. |
|
|
Select a tickler to work on |
Select In process for a tickler to change the status of the tickler from open (O) to in use (I). You can only select to work with a tickler that is in an open status; if you select In process for a tickler that is in an in use (I) or resolved (R) status, an error message indicates: Tickler status cannot be changed - resolved or already in process. Selecting this option automatically assigns the tickler to the user and creates a tickler history record. |
|
Enter or review tickler work notes |
Select Notes for a tickler to advance to the work notes screen, based on the note type defined for the tickler. Note type A advances you to the Edit Customer Actions Window. Note type B advances you to the Work with Bill To Notes Screen. Note type O advances you to the Work with Order Messages Screen. Note type S advances you to the Edit Customer Notes Screen. Note type T advances you to the Work with Tickler Notes Screen. |
|
Review the tickler source |
Select Detail for a tickler to advance to the source screen, based on the tickler event associated with the tickler. BO, CO, HO, NO, OO, SO, UP, VP, and WF ticklers advance you to the Order Inquiry Header Screen. You cannot view the source for MN ticklers: Requested tickler has no source reference. |
|
Review tickler history |
Select History for a tickler to advance to the Work with Tickler History Screen. |
|
Resolve a tickler |
Select Resolve for a tickler to advance to the Resolve Tickler Window. |
|
Review procedures for a tickler |
Select Procedure for a tickler to advance to the Work with Tickler Event Rule Procedure Screen. You cannot add or change tickler procedures when you advance from the Work with Tickler screen. You cannot review procedures for MN ticklers. |
|
Create a tickler for the MN (manually created) tickler event |
Select Create to advance to the Create Tickler Screen. Note: To create a MN tickler, you must have authority to the Create Manual Tickler (B13) secured feature. |
|
Review the number of ticklers in the work queue, based on the selection criteria you have defined |
Select Count to advance to the Current Tickler Count Window. |
|
Toggle between displaying open and in use ticklers or resolved ticklers |
Select Open/Resolved. The system toggles between displaying:
|
Display Customer Promotions Screen
Purpose: Use this screen to review promotions for which the customer is eligible through direct customer number assignment, or advance to subsequent screens providing more information on promotions for which the customer is eligible.
Note:
This screen does not display all promotions for which the customer might be eligible through source code, offer, order total, or other criteria; it lists promotions only if the customer is assigned directly by customer number.For more information: See Working with Promotions (WPRO).
How to display this screen: Select Customer Promotions at the More Customer Sold To Options Screen.
| Field | Description |
|---|---|
| Promotion |
A code to identify a promotion for which the customer is eligible through direct customer number assignment. Alphanumeric, 7 positions; optional. |
| Description |
The description of the promotion. Alphanumeric, 30 positions; display-only. |
| Start date |
The date when the promotion first becomes effective. Numeric, 6 positions (in user date format); display-only. |
| End date |
The last date when the promotion is effective. Numeric, 6 positions (in user date format); display-only. |
| Type |
The type of promotion. Valid values are:
Display-only. |
| Option | Procedure |
|---|---|
|
Display promotions for which the customer is eligible through a customer price group |
Select Promotions by Price Group to advance to the Display Customer Price Group Promotions Screen. Note: This option is available only if the customer is assigned to a customer price group that is assigned to a promotion. |
|
Display or work with all promotions |
Select Promotions to advance to the Work with Promotions Screen. |
Display Customer Price Group Promotions Screen
Purpose: Use this screen to review promotions for a customer price group. When you display this screen through:
- Work with Customers: This screen is available only if the customer is eligible for one or more promotions through customer price group assignment.
Note:
This screen does not display promotions for which the customer is eligible through other criteria besides customer price group. Promotions for which the customer is eligible through direct customer number assignment are listed at the Display Customer Promotions Screen. Other promotions for which the customer might be eligible through other criteria, such as source code, offer, or total order value, are not listed at either of these screens.- Work with Customer Price Group: This screen displays promotions to which the customer price group is assigned.
For more information: See Working with Promotions (WPRO).
How to display this screen:
- Select Promotions by Price Group at the Display Customer Promotions Screen.
- Select Promotions for a customer price group at the Work with Customer Price Groups Screen.
| Field | Description |
|---|---|
| Promotion |
A code to identify a promotion for which the customer you are reviewing is eligible through customer price group assignment, or to which the customer price group you are reviewing is assigned. Alphanumeric, 7 positions; optional. |
| Description |
The description of the promotion. Alphanumeric, 30 positions; display-only. |
| Start date |
The date when the promotion first becomes effective. Numeric, 6 positions (in user date format); display-only. |
| End date |
The last date when the promotion is effective. Numeric, 6 positions (in user date format); display-only. |
| Type |
The type of promotion. Valid values are:
Display-only. |
| Option | Procedure |
|---|---|
|
Display or work with all promotions |
Select Promotions to advance to the Work with Promotions Screen. |
Display One Time Use Promotions Screen
Purpose: Use this screen to review the one-time-use promotions used by the customer.
About one-time-use promotions: You can use the Use once field to flag a promotion for one-time use, indicating that a customer cannot use the same promotion to discount more than one order. You can also override the one-time-use restriction in order entry if you have the required authority under the Override One Time Use Promotion (J08) secured feature. See Working with Promotions (WPRO) for more general information on promotions, and see Cautions for One-Time-Use Promotions for additional notes.
How to display this screen: Select the One Time Use Promotions option at the More Customer Sold To Options Screen.
| Field | Description |
|---|---|
| Customer |
A number to identify the customer, the customer’s name, and the company name, if any. Customer number: numeric, 9 positions; display-only. Customer company and name: alphanumeric, 41 positions; display-only. |
| Date |
The order date, which might differ from the entered date. Numeric, 6 positions (in user date format); display-only. |
| Order # |
A unique number assigned by the system to identify the order and ship-to. Order number: numeric, 8 positions; display-only. Ship-to: numeric, 3 positions; display-only. |
| Promotion |
The code identifying the promotion. A promotion is listed on this screen for each order on which it was applied. Promotion codes are defined in and validated against the Promotion table; see Working with Promotions (WPRO) for more information. Alphanumeric, 7 positions; display-only. |
| Description |
The description of the promotion, as set up through Working with Promotions (WPRO). Alphanumeric, 30 positions; display-only. |
| Type |
The type of promotion. Possible types are:
See Working with Promotions (WPRO) for a discussion of each type. |
Introducing Return Authorizations (WRTA)
Purpose: The Work with Return Authorizations (WRTA) menu option processes returns in three stages:
- Creating the return authorization record
- Receiving the returned merchandise
- Crediting the return
The stages in the return authorization process are explicit; in this way, the return authorization menu option provides you with greater efficiency and control.
You might prefer to use the Work with Return Authorization menu option to process returns if you need different staff members in different locations to perform updates separately, or to enable staff to process returns without giving them authority to the additional functionality in order maintenance.
Note:
The dates displayed in the Working with Return Authorizations (WRTA) process are displayed in the date/time of the company time zone at the time the record was created.
Secured features: A separate secured feature controls the ability to perform each step of the return process. For example, an operator might have authority to create and receive a return, but not to perform the credit.
- Enter Return Authorization (A28)
- Receive Return Authorization (A29)
- Credit Return Authorization (A34)
Standard or streamlined return processing: The Use Streamlined Return Authorizations (F44) system control value controls whether you must perform the create, receipt, and credit as separate steps, or whether the return is automatically processed as far as your authority extends.
Return authorization download triggers: If the Create Return Download Triggers (K28) system control value is selected, the system creates a return authorization download (RAD) trigger when you create, change, or delete a return authorization line in the Work with Return Authorizations (WRTA) menu option, based on the trigger rules defined for the Return Authorization Download (RETURN_OUT) integration layer job. The RETURN_OUT integration layer job monitors for return authorization download triggers and generates a Return Authorization Outbound XML Message (CWReturnRAOut) to send the return authorization information to a remote system.
Retail pickup or delivery orders: You can process a return against a retail pickup or delivery order; however, shipping the order deactivates the Order Broker Payment Type (K98) applied to these orders, so you would then need to enter a new payment method in order to process the related refund.
Note:
You cannot process an exchange against a retail pickup or delivery order.The system does not send a status update to Order Orchestration when you process a return against a retail pickup or delivery order.
See Retail Pickup (including Ship-for-Pickup) or Delivery Orders for an overview.
Store pickup orders: You cannot process a return against a store pickup order. See Store Pickup Orders for an overview.
Pick slip preparation: When you select an order for return authorization, the system removes any pick slip preparation from the order. When you accept or reject the return authorization, the system determines if the order qualifies for pick slip preparation and reapplies it to the order. If you add an exchange item to the order, the system performs pick slip preparation for the exchange item when you receive the return authorization. See Preparing Orders for Pick Slip Generation.
Credit card net exchange billing: If the Use CC Net Exchange Billing (M23) system control value is selected and the order contains a credit card pay type, the system may hold the credit invoice for the return to net it against the debit invoice for the associated exchange in order to reduce the number of transactions that occur for an exchange; see Credit Card Net Exchange Billing.
In this topic: This topic presents a conceptual overview of the return authorization process, briefly discussing each stage and its effect on system tables:
- Understanding the Return Authorization Process
- Standard Return Authorization Process
- Streamlined Return Authorization Process
- Posting Returns Outside of Work with Return Authorizations
Understanding the Return Authorization Process
Three stages: Before reviewing your different options in processing returns through the return authorization options, it is important to understand the three stages of a return. These three stages occur "behind the scenes" when you process a return through order maintenance; however, the return authorization options allow you to separate and control them.
Stage I: Creating the return: The first step in processing a return is to create the return authorization record. This occurs whenever you process a return through either Work with Return Authorizations or order maintenance; however, in order maintenance, it occurs automatically “behind the scenes.” At this point, the system also writes a message to order history.
- Return or exchange: The return authorization can be either a straight return (specify a return reason code), or an exchange (specify an exchange reason code).
- Exchange item information: When you process an exchange you need to supply information about the exchange item. The Require Exchange Item at Time of Receipt (F42) system control value controls the point when you must supply this information (that is, at the time of creating or receiving the return).
- Multiple returns against an order line: You can process multiple returns or exchanges against the same order line. For example, if a customer returns one unit because it is defective and wishes to exchange another unit for a different color, you can create two separate return authorizations for the item using a return reason code and an exchange reason code. Similarly, if the customer is returning two units for two different reasons, you can create two separate return authorizations for the item using the different return reason codes.
- Returning the entire order: You can also create a return authorization against all shipped, unreturned items on the order at once.
Stage 2: Receiving returned merchandise: The second step in processing the return is to receive the returned item into your warehouse. At this point, the receipt is processed through the ORDR_ASYNC job, which updates:
- inventory for the item, including increasing on-hand in the item location and item warehouse, and adding an inventory transaction history record
- the order, including the order detail and order line history
- in the case of an exchange, adds the exchange item to the order
- in the case of a misshipped item, adds the returned item to the order
- the return authorization header and detail
Adding an exchange item to the order: When you process an exchange, adding the exchange item reopens the order if it was closed. Adding a new line causes the order to move through the normal processing routines, which may cause the order to go on hold if, for example, the exchange item has a higher price and the customer paid by check. See Releasing Held Orders.
Stage 3: Processing the credit: The third and final step in processing the return is to credit the customer for the return. At this point, the credit is processed through the ORDR_ASYNC and BILL_ASYNC jobs, which update:
- the order, including order history, and creating the credit invoice and refund, if appropriate
- the return reason or exchange reason history for the offer
- the return authorization header and detail record.
Note:
Refunds can be either positive (you owe the customer money) or negative (the customer owes you money).Standard Return Authorization Process
Summary: If the Use Streamlined Return Authorizations (F44) system control value is unselected, the return authorization process after you select an order consists of:
- creating one or more return authorizations
- receiving the return(s) as a separate step
- crediting the return(s) as a separate step
You can perform all three steps through the Work with Return Authorization menu option. You can also perform the receipt and credit separately, using the Receiving Returns (WRAR) and Crediting Returns (WRAC) menu options respectively.
For more information:
Streamlined Return Authorization Process
Summary: If the Use Streamlined Return Authorizations (F44) system control value is selected, the return authorization process after you select an order consists of selecting one or more items to return or exchange. At this time, the return is processed as far as your authority extends. For example, if you have create and receive but not credit authority, the return is automatically created and received at this time.
Once a return authorization has been created, or created and received, by one operator, another operator with greater authority must complete the return authorization processing.
For more information:
Posting Returns Outside of Work with Return Authorizations
You can post returns outside of the Work with Return Authorizations (WRTA) menu option using the following methods.
Posting Returns in Order Entry
You can post a return in order entry by entering an order line with a negative quantity for the number of units of the item being returned.
When you post a return in order entry, the system performs the following updates:
| Table | Description |
|---|---|
| RA Header table |
Creates a record in the RA Header table unless the Use Streamlined Return Authorizations (F44) system control value is selected and the Create Return Download Triggers (K28) system control value is unselected. |
| RA Detail table |
Creates a record for each negative order line on the order in the RA Detail table if the Create Return Download Triggers (K28) system control value is selected. |
| WRTA |
Displays the posted return in the Work with Return Authorizations (WRTA) menu option only if the Use Streamlined Return Authorizations (F44) system control value is unselected and the Create Return Download Triggers (K28) system control value is selected. The return is entered, received, and credited. |
| RAD Trigger |
Creates a return authorization download (RAD) trigger for each order line returned if the Create Return Download Triggers (K28) system control value is selected. |
For more information: See Posting a Return or Exchange Through Order Entry for an overview and instructions.
Posting Returns using the Order API
You can post a return through the Order API by entering an order line with a negative quantity for the number of units of the item being returned.
When you post a return through the Order API, the system performs the following updates:
| Table | Description |
|---|---|
| RA Header table |
Creates a record in the RA Header table unless the Use Streamlined Return Authorizations (F44) system control value is selected and the Create Return Download Triggers (K28) system control value is unselected. |
| RA Detail table |
Creates a record for each negative order line on the order in the RA Detail table if the Create Return Download Triggers (K28) system control value is selected. |
| WRTA |
Displays the posted return in the Work with Return Authorizations (WRTA) menu option only if the Use Streamlined Return Authorizations (F44) system control value is unselected and the Create Return Download Triggers (K28) system control value is selected. The return is entered, received, and credited. |
| RAD Trigger |
Creates a return authorization download (RAD) trigger for each order line returned if the Create Return Download Triggers (K28) system control value is selected. |
For more information: See Processing a Return in the Generic Order Interface (Order API) for an overview and instructions.
For more information see the Order Administration Web Services Guide on My Oracle Support (ID 2953017.1).
Posting Returns in Order Maintenance
You can post a return in order maintenance by selecting Return for an order line (to return an individual item) or by selecting Return Order for the order (to return the entire order).
When you post a return in order maintenance, the system performs the following updates:
| Table | Description |
|---|---|
| RA Header table |
Creates a record in the RA Header table for the posted return. The RA is entered, received, and credited. |
| RA Detail table |
Creates a record for each order line returned in the RA Detail table. The RA detail is returned and credited. |
| WRTA |
Displays the RA and RA lines in the Work with Return Authorizations (WRTA) menu option. The RA is entered, received, and credited. If the Use Streamlined Return Authorizations (F44) system control value is selected, the RA displays only if there are remaining lines on the order that are eligible for return. In addition, you cannot view the RA lines. |
| RAD Trigger |
Creates a return authorization download (RAD) trigger for each order line returned if the Create Return Download Triggers (K28) system control value is selected. |
In addition, you can also post a return in order maintenance by entering an order line for a negative quantity for the number of units being returned; see Posting Returns in Order Entry for more information on the updates that occur for a negative order line.
For more information: See Returning and Exchanging Items in Order Maintenance for an overview and instructions.
Posting Returns using the Inbound Return API
You can use the Inbound Return API to create and process a return against an order detail line, based on a Return Request Message (CWReturnIn) received from an external system.
For more information see the Order Administration Web Services Guide on My Oracle Support (ID 2953017.1).
When you post a return through the inbound Return API, the system performs the following updates:
| Table | Description |
|---|---|
| RA Header table |
Creates a record in the RA Header table for the posted return. |
| RA Detail table |
Creates a record for each order line returned in the RA Detail table. |
| WRTA |
Displays the posted return in the Work with Return Authorizations (WRTA) menu option. The return is entered, received, and credited. |
| RAD Trigger |
Does not create a return authorization download (RAD) trigger, regardless of the setting of the Create Return Download Triggers (K28) system control value. |
For more information: See Inbound Return API in the Order Administration Web Services Guide on My Oracle Support (ID 2953017.1) for an overview and instructions.
Using the Order Inquiry Scan Screens (OIOM)
Purpose: You use Order Inquiry primarily when you want to answer questions about an order, such as:
- What is the status of the order?
- What is the status of an item on the order? Has the item shipped?
- Why is the order on hold?
- What was the reason for an exchange?
- What form of payment was used for an order?
- When is a backordered item expected to be available to ship?
Quotes: You can also use Order Inquiry to review quotes; see Entering Pre-Order Quotes for an overview and required setup.
All Order Inquiry screens use display mode, which means that you cannot change the information you see on these screens. However, if you have the appropriate authority, you can switch to Order Maintenance to update an order.
In this topic:
- Order Inquiry Scan Screen
- Advancing from the Initial Order Inquiry Scan Screen
- Scanning Paths by Field
- Customer Sold To Scan Screens
- Order Scan Screens
- Display Customer Sold To Screen (Reviewing Summary Information)
Order Inquiry Scan Screen
Use this screen to find a quote or order using whatever information you have. This screen is your principle point of access to the Order Inquiry function.
How to display this screen: Enter OIOM in the Fast path field on any menu or select Order Inquiry/Order Maintenance from a menu.
How to scan: You can use any field on the Order Inquiry scan screen to help you find the quote or order you want. For example, if you enter an order status of Closed, you advance to a screen that lists all closed orders. If you enter a customer's last name, a screen displays that lists customers alphabetically starting with the name you entered.
Each of the fields available for scanning at the Order Inquiry Scan Screen is unique, but the scanning process falls into one of three main groups:
- initially scanning based on what you know about the customer, then selecting one of that customer's quotes or orders. See Scan Screens by Customer.
- scanning based on what you know about the quote or order itself. See Scan Screens by Order.
- entering exact information about a quote or order, such as the quote or order number, invoice number, or exact tracking number, which brings you directly to the Order Inquiry Header Screen.
Retaining scan entries: If you enter a quote or order number in the Order # field, you advance directly to the quote or order; when you return to the Order Inquiry Scan screen the quote or order number you entered and the customer sold to number associated with the quote or order displays on the screen, allowing you to scan for other quotes or orders associated with the customer.
Example: If you enter order number 5600 in the Order number field, the system advances you to the Order Inquiry Header screen where you can review the sold to customer on the order (in this example, sold to customer 6 is associated with the order). If you return to the Order Inquiry Scan screen, order number 5600 displays in the Order # field and customer sold to number 6 displays in the Sold to customer field.
Note:
The system does not retrieve the sold to customer number for any other scan fields on the Order Inquiry Scan screen; for example if you scan for a quote or order by order status, the system does not display the sold to customer number when you return to the Order Inquiry Scan screen. Additionally, the system retrieves the quote or order number and sold to customer number only if you select Cancel to return to the Order Inquiry Scan screen; if you select Exit, the system does not display the quote or order number and sold to customer number on the Order Inquiry Scan screen.Cross-Company Scanning
If you are working within a company set up for cross-company scanning, you can scan for customers in any other company that has a similar setup in the Company table. (See Working with Companies (WCMP) for more information on working with companies.)
You can scan for customers across companies with these fields:
- Postal code
- Match code
- Postal code, restricted by Company name
- Postal code, restricted by Customer name
When you scan on any of these fields, you advance to a subsequent customer scan screen displaying information, including the company code, of customers that match your entry. You cannot scan by Company name or Customer name alone; however, you can restrict your scan on Postal code by your entry in either field.
If you advance to Order Inquiry for a customer from a different company, all of the system control values from the new company will be in effect. You can review the order or perform Order Maintenance. When you exit the order, you will return to your default company.
| Field | Description |
|---|---|
| Order # |
A combination of quote or order number and ship to record number. The system assigns a unique number to every quote and order created through Order Entry. To scan on this field, enter a valid quote or order number and, optionally, a ship to number. You advance directly to the Order Inquiry Header Screen for this quote or order. If you return to the Order Inquiry Scan screen after reviewing the quote or order, the quote or order number you entered and the customer sold to number associated with the quote or order displays on the screen. Example: If you enter order number 5600 in the Order number field, the system advances you to the Order Inquiry Header screen where you can review the sold to customer on the order (in this example, sold to customer 6 is associated with the order). If you return to the Order Inquiry Scan screen, order number 5600 displays in the Order # field and customer sold to number 6 displays in the Sold to customer field. Note: The system does not retrieve the sold to customer number for any other scan fields on this screen; for example if you scan for an order by order status, the system does not display the sold to customer number when you return to the Order Inquiry Scan screen. Additionally, the system retrieves the quote or order number and sold to customer number only if you select Cancel to return to the Order Inquiry Scan screen; if you select Exit, the system does not display the quote or order number and sold to customer number on the Order Inquiry Scan screen.Order number: numeric, 8 positions; optional. Ship-to number: numeric, 3 positions; optional. |
| It is common to use the Postal code, Last name, First name, and Company name fields together when searching for a quote or order. For example, you may want a listing of orders for a specific postal code and last name. | |
| Postal code |
The customer's postal or zip code.
See Customer Sold To Scan Screens. Scan length: The Postal Code Scan Length (F61) system control value controls how many characters of the postal code to use when searching for a customer. See that system control value for a discussion. You can scan for customers across companies with the postal code field if cross-company scanning is set up. See Cross-Company Scanning. Alphanumeric, 10 positions; optional. |
| Last name |
The name of the customer who placed the quote or order.
See Customer Sold To Scan Screens. Alphanumeric, 25 positions; optional. |
| First name |
The first name of the customer who placed the quote or order.
Note: First name must be used in conjunction with Postal code, Last name or with just Last name for scanning. You cannot scan on first name alone.See Customer Sold To Scan Screens. Alphanumeric, 15 positions; optional. |
| Company name |
The name of the company associated with the quote or order.
See Customer Sold To Scan Screens. Alphanumeric, 30 positions; optional. |
| Phone number |
The customer's daytime, evening, or third (fax or mobile) telephone number. Enter information in one or more of the phone number fields to advance to the Scan Cust Sold To by Phone # screen. This screen lists customers in ascending order by phone number, beginning with the phone number you entered. See Customer Sold To Scan Screens. You can define a telephone number format for each country to map to the phone numbers operators enter into the system. See Setting Up the Country Table (WCTY). Note: Your entry should include any formatting specified by the telephone number format for the country; for example, if the telephone number format for the United States is (111) 111-111, your entry should include the parentheses and hyphen.Alphanumeric, 14 positions; optional. |
| Pick control # |
A code the system assigns to each batch of pick slips. Enter a pick control number that has been billed to advance to the Scan Orders By Pick Control # screen. From this screen you can also use options to display the Invoice Detail and Invoice Detail Pay Methods screens. See Reviewing Financial Information on an Order. Numeric, 7 positions; optional. |
| Card number |
The card number the customer used on the quote or order. Information will be provided by Oracle at a later date. Alphanumeric, 20 positions; optional. |
| User |
The user ID of the person or process that created the quote or order. This is the Entered by field at the Order Inquiry Scan Screen. Enter a valid user ID or prompt to advance to the Scan by User screen. See Order Scan Screens. Entering a partial user ID is not supported. User ID’s are defined in and validated against the User table. See Working with User Records (WUSR) for more information. Alphanumeric, 10 positions; optional. |
| Sold to customer |
A unique number that identifies the customer who placed the quote or order. Enter a valid customer number to advance to the Scan Orders by Customer screen. If there is only one quote or order for this customer, you advance directly to Order Inquiry for the quote or order. See Order Scan Screens. If you scan for a quote or order by entering its number in the Order # field and then return to the Order Inquiry Scan screen after reviewing the quote or order, the number you entered and the customer sold to number associated with the quote or order displays on the screen. Example: If you enter order number 5600 in the Order number field, you advance to the Order Inquiry Header screen where you can review the sold to customer on the order (in this example, sold to customer 6 is associated with the order). If you return to the Order Inquiry Scan screen, order number 5600 displays in the Order # field and customer sold to number 6 displays in the Sold to customer field. Note: The system does not retrieve the sold to customer number for any other scan fields on this screen; for example if you scan for an order by order status, the system does not display the sold to customer number when you return to the Order Inquiry Scan screen.Ghost customers: If you enter the customer number of a ghost customer, the scan screen does not display any quotes or orders; this is because a merge/purge has assigned any quotes or orders using that customer number to the “target” customer. You can identify a ghost customer by the setting of the Ghost flag. Numeric, 9 positions, assigned by the system; optional. |
| Sales rep # (Sales representative number) |
A code that identifies your company's sales representative credited for the quote or order. Enter a valid sales representative number to advance to the Scan Orders by Sales Rep screen. This screen lists quotes and orders in ascending (lowest to highest) sequence by sales rep number, then by quote or order number and date, beginning with the number you entered. See Order Scan Screens. Numeric, 7 positions; optional. |
| Alternate customer number |
The alternate customer number defined for the customer who placed the quote or order. Alternate customer number is an additional number to identify the customer on the system, such as a customer number carried over from a system conversion. Enter an alternate customer number to advance to the Scan Customer by Alternate Cust # screen. This screen lists customers by alternate customer number. See Display Alternate Customer Cross Reference Window (I84) for more information. Alternate Customer Number Label Description: The field label on this screen is based on the name you enter in the Alternate Customer Number Label Description (H95) system control value; if you do not enter a name in this system control value, the field label is Alt cust. Example: If you enter the field label name PC MEMBER# in the system control value, the field label on this screen is PC MEMBER#. Note: Scanning by the alternate customer number of a ghost customer is not currently implemented if the Display Alternate Customer Cross Reference Window (I84) system control value is selected.Alphanumeric, 15 positions; optional. |
| Recipient |
The last name of the customer who receives a gift order. This scan includes customers you add to an order using Sold To/Recip, not shipping addresses that you add to an order using Ship To or Order Ship To. Enter a full or partial name to advance to the Scan Orders For Recipients screen. This screen lists all customers in the Customer table, beginning with the name you have entered. Enter 1 next to a customer to find orders for which this customer was a recipient. See Customer Sold To Scan Screens. Alphanumeric, 25 positions; optional. |
| Batch # |
A number that identifies a group of mail orders. Enter a batch number to advance to a Scan Orders by Batch # screen. This screen lists orders in ascending (lowest to highest) sequence by batch number, beginning with the number you entered. See Order Scan Screens. Numeric, 5 positions; optional. |
| Purchase order # |
The purchase order number associated with the customer's quote or order. Enter a full or partial purchase order number to advance to a Scan Orders by Purchase Order Number screen. This screen lists purchase quotes and orders in ascending (lowest to highest) numeric sequence by order number. See Order Scan Screens. Alphanumeric, 15 positions; optional. |
| Invoice # |
A number assigned to each shipment on an order. Enter an invoice number to advance to Order Inquiry for the order. Numeric, 7 positions; optional. |
| It is common to use the Item, Order status, and Order date fields together when searching for a quote or order. For example, you may want a listing of open orders entered prior to a specific date that contain a specific item. | |
| Order status |
A code that describes the state of an order. Valid values:
Scan options:
See Order Scan Screens. Display-only. |
| Order date |
The date the quote or order was entered.
See Order Scan Screens. Numeric, 6 positions (in user date format); optional. |
| Item/SKU |
The code for the item and style of the item.
See Order Scan Screens. Item: Alphanumeric, 12 positions; optional (required if scanning on SKU information). SKU: Alphanumeric, three 4-position fields; optional. |
| Order type |
A code that identifies how an order was received, such as by telephone, mail, fax, or other methods. Enter a valid order type to advance to the Orders by Order Type screen. See Order Scan Screens. Alphanumeric, 1 position; optional. |
| Order cross ref # |
The quote or order number, if any, that was passed through the Generic Order Interface (Order API) and used to identify the quote or order in an external system. For more information see the Order Administration Web Services Guide on My Oracle Support (ID 2953017.1). In the case of a retail pickup or delivery order assigned through the Order Orchestration Integration, this is the order number in the system originating the order. If the originating system is Order Administration, the system prefaces the originating order number with the text ORIG#:. For example: ORIG#: 9999-001, where ORIG#: indicates the order originated in Order Administration, 9999 is the original order number in Order Administration, and 001 is the ship to number. This is the Alt ord displayed at the Display Order Properties Screen. Enter a full or partial order cross reference number to advance to the Scan by Order Cross Reference # screen. If you wish to review all retail pickup and delivery orders whose originating system is Order Administration, enter ORIG#: in the Order cross ref # field and select OK to advance to the Scan by Order Cross Reference # screen where all orders whose E-Commerce order number in the Order Header Extended table begin with ORIG#: display. See Order Scan Screens. Alphanumeric, 35 positions; optional. |
| Match code |
A code comprised of elements of the customer's name and address, which is used to detect duplicate and fraud customers. Enter a full or partial match code to advance to the Scan Sold To Customer by Match Code screen. This screen lists customers alphabetically by match code, beginning with the code you entered. See Customer Sold To Scan Screens. You can scan for customers across companies with the match code field if cross-company scanning is set up. See Cross-Company Scanning. Alphanumeric, 15 positions; optional. |
| Country |
The code for the customer's country. Country codes are defined in and validated against the Country table. Enter a full or partial country code to advance to the Scan Customer Sold To by Country screen. This screen lists all customers associated with the country code you entered. See Customer Sold To Scan Screens. Alphanumeric, 3 positions; optional. |
| E-mail address |
An email address for the customer. When you enter a full or partial email address, you advance to the Scan Customer by E-mail Address screen, where you can scan by any email address on file for a sold to customer. This field is not case sensitive; an email address of abc@example.com matches an entry of ABC@EXAMPLE.COM, and vice versa. See Customer Sold To Scan Screens. Alphanumeric, 50 positions; optional. |
| Membership ID |
A code identifying a membership program you use to generate periodic orders to a customer. Enter a full or partial membership ID to advance to the Orders by Membership ID screen, which lists orders that were generated through membership programs. See Order Scan Screens and Membership Overview. Alphanumeric, 12 positions; optional. |
| Tracking# |
The number assigned by the shipper to track the shipment. This number is stored in the Manifest Upload Audit table. Enter a full or partial tracking number to advance to the Scan by Tracking # screen. If your entry is an exact match to a tracking number for an order, you advance directly to the order. See Order Scan Screens. Alphanumeric, 30 positions; optional. |
Advancing from the Initial Order Inquiry Scan Screen
Process: Each of the fields available for scanning at the Order Inquiry Scan Screen is unique, but the scanning process falls into one of three main groups:
- initially scanning based on what you know about the customer, then selecting one of that customer's quotes or orders;
- scanning based on what you know about the quote or order itself;
- entering exact information about a quote or order, such as the quote or order number, invoice number, or exact tracking number, which brings you directly into Order Inquiry.
The processes for the first two types of scans are described below. See Reviewing the Order Inquiry Header Screen for more information on the Order Inquiry Header screen.
Scan Screens by Customer
You advance to a Customer Sold To scan screen if you enter full or partial information in one or more of the following fields at the initial Order Inquiry scan screen.
| If you enter... | you advance to... |
|---|---|
|
or |
Scan Sold To by Postal Code/Company screen |
|
Postal code and Last name or |
Scan Cust Sold To by Postal Code screen |
|
or Last name and First name |
Scan Cust Sold To By Last Name screen |
|
Scan Cust Sold To by Company Name screen |
|
|
Scan Cust Sold To by Phone # screen |
|
|
Scan Orders for Recipients screen |
|
|
Scan Customer by Alternate Cust # screen |
|
|
Scan Customer Sold To by Match Code screen |
|
|
Scan Customer Sold To by Country screen |
|
|
Scan Customer By Email Address screen |
Note:
Customer scan screens do not display ghost customers, identified by the setting of the Ghost flag. These are customers who were merged during a merge/purge process.From the customer scan screens, you can advance to the:
- Customer Sold To Scan Screens:
- Scan Orders by Customer screen when you select Select for a customer (or go directly to Order Inquiry if the customer has only one quote or order)
- Ship To Customer Scan screen by selecting Ship To’s (at a sold to or bill to customer scan screen)
- Bill To Customer Scan screen by selecting Bill To (at a sold to or ship to customer scan screen)
- Order Ship To Customer Scan screen by selecting Scan Ord Ship To (at a sold to, bill to, or ship to customer scan screen)
- Display Customer Sold To Screen (Reviewing Summary Information) when you select Display for a customer (at a customer sold to, ship to, or bill to scan screen)
Scan Screens by Order
You advance to a Scan Orders by screen when you scan on one or more of these fields on the initial Order Inquiry scan screen.
| If you enter... | you advance to... |
|---|---|
|
Scan Orders by Pick Control # screen |
|
|
Scan By User screen |
|
|
Scan Orders By Customer screen |
|
|
Scan By Salesrep screen |
|
|
Scan By Batch # screen |
|
|
Scan By Purchase Orders screen |
|
|
Orders By Order Status screen |
|
|
or |
Scan By Order Date screen |
|
or Item/SKU and Order status |
Scan By Order Items screen |
|
Item/SKU and Order date or |
Scan By Order Items and Date screen |
|
Scan By Order Cross Reference # screen |
|
|
Orders By Membership ID screen |
|
|
Scan By Tracking # screen |
See Order Scan Screens. From an order scan screen you can advance to Order Inquiry by selecting Select for a quote or order. If the order you select has more than one shipping address, however, you may need to select a recipient order first.
Ghost customers: If you enter the customer number of a ghost customer, the scan screen does not display any quotes or orders; this is because a merge/purge has assigned any quotes or orders using that customer number to the “target” customer. You can identify a ghost customer by the setting of the Ghost flag.
Scanning Paths by Field
Flowchart: This chart illustrates the paths you can take from the Order Inquiry Scan Screen.

Customer Sold To Scan Screens
Purpose: Customer Sold To scan screens list records in sequential numeric or alphabetical sequence based on your selection at the initial Order Inquiry scan screen. Use the Customer Sold to scan screens to select a particular customer for order inquiry. From this screen you can also perform customer ship to, customer bill to, and customer order ship to scans.
You can scan further on the Customer Sold To Scan screens by entering full or partial information in the open fields at the top of the screen.
- Scan Sold To by Postal Code/Company screen: When you first advance to the screen, the system defaults the values you entered in the Postal code and Company name fields on the Order Inquiry Scan Screen to the Postal Code and Company Name/Address fields. You can scan by postal code and company name/address.
- Scan Cust Sold To by Postal Code screen: When you first advance to the screen, the system defaults the values you entered in the Postal code, Last name and First name fields on the Order Inquiry Scan Screen to the Postal Code, Last Name and First Name fields. You can scan by postal code, last name, and first name.
- Scan Cust Sold To By Last Name screen: When you first advance to the screen, the system defaults the values you entered in the Last name and First name fields on the Order Inquiry Scan Screen to the Customer Name/Address and First Name fields. You can scan by customer name/address and first name.
- Scan Cust Sold To by Company Name screen: When you first advance to the screen, the system defaults the value you entered in the Company name field on the Order Inquiry Scan Screen to the Company Name/Address field. You can scan by company name/address and customer number.
- Scan Cust Sold To by Phone # screen: When you first advance to the screen, the system defaults the value you entered in the Phone number field on the Order Inquiry Scan Screen to the Telephone # field. You can scan by phone type (day, eve, fax/mobile) and telephone number.
- Scan Orders for Recipients screen: When you first advance to the screen, the system defaults the value you entered in the Recipient field on the Order Inquiry Scan Screen to the Customer Name/Address field. You can scan by customer name/address and first name.
- Scan Customer by Alternate Cust # screen: When you first advance to the screen, the system defaults the value you entered in the Alternate customer number field on the Order Inquiry Scan Screen to the Alt cust # field. You can scan by alternate customer number and company name.
- Scan Customer Sold To Match Code screen: When you first advance to the screen, the system defaults the value you entered in the Match code field on the Order Inquiry Scan Screen to the Match Code field. You can scan by match code.
- Scan Customer Sold To by Country screen: When you first advance to the screen, the system defaults the value you entered in the Country field on the Order Inquiry Scan Screen to the Cty field. You can scan by country code and name/address.
- Scan Customer By Email Address screen: When you first advance to the screen, the system defaults the value you entered in the E-mail address field on the Order Inquiry Scan Screen to the Email Address field. You can scan by email address.
How to display this screen: At the Order Inquiry Scan Screen, enter available information about a customer in the appropriate scan field; see Scan Screens by Customer for a list of fields that advance you to a Customer Sold To Scan screen.
| Screen Option | Procedure |
|---|---|
|
Select a specific customer |
Select a customer to advance to the Scan Orders by Customer screen. (If there is only one quote or order for the customer, you advance directly to Order Inquiry.) See Order Scan Screens. |
|
Display sold to customer summary information |
Select Display for a customer to advance to the Display Customer Sold To Screen (Reviewing Summary Information). |
|
Advance to the Scan Customer Ship To screen |
Select Scan by Ship To to advance to the Scan Customer Ship To By... screen. Note: This option is not available on the following customer scan screens:
|
|
Advance to the Scan Customer Bill To screen |
Select Scan by Bill To to advance to the Scan Customer Bill To By... screen. Note: This option is not available on the following customer scan screens:
|
|
Advance to the Scan Customer Order Ship To screen |
Select Scan by Order Ship To to advance to the Scan Customer Bill To By... screen. Note: This option is not available on the following customer scan screens:
|
Order Scan Screens
Purpose: Use the order scan screens to obtain a list of quotes and orders and gain access to Order Inquiry for any quote or order listed. Order scan screens list records in numeric or alphabetical sequence based on the field you selected for scanning.
You can scan further on the Order Scan screens by entering full or partial information in the open fields at the top of the screen.
- Scan Orders by Pick Control # screen: When you first advance to the screen, the system defaults the value you entered in the Pick control # field on the Order Inquiry Scan Screen to the Control # field. You can scan by pick control number, order number, ship to number, and invoice number.
- Scan By CC Last 4 screen: When you first advance to the screen, the system defaults the value you entered in the Card number field on the Order Inquiry Scan Screen to the CC Last 4 field. You can scan by order number, order status, charge amount, and expiration date.
- Scan Orders By Credit Card screen: When you first advance to the screen, the system defaults the value you entered in the Card number field on the Order Inquiry Scan Screen to the Card Number field. You can scan by card number last 4, order number, order status, charge amount, and expiration date.
- Scan By User screen: When you first advance to the screen, the system defaults the value you entered in the User field on the Order Inquiry Scan Screen to the User field. No additional scans are available on this screen.
- Scan Orders By Customer screen: When you first advance to the screen, the system defaults the value you entered in the Sold to customer field on the Order Inquiry Scan Screen to the Sold To field. You can scan by order date, order number, order status, and order type.
- Scan By Salesrep screen: When you first advance to the screen, the system defaults the value you entered in the Sales rep # (Sales representative number) field on the Order Inquiry Scan Screen to the Salesrep field. You can scan by salesrep, customer number and order number.
- Scan By Batch # screen: When you first advance to the screen, the system defaults the value you entered in the Batch # field on the Order Inquiry Scan Screen to the Batch# field. You can scan by order batch number, order number, and order status.
- Scan By Purchase Orders screen: When you first advance to the screen, the system defaults the value you entered in the Purchase order # field on the Order Inquiry Scan Screen to the Purchase Order # field. You can scan by purchase order number, order number and order ship to number, customer number, order status, and order date.
- Orders By Order Status screen: When you first advance to the screen, the system defaults the value you entered in the Order status field on the Order Inquiry Scan Screen to the Order Status field. You can scan by order number, order date, and customer number.
- Scan By Order Date screen: When you first advance to the screen, the system defaults the values you entered in the Order date and Order status fields on the Order Inquiry Scan Screen to the Order Date and Order Status fields. You can scan by order date, order number, and order status.
- Scan By Order Items screen: When you first advance to the screen, the system defaults the value you entered in the Item/SKU field on the Order Inquiry Scan Screen to the Item field. You can scan by SKU code, order number and ship to number, customer number, order status, price, quantity ordered, quantity shipped, and warehouse.
- Scan By Order Items and Date screen: When you first advance to the screen, the system defaults the values you entered in the Order date, Order status and Item/SKU fields on the Order Inquiry Scan Screen to the Item, Date and Order Status fields. You can scan by order date, SKU code, order number and ship to number, customer number, order status, price, quantity ordered, quantity shipped, and warehouse.
- Scan By Order Cross Reference # screen: When you first advance to the screen, the system defaults the value you entered in the Order cross ref # field on the Order Inquiry Scan Screen to the Order Cross Ref # field. You can scan by order cross reference number.
- Orders By Membership ID screen: When you first advance to the screen, the system defaults the value you entered in the Membership ID field on the Order Inquiry Scan Screen to the Membership ID field. You can scan by order date, order number, order status, and customer number.
- Scan By Tracking # screen: When you first advance to the screen, the system defaults the value you entered in the Tracking# field on the Order Inquiry Scan Screen to the Tracking # field. You can scan by tracking number.
About activity indicators: The Activity fields on some order scan screens indicate whether any item on the order has been returned or exchanged, and whether the order includes any backordered items. The return indicator (RT) is in column 1, the exchange indicator (EX) is in column 2, and the backorder indicator (BO) is in column 3. The date of the most recent return or exchange is in the R/E Date (Return/exchange date) field.
If an order has both a return and an exchange, the return date is indicated.
How to display this screen: At the Order Inquiry Scan Screen, enter available information about a quote or order in the appropriate field; see Scan Screens by Order for a list of fields that advance you to an Order Scan screen. You can also reach this screen by selecting a customer on a customer scan screen.
| Screen Option | Procedure |
|---|---|
|
Select an order |
Select any record to advance to Order Inquiry for the quote or order you selected. Note: If the order you select has additional recipient orders, you may need to select one of the shipping addresses before advancing to Order Inquiry. |
|
Toggle between FIFO and LIFO view |
Select View by FIFO to change the sequence of records to oldest to newest (FIFO). Select View by LIFO to change the sequence of records to newest to oldest (LIFO). Note: This option is not available on the following order scan screens:
|
Display Customer Sold To Screen (Reviewing Summary Information)
Purpose: Customer summary screens display address information for the customer who placed the quote or order (Sold To) who received the quote or order (Ship To) or who is billed for the quote or order (Bill To). You may want to review this address prior to advancing to Order Inquiry to be sure this is the correct customer.
How to display this screen: Select Display for a customer on a customer scan screen. See Customer Sold To Scan Screens.
Selecting Orders for Return (WRTA)
Purpose: You can select orders through the Return Authorization scan screen to create return authorizations, receive returns, or process credits.
The selection process works the same way regardless of whether you use the standard or streamlined process for return authorizations.
-
Search for order.
-
Select order.
-
Select Order Inquiry from Work with Returns for Order.
Select Switch to Classic View to return to Classic View.
Retail pickup or delivery orders: Unless the Suppress Returns for Retail Pickup/Delivery (L88) system control value is selected, you can process a return against a retail pickup or delivery order; however, shipping the order deactivates the Order Broker Payment Type (K98) applied to these orders, so you would first need to enter a new payment method in order to process the related refund.
Note:
You cannot process an exchange against a retail pickup or delivery order.The system does not send a status update to Order Orchestration when you process a return against a retail pickup or delivery order.
See Retail Pickup (including Ship-for-Pickup) or Delivery Orders for an overview.
Ship-for-pickup orders: You can process a return for a ship-for-pickup order as long as the Payment at POS for Ship for Pickup Orders (L60) system control value is not selected. See Ship-for-Pickup Orders for an overview.
Store pickup orders: You cannot process a return against a store pickup order. See Store Pickup Orders for an overview.
Pick slip preparation: When you select an order for return authorization, the system removes any pick slip preparation from the order. When you accept or reject the return authorization, the system determines if the order qualifies for pick slip preparation and reapplies it to the order. If you add an exchange item to the order, the system performs pick slip preparation for the exchange item when you receive the return authorization. See Preparing Orders for Pick Slip Generation.
In this topic:
Select Orders For Return Authorization Screen
Purpose: Use this screen to advance to subsequent return authorization screens.
Customer Workflow Management window: The Customer Workflow Management Window automatically displays when you select an order for return if open or in use ticklers exist for the customer. Select Ticklers at this window to advance to the Work with Ticklers Screen (sold to customer view) where you can review and work with ticklers associated with the sold to customer.
How to display this screen: Enter WRTA in the Fast Path field on any menu screen or select Work with Return Authorizations from a menu.
| Field | Description |
|---|---|
| Order # |
A unique number to identify an order and the shipping address. Enter the order number to advance to a screen where you can work with return authorizations for the order. (If the order has more than one shipping address, you advance first to the Work with Order Recipients Screen to select a recipient.) Order numberNumeric, 8 positions; optional. Ship-to numberNumeric, 3 positions; optional. |
| Sold-to customer |
A unique number to identify the customer who places an order. Enter a customer number to advance to the Scan Orders by Customer Screen. Ghost customers: If you enter the customer number of a ghost customer, the scan screen does not display any orders; this is because a merge/purge has assigned any orders using that customer number to the “target” customer. You can identify a ghost customer by the setting of the Ghost flag. Numeric, 9 positions; optional. |
| Recipient customer |
A unique number to identify the customer who receives the order (sold-to customer) and the permanent shipping address for the customer (ship-to customer). Enter a sold-to customer number and a ship-to number for this customer to advance to the Scan Orders by Customer Ship To screen, which lists orders for each sold-to/ship-to combination. Sold-to number: numeric, 9 positions; optional. Ship-to number: numeric, 3 positions; optional. |
| Item |
A code identifying a unit of inventory. Enter a full or partial item code and SKU, if any, to advance to the Scan Orders by Item screen. Alphanumeric, 12 positions; optional. |
| SKU (Stock keeping unit) |
The unique characteristics of an item, such as its color and size. Alphanumeric, three 4-position fields; optional. |
| Order status |
Indicates the state of an order. Valid values are:
Select an order status to advance to the Orders by Order Status scan screen. Optional. |
| Order date |
The date that you took the order. Enter a date to advance to the Scan Orders by Date screen. Numeric, 6 positions (in user date format); optional. |
| Purchase order # |
The customer's internal purchase order number. Enter a full or partial purchase order number to advance to the Scan Orders by Purchase Order Number screen. Alphanumeric, 15 positions; optional. |
| Tracking # |
The number assigned by the shipper to track the shipment. This number is stored in the Manifest Upload Audit table if you use PC manifesting, Generic Pick In API (Shipments, Voids, and Backorders), or Manually Confirming Shipments (MCON) to ship an order. For more information see the Order Administration Web Services Guide on My Oracle Support (ID 2953017.1). Enter a full or partial tracking number to advance to the Scan by Tracking # screen. If your entry is an exact match to a tracking number for an order, you advance directly to the order. Alphanumeric, 30 positions; optional. |
| Order cross ref # |
The order number, if any, that was passed through the Generic Order Interface (Order API) and used to identify the order in an external system. In the case of a retail pickup or delivery order assigned through the Order Orchestration Integration, this is the order number in the system originating the order. If the originating system is Order Administration, the system prefaces the originating order number with the text ORIG#:. For example: ORIG#: 9999-001, where ORIG#: indicates the order originated in Order Administration, 9999 is the original order number in Order Administration, and 001 is the ship to number. For more information see the Order Administration Web Services Guide on My Oracle Support (ID 2953017.1). This is the Alt ord displayed at the Display Order Properties Screen. Enter a full or partial order cross reference number to advance to the Scan by Order Cross Reference # screen. If you wish to review all retail pickup and delivery orders whose originating system is Order Administration, enter ORIG#: in the Order cross ref # field and select OK to advance to the Scan by Order Cross Reference # screen where all orders whose E-Commerce order number in the Order Header Extended table begin with ORIG#: display. Alphanumeric, 35 positions; optional. |
| Customer scan options | |
| Match code |
A code the system assigns to each customer to provide a unique standard or fraud identifier. Enter a full or partial match code to advance to the Scan Sold To Customer by Match Code screen. Alphanumeric, 15 positions; optional. |
| Postal code |
The customer's postal or zip code. Enter a full or partial code to advance to the Scan Sold To by Postal Code/Company screen. This screen lists all customers by postal code in ascending (lowest to highest) numeric sequence, beginning with the code you entered. Scan length: The Postal Code Scan Length (F61) system control value controls how many characters of the postal code to use when searching for a customer. See that system control value for a discussion. If you enter a postal code, last name, and first name, you advance to the Scan Customer Sold To by Postal Code screen, which lists all customers alphabetically beginning with the postal code you entered. Alphanumeric, 10 positions; optional. |
| Last name |
The customer's last name. Enter a full or partial name to advance to a Scan Cust Sold To By Last Name screen, which lists all customers alphabetically beginning with the name you entered. You can also include a full or partial first name along with a full (not partial) last name to restrict the scan further. Alphanumeric, 25 positions; optional. |
| First name |
The first name of the customer who placed the order. Enter the last name, first name, and postal code to advance to the Scan Customer Sold To by Postal Code screen, which lists all customers alphabetically beginning with the postal code you entered. You can also enter just the full (not partial) last name and full or partial first name to advance to the Scan Cust Sold To By Last Name screen. Note: First name must be used in conjunction with Postal code, Last name or with just Last name for scanning. You cannot scan on first name alone.Alphanumeric, 15 positions; optional. |
| Company name |
The name of the company placing the order. Enter a full or partial company name to advance to the Scan Cust Sold To By Company Name screen. Alphanumeric, 30 positions; optional. |
| Phone number |
The customer's daytime, evening, or third (fax or mobile) telephone number. Alphanumeric, 14 positions; optional. |
| E-mail address |
An email address for the customer. When you enter a full or partial email address, you advance to the Scan Customer by E-mail Address screen, where you can scan by any email address on table for a sold-to customer. This field is not case sensitive; an email address of abc@example.com matches an entry of ABC@EXAMPLE.COM, and vice versa. Alphanumeric, 30 positions; optional. |
| Other scan options | |
| Sales rep # (Sales representative number) |
A code that identifies a sales representative from your company. Enter a sales representative number to advance to the Scan Orders by Salesrep screen. Numeric, 7 positions; optional. |
| Batch # |
A number that identifies a group of orders entered as a batch. Enter a valid batch number to advance to the Scan Orders by Batch # screen. Numeric, 5 positions; optional. |
| Invoice # |
A unique number the system assigns to an invoice for each shipment on an order. Enter an invoice number to advance to the a return authorization screen. See Working with Return Authorizations: Standard Process or Working with Return Authorizations: Streamlined Process. Numeric, 7 positions; optional. |
| Country |
The code representing the customer's country. Country codes are defined in and validated against the Country table. See Setting Up the Country Table (WCTY). Enter a full or partial country code to advance to the Scan Customer Sold To By Country screen. Alphanumeric, 3 positions; optional. |
Scanning Process
| Type of Scan | Fields | Result |
|---|---|---|
|
unique information on the order |
order number invoice number tracking number (if exact match) |
Advance directly to a screen where you can create return authorizations or work with existing return authorizations for the order. See Working with Return Authorizations: Standard Process or Working with Return Authorizations: Streamlined Process. |
|
general information on the order |
item/SKU order status order date credit card # PO # salesrep # batch # country tracking number (if not an exact match) order cross reference number |
Advance to an order scan screen (select an order to advance to one of the return authorization screens). |
|
information on the customer |
sold to customer match code postal code last name first name company name phone number email address |
Advance to a customer scan screen (select a customer to advance to an order scan screen). |
How to Advance from a Customer Scan Screen
Select the customer. Selecting a customer record from this screen (or from any sold-to customer scan screen when you are using the Return Authorization function) advances you to an order scan screen, where you can select an order for return authorization.
Ghost customers: If you enter the customer number of a ghost customer, the scan screen does not display any orders; this is because a merge/purge has assigned any orders using that customer number to the “target” customer. You can identify a ghost customer by the setting of the Ghost flag.
How to Advance from an Order Scan Screen
How to advance from an order scan screen: From an order scan screen, select the order you want to work with.
Standard process:
If a return authorization already exists for the order you select, you advance to the Work with Return Authorizations Screen. From this screen, you can create a new return authorization, or you can work with an existing authorization, adding new items or receiving and/or crediting the items already selected.
If no return authorization exists for the order you select, you advance to the Work with Return Authorization Detail Screen. From this screen, you can create a new return authorization and process it as far as necessary.
Streamlined process:
You advance directly to the Work with Returns for Order Screen, where any items available for returns processing display. To be available for returns processing, the item must be either shipped and unreturned, or have one or more return authorization currently in process.
Edit Customer Actions
The Edit Customer Actions Window opens when:
- the Display Customer Action Notes/Messages in RA (F64) system control value is selected, and,
- you select an order for return authorization and there are open action notes for the sold to customer.
The window opens in both standard and streamlined return authorizations.
Working with Customer Warranty Information (WCST)
Warranty items are items you can add to an order at no charge. For example, if a customer previously ordered a grill that came with a 2-year warranty and the burner on the grill was defective, you could add the replacement burner to the customer's order free of charge.
Customer warranty information is a way to track which unit of a product the customer has purchased and the date the purchase took place. You can define warranty information, such as model number, serial number, and the date of purchase, for the products that a customer has purchased at no charge. This is helpful to track specific units of a product in case of a recall.
Where can I view customer warranty information? You can create or work with customer warranty information in order entry, maintenance, inquiry, quote entry, maintenance, inquiry and customer maintenance. The system automatically displays the Work with Customer Warranty Information Screen in order entry and maintenance and quote entry and maintenance if an operator enters a source code on the order header whose Warranty required field is selected.
How can I set up a warranty item? You can define an item or SKU as a warranty item by selecting the Warranty field on the item offer or SKU offer. When the item or SKU for the offer defined on an order detail line is set up as a warranty item, the system adds the item to the order at no charge.
Adding a warranty item to an order: When an operator adds a warranty item to an order in order entry or order maintenance:
- the system updates the Warranty field on the order detail line to selected.
- the system updates the No charge field on the order detail line to selected.
- if a Default Price Override Reason for Warranty Items (G01) is specified, the system defaults the price override reason code to the Price override code field on the order detail line. If this system control value is unselected, the operator must manually enter a price override code. If a price override code already exists for the order detail line, the system uses this reason.
- if you want to track the reason why the warranty item was added to the order, you can require the operator to enter an add reason code for the item, by selecting the Require reason field on the item offer or SKU offer. When this field is selected, the system displays the Enter Add Reason pop-up window where the operator is required to enter the reason why the item was added to the order. See Entering Orders.
- if an operator enters a price for the warranty item, the system displays an error message similar to the following: Warranty item - price not allowed.
Note:
Because a quote may not be converted to a standard order, it is not recommended that you add a warranty item to a quote.Warranty holds: The system tracks the amount of warranty items a customer is ordering and automatically places orders on hold if the warranty dollar amount exceeds one or two thresholds. You can define a maximum warranty order amount or a maximum life to date warranty amount for a customer using the following system control values.
| System Control Value | Description |
|---|---|
|
Defines the maximum dollar amount allowed for warranty items on an order in order entry and order maintenance before the order is placed on warranty order hold (WO). Example: Maximum warranty order amount = 30.00 Warranty item 1 = 20.00 Warranty item 2 = 15.00 If an operator entered warranty item 1 and warranty item 2 to an order, the total cost for the warranty items would equal 35.00 (20.00 + 15.00 = 35.00). Since 35.00 dollars exceeds the maximum warranty order amount, the system would place this order on warranty order hold. |
|
|
Defines the maximum life to date warranty dollar amount allowed for a customer before orders for this customer containing warranty items are placed on warranty customer hold (WC). Example: Maximum life to date warranty for a customer = 100.00 Current life to date warranty dollar amount = 60.00 Dollar amount for warranty items on the order = 50.00 If the current life to date warranty amount for this customer is 60.00 and an operator entered an order for this customer that contained warranty items whose dollar amount equaled 50.00, the system would place the order on warranty customer hold since the life to date warranty amount now equaled 110.00 (60.00 + 50.00 = 110.00). |
Costing: Since warranty items are added to an order at no charge, the system uses the cost defined for the item to determine the dollar amount of a warranty item on an order. If the cost was overridden on the order detail line, the system uses the cost override.
Credit checking: The system places an order on hold during the credit checking process. You can bypass warranty credit checking by selecting the Bypass credit check field in the Source Code table. When this field is selected, the system does not perform credit checking or warranty checking against any orders entered with this source code defined on the order header. The system writes a message similar to the following to Order Transaction History: CREDIT CHECKING WAS BYPASSED.
Billing updates: When a warranty item is shipped or returned, the system updates:
- the Warranty dollars shipped field in the Customer Sold To Order History table with the dollar amount of the warranty items on the order. The system uses the cost defined for the item to determine the dollar amount of a warranty item on an order since a warranty item is added to an order at no charge. If the cost was overridden on the order detail line, the system uses the cost override.
- the Warranty dollars returned field in the Customer Sold To Order History table with the dollar amount of the warranty items that have been returned or exchanged on an order. The system uses the cost defined for the item to determine the dollar amount of a warranty item since a warranty item is added to an order at no charge.
- the Life to date warranty dollars amount field using the following calculation: warranty dollars shipped - warranty dollars returned = life to date warranty dollars amount. The life to date warranty dollars amount field is calculated by the system when an order is processed through the Billing Async and is used to determine if an order is put on warranty customer hold. This field displays on the Work with Customer Warranty Information Screen.
For more information:
- reviewing customer sold to order history: Display Customer Order History Screen
- warranty holds the system can place on an order: Introducing Order Hold Reason Codes
In this topic:
Work with Customer Warranty Information Screen
How to display this screen: Select Customer Warranty Info for a customer at a scan screen in customer maintenance. See Selecting Customers.
You advance automatically to this screen in order entry or order maintenance if you enter a source code on the order header that is set up to require warranty information (the Warranty required field for the source code is selected) and there is already warranty information for this customer.
You can also advance to this screen in order entry, order maintenance, and standard order inquiry from the Display More Options Screen.
| Field | Description |
|---|---|
| LTD warranty $ (Life to date warranty dollar amount) |
A system calculated field that is updated when an order is processed through the Billing Async that indicates the life to date warranty dollar amount for this sold to customer. The system uses the life to date warranty dollar amount to determine if an order should be put on warranty customer hold. The system uses the following calculation to determine the life to date warranty dollar amount: warranty dollars shipped - warranty dollars returned = life to date warranty dollar amount Numeric, 13 positions with a 4-place decimal; display-only. |
| Customer |
The number and last name, first name, and middle initial of the sold to customer for whom you are creating customer warranty information. Customer number: Numeric, 9 positions; display-only. Customer sold to name: Alphanumeric, 41 positions; display-only. |
| Model # |
A number used to represent a product. The model number is informational only. Alphanumeric, 20 positions; optional. |
| Type |
A code used to define the type of product. The product type is informational only. Alphanumeric, 3 positions; optional. |
| Serial number |
A number used to define a specific unit of your product. The serial number is informational only. Numeric, 15 positions; optional. |
| Date of purchase |
The date the product was purchased. Numeric, 6 positions (in user date format); display-only. |
| Screen Option | Procedure |
|---|---|
|
Change a customer warranty |
Select Change for a customer warranty to advance to the Change Customer Warranty Information Screen. You can change anything on this screen except the Customer number, Customer name and the Life to date warranty dollars fields. See Create Customer Warranty Information Screen for field descriptions. |
|
Delete a customer warranty |
Select Delete for a customer warranty to delete it. |
|
Display a customer warranty |
Select Display for a customer warranty to advance to the Display Customer Warranty Information Screen. You cannot change any information on this screen. See Create Customer Warranty Information Screen for field descriptions. |
|
Create a customer warranty |
Select Create to advance to the Create Customer Warranty Information Screen. |
Create Customer Warranty Information Screen
Purpose: Use this screen to create a customer warranty.
How to display this screen: Select Create at the Work with Customer Warranty Information Screen. You also advance to this screen in order entry and order maintenance if you enter a source code whose Warranty required field is selected and warranty information does not exist for the sold to customer.
| Field | Description |
|---|---|
| Customer |
The number and sold to last name, first name, and middle initial of the customer for whom you are creating warranty information. Customer number: Numeric, 9 positions; display-only. Customer sold to name: Alphanumeric, 41 positions; display-only. |
| Model # |
A number used to represent a product. The model number is informational only. Alphanumeric, 20 positions; required. |
| LTD warranty $ (Life to date warranty dollar amount) |
A system calculated field that is updated when an order is processed through the Billing Async that indicates the life to date warranty dollar amount for this sold to customer. The system uses the life to date warranty dollar amount to determine if an order should be put on warranty customer hold. The system uses the following calculation to determine the life to date warranty dollar amount: warranty dollars shipped - warranty dollars returned = life to date warranty dollar amount Numeric, 13 positions with a 4-place decimal; display-only. |
| Type |
A code used to define the type of product. The type code is informational only. Alphanumeric, 3 positions; optional. |
| Serial number |
A number used to define a specific unit of your product. The serial number is informational only. Numeric, 15 positions; optional. |
| Date of purchase |
the date the product was purchased. An error message indicates if you enter a date that is later than today's date: Date entered must not be greater than today's date. Numeric, 6 positions (in user date format); optional. |



