12 Deployment Tool
In order to create and maintain an RPASCE application, administrators make use of a number of RPASCE server utilities. Some of those utilities require specially formatted input or command files. Examples of the files include the dashboardSettings.json used in Dashboard creation and the RetailHomeConfig.json used to set up the home page in Retail Home Portal.
While these files can be manually created and modified using a text editor, care must be taken not only to ensure the correctness of the information contained within the resources but also to maintain the proper JSON formatting of the file. In order to assist in file creation and maintenance, the RPASCE Configuration Tools has a new tool called the Deployment Tool.
Using the Deployment Tool, it is possible to generate and modify the contents of RPASCE server utilities within a graphical user interface that represents the content of the resource with user interface controls. Content can be modified through conventional tabular interfaces and through user actions, as opposed to through manual editing of an JSON file resource. The Deployment Tool will then create the appropriately formatted JSON schema within the file so that it may be used by RPASCE server utilities.
Because deployment resources are not a part of a configuration, the Deployment Tool is not a part of creating or loading a configuration; instead, users launch and dismiss it separately through the Configuration Tools workbench.
General Process Flow for Generating Deployment Resources
The Deployment Tool supports the creation, inspection and modification of the following RPASCE deployment resources:
-
Dashboard Settings Resource (dashboardSettings.json)
-
Retail Home Dashboard Settings (RetailHomeConfigs.json)
For each of these resources, Dashboard Settings and Retail Home Dashboard Settings, the following functionality is available:
Creation of New Resource
Perform the following steps to create a new resource.
-
Upon launching the Deployment Tool from the Utilities menu of the Configuration Tool, the user will select to create a new resource of the desired type.
-
Using the UI controls present in the view designed for the desired resource, the user will enter the information contained within the resource.
-
The user saves the created resource as a file on the user's local system.
-
Once saved, the resource must be transferred to the system containing the RPASCE application or upon which the RPASCE application will be created as a manual process. The information can then be applied to the application using the method appropriate for the resource.
Modification of an Existing Resource
Perform the following steps to edit an existing resource.
-
The original resource file must be transferred from the system containing the RPASCE application to the user's local system.
-
Upon launching the Deployment Tool from the Utilities menu of the Configuration Tool, the user will select to open an existing resource of the desired type. When prompted by the tool, the user will select the file on their local system.
Figure 12-2 Open Window for Opening an Existing Resource

Description of "Figure 12-2 Open Window for Opening an Existing Resource" -
Using the UI controls present in the view designed for the desired resource, the user can inspect the content of the resource and modify it as desired.
-
The user saves the modified resource to their local system.
User Interface
The Configuration Tools is extended with an option to open the Deployment Tool. This option is accessed as a menu item in the Utilities menu of the Configuration Tools workbench. Once opened, the Deployment Tool is represented within the Configuration Manager tree to allow users to navigate between it and any other open tools. Selecting the Deployment Tool menu item when the tool is already open will cause the tool to close; if any resource is currently being edited within the tool, the user will be prompted to save this resource before closing.
When first opened, the Deployment Tool presents the user with the set of deployment resources it supports. For each resource, the user can select between creating a new resource and opening an existing resource file.
When a new resource is created or an existing resource is opened, the Deployment Tool changes to present a resource-specific set of UI controls that can be used to specify the information for that specific resource. The user can then modify the resource and upon saving the specified information will be translated into the appropriate format. The functionality of each of these resources is described in detail in the following pages.
Navigate: In the Configuration Tools workbench pane, select Utilities and then Deployment Tool.
Result: The Deployment Tool window opens in the workspace.
Deployment Tool – Dashboard Settings Resource
The RPASCE platform contains a home page that users view and interact with when logging into the system. This page is called the Dashbord, and it provides summary information in the form of health-check metrics about a user's plans as well as summary information about exceptions present in that user's area of responsibility.
The Dashboard provides at-a-glance information in order to offer guidance to the user about areas of their information that require attention. This allows users to better organize the time and effort they spend in the application.
Within the system, a Dashboard is a hybrid of a traditional workbook containing the information backing the display and a new view representation consisting of information provided in a set of tiles, each of which can be selected to provide supporting information. The supporting information is presented in charts that display lower-level information about the summary information presented within the tile.
Because the dashboard is a hybrid of traditional RPASCE workbooks and a new visual representation, the process of configuring an RPASCE Dashboard consists of two components. First, a workbook must be configured in the application that defines the data available within the dashboard and how it is created and maintained within that workbook. Second, a resource file that defines the presentation layer configuration that determines how that information is made available in the form of tiles. Their detail charts must be created and deployed to the client tier in a manner like existing taskflow resources.
This file resource, often called the “Dashboard Settings" file, is a JSON encoded text document that contains information about the dashboard profiles and their tiles that is used by the client to organize and present the data contained within the dashboard workbook. JSON is an information encoding format similar to the XML encoding used in other parts of the platform that does not suffer from some of the limitations and security concerns in XML and is seeing wide adoption in the world of Cloud applications.
However, JSON is also a format that is new and not as widely known as XML. Like XML, it is meant primarily for machine consumption; that is, it can be difficult for humans to read and write JSON structures.
For this reason, the Deployment Tool contains an interface for the creation of the content of the Dashboard Settings resource. Using this tool, the person performing the configuration can interact with a graphical user interface that is like other Configuration Tools-based interfaces and the Tool will generate the appropriate JSON file content. Like with other Configuration Tools interfaces, this allows the people performing configuration to focus on what information they want present in the configuration (as defined in terms of measures, RPASCE views, and so on) and let the tool manage the generation of the appropriate file resources.
DashboardSettings.json View
The DashboardSettings.json View can be used to create, delete, and modify the contents of a Dashboard Settings file resource using a set of actions represented through buttons, menu items, and text forms. This information is organized around a set of entities that describe the view layer of the Dashboard, such as dashboard profiles and metric and exception tiles.
By representing this information in a user interface, the tool allows users to work with an organized form of the information that can be easily navigated and modified. Then, through the Save action, the information present within the interface can be written out into the appropriately formatted JSON file by the tool, allowing uers to concentrate on the content and allowing the tool to manage the encoding process.
The DashboardSettings.json View can be accessed from the main Deployment Tool screen through the DashboardSettings.json item. Users can either select New to initially create a Dashboard Setting configuration or select Open to load an existing resource.
Figure 12-5 DashboardSettings.json Option in Deployment Tool

Description of "Figure 12-5 DashboardSettings.json Option in Deployment Tool"
To access an existing resource, click Open which is located in the upper right-hand corner of the DashboardSettings.json entry. The user is presented with the files saved on their local system.
Once a dashboard settings resource is opened, its contents will be loaded into the DashboardSettings.json View.
Figure 12-6 DashboardSettings.json View with Loaded Resource

Description of "Figure 12-6 DashboardSettings.json View with Loaded Resource"
Within the DashboardSettings.json view, users are presented with a navigation pane on the left, containing a tree structure of the entities making up a dashboard settings configuration such as dashboard profiles and the tiles they contain. When an entity is selected within the navigation pane, its information is loaded into the content pane on the right. This allows users to view and modify that entity's information. Profiles and tiles can be created and deleted through actions present on the top toolbar.
DashboardSettings.json Resource Contents
The following elements make up the contents of the DashboardSettings.json resource and are described in these sections:
Note:
For additional
information on the elements of the DashboardSettings.json resource, their properties, and how they work together with the
dashboard workbook, consult the Configuring Dashboards in RPASCE chapter.
Metric Profile Element
A Metric Profile represents a collection of tiles containing metric information accessible by a user within the Dashboard. Each user typically has access to one or more profiles, depending on that user's role, and each profile aligns with an aspect of their role's responsibility. For example, users of planning applications may have access to both Pre-Season and In-Season Dashboard profiles that contain information about upcoming or current seasons, respectively. Users can select which of the profiles they wish to view through a selector control in the RPASCE Client.
Metric Profiles contain information in the form of tiles that provide summary information about their area of the business. This information often takes the form of Key Product Indicators or other health-check metrics such as actual performance versus performance in prior periods or versus the planned performance.
Metric Profiles contain not only the set of tiles that are associated with that profile but also a set of common information that defines how the Dashboard is presented when that profile is selected.
Figure 12-7 Metric Profile Information in the DashboardSettings.json View

Description of "Figure 12-7 Metric Profile Information in the DashboardSettings.json View"
The set of properties defined for a Metric Profile is:
-
Name–an internal identifier for the profile.
-
Label–the user facing label for the profile.
-
Type–the type of profile will be metric. This field is read-only.
-
ViewName–the name of the view configured in the dashboard workbook that supports this profile.
-
ChartLevel–the default level to use in filters for detail charts in this profile.
-
Filters–the whitespace-separated list of dimensions that must be presented as filters in the dashboard when this profile is being displayed. In order to accommodate positions with differing position label lengths, each dimension may optionally provide a width value in the format <dimension>:<length>.
-
Dynamic Hierarchy- used to create hierarchical roll-ups based upon the attribute values of positions.
Additionally, the view contains information describing how to lay out dimensions across the row, column, and page axes of the detail chart. Each profile contains one Row Dimension, one Column Dimension, and as many additional paged dimensions as are needed, based upon the intersection of the view configured in the View Name.
The properties defined for a dimension entry are:
-
Name–the name of the dimension being assigned.
-
Levels–the set of levels in the assigned dimension that must be made available in the chart filter controls.
-
Default Level–the initial level in the dimension that must be selected within the chart filter controls.
To add a new metric profile to the dashboard settings configuration, click Add Metric Profile action (located under Add) from the toolbar. A new profile entry is added to the navigation pane and selected in the content pane so that its information can be entered.
To remove an existing metric profile from the dashboard settings configuration, select the profile and click Remove from the toolbar. A confirmation window opens.
Click Yes to remove the current metric profile from the configuration.
Seasonal Profile Element
The properties defined for a Seasonal Profile are:
-
Name–an internal identifier for the profile.
-
Label–the user facing label for the profile.
-
Type–the type of profile. Supported types include preseason, inseason, and exceptions. Seasonal profiles must use either preseason or inseason from the drop-down field.
-
ViewName–the name of the view configured in the dashboard workbook that supports this profile.
-
ChartLevel–the default level to use in filters for detail charts in this profile.
-
Num Pos In Season–the number of positions in the seasonLevel that make a season.
-
Num Seasons In Year–the number of seasons in a calendar year. In cases where the product of the numPosInSeason and NumSeasonInYear values does not align with a calendar year, the dashboard will build with a logged warning.
-
Filters–the whitespace-separated list of dimensions that must be presented as filters in the dashboard when this profile is being displayed. In order to accommodate positions with differing position label lengths, each dimension may optionally provide a width value in the format <dimension>:<length>.
-
Dynamic Hierarchy–used to create hierarchical roll-ups based upon the attribute values of positions.
Figure 12-8 Seasonal Profile Information in the DashboardSettings.json View

Description of "Figure 12-8 Seasonal Profile Information in the DashboardSettings.json View"
Additionally, the view contains information describing how to lay out dimensions across the row, column, and page axes of the detail chart. Each profile contains one Row Dimension, one Column Dimension, and as many additional paged dimensions as are needed, based upon the intersection of the view configured in the View Name.
The properties defined for a dimension entry are:
-
Name–the name of the dimension being assigned.
-
Levels–the set of levels in the assigned dimension that must be made available in the chart filter controls.
-
Default Level–the initial level in the dimension that must be selected within the chart filter controls.
To add a new metric profile to the dashboard settings configuration, click Add Seasonal Profile (located beneath Add) from the toolbar. A new profile entry is added to the navigation pane and selected in the content pane so that its information can be entered.
To remove an existing metric profile from the dashboard settings configuration, select the profile and click Remove from the toolbar. A confirmation window opens.
Click Yes to remove the current seasonal profile from the configuration.
Exception Profile Element
An Exception Profile represents a collection of tiles containing exception information accessible by a user within the Dashboard. As with Metric Profiles, a configuration can contain multiple Exception Profiles, and different users may have access to one or more of the available profiles, based upon their role.
Unlike Metric Profiles, Exception Profiles containing tiles that report on the count and nature of exceptions as defined by the application are intended, in an exception-driven planning model, to provide guidance to the user about what aspects of the business require their time and attention.
Exception Profiles contain not only the set of tiles that are associated with that profile but also a set of common information that defines how the Dashboard as a whole is presented when that profile is selected.
Figure 12-9 Exception Profile Information in the DashboardSettings.jsonView

Description of "Figure 12-9 Exception Profile Information in the DashboardSettings.jsonView"
The properties defined for an exception profile are:
-
Name–an internal identifier for the profile.
-
Label the user-facing label for the profile.
-
Type–the type of profile is exceptions. This is a read-only field.
-
ViewName–the name of the view configured in the dashboard workbook that supports this profile.
-
Num Pos In Season–the number of positions in the seasonLevel that make a season.
-
Num Seasons In Year–the number of seasons in a calendar year.
-
seasonLevel - the level in the calendar dimension used to define a season in conjunction with the numPosInSeason and numSeasonInYear attributes (for example, week)
-
season - the seasonality timeframe that this Exception dashboard profile can show. This season property can be set to either inseason, preseason, or both. If none is specified, then this property defaults to inseason.
-
Filters-the whitespace-separated list of dimensions that must be presented as filters in the dashboard when this profile is being displayed. In order to accommodate positions with differing position label lengths, each dimension may optionally provide a width value in the format <dimension>:<length>.
-
Dynamic Hierarchy–used to create hierarchical roll-ups based upon the attribute values of positions.
Additionally, the view contains information describing how to lay out dimensions across the row, column, and page axes of the detail chart. Each profile contains one Row Dimension, one Column Dimension, and as many additional paged dimensions as are needed, based upon the intersection of the view configured in the View Name.
When created, a Dashboard Profile (Metric/Seasonal/Exception) contains no Page Dimension entries. Click Add Page Dimensions (inside the asterisk button from the tool bar) to add entries.
Click Remove (located within the page dimension entry) to remove Page Dimension entries for the Dashboard Profile (Metric/Seasonal/Exception).
Figure 12-10 Page Dimension Entry Showing Remove

Description of "Figure 12-10 Page Dimension Entry Showing Remove"
The properties defined for a dimension entry are:
-
Name–the name of the dimension being assigned.
-
Level– the set of levels in the assigned dimension that must be made available in the chart filter controls.
-
Default Level–the initial level in the dimension that must be selected within the chart filter controls.
-
Hierarchy–the hierarchy (for dimensions with multiple hierarchies) to be used within the filters of the dashboard.
To add a new exception profile to the dashboard settings configuration, click Add Exception Profile (located beneath Add) from the toolbar. A new profile entry is added to the navigation pane and selected in the content pane so that its information can be entered.
To remove an existing exception profile from the dashboard settings configuration, select the profile and click Remove in the toolbar. A confirmation window opens.
Click Yes to remove the current exception profile from the configuration.
Dynamic Hierarchy Element
Dynamic Hierarchy represents the following information:
-
Dimension Name–this name must match with either of the row, column or paged dimensions. This indicates to which dimension the dynamic hierarchy is linked.
-
Measure–the name of the measure that is meant to hold the user's selection of the attribute to be used in the attribute roll-up.
-
Hierarchy–the hierarchy that contains the attribute roll-up. The dashboard only supports the use of a single hierarchy (for dimensions with multiple hierarchies) within the chart filters.
-
Action–the menuId property of the menu item that performs the dynamic hierarchy operation in the workbook. This value is accessible in both the tmpl.cfg file generated for the dashboard workbook as well as in the .xml file that contains the configuration of the dashboard workbook.
-
Default Level–the default level to display in the filters of the dashboard when the dynamic hierarchy is active.
-
Levels–a JSON array of the levels present within the hierarchy created by the dynamic hierarchy operation.
Metric Tile Element
A Metric Tile provides information about a specify KPI or other health-check information. Each tile provides the value of the corresponding metric scoped to the set of positions defined by the filters of the dashboard profile containing the tile. Each tile can support zero, one, or two supporting metrics to provide additional information about the main metric.
The configuration of a Metric Tile consists of supplying information about the metrics displayed in that tile as well as information used to create the detail chart that is displayed when that tile is selected in the Dashboard.
Figure 12-12 Metric Tile Information in the DashboardSettings.json View

Description of "Figure 12-12 Metric Tile Information in the DashboardSettings.json View"
The set of properties defined for a Metric Tile is:
-
Measure–the measure containing the information to be displayed in the metric tile and its supporting chart.
-
Inserted–true if the tile must be initially visible in the profile. Users may show and hide available tiles from within the Client.
-
Tiles ID - a string that serves as a unique identifier for the tile. This property can be used when more than one metric tile contains information for a single measure (for example, the same base value with different comparison metrics in each tile). This property is optional; if a value is not provided, the value for measure will be used. However, when multiple tiles use a single measure, the UI may not be able to provide the correct information for things such as tile description.
-
Description - a short description of the information provided by the tile that can be displayed in the tile info Window.
The Metric Tile element can contain yAxisFormat. For yAxisFormat properties, see "Configuring the Unit of Measurement Display in Dashboards".
To add a new metric tile to the current metric profile, select the metric and click Add Metric Tile action (located beneath Add) in the toolbar. A new tile entry is added to the navigation pane and selected in the content pane so that its information can be entered.
To remove an existing metric tile from the dashboard settings configuration, select the tile and click Remove in the toolbar.
The confirmation window opens.
Click Yes to remove the current metric tile from the configuration.
Comparison Metric Tile Element
The properties defined for a Comparison Metric Tile are:
Figure 12-13 Comparison Metric Tile Information in the Dashboard Settings JSON View

Description of "Figure 12-13 Comparison Metric Tile Information in the Dashboard Settings JSON View"
-
Measure–the name of the measure that is the primary metric displayed in the tile.
-
Content Measures –an optional list of measures to be used within the supporting chart for this tile. If no value is given, then the measures used in the tile will be displayed within the chart.
-
Chart Type–the type of chart to display for this metric tile. Supported values are bar and line.
-
Sub Measures–an optional list of measures to be displayed underneath the main metric within the tile. Space on the tile constrains the maximum number of subMeasures to three.
-
Inserted–true if the tile must be initially visible in the profile. Users may show and hide available tiles from within the Client.
-
Tiles ID - a string that serves as a unique identifier for the tile. This property can be used when more than one metric tile contains information for a single measure (for example, the same base value with different comparison metrics in each tile). This property is optional; if a value is not provided, the value for measure will be used. However, when multiple tiles use a single measure, the UI may not be able to provide the correct information for things such as tile description.
-
Description - a short description of the information provided by the tile that can be displayed in the tile info Window.
-
Sort Measures–an optional list of measures that can be used to sort the information displayed within the chart. The contents of the sortMeasures array are a list of JSON objects with the following properties:
-
Measure–The name of the measure that is used to order the chart.
-
Ascending–True or false, depending on whether the ordering must be ascending (true) or descending (false).
-
-
DualY–a JSON object used to support the use of dual-Y axis scales. By specifying the dualY property, it is possible to display a secondary set of values with independent scaling, either within the same chart as other measures or in a secondary chart displaying underneath the primary chart. The properties supported by DualY are:
-
measure – A list of measures to display in a splitY chart.
-
splitDualY– Either on or off. When on, the dualY measures displays in a separate chart. When off, a single chart with two y-axis scales will be displayed.
-
splitterPosition–When splitDualY is set to on, this value will provide the ratio of space on the y axis to be given to each of the displayed charts. Valid values are 0 to 1.
-
The Comparison Metric Tile element can contain yAxisFormat. For yAxisFormat properties, see "Configuring the Unit of Measurement Display in Dashboards".
To add a new comparison metric tile to the current metric profile, click Add Comparison Metric Tile (located beneath Add) in the toolbar. A new tile entry is added to the navigation pane and selected in the content pane so that its information can be entered.
To remove an existing comparison metric tile from the dashboard settings configuration, select the tile and click Remove in the toolbar.
The confirmation window opens.
Click Yes to remove the comparison metric tile from the configuration.
Metric Tile Variance Element
Metric Tiles can be configured to supplement the metric they display with up to two supporting metrics. The supporting metrics can provide additional information about the metric in question, such as variance from performance to performance in a prior period or to planned performance.
These supporting metrics are often configured as variances, and the Dashboard supports the ability to specify threshholds for those variances. Should the variance fall higher or lower than a certain threshold, the Metric Tile will present represent that information through a color-coding scheme:
-
Blue–tile contains no supporting metrics or no thresholds defined on those supporting metrics.
-
Green–tile contains at least one supporting metric with a defined threshold but the value is in the defined acceptable range.
-
Yellow–tile contains at least one supporting metric with a Severe threshold defined and the value is out of the acceptable range of the Severe threshold but supporting metric does not contain a Critical threshold or value is in the acceptable range for that Critical threshold.
-
Red–tile contains at least one supporting metric with a Critical threshold defined, and the value is out of the acceptable range for that Critical threshold.
Information about supporting metrics for a metric tile as well as threshold information for those tiles that require it is configured through the Metric Tile Variance element and its child elements, the Left Variance and Right Variance elements (for the left and right slots in the tile, respectively. Each of these elements is covered later.
Figure 12-14 Variance information in the DashboardSettings.json View

Description of "Figure 12-14 Variance information in the DashboardSettings.json View"
Variance elements are automatically created for every metric tile added to the configuration. However, they only need to be configured for those metric tiles that make use of supporting metrics. Single-metric tiles need not provide values for the variance element.
The set of properties defined for a variance element is:
-
Medium Threshold Value–the value that sets the severity threshold for evaluation of variances.
-
High Threshold Value–the value that sets the Critical threshold for evaluation of variances.
Additionally, variance elements must contain either of a Left Variance, a Right Variance, or both a Left Variance and Right Variance element. These elements contain information about the supporting metrics and how they should be presented within the Tile and within the detail chart displayed when the tile is selected.
Figure 12-15 Supporting Metric Information in the DashboardSettings.jsonView

Description of "Figure 12-15 Supporting Metric Information in the DashboardSettings.jsonView"
Within the Sub Variance Tiles Info panel is located the Thresholds entity. It has the following three fields:
-
Severity–sets the severity level to high, medium or low based on the severity
-
Comparison–sets the comparison operators (‘>', ‘<', ‘=')
-
Value–sets the severity value
Thresholds entry can be removed by clicking the Remove button () located within each threshold's entry.
The properties defined for a Left Variance or Right Variance element are:
-
Measure–the measure containing the value to display in the tile and use for the evaluation of thresholds.
-
Plan–a short label to identify the supporting value in the tile.
-
Chart Measure–the measure whose data should be displayed within the detail chart for this tile when it is selected.
To add a supporting metric to a tile, select the tile's variance element and click either Add Left Tile or Add Right Tile (located beneath Add) in the toolbar (to create an entry for the left or right slots, respectively). A new left or right variance element is added to the navigation pane and selected in the content pane so that its information can be entered.
To remove an existing left or right variance element from the configuration, select the element and click Remove in the toolbar. A confirmation window opens.
Click Yes to remove the selected left or right variance element from the configuration.
Exception Tile Element
An Exception Tile contains information about a specific defined exception condition defined within the application. Each tile provides information to identify the exception and to provide a count of the number of violations of the exceptions condition, both in total for the set of positions currently selected within the profile filters but also broken down to provide the number of unique positions in one or more dimensions that contain exceptions for example, the number of sub-classes containing at least one exception).
Additionally, many Exception Tiles contain information to allow them to participate in the workflow designed to resolve the exception. These tiles provide the options to perform a launch from the Dashboard into a new or existing workspace for a step defined as the appropriate place to resolve the exception and to initiate Alert Navigation Mode for the appropriate Real Time Alert defined within that step.
Note:
For more information on Alert Navigation Mode in the RPASCE client, see the Real Time Alerts chapter in Oracle Retail Predictive Application Server Cloud Edition User Guide.
Configuring an Exception Tile consists of providing information about the exception to be displayed and optionally information to support the ability to launch from the Dashboard into the appropriate step and Real Time Alert to resolve the exception.
Figure 12-16 Exception Tile Information in the DashboardSettings.jsonView

Description of "Figure 12-16 Exception Tile Information in the DashboardSettings.jsonView"
The set of properties defined for an Exception Tile is:
-
Exception Tile ID–an internal name to identify the tile.
-
Inserted–true if the tile must be initially visible in the profile. Users may show and hide available tiles from within the Client.
-
Hit Measure–the measure containing exception hit count information for the tile.
-
Top Count–the number of positions in Top Dimension to display within the detail chart for the tile.
-
Top Dimension–the dimension used to organize hit count information in the detail chart. In the chart, the information is displayed as a series of charts, one for each position in Top Dimension being displayed.
-
By Dimension–the dimension forming the series displayed in the charts created for the positions of Top Dimension.
-
Open Template–the template into which the user can launch to resolve the exception displayed in the tile.
-
Open Alert Name–the Real Time Alert in the configured template that is used to drive the exception resolution in Alert Navigation Mode. The value entered for this property must match the case of the name of the Real Time Alert.
-
Sort Measures–an optional list of measures that can be used to sort the information displayed within the chart. The contents of the sortMeasures array are a list of JSON objects with the following properties:
-
DualY–a JSON object used to support the use of dual-Y axis scales. By specifying the dualY property, it is possible to display a secondary set of values with independent scaling, either within the same chart as other measures or in a secondary chart displays underneath the primary chart. The properties supported by DualY are:
-
measure – A list of measures to display in a splitY chart.
-
splitDualY– Either on or off. When on, the dualY measures display in a separate chart. When off, a single chart with two y-axis scales will be displayed.
-
splitterPosition–When splitDualY is set to on, this value will provide the ratio of space on the y axis to be given to each of the displayed charts. Valid values are 0 to 1.
-
The Exception Tile element can contain yAxisFormat. For yAxisFormat properties, see "Configuring the Unit of Measurement Display in Dashboards".
To add a new exception tile to the configuration, select an exception profile and click Add Exception Tile (located beneath Add) in the toolbar. A new exception tile is added to the navigation pane and selected in the content pane so that its information can be entered.
To remove an existing tile from the configuration, select the tile and click Remove in the toolbar. A confirmation window opens.
Click Yes to remove the tile from the configuration.
Creating Dashboard Profiles: Two Examples
This section provides two examples that describe how to initially create Dashboard Profiles using the Deployment Tool. Refer to previous sections of this chapter for questions about the GUI components within the Deployment Tool.This section focuses on the business logic in configuring the profiles. The unit of measurement formatting, that is, the yAxisFormat, can be applied to the Dashboard Profile Tiles such as Metric Tile, Comparison Metric Tile, or Exception Tile, Sort Measures, or Dual Y-Axis. See Configuring Dashboards in RPASCE for detailed examples of the Y-Axis Format.
Example 1: Creating a Dashboard Seasonal Profile
The process for creating Metric and Seasonal Profiles are very similar. This example describes the creation of a seasonal profile, including the definition of one metric tile within that profile. Starting from an (nearly) empty file, each step of the profile creation process using the Configuration Deployment Tool is described.
Creating a Seasonal Profile
From the Configurator, select New to initially create a Dashboard Setting Configuration or select Open to load an existing resource and then delete the content of that resource in order to create the blank one. Figure 12-17 shows a blank Dashboard Setting Configuration.
Figure 12-17 Blank Dashboard Setting Configuration

Description of "Figure 12-17 Blank Dashboard Setting Configuration"
Next, create a new Seasonal Profile, shown in Figure 12-18.
Figure 12-19 shows an In-Season profile created with the name MFP-IN and the label MFP: In-Season to match. The view to be displayed in the Dashboard workbook has a View Name of PlnDashView. This profile is available to all MFP application users and is not restricted to a particular single role, so the Roles field is left blank. In order to restrict the profile view to MFP planners only, the Roles field must be filled with the role of MFP planners’ user group. The level to be displayed in the charts for the time series is the week level, so the value of week is entered into the Chart Level field. Data is most commonly viewed as a time series at week level.
Because the Seasonal Profile is selected, the dashboard will draw a time horizon based on seasonality. Two fields must be configured. Seasonal type can be either the current period (InSeason type) or in the coming period (PreSeason type). In Figure 12-19, the Configurator selected the Inseason type. The season must be defined, as shown in Figure 12-20 The configuration divides a fiscal year into two seasons in which each season has 26 weeks. The filters available at the top of the Dashboard UI are clnd loc prod for a standard three-dimensional Dashboard workbook.
Next, define how to lay out dimensions across the row, column, and page axis of the detail chart in the Dashboard view. Each profile contains one row dimension, one column dimension, and as many additional paged dimensions as needed, based upon the intersection of the view configured in the View Name field. In Figure 12-21, Row Dimension is at meas dimension and info is the default level. If no levels are specified, the lowest level will be used as the default for the display. The Hierarchy field was originally designed to tell the Dashboard which branch the branch hierarchy to use; however, the Dashboard can now determine this automatically, and this field is often left blank.
Since this is a seasonal profile, the Column Dimension field is set to clnd to display calendar on the x-Axis in order to see time series. The Levels field is used to determine at which levels the dashboard displays the data inside the chart. In Figure 12-21, there are four level options available: half, qrtr, mnth, and week. To see aggregated data for the default level, enter mnth.
Next, configure the dimensions Product and Location. They are configured as page dimensions. Since by default there is only one Paged Dimension object in the blank profile, a second Paged Dimension object is added. The Default Levels fields are left blank, which means the lowest level specified in the Levels field will be used as the default.
This seasonal profile does not use dynamic hierarchy, so the Dynamic Hierarchy fields are left blank. If dynamic hierarchy is used, values must be entered into the Dynamic Hierarchy fields. Users must enter the name of dimension affected by the dynamic hierarchy into the Dimension Name field, the measure containing the information for setting up the dynamic hierarchy mapping into the Measure field, the hierarchy that representing the branch inside the dimension that uses the dynamic hierarchy, the menu ID of the menu item into the Action field, the Default Levels, and Levels. See Seasonal Profile Element for details.
Creating a Metric Tile
Next, right click the MFP: In-Season profile and select Add Metric Tile to add a new metric tile, as shown in Figure 12-22.
In the Metric Tile Info interface shown in Figure 12-23, enter the name of measure for the tile. If the dashboard is to be used in a Retail Home implementation, the tile must be uniquely identified and the Tiles ID field requires a unique name, since more than one tile may reference the same measure. However, since this is not the case in the current example, the Tiles ID field is left blank. The Inserted check box is selected, indicating that this tile is visible by default in the Dashboard UI and no editing for setting visible tiles is required.
Next, add additional metrics for the tile. Click the + sign next to the new metric tile to display the Variance Tiles menu item and select it to add the variance tile. Supplement the main metric tile by adding a left tile and a right tile.
The left tile is used to compare the current year sales with the last year sales. The measure name mpwpslsvl shown in Figure 12-25 is the variance of the current year sales in comparison to last year sales; that is the value shown in the tile itself. The measure that holds the historical sales data will be visible inside the chart.
The right tile, shown in Figure 12-26, displays the comparison to the current plan. As before, the measure appearing in the tile is the actual variance itself (mpwpslsrvs), but inside the chart, the metric that holds current sales data mpcpslsr is displayed.
The final step is specifying the thresholds. Thresholds can be specified for either the left tile or the right tile. In Figure 12-27, the right tile has two thresholds, one medium and the other severe or high, for the variance to the current plan. Right click the right tile (mpwpslsrvc tile) shown in Figure 12-27, then click Add Thresholds to add one threshold. Repeat this step to add the second threshold.
The first threshold is a medium threshold. If sales do not perform to the plan, the variance is less than 0, and the Dashboard UI flags it as medium error. The badge inside the tile on Dashboard UI will show that it is not performing up to the current plan.
The second threshold is a high threshold. If the variance is more than five percent less than the plan, then it is flagged as a high error. The red badge in the UI indicates this, as shown in Figure 12-28.
The results of the Dashboard Seasonal Profile configuration are shown in Figure 12-29.
Figure 12-29 Dashboard UI for the MFP In-Season Profile

Description of "Figure 12-29 Dashboard UI for the MFP In-Season Profile"
Example 2: Creating a Dashboard Exception Profile
This section describes the steps to create a dashboard exception profile.
Creating an Exception Profile
As in Example 1: Creating a Dashboard Seasonal Profile, starting from an (nearly) empty file, this example describes the steps to create the exception profile. For greater detail regarding the components used, see Example 1.
Complete the fields in the Exception Profiles Info interface as described in this section. The Type field is pre-populated with exceptions. A view name, profile name, and profile label are provided. The Roles field is left blank so that the Dashboard profile view is available for all users of the application.
The standard, two half seasons with 26 weeks within each season, is configured. A fiscal year contains two seasons. The filters used to range data in the Dashboard UI contain clnd loc prod. The Exception Profile supports performing exception-based processes in pre-season planning. Users can select the inseason, pre-season, or both as the season type. As in the Seasonal Metric Profile, if inseason is selected, the Dashboard will center itself in the time period containing today. If preseason is selected, it will determine which period today is in and will center on the upcoming time period so that users can resolve exceptions in the preseason planning.
The Product dimension is configured as the Row Dimension and Location as the Column Dimension. That means that the exceptions are first grouped by product, then further grouped by location. The Levels contain levels available in Filters that users can range down. As in the Metric Profile, the hierarchy field is usually left blank since the Dashboard can determine the value.
The paged dimensions have two dimensions, one at meas and the other at clnd. The default level is at dimension half, a higher level, so that users can drill down the data to lower levels defined within the Levels field.
This configured Exception profile does not use the Dynamic Hierarchy feature. If the Dynamic Hierarchy is used, then the corresponding information must be entered.
Creating an Exception Tile
Right click the MP:Exception profile and select Add Exception Tile from the drop-down list, as shown in Figure 12-31.
The alert of interest in is the Min Sales count. Enter the corresponding information is entered into the Exception Tiles Info interface. See Exception Profile Element for a detailed explanation of each component.
To begin, an explicit Tile ID is required for every Exception Tile (but not necessarily for a Metric Tile). The Inserted check box is selected by default so that this tile is visible in the Dashboard UI.
The HitMeasure field has the measure name mpalnslscn, indicating the measure containing the exception hit count information for the tile. The Top Dimension entered is the Product dimension, and By Dimension is Location dimension. The Top Dimension and By Dimension override the settings in the profiles if they are different. Note that in the example, these two settings are the same. The TopCount is set to 5 so that when users view the alert hits by product and location dimensions, they will start out with the top five products in the RPASCE UI display.
Next, configure the ability to launch out of the Dashboard into the workbook in order to resolve exceptions displayed in the tile. Enter the workbook template to be launched into the Open Template. Enter the real time alert name into the Open Alert Name.
In addition to simply ranking the display based on those products that have the most alert hits, users can also use Sort Measures to group data based on the metric values. In this example, the check box for Ascending is deselected for the first sort measure, so the data is sorted in descending order.
The DualY section is optional. Once configured, it is used to display a secondary metric inside the chart when the user is looking at the information. The DualY section contains an optional configuration to display alert hits on a different scale via a split DualY. With Split DualY, instead of one chart, users see a distinct, secondary chart that stacks on the other in the RPASCE UI display. In this example, the Split DualY is not used, and the field contains off and Splitter Position 0.0.
Dashboard Exception Profile Instance in the RPASCE UI
Figure 12-33 shows the Dashboard instance in the RPASCE UI. In the MP: Exceptions profile, users can view the exception Tile, the Location, Product and the optional levels within each hierarchy. Users can launch the workbook from the Open in Workspace option. The Sort By option contains an additional sorting metric specified by the Sort Measure configuration. Alert hits are broken out first by product, then by location dimension. The second metric Net Sales Min Diff % plugged into the DualY configuration is also in the chart. There is one range for the alert hit and a second range for the diff percentage.
Deployment Tool – Retail Home Dashboard Settings
Retail Home Portal contains a home page that users view and interact with when logging into the system. This page is called the Retail Home Dashboard and it provides summary information in the form of health-check metric tiles of the retail application.
The Cloud engineering team deploys and starts up the customer's retail planning applications and the Retail Home application to various provisioned servers. When the user logs into the Retail Home Portal, the metric tiles display on the Dashboard authorized by the user's currently effective enterprise role. For each tile, the Retail Home application invokes a web service (in this example, called Edge web service) on the deployed instance of the planning application that contributed the tile. The Edge web service retrieves the tile's measure data from the dashboard workbook and returns the data to Retail Home, which renders the measure data in the tile.
How Metric Tiles are Populated in the Retail Home Portal Dashboard Page
Conceptually, a Dashboard is a hybrid of a traditional workbook containing the information backing the display and a new view representation consisting of information provided in a set of tiles, each of which can be selected to provide supporting information. The supporting information is presented in various UI formats that display lower-level information about the summary information presented within the tile.
Because the dashboard is a hybrid of traditional RPASCE workbooks and a new visual representation, the process of configuring a Retail Home Dashboard consists of two components. First, a workbook must be configured in the application that defines the data available within the dashboard and how it is created and maintained within that workbook. Second, a resource file that defines the presentation layer configuration that determines how that information is made available in the form of tiles. Their detail charts must be created and deployed to the client tier.
In detail, the retail planning application must perform the following two tasks for Retail Home uptake:
-
Create a Retail Home-specific worksheet in a Dashboard workbook.
The Dashboard Workbook can be an existing regular Dashboard Workbook or a new Dashboard Workbook dedicated to Retail Home. The Retail Home worksheet must be populated with all the Retail Home tile measures, calculation rules, and any special expression libraries that are required to produce measure data. This separate retail-home-specific worksheet in the Dashboard workbook can start life as a copy of the existing application-level dashboard worksheet (for example,
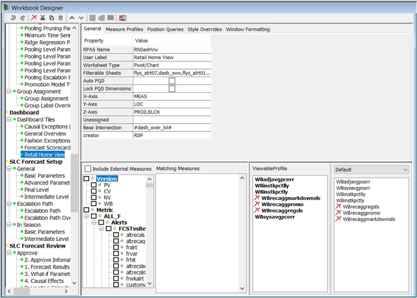
PlnDashVw), renamed toRhDashVwand modified as required. This worksheet must have all the tile measures. Any special rules to produce measure data (such as a rollup over a certain number of weeks up to the current date) can be used in this worksheet. See Configuring Dashboards in RPASCE for how to configure a Dashboard workbook and its worksheets.Figure 12-34 Retail Home Worksheet Added to the Regular Dashboard Workbook

Description of "Figure 12-34 Retail Home Worksheet Added to the Regular Dashboard Workbook" -
Create the Retail Home configuration file resource.
This file resource, often called the Retail Home Dashboard Settings file, is a JSON encoded text document that contains information about the dashboard tile states and their tiles that is used by the client to organize and present the data contained within the dashboard workbook. The Deployment Tool contains an interface for the creation of the content of the Retail Home Dashboard Settings resource. Using this tool, the person performing the configuration can interact with a graphical user interface that is similar to other Configuration Tools-based interfaces and the tool will generate the appropriate JSON file content. Like other Configuration Tools interfaces, this allows the people performing the configuration to focus on what information they want to present in the configuration (as defined in terms of measures, RPASCE views, and so on) and let the tool manage the generation of the appropriate file resources.
RetailHomeConfig.json View
The RetailHomeConifgs.json View can be used to create, delete, and modify the contents of a Retail Home Dashboard Settings file resource using a set of actions represented through buttons, menu items, and text forms. This information is organized around a set of entities that describe the view layer of the Retail Home Dashboard, such as dashboard tile states and metric tiles.
By representing this information in a user interface, the tool allows users to work with an organized form of the information that can be easily navigated and modified. Then, through the Save action, the information present within the interface can be written into the appropriately formatted JSON file by the tool, allowing users to concentrate on the content and allowing the tool to manage the encoding process.
The RetailHomeConfig.json View can be accessed from the main Deployment Tool screen through the RetailHomeConfig.json item.
RetailHomeConfig.json Option in Deployment Tool
To access an existing resource, the user selects Open, located in the upper right-hand corner of the RetailHomeConfig.json entry. The user is presented with the files saved on the local system. The user can also use the New action to create a new Retail Home Dashboard Settings resource. Select New and the following window displays. The user can specify the name of the Retail Home JSON file. If the file name does not end with a .json suffix, Tools will add it automatically.
Figure 12-36 Create a New RetailHome JSON File Window

Description of "Figure 12-36 Create a New RetailHome JSON File Window"
Once a dashboard settings resource opens, its contents are loaded into the RetailHomeConfig.json View.
Figure 12-37 RetailHomeConfig.json View with Loaded Resource

Description of "Figure 12-37 RetailHomeConfig.json View with Loaded Resource"
Within the RetailHomeConfig.json view, users are presented with a navigation pane on the left, containing a tree structure of the entities making up a Retail Home dashboard settings configuration such as dashboard tilestates and the tiles they contain. When an entity is selected within the navigation pane, its information is loaded into the content pane on the right. This allows users to view and modify that entity's information. Metric tiles can be created and deleted through actions present on the top toolbar.
RetailHomeConfig.json Resource Contents
The following elements make up the contents of the RetailHomeConfig.json resource:
-
Tile States
-
Metric Tile
Template, Worksheet, and TileStates Definition
The tree root on the left side of the Navigation pane defines the template name, worksheet view name, and the tileStates.
Example Template and Worksheet Configuration for Retail Home Dashboard
Figure 12-38 Example Template and Worksheet Configuration for Retail Home Dashboard

Description of "Figure 12-38 Example Template and Worksheet Configuration for Retail Home Dashboard"
Table 12-1 provides more detailed descriptions for each of these three parameters.
Table 12-1 Retail Home Dashboard Parameters
| Parameter | Type | Required | Description |
|---|---|---|---|
|
templateName |
String |
Y |
The template name for the dashboard workbook. For example, in MFPRCS it is pl_db. |
|
worksheetViewName |
String |
Y |
The name of the worksheet view in the dashboard workbook that has the dashboard data. It must be same as configured within the dashboard workbook. For example, in MFPRCS it is called |
|
tileStates |
Object |
Y |
An array of tile state objects. Choose a unique name field for each tile state. Only one tilestates object is supported currently. |
Here is an example of the JSON content at the top level of RetailHomeConfig.json file. Note that the templateName and worksheetViewName must be the same as configured in the Dashboard Workbook.
{
"templateName": "pl_db",
"worksheetViewName": "PlnDashVw",
"tileStates": [ ... ]
}Metric Tile Definition
The Tilestates can contain one or more metric tile objects that are displayed in the right-side Tile Description pane.
The set of properties defined for a Metric Tile is:
-
name – A required property. It is the tile ID, string identifier. This must be unique across all the metric tiles.
-
type – A required property, indicating metric tile type. It must be two-metric, four-metric, or six-metric. Two-metric means one to two measures, and no chart. Four-metric means one to four measures and an optional chart. Six-metric means one to six measures and an optional chart. In brief, the only difference between the 4-metric type and the 6-metric type is that 6-metric displays up to six measures and 4-metric shows only the first four.
-
testLabel – A required property. Title of the tile. Used only in the test harness. In Retail Home it is the application name (same for all tiles in the application).
-
roles – A required property. A list of role names separated with a comma whose users are authorized to see this tile in Retail Home. Not used in the test harness.
-
measures – A required property. A list of JSON array objects. A list of one or more measure metrics to be displayed in the tile. Specify one to two measures for two-metric, one to four measures for four-metric, and one to six measures for six-metric.
-
chart – An optional property. An object defining a chart to be displayed underneath the metrics. The chart is only displayed in four- and six-metric tiles.
Here is an example of the JSON format illustration of a metric tile.
{
"name": "tile1",
"type": "four-metric",
"testLabel": "Four metrics/area chart - Sales Rvl and Ly Sales R",
"roles":"MFP_PLANNERS, MFP_USERS",
"measures": [ ... ],
"chart": { ... }
},
Users can add or delete a metric tile using the top menu item.
To add a new metric tile to the Retail Home dashboard settings configuration, highlight a Metric Tile in the left navigation pane, click Add New Node (located beneath Add) from the toolbar. A new tile entry is added to the navigation pane and selected in the content pane so that its information can be entered.
To remove an existing metric pane from the Retail Home dashboard settings configuration, select the tile and click Remove from the toolbar. The confirmation window opens. Click Yes to confirm.
Measure Metrics Definition
The Measure Metrics section can contain multiple Measure objects. The properties defined for a Measure object are:
-
name - A required property. The RPASCE name of the measure. No extended measure.
-
Label - An optional property for the measure label override. If not specified, the RPASCE measure label will be used. If MultiSolutionBundle.properties has a resource key entry called
<tile-id>.<measure-name>.retailhome.measure.labelthen that is used. In other words, measure labels can be localized for retail home purposes. See “Generate Translation File" section for details about the translation of labels. -
valueLabel - An optional property. An additional label to display underneath the measure value.
-
valueFormat - An optional property for measure value Format. The drop-down list contains blank, PC, S, and N. These represent: PC - Percent (.01 = 1%), S - Short (1000 = 1K), N - Number (1000 = 1,000).
-
showIndicator - An optional property. True or False. By default, this property is false. This flag controls whether the up or the down icon is displayed in the dashboard.
Here is the JSON format for one Measure object.
{
"name": "mplyslsr",
"label": "Measure Label Override",
"valueLabel": "$",
"valueFormat": "S",
"showIndicator": "true"
}
Here is an example of an array of tile measure objects. Note that some optional properties are not specified for certain tile measures.
"measures": [
{
"name": "mpwpslsrvl",
"valueFormat": "N"
},
{
"name": "mplyslsr",
"valueLabel": "$",
"valueFormat": "S"
},
{
"name": "mplyslsr",
"valueLabel": "$",
"valueFormat": "S"
}
]Figure 12-41 shows the measure definition section in the content pane.
Figure 12-41 Measure Metrics Section Example

Description of "Figure 12-41 Measure Metrics Section Example "
You can select the optional Value Format and Show Indicator from their lists.
Chart
The Chart metrics is an optional JSON object used with four-metric and six-metric types only. If no chart is configured for the Retail Home Dashboard Settings, all fields in the Chart section must be left blank.
The properties defined for a Chart object are:
-
chartType - A required property. Values include line, bar, area, or total.
-
measures - A required property. An array of chart measure objects. One or more measures to plot in the chart. Only one measure is supported for line/bar/area charts. These charts display the measure's values over the weeks or months before the current date, from the current year.
-
Totals chart is unique. You must specify at least two measures. The totals chart shows the values of the measures rolled up across all time, side by side in the horizontal bar. The maximum number of chart measures that can be specified is five. See next section for a discussion of the measure object format.
-
title - An optional property. The title displays above the chart.
-
renderTooltips - Optional. Hide or show tooltips on the chart. Default is true.
-
seriesName - Optional. True or False. By default, this property is false. This flag controls whether the up or the down icon is displayed in the Label for the tooltip. Applies to line, bar, and area charts.
-
valueFormat - Optional. Formats the output of values in the chart. Takes the same values as metrics items.
-
valueLabel - Optional. Prefix for values. Applies to total charts only.
-
valueUnits - Optional. Suffix for values. Applies to total charts only.
-
xAxisTitle - Optional. Label for the x-axis. Applies to line, bar, and area charts.
-
renderXAxisLabels - Optional. Default is false. Show or hide tick labels on the x-axis. Applies to line, bar, and area charts.
-
yAxisTitle - Optional. Label for the y-axis. Applies to line, bar, and area charts.
-
renderYAxisLabels - Optional. Default is false. Show or hide tick labels on the y-axis. Applies to line, bar, and area charts.
-
initialScrollPosition - Optional. The end of the chart to start at if there are too many items to show at once. Options are first and last. Default is first. Applies to line, bar, and area charts.
-
calendarLevel - Required if the Chart metric is configured. Defaults to the level name corresponding to month. (In MFP it is MNTH, for example). Users can select week or mnth from the drop-down list.
-
calendarInterval - Required if the Chart metric is configured. Currently, only YTD is supported.
Here is an example of the JSON format for the chart object.
"chart": {
"chartType": "line",
"measures": [
{
"name": "mpwpslsr",
"label": "Override lbl"
}
],
"title": "Sample chart title",
"renderToolTips": "true",
"seriesName": "Working Plan Sales Receipts over time",
"valueFormat": "S",
"valueLabel": "USD",
"valueUnits": "cents",
"xAxisTitle": "Time",
"renderXAxisLabels": "false",
"yAxisTitle": "Measure X",
"renderYAxisLabels": "false",
"initialScrollPosition": "first",
"calendarLevel": "mnth",
"calendarInterval": "YTD"
}Measure (in chart)
The chart object can contain one or more chart measures. The properties defined for a chart measure object are:
-
name - A required property. The RPASCE name of the measure. No extended measure.
-
Label - An optional property for measure label override. If not specified, the RPASCE measure label is used.
Here is an example of the JSON format for one measure object.
{
"name": "mplyslsr",
"label": "Measure Label Override"
}
Validation against the Application Configuration
As explained in the Deployment Tool Limitation section, the deployment tool does not automatically validate the deployment configuration with the corresponding application configuration. However, the situation for Retail Home is different. The GA planning applications come with a configuration for Retail Home out of the box. In order to support the customization of the application content in the form of the EE products, solution implementors may need to modify the GA content or to create new custom content for use in Retail Home using the Retail Home Deployment Tool.
The process of updating Retail Home is expensive, requiring the upload of the deployment configuration, sending changes to the Retail Home server, and potentially patching the PDS. As such, the more errors that can be caught within the Tool, the less time and energy implementors will waste trying to diagnose and correct problems when deploying their configurations.
Open the Application Configuration First
To validate Retail Home Dashboard Settings with its application configuration, open the application configuration first in the Configuration Tools before clicking the Open or New button in the Retail Home View of the Deployment Tool. Otherwise, a window will display to warn the User.
Figure 12-43 Cannot Validate Retail Home Configuration Window

Description of "Figure 12-43 Cannot Validate Retail Home Configuration Window"
Once the user selects OK, the File Selection Window displays. The user can either select Cancel to go back to the Configuration Tools to open an application configuration for validation or select Open or Create a Retail Home JSON File to proceed without validation.
Figure 12-45 Create a New Retail Home JSON File Window

Description of "Figure 12-45 Create a New Retail Home JSON File Window"
The Retail Home Dashboard configuration contains the dashboard workbook template name. Using that information, Retail Home Deployment Tool searches open application configurations to determine which application contains the dashboard workbook and then obtain the reference to that application object. If the Retail Home dashboard workbook is configured with the same workbook template name in more than one application configurations, then the deployment tool will use the reference to the first encountered application configuration in the search path.
Validation Criteria
For both Metric Measures and Chart Measures, if they do not meet following criteria, the behavior will be flagged as an error in the TaskList pane in the RH deployment tool. The measure:
-
Does not exist within the dashboard workbook template.
-
Is hidden within the dashboard workbook template.
-
Is neither Integer nor Real type.
For both Metric Measures and Chart Measures, if they do not meet following criteria, the behavior will be flagged as a warning in the TaskList pane in the RH deployment tool. The measure:
-
Does not have a configured label in deployment tool.
For Chart Measures, if they do not meet following criteria, the behavior will be flagged as an error in the TaskList pane in the RH deployment tool. The measure:
-
Does not contain a level of the calendar dimension within its base intersection.
Note that, as for all other tools TaskList error/warning messages in general, users can still save the Retail Home Dashboard Settings before the validation Tasklist error/warnings are completely resolved.
Figure 12-46 Retail Home Dashboard Settings Validation Errors and Warnings

Description of "Figure 12-46 Retail Home Dashboard Settings Validation Errors and Warnings "
Retail Home Translation Resources
In order to support the localization of the strings provided to Retail Home, RPASCE must provide an extracted internationalization of the information passed by the Retail Home web service. This resource, when translated, allows the web service to retrieve strings localized into the appropriate language when serving requests and, in conjunction with any strings translated by the RPASCE Server (for strings representing metadata pulled from the PDS), allows users to view their Retail Home data in the language of their choice.
The Retail Home Dashboard Configuration tool provides a menu button Generate Translation File in the upper right menu to pull translation labels from the Retail Home Dashboard Configuration. This button must only be used when any change to the RetailHomeConfig.json has been made and saved. Click this button to generate a base resource file called RHResources.properties. This file is generated within the same directory where the RetailHomeConfig.json file is stored. The resource file RHResources.properties can be translated into various languages/locales and accessed at run-time by the Retail Home web service through the Java ResourceBundle APIs.
Figure 12-47 Generate Translation File Menu Button

Description of "Figure 12-47 Generate Translation File Menu Button"
The following table lists those strings that are set in the Retail Home JSON configuration file that require internationalization, along with the algorithmic formula to generate the key for that string in the RHResources.properties.
Table 12-2 Strings that Are Set in the Retail Home JSON Configuration File
| Property | Description | Translation Key |
|---|---|---|
|
metricLabel |
A label to be used in place of the default measure label. |
tileStates.<tile_name>.<measure_name>.label |
|
measureValueLabel |
A label provided for metrics to give UoM information. |
tileStates.<tile_name>.<measure_name>.valueLabel |
|
chartTitle |
A header for a chart in a metric tile. |
tileStates.<tile_name>.chart.title |
|
chartMeasureLabel |
A label to be used in place of the default chart measure label. |
tileStates.<tile_name>.chart.<measure_name>.label |
|
chartSeriesName |
A label shown as tooltip for chart values. |
tileStates.<tile_name>.chart.seriesName |
|
chartValueLabel |
A label provided as prefix for values in chart. |
tileStates.<tile_name>.chart.valueLabel |
|
chartValueUnits |
A label provided as suffix for values in chart. |
tileStates.<tile_name>.chart.valueUnits |
|
xAxisTitle |
A label provided to describe the x-axis of the chart. |
tileStates.<tile_name>.chart.xAxisTitle |
|
yAxisTitle |
A label provided to describe the y-axis of the chart. |
tileStates.<tile_name>.chart.yAxisTitle |
Here is an example of content within the RHResources.properties file.
tileStates.edge.tileStates.mfp.fourmetricTile5.mplyslsr.valueLabel=$ tileStates.edge.tileStates.mfp.fourmetricTile6.chart.mpwpslsr.label=Override lbl tileStates.edge.tileStates.mfp.fourmetricTile6.chart.seriesName=Working Plan Sales Receipts over time tileStates.edge.tileStates.mfp.fourmetricTile6.chart.title=Sample chart title tileStates.edge.tileStates.mfp.fourmetricTile6.chart.valueLabel=USD tileStates.edge.tileStates.mfp.fourmetricTile6.chart.valueUnits=cents tileStates.edge.tileStates.mfp.fourmetricTile6.chart.xAxisTitle=Time tileStates.edge.tileStates.mfp.fourmetricTile6.chart.yAxisTitle=Measure X
Deployment Tool — Service Config Definitions
The Service Config Tool within the Deployment Tool allows the user to configure the service definitions used in the web service integration between RPASCE products. For example, Oracle AI Foundation Assortment and Space Optimization Cloud Service (ASO) is used to determine the optimal arrangement of products within stores by optimizing the product assortment and product placement on a virtual planogram. Assortment Planning (AP) is used to create assortments for an Assortment Period by store cluster level. AP can be interfaced with ASO to send the approved assortments and receive space-optimized assortments from ASO as part of the final approval process. This AP-ASO integration can be achieved by using the custom menu in AP to trigger web service calls to send and fetch the approved ASO assortments into the workbook. Refer to Oracle Retail Assortment Planning Cloud Service Implementation Guide for more details on AP-ASO web service integration.
In the following figure, the service definition is prefixed with a #.
Figure 12-48 Custom Menu Arguments

The customer menus, Export to ASO and Request to ASO, contain the service definitions #ASOService1 and #ASOService2, respectively, for the web service calls between AP and ASO.
As a general requirement, the web service expects the data to be passed in a structured way.
The content used for one web service call is defined in one service definition, for example, ASOService1. One service definition contains the web service name, input, and output information. Users must define them in the Service Config Tool.
The service definition resource, often called the “Service Config Definitions” file, is usually named as “serviceConfig.json”. It is a JSON encoded text document that contains information about the service config definitions, their input and output argument levels, and the items within each level. The Service Config Settings Tool allows users to graphically configure and validate it against the application configuration. The serviceConfig.json is then stored in PDS during deployment and processed by PL/SQL.
ServiceConfig.json View
The ServiceConfig.json view can be used to create, delete, and modify the contents of all service definitions within one application. Each application can only have one serviceConfig.json file. This tool can be accessed from the main Deployment Tool screen through the serviceConfig.json item. Users can either select New to initially create a Service Setting configuration or select Open to load an existing resource.
Figure 12-49 Service Config Tool

Figure 12-50 ServiceConfig.json View with Loaded Resource

Within the serviceConfig.json view, users are presented with a navigation pane on the left, containing a tree structure of the entities making up a service settings configuration, such as service definition and the levels and sub-levels they contain. When an entity is selected within the navigation pane, its information is loaded into the content pane on the right. This allows users to view and modify that entity's information. Definitions and levels can be created and deleted through actions present on the top toolbar.
ServiceConfig.json Resource Contents
-
Service Definitions Element
-
Service Definition Element
-
Input Level Element
-
Output Level Element
-
Input Item Element
-
Output Item Element
-
Dynamic Rollup Element
Figure 12-51 Adding a New Tree Node in Left Service Tree

Figure 12-52 Adding a New Input/Output Item or Dynamic Rollup in Right Panel

Service Definitions Element
This is the root node of the Service Tree. Users must enter the name of application into the Application Name field. Without it, the Service Config tool cannot validate the measures or dimensions entered against the application configuration where the custom menu refers these service definitions.
Figure 12-53 Service Definitions Root

Service Definition Element
Figure 12-54 ASO Service1 Service Definition

-
Name – an identifier for the definition, used in the custom menu argument.
-
Service Version – the version in the web service URL to be constructed (for example, v1).
-
Service Name - the actual name of this service (for example, exportService). The RPASCE server constructs the final web service URL by appending “v1/exportService” to the base URL retrieved elsewhere.
-
Template Name – the name of the workbook template where the custom menu using this service is configured.
-
Dynamic Hierarchy Rollups – Optional element. If the workbook contains a dynamic hierarchy and the users want to send data on those levels,the users must configure the Base Dim and Modified Dim of that dynamic hierarchy.
-
Input Items – Optional element. The root input items. The data is scalar and does not have a level. See the Input Item section for more details.
-
Output Items – Optional element. The top output items. The data is scalar and does not have a level. See the Output Item section for more details.
Input Level Element
An Input Level element represents a collection of input data arguments at a specific level. One input level can contain a sub-level, and a sub-level can contain other sub-levels, and so on. Given that RPASCE measure has a limitation on the number of dimensionalities, the nesting depth is not unlimited. These embedded levels provide better grouping of the data. For example, if the service top input level is at SCLS, its sub-level can be at MNTH_SCLS, and the third level input level can be configured at MNTH_SCLS_STOR.
Figure 12-55 Input Level Element

-
Name – an identifier for this input level (for example, exportAssortmentRequestHeader),
-
Level – the intersection for this input level, which must be an intersection name (for example, SKU_, SKU_STOR).
-
Mask – Optional. The measure name of the mask for this input level.
-
Input Items – Optional element. The input data items at this input level. See the Input Item section for more details.
Output Level Element
An Output Level element represents a collection of output data arguments at a specific level. Like inputlLevels, the output levels can also be nested, l and the nesting depth is also subject to an RPASCE measure’s maximum dimensionality restriction. Users must not configure more than six levels deep.
Figure 12-56 Output Level Element

-
Name – an identifier for this output level. This field can be left empty
-
Level – the intersection for this output level, which must be an intersection name (for example, SKU_, SKU_STOR, USER).
-
Output Items – Optional element. The output data items at this output level. See the Output Items section for more details.
Input Item Element
Figure 12-57 Input Item Element

-
Name – an identifier for this input item.
-
Type – Optional. If the Type field is blank, the Value field represents the measure name. If the Type field is “dim”, the Value field represents an RPASCE dimension name.
-
Value - the value for this input item. By default, it is the measure name. If the Type field is “dim”, the Value field represents an RPASCE dimension name.
-
Vector Level – Optional. If the field is blank, the data in the item is a single value. When it contains a dimension name such as STOR, it represents the level for multiple values on that dimension.
-
Mask – Optional. The measure name of the mask for this input item.
Output Item Element
Figure 12-58 Output Item Element

-
Name – an identifier for this output argument.
-
Type – Optional. If the Type field is blank, the Value field represents the measure name. If the Type field is “dim”, the Value field represents an RPASCE dimension name.
-
Value - the value for this input item. By default, it is the measure name. If the Type field is “dim”, the Value field represents an RPASCE dimension name.
-
Vector Level – Optional. If left blank, the data in the item is a single value. If it contains a dimension name such as STOR, it represents the level for multiple values on that dimension (for example, multiple position names in the item).
Dynamic Rollup Element
A dynamic rollups element provides data information for a dynamic hierarchy. The referred dynamic hierarchy must be defined in the workbook template whose name is defined in this service definition.
Figure 12-59 Dynamic Rollup Element

-
Base Dim– Enter the base dimension name for this dynamic hierarchy.
-
Mod Dim – Enter the modified dimension name for this dynamic hierarchy. The referred and base mod dim must be defined in the workbook template that this service definition defines.
Note:
When configuring the custom menu to call the web service, users must not select the Commit ASAP check box for this custom menu. When the input level uses dynamic hierarchies, the configured mask measure’s base intersection must be at the level that actually exists in the PDS.{
"application": "ascs",
"services": [
{
"name": "ASOService1",
"service_version": "v1",
"service_name": "exportService",
"wb_template": "APFA_W2",
"dyn_rollup": [
{
"base_dim": "stor",
"mod_dim": "strc"
}
],
"input_items": [],
"output_items": [],
"input_levels": [
{
"mask": "bwdvexpasob",
"input_items": [
{
"name": "requestID",
"value": "bwdvrsqidt"
},
{
"name": "rspVersion",
"value": "bwdvrspvert"
},
{
"name": "timeout",
"value": "bwdvtimeoutu"
}
],
"input_levels": [
{
"input_items": [
{
"name": "assortId",
"value": "bwdvasrtidt"
},
{
"name": "assortLabel",
"value": "bwdvasrtlblt"
}
],
"input_levels": [],
"name": "",
"level": "scls_bper"
}
],
"name": "exportAssortmentRequestHeader",
"level": "scls_bper"
}
],
"output_levels": [
{
"output_items": [
{
"name": "status",
"value": "bwdvexpstatt"
}
],
"name": "",
"level": "user"
}
]
},
{
"name": "ASOService2",
"service_version": "v1",
"service_name": "getAssortmentDetail",
"wb_template": "APFA_W2",
"dyn_rollup": [],
"input_items": [],
"output_items": [],
"input_levels": [
{
"input_items": [
{
"mask": "bwdbreqasob",
"name": "assortmentId",
"value": "bwdvasrtidt",
"vector_level": "scls"
}
],
"name": "",
"level": "bper"
}
],
"output_levels": [
{
"output_items": [
{
"name": "responseCode",
"value": "bwdvrespcodet"
},
{
"name": "responseCodeMessage",
"value": "bwdvrespcodel"
}
],
"output_levels": [
{
"output_items": [
{
"name": "statusCode",
"value": "bwdvstatcodet"
},
{
"name": "statusCodeMessage",
"value": "bwdvstatcodel"
}
],
"output_levels": [],
"name": "soOptResultDetail",
"level": "scls_bper"
}
],
"name": "getAssortmentDetailResponseHeader",
"level": "user"
}
]
}
]
}
Deployment Tool Limitations
The following section describes a limitation of the Deployment Tool.
Validation of Resource Contents
Note that the Deployment Tool provides only the most basic validation over a deployment resource and that the validations do not reflect issues in the resource itself, but merely detect errors that could interfere with the functioning of the Deployment Tool.
The Tool only ensures that the information contained within the resource file is formatted properly for the use of the resource (for example, the Tool ensures that the tag structure of an XML resource is correct but does not prevent incorrect or incomplete information within the tags of the resource).
The reasons for this are twofold.
First, the Deployment Tool is designed to provide lightweight interfaces for the creating of resource files. It translates the structure of the information contained in the resources into a set of user interface controls that remove the need to manually edit resources in a text editor.
The Tool does not connect with a RPASCE PDS nor is it equipped to automatically read the contents of an application configuration representing an application and so does not have access to the information necessary to provide such validation. Retail Home Dashboard Configuration has been enhanced to validate certain content against the application configuration if the application configuration is open in the Tools.
Second, because the Tool operates on a user's desktop and not necessarily on the host of the RPASCE application, many categories of information are simply not available for validation, such as the legitimacy of file path locations on the RPASCE Server.
For these reasons, the content of a resource generated through the Deployment Tool must always be manually inspected to ensure the correctness prior to use of the resource in an RPASCE PDS.























