LEC User Interface

The LEC Configuration Manager is a Windows desktop application that allows users to design, view, and edit LEC Server configurations, and monitor and manage a running LEC Server instance. The user interface includes a menu bar and six panels. Three of these panels have additional tabs used to access various tools and functions of the Configuration Manager.

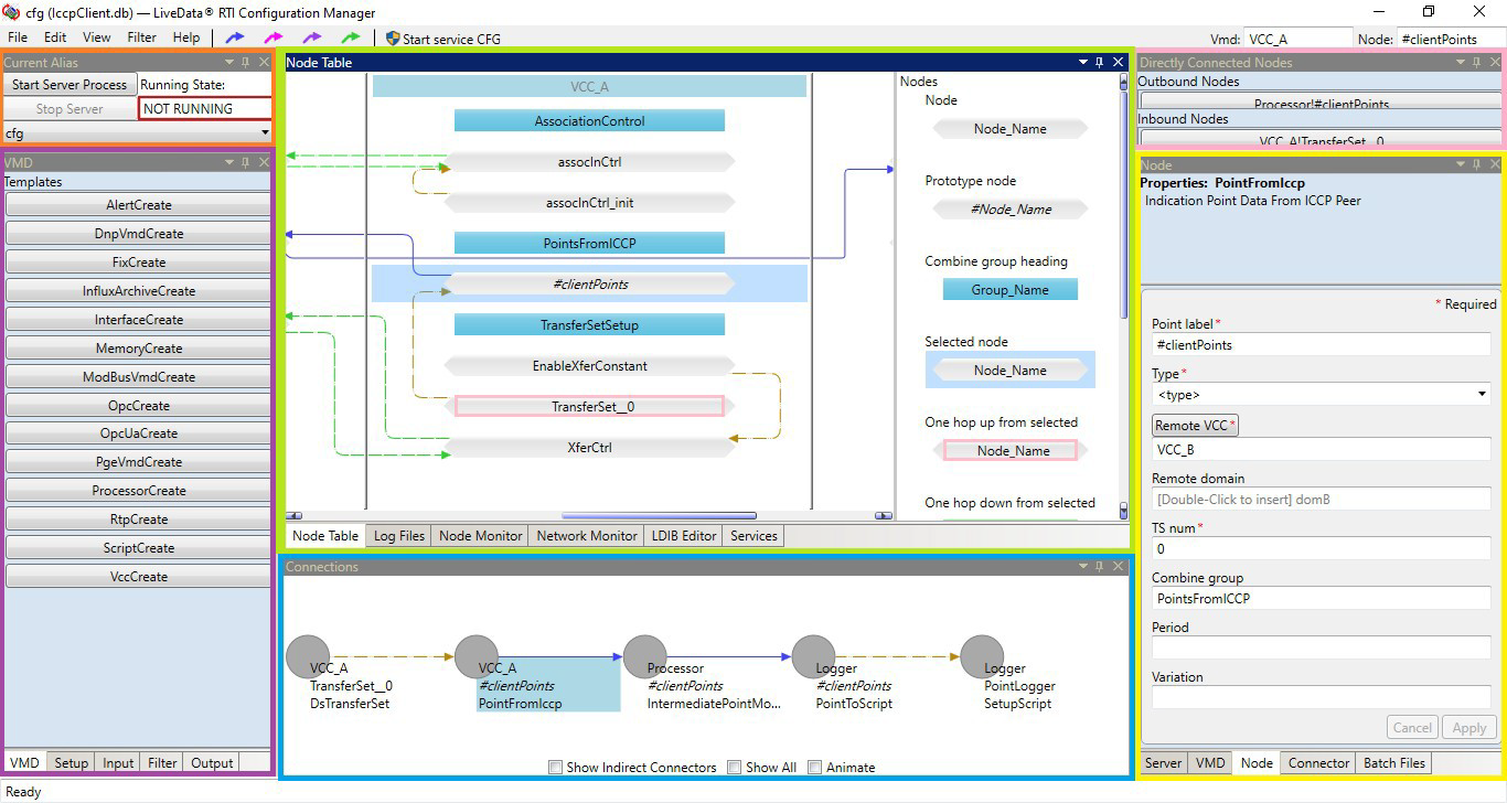
The following screenshot shows the six panels in the default view of the LEC Configuration Manager. In this image, the VMD tab is open in the Templates panel, the Node Table tab is open in the Central panel, and the Node tab is open in the Properties panel.

Image of configuration manager user interface

In this section:

Back to Top