The following topics are addressed here.
Migration is supported on Linux and Windows 64-bit x86 systems only. Before migrating, ensure that the following requirements are met:
OWB 11.2.0.4 installed (plus Migration Patch applied. Note: Please contact Oracle Support to get the latest Migration Patch to be applied to your environment.)
ODI 12.2.1.2.6
OWB workspace exists
ODI repositories exist (When migration mode is FAST_CHECK, this pre-condition is optional)
ODI_HOME and JAVA_HOME environment variables set. The ODI_HOME variable should be set to the ODI installation directory, such as /home/oracle/Middleware. The JAVA_HOME variable should be set to the JDK installation directory, such as /java/jdk<version>/.
Note: The JDK version should be 1.8 or later.
Migration utility configuration file created
Also ensure that you have the following information:
ODI master repository password (When migration mode is FAST_CHECK, this pre-condition is optional)
ODI user password (When migration mode is FAST_CHECK, this pre-condition is optional)
OWB workspace owner password
Full path to the migration utility configuration file and the file name
Note:
Download the required patches from My Oracle Support (https://support.oracle.com). Apply the patches using the instructions in the patch readme files.
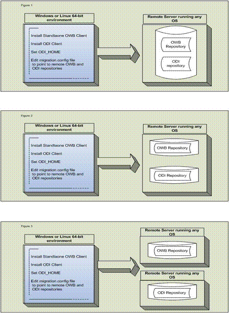
If your OWB repository resides on an environment other than Windows 64-bit or Linux 64-bit, you have to install both OWB and ODI clients on the same machine.
Set the ODI_HOME environment variable to point to the ODI home. The migration.config file has to have all the parameters set correctly and pointing to the right location of the repositories.
Migration Utility Run for Remote Repositories
You can have three different scenarios when the repositories are remote as shown in the figures below:

In the 1st case the repositories can reside on the same server and the same database.
In the 2nd case the repositories can reside on same server but different databases.
In the 3rd case the repositories can reside on different servers.
Before migrating, you must first create the configuration file used to perform the migration.
The configuration file is a text-based properties file that contains connection information and other details.
The following topics are addressed here:
A template file is provided to make creation of the migration utility configuration file easier. Use this template as your starting point and edit the settings to fit your specific environment and needs.
The template file is named migration.config and is located in the OWB_HOME/bin/admin directory, where OWB_HOME is your OWB installation directory.
To create the migration utility configuration file:
Table 2-1 lists the parameters in the migration utility configuration file.
Table 2-1 Migration Utility Configuration File Parameters
| Parameter | Mandatory | Description | 
|---|---|---|
| 
 | Yes | User name for the ODI master repository connection. It is not mandatory when mode is set to mode=fast_check. | 
| 
 | Yes | JDBC URL used to connect to the ODI master repository. This URL must be quoted if it contains one of the following characters: 
 The default value is  It is not mandatory when mode is set to mode=fast_check. | 
| 
 | Yes | JDBC driver used to connect to the ODI master repository. The default value is  It is not mandatory when mode is set to mode=fast_check. | 
| 
 | Yes | Supervisor user name for ODI. The default value is  It is not mandatory when mode is set to mode=fast_check. | 
| 
 | Yes | User name used to connect to the ODI work repository. The default value is  It is not mandatory when mode is set to mode=fast_check. | 
| 
 | Yes | OWB workspace owner. | 
| 
 | Yes | URL used to connect to the OWB workspace. The default value is  | 
| 
 | No | Name of the OWB workspace to connect to, specified in one of the following formats: 
 The migration utility can be used to migrate just one workspace at a time. Edit this parameter (and others as necessary) and run the migration utility for each workspace that you want to migrate. If the workspace owner owns just one workspace, you do not need to specify this parameter. If the workspace owner owns multiple workspaces and no value is specified for this parameter, an error is returned. If a workspace has the same name as the workspace owner, the workspace is migrated. If the specified workspace does not exist, the connection fails. | 
| 
 | No | Full path to the migration utility log file, which is generated when you run the migration utility. The migration utility exclusion report is also generated, and uses the same prefix as the log file, with a  This parameter is used to specify the name and location for both the log file and the report file. If no path is specified, the log and report files are generated in the same directory from which the migration utility was executed, for example, OWB_HOME For more information about these files, see Reviewing Log and Report Files. | 
| 
 | No | Content to be included in the migration utility exclusion report. Options are: 
 The default value is  | 
| 
 | No | Migration mode. Options are: 
 The default value is  For more information about using the  | 
| 
 | No | Indicate whether migrating the object or not when there is an object with the same name already existed in ODI repository. This parameter has two options,  
 | 
| 
 | No | Controls whether dependent objects are migrated with the objects selected for migration. The default value is  Recursive dependency is supported when  Mapping  | 
| 
 | No | Indicates whether to continue the migration process or stop when an error occurs. When set to  The default value is  | 
| 
 | No | Indicates whether to split the join operator to binary join when the property  The default value is  | 
| 
 | No | Determines whether mappings that contain unbound operators (excluding Code Template mappings) are migrated. Unbound operators include external table, table, view, materialized view, lookup, and pluggable mapping. When set to  For an unbound pluggable mapping operator, an ODI reusable mapping is created in an ODI folder named  The default value is  | 
| 
 | No | Specifies the OWB objects to be migrated. The default value is the wild card asterisk ( For more information about migrating specific objects, see Migrating Specific Objects in an OWB Workspace. | 
| 
 | No | Indicates the number of mappings to be processed or migrated at a time. Use this parameter to avoid out of memory issues if the OWB workspace has a very large number of mappings. The default value is  | 
Example 2-1 shows the values for a sample migration utility configuration file.
Example 2-1 Sample Migration Utility Configuration File
ODI_MASTER_USER=ODIREP ODI_MASTER_URL=jdbc:oracle:thin:@localhost:1521:machine ODI_MASTER_DRIVER=oracle.jdbc.OracleDriver ODI_USERNAME=SUPERVISOR ODI_WORK_REPOSITORY_NAME=WORK0 OWB_WORKSPACE_OWNER=rep_0 OWB_URL=localhost:1521:machine.example.com OWB_WORKSPACE_NAME=REP_0_WS_0 MIGRATION_LOG_FILE=/tmp/migration.log MIGRATION_REPORT_INCLUDE=ALL MIGRATION_MODE=RUN MIGRATION_STRATEGY=CREATE MIGRATE_DEPENDENCIES=TRUE STOP_ON_ERROR=FALSE SPLIT_JOIN_FOR_ANSI_SYNTAX=TRUE MIGRATE_UNBOUND_OPERATOR=TRUE MIGRATION_OBJECTS=PROJECT.MY_PROJECT FLUSH_BATCH_SIZE=50