This appendix provides migration details of operators.
This appendix provides reference information about migrating operators from OWB to ODI.
This appendix contains the following topics:
The following OWB properties are migrated to the same ODI properties across all the operators and attributes for which they are defined.
| OWB Property Name | ODI Property Name | 
|---|---|
| Physical Name | Name | 
| Description | Description | 
The OWB Aggregate operator is migrated to the ODI Aggregate component.
| OWB Property Name | Description | ODI Property Name | Note | 
|---|---|---|---|
| Having Clause (HAVING_CLAUSE) | Having Clause | HAVING | |
| Group By Clause (GROUP_BY_CLAUSE) | Group By Clause | MANUAL GROUP BY CLAUSE | 
| OWB Property Name | Description | ODI Property Name | Note | 
|---|---|---|---|
| Inline view hint (INLINEVIEW_HINT) | Hint used when inline view is created for this operator | Not migrated. | 
1. Cube Operator
This section describes the properties of cube operator.
Table C-1 General Properties
| OWB Property Name | ODI Property Name | Note | 
|---|---|---|
| Name | Name | |
| Description | Description | |
| Other General Properties | Not Migrated | 
Cube AW Properties
All cube AW properties are not migrated.
Table C-2 Cube Loading Properties
| OWB Property Name | ODI Property Name | Note | 
|---|---|---|
| Enable Source Aggregation | Enable Source Aggregation | |
| Incremental Aggregation | Not Migrated | |
| Loading Type | Integration Type | |
| Loading Type — Insert Load | Integration Type — Control Append | |
| Loading Type — Load | Integration Type — Incremental Update | |
| Loading Type — Remove | Integration Type — None | 
Table C-3 Cube Policies
| OWB Property Name | ODI Property Name | Note | 
|---|---|---|
| LOAD policy for INVALID keys | Not Migrated | If the property value on OWB cube object is different from the value on OWB cube operator, a warning message is generated in the migration report. | 
| LOAD policy for NULL keys | Not Migrated | |
| Record Error Rows | Not Migrated | |
| Solve the Cube | Not Migrated | 
Table C-4 Error Tables
| OWB Property Name | ODI Property Name | Note | 
|---|---|---|
| DML Error table Name | Not Migrated | DML Error table name and Error table name are not migrated because error table information is defined on ODI cube object. | 
| Error table Name | Not Migrated | |
| Truncate Error Table | Truncate Error Datastore | 
Physical Properties
All physical properties on OWB cube operator are not migrated.
2. Cube Operator Attribute Group
OWB input/output attribute group of cube operator is mapped to the input connector point of ODI cube component.
3. Cube Operator Map Attribute
Table C-5 General Properties
| OWB Property Name | ODI Property Name | Note | 
|---|---|---|
| Description | Description | |
| Other General Properties | Not Migrated | 
AW Properties
AW properties on map attribute are not migrated.
Data Type Information
Data Type Information properties are not migrated because they can be derived from the attribute’s bound object.
Table C-6 Loading Properties
| OWB Property Name | ODI Property Name | Note | 
|---|---|---|
| Attribute Role | Not Migrated | It’s a read-only property. | 
| Source Aggregation Function | Source Aggregation Function | Only measure map attribute has this property. | 
| Update Operation | Not Migrated | 
Table C-7 Operator Specific Properties
| OWB Property Name | ODI Property Name | Note | 
|---|---|---|
| Binding Column Name | Not Migrated | These properties are read-only and can be derived from the map attribute’s bound object. | 
| Dimension Attribute | Not Migrated | |
| Is Skip Level | Not Migrated | |
| Level Attribute | Not Migrated | |
| Level Relationship Name | Not Migrated | |
| Referenced Level Attribute Name | Not Migrated | |
| Referenced Level Name | Not Migrated | |
| Default Value | Not Migrated | It is defined on ODI dimension level attribute. The value can be derived from the map attribute’s bound dimension level attribute. | 
| Null Data Value | Null Data Value | This migration happens only when this map attribute represents as a dimension key attribute. | 
4. Base Cube for Cube Operator
The base cube of the cube operator is migrated to ODI cube object and ODI cube component is bound to the cube object when migration option MIGRATE_DEPENDENCY is set to true. If the base cube is not selected to be migrated together with the cube mapping and option MIGRATE_DEPENDENCY is set to false, the cube mapping will not be migrated. A message is generated in migration report - Mapping is not migrated because the bound object of the mapping operator CUBE:XXX is not being migrated. If the cube operator is unbound, the owning mapping is not migrated. A message is generated in migration report as — Mapping is not migrated because the mapping operator CUBE:XXX is unbound.
The OWB Deduplicator operator is migrated to the ODI Distinct component.
No specific properties of the Deduplicator operator need to be migrated.
1. Dimension Operator
OWB Dimension operator is migrated to ODI dimension component.
Table C-8 General Properties
| OWB Property Name | ODI Property Name | Note | 
|---|---|---|
| Name | Name | |
| Description | Description | |
| Other General Properties | Not Migrated | The property Target Load Order will be calculated in ODI Dimension Pattern and there is no need to migrate it. | 
AW Properties
All AW properties are not migrated.
Table C-9 Dimension Properties
| OWB Property Name | ODI Property Name | Note | 
|---|---|---|
| Enable Source Dedup | Enable Source De-duplicate | |
| Loading Type | Not Migrated | The default integration type for ODI dimension component is set to Incremental Update. | 
| Sequence Name | Not Migrated | It is read-only property and this value can be derived from the base dimension of the dimension component. | 
| Type 2 Extract/Remove Current Only | Not Migrated | 
Table C-10 Error Table
| OWB Property Name | ODI Property Name | Note | 
|---|---|---|
| DML Error Table Name | Not Migrated | Since error table information is defined on ODI dimension object. | 
| Error Table Name | Not Migrated | |
| Truncate Error Tables | Truncate Error Datastore(s) | 
Table C-11 History Logging Policies
| OWB Property Name | ODI Property Name | Note | 
|---|---|---|
| Default Effective Time of Initial Record | Default Effective Time of Initial Record | |
| Default Effective Time of Open Record | Default Effective Time of Open Record | |
| Default Expiration Time of Open Record | Default Expiration Time of Open Record | |
| Slowing Changing Type | Not Migrated. | It is read-only property and can be derived from the base dimension object of the ODI dimension component. | 
| Support Multiple History Loading | Not Migrated. | |
| Support Out of Order History Loading | Not Migrated. | |
| Type2 Gap | Type2 Gap | |
| Type2 Gap Units | Type2 Gap Units | 
Table C-12 Orphan Management Policies
| OWB Property Name | ODI Property Name | Note | 
|---|---|---|
| Create Default Level Records | Not Migrated | |
| LOAD policy for INVALID keys | Not Migrated | ODI dimension component retrieves the value from its base dimension object. | 
| LOAD policy for NULL keys | Not Migrated | |
| Record Error Rows | Not Migrated | |
| REMOVE Orphan Policy | Not Migrated | 
Physical properties on Dimension Operator
All physical properties set on OWB dimension operator will not be migrated.
2. Dimension Operator Attribute Group Migration
Table C-13 General Properties
| OWB Property Name | ODI Property Name | Note | 
|---|---|---|
| Description | Description | |
| Other General Properties | Not Migrated | 
Default Properties
All default properties on attribute group of dimension operator are not migrated.
Error Table
All error table properties on attribute group of OWB dimension operator are not migrated, as the error table information can be retrieved from the base dimension object of ODI the dimension component.
3. Dimension Operator Map Attribute Migration
Table C-14 General Properties
| OWB Property Name | ODI Property Name | Note | 
|---|---|---|
| Description | Description | |
| Other General Properties | Not Migrated. | 
AW Properties
AW properties on map attribute are not migrated.
Data Type Information
Data Type Information properties are not migrated because they can be derived from the map attribute’s bound object (The bound object should be the level attribute).
Loading Properties
Loading properties are not migrated because they are read-only properties and can be derived from the attribute’s bound object (The bound object should be the level attribute).
Table C-15 Operator Specific Properties
| OWB Property Name | ODI Property Name | Note | 
|---|---|---|
| Binding Column Name | Not Migrated | They are read-only parameters and can be derived from the map attribute’s bound object. | 
| Dimension Attribute Name | Not Migrated | |
| Level Attribute Name | Not Migrated | |
| Referenced Level Name | Not Migrated | |
| Default Value | Not Migrated | This value is derived from the map attribute’s bound object. If the value on OWB map attribute is different from the value on its OWB bound object, a warning is provided in the migration report to say “The value of the property  | 
| Load when Inserting Record | Load when Inserting Record | |
| Load when Updating Record | Load when Updating Record | |
| Null Data Value | Null Data Value | 
4. Base Dimension for Dimension Operator
MIGRATE_DEPENDENCY is set to true. If the base dimension is not selected to be migrated together with the dimension mapping and MIGRATE_DEPENDENCY is set to false, the dimension mapping will not be migrated. A message is generated in migration report as - Mapping is not migrated because the bound object of the mapping operator DIMENSION:XXX is not being migrated. If the dimension operator is unbound, the owning mapping is not migrated. A message is generated in migration report as - Mapping is not migrated because the mapping operator DIMENSION:XXX is unbound.The OWB Expression operator is migrated to the ODI Expression component.
No specific properties of the Expression operator need to be migrated.
Input attributes of the Expression operator are not migrated.
Output attributes of the Expression operator are migrated.
For output attributes, the expression of the output attribute is migrated to the expression of the ODI attribute. The OWB properties Variable Initial Value and Variable Write condition are not migrated. No other specific properties of output attributes need to be migrated.
OWB External Table operators inside OWB mappings are migrated to ODI Datastore components in the migrated ODI mappings.
For detailed migration steps and behaviors, see Migrating the External Table Operator.
| OWB Property Name | Description | ODI Property Name | Note | 
|---|---|---|---|
| Bound Name (BOUND_NAME) | If the OWB External Table operator is bound to an external table, the ODI Datastore component is bound to the corresponding data store. | ||
| Primary Source (PRIMARY_SOURCE) | A boolean value to indicate whether this is a primary source (only used in EDW). (YES/NO) | Not migrated. | |
| Key (KEYS_READONLY) | Not migrated. | 
| OWB Property Name | Description | ODI Property Name | Note | 
|---|---|---|---|
| Schema (SCHEMA) | Not migrated. | ||
| Database link (DATABASE_LINK) | Database link used to access this entity during mapping. | Not migrated. | |
| Location (DB_LOCATION) | Location, used to access referenced entity. | Not migrated. | 
| OWB Property Name | Description | ODI Property Name | Note | 
|---|---|---|---|
| Extraction hint (EXTRACTION_HINT) | Hint used when extracting from this table using SQL | SELECT_HINT | |
| Loading hint (LOADING_HINT) | Hint used when loading into this table using SQL | INSERT_HINT or UPDATE_HINT | |
| Automatic hints enabled (AUTOMATIC_HINTS_ENABLED) | Automatic hints enabled using SQL | Not migrated. | 
As with the Table operator, properties for Partition Exchange Loading are not migrated.
OWB External Table operators inside OWB mappings are migrated to ODI Datastore components in the migrated ODI mappings.
The KM of the ODI Datastore's Physical Mapping is set to XKM Oracle External Table, and the following information is migrated from the OWB External Table Operator (or its bound external table) to KM options of the ODI Physical Node.
| OWB Property Name | KM Option | Note | 
|---|---|---|
| Default Location | SQL_DEFAULT_DIR | |
| Accessed Data Location | SQL_DIRECTORIES | The format is DIR_NAME:path,...; for example: MyDir:/tmp/mydir, MyDir2:/tmp/mydir2 | 
| Data Files | DIR_DATA_FILES | The format is DIR_NAME:filename,...; for example: MyDir:file1,MyDir:file2 | 
| Access Parameters | ACCESS_PARAMETERS | 
OWB Flat File operators inside OWB mappings are migrated to ODI Datastore components in the migrated ODI mappings.
| OWB Property Name | Description | ODI Property Name | Note | 
|---|---|---|---|
| Loading type (LOADING_TYPE) | Choices = 'INSERT, UPDATE, NONE' | INTEGRATION_TYPE | Same as for the Table operator. See Notes About Loading Type. | 
| SAMPLED_FILE_NAME | The default physical source file name. | Not migrated. | |
| Source Data File Location (SOURCE_DATA_FILE_LOCATION) | The Locations of the File Module of this Flat File at the time of reconciliation. Stored as UOID. | Not migrated. | |
| File Format (FILE_FORMAT) | File Format (Fixed or Delimited). | Not migrated. | |
| Record Delimiter (RECORD_DELIMITER) | Character that indicates the end of the record. | Not migrated. | |
| Continuation Character (CONTINUATION_CHARACTER) | Character that indicates the record is continued on the next line. | Not migrated. | |
| Continuation Character on Next Line (CONTINUATION_CHARACTER_ON_NEXT_LINE) | If there is a continuation character, is it at the start of the line. | Not migrated. | |
| Filed Termination Character (FIELD_TERMINATION_CHARACTER) | Character that separates the fields of a delimited file. | Not migrated. | |
| Filed Enclosure Characters (FIELD_ENCLOSURE_CHARACTERS) | Characters that wrap fields. Example ' or ". | Not migrated. | |
| Record Size (RECORD_SIZE) | Size of a fixed length record. | Not migrated. | |
| Concatenate Records (CONCATENATE_RECORDS) | Number of Physical Records per Logical Record. | Not migrated. | |
| Record Type Position (RECORD_TYPE_POSITION) | If this is a multi record file, this will indicate the position of the field that identifies the type of record. | Not migrated. | |
| Record Type Length (RECORD_TYPE_LENGTH) | If this is a multi record file, this will indicate the length of the data that identifies the type of record. It is used with the Record Type Position. | Not migrated. | |
| File contains a header row (FIELD_NAMES_IN_THE_FIRST_ROW) | Indicates whether file contains a header row | Not migrated. | |
| Bound Name (BOUND_NAME) | If the OWB Flat File operator is bound to an OWB Flat File object, the corresponding ODI Datastore component is bound to the ODI Datastore. | 
| OWB Property Name | Description | ODI Property Name | Note | 
|---|---|---|---|
| Record Type Values (RECORD_TYPE_VALUES) | Not migrated. | ||
| Bound Name (BOUND_NAME) | Not migrated. | 
| OWB Property Name | Description | ODI Property Name | Note | 
|---|---|---|---|
| Field Data Type (FIELD_DATA_TYPE) | Choices = 'CHAR, DATE, INTEGER EXTERNAL, FLOAT EXTERNAL, DECIMAL, DECIMAL EXTERNAL, ZONED, ZONED EXTERNAL, RAW, TIMESTAMP, TIMESTAMP WITH TIME ZONE, TIMESTAMP WITH LOCAL TIME ZONE, INTERVAL YEAR TO MONTH, INTERVAL DAY TO SECOND, FLOAT, DOUBLE, BYTEINT, SMALLINT, SMALLINT UNSIGNED, INTEGER, INTEGER UNSIGNED, GRAPHIC, GRAPHICEXTERNAL, VARGRAPHIC, VARCHAR, VARCHARC, VARRAW, LONG VARRAW, VARRAWC' | Not migrated. Data type of ODI map attribute is determined by the data type of the column of the bound datastore. | |
| Filed Length (FIELD_DATA_TYPE_LENGTH) | Length of the field in the file to which this operator is bound. | Not migrated. Length of ODI map attribute is determined by the length of the column of the bound datastore. | |
| Field Precision (FIELD_DATA_TYPE_PRECISION) | Precision of the field in the file to which this operator is bound. | Not migrated. Precision of ODI map attribute are determined by the length of the column of the bound datastore. | |
| Field Scale (FIELD_DATA_TYPE_SCALE) | Scale of the field in the file to which this operator is bound. | Not migrated. | |
| Field starting position (FIELD_START_POSITION) | Not migrated. | ||
| Field ending position (FIELD_END_POSITION) | Not migrated. | ||
| Field Mask (FIELD_MASK) | Date mask of the field in the file to which this operator is bound. | Not migrated. | |
| Field null if condition (FIELD_NULLIF_VALUE) | NULLIF value of the field in the file to which this operator is bound. | Not migrated. | |
| Field default if condition (FIELD_DEFAULTIF_VALUE) | Not migrated. | 
The OWB Join operator is migrated to the ODI Join component.
Attribute groups and attributes of the OWB Join operator are not migrated.
For information about the general properties of the Join operator, see Mapping Operator.
ANSI SQL syntax is a property on the mapping level in OWB.
ODI does not have this property on the mapping level, but the ODI Join component has a property called Generate ANSI Syntax which has the same functionality.
The value of ANSI SQL syntax on the OWB mapping is migrated to the Generate ANSI Syntax property of the ODI Join component.
Join Condition on the OWB Join operator is migrated to Join Condition on ODI Join component. However, the OWB Join Condition references its own operator's input attributes, which is not supported in ODI; thus, the ODI Join Condition is configured to reference the attributes of the upstream sources to the OWB input attribute.
Join Input Role is an attribute group level property of the OWB Join operator. It has three choices: STANDARD, OUTER and FULLOUTER.
The corresponding property on the ODI Join component is Join Type.

Join Input Role does not map directly to Join Type because Join Input Role supports multiple input groups, while Join Type supports only a binary join. During migration, complex joins are split into a series of the binary joins using the OWB code generation rules for the Join operator.
When ANSI SQL syntax of OWB mapping is set to true, the Join operator is by default split into binary joins during migration.
Setting the SPLIT_JOIN_FOR_ANSI_SYNTAX migration configuration option to false can override this default behavior and prohibit the Join operator from being split into binary joins. However, if a "Join Input Role" value is set on any of the Join operator's attribute groups, the value of the SPLIT_JOIN_FOR_ANSI_SYNTAX migration configuration option is ignored and the Join operator is split into binary joins during migration.
The following scenarios provide examples of migrating the Join operator when ANSI SQL Syntax is set to true for the mapping.
OWB mapping description: two sources joining together, the join condition is standard join (not outer join). No "Join Input Role" is specified on input attribute groups of Join operator.

Join Condition is: INGRP2.DEPTNO = INGRP1.DEPTNO and INGRP1.EMPNO > 1000
The generated code (only displays the select clause) from OWB side is:
SELECT "EMP"."EMPNO" "EMPNO", "EMP"."ENAME" "ENAME", "DEPT"."DNAME" "DNAME" FROM "DEPT" "DEPT" JOIN "EMP" "EMP" ON ( ( "DEPT"."DEPTNO" = "EMP"."DEPTNO" ) ) WHERE ( "EMP"."EMPNO" > 1000 )
When this kind of mapping is migrated to ODI, the ODI mapping should look as follows:

The join condition for JOIN1 is: ( DEPT.DEPTNO = EMP.DEPTNO )
The filter condition for Filter_JOIN1 is: ( EMP.EMPNO > 1000 )
The operator JOIN1 in OWB mapping is migrated to a Join component followed a Filter component in ODI.
The mapping is much similar with the mapping in scenario 1. The only difference is the join condition is not a standard join. It is an outer join using (+) style.

JOIN_CONDITION is: INGRP2.DEPTNO(+) = INGRP1.DEPTNO
The generated code (only displays the select clause) from OWB side is:
SELECT "EMP"."EMPNO" "EMPNO","EMP"."ENAME" "ENAME", "DEPT"."DNAME" "DNAME" FROM "DEPT" "DEPT" RIGHT OUTER JOIN "EMP" "EMP" ON ( ( "DEPT"."DEPTNO" = "EMP"."DEPTNO" ) )
The migrated ODI mapping should look as follows:

The join condition is set to DEPT.DEPTNO = EMP.DEPTNO, and the join type is set to DEPT RIGHT_OUTER join EMP.
Two sources joining together, the join condition is standard join, but "Join Input Role" is specified on some of the input attribute groups of Join operator. Take the following OWB mapping as an example:

The Join Input Role of INGRP1 is set to OUTER.
Join condition is: INGRP2.DEPTNO = INGRP1.DEPTNO
The generated code (only displays the select clause) from OWB side is:
SELECT "EMP"."EMPNO" "EMPNO", "EMP"."ENAME" "ENAME", "DEPT"."DNAME" "DNAME" FROM "DEPT" "DEPT" LEFT OUTER JOIN "EMP" "EMP" ON ( ( "DEPT"."DEPTNO" = "EMP"."DEPTNO" ) )
The migrated ODI mapping looks like the following:

The join condition is set to DEPT.DEPTNO = EMP.DEPTNO, and the join type is set to DEPT LEFT_OUTER join EMP.
In this case, OWB will use Join Input Role to generate code and ignore the (+) style. The migrated mapping will be the same as Scenario 3.
Take the following mapping as an example:

Join condition is:
INGRP1.SAL > 1000 and INGRP1.EMPNO(+) = INGRP2.DEPTNO and INGRP3.ENAME = INGRP4.CUSTID and INGRP1.EMPNO = INGRP4.CUSTID and SUBSTR(INGRP1.ENAME(+),0,2) = INGRP2.DNAME
The generated code (only displays the select clause) from OWB side is:
SELECT /* EMP.INOUTGRP1 */ "EMP"."EMPNO" "EMPNO", "EMP"."ENAME" "ENAME", "EMP"."JOB" "JOB", "EMP"."MGR" "MGR", "EMP"."HIREDATE" "HIREDATE", "EMP"."SAL" "SAL", "EMP"."COMM" "COMM", "EMP"."DEPTNO" "DEPTNO" FROM "EMP" "EMP" ) "INGRP1" RIGHT OUTER JOIN "DEPT" "DEPT" ON ( (( "INGRP1"."EMPNO" = "DEPT"."DEPTNO" )) AND (( SUBSTR ( "INGRP1"."ENAME" , 0 , 2 ) = "DEPT"."DNAME" )) ) JOIN "ADDRESS" "ADDRESS$1" ON ( ( "INGRP1"."EMPNO" = "ADDRESS$1"."CUSTID" ) ) JOIN "BONUS" "BONUS" ON ( ( "BONUS"."ENAME" = "ADDRESS$1"."CUSTID" ) ) WHERE ( "INGRP1"."SAL" > 1000 )
The migrated ODI mapping looks like this:

The properties of JOINER would be:

The properties of JOINER1 would be:

The properties of JOINER2 would be:

The properties of Filter_JOINER would be:

When the property ANSI SQL syntax of OWB mapping is set to false, the OWB Join operator will be migrated to one ODI Join component.
Exception: when "ANSI SQL syntax" is set to false, but "Join input Role" is set for some of the Join operator attribute groups. The OWB Join operator may be split into binary joins as described in Join Input Role.
The following mapping is allowed in OWB, but it is not well supported in ODI 12.1.2.

One source table operator is connected to two input groups of the Join operator.
To support this mapping in ODI 12.1.2, the source table operator is migrated twice, producing an ODI mapping like:

ODI 12.1.3 can support the self join just as the way OWB does, so there is no need to migrate the source table operator twice, and the mapping is migrated to ODI 12.1.3 as below:

EMP component is connected to JOINER component twice by 2 input connector points of JOINER component.
The OWB Lookup operator is not migrated to ODI directly. Instead, each of its input/output attribute group pairs is migrated to an ODI Lookup component.
If the OWB Lookup operator has multiple input/output attribute group pairs, the resulting ODI Lookup components are chained together as a binary tree.
Properties of the input/output attribute group pairs are migrated to properties of the ODI Lookup components.
The OWB in group and input attributes will be omitted after the lookup condition converted to ODI.
<OWB In Group, Attributes, and Lookup Conditions>

<ODI Lookup Condition>

The OWB Lookup Table is migrated as ODI Lookup Operator's <Lookup Source> and show up in the mapping.
<OWB Lookup Table>

<ODI Lookup Source>

The OWB Multiple Match Rows Rules are migrated to ODI's <Multiple Match Rows>, <Nth Row Number> and <Lookup Attributes default value & order by> - Column <order by>
<OWB Multiple Match Rows – Error>

<ODI Multiple Match Rows – Error>

<OWB Multiple Match Rows - All Rows>

<ODI Multiple Match Rows - All Rows >

<OWB Multiple Match Rows - Single Row - Any Row>

<ODI Multiple Match Rows - Select Any Single Row>

<OWB Multiple Match Rows - Single Row - First / Last Row>

<ODI Multiple Match Rows -Select Single First / Last row>

<OWB Multiple Match Rows - Single Row - Nth Row>

<ODI Multiple Match Rows - Select Single Nth Row>

OWB No Match Rows Rules are migrated to ODI No Match Rows Plus <Lookup Attributes Default Value & Order By> Default Value.
<OWB Match No Rows - Using Predefined Value>

<ODI Match No Rows - Using Default Value>

Migration Path
To support OWB lookup migration, the concept Multiple Match Rows and No match Rows are introduced into ODI. The migration combines as following:
| - | OWB | ODI12.1.2 | ODI12.1.3 | - | - | 
|---|---|---|---|---|---|
| Multiple Match Rows | No Match Rows | Lookup Type | Multiple Match Rows | No Match Rows | Code Generated | 
| ALL ROWS | DEFAULT VALUES | LEFT OUTER | ALL ROWS(LEFT OUTER) | DEFAULT VALUES | LEFT OUTER JOIN | 
| ALL ROWS | NO ROW | N/A | ALL_ROWS (ALL_ROWS) | NO ROW | INNER JOIN | 
| ERROR | DEFAULT VALUES | EXPRESSION IN SELECT | ERROR (ERROR_WHEN_MULTIPLE_ROW) | DEFAULT VALUES | EXPRESSION IN SELECT | 
| NTH ROW | DEFAULT VALUES | N/A | NTH ROW | DEFAULT VALUES | LEFT OUTER JOIN | 
| ANY ROW | DEFAULT VALUES | N/A | ANY ROW | DEFAULT VALUES | EXPRESSION IN SELECT | 
| FIRST ROW | DEFAULT VALUES | N/A | FIRST ROW | DEFAULT VALUES | EXPRESSION IN SELECT | 
| LAST ROW | DEFAULT VALUES | N/A | LAST ROW | DEFAULT VALUES | EXPRESSION IN SELECT | 
| OWB Property Name | ODI Property Name | 
|---|---|
| Name | Name | 
| Input Group | Not Migrated | 
| Input Attributes | Not Migrated | 
| Multiple Match Rows | Multiple Match Rows | 
| No-Match Row | No-Match Row | 
| Nth Row Number | Nth Row Number | 
| Default Value and Order By | Lookup Default Values & Order By | 
| Lookup Condition | Lookup Condition | 
| Each Group's Lookup Table | Lookup Operator's Lookup Table | 
Each attribute of an OWB Mapping Input Parameter operator is migrated as one ODI variable under the project tree panel.
The default value of an attribute in the OWB Mapping Input Parameter operator is migrated as the default value of the ODI variable. If the default value is not set, the expression of the attribute is used instead.
By default, the attribute name is migrated to the ODI variable name. If the name already exists, a number is automatically appended to create a unique name. If multiple attributes of the same name are migrated, increasing numbers are used to create unique names.
| OWB Property Name | ODI Property Name | Description | 
|---|---|---|
| Physical Name | Name | If the name already exists, a number is automatically appended to create a unique name. | 
| Default Value | Default Value | The default value of the attribute in the OWB Mapping Input Parameter will be migrated as the ODI Variable's default. If the default value of the attribute in the input parameter is not set, use the expression of the attribute instead. | 
| Data Type; one of: 
 | Data Type: DATE | The attribute's default value (or expression if no default value is set) is converted to text and the ODI variable's data type is configured as SHORT_TEXT or LONG_TEXT: 
 | 
| Data Type; one of: 
 | Data Type: NUMERIC | If the attribute's default value (or expression if no default value is set) cannot be parsed to numeric, it is converted to text and the ODI variable's data type is configured as SHORT_TEXT or LONG_TEXT: 
 | 
| Data Type; one of: 
 | Data Type: SHORT_TEXT | If the length of attribute's default value (or expression if no default value is set) exceeds 250, the ODI variable's data type is configured as LONG_TEXT. | 
| Data Type: Other | Not Supported | If the attribute's type in OWB is some other type, the operator will not be migrated. | 
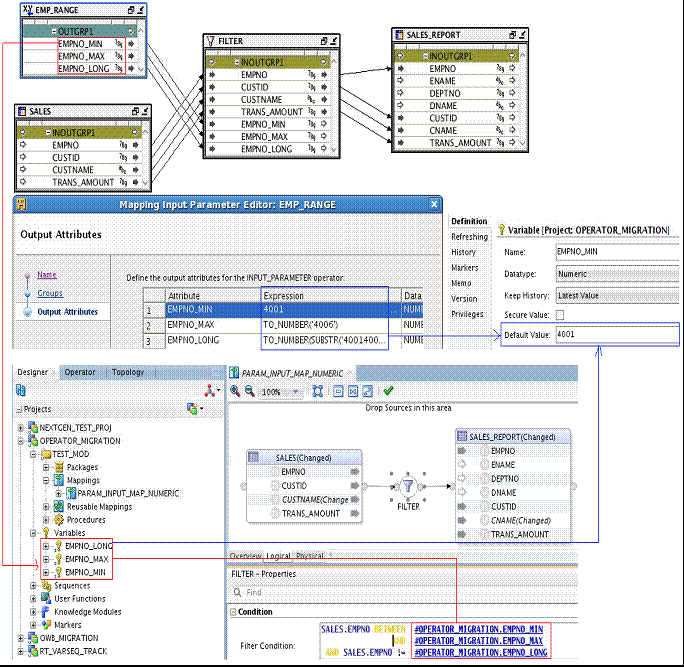
The following diagram provides an example of how the OWB Mapping Input Parameter is migrated to ODI. In this diagram, note the following:
Each attribute inside the Mapping Input Parameter EMP_RANGE is migrated to a standalone variable; for example, EMP_RANGE.EMPNO_MIN is migrated to the ODI project variable EMPNO_MIN.
The attribute's default value or expression is migrated to the ODI variable's default value; for example, the expression 4001 of EMP_RANGE.EMPNO_MIN in OWB is migrated to the ODI variable EMPNO_MIN's default value of 4001.
The downstream expressions of OWB Mapping Input Parameter attributes are parsed to use the variable; for example, the FILTER condition expression has been converted to #OPERATOR_MIGRATION.EMPNO_MIN.

Once a mapping that contains an Input Parameter operator been migrated to ODI, it can be executed through the generated mapping scenario. During the execution, all the ODI variables migrated from OWB will be populated with the default value (OWB input parameter attribute's default value or expression). If necessary, you can change the value as needed, as shown in the following figure:

The OWB Materialized View operator is migrated to the ODI Data store component.
| OWB Property Name | Description | ODI Property Name | Note | 
|---|---|---|---|
| Bound Name (BOUND_NAME) | If the OWB Materialized View operator is bound to a materialized view, the ODI Data store component will be bound to the corresponding data store. | ||
| Primary Source (PRIMARY_SOURCE) | A boolean value to indicate whether this is a primary source (only used in EDW). (YES/NO) | Not migrated. | |
| Keys (KEYS_READONLY) | Not migrated. | ||
| Loading Type (LOADING_TYPE) | Choices = "INSERT, UPDATE, INSERT_UPDATE, UPDATE_INSERT, DELETE, NONE, TRUNCATE_INSERT, DELETE_INSERT, CHECK_INSERT, DERIVE_FROM_LCR" | INTEGRATION_TYPE | Same as for the Table operator. See Notes About Loading Type. | 
| Target Load Order (TARGET_LOAD_ORDER) | Map targets names in loading sequence. | Not migrated. | 
Same as for the Table operator. See Physical Properties of the Table Operator.
Same as for the Table operator. See Logical Properties of the Attributes of the Table Operator.
Same as for the Table operator. See Migrating an Unbound Table Operator.
The OWB Pivot operator is migrated to the ODI Unpivot component.
| OWB Property Name | Description | ODI Property Name | Note | 
|---|---|---|---|
| Business Name (LOGICAL_NAME) | Business Name (BUSINESS_NAME) | ||
| Physical Name (NAME) | Name (NAME) | If the OWB name includes the string "pivot", it is changed to "unpivot". | 
The output attribute that is set as the row locator of the OWB Pivot operator is migrated to the value of the Row Locator property of the ODI Unpivot component.
Map attribute groups of the OWB Pivot operator are migrated to connector points of the ODI Unpivot component. No specific properties for attribute group of Pivot operator need to be migrated.
Input attributes of the OWB Pivot operator are not migrated.
Output attributes are migrated. Name, Data Type, Length, Precision, Scale, Second Precision and Description are general properties described in Mapping Attribute. Migration of the Row Locator property is described in Row Locator. The Expression property of the OWB Output attribute is migrated to the Expression property of the ODI Output attribute.
The OWB Pluggable Mapping operator is migrated to the ODI Reusable Mapping component.
For general information about migrating pluggable mappings, see OWB Pluggable Mappings.
No specific properties of the Pluggable Mapping operator need to be migrated.
Attribute groups and attributes in the Pluggable Mapping operator are not migrated.
In ODI, when a Reusable Mapping component is bound to a Reusable Mapping, the connector points and attributes of the Reusable Mapping component are created automatically according to the binding Reusable Mapping. Thus, if an OWB Pluggable Mapping operator is not consistent with its bound object in OWB, migration issues might arise. To avoid any such issues, synchronize the Pluggable Mapping operator before migration.
A mapping containing an unbound Pluggable Mapping operator will not be migrated unless the MIGRATE_UNBOUND_OPERATOR migration configuration option is set to true.
During migration, a Reusable Mapping will be created in ODI based on the unbound Pluggable Mapping operator. The created Reusable Mapping is placed in the STAND_ALONE folder under the project where the mapping is placed. The unbound Pluggable Mapping operator is migrated to a Reusable Mapping component and bound to the newly created Reusable Mapping.
For ODI 12.1.2 (plus the applied patch), the OWB Post-Mapping operator is converted to PL/SQL code and configured into the ODI container mapping's target node as the KM option END_MAPPING_SQL.
For ODI 12.1.3, the OWB Post-Mapping operator is migrated as SQL clause and saved into the "End Mapping Command" of the mapping. The operator's location information is migrated into Location for End Mapping Command, and the Technology for End Mapping Command would be populated as Oracle.
The downstream expressions which refer to the Output Attribute are resolved as NULL.
The data type of Attribute Process operator are limited to: TIMESTAMP, TIMESTAMP_WITH_LOCAL_TIME_ZONE, TIMESTAMP_WITH_TIME_ZONE, DATE, NUMBER, NUMERIC, FLOAT, BINARY_DOUBLE, BINARY_FLOAT, INTEGER, VARCHAR2, VARCHAR, CHAR, NCHAR, NVARCHAR2. Otherwise, the Attribute Process Operator is not migrated.
| OWB Property Name | ODI Property Name | Note | 
|---|---|---|
| Business Name | Not migrated. | |
| Description | Not migrated. | |
| Function Name | Function Name inside the End Mapping Command. | |
| Physical Name | Not migrated. | |
| Post-Mapping Process Run Condition | Skipped after migrated to ODI Mapping. | |
| Row based only | Not migrated. | |
| Input Attribute Physical Name | Not migrated. | |
| Output Attribute Physical Name | Not migrated. | 
For ODI 12.1.2 (plus the applied patch), the OWB Pre-Mapping operator is migrated to the KM option BEGIN_MAPPING_SQL of the source ODI Datastore component.
For ODI 12.1.3, the OWB Pre-Mapping operator is migrated as a SQL clause and saved into the "Begin Mapping Command" of the mapping. The operator's location information would be migrated into Location for Begin Mapping Command, and the Technology for Begin Mapping Command would be populated as Oracle.
The downstream expressions which refer to the Output Attribute are be resolved as NULL.
The data type of Attribute Process operator are limited to: TIMESTAMP, TIMESTAMP_WITH_LOCAL_TIME_ZONE, TIMESTAMP_WITH_TIME_ZONE, DATE, NUMBER, NUMERIC, FLOAT, BINARY_DOUBLE, BINARY_FLOAT, INTEGER, VARCHAR2, VARCHAR, CHAR, NCHAR, NVARCHAR2. Otherwise, the Attribute Process Operator is not migrated.
| OWB Property Name | ODI Property Name | Note | 
|---|---|---|
| Business Name | Not migrated. | |
| Description | Not migrated. | |
| Function Name | Function Name inside the Begin Mapping Command. | |
| Physical Name | Not migrated. | |
| Post-Mapping Process Run Condition | Skipped after migrated to ODI Mapping. | |
| Row based only | Not migrated. | |
| Input Attribute Physical Name | Not migrated. | |
| Output Attribute Physical Name | Not migrated. | 
OWB Sequences are migrated to ODI Sequences as described in OWB Sequence to ODI Sequence. The OWB Sequence operator is not migrated; however, references to OWB Sequences in expressions are migrated to ODI as part of the migration of the expressions.
The OWB Set operator is migrated to the ODI Set component.
Set operation is an operator level property in OWB. It has four choices: UNION, UNIONALL, INTERSECT, and MINUS.
ODI has a similar property, but the property is set on the input connector point. Hence, the operator-level OWB Set Operation property is migrated to each input connector point of the Set ODI component except the first input connector point which is left as empty.
The following table displays the migration from OWB Set Operation to ODI set operation type.
| OWB Set Operation Type | ODI Set Operation Type | 
|---|---|
| UNION | UNION | 
| UNIONALL | UNION ALL | 
| MINUS | MINUS | 
| INTERSECT | INTERSECT | 
The operator attribute groups of the OWB Set operator are migrated to ODI component connector points. No specific properties need to be migrated for attribute groups of the Set operator.
Input attributes of the Set operator are not migrated.
Output attributes are migrated. The Output attribute of the ODI Set component can have multiple expressions. Each expression is associated with an input connector point. During migration, the expressions for the ODI attribute will be constructed according to the input attributes of the OWB Set operator. Take the following mapping as an example:

Union1 is a Set operator in OWB. It has two output attributes, and the two input attributes INGRP1.EMPNO and INGPR2.DEPTNO are mapped to OUTGRP1.DEPTNO.
Because INGRP1.EMPNO is connected from EMP.INOUTGRP.EMPNO and INGRP2.DEPTNO is connected from DEPT.INOUTGRP.DEPTNO, the expressions for the output attribute UNION1.DEPTNO in the ODI Set component are set to refer to EMP.EMPNO and DEPT.DEPTNO.
The OWB Sorter operator is migrated to the ODI Sorter component.
| OWB Property Name | Description | ODI Property Name | Note | 
|---|---|---|---|
| Order By Clause (ORDER_BY_CLAUSE) | The Order By Clause | ORDER_BY_CLAUSE | 
The OWB Splitter operator is migrated to the ODI Splitter component.
Split Condition is an attribute group-level property in OWB. ODI has a similar property, which is set on the output connector point. The Split Condition property on the output attribute group in OWB is migrated to the split condition expression on the output connector point in ODI.
Output attribute groups of the Splitter operator in OWB are migrated to output connector points in ODI. The output attribute group with the name REMAINING_ROWS in OWB is migrated to the Remainder output connector point in ODI.
Attributes of the Splitter operator are not migrated.
The OWB Subquery Filter operator is migrated to the ODI Subquery Filter component.
The physical name of the Subquery Filter operator is migrated to the Subquery Filter component name. The description is migrated to the component description.
The OWB subquery filter condition is mapped to the ODI subquery filter condition.
The subquery filter condition for the ODI Subquery Filter component is as follows:

The OWB Subquery Filter operator has two attribute groups: input attribute group and inout attribute group. The input attribute group of the OWB Subquery Filter operator is migrated to the ODI SUBQUERY_FILTER_INPUT connector point of the ODI Subquery Filter component. The OWB inout attribute group of the Subquery Filter operator is migrated to the ODI DRIVER_INPUT connector point and the output connector point. The two connector points use the default name instead of the OWB inout attribute group name.
Attributes in the input attribute group are not migrated. Attributes in the inout group of the OWB Subquery Filter operator are migrated to output attributes of the ODI Subquery Filter component.
An output attribute of the Subquery Filter component has two expressions. The following example describes how these two expressions are set during migration.
Using the following OWB mapping as an example:

This OWB mapping is migrated to the following ODI mapping:

The expressions for each migrated attribute are as follows:

For output attributes of the OWB Subquery Filter operator that are connected from an upstream attribute, the expression of these output attributes is set to the ODI DRIVER_INPUT connector point, and the expression references the upstream projector attribute.
In the previous OWB mapping, the attribute SUBQUERY_FILTER.INOUTGRP1.EMPNO is connected from EMP.EMPNO. After migration to ODI, the expression set on the DRIVER_INPUT connector point is EMP.EMPNO.
For output attributes of the OWB Subquery Filter operator with an IN Matching Attribute property set, the expression of this property is set to the SUBQUERY_FILTER_INPUT connector point.
For example, if the IN Matching Attribute value is DEPTNO, when migrating to ODI, DEPT.DEPTNO is set as the expression for the SUBQUERY_FILTER_INPUT connector point in ODI.
The OWB Table operator is migrated to the ODI Datastore component.
| OWB Property Name | Description | ODI Property Name | Note | 
|---|---|---|---|
| Bound Name (BOUND_NAME) | If the OWB Table operator is bound to a table, the ODI Datastore component will be bound with the corresponding data store. | ||
| Business Name (LOGICAL_NAME) | Business Name (BUSINESS_NAME) | ||
| Create By | Not migrated. | ||
| Create Time | Not migrated. | ||
| Icon Object | Not migrated. | ||
| Keys (KEYS_READONLY) | Not migrated. | ||
| Last Update Time | Not migrated. | ||
| Primary Source (PRIMARY_SOURCE) | A boolean value to indicate whether this is a primary source (only used in EDW). | Not migrated. | |
| Loading Type (LOADING_TYPE) | Choices = "INSERT, UPDATE, INSERT_UPDATE, UPDATE_INSERT, DELETE, NONE, TRUNCATE_INSERT, DELETE_INSERT, CHECK_INSERT, DERIVE_FROM_LCR" | INTEGRATION_TYPE | |
| Target Load Order (TARGET_LOAD_ORDER) | Map targets names in loading sequence. | Not migrated. The TARGET_LOAD_ORDER property will be specified on the mapping level. | |
| Update By | Not migrated. | 
Notes About Loading Type
The loading type of the OWB operator is migrated to the ODI integration type. The Loading Type property is migrated only when the operator is used as the target.
The following table displays the migration mappings from the OWB loading type to the ODI integration type.
| OWB Loading Type | Description | ODI Integration Type | Note | 
|---|---|---|---|
| INSERT | CONTROL_APPEND | A default IKM whose integration type is CONTROL_APPEND is assigned. | |
| UPDATE | INCREMENTAL_UPDATE | A default IKM whose integration type is INCREMENTAL_UPDATE and subtype is UPDATE is assigned. | |
| INSERT_UPDATE | INCREMENTAL_UPDATE | A default IKM whose integration type is INCREMENTAL_UPDATE and subtype is MERGE is assigned. | |
| UPDATE_INSERT | INCREMENTAL_UPDATE | A default IKM whose integration type is INCREMENTAL_UPDATE and subtype is MERGE is assigned. | |
| DELETE | Integration type is not set; a default integration type is used. | ODI does not support DELETE DML. | |
| NONE | Integration type is not set; a default integration type is used. | ||
| TRUNCATE_INSERT | CONTROL_APPEND | Similar to INSERT, and the KM option TRUNCATE_TARGET_TABLE (if it exists) is set to true. | |
| DELETE_INSERT | CONTROL_APPEND | Similar to INSERT, and the KM option DELETE_ALL (if it exists) is set to true. | |
| CHECK_INSERT | CONTROL_APPEND | Treated the same as INSERT. Note that there is no KM option to check whether the target table is empty prior to the insert action. | |
| DERIVE_FROM_LCR | Integration type is not set; a default integration type is used. | ODI does not support DERIVE_FROM_LCR. | 
The following table displays the Change Data Capture (CDC) property mappings from OWB to ODI.
| OWB Property Name | Description | ODI Property Name | Note | 
|---|---|---|---|
| Enabled (IS_CDC) | Indicates if journaling is enabled for this entity. | Journalized Data Only (JOURNALIZING_ENABLED) | |
| Capture Consistency (CDC_METHOD) | Change Data Capture method for this entity. Choices: NONE, CONSISTENT, SIMPLE | Not migrated. | |
| Change Data Capture Filter (CDC_FILTER_CONDITION) | The boolean filtering condition that identifies the data to be processed. Any row with a false condition is not migrated. | Journalized Data Filter (JOURNALIZED_DATA_FILTER) | |
| Trigger Based Capture (IS_TRIGGER_CDC) | Indicates if journaling triggers are generated for this entity. | Not migrated. | 
The following table displays the Conditional Loading property mappings from the OWB Table operator to the ODI Datastore component.
| OWB Property Name | Description | ODI Property Name | Note | 
|---|---|---|---|
| Target Filter for Update (TARGET_FILTER_FOR_UPDATE) | A condition on the rows in the target and if evaluated to true, that row participates in the update loading operation. | Not migrated. | |
| Target Filter for Delete (TARGET_FILTER_FOR_DELETE) | A condition on the rows in the target and if evaluated to true, that row participates in the delete loading operation. | Not migrated. | |
| Match by constraint (MATCH_BY_CONSTRAINT) | Indicates whether unique or primary key information on this target will override the matching criteria obtained from the "Match by constraint" property on the attributes of this target. | Update Key (UPDATE_KEY) | 
Notes About Match By Constraint
In OWB, the property "Match by constraint" can be set to ALL_CONSTRAINTS, NO_CONSTRAINT and a specific CONSTRAINT name (a PK or UK name of the entity).
If "Match by constraint" is set to ALL_CONSTRAINTS, no update key is set on the corresponding ODI Datastore component.
If "Match by constraint" is set to NO_CONSTRAINT, no update key is set on the corresponding ODI Datastore component.
If "Match by constraint" is set to a specific constraint name, the constraint name is used to find the corresponding key (PK or UK) in ODI that will be set as the update key.
Migration details for Control CT (code template) mapping properties are as follows:
Based on the name of the Key of the OWB Table operator, if a constraint with the same name exists on the corresponding ODI Datastore component, the flow control value in OWB is migrated to the constraint value in ODI.
The Not Null property is set on the attribute level. The flow control value of the OWB attribute is migrated to the Check Not Null property value on the ODI attribute.
The following table displays the Partition DML property mappings from the OWB Table operator to the ODI Datastore component.
| OWB Property Name | Description | ODI Property Name | Note | 
|---|---|---|---|
| DML Partition Type (DML_PARTITION_TYPE) | Choices: NONE, PARTITION, SUBPARTITION | Not migrated. | |
| Is Partition Indexed by Name (IS_PARTITION_INDEXED_BY_NAME) | False if partition is indexed by partition key value; otherwise, it's indexed by partition name. (YES/NO) | Not migrated. | |
| DML Partition Name (DML_PARTITION_NAME) | Uses OWB partition type and partition name to find the corresponding partition in ODI. | ||
| Partition Key Value List (PARTITION_KEY_VALUE_LIST) | The partition key value list to search for the partition. | Not migrated. | 
Only those physical properties in the active configuration are considered for migration.
| OWB Property Name | Description | ODI Property Name | Note | 
|---|---|---|---|
| Conflict Resolution (CONFLICT_RESOLUTION) | Detect and resolve any conflicts that may arise during DML using the LCR APIs. (TRUE/FALSE) | Not migrated. | |
| Optimize Merge (OPTIMIZE_MERGE) | (TRUE/FALSE) | Not migrated. | |
| Schema (SCHEMA) | Not migrated. | ||
| Database link (DATABASE_LINK) | Database link used to access this entity during mapping. | Not migrated. | |
| Location (DB_LOCATION) | Location, used to access the referenced entity. | Not migrated. | 
| OWB Property Name | Description | ODI Property Name | Note | 
|---|---|---|---|
| Extraction hint (EXTRACTION_HINT) | Hint used when extracting from this table using SQL. | SELECT_HINT | |
| Loading hint (LOADING_HINT) | Hint used when loading into this table using SQL. | INSERT_HINT or UPDATE_HINT | |
| Automatic hints enabled (AUTOMATIC_HINTS_ENABLED) | Automatic hints enabled using SQL. | Not migrated. | 
| OWB Property Name | Description | ODI Property Name | Note | 
|---|---|---|---|
| Load Column when Inserting Row (LOAD_COLUMN_WHEN_INSERTING_ROW) | A boolean value to indicate whether this attribute will participate in the insert load operation. (YES/NO) | Insert Indicator | |
| Load when Updating Row Column (LOAD_COLUMN_WHEN_UPDATING_ROW) | A boolean value to indicate whether this attribute will participate in the update load operation. (YES/NO) | Update Indicator | |
| Match Column when Updating Row (MATCH_COLUMN_WHEN_UPDATING_ROW) | A boolean value to indicate whether this attribute will be used to construct the matching criteria between the incoming data and the existing data on the target during the update load operation. (YES/NO) | Key indicator | |
| Match Column when Deleting Row (MATCH_COLUMN_WHEN_DELETING_ROW) | A boolean value to indicate whether this attribute will be used to construct the matching criteria between the incoming data and the existing data on the target during the delete load operation. (YES/NO) | Not migrated. | |
| Update Operation (UPDATE_OPERATION) | The computation to be performed on this attribute between the incoming data and the existing data on the target during the update load operation. Choices = '=, +=, -=, =-, *=, /=, =/, =||, ||=' | Not migrated. | 
Notes About Match Column When Updating Row
Although the property of MATCH_COLUMN_WHEN_UPDATING_ROW in OWB is migrated to KEY_INDICATOR in ODI, several rules govern how the key indicator for the ODI map attribute is set.
When the property "Match by constraint" of the OWB Table operator is set to ALL_CONSTRAINTS, the value set on the property MATCH_COLUMN_WHEN_UPDATING_ROW is not migrated, and the key indicator is set to true for the ODI attribute whose bound object is referenced by any PK/AK.
When the property "Match by constraint" of the OWB Table operator is set to NO_CONSTRAINT, the key indicator of the ODI attribute is set according to the property MATCH_COLUMN_WHEN_UPDATE_ROW of the OWB attribute. If MATCH_COLUMN_WHEN_UPDATE_ROW is set to YES, the key indicator of the ODI attribute should be set to true.
When the property "Match by Constraint" of the OWB Table operator is set to a specific constraint, an update key is set on the ODI Datastore component. The key indicator of the ODI attributes is set automatically when the update key is set.
| OWB Property Name | Description | ODI Property Name | Note | 
|---|---|---|---|
| UD1 (CODE_TEMPLATE_USER_DEFINED_1) | A boolean value indicating whether this attribute will be included in code template functions using the UD1 tag. (YES/NO) | UD_1 | |
| UD2 (CODE_TEMPLATE_USER_DEFINED_2) | (YES/NO) | UD_2 | |
| UD3 (CODE_TEMPLATE_USER_DEFINED_3) | (YES/NO) | UD_3 | |
| UD4 (CODE_TEMPLATE_USER_DEFINED_4) | (YES/NO) | UD_4 | |
| UD5 (CODE_TEMPLATE_USER_DEFINED_5) | (YES/NO) | UD_5 | |
| UPD (CODE_TEMPLATE_UPDATE) | A boolean value indicating whether this attribute will be included in code template functions using the UPD tag. (YES/NO) | Not migrated. | |
| SCD (CODE_TEMPLATE_SCD) | Choices = 'SCD_UND, SCD_SK, SCD_NK, SCD_INS, SCD_UPD, SCD_FLAG, SCD_START, SCD_END' | Not migrated. | 
It is recommended to make all mapping operators in OWB to be bound to the corresponding object in the project tree.
Mappings that contain an unbound Table operator are not migrated, unless the migration configuration option MIGRATE_UNBOUND_OPERATOR in the migration utility configuration file is set to true.
If the migration configuration option MIGRATE_UNBOUND_OPERATOR is set to true, a data store is created in ODI based on the unbound Table operator. The bound name of the unbound Table operator is used as the ODI datastore name. The unbound OWB Table operator is migrated to the ODI Datastore component and is bound to the newly created ODI datastore. For each unbound Table operator in a mapping, a datastore is created, even the unbound Table operators have a same bound name.
No keys are created for the datastore in ODI after the migration. This may cause issues with mapping code generation. Users need to manually fix the datastore before running the mapping.
The OWB Table Function operator is migrated to the ODI Table Function component.
OWB has a bound Table Function operator (the operator is bound to a table function) and an unbound Table Function operator, and these two kinds of operators are migrated to an unbound Table Function component in ODI. The OWB Table Function operator can have one input attribute group and one output attribute group. The attribute groups of the Table Function operator are migrated to ODI map connector points.
| OWB Property Name | Description | ODI Property Name | Note | 
|---|---|---|---|
| Table Function Name (TABLE_FUNCTION_NAME) | Name of the table function to be called. | FUNCTION_NAME | |
| Table Function is Target TABLE_FUNCTION_IS_TARGET | Indicates if this table function is being used as a target operator. | Not migrated. Even without this property, ODI still knows if this Table Function component is used as a target. | |
| Bound Name (BOUND_NAME) | The name to be used by the code generator to identify this operator. By default, this is the same as the operator's physical name. | Not migrated. | 
| OWB Property Name | Description | ODI Property Name | Note | 
|---|---|---|---|
| Return Table of Scalar (RETURN_TABLE_OF_SCALAR) | Specifies whether the return of the table function is a TABLE of SCALAR. | Not migrated. If this property is set to true in OWB, then the expression of the output attribute in ODI is set to TABLE_FUNCTION_NAME.COLUMN_VALUE. | 
| OWB Property Name | Description | ODI Property Name | Note | 
|---|---|---|---|
| Bound Name (BOUND_NAME) | The name to be used by the code generator to identify this item. By default, this is the same physical name as the item. | Not migrated. | |
| Type Attribute Name (TYPE_ATTRIBUTE_NAME) | The name of the field of the PLS Record or attribute of the Object Type or column of the ROWTYPE that corresponds to this attribute. This property is not applicable if the return type is TABLE of SCALAR. | Contributes to the expression of the output attribute in ODI. | 
Scenarios for the Table Function operator in OWB mappings are as follows.
OWB mapping:

Mapping in ODI after migration:

The OWB output attribute group RETURN is migrated to the output connector point RETURN in ODI.
OWB output attributes in the group RETURN are migrated to output attributes in the connector point RETURN in ODI.
OWB mapping:

Mapping in ODI after migration:

The operator CONSTANT_1 is not migrated. The expressions on its attributes are migrated to the ODI Table Function component attribute.
The OWB input attribute group INGRP1 of the Table Function operator is migrated to the input connector point INGRP1 in the ODI Table Function component. Attributes in the group INGRP1 are migrated to attributes in the connector point INGRP1. The property PARAMETER_TYPE of the input connector point INGRP1 is set to SCALAR.
The OWB output attribute group RETURN is migrated to the output connector point RETURN in ODI. Attributes in the group RETURN are migrated to attributes in the connector point RETURN. If the property RETURN_TABLE_OF_SCALAR of the output attribute in OWB is set to true, the expression of the corresponding output attribute in ODI is set to TABLE_FUNCTION_NAME.COLUMN_VALUE.
The following figure shows an OWB mapping for which the data type for attribute C in the operator TF_INREF_INSCA_REFREC is a PL/SQL Ref Cursor type, and the operator REF1 is responsible for constructing the Ref cursor.

If the input attribute group contains one or more REF_CURSOR type attributes in the Table Function operator in OWB, an input connector point is added for each REF_CURSOR type in ODI. If the REF_CURSOR type is constructed by a Constructed operator in OWB, the input attribute group of the Construct operator is used to define the REF_CURSOR input connector point for the Table Function component in ODI.
In this scenario, the OWB mapping in the preceding figure is migrated to the ODI mapping in the following figure:

Source TFO_SRC_T2 is connected to TF_INREF_INSCA_RETREC through the input connector point INGRP1. The property PARAMETER_TYPE of INGRP1 is set to REF_CURSOR. The property PARAMETER_TYPE of INGRP11 is set to SCALAR.
The OWB Transformation Function operator is migrated to the ODI Expression component.
| OWB Property Name | Description | ODI Property Name | Note | 
|---|---|---|---|
| Scalar Type | |||
| Return Type | Attribute under the output connector point. | 1. The OWB output group RETURN is migrated as the ODI Expression's output connector point RETURN. 2. The OWB output parameter VALUE is migrated as the ODI attribute VALUE under the RETURN connector point. 3. The attribute's expression is migrated as it is in OWB (kept unchanged). | |
| Input parameters (INPUT) | Accessed by the return attribute's expression field, for example: simpleFunc(INPUT.COL1,INPUT.COL2) | Migrated as the ODI Expression component's attributes under INPUTGROUP. | |
| Output parameters (OUTPUT) | Not migrated. | ||
| Input/Output parameters (INPUT_OUTPUT) | Not migrated. | ||
| Function Return Output parameters | Migrated as the ODI Expression component's attributes under OUTPUT GROUP. | If a given Transformation Function operator contains multiple Function Return attributes (at least two), the transformation operator is not migrated. | 
Note:
Additional migration notes:
If the OWB Transformation Function operator is configured as ROW BASED, the operator is not migrated.
If the OWB Transformation Function operator has attributes of the BLOB, SYS_ANYDATA or XMLTYPE complex data types, the operator is not migrated.
Multiple output attributes defined as Function Return are not migrated.
| OWB Property Name | Description | ODI Property Name | Note | 
|---|---|---|---|
| Function Name (FUNCTION_NAME) | Name of the transformation to be called. | Used to generate the expression on the ODI output attribute. Not migrated if Function Name is empty. | |
| Row-based only (ROW-BASED_ONLY) | Indicates if this transformation must be used in row-based mode only. Some transformations can be used in SQL mode and row-based mode. | Not migrated. | |
| Return type (RETURN_TYPE) | Return type for public transforms with UNSPECIFIED data type. | Not migrated. | |
| Bound Name (BOUND_NAME) | Name to be used by the code generator to identify this operator. By default, this is the same as the operator's physical name. | Not migrated. | |
| Function Expression Holder (FUNCTION_PLATFORM) | Function platform name. | Not migrated. | 
| OWB Property Name | Description | ODI Property Name | Note | 
|---|---|---|---|
| Schema (SCHEMA) | Not migrated. | ||
| Database Link (DATABASE_LINK) | Database link used to access this entity during mapping. | Not migrated. | |
| Location (DB_LOCATION) | Location, used to access the referenced entity. | Not migrated. | 
| OWB Property Name | Description | ODI Property Name | Note | 
|---|---|---|---|
| Expression Inout (EXPRESSION_INOUT) | Condition that defines when to perform the attribute maps for the attributes in this group. | Not migrated. | |
| Expression Out (EXPRESSION_OUT) | Condition that defines when to perform the attribute maps for the attributes in this group. | Not migrated. | 
| OWB Property Name | Description | ODI Property Name | Note | 
|---|---|---|---|
| Is Optional (IS_OPTIONAL) | If true, the input is not required to be connected. | Not migrated. | |
| Default Value (DEFAULT_VALUE) | Default Value for the function input parameter. | Not migrated. | |
| Function Return | Specifies whether this output is the return value of this function. | If this property is set to true, the owning attribute is migrated to the ODI output attribute of the Expression component. | 
The OWB Unpivot operator is migrated to the ODI Pivot component.
Note that the operation carried out by the OWB Unpivot operator is the same as the ODI Pivot component, and the operation carried out by the OWB Pivot operator is the same as the ODI Unpivot component.
| OWB Property Name | Description | ODI Property Name | Note | 
|---|---|---|---|
| Business Name (LOGICAL_NAME) | Business Name (BUSINESS_NAME) | ||
| Physical Name (NAME) | Name (NAME) | If the OWB name includes the string "unpivot", it is changed to "pivot". | 
The Row Locator of the OWB Unpivot operator is migrated to the value of the Row Locator property of the ODI Pivot component.
The expression of the Row Locator in OWB must be redirected so that it references the attribute of the upstream source during migration.
Row Locator values in OWB are migrated to Row Locator values in ODI.
Row Locator and Row Locator values in ODI are as follows:

Map attribute groups of the OWB Unpivot operator are migrated to connector points of the ODI Pivot component. No specific properties for the attribute group of the Pivot operator need to be migrated.
Input attributes of the OWB Pivot operator are not migrated.
Output attributes are migrated. Name, Data Type, Length, Precision, Scale, Second Precision, and Description are general properties described in Mapping Attribute.
Properties in the Unpivot transform are as follows:

The matching row of the output attribute in OWB is migrated to the matching row of the output attribute in ODI. The expression of the output attribute in OWB is migrated to the expression of the output attribute in ODI. The expression must be redirected to reference the attribute of the upstream source.
The following figure shows these properties in ODI:

The OWB View operator is migrated to the ODI Datastore component.
| OWB Property Name | Description | ODI Property Name | Note | 
|---|---|---|---|
| Bound Name (BOUND_NAME) | If the OWB View operator is bound to a view, the ODI Datastore component is bound with the corresponding data store. | ||
| Primary Source (PRIMARY_SOURCE) | A boolean value to indicate whether this is a primary source (only used in EDW). (YES/NO) | Not migrated. | |
| Keys (KEYS_READONLY) | Not migrated. | ||
| Inlined (INLINED) | If true, the view source in the generated code is inlined from the stored view query. | See the View Query property in this table. | |
| View Query (VIEW_QUERY) | The view query for the View operator, used if the INLINED property is set to true. | If INLINED is set to true, View Query is migrated to the CUSTOM_TEMPLATE option of the KM. | |
| Loading Type (LOADING_TYPE) | Choices = "INSERT, UPDATE, INSERT_UPDATE, UPDATE_INSERT, DELETE, NONE, TRUNCATE_INSERT, DELETE_INSERT, CHECK_INSERT, DERIVE_FROM_LCR" | INTEGRATION_TYPE | Same as for the Table operator. See Notes About Loading Type. | 
| Target Load Order (TARGET_LOAD_ORDER) | Map targets names in loading sequence. | Not migrated. | 
Same as for the Table operator. See Physical Properties of the Table Operator.
Same as for the Table operator. See Logical Properties of the Attributes of the Table Operator.
Same as for the Table operator. See Migrating an Unbound Table Operator.