6 Creating and Running the Mapping

This chapter describes how to create and run the mapping.

This chapter includes the following sections:

6.1 Creating the Mapping

Now that the ODI source and target data models have been created, it is possible to create the ODI mappings to extract data from the following SAP BW data targets:

  • The Info Cube 0FIAP_C20 data target to W_VENDR_BAL_DS Oracle table.

  • The Info Object 0CREDITOR data target to W_ACCNT_VENDR_DS Oracle table.

  • The Hierarchy data from Info Object 0GL_ACCOUNT to W_GL_ACCOUNT_HIER_DS Oracle table.

  • The Interval Hierarchy data from InfoObject 0GL_ACCOUNT to TARGET_INTERVAL_HIERARCHY Oracle table.

  • The ODS/DSO 0BBP_PO data target to W_PURCH_DS Oracle table.

  • The Info Cube 0FIAP_C20 and Info Object 0CREDITOR data targets join to W_VENDER_CUBE_OBJ_DS Oracle table.

  • The InfoCube and Navigation Attribute data from IC 0SD_C04 / IO 0SOLD_TO to TARGET_NAVIGATIONAL_ATTRIBUTES Oracle table.

  • The Open Hub destination ZOHD_SALE (/BIC/OHZOHD_SALE) to W_OPENHUB_SALES_DS Oracle table.

  • Delta Extraction can be done on any above said data targets except Info Object. How to perform delta extraction is described in Creating a Package for Delta Extraction.

To create the mapping, perform the following steps:

6.1.1 Info Cube Extraction

This section describes how to create a mapping in ODI in order to load data from the SAP BW source model representing the InfoCube 0FIAP_C20 data target to the W_VENDR_BAL_DS Oracle target model.

6.1.1.1 Create the Mapping

To create the mapping:

  1. Open Designer.

  2. In the Projects tree view, expand the SAP BW Demo Project.

  3. Expand the SAP_BW_DataTargets folder.

  4. Select the Mappings node.

  5. Right-click and select New Mapping.

  6. In the Mapping Definition tab, enter the mapping name: InfoCube_SAP_BW_VendorBal.W_VENDR_BAL_DS.

  7. From the File menu, click Save to save your mapping.

6.1.1.2 Define the Source and Target Datastores

To define the source and target datastores:

  1. In the Models tree view, select the W_VENDR_BAL_DS datastore from the Oracle_Target Model.

  2. Drag this datastore into the Target Datastore area of the Logical diagram (right area of the Logical diagram).

  3. In the Models tree view, select the 0FIAP_C20 Vendor Balances datastore from the SAP BW Source model.

  4. Drag this datastore into the Sources area of the Logical diagram (left area of the Logical diagram).

6.1.1.3 Create the Mappings

To create the mappings of the target datastore:

  1. Select the 0COMP_CODE attribute from the target datastore.

  2. Drag the IOPK_0FIAP_C201_0COMP_CODE_PK_COMP_CODE attribute from the 0FIAP_C20 Vendor Balances source datastore onto the COMP_CODE attribute of the target datastore.

  3. Make sure that the Execute on Hint is set to Source. The mapping should look as shown below:
  4. Repeat this operation to perform the following simple mappings:

    • W_VENDR_BAL_DS.OCREDITOR = 0FIAP_C20.IOPK_0FIAP_C202_0CREDITOR_PK_VENDOR

    • W_VENDR_BAL_DS.ORC ACCOUNT = 0FIAP_C20.IOPK_0FIAP_C202_0RC_ACCOUNT_PK_GL_ACCOUNT

    • W_VENDR_BAL_DS.TOTAL DEBIT POSTING = 0FIAP_C20.KF_0DEBIT

    • W_VENDR_BAL_DS.TOTAL CREDIT POSTING - 0FIAP_C20.KF_0DEBIT

    • W_VENDR_BAL_DS.CUMULATIVE BALANCE - 0FIAP_C20.KF_0BALANCE

6.1.1.4 Define the Mapping Flow

To define the mapping flow:

  1. Select the Physical diagram. The Flow diagram looks as shown below:
  2. In the target group, select the access point for the source group that contains Info Cube 0FIAP_C20 data target. This source group represents the source dataset made up of SAP BW data target.

  3. In the Property panel, under Loading Knowledge Module, select LKM SAP BW to Oracle (SQLLDR) or LKM SAP BW to SQL from the Loading Knowledge Module drop-down list.

  4. In the target group, select the target Oracle database, which is also used as the staging area for this mapping.

  5. In the Property panel, under Integration Knowledge Module, select IKM Oracle Incremental Update from the Integration Knowledge Module drop-down list.

  6. Set the IKM options as follows:

    1. Select No for the FLOW_CONTROL option.

    2. Leave other options as they are.

  7. From the File menu, click Save and close your mapping.

6.1.2 Info Object Extraction

This section describes how to create a mapping in ODI in order to load data from a SAP BW source model representing the Info Object 0CREDITOR data target to the W_ACCNT_VENDR_DS Oracle target model.

6.1.2.1 Create the Mapping

  1. Open Designer.

  2. In the Projects tree view, expand the SAP BW Demo Project.

  3. Expand the SAP_BW_DataTargets folder.

  4. Select the Mappings node.

  5. Right-click and select New Mapping.

  6. In the Mapping Definition tab, enter the mapping name: InfoObject_SAP_BW_VendorAcc.W_ACCNT_VENDR_DS.

  7. From the File menu, click Save to save your mapping.

6.1.2.2 Define the Source and Target Datastores

To define the source and target datastores:

  1. In the Models tree view, select the W_ACCNT_VENDR_DS datastore from the Oracle_Target Model.

  2. Drag this datastore into the Target Datastore area of the Logical diagram (right area of the Logical diagram).

  3. In the Models tree view, select the Info Object's main table 0CREDITOR Vendor datastore from the SAP BW Source model.

  4. Drag this datastore into the Sources area of the Logical diagram (left area of the Logical diagram).

  5. Perform the same operation for the Info Object text table TXT_0CREDITOR Texts: Char.Vendor datastore from the SAP BW Source model.

6.1.2.3 Define Joins between Info Object's Main table and Text Table

To create joins between the source datastores of Info Object's main table and text table in the mapping:

  1. In the Logical diagram when you drag the Info Object's text table TXT_0CREDITOR Texts: Char.Vendor the join will be automatically created on attribute vendor from the 0CREDITOR Vendor Info object's main table datastore and the Vendor attribute of Info Object's text table TXT_0CREDITOR Texts: Char. Vendor. This defines the first join on the vendor Key identifier, as shown below:

  2. In the Properties panel, select Join Order and make sure that the Execute on Hint option is set to Source as shown below:

  3. Make sure that table number of main table 0CREDITOR is smaller than that of text table TXT_0CREDITOR. In 1:n relationships the parent table has to be the first in a join.

  4. Change join type to left outer join (All rows from 0CREDITOR and matching ones from TXT_0CREDITOR.

6.1.2.4 Create the Mappings

To create the mappings of the target datastore:

  1. Select the VENDOR attribute from the target datastore.

  2. Drag the VENDOR attribute from the OCREDITOR source data target onto the VENDOR attribute of the target datastore.

  3. Make sure that the Execute on Hint option is set to Source. The mapping should look as shown below:
  4. Repeat this operation to perform the following simple mappings:

    • W_ACCNT_VENDR_DS.PCOMPANY = 0CREDITOR.PCOMPANY

    • W_ACCNT_VENDR_DS.PHONE = 0CREDITOR.PHONE

    • W_ACCNT_VENDR_DS.PLANT = 0CREDITOR.PLANT

    • W_ACCNT_VENDR_DS.STREET = 0CREDITOR.STREET

    • W_ACCNT_VENDR_DS.MED_DESC = TXT_0CREDITOR.TXTMD

6.1.2.5 Define the Mapping Flow

To define the mapping flow:

  1. Select the Physical diagram. The Flow diagram looks as shown below:
  2. In the target group, select the access point for the source group that contains both the Info Object's main table 0CREDITOR and text table TXT_0CREDITOR. This source group represents the source dataset made up of Info Object's main table & text table joined SAP BW data targets.

  3. In the Property panel, under Loading Knowledge Module, select LKM SAP BW to Oracle (SQLLDR) or LKM SAP BW to SQL from the Loading Knowledge Module drop-down list.

  4. In the target group, select the target Oracle database, which is also used as the staging area for this mapping.

  5. In the Property panel, under the Integration Knowledge Module, select IKM Oracle Incremental Update from the Integration Knowledge Module drop-down list.

  6. Set the IKM options as follows:

    1. Select No for the FLOW_CONTROL option.

    2. Leave other options as they are.

  7. From the File menu, click Save and close your mapping.

6.1.3 Info Object Hierarchy Extraction

This section describes how to create a mapping in ODI in order to load data from a SAP BW source model representing the hierarchy data for Info Object 0GL_ACCOUNT data target to the W_GL_ACCOUNT_HIER_DS Oracle target model.

6.1.3.1 Create the Mapping

  1. Open Designer.

  2. In the Projects tree view, expand the SAP BW Demo Project.

  3. Expand the SAP_BW_DataTargets folder.

  4. Select the Mappings node.

  5. Right-click and select New Mapping.

  6. In the Mapping Definition tab, enter the mapping name: InfoObject_SAP_BW_GlAccount.W_GL_ACCOUNT_HIER_DS.

  7. From the File menu, click Save to save your mapping.

6.1.3.2 Define the Source and Target Datastores

To define the source and target datastores:

  1. In the Models tree view, select the W_GL_ACCOUNT_DS datastore from the Oracle_Target Model.

  2. Drag this datastore into the target area of the Logical diagram (right area of the Logical diagram).

  3. In the Models tree view, select the Info Object's hierarchy table HIER_0GL_ACCOUNT datastore from the SAP BW Source model.

  4. Drag this datastore into the sources area of the Logical diagram (left area of the Logical diagram).

  5. Add the following filter condition on the RSHIENM source attribute: HIER_0GL_ACCOUNT.RSHHIENM = 'ACI1'

    Please note that ACI1 is the name of a hierarchy defined for 0GL_ACCOUNT. A list of defined hierarchies is available under Description section of the Definition tab when opening the hierarchy data store.

  6. After adding the filter condition the Sources diagram should look as shown below:

6.1.3.3 Create the Mappings

To create the mappings of the target datastore:

  1. Select the HIER_NAME attribute from the target datastore.

  2. Drag the RSHIENM attribute from the HIER_0GL_ACCOUNT source data target onto the HIER_NAME attribute of the target datastore.

  3. Make sure that the Execute on Hint option is set to Source. The mapping should look as shown below:

  4. Repeat this operation to perform the following simple mappings:

    • W_GL_ACCOUNT_HIER_DS.NODEID = HIER_0GL_ACCOUNT.NODEID

    • W_GL_ACCOUNT_HIER_DS.INFOOBJECT_NAME = HIER_0GL_ACCOUNT.IOBJNM

    • W_GL_ACCOUNT_HIER_DS.NODENAME = HIER_0GL_ACCOUNT.NODENAME

    • W_GL_ACCOUNT_HIER_DS.TLEVEL = HIER_0GL_ACCOUNT.TLEVEL

    • W_GL_ACCOUNT_HIER_DS.PARENTID = HIER_0GL_ACCOUNT.PARENTID

    • W_GL_ACCOUNT_HIER_DS.CHILDID = HIER_0GL_ACCOUNT.CHILDID

    • W_GL_ACCOUNT_HIER_DS.NEXTID = HIER_0GL_ACCOUNT.NEXTID

6.1.3.4 Define the Mapping Flow

To define the mapping flow:

  1. Select the Physical diagram. The Flow diagram looks as shown below:

  2. In the target group, select the access point for the source group that contains both the Info Object's main table 0CREDITOR and text table TXT_0CREDITOR. This source group represents the source dataset made up of Info Object's main table & text table joined SAP BW data targets.

  3. In the Property panel, under Loading Knowledge Module, select LKM SAP BW to Oracle (SQLLDR) or LKM SAP BW to SQL from the Loading Knowledge Module drop-down list.

  4. In the target group, select the target Oracle database, which is also used as the staging area for this mapping.

  5. In the Property panel, under Integration Knowledge Module, select IKM Oracle Incremental Update from the Integration Knowledge Module drop-down list.

  6. Set the IKM options as follows:

    1. Select No for the FLOW_CONTROL option.

    2. Leave other options as they are.

  7. From the File menu, click Save and close your mapping.

6.1.4 Info Object Interval Hierarchy Extraction

This section describes how to extract data from InfoObject and InfoObject hierarchy table containing an interval hierarchy. The data is extracted from InfoObject 0GL_ACCOUNT and InfoObject hierarchy table HIER_0GL_ACCOUNT.

6.1.4.1 Create the Mapping

  1. Open Designer.

  2. In the Projects tree view, expand the SAP BW Demo Project.

  3. Expand the SAP_BW_DataTargets folder.

  4. Select the Mappings node.

  5. Right-click and select New Mapping.

  6. In the Mapping Definition tab, enter the mapping name: InfoObject_InfoObjectHierarchy_join.0GL_ACCOUNT.

  7. From the File menu, click Save to save your mapping.

6.1.4.2 Define the Source and Target Datastores

To define the source and target datastores:

  1. In the Models tree view, select the TARGET_INTERVAL_HIERARCHY datastore from the Oracle_Target Model W_SD_DELIVERY_CUBE_SOLDTO.

  2. Drag this datastore into the target area of the Logical diagram (right area of the Logical diagram).

  3. In the Models tree view, select the InfoObject 0GL_ACCOUNT from the SAP BW source model.

  4. Drag this datastore into the sources area of the Logical diagram (left area of the Logical diagram).

  5. Perform the same operation for the InfoObject hierarchy table HIER_0GL_ACCOUNT datastore from the SAP BW Source model.

6.1.4.3 Define Joins between Sources (Info Object Main table and InfoObject Hierarchy Table)

The join between InfoObject and InfoObject Hierarchy table may automatically be added by ODI. - There may be situations when more than one join shows up. E.g. when the same InfoObject is referenced more than once in different characteristics. Such unwanted extra joins have to be removed.

Apply source-side Filters on RSHIENM and VERSION:

Add joins: all joins must be executed on staging area. Not on source.

The join expression looks like this:

The final join and filter setup should look like this:

6.1.4.4 Create the Mappings

To create the mappings of the target datastore:

  1. Drag the NODEID attribute from the HIER_0GL_ACCOUNT source data target onto the NODEID attribute of the TARGET_INTERVAL_HIERARCHY target datastore.

  2. Make sure that the Execute on Hint option is set to Source. The mapping should look as shown below:

  3. Repeat this operation to perform the following simple mappings:

    • TARGET_INTERVAL_HIERARCHY.RSHIENM = HIER_OGL_ACCOUNT.RSHIENM

    • TARGET_INTERVAL_HIERARCHY.PARENTID = HIER_OGL_ACCOUNT.PARENTID

    • TARGET_INTERVAL_HIERARCHY.INTERVL = HIER_OGL_ACCOUNT.INTERVAL

    • TARGET_INTERVAL_HIERARCHY.LEAFFROM = HIER_OGL_ACCOUNT.LEAFFROM

    • TARGET_INTERVAL_HIERARCHY.LEAFTO = HIER_OGL_ACCOUNT.LEAFTO

    • TARGET_INTERVAL_HIERARCHY.VERSION = HIER_OGL_ACCOUNT.VERSION

    • TARGET_INTERVAL_HIERARCHY.CHRT_ACCTS = OGL_ACCOUNT.CHRT_ACCTS

    • TARGET_INTERVAL_HIERARCHY.GL_ACCOUNT = OGL_ACCOUNT.GL_ACCOUNT

    • TARGET_INTERVAL_HIERARCHY.BAL_FLAG = OGL_ACCOUNT.BAL_FLAG

    • TARGET_INTERVAL_HIERARCHY.GLACCEXT = OGL_ACCOUNT.GLACCEXT

    • TARGET_INTERVAL_HIERARCHY.INCST_FLAG = OGL_ACCOUNT.INCST_FLAG

6.1.4.5 Define the Mapping Flow

To define the mapping flow:

  1. Select the Physical diagram. The Flow diagram looks as shown below:
  2. In the target group, select the access point for the ODI Source Group.

  3. In the Property panel, under Loading Knowledge Module, verify that LKM SAP BW to Oracle (SQLLDR) or LKM SAP BW to SQL has been set.

  4. In the target group, select the target Oracle datastore, which is also used as the staging area for this mapping.

  5. In the Property panel, under Integration Knowledge Module, verify that IKM SQL Control Append has been set.

  6. Execute the Mapping. Verify that data got populated into the target datastore.

6.1.5 ODS/DSO Extraction

This section describes how to create a mapping in ODI in order to load data from a SAP BW source model representing the ODS/DSO 0BBP_PO data target to the W_PURCH_DS Oracle target model.

6.1.5.1 Create the Mapping

  1. Open Designer.

  2. In the Projects tree view, expand the SAP BW Demo Project.

  3. Expand the SAP_BW_DataTargets folder.

  4. Select the Mappings node.

  5. Right-click and select New Mapping.

  6. In the Mapping Definition tab, enter the mapping name: ODS_SAP_BW_PurchOrdl.W_PURCH_DS.

  7. From the File menu, click Save to save your mapping.

6.1.5.2 Define the Source and Target Datastores

To define the source and target datastores:

  1. In the Models tree view, select the W_PURCH_DS datastore from the Oracle_Target Model.

  2. Drag this datastore into the targets area of the Logical diagram (right area of the Logical diagram).

  3. In the Models tree view, select the 0BBP_PO Purchase Order - Single Documents datastore from the SAP BW Source model.

  4. Drag this datastore into the sources area of the Logical diagram (left area of the Logical diagram).

6.1.5.3 Create the Mappings

To create the mappings of the target datastore:

  1. Select the PO_GUIDE attribute from the target datastore.

  2. Drag the BBP_POGUID attribute from the 0BBP_PO Purchase Order - Single Documents source data target onto the PO_GUIDE attribute of the target datastore.

  3. Make sure that the Execute on Hint option is set to Source. The mapping should look as shown below:
  4. Repeat this operation to perform the following simple mappings:

    • W_PURCH_DS.ORDER_ITEM_GUID = 0BBP_PO.BBP_POITGU

    • W_PURCH_DS.ACC_ASS_GUID = 0BBP_PO.BBP_ACGUID

    • W_PURCH_DS.GUIDE_CONTRCT = 0BBP_PO.BBP_CTGUID

    • W_PURCH_DS.ORDER_QUANT = 0BBP_PO.BBP_ASPQOU

    • W_PURCH_DS.NET_PRICE = 0BBP_PO.BBP_NETPRC

    • W_PURCH_DS.PRICE_UNIT = 0BBP_PO.BBP_PRCUNT

    • W_PURCH_DS.NO_OF_PURCH_ODR = 0BBP_PO.BBP_POCT

6.1.5.4 Define the Mapping Flow

To define the mapping flow:

  1. Select the Physical diagram. The Flow diagram looks as shown below:
  2. In the target group, select the access point for the source group that contains ODS/DSO 0BBP_PO data targets. This source group represents the source dataset made up of SAP BW data target.

  3. In the Property panel, under Loading Knowledge Module, select LKM SAP BW to Oracle (SQLLDR) or LKM SAP BW to SQL from the Loading Knowledge Module drop-down list.

  4. In the target group, select the target Oracle database, which is also used as the staging area for this mapping.

  5. In the Property panel, under Integration Knowledge Module, select IKM Oracle Incremental Update from the Integration Knowledge Module drop-down list.

  6. Set the IKM options as follows:

    1. Select No for the FLOW_CONTROL option.

    2. Leave other options as they are.

  7. From the File menu, click Save and close your mapping.

6.1.6 Info Cube & Related Info Object Extraction

This section describes how to create a mapping in ODI in order to load data from a SAP BW source model representing the Info Cube 0FIAP_C20 and Info Object 0CREDITOR data targets join to the W_VENDER_CUBE_OBJ_DS Oracle target model.

6.1.6.1 Create the Mapping

  1. Open Designer.

  2. In the Projects tree view, expand the SAP BW Demo Project.

  3. Expand the SAP_BW_DataTargets folder.

  4. Select the Mappings node.

  5. Right-click and select New Mapping.

  6. In the Mapping Definition tab, enter the mapping name: InfoCube_InfoObject_join.W_VENDER_CUBE_OBJ_DS.

  7. From the File menu, click Save to save your mapping.

6.1.6.2 Define the Source and Target Datastores

To define the source and target datastores:

  1. In the Models tree view, select the W_VENDER_CUBE_OBJ_DS datastore from the Oracle_Target Model.

  2. Drag this datastore into the target area of the Logical diagram (right area of the Logical diagram).

  3. In the Models tree view, select the Info Cube 0FIAP_C20 Vendor Balances datastore from the SAP BW Source model.

  4. Drag this datastore into the sources area of the Logical diagram (left area of the Logical diagram).

  5. Perform the same operation for the Info Object's main table 0CREDITOR Vendor and text table TXT_0CREDITOR Texts: Char. Vendor datastore from the SAP BW Source model.

6.1.6.3 Define Joins between Sources (Info Cube & Object)

To create joins between the source datastores of a mapping:

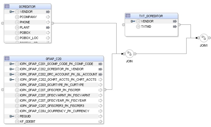
  1. In the Sources area of the Logical diagram drag the IOPK_0FIAP_C202_0CREDITOR_PK_VENDOR attribute from the Info Cube 0FIAP_C20 Vendor Balances datastore onto the VENDOR attribute in the Info Object's main table 0CREDITOR Vendor. This defines the first join on the Vendor Key identifier, as shown below:

  2. In the Properties panel, you can see the join clause: 0FIAP_C20.IOPK_0FIAP_C202_0CREDITOR_PK_VENDOR=0CREDITOR.VENDOR

  3. In the Properties panel, select Generate ANSI Syntax and Join Order options, and make sure that Execute on Hint option is set to Source as shown below:

  4. Make sure that table number of 0FIAP_C20 is smaller than that of 0CREDITOR. In 1:n relationships the parent data target has to be the first in a join.

  5. Change join between 0FIAP_C20 and 0CREDITOR to left outer join (All rows from 0FIAP_C20 and matching ones from 0CREDITOR.

  6. Change join between 0CREDITOR and TXT_0CREDITOR to left outer join (All rows from 0CREDITOR and matching ones from TXT_0CREDITOR.

6.1.6.4 Create the Mappings

To create the mappings of the target datastore:

  1. Select the COMP_CODE attribute from the target datastore.

  2. Drag the IOPK_0FIAP_C201_0COMP_CODE_PK_COMP_CODE attribute from the 0FIAP_C20 Vendor Balances source data target onto the COMP_CODE attribute of the target datastore.

  3. Make sure that the Execute on Hint option is set to Source. The mapping should look as shown below:

  4. Repeat this operation to perform the following simple mappings:

    • W_VENDER_CUBE_OBJ_DS.VENDOR = 0FIAP_C20.IOPK_0FIAP_C202_0CREDITOR_PK_VENDOR

    • W_VENDER_CUBE_OBJ_DS.GL_ACCOUNT = 0FIAP_C20.IOPK_0FIAP_C202_0RC_ACCOUNT_PK_GL_ACCOUNT

    • W_VENDER_CUBE_OBJ_DS.SALES_FOR_PERIOD = 0FIAP_C20.KF_0SALES

    • W_VENDER_CUBE_OBJ_DS.CUM_BALANCE = 0FIAP_C20.KF_0BALANCE

    • W_VENDER_CUBE_OBJ_DS.PLANT = 0CREDITOR.PLANT

    • W_VENDER_CUBE_OBJ_DS.MEDIUM_DESC = TXT_0CREDITOR.TXTMD

6.1.6.5 Define the Mapping Flow

To define the mapping flow:

  1. Select the Physical diagram. The Flow diagram looks as shown below:

  2. In the target group, select the access point for the source group that contains both the Info Cube and Info Object tables. This source group represents the source dataset made up of two joined SAP BW data targets.

  3. In the Property panel, under Loading Knowledge Module, select LKM SAP BW to Oracle (SQLLDR) or LKM SAP BW to SQL from the Loading Knowledge Module drop-down list.

  4. In the Property panel, select the target Oracle database, which is also used as the staging area for this mapping.

  5. In the Property panel, under Integration Knowledge Module, select IKM Oracle Incremental Update from the Integration Knowledge Module drop-down list.

  6. Set the IKM options as follows:

    1. Select No for the FLOW_CONTROL option.

    2. Leave other options as they are.

  7. From the File menu, click Save and close your mapping.

6.1.7 Info Cube Extraction with Navigational Attributes

This section describes how to create a mapping in ODI in order to load data from a SAP InfoCube and its navigation attributes. The data is extracted from Info Cube 0SD_C04 and InfoObject 0SOLD_TO.

6.1.7.1 Create the Mapping

  1. Open Designer.

  2. In the Projects tree view, expand the SAP BW Demo Project.

  3. Expand the SAP_BW_DataTargets folder.

  4. Select the Mappings node.

  5. Right-click and select New Mapping.

  6. In the Mapping Definition tab, enter the mapping name: InfoCube_InfoObject_Nav_join.0SD_C04.

  7. From the File menu, click Save to save your mapping.

6.1.7.2 Define the Source and Target Datastores

To define the source and target datastores:

  1. In the Models tree view, select the 0SD_C04 datastore from the Oracle Target Model TARGET_NAVIGATIONAL ATTRIBUTES.

  2. Drag this datastore into the targets area of the Logical diagram (right area of the Logical diagram).

  3. In the Models tree view, select the Info Cube 0SD_C04 Delivery service datastore from the SAP BW Source model.

  4. Drag this datastore into the sources area of the Logical diagram (left area of the Logical diagram).

  5. Perform the same operation for the Info Object main table 0SOLD_TO Customer datastore from the SAP BW Source model.

6.1.7.3 Define Joins Between Sources (Info Cube & Info Object)

The join between InfoCube and InfoObject will automatically be added by ODI. - There may be situations when more than one join shows up. E.g. when the same InfoObject is referenced more than once in different characteristics. Such unwanted extra joins have to be removed.

The final join setup with its join expression should look like this:

All InfoObject joins for retrieving navigation attributes must be executed on *staging* area. Not on source:

6.1.7.4 Create the Mappings

To create the mappings of the target datastore:

  1. Drag the 0SD_C04.IOPK_0SD_C041_0SOLD_TO_PK_CUSTOMER attribute from the 0SD_C041 Delivery service Source data target onto the IOPK_0SD_C041_0CUST_GROUP_PK_CUST_GROUP attribute of the target datastore.

  2. Make sure that the Execute on Hint option is set to Source. The mapping should look as shown below:

  3. Repeat this operation to perform the following simple mappings:

6.1.7.5 Define the Mapping Flow

To define the mapping flow:

  1. Select the Physical diagram. The Flow diagram appears as follows:

  2. In the target group, select the access points for the ODI Source Datastores.

  3. In the Property panel, verify that LKM SAP BW to Oracle (SQLLDR) or LKM SAP BW to SQL has been set for every ODI Source Datastore.

    Note:

    This mapping will generate several SAP ABAP extraction programs. One for retrieving any display attributes and key figures from the InfoCube and one for each InfoObject containing navigation attributes.

  4. In the target group, select the target Oracle database, which is also used as the staging area for this mapping.

  5. In the Property panel, under Integration Knowledge Module, verify that IKM SQL Control Append has been set for the target datastore.

  6. Execute the Mapping. Verify that Info Cube and Navigational attributes got populated into the target datastore.

6.1.8 Open Hub Extraction

This section describes how to create a mapping in ODI in order to load data from a SAP BW source model representing the Open Hub destination ZOHD_SALE (/BIC/OHZOHD_SALE) to the W_OPENHUB_SALES_DS Oracle target model.

6.1.8.1 Create the Mapping

  1. Open Designer.

  2. In the Projects tree view, expand the SAP BW Demo Project.

  3. Expand the SAP_BW_DataTargets folder.

  4. Select the Mappings node.

  5. Right-click and select New Mapping.

  6. In the Mapping Definition tab, enter the mapping name: OpenHub_Sales.W_OPENHUB_SALES_DS.

  7. From the File menu, click Save to save your mapping.

6.1.8.2 Define the Source and Target Datastores

To define the source and target datastores:

  1. In the Models tree view, select the W_OPENHUB_SALES_DS datastore from the Oracle_Target Model.

  2. Drag this datastore into the targets area of the Logical diagram (right area of the Logical diagram).

  3. In the Models tree view, select the ZOHD_SALE datastore from the SAP BW Source model.

  4. Drag this datastore into the sources area of the Logical diagram (left area of the Logical diagram).

6.1.8.3 Create the Mappings

To create the mappings of the target datastore:

  1. Select the OHREQUID attribute from the target datastore.

  2. Drag the OHREQUID attribute from the ZOHD_SALE source data target onto the OHREQUID attribute of the target datastore.

  3. Make sure that the Execute on Hint option is set to Source. The mapping should look as shown below:

  4. Repeat this operation to perform the following simple mappings:

    • W_OPENHUB_SALES_DS.DATA_PACKAGE = ZOHD_SALE.DATAPAKID

    • W_OPENHUB_SALES_DS.DATA_RECORD = ZOHD_SALE.RECORD

    • W_OPENHUB_SALES_DS.CUSTOMER = ZOHD_SALE.D_CUSTOMER

    • W_OPENHUB_SALES_DS.MATERIAL = ZOHD_SALE.D_MATERIAL

    • W_OPENHUB_SALES_DS.MATERIAL_PRICE = ZOHD_SALE.PRICE_MAT

    • W_OPENHUB_SALES_DS.CURRENCY = ZOHD_SALE.CURRENCY

    • W_OPENHUB_SALES_DS.QUANTITY = ZOHD_SALE./BIC/ZQTY

    • W_OPENHUB_SALES_DS.TOTAL_REVENUE = ZOHD_SALE./BIC/ZREV

6.1.8.4 Define the Mapping Flow

To define the mapping flow:

  1. Select the Physical diagram. The Flow diagram looks as shown below:

  2. In the target group, select the access point for the source group that contains Open Hub Destination Table ZOHD_SALE. This source group represents the source dataset made up of SAP BW Open Hub table.

  3. In the Property panel, under Loading Knowledge Module, select LKM SAP BW to Oracle (SQLLDR) or LKM SAP BW to SQL from the Loading Knowledge Module drop-down list.

  4. In the target group, select the target Oracle database, which is also used as the staging area for this mapping.

  5. In the Property panel, under Integration Knowledge Module, select IKM Oracle Incremental Update from the Integration Knowledge Module drop-down list.

  6. Set the IKM options as follows:

    1. Select No for the FLOW_CONTROL option.

    2. Leave other options as they are.

  7. From the File menu, click Save and close your mapping.

6.2 Running the Mapping

This section contains the following topics:

6.2.1 Running the Mapping

To run the mapping:

  1. In the Projects tree view, expand the SAP Demo Project

  2. Expand the SAP_BW_DataTargets folder.

  3. Expand the Mappings node.

  4. Select the InfoCube_SAP_BW_VendorBal.W_VENDR_BAL_DS mapping.

  5. Right-click and select Run.

  6. In the Execution window that appears, click OK.

  7. Click OK in the Session Started window.

What happens when you run the mapping?

First, Oracle Data Integrator creates an ABAP program that does the following:

  1. It performs the extraction of the data on the SAP BW system. In this example, the extraction will be done on Info Cube source data targets and then returns the resultset in an extraction file.

  2. It uploads the extraction file into a FTP data server. This FTP host is specified via the File Logical Schema called File Server for SAP ABAP. This Logical Schema is mapped to a Physical Schema and therefore a data server in the given context. This data server contains the connection information for the FTP host.

Then, the ABAP code is uploaded using the OdiSapAbapExecute tool. The ABAP program is pushed into the SAP Function group given in the SAP_FUNCTION_GROUP_NAME LKM option. This phase can be suppressed by setting the UPLOAD_ABAP_CODE LKM option to No.

The ABAP code is executed also by the OdiSapAbapExecute tool. At the end of the ABAP code execution, the extraction file is available in the FTP host.

The Oracle Data Integrator agent is able to download this extraction file from the FTP host, or directly access it, depending on the FTP_TRANSFER_METHOD specified in the IKM option.

Finally, when the agent accesses the extraction file, it uses SQL*Loader or a JDBC Connection to load this file into the Oracle/non-Oracle staging area. The rest of the integration process takes place within the Oracle/non-Oracle engine.

6.2.2 Review the Mapping Execution

To review the mapping execution:

  1. Connect to Operator.

  2. In the Operator, select the Session List tree view.

  3. Expand the All Executions node in this tree view.

  4. The latest session is the first entry of this list.

  5. Double click the InfoCube_SAP_BW_VendorBal.W_VENDR_BAL_DS node to see the session details and the number of lines processed.

6.2.3 Review the Resulting Data

To review the resulting data:

  1. In the Designer, in the Models tree view, expand the Oracle Target Model.

  2. Select the W_VENDR_BAL_DS datastore, right-click and select Data to view the data integrated into the target Oracle table.

  3. Repeat the same steps for remaining mappings:

    • InfoObject_SAP_BW_VendorAcc.W_ACCNT_VENDR_DS

    • ODS_SAP_BW_PurchOrdl.W_PURCH_DS

    • InfoCube_InfoObject_join.W_VENDER_CUBE_OBJ_DS

    • OpenHub_Sales.W_OPENHUB_SALES_DS