トピック
この章は次の項で構成されています。
Oracle Scorecard and Strategy Managementは、ビジネス戦略を説明および表現するためのパフォーマンス管理ツールです。
企業の戦略や業績をトップ・ダウンまたはボトム・アップで推進したり評価できます。
また、Oracle Scorecard and Strategy Managementでは、従来のバランス・スコアカード・パースペクティブを使用して目標およびイニシアチブを配置するか、独自に作成して基本的なビジネス能力を反映することができます。追加情報は、バランス・スコアカードとはを参照してください。
Oracle Scorecard and Strategy Managementの用途は次のとおりです。
目標(運転費用削減などの目標)とイニシアチブ(費用最小化チーム結成などの処理やタスク)を同時に定義し、形成される戦略にKPIを割り当てることで、進行状況とパフォーマンスを測定する。詳細は次の項を参照してください。
目標については、目標とはを参照してください。
イニシアチブについては、イニシアチブとはを参照してください。
KPIについては、KPIとKPIウォッチリストの使用を参照してください。
目標およびイニシアチブを、カスタマイズした、または従来のパースペクティブ(財務や顧客関係などの基本的なビジネス能力および分野)を使用して配置する。これにより、企業戦略によるパースペクティブの支援範囲を描画できるようになります。追加情報は、パースペクティブとはを参照してください。
企業または部門レベルの目標およびイニシアチブの中で、KPIの値を評価するためのターゲット数値範囲を定義します。追加情報は、スコアカードに対するアセスメント・マッピングの定義を参照してください。
戦略マップ、原因と結果マップ、カスタム・ビューおよび戦略ツリーを使用して、戦略および戦略力学を図で表現します。その他の情報については、次のWebサイトを参照してください。
コメントの追加、読取りおよび返信によって、目標とイニシアチブの実装およびステータスについて議論する。追加情報は、コメントについてを参照してください。
注:
スコアカードでは、KPIを使用して進行状況およびパフォーマンスを長期にわたって測定するため、スコアカード内で使用するKPIを定義する際には、適切な時間ディメンションを含める必要があります。時間ディメンションの情報は、管理者に問い合せてください。バランス・スコアカードを作成することで、組織の様々な側面が明らかとなります。
企業では、従来より、財務的な観点からの戦略に重きが置かれ、他の視点は十分に考慮されていません。財務上の目標は、通常、遡及的で、過去の数値に対する成長という観点から定義される傾向にあるため、将来の市場の状況やレバレッジ目標は考慮されません。バランス・スコアカードは、4つのパースペクティブ(財務、顧客、内部ビジネス・プロセス、学習と成長)で構成される明確な目標、メジャー、ターゲットおよびイニシアチブに組織の戦略をマップする、戦略的な管理システムです。これらのパースペクティブには通常、「ビジョンを達成するためには、顧客にどう配慮すべきか」、「財務的に成功するためには、株主にどう配慮すべきか」などの質問が伴います。1つの方法として、バランス・スコアカードは、複数の関連するパースペクティブを満たす戦略を定義するための言語を企業に提供します。財務諸表(損益計算書、キャッシュ・フロー計算書および貸借対照表)が組織の経営状態を示すのと同じように、バランス・スコアカードは洞察に満ちた一貫した方法で戦略を伝達するための枠組みを提供します。次の図に、これらの4つのパースペクティブを示します。
「スコアカードの4つのパースペクティブにより、短期目標と長期目標、望ましい結果とその結果のパフォーマンス・ドライバ、信頼できる客観的なメジャーとより主観的なメジャーの間のバランスを取ることが可能になる。」(Robert S.Kaplan、David P.Norton共著『Linking the Balanced Scorecard to Strategy』、California Management Review Reprint Series (1996年)、Regents of the University of California CMR、第39巻、1号(1996年秋))。
Oracle Scorecard and Strategy Managementでは、デフォルトで用意されている4つのパースペクティブを使用して、関係のあるすべての視点を網羅する戦略を定義し、あらゆる視点から安定と成功を保証する戦略構造を定義します。
Robert Kaplan博士およびDavid Norton博士により考案されたバランス・スコアカード手法に基づく4つのデフォルトのパースペクティブは、次のとおりです。
財務 - 「株主にどう配慮するか」という質問への解答に役立つ財務上の施策の特定に使用されます。
顧客 - 「自分たちは顧客からどのように見られているか」という質問への解答に役立つ施策の特定に使用されます。
内部プロセス - 「どのプロセスに秀でるべきか」という質問への解答に役立つ施策の特定に使用されます。
学習と成長 - 「どのようにしたら改善と価値の創出を続けることができるか」という質問への解答に役立つ施策の特定に使用されます。
目標、主要なイニシアチブおよびKPIを業務能力に合致させるために、提供されたパースペクティブをカスタマイズするか、独自のパースペクティブを作成できます。
注:
KaplanおよびNortonの4つのパースペクティブは、特定の組織の戦略を表しています。これらのパースペクティブおよび戦略は、政府、公共部門または非営利組織に必ずしも適しているわけではないため、目的の戦略を獲得するために、目標および重要な質問を修正および補完する必要があります。Oracle Scorecard and Strategy Managementの詳細は、Oracle Scorecard and Strategy Managementとはを参照してください。
注:
バランス・スコアカードを生きた文書として扱います。目標、イニシアチブなどを評価するプロセスは反復的です。プロセスでは、量的のみでなく質的にも組織の状態を洞察し、目的の結果を得られるように適切なタイミングで組織を導く必要があります。「スコアカード」エディタを使用して、組織全体のスコアカードや各部門のスコアカードを作成できます。
「スコアカード」エディタは多数のパネルおよびタブで構成されています。
エディタの左側には、スコアカードを構成するオブジェクトの作成に使用されるペインがあります。たとえば、評価対象の企業エンティティ(部門など)の戦略構造(戦略ツリーとも呼ばれる)を構成する目標の作成、編成および強化に使用する「戦略」ペインが含まれています。
エディタの右側には、タブ領域があります。初めてスコアカードを作成する場合、「概要」タブが表示されます。このタブには、選択したイニシアチブ、目標またはKPIのサマリー情報が表示されます。
スコアカード・オブジェクトを作成すると、各オブジェクトに対する詳細なタブが動的に生成されます。たとえば、目標を作成すると、その目標に対するタブが生成されます。このタブを使用して、目標を定義したり、目標の詳細な情報(目標の評価にどのKPIが使用されるか、どのイニシアチブによって推進されるかなど)を表示します。
エディタの最上部にはツールバー・ボタンと視点領域があります。視点領域には、イニシアチブと目標の進捗とパフォーマンスを測定するためにスコアカードで使用されるKPIのディメンションが表示されます。この領域を使用して、ディメンションの値を固定(設定)します。ディメンションを固定すると、スコアカードのデータがフィルタされ、新たな視点(データの新たなビュー)が得られます。追加情報は、視点領域についてを参照してください。
図に、Sample Scorecard-Liteの「スコアカード」エディタの例を示します。
スコアカード・オブジェクトは様々な機能を実行できます。
スコアカードの目標は、次の目的で作成または準備する項目です。
企業の戦略を表して評価するもので、次のものがあります。
目標
追加情報は、目標とはを参照してください。
イニシアチブ
追加情報は、イニシアチブとはを参照してください。
パースペクティブ
追加情報は、パースペクティブとはを参照してください。
KPI
追加情報は、キー・パフォーマンス・インディケータ(KPI)とはを参照してください。
企業の戦略を示して分析するもので、次のものがあります。
ビジョン・ステートメント
追加情報は、ビジョン・ステートメントとはを参照してください。
ミッション・ステートメント
追加情報は、ミッション・ステートメントとはを参照してください。
戦略ツリー
追加情報は、戦略ツリーとはを参照してください。
戦略マップ
追加情報は、戦略マップとはを参照してください。
原因と結果マップ
追加情報は、原因と結果マップとはを参照してください。
カスタム・ビュー
追加情報は、カスタム・ビューとはを参照してください。
KPIウォッチリスト
追加情報は、KPIウォッチリストとはを参照してください。
スマート・ウォッチリスト
追加情報は、スマート・ウォッチリストとはを参照してください。
エージェント
追加情報は、KPIからのエージェントの作成を参照してください。
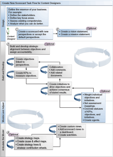
Oracle Scorecard and Strategy Managementには、スコアカードの作成に使用できる豊富なスコアカード・オブジェクトが用意されているため、全体的なプロセス・フローについて順を追って説明します。
プロセス・フロー内の各タスクを順番に実行することをお薦めします。図に、スコアカードを作成するための全体的なプロセス・フローを示します。

KPIおよびKPIウォッチリストの作成時またはOracle Scorecard and Strategy Management内の、特定のタスクを実行する機能(スコアカードの作成や所有者への連絡など)は、権限によって制御されます。
権限は管理者によって管理されます。一般情報は、Oracle Business Intelligence Enterprise Editionセキュリティ・ガイドのプレゼンテーション・サービス権限の管理を参照してください。
多くのタスクには権限の組合せが必要です。Oracle Business Intelligence Enterprise Editionセキュリティ・ガイドの3つの表、KPIタスクに必要な権限およびスコアカードおよびスコアカード・オブジェクト・タスクに必要な権限で次の点が示されています。
タスク・オブジェクト(たとえば、アクション・リンクまたは関連ドキュメント)がリストされています。
自分が管理できるタスクおよび関連する権限がリストされています。
必要なカタログ・オブジェクトおよびフォルダに対する読取りまたは書込みの権限を、自分のIDまたはグループに管理者が付与しているものと見なすことができます。
注:
これらの表では、権限については扱われていません。スコアカードやスコアカード内の要素に対する権限を変更する(つまり、スコアカードまたはスコアカード内の要素に対するアクセス権があるユーザーを変更する)には、スコアカードに対する「フル・コントロール」権限が必要です。権限の詳細は、Oracle BIプレゼンテーション・カタログ内のオブジェクトの管理を参照してください。次のことを行う必要があります。
Oracle Business Intelligence Enterprise Editionセキュリティ・ガイドのKPIタスクに必要な権限およびスコアカードおよびスコアカード・オブジェクト・タスクに必要な権限を参照して、タスクを完了するのに必要な権限が自分にあることを確認し、必要であれば管理者に連絡してさらに権限を付与してもらいます。
カタログ・ブラウザを使用してスコアカード、KPIウォッチリストまたはKPIオブジェクトを削除するための、Oracle BIプレゼンテーション・サービス・レイヤー・オブジェクトに対する適切な権限を持っている必要があります。Oracle Business Intelligence Enterprise Editionメタデータ・リポジトリ作成者ガイドのプレゼンテーション・レイヤー・オブジェクトに対する権限の設定を参照してください。
「スコアカード」エディタで編集モードを使用するかは、何をしたいかによって決まります。
「スコアカード」エディタには2つのモードがあります。
「編集」モード - ミッション・ステートメント、ビジョン・ステートメント、イニシアチブ、パースペクティブ、目標、KPI、KPIウォッチリスト、スマート・ウォッチリストおよびビューの作成や編集、およびKPIからのエージェントの作成を行えます。
注:
スコアカードの問題が発生する可能性があるため、スコアカードの目標、イニシアチブまたはパースペクティブを「スコアカード」エディタ以外から削除しないでください。「表示」モード - ミッション・ステートメント、ビジョン・ステートメント、イニシアチブ、パースペクティブ、目標、KPI、KPIウォッチリストおよびビューへの移動や表示はできますが、追加や変更はできません。コメントの追加、ステータスのオーバーライド、KPIからのエージェントの作成およびスマート・ウォッチリストの操作を行うこともできます。
また、これらのモードでアクセスできる情報と実行できるタスクは、次のものによって異なります。
アカウントに割り当てられている権限
個々のスコアカード・オブジェクトとフォルダに関連付けられている権限
追加情報は、スコアカードの権限と許可についてを参照してください。
スコアカードは、データ分析を表示してビジネス戦略を説明および通知するのに役立ちます。
スコアカードを作成すると、パフォーマンスと目標が相互にどのように関係しているかを参加者が理解しやすくなります。
スコアカードを開く手順や編集する手順は同じです。
スコアカードを編集すると、その情報を最新に保てます。
注:
メタデータに対する変更(たとえば、ディメンションの名前変更やサブジェクト領域の削除)を管理者が行う必要がある場合は、管理者に連絡する前に、KPIおよびスコアカード内のオブジェクトに対するすべての参照を削除します。イニシアチブ、目標またはKPIのサマリー情報を表示できます。
表示される要約情報は、「イニシアチブ」ペインまたは「戦略」ペインで最後に選択したオブジェクトによって異なります。次を最後に選択した場合:
イニシアチブまたは目標の場合は、イニシアチブまたは目標の基本設定(ステータス、ビジネス所有者など)、およびステータスの要約(各パフォーマンス・アセスメント範囲で進行状況を評価する、KPIとイニシアチブ、またはKPIと目標の数)が表示されます。
子または子孫である目標、イニシアチブまたはKPIが特定のステータス値に対して1つでも存在する場合、そのステータス名は子または子孫である目標、イニシアチブおよびKPIを示す「スコアカード」エディタ: ブレークダウン・タブを表示するハイパーリンクになります。
KPIの場合は、KPIの基本設定(ステータス、ビジネス所有者など)、およびパフォーマンスのデータとグラフが表示されます。
「スコアカード」エディタの視点領域には、イニシアチブと目標の進捗とパフォーマンスを測定するためにスコアカードで使用されるKPIのディメンションのコントロールが表示されます。
KPIディメンションの詳細は、ディメンションおよび固定されたディメンション値とはを参照してください。
コントロールは、表示されないよう明示的に指定されているもの以外、スコアカードで参照されているKPIディメンションごとに表示されます。同一のディメンションが複数のKPIで参照されている場合、KPI間でコントロールを共有できます。視点領域でのコントロールの設定方法の詳細は、視点コントロールの設定を参照してください。
この図に、Region階層、顧客セグメント、Offices階層、Products階層および2010/Q3ディメンションの視点領域を示します。
各コントロールには、ラベルおよび選択できるディメンション値のリストが表示される下向き矢印、および「検索」リンクが含まれています(詳細は、「メンバーの検索」ダイアログを参照してください)。ラベルは、ディメンションのデータベース名(デフォルト)、ユーザーにわかりやすい名前(コントロールに対して指定されている場合)、1つ以上の値(ディメンションが特定の値または複数の値に固定されている場合)のいずれかです。
この領域を使用して、ディメンションの値を一時的に固定または設定します。ディメンションを固定すると、スコアカードのデータがフィルタされ、新たな視点(データの新たなビュー)が得られます。これによって、担当しているビジネス分野など、対象とする特定のデータに的を絞ることができます。
視点領域設定は一時的であり、スコアカードの保存時に維持されません。固定の永続化は、次の場所で行えます。
「設定」ダイアログの「ディメンション設定」タブは、スコアカード内のすべてのKPI使用箇所に設定を適用します。
スコアカード・エディタのKPIの詳細タブの「分析」ペインの「ディメンション」領域は、特定のKPI使用箇所に対する値を固定します。
「KPIウォッチリスト」エディタの「KPIの追加」ダイアログ(「ウォッチリスト・エントリの編集」ダイアログとしても表示されます)は、個々のKPIに対する値を固定します。
「ディメンション固定」ダイアログは、ダッシュボードに追加されたビュー内の値を固定します。
KPIエディタのディメンション・ページ(スコアカード・エディタの「KPI」タブとしても表示されます)は、KPIの定義内の値を固定します。この方法は、KPIの定義を様々なコンテキストで再利用可能にする場合と比べて柔軟性が低く、KPIを参照するビュー内でのみ値を固定します。
「スコアカード」エディタには、「戻る」ボタンと「前へ」ボタンも含まれ、視点履歴間を移動して以前の視点や開始時の視点を選択できます。
ディメンションを一時的に固定するには:
ディメンションの右にある下向きの矢印ボタンをクリックします。
使用方法:
特定の1つの値を選択するには、値をクリックします。
複数の値を選択するには、「検索」リンクをクリックして「メンバーの検索」ダイアログを表示し、値を選択して「OK」ボタンをクリックします。[Ctrl]キーを押したまま必要な値をクリックして、複数の値を選択することもできます。
値が階層列の場合は、横向きの三角形ボタンをクリックするとレベルが展開されます。[Ctrl]キーを押したまま必要な値をクリックします。
下向き矢印またはダイアログ・ボックスの外側をクリックして、ダイアログ・ボックスを閉じます。
データがフィルタされ、新たな視点が表示されます。
「設定」ダイアログの「ディメンション設定」タブを使用して、スコアカードの視点領域にあるディメンションのコントロールを設定します。
具体的には次の内容を指定できます。
ディメンションの1つ以上のデフォルト値
ディメンション・コントロールを視点領域に表示するかどうか
視点領域に表示するディメンションのラベル
視点の詳細は、視点領域についてを参照してください。
視点コントロールを設定するには:
視点コントロールの設定対象のスコアカードを編集します。追加情報は、スコアカードのオープンと編集を参照してください。
「スコアカード」エディタで「スコアカードの設定」ボタンをクリックします。
「設定」ダイアログの「アセスメント・マッピング」タブが表示されます。
「ディメンション設定」タブをクリックします。
必要に応じてディメンションごとにコントロールを設定します。ディメンションのコントロールを設定するには:
ディメンションを選択し、「行の編集」ボタンをクリックして「ディメンション設定の編集」ダイアログを表示します。
設定を指定します。
「OK」をクリックします。
「OK」をクリックします。
ビジョン・ステートメントは、組織が将来的にどうありたいかを簡潔に表したものです。
ビジョン・ステートメントの例として、南米ポリプロピレン市場で最も成功した企業になるなどがあります。(ビジョン・ステートメントはオプションです。)
このステートメントから、ミッション・ステートメントを構成する主要なゴールと優先度を定義することがしばしばあります。追加情報は、ミッション・ステートメントとはを参照してください。
ビジョン・ステートメントの定義の詳細は、ビジョン・ステートメントの定義を参照してください。
注:
ビジョン・ステートメントとミッション・ステートメントの作成には、非常に特殊な権限のセットが必要です。ビジョン・ステートメントまたはミッション・ステートメントのツールバー・ボタンが無効になっている場合は、管理者に問い合せてください。詳細は、Oracle Business Intelligence Enterprise Editionセキュリティ・ガイドのKPI、KPIウォッチリストおよびスコアカード作成の権限の特定を参照してください。ビジョン・ステートメントは、組織が将来的にどうありたいかを簡潔に表したものです。
ビジョン・ステートメントを定義すると、データの結果と組織の目標の関連付けに役立ちます。
ミッション・ステートメントには、ビジョンを達成するために必要な主要なビジネス・ゴールと優先度を指定します。
ミッション・ステートメントはオプションです。追加情報は、ミッション・ステートメントの定義を参照してください。
ビジョンはビジョン・ステートメントで定義します。ビジョン・ステートメントの詳細は、ビジョン・ステートメントとはを参照してください。
ミッション・ステートメントを定義すると、データ分析と比較する全体目標ができます。
ミッション・ステートメントを作成し、ユーザーを組織の全体的な目標に連携させることができます。
パースペクティブは、イニシアチブ、目標およびKPIに関連付ける組織内のカテゴリです。
パースペクティブでは、主な利害関係者(顧客、従業員、株主/財務関係者など)や主なコンピテンシー分野(時間、コスト、品質など)を表すことができます。
イニシアチブや目標の作成時、イニシアチブや目標とパースペクティブを関連付けます。詳細は、イニシアチブの作成および目標の作成を参照してください。KPIの詳細を編集する際、KPIとパースペクティブを関連付けます。追加情報は、KPI詳細の使用を参照してください。
たとえば、顧客応答時間の改善という目標を作成する場合、この目標では、顧客関連の処理が行われたり、サポートされるため、顧客パースペクティブに関連付けます。
バランス・スコアカードの手法では、標準のパースペクティブが4つ定義されています。
財務 - 財務上の健全性および組織の発展に関連するか、これらをサポートする目標、イニシアチブおよびKPIをグループ化します。
顧客 - 顧客ベースに関係するか、これをサポートする目標、イニシアチブおよびKPIをグループ化します。
内部プロセス - 企業の内部ポリシーや手続きを分類し、サポートする目標、イニシアチブおよびKPIをグループ化します。
学習と成長 - 従業員のトレーニングや成長に関連するか、これらをサポートする目標、イニシアチブおよびKPIをグループ化します。
また、スコアカードにカスタムのパースペクティブを作成することもできます。
追加情報は、カスタム・パースペクティブの作成を参照してください。
スコアカードを作成する場合は、「デフォルトのパースペクティブを使用しますか。」チェック・ボックスを使用して、バランス・スコアカードの手法で定義されているデフォルトのパースペクティブを使用するかどうかを指定します。
次の場合:
デフォルト・パースペクティブを使用しない場合、独自のカスタム・パースペクティブを作成する必要があります。
デフォルト・パースペクティブを使用する場合、デフォルト・パースペクティブとともに使用するカスタム・パースペクティブを1つ以上作成できます。
KPIは、ターゲットに対してビジネス上の尺度(製品の売上や運用コストなど)を評価した結果を表します。
KPIを使用して、組織の様々なレベルの戦略を構成する目標やイニシアチブの進捗を評価できます。
次のようにKPIを作成できます。
スコアカード内。この場合、スコアカードの作成または編集時にKPIを作成します。
スコアカード外。この場合、スコアカードの作成または編集前にKPIを作成します。
KPIとその作成方法の詳細は、KPIとKPIウォッチリストの使用を参照してください。
目標は、企業の戦略を構成する、要求される成果あるいは望ましい結果のことです。
次のものに対して目標を作成できます。
組織全体(オラクル社など)
部門(営業部など)
目標を作成する際、進捗とパフォーマンスの測定に使用するKPIを1つ以上割り当てます。たとえば、次のKPIを割り当てることで、顧客満足度の改善という目標の進捗とパフォーマンスを測定することができます。
顧客満足度調査の平均スコア
顧客からのクレーム数のKPI
KPIの詳細は、KPIとKPIウォッチリストの使用を参照してください。
スコアカード内に、目標の達成に必要なイニシアチブを作成することもできます。イニシアチブの詳細は、イニシアチブとはを参照してください。
作成した目標は、「戦略」ペインに階層状に表示されます。ルート目標は、 スコアカードの対象のエンティティ(つまり、組織全体または部門)を表します。目標のパフォーマンスを評価するために割り当てられるKPIは、「戦略」ペインで目標の下に表示されます。
「戦略」ペインには、アセスメント・マッピングに指定した適切な色とアイコンを使用して、目標とKPIのステータスも表示されます。アセスメント・マッピングの詳細は、スコアカードに対するアセスメント・マッピングの定義を参照してください。
注:
目標を作成する際には、可能であれば、KPIで測定されるサブ目標を使用して結果をモニターしてください。増分的、反復的に修正処理が行えるようになり、目標を達成しやすくなります。たとえば、財務結果の向上という目標には、売上の増大、コストの削減、従業員有効性の増大および業務の効率化というサブ目標を使用できます。関連ドキュメントを使用して、目標、イニシアチブなどのサポート情報を提供してくだい。
目標の作成の詳細は、目標の作成を参照してください。
イニシアチブは、目標の達成に必要な、時間に固有のタスクまたはプロジェクトです。
目標をサポートするイニシアチブを、戦略ターゲットに対する進捗を示すマイルストンとして使用できます。たとえば、顧客満足度の改善という目標を実現するために、次のイニシアチブを作成します。
オンライン・フィードバック・フォーラムの作成
レスポンス・チームの結成
一般的に、1つのイニシアチブで複数の目標がサポートされます。
イニシアチブを作成する際、進捗の測定に使用するKPIを割り当てます。KPIの詳細は、KPIとKPIウォッチリストの使用を参照してください。
作成したイニシアチブは、「イニシアチブ」ペインに階層状に表示されます。ルート・イニシアチブは、目標やゴールを達成するために実装するすべてのイニシアチブを表します。イニシアチブに割り当てられているKPIは、「イニシアチブ」ペインでイニシアチブの下に表示されます。
「イニシアチブ」ペインには、アセスメント・マッピングに指定した適切な色とアイコンを使用して、イニシアチブとKPIのステータスも表示されます。アセスメント・マッピングの詳細は、スコアカードに対するアセスメント・マッピングの定義を参照してください。
イニシアチブの作成の詳細は、イニシアチブの作成を参照してください。
スコアカード・オブジェクトのビジネス所有者にメッセージを送信できます。
ビジネス所有者は、ビジネスの値とスコアカード・オブジェクトのパフォーマンスの管理と向上の責任を負うユーザーです。(ビジネス所有者は、スコアカードまたはKPIの作成者と同じ場合もあれば、違う場合もあります。)オブジェクトのビジネス所有者は、作成時に指定します。
「所有者への連絡」ボタンまたはメニュー・オプションを使用して、ビジネス所有者に連絡します。このボタンはスコアカードの様々な場所にあり、「スコアカード」エディタの目標の詳細タブなどの大部分のタブのツールバーにあります。
Oracle BI EEでは、エージェントおよびビジネス所有者が「マイ・アカウント」ダイアログの「配信オプション」タブで指定した配信デバイスとプロファイルを使用して、メッセージの配信先(電子メール、電話、ポケットベルなど)を決定します。
コメントは、ユーザーがイニシアチブ、目標またはKPIについて話し合う手段となります。
規定した望ましい結果を得るために合意を得ることは、ユーザー間のコラボレーションには不可欠です。コメント(注釈とも呼ばれる)を使用すると、イニシアチブや目標のパフォーマンスや進捗または特定のディメンション値のセット(特定の視点)のKPIの変更について議論できます。
注:
コメントを操作するには、この機能が管理者によって有効にされている必要があります。追加情報は、Oracle Business Intelligence Enterprise Editionメタデータ・リポジトリ作成者ガイドのOracle Scorecard and Strategy Managementのリポジトリの構成を参照してください。コメントは、スコアカード内の様々な場所で追加、表示および返信することができます。たとえば、「スコアカード」エディタ: 目標の詳細タブで、コメントを目標に直接追加できます。また、目標が参照されているビュー、スマート・ウォッチリストおよびパースペクティブの「図」タブで目標にコメントを追加することもできます。KPIの注釈は削除できません。
コメントは次のものに関連付けられています。
イニシアチブ、目標、またはイニシアチブと目標の進捗を測定するKPI。
コメントが関連付けられているイニシアチブ、目標またはKPIがスコアカード内の別の場所で参照されており、表示されている視点がコメントの視点と一致する場合、コメント・インジケータが次の箇所に表示されます。
ウォッチリストでは、イニシアチブ、目標またはKPIを含む行に青い三角形が表示されます。
ビューの「図」タブ内のノードでは、ノードの右上隅に「コメント」ボタンが表示されます。
特定の列。
コメントは、トレンドや差分などの他の列に追加されていないかぎり(KPIの場合のみ)、通常は、目標、イニシアチブまたはKPIの「ステータス」列に関連付けられています。
特定の視点。
コメントは、表示されているオブジェクトに対して現在有効な、「スコアカード」エディタの視点領域の値でフィルタされます。その結果、東部地域の売上に対するコメントと西部地域の売上に対するコメントを異なるものにすることができます。(詳細は、視点領域についてを参照してください。)
KPIの任意のディメンション固定。
コメントは、(KPI、スコアカード、スコアカード図、ダッシュボード・プロンプトまたはKPIウォッチリストで)有効な他のディメンション固定でフィルタされます。
注:
注釈およびオーバーライドを使用して、従業員のコラボレーション、参加および責任の明確化を促し、特定された問題が将来発生するのを防ぎます。コメントの操作方法の詳細は、コメントの操作を参照してください。
コメントにより、アイテムに関するコメントをスコアカードに追加できます。
コメントは、次のようなスコアカード内の様々な場所で操作できます。
イニシアチブの詳細タブの「コラボレーション」ペイン、目標の詳細タブ、およびスコアカード・エディタのKPIの詳細タブ。
追加情報は、「コラボレーション」ペインでのコメントの操作を参照してください。
ウォッチリスト
追加情報は、ウォッチリストでのコメントの操作を参照してください。
ビューの「図」タブ。
追加情報は、ビューの「図」タブでのコメントの操作を参照してください。
注:
イニシアチブまたは目標にコメントを追加するには、イニシアチブまたは目標に最低1つのKPIが割り当てられている必要があります。コメントの操作時には、コメントは特定の視点に関連付けられていることを忘れないでください。視点の詳細は、視点領域についてを参照してください。
コメントの詳細は、コメントについてを参照してください。
コメントは「コラボレーション」ペインで追加および編集できます。
「スコアカード」エディタのイニシアチブの詳細タブ、目標の詳細タブおよびKPIの詳細タブの「コラボレーション」ペインでは、その特定のイニシアチブ、目標またはKPIのコメントに対して、表示、追加または返信を実行できます。
「コラボレーション」ペインでのコメントの操作手順:
ウォッチリストでは、ウォッチリストに表示されるイニシアチブ、目標およびKPIのコメントに対して表示、追加および返信を実行できます。
ウォッチリストでコメントを操作するには:
スコアカードを開くか、編集します。追加情報は、スコアカードのオープンと編集を参照してください。
コメントを操作するオブジェクトを開き、適切なペインまたはタブに移動します。オブジェクトをオープンする方法の詳細は、スコアカード・オブジェクトのオープンを参照してください。
視点領域に表示されている値が、適切なコメントのコンテキストを反映していることを確認します。(たとえば、東部地域のKPIのステータスについてコメントします。)
新しいコメントを追加するには:
ウォッチリストで、コメントの追加の対象にする「ステータス」セルを右クリックして、「コメントの追加」を選択します。「コメントの追加」ダイアログが表示されます。
「コメントの追加」ダイアログを完成させ、「OK」をクリックします。
オブジェクトに以前に追加されたコメントを操作するには、マウス・ポインタを「ステータス」列(KPIの場合はいずれかの列)内のセルの右上隅にある青い三角形に合せます。
「ステータス」ウィンドウが表示されます。このウィンドウでは次の操作を実行できます。
以前に追加されたコメントを読みます。
「新規コメント」をクリックして「新規コメント」ダイアログを表示し、新しいコメントを追加します。
「返信」リンクをクリックして「返信」ダイアログを表示し、コメントに返信します。
「固定」ボタンをクリックして、ウィンドウを固定し、ウィンドウが開いたままになるようにします。
ビューの「図」タブでは、ビューに表示されている目標およびKPIのコメントに対して、表示、追加および返信を実行できます。
たとえば、「戦略ツリー」タブの「図」タブでコメントを操作できます。
注:
ビューがダッシュボード内に図として表示されている場合にも、同じ方法でコメントを操作できます。ビューの「図」タブでコメントを操作するには:
スコアカードを開くか、編集します。追加情報は、スコアカードのオープンと編集を参照してください。
コメントを操作するビューを開き、「図」タブに移動します。オブジェクトをオープンする方法の詳細は、スコアカード・オブジェクトのオープンを参照してください。
視点領域に表示されている値が、適切なコメントのコンテキストを反映していることを確認します。(たとえば、東部地域のKPIのステータスについてコメントします。)
新しいコメントを追加するには:
コメントを追加するノードの右側にある「オプション」ボタンをクリックし、ノード・オプション・メニューから「コメントの追加」を選択します。「新規コメント」ダイアログが表示されます。
「コメントの追加」ダイアログを完成させ、「OK」をクリックします。
オブジェクトに以前に追加されたコメントを操作するには、マウス・ポインタをノードの右上隅にある「コメント」ボタンに合せます。
イニシアチブ、目標またはKPIに付けられたコメントがすべて表示された「ステータス」ウィンドウが表示されます。このウィンドウでは次の操作を実行できます。
以前に追加されたコメントを読みます。
「新規コメント」をクリックして「新規コメント」ダイアログを表示し、新しいコメントを追加します。
「返信」リンクをクリックして「返信」ダイアログを表示し、コメントに返信します。
「固定」ボタンをクリックして、ウィンドウを固定し、ウィンドウが開いたままになるようにします。
イニシアチブや目標のパフォーマンス・アセスメントを表示すると、イニシアチブや目標のファミリの全体ビューを確認できます。
Oracle Business Intelligenceでは、イニシアチブや目標のパフォーマンスの評価は、子の評価を集約することによって行われます。この過程で次のものが使用されます。
定義されたスコアカード・アセスメント・マッピング。追加情報は、アセスメント・マッピングについてを参照してください。
すべての目標およびイニシアチブに割り当てられたアセスメント式(「重み付け」や「最良ケース」など)。アセスメント式には次のものが含まれます。
最悪ケース: パフォーマンスが最悪の子KPIまたは子目標のステータスを使用することを指定します。
最良ケース: パフォーマンスが最良の子KPIまたは子目標のステータスを使用することを指定します。
最も頻度の高い(最悪ケース): 子KPIおよび子目標の半数はパフォーマンスが高く、半数は低い場合に、パフォーマンスが最悪の子KPIまたは子目標のステータスを使用することを指定します。
最も頻度の高い(最良ケース): 子KPIおよび子目標の半数はパフォーマンスが高く、半数は低い場合に、パフォーマンスが最良の子KPIまたは子目標のステータスを使用することを指定します。
重み付け: 子KPIおよび子目標に割り当てた重みに基づいて重み付けされた平均を使用することを指定します。追加情報は、子の目標、イニシアチブおよびKPIへの重みの割当てを参照してください。
子KPIにデータがない場合は、集計に含められません。かわりに、重みが他の子KPIおよび目標の間で分散されます。
アセスメント式は目標またはイニシアチブの作成時に割り当てます。目標またはイニシアチブの作成方法の詳細は、目標の作成またはイニシアチブの作成を参照してください。
各子目標が親目標の全体的なパフォーマンスにどの程度寄与するかを示す、子イニシアチブ、目標およびKPIに割り当てられている重み(親目標のアセスメント・ルールが「重み付け」に設定されている場合のみ)。追加情報は、子の目標、イニシアチブおよびKPIへの重みの割当てを参照してください。
パフォーマンス・アセスメントの例は、子目標に基づく目標のパフォーマンス・アセスメントの決定例および子KPIに基づく目標のパフォーマンス・アセスメントの決定例を参照してください。
アセスメント・マッピングとは、Oracle Business Intelligenceで目標およびイニシアチブのパフォーマンスの評価に使用される、スコアしきい値およびアセスメント範囲です。
Oracle Business Intelligenceでは、これらのスコアしきい値およびアセスメント範囲は次の目的で使用されます。
子のアセスメントの集約に基づいて、目標またはイニシアチブのステータスおよびスコアを決定します。
注:
目標またはイニシアチブのアセスメント式が、「最良ケース」、「最悪ケース」、「最も頻度の高い(最良ケース)」または「最も頻度の高い(最悪ケース)」である場合、スコアは定義されているスコアしきい値のいずれか(0、33または66など)になります。アセスメント式が「重み付け」の場合は、スコアは子に割り当てられた重みに基づいて計算されます。
目標またはイニシアチブのパフォーマンスの測定に使用できるように、イニシアチブおよび目標の進捗の測定に使用されるKPIのKPIスコアを、スコアカード・スコアにマップします。
図に、特定のアセスメント範囲に入るスコアしきい値の例を示します。アセスメント範囲は次のように定義されます。
67から100は「OK」アセスメント範囲に入ります
34から66は「警告」アセスメント範囲に入ります
0から33は「クリティカル」アセスメント範囲に入ります
イニシアチブおよび目標のパフォーマンス・アセスメントの詳細は、イニシアチブや目標のパフォーマンス・アセスメントの理解を参照してください。
アセスメント・マッピングを定義する方法は、スコアカードに対するアセスメント・マッピングの定義を参照してください。
子目標はパフォーマンス・アセスメントを計算するのに役立ちます。
Improve Financial Resultsという名前の次のような目標を例にあげます。
「最悪ケース」のアセスメント・ルールを持ちます。
目標を含むスコアカードに対して定義されているアセスメント・マッピングは、アセスメント・マッピングについてのものと同じです。
次の2つの子目標を持ちます。
Increase Sales、ステータスはクリティカルで、スコアは0です。
Reduce Cost、ステータスは警告で、スコアは50です。
この場合、Improve Financial Results目標のパフォーマンス・アセスメントは、最悪のステータスとスコアを持つ子のステータスとスコアになりますが、言い換えると、スコアカード・ステータスがクリティカルで、スコアが0のIncrease Salesのステータスとスコアになるということです。
子KPIを使用して、パフォーマンスを評価できます。
Enhance Stockholder Satisfactionという名前の次のような目標を例にあげます。
「最良ケース」のアセスメント式を持ちます。
目標を含むスコアカードに対して定義されているアセスメント・マッピングは、図のものと同じです。
Revenue KPIという子KPIを持ち、そのスコアカード・ステータスはOKで、スコアは66です。
Revenue KPIは、図に表示されている次のKPIしきい値とスコアに基づき、星4つおよびスコア80のKPIステータスを持ちます。
Revenue KPIをEnhance Stockholder Satisfaction目標に追加した際に、目標のパフォーマンス測定に使用できるように、Oracle Business IntelligenceによってKPIスコアがスコアカード・スコアにマップされました。KPIスコア80は、66から100のスコアカード・アセスメント範囲内にあるため、スコアカード・スコア66およびOKステータスにマップされています。
この場合、Enhanced Stockholder Satisfaction目標のパフォーマンス・アセスメントは、最良のステータスとスコアを持つ子のステータスとスコアになりますが、言い換えると、スコアカード・ステータスがOKで、スコアが66のRevenue KPI(この場合は唯一の子)のステータスとスコアになるということです。
「設定」ダイアログの「アセスメント・マッピング」タブを使用して、スコアカードに対するアセスメント・マッピングを定義します。
イニシアチブおよび目標のパフォーマンス・アセスメントの詳細は、イニシアチブや目標のパフォーマンス・アセスメントの理解を参照してください。
目標またはイニシアチブの子の目標、イニシアチブおよびKPIに重みを割り当て、親目標のパフォーマンスにどの程度影響を与えるかを指定します。
子の目標、イニシアチブおよびKPIに重みを割り当てるには、親の目標またはイニシアチブのアセスメント・ルールが「重み付け」に設定されている必要があります。
目標およびイニシアチブのパフォーマンスの詳細は、イニシアチブや目標のパフォーマンス・アセスメントの理解を参照してください。
イニシアチブ、目標またはイニシアチブと目標のパフォーマンスを測定するKPIのステータスをオーバーライドできます。
ステータスをオーバーライドするには、イニシアチブ、目標またはKPIのビジネス所有者である必要があります。オーバーライドを取り消すこともできます。
注:
ステータスのオーバーライドを行うには、この機能が管理者によって有効にされている必要があります。追加情報は、Oracle Business Intelligence Enterprise Editionメタデータ・リポジトリ作成者ガイドのOracle Scorecard and Strategy Managementのリポジトリの構成を参照してください。ステータスのオーバーライドは、スコアカード内の様々な場所で行うことができます。たとえば、「スコアカード」エディタの目標の詳細タブで、目標にステータスのオーバーライドを適用できます。また、目標が参照されているビュー、スマート・ウォッチリストおよびパースペクティブの「図」タブで目標にステータスのオーバーライドを適用することもできます。
ステータスのオーバーライドは次のものに関連付けられています。
イニシアチブ、目標、またはイニシアチブと目標の進捗を測定するKPI。
ステータスのオーバーライドが関連付けられているイニシアチブ、目標またはKPIがスコアカード内の別の場所で参照されており、表示されている視点がステータスのオーバーライドの視点と一致する場合、ステータスのオーバーライド・インジケータである赤いアスタリスク(*)が次の箇所に表示されます。
ウォッチリストでは、イニシアチブ、目標またはKPIを含む行のステータス記号の右側に表示されます。
ビューの「図」タブ内のノードでは、ノードの左下隅のステータス記号の右側に表示されます。
目標、イニシアチブまたはKPIのステータス列。
特定の視点。
ステータスのオーバーライドは、表示されているオブジェクトに対して現在有効な、「スコアカード」エディタの視点領域の値でフィルタされます。その結果、東部地域の売上に対するステータスのオーバーライドと西部地域の売上に対するステータスのオーバーライドを異なるものにすることができます。(視点の詳細は、視点領域についてを参照。)
KPIの任意のディメンション固定。
ステータスのオーバーライドは、(KPI、スコアカード、スコアカード図、ダッシュボード・プロンプトまたはKPIウォッチリストで)有効な他のディメンション固定でフィルタされます。
ステータスのオーバーライドを操作する方法の詳細は、ステータスのオーバーライドの操作を参照してください。
特定領域内のステータスをオーバーライドできます。
ステータスのオーバーライドは、次のようなスコアカード内の様々な場所で操作できます。
ウォッチリスト
追加情報は、ウォッチリストでのコメントの操作を参照してください。
ビューの「図」タブ。
追加情報は、ビューの「図」タブでのステータスのオーバーライドの操作を参照してください。
ステータスのオーバーライドの操作時には、ステータスのオーバーライドは特定の視点に関連付けられていることを忘れないでください。追加情報は、視点領域についてを参照してください。
ヒント:
ステータスをオーバーライドする前に、KPI、イニシアチブまたは目標にビジネス所有者が設定されていることを確認します。KPIにビジネス所有者を追加する方法の詳細は、KPIの作成を参照してください。ステータスのオーバーライドの詳細は、ステータスのオーバーライドについてを参照してください。
ステータスのオーバーライドを保守することで、適切に適用されることを保証できます。
ウォッチリストでは、以前に適用されたステータスのオーバーライドおよびオーバーライドの取消しを表示し、ウォッチリストに表示されたイニシアチブまたは目標およびKPIに対してステータスの新規オーバーライドおよびオーバーライドの取消しを適用できます。
ウォッチリストでステータスのオーバーライドを操作するには:
スコアカードを開くか、編集します。追加情報は、スコアカードのオープンと編集を参照してください。
ステータスのオーバーライドを操作するオブジェクトを開き、適切なペインまたはタブに移動します。オブジェクトをオープンする方法の詳細は、スコアカード・オブジェクトのオープンを参照してください。
視点領域に表示されている値が、適切なステータスのオーバーライドのコンテキストを反映していることを確認します。(たとえば、東部地域のKPIのステータスをオーバーライドします。)
ステータスのオーバーライドまたはオーバーライドを取り消すには:
ウォッチリストで、ステータスのオーバーライドまたはオーバーライドの取消しの対象にする「ステータス」セルを右クリックして、「ステータスのオーバーライド」を選択します。「ステータスのオーバーライド」ダイアログが表示されます。
「ステータスのオーバーライド」ダイアログを完成させ、「OK」をクリックします。
オブジェクトに以前に適用されたステータスのオーバーライドまたはオーバーライドの取消しを表示するには、マウス・ポインタをステータス記号の右側の赤いアスタリスクに合せます。
「ステータス」ウィンドウが表示されます。このウィンドウでは次の操作を実行できます。
以前に適用されたステータスのオーバーライドまたはオーバーライドの取消しを表示します。
「新しいオーバーライド」をクリックして「ステータスのオーバーライド」ダイアログを表示し、新しいオーバーライドを適用するかオーバーライドを取り消します。
「固定」ボタンをクリックして、ウィンドウを固定し、ウィンドウが開いたままになるようにします。
ステータスのオーバーライドは、ステータスが必ず元のステータスに関係なく表示されるように重ねることができます。
ビューの「図」タブで、以前に適用されたステータス・オーバーライドおよびオーバーライド取消しを表示し、ビューに表示される目標およびKPIに新規のオーバーライドおよびオーバーライド取消しを適用できます。たとえば、「戦略ツリー」タブの「図」タブでステータスのオーバーライドを操作できます。
ビューの「図」タブでステータスのオーバーライドを操作するには:
スコアカードを開くか、編集します。追加情報は、スコアカードのオープンと編集を参照してください。
ステータスのオーバーライドを操作するビューを開き、「図」タブに移動します。オブジェクトをオープンする方法の詳細は、スコアカード・オブジェクトのオープンを参照してください。
視点領域に表示されている値が、適切なステータスのオーバーライドのコンテキストを反映していることを確認します。(たとえば、東部地域のKPIのステータスをオーバーライドします。)
新規のステータスのオーバーライドを適用するには:
ステータスのオーバーライドを適用するノードの右側にある「オプション」ボタンをクリックし、ノード・オプション・メニューから「ステータスのオーバーライド」を選択します。「ステータスのオーバーライド」ダイアログが表示されます。
「ステータスのオーバーライド」ダイアログを完成させ、「OK」をクリックします。
オブジェクトに以前に適用されたステータスのオーバーライドを表示するには、マウス・ポインタをステータス記号の右側の赤いアスタリスクに合せます。
「ステータス」ウィンドウが表示されます。このウィンドウでは次の操作を実行できます。
以前に適用されたステータスのオーバーライドを表示します。
「新しいオーバーライド」をクリックすることで、「ステータスのオーバーライド」ダイアログを表示して新規のオーバーライドを適用します。
「固定」ボタンをクリックして、ウィンドウを固定し、ウィンドウが開いたままになるようにします。
戦略ツリーでは、目標とこれをサポートする子目標、KPIが階層状に表示されます。
戦略ツリーには、ビジネス所有者と関連ドキュメントなどの目標をサポートする情報も示されます。
戦略ツリーでは探索やナビゲートが行えます:
ABC社などのスコアカード全体(ルート目標)に対する戦略
サポート所要時間の削減などの個々の目標に対する戦略
戦略ツリーには、次の2つのタイプの図があります:
戦略ツリー図。追加情報は、戦略ツリー図の理解を参照してください。
戦略貢献ホイール図。追加情報は、戦略貢献ホイール図の理解を参照してください。
戦略ツリーの作成の詳細は、戦略ツリーの作成を参照してください。
戦略ツリー図を使用して、目標、その目標をサポートする子目標、およびKPIの階層をツリー図に表示します。
戦略ツリー図には次のコンポーネントが含まれます:
ツリー図 - 目標、その目標をサポートする目標およびKPIを表すノードで構成されます。各ノードには、アイコンおよびアセスメント範囲を表す色が表示され、目標またはKPIのステータスを示します。KPIノードには、KPIの実際の値およびターゲットとの差分率も表示されます。
鳥瞰図 - ツリー図を上からみた様子が表示されます。
この図は、戦略ツリー図の例を示します。
戦略貢献ホイール図を使用して、目標、その目標をサポートする子目標、およびKPIを、戦略貢献ホイール図と呼ばれる循環図に階層的に表示します。
戦略貢献ホイール図では、親目標に対する特定の目標またはKPIの貢献度(または影響)を簡単に確認できます。次のコンポーネントが含まれます。
戦略貢献ホイール - 図の開始目標を表す1つの中央の円(フォーカス・ノード)で構成されます。セクターに分かれた同心円で囲まれています。各セクターは子目標またはKPIを表すノードです。
セクターのサイズは、親の重み付けアセスメント・ルールの、セクターが表している目標やKPIに割り当てられた重み付けによって判断されます。重みの割当ての詳細は、子の目標、イニシアチブおよびKPIへの重みの割当てを参照してください。親に重み付けアセスメント・ルールがない場合、その親の子セクターはすべて同じサイズになります。
情報ペイン - 現在のノードに関する次の情報が表示されます。
ステータス・アイコンと、スコア(目標の場合)または実際の値と差異率(KPIの場合)
子のステータス
親の重み付けアセスメント・ルールで割り当てられた重み付け
フォーカス軌跡 - 戦略貢献ホイールの中央にあるノード、および図に表示されているその祖先を表す一群の小さい円で構成されます。各円には、対応するノードのステータス色が表示されます。
図に、Improve Financial Results目標の戦略貢献ホイール図の例を示します。Reduce Costサブ目標が強調表示されます。
戦略ツリーでは、目標とこれをサポートする子目標、KPIが階層状に表示されます。
戦略ツリーは、次のとおり、スコアカード全体に対しても、特定の目標に対しても作成できます。
編集モードでは、スコアカード全体または特定の目標に対して戦略ツリーを作成し、保存できます。
表示モードでは、特定の目標に対してのみ一時的な読取り専用の戦略ツリーを作成できます。戦略ツリーの保存は行えません。
編集モードおよび表示モードの詳細は、「スコアカード」エディタでの編集モードと表示モードの使用を参照してください。
戦略マップには、スコアカードに定義されている目標およびその進捗を測定するKPIとパースペクティブとの関係が示されます。
戦略マップには、目標と他の目標またはKPIの因果関係も線で結ばれて示されます。因果関係は、目標の作成または編集(目標の作成を参照)時またはKPI詳細の操作(KPI詳細の使用を参照)時に作成します。因果関係は、戦略マップで作成することもできます。
この図は、戦略マップの例を示しています。
組織の様々な分野の戦略を表すために、複数の戦略マップを作成することができます。
戦略マップは、編集モードでのみ作成できます。編集モードおよび表示モードの詳細は、「スコアカード」エディタでの編集モードと表示モードの使用を参照してください。
戦略マップの作成の詳細は、戦略マップの作成を参照してください。
注:
関連付けられた目標およびKPIが互いに関連し、因果関係を識別できるようにします。この関係を定期的に確認し、コラボレーションおよび通信を増加させることで既存の目標およびKPIに影響を及ぼす改善が必要な領域を識別します。戦略マップには、スコアカードに定義されている目標およびその進捗を測定するKPIとパースペクティブとの関係が示されます。
戦略マップは、ユーザーが実際の結果と目標を比較するのに便利です。
目標またはKPIが特定のパースペクティブに関係付けられている場合、図の任意の場所にそれをドロップします。それは、目標またはKPIが関連付けられているパースペクティブのセクションに自動的に表示されます。
目標またはKPIは、作成(または編集)時にパースペクティブと関係付けます。追加情報は、目標の作成を参照してください。パースペクティブの詳細は、パースペクティブとはを参照してください。
目標またはKPIにのパースペクティブが関連付けられていない場合、目標またはKPIを関連付けるのパースペクティブのセクションにそれをドロップします。この場合、目標またはKPIにのパースペクティブが永続的に割り当てられないことに注意してください。
因果関係を追加するには、「戦略マップ」タブのツールバーで「2つの目標間の因果関係の描画」ボタンをクリックして一方のノードを選択し、次に他方のノードを選択します。ノードを結ぶ線が表示されます。
マップからノードを削除するには、ノードを右クリックして「ダイアグラムから削除」を選択します。
ノードの赤のアスタリスク(表示されている場合)にマウスを合せ、「ステータス」ウィンドウを表示すると、以前に適用されたオーバーライドを表示したり、別のオーバーライドを適用できます。
ステータスのオーバーライドを適用するノードの右側にある「オプション」ボタンをクリックし、ノード・オプション・メニューから「ステータスのオーバーライド」を選択します。「ステータスのオーバーライド」ダイアログが表示され、別のオーバーライドを適用したり、以前に適用されたオーバーライドを表示することができます。追加情報は、ステータスのオーバーライドについておよびステータスのオーバーライドの操作を参照してください。
原因と結果マップでは、「戦略」ペインに表示されている目標またはKPIの因果関係を表すことができます。(原因と結果マップはスコアカードで使用される図で、ダッシュボードでの表示用のビューの追加に記載されているマップ・ビューとは関係ないことに注意してください。)
図に、Improve Financial Results目標の原因と結果マップの例を示します。
次の因果関係を作成します。
目標(目標の作成または編集時に次を確認する場合):
目標に影響を及ぼしたり、目標をサポートする他の目標またはKPI(原因)
この目標が影響を及ぼしたり、サポートする他の目標またはKPI(結果)
追加情報は、目標の作成を参照してください。
KPI(KPIの詳細の操作時)
KPIに影響を及ぼしたり、KPIをサポートする他の目標またはKPI(原因)
このKPIが影響を及ぼしたり、サポートする他の目標またはKPI(結果)
(追加情報は、KPI詳細の使用を参照してください。
原因と結果マップでは、因果関係の比例(因果関係のパフォーマンスまたは値の変化が正比例するか(直接)、反比例するか(逆)と因果関係の強さ(強い、中程度、弱い)も記号を使用して示されます。
原因と結果マップは、将来的な戦略の変更の影響に関する理解を深めるのに役立ちます。
原因と結果マップは、編集モードでも表示モードでも作成できます。
編集モードでは、原因と結果マップを作成して保存できます。
表示モードでは、一時的な読取り専用の原因と結果マップを作成できます。保存はできません。
編集モードおよび表示モードの詳細は、「スコアカード」エディタでの編集モードと表示モードの使用を参照してください。
注:
原因と結果関連を作成して、運用メトリックと依存関係が自動的に表示されるようにします。原因と結果マップの作成の詳細は、原因と結果マップの作成を参照してください。
ウォッチリストとは、スコアカードの特定の観点に関係し、特定の目的のためにグループ化された、スコアカード・オブジェクト(つまり、イニシアチブ、目標およびKPI)をリストする表です。
一部のウォッチリストはスコアカード・オブジェクトのコンポーネントです。これらには、次のウォッチリストが含まれます。
「イニシアチブとKPI」ウォッチリスト - イニシアチブのパフォーマンスを評価するために使用する子イニシアチブおよびKPIがリストされます。
このウォッチリストは、イニシアチブの詳細タブの「分析」ペインに表示されます。
「目標とKPI」ウォッチリスト - 目標のパフォーマンス評価に使用されるか、ビュー(つまり、原因と結果マップ、カスタム・ビュー、戦略ツリーまたは戦略マップ)に表示される、子目標とKPIがリストされます。
このウォッチリストは次のタブに表示されます。
「スコアカード」エディタの目標の詳細タブの「分析」ペイン
「原因と結果マップ」タブの「詳細」タブ
「カスタム・ビュー」タブの「詳細」タブ
「戦略マップ」タブの「詳細」タブ
「戦略ツリー」タブの「詳細」タブ
「目標、イニシアチブ、KPI」ウォッチリスト - パースペクティブに関連付けられているイニシアチブ、目標およびKPIがリストされます。
このウォッチリストは、「スコアカード」エディタの「パースペクティブ」タブに表示されます。
特定の目的に利用するために作成する他のウォッチリストです。これらには、次のウォッチリストが含まれます。
「KPI」ウォッチリスト - パフォーマンスがモニター対象になっているKPIがリストされます。
このウォッチリストは、「KPIウォッチリスト」エディタの「パフォーマンス」タブに表示されます。
KPIウォッチリストの詳細は、KPIウォッチリストとはを参照してください。
スマート・ウォッチリスト - 指定した基準を満たすスコアカード内のイニシアチブ、目標およびKPIがリストされます。
このウォッチリストは、「スコアカード」エディタの「スマート・ウォッチリスト」タブに表示されます。
スマート・ウォッチリストの詳細は、スマート・ウォッチリストとはを参照してください。
ブレークダウン・ウォッチリスト - イニシアチブまたは目標のパフォーマンスを評価するために使用される子または子孫のイニシアチブまたは目標およびKPIがリストされます。
このウォッチリストは、「スコアカード」エディタのブレークダウン・タブに表示されます。
ウォッチリストには、これらのオブジェクトを表示および管理できるようにする、スコアカード・オブジェクト(ステータス、差分率(%)など)およびコンポーネント(ビューやサマリーなど)が含まれています。
たとえば、Enhance Customer Satisfactionという名前の目標のパフォーマンスの評価に使用される、% Early ShippedとFulfillment Daysという2つの目標で構成される「目標とKPI」ウォッチリストを作成できます。
「スコアカードの設定」ダイアログの「ウォッチリストのスタイル」タブを使用して、スコアカード、目標、イニシアチブ、パースペクティブ、スマート・ウォッチリスト、カスタム・ビュー、戦略ツリー・ビュー、戦略マップおよび原因結果マップで使用されるウォッチリストをカスタマイズすることができます。
スコアカード内の各ウォッチリストで、次のレベルのウォッチリスト・スタイルのカスタマイズ、列の順序の変更、列の表示/非表示の切替え、および列のラベルの変更を行えます。
スコアカード: スコアカードのウォッチリストで、それ専用の個別のスタイルや列のカスタマイズが設定されていないすべてのウォッチリストに適用されます。
個別のウォッチリスト: 個別のウォッチリストに適用されます。個別のウォッチリスト・スタイルはスコアカード・レベルのスタイルを上書きします。
ウォッチリストのスタイルが設定されていない場合は、デフォルトのスタイルが使用されます。
次の書式設定オプションを含めて、ウォッチリストをカスタマイズすることができます。
フォント名 - フォント名は手動で入力する必要があります。使用環境で使用されているWebブラウザでサポートされているフォント名にする必要があります。
太字 - 「はい」または「いいえ」または「デフォルト」
斜体 - 「はい」または「いいえ」または「デフォルト」
境界スタイル
境界色
フォントの色
背景色
個々のセル(行および列)タイプに前述の書式を別々に設定したり、ウォッチリストの代替行に別のスタイルを適用することができます。
あるセルから別のセルにスタイルをコピーして貼り付けたり、あるセルのスタイルをワン・クリックで行全体に適用することができます。また、ヘッダー行や選択した(クリックした)行にスタイルを設定することもできます。
ウォッチリストをカスタマイズするには:
KPIウォッチリストは、パフォーマンスのモニター対象のKPIのコレクションです。
KPIウォッチリストを作成できます:
スコアカード内。スコアカード内にKPIウォッチリストを作成し、目標やイニシアチブの進捗の表示や確認に役立てます。スコアカード内に作成するKPIウォッチリストは、スコアカードの一部として保存されます。追加情報は、スマート・ウォッチリストとはを参照してください。
スコアカード外。この場合、スコアカードの作成または編集前にKPIウォッチリストを作成します。スコアカード外に作成するKPIウォッチリストは、スタンドアロン・オブジェクトとしてOracle BIプレゼンテーション・カタログに保存されます。
KPIウォッチリストおよびその作成方法の詳細は、KPIとKPIウォッチリストの使用を参照してください。
イニシアチブまたは目標を作成する際、その進捗とパフォーマンスを測定するKPIを割り当てることができます。
スコアカード内のKPIは、「スコアカード」エディタのKPIの詳細タブを使用して操作できます。
具体的には、次のことができます。
基本的なKPIの設定および実際の値とターゲット値を示すグラフを表示します。
KPIに定義されているラベル、説明およびビジネス所有者をオーバーライドします。
ディメンションを固定します。KPIディメンションおよびディメンションの固定の詳細は、ディメンションおよび固定されたディメンション値とはを参照してください。
KPIの補足情報を含むドキュメントを表示します。
KPIに関連付けられているアクションを実行します。
KPIにパースペクティブを関連付けます。
インディケータ・タイプ(先行など)を指定し、KPIのパフォーマンスが、他のKPIに影響を及ぼすか、他のKPIのパフォーマンスまたは他のデータやプロセスの影響を受けるかを示します。
コメントの表示、追加または返信を行います。
KPIの原因であるかKPIに影響を及ぼす、イニシアチブとKPI(「イニシアチブ」ペインに表示されているKPIの場合)、または目標とKPI(「戦略」ペインに表示されているKPIの場合)を指定します。
KPI詳細を操作するには:
スマート・ウォッチリストとは、指定した基準に基づいた、特定のスコアカードに対するビューのことです。
たとえば、スマート・ウォッチリストには、スコアカードのパフォーマンス上位10位までのKPI、または特定のビジネス所有者が所有するスコアカードのすべての目標、イニシアチブおよびKPIなどを表示できます。
図に、Improve Financial Results目標とそのすべての子孫のスマート・ウォッチリストの例を示します。
スマート・ウォッチリストは、次のコンポーネントで構成されます。
「フィルタ」ペイン - このペインは、「スマート・ウォッチリスト・プロパティ」ダイアログの「フィルタ基準表示」コンポーネントの設定によって、コントロール・パネルまたテキスト・サマリーとして表示されるか、非表示になります。表示方法が次の場合:
コントロール・パネル。スマート・ウォッチリストをフィルタするために使用する条件を指定できるタブが表示されます。オブジェクト関係、オブジェクト・タイプ、パースペクティブのアソシエーション、パフォーマンス、およびビジネス所有者の割当てでフィルタできます。
テキスト・サマリー。現在のフィルタ基準の読取り専用のテキスト・サマリーが表示されます。
スマート・ウォッチリスト - 「フィルタ」ペインに指定した基準を満たす、スコアカード内の目標、イニシアチブおよびKPIがリストされます。
スマート・ウォッチリスト・ツールバー - スマート・ウォッチリストを保存したり、「フィルタ」ペインの表示方法(つまり、コントロール・パネル、読取り専用のテキスト・サマリーまたは非表示)などのスマート・ウォッチリストのプロパティを指定できるボタンが含まれています。
スマート・ウォッチリストを作成できるのは、「編集」モードのみです。
「表示」モードでは、スマート・ウォッチリストを表示でき、コントロール・パネルとして表示される「フィルタ」ペインとしてスマート・ウォッチリストが保存された場合は、フィルタ基準を指定して、スマート・ウォッチリストに表示される内容を動的に変更できます。
追加情報は、「スコアカード」エディタでの編集モードと表示モードの使用を参照してください。
注:
適切なビジネス所有者を指定してパフォーマンスを後押しするもの(目標およびイニシアチブ)を適切に関係付け、規定した望ましい結果を得られるように目標およびターゲット設定を進めることを確約する合意に利害関係者間で達するためのルートとして、スマート・ウォッチリストを作成します。スマート・ウォッチリストをダッシュボードに追加することもできます。コントロール・パネルとして表示される「フィルタ」ペインとしてスマート・ウォッチリストが保存された場合は、エンド・ユーザーがフィルタ基準を指定して、スマート・ウォッチリストに表示される内容を動的に変更できます。
追加情報は、スマート・ウォッチリストの作成を参照してください。
スマート・ウォッチリストとは、指定した基準に基づいた、特定のスコアカードに対するビューのことです。
スマート・ウォッチリストでは、データの重要な変更があるとユーザーにアラートが表示されます。
カスタム・ビューでは、ビジネスと戦略のデータのカスタマイズされたビューが表示されます。
たとえば、会社のロゴなどの選択した背景イメージに、目標とKPIに関する情報を表示できます。
カスタム・ビューは、編集モードでのみ作成できます。追加情報は、「スコアカード」エディタでの編集モードと表示モードの使用を参照してください。
追加情報は、カスタム・ビューの作成を参照してください。
スコアカード・オブジェクトを開いているときにはいくつかのオプションが利用可能です。
スコアカード・オブジェクトを開くには:
「原因と結果マップ」タブ
「カスタム・ビュー」タブ
「戦略マップ」タブ
「戦略ツリー」タブ
「KPIウォッチリスト」タブ
「スマート・ウォッチリスト」タブ
「ミッション」タブ
「ビジョン」タブ
「戦略」ペインまたは「イニシアチブペイン。KPIの詳細タブが表示されます。
「スコアカード」の「カタログ」ペイン「KPI」タブが表示されます。
スコアカード・オブジェクトは、「スコアカード」エディタで編集できます。
スコアカード・オブジェクトは、「カタログ」ペインでも編集できます。追加情報は、Oracle BIプレゼンテーション・カタログ内のオブジェクトの管理を参照してください。
スコアカード・オブジェクトは、「スコアカード」エディタから削除できます。
スコアカード・オブジェクトは、カタログ・ページから削除することもできます。追加情報は、Oracle BIプレゼンテーション・カタログ内のオブジェクトの管理を参照してください。
注意:
イニシアチブを削除する前に、イニシアチブが完了していることや目標の達成に必要ないことを確認してください。目標を削除する前に、子目標またはリンクされている他の目標がないかを調べ、削除によってこれらの目標にマイナスの影響がないことを確認してください。特定のタイプのスコアカード・オブジェクトはダッシュボードに追加できます。
次のスコアカード・オブジェクトをダッシュボードに追加できます。
原因と結果マップ。原因と結果マップとはを参照してください。
カスタム・ビュー。カスタム・ビューとはを参照してください。
戦略マップ。戦略マップとはを参照してください。
戦略ツリー。戦略ツリーとはを参照してください。
KPIウォッチリスト。KPIウォッチリストとはを参照してください。
スマート・ウォッチリスト。スマート・ウォッチリストとはを参照してください。
注:
スコアカードの可視化(たとえば、スマート・ウォッチリストや原因と結果マップ)をダッシュボードに組み込むと、インタラクティブな分析をしやすくなります。追加情報は、ダッシュボードへのコンテンツの追加を参照してください。
様々なソースでトラブルシューティング情報を検索できます。
Oracle Scorecard and Strategy Managementの使用時に発生する問題の解決には、次の情報が役立ちます。
ロギングについては、Oracle Business Intelligence Enterprise Editionシステム管理者ガイドのOracle Business Intelligenceの問題の診断および解決を参照してください。
コメントの追加やステータスのオーバーライドの機能が有効になっていない場合は、Oracle Business Intelligence Enterprise Editionメタデータ・リポジトリ作成者ガイドのOracle Scorecard and Strategy Managementのリポジトリの構成を参照してください。
スコアカード・オブジェクトの作成やアクセスの機能に関する問題については、Oracle BIプレゼンテーション・カタログ内のオブジェクトの管理で権限と許可についてと、Oracle Business Intelligence Enterprise Editionセキュリティ・ガイドでプレゼンテーション・サービス権限の管理を参照してください。