Tópicos
Este capítulo inclui as seguintes seções:
Oracle Scorecard and Strategy Management é uma ferramenta de gerenciamento de desempenho que permite descrever e comunicar sua estratégia de negócios.
Você pode conduzir e analisar estratégia corporativa e desempenho de sua organização, de cima para baixo ou de baixo para cima.
O Oracle Scorecard and Strategy Management também permite alinhar seus objetivos e iniciativas com relação às perspectivas de scorecard balanceado ou criar os seus próprios para refletir suas competências de negócios fundamentais. Consulte O Que é um Balanced Scorecard? para obter informações adicionais.
Use o Oracle Scorecard and Strategy Management para:
Definir simultaneamente os objetivos (ou seja, objetivos como Custos Operacionais Reduzidos) e iniciativas (ou seja, processos ou tarefas, como Equipe de Minimização de Custo com Formulário) que formam sua estratégia à qual são designadas KPIs para medir o andamento e o desempenho. Para obter mais informações sobre:
Objetivos, consulte O que São Objetivos?
Iniciativas, consulte O que São Iniciativas?
KPIs, consulte Utilizando KPIs e Listas de Controle de KPI
Alinhar objetivos e iniciativas com perspectivas personalizadas ou tradicionais (competências de negócios fundamentais e áreas como finanças e relações com o cliente). Posteriormente, esta ação permite descrever o quanto a estratégia corporativa suporta essas perspectivas. Consulte O que São Perspectivas? para obter informações adicionais.
Definir intervalos numéricos para avaliar os valores dos KPIs em objetivos e iniciativas de nível dos corporativo ou de departamentos. Consulte Definindo Mapeamentos de Avaliação para Scorecards para obter informações adicionais.
Comunicar graficamente a dinâmica de estratégia e estratégica usando mapas de estratégia, mapas de causa e efeito, views personalizadas e árvores de estratégia. Para obter informações adicionais, consulte:
Discutir a implementação e o status de objetivos e iniciativas adicionando, lendo e respondendo comentários. Consulte Sobre Comentários para obter informações adicionais.
Nota:
Como você usa os KPIs em scorecards para medir o progresso e desempenho ao longo do tempo, a melhor prática recomendada é incluir dimensões de tempo apropriadas ao definir KPIs para serem usadas com scorecards. Para obter informações sobre dimensões de tempo, consulte seu administrador.A criação de um scorecard balanceado fornece uma visão clara dos vários aspectos de uma organização.
Geralmente, as empresas concentram-se intensamente em estratégias orientadas financeiramente sem considerar suficientemente outras perspectivas de contribuição. Como, em geral, as metas financeiras são retroativas, tendendo a ser definidas em termos de crescimento sobre números históricos, elas não são consideradas para condições de mercado futuras ou melhoria de objetivos. Um Balanced Scorecard é uma sistema de gerenciamento estratégico que mapeia a estratégia da organização em objetivos, medidas, alvos e iniciativas claras, organizadas em quatro perspectivas: Financeiro, Cliente, Processos de Negócios internos e Aprendizado e Crescimento. Essas perspectivas geralmente são estruturadas por perguntas, como "Para atingir sua visão, como devemos nos apresentar para nossos clientes?" ou "Para obter sucesso financeiro, como devemos nos apresentar para nossos acionistas?" Como metodologia, o Balanced Scorecard fornece aos negócios uma linguagem para definir estratégias que satisfaçam a inúmeras perspectivas relevantes. Da mesma maneira como demonstrações financeiras (declaração de rendimentos, demonstração dos fluxos de caixa e folha de balanço) descrevem a integridade financeira de uma organização, o Balanced Scorecard fornece uma estrutura para comunicar a estratégia de modo consistente e intuitivo. A ilustração traz uma representação dessas quatro perspectivas.
"As quatro perspectivas do scorecard permitem um equilíbrio entre objetivos de curto e longo prazo, entre os resultados desejados e os indicadores de desempenho desses resultados e entre medidas de objetivo rígidas e medidas mais brandas e subjetivas.” (Robert S. Kaplan, David P. Norton, “Vinculando o Balanced Scorecard à Estratégia”, California Management Review Reprint Series, 1996 da autoria dos Regentes da Universidade da Califórnia CMR, Vol. 39, Número 1, Outono de 1996).
O Oracle Scorecard and Strategy Management fornece quatro perspectivas padrão que você pode usar para definir estratégias que incluem todas as perspectivas relevantes, de forma holística, e para definir estruturas de estratégia que asseguram estabilidade e sucesso em todas as perspectivas.
Estas quatro perspectivas padrão, que fundamentam a metodologia Balanced Scorecard descrita por Dr. Robert Kaplan e Dr. David Norton, são:
Financeira — Usada para identificar medidas financeiras que ajudam a responder à pergunta: "Qual imagem passamos para nossos acionistas?"
Cliente — Usado para identificar medidas que ajudam a responder a essa pergunta: "Como os clientes nos Veem?"
Processo Interno — Usado para identificar medidas que ajudam a responder à pergunta: "Em que processos devemos nos distinguir?"
Aprendizado e Crescimento — Usado para identificar medidas que ajudam responder à pergunta: "Como poderemos continuar a melhorar e criar valor?"
Você pode personalizar as perspectivas fornecidas ou criar suas próprias perspectivas para alinhar melhor objetivos, iniciativas-chave e KPIs às suas competências de negócios.
Nota:
As quatros perspectivas de Kaplan e Norton refletem uma estratégia organizacional específica. Essas perspectivas e estratégias não necessariamente se adequam ao governo, setor público ou organizações sem fins lucrativos; no entanto, os objetivos e perguntas principais devem ser alteradas e suplementadas para capturar as estratégias desejadas.Consulte "O que É o Oracle Scorecard and Strategy Management?" para obter mais informações sobre o Oracle Scorecard and Strategy Management.
Nota:
Trate o balanced scorecard como um documento ativo. O processo de avaliação de objetivos, iniciativas e etc, é reiterativo. O processo deve fornecer não apenas perspectivas quantitativas, mas qualitativas sobre a integridade da sua organização e deve guiá-la de modo apropriado para atingir os resultados desejados.O Editor de Scorecard permite que você crie um scorecard de toda a organização ou de departamentos individuais.
O Editor de Scorecard consiste em diversos painéis e guias:
No lado esquerdo do editor, estão os painéis que você usa para criar objetos que compõem o seu scorecard. Por exemplo, ele inclui o painel Estratégia, que você usa para criar, organizar e melhorar os objetivos que formam a estrutura estratégica (também chamada de árvore de estratégia) da entidade corporativa (departamento, por exemplo) que você deseja avaliar.
No lado direito do editor está a área de guias. Na primeira vez em que cria um scorecard, você é conduzido até a guia Visão Geral. Ela permite que você exiba informações resumidas da iniciativa, do objetivo ou do KPI selecionado.
Quando você cria seus objetos de scorecard, são geradas guias detalhadas dinamicamente para cada um deles. Por exemplo, quando você cria um objetivo, é gerada uma guia para esse objetivo. Você usa essa guia para definir o objetivo e exibir informações detalhadas sobre o objetivo, como quais KPIs devem ser usados para avaliá-lo e quais iniciativas devem direcioná-lo.
Na parte superior do editor há botões da barra de ferramentas e a área do ponto de vista. A área do ponto de vista exibe as dimensões dos KPIs que são usadas no Scorecard para medir o andamento e o desempenho de iniciativas e objetivos. Você usa esta área para apontar (ou definir) valores para as dimensões. Quando você apontar uma dimensão, os dados no scorecard serão filtrados para fornecer um novo ponto de view (isto é, uma nova view de dados). Consulte Sobre a Área de Ponto de View para obter informações adicionais.
A ilustração mostra um exemplo do Editor de Scorecard para Scorecard de Amostra - Lite.
Objetos de scorecard podem executar várias funções.
Objetos de scorecard são itens que você cria ou organiza para:
Representar e avaliar estratégia corporativa, incluindo:
Objetivos
Consulte O que São Objetivos? para obter informações adicionais.
Iniciativas
Consulte O que São Iniciativas? para obter informações adicionais.
Perspectivas
Consulte O que São Perspectivas? para obter informações adicionais.
KPIs
Consulte O Que São Indicadores-Chave de Desempenho (KPIs)? para obter informações adicionais.
Apresentar e analisar estratégia corporativa, incluindo:
Instruções de visão
Consulte O Que São Instruções de Visão? para obter informações adicionais.
Instruções de missão
Consulte O Que São Instruções de Missão? para obter informações adicionais.
Árvores de estratégia
Consulte O Que São Árvores de Estratégia? para obter informações adicionais.
Mapas de estratégia
Consulte O Que São Mapas de Estratégia? para obter informações adicionais.
Mapas de causa e efeito
Consulte O Que São Mapas de Causa e Efeito? para obter informações adicionais.
Views personalizadas
Consulte O Que São Views Personalizadas? para obter informações adicionais.
Listas de controle de KPI
Consulte O Que São Listas de Controle de KPIs? para obter informações adicionais.
Listas de controle inteligentes
Consulte O Que São Listas de Controle Inteligentes? para obter informações adicionais.
Agentes
Consulte Criando Agentes de KPIs para obter informações adicionais.
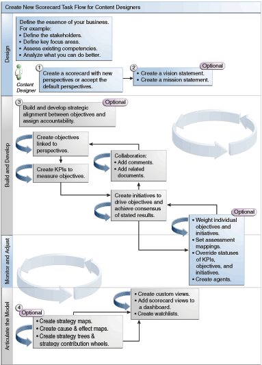
Como o Oracle Scorecard and Strategy Management fornece uma variedade de objetos de scorecard com os quais é possível comprar seu scorecard, um fluxo e uma descrição do processo geral são fornecidos para orientá-lo.
É recomendável que você execute cada tarefa dentro do fluxo de processos na ordem. A ilustração mostra uma representação gráfica do fluxo do processo geral para criar um scorecard.

A capacidade de executar determinadas tarefas durante a criação de KPIs e listas de controle de KPI, ou no Oracle Scorecard and Strategy Management (por exemplo, criar scorecards ou entrar em contato com proprietários), é controlada por privilégios.
Os privilégios são gerenciados pelo administrador. Consulte Gerenciando Privilégios do Presentation Services no Guia de Segurança do Oracle Business Intelligence Enterprise Edition para obter informações gerais.
Muitas tarefas exigem uma combinação de privilégios. Três tabelas, Privilégios Exigidos para Tarefas de KPI e Privilégios Exigidos para Tarefas de Scorecard e Objeto de Scorecard no Guia de Segurança do Oracle Business Intelligence Enterprise Edition:
Lista o objeto da tarefa (por exemplo, link de ação ou documento relacionado).
Liste as tarefas e privilégios correspondentes que você pode gerenciar.
Suponha que o administrador tenha fornecido à ID de usuário ou ao grupo as permissões para ler ou gravar nos objetos e pastas necessários do catálogo.
Nota:
Essas tabelas não abordam permissões. Para alterar as permissões da pontuação ou elementos dentro do scorecard (isto é, quais usuários têm acesso ao scorecard ou a elementos dentro do scorecard), você precisa da permissão Controle Total no scorecard. Para obter informações sobre permissões, consulte Gerenciando Objetos no Oracle BI Presentation Catalog.Você deve:
Verifique Privilégios Exigidos para Tarefas de KPI e Privilégios Exigidos para Tarefas de Scorecard e Objeto de Scorecard no Guia de Segurança do Oracle Business Intelligence Enterprise Edition para assegurar-se de que você tenha privilégios suficientes para realizar sua tarefa e, se necessário, entre em contato com seu administrador para obter privilégios adicionais.
Tenha as permissões apropriadas para acessar o objeto de camada do Oracle BI Presentation Services para excluir qualquer scorecard, lista de controle do KPI ou objetos do KPI usando o browser do catálogo. Consulte Definindo Permissões para Objetos da Camada de Apresentação no Guia do Criador de Repositório de Metadados para o Oracle Business Intelligence Enterprise Edition.
O modo de edição que você usa no Editor de Scorecard depende do que está tentando fazer.
O Editor de Scorecard tem dois modos:
Modo de edição - Permite que você crie ou edite instruções de missão, instruções de visão, iniciativas, perspectivas, objetivos, KPIs, listas de controle do KPI, listas de controle inteligentes e views, bem como crie agentes usando KPIs.
Nota:
Não exclua objetivos, iniciativas ou perspectivas de scorecard fora do Editor de Scorecard porque isso pode resultar em problemas de scorecard.Modo de exibição - Permite que você navegue e exiba instruções de missão, instruções de visão, iniciativas, perspectivas, objetivos, KPIs, listas de controle de KPI e views, mas não os adicione ou modifique. Você também pode adicionar comentários, substituir status, criar agentes de KPIs e interagir com listas de controle inteligentes.
Além disso, as informações que você pode acessar e as tarefas que pode executar nesses modos dependem dos seguintes fatores:
Os privilégios que são designados à sua conta
As permissões que estão associadas a pastas e objetos de scorecard individuais
Consulte Sobre Privilégios e Permissões de Scorecard para obter informações adicionais.
Scorecards ajudam a exibir análises de dados para descrever e comunicar estratégias de negócios.
A criação de um scorecard ajuda seu público-alvo a entender como o desempenho e as metas se relacionam.
O procedimento para abrir ou editar scorecards é o mesmo.
A edição de um scorecard assegura que as informações dele sejam atuais.
Nota:
Se você precisar que o administrador faça uma alteração nos metadados (por exemplo, renomear uma dimensão ou excluir uma área de assunto), remova todas as referências ao objeto dentro da suas KPIs e scorecards, antes de entrar em contato com o administrador.Você pode exibir as informações resumidas de iniciativas, objetivos ou KPIs.
As informações resumidas exibidas dependem de qual objeto você selecionou por último no painel Iniciativas ou Estratégia. Se você tiver selecionado por último:
Uma iniciativa ou um objetivo, serão exibidas as definições básicas da iniciativa ou do objetivo (por exemplo, status, responsável pelo negócio e assim por diante) com um resumo de status que mostra o número de KPIs e iniciativas, ou de KPIs e objetivos, que avaliam o progresso em cada faixa de avaliação de desempenho.
Se houver pelo menos um objetivo, iniciativa ou KPI filho ou descendente em um status específico, o nome do status será um hiperlink que exibirá a guia Detalhamento do Editor de Scorecard, mostrando objetivos, iniciativas ou KPIs filhos ou descendentes.
Um KPI, serão exibidas as definições básicas do KPI (por exemplo, status, responsável pelo negócio e assim por diante) e também dados de desempenho e um gráfico de desempenho.
A área de ponto de view do Editor de Scorecard exibe controles das dimensões de KPIs que são usados no scorecard para medir o andamento e o desempenho de iniciativas e objetivos.
Consulte O Que São Dimensões e Valores de Dimensão Fixados? para obter informações adicionais sobre dimensões de KPI.
Os controles são exibidos para cada dimensão de KPI a que é feita referência em um scorecard, com exceção daqueles que você impede explicitamente de serem exibidos. Se a mesma dimensão for mencionada em mais de um KPI, um controle poderá ser compartilhado pelos KPIs. Consulte Configurando os Controles do Ponto de Vista para obter informações adicionais sobre como configurar os controles na área de ponto de view.
A figura aqui mostra uma área de ponto de view que exibe as dimensões Hierarquia de Região, Segmentos do Cliente, Hierarquia de Escritórios, Hierarquia de Produtos e 2010/Q3.
Cada controle inclui um label e um botão de seta para baixo que exibe uma lista dos valores de dimensão, na qual você pode selecionar e um link Pesquisar (consulte a caixa de diálogo Pesquisar Membros para obter informações adicionais). O label é o nome do banco de dados da dimensão (por padrão), um label simplificado (se especificado para o controle), ou um ou mais valores (se a dimensão for retida para um valor específico ou vários valores).
Usa esta área para apontar temporariamente valores para as dimensões. Quando você apontar uma dimensão, os dados no scorecard serão filtrados para fornecer um novo ponto de view (isto é, uma nova view de dados). Isso permite que você concentre-se em dados específicos de seu interesse, como a área de negócios para a qual você é responsável.
As definições da área de ponto de vista são temporárias e não são preservadas quando o scorecard é salvo. Para preservar retenções, você pode usar o(a):
Guia Definições de Dimensão da caixa de diálogo Definições para afetar todos os usos de KPI em um scorecard.
Área Dimensionalidade no painel Analytics da guia Detalhes do KPI do Editor de Scorecard para fixar os valores de um determinado uso de KPI.
Caixa de diálogo Adicionar KPI (também exibida como a caixa de diálogo Editar Entrada da Lista de Controle) no Editor de Lista de Controle de KPI para fixar valores de KPIs individuais.
Caixa de diálogo Fixações de Dimensão para fixar valores em uma view que foi adicionada a um painel de controle.
A página Dimensionalidade do Editor de KPI (também exibida como a guia KPI do Editor de Scorecard) para fixar valores em uma definição de KPIs. Esse método é menos flexível do que quando você permite que uma definição do KPI seja reutilizável em diferentes contextos e só retém dentro de views que fazem referência ao KPI.
O Editor de Scorecard também contém os botões Voltar e Avançar que permitem mover-se para frente e para trás no histórico do ponto de vista, a fim de selecionar um ponto de vista anterior ou o ponto de vista com que você começou.
Para reter temporariamente uma dimensão:
Clique no botão de seta para baixo à direita da dimensão.
Para:
Selecione um valor único específico e clique no valor.
Selecione diversos valores, clique no link Pesquisar para exibir a caixa de diálogo Pesquisar Membros, faça as seleções e clique no botão OK. Observe que você também pode selecionar vários valores pressionando e mantendo a tecla Ctrl pressionada e, em seguida, clicando nos valores desejados.
Se o valor for uma coluna hierárquica, clique no botão de triângulo lateral para expandir os níveis. Pressione e mantenha pressionada a tecla Ctrl e, em seguida, clique nos valores desejados.
Clique na tecla de seta para baixo ou fora da caixa de diálogo para fechá - la.
Os dados são filtrados e um novo ponto de view é exibido.
Você usa a guia Definições da Dimensão da caixa de diálogo Definições para configurar os controles das dimensões na área de ponto de view de um scorecard.
Especificamente, você pode definir:
Um ou mais valores padrão para a dimensão.
Se um controle da dimensão será exibido na área de ponto de vista
O label a ser exibido na área de ponto de vista da dimensão.
Consulte Sobre a Área de Ponto de View para obter informações adicionais sobre o ponto de view.
Para configurar os controles do ponto de vista:
Editar o scorecard para a qual deseja configurar controles de ponto de vista. Consulte Abrindo ou Editando Scorecards para obter informações adicionais.
Clique no botão Definições de Scorecard no Editor de Scorecard.
A guia Mapeamentos de Avaliação da caixa de diálogo Definições é exibida.
Clique na guia Definições da Dimensão.
Configure os controles de cada dimensão conforme desejar. Para configurar o controle de uma dimensão:
Selecione a dimensão e clique no botão Editar Linha para exibir a caixa de diálogo Editar Definições da Dimensão.
Especifique as definições que você deseja.
Clique em OK.
Clique em OK.
Uma instrução de visão é uma instrução resumida que descreve o que a sua organização deseja tornar-se em algum momento no futuro.
Por exemplo, uma instrução de visão pode se tornar o negócio mais bem-sucedida do Mercado de Polipropileno da América do Sul. (Uma instrução de visão é opcional.)
Geralmente, nessa instrução, você define as principais metas e prioridades que formam sua instrução de missão. Consulte O Que São Instruções de Missão? para obter informações adicionais.
Consulte Definindo Instruções de Visão para obter informações adicionais sobre a definição de uma instrução de visão.
Nota:
Criar instruções de visão e missão requer um conjunto de privilégios específico. Se o botão da barra de ferramentas instrução de visão ou de missão for desativado, entre em contato com o administrador. Consulte Identificando Privilégios de KPIs, Listas de Controle de KPI e Scorecards no Guia de Segurança do Oracle Business Intelligence Enterprise Edition para obter informações adicionais.Uma instrução de visão é uma instrução resumida que descreve o que a sua organização deseja tornar-se em algum momento no futuro.
A definição de uma instrução de visão ajuda a alinhar os resultados dos dados com as metas da organização.
Uma instrução de missão especifica as principais metas de negócios e prioridades que são necessárias para atingir sua visão.
Uma instrução de missão é opcional. Consulte Definindo Instruções de Missão para obter informações adicionais.
Você define sua visão em uma instrução de missão. Consulte O Que São Instruções de Visão? para obter informações adicionais sobre instruções de visão.
A definição de uma instrução de missão fornece uma meta geral com a qual comparar análises de dados.
Você pode criar uma instrução de missão para alinhar os usuários às metas gerais da organização.
As perspectivas são categorias da sua empresa para associar iniciativas, objetivos e KPIs.
Uma perspectiva pode representar um acionista importante (como um cliente, um funcionário ou um acionista/financeiro) ou uma importante área de competência (como tempo, custo ou qualidade).
Você associa uma iniciativa ou um objetivo a uma perspectiva quando cria-a ou edita-a. Consulte Criando Iniciativas e Criando Objetivos para obter informações adicionais. Você associa um KPI a uma perspectiva quando edita os detalhes do KPI. Consulte Trabalhando com Detalhes de KPI para obter informações adicionais.
Por exemplo, quando cria um objetivo denominado Melhor Tempo de Resposta ao Cliente, você pode associá-lo à perspectiva do Cliente já que o objetivo sustenta e suporta operações relacionadas ao cliente.
Há quatro perspectivas padrão que são definidas pela metodologia Balanced Scorecard:
Financeira — Agrupa objetivos, iniciativas e KPIs que estão relacionados a ou suportam o desenvolvimento e a integridade monetária ou econômica da sua organização.
Cliente — Agrupa objetivos, iniciativas e KPIs que pertencem à sua base de clientes ou dão suporte a ela.
Processo Interno — Agrupa objetivos, iniciativas e KPIs que categorizam e suportam seus procedimentos e suas políticas corporativas internas.
Aprendizado e Crescimento — Agrupa iniciativas, objetivos e KPIs que estão relacionados ou suportam o treinamento e o avanço do funcionário.
Além disso, você pode criar perspectivas personalizadas para seu scorecard.
Consulte Criando Perspectivas Personalizadas para obter informações adicionais.
Quando você cria um scorecard, especifica se deseja usar as perspectivas padrão que são definidas pela Metodologia de Scorecard Balanceado utilizando a caixa de seleção Usar Perspectivas Padrão?.
Se você:
Não usar as perspectivas padrão, crie suas próprias perspectivas personalizadas.
Usar as perspectivas padrão, poderá criar uma ou mais perspectivas personalizadas para uso com as perspectivas padrão.
Agora você pode associar iniciativas, objetivos e KPIs personalizados a essa perspectiva. Pode associar uma iniciativa ou um objetivo a uma perspectiva quando você cria ou edita a iniciativa ou o objetivo. Consulte Criando Iniciativas e Criando Objetivos para obter informações adicionais. Você associa um KPI a uma perspectiva quando edita os detalhes do KPI. Consulte Trabalhando com Detalhes de KPI para obter informações adicionais.
Um KPI representa o resultado de uma medida de negócios (por exemplo, Vendas de Produto ou Custos Operacionais) avaliada em relação a um alvo dessa medida.
Você pode usar os KPIs para avaliar o andamento dos objetivos e das iniciativas que formam níveis de estratégia organizacional.
Você pode criar os KPIs de que necessita:
Em um scorecard. Isso permite que você crie os KPIs quando estiver criando ou editando o scorecard.
Fora de um scorecard. Isso permite que você crie os KPIs antes de criar ou editar um scorecard.
Para obter informações sobre KPIs e como criá-los, consulte Utilizando KPIs e Listas de Controle de KPI.
Os objetivos são os resultados necessários e desejados que formam sua estratégia corporativa.
Você pode criar um objetivo para:
Uma organização inteira; por exemplo, a Oracle Corporation
Um departamento; por exemplo, um departamento de Vendas
Quando cria um objetivo, você atribui a ele um ou mais KPIs que devem ser usados para medir o andamento e desempenho. Por exemplo, você pode medir o progresso e o desempenho de um objetivo chamado Maior Satisfação do Cliente, designando a ele os seguintes KPIs:
Pontuação Média da Pesquisa de Satisfação do Cliente
Número de KPIs de Reclamações de Clientes
Para obter mais informações sobre KPIs, consulte Utilizando KPIs e Listas de Controle de KPI.
Em um scorecard, você também cria as iniciativas que são necessárias para atender aos objetivos. Consulte O que São Iniciativas? para obter informações adicionais sobre iniciativas.
Os objetivos que você cria são exibidos de forma hierárquica no painel Estratégia. O objetivo-raiz representa a entidade cujo scorecard você está definindo, ou seja, toda a organização ou departamento. Os KPIs que são designados para avaliar o desempenho de objetivos são exibidos abaixo dos objetivos no painel Estratégia.
O painel Estratégia também mostra o status dos objetivos e dos KPIs que utilizam as cores e os ícones apropriados que você especificou para mapeamentos de avaliação. Consulte Definindo Mapeamentos de Avaliação para Scorecards para obter informações adicionais sobre mapeamentos de avaliação.
Nota:
Ao criar objetivos, se possível, use subobjetivos medidos por KPIs para monitorar resultados. A ação corretiva torna-se incremental, reiterativa e muito mais que pode ser atingido. Por exemplo: o objetivo, Melhorar os Resultados Financeiros, pode incluir Aumentar as Vendas, Reduzir Custos, Aumentar a Eficiência do Funcionário e Otimizar Operações como subobjetivos.Use documentos relacionados para fornecer informações de suporte sobre o objetivo, iniciativas, e assim por diante.
Consulte Criando Objetivos para obter informações adicionais sobre como criar objetivos.
Você pode criar um ou mais objetivos.
Os objetivos que você cria deverão ser relevantes estrategicamente e mensuráveis usando KPIs.
Consulte O que São Objetivos? para obter informações adicionais sobre objetivos.
As iniciativas são projetos ou tarefas específicas de horário que são necessárias para atingir os objetivos.
Você pode usar iniciativas que suportam marcos porque elas refletem o progresso para atingir alvos estratégicos. Por exemplo, para implementar um objetivo chamado Aumentar a Satisfação do Cliente, você pode criar essas iniciativas:
Criar um fórum de feedback on-line
Formar a equipe de resposta
Em geral, uma iniciativa suporta vários objetivos.
Quando cria uma iniciativa, você designa a ela KPIs que deverão ser usados para medir seu andamento. Para obter mais informações sobre KPIs, consulte Utilizando KPIs e Listas de Controle de KPI.
As iniciativas que você cria são exibidas de forma hierárquica no painel Iniciativas. A iniciativa-raiz representa todas as iniciativas que você implementa para atingir os objetivos e as metas. Os KPIs que são designados a uma iniciativa são exibidos abaixo da iniciativa no painel Iniciativas.
O painel Iniciativas também mostra o status de iniciativas e KPIs que usam as cores e os ícones apropriados os quais você especificou para mapeamentos de avaliação. Consulte Definindo Mapeamentos de Avaliação para Scorecards para obter informações adicionais sobre mapeamentos de avaliação.
Consulte Criando Iniciativas para obter informações adicionais sobre como criar iniciativas.
Você pode criar uma ou mais iniciativas.
É necessário que as iniciativas que você criar possam ser medidas usando KPIs e sejam estrategicamente relevantes.
Consulte O que São Iniciativas? para obter informações adicionais sobre iniciativas.
Você pode enviar uma mensagem para o responsável pelo negócio de um objeto de scorecard.
Ele é a pessoa responsável por gerenciar e melhorar o valor do negócio e o desempenho de um objeto de scorecard. (O responsável pelo negócio pode ou não ser o mesmo que a pessoa que cria o scorecard ou o KPI). Você especifica o responsável pelo negócio de um objeto quando cria-o.
Use o botão ou a opção de menu Entrar em Contato com o Responsável para entrar em contato com o responsável pelo negócio. Esse botão está disponível em muitos locais de um scorecard, por exemplo, na barra de ferramentas da maioria das guias, como na guia Detalhes do Objetivo do Editor de Scorecard.
O Oracle BI EE usa um agente e os perfis e dispositivos de entrega que o responsável pelo negócio especificou na guia Opções de Entrega da caixa de diálogo Minha Conta para determinar onde entregar a mensagem (por exemplo, por e-mail, telefone ou pager).
Os comentários fornecem uma maneira de os usuários discutirem iniciativas, objetivos ou KPIs.
A colaboração entre os usuários é essencial para obter um consenso para que seja possível atingir os resultados especificados e desejados. Os comentários (também conhecidos como anotações) permitem que você discuta sobre mudanças em desempenho e progresso de uma iniciativa, um objetivo ou um KPI para um conjunto específico de valores de dimensão (ou seja, para um ponto de view específico).
Nota:
Antes de poder trabalhar com comentários, seu administrador deve habilitar este recurso. Consulte Configurando o Repositório do Oracle Scorecard and Strategy Management no Guia do Criador de Repositório de Metadados para o Oracle Business Intelligence Enterprise Edition para obter informações adicionais.Você pode adicionar, exibir ou responder a comentários em muitas partes de um scorecard. Por exemplo, pode adicionar um comentário diretamente a um objetivo no Editor de Scorecard: guia Detalhes do Objetivo. É possível também adicionar um comentário a um objetivo na guia Diagrama de uma view, lista de controle inteligente ou perspectiva na qual é mencionado. Não é possível excluir anotações de KPIs.
Um comentário está associado a:
Uma iniciativa, um objetivo ou um KPI que avalia o progresso de uma iniciativa e de um objetivo.
Quando uma iniciativa, um objetivo ou um KPI que tem um comentário associado a ele é mencionado em outra parte de um scorecard e o ponto de view que está sendo exibido corresponde ao do comentário, é exibido um indicador de comentário da seguinte maneira:
Em uma lista de controle, um triângulo azul é exibido na linha que contém a iniciativa, o objetivo ou o KPI.
Em um nó na guia Diagrama de uma view, o botão Comentário é exibido no canto superior direito do nó.
Uma determinada coluna.
Um comentário normalmente é associado à coluna Status de um objetivo, uma iniciativa ou um KPI, a menos que (apenas para KPIs) o comentário seja adicionado a outra coluna como Tendência ou Variação.
Um ponto de vista específico.
Os comentários são filtrados pelos valores na área de ponto de view no editor de Scorecard que está em vigor para o objeto que está sendo exibido. Consequentemente, o comentário para as Vendas da Região Leste pode ser diferente do que o da Região Oeste. (Consulte Sobre a Área de Ponto de View para obter informações adicionais.)
Quaisquer retenções no KPI.
Os comentários são filtrados por qualquer outra fixação de dimensão que está em vigor (em um KPI, scorecard, diagrama de scorecard, prompt de painel ou em uma lista de controle de KPI).
Nota:
Use anotações e substituições para aumentar colaboração, a participação e a responsabilidade entre os funcionários e para impedir futuras ocorrências de deficiências identificadas.Consulte Trabalhando com Comentários para obter informações adicionais sobre como trabalhar com comentários.
É possível fazer comentários adicionais sobre itens em um scorecard.
Você pode trabalhar com comentários em muitas partes de um scorecard, que incluem:
O painel Colaboração das guias Detalhes da Iniciativa, Detalhes do Objetivo e Detalhes do KPI do Editor de Scorecard.
Consulte Trabalhando com Comentários no painel Colaboração para obter informações adicionais.
Listas de controle
Consulte Trabalhando com Comentários em Listas de Controle para obter informações adicionais.
A guia Diagrama de uma view.
Consulte Trabalhando com Comentários na Guia Diagrama de uma View para obter informações adicionais.
Nota:
Antes de você poder adicionar comentários a uma iniciativa ou a um objetivo, a iniciativa ou o objetivo deve ter, pelo menos, um KPI designado a ele.Ao trabalhar com comentários, lembre-se de que um comentário está associado a um ponto de vista específico. Consulte Sobre a Área de Ponto de View para obter informações adicionais sobre o ponto de view.
Consulte Sobre Comentários para obter informações adicionais sobre comentários.
Comentários podem ser adicionados e editados no painel Colaboração.
No painel Colaboração da guia Detalhes da Iniciativa, guia Detalhes do Objetivo e guia Detalhes do KPI, você pode exibir, adicionar ou responder a comentários da iniciativa, do objetivo ou do KPI específico.
Para trabalhar com comentários no painel Colaboração:
Em uma lista de controle, é possível exibir, adicionar e responder a comentários de iniciativas, objetivos e KPIs exibidos na lista de controle.
Para trabalhar com comentários em uma lista de controle:
Abra ou edite o scorecard. Consulte Abrindo ou Editando Scorecards para obter informações adicionais.
Abra o objeto em que deseja trabalhar com comentários e navegue até o painel ou a guia adequada. Consulte Abrindo Objetos de Scorecard para obter informações adicionais sobre como abrir um objeto.
Certifique-se de que os valores exibidos na área de ponto de vista reflitam o contexto desejado para o comentário. (Por exemplo, talvez você queira fazer um comentário sobre um status do KPI para a região Leste.)
Para adicionar um novo comentário:
Em uma lista de controle, clique com o botão direito do mouse na célula Status à qual você deseja adicionar o comentário e selecione Adicionar Comentário. A caixa de diálogo Adicionar Comentário é exibida.
Preencha a caixa de diálogo Adicionar Comentário e clique em OK.
Para trabalhar com os comentários que foram adicionados anteriormente a um objeto, passe o ponteiro do mouse sobre o Triângulo azul no canto superior direito da célula na coluna Status ou, para um KPI, uma de suas colunas.
A janela Status é exibida. Nesta janela, você pode:
Leia os comentários que foram adicionados anteriormente.
Exibir a caixa de diálogo Novo Comentário para adicionar um novo comentário, clicando em Novo Comentário.
Exibir a caixa de diálogo Responder para responder a um comentário, clicando no link Responder.
Fixar a janela de modo que ela fique aberta. Para isso, clique no botão Reter.
Na guia Diagrama de uma view, você pode exibir, adicionar e responder aos comentários dos objetivos e KPIs que são exibidos na view.
Por exemplo, você pode trabalhar com comentários na guia Diagrama da guia Árvore de Estratégia.
Nota:
Você também pode trabalhar com comentários dessa mesma maneira quando uma view é renderizada como diagrama em um painel.Para trabalhar com comentários na guia Diagrama de uma view:
Abra ou edite o scorecard. Consulte Abrindo ou Editando Scorecards para obter informações adicionais.
Abra a view na qual você deseja trabalhar com comentários e navegue até a guia Diagrama. Consulte Abrindo Objetos de Scorecard para obter informações adicionais sobre como abrir um objeto.
Certifique-se de que os valores exibidos na área de ponto de vista reflitam o contexto desejado para o comentário. (Por exemplo, talvez você queira fazer um comentário sobre um status do KPI para a região Leste.)
Para adicionar um novo comentário:
Clique no botão Opções no lado direito do nó ao qual você deseja adicionar o comentário e selecione Adicionar Comentário no Menu de Opções de Nós. A caixa de diálogo Novo Comentário é exibida.
Preencha a caixa de diálogo Adicionar Comentário e clique em OK.
Para trabalhar com os comentários que foram adicionados anteriormente a um objeto, passe o ponteiro do mouse sobre o botão Comentário no canto superior direito do nó.
A janela Status é exibida com todos os comentários que estão anexados à iniciativa, ao objetivo ou ao KPI. Nesta janela, você pode:
Leia os comentários que foram adicionados anteriormente.
Exibir a caixa de diálogo Novo Comentário para adicionar um novo comentário, clicando em Novo Comentário.
Exibir a caixa de diálogo Responder para responder a um comentário, clicando no link Responder.
Fixar a janela de modo que ela fique aberta. Para isso, clique no botão Reter.
A exibição de avaliações de desempenho da iniciativa ou do objetivo fornece uma visão geral da família de iniciativas ou objetivos.
O Oracle Business Intelligence avalia o desempenho de uma iniciativa ou de um objetivo, agregando as avaliações de seus filhos. No processo, ele usa:
Mapeamentos de avaliação de Scorecard que você define. Consulte Sobre Mapeamentos de Avaliação para obter informações adicionais.
Fórmula de avaliação (como Ponderada ou Melhor Caso) designada a todos os objetivos e iniciativas. As fórmulas de avaliação incluem o seguinte:
Pior Caso — Especifica o status do KPI ou do objetivo-filho de pior caso que deverá ser usado
Melhor caso — especifica que o status do objetivo ou KPI filho com melhor execução deverá ser usado.
Mais Frequente (Pior Caso) — Especifica que, se metade dos KPIs e objetivos filhos tiver um alto desempenho e metade tiver um baixo desempenho, deve-se usar o status do KPI ou o objetivo filho com o pior desempenho.
Mais Frequente (Melhor Caso) — Especifica que, se metade dos KPIs e objetivos filhos tiver um alto desempenho e metade tiver um baixo desempenho, deve-se usar o status do KPI ou objetivo filho com o melhor desempenho.
Ponderado — Especifica que deve-se usar uma média ponderada baseada nos pesos que você designou aos KPIs e aos objetivos filhos. Consulte Designando Pesos a Objetivos, Iniciativas e KPIs-filhos para obter informações adicionais.
Se um KPI filho não contiver dados, ele não será incluído na agregação. Em vez disso, seu peso será distribuído entre os outros KPIs filhos e objetivos.
Você designa fórmulas de avaliação quando cria um objetivo ou uma iniciativa. Consulte Criando Objetivos ou Criando Iniciativas para obter informações adicionais sobre como criar um objetivo ou uma iniciativa.
Pesos que você designa a iniciativas, objetivos e KPIs filhos (mas só se a regra de avaliação mãe estiver definida como Ponderada) para identificar até que ponto cada filho contribui para o desempenho global do pai. Consulte Designando Pesos a Objetivos, Iniciativas e KPIs-filhos para obter informações adicionais.
Consulte Exemplo de Determinação de Avaliação de Desempenho para um Objetivo com Base em Objetivos Filhos e Exemplo de Determinação de Avaliação de Desempenho para um Objetivo com Base em um KPI Filho para obter exemplos de avaliações de desempenho.
Mapeamentos de avaliação são os limites de pontuação e as faixas de avaliação que o Oracle Business Intelligence usa para avaliar o desempenho de objetivos e iniciativas.
O Oracle Business Intelligence usa esses limites de pontuação e faixas de avaliação para:
Determine o status e o score de um objetivo ou de uma iniciativa com base na agregação das avaliações de seus filhos.
Nota:
Se a fórmula de avaliação de um objetivo ou iniciativa for Melhor Caso, Pior Caso, Mais Frequente (Pior Caso) ou Mais Frequente (Melhor Caso), o score será aquela dos limites de score definidos, por exemplo, 0, 33 ou 66. Se a fórmula de avaliação for Ponderada, o score será calculado com base nos pesos designados aos filhos.
Mapeie os scores dos KPI que são usados para medir o andamento de iniciativas e objetivos para scores de scorecard, de modo que eles possam ser usados para medir o desempenho dos objetivos ou das iniciativas.
A ilustração mostra um exemplo de limites de score que estão em faixas de avaliação específicas. Os intervalos de avaliação são definidos conforme a seguir:
67 a 100 cai no intervalo de avaliação OK
34 a 66 cai no intervalo de avaliação Aviso
0 a 33 cai no intervalo de avaliação Crítico
Consulte Noções Básicas sobre Avaliação de Desempenho da Iniciativa ou do Objetivo para obter informações adicionais sobre avaliação de desempenho de iniciativa e objetivo.
Consulte Definindo Mapeamentos de Avaliação para Scorecards para saber como definir mapeamentos de avaliação.
Os objetivos filhos podem ajudar a calcular uma avaliação de desempenho.
Suponha o seguinte sobre um objetivo Melhorar Resultados Financeiros:
Possui uma regra de avaliação de Pior Caso.
Os mapeamentos de avaliação definidos para o scorecard que contém o objetivo são os mesmos que os descritos em Sobre Mapeamentos de Avaliação.
Tem os dois objetivos filhos a seguir:
Aumentar as Vendas, cujo status é Crítico e o score é 0.
Reduzir os Custos, cujo status é Advertência e o score é 50.
Nesse caso, a avaliação de desempenho do objetivo Melhorar os Resultados Financeiros seria o status e o score do filho com o pior status e o pior score, ou seja, Aumento das Vendas, com um status de scorecard Crítico e um score 0.
Você pode usar KPIs filhos para avaliar o desempenho.
Suponha o seguinte sobre um objetivo Melhorar a Satisfação dos Acionistas:
Possui uma fórmula de avaliação de Melhor Caso.
Os mapeamentos de avaliação definidos para o scorecard que contém o objetivo são os mesmos da ilustração.
Possui um KPI denominado KPI de Receita, cujo status de scorecard está OK e a pontuação é 66.
Note que o KPI de Receita tem um status de KPI 4 Estrelas e o score 80, com base nos limites e scores de KPI exibidos na ilustração:
Quando um KPI de Receita foi adicionado ao objetivo Melhorar a Satisfação dos Acionistas, o Oracle Business Intelligence mapeou o score do KPI para o score de um scorecard de forma que ele pudesse ser usado para medir o desempenho do objetivo. Como o score 80 do KPI estava dentro da faixa de avaliação de scorecard de 66 a 100, ele mapeou para um score 66 e o status OK.
Nesse caso, a avaliação de desempenho do objetivo Maior Satisfação dos Acionistas seria o status e o score do filho com o melhor status e score, ou seja, KPI de Receita (nesse caso, o único filho), com o status de scorecard OK e um score 66.
Use a guia Mapeamentos de Avaliação da caixa de diálogo Definições para definir os mapeamentos de avaliação de um scorecard.
Consulte Noções Básicas sobre Avaliação de Desempenho da Iniciativa ou do Objetivo para obter informações adicionais sobre avaliação de desempenho de iniciativa e objetivo.
Você designa pesos a objetivos, iniciativas e KPIs filhos de um objetivo ou de uma iniciativa para indicar até que ponto ela afeta o desempenho de seu objetivo pai.
Para designar pesos a objetivos, iniciativas e KPIs filho, a Regra de Avaliação do objetivo ou da iniciativa mãe deve ser definida como Ponderada.
Consulte Noções Básicas sobre Avaliação de Desempenho da Iniciativa ou do Objetivo para obter informações adicionais sobre o desempenho de objetivos e iniciativas.
Você pode substituir o status das iniciativas, dos objetivos ou dos KPIs que medem o desempenho das iniciativas e dos objetivos.
Para substituir um status, você deve ser o responsável pelo negócio da iniciativa, do objetivo ou do KPI. Você também pode cancelar uma substituição.
Nota:
Antes de você poder trabalhar com substituições de status, seu administrador precisa ativar esse recurso. Consulte Configurando o Repositório do Oracle Scorecard and Strategy Management no Guia do Criador de Repositório de Metadados para o Oracle Business Intelligence Enterprise Edition para obter informações adicionais.Você pode trabalhar com substituições de status em várias partes de um scorecard. Por exemplo, você pode aplicar uma substituição de status a um objetivo na guia Detalhes do Objetivo do Editor de Scorecard. É possível também aplicar uma substituição de status a um objetivo na guia Diagrama de uma view, lista de controle inteligente e perspectiva na qual é mencionada.
Uma sobreposição de status está associada a:
Uma iniciativa, um objetivo ou um KPI que avalia o progresso de uma iniciativa e de um objetivo.
Quando uma iniciativa, um objetivo ou um KPI que tem uma substituição de status associada a ele é mencionado em outra parte de um scorecard e o ponto de vista que está sendo exibido corresponde ao da substituição de status, o indicador de substituição de status — um asterisco vermelho (*) — é exibido da seguinte forma:
Em uma lista de controle inteligente, é exibido à direita do símbolo de status na linha que contém a iniciativa, o objetivo ou o KPI.
Em um nó na guia Diagrama de uma view, ela será exibida à direita do símbolo de status no canto inferior esquerdo do nó.
A coluna de status de um objetivo, uma iniciativa ou um KPI.
Um ponto de vista específico.
As substituições de status são filtradas pelos valores na área de ponto de view no Editor de Scorecard que estão em efeito no momento para o objeto que está sendo exibido. Consequentemente, a substituição de status das Vendas da Região Leste podem ser diferentes da substituição de status das Vendas da Região Oeste. (Consulte Sobre a Área de Ponto de View para obter informações adicionais sobre o ponto de view.)
Quaisquer retenções no KPI.
As substituições de status são filtradas por qualquer outra fixação de dimensão que esteja em vigor (em um KPI, scorecard, diagrama de scorecard, prompt de painel de controle ou lista de controle do KPI).
Consulte Trabalhando com Substituições de Status para obter informações adicionais sobre como trabalhar com substituições de status.
Você pode substituir um status em áreas específicas.
Você pode trabalhar com substituições de status em várias partes de um scorecard, que incluem:
Listas de controle
Consulte Trabalhando com Comentários em Listas de Controle para obter informações adicionais
A guia Diagrama de uma view.
Consulte Trabalhando com Substituições de Status na Guia Diagrama de uma View para obter informações adicionais
Ao trabalhar com substituições de status, lembre-se de que uma substituição de status está associada a um ponto de vista específico. Consulte Sobre a Área de Ponto de View para obter informações adicionais.
Dica:
Antes de substituir um status, certifique-se de que o responsável pelo negócio tenha sido definido para o KPI, a iniciativa ou o objetivo. Consulte Criando KPIs para obter informações adicionais sobre como adicionar um responsável pelo negócio a um KPI.Consulte Sobre Substituições de Status para obter informações adicionais sobre substituições de status.
A manutenção das substituições de status assegura que eles sejam aplicados corretamente.
Em uma lista de controle, é possível exibir substituições de status e cancelamentos de substituição que foram aplicadas anteriormente, além de aplicar novas substituições e cancelamentos de substituição às iniciativas ou aos objetivos, bem como aos KPIs da lista de controle.
Para trabalhar com substituições de status em uma lista de controle:
Abra ou edite o scorecard. Consulte Abrindo ou Editando Scorecards para obter informações adicionais.
Abra o objeto em que deseja trabalhar com substituições de status e navegue até a guia ou o painel adequado. Consulte Abrindo Objetos de Scorecard para obter informações adicionais sobre como abrir um objeto.
Certifique-se de que os valores exibidos na área de Ponto de Vista reflitam o contexto desejado da substituição de status. (Por exemplo, talvez você queira substituir o status de um KPI para a região Leste.)
Para substituir um status ou cancelar uma substituição:
Na lista de controle, clique com o botão direito do mouse na célula Status em que você deseja substituir o status ou cancelar uma substituição e selecione Substituir Status. A caixa de diálogo Substituição de Status é exibida.
Preencha a caixa de diálogo Substituição de Status e clique em OK.
Para exibir substituições de status ou cancelamentos de substituições que foram aplicadas anteriormente a um objeto, passe o ponteiro do mouse sobre o asterisco vermelho à direita do símbolo de status.
A janela Status é exibida. Nesta janela, você pode:
Exibir substituições de status ou cancelamentos de substituições que foram aplicadas anteriormente.
Exibir a caixa de diálogo Substituição de Status para aplicar uma nova substituição ou cancelar uma substituição, clicando em Nova Substituição.
Fixar a janela de modo que ela fique aberta. Para isso, clique no botão Reter.
As substituições de status podem ser dispostas em camadas para assegurar que um status seja exibido, independentemente do status original.
Na guia Diagrama de uma view, você pode exibir as substituições de status e os cancelamentos de substituições aplicados anteriormente, bem como aplicar novas substituições e cancelamentos de substituições aos objetivos e KPIs exibidos na view. Por exemplo, você pode trabalhar com substituições de status na guia Diagrama da guia Árvore de Estratégia.
Para trabalhar com substituições de status na guia Diagrama de uma view:
Abra ou edite o scorecard. Consulte Abrindo ou Editando Scorecards para obter informações adicionais.
Abra a view na qual você deseja trabalhar com substituições de status e navegue até a guia Diagrama. Consulte Abrindo Objetos de Scorecard para obter informações adicionais sobre como abrir um objeto.
Certifique-se de que os valores exibidos na área de Ponto de Vista reflitam o contexto desejado da substituição de status. (Por exemplo, talvez você queira substituir o status de um KPI para a região Leste.)
Para aplicar uma nova substituição de status:
Clique no botão Opções no lado direito do nó ao qual você deseja aplicar a substituição de status e selecione Substituir Status no Menu de Opções do Nó. A caixa de diálogo Substituição de Status é exibida.
Preencha a caixa de diálogo Substituição de Status e clique em OK.
Para exibir substituições de status que foram aplicadas anteriormente a um objeto, passe o ponteiro do mouse sobre o asterisco vermelho à direita do símbolo de status.
A janela Status é exibida. Nesta janela, você pode:
Exibir substituições de status que foram aplicadas anteriormente.
Exibir a caixa de diálogo Substituição de Status para aplicar uma nova substituição, clicando em Nova Substituição.
Fixar a janela de modo que ela fique aberta. Para isso, clique no botão Reter.
Uma árvore de estratégias mostra um objetivo e seus KPIs e objetivos filhos de suporte hierarquicamente.
Uma árvore de estratégia fornece informações de suporte sobre o objetivo, como o responsável pelo negócio e documentos relacionados.
Uma árvore de estratégia permite explorar e navegar:
A estratégia de um scorecard inteiro (ou seja, o objetivo-raiz). Por exemplo, ABC Corporation
A estratégia de um objetivo individual. Por exemplo, Diminuir o Tempo de Retorno de Suporte.
Há dois tipos de diagramas para uma árvore de estratégias:
Diagrama de árvore de estratégia. Consulte Noções Básicas sobre um Diagrama de Árvore da Estratégia para obter informações adicionais.
Diagrama circular de contribuição de estratégia. Consulte Noções Básicas Sobre um Diagrama Circular de Contribuição de Estratégia para obter informações adicionais.
Consulte Criando Árvores de Estratégia para obter informações adicionais sobre a criação de uma árvore de estratégia.
Você usa um diagrama de árvore de estratégia para exibir um objetivo e seus objetivos-filhos de suporte e KPIs de forma hierárquica em um diagrama em árvore.
Um diagrama de árvore de estratégia contém os seguintes componentes:
O diagrama de árvore - Consiste em nós que representam um objetivo e seus objetivos e KPIs de suporte. Cada nó mostra o status do objetivo ou do KPI, exibindo o ícone e a cor que representa a faixa de avaliação. Um nó de KPI também exibe o valor real do KPI e a variação percentual do alvo.
A visão panorâmica - Fornece a visão geral do diagrama de árvore.
A ilustração mostra um exemplo de diagrama de árvore de estratégia.
Use um diagrama circular de contribuição de estratégia para exibir de modo hierárquico um objetivo e seus objetivos filhos de suporte e KPIs em um diagrama circular chamado de diagrama circular de contribuição de estratégia.
O diagrama circular de contribuição de estratégia facilita a visualização da contribuição (ou impacto) de um objetivo específico ou que um KPI tenha em um objetivo pai. Ela contém os seguintes componentes:
O diagrama circular de contribuição de estratégia - Consiste em um círculo central (ou nó de foco) que representa o objetivo inicial do diagrama. É contornado por círculos concêntricos que são divididos em setores. Cada setor é um nó que representa um objetivo filho ou KPI.
O tamanho de um setor é determinado pelo peso designado ao objetivo representado ou KPI em sua regra de avaliação ponderada do pai. Consulte Designando Pesos a Objetivos, Iniciativas e KPIs-filhos para obter informações adicionais sobre como designar pesos. Se o pai não tiver regra de avaliação ponderada, então os setores filhos de um pais terão o mesmo tamanho.
Painel Informações - Exibe as informações a seguir sobre o nó atual:
O ícone de status e a pontuação (de um objetivo) ou os valores reais e a porcentagem de variação (para um KPI)
O status de seus filhos
O peso designado a ele em sua regra de avaliação ponderada da mãe
Trilha de foco - Consiste em um grupo de pequenos círculos que representam o nó no centro do diagrama circular de contribuição de estratégia e todos os seus ancestrais que estão incluídos no diagrama. Cada círculo exibe a cor de status de seu nó correspondente.
A ilustração mostra um exemplo de diagrama circular de contribuição de estratégia para o objetivo Melhorar os Resultados Financeiros. O objetivo subordinado Reduzir Custo será destacado.
Uma árvore de estratégias mostra um objetivo e seus KPIs e objetivos filhos de suporte hierarquicamente.
Você pode criar uma árvore de estratégia para todo o scorecard ou para um objetivo específico da seguinte maneira:
No modo de edição, você pode criar e salvar uma árvore de estratégia para todo um scorecard e para objetivos específicos.
No modo Visualização, você pode criar uma árvore de estratégia somente leitura, temporária somente para objetivos específicos. Você não pode salvar a árvore da estratégia.
Consulte Usando os Modos de Edição e Exibição no Editor de Scorecard para obter informações adicionais sobre os modos de Edição e Exibição.
Um mapa de estratégia mostra como os objetivos que foram definidos para um scorecard e os KPIs que medem seu progresso são alinhados por perspectivas.
Um mapa de estratégia também indica relações de causa e efeito entre os objetivos e outros objetivos ou KPIs com as linhas de conexão. Você cria relações de causa e efeito quando cria (ou edita) um objetivo (consulte Criando Objetivos) ou trabalha com detalhes de KPI (consulte Trabalhando com Detalhes de KPI). Você também pode criar relações de causa e efeito em um mapa de estratégia.
A ilustração mostra um exemplo de mapa de estratégia.
Você pode criar vários mapas de estratégia para representar a estratégia de áreas distintas de sua organização.
Você pode criar mapas de estratégia somente no modo de Edição. Consulte Usando os Modos de Edição e Exibição no Editor de Scorecard para obter informações adicionais sobre os modos de Edição e Exibição.
Consulte Criando Mapas de Estratégia para obter informações adicionais sobre a criação de mapas de estratégia.
Nota:
Verifique se os objetivos associados e os KPIs se relacionam uns aos outros e identifique os relacionamentos de causa e efeito. Revise esses relacionamentos periodicamente para identificar as áreas que podem precisar de melhorias para aumentar a colaboração e a comunicação, impactando objetivos e KPIs existentes.Um mapa de estratégia mostra como os objetivos que foram definidos para um scorecard e os KPIs que medem seu progresso são alinhados por perspectivas.
Os mapas de estratégia ajudam os usuários a ver uma comparação dos resultados reais com os objetivos.
Se o objetivo ou KPI estiver de acordo com uma perspectiva específica, solte-o em qualquer lugar no diagrama. Ele será exibido automaticamente na seção da perspectiva a que o objetivo ou KPI está associado.
Você alinha um objetivo ou um KPI a uma perspectiva quando cria (ou edita) o objetivo ou o KPI. Consulte Criando Objetivos para obter informações adicionais. Consulte O que São Perspectivas? para obter informações adicionais sobre perspectivas.
Se o objetivo ou KPI não estiver associado a uma perspectiva, solte-o na seção você da perspectiva a que o objetivo ou KPI deve estar associado. Observe que isso não designa permanentemente a perspectiva a este objetivo ou KPI.
Para adicionar uma relação de causa e efeito, clique no botão Desenhar uma Vinculação Casual entre Dois Objetivos na barra de ferramentas da guia Mapa de Estratégia, selecione um dos nós e, em seguida, selecione o segundo nó. É exibida uma linha conectando os nós.
Para excluir um nó do mapa, clique com o botão direito do mouse no nó e selecione Remover do Diagrama.
Passe o ponteiro do mouse sobre o botão Comentário no canto superior direito de um nó para exibir a janela Status, na qual é possível ler os comentários que foram adicionados anteriormente, adicionar outro comentário ou responder a um comentário.
Clique no botão Opções no lado direito do nó ao qual você deseja adicionar um comentário e selecione Adicionar Comentário no Menu de Opções do Nó. A caixa de diálogo Novo Comentário é exibida, permitindo que você adicione um comentário ou leia comentários que foram adicionados anteriormente.
Consulte Sobre Comentários e Trabalhando com Comentários para obter informações adicionais.
Passe o cursor do mouse sobre o asterisco vermelho (se disponível) em um nó para exibir a janela Status, permitindo que você veja as substituições que foram aplicadas anteriormente ou aplique outra substituição.
Clique no botão Opções no lado direito do nó ao qual você deseja aplicar a substituição de status e selecione Substituir Status no Menu de Opções do Nó. A caixa de diálogo Substituição de Status é exibida, permitindo que você aplique outra substituição ou veja as substituições que foram aplicadas anteriormente. Consulte Sobre Substituições de Status e Trabalhando com Substituições de Status para obter informações adicionais.
Um mapa de causa e efeito permite que você ilustre relações de causa e efeito de um objetivo ou de um KPI que é listado no painel Estratégia. (Observe que os mapas de causa e efeito são diagramas que são usados no scorecard e não estão relacionados às views de mapa descritas em Adicionando Views para Exibição em Painéis.)
A ilustração mostra um exemplo de mapa de causa e efeito para o objetivo Melhorar Resultados Financeiros.
Você cria relações de causa e efeito para:
Um objetivo quando você cria ou edita o objetivo e identifica:
Outros objetivos ou KPIs que afetam ou suportam o objetivo (causas)
Outros objetivos ou KPIs que esse objetivo impacta ou suporta (efeitos)
Consulte Criando Objetivos para obter informações adicionais.
Um KPI quando você trabalha com detalhes do KPI.
Outros objetivos ou KPIs que afetam ou suportam o KPI (causas)
Outros objetivos ou KPIs que esse KPI impacta ou suporta (efeitos)
(Consulte Trabalhando com Detalhes de KPI para obter informações adicionais.
Um mapa de causa e efeito também indica a proporcionalidade (ou seja, se alterações no desempenho ou no valor da relação de causa e efeito são diretamente proporcionais (diretas) ou inversamente proporcionais (inversas) e a força (forte, moderada ou fraca) das relações de causa e efeito usando símbolos.
Um mapa de causa e efeito ajuda você a compreender melhor as implicações de mudanças estratégicas futuras.
Você pode criar um mapa de causa e efeito no modo de Edição ou Exibição:
No modo de Edição, você pode criar e salvar um mapa de causa e efeito.
No modo de Exibição, você pode criar um mapa de causa e efeito temporário somente para leitura. Você não pode salvá-lo.
Consulte Usando os Modos de Edição e Exibição no Editor de Scorecard para obter informações adicionais sobre os modos de Edição e Exibição.
Nota:
Crie vinculações de causa e efeito para mostrar automaticamente métricas e dependências operacionais.Consulte Criando Mapas de Causa e Efeito para obter informações adicionais sobre a criação de mapas de causa e efeito.
Você pode criar um mapa de causa e efeito para qualquer objetivo ou KPI que seja listado no painel Estratégia.
Consulte O Que São Mapas de Causa e Efeito? para obter informações adicionais sobre mapas de causa e efeito.
Listas de Controle são tabelas que listam objetos de scorecard (isto é, iniciativas, objetivos e KPIs) relacionados a um determinado aspecto de um scorecard ou agrupados para um propósito específico.
Algumas listas de controle são componentes de objetos de scorecard. Elas incluem as seguintes listas de controle:
Lista de controle Iniciativas e KPIs — Lista as iniciativas e os KPIs filhos usados para avaliar o desempenho de uma iniciativa.
Essa lista de controle é exibida no painel Analytics da guia Detalhes da Iniciativa.
Lista de controle Objetivos e KPIs — Lista os objetivos e KPIs filhos usados para avaliar o desempenho de um objetivo ou exibidos em uma view (ou seja, mapa de causa e efeito, view personalizada, árvore de estratégia ou mapa de estratégia).
Essa lista de controle é exibida nas seguintes guias:
Painel Analytics da guia Detalhes do Objetivo no Editor de Scorecard
Guia Detalhes da guia Mapa de Causa e Efeito
Guia Detalhes da guia View Personalizada
Guia Detalhes da guia Mapa de Estratégia
Guia Detalhes da guia Árvore de Estratégia
Lista de controle Objetivos, Iniciativas e KPIs — Lista as iniciativas, os objetivos e os KPIs associados a uma perspectiva.
Essa lista de controle é exibida na guia Perspectiva do Editor de Scorecard.
Outras listas de controle que você cria para atender a uma determinada finalidade. Elas incluem as seguintes listas de controle:
Lista de controle de KPI — Lista os KPIs cujo desempenho você deseja monitorar.
Essa lista de controle é exibida na guia Desempenho do Editor de Lista de Controle de KPI.
Consulte O Que São Listas de Controle de KPIs? para obter informações adicionais sobre listas de controle de KPI.
Lista de controle inteligente — Lista as iniciativas, os objetivos e os KPIs em um scorecard que atendem aos critérios especificados.
Essa lista de controle é exibida na guia Lista de Controle Inteligente do Editor de Scorecard.
Consulte O Que São Listas de Controle Inteligentes? para obter informações adicionais sobre listas de controle inteligentes.
Lista de controle de decomposição — Lista iniciativas ou objetivos e KPIs filhos ou descendentes que são usados para avaliar o desempenho de uma iniciativa ou de um objetivo.
Essa lista de controle é exibida na guia Detalhamento do Editor de Scorecard.
Uma lista de controle inclui colunas que descrevem os objetos de scorecard (como Status, % de Variação etc.) e os componentes (como View ou Resumo) que permitem a você exibir e gerenciar esses objetos.
Por exemplo, você pode criar uma lista de controle de Objetivos e KPIs com dois objetivos — % de Entrega Antecipada e Dias de Atendimento — que são usados para avaliar o desempenho de um objetivo com o nome Aumentar Satisfação do Cliente.
Você pode usar a guia Estilos de Lista de Controle da caixa de diálogo Definições de Scorecard para personalizar listas de controle usadas em Scorecards, Objetivos, Iniciativas, Perspectivas, Listas de Controle Inteligentes, Views Personalizadas, Views em Árvore de Estratégia, Mapas de Estratégia e Mapas de Causa/Efeito.
Para cada lista de controle em um scorecard, você pode personalizar estilos da lista de controle, alterar a ordem da coluna, exibir ou ocultar colunas e alterar os labels da coluna nos seguintes níveis:
Scorecard: Aplicado a todas as listas de controle do scorecard que não têm seus próprios estilos individuais ou personalizações de coluna.
Lista de Controle Individual: Aplicada a uma lista de controle individual. O estilo de lista de controle individual substitui o estilo de nível de scorecard
Se nenhum estilo da lista de controle for definido; o estilo padrão será usado.
Você pode incluir as seguintes opções de formato para personalizar as listas de controle:
Nome da Fonte - Você tem que informar o nome da fonte manualmente. Você tem que informar um nome de fonte suportado pelo Web browser em seu ambiente.
Negrito - Sim ou Não ou Padrão
Itálico - Sim ou Não ou Padrão
Estilo da Borda
Cor da Borda
Cor da Fonte
Cor do Plano de Fundo
Você pode definir os formatos acima para tipos de célula individual (linha e coluna) independentemente e pode aplicar diferentes estilos para linhas alternativas da lista de controle.
Você pode copiar e colar estilos de uma célula para outra e com um clique pode aplicar um estilo de célula para a linha toda. Também é possível definir os estilos para a linha do cabeçalho e a linha selecionada (clicada).
Para personalizar listas de controle:
Lista de controle de KPI é um conjunto de KPIs cujo desempenho você deseja monitorar.
Você pode criar listas de controle de KPIs:
Em um scorecard. Você cria uma lista de controle de KPIs um scorecard para ajudá-lo a exibir e investigar o andamento dos objetivos e das iniciativas. As listas de controle de KPI que você cria em um scorecard são salvas como parte do scorecard. Consulte O Que São Listas de Controle Inteligentes? para obter informações adicionais.
Fora de um scorecard. Isso permite que você crie uma lista de controle de KPI antes de criar ou editar um scorecard. As listas de controle de KPI que você cria fora de um scorecard são salvas como objetos stand-alone no Oracle BI Presentation Catalog.
Para obter informações sobre listas de controle de KPI e como criá-las, consulte Utilizando KPIs e Listas de Controle de KPI.
Quando cria iniciativas e objetivos, você atribui a eles KPIs para avaliar o progresso e o desempenho.
Você pode trabalhar com esses KPIs em um Scorecard usando a guia Detalhes de KPI do Editor de Scorecard.
Especificamente, você pode:
Exibir definições básicas do KPI, bem como um gráfico que apresente valores reais e valores alvo.
Substitua o label, a descrição e o responsável pelo negócio que estão definidos para o KPI.
Fixe dimensões. Consulte O Que São Dimensões e Valores de Dimensão Fixados? para obter informações adicionais sobre dimensões e fixação de dimensões de KPI.
Exibir documentos que fornecem informações complementares sobre o KPI.
Execute ações que estão associadas ao KPI.
Associar o KPI a uma perspectiva.
Especificar um tipo de indicador (por exemplo, à esquerda) para indicar se o desempenho do KPI orienta outros KPIs ou se é afetado pelo desempenho de outros KPIS ou de outros dados ou processos.
Exibir, adicionar ou responder a comentários.
Identifique iniciativas e KPIs (de um KPI listado no painel Iniciativas) ou objetivos e KPIs (de um KPI listado no painel Estratégia) que tenham causa ou efeito no KPI.
Para trabalhar com detalhes de KPI:
Lista de controle inteligente é uma view de um determinado scorecard com base nos critérios que você especifica.
Por exemplo, uma lista de controle inteligente pode mostrar os dez principais KPIs em um scorecard baseado no melhor desempenho ou todos os objetivos, iniciativas e KPIs em um scorecard de propriedade de um determinado responsável pelo negócio.
A ilustração mostra um exemplo de lista de controle inteligente para o objetivo Melhorar Resultados Financeiros e todos os seus descendentes.
Uma lista de controle inteligente consiste nos seguintes componentes:
Painel Filtro — Esse painel é exibido como painel de controle, como resumo de texto, ou fica oculto, dependendo da definição do componente Exibição de Critérios de Filtro na caixa de diálogo Propriedades da Lista de Controle Inteligente. Se exibido como:
Painel de controle, contém guias que permitem especificar os critérios a serem usados para filtrar a lista de controle inteligente. Você pode filtrar por relacionamentos de objeto, tipos de objeto, associações de perspectiva, desempenho e designações do responsável pelo negócio.
Resumo de texto, exibe um resumo de texto somente leitura dos critérios de filtro atuais.
Lista de Controle Inteligente — Lista objetivos, iniciativas e KPIs em um scorecard que atendem aos critérios especificados no painel Filtro.
Barra de ferramentas da lista de controle inteligente — Contém botões que permitem salvar a lista de controle inteligente e especificar suas propriedades, como o modo de exibição do painel Filtro (ou seja, como painel de controle, resumo de texto somente para leitura ou oculto).
Você só pode criar listas de controle inteligentes no Modo de edição.
No Modo de view, você pode exibir uma lista de controle inteligente e, se ela tiver sido salva com o painel Filtro exibido como painel de controle, você poderá especificar critérios de filtro para alterar dinamicamente o que é mostrado na lista de controle inteligente.
Consulte Usando os Modos de Edição e Exibição no Editor de Scorecard para obter informações adicionais.
Nota:
Crie listas de controle inteligentes como um condutor para alinhar corretamente motivadores de desempenho (objetivos e iniciativas) com seus proprietários de negócios adequados e para auxiliar na conclusão de consenso entre as partes interessadas que estabelecerão o compromisso de mudar a definição da meta e do alvo para alcançar os resultados especificados e desejados.É possível também adicionar listas de controle inteligentes a painéis. Se a lista de controle inteligente tiver sido salva com o painel Filtro exibido como painel de controle, os usuários finais poderão especificar critérios de filtro para alterar dinamicamente o que é mostrado na lista de controle inteligente.
Consulte Criando Listas de Controle Inteligentes para obter informações adicionais.
Lista de controle inteligente é uma view de um determinado scorecard com base nos critérios que você especifica.
Listas de controle inteligentes alertam os usuários sobre alterações importantes nos dados.
Uma view personalizada permite que você mostre uma view personalizada dos seus dados de estratégia e negócios.
Por exemplo, você poderia apresentar informações sobre objetivos e KPIs em uma imagem de fundo de sua escolha, como o logotipo da sua empresa.
Você pode criar views personalizadas no modo de Edição somente. Consulte Usando os Modos de Edição e Exibição no Editor de Scorecard para obter informações adicionais.
Consulte Criando Views Personalizadas para obter informações adicionais.
Os scorecards podem ter views personalizadas para alterar a forma de apresentação das análises de dados.
Você pode criar uma view de um scorecard personalizado para seu público-alvo.
Diversas opções estão disponíveis ao abrir objetos de scorecard.
Para abrir um objeto de scorecard:
Guia Mapa de Causa e Efeito
Guia View Personalizada
Guia Mapa de Estratégia
Guia Árvore de Estratégia
Guia Lista de Controle de KPI
Guia Lista de Controle Inteligente
Guia Missão
Guia Visão
Painel Estratégia ou o painel Iniciativas. A guia Detalhes de KPI é exibida.
Painel Catálogo do Scorecard. A guia KPI é exibida.
Você pode editar objetos de scorecard no Editor de Scorecard.
Você também pode editar objetos de scorecard na página Catálogo. Consulte Gerenciando Objetos no Oracle BI Presentation Catalog para obter informações adicionais.
Você pode excluir objetos de scorecard no Editor de Scorecard.
Você também pode excluir objetos de scorecard na página Catálogo. Consulte Gerenciando Objetos no Oracle BI Presentation Catalog para obter informações adicionais.
Cuidado:
Antes de excluir uma iniciativa, certifique-se de que ela tenha sido concluída ou de que não seja mais necessária para alcançar um objetivo. Antes de excluir um objetivo, verifique quaisquer objetivos filhos ou outros objetivos a que ele esteja vinculado para ter certeza de que sua remoção não prejudicará esses objetivos.É possível adicionar tipos específicos de objetos de scorecard aos painéis de controle.
Você pode adicionar os seguintes objetos de scorecard a painéis de controle:
Mapas de causa e efeito. Consulte O Que São Mapas de Causa e Efeito?
Views personalizadas Consulte O Que São Views Personalizadas?
Mapas de estratégia Consulte O Que São Mapas de Estratégia?
Árvores de estratégia Consulte O Que São Árvores de Estratégia?
Listas de controle de KPI Consulte O Que São Listas de Controle de KPIs?
Listas de controle inteligentes Consulte O Que São Listas de Controle Inteligentes?
Nota:
Incorpore visualizações de scorecard (por exemplo, listas de controle inteligentes ou mapas de causa e efeito) em painéis para fomentar a análise interativa.Consulte Adicionando Conteúdo aos Painéis para obter informações adicionais.
Você encontra informações de solução de problemas em uma variedade de fontes.
Para a solução de problemas que você pode encontrar ao usar o Oracle Scorecard and Strategy Management, pode ser que você considere as seguintes informações úteis:
Para obter informações sobre log, consulte Diagnosticando e Resolvendo Problemas no Oracle Business Intelligence no Guia do Administrador do Sistema do Oracle Business Intelligence Enterprise Edition.
Se as funcionalidades para adicionar comentários e substituir status não estiverem ativadas, consulte Configurando o Repositório do Oracle Scorecard and Strategy Management no Guia do Criador de Repositório de Metadados para o Oracle Business Intelligence Enterprise Edition.
No caso de problemas com a capacidade de criar ou acessar objetos de scorecard, consulte as informações sobre privilégios e permissões em Gerenciando Objetos no Oracle BI Presentation Catalog e Gerenciando Privilégios do Presentation Services no Guia de Segurança do Oracle Business Intelligence Enterprise Edition.