الموضوعات
يحتوي هذا الفصل على الأقسام التالية:
إن Oracle Scorecard and Strategy Management هي أداة لإدارة الأداء تتيح إمكانية توصيف إستراتيجية الأعمال التي تتبعها وتوصيلها لمن حولك.
ويمكن توجيه إستراتيجية وأداء الشركة وتقييمهما من أعلى مستوى بالمؤسسة إلى أدنى مستوى بها، أو من الأدنى صعودًا للمستوى الأعلى.
كما تتيح Oracle Scorecard and Strategy Management إمكانية إما تعديل الأهداف والمبادرات بما يتسق ومنظورات بطاقة تسجيل النقاط المتوازنة التقليدية، أو تكوين ما يخصك من أهداف ومبادرات تعكس إمكانات الأعمال الأساسية لديك. يرجى الاطلاع على ما المقصود ببطاقة تسجيل النقاط المتوازنة?
استخدم Oracle Scorecard and Strategy Management بغرض:
تعريف الأهداف بشكل متزامن (أي الأهداف مثل خفض تكاليف التشغيل) والمبادرات (أي عمليات أو مهام مثل تشكيل فريق معني بتقليل التكاليف) بما يشكل الإستراتيجية التي تعينها لمؤشرات الأداء الرئيسية إليها لقياس التقدم والأداء. لمزيد من المعلومات عن:
بالنسبة للأهداف، يرجى الاطلاع على ما المقصود بالأهداف؟
المبادرات، يرجى الاطلاع على ما المقصود بالمبادرات؟
بالنسبة لمؤشرات الأداء الرئيسية، يرجى الاطلاع على استخدام مؤشرات الأداء الرئيسية وقوائم مراقبة مؤشرات الأداء الرئيسية
تعديل الكائنات والمبادرات بما يتسق والمنظورات المخصصة أو التقليدية (إمكانات ومجالات الأعمال الأساسية، مثل الشئون المالية أو علاقات العملاء). وهو ما يمكنك لاحقًا من إدراك حد دعم المنظورات في إستراتيجية الشركة. يُرجى الاطلاع على ما المقصود بالمنظورات؟
تعريف النطاقات الرقمية المستهدفة لتقييم قيم مؤشرات الأداء الرئيسية بالنسبة للأهداف والمبادرات على مستوى الشركة أو القسم. يرجى الاطلاع على تعريف تخطيطات التقييم لبطاقات تسجيل النقاط
إيضاح الإستراتيجية والآليات الإستراتيجية بالرسومات باستخدام مخططات الإستراتيجية ومخططات السبب والتأثير وطرق العرض المخصصة وشبكات الإستراتيجية. يرجى الاطلاع على:
مناقشة التنفيذ وحالة الأهداف والمبادرات عن طريق إضافة التعليقات وقراءتها والرد عليها. يرجى الاطلاع على حول التعليقات.
نظرًا لاستخدامك مؤشرات الأداء الرئيسية في بطاقات تسجيل النقاط لقياس التقدم والأداء عبر الوقت، فلا بد من تضمين الأبعاد الزمنية الملائمة عند تعريف مؤشرات الأداء الرئيسية المطلوب استخدامها في بطاقات تسجيل النقاط. لمزيد من المعلومات عن الأبعاد الزمنية، ارجع إلى المسئول.
يتيح تكوين بطاقة تسجيل نقاط متوازنة إمكانية الاطلاع بصورة واضحة على مختلف جوانب العمل في المؤسسة.
وفقًا للمتعارف عليه، تركز الشركات بشكل كبير على الإستراتيجيات المالية دون اعتبار كافٍ للجوانب الأخرى المهمة. ولأن الأهداف المالية عادة ما يتم تقييمها وفقًا لما تم، ويتم تعريفها من حيث النمو وفقًا للأرقام المحفوظة، فهي لا ترتكز على ظروف السوق المستقبلية أو أهداف تحسين الناتج. وتعتبر بطاقة تسجيل النقاط المتوازنة (Balanced Scorecard) نظامًا للإدارة الإستراتيجية يضع تخطيطًا لإستراتيجية مؤسسة يشمل مقاصد واضحة ومقاييس وأهدافًا ومبادرات، تنتظم جميعها في أربعة منظورات: المالي، والعميل، وعمليات العمل الداخلية، والتعليم والنمو. وتتشكل هذه المنظورات عادة عن طريق أسئلة مثل "ما المظهر الذي يجب أن نبدو عليه أمام عملائنا كي نحقق رؤيتنا؟" أو "لتحقيق نجاح مالي، كيف يجب أن نبدو أمام أصحاب المصلحة المشتركة معنا؟" وبشكل منهجي، توفر بطاقة تسجيل النقاط المتوازنة (Balanced Scorecard) للشركات اللغة المطلوبة لصياغة إستراتيجيات تحقق منظورات متعددة مرتبطة فيما بينها. كما هو الحال مع البيانات المالية (كبيان الدخل وبيان التدفق النقدي والميزانية) إذ تبين الوضع المالي للمؤسسة، فإن بطاقة تسجيل النقاط المتوازنة (Balanced Scorecard) توفر إطارًا للتعبير عن الإستراتيجية على نحو يتسم بالاتساق ووضوح الرؤية. يقدم الشكل التوضيحي تمثيلاً لتلك المنظورات الأربعة.
"المنظورات الأربعة لبطاقة تسجيل النقاط تسمح بإيجاد توازن بين الأهداف قصيرة المدى وبعيدة المدى، وبين النتائج المطلوبة ومحفزات الأداء لتحقيق تلك النتائج، وبين المقاييس الموضوعية الثابتة والمقاييس الأكثر مرونة وذاتية." (Robert S. Kaplan, David P. Norton، “Linking the Balanced Scorecard to Strategy,” California Management Review Reprint Series، 1996 by the Regents of the University of California CMR، Vol 39، Number 1، Fall 1996).
يوفر حل Oracle Scorecard and Strategy Management أربعة جوانب افتراضية يمكن استخدامها لتعريف الإستراتيجيات التي تتضمن بشكل تاريخي جميع الجوانب ذات الصلة وتحدد هياكل الإستراتيجية التي تضمن الاستقرار والنجاح في جميع الجوانب.
فيما يلي بيان المنظورات الأربعة الافتراضية التي تدعم منهج بطاقة تسجيل النقاط المتوازنة التي ابتكرها دكتور روبرت كابلان ودكتور ديفيد نورتون:
مالي — يُستخدم لتعريف المعايير المالية التي تساعد في الإجابة عن هذا السؤال: "كيف ننظر إلى المساهمين لدينا؟"
العميل — يُستخدم لتعريف المعايير التي تساعد في الإجابة عن هذا السؤال: "كيف ينظر إلينا العملاء؟"
عملية داخلية — يُستخدم لتعريف المعايير التي تساعد في الإجابة عن هذا السؤال: "في أية عمليات ينبغي علينا أن نتميز؟"
التعلم والنمو — يُستخدم لتعريف المعايير التي تساعد في الإجابة عن هذا السؤال: "كيف يمكننا متابعة تحسين القيمة وتنميتها؟"
يمكنك تخصيص الجوانب المتاحة أو تكوين جوانب جديدة للمطابقة مع الأهداف والمبادرات الأساسية ومؤشرات الأداء الأساسي من خلال كفاءات العمل.
تعكس المنظورات الأربعة لكابلان ونورتون إستراتيجية مؤسسية محددة المعالم. على أن تلك المنظورات والإستراتيجيات لن تكون ملائمة بالضرورة للهيئات الحكومية أو القطاع العام أو المؤسسات غير الربحية؛ ومن ثم يلزم تعديل الأهداف والأسئلة الرئيسية واستكمالها بما يتحقق معه الإستراتيجيات المطلوبة.
تعامل مع بطاقة تسجيل النقاط المتوازنة باعتبارها مستندًا نشطًا. ذلك أن عملية تقييم الأهداف والمبادرات وما إليها هي عملية قابلة للتكرار. وتقدم تلك العملية معرفة كمية ونوعية بسلامة وضع المؤسسة، كما توجه المؤسسة بشكل متسق زمنيًا نحو بلوغ النتائج المنشودة.
يرجى الاطلاع على ما المقصود بـ Oracle Scorecard and Strategy Management؟
يسمح لك محرر بطاقة تسجيل النقاط بتكوين بطاقة تسجيل نقاط للمؤسسة بشكل كامل أو لإدارات بعينها.
يتألف محرر بطاقة تسجيل النقاط من العديد من الأجزاء وعلامات التبويب:
في الجانب الأيمن من المحرر، توجد الأجزاء التي يمكنك استخدامها لتكوين الكائنات التي تكون بطاقة تسجيل النقاط. على سبيل المثال، فإنه يحتوي على الجزء "الإستراتيجية"، الذي يمكنك استخدامه لتكوين وتنظيم وزيادة الأهداف التي تشكل الهيكل الإستراتيجي (والتي يطلق عليها أيضًا اسم الشبكة الإستراتيجية) لكيان الشركة (الإدارة على سبيل المثال) الذي ترغب في تقييمه.
وفي الجانب الأيسر من المحرر توجد منطقة علامة التبويب. عندما تقوم بتكوين بطاقة تسجيل نقاط للمرة الأولى، يتم عرض علامة التبويب "نظرة عامة". وتتيح لك علامة التبويب هذه عرض معلومات ملخصة للمبادرة أو الهدف أو مؤشر الأداء الرئيسي المحدد.
أثناء تكوين كائنات بطاقة تسجيل النقاط، يتم تكوين علامات تبويب تفصيلية بشكل ديناميكي لكل كائن. على سبيل المثال، عندما تقوم بتكوين هدف، يتم تكوين علامة تبويب لهذا الهدف. ويمكنك استخدام علامة التبويب هذه لتعريف الهدف ولعرض معلومات تفصيلية حول الهدف، مثل مؤشرات الأداء الرئيسية التي يتم استخدامها لتقييمه والمبادرات التي تقوده.
في الجزء العلوي من المحرر تجد أزرار شريط الأدوات ومنطقة نقطة العرض. وتعرض منطقة زاوية العرض أبعاد مؤشرات الأداء الرئيسية التي يتم استخدامها في بطاقة تسجيل النقاط لقياس مدى تقدم وأداء المبادرات والأهداف. ويمكنك استخدام هذه المنطقة لتثبيت (أو تعيين) القيم للأبعاد. وعند تثبيت بُعد، يتم ترشيح البيانات في بطاقة تسجيل النقاط لتوفير زاوية عرض جديدة (أي طريقة عرض جديدة للبيانات). يرجى الاطلاع على حول منطقة زاوية العرض.
يعرض الشكل التوضيحي مثالاً لمحرر بطاقة تسجيل النقاط لنموذج بطاقة تسجيل نقاط-مبسط.
يمكن أن تقوم كائنات بطاقة تسجيل النقاط بوظائف متعددة.
كائنات بطاقة تسجيل النقاط هي عناصر تقوم بتكوينها أو ترتيبها بغرض:
تمثيل إستراتيجية الشركة وتقييمها، بما في ذلك:
الأهداف. يرجى الاطلاع على ما المقصود بالأهداف؟
المبادرات. يرجى الاطلاع على ما المقصود بالمبادرات؟
المنظورات. يرجى الاطلاع على ما المقصود بالمنظورات؟
مؤشرات الأداء الرئيسية. يرجى الاطلاع على ما المقصود بمؤشرات الأداء الرئيسية؟
عرض إستراتيجية الشركة وتحليلها، بما في ذلك:
بيانات الرؤية. يُرجى الاطلاع على ما المقصود ببيانات الرؤية؟
بيانات المهمة. يرجى الاطلاع على ما هي بيانات الرسالة؟
شبكات الإستراتيجية. يُرجى الاطلاع على ما المقصود بشبكات الإستراتيجية؟
مخططات الإستراتيجية. يرجى الاطلاع على ما المقصود بتخطيطات الإستراتيجية؟
مخططات السبب والتأثير. يرجى الاطلاع على ما المقصود بمخططات السبب والتأثير؟
طرق العرض المخصصة يرجى الاطلاع على ما المقصود بطرق العرض المخصصة؟
قوائم مراقبة مؤشرات الأداء الرئيسية. يرجى الاطلاع على ما هي قوائم مراقبة مؤشرات الأداء الرئيسية?
قوائم المراقبة الذكية يرجى الاطلاع على ما هي قوائم المراقبة الذكية؟
الوكلاء يرجى الاطلاع على تكوين الوكلاء من مؤشرات الأداء الرئيسية
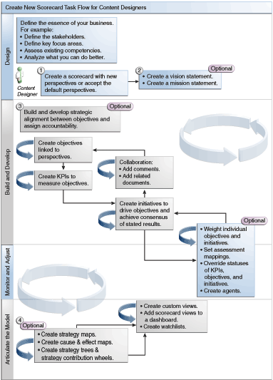
تقدم Oracle Scorecard and Strategy Management قدرًا وافرًا من كائنات بطاقة تسجيل النقاط يمكن معها إنشاء بطاقة تسجيل نقاط، يتم توفير سير عمليات إجمالي ووصف بغرض التوجيه.
يُنصح بتنفيذ كل مهمة ضمن سير العمليات بالترتيب. يعرض الشكل التوضيحي تمثيلاً رسوميًا لسير العملية الإجمالي لإنشاء بطاقة تسجيل نقاط.

إمكانية تنفيذ مهام معينة عند إنشاء مؤشرات أداء رئيسية وقوائم مراقبة مؤشرات أداء رئيسية أو ضمن Oracle Scorecard and Strategy Management (مثل تكوين بطاقات تسجيل نقاط أو الاتصال بالمالكين) يتم التحكم فيها من خلال الامتيازات.
تتم إدارة الامتيازات عن طريق المسئول. راجع Managing Presentation Services Privileges في Security Guide for Oracle Business Intelligence Enterprise Edition للحصول على معلومات عامة.
يتطلب إجراء العديد من المهام توفر مجموعة من الامتيازات. توجد ثلاثة جداول في تحديد الامتيازات لمؤشرات الأداء الرئيسية وقوائم مراقبة مؤشرات الأداء الرئيسية والتسجيل في بطاقات تسجيل النقاط في Security Guide for Oracle Business Intelligence Enterprise Edition وهي:
قائمة كائن المهمة (على سبيل المثال، ارتباط إجراء أو مستند ذي صلة).
عرض المهام والامتيازات المرتبطة بها التي يمكنك إدارتها.
افتراض أن المسئول قد منح معرف المستخدم أو المجموعة التي تنتمي إليها أذونًا للقراءة أو الكتابة في كائنات ومجلدات الكتالوج اللازمة.
ملاحظة:
هذه الجداول لا تتعامل مع الأذونات. لتبديل الأذونات الخاصة ببطاقة الأداء أو العناصر ضمن تلك البطاقة (أي مَن مِن المستخدمين يمكنه الوصول إلى بطاقة الأداء أو العناصر الموجودة ضمن البطاقة)، فأنت بحاجة إلى إذن "تحكم كامل" في بطاقة الأداء. يرجى الاطلاع على إدارة الكائنات في Oracle BI Presentation Catalog.يجب عليك:
راجع الامتيازات المطلوبة لمهام مؤشر الأداء الرئيسي والامتيازات المطلوبة لمهام بطاقة تسجيل النقاط وكائن بطاقة تسجيل النقاط في Security Guide for Oracle Business Intelligence Enterprise Edition للتأكد من وجود امتيازات كافية لديك لإنجاز المهمة، واتصل بالمسئول إذا لزم الأمر كي يمنحك امتيازات إضافية.
لا بد أن تتوفر لديك الأذونات الملائمة بالنسبة لكائن طبقة Oracle BI Presentation Services للتمكن من حذف أي من بطاقات الأداء أو قائمة مراقبة مؤشر الأداء الرئيسي أو كائنات مؤشر الأداء الرئيسي باستخدام متصفح الكتالوج. يرجى الاطلاع على تعيين الأذون لكائنات طبقة العرض التقديمي في Metadata Repository Builder's Guide for Oracle Business Intelligence Enterprise Edition.
يعتمد وضع التحرير الذي تستخدمه في محرر بطاقة تسجيل النقاط على ما تحاول إنجازه.
يشتمل محرر بطاقة تسجيل النقاط على وضعين:
وضع التحرير - يتيح إمكانية تكوين أو تحرير بيانات المهمة وبيانات الرؤية والمبادرات والمنظورات والأهداف ومؤشرات الأداء الرئيسية وقوائم مراقبة مؤشرات الأداء الرئيسية وقوائم المراقبة الذكية وطرق العرض، وتكوين وكلاء من مؤشرات الأداء الرئيسية.
يجب عدم حذف المنظورات أو المبادرات أو الأهداف ببطاقة تسجيل النقاط خارج محرر بطاقة تسجيل النقاط حيث قد يؤدي هذا إلى حدوث مشكلات في بطاقة تسجيل النقاط.
وضع العرض - يسمح لك بتمكين الاستكشاف وعرض بيانات المهمة وبيانات الرؤية والمبادرات والمنظورات والأهداف ومؤشرات الأداء الرئيسية وقوائم مراقبة مؤشرات الأداء الرئيسية وطرق العرض، دون إضافتها أو تعديلها. يمكنك أيضًا إضافة تعليقات وتجاوز الحالات وتكوين وكلاء من مؤشرات الأداء الرئيسية، والتفاعل مع قوائم المراقبة الذكية.
إضافة إلى ذلك، تعتمد المعلومات التي يمكنك الوصول إليها والمهام التي يمكنك إنجازها في هذين الوضعين على ما يلي:
الامتيازات المعينة لحسابك
الأذون المقترنة بكائنات ومجلدات بطاقة تسجيل النقاط المفردة
يرجى الاطلاع على حول امتيازات وأذون بطاقة تسجيل النقاط.
تساعد بطاقات تسجيل النقاط في عرض تحليلات البيانات بغرض وصف إستراتيجية العمل ونقلها.
من شأن إنشاء بطاقة أداء أن يساعد الجمهور على فهم الارتباط القائم بين الأداء والأهداف.
إجراء فتح بطاقات تسجيل النقاط هو نفسه الإجراء اللازم لتحريرها.
من شأن تحرير بطاقة الأداء أن تظل المعلومات الموجودة بها محدثة.
إذا أردت من المسئول إجراء تغييرات على الميتاديتا (على سبيل المثال، إعادة تسمية بعد أو حذف نطاق موضوع)، فقم بإزالة كل الإشارات إلى الكائن في مؤشرات الأداء الرئيسية وبطاقات تسجيل النقاط قبل الاتصال بالمسئول.
يرجى الاطلاع على استخدام وضعي التحرير والعرض في محرر بطاقة تسجيل النقاط.
يمكن عرض معلومات تلخيصية للمبادرات أو الأهداف أو مؤشرات الأداء الرئيسية.
تعتمد المعلومات الموجزة المعروضة على الكائن الذي حددته في المرة الأخيرة في جزء "المبادرات" أو جزء "الإستراتيجية". إذا قمت مؤخرًا بتحديد:
مبادرة أو هدف، فسيتم عرض الإعدادات الأساسية للمبادرة أو الهدف (على سبيل المثال، الحالة وصاحب العمل وما إلى ذلك) جنبًا إلى جنب مع ملخص الحالة الذي يوضح عدد مؤشرات الأداء الرئيسي والمبادرات أو مؤشرات الأداء الرئيسي والأهداف لتقييم مدى التقدم في كل نطاق تقييم أداء.
إذا كانت هناك مبادرة أو هدف أو مؤشر أداء رئيسي فرعي أو تابع واحد على الأقل لحالة معينة، فسيكون اسم الحالة عبارة عن ارتباط تشعبي يعرض علامة تبويب "تعطل" بمحرر بطاقة تسجيل النقاط، التي تعرض الأهداف والمبادرات ومؤشرات الأداء الرئيسية الفرعية أو التابعة.
مؤشر أداء أساسي، فسيتم عرض الإعدادات الأساسية لمؤشر الأداء الأساسي (على سبيل المثال، الحالة وصاحب العمل وما إلى ذلك) جنبًا إلى جنب مع بيانات الأداء والرسم البياني للأداء.
تعرض منطقة زاوية العرض الخاصة بمحرر بطاقة تسجيل النقاط عناصر التحكم في أبعاد مؤشرات الأداء الرئيسية المستخدمة في بطاقة تسجيل النقاط لقياس مدى تقدم المبادرات والأهداف وأدائها.
يرجى الاطلاع على ما المقصود بالأبعاد وقيم البعد المثبتة؟
يتم عرض عناصر التحكم لكل بعد مؤشر أداء رئيسي مشار إليه في بطاقة تسجيل نقاط باستثناء تلك التي تمنع عرضها صراحة. وفي حالة الإشارة إلى نفس البعد في أكثر من مؤشر أداء رئيسي، يمكن عندئذ مشاركة عنصر تحكم بواسطة مؤشرات الأداء الرئيسية. اطلع على إعداد عناصر التحكم في زاوية العرض.
يقدم الشكل منطقة زاوية عرض تعرض أبعاد تدرج المنطقة وشرائح العملاء وتدرج المكاتب وتدرج المنتجات و2010/ربع السنة الثالث.
يشتمل كل عنصر تحكم على تسمية وزر سهم لأسفل يعرض قائمة بقيم الأبعاد التي يمكن الاختيار من بينها، مع ارتباط بحث (يرجى الاطلاع على مربع حوار "البحث عن أعضاء" للحصول على مزيد من المعلومات). والتسمية هي إما اسم قاعدة البيانات للبعد (بشكل افتراضي)، أو تسمية مألوفة للمستخدم (في حالة تحديدها لعنصر التحكم)، أو قيمة أو أكثر (في حالة تثبيت البعد لقيمة بعينها أو لمجموعة من القيم).
ويمكنك استخدام هذه المنطقة لتثبيت أو تعيين قيم للأبعاد بشكل مؤقت. وعند تثبيت بُعد، يتم ترشيح البيانات في بطاقة تسجيل النقاط لتوفير زاوية عرض جديدة (أي طريقة عرض جديدة للبيانات). وهو ما يتيح إمكانية التركيز على بيانات بعينها تمثل أهمية بالنسبة لك، مثل نطاق الأعمال الذي تتحمل مسئوليته.
إعدادات منطقة زاوية العرض مؤقتة ولا يتم الاحتفاظ بها عند حفظ بطاقة تسجيل النقاط. للاحتفاظ بعمليات التثبيت، يمكن استخدام:
علامة تبويب "إعدادات البعد" في مربع حوار "الإعدادات" للتأثير على استخدامات مؤشر الأداء الرئيسي في بطاقة تسجيل نقاط.
منطقة البعدية في جزء "التحليلات" في علامة تبويب "بيانات مؤشر الأداء الرئيسي" بمحرر بطاقات تسجيل النقاط لتثبيت القيم الخاصة باستخدام مؤشر أداء رئيسي معين.
مربع حوار "إضافة مؤشر أداء رئيسي" (يتم عرضه كذلك كمربع حوار "تحرير إدخال قائمة المراقبة") في محرر قائمة مراقبة مؤشر الأداء الرئيسي لتثبيت قيم مؤشرات الأداء الرئيسية المفردة.
مربع حوار "عمليات تثبيت الأبعاد" لتثبيت القيم في طريقة عرض تمت إضافتها إلى لوحة معلومات.
صفحة البعدية بمحرر مؤشر الأداء الرئيسي (يتم عرضها كذلك كعلامة تبويب مؤشر الأداء الرئيسي في محرر بطاقات تسجيل النقاط) لتثبيت قيم في تعريف مؤشرات الأداء الرئيسية. وتعد هذه الطريقة أقل مرونة مما يتوفر عند إتاحة إعادة استخدام تعريف مؤشر أداء رئيسي في سياقات مختلفة وتثبيته فقط ضمن طرق عرض تشير إلى مؤشر الأداء الرئيسي.
يحتوي محرر بطاقة تسجيل النقاط كذلك على زري السابق والتالي واللذان يمكن باستخدامهما الانتقال للأمام أو للخلف في محفوظات زاوية العرض لتحديد زاوية عرض سابقة أو زاوية العرض التي بدأت منها.
تثبيت بعد مؤقتًا:
انقر على زر سهم لأسفل إلى يسار البعد.
لإجراء:
حدد قيمة مفردة بعينها وانقر على القيمة.
حدد قيمًا متعددة، وانقر على الارتباط بحث لعرض مربع حوار "البحث عن أعضاء" واختر ما تريد، ثم انقر على الزر موافق. يمكنك كذلك تحديد قيم متعددة بالضغط باستمرار على المفتاح Ctrl، ثم النقر على القيم المطلوبة.
إذا كانت القيمة عمودًا متدرجًا، فانقر على زر المثلث الجانبي لتوسيع المستويات. اضغط باستمرار على مفتاح Ctrl، ثم انقر على القيم المطلوبة.
انقر على السهم لأسفل أو انقر خارج مربع الحوار لإغلاقه.
عندئذ يتم ترشيح البيانات وتظهر زاوية عرض جديدة.
يمكنك استخدام علامة تبويب "إعدادات البُعد" بمربع الحوار "إعدادات" لإعداد عناصر التحكم للأبعاد في منطقة زاوية العرض لبطاقة تسجيل نقاط.
وبشكل خاص، يمكنك تحديد:
قيمة افتراضية أو أكثر للبعد.
هل يتم عرض عنصر تحكم للبعد في منطقة زاوية العرض أم لا
التسمية المطلوب عرضها في منطقة زاوية العرض للبعد.
بيان الرؤية عبارة عن بيان موجز يصف ما تريده مؤسستك في المستقبل.
على سبيل المثال، قد يكون بيان الرؤية أن تتحول الشركة إلى الشركة الأكثر نجاحًا في سوق البولي بروبيلين بأمريكا. (بيان الرؤية اختياري.)
وغالبًا، يمكنك من خلال هذا البيان تعريف الأهداف الأساسية والأولويات التي تشكل بيان المهمة. يرجى الاطلاع على ما هي بيانات الرسالة؟ وتعريف بيانات الرؤية.
تتطلب كتابة نص الرؤية وبيان المهمة توفر مجموعة بعينها من الامتيازات. في حالة تعطيل زر شريط أدوات الرؤية أو بيان المهمة، عليك بالاتصال بالمسئول. يرجى الاطلاع على تحديد الامتيازات لمؤشرات الأداء الرئيسية وقوائم مراقبة مؤشرات الأداء الرئيسية والتسجيل في بطاقات تسجيل النقاط في Security Guide for Oracle Business Intelligence Enterprise Edition للحصول على معلومات إضافية.
بيان الرؤية عبارة عن بيان موجز يصف ما تريده مؤسستك في المستقبل.
يؤدي تعريف بيان الرؤية إلى ربط نتائج البيانات مع الأهداف الخاصة بالمؤسسة.
يحدد بيان الرسالة أهداف الأعمال وأولوياتها الرئيسية اللازمة لتحقيق الرؤية.
بيان الرسالة اختياري. يرجى الاطلاع على تعريف بيانات الرسالة.
يمكنك تعريف رؤيتك من خلال بيان رؤية. يرجى الاطلاع على ما المقصود ببيانات الرؤية؟
من خلال تعريف بيان مهمة يمكن الاطلاع على هدف إجمالي تتم مقارنة تحليلات البيانات على أساس منه.
يمكنك تكوين بيان مهمة لربط المستخدمين بالأهداف العامة للمؤسسة.
المنظورات عبارة عن فئات في مؤسستك يمكنك من خلالها إقران المبادرات والأهداف ومؤشرات الأداء الرئيسي.
ومن الممكن أن يمثل المنظور مساهمًا رئيسيًا (مثل العميل أو الموظف أو المساهم/المالي) أو مجال كفاءات رئيسيًا (مثل الوقت أو التكلفة أو الجودة).
يمكنك إقران مبادرة وهدف بمنظور عند تكوينه أو تحريره. يرجى الاطلاع على تكوين المبادرات وتكوين أهداف. يمكنك إقران مؤشر أداء رئيسي بمنظور عند تحرير بيانات مؤشر الأداء الرئيسي. يرجى الاطلاع على التعامل مع بيانات مؤشر الأداء الرئيسي.
على سبيل المثال، عند تكوين هدف بالاسم "وقت الاستجابة المحسن للعملاء"، يمكن إقرانه بمنظور "العميل" لأن الهدف يدعم العمليات ذات الصلة بالعميل.
توجد أربعة منظورات قياسية يمكن تعريفها من خلال منهج بطاقة تسجيل النقاط الموزونة:
مالي — لتجميع الأهداف والمبادرات ومؤشرات الأداء الأساسي ذات الصلة بالحالة المالية أو الاقتصادية وتطوير المؤسسة.
العميل — لتجميع الأهداف والمبادرات ومؤشرات الأداء الأساسي ذات الصلة بقاعدة العملاء.
العملية الداخلية — لتجميع الأهداف والمبادرات ومؤشرات الأداء الأساسي التي تصنف وتدعم الأنظمة والإجراءات الداخلية للشركة.
التعلم والنمو — لتجميع الأهداف والمبادرات ومؤشرات الأداء الأساسي ذات الصلة بتدريب الموظفين وتنميتهم.
بالإضافة إلى ذلك، يمكنك تكوين منظورات مخصصة لبطاقة تسجيل النقاط.
يرجى الاطلاع على تكوين منظورات مخصصة.
عند تكوين بطاقة تسجيل نقاط، يمكنك تحديد ما إذا كنت تريد استخدام المنظورات الافتراضية المعرفة بواسطة طريقة بطاقة تسجيل النقاط المتوازنة باستخدام مربع الاختيار هل تريد استخدام المنظورات الافتراضية؟.
إذا كنت:
لا تستخدم المنظورات الافتراضية، فيجب تكوين المنظورات الافتراضية المخصصة الخاصة بك.
استخدم المنظورات الافتراضية، فيمكنك تكوين منظور مخصص واحد أو أكثر لاستخدامه بجانب المنظورات الافتراضية.
يمكنك الآن إقران المبادرات، والأهداف ومؤشرات الأداء الرئيسية بهذا المنظور المخصص. كما يمكنك إقران مبادرة وهدف بمنظور عند تكوين المبادرة أو الهدف أو تحريرهما. يمكنك إقران مؤشر أداء رئيسي بمنظور عند تحرير بيانات مؤشر الأداء الرئيسي.
يمثل مؤشر الأداء الرئيسي نتيجة مقياس الأعمال (على سبيل المثال، مبيعات المنتج أو التكاليف التشغيلية) التي تم تقييمها مقابل هدف لهذا المقياس.
يمكنك استخدام مؤشرات الأداء الرئيسية لتقييم تقدم الأهداف والمبادرات التي تكون مستويات إستراتيجية المؤسسة.
يمكنك تكوين مؤشرات الأداء الرئيسية التي تريدها:
ضمن بطاقة تسجيل نقاط. يمكنك ذلك من تكوين مؤشرات الأداء الرئيسية أثناء تكوين بطاقة تسجيل النقاط أو تحريرها.
خارج بطاقة تسجيل نقاط. يتيح لك ذلك تكوين مؤشرات الأداء الرئيسية قبل تكوين بطاقة تسجيل نقاط أو تحريرها.
يرجى الاطلاع على استخدام مؤشرات الأداء الرئيسية وقوائم مراقبة مؤشرات الأداء الرئيسية.
الأهداف هي الناتج المطلوب الذي يشكل إستراتيجية الشركة.
يمكنك تكوين هدف لما يلي:
مؤسسة بأكملها، مثل شركة Oracle Corporation
قسم معين، مثل قسم "المبيعات"
عند تكوين هدف، يجب تعيين مؤشر أداء رئيسي واحد أو أكثر له يُستخدم لقياس مستوى التقدم والأداء. على سبيل المثال، يمكنك قياس مستوى التقدم والأداء لهدف يحمل اسم "تحسين رضا العملاء" عن طريق تعيين مؤشرات الأداء الرئيسية التالية له:
متوسط درجات الرضا باستبيان العملاء
عدد مؤشرات الأداء الأساسي لشكاوى العملاء
يرجى الاطلاع على استخدام مؤشرات الأداء الرئيسية وقوائم مراقبة مؤشرات الأداء الرئيسية.
ضمن بطاقة تسجيل النقاط، يمكنك أيضًا تكوين المبادرات المطلوبة لتحقيق الأهداف. يرجى الاطلاع على ما المقصود بالمبادرات؟
يتم عرض الأهداف التي تقوم بتكوينها بشكل متدرج في جزء الإستراتيجية. ويمثل الهدف الأولي الكيان الذي تقوم بتكوين بطاقة تسجيل نقاط له، أي المؤسسة بأكملها أو قسم معين. ويتم عرض مؤشرات الأداء الأساسي التي يتم تعيينها لتقييم مستوى أداء الأهداف أسفل الأهداف في جزء الإستراتيجية.
يعرض أيضًا جزء الإستراتيجية حالات الأهداف ومؤشرات الأداء الأساسي باستخدام الألوان والأيقونات المناسبة التي تحددها لمخططات التقييم. يرجى الاطلاع على تعريف تخطيطات التقييم لبطاقات تسجيل النقاط.
عند تكوين أهداف، إن أمكن ذلك، فاستخدم أهدافًا فرعية تم قياسها حسب نتائج مراقبة مؤشرات الأداء الرئيسية. يصبح الإجراء التصحيحي تراكميًا وقابلاً للتكرار وأكثر قابلية للتنفيذ. على سبيل المثال: قد يشتمل هدف تحسين النتائج المالية على أهداف فرعية مثل زيادة المبيعات وخفض النفقات وزيادة كفاءة الموظفين وتبسيط العمليات. استخدم المستندات ذات الصلة لتقديم معلومات داعمة للهدف والمبادرة وما إليهما.
يرجى الاطلاع على تكوين أهداف.
يمكنك تكوين هدف واحد أو أكثر.
يجب أن تكون الأهداف التي تقوم بتكوينها ذات أهمية إستراتيجية وقابلة للقياس باستخدام مؤشرات الأداء الرئيسية. يرجى الاطلاع على ما المقصود بالأهداف؟
المبادرات هي مهام أو مشروعات محددة الوقت تعد لازمة لإنجاز الأهداف.
يمكنك استخدام المبادرات لدعم الأهداف كمراحل رئيسية عندما تعكس مدى التقدم تجاه تحقيق أهداف الإستراتيجية. على سبيل المثال، لتنفيذ هدف يسمى "تحسين رضا العملاء"، قد تقوم بتكوين المبادرات التالية:
تكوين منتدى للتغذية العكسية عبر الإنترنت
تشكيل فريق للاستجابة
بشكل عام، تدعم المبادرة أهدافًا متعددة.
عند تكوين مبادرة، يتم تعيين مؤشرات أداء رئيسية إليها والتي يجب استخدامها لقياس مدى تقدمها. يرجى الاطلاع على استخدام مؤشرات الأداء الرئيسية وقوائم مراقبة مؤشرات الأداء الرئيسية.
يتم عرض المبادرات التي يتم تكوينها بشكل متدرج في جزء المبادرات. وتمثل المبادرة الأولية كل المبادرات التي يتم بتنفيذها لإنجاز الأهداف والمقاصد. كما يتم عرض مؤشرات الأداء الرئيسية التي يتم تعيينها إلى مبادرة أسفلها في جزء المبادرات.
يقوم جزء المبادرات كذلك بعرض حالات المبادرات ومؤشرات الأداء الرئيسية باستخدام الألوان والأيقونات الملائمة التي تم تحديدها لتخطيطات التقييم. يرجى الاطلاع على تعريف تخطيطات التقييم لبطاقات تسجيل النقاط وتكوين المبادرات.
يمكنك تكوين مبادرة واحدة أو أكثر.
استخدم المبادرات في تتبع المراحل الكبرى باعتبارها حلقة مغلقة عبر تعيين الأهداف الإستراتيجية، واتخاذ إجراء تصحيحي من خلال مراقبة أهداف مؤشر الأداء الرئيسي ونتائج القياس، واستخدام التعليقات التوضيحية والمستندات ذات الصلة للتعاون.
يجب أن تكون المبادرات التي تقوم بتكوينها قابلة للقياس باستخدام مؤشرات الأداء الأساسي وأن تكون مرتبطة بشكل إستراتيجي.
يرجى الاطلاع على ما المقصود بالمبادرات؟
يمكن إرسال رسالة إلى مالك أعمال خاص بكائن بطاقة تسجيل نقاط.
ومالك الأعمال هو الشخص المسئول عن إدارة قيمة الأعمال وأداء كائن بطاقة تسجيل نقاط وتحسينه. (قد يكون مالك الأعمال هو نفس الشخص الذي يقوم بتكوين بطاقة تسجيل النقاط أو تكوين مؤشر الأداء الرئيسي وقد لا يكون كذلك.) يمكن تحديد مالك الأعمال لكائن عند تكوينه.
استخدم زر الاتصال بالمالك أو خيار قائمة للاتصال بمالك الأعمال. يوجد هذا الزر في العديد من الأماكن في بطاقة تسجيل النقاط، على سبيل المثال، في شريط أدوات معظم علامات التبويب، مثل علامة تبويب "بيانات الهدف" في محرر بطاقة تسجيل النقاط.
يستخدم Oracle BI EE عميلاً إلى جانب أجهزة التسليم وملفات التعريف التي حددها مالك الأعمال في علامة تبويب "خيارات التسليم" في مربع الحوار "حسابي" لتحديد مكان تسليم الرسالة (على سبيل المثال، البريد الإلكتروني أو الهاتف أو جهاز الاستدعاء).
تمثل التعليقات وسيلة يمكن من خلالها للمستخدمين مناقشة المبادرات والأهداف ومؤشرات الأداء الرئيسية.
يعد التعاون بين المستخدمين لازمًا للحصول على إجماع بغرض تحقيق النتائج المعلنة أو المطلوبة. تتيح لك التعليقات (والتي تعرف كذلك باسم التعليقات التوضيحية) إمكانية مناقشة التغييرات في الأداء ومدى تقدم مبادرة أو هدف أو مؤشر أداء رئيسي لمجموعة محددة من قيم الأبعاد (أي لزاوية عرض محددة). استخدم التعليقات التوضيحية وعمليات التجاوز لزيادة التعاون بين الموظفين والمشاركة والمسئولية، مع الحيلولة دون ظهور أوجه للعجز مستقبلاً.
يمكن إضافة تعليقات في العديد من الأماكن ضمن بطاقة تسجيل نقاط وعرضها والرد عليها. على سبيل المثال، يمكن إضافة تعليق مباشرة إلى هدف في محرر بطاقات تسجيل نقاط: علامة التبويب "بيانات الهدف". كما يمكنك إضافة تعليق إلى هدف في علامة التبويب رسم تخطيطي في طريقة عرض وقائمة مراقبة ذكية ومنظور تمت الإشارة إليه فيه. لا يمكنك حذف التعليقات التوضيحية لمؤشر الأداء الرئيسي.
يتم إقران التعليق بـ:
مبادرة أو هدف أو مؤشر أداء رئيسي يقيس مدى تقدم مبادرة وهدف.
عند الإشارة إلى مبادرة أو هدف أو مؤشر أداء رئيسي يشتمل على تعليق مقترن به في موضع آخر في بطاقة تسجيل نقاط وكانت زاوية العرض المعروضة مطابقة لزاوية عرض التعليق، يتم عرض مؤشر تعليق على النحو التالي:
في قائمة مراقبة، يتم عرض مثلث أزرق اللون في الصف يحتوي على المبادرة أو الهدف أو مؤشر الأداء الرئيسي.
في نقطة توصيل بعلامة التبويب "رسم تخطيطي" لطريقة عرض، يتم عرض الزر تعليق في الزاوية العلوية اليمنى من نقطة التوصيل.
عمود معين.
يتم عادة إقران تعليق بعمود الحالة لهدف أو مبادرة أو مؤشر أداء رئيسي، (بالنسبة لمؤشرات الأداء الرئيسية فقط) ما لم تتم إضافة التعليق إلى عمود آخر مثل الاتجاه أو التباين.
زاوية عرض معينة.
يتم ترشيح التعليقات حسب القيم في منطقة زاوية العرض ضمن محرر بطاقة تسجيل النقاط السارية في الوقت الحالي بالنسبة للكائن الجاري عرضه. ونتيجة لذلك، يمكن أن يكون التعليق على مبيعات المنطقة الشرقية مختلفًا عن التعليق على مبيعات المنطقة الغربية. يرجى الاطلاع على حول منطقة زاوية العرض.
أية عمليات تثبيت أبعاد على مؤشر الأداء الرئيسي.
يتم ترشيح التعليقات حسب أية عمليات تثبيت أبعاد أخرى سارية (في مؤشر أداء رئيسي أو بطاقة تسجيل نقاط أو رسم تخطيطي لبطاقة تسجيل نقاط أو موجه لوحة معلومات أو قائمة مراقبة مؤشر أداء رئيسي).
قبل أن يكون بمقدورك التعامل مع التعليقات، لا بد أن يتيح لك المسئول هذه الميزة. يرجى الاطلاع على Configurin the Repository for Oracle Scorecard and Strategy Management في Metadata Repository Builder's Guide for Oracle Business Intelligence Enterprise Edition.
يرجى الاطلاع على التعامل مع التعليقات.
تتيح الملاحظات إدخال ملاحظات إضافية عن العناصر الموجودة في بطاقة تسجيل نقاط.
يمكن التعامل مع التعليقات في العديد من المواضع ببطاقة تسجيل نقاط، وتشمل:
جزء "التعاون" ضمن علامة التبويب "البيانات" وعلامة التبويب "بيانات الهدف" وعلامة التبويب "بيانات مؤشر الأداء الرئيسي" في محرر بطاقة تسجيل النقاط. يرجى الاطلاع على التعامل مع التعليقات في جزء التجمع.
قوائم المراقبة. يرجى الاطلاع على التعامل مع التعليقات في قوائم المراقبة
علامة التبويب "رسم تخطيطي" في طريقة عرض. يرجى الاطلاع على التعامل مع التعليقات في علامة التبويب "رسم تخطيطي" بطريقة عرض.
ملاحظة:
قبل التمكن من إضافة تعليقات إلى مبادرة أو هدف، لا بد أن تشتمل المبادرة أو الهدف على مؤشر أداء رئيسي واحد على الأقل معين لها.عند التعامل مع التعليقات، تذكر أن التعليق يقترن بزاوية عرض محددة. يرجى الاطلاع على حول منطقة زاوية العرض وحول التعليقات.
يمكن إضافة تعليقات وتحريرها في جزء "التجمع".
في جزء "التجمع" ضمن علامة تبويب "بيانات المبادرة" وعلامة تبويب "بيانات الهدف" وعلامة تبويب "بيانات مؤشر الأداء الرئيسي" في محرر بطاقة تسجيل النقاط، يمكن عرض التعليقات الخاصة بالمبادرة أو الهدف أو مؤشر الأداء الرئيسي المحدد أو إضافتها أو الرد عليها.
في قائمة مراقبة، يمكنك عرض وإضافة والرد على التعليقات للمبادرات والأهداف ومؤشرات الأداء الرئيسية والتي تعرض في قائمة المراقبة.
يمكنك إضافة تعليقات لمواضع معينة في قائمة المراقبة، مثل حالة مؤشر الأداء الرئيسي للمنطقة الغربية.
في علامة تبويب "رسم تخطيطي" بطريقة عرض، يمكنك عرض وإضافة والرد على التعليقات للأهداف ومؤشرات الأداء الرئيسية المعروضة في طريقة العرض.
على سبيل المثال، يمكن التعامل مع التعليقات في علامة التبويب "رسم تخطيطي" ضمن علامة التبويب "شبكة الإستراتيجية".
يمكن كذلك التعامل مع التعليقات بنفس هذه الطريقة عند تقديم طريقة عرض كرسم تخطيطي في لوحة معلومات.
إن مشاهدة تقييمات أداء المبادرات أو الأهداف يتيح نظرة شاملة على مجموعة من المبادرات أو الأهداف.
يقوم Oracle Business Intelligence بتقييم مستوى أداء المبادرة أو الهدف عن طريق تجمع تقييمات العناصر الفرعية الخاصة بهما. وفي هذه العملية، يستخدم ما يلي:
مخططات تقييم بطاقة تسجيل النقاط التي تحددها. يرجى الاطلاع على حول مخططات التقييم.
معادلات التقييم (مثل موزون أو أفضل حالة) المعينة لجميع الأهداف والمبادرات. تتضمن معادلات التقييم ما يلي:
أسوأ حالة — لتحديد حالة أسوأ مؤشر أداء أساسي أو هدف فرعي من حيث الأداء والذي سيتم استخدامه.
أفضل حالة — لتحديد حالة أفضل مؤشر أداء أساسي أو هدف فرعي من حيث الأداء والذي سيتم استخدامه.
الأكثر تكرارًا (أسوأ حالة) — لتحديد حالة أسوأ مؤشر أداء أساسي أو هدف فرعي من حيث الأداء في حالة تحقيق نصف مؤشرات الأداء الأساسي والأهداف الفرعية لمستويات أداء مرتفعة وتحقيق النصف الآخر لمستويات أداء منخفضة.
الأكثر تكرارًا (أفضل حالة) — لتحديد حالة أفضل مؤشر أداء أساسي أو هدف فرعي من حيث الأداء في حالة تحقيق نصف مؤشرات الأداء الأساسي والأهداف الفرعية لمستويات أداء مرتفعة وتحقيق النصف الآخر لمستويات أداء منخفضة.
موزون — لتحديد استخدام متوسط موزون وفقًا للأوزان التي تقوم بتعيينها لمؤشرات الأداء الأساسي والأهداف الفرعية. اطلع على تعيين الأوزان للأهداف والمبادرات ومؤشرات الأداء الرئيسية الفرعية.
في حالة عدم اشتمال مؤشر أداء رئيسي تابع على بيانات، فلن يتم تضمينه في التجميع. وبدلاً من ذلك، يتم توزيع وزنه على الأهداف والمؤشرات الفرعية الأخرى.
يمكنك تعيين معادلات التقييم عند تكوين هدف أو مبادرة. يرجى الاطلاع على تكوين أهداف أو تكوين المبادرات.
الأوزان التي تخصصها للمبادرات والأهداف ومؤشرات الأداء الأساسي الفرعية (ولكن فقط في حالة تعيين قاعدة التقييم الأولية إلى موزون) لتعريف الحد الذي يساهم عنده كل عنصر فرعي في الأداء الإجمالي للعنصر الرئيسي. يرجى الاطلاع على تعيين الأوزان للأهداف والمبادرات ومؤشرات الأداء الرئيسية الفرعية.
يُرجى الاطلاع على مثال لتحديد تقييم الأداء لهدف وفقًا للأهداف الفرعية ومثال لتحديد تقييم الأداء لهدف وفقًا لمؤشر الأداء الأساسي الفرعي.
مخططات التقييم هي حدود الدرجات ونطاقات التقييم التي يستخدمها Oracle Business Intelligence لتقييم مستوى أداء الأهداف والمبادرات.
يستخدم Oracle Business Intelligence حدود الدرجات ونطاقات التقييم هذه للأغراض التالية:
تحديد حالة الهدف أو المبادرة ودرجاتها وفقًا لتجميع تقييمات العناصر الفرعية.
إذا كانت معادلة تقييم هدف أو مبادرة هي "أفضل حالة" أو "أسوأ حالة" أو "الأكثر تكرارًا (أسوأ حالة)" أو "الأكثر تكرارًا (أفضل حالة)"، فستكون الدرجات من بين حدود الدرجات المعرفة، على سبيل المثال 0 أو 33 أو 66. أما إذا كانت معادلة التقييم هي "موزون", فسيتم حساب الدرجات وفقًا للأوزان المعينة للعناصر الفرعية.
قم بتخطيط درجات مؤشرات الأداء الأساسي المستخدمة لقياس مدى تقدم المبادرات والأهداف بالنسبة لدرجات بطاقة تسجيل النقاط بحيث يمكن استخدامها لقياس مستوى أداء الأهداف أو المبادرات.
يعرض الشكل التوضيحي نموذجًا لحدود الدرجات التي تقع في نطاقات تقييم معينة. نطاقات التقييم معرفة على النحو التالي:
النقاط 67 إلى 100 تقع في نطاق التقييم جيد
النقاط 34 إلى 66 تقع في نطاق التقييم تحذير
النقاط 0 إلى 33 تقع في نطاق التقييم حرج
يرجى الاطلاع على فهم تقييم أداء المبادرة أو الهدف للحصول على مزيد من المعلومات حول تقييم أداء الهدف والمبادرة.
يرجى الاطلاع على تعريف تخطيطات التقييم لبطاقات تسجيل النقاط لمعرفة كيفية تعريف مخططات التقييم.
يمكن أن تساعد الأهداف الفرعية في حساب تقييم الأداء.
لنفترض ما يلي بشأن هدف يحمل الاسم "تحسين النتائج المالية":
تكون لديه قاعدة التقييم "أسوأ حالة".
مخططات التقييم المعرفة لبطاقة تسجيل النقاط التي تشمل الهدف مماثلة لتلك الموجودة في حول مخططات التقييم.
يحتوي على الهدفين الفرعيين التاليين:
"زيادة المبيعات"، بالحالة "حرج" والدرجة 0.
"خفض المبيعات", بالحالة "تحذير" والدرجة 50.
في هذه الحالة، فإن تقييم الأداء لهدف تحسين النتائج المالية ستنتج عنه الحالة والدرجات للعنصر الفرعي ذي الحالة والدرجة الأسوأ، أي زيادة المبيعات، والذي تكون حالة بطاقة تسجيل النقاط له هي حرج ودرجته هي 0.
يمكنك استخدام مؤشرات أداء رئيسية تابعة لتقييم الأداء.
لنفترض ما يلي بشأن هدف يحمل الاسم "تحسين رضا المساهمين":
تكون لديه معادلة التقييم "أفضل حالة".
مخططات التقييم المعرفة لبطاقة تسجيل النقاط التي تشتمل على الأهداف مماثلة لتلك الموجودة في الشكل التوضيحي.
يشتمل على مؤشر أداء رئيسي فرعي يحمل اسم "مؤشر الأداء الرئيسي للإيرادات" وتكون حالة بطاقة تسجيل النقاط له هي "جيد" والدرجة 66.
Revenue KPI (مؤشر الأداء الرئيسي للإيرادات) حالته هي 4 Stars (4 نجوم) ودرجته هي 80 وفقًا لحدود مؤشر الأداء الرئيسي والدرجات المعروضة في الشكل التوضيحي:
عند إضافة مؤشر الأداء الرئيسي للإيرادات إلى هدف "تحسين رضا المساهمين"، يقوم Oracle Business Intelligence بتخطيط درجات مؤشر الأداء الأساسي إلى درجات بطاقة تسجيل النقاط بحيث يمكن استخدامها لقياس مستوى أداء الهدف. ولأن درجة مؤشر الأداء الرئيسي 80 تقع في نطاق تقييم بطاقة تسجيل النقاط من 66 إلى 100، فسيتم تخطيطها لدرجة بطاقة تسجيل النقاط 66 والحالة "جيد".
في هذه الحالة، فإن تقييم الأداء للهدف "تحسين رضا المساهمين" سيكون الحالة والدرجات الخاصة بالعنصر الفرعي ذي الحالة والدرجة الأفضل، أي "مؤشر الأداء الرئيسي للإيرادات" (العنصر الفرعي الوحيد في هذه الحالة)، والذي تكون حالة بطاقة تسجيل النقاط الخاصة به هي "جيد" ودرجته 66.
استخدم علامة التبويب "تخطيطات التقييم" بمربع الحوار "إعدادات" لتعريف تخطيطات التقييم لبطاقة تسجيل نقاط.
يرجى الاطلاع على فهم تقييم أداء المبادرة أو الهدف.
قم بتعيين أوزان للأهداف والمبادرات ومؤشرات الأداء الرئيسية الفرعية الخاصة بهدف أو مبادرة للإشارة إلى مدى تأثيرها على أداء الهدف الرئيسي.
لتعيين أوزان للأهداف والمبادرات ومؤشرات الأداء الرئيسية الفرعية، يجب تعيين قاعدة التقييم للهدف أو المبادرة الرئيسية إلى موزون.
يرجى الاطلاع على فهم تقييم أداء المبادرة أو الهدف.
يمكن تجاوز حالات المبادرات أو الأهداف أو مؤشرات الأداء الرئيسية التي تقيس أداء المبادرات والأهداف.
لتجاوز حالة، يجب أن تكون مالك الأعمال للمبادرة أو الهدف أو مؤشر الأداء الرئيسي. كما يمكنك إلغاء تجاوز.
قبل أن يكون بمقدورك التعامل مع تجاوز الحالات، لا بد أن يتيح لك المسئول هذه الميزة. يرجى الاطلاع على Configurin the Repository for Oracle Scorecard and Strategy Management في Metadata Repository Builder's Guide for Oracle Business Intelligence Enterprise Edition.
يمكن التعامل مع تجاوزات الحالة في أماكن متعددة في بطاقة تسجيل النقاط. على سبيل المثال، يمكن تطبيق تجاوز حالة على هدف في علامة تبويب "بيانات الهدف" بمحرر بطاقة تسجيل النقاط. كما يمكنك تطبيق تجاوز حالة على هدف في علامة التبويب رسم تخطيطي في طريقة عرض وقائمة مراقبة ذكية ومنظور تمت الإشارة إليه فيه.
يقترن تجاوز الحالة بما يلي:
مبادرة أو هدف أو مؤشر أداء رئيسي يقيس مدى تقدم مبادرة وهدف.
عندما تتم الإشارة إلى مبادرة أو هدف أو مؤشر أداء رئيسي مقترن معه تجاوز حالة في مكان آخر في بطاقة تسجيل النقاط، وتتطابق زاوية العرض التي يتم عرضها مع تلك الخاصة بتجاوز الحالة، فسيظهر مؤشر تجاوز الحالة — علامة نجمية حمراء (*) — كما يلي:
في قائمة مراقبة، يتم عرضها إلى يسار رمز الحالة في الصف الذي يحتوي على المبادرة أو الهدف أو مؤشر الأداء الرئيسي.
في نقطة توصيل بعلامة التبويب "رسم تخطيطي" في إحدى طرق العرض، يتم عرضه على يسار رمز الحالة أسفل الجزء الأيمن من نقطة التوصيل.
عمود الحالة لهدف أو مبادرة أو مؤشر أداء رئيسي.
زاوية عرض معينة.
يتم ترشيح عمليات تجاوز الحالة حسب القيم في منطقة زاوية العرض في محرر بطاقة تسجيل النقاط والتي تسري حاليًا على الكائن الذي يتم عرضه. وكنتيجة لذلك، قد يكون تجاوز الحالة لمبيعات المنطقة الشرقية مختلفًا عن تجاوز الحالة لمبيعات المنطقة الغربية. يرجى الاطلاع على حول منطقة زاوية العرض.
أية عمليات تثبيت أبعاد على مؤشر الأداء الرئيسي.
يتم ترشيح تجاوزات الحالة حسب أية عمليات تثبيت أبعاد أخرى سارية (على مؤشر أداء رئيسي أو بطاقة تسجيل نقاط أو رسم تخطيطي لبطاقة تسجيل نقاط أو موجه لوحة معلومات أو قائمة مراقبة مؤشر أداء رئيسي).
يرجى الاطلاع على التعامل مع تجاوزات الحالة.
يمكنك تجاوز الحالة في مناطق بعينها.
يمكنك التعامل مع تجاوزات الحالة في أماكن متعددة في بطاقة تسجيل نقاط، بما في ذلك:
قوائم المراقبة. يرجى الاطلاع على التعامل مع التعليقات في قوائم المراقبة.
علامة التبويب "رسم تخطيطي" في طريقة عرض. يُرجى الاطلاع على التعامل مع تجاوزات الحالة في علامة التبويب "رسم تخطيطي" لطريقة عرض.
أثناء التعامل مع تجاوزات الحالة، تذكر أن تجاوز الحالة يقترن بزاوية عرض معينة. يرجى الاطلاع على حول منطقة زاوية العرض.
تلميح:
قبل تجاوز الحالة، تأكد من تعيين مالك أعمال لمؤشر الأداء الرئيسي أو المبادرة أو الهدف. يرجى الاطلاع على تكوين مؤشرات الأداء الرئيسية.يرجى الاطلاع على حول عمليات تجاوز الحالة.
الحفاظ على عمليات تجاوز الحالة يضمن تطبيقها على نحو صحيح.
في قائمة مراقبة، يمكنك عرض تجاوزات الحالة وعمليات إلغاء التجاوزات التي تم تطبيقها مسبقًا، وتطبيق تجاوزات الحالة وعمليات إلغاء تجاوز على المبادرات والأهداف ومؤشرات الأداء الرئيسية المعروضة في قائمة المراقبة.
يمكن ترتيب عمليات تجاوز الحالة على هيئة طبقات لضمان عرض الحالة بغض النظر عن الحالة الأصلية.
في علامة تبويب رسم تخطيطي في طريقة عرض، يمكنك عرض تجاوزات الحالة وعمليات إلغاء التجاوز التي تم تطبيقها مسبقًا، وتطبيق تجاوزات جديدة وعمليات إلغاء تجاوز على الأهداف ومؤشرات الأداء الرئيسية المعروضة في طريقة العرض. على سبيل المثال، يمكن التعامل مع عمليات تجاوز الحالة في علامة التبويب "رسم تخطيطي" ضمن علامة التبويب "شبكة الإستراتيجية".
تعرض شبكة الإستراتيجية الهدف مع الأهداف ومؤشرات الأداء الرئيسية الفرعية الداعمة له بشكل متدرج.
كما توفر شبكة الإستراتيجية معلومات دعم للهدف، مثل مالك الأعمال والمستندات ذات الصلة.
تتيح لك شبكة الإستراتيجية إمكانية الاستكشاف والتنقل:
الإستراتيجية الخاصة ببطاقة تسجيل نقاط كاملة (أي الهدف الأولي)، مثل شركة ABC
الإستراتيجية الخاصة بهدف مفرد، مثل تقليص زمن الاستجابة لطلبات الدعم.
هناك نوعان من الرسوم التخطيطية لشبكة الإستراتيجية:
الرسم التخطيطي لشبكة الإستراتيجية. يرجى الاطلاع على فهم الرسم التخطيطي لشبكة الإستراتيجية.
الرسم التخطيطي لعجلة مساهمة الإستراتيجية. اطلع على استيعاب الرسم التخطيطي لعجلة مساهمة الإستراتيجية.
يرجى الاطلاع على تكوين شبكات الإستراتيجية.
يمكنك استخدام الرسم التخطيطي لشبكة الإستراتيجية لعرض هدف وأهداف الدعم الفرعية الخاصة به ومؤشرات الأداء الرئيسية بتدرج هرمي في رسم تخطيطي للشبكة.
يشتمل الرسم التخطيطي لشبكة الإستراتيجية على المكونات التالية:
الرسم التخطيطي للشبكة — يتكون من نقاط توصيل تمثل هدفًا والأهداف ومؤشرات الأداء الرئيسية الداعمة له. تعرض كل نقطة توصيل حالة الهدف أو مؤشر الأداء الرئيسي عن طريق عرض الأيقونة واللون اللذين يمثلان نطاق التقييم. كما تعرض نقطة توصيل مؤشر الأداء الرئيسي القيمة الفعلية للمؤشر وتباين النسبة المئوية عن الهدف.
طريقة عرض من أعلى — لتوفير طريقة عرض رأسية للرسم التخطيطي للشبكة.
يعرض الشكل التوضيحي مثالاً لرسم تخطيط لشبكة إستراتيجية.
يمكنك استخدام الرسم التخطيطي لعجلة مساهمة الإستراتيجية لعرض بشكل متدرج لهدف وأهداف الدعم الفرعية ومؤشرات الأداء الرئيسية في رسم تخطيطي دائري يطلق عليه الرسم التخطيطي لعجلة المساهمة.
يسهل الرسم التخطيطي لعجلة مساهمة الإستراتيجية رؤية المساهمة (أو التأثير) الذي يكون لهدف أو مؤشر أداء رئيسي محدد على هدف رئيسي. وهي تحتوي على المكونات التالية:
عجلة مساهمة الإستراتيجية — تتكون من دائرة مركزية (أو نقطة توصيل تركيز) تمثل هدف البدء للرسم التخطيطي. وهي محاطة بدوائر متحدة المركز يتم تقسيمها إلى قطاعات. وكل قطاع عبارة عن نقطة توصيل تمثل هدفًا فرعيًا أو مؤشر أداء رئيسي.
يتم تحديد حجم قطاع حسب الوزن المعين للكائن أو مؤشر الأداء الرئيسي المشار إليه في قاعدة التقييم الموزونة الخاصة بالعنصر الرئيسي له. يرجى الاطلاع على تعيين الأوزان للأهداف والمبادرات ومؤشرات الأداء الرئيسية الفرعية. إذا لم يكن العنصر الرئيسي يحتوي على قاعدة تقييم موزون، تكون القطاعات الفرعية للعنصر الرئيسي لها نفس الحجم.
جزء المعلومات — لعرض المعلومات التالية حول نقطة التوصيل الحالية:
أيقونة الحالة أو مصدر (هدف) أو القيم الفعلية والنسبة المئوية للاختلاف (لمؤشر أداء رئيسي)
حالة العناصر الفرعية له
الوزن المعين له في قاعدة التقييم الموزنة للعنصر الرئيسي له
لاحقة التركيز — تتكون من مجموعة من الدوائر الصغيرة التي تمثل نقطة التوصيل في مركز عجلة مساهمة الإستراتيجية وأي من عناصرها الأصلية المضمنة في الرسم التخطيطي. وتعرض كل دائرة لون الحالة لنقطة التوصيل المطابقة.
يعرض الشكل التوضيحي مثالاً لرسم تخطيطي لعجلة مساهمة إستراتيجية خاصة بهدف تحسين النتائج المالية. مع تمييز هدف خفض التكاليف الفرعي.
تعرض شبكة الإستراتيجية الهدف مع الأهداف ومؤشرات الأداء الرئيسية الفرعية الداعمة له بشكل متدرج.
يمكن تكوين شبكة إستراتيجية لبطاقة تسجيل نقاط كاملة أو لهدف محدد كما يلي:
في وضع التحرير، يمكن تكوين شبكة إستراتيجية وحفظها لبطاقة تسجيل نقاط كاملة ولأهداف محددة.
في وضع العرض، يمكن تكوين شبكة إستراتيجية مؤقتة للقراءة فقط خاصة بالأهداف المحددة. ولا يمكن حفظ شبكة الإستراتيجية.
يرجى الاطلاع على استخدام وضعي التحرير والعرض في محرر بطاقة تسجيل النقاط.
يعرض تخطيط إستراتيجية كيفية محاذاة الأهداف التي تم تعريفها لبطاقة تسجيل النقاط ومؤشرات الأداء الأساسي التي تقيس مدى القدم مع المنظورات.
كما يشير مخطط الإستراتيجية إلى علاقات السبب والتأثير بين الأهداف وأهداف أخرى أو مؤشرات الأداء الرئيسية الأخرى من خلال خطوط توصيل. يمكنك إقامة علاقات سبب وتأثير عندما تقوم بتكوين (أو تحرير) هدف (يرجى الاطلاع على تكوين أهداف) أو التعامل مع بيانات مؤشر الأداء الرئيسي (يرجى الاطلاع على التعامل مع بيانات مؤشر الأداء الرئيسي). كما يمكن أن تقوم أيضًا بتكوين علاقات السبب والتأثير في تخطيط إستراتيجية.
يعرض الشكل التوضيحي مثالاً لمخطط إستراتيجية.
يمكنك تكوين تخطيطات إستراتيجية متعددة لتمثيل إستراتيجية مناطق مختلفة من المؤسسة.
لا يمكنك تكوين تخطيطات إستراتيجية إلا في وضع التحرير فقط. يرجى الاطلاع على استخدام وضعي التحرير والعرض في محرر بطاقة تسجيل النقاط.
تأكد أن الأهداف ومؤشرات الأداء الرئيسية المقترنة يشير أحدها إلى الآخر وتشتمل على علاقات للسبب والتأثير. يرجى الاطلاع على تلك العلاقات دوريًا لتحديد المناطق التي قد تتطلب إدخال تحسينات لزيادة التعاون والتواصل، مما يؤثر على الأهداف ومؤشرات الأداء الرئيسية الموجودة.
يرجى الاطلاع على تكوين مخططات الإستراتيجية.
يعرض تخطيط إستراتيجية كيفية محاذاة الأهداف التي تم تعريفها لبطاقة تسجيل النقاط ومؤشرات الأداء الأساسي التي تقيس مدى القدم مع المنظورات.
تساعد مخططات الإستراتيجية المستخدمين على الاطلاع على مقارنة بين النتائج الفعلية والأهداف.
في حالة محاذاة الهدف أو مؤشر الأداء الرئيسي مع منظور معين، فقم بإسقاطه في أي مكان في الرسم التخطيطي. يتم عرضه تلقائيًا في قسم المنظور الذي يقترن معه الهدف أو مؤشر الأداء الرئيسي.
تتم محاذاة هدف أو مؤشر أداء رئيسي مع منظور عند تكوين (أو تحرير) الهدف أو مؤشر الأداء الرئيسي.
إذا لم يكن الهدف أو مؤشر الأداء الرئيسي مقترنًا بمنظور، فقم بإسقاطه في القسم الخاص بالمنظور الذي تريد إقران الهدف أو مؤشر الأداء الرئيسي به. لا يؤدي ذلك إلى تعيين المنظور بشكل دائم إلى هذا الهدف أو مؤشر الأداء الرئيسي.
لإضافة علاقة سبب وتأثير، انقر على الزر رسم ارتباط سببي بين هدفين في شريط أدوات علامة التبويب مخطط الإستراتيجية، ثم حدد إحدى نقاط التوصيل، ثم حدد نقطة التوصيل الثانية. يتم عرض الخط الذي يربط بين نقطتي التوصيل.
لحذف نقطة توصيل من المخطط، انقر بزر الماوس الأيمن على نقطة التوصيل ثم حدد إزالة من الرسم التخطيطي.
قم بتمرير مؤشر الماوس فوق الزر تعليق في الزاوية اليمنى العلوية من نقطة توصيل لعرض نافذة الحالة حيث يمكن قراءة التعليقات التي تمت إضافتها سابقًا أو إضافة تعليق آخر، أو الرد على تعليق.
انقر على الزر خيارات على الجانب الأيسر من نقطة التوصيل التي تريد إضافة تعليق إليها وحدد إضافة تعليق من قائمة خيارات نقطة التوصيل. عندئذ يتم عرض مربع الحوار "تعليق جديد"، حيث يمكن إضافة تعليق أو قراءة أية تعليقات تمت إضافتها سابقًا.
قم بتمرير الماوس فوق علامة النجمة الحمراء (إن كانت موجودة) في نقطة توصيل لعرض نافذة الحالة حيث يمكن عرض عمليات تجاوز الحالة التي تم تطبيقها سابقًا أو تطبيق تجاوز آخر.
انقر على الزر خيارات على الجانب الأيسر من نقطة التوصيل التي تريد تطبيق تجاوز الحالة عليها وحدد تجاوز الحالة من قائمة خيارات نقطة التوصيل. عندئذ يتم عرض مربع حوار "تجاوز الحالة"، حيث يمكن تطبيق تجاوز آخر أو عرض أية عمليات تجاوز تم تطبيقها سابقًا.
يتيح مخطط السبب والتأثير إمكانية شرح علاقات الأسباب والتأثيرات بهدف أو بمؤشر أداء رئيسي معروض في جزء "الإستراتيجية". مخططات السبب والتأثير هي عبارة عن رسومات تخطيطية تُستخدم في بطاقة تسجيل النقاط وهي غير مرتبطة بطرق عرض الخرائط. يرجى الاطلاع على إضافة طرق عرض لعرضها في لوحات المعلومات.
يعرض الشكل التوضيحي مثالاً لمخطط السبب والتأثير الخاص بهدف تحسين النتائج المالية.
يتم تكوين علاقات السبب والتأثير من أجل:
هدف عند تكوين الهدف أو تحريره، مع تحديد:
الأهداف أو مؤشرات الأداء الرئيسية الأخرى التي تؤثر على الهدف أو تدعمه (الأسباب)
الأهداف أو مؤشرات الأداء الرئيسية الأخرى التي يؤثر عليها هذا الهدف أو يدعمها (التأثيرات)
يرجى الاطلاع على تكوين أهداف.
مؤشر أداء رئيسي عند التعامل مع بيانات مؤشر الأداء الرئيسي.
الأهداف أو مؤشرات الأداء الرئيسية الأخرى التي تؤثر على مؤشر الأداء الرئيسي أو تدعمه (الأسباب)
الأهداف أو مؤشرات الأداء الرئيسية الأخرى التي يؤثر عليها مؤشر الأداء الرئيسي هذا أو يدعمها (التأثيرات)
يرجى الاطلاع على التعامل مع بيانات مؤشر الأداء الرئيسي.
يشير مخطط السبب والتأثير كذلك إلى التناسب (أي ما إذا كانت التغييرات في الأداء أو القيمة في علاقة السبب والتأثير متناسبة بشكل مباشر (طردي) أو غير مباشر (عكسي) ومدى قوة (قوي أو متوسط أو ضعيف) علاقات السبب والتأثير باستخدام الرموز.
يساعد مخطط السبب والتأثير في استيعاب تداعيات التغييرات المستقبلية على الإستراتيجية على نحو أفضل.
تكوين ارتباطات السبب والتأثير لإظهار القياسات التشغيلية وعناصرها التابعة تلقائيًا.
يمكن تكوين مخطط السبب والتأثير في وضع التحرير أو العرض:
في وضع التحرير، يمكن تكوين مخطط السبب والتأثير وحفظه.
في وضع العرض، يمكن تكوين مخطط سبب وتأثير مؤقت للقراءة فقط. ولا يمكن حفظه.
يرجى الاطلاع على استخدام وضعي التحرير والعرض في محرر بطاقة تسجيل النقاط.
يرجى الاطلاع على تكوين مخططات السبب والتأثير.
يمكن تكوين مخطط الأسباب والتأثيرات لأي هدف أو مؤشر أداء رئيسي معروض في جزء الإستراتيجية.
يرجى الاطلاع على ما المقصود بمخططات السبب والتأثير؟
قوائم المراقبة عبارة عن جداول تعرض كائنات بطاقة تسجيل النقاط (أي المبادرات والأهداف ومؤشرات الأداء الرئيسي) المتعلقة بجانب معين من جوانب بطاقة تسجيل النقاط أو المجمعة معًا لغرض معين.
وبعض قوائم المراقبة هي مكونات لكائنات بطاقة تسجيل النقاط. وهي تشتمل على قوائم المراقبة التالية:
قائمة مراقبة المبادرات ومؤشرات الأداء الرئيسية — تسرد المبادرات ومؤشرات الأداء الرئيسية الفرعية المستخدمة لتقييم أداء مبادرة.
يتم عرض قائمة المراقبة هذه في جزء التحليلات في علامة تبويب "بيانات المبادرة".
قائمة مراقبة الأهداف ومؤشرات الأداء الرئيسية — تسرد الأهداف ومؤشرات الأداء الرئيسية الفرعية التي يتم استخدامها لتقييم أداء هدف أو التي يتم عرضها في طريقة عرض (أي خريطة سبب وتأثير، أو طريقة عرض مخصصة، أو خريطة إستراتيجية).
يتم عرض قائمة المراقبة هذه في علامات التبويب التالية:
جزء "التحليلات" في علامة تبويب "بيانات الهدف" بمحرر بطاقة تسجيل النقاط
علامة تبويب "البيانات" بعلامة تبويب "مخطط السبب والأثر"
علامة تبويب "البيانات" بعلامة تبويب "طريقة عرض مخصصة"
علامة تبويب "البيانات" بعلامة تبويب "مخطط الإستراتيجية"
علامة تبويب "البيانات" بعلامة تبويب "مخطط شبكة الإستراتيجية"
قائمة مراقبة الأهداف والمبادرات ومؤشرات الأداء الرئيسية — تسرد المبادرات والأهداف ومؤشرات الأداء الرئيسية المقترنة بمنظور.
يتم عرض قائمة المراقبة هذه في جزء التحليلات في علامة تبويب "المنظور" بمحرر بطاقة تسجيل النقاط.
ويمكنك تكون قوائم المراقبة الأخرى للوفاء بغرض معين. وهي تشتمل على قوائم المراقبة التالية:
قائمة مراقبة مؤشرات الأداء الرئيسية - لسرد مؤشرات الأداء الرئيسية التي ترغب في مراقبة الأداء الخاص بها.
يتم عرض قائمة المراقبة هذه في علامة تبويب "الأداء" بمحرر قائمة مراقبة مؤشرات الأداء الرئيسية. يرجى الاطلاع على ما هي قوائم مراقبة مؤشرات الأداء الرئيسية?.
قائمة المراقبة الذكية - لعرض المبادرات والأهداف ومؤشرات الأداء الرئيسية في بطاقة تسجيل نقاط تفي بالمعايير التي تقوم بتحديدها.
يتم عرض قائمة المراقبة هذه في جزء التحليلات في علامة تبويب "قائمة المراقبة الذكية" بمحرر بطاقة تسجيل النقاط. اطلع على ما هي قوائم المراقبة الذكية؟.
قائمة مراقبة التقسيم — يسرد المبادرات أو الأهداف الفرعية أو السليلة ومؤشرات الأداء الرئيسية المستخدمة لتقييم أداء مبادرة أو هدف.
يتم عرض قائمة المراقبة هذه في جزء التحليلات في علامة تبويب "التقسيم" بمحرر بطاقة تسجيل النقاط.
تشتمل قائمة المراقبة على الأعمدة التي تصف كائنات بطاقة تسجيل النقاط (مثل الحالة والنسبة المئوية للتنوع وما إلى ذلك) والمكونات (مثل العرض أو الملخص) التي تسمح لك بعرض وإدارة تلك الكائنات.
على سبيل المثال، تتألف قائمة مراقبة الأهداف ومؤشرات الأداء الرئيسية من هدفين — النسبة المئوية للشحن المبكر وأيام تلبية الطلبات — ويستخدم كلاهما في تقييم أداء هدف يحمل اسم "تحسين مستوى رضا العملاء".
يمكنك استخدام علامة تبويب "أنماط قائمة المراقبة" مربع الحوار "إعدادات بطاقة تسجيل النقاط" للتمكن من تخصيص قوائم المراقبة المستخدمة في بطاقات تسجيل النقاط والأهداف والمبادرات والمنظورات وقوائم المراقبة الذكية وطرق العرض المخصصة وطرق عرض الشبكات الإستراتيجية ومخططات الإستراتيجية ومخططات الأسباب والتأثيرات.
بالنسبة لكل قائمة مراقبة في بطاقة أداء، يمكنك تخصيص أنماط قائمة المراقبة، وتغيير ترتيب الأعمدة، وإخفاؤها أو إظهارها، كما يمكنك تغيير تسميات الأعمدة على المستويات التالية:
بطاقة الأداء: تسري على كل قوائم المراقبة الخاصة ببطاقة الأداء والتي لا تحمل أنماطًا خاصة بها أو إعدادات تخصيص لأعمدتها.
قائمة المراقبة الفردية: تسري على قائمة مراقبة فردية. نمط قائمة المراقبة الفردية يتجاوز النمط المعين على مستوى بطاقة الأداء
وفي حالة عدم تعيين أنماط لقائمة مراقبة، يتم استخدام النمط الافتراضي.
يمكن تضمين خيارات الصياغة التالية لتخصيص قوائم المراقبة:
اسم البنط - يجب إدخال اسم البنط يدويًا. ويجب أن يكون اسمًا لبنط مدعوم في متصفح الويب المستخدم في بيئة العمل.
عريض - نعم أو لا أو افتراضي
مائل - نعم أو لا أو افتراضي
نمط الحد
لون الحد
لون البنط
لون الخلفية
يمكن تعيين الصيغ أعلاه لأنواع من الخلايا المنفردة (صف أو عمود) كما يمكن تطبيق أنماط مختلفة على صفوف بديلة في قائمة المراقبة.
يمكن نسخ أنماط ولصقها من خلية إلى أخرى، مع تطبيق نمط خلية على صف بأكمله بنقرة واحدة. كما يمكن تعيين الأنماط الخاصة بصف الرأس والصف المحدد (الذي تم النقر عليه).
ما يلزم لتخصيص قوائم مراقبة:
قائمة مراقبة مؤشرات الأداء الرئيسية هي مجموعة من مؤشرات الأداء الرئيسية التي تريد مراقبة أدائها.
يمكنك تكوين قوائم مراقبة لمؤشرات الأداء الرئيسية على النحو التالي:
ضمن بطاقة تسجيل نقاط. تقوم بتكوين قائمة مراقبة مؤشرات الأداء الرئيسية ضمن بطاقة تسجيل نقاط لمساعدتك على عرض تقدم الأهداف والمبادرات والتحقق منه. يتم حفظ قوائم مراقبة مؤشرات الأداء الرئيسية التي تكونها ضمن بطاقة تسجيل نقاط كجزء من بطاقة تسجيل النقاط. يرجى الاطلاع على ما هي قوائم المراقبة الذكية؟
خارج بطاقة تسجيل نقاط. يمكنك ذلك من تكوين قائمة مراقبة مؤشرات الأداء الرئيسية قبل تكوين بطاقة تسجيل نقاط أو تحريرها. يتم حفظ قوائم مراقبة مؤشرات الأداء الرئيسية التي تكونها خارج بطاقة تسجيل النقاط ككائنات مستقلة في Oracle BI Presentation Catalog.
اطلع على استخدام مؤشرات الأداء الرئيسية وقوائم مراقبة مؤشرات الأداء الرئيسية.
عند تكوين مبادرات وأهداف، يمكن تعيين مؤشرات الأداء الرئيسية إليها لقياس تقدمها وأدائها.
كما يمكن التعامل مع مؤشرات الأداء الرئيسية هذه ضمن بطاقة تسجيل نقاط باستخدام علامة تبويب بيانات مؤشر الأداء الرئيسي في محرر بطاقات تسجيل النقاط.
وبشكل محدد، يمكنك:
عرض إعدادات مؤشر الأداء الرئيسي الأساسية بالإضافة إلى رسم بياني يوضح القيم الفعلية والقيم المستهدفة.
تجاوز التسمية والوصف ومالك الأعمال المعرفين لمؤشر الأداء الرئيسي.
تثبيت الأبعاد. يرجى الاطلاع على ما المقصود بالأبعاد وقيم البعد المثبتة؟
عرض المستندات التي توفر معلومات دعم لمؤشر الأداء الرئيسي.
تشغيل الإجراءات المقترنة بمؤشر الأداء الرئيسي.
إقران مؤشر الأداء الرئيسي بمنظور.
تحديد نوع مؤشر (على سبيل المثال، أولي) للإشارة إلى ما إذا كان أداء مؤشر الأداء الرئيسي يحرك مؤشرات أداء رئيسية أخرى، أو يتأثر بأداء مؤشرات الأداء الرئيسية الأخرى، أو البيانات أو العمليات الأخرى.
عرض التعليقات أو إضافتها أو الرد عليها.
تحديد مبادرات ومؤشرات أداء رئيسية (لمؤشر أداء رئيسي مدرج في جزء المبادرات) أو الأهداف ومؤشرات الأداء الرئيسية (لمؤشر أداء رئيسي مدرج في جزء الإستراتيجية) التي تؤدي إلى مؤشر الأداء الرئيسي أو تؤثر فيه.
التسمية، باستخدام حقل التسمية
الوصف، باستخدام حقل الوصف
مالك الأعمال، باستخدام حقل مالك الأعمال في جزء التجمع
قائمة المراقبة الذكية عبارة عن طريقة عرض في بطاقة تسجيل نقاط خاصة اعتمادًا على المعايير التي تقوم بتحديدها.
على سبيل المثال، يمكن أن تظهر قائمة المراقبة الذكية أعلى عشرة مؤشرات أداء رئيسية في بطاقة تسجيل نقاط اعتمادًا على أفضل أداء أو كل الأهداف والمبادرات ومؤشرات الأداء الرئيسية في بطاقة تسجيل النقاط والمملوكة لمالك تجاري خاص.
يعرض الشكل التوضيحي مثالاً لقائمة مراقبة ذكية لهدف تحسين النتائج المالية وكل عناصرها التابعة.
تتكون قائمة المراقبة الذكية من المكونات التالية:
الجزء ترشيح — يتم عرض هذا الجزء كلوحة تحكم أو كملخص للنص، أو يمكن إخفاؤه تبعًا لإعداد المكون عرض معايير الترشيح في مربع حوار خصائص قائمة المراقبة الذكية. في حالة عرضها في شكل:
لوحة تحكم، تحتوي على علامات التبويب التي تتيح لك إمكانية تحديد المعايير المطلوب استخدامها لترشيح قائمة المراقبة الذكية. ويمكنك الترشيح حسب علاقات الكائنات، وحسب أنواع الكائنات، وحسب اقترانات المنظور، وحسب الأداء، وحسب تعيينات مالك الأعمال.
ملخص النص، يعرض ملخصًا نصيًا للقراءة فقط لمعايير المرشح الحالية.
قائمة المراقبة الذكية — تسرد الأهداف والمبادرات ومؤشرات الأداء الرئيسية في بطاقة تسجيل النقاط تفي بالمعايير المحددة في الجزء ترشيح.
شريط أدوات قائمة المراقبة الذكية — يحتوي على الأزرار التي تسمح لك بحفظ قائمة المراقبة الذكية وتحديد خصائص قائمة المراقبة الذكية، مثل كيفية عرض الجزء ترشيح (أي لوحة تحكم، أو ملخص نصي للقراءة فقط، أو إخفاء).
يتم تكوين قوائم المراقبة الذكية كناقل بغرض ضبط محفزات الأداء (الأهداف والمبادرات) بالنسبة لملاك الأعمال المعنيين بالأداء وللمساعدة في تحقيق إجماع بين المساهمين يوجد التزام بتطوير إعداد الهدف والمقصد لتحقيق النتائج المعلنة والمرجوة.
يمكنك تكوين قوائم مراقبة ذكية في وضع التحرير فقط.=
في وضع العرض، يمكنك عرض قائمة المراقبة الذكية، وإذا تم حفظ قائمة المراقبة الذكية مع عرض جزء الترشيح كلوحة تحكم، يمكنك تحديد معايير الترشيح لتغيير ما يظهر في قائمة المراقبة الذكية بشكل ديناميكي.
اطلع على استخدام وضعي التحرير والعرض في محرر بطاقة تسجيل النقاط.
كما يمكنك كذلك إضافة قوائم المراقبة الذكية إلى لوحات المعلومات. إذا تم حفظ قائمة المراقبة الذكية مع عرض جزء الترشيح كلوحة تحكم، يمكن للمستخدمين النهائيين تحديد معايير الترشيح لتغيير ما يظهر في قائمة المراقبة الذكية بشكل ديناميكي.
يرجى الاطلاع على تكوين قوائم المراقبة الذكية.
قائمة المراقبة الذكية عبارة عن طريقة عرض في بطاقة تسجيل نقاط خاصة اعتمادًا على المعايير التي تقوم بتحديدها.
تعمل قوائم المراقبة الذكية على تنبيه المستخدمين إلى ما يحدث من تغييرات في البيانات.
تتيح طريقة العرض المخصصة إظهار طريقة عرض مخصصة لبيانات العمل والإستراتيجية.
على سبيل المثال، قد يتم تقديم معلومات حول الأهداف ومؤشرات الأداء الرئيسية على صورة خلفية من اختيارك، مثل شعار الشركة. يرجى الاطلاع على تكوين طرق العرض المخصصة.
لا يمكن تكوين طرق عرض مخصصة إلا في وضع "التحرير" فقط. اطلع على استخدام وضعي التحرير والعرض في محرر بطاقة تسجيل النقاط.
يمكن أن تشتمل بطاقات تسجيل النقاط على طرق عرض مخصصة لتبديل كيفية تقديم تحليلات البيانات.
يمكنك تكوين طريقة عرض لبطاقة أداء معدة خصيصًا لجمهورك الخاص.
تتوفر خيارات عديدة عند فتح كائنات بطاقة تسجيل النقاط.
فتح كائن بطاقة تسجيل نقاط:
علامة تبويب مخطط السبب والتأثير
علامة تبويب طريقة عرض مخصصة
علامة تبويب مخطط الإستراتيجية
علامة تبويب شبكة الإستراتيجية
علامة تبويب قائمة مراقبة مؤشر الأداء الرئيسي
علامة تبويب قائمة المراقبة الذكية
علامة تبويب المهمة
علامة تبويب الرؤية
جزء الإستراتيجية أو جزء المبادرات. يتم عرض علامة تبويب "بيانات مؤشر الأداء الرئيسي".
جزء الكتالوج الخاص ببطاقة تسجيل النقاط. يتم عرض علامة تبويب "مؤشر الأداء الرئيسي".
يمكن تحرير كائنات بطاقة تسجيل النقاط في محرر بطاقة تسجيل النقاط.
يمكن أيضًا تحرير كائنات بطاقة تسجيل النقاط من صفحة الكتالوج. يرجى الاطلاع على إدارة الكائنات في Oracle BI Presentation Catalog.
يمكن حذف كائنات بطاقة تسجيل النقاط في محرر بطاقة تسجيل النقاط.
كما يمكن حذف كائنات بطاقة تسجيل النقاط من صفحة الكتالوج. يرجى الاطلاع على إدارة الكائنات في Oracle BI Presentation Catalog.
تنبيه:
قبل حذف مبادرة، تأكد من استكمالها أو عدم الحاجة إليها لإنجاز هدف. وقبل حذف هدف، تحقق من أية أهداف فرعية أو أهداف أخرى مرتبط بها للتأكد من أن إزالته لا تؤثر سلبًا على هذه الأهداف.يمكن إضافة أنواع محددة من كائنات بطاقة تسجيل النقاط إلى لوحات المعلومات.
يمكن إضافة كائنات بطاقة تسجيل النقاط التالية إلى لوحات المعلومات:
مخططات السبب والتأثير. يرجى الاطلاع على ما المقصود بمخططات السبب والتأثير؟
طرق العرض المخصصة يرجى الاطلاع على ما المقصود بطرق العرض المخصصة؟
مخططات الإستراتيجية. يرجى الاطلاع على ما المقصود بتخطيطات الإستراتيجية؟
شبكات الإستراتيجية. يرجى الاطلاع على ما المقصود بشبكات الإستراتيجية؟
قوائم مراقبة مؤشرات الأداء الرئيسية. يُرجى الاطلاع على ما هي قوائم مراقبة مؤشرات الأداء الرئيسية?
قوائم المراقبة الذكية يرجى الاطلاع على ما هي قوائم المراقبة الذكية؟
ملاحظة:
تضمين التمثيلات المرئية لبطاقة تسجيل النقاط (على سبيل المثال، قوائم المراقبة الذكية أو تخطيطات السبب والتأثير) في لوحات المعلومات لدعم التحليل التفاعلي.يرجى الاطلاع على إضافة محتوى إلى لوحات المعلومات لمعرفة المزيد من المعلومات.
يمكن العثور على معلومات بشأن تحري الأخطاء في مصادر مختلفة.
لحل المشكلات التي قد تواجهك أثناء استخدام Oracle Scorecard and Strategy Management، قد تكون المعلومات التالية مفيدة:
للحصول على معلومات بشأن التسجيل، يرجى الاطلاع على Diagnosing and Resolving Issues in Oracle Business Intelligence في System Administrator's Guide for Oracle Business Intelligence Enterprise Edition.
في حالة عدم تمكين ميزات إضافة التعليقات وتجاوز الحالات، يرجى الاطلاع على Configurin the Repository for Oracle Scorecard and Strategy Management في Metadata Repository Builder's Guide for Oracle Business Intelligence Enterprise Edition.
بالنسبة للمشكلات المتعلقة بالقدرة على تكوين كائنات بطاقات الأداء أو الوصول إليها، يرجى الاطلاع على المعلومات المتعلقة بالامتيازات والأذونات في إدارة الكائنات في Oracle BI Presentation Catalog وManaging Presentation Services Privileges في Security Guide for Oracle Business Intelligence Enterprise Edition.