Témata
Kapitola obsahuje následující témata:
Oracle Scorecard and Strategy Management je nástroj pro provádění správy výkonu, který umožňuje popsat a sdělovat obchodní strategii.
Můžete řídit svou firemní strategii a výkon a získat k nim přístup z vyšších úrovní své organizace směrem dolů nebo odshora nahoru.
Nástroj Oracle Scorecard and Strategy Management také umožňuje buď přizpůsobit cíle a iniciativy tradičním perspektivám vyvážené výsledkové listiny, nebo vytvořit svůj vlastní, který by odrážel základní obchodní schopnosti. Viz Co je vyvážená výsledková listina?
Nástroj Oracle Scorecard and Strategy Management můžete použít k následujícím aktivitám:
Souběžné definování cílů (tzn. například cíl Nižší provozní náklady) a iniciativ (tzn. procesy nebo činnosti, jako například Vytvoření týmu pro minimalizaci nákladů), které tvoří vaší strategii a ke kterým můžete přiřadit klíčové ukazatele výkonu pro měření pokroku a výkonu. Více informací o:
Cílech najdete v části Co jsou cíle?.
Iniciativách najdete v části Co jsou iniciativy?.
Klíčových ukazatelích výkonu najdete v části Používání klíčových ukazatelů výkonu (KPI) a seznamy sledovaných klíčových ukazatelů výkonu (KPI).
Sladění cílů a iniciativ s vlastními nebo tradičními perspektivami (základní obchodní kompetence a oblasti, jako jsou finance nebo vztahy se zákazníky). To vám později umožní získat přehled o tom, do jaké míry jsou tyto perspektivy podporovány firemní strategií. Viz Co jsou to perspektivy?
Definování cílových číselných rozsahů k vyhodnocení hodnot klíčových ukazatelů výkonu v rámci cílů a iniciativ na úrovni podniku nebo oddělení. Viz Definování mapování hodnocení pro výsledkové listiny
Názorné sdělování informací o strategii a strategické dynamice pomocí map strategií, map příčin a účinků, vlastních pohledů a stromů strategií. Viz:
Diskutování o implementaci a statusu cílů a iniciativ přidáváním, čtením a odpovídáním na komentáře. Viz část O komentářích.
Vzhledem k tomu, že se klíčové ukazatele výkonu ve výsledkových listinách používají k měření pokroku a výkonu v průběhu času, měli byste při definování klíčových ukazatelů výkonu, které mají být použity v rámci výsledkových listin, zahrnout vhodné časové dimenze. Informace o časových dimenzích vám poskytne správce.
Vytvoření vyvážené výsledkové listiny poskytuje srozumitelný pohled na různé aspekty organizace.
Společnosti se tradičně úzce zaměřují na finančně orientované strategie, aniž by řádně zvažovaly další důležité perspektivy. Jelikož jsou finanční cíle obvykle založeny na historických datech, jsou tedy definovány pomocí růstu historických čísel, a nijak nepopisují budoucí podmínky na trhu nebo neřeší cíle. Balanced Scorecard je systém strategického řízení, jenž mapuje strategii organizace na jasné cíle, měřítka, cíle a iniciativy, které se dělí do čtyř hlavních perspektiv: finance, zákazníci, interní podnikové procesy a výuka a růst. K těmto perspektivám se zpravidla váží dotazy, jako např. „Chceme-li dosáhnout naší vize, jak by nás měli zákazníci vnímat?„ nebo „Máme-li dosáhnout finančního úspěchu, jak by nás měli vidět naši akcionáři?“ Metodika Balanced Scorecard poskytuje podnikům jazyk potřebný k nadefinování strategií, které berou v potaz více relevantních perspektiv. Podobně jako finanční výkazy (účet zisků a ztrát, výkaz peněžního toku a rozvaha) popisují finanční zdraví organizace, Balanced Scorecard poskytuje rámec sloužící ke konzistentnímu sdělování informací o strategii. Obrázek znázorňuje tyto čtyři perspektivy.
„Čtyři perspektivy této metodiky umožňují vyvážit krátkodobé cíle s dlouhodobými, požadované výsledky s aspekty, které podporují jejich dosažení, a objektivní měřítka založená na datech se subjektivnějšími měřítky, která pomocí dat vyjádřit nelze.“ (Robert S. Kaplan, David P. Norton, „Linking the Balanced Scorecard to Strategy,“ California Management Review Reprint Series, 1996 by the Regents of the University of California CMR, roč. 39, č. 1, podzim 1996).
Modul Oracle Scorecard a Strategy Management nabízí čtyři výchozí perspektivy, které můžete používat k definování strategií zahrnujících všechny relevantní perspektivy a k definování takových struktur strategií, které budou zajišťovat stabilitu a úspěch ve všech perspektivách.
Mezi tyto čtyři výchozí perspektivy, které podporují metodiku Balanced Scorecard sestavenou doktorem Robertem Kaplanem a doktorem Davidem Nortonem, patří:
Finanční -Používá se k identifikaci finančních opatření, která pomáhají odpovědět na otázku: Jak vypadáme z pohledu našich akcionářů?
Zákaznické -Používá se k identifikaci opatření, která pomáhají odpovědět na otázku: Jak nás vidí naši zákazníci?
Interní proces - Používá se k identifikaci opatření, která pomáhají odpovědět na otázku: v jakých procesech musíme excelovat?"
Učení a růst -Používá se k identifikaci opatření, která pomáhají odpovědět na otázku: Jak můžeme i nadále zlepšovat a vytvářet hodnoty?
Tyto perspektivy si můžete sami upravit nebo si vytvořit nové perspektivy, které budou nejlépe spojovat cíle, klíčové iniciativy a klíčové ukazatele výkonu s kompetencemi vaší firmy.
Čtyři perspektivy podle Kaplana a Nortona odrážejí konkrétní strategii organizace. Tyto perspektivy a strategie nemusejí být úplně vhodné pro vládní instituce a veřejnou sféru či neziskové organizace; cíle a klíčové otázky se proto doporučuje doplnit, aby zachycovaly požadované strategie.
S vyváženou výsledkovou listinou zacházejte jako s živým dokumentem. Proces vyhodnocování cílů, iniciativ apod. se neustále opakuje. Tento proces by měl poskytovat nejen kvantitativní, ale i kvalitativní poznatky o zdraví vaší organizace, a měl by vaši organizaci včas navést k tomu, abyste požadovaných výsledků dosáhli.
Editor výsledkových listin vám umožní vytvořit výsledkovou listinu celé organizace nebo jednotlivých oddělení.
Editor výsledkových listin obsahuje řadu podoken a karet:
Na levé části editoru jsou podokna, která použijete k vytvoření objektů tvořících váš vyhodnocovací formulář. Je zde například podokno Strategie, které použijete k vytvoření, třídění a využití cílů tvořících strategickou strukturu (zvanou také strom strategie) podnikového subjektu (například oddělení), kterou chcete hodnotit.
Na pravé straně editoru je oblast karet. Při první vytváření výsledkové listiny se zobrazí karta Přehled. Ta umožňuje zobrazit shrnující informace o vybrané iniciativě, cíli nebo klíčovém ukazateli výkonu (KPI).
Při vytváření objektů výsledkové listiny se dynamicky generují podrobné karty pro každý objekt. Například po vytvoření cíle se pro daný cíl vygeneruje karta. Tu použijete k definování cíle a zobrazení podrobných informací o cíli, například které klíčový ukazatele výkonu KPI se použijí k jeho hodnocení a které iniciativy jej budou řídit.
V horní části editoru jsou tlačítka nástrojové lišty a oblast hlediska. Ta zobrazuje dimenze klíčových ukazatelů výkonu (KPI) použitých ve výsledkové listině pro měření vývoje a výkonu iniciativ a cílů. Tuto oblast použijete k určení (nebo nastavení) hodnot pro dimenze. Když připojíte dimenzi, budou data ve výsledkové listině filtrována, abyste získali nové hledisko (tedy nový pohled na data). Viz Informace o oblasti Hledisko.
Obrázek obsahuje ukázku editoru výsledkových listin pro ukázkovou výsledkovou listinu Lite.
Objekty výsledkové listiny mohou provádět řadu různých funkcí.
Objekty výsledkové listiny jsou položky, které vytvoříte a uspořádáte za účelem:
Reprezentace a hodnocení firemní strategie, k níž patří:
Cíle. Viz Co jsou cíle?
Iniciativy. Viz Co jsou iniciativy?
Perspektivy. Prostudujte si téma Co jsou to perspektivy?
Klíčové ukazatele výkonu. Prostudujte si téma Co jsou klíčové ukazatele výkonu (KPI)?
Prezentace a analýzy firemní strategie, k níž patří
Vize. Viz Co jsou to popisy vizí?
Programové cíle. Viz Co jsou úkoly?
Stromy strategií. Viz část Co jsou stromy strategie?
Mapy strategie. Viz část Co jsou mapy strategie?
Mapy příčin a účinků. Viz část Co jsou mapy příčin a následků?
Vlastní zobrazení. Viz část Co jsou uživatelská zobrazení?
Seznamy klíčových ukazatelů výkonu. Viz část Co jsou seznamy klíčových ukazatelů výkonu?
Inteligentní seznamy Viz část Co jsou to inteligentní seznamy?
Agenty. Viz část Vytváření agentů z klíčových ukazatelů výkonu
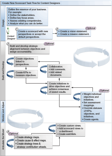
Nástroj Oracle Scorecard and Strategy Management poskytuje celou řadu objektů, pomocí kterých můžete výsledkové listiny sestavovat, a tak máte jako vodítko k dispozici celkový tok procesu a popisy.
Doporučuje se provádět jednotlivé úlohy toku procesu v daném pořadí. Obrázek zobrazuje celkový postup procesu sestavení výsledkové listiny v grafické podobě.

Možnost vykonávat určité úlohy při sestavování klíčových ukazatelů výkonu a seznamů klíčových ukazatelů výkonu, nebo pomocí modulu Oracle Scorecard and Strategy Management (například vytváření výsledkových listin nebo kontaktování vlastníků) je řízena pomocí oprávnění.
Správu oprávnění provádí správce. Obecné informace najdete v tématu Správa oprávnění služeb Presentation Services v části Security Guide for Oracle Business Intelligence Enterprise Edition.
U mnoha úloh je nutná kombinace oprávnění. Tři tabulky jsou v částech Identifikace oprávnění pro klíčové ukazatele výkonu, seznamy klíčových ukazatelů výkonu a výsledkovou listinu v dokumentu Security Guide for Oracle Business Intelligence Enterprise Edition, které:
Obsahují objekt úkolu (například odkaz na akci nebo související dokument).
Obsahují úkoly a odpovídající oprávnění, u nichž můžete provádět správu.
Předpokládají, že vám správce přidělil ID uživatele nebo skupinu oprávnění pro čtení nebo zápis do nezbytných objektů a složek katalogu.
Poznámka:
Tyto tabulky neobsahují informace o oprávněních. Pokud chcete změnit oprávnění k výsledkové listině nebo prvkům v ní (tedy to, kteří uživatelé mohou zobrazit výsledkovou listinu nebo prvky v ní obsažené), potřebujete k výsledkové listině oprávnění Plná kontrola. Viz Správa objektů v katalogu prezentací modulu Oracle BI.Měli byste:
Přečtěte si informace v části Oprávnění vyžadovaná pro úlohy klíčových ukazatelů výkonu a Oprávnění vyžadovaná pro úlohy výsledkových listin a objektů výsledkových listin v tématu Security Guide for Oracle Business Intelligence Enterprise Edition, abyste měli jistotu, že máte k dokončení příslušné úlohy dostatečná oprávnění. V případě potřeby požádejte správce systému, aby vám další oprávnění přidělil.
K tomu, abyste mohli odstranit výsledkovou listinu, seznam klíčových ukazatelů výkonu nebo objekty klíčových ukazatelů výkonu s použitím prohlížeče katalogu, potřebujete příslušná oprávnění k objektu vrstvy služeb Oracle BI Presentation Services. Informace najdete v části Nastavení oprávnění pro objekty prezentační vrstvy v Metadata Repository Builder's Guide for Oracle Business Intelligence Enterprise Edition.
Režim úprav, který použijete v editoru výsledkových listin, závisí na tom, čeho se snažíte dosáhnout.
Editor výsledkových listin má dva režimy:
Režim úprav - Umožňuje vytváření nebo úpravy definicí úkolů a vizí, iniciativ, perspektiv, cílů, klíčových ukazatelů výkonu, seznamů klíčových ukazatelů výkonu, inteligentních seznamů a zobrazení a vytváření agentů z klíčových ukazatelů výkonu.
Cíle, iniciativy nebo perspektivy výsledkové listiny byste neměli odstraňovat mimo editor výsledkových listin, protože by to mohlo vést k problémům s výsledkovou listinou.
Režim zobrazení – Umožňuje procházení a zobrazování deklarací vize a úkolu, iniciativ, perspektiv, cílů, klíčových ukazatelů výkonu, seznamů klíčových ukazatelů výkonu a zobrazení, ale neumožňuje jejich přidávání nebo úpravy. Můžete také přidávat komentáře, přepisovat statusy, vytvářet agenty z klíčových ukazatelů výkonu a provádět interakce s inteligentními seznamy.
To, které informace si můžete v těchto režimech zobrazit a které úlohy můžete vykonávat, záleží na:
Oprávněních přiřazených vašemu účtu
Oprávněních asociovaných s jednotlivými objekty a složkami výsledkové listiny
Výsledkové listiny pomáhají zobrazovat analýzy dat, a tím popisovat a sdělovat obchodní strategie.
Vytvářením výsledkových listin pomáháte vaší cílové skupině pochopit, jaký je vztah mezi výkonností a cíli.
Postup otevření nebo úprav výsledkových listin je stejný.
Možnost upravovat výsledkové listiny zaručuje, že informace zůstávají aktuální.
Je-li nutné, aby správce změnil vaše metadata (například přejmenoval dimenzi nebo odstranil cílovou oblast), dříve, než jej budete kontaktovat, odeberte všechny odkazy na objekt uvnitř klíčových ukazatelů výkonu a výsledkových listin.
Viz Používání režimu úprav a zobrazení v Editoru výsledkových listin.
Můžete zobrazit souhrnné informace pro iniciativy, cíle nebo klíčové ukazatele výkonu.
Zobrazené souhrnné informace závisí na tom, které objekty jste naposledy vybrali v podokně Iniciativy nebo Strategie. Pokud jste naposledy vybrali:
Iniciativu nebo cíl, poté jsou zobrazena základní nastavení pro iniciativu nebo cíl (například status, vlastník firmy atd.) spolu s přehledem statusu ukazujícím počet klíčových ukazatelů výkonu a iniciativ, nebo klíčových ukazatelů výkonu a cílů, které vyhodnocují postup v jednotlivých rozsazích hodnocení výkonu.
Pokud pro konkrétní stav existuje alespoň jeden podřízený cíl nebo potomek cíle, iniciativa nebo klíčový ukazatel výkonu, je název stavu hypertextovým odkazem zobrazujícím kartu Rozpis v Editoru výsledkových listin, který zobrazuje podřízené cíle nebo potomky cílů, iniciativy a klíčové ukazatele výkonu.
Je zobrazen klíčový ukazatel výkonu, poté základní nastavení pro klíčový ukazatel výkonu (například status, vlastník podniku atd.) spolu s daty výkonu a grafem výkonu.
V oblasti hlediska v editoru výsledkových listin se zobrazí ovládací prvky pro dimenze klíčových ukazatelů výkonu použitých ve výsledkové listině k měření postupu a výkonu iniciativ a cílů.
Viz Co jsou to dimenze a připojené hodnoty dimenzí?
Budou zobrazeny ovládací prvky pro jednotlivé dimenze klíčových ukazatelů výkonu, na které odkazuje výsledkovou listinu, s výjimkou těch, jejichž zobrazení výslovně zakážete. Pokud na stejnou dimenzi odkazuje více klíčových ukazatelů výkonu, potom tyto klíčové ukazatele výkonu mohou ovládací prvek sdílet. Viz Nastavení ovladačů ohniska pohledu.
Uvedený obrázek obsahuje oblast hlediska, která zobrazuje dimenze Hierarchie regionů, Zákaznické segmenty, Hierarchie kanceláří, Hierarchie produktů a 2010/3. čtvrtletí.
Každý ovládací prvek obsahuje popisek a tlačítko se šipkou dolů, které zobrazí seznam hodnot dimenzí, ze kterých můžete vybírat, a odkaz Hledat (další informace najdete v části Dialogové okno Hledat členy). Popisek je název databáze pro dimenzi (výchozí), uživatelský popisek (pokud je zadán pro ovládací prvek), nebo jedna nebo více hodnot (pokud je dimenze připojena k určité hodnotě nebo více hodnotám).
Tuto oblast použijete k dočasnému připojení nebo nastavení hodnot pro dimenze. Když připojíte dimenzi, budou data ve výsledkové listině filtrována, abyste získali nové hledisko (tedy nový pohled na data). Díky tomu se můžete zaměřit na určitá data, která vás zajímají, jako je oblast podniku, za kterou odpovídáte.
Nastavení oblasti hlediska je dočasné a po uložení výsledkové listiny nezůstane zachováno. K zachování připojení můžete použít následující možnosti:
Karta Nastavení dimenze v dialogovém okně Nastavení má vliv na veškeré použití klíčových ukazatelů výkonu v rámci výsledkové listiny.
Oblast Dimenzionalita v podokně Analytická řešení na kartě Detaily klíčového ukazatele výkonu v editoru výsledkových listin slouží k připojení hodnot pro určité použití klíčového ukazatele výkonu.
Dialogové okno Přidat klíčový ukazatel výkonu (také se zobrazuje jako dialogové okno Upravit položku seznamu) v editoru seznamu klíčových ukazatelů výkonu slouží k připojení hodnot pro jednotlivé klíčové ukazatele výkonu.
Dialogové okno Připojení dimenzí slouží k připojení hodnot v zobrazení, které bylo přidáno na panel.
Stránka Dimenzionalita v editoru klíčových ukazatelů výkonu (zobrazuje se také jako karta Klíčový ukazatel výkonu v editoru výsledkové listiny) slouží k připnutí hodnot v definici klíčových ukazatelů výkonu. Tento přístup je méně flexibilní, než když umožníte opakované použití definice klíčových ukazatelů výkonu v různých kontextech a připevnění provedete jen v zobrazeních, která odkazují na příslušný klíčový ukazatel výkonu.
Editor výsledkových listin obsahuje také tlačítka Zpět a Vpřed, která umožňují se posouvat dopředu a zpátky v historii hledisek a vybrat dřívější hledisko nebo hledisko, u kterého jste začali.
Dočasné připojení dimenze:
Klikněte na tlačítko se šipkou dolů napravo od dimenze.
Chcete-li:
Vyberte jednu určitou hodnotu a klikněte na ni.
Vyberte několik hodnot, kliknutím na odkaz Hledat zobrazte dialogové okno Hledat členy, proveďte výběr a klikněte na tlačítko OK. Můžete také vybrat více hodnot přidržením stisknuté klávesy Ctrl a následným kliknutím na požadované hodnoty.
Je-li hodnota hierarchický sloupec, kliknutím na postranní tlačítko ve tvaru trojúhelníku rozbalíte úrovně. Stiskněte a držte klávesu Ctrl a klikněte na požadované hodnoty.
Dialogové okno zavřete kliknutím na šipku dolů nebo mimo okno.
Budou vyfiltrována data a zobrazí se nové hledisko.
V dialogovém okně Nastavení na kartě Nastavení dimenze můžete v oblasti pohledu výsledkové listiny nastavit ovládací prvky pro dimenze.
Zejména můžete specifikovat:
Jednu nebo více výchozích hodnot pro dimenzi.
Zda má být ovládací prvek pro dimenzi zobrazen v bodě oblasti zobrazení.
Popisek určený k zobrazení v bodě oblasti zobrazení pro dimenzi.
Definice vize je krátký text popisující, čeho chce vaše organizace dosáhnout v budoucnu.
Definicí vize může být například stát se nejúspěšnějším podnikem na jihoamerickém trhu s polypropylénem. (Definice vize je volitelná položka).
Z tohoto popisu se často definují klíčové cíle a priority tvořící definici úkolu. Viz části Co jsou úkoly? a Definování vizí.
Vytvoření vizí a cílů vyžaduje velmi specifickou sadu oprávnění. Pokud není tlačítko na panelu vytváření vizí nebo cílů aktivní, kontaktujte správce. Další informace najdete v části Identifikace oprávnění pro klíčové ukazatele výkonu, seznamy klíčových ukazatelů výkonu a výsledkovou listinu v tématu Security Guide for Oracle Business Intelligence Enterprise Edition.
Definice vize je krátký text popisující, čeho chce vaše organizace dosáhnout v budoucnu.
Definování vize pomáhá sladit datové výsledky s cíli organizace.
Úkoly určují klíčové podnikové cíle a priority nutné k dosažení vaší vize.
Úkoly jsou volitelné. Viz Definování úkolů.
Vizi definujte v cílech vize. Viz Co jsou to popisy vizí?
Definování úkolů poskytuje celkový cíl, s nímž se porovnávají analýzy dat.
Úkol vytvoříte například tehdy, když chcete, aby byli uživatelé srozuměni s celkovými cíli organizace.
Perspektivy představují kategorie ve vaší organizaci, se kterými se asociují iniciativy, cíle a klíčové ukazatele výkonu.
Perspektiva může představovat klíčovou zainteresovanou osobu (například zákazníka, zaměstnance nebo akcionáře či finančně zainteresovanou osobu) nebo oblast klíčové kompetence (například čas, náklady nebo kvalitu).
Iniciativy a cíle se asociují s perspektivami při jejich vytváření nebo úpravách. Viz části Vytváření iniciativ a Vytváření cílů. Klíčový ukazatel výkonu (KPI) spojíte s perspektivou, pokud upravíte podrobnosti klíčového ukazatele výkonu (KPI). Viz Práce s podrobnostmi klíčových ukazatelů výkonu.
Když například vytváříte cíl nazvaný Lepší lhůta odpovědi klientům, můžete jej přiřadit k perspektivě Zákazník, protože tento cíl zahrnuje a podporuje operace týkající se zákazníků.
Existují čtyři standardní perspektivy definované metodikou Balanced Scorecard:
Finanční – Seskupuje cíle, iniciativy a klíčové ukazatele výkonu, které se vztahují k finančnímu nebo ekonomickému zdraví a rozvoji vaší organizace.
Zákaznické – Seskupuje cíle, iniciativy a klíčové ukazatele výkonu týkající se nebo podporující vaši klientskou základnu.
Interní proces – Seskupuje cíle, iniciativy a klíčové ukazatele výkonu, které kategorizují a podporují vaše firemní interní zásady a postupy.
Učení a růst – Seskupuje cíle, iniciativy a klíčové ukazatele výkonu týkající se nebo podporující školení a rozvoj zaměstnanců.
Můžete také vytvářet vlastní perspektivy pro svou výsledkovou listinu.
Při vytváření výsledkové listiny určíte, zda chcete použít výchozí perspektivy definované metodikou Balanced Scorecard, pomocí zaškrtávacího políčka Použít výchozí perspektivy?.
Pokud:
Nepoužijete výchozí perspektivy, musíte vytvořit své vlastní.
Použijete výchozí perspektivy, můžete vytvořit jednu nebo více vlastních perspektiv, jež můžete použít spolu s výchozími.
Nyní můžete spojovat iniciativy, cíle a klíčové ukazatele výkonu (KPI) s touto vlastní perspektivou. Iniciativu a cíl spojíte s perspektivou, pokud vytvoříte nebo upravíte iniciativu nebo cíl. Klíčový ukazatel výkonu (KPI) spojíte s perspektivou, pokud upravíte podrobnosti klíčového ukazatele výkonu (KPI).
Klíčový ukazatel výkonu (KPI) reprezentuje výsledek měření podnikové činnosti (například Prodej produktu nebo provozní náklady) vyhodnoceného vůči cílové hodnotě pro dané měření.
Klíčové ukazatele výkonu (KPI) můžete použít k hodnocení vývoje cílů a iniciativ, jež tvoří úrovně organizační strategie.
Potřebné klíčové ukazatele výkonu (KPI) můžete vytvářet:
Ve výsledkové listině. To umožňuje vytvářet klíčové ukazatele výkonu (KPI) při vytváření nebo úpravách výsledkové listiny.
Mimo výsledkovou listinu. To umožňuje vytvářet klíčové ukazatele výkonu (KPI) před vytvořením nebo úpravami výsledkové listiny.
Viz Používání klíčových ukazatelů výkonu (KPI) a seznamy sledovaných klíčových ukazatelů výkonu (KPI).
Cíle představují požadované nebo očekávané výsledky tvořící vaši firemní strategii.
Můžete vytvořit cíl pro:
Celou organizaci, například pro Oracle Corporation
Oddělení, například pro prodejní oddělení
Při vytváření cíle mu přiřadíte jeden nebo více klíčových ukazatelů výkonu sloužících k měření jeho vývoje a plnění. Můžete například měřit vývoj a plnění cíle pojmenovaného Zlepšená spokojenost zákazníků přiřazením následujících klíčových ukazatelů výkonu:
Průměrný výsledek průzkumu spokojenosti zákazníků
Klíčové ukazatele výkonu počtů stížností zákazníků
Viz Používání klíčových ukazatelů výkonu (KPI) a seznamy sledovaných klíčových ukazatelů výkonu (KPI).
Ve výsledkových listinách se také vytvářejí iniciativy, které musejí plnit cíle. Viz Co jsou iniciativy?
Vytvářené cíle se hierarchicky zobrazují v podokně Strategie. Kořenový cíl představuje entitu, které se týká celé výsledkové listiny, tj. celou organizaci nebo oddělení. Klíčové ukazatele výkonu přiřazené k vyhodnocování plnění cílů se zobrazují v podokně Strategie pod cíli.
Podokno Strategie také zobrazuje stavy cílů a klíčových ukazatelů výkonu pomocí příslušných barev a ikon, které jste určili pro mapování hodnocení. Viz Definování mapování hodnocení pro výsledkové listiny.
Je-li to možné, při vytváření cílů používejte dílčí cíle měřené klíčovými ukazateli výkonu kvůli monitorování výsledků. Opravné akce budou narůstat, budou opakované a snadněji proveditelné. Například: cíl Zlepšit finanční výsledky může zahrnovat dílčí cíle Zvýšit prodej, Snížit náklady, Zvýšit efektivitu zaměstnanců a Zjednodušit operace. Podpůrné informace pro cíl, inciativu apod. poskytnete prostřednictvím souvisejících dokumentů.
Viz Vytváření cílů.
Můžete vytvořit jeden nebo více cílů.
Cíle, které vytvoříte, by měly být strategicky relevantní a mělo by být možné je měřit pomocí klíčových ukazatelů výkonu. Viz Co jsou cíle?
Iniciativy jsou časově specifické úkoly nebo projekty, které jsou nutné k dosažení cílů.
Iniciativy, které podporují cíle, lze použít jako milníky, protože odrážejí vývoj směrem ke strategickým cílům. Pokud chcete například implementovat cíl nazvaný Lepší spokojenost zákazníků, můžete vytvořit následující iniciativy:
Vytvoření fóra pro online zpětnou vazbu
Vytvoření reakčního týmu
Iniciativa obecně podporuje více objektů.
Když vytvoříte iniciativu, přiřadíte k ní klíčové ukazatele výkonu, které mají být použity k měření jejího postupu. Viz Používání klíčových ukazatelů výkonu (KPI) a seznamy sledovaných klíčových ukazatelů výkonu (KPI).
Iniciativy, které vytvoříte, se zobrazí hierarchicky v podokně Iniciativy. Kořenové iniciativy představují všechny iniciativy, které implementujete pro dosažení cílů. Klíčové ukazatele výkonu přiřazené k iniciativě se zobrazí pod iniciativou v podokně Iniciativy.
V podokně Iniciativy se zobrazí také statusy iniciativ a klíčových ukazatelů výkonu s odpovídajícími barvami a ikonami, které jste zadali k mapování hodnocení. Viz části Definování mapování hodnocení pro výsledkové listiny a Vytváření iniciativ.
Můžete vytvořit jednu nebo více iniciativ.
Využívejte iniciativy ke sledování milníků jako uzavřených cyklů přiřazováním strategických cílů, prováděním nápravných akcí pomocí monitorování cílů klíčových ukazatelů výkonu a výsledků metrik a používáním anotací a souvisejících dokumentů ke spolupráci.
Vytvářené iniciativy by měly být měřitelné pomocí klíčových ukazatelů výkonu a měly by být strategicky relevantní.
Vlastníkovi objektu výsledkové listiny můžete poslat zprávu.
Vlastník je osoba, která odpovídá za řízení a zdokonalování obchodních hodnot a výkonu objektu výsledkové listiny. (Vlastník může a nemusí být stejná osoba, jako je osoba, která vytvořila výsledkovou listinu nebo klíčový ukazatel výkonu.) Vlastník objektu se zadává při vytvoření objektu.
Tlačítko nebo možnost nabídky Kontaktovat vlastníka slouží ke kontaktování vlastníka. Toto tlačítko je k dispozici na mnoha místech výsledkové listiny, například na nástrojových lištách většiny karet, třeba na kartě Detaily cíle v editoru výsledkových listin.
Modul Oracle BI EE používá agent a zařízení pro doručení a profily, které zadal vlastník na kartě Možnosti doručení v dialogovém okně Můj účet, k určení místa doručení zprávy (například e-mail, telefon nebo pager).
Komentáře poskytují uživatelům cestu k diskuzi o iniciativách, cílech nebo klíčových ukazatelích výkonu.
K dosažení deklarovaných a požadovaných cílů je nezbytná vzájemná spolupráce uživatelů. Komentáře (označované také jako poznámky) umožňují prodiskutovat změny výkonu a průběhu u iniciativy, cíle nebo klíčového ukazatele výkonu pro specifickou sadu hodnot dimenze (tedy pro specifické hledisko). Anotace a přepisy používejte k posílení spolupráce, účasti a zodpovědnosti zaměstnanců, a k zamezení budoucích výskytů identifikovaných nedostatků.
Komentáře můžete přidat, zobrazit a můžete na ně reagovat na mnoha místech ve výsledkové listině. Například na kartě Detaily cíle v editoru výsledkových listin můžete přidat komentář přímo k cíli. Můžete také přidat komentář k cíli na kartě Diagram zobrazení, k inteligentnímu seznamu a k perspektivě, ve které je odkazován. Anotace klíčových ukazatelů výkonu nelze odstranit.
Komentář je spojen s následujícími položkami:
Iniciativou, cílem nebo klíčovým ukazatelem výkonu, který měří postup realizace iniciativy nebo cíle.
Když je na iniciativu, cíl nebo klíčový ukazatel výkonu, se kterými je spojen komentář, odkazováno jinde ve výsledkové listině a zobrazené hledisko se shoduje s hlediskem v komentáři, zobrazí se indikátor komentáře takto:
V řádku seznamu obsahujícím iniciativu, cíl nebo klíčový ukazatel výkonu se zobrazí modrý trojúhelník.
V uzlu na kartě Schéma v zobrazení se v pravém horním rohu uzlu zobrazí tlačítko Komentář.
Určitý sloupec.
Komentář je obvykle spojen se sloupcem Status u cíle, iniciativy nebo klíčového ukazatele výkonu, pokud není (pouze u klíčových ukazatelů výkonu) komentář přidán k jinému sloupci, jako je například Trend nebo Rozptyl.
Konkrétním ohniskem pohledu.
Komentáře se filtrují podle hodnot v oblasti hlediska v editoru výsledkových listin, které jsou právě platné pro zobrazovaný objekt. V důsledku toho může být komentář pro prodej ve východní Evropě odlišný od komentáře pro prodej v západní Evropě. Viz Informace o oblasti Hledisko.
Libovolnými připojeními dimenzí v klíčovém ukazateli výkonu.
Komentáře jsou filtrovány podle připojení jakékoli jiné dimenze, která platí (u klíčového ukazatele výkonu, výsledkové listiny, diagramu výsledkové listiny, výzvy panelu nebo seznamu klíčového ukazatele výkonu).
Abyste mohli pracovat s komentáři, musí správce tuto funkci povolit. Přečtěte si informace v části Konfigurace úložiště pro aplikaci Oracle Scorecard and Strategy Management v tématuMetadata Repository Builder's Guide for Oracle Business Intelligence Enterprise Edition.
Viz Práce s komentáři.
Komentáře dovolují dále okomentovat položky na výsledkové listině.
S komentáři můžete pracovat na různých místech výsledkové listiny, včetně těchto míst:
Podokno Spolupráce na kartě Detaily iniciativy, kartě Detaily cíle a kartě Detaily klíčového ukazatele výkonu. Viz Práce s komentáři v podokně Spolupráce.
Seznamy. Viz Práce s komentáři v seznamech
Karta Schéma daného zobrazení. Viz Práce s komentáři na kartě Schéma v pohledu.
Poznámka:
Abyste mohli k iniciativě nebo cíli přidat komentář, musí být k iniciativě nebo cíli přiřazen alespoň jeden klíčový ukazatel výkonu.Při práci s komentáři pamatujte, že komentář je sdružen s konkrétním ohniskem pohledu. Viz části Informace o oblasti Hledisko a O komentářích.
Komentáře lze přidávat a upravovat v podokně Spolupráce.
V podokně Spolupráce na kartách Detaily iniciativy, Detaily cíle a Detaily klíčového ukazatele výkonu v editoru výsledkových listin můžete zobrazovat a přidávat komentáře nebo odpovídat na komentáře u konkrétní iniciativy, cíle nebo klíčového ukazatele výkonu.
V seznamu můžete zobrazovat, přidávat nebo odpovídat na komentáře k iniciativám, cílům a klíčovým ukazatelům výkonu zobrazeným v tomto seznamu.
K určitým oblastem seznamu můžete přidat komentáře, například stav klíčových ukazatelů výkonu západního regionu.
Na kartě Schéma některého pohledu můžete zobrazit a přidávat komentáře a odpovídat na komentáře u cílů a klíčových ukazatelů výkonu zobrazených v pohledu.
Můžete například pracovat s komentáři na kartě Schéma, která se nachází na kartě Strom strategie.
S komentáři můžete pracovat stejným způsobem, i když je pohled zobrazen jako schéma v panelu.
Zobrazení hodnocení výkonu iniciativy nebo cíle poskytuje celkový pohled na sadu iniciativ nebo cílů.
Aplikace Oracle Business Intelligence vyhodnocuje výkon iniciativy nebo cíle agregováním hodnocení jejich podřízených. V rámci tohoto procesu používá:
Definovaná mapování hodnocení výsledkové listiny. Viz O mapování hodnocení.
Vzorce hodnocení (například Vážená hodnota nebo Nejlepší případ) přiřazené všem cílům a iniciativám. Mezi tyto vzorce hodnocení patří:
Nejhorší případ – Určuje, že se použije status podřízeného klíčového ukazatele výkonu nebo cíle s nejhorším výkonem.
Nejlepší případ – Určuje, že se použije status podřízeného klíčového ukazatele výkonu nebo cíle s nejlepším výkonem.
Nejčastější (nejhorší případ) – Určuje, že pokud bude mít polovina podřízených klíčových ukazatelů výkonu a cílů dobrý výkon a polovina špatný výkon, potom se použije status podřízeného klíčového ukazatele výkonu nebo cíle s nejhorším výkonem.
Nejčastější (nejlepší případ) – Určuje, že pokud bude mít polovina podřízených klíčových ukazatelů výkonu a cílů dobrý výkon a polovina špatný výkon, potom se použije status podřízeného klíčového ukazatele výkonu nebo cíle s nejlepším výkonem.
Vážená hodnota - Určuje, že se bude používat vážený průměr založený na vážených hodnotách přiřazených příslušným podřízeným klíčovým ukazatelům výkonu nebo cílům. Viz Přiřazování váhy k podřízeným cílům, iniciativám a klíčovým ukazatelům výkonu.
Pokud podřízený klíčový ukazatel výkonu neobsahuje žádná data, nebude zahrnut do agregace. Namísto toho bude jeho váha rozdělena mezi ostatní podřízené klíčové ukazatele výkonu a podřízené cíle.
Vzorce hodnocení se přiřazují při vytváření cíle nebo iniciativy. Viz část Vytváření cílů nebo část Vytváření iniciativ.
Vážené hodnoty přiřazené podřízeným iniciativám, cílům a klíčovým ukazatelům výkonu (ale pouze v případě, že je pravidlo nadřazené entity nastavené na Vážená hodnota) určují rozsah, ve kterém jednotlivé podřízené entity přispívají k celkovému výkonu nadřazené entity. Viz Přiřazování váhy k podřízeným cílům, iniciativám a klíčovým ukazatelům výkonu.
Viz části Příklad vytvoření hodnocení výkonu pro cíl založený na podřízených cílech a Příklad vytvoření hodnocení výkonu pro cíl založený na podřízených klíčových ukazatelích výkonu.
Mapování hodnocení představují prahové hodnoty skóre a rozsahy hodnocení, které aplikace Oracle Business Intelligence používá k hodnocení výkonů cílů a iniciativ.
Aplikace Oracle Business Intelligence používá prahové hodnoty skóre a rozsahy hodnocení k:
Určení statusu a skóre cíle nebo iniciativy na základě agregace hodnocení jejich podřízených entit.
Pokud je vzorec hodnocení cíle nebo iniciativy Nejlepší případ, Nejhorší případ, Nejčastější (nejhorší případ) nebo Nejčastější (nejlepší případ), bude skóre odpovídat jedné z definovaných prahových hodnot skóre, například 0, 33 nebo 66. Pokud je vzorcem hodnocení Vážená hodnota, potom se skóre vypočítá na základě vážených hodnot přiřazených jednotlivým podřízeným entitám.
Mapování skóre klíčových ukazatelů výkonu používaných k měření vývoje iniciativ a cílů do skóre výsledkové listiny tak, aby je bylo možné používat k měření výkonu cílů nebo iniciativ.
Na obrázku je ukázka snižujících se prahových hodnot skóre v konkrétních rozsazích hodnocení. Rozsahy hodnocení jsou definovány následovně:
67 až 100 spadá do rozsahu hodnocení OK
34 až 66 spadá do rozsahu hodnocení Varování
0 až 33 spadá do rozsahu hodnocení Kritický stav
Další informace o hodnocení výkonu iniciativ a cílů najdete v části Popis hodnocení výkonu iniciativ a cílů.
Pokyny pro definování mapování hodnocení najdete v části Definování mapování hodnocení pro výsledkové listiny.
Podřízené cíle mohou pomoci při výpočtu hodnocení výkonu.
Předpokládejme, že cíl pojmenovaný Zlepšení finančních výsledků, má následující vlastnosti:
Má nastaveno pravidlo hodnocení Nejhorší případ.
Mapování hodnocení definovaná pro výsledkovou listinu, která obsahuje cíle, jsou stejná jako mapování definovaná v části O mapování hodnocení.
Má dva následující podřízené cíle:
Zvýšení prodeje, jehož status je Kritický a skóre 0.
Snížení nákladů, jehož status je Výstraha a skóre 50.
V tomto případě bude hodnocení výkonu cíle Zlepšení finančních výsledků status a skóre podřízené entity s nejhorším statusem a skóre, tj. Zvýšení prodeje, které má status výsledkové listiny Kritický a skóre 0.
K hodnocení výkonu můžete použít podřízené klíčové ukazatele výkonu.
Předpokládejme, že cíl pojmenovaný Zvýšení spokojenosti akcionářů, má následující vlastnosti:
Má nastaven vzorec hodnocení Nejlepší případ.
Mapování hodnocení definovaná pro výsledkovou listinu, která obsahuje cíle, jsou stejná jako ta na obrázku.
Má podřízený klíčový ukazatel výkonu pojmenovaný Klíčový ukazatel výkonu pro výnosy, jehož stav výsledkové listiny je OK a skóre je 66.
Klíčový ukazatel výkonu pro výnosy má status klíčového ukazatele výkonu 4 hvězdičky a skóre 80 založené na následujících prahových hodnotách a skóre klíčových ukazatelů výkonu zobrazených na obrázku:
Když byl klíčový ukazatel výkonu pro výnosy přidán do cíle Zvýšení spokojenosti akcionářů, namapovala aplikace Oracle Business Intelligence skóre tohoto klíčového ukazatele výkonu do skóre výsledkové listiny tak, aby jej bylo možné použít k měření výkonu tohoto cíle. Jelikož skóre klíčového ukazatele výkonu 80 spadá do rozsahu hodnocení výsledkové listiny 66 až 100, bylo namapováno do skóre výsledkové listiny 66 a stavu OK.
V tomto případě bude hodnocení výkonu cíle Zlepšení spokojenosti akcionářů stav a skóre podřízené entity s nejlepším statusem a skóre, tj. klíčový ukazatel výkonu pro výnosy (v tomto případě jediná podřízená entita), který má status výsledkové listiny OK a skóre 66.
Karta Mapování hodnocení v dialogovém okně Nastavení slouží k definování mapování hodnocení pro výsledkovou listinu.
Váha se k podřízeným cílům, iniciativám a klíčovým ukazatelům výkonu u cíle nebo iniciativy přiřazuje proto, aby bylo možné vidět, jak moc ovlivňují výkon nadřízeného cíle.
Pro přiřazení váhy k podřízeným cílům, iniciativám a klíčovým ukazatelům výkonu je nutné nastavit u pravidla hodnocení pro nadřízený cíl nebo iniciativu volbu Vážená hodnota.
Lze přepisovat stavy iniciativ, cílů nebo klíčových ukazatelů výkonu, které měří výkon iniciativ nebo cílů.
Chcete-li přepsat stav, musíte být vlastníkem iniciativy, cíle nebo klíčového ukazatele výkonu. Přepis lze také zrušit nebo přepsat.
Abyste mohli pracovat s přepisy stavu, musí správce tuto funkci povolit. Informace najdete v části Konfigurace úložiště pro aplikaci Oracle Scorecard and Strategy Management v tématu Metadata Repository Builder's Guide for Oracle Business Intelligence Enterprise Edition.
S přepisy stavů můžete pracovat na různých místech výsledkové listiny. Můžete například aplikovat přepis stavu na cíl na kartě Detaily cíle v editoru výsledkových listin. Přepis stavu můžete také aplikovat na cíl na kartě Schéma pro dané zobrazení, na inteligentní seznam a na perspektivu, ve které je odkazován.
Přepis stavu je sdružen s:
Iniciativou, cílem nebo klíčovým ukazatelem výkonu, který měří postup realizace iniciativy nebo cíle.
Pokud iniciativa, cíl nebo klíčový ukazatel výkonu, který má přidružený přepis stavu, je odkazován jinde ve výsledkové listině a zobrazované ohnisko pohledu se shoduje s pohledem přepisu stavu, zobrazí se indikátor přepisu stavu (červená hvězdička) takto:
V seznamu se zobrazí vpravo od symbolu stavu, v řádku obsahujícím iniciativu, cíl nebo klíčový ukazatel výkonu.
V uzlu na kartě Schéma pohledu se zobrazí napravo od symbolu stavu v levém dolním rohu uzlu.
Sloupcem stavu cíle, iniciativy nebo klíčového ukazatele výkonu.
Konkrétním ohniskem pohledu.
Přepisy statusů se filtrují podle hodnot v oblasti ohniska pohledu v editoru výsledkových listin, které jsou právě platné pro zobrazovaný objekt. V důsledku toho může být přepis statusu pro Prodeje východního regionu jiný než přepis statusu pro Prodeje západního regionu. Viz Informace o oblasti Hledisko.
Libovolnými připojeními dimenzí v klíčovém ukazateli výkonu.
Přepisy statusů se filtrují podle libovolných jiných připojení dimenzí, které jsou platné (v klíčovém ukazateli výkonu, na výsledkových listinách, ve schématu výsledkové listiny, ve výzvě panelu nebo v seznamu klíčových ukazatelů výkonu).
Můžete přepsat status v určitých oblastech.
S přepisy stavů můžete pracovat na různých místech výsledkové listiny, včetně těchto míst:
Seznamy. Viz Práce s komentáři v seznamech.
Karta Schéma daného zobrazení. Viz část Práce s přepisy statusů na kartě Schéma v pohledu.
Při práci s přepisy statusů pamatujte, že přepis statusu je sdružen s konkrétním ohniskem pohledu. Viz Informace o oblasti Hledisko.
Tip:
Před přepsáním statusu se ujistěte, že byl vlastník firmy nastaven pro klíčový ukazatel výkonu, iniciativu nebo cíl. Viz Vytváření klíčových ukazatelů výkonu.Údržba přepisů statusu zajišťuje řádné použití těchto přepisů.
V seznamu si můžete zobrazit přepisy statusů a zrušení dříve aplikovaných přepisů a můžete provádět nové přepisy statusů a zrušení přepisů u iniciativ, cílů a klíčových ukazatelů výkonu v seznamu.
Přepisy statusů lze vrstvit, aby bylo zajištěno zobrazení statusu bez ohledu na původní status.
Na kartě Schéma v zobrazení můžete zobrazit přepisy statusů a zrušení dříve aplikovaných přepisů, dále můžete provádět nové přepisy a zrušení přepisů u cílů a klíčových ukazatelů výkonu zobrazených v zobrazení. S přepisy statusů můžete pracovat například na kartě Schéma, která se nachází na kartě Strom strategie.
Ve stromu strategie se zobrazuje cíl a podřízené cíle, které ho podporují, a klíčové ukazatele výkonu hierarchicky.
Strom strategie poskytuje také podpůrné informace pro daný cíl, jako například informace o vlastníkovi a souvisejících dokumentech.
Strom strategie umožňuje prozkoumávat a navigovat:
Strategie pro celou výsledkovou listinu (tedy kořenový cíl), například Společnost ABC
Strategie pro jednotlivý cíl, například Zkrácení doby vyřízení v rámci podpory
Pro strom strategií existují dva typy diagramů:
Diagram Strom strategie. Viz Diagram Strom strategie.
Diagram kola příspěvků strategie. Viz Diagram Kolo příspěvků strategie.
Diagram stromu strategie se používá k zobrazení cíle a jeho podpůrných podřízených cílů a klíčových ukazatelů výkonu hierarchicky ve stromovém schématu.
Diagram stromu strategie obsahuje následující komponenty:
Stromový diagram - Skládá se z uzlů představujících cíl a jeho podpůrné cíle a klíčových ukazatelů výkonu. Každý uzel ukazuje stav cíle nebo klíčového ukazatele výkonu zobrazením ikony a barvy, které představují rozsah vyhodnocení. Uzel klíčového ukazatele výkonu také zobrazuje skutečnou hodnotu klíčového ukazatele výkonu a procento odchylky od cílového stavu.
Ptačí perspektiva - Nabízí pohled shora na stromový diagram.
Obrázek obsahuje příklad diagramu stromu strategie.
Diagram Kolo příspěvků strategie se používá k hierarchickému zobrazení cíle a jeho podpůrných podřízených cílů a klíčových ukazatelů výkonu v kruhovém diagramu nazývaném diagram kola příspěvků strategie.
Diagram Kolo příspěvků strategie usnadňuje zobrazení příspěvků (nebo dopadů) určitého cíle nebo klíčového ukazatele výkonu na nadřazený cíl. Obsahuje následující součásti:
Kolo příspěvků strategie - Skládá se ze středového kruhu (neboli uzlu zaměření) představujícího počáteční cíl diagramu. Ten je obklopen soustřednými kruhy rozdělenými do sektorů. Každý sektor je uzel představující podřízený cíl nebo klíčový ukazatel výkonu.
Velikost sektoru je určena váhou, jaká je představovanému cíli nebo klíčovému ukazateli výkonu přiřazena v jeho nadřízeném pravidlu vyhodnocení váhy. Viz Přiřazování váhy k podřízeným cílům, iniciativám a klíčovým ukazatelům výkonu. Pokud nadřízený objekt neobsahuje žádné pravidlo vyhodnocení váhy, budou mít jeho podřízené sektory stejnou velikost.
Panel Informace - Zobrazuje následující informace o aktuálním uzlu:
Ikona statusu a buď skóre (pro cíl), nebo aktuální hodnoty a procentuální odchylky (pro klíčový ukazatel výkonu)
Status svých podřízených
Váha, která je jim přiřazena v pravidlu váženého hodnocení jejich nadřazeného cíle
Kroužková navigace - Skládá se ze skupiny malých kroužků představujících uzel ve středu kola příspěvků strategie a všechny jeho předchůdce obsažené v diagramu. Každý kruh je vybarven barvou statusu svého příslušného uzlu.
Obrázek znázorňuje ukázku diagramu kola příspěvků strategie pro cíl Zlepšení finančních výsledků. Podřízený cíl Snížení nákladů je zvýrazněn.
Ve stromu strategie se zobrazuje cíl a podřízené cíle, které ho podporují, a klíčové ukazatele výkonu hierarchicky.
Strom strategie pro celá výsledková listina nebo pro určitý cíl můžete vytvořit takto:
V režimu úprav můžete vytvořit a uložit strom strategie pro celou výsledkovou listinu a pro určité cíle.
V režimu zobrazení můžete vytvořit dočasný strom strategie jen pro čtení pouze pro konkrétní cíle. Strom strategie nelze uložit.
Viz Používání režimu úprav a zobrazení v Editoru výsledkových listin.
Mapa strategie zobrazuje, jak jsou cíle definované pro vyhodnocovací formulář a klíčové ukazatele výkonu, které měří jejich postup, zařazeny podle perspektiv.
Mapa strategie také pomocí čar propojení zobrazuje vztahy příčin a účinků mezi cíli a jinými cíli nebo klíčovými ukazateli výkonu. Vztahy příčin a účinků můžete vytvářet při vytváření (nebo úpravě) cíle (viz část Vytváření cílů) nebo při práci s podrobnostmi klíčových ukazatelů výkonu (viz část Práce s podrobnostmi klíčových ukazatelů výkonu). Vztahy příčin a účinků můžete také vytvářet v mapě strategie.
Obrázek obsahuje příklad mapy strategie.
Můžete vytvořit několik map strategií, které budou zobrazovat strategii různých částí organizace.
Mapy strategií můžete vytvářet pouze v režimu úprav. Viz Používání režimu úprav a zobrazení v Editoru výsledkových listin.
Zajistěte vzájemné provázání přidružených cílů a klíčových ukazatelů výkonu, které musejí určovat vztah příčiny a účinku. Tyto vztahy pravidelně kontrolujte, abyste dokázali odhalit oblasti, které by bylo dobré zlepšit v zájmu lepší spolupráce a komunikace, s příznivým dopadem na stávající cíle a klíčové ukazatele výkonu.
Mapa strategie zobrazuje, jak jsou cíle definované pro vyhodnocovací formulář a klíčové ukazatele výkonu, které měří jejich postup, zařazeny podle perspektiv.
Mapy strategie pomáhají uživatelům zobrazit skutečné výsledky v porovnání s cíli.
Je-li cíl nebo klíčový ukazatel výkonu zařazen do konkrétní perspektivy, můžete jej upustit kdekoli ve schématu. Cíl nebo klíčový ukazatel výkonu se automaticky zobrazí v oddíle perspektivy, k níž je přiřazen.
Cíl nebo klíčový ukazatel výkonu zařadíte do perspektivy při vytváření (nebo úpravě) cíle nebo ukazatele.
Pokud cíl nebo klíčový ukazatel výkonu není zařazen do perspektivy, upusťte ho v oddíle, ke kterému má být tento cíl nebo ukazatel přidružen. Tímto způsobem nedocílíte trvalého přiřazení perspektivy k cíli nebo klíčovému ukazateli výkonu.
Chcete-li přidat vztah příčiny a účinku, na nástrojové liště na kartě Mapa strategie klikněte na tlačítko Nakreslit příčinné propojení mezi dvěma cíli a zvolte jeden a následně druhý uzel. Zobrazí se čára spojující oba uzly.
Chcete-li z mapy odstranit některý uzel, klikněte na něj pravým tlačítkem myši a zvolte možnost Odebrat ze schématu.
Umístěte ukazatel myši nad tlačítko Komentář v pravém horním rohu uzlu, a zobrazte tak okno Status. Zde si můžete přečíst dříve přidané komentáře, přidat další komentář nebo odpovědět na komentář.
Klikněte na tlačítko Volby na pravé straně uzlu, ke kterému chcete přidat komentář, a vyberte položku Přidat komentář z nabídky Volby uzlu. Zobrazí se dialogové okno Nový komentář, kde můžete přidat komentář nebo si přečíst komentáře přidané dříve.
Umístěte ukazatel myši nad červenou hvězdičku (pokud je k dispozici) v uzlu, a zobrazte tak okno Status, kde můžete vidět přepisy, které byly použity dříve, nebo použít jiný přepis.
Klikněte na tlačítko Volby na pravé straně uzlu, u kterého chcete použít přepis statusu, a vyberte položku Přepsat status z nabídky Volby uzlu. Zobrazí se dialogové okno Přepis statusu, kde můžete použít jiný přepis nebo zobrazit přepisy použité dříve.
Mapa příčin a účinků umožňuje ilustrovat vztahy mezi příčinou a účinkem cíle nebo klíčového ukazatele výkonu uvedeného v podokně Strategie. Mapy příčin a účinků jsou diagramy, které se používají ve výsledkové listině a nesouvisejí se zobrazeními map. Viz Přidání zobrazení pro zobrazení na panelech.
Obrázek obsahuje příklad mapy příčiny a účinku pro cíl Zlepšení finančních výsledků.
Vztahy příčin a účinků se vytvářejí pro:
Cíl, když vytváříte nebo upravujete cíl a určujete:
Další cíle nebo klíčové ukazatele výkonu, které mají vliv na příslušný cíl nebo ho podporují (příčiny)
Další cíle nebo klíčové ukazatele výkonu, na které má tento cíl vliv nebo které podporuje (účinky)
Viz Vytváření cílů.
Klíčový ukazatel výkonu, když pracujete s podrobnostmi klíčových ukazatelů výkonu
Další cíle nebo klíčové ukazatele výkonu, které mají vliv na příslušný klíčový ukazatel výkonu nebo ho podporují (příčiny)
Další cíle nebo klíčové ukazatele výkonu, na které má tento klíčový ukazatel výkonu vliv nebo které podporuje (účinky)
Mapa příčin a účinků také ukazuje úměrnost (tedy, zda jsou změny ve výkonu nebo hodnotě ve vztahu mezi příčinou a účinkem přímo úměrné (přímé) nebo nepřímo úměrné (nepřímé)) a sílu (silná, střední nebo slabá) vztahů příčin a účinků pomocí symbolů.
Mapa příčin a účinků pomáhá lépe pochopit význam strategických změn v budoucnu.
Vytvořením propojení příčin a následků automaticky zobrazíte provozní metriky a závislosti.
Mapu příčin a účinků můžete vytvořit v režimu úprav nebo zobrazení:
V režimu úprav můžete vytvořit a uložit mapu příčin a účinků.
V režimu zobrazení můžete vytvořit dočasnou mapu příčin a účinků jen pro čtení. Nelze ji uložit.
Viz Používání režimu úprav a zobrazení v Editoru výsledkových listin.
Můžete vytvořit mapu příčin a účinků pro libovolný cíl nebo klíčový ukazatel výkonu uvedený v podokně Strategie.
Seznamy jsou tabulky obsahující objekty výsledkové listiny (tj. iniciativy, cíle a klíčové ukazatele výkonu), které se vztahují k určitému aspektu výsledkové listiny nebo jsou seskupeny za specifickým účelem.
Některé seznamy jsou součástmi objektů výsledkové listiny. Patří sem následující seznamy:
Seznam iniciativ a klíčových ukazatelů výkonu - Obsahuje seznam podřízených iniciativ a klíčových ukazatelů výkonu používaných k vyhodnocení výkonu iniciativy.
Tento seznam je zobrazen v podokně Analytická řešení na kartě Detaily iniciativy.
Seznam cílů a klíčových ukazatelů výkonu - Obsahuje seznam podřízených cílů a klíčových ukazatelů výkonu používaných k vyhodnocení výkonu cíle nebo k zobrazení v pohledu (tj. na mapě příčin a účinků, ve vlastním zobrazení, ve stromu strategie nebo na mapě strategie).
Tento seznam se zobrazí na následujících kartách:
Podokno Analytická řešení na kartě Detaily cíle v editoru výsledkových listin
Karta Detaily na kartě Mapa příčin a účinků
Karta Detaily na kartě Vlastní zobrazení
Karta Detaily na kartě Mapa strategie
Karta Detaily na kartě Strom strategie
Seznam cílů, iniciativ a klíčových ukazatelů výkonu - Zobrazuje iniciativy, cíle a klíčové ukazatele výkonu, které souvisejí s touto perspektivou.
Tento seznam je zobrazen na kartě Perspektiva v editoru výsledkových listin.
Další seznamy můžete vytvořit pro určitý účel. Patří sem následující seznamy:
Seznam klíčových ukazatelů výkonu - Vypíše klíčové ukazatele výkonu, jejichž výkon chcete sledovat.
Tento seznam je zobrazen na kartě Výkon v editoru seznamů klíčových ukazatelů výkonu. Viz Co jsou seznamy klíčových ukazatelů výkonu?.
Inteligentní seznam - Uvádí iniciativy, cíle a klíčové ukazatele výkonu ve výsledkové listině, splňující zadaná kritéria.
Tento seznam je zobrazen na kartě Inteligentní seznam v editoru výsledkových listin. Viz Co jsou to inteligentní seznamy?.
Seznam Rozpis - Zobrazuje podřízené nebo následnické iniciativy či cíle a klíčové ukazatele výkonu používané k vyhodnocení výkonu iniciativy nebo cíle.
Tento seznam je zobrazen na kartě Rozpis v editoru výsledkových listin.
Seznam obsahuje sloupce popisující objekty výsledkové listiny (např. Status, % odchylky, atd.) a komponenty (např. Zobrazení nebo Souhrn) umožňující zobrazování a správu těchto objektů.
Například můžete vytvořit seznam Cíle a klíčové ukazatele výkonu, který obsahuje dva cíle – % včas odeslaných a Dny plnění – použité k hodnocení úspěšnosti cíle s názvem Zvýšení spokojenosti zákazníka.
K přizpůsobení seznamů použitých pro výsledkové listiny, cíle, iniciativy, perspektivy, inteligentní seznamy, vlastní zobrazení, zobrazení stromů strategie, mapy strategie a mapy příčin a účinků můžete použít kartu Styly seznamů v dialogovém okně Nastavení výsledkových listin.
Pro každý seznam na výsledkové listině můžete přizpůsobit styly seznamu, změnit pořadí sloupců, zobrazit nebo skrýt sloupce a změnit popisky sloupců v následujících úrovních:
Výsledková listina: Vztahuje se na všechny seznamy pro výsledkovou listinu, které nemají vlastní individuální styly nebo přizpůsobení sloupců.
Jednotlivý seznam: Vztahuje se na jednotlivý seznam. Individuální styl seznamu potlačí styl na úrovni výsledkové listiny.
Pokud nejsou nastaveny žádné styly seznamů, použije se výchozí styl.
Do přizpůsobení seznamů můžete zahrnout následující volby pro formát:
Název písma – Název písma je nutné zadat ručně. Je vyžadován název písma podporovaného webovým prohlížečem používaným ve vašem prostředí.
Tučné – Ano, Ne nebo Výchozí
Kurzíva – Ano, Ne nebo Výchozí
Styl ohraničení
Barva ohraničení
Barva písma
Barva pozadí
Výše uvedené formáty můžete nastavit nezávisle pro jednotlivé typy buněk (řádek a sloupec) a můžete použít různé styly pro alternativní řádky seznamu.
Můžete zkopírovat styl z jedné buňky a vložit jej do druhé a jedním kliknutím můžete použít styl buňky pro celý řádek. Můžete také nastavit styly pro řádek záhlaví a vybraný řádek (kliknutím).
Postup přizpůsobení seznamů:
Seznam sledovaných klíčových ukazatelů výkonu (KPI) je soubor klíčových ukazatelů výkonu (KPI), které chcete sledovat.
Seznamy sledovaných klíčových ukazatelů výkonu (KPI) můžete vytvářet:
Ve výsledkové listině. Vytvoření seznamu sledovaných klíčových ukazatelů výkonu (KPI) ve výsledkové listině vám umožní zobrazit a zkoumat vývoj cílů a iniciativ. Seznamy klíčových ukazatelů výkonu vytvořené ve výsledkové listině jsou uloženy jako část výsledkové listiny. Viz Co jsou to inteligentní seznamy?
Mimo výsledkovou listinu. To umožňuje vytvořit seznam sledovaných klíčových ukazatelů výkonu (KPI) před vytvořením nebo úpravou výsledkové listiny. Seznamy klíčových ukazatelů výkonu vytvořené mimo výsledkovou listinu jsou uloženy jako samostatné objekty v aplikaci Oracle BI Presentation Catalog.
Viz Používání klíčových ukazatelů výkonu (KPI) a seznamy sledovaných klíčových ukazatelů výkonu (KPI).
Když vytvoříte iniciativy a cíle, můžete k nim přiřadit klíčové ukazatele výkonu pro účely změření průběhu a výkonu.
S těmito klíčovými ukazateli výkonu můžete pracovat ve výsledkové listině za použití karty Detaily klíčového ukazatele výkonu v editoru detailů klíčových ukazatelů výkonu.
Konkrétně můžete:
Zobrazit nastavení klíčového ukazatele výkonu a také graf, který představuje skutečné a cílové hodnoty
Přepsat popisek, popis a vlastníka definované pro klíčový ukazatel výkonu
Připojit dimenze. Viz Co jsou to dimenze a připojené hodnoty dimenzí?
Zobrazit dokumenty, které obsahují podpůrné informace pro klíčový ukazatel výkonu
Spustit akce spojené s klíčovým ukazatelem výkonu
Spojit klíčový ukazatel výkonu s perspektivou
Zadat typ indikátoru (například V předstihu) k označení toho, zda se výkonem klíčového ukazatele výkonu řídí další klíčové ukazatele výkonu nebo zda na něj má vliv výkon jiných klíčových ukazatelů výkonu či jiná data nebo procesy
Zobrazit komentáře nebo je přidat či na ně reagovat
Identifikovat iniciativy a klíčové ukazatele výkonu (pro klíčové ukazatele výkonu uvedené v podokně Iniciativy) nebo cíle a klíčové ukazatele výkonu (pro klíčové ukazatele výkonu uvedené v podokně Strategie), které jsou příčinou daného klíčového ukazatele výkonu nebo na něj mají vliv.
Popisek pomocí pole Popisek
Pomocí popisu v poli Popis
Pomocí vlastníka v poli Vlastník v podokně Spolupráce
Inteligentní seznam je zobrazení specifické výsledkové listiny na základě zadaných kritérií.
Inteligentní seznam může například zobrazovat horních deset klíčových ukazatelů výkonu ve výsledkové listině na základě nejlepšího výkonu nebo všechny cíle, iniciativy a klíčové ukazatele výkonu vlastněné určitým vlastníkem.
Obrázek obsahuje ukázku inteligentního seznamu pro cíl Zlepšení finančních výsledků a všechny jeho potomky.
Inteligentní seznam se skládá z následujících součástí:
Podokno Filtr – Toto podokno se zobrazí jako ovládací panel, textový souhrn nebo bude skryté v závislosti na nastavení komponenty Zobrazení kritérií filtru v dialogovém okně Vlastnosti inteligentního seznamu. Pokud je zobrazeno jako:
Ovládací panel obsahuje karty, pomocí kterých můžete určit kritéria pro filtrování inteligentního seznamu: Můžete filtrovat podle vztahů objektů, podle typů objektů, podle asociací perspektiv, podle výkonu a podle přiřazení vlastníků podniků.
Textový souhrn, zobrazí textový souhrn aktuálních kritérií filtru pouze ke čtení.
Inteligentní seznam - Obsahuje iniciativy, cíle a klíčové ukazatele výkonu ve výsledkové listině, splňující kritéria zadaná v podokně Filtr.
Panel nástrojů Inteligentní seznam - Obsahuje tlačítka umožňující uložit inteligentní seznam a zadat vlastnosti inteligentního seznamu, například způsob zobrazení podokna Filtr (jako ovládací panel, jako textový souhrn pouze ke čtení nebo skrytý).
Seznamy vytvářejte jako cestu k řádné koordinaci prostředků podporujících výkonnost (cílů a iniciativ) s příslušnými vlastníky a jako pomoc k dosažení shody mezi zainteresovanými osobami, které zajišťují prosazování cílů a jejich nastavování, aby bylo dosaženo deklarovaných a požadovaných výsledků.
Inteligentní seznamy můžete vytvářet pouze v režimu Úpravy.
V režimu Zobrazení si můžete inteligentní seznam zobrazit, a pokud byl uložen s podoknem Filtr zobrazeným jako ovládací panel, můžete zadat kritéria filtru pro dynamickou změnu obsahu zobrazeného v inteligentním seznamu.
Viz Používání režimu úprav a zobrazení v Editoru výsledkových listin.
Inteligentní seznamy můžete také přidávat do panelů. Pokud byl inteligentní seznam uložen s podoknem Filtr zobrazeným jako ovládací panel, můžou koncoví uživatelé zadat kritéria filtru pro dynamickou změnu obsahu zobrazeného v inteligentním seznamu.
Inteligentní seznam je zobrazení specifické výsledkové listiny na základě zadaných kritérií.
Inteligentní seznamy uživatele upozorňují na důležité změny dat.
Uživatelské zobrazení umožňuje zobrazit vlastní pohled na obchodní a strategická data.
Můžete například zobrazit informace o cílech a klíčových ukazatelích výkonu s vlastním obrázkem na pozadí, kterým může být třeba firemní logo. Viz Vytváření vlastních zobrazení.
Uživatelská zobrazení lze vytvářet pouze v režimu úprav. Viz Používání režimu úprav a zobrazení v Editoru výsledkových listin.
Výsledkové listiny mohou mít vlastní zobrazení, aby bylo možné změnit způsob prezentace analýz dat.
Můžete vytvořit zobrazení pro výsledkovou listinu, která je přizpůsobena vaší cílové skupině.
Při otevření objektů výsledkové listiny je k dispozici několik voleb.
Otevření objektu výsledkové listiny:
Karta Mapa příčin a účinků
Karta Vlastní zobrazení
Karta Mapa strategie
Karta Strom strategie
Karta Seznam klíčových ukazatelů výkonu
Karta Inteligentní seznam
Karta Úkol
Karta Vize
podokně Strategie nebo podokně Iniciativy. Zobrazí se karta Detaily klíčových ukazatelů výkonu.
Panel katalogu pro výsledkovou listinu. Zobrazí se karta Klíčový ukazatel výkonu.
Objekty výsledkové listiny je možné upravit v editoru výsledkových listin.
Objekty výsledkové listiny lze upravit také na stránce Katalog. Viz Správa objektů v katalogu prezentací modulu Oracle BI.
Objekty výsledkové listiny je možné odstranit v editoru výsledkových listin.
Objekty výsledkové listiny lze odstranit také na stránce Katalog. Viz Správa objektů v katalogu prezentací modulu Oracle BI.
Upozornění:
Před odstraněním iniciativy je nutné zajistit, aby byla dokončena nebo aby nebylo nadále vyžadováno dosažení cíle. Před odstraněním cíle zkontrolujte všechny podřízené cíle nebo další cíle, se kterými je iniciativa spojena, abyste měli jistotu, že na tyto cíle nemá její odstranění negativní vliv.Určité typy objektů výsledkových listin lze přidávat do panelů.
K panelům můžete přidat následující objekty výsledkových listin:
Mapy příčin a účinků. Viz Co jsou mapy příčin a následků?
Vlastní zobrazení. Viz Co jsou uživatelská zobrazení?
Mapy strategie. Prostudujte si téma Co jsou mapy strategie?
Stromy strategií. Prostudujte si téma Co jsou stromy strategie?
Seznamy klíčových ukazatelů výkonu. Viz Co jsou seznamy klíčových ukazatelů výkonu?
Inteligentní seznamy Viz Co jsou to inteligentní seznamy?
Poznámka:
Podpora interaktivní analýzy vložením vizualizací výsledkových listin (například inteligentní seznamy nebo mapy příčin a následků) do panelů.Další informace viz Přidání obsahu do panelů.
Informace pro řešení potíží naleznete v řadě různých zdrojů.
Při řešení potíží, které mohou nastat při použití Oracle Scorecard a Strategy Management, vám mohou být užitečné následující informace:
Informace o protokolování najdete v části Diagnostika a řešení potíží v systému Oracle Business Intelligence v tématu System Administrator's Guide for Oracle Business Intelligence Enterprise Edition.
Pokud nejsou funkce pro přidávání komentářů a přepisy stavu povolené, přečtěte si informace v části Konfigurace úložiště pro aplikaci Oracle Scorecard and Strategy Management v tématu Metadata Repository Builder's Guide for Oracle Business Intelligence Enterprise Edition.
Pokud chcete řešit potíže s vytvářením nebo zobrazováním objektů výsledkových listin, přečtěte si informace o oprávněních v části Správa objektů v katalogu prezentací modulu Oracle BI a Správa oprávnění služeb Presentation Services v tématu Security Guide for Oracle Business Intelligence Enterprise Edition.