Temas
Este capítulo incluye las siguientes secciones:
Acerca de los Privilegios y los Permisos del Cuadro de Mando
Uso de Modos de Edición y Visualización en el Editor de Cuadro de Mando
Descripción de la Evaluación de Rendimiento de Iniciativas u Objetivos
Definición de Asignaciones de Evaluaciones para Cuadros de Mando
Asignación de Medias Ponderadas a Objetivos, Iniciativas y KPI Secundarios
Cuadro de Mando y Gestión de Estrategia de Oracle constituye una herramienta de gestión de rendimiento que permite describir y comunicar la estrategia de negocio.
Ofrece la posibilidad de dirigir y evaluar la estrategia corporativa y el rendimiento, partiendo del nivel superior de la organización hasta el inferior o al contrario.
Cuadro de Mando y Gestión de Estrategia de Oracle también permite alinear los objetivos y las iniciativas desde la perspectiva de los cuadros de mando equilibrados tradicionales, además de crear otros propios que reflejen las competencias fundamentales del negocio. Consulte Definición de Balanced Scorecard.
Cuadro de Mando y Gestión de Estrategia de Oracle se utiliza para:
Definir de forma simultánea los objetivos (como, por ejemplo, la disminución de costos operativos) y las iniciativas (por ejemplo, procesos o tareas como la formación de equipos de minimización de costos) que conformen la estrategia a la que se asignarán KPI para medir el progreso y el rendimiento. Si desea obtener más información sobre:
Objetivos, consulte Definición de Objetivos.
Iniciativas, consulte ¿Qué Son las Iniciativas?.
KPI, consulte Uso de KPI y Listas de Comprobaciones de KPI.
Alinear los objetivos y las iniciativas con las perspectivas personalizadas o tradicionales (competencias de negocio fundamentales y áreas como las relaciones con el cliente o financieras). Posteriormente, podrá representar hasta qué punto soporta la estrategia corporativa estas perspectivas. Consulte ¿Qué Son las Perspectivas?
Definir rangos numéricos de destino con el fin de evaluar los valores de los KPI dentro de los objetivos e iniciativas de nivel corporativo o de departamento. Consulte Definición de Asignaciones de Evaluaciones para Cuadros de Mando
Comunicar de forma gráfica la estrategia y las dinámicas estratégicas mediante mapas estratégicos, mapas de causa y efecto y árboles estratégicos. Consulte:
Tratar la implantación y el estado de los objetivos y de las iniciativas mediante la agregación, lectura o respuesta de comentarios. Consulte Acerca de los Comentarios.
Ya que usa KPI en los cuadros de mando para ir evaluando el progreso y rendimiento, debería incluir dimensiones de tiempo adecuadas al definir los KPI que se usarán en los cuadros de mando. Para obtener más información sobre las dimensiones de tiempo, consulte a su administrador.
La creación de un cuadro de mando equilibrado proporciona una vista clara de varios aspectos de una organización.
Tradicionalmente, las empresas se han centrado intensamente en estrategias económicas sin tener en cuenta lo suficiente otras perspectivas que también participan. Ya que las metas financieras suelen ser retrospectivas, con tendencia a definirse en términos de crecimiento en cifras históricas, no tienen en cuenta las condiciones de mercado futuras o los objetivos de aprovechamiento. Balanced Scorecard es un sistema de gestión estratégica que asigna una estrategia de la organización a objetivo, medidos, destinos e iniciativas claros, que se organizan en cuatro perspectivas: financiera, del cliente, de procesos de negocio internos y aprendizaje y crecimiento. Estas perspectivas suelen estar enmarcadas por preguntas, como "Para lograr nuestros visión, ¿cómo debemos aparecen para nuestros clientes?" o "Para tener éxito financiero, ¿cómo debemos aparecen para nuestros accionistas?" Como metodología, Balanced Scorecard proporciona a las empresas el lenguaje para definir estrategias que permiten varias perspectivas relevantes. En gran parte de la misma forma en que los extractos financieros (cuentas de ingresos, extracto de flujo de caja y balance de situación) describen el estado financiero de una organización, Balanced Scorecard proporciona un marco para comunicar la estrategia de una forma consistente y con visión. En la ilustración se muestra una representación de estas cuatro perspectivas.
"Las cuatro perspectivas del cuadro de mando permiten un equilibrio entre los objetivos a corto y a largo plazo, entre los ingresos deseados y los controladores del rendimiento de dichos ingresos, y entre medidas objetivas difíciles y medidas más suaves y subjetivas." (Robert S. Kaplan, David P. Norton, "Linking the Balanced Scorecard to Strategy", California Management Review Reprint Series, 1996 by the Regents of the University of California CMR, Vol 39, Number 1, Fall 1996).
Cuadro de Mando y Gestión de Estrategia de Oracle proporciona cuatro perspectivas por defecto que puede utilizar para definir estrategias que incluyan holísticamente todas las perspectivas pertinentes que aseguren la estabilidad y el éxito en todas las perspectivas.
Estas cuatro perspectivas por defecto, que soportan la metodología de Balanced Scorecard diseñada por Dr. Robert Kaplan y Dr. David Norton, son las siguientes:
Aspectos económicos: se utiliza para identificar las medidas económicas que ayudan a responder la siguiente pregunta: "¿Cómo vemos a nuestros accionistas?"
Clientes: se utiliza para identificar las medidas que ayudan a responder a la pregunta: "¿Cómo nos ven los clientes?"
Procesos internos: se utiliza para identificar las medidas que permiten responder a la pregunta: "¿En qué procesos debemos destacar?"
Aprendizaje y crecimiento: se utiliza para identificar las medidas que ayudan a responder la pregunta: "¿Cómo podemos seguir mejorando y creando valor?"
Puede personalizar las perspectivas proporcionadas o crear su mejor alineación de objetivos, iniciativas clave y KPI con sus competencias empresariales.
Las cuatro perspectivas de Kaplan y Norton reflejan una estrategia organizativa concreta. Estas perspectivas y estrategias no tiene que ser necesariamente adecuadas para el gobiernos, el sector público u organizaciones sin ánimo de lucro; por lo tanto, los objetivos y las cuestiones clave se deben corregir y complementar para capturar las estrategias deseadas.
Trate el cuadro de mando equilibrado como un documento vivo. El proceso de evaluación de objetivos, iniciativas, etc. es reiterativo. El proceso debe proporcionar no sólo información detallada cuantitativa, sino también cualitativa sobre el estado de su organización y debe guiar a su organización de forma oportuna para obtener los resultados deseados.
Consulte Definición de Oracle Scorecard and Strategy Management
El editor de Cuadro de Mando permite crear un cuadro de mando para toda la organización o para cada uno de los departamentos.
El editor de Cuadro de Mando está formado por varios paneles y separadores:
En el lado izquierdo del editor se encuentran los paneles utilizados para crear los objetos que componen el cuadro de mando. Por ejemplo, incluye el panel Estrategia, que puede utilizar para crear, organizar y utilizar los objetivos que forman la estructura estratégica (también llamada Árbol Estratégico) de la entidad corporativa (departamento, por ejemplo) que desea evaluar.
En el lado derecho del editor se encuentra el área de separadores. Cuando cree un cuadro de mando por primera vez, se le mostrará el separador Visión General. Este separador permite ver información de resumen del KPI, objetivo o iniciativa seleccionados.
A medida que crea objetos de cuadro de mando, se generan separadores detallados dinámicamente para cada objeto. Por ejemplo, al crear un objetivo, se genera un separador para dicho objetivo. Este separador permite definir el objetivo y consultar información detallada sobre él, como qué KPI se van a utilizar para evaluarlo y qué iniciativas lo controlan.
En la parte superior del editor se encuentran los botones de la barra de herramientas y el área de punto de vista. El área de punto de vista muestra las dimensiones del KPI utilizadas en el cuadro de mando para evaluar el progreso y el rendimiento de las iniciativas y objetivos. Utilice esta área para fijar (o definir) valores para las dimensiones. Cuando haga pin a una dimensión, los datos del cuadro de mando se filtrarán para ofrecer un nuevo punto de vista (es decir, una nueva vista de los datos). Consulte Acerca del Área Punto de Vista.
En la ilustración se muestra un ejemplo del editor de Cuadro de Mando para Sample Scorecard-Lite.
Los objetos de cuadro de mando pueden realizar distintas funciones.
Los objetos de cuadro de mando son elementos que se crean u organizan para lo siguiente:
Representar y evaluar la estrategia corporativa, incluidos los elementos siguientes:
Objetivos. Consulte Definición de Objetivos.
Iniciativas. Consulte Definición de Iniciativas
Perspectivas. Consulte Definición de Perspectivas
KPI. Consulte ¿Qué Son los Indicadores Clave de Rendimiento (KPI)?
Presentar y analizar la estrategia corporativa, incluidos los elementos siguientes:
Declaraciones de Visión. Consulte Descripción de Sentencias de Visión
Declaraciones de Misión. Consulte Definición de las Declaraciones de Misión
Árboles estratégicos. Consulte ¿Qué Son los Árboles Estratégicos?
Mapas estratégicos. Consulte Definición de Mapas Estratégicos
Mapas de causa y efecto. Consulte Definición de Mapas de Causa y Efecto
Vistas personalizadas. Consulte Definición de Vistas Personalizadas
Listas de comprobaciones de KPI. Consulte Definición de Listas de Comprobaciones de KPI
Listas de comprobaciones de Smart. Consulte Definición de Listas de Comprobaciones de Smart
Agentes. Consulte Creación de Agentes a partir de los KPI
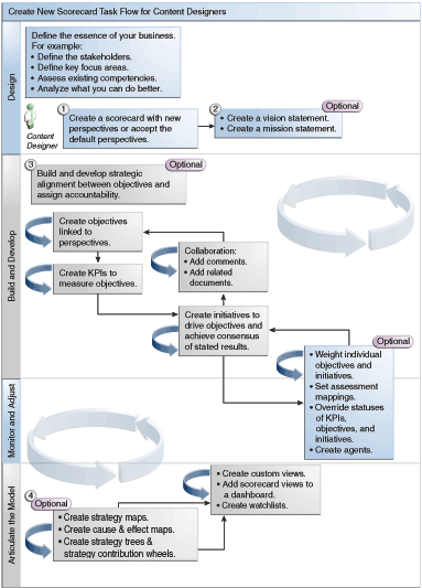
Puesto que Cuadro de Mando y Gestión de Estrategia de Oracle proporciona varios objetos de cuadro de mando con los que crear el cuadro de mando, se proporciona un flujo de proceso y descripción generales para guiarle.
Se recomienda realizar cada tarea del flujo de proceso en orden. En la ilustración se muestra una representación gráfica del flujo de proceso general para crear un cuadro de mando.

La capacidad para realizar determinadas tareas al crear KPI y listas de comprobaciones de KPI o en Cuadro de Mando y Gestión de Estrategia de Oracle (como, por ejemplo, crear cuadros de mando o ponerse en contacto con los propietarios) se controla mediante privilegios.
El administrador gestiona los privilegios. Consulte Gestión de Privilegios de Presentation Services en Security Guide for Oracle Business Intelligence Enterprise Edition (Guía de Seguridad para Oracle Business Intelligence Enterprise Edition) para obtener información general.
Muchas tareas necesitan una combinación de privilegios. Hay tres tablas en Identificación de Privilegios para KPI, Listas de Comprobaciones de KPI y Cuadros de Mando de Security Guide for Oracle Business Intelligence Enterprise Edition (Guía de Seguridad para Oracle Business Intelligence Enterprise Edition) que:
Muestra el objeto de tarea (por ejemplo, enlace de acción o documento relacionado).
Muestra las tareas y los privilegios correspondientes que puede gestionar.
Supongamos que el administrador le ha otorgado a su ID de usuario o grupo los permisos necesarios para leer o escribir en los objetos y carpetas del catálogo necesarios.
Nota:
Estas tablas no están dirigidas a los permisos. Para modificar los permisos del cuadro de mando o los elementos de éste (es decir, qué usuarios tienen acceso al cuadro de mando o los elementos de éste), necesita disponer del permiso Control completo en el cuadro de mando. Consulte Gestión de Objetos en el Catálogo de Presentación de Oracle BI.Debería:
Revise Privilegios Requeridos para Tareas de KPI y Privilegios Requeridos para las Tareas de Objeto de Cuadro de Mando y Cuadro de Mando en Security Guide for Oracle Business Intelligence Enterprise Edition (Guía de Seguridad para Oracle Business Intelligence Enterprise Edition) para asegurarse de que tiene privilegios suficientes para realizar la tarea y, si es necesario, póngase en contacto con el administrador para que le otorgue privilegios adicionales.
Debe tener los permisos adecuados para el objeto de nivel de Oracle BI Presentation Services si desea suprimir cualquier cuadro de mando, lista de comprobaciones de KPI u objetos de KPI utilizando el explorador de catálogo. Consulte Definición de Permisos para Objetos de la Capa de Presentación en Guía de Metadata Repository Builder para Oracle Business Intelligence Enterprise Edition.
El modo de edición que se utiliza en el editor de Cuadro de Mando depende de lo que intente desarrollar.
El editor de Cuadro de Mando tiene dos modos:
Modo de Edición: permite crear o editar declaraciones de misión, declaraciones de visión, iniciativas, perspectivas, objetivos, KPI, listas de comprobaciones de KPI, listas de comprobaciones de Smart y vistas, así como crear agentes a partir de KPI.
No deben suprimir objetivos de cuadro de mando, iniciativas o perspectivas fuera del editor de Cuadro de Mando, ya que podría producir problemas en el cuadro de mando.
Modo de Visualización: permite desplazarse por declaraciones de misión, declaraciones de visión, iniciativas, perspectivas, objetivos, KPI, listas de comprobaciones de KPI y vistas, y visualizar todos estos elementos, pero no agregarlos ni modificarlos. Además, puede agregar comentarios, sustituir estados, crear agentes a partir de KPI e interactuar con las listas de comprobaciones inteligentes.
Además, la información a la que puede obtener acceso y las tareas que puede realizar en estos modos depende de lo siguiente:
Los privilegios asignados a su cuenta
Los permisos asociados a las carpetas y objetos individuales del cuadro de mando
Consulte Acerca de los Privilegios y los Permisos del Cuadro de Mando.
Los cuadros de mando ayudan a mostrar análisis de datos para describir y comunicar estrategias de negocio.
La creación de un cuadro de mando ayuda a los destinatarios a conocer cómo se relacionan el rendimiento y los objetivos.
El procedimiento para abrir o editar cuadros de mando es el mismo.
La edición de un cuadro de mando garantiza que la información sea actual.
Si necesita que el administrador realice un cambio en la los metadatos (por ejemplo, que cambie el nombre de una dimensión o que suprima un área temática), elimine todas las referencias al objeto dentro de los KPI y cuadros de mando antes de ponerse en contacto con el administrador.
Consulte Uso de Modos de Edición y Visualización en el Editor de Cuadro de Mando.
Puede ver información de resumen para iniciativas, objetivos o KPI.
La información de resumen que se muestra depende del último objeto que haya seleccionado en el panel Iniciativas o en el panel Estrategia. Si lo último que ha seleccionado es:
Una iniciativa o un objetivo, se mostrará la configuración básica de la iniciativa o del objetivo (por ejemplo, estado, propietario de negocio, etc.) junto con un resumen de estado en el que se muestra el número de KPI e iniciativas, o KPI y objetivos, que evalúa el progreso en cada rango de evaluación de rendimiento.
Si hay al menos un objetivo, iniciativa o KPI secundario o descendiente para un estado concreto, el nombre del estado es un hiperenlace que muestra el editor de Cuadro de Mando: Separador Desglose en el que se muestran los objetivos, las iniciativas y los KPI secundarios o descendientes.
Un KPI, entonces se muestra la configuración básica de éste (por ejemplo, estado, propietario de negocio, etc.), así como datos de rendimiento y un gráfico de rendimiento.
El área de punto de vista del editor de Cuadro de Mando muestra los controles de las dimensiones de los KPI utilizados en el cuadro de mando para evaluar el progreso y el rendimiento de las iniciativas y de los objetivos.
Consulte Definición de Dimensiones y Valores de Dimensión con Pin.
Los controles se mostrarán para cada una de las dimensiones de KPI a las que se hace referencia en un cuadro de mando, a excepción de aquellos que no desee que se muestren. Si se hace referencia a la misma dimensión en más de un KPI, los KPI podrán compartir controles. Consulte Configuración de los Controles de Punto de Vista.
En la figura se muestra un área de punto de vista con las dimensiones Jerarquía de Regiones, Segmentos de Clientes, Jerarquía de Oficinas, Jerarquía de Productos y 2010/Tercer Trimestre.
Cada control incluye una etiqueta y un botón de flecha hacia abajo que muestra una lista de los valores de dimensión que puede seleccionar y un enlace de búsqueda (consulte el cuadro de diálogo Buscar Miembros para obtener más información). La etiqueta será el nombre de la base de datos para la dimensión (por defecto), una etiqueta familiar para el usuario (en caso de que se haya especificado para el control) o uno o varios valores (si se ha hecho pin en la dimensión a un valor específico o a varios valores).
Utilice esta área para hacer pin temporalmente o establecer valores para las dimensiones. Cuando haga pin a una dimensión, los datos del cuadro de mando se filtrarán para ofrecer un nuevo punto de vista (es decir, una nueva vista de los datos). Esto le permite centrarse en un juego de datos específico de su interés como, por ejemplo, el área de negocio de la que es responsable.
La configuración del área de punto de vista es temporal y no se conservará cuando se guarde el cuadro de mando. Para conservar los ajustes, utilice lo siguiente:
Separador Configuración de Dimensión del cuadro de diálogo Configuración para afectar a todos los usos de KPI de un cuadro de mando.
Área Dimensionalidad del panel Análisis del separador Detalles de KPI del editor de Cuadro de Mando para asignar los valores de un uso de KPI determinado.
Cuadro de diálogo Agregar KPI (también mostrado como cuadro de diálogo Editar Entrada de Lista de Comprobaciones) en el editor de Lista de Comprobaciones de KPI para asignar valores para KPI individuales.
Cuadro de diálogo Iconos Interactivos de la Dimensión para asignar valores de una vista que se ha agregado a un panel de control.
Página Dimensionalidad del editor de KPI (también se muestra como el separador KPI del editor de Cuadro de Mando) para asignar valores en una definición de KPI. Este enfoque es menos flexible que cuando se permite volver a utilizar una definición de KPI en distintos contextos de vistas que hacen referencia al KPI.
El editor de Cuadro de Mando también contiene los botones Atrás y Adelante que le permiten moverse hacia adelante o hacia atrás en el historial de puntos de vista para seleccionar un punto de vista anterior o el punto de vista inicial.
Para asignar valores temporalmente a una dimensión:
Haga clic en el botón de flecha abajo situado a la derecha de la dimensión.
Para:
Seleccionar un solo valor específico, haga clic en el valor.
Seleccionar varios valores, haga clic en el enlace Buscar para mostrar el cuadro de diálogo Buscar Miembros, seleccione las opciones que desee y, a continuación, haga clic en el botón Aceptar. También puede seleccionar varios valores manteniendo pulsada la tecla Ctrl y, a continuación, haciendo clic en los valores que desee.
Si el valor es una columna jerárquica, haga clic en el botón de triángulo lateral para ampliar los niveles. Pulse y mantenga pulsada la tecla Ctrl y, a continuación, haga clic en los valores que desee.
Haga clic en la flecha hacia abajo o fuera del cuadro de diálogo para cerrarlo.
Los datos se filtrarán y se mostrará un nuevo punto de vista.
Puede utilizar el separador Configuración de Dimensión del cuadro de diálogo Configuración para configurar los controles de dimensiones en el área de punto de vista de un cuadro de mando.
En concreto, puede especificar:
Uno o varios valores por defecto para la dimensión.
Si se mostrará un control para la dimensión en el área de punto de vista
La etiqueta que aparecerá en el área de punto de vista de la dimensión.
Una sentencia de visión es una sentencia corta que describe en qué quiere convertirse su empresa en el futuro.
Por ejemplo, una declaración de visión podría ser convertirse en el negocio más próspero en el mercado de polipropileno de Sudamérica. (Las sentencias de visión son opcionales).
Con frecuencia, a partir de esta sentencia, puede definir las prioridades y las metas clave que conforman su sentencia de misión. Consulte ¿Qué Son las Declaraciones de Misión? y Definición de Declaraciones de Visión.
Para crear sentencias de visión y misión se necesita un juego de privilegios muy específico. Si el botón de la barra de herramientas de la sentencia de misión o visión está desactivado, póngase en contacto con el administrador. Consulte Identificación de Privilegios para KPI, Listas de Comprobaciones de KPI y Cuadros de Mando en Security Guide for Oracle Business Intelligence Enterprise Edition (Guía de Seguridad para Oracle Business Intelligence Enterprise Edition) para obtener más información.
Una sentencia de visión es una sentencia corta que describe en qué quiere convertirse su empresa en el futuro.
La definición de una sentencia de visión ayuda a alinear los resultados de los datos con los objetivos de la organización.
Las declaraciones de misión especifican las prioridades y objetivos empresariales clave necesarios para lograr la visión.
La declaración de misión es un elemento opcional. Consulte Definición de Declaraciones de Misión.
La visión se define en una declaración de visión. Consulte ¿Qué Son las Sentencias de Visión?
La definición de una declaración de misión proporciona un objetivo global con el que comparar los análisis de datos.
Puede crear una sentencia de misión para alinear los usuarios con los objetivos globales de la organización.
Las perspectivas son categorías de su organización con las que se asocian iniciativas, objetivos y KPI.
Una perspectiva puede representar una parte interesada clave (como un cliente, empleado o accionista) o un área de competencia clave (como el tiempo, los costos o la calidad).
Se asocia una iniciativa y un objetivo con una perspectiva al crearla o editarla. Consulte Creación de Iniciativas y Creación de Objetivos. El KPI se asocia a la perspectiva cuando se editan los detalles del KPI. Consulte Trabajar con Detalles de KPI.
Por ejemplo, al crear un objetivo llamado Tiempo de Respuesta al Cliente Mejorado, podría asociarlo a la perspectiva Cliente mientras el objetivo mantiene y soporta operaciones relacionadas con los clientes.
Hay cuatro perspectivas estándares definidas por la metodología de Balanced Scorecard:
Aspectos económicos: objetivos, iniciativas y KPI de grupos relacionados con el desarrollo y el estado económico o monetario de su organización.
Clientes: objetivos, iniciativas y KPI de grupos que pertenecen a su base de clientes o la soporta.
Procesos internos: objetivos, iniciativas y KPI de grupos que clasifican y soportan sus políticas y procedimientos internos corporativos.
Formación y crecimiento: objetivos, iniciativas y KPI relacionadas con la mejora y la formación de empleados, o soportarla.
Además, puede crear perspectivas personalizadas para su cuadro de mando.
Consulte Creación de Perspectivas Personalizadas.
Cuando cree un cuadro de mando, podrá especificar si desea utilizar las perspectivas por defecto definidas en la metodología de Balanced Scorecard mediante la casilla de control ¿Usar Perspectivas por Defecto?.
Si:
No utilice las perspectivas por defecto, deberá crear sus propias perspectivas personalizadas.
Utilice las perspectivas personalizadas, podrá crear una o varias perspectivas personalizadas junto con las perspectivas por defecto.
Ya puede asociar iniciativas, objetivos y KPI a esta perspectiva personalizada. Las iniciativas y objetivos se asocian a las perspectivas cuando crea o edita la iniciativa o el objetivo. El KPI se asocia a la perspectiva cuando se editan los detalles del KPI.
Un KPI representa el resultado de una medida de negocio (por ejemplo, Ventas de Productos o Costos Operativos) evaluado en relación con un objetivo establecido para dicha medida.
Puede utilizar los KPI para evaluar el progreso de los objetivos e iniciativas que forman los niveles de la estrategia de la organización.
Puede crear los KPI que necesite:
En un cuadro de mando. Esto permite crear los KPI a medida que crea o edita el cuadro de mando.
Fuera del cuadro de mando. Esto permite crear los KPI antes de crear o editar el cuadro de mando.
Los objetivos son los resultados necesarios o deseados que conforman su estrategia corporativa.
Puede crear un objetivo para:
Una organización completa, por ejemplo, Oracle Corporation
Un departamento, por ejemplo, el departamento de ventas
Al crear un objetivo, se asignan uno o varios KPI usados para medir su progreso y rendimiento. Por ejemplo, puede medir el progreso el rendimiento de un objetivo llamado Satisfacción de Clientes Mejorada mediante su asignación a los siguientes KPI:
Puntuación Media de Encuesta de Satisfacción de Clientes
Número de KPI de Quejas de Clientes
Consulte Uso de KPI y Listas de Comprobaciones de KPI.
En un cuadro de mando, también se pueden crear las iniciativas necesarias para cumplir los objetivos. Consulte ¿Qué Son las Iniciativas?
Los objetivos creados aparecen jerárquicamente en el panel Estrategia. El objetivo raíz representa la entidad utilizada como cuadro de mando, que es la organización o departamento completos. Los KPI asignados para evaluar el rendimiento de los objetivos aparecen debajo de los objetivos en el panel Estrategia.
En el panel Estrategia, también aparecen los estados de los objetivos y los KPI con los colores adecuados y los iconos especificados para las asignaciones de evaluación. Consulte Definición de Asignaciones de Evaluaciones para Cuadros de Mando.
Cuando cree objetivos, si es posible, utilice subobjetivos medidos por los KPI para supervisar los resultados. La acción correctiva se convierte en incremental, reiterativa y se puede conseguir más fácilmente. Por ejemplo: el objetivo, Mejorar Resultados Financieros, podría incluir Aumentar Ventas, Reducir Costos, Aumentar Efectividad de Empleados y Optimizar Operaciones como subobjetivos. Utilice los documentos relacionados para proporcionar información complementaria del objetivo, iniciativa, etc.
Consulte Creación de Objetivos.
Es posible crear uno o varios objetivos.
Los objetivos que cree deben poder evaluarse con los KPI y deben ser relevantes desde el punto de vista estratégico. Consulte Definición de Objetivos.
Cuando cree un objetivo o una iniciativa, deberá especificar el análisis del objetivo o iniciativa. Para ello, deberá completar el panel Análisis.
Utilice el panel de análisis para especificar los distintos parámetros de un objetivo o iniciativa.
Las iniciativas son tareas de duración específica necesarias para lograr los objetivos.
Se pueden utilizar iniciativas para apoyar objetivos como etapas, ya que reflejan el progreso hacia objetivos estratégicos. Por ejemplo, para implementar un objetivo denominado Mejorar la Satisfacción del Cliente, puede crear las siguientes iniciativas:
Crear un foro de comentarios en línea
Formar un equipo de respuesta
En general, las iniciativas suelen fomentar el logro de varios objetivos.
Cuando se crea una iniciativa, se le asignan KPI que se utilizan para evaluar el progreso. Consulte Uso de KPI y Listas de Comprobaciones de KPI.
Las iniciativas que se creen se mostrarán jerárquicamente en el panel Iniciativas. La iniciativa raíz representa todas las iniciativas que se implantan para lograr los objetivos y las metas. Los KPI asignados a una iniciativa se mostrarán debajo de la iniciativa en el panel de iniciativas.
El panel Iniciativas también muestra los estados de las iniciativas y los KPI con los colores e iconos especificados para la evaluación de asignaciones. Consulte Definición de Asignaciones de Evaluaciones para Cuadros de Mando y Creación de Iniciativas.
Puede crear una o varias iniciativas.
Utilice iniciativas para realizar un seguimiento de las etapas principales como un bucle cerrado mediante la asignación de objetivos estratégicos, tomar medidas correctivas mediante la supervisión de objetivos de KPI y resultados de métricas y utilizar anotaciones y documentos relacionados para colaborar.
Las iniciativas que cree deben poder medirse con KPI y ser estratégicamente pertinentes.
Consulte Definición de las Iniciativas.
Es posible enviar mensajes al propietario de negocio de los objetos de cuadro de mando.
El propietario de negocio es la persona responsable de la gestión y mejora del valor empresarial de un objeto de cuadro de mando. (Es posible que el propietario de negocio no sea la misma persona que haya creado el cuadro de mando o que haya creado el KPI.) El propietario de negocio de un objeto debe especificarse cuando se crea el objeto.
Utilice el botón o la opción de menú Contactar a Propietario para contactar con el propietario de negocio. Este botón está disponible en muchos lugares del cuadro de mando como, por ejemplo, en la barra de herramientas de la mayoría de los separadores, como el separador Detalles de Objetivo del editor de Cuadro de Mando.
Oracle BI EE utiliza un agente y los perfiles y dispositivos de entrega especificados por el propietario del negocio en el separador Opciones de Entrega del cuadro de diálogo Mi Cuenta para determinar dónde entregar el mensaje (por ejemplo, mediante correo electrónico, teléfono o buscapersonas).
Los comentarios permiten a los usuarios debatir sobre iniciativas, objetivos y KPI.
La colaboración entre usuarios es esencial para obtener un consenso con el fin de lograr los resultados establecidos y deseados. Los comentarios (también conocidos como anotaciones) permiten analizar los cambios de rendimiento y el progreso de iniciativas, objetivos o KPI para un juego específico de valores de dimensión (es decir, para un punto de vista específico). Utilice las anotaciones y las sustituciones para aumentar la colaboración entre empleados, la participación de éstos y su responsabilidad, así como para evitar incidencias futuras de las deficiencias identificadas.
Es posible agregar, ver y responder a comentarios desde muchos lugares de un cuadro de mando. Por ejemplo, puede agregar un comentario directamente a un objetivo en el separador Detalles de Objetivo del editor de Cuadro de Mando. También puede agregar un comentario a un objetivo en el separador Diagrama de una vista, una lista de comprobaciones de Smart y una perspectiva en la que se hace referencia. No puede suprimir las anotaciones de KPI.
Los comentarios pueden estar asociados a:
Una iniciativa, objetivo o KPI que mide el progreso de iniciativas y objetivos.
Cuando una iniciativa, objetivo o KPI tienen comentarios asociados a los que se hace referencia en un cuadro de mando y el punto de vista mostrado coincide con el del comentario, aparecerá el siguiente indicador:
En una lista de comprobaciones, se muestra un triángulo de color azul en la fila que contiene la iniciativa, el objetivo o el KPI.
En un nodo del separador Diagrama de una vista, se muestra el botón Comentario en la esquina superior derecha del nodo.
Una columna específica.
Los comentarios suelen estar asociados a la columna Estado de los objetivos, iniciativas o KPI, a menos que (solo para KPI) el comentario se haya agregado a otra columna como, por ejemplo, Tendencia o Varianza.
Un punto de vista específico.
Los comentarios se filtran por los valores del área de punto de vista del editor de Cuadro de Mando aplicado al objeto que se está visualizando. Como resultado, el comentario para Ventas de la Región del Este puede ser distinto del comentario para Ventas de la Región del Oeste. Consulte Acerca del Área Punto de Vista.
Iconos interactivos de la dimensión en el KPI.
Los comentarios se filtran por otras asignaciones de dimensiones aplicadas (en un KPI, cuadro de mando, diagrama de cuadro de mando, petición de datos de panel de control o lista de comprobaciones de KPI).
Para que pueda trabajar con comentarios, el administrador debe activar antes esta función. Consulte Configuración del Repositorio para Oracle Scorecard and Strategy Management en Guía de Metadata Repository Builder para Oracle Business Intelligence Enterprise Edition.
Consulte Trabajar con Comentarios.
Los comentarios permiten introducir comentarios adicionales sobre los elementos de un cuadro de mando.
Puede trabajar con comentarios en muchas ubicaciones de un cuadro de mando, como las siguientes:
El panel Colaboración del separador Detalles de Iniciativa, el separador Detalles de Objetivo y el separador Detalles de KPI del editor de Cuadro de Mando. Consulte Trabajar con Comentarios en el Panel Colaboración.
Listas de comprobaciones. Consulte Trabajo con Comentarios en Listas de Comprobaciones
Separador Diagrama de una vista. Consulte Trabajar con Comentarios en el Separador Diagrama de una Vista.
Nota:
Antes de agregar comentarios a una iniciativa u objetivo, estos deben tener al menos un KPI asignado.Al trabajar con comentarios, recuerde que un comentario se asocia a un punto de vista específico. Consulte Acerca del Área Punto de Vista y Acerca de los Comentarios.
Se pueden agregar y editar comentarios en el panel Colaboración.
En el panel Colaboración del separador Detalles de Iniciativa, el separador Detalles de Objetivo y el separador Detalles de KPI del editor de Cuadro de Mando, puede ver, agregar o responder a comentarios de la iniciativa, objetivo o KPI concretos.
En una lista de comprobaciones, puede ver, agregar y responder a comentarios para iniciativas, objetivos y KPI que se muestran en la lista de comprobaciones.
Puede agregar comentarios en ciertas áreas de la lista de comprobaciones, como, por ejemplo, el estado de KPI de la región occidental.
En el separador Diagrama de una vista, puede ver comentarios, agregarlos o responder a estos para los objetivos y KPI que aparecen en la vista.
Por ejemplo, puede trabajar con comentarios en el separador Diagrama del separador Árbol Estratégico.
También puede trabajar con comentarios de esta misma forma cuando se presenta una vista como un diagrama en un cuadro de mando.
La visualización de las evaluaciones de rendimiento de objetivos o iniciativas proporciona una visión general de una familia de iniciativas u objetivos.
Oracle Business Intelligence evalúa el rendimiento de una iniciativa u objetivo agregando las evaluaciones de sus secundarios. En el proceso, utiliza:
Las asignaciones de evaluaciones de cuadro de mando que defina. Consulte Acerca de las Asignaciones de Evaluación.
Las fórmulas de evaluación (como Ponderado o Mejor Caso) asignadas a todos los objetivos e iniciativas. Entre las fórmulas de evaluación, se incluyen:
Peor Caso: especifica que se va a utilizar el estado del objetivo o KPI secundario con peor rendimiento.
Mejor Caso: especifica que se va a utilizar el estado del objetivo o KPI secundario con mejor rendimiento.
Más Frecuente (Peor Caso): especifica que, si la mitad de los objetivos y KPI secundarios tienen un rendimiento alto y la otra mitad un rendimiento bajo, se utiliza el estado del objetivo o el KPI con peor rendimiento.
Más Frecuente (Mejor Caso): especifica que, si la mitad de los objetivos y KPI secundarios tienen un rendimiento alto y la otra mitad un rendimiento bajo, se utiliza el estado del objetivo o el KPI con mejor rendimiento.
Ponderado: especifica la forma de utilizar un promedio ponderado basándose en las medias ponderadas que haya asignado a los objetivos y KPI secundarios. Consulte Asignación de Medias Ponderadas a Objetivos, Iniciativas y KPI Secundarios.
Si un KPI secundario no tiene datos, no se incluirá en la agregación. En su lugar, su peso se distribuye entre los otros objetivos y KPI secundarios.
Se asignan las fórmulas de evaluación al crear un objetivo o iniciativa. Consulte Creación de Objetivos o Creación de Iniciativas.
Las medias ponderadas asignadas a las iniciativas, objetivos y KPI secundarios (solamente si la regla de evaluación del principal está definida en Ponderado) para identificar la medida en que cada secundario contribuye al rendimiento general del principal. Consulte Asignación de Medias Ponderadas a Objetivos, Iniciativas y KPI Secundarios.
Consulte Ejemplo de Determinación de la Evaluación de Rendimiento para un Objetivo Basado en Objetivos Secundarios y Ejemplo de Determinación de la Evaluación de Rendimiento para un Objetivo Basado en un KPI Secundario.
Las asignaciones de evaluaciones son umbrales de puntuación y rangos de evaluación que Oracle Business Intelligence utiliza para evaluar el rendimiento de objetivos e iniciativas.
Oracle Business Intelligence utiliza estos umbrales de puntuación e intervalos de evaluación para:
Determinar el estado y la puntuación de un objetivo o iniciativa según la agregación de las evaluaciones de sus secundarios.
Si la fórmula de evaluación de un objetivo o iniciativa es Mejor Caso, Peor Caso, Más Frecuente (Peor Caso) o Más Frecuente (Mejor Caso), la puntuación será uno de los umbrales de puntuación definidos, por ejemplo, 0, 33 o 66. Si la fórmula de evaluación es Ponderado, la puntuación se calcula en función de las medias ponderadas asignadas a los secundarios.
Asignar las puntuaciones de los KPI que se utilizan para medir el progreso de iniciativas y objetivos en puntuaciones del cuadro de mando, con el fin de usarlas para medir el rendimiento de los objetivos o iniciativas.
En la ilustración se muestra un ejemplo de umbrales de puntuación que están dentro de determinados rangos de evaluación. Los rangos de evaluación se definen de la siguiente manera:
67-100: Aceptable
34-66: Advertencia
0-33: Crítico
Consulte Descripción de la Evaluación de Rendimiento de Iniciativas u Objetivos para obtener información adicional sobre la evaluación del rendimiento de objetivos e iniciativas.
Consulte Definición de Asignaciones de Evaluaciones para Cuadros de Mando para obtener información sobre cómo definir las asignaciones de evaluación.
Los objetivos secundarios pueden ayudar a calcular una evaluación de rendimiento.
Suponga lo siguiente sobre un objetivo denominado Mejora de Resultados Financieros:
La regla de evaluación utilizada es Peor Caso.
Las asignaciones de evaluación definidas para el cuadro de mando que contiene el objetivo son las mismas que las que se muestran en Acerca de las Asignaciones de Evaluación.
Tiene los siguientes dos objetivos secundarios:
Aumento de Ventas, cuyo estado es Crítico y su puntuación es 0.
Reducción de Costes, cuyo estado es Advertencia y su puntuación es 50.
En este caso, la evaluación de rendimiento del objetivo Mejora de Resultados Financieros sería el estado y la puntuación del secundario con peor estado y puntuación, es decir, Aumento de Ventas, cuyo estado de cuadro de mando es Crítico y su puntuación es 0.
Puede utilizar KPI secundarios para evaluar el rendimiento.
Imagine lo siguiente en relación con un objetivo llamado Mejora de Satisfacción de Accionistas:
Tiene una fórmula de evaluación de Mejor Caso.
Las asignaciones de evaluación definidas para el cuadro de mando que contiene el objetivo son las mismas que las que aparecen en la ilustración.
Tiene un KPI secundario denominado KPI de Ingresos, cuyo estado de cuadro de mando es Correcto y su puntuación es 66.
El estado de KPI de Ingresos es de 4 estrellas y su puntuación es 80 según los siguientes umbrales y puntuaciones de KPI que aparecen en la ilustración:
Al agregar KPI de Ingresos al objetivo Mejora de Satisfacción de Accionistas, Oracle Business Intelligence asigna la puntación de KPI a la puntuación del cuadro de mando para poder usarla para medir el rendimiento del objetivo. Ya que la puntuación de KPI de 80 se incluye en el rango de evaluación del cuadro de mando de entre 66 y 100, se asigna a una puntuación del cuadro de mando de 66 y el estado es Correcto.
En este caso, la evaluación de rendimiento del objetivo Mejora de Satisfacción de Accionistas sería el estado y la puntuación del secundario con mejor estado y puntuación, es decir, KPI de Ingreso (en este caso, el único secundario), cuyo estado de cuadro de mando es Correcto y tiene una puntuación de 66.
Utilice el separador Asignaciones de Evaluaciones del cuadro de diálogo Configuración para definir las asignaciones de evaluaciones de un cuadro de mando.
Las medias ponderadas se asignan a objetivos, iniciativas y KPI secundarios para indicar cómo afectan al rendimiento de su objetivo principal.
Para asignar medias ponderadas a objetivos, iniciativas y KPI secundarios, la Regla de Evaluaciones del objetivo o iniciativa principal debe estar configurada como Ponderado.
Consulte Descripción de la Evaluación de Rendimiento de Iniciativas u Objetivos.
Puede sustituir los estados de iniciativas, objetivos o KPI que miden el rendimiento de iniciativas y objetivos.
Para sustituir un estado, debe ser propietario de la iniciativa, objetivo o KPI. Asimismo, es posible cancelar una sustitución.
Para que pueda trabajar con sustituciones de estados, el administrador debe activar antes esta función. Consulte Configuración del Repositorio para Oracle Scorecard and Strategy Management en Guía de Metadata Repository Builder para Oracle Business Intelligence Enterprise Edition.
Puede trabajar con sustituciones de estados en muchos lugares de un cuadro de mando. Por ejemplo, puede aplicar una sustitución de estado a un objetivo en el separador Detalles de Objetivo del editor de Cuadro de Mando. Asimismo, puede aplicar una sustitución de estado a un objetivo en el separador Diagrama de una vista, una lista de comprobaciones inteligente y una perspectiva en la que se hace referencia.
Las sustituciones de estado están asociadas a:
Una iniciativa, objetivo o KPI que mide el progreso de iniciativas y objetivos.
Cuando se hace referencia en algún lugar del cuadro de mando a una iniciativa, objetivo o KPI que tiene una sustitución de estado asociada, y el punto de vista que aparece coincide con el de la sustitución de estado, aparece un indicador de sustitución de estado, es decir, un asterisco rojo (*), del siguiente modo:
En una lista de comprobaciones, se muestra a la derecha del símbolo de estado de la fila que contiene la iniciativa, el objetivo o el KPI.
En un nodo del separador Diagrama de una vista, aparece a la derecha del símbolo de estado en la esquina inferior izquierda del nodo.
La columna de estado de un objetivo, iniciativa o KPI.
Un punto de vista específico.
Las sustituciones de estados se filtran por los valores del área de punto de vista del editor de cuadro de mando que está vigente actualmente para el objeto que se visualiza. Como resultado, la sustitución de estado de Ventas en la Región Oriental puede ser diferente de la sustitución de estado para Ventas de Región Occidental. Consulte Acerca del Área Punto de Vista.
Iconos interactivos de la dimensión en el KPI.
Las sustituciones de estados se filtran por iconos interactivos de la dimensión activos (en un KPI, cuadro de mando, diagrama de cuadro de mando, petición de datos del panel de control o lista de comprobaciones de KPI).
Consulte Trabajar con Sustituciones de Estados.
Puede sustituir un estado en áreas específicas.
Puede trabajar con sustituciones de estado en muchas ubicaciones de un cuadro de mando, incluidas:
Listas de comprobaciones. Consulte Trabajo con Comentarios en Listas de Comprobaciones.
Separador Diagrama de una vista. Consulte Trabajar con Sustituciones de Estados en el Separador Diagrama de una Vista.
Al trabajar con sustituciones de estados, recuerde que las sustituciones de estados se asocian a un punto de vista específico. Consulte Acerca del Área Punto de Vista.
Sugerencia:
Antes de sustituir un estado, asegúrese de que el propietario de negocio se ha establecido para el KPI, iniciativa u objetivo. Consulte Creación de KPI.Consulte Acerca de las Sustituciones de Estado.
Si se mantienen las sustituciones de estado, se asegura que se aplicarán correctamente.
En una lista de comprobaciones, puede ver sustituciones de estados y cancelaciones de sustituciones que se aplicaron anteriormente, así como aplicar sustituciones de estados y cancelaciones de sustituciones a las iniciativas o los objetivos y KPI de la lista de comprobaciones.
Las sustituciones de estado se pueden superponer para garantizar que se muestre un estado independientemente del estado original.
En el separador Diagrama de una vista, puede ver sustituciones de estados y cancelaciones de sustituciones aplicadas anteriormente, así como aplicar nuevas sustituciones y cancelaciones de sustituciones a objetivos y KPI que aparecen en la vista. Por ejemplo, puede trabajar con sustituciones de estados en el separador Diagrama del separador Árbol Estratégico.
Un árbol estratégico muestra un objetivo y los objetivos secundarios de soporte, así como los KPI dispuestos jerárquicamente.
El árbol estratégico también proporciona información complementaria del objetivo, como el propietario del negocio y los documentos relacionados.
El árbol estratégico permite explorar y navegar por los siguientes elementos:
La estrategia de un cuadro de mando al completo (es decir, el objetivo raíz) como, por ejemplo, la empresa ABC
La estrategia de un objetivo individual como, por ejemplo, Reducir el Tiempo de Respuesta de Soporte.
Existen dos tipos de diagramas para un árbol estratégico:
Diagrama de árbol estratégico. Consulte Descripción de un Diagrama de Árbol Estratégico.
Diagrama de rueda de contribución estratégica. Consulte Descripción de un Diagrama de Rueda de Contribución Estratégica.
Consulte Creación de Árboles Estratégicos.
Utilice un diagrama de árbol estratégico para ver un objetivo, sus objetivos secundarios de soporte y los KPI de forma jerárquica en un diagrama de árbol.
Un diagrama de árbol estratégico contiene los siguientes componentes:
Diagrama de Árbol: consta de nodos que representan un objetivo y sus KPI y objetivos de soporte. Cada nodo muestra el estado del objetivo o del KPI mediante la presentación de un icono y un color que representa el rango de evaluación. Un nodo KPI también muestra el valor real del KPI y la varianza porcentual del objetivo.
Vista de Pájaro: proporciona una vista general del diagrama de árbol.
En la ilustración se muestra un ejemplo de un diagrama de árbol estratégico.
Utilice un diagrama de rueda de contribución estratégica para ver de forma jerárquica un objetivo, sus objetivos secundarios de soporte y los KPI en un diagrama circular denominado diagrama de rueda de contribución estratégica.
El diagrama de rueda de contribución estratégica facilita la visualización de la contribución (o el impacto) que un KPI u objetivo específico tiene sobre un objetivo principal. Contiene los siguientes componentes:
Rueda de contribución estratégica: consta de un círculo central (o nodo de enfoque) que representa el objetivo inicial del diagrama. Está circundado por círculos concéntricos que se dividen en sectores. Cada sector es un nodo que representa un KPI u objetivo secundario.
El tamaño de un sector viene determinado por la importancia asignada al objetivo o KPI representado en la regla de evaluación ponderada de su principal. Consulte Asignación de Medias Ponderadas a Objetivos, Iniciativas y KPI Secundarios. Si el principal no tiene ninguna regla de evaluación ponderada, todos los de un principal tienen el mismo tamaño.
Panel Información: muestra la información siguiente sobre el nodo actual:
El icono de estado o la puntuación (de un objetivo) o los valores reales y el porcentaje de varianza (de un KPI)
El estado de sus elementos secundarios
El peso asignado a él en su regla de evaluación de media ponderada del elemento principal
Pista de enfoque: consta de un grupo de pequeños círculos que representan el nodo en el centro de la rueda de contribución estratégica y cualquiera de sus ascendientes incluidos en el diagrama. Cada círculo muestra el color de estado de su correspondiente nodo.
En la ilustración se muestra un ejemplo de diagrama de rueda de contribución estratégica para el objetivo Mejorar Resultados Financieros. El objetivo subordinado Reducción de Costes aparece resaltado.
Un árbol estratégico muestra un objetivo y los objetivos secundarios de soporte, así como los KPI dispuestos jerárquicamente.
Es posible crear árboles estratégicos para el cuadro de mando al completo o para objetivos específicos del siguiente modo:
En el modo Editar, puede crear y guardar árboles estratégicos para un cuadro de mando al completo o para objetivos específicos.
En el modo Ver, puede crear árboles estratégicos temporales o de solo lectura para objetivos específicos. En este modo no es posible guardar el árbol estratégico.
Consulte Uso de Modos de Edición y Visualización en el Editor de Cuadro de Mando.
En los mapas estratégicos se muestra cómo se han definido los objetivos para un cuadro de mando y los KPI que miden su progreso se alinean por perspectivas.
Un mapa estratégico también indica las relaciones de causa y efecto entre objetivos y otros objetivos o KPI con líneas de conexión. Puede crear relaciones de causa y efecto al crear (o editar) un objetivo (consulte Creación de Objetivos) o trabajar con detalles de KPI (consulte Trabajar con Detalles de KPI). Además, puede crear relaciones de causa y efecto en un mapa estratégico.
En la ilustración, se muestra un ejemplo de mapa estratégico.
Puede crear varios mapas estratégicos para representar la estrategia de diferentes áreas de su organización.
Solamente se pueden crear mapas estratégicos en el modo de edición. Consulte Uso de Modos de Edición y Visualización en el Editor de Cuadro de Mando.
Asegúrese de que los objetivos y KPI asociados se relacionan entre sí e identifique las relaciones de causa y efecto. Revise estas relaciones periódicamente para identificar las áreas que puedan necesitar mejora para aumentar la colaboración y la comunicación, afectando así a los objetivos y KPI existentes.
Consulte Creación de Mapas Estratégicos.
En los mapas estratégicos se muestra cómo se han definido los objetivos para un cuadro de mando y los KPI que miden su progreso se alinean por perspectivas.
Los mapas estratégicos ayudan a los usuarios a ver cómo se comparan los resultados reales con los objetivos.
Si el objetivo o el KPI está alineado con una perspectiva específica, suéltelo en cualquier lugar del diagrama. Aparece automáticamente en la sección de la perspectiva con la que el objetivo o el KPI está asociado.
Puede alinear un objetivo o KPI con una perspectiva al crear (o editar) el objetivo o KPI.
Si el objetivo o el KPI no está asociado a una perspectiva, puede soltarlo en la sección de la perspectiva con la que el objetivo o KPI se va a asociar. Esta acción no asigna de forma permanente la perspectiva a este objetivo o KPI.
Para agregar una relación de causa y efecto, haga clic en el botón Establecer un Enlace de Causa entre Dos Objetivos en la barra de herramientas del separador Mapa Estratégico, seleccione uno de los nodos y, a continuación, seleccione el segundo nodo. Aparece una línea que conecta los nodos.
Para suprimir un nodo del mapa, haga clic con el botón derecho del mouse en el nodo y seleccione Eliminar del Diagrama.
Coloque el puntero del mouse sobre el botón Comentario situado en la esquina superior derecha del nodo para mostrar la ventana Estado, donde podrá leer los comentarios agregados con anterioridad, agregar otro comentario o responder a un comentario.
Haga clic en el botón Opciones de la parte derecha del nodo al que desea agregar un comentario y seleccione Agregar Comentario en el menú Opciones de Nodo. Aparecerá el cuadro de diálogo Nuevo Comentario, donde podrá agregar comentarios o leer comentarios agregados anteriormente.
Coloque el puntero del mouse sobre el asterisco de color rojo (si está disponible) en un nodo para mostrar la ventana Estado, donde podrá ver las sustituciones aplicadas anteriormente o aplicar otra sustitución.
Haga clic en el botón Opciones de la derecha del nodo al que desea aplicar las sustituciones de estado y seleccione Sustituir Estado del menú Opciones de Nodo. Aparecerá el cuadro de diálogo Sustitución de Estado, donde podrá aplicar otra sustitución o ver sustituciones aplicadas con anterioridad.
Los mapas de causa y efecto permiten ilustrar las relaciones de causa y efecto de un objetivo o KPI del panel Estrategia. Los mapas de causa y efecto son diagramas que se utilizan en los cuadros de mando y que no están relacionados con las vistas de mapa. Consulte Adición de Vistas para Visualización en Paneles de Control.
La ilustración muestra un ejemplo de mapa de causa y efecto para el objetivo Mejorar Resultados Financieros.
Puede crear relaciones de causa y efecto para lo siguiente:
Un objetivo cuando cree o edite el objetivo e identifique:
Otros objetivos o KPI que repercutan o fomenten el objetivo (causas)
Otros objetivos o KPI que este objetivo fomente o en los que repercuta (efectos)
Consulte Creación de Objetivos.
Un KPI al trabajar con detalles de KPI.
Otros objetivos o KPI que repercutan o fomenten el KPI (causas)
Otros objetivos o KPI que este KPI fomente o en los que repercuta (efectos)
Consulte Trabajar con Detalles de KPI.
El mapa de causa y efecto también indica la proporción; es decir, si los cambios de rendimiento o valor de la relación de causa y efecto son directamente proporcionales (directa) o inversamente proporcionales (inversa), así como la fuerza (fuerte, moderada o débil) de las relaciones de causa y efecto mediante símbolos.
El mapa de causa y efecto ayuda a comprender las implicaciones de los futuros cambios estratégicos.
Cree enlaces de causa y efecto para que se muestren automáticamente las métricas y dependencias operativas.
Puede crear un mapa de causa y efecto en los modos Editar o Ver:
En el modo Editar, puede crear y guardar mapas de causa y efecto.
En el modo Ver, puede crear un mapa de causa y efecto temporal de solo lectura. No es posible guardarla.
Consulte Uso de Modos de Edición y Visualización en el Editor de Cuadro de Mando.
Consulte Creación de Mapas de Causa y Efecto.
Puede crear mapas de causa y efecto para cualquier objetivo o KPI que se muestre en el panel Estrategia.
Consulte Definición de Mapas de Causa y Efecto.
Las listas de comprobaciones son tablas que muestran objetos de cuadro de mando (es decir, iniciativas, objetivos y KPI) que están relacionados con un aspecto concreto de un cuadro de mando o agrupados para un fin determinado.
Algunas listas de comprobaciones son componentes de objetos de cuadro de mando. Entre ellos se incluyen las siguientes listas de comprobaciones:
Lista de comprobaciones Iniciativas y KPI: muestra las iniciativas secundarias y KPI que se pueden utilizar para evaluar el rendimiento de una iniciativa.
Esta lista de comprobaciones se muestra en el panel Análisis del separador Detalles de Iniciativas.
Lista de comprobaciones Objetivos y KPI: muestra los objetivos secundarios y los KPI que se utilizan para evaluar el rendimiento de un objetivo o que se muestran en una vista (es decir, asignación de causa y efecto, vista personalizada, árbol de estrategia o mapa estratégico).
Esta lista de comprobaciones se muestra en los siguientes separadores:
Panel de Análisis del separador Detalles de Objetivo en el editor de Cuadro de Mando
Separador Detalles del separador Mapa de Causa y Efecto
Separador Detalles del separador Vista Personalizada
Separador Detalles del separador Mapa Estratégico
Separador Detalles del separador Árbol Estratégico
Lista de comprobaciones Objetivos, Iniciativas y KPI: muestra las iniciativas, los objetivos y los KPI que están asociados a una perspectiva.
Esta lista de comprobaciones se muestra en el separador Perspectiva del editor de Cuadro de Mando.
Otras listas de comprobaciones que cree para un fin determinado. Entre ellos se incluyen las siguientes listas de comprobaciones:
Lista de comprobaciones KPI: muestra los KPI cuyo rendimiento desea supervisar.
Esta lista de comprobaciones se muestra en el separador Rendimiento del editor de Lista de Comprobaciones de KPI. Consulte Definición de Listas de Comprobaciones de KPI.
Lista de Comprobaciones Inteligente: Muestra las iniciativas, los objetivos y los KPI en un cuadro de mando que cumplen los criterios que haya especificado.
Esta lista de comprobaciones se muestra en el separador Lista de Comprobaciones Inteligente del editor de Cuadro de Mando. Consulte Definición de Listas de Comprobaciones de Smart.
Lista de Comprobaciones Desglose: muestra las iniciativas secundarias o descendientes o los objetivos y los KPI que se utilizan para evaluar el rendimiento de una iniciativa u objetivo.
Esta lista de comprobaciones se muestra en el separador Desglose del editor de Cuadro de Mando.
Una lista de comprobaciones incluye columnas que describen los objetos de cuadro de mando (como Estado, % de Varianza, etc.) y componentes (como por ejemplo, Ver o Resumen) que le permiten ver y gestionar estos objetos.
Por ejemplo, puede crear una lista de comprobaciones Objetivos y KPI con dos objetivos,% Enviados Anticipadamente y Días de Cumplimiento, que se utilizan para evaluar el rendimiento de un objetivo denominado Mejorar Satisfacción del Cliente.
Puede utilizar el separador Estilos de Lista de Comprobaciones del cuadro de diálogo Valores de Cuadro de Mando para personalizar listas de comprobaciones utilizadas en cuadros de mando, objetivos, iniciativas, perspectivas, listas de comprobaciones inteligentes, vistas personalizadas, vistas de árbol estratégico, mapas estratégicos y mapas de causa y efecto.
Para cada lista de comprobaciones de un cuadro de mando, puede personalizar los estilos de las listas de comprobaciones, cambiar el orden de las columnas, mostrar u ocultar las columnas y cambiar las etiquetas de columnas a los siguientes niveles:
Cuadro de Mando: Se aplica a todas las listas de comprobaciones para el cuadro de mando que no tengan estilos individuales propios o personalizaciones de columnas.
Lista de Comprobación Individual: Se aplica a una lista de comprobaciones individual. El estilo de la lista de comprobaciones individual sustituye el estilo de nivel del cuadro de mando
Si no se define ningún estilo de lista de comprobación, se utiliza el estilo por defecto.
Puede incluir las siguientes opciones de formato para personalizar las listas de comprobaciones:
Nombre de Fuente: Debe introducir el nombre de la fuente manualmente. Debe ser un nombre de fuente soportado por un explorador web utilizado en el entorno.
Negrita: Sí, No o Por Defecto
Cursiva: Sí, No o Por Defecto
Estilo de borde
Color del Borde
Color de Fuente
Color de Fondo
Puede definir los formatos anteriores para los distintos tipos de celda (de fila y columna) de forma independiente y puede aplicar distintos estilos para las filas alternativas de la lista de comprobaciones.
Puede copiar y pegar estilos de una celda a otra y con un clic puede aplicar el estilo de una celda a toda la fila. También puede definir los estilos de la fila de cabecera y de la fila seleccionada (en la que se ha hecho clic).
Para personalizar listas de comprobaciones:
Una lista de comprobaciones de KPI es una recopilación de KPI cuyo rendimiento desea supervisar.
Puede crear listas de comprobación de KPI para lo siguiente:
En un cuadro de mando. Cree una lista de comprobación de KPI en un cuadro de mando para facilitar la visualización e investigación del progreso de los objetivos e iniciativas. Las listas de comprobaciones de KPI que cree en el cuadro de mando se guardan como parte del cuadro de mando. Consulte Definición de Listas de Comprobaciones de Smart.
Fuera del cuadro de mando. Eso permite crear una lista de comprobación de KPI antes de crear o editar un cuadro de mando. Las listas de comprobaciones de KPI que cree fuera del cuadro de mando se guardarán como objetos independientes en el catálogo de presentación de Oracle BI.
En la creación de iniciativas y objetivos es posible asignar KPI para evaluar su progreso y su rendimiento.
Puede trabajar con estos KPI en un cuadro de mando a través del separador Detalles de KPI del editor de Cuadro de Mando.
Concretamente, puede:
Ver configuraciones de KPI básicas además de un gráfico que presente los valores reales y los valores objetivo.
Sustituir la etiqueta, la descripción y el propietario de negocio definido para el KPI.
Hacer pin a dimensiones. Consulte Definición de Dimensiones y Valores de Dimensión con Pin.
Ver documentos que ofrecen información que respalda el KPI.
Ejecutar acciones asociadas al KPI.
Asociar el KPI a una perspectiva.
Especificar un tipo de indicador (por ejemplo, Inicial) para indicar si el rendimiento del KPI activa otros KPI o si está afectado por el rendimiento de otros KPI o de otros datos o procesos.
Ver, agregar o responder a comentarios.
Identificar iniciativas y KPI (para KPI mostrados en el panel Iniciativas) u objetivos y KPI (para KPI mostrados en el panel Estrategia) que originan o tienen efecto en el KPI.
Etiqueta, mediante el campo Etiqueta.
Descripción, mediante el campo Descripción.
Propietario de Negocio, mediante el campo Propietario de Negocio del panel Colaboración
Una lista de comprobaciones de Smart es una vista en un cuadro de mando particular según los criterios que se especifiquen.
Por ejemplo, una lista de comprobaciones de Smart podría mostrar los diez principales KPI en un cuadro de mando basado en el mejor rendimiento o todos los objetivos, iniciativas y KPI en un cuadro de mando propiedad de un propietario de negocio específico.
En la ilustración se muestra un ejemplo de una lista de comprobaciones de Smart del objetivo Mejorar Resultados Financieros y todos sus descendientes.
Una lista de comprobaciones de Smart está formada por los siguientes componentes:
Panel Filtro: este panel aparece como un panel de control, un resumen de texto o está oculto, según la configuración del componente Filtrar Criterios de Visualización en el cuadro de diálogo Propiedades de Lista de Comprobaciones de Smart. Si se muestra como:
Panel de control, contiene separadores en los que puede especificar los criterios que se van a usar para filtrar la lista de comprobaciones de Smart. Puede filtrar por relaciones de objeto, por tipos de objeto, por asociaciones de perspectiva, por rendimiento y por asignaciones de propietario de negocio.
Resumen de texto, muestra un resumen de texto de solo lectura de los criterios de filtro actuales.
Lista de comprobaciones de Smart: muestra los objetivos, las iniciativas y los KPI en un cuadro de mando que cumplen los criterios especificados en el panel Filtro.
Barra de herramientas de Lista de Comprobaciones de Smart: contiene botones que permiten guardar la lista de comprobaciones de Smart para especificar las propiedades de la lista de comprobaciones de Smart, como el modo en que el panel Filtro se va a mostrar (es decir, como panel de control, como resumen de texto de solo lectura u oculto).
Cree listas de comprobaciones de Smart como conducto para alinear correctamente los controladores de rendimiento (objetivos e iniciativas) con sus propietarios de negocio correctos y para ayudar a llegar a un consenso entre los participantes que crearán la confirmación para mover los valores de metas y objetivo con el fin de lograr los resultados establecidos y deseados.
Puede crear listas de comprobaciones de Smart solo en modo de edición.
En el modo de visualización, podrá ver una lista de comprobaciones de Smart y, en caso de que dicha lista se haya guardado con el panel Filtro mostrado como panel de control, puede especificar los criterios de filtro para cambiar de forma dinámica lo que se muestra en la lista de comprobaciones de Smart.
Consulte Uso de Modos de Edición y Visualización en el Editor de Cuadro de Mando.
También puede agregar listas de comprobaciones de Smart a los paneles de control. Si la lista de comprobaciones se ha guardado con el panel Filtro mostrado como panel de control, los usuarios finales podrán especificar los criterios de filtro para cambiar de forma dinámica lo que se muestra en la lista de comprobaciones de Smart.
Una lista de comprobaciones de Smart es una vista en un cuadro de mando particular según los criterios que se especifiquen.
Las listas de comprobaciones inteligentes alertan a los usuarios de cambios importantes en los datos.
Las vistas personalizadas permiten mostrar una vista personalizada de los datos de negocio y estratégicos.
Por ejemplo, puede presentar información sobre objetivos y KPI en la imagen de fondo que elija, como el logotipo de la compañía. Consulte Creación de Vistas Personalizadas.
Solamente puede crear vistas personalizadas en el modo de edición. Consulte Uso de Modos de Edición y Visualización en el Editor de Cuadro de Mando.
Los cuadros de mando pueden tener vistas personalizadas para modificar la presentación de los análisis de datos.
Puede crear una vista de un cuadro de mando que se ha personalizado para los destinatarios.
Al abrir objetos del cuadro de mando, hay varias opciones disponibles.
Para abrir un objeto de cuadro de mando:
Separador Mapa de Causa y Efecto
Separador Vista Personalizada
Separador Mapa Estratégico
Separador Árbol Estratégico
Separador Lista de Comprobaciones de KPI
Separador Lista de Comprobaciones Inteligente
Separador Misión
Separador Visión
Panel Estrategia o panel Iniciativas. Aparece el separador Detalles de KPI.
Panel Catálogo para Cuadro de Mando. Se muestra el separador KPI.
Puede editar objetos de cuadro de mando en el editor de Cuadro de Mando.
También puede editar objetos de cuadro de mando en la página Catálogo. Consulte Gestión de Objetos en el Catálogo de Presentación de Oracle BI.
Puede suprimir objetos de cuadro de mando en el editor de Cuadro de Mando.
También puede suprimir objetos de cuadro de mando desde la página Catálogo. Consulte Gestión de Objetos en el Catálogo de Presentación de Oracle BI.
Atención:
Antes de eliminar una iniciativa, asegúrese de que se haya completado o de que ya no sea necesaria para lograr un objetivo. Antes de eliminar el objetivo, examine los objetivos secundarios u objetivos vinculados para asegurarse de que la eliminación no repercuta en los objetivos.Se pueden agregar tipos de objetos específicos de cuadro de mando a paneles de control.
Es posible agregar los siguientes objetos de cuadro de mando a paneles de control:
Mapas de causa y efecto. Consulte Definición de Mapas de Causa y Efecto.
Vistas personalizadas. Consulte Definición de Vistas Personalizadas
Mapas estratégicos. Consulte Definición de Mapas Estratégicos
Árboles estratégicos. Consulte ¿Qué Son los Árboles Estratégicos?
Listas de comprobaciones de KPI. Consulte Definición de Listas de Comprobaciones de KPI
Listas de comprobaciones de Smart. Consulte Definición de Listas de Comprobaciones de Smart
Nota:
Embeba las visualizaciones de cuadro de mando (por ejemplo, las listas de comprobaciones inteligentes o las asignaciones de causa y efecto) en paneles de control para fomentar el análisis interactivo.Consulte Adición de Contenido a los Paneles de Control para obtener más información.
Puede encontrar información de solución de problemas en diversas fuentes.
La información que se ofrece a continuación le resultará útil para la solución de los problemas que se pueden producir al utilizar Oracle Scorecard and Strategy Management:
Para obtener más información sobre el registro, consulte Diagnóstico y Resolución de Problemas en Oracle Business Intelligence en Guía del Administrador de Seguridad para Oracle Business Intelligence Enterprise Edition.
Si las funciones para agregar comentarios y para sustituir los estados no están activadas, consulte Configuración del Repositorio para Oracle Scorecard and Strategy Management en Guía de Metadata Repository Builder para Oracle Business Intelligence Enterprise Edition.
Si hay problemas con la capacidad para crear o acceder a objetos del cuadro de mando, consulte la información sobre los privilegios y los permisos en Gestión de Objetos en el Catálogo de Presentación de Oracle BI y Gestión de Privilegios de Presentation Services en Security Guide for Oracle Business Intelligence Enterprise Edition (Guía de Seguridad para Oracle Business Intelligence Enterprise Edition).