Témakörök
Ez a fejezet az alábbi szakaszokból áll:
Tudnivalók a scorecardra vonatkozó jogosultságokról és engedélyekről
A szerkesztési és a megtekintési üzemmód használata a Scorecard-szerkesztőben
A kezdeményezés vagy a célkitűzés teljesítményértékelésének ismertetése
Előrejelző értékelés leképezéseinek definiálása scorecardokhoz
Súlyozás hozzárendelése alárendelt célkitűzésekhez, kezdeményezésekhez és fő teljesítménymutatókhoz
A fő teljesítménymutató részletes adataival kapcsolatos műveletek
Az Oracle Scorecard és Stratégiakezelés egy olyan teljesítménykezelési eszköz, amely lehetővé teszi, hogy Ön leírja és kommunikálja üzleti stratégiáját.
Használatával irányíthatja és értékelheti a vállalati stratégia és teljesítmény alakulását a csúcstól az ön szervezeti egységéig, vagy alulról felfelé.
Az Oracle Scorecard és Stratégiakezelés lehetővé teszi továbbá, hogy célkitűzéseit és kezdeményezéseit vagy hozza összhangba hagyományos, kiegyensúlyozott scorecard perspektívákkal, vagy hozzon létre sajátot, amely tükrözi az Ön alapvető üzleti kompetenciáit. Lásd: A kiegyensúlyozott scorecard meghatározása
Használja az Oracle Scorecard és Stratégiakezelést a következőkre:
Azoknak a célkitűzéseknek (azaz az olyan célnak, mint a Csökkentett termelési költségek) és kezdeményezéseknek (azaz az olyan folyamatoknak és feladatoknak, mint az Űrlapköltség-minimalizálási csoport) egyidejű meghatározása, amelyek azt a stratégiát alakítják ki, amelyiket a fő teljesítménymutatókhoz a folyamatok és teljesítmény mérése érdekében hozzá lehet rendelni. Kapcsolódó témák:
Célkitűzések, lásd: A célkitűzések meghatározása
Kezdeményezések, lásd: A kezdeményezések meghatározása
Fő teljesítménymutatók, lásd: Fő teljesítménymutatók és KPI figyelőlisták használata
Hozza összhangba a célkitűzéseket és kezdeményezéseket testreszabott vagy hagyományos nézőpontokkal (alapvető üzleti kompetenciák és területek, mint a pénzügyek vagy vevőkapcsolatok). Ez később lehetővé teszi az Ön számára, hogy megállapítsa azt a mértéket, hogy meddig támogatja a vállalati stratégia ezeket a nézőpontokat. Lásd A nézőpontok meghatározása
Határozzon meg számtartományokat a fő teljesítménymutatók értékeinek értékeléséhez a vállalati vagy igazgatósági szintű célkitűzéseken és kezdeményezéseken belül. Lásd: Előrejelző értékelés leképezéseinek definiálása scorecardokhoz
Stratégia és stratégiai dinamika grafikus kommunikálása stratégia térképek, ok-okozat térképek, egyéni nézetek és stratégia fák alkalmazásával. Lásd:
Célkitűzések és kezdeményezések megvalósításának és állapotának megbeszélése megjegyzések hozzáadásával, elolvasásával és megválaszolásával. Lásd: Tudnivalók a megjegyzésekről.
Mivel fő teljesítménymutatókat használ a scorecard-okban az időbeli előrehaladás és teljesítmény méréséhez, a megfelelő idődimenziókat kell alkalmaznia, amikor meghatározza a scorecard-okon belül használandó fő teljesítménymutatókat. Az idődimenziókra vonatkozó további tudnivalókról az Ön adminisztrátora ad tájékoztatást.
Kiegyensúlyozott mutatószámrendszer létrehozásával világos kép kapható a szervezet különböző vonatkozásairól.
A vállalatok hagyományosan túlságosan is csak a pénzügyileg vezérelt stratégiákra összpontosítanak, és nem veszik eléggé figyelembe az egyéb befolyásoló tényezőket. Mivel a pénzügyi célok általában a múltból építkeznek, meghatározásuk az előzmények számadatainak növekedésén alapul, ezek nem számolnak a jövőbeli piaci feltételekkel vagy a célkitűzések előnyeivel. A kiegyensúlyozott scorecard olyan stratégiakezelő rendszer, amely a szervezet stratégiáját világos célkitűzésekre, mérőszámokra, célértékekre és kezdeményezésekre képezi le, és ezeket a következő négy nézőpont szerint rendszerezi: pénzügy, ügyfél, belső üzleti folyamatok, valamint képzés és növekedés. Ezeket a nézőpontokat jellemzően kérdések formájában fogalmazza meg a rendszer, például: „Jövőképünk megvalósításához hogyan kell megjelennünk az ügyfeleink számára?” vagy „A pénzügyi sikeresség érdekében hogyan kell megjelennünk a részvényeink számára?” A kiegyensúlyozott scorecard módszertana az üzleti folyamatok leírására olyan nyelvezetet biztosít, amellyel több, fontos nézőpontot egyaránt figyelembe vevő stratégiák definiálhatók. A szervezet pénzügyi állapotát leíró pénzügyi beszámolókhoz (jövedelmi beszámoló, pénzforgalmi beszámoló és mérlegbeszámoló) hasonlóan a kiegyensúlyozott scorecard megfelelő keretrendszert biztosít a stratégia konzisztens és mélyreható módon való közvetítéséhez. Az ábra ennek a négy perspektívának az ábrázolását jeleníti meg.
"A scorecard négy nézőpontjának segítségével egyensúly teremthető a rövid távú és a hosszú távú célkitűzések között, a megkívánt eredmények és az ezek elérését biztosító teljesítménytényezők között, valamint a célkitűzések objektív mérőszámai és az enyhébb, többnyire szubjektív mérőszámai között." (Robert S. Kaplan, David P. Norton: „Linking the Balanced Scorecard to Strategy”, California Management Review Reprint Series, 1996 by the Regents of the University of California CMR, Vol 39, Number 1, Fall 1996).
Az Oracle Scorecard és Strategy Management négy alapértelmezett nézőpontot biztosít, amelyeket olyan stratégiák definiálásához használhat, amelyek holisztikusan tartalmazzák az összes fontos nézőpontot, valamint olyan stratégiastruktúrák definiálásához, amelyek az összes nézőpontban biztosítják a stabilitást és a sikert.
A Dr. Robert Kaplan és Dr. David Norton által kidolgozott kiegyensúlyozott scorecard módszertannak megfelelő négy alapértelmezett nézőpont a következő:
Pénzügyi – pénzügyi mérőszámok azonosítására szolgál, amelyek a következő kérdés megválaszolásában segítenek: „Hogyan vigyázunk a részvényeseinkre?”
Ügyfél – olyan mérőszámok azonosítására szolgál, amelyek a következő kérdés megválaszolásában segítenek: „Hogyan látnak minket az ügyfelek?”
Belső folyamatok – olyan mérőszámok azonosítására szolgál, amelyek a következő kérdés megválaszolásában segítenek: „Mely folyamatoknál kell javítanunk?”
Képzés és növekedés – olyan mérőszámok azonosítására szolgál, amelyek a következő kérdés megválaszolásában segítenek: „Hogyan biztosítható a folyamatos javulás és az értékek létrehozása?”
A rendelkezésre álló nézőpontokat átalakíthatja, de létrehozhat a vállalati célkitűzésekhez, alapvető kezdeményezésekhez és fő teljesítménymutatókhoz igazodó saját nézőpontokat is.
Kaplan és Norton négy nézőpontja adott szervezeti stratégiát ad vissza. Ezek a nézőpontok és stratégiák nem feltétlenül alkalmasak kormányzati, közösségi vagy nonprofit szervezeteknél; ezért ezeknél a célkitűzéseket és az alapvető kérdéseket megfelelően módosítani és bővíteni kell a kívánt stratégiák eléréséhez.
A kiegyensúlyozott scorecard mindig élő dokumentumként kezelendő. A célkitűzések, kezdeményezések stb. megállapítására vonatkozó folyamatot rendszeresen meg kell ismételni. A kívánt eredmények elérése érdekében a folyamatnak nem csak mennyiségi, hanem minőségi szempontból is kellő időben képet kell adnia a szervezet állapotáról.
Lásd: Az Oracle Scorecard és a Strategy Management bemutatása
A Scorecard-szerkesztő segítségével scorecardot hozhat létre a teljes vállalat vagy egyedi részlegek számára.
A Scorecard-szerkesztő számos ablaktáblából és lapból áll:
A szerkesztő bal oldalán található ablaktáblákkal a scorecardot alkotó objektumokat hozhat létre. Például a Stratégia ablaktáblában létrehozhatja, rendszerezheti és átveheti a kiértékelni kívánt vállalati egység (például részleg) stratégiai struktúráját (szokásos elnevezése még stratégiafa) kialakító célkitűzéseket.
A szerkesztő jobb oldala a lapok területe. Amikor először hoz létre scorecardot, itt az Áttekintés lap látható. Ezen a lapon a kijelölt kezdeményezés, célkitűzés vagy fő teljesítménymutató összefoglaló adatai jelennek meg.
A scorecard objektumainak létrehozásakor a szerkesztő dinamikusan előállítja ezek részletes adatokat tartalmazó lapjait. Ha például létrehoz egy célkitűzést, a szerkesztő előállít egy lapot a célkitűzéshez. Ezen lapon definiálhatja a célkitűzést, és megtekintheti a célkitűzésre vonatkozó részletes adatokat, például hogy mely fő teljesítménymutatókat kell használni a kiértékeléséhez, és hogy mely kezdeményezések vezérlik.
A szerkesztő tetején láthatók az eszköztár gombjai és a szempont terület. A szempont terület azoknak a fő teljesítménymutatóknak a dimenzióit jeleníti meg, amelyeket a scorecardon a kezdeményezések és célkitűzések előrehaladásának és teljesítményének mérésére használ. Ezen a területen értékeket rögzíthet (vagy állíthat be) a dimenziókhoz. Amikor rögzít egy dimenziót, a scorecard adatait szűri a rendszer, és így új szempontot biztosít (azaz az adatok új nézetét). Lásd Tudnivalók a szempont területről.
Az ábrán a példa a Sample Scorecard-Lite által mutatja be a Scorecard-szerkesztőt.
A scorecard objektumai számos szolgáltatást végrehajthatnak.
A scorecard objektumai azok az elemeket, amelyeket a következő célokra hoz létre vagy rendszerez:
A vállalati stratégia ábrázolása és kiértékelése, ehhez az objektumok a következők:
Célkitűzések. Lásd: A célkitűzések meghatározása
Kezdeményezések. Lásd: A kezdeményezések meghatározása
Nézőpontok. Lásd: A nézőpontok meghatározása
Fő teljesítménymutatók. Lásd: A fő teljesítménymutatók (KPI) meghatározása
A vállalati stratégia bemutatása és elemzése, ehhez az objektumok a következők:
Jövőkép-kijelentések. Lásd A jövőképek meghatározása
Küldetés-kijelentések. Lásd: A küldetés-kijelentés meghatározása
Stratégiafák. Lásd: A stratégiafa meghatározása
Stratégiatérképek. Lásd: A stratégiatérkép meghatározása
Ok-okozati térképek. Lásd: Az ok-okozati térképek meghatározása
Egyéni nézetek Lásd: Az egyéni nézetek meghatározása
Fő teljesítménymutatók figyelőlistája. Lásd: A KPI-figyelőlisták fogalma
Intelligens figyelőlisták. Lásd: Az intelligens figyelőlisták bemutatása
Ügynökök. Lásd: Ügynökök létrehozása fő teljesítménymutatókból
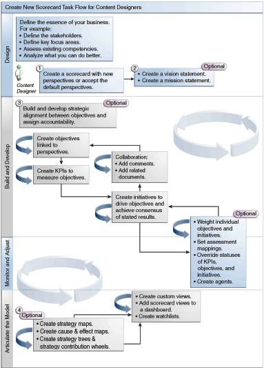
Mivel az Oracle Scorecard és Strategy Management a scorecard objektumok széles választékát biztosítja saját scorecard felépítéséhez, útmutatásul a folyamat általános menetét és ennek ismertetését adjuk meg.
Javasolt, hogy a folyamat menetének minden egyes feladatát pontosan végrehajtsa. Az ábra grafikusan szemlélteti a scorecardok előállításához szükséges valamennyi feldolgozás folyamatát.

Bizonyos feladatok végrehajtási lehetőségét a fő teljesítménymutatók és a fő teljesítménymutatók figyelőlistáinak kialakítása során, illetve az Oracle Scorecard and Strategy Management alkalmazáson belül (például a scorecardok létrehozásakor vagy a tulajdonosok megkeresésekor) jogosultságok szabályozzák.
A jogosultságokat a rendszergazda kezeli. Az általános információkat lásd: A Presentation Services jogosultságainak kezelése itt: Security Guide for Oracle Business Intelligence Enterprise Edition.
Sok feladat elvégzéséhez a jogosultságok kombinációjára van szükség. Három táblázat található A főbb teljesítménymutatók, a KPI-figyelőlista és a Scorecard-használat felismeréséhez szükséges jogosultságok között a Security Guide for Oracle Business Intelligence Enterprise Edition útmutatóban, amelyek:
Felsorolják a feladatobjektumot (például a művelethivatkozást vagy a kapcsolódó dokumentumot).
Felsorolják a feladatokat és a megfelelő jogosultságokat, amelyeket kezelhet.
Feltételezik, hogy a rendszergazda megadta Önnek a felhasználói azonosítót vagy az engedélyek csoportját ahhoz, hogy olvashasson vagy írhasson a szükséges katalógusobjektumokba és mappákba.
Megjegyzés:
Ezek a táblázatok nem foglalkoznak az engedélyekkel. A scorecardra vagy a benne lévő elemekre vonatkozó (azaz, hogy mely felhasználók érhetik el) jogosultságok megváltoztatásához teljes hozzáférési engedély szükséges a scorecardhoz. Lásd: Objektumok kezelése az Oracle BI Presentation Catalog alkalmazásban.A következő műveleteket kell elvégeznie:
Tekintse át A KPI-feladatokhoz szükséges jogosultságok és A Scorecard és a Scorecard-objektum feladathoz szükséges jogosultságok című részt a Security Guide for Oracle Business Intelligence Enterprise Edition című útmutatóban, hogy ellenőrizze, hogy rendelkezik-e a megfelelő jogosultságokkal a feladat elvégzéséhez, és ha szükséges, kérjen a rendszergazdától további jogosultságokat.
Szerezze meg az Oracle BI Presentation Services rétegobjektumára vonatkozó megfelelő engedélyeket, hogy a katalógusböngésző használata során törölhessen bármilyen scorecardot, KPI figyelőlistát vagy KPI objektumot. Lásd: Engedélyek beállítása a megjelenítési réteg objektumaihoz itt: Metadata Repository Builder's Guide for Oracle Business Intelligence Enterprise Edition.
A Scorecard-szerkesztőben használt szerkesztési mód attól függ, hogy mit próbál végrehajtani.
A Scorecard-szerkesztő két üzemmódban használható:
Szerkesztési üzemmód – küldetés- és jövőkép-nyilatkozatok, kezdeményezések, nézőpontok, célkitűzések, fő teljesítménymutatók, KPI-figyelőlisták, intelligens figyelőlisták és nézetek létrehozását és szerkesztését teszi lehetővé, valamint ügynökök létrehozását fő teljesítménymutatókból.
A Scorecard-szerkesztőn kívül nem törölheti a scorecard célkitűzéseit, kezdeményezéseit vagy nézőpontjait, mivel az scorecard problémákhoz vezethet.
Megtekintési üzemmód – küldetés- és jövőkép-nyilatkozatok, kezdeményezések, nézőpontok, célkitűzések, fő teljesítménymutatók, KPI-figyelőlisták és nézetek bejárását és megtekintését teszi lehetővé, de azok itt nem vehetők fel és nem módosíthatók. Emellett megjegyzéseket vehet fel, állapotokat írhat felül, ügynököket hozhat létre fő teljesítménymutatókból és intelligens figyelőlistákkal kommunikálhat.
Emellett az ezekben az üzemmódokban elérhető adatok és a végrehajtható feladatok a következőktől függnek:
a fiókjához hozzárendelt jogosultságok;
a scorecard egyedi objektumaihoz és mappáihoz társított engedélyek.
Lásd Tudnivalók a scorecardra vonatkozó jogosultságokról és engedélyekről.
A scorecardok segítenek az adatok elemzésének megjelenítésében, hogy az üzleti stratégia jobban ismertethető, illetve kommunikálható legyen.
Scorecardok létrehozásával a célközönség könnyebben megérti, hogyan kapcsolódnak egymáshoz a teljesítmény és a célok.
A scorecardok megnyitására és szerkesztésére ugyanaz az eljárás érvényes.
A scorecard szerkesztésével biztosíthatja, hogy a rajta lévő adatok mindig naprakészek legyenek.
Ha szüksége van arra, hogy a rendszergazda módosítsa a metaadatait (például átnevezzen egy dimenziót vagy töröljön egy témakört), akkor mielőtt kapcsolatba lépne a rendszergazdával, távolítsa el a fő teljesítménymutatókban és scorecardokban található objektumok összes beállítását.
Lásd A szerkesztési és a megtekintési üzemmód használata a Scorecard-szerkesztőben.
Megtekintheti a kezdeményezések, a célkitűzések vagy a fő teljesítménymutatók összefoglaló adatait.
A megjelenített összesített adatok attól függnek, hogy utoljára melyik objektumot jelölte ki a Kezdeményezések ablaktáblában vagy a Stratégia ablaktáblában. Ha utoljára a következők valamelyikét választotta:
Egy kezdeményezést vagy célkitűzést, akkor a kezdeményezésre vagy célkitűzésre vonatkozó alapértelmezett beállítások jelennek meg (például: állapot, a vállalkozás tulajdonosa stb.) az állapot összegzésével, megjelenítve a KPI mutatók és kezdeményezések számát, vagy a KPI mutatók és célkitűzések számát, ami az egyes teljesítmény-értékelési tartományok előrehaladását értékeli.
Ha egy adott állapothoz legalább egy rész- vagy utódcélkitűzés, kezdeményezés vagy KPI mutató létezik, akkor az állapot neve egy hiperhivatkozás, amely a Scorecard szerkesztő: Lebontás lapon jelenik meg, és a rész- vagy utódcélkitűzéseket, kezdeményezéseket és KPI mutatókat tartalmazza.
Egy KPI azonosítót, akkor a KPI mutatóra vonatkozó alapértelmezett beállítások jelennek meg (például: állapot, a vállalkozás tulajdonosa stb.), valamint a teljesítményadatok és a teljesítmény diagram.
A Scorecard-szerkesztő szempont területe azoknak a fő teljesítménymutatóknak a dimenzióihoz jelenít meg vezérlőelemeket, amelyek a scorecardon a kezdeményezések és a célkitűzések előrehaladásának és teljesítményének mérésére szolgálnak.
Lásd: A dimenziók és rögzített dimenzióértékek fogalma
Vezérlőelemek jelennek meg a fő teljesítménymutató minden olyan dimenziójához, amelyre a scorecardon hivatkozás történik, kivéve azokat, amelyeknél kifejezetten letiltotta a megjelenítést. Ha ugyanarra a dimenzióra egynél több fő teljesítménymutatóban található hivatkozás, akkor a vezérlőelemet közösen használhatják a fő teljesítménymutatók. Lásd A szempont vezérlőelemeinek beállítása.
Az itteni ábrán olyan terület nézőpontja látható, amelyiken megjelenik a Régió hierarchia, az Egyéni szegmensek, az Irodák hierarchia, a Termékek hierarchia és a 2010/Q3 dimenzió.
Minden egyes vezérlőelem tartalmaz egy feliratot és egy lefelé mutató nyílgombot, amely a dimenzióértékek listáját jeleníti meg, amelyről választhat, továbbá egy Keresés hivatkozást (a további tudnivalókat lásd: Tagok keresése párbeszédpanel). A felirat lehet a dimenzióhoz tartozó adatbázis neve (ez az alapértelmezés), felhasználóbarát felirat (ha megadtak ilyet a vezérlőelemhez), illetve egy vagy több érték (ha a dimenziót egy adott értékhez vagy több értékhez rögzítették).
Ezen a területen ideiglenesen értékeket rögzíthet vagy állíthat be a dimenziókhoz. Amikor rögzít egy dimenziót, a scorecard adatait szűri a rendszer, és így új szempontot biztosít (azaz az adatok új nézetét). Ez lehetővé teszi, hogy az érdeklődésére számot tartó adatokra összepontosítson, például arra az üzleti területre, amelyért felelős.
A szempont terület beállításai ideiglenesek, és nem őrződnek meg a scorecard mentésekor. A rögzítések megőrzéséhez a következő helyeket használhatja:
A Beállítások párbeszédpanel Dimenzió beállításai lapja a fő teljesítménymutató összes használatát érinti a scorecardon.
Dimenzióra vonatkozó adatok terület az Elemzések ablaktáblában a Scorecard-szerkesztő:Fő teljesítménymutató részletei lapján: érték rögzítése a fő teljesítménymutató adott alkalmazásához.
Fő teljesítménymutató hozzáadása párbeszédpanel (megjelenhet a Figyelőlista bejegyzésének szerkesztése párbeszédpanelként is) a KPI figyelőlista szerkesztőjében: értékek rögzítése egyedi fő teljesítménymutatókhoz.
Dimenziók rögzítése párbeszédpanel: értékek rögzítése irányítópulthoz hozzáadott nézeten.
KPI-szerkesztő Dimenzióra vonatkozó adatok oldala (megjelenik a Scorecard-szerkesztő Fő teljesítménymutató lapján is): értékek rögzítése a fő teljesítménymutató definíciójában. Ez a megoldás kevésbé rugalmas, mintha a fő teljesítménymutató definícióját használhatóvá teszi különböző környezetekben, és a rögzítés csak a fő teljesítménymutatóra hivatkozó nézetekben történik.
A Scorecard-szerkesztő tartalmazza a Vissza és az Előre gombot, és ezekkel előre vagy visszafelé haladhat az előzményekben, és kijelölhet egy korábbi vagy a kiinduláshoz tartozó szempontot.
Dimenzió ideiglenes rögzítésének végrehajtása:
Kattintson a lefelé mutató nyílgombra a dimenziótól jobbra.
Elvégzendő művelet:
Válasszon ki egy adott értéket, majd kattintson az értékre.
Válasszon ki több értéket, majd a Keresés gombra kattintva jelenítse meg a Tagok keresése párbeszédpanelt, végezze el a kiválasztásokat, majd kattintson az OK gombra. Több értéket is kijelölhet, ha a Ctrl billentyűt lenyomva tartva rákattint a kívánt értékekre.
Ha az érték egy hierarchikus oszlop, a szintek kibontásához kattintson az oldalsó háromszög gombra. Tartsa lenyomva a Ctrl billentyűt, majd kattintson a kívánt értékekre.
A párbeszédpanel bezárásához kattintson a lefelé mutató nyílgombra vagy a párbeszédpanel területén kívülre.
Az adatokat szűri a rendszer, és új szempont jelenik meg.
A Beállítások párbeszédpanel Dimenzió beállításai lapján megadhatja a vezérlőelemeket a dimenziókhoz a scorecard szempont területén.
A következő beállításokat adhatja meg:
A dimenzió egy vagy több alapértelmezett értéke.
Azt, hogy a dimenzióhoz tartozó vezérlőnek a nézőpont területén kell-e megjelennie
A dimenzió nézőpont területén megjelenő címkéjét.
A jövőkép-kijelentés olyan rövid megállapítás, amely megjelöli, hogy mivé szeretne válni a vállalat valamikor a jövőben.
Például az a jövőképe, hogy a legsikeresebb vállalattá szeretne válni Dél-Amerika polipropilén piacán. (A jövőkép-kijelentés megadása nem kötelező.)
Gyakran e kijelentés alapján definiálják a küldetés-kijelentést kialakító alapvető fontosságú célokat és prioritásokat. Lásd: A küldetés-kijelentés meghatározása és Jövőképek definiálása.
A jövőkép- és küldetés-kijelentések létrehozásához nagyon speciális jogosultságokra van szükség. Ha a jövőkép- vagy küldetés-kijelentés eszköztári gombja le van tiltva, forduljon a rendszergazdához. A további tudnivalókat lásd: A főbb teljesítménymutatók, a KPI-figyelőlista és a Scorecard-használat felismeréséhez szükséges jogosultságok itt: Security Guide for Oracle Business Intelligence Enterprise Edition.
A jövőkép-kijelentés olyan rövid megállapítás, amely megjelöli, hogy mivé szeretne válni a vállalat valamikor a jövőben.
A jövőkép definiálásával az eredményadatok a szervezet céljaihoz igazíthatók.
A küldetés-kijelentések adják meg a jövőkép eléréséhez szükséges alapvető fontosságú üzleti célokat és prioritásokat.
A küldetés-kijelentés megadása nem kötelező. Lásd Küldetések definiálása.
A jövőképet jövőkép-kijelentésekkel definiálja. Lásd: A jövőképek meghatározása
A küldetés definiálása olyan általános célkitűzést biztosít, amelyikhez lehet viszonyítani az adatok elemzését.
Létrehozhat egy küldetés-kijelentést, amellyel a felhasználókat a szervezet átfogó céljaihoz igazíthatja.
A nézőpontok olyan kategóriák a vállalatnál, amelyekkel kezdeményezések, célkitűzések és fő teljesítménymutatók társíthatók.
A nézőpont kifejezhet egy alapvető fontosságú érintett személyt (például ügyfél, alkalmazott vagy részvényes/pénzügyi befektető) vagy egy alapvető fontosságú illetékességi területet (például idő, költség vagy minőség).
Egy kezdeményezést és célkitűzést akkor társít egy nézőponttal, amikor létrehozza vagy szerkeszti azt. Lásd: Kezdeményezések létrehozása és Célkitűzések létrehozása. A fő teljesítménymutatót akkor társítja nézőponttal, amikor a fő teljesítménymutató részletes adatait szerkeszti. Lásd A fő teljesítménymutató részletes adataival kapcsolatos műveletek.
Például amikor létrehozza az Ügyfél-válaszadásidő javítása nevű célkitűzést, ezt társíthatja az Ügyfél nézőponttal, hiszen a célkitűzés az ügyfelekre vonatkozó műveleteket érinti és támogatja.
A kiegyensúlyozott scorecard módszertana négy alapvető nézőpontot állapít meg:
Pénzügyi – célkitűzések, kezdeményezések és fő teljesítménymutatók olyan csoportjai, amelyek a vállalat pénzügyi vagy gazdasági állapotára és fejlődésére vonatkoznak, vagy támogatják azokat.
Ügyfél – célkitűzések, kezdeményezések és fő teljesítménymutatók olyan csoportjai, amelyek az ügyfélbázis támogatásával kapcsolatosak.
Belső folyamat – célkitűzések, kezdeményezések és fő teljesítménymutatók olyan csoportjai, amelyek a vállalati belső alapszabályokat és eljárások osztályozzák és támogatják.
Képzés és növekedés – célkitűzések, kezdeményezések és fő teljesítménymutatók olyan csoportjai, amelyek az alkalmazottak képzésére és előmenetelére vonatkoznak, vagy támogatják azokat.
Emellett egyéni nézőpontokat is létrehozhat a scorecardhoz.
Scorecard létrehozásakor megadja, hogy a kiegyensúlyozott scorecard módszertannak megfelelő alapértelmezett nézőpontokat kívánja-e használni az Alapértelmezett nézőpontok használata? négyzettel.
Ha:
Nem használja az alapértelmezett nézőpontokat, akkor saját egyéni nézőpontokat kell létrehoznia.
Használja az alapértelmezett nézőpontokat, akkor létrehozhat egy vagy több egyéni nézőpontot, amelyet az alapértelmezett nézőpontokkal együtt használhat.
Ezután kezdeményezéseket, célkitűzéseket és fő teljesítménymutatókat társíthat az egyéni nézőponthoz. Egy kezdeményezést vagy célkitűzést akkor társít egy nézőponttal, amikor létrehozza vagy szerkeszti a kezdeményezést vagy a célkitűzést. A fő teljesítménymutatót akkor társítja nézőponttal, amikor a fő teljesítménymutató részletes adatait szerkeszti.
A fő teljesítménymutatók az üzleti mérőszámok (például Termékértékesítés vagy Üzemi költségek) eredményét fejezik ki a célul kitűzött értékhez viszonyítva.
A fő teljesítménymutatók segítségével kiértékelheti a vállalati stratégia szintjeit alkotó célkitűzések és kezdeményezések állapotát.
Létrehozhat fő teljesítménymutatót, amelyre:
Scorecardon belül van szüksége. Ekkor a fő teljesítménymutatókat a scorecard létrehozásakor vagy szerkesztésekor hozhatja létre.
Scorecardon kívül van szüksége. Ekkor a fő teljesítménymutatókat a scorecard létrehozása vagy szerkesztése előtt létrehozhatja.
Lásd Fő teljesítménymutatók és KPI figyelőlisták használata.
A célkitűzések a vállalati stratégiát alkotó elvárt vagy kívánt eredmények.
Célkitűzést hozhat létre:
a teljes vállalat, például Oracle Corporation számára;
egy részleg, például az Értékesítés számára.
Célkitűzés létrehozásakor egy vagy több olyan fő teljesítménymutatót rendel hozzá, amely az előrehaladás és a teljesítmény mérésére szolgál. Például az Ügyfél-elégedettség javítása nevű célkitűzés előrehaladását és a teljesítményét a következő fő teljesítménymutatókkal mérheti:
Ügyfél-elégedettség felmérésének átlagos pontszáma
Ügyfélpanaszok száma
Lásd Fő teljesítménymutatók és KPI figyelőlisták használata.
A scorecardon létrehozhatja a célkitűzések teljesítéséhez szükséges kezdeményezéseket is. Lásd: A kezdeményezések meghatározása
A létrehozott célkitűzések a Stratégia ablaktáblában jelennek meg hierarchikusan. A gyökér célkitűzés a teljes vállalatra vagy egy részlegre vonatkozó mutatórendszert jelenti. A célkitűzések teljesítményének kiértékeléséhez hozzárendelt fő teljesítménymutatók a célkitűzések alatt jelennek meg a Stratégia ablaktáblában.
A Stratégia ablaktáblában a célkitűzések és a fő teljesítménymutatók állapota is látható az előrejelző értékelés leképezéseinél megadott megfelelő színek és ikonok használatával. Lásd Előrejelző értékelés leképezéseinek definiálása scorecardokhoz.
Célkitűzések létrehozásakor, ha lehet, az eredmények figyeléséhez használja a fő teljesítménymutatók által megmért alcélkitűzéseket. A javítási művelet növekményessé, megismételhetővé és végrehajthatóvá válik. Például: a Pénzügyi eredmények javítása célkitűzés magában foglalhatja a következő alcélkitűzéseket: Értékesítés növelése, Költségek csökkentése, Alkalmazotti hatékonyság növelése és Műveletek leegyszerűsítése. A kapcsolódó dokumentumokat felhasználva nyújtson kiegészítő információkat a célkitűzéshez, kezdeményezéshez stb.
Lásd Célkitűzések létrehozása.
Létrehozhat egy vagy több célkitűzést.
A létrehozott célkitűzésnek stratégiába illeszkedőnek és fő teljesítménymutatókkal mérhetőnek kell lennie. Lásd: A célkitűzések meghatározása
A kezdeményezések a célkitűzések eléréshez szükséges időzített feladatok vagy projektek.
A célkitűzéseket támogató kezdeményezéseket mérföldkőként használhatja, hiszen a stratégiai célok megvalósítása felé való előrehaladást mutatják. Például az Ügyfél-elégedettség javítása nevű célkitűzéshez a következő kezdeményezéseket hozhatja létre:
Online visszajelzési fórum létrehozása
Válaszadási csoport kialakítása
Adott kezdeményezés általában több célkitűzést támogat.
Kezdeményezés létrehozásakor olyan fő teljesítménymutatókat rendel hozzá, amelyek az előrehaladás mérésére szolgálnak. Lásd Fő teljesítménymutatók és KPI figyelőlisták használata.
A létrehozott kezdeményezések a Kezdeményezések ablaktáblában jelennek meg hierarchikusan. A gyökér kezdeményezés a célkitűzések és célok eléréséhez megvalósított összes kezdeményezést jelenti. A kezdeményezéshez hozzárendelt fő teljesítménymutatók a kezdeményezés alatt jelennek meg a Kezdeményezések ablaktáblában.
A Kezdeményezések ablaktáblában a kezdeményezések és a fő teljesítménymutatók állapota is látható az előrejelző értékelés leképezéseinél megadott megfelelő színek és ikonok használatával. Lásd: Előrejelző értékelés leképezéseinek definiálása scorecardokhoz és Kezdeményezések létrehozása.
Létrehozhat egy vagy több kezdeményezést.
Használjon kezdeményezéseket a nagyobb mérföldkövek zárt ciklusként történő nyomon követéséhez stratégiai célkitűzések hozzárendelésével, javító intézkedések megtételéhez a fő teljesítménymutató célértékeinek és mérőszám eredményeinek figyelésével, illetve széljegyzetek és kapcsolódó dokumentumok használatával az együttműködés érdekében.
A létrehozott kezdeményezésnek fő teljesítménymutatókkal mérhetőnek és stratégiába illeszkedőnek kell lennie.
Üzenetet küldhet a scorecard objektumok üzleti tulajdonosának.
Az üzleti tulajdonos a scorecard objektum üzleti értékének és teljesítményének kezeléséért és növeléséért felelős személy. (Az üzleti tulajdonos általában a scorecardot és a fő teljesítménymutatót létrehozó személy, de ez megváltoztatható.) Az üzleti tulajdonost az objektum létrehozásakor adják meg.
Az üzleti tulajdonos eléréséhez a Kapcsolatfelvétel a tulajdonossal gomb vagy menüparancs használható. Ez a gomb a scorecard számos helyén elérhető, például megtalálható a legtöbb lap eszköztárán, így a Scorecard-szerkesztő Célkitűzés részletei lapján is.
Az Oracle BI EE a Saját fiók párbeszédpanel Kézbesítési beállítások lapján megadott ügynököt, valamint kézbesítési eszközöket és profilokat használja az üzenet kézbesítési módjának meghatározásához (például e-mail, telefon vagy személyhívó).
A megjegyzések adnak módot a felhasználóknak, hogy megvitassák a kezdeményezéseket, célkitűzéseket és a főbb teljesítménymutatókat.
A felhasználók közötti együttműködés alapvető fontosságú konszenzus eléréséhez a kitűzött és kívánt eredmények megvalósításában. A megjegyzések (szokásos elnevezése még magyarázó jegyzet) segítségével megbeszélheti a kezdeményezés, célkitűzés vagy fő teljesítménymutató teljesítményében vagy állapotában bekövetkezett változásokat a dimenzióértékek adott készleténél (azaz adott szempont szerint). Használjon széljegyzeteket és felülbírálásokat az alkalmazottak együttműködésének, részvételének és felelősségre vonhatásának fokozása érdekében, és a jövőbeni azonosított hiányosságok megelőzése érdekében.
A megjegyzések hozzáadását, megtekintését és megválaszolását a scorecard számos helyén végrehajthatja. Például közvetlenül felvehet egy megjegyzést a célkitűzéshez a Scorecard-szerkesztő Célkitűzés részletei lapján. De hozzáfűzhet megjegyzést az objektumhoz egy nézet Diagram lapján, intelligens figyelőlistán vagy olyan nézőpontban, amelyben hivatkozás található arra. A fő teljesítménymutató széljegyzetei nem törölhetők.
A megjegyzés a következőkhöz társítható:
Kezdeményezés, célkitűzés, valamint az ezek előrehaladását mérő fő teljesítménymutató.
Amikor megjegyzéssel társított kezdeményezésre, célkitűzésre vagy fő teljesítménymutatóra történik hivatkozás a scorecard más helyén, és a megjelenített szempont megegyezik a megjegyzésével, a megjegyzés jelölője jelenik meg az alábbiak szerint:
A figyelőlistákban kék háromszög jelenik meg a célkitűzést, kezdeményezést vagy fő teljesítménymutatót tartalmazó sorban.
Nézet Diagram lapján egy csomópontban a Megjegyzés gomb jelenik meg a csomópont jobb felső sarkában.
Adott oszlop.
A megjegyzések a szokásos esetben a célkitűzés, kezdeményezés vagy fő teljesítménymutató Állapot oszlopához vannak társítva, kivéve a fő teljesítménymutatókat, amelyeknél más oszlophoz, például Trend vagy Eltérés, is felvehetők.
Adott szempont.
A megjegyzéseket szűri a rendszer a Scorecard-szerkesztő szempont területén lévő azon értékekkel, amelyek jelenleg hatással vannak a megtekintett objektumra. Ennek eredményeként például a Keleti régió értékesítésének megjegyzése eltérő lehet a Nyugati régió értékesítésének megjegyzésétől. Lásd: Tudnivalók a szempont területről.
Fő teljesítménymutató dimenziórögzítései.
A megjegyzéseket szűri a rendszer minden egyéb (fő teljesítménymutatón, scorecardon, scorecard diagramján, irányítópultprompton vagy KPI-figyelőlistán) érvényben lévő dimenziórögzítés szerint.
A megjegyzések használata előtt a rendszergazdának engedélyeznie kell ezt a szolgáltatást. Lásd: Adattár konfigurálása az Oracle Scorecard and Strategy Management részére itt: Metadata Repository Builder's Guide for Oracle Business Intelligence Enterprise Edition.
A megjegyzések használata teszi lehetővé a scorecard további kommentezését.
A megjegyzésekkel kapcsolatos műveletek a scorecard számos helyén végrehajthatók, többek között a következőkön:
A Scorecard-szerkesztő Kezdeményezés részletei lapján, Célkitűzés részletei lapján és Fő teljesítménymutató részletei lapján, az Együttműködés ablaktáblában. Lásd Megjegyzésekkel kapcsolatos műveletek az Együttműködés ablaktáblában.
Figyelőlisták. Lásd: Megjegyzésekkel kapcsolatos műveletek a figyelőlistákban
Nézet Diagram lapja. Lásd Megjegyzésekkel kapcsolatos műveletek nézet Diagram lapján.
Megjegyzés:
Megjegyzéseket csak akkor adhat hozzá kezdeményezéshez vagy célkitűzéshez, ha a kezdeményezéshez vagy célkitűzéshez legalább egy fő teljesítménymutató már hozz lett rendelve.A megjegyzésekkel kapcsolatos műveleteknél ne feledje, hogy a megjegyzés adott szemponthoz van társítva. Lásd: Tudnivalók a szempont területről és Tudnivalók a megjegyzésekről.
Megjegyzések vehetők fel és szerkeszthetők az Együttműködés ablaktáblában.
Az Együttműködés ablaktáblában a Scorecard-szerkesztő Kezdeményezés részletei lapján, Célkitűzés részletei lapján és Fő teljesítménymutató részletei lapján megjegyzéseket tekinthet meg, vehet fel, illetve válaszolhat meg adott kezdeményezésnél, célkitűzésnél vagy fő teljesítménymutatónál.
A figyelőlistákban megtekintheti, hozzáadhatja és megválaszolhatja kezdeményezések, célkitűzések és fő teljesítménymutatók figyelőlistában megjelenő megjegyzéseit.
Megjegyzéseket adhat hozzá a figyelőlista bizonyos területeire, például a Nyugati régió fő teljesítménymutatójának állapotára vonatkozóan.
Nézet diagram lapján megtekintheti, felveheti és megválaszolhatja a nézeten megjelenített célkitűzésekhez vagy fő teljesítménymutatókhoz tartozó megjegyzéseket.
A műveletekhez használhatja például a Stratégiafa lap Diagram lapját.
A megjegyzésekkel kapcsolatos műveleteket ugyanígy végrehajthatja, ha a nézet diagramként van megjelenítve az irányítópulton.
A kezdeményezés vagy célkitűzés teljesítésének kiértékelése átfogó képet ad a kezdeményezések vagy célkitűzések családjáról.
Az Oracle Business Intelligence a kezdeményezések vagy célkitűzések teljesítményének értékelését alárendeltjeik értékeléseinek összegzésével hajtja végre. A folyamatban felhasznált elemek a következők:
Scorecard definiált előrejelző értékelésének leképezései. Lásd Tudnivalók az előrejelző értékelés leképezéseiről.
Az összes célkitűzéshez és kezdeményezéshez hozzárendelt előrejelző értékelés képletei (például Súlyozott vagy Legjobb eset). Az előrejelző értékelés képletei a következők:
Legrosszabb eset – azt adja meg, hogy a legrosszabbul teljesítő alárendelt fő teljesítménymutató vagy célkitűzés állapotát kell használni.
Legjobb eset – azt adja meg, hogy a legjobban teljesítő alárendelt fő teljesítménymutató vagy célkitűzés állapotát kell használni.
Leggyakoribb (legrosszabb eset) – azt adja meg, hogy ha az alárendelt fő teljesítménymutatók és a célkitűzések fele nagy teljesítményű és fele kis teljesítményű, akkor a legrosszabbul teljesítő alárendelt fő teljesítménymutató vagy célkitűzés állapotát kell használni.
Leggyakoribb (legjobb eset) – azt adja meg, hogy ha az alárendelt fő teljesítménymutatók és a célkitűzések fele nagy teljesítményű és fele kis teljesítményű, akkor a legjobban teljesítő alárendelt fő teljesítménymutató vagy célkitűzés állapotát kell használni.
Súlyozott – azt adja meg, hogy súlyozott átlagot kell használni az alárendelt fő teljesítménymutatókhoz és célkitűzésekhez hozzárendelt súlyozások alapján. Lásd Súlyozás hozzárendelése alárendelt célkitűzésekhez, kezdeményezésekhez és fő teljesítménymutatókhoz.
Ha az alárendelt KPI nem rendelkezik adattal, az nem fog szerepelni az összesítésben. Ekkor súlyozása el lesz osztva a többi alárendelt KPI és célkitűzés között.
Az előrejelző értékelés képleteit célkitűzés vagy kezdeményezés létrehozásakor rendelheti hozzá. Lásd: Célkitűzések létrehozása vagy Kezdeményezések létrehozása.
Az alárendelt kezdeményezésekhez, célkitűzésekhez és fő teljesítménymutatókhoz hozzárendelt súlyozásokkal (ez csak akkor lehetséges, ha a fölérendelt előrejelző értékelésének szabálya Súlyozott beállítású) azt adja meg, hogy milyen mértékű az egyes alárendeltek hozzájárulása a fölérendelt összteljesítményéhez. Lásd Súlyozás hozzárendelése alárendelt célkitűzésekhez, kezdeményezésekhez és fő teljesítménymutatókhoz.
Lásd: Példa a teljesítményértékelés meghatározására célkitűzésnél az alárendelt célkitűzések alapján és Példa a teljesítményértékelés meghatározására célkitűzésnél az alárendelt fő teljesítménymutatók alapján.
Az előrejelző értékelés leképezései olyan ponthatárok és értékelési tartományok, amelyeket az Oracle Business Intelligence használ a célkitűzések és a kezdeményezések teljesítményének értékelésekor.
Az Oracle Business Intelligence ezeket a ponthatárokat és értékelési tartományokat a következőkhöz használja:
Célkitűzés vagy kezdeményezés állapotának és pontszámának meghatározása alárendeltjei értékeléseinek összesítésével.
Ha a célkitűzésnél vagy a kezdeményezésnél az előrejelző értékelés képlete a Legjobb eset, Legrosszabb eset, Leggyakoribb (legrosszabb eset) vagy Leggyakoribb (legjobb eset), a pontszám a definiált ponthatárok egyike lesz, például 0, 33 vagy 66. Ha az előrejelző értékelés képlete a Súlyozott, a pontszám kiszámítása az alárendeltekhez hozzárendelt súlyozások alapján történik.
A kezdeményezések vagy célkitűzések előrehaladásának mérésére szolgáló fő teljesítménymutatók pontszámainak leképezése a scorecard pontszámaira, hogy azokat a kezdeményezések vagy célkitűzések teljesítményének mérésére lehessen használni.
Az ábrán az adott értékelési tartományokra vonatkozó pontozási küszöbértékeket mutató példa látható. Az értékelési tartományok meghatározása a következő:
67 és 100 között az OK értékelési tartományba esik
34 és 66 között a Figyelmeztetés értékelési tartományba esik
0 és 33 között a Kritikus értékelési tartományba esik
A kezdeményezés vagy a célkitűzés teljesítményértékeléséről a további információkat lásd: A kezdeményezés vagy a célkitűzés teljesítményértékelésének ismertetése.
Az előrejelző értékelés leképezéseinek definiálási módjáért lásd: Előrejelző értékelés leképezéseinek definiálása scorecardokhoz.
Az alárendelt objektumok segíthetnek a teljesítményértékelés kiszámításában.
Tegyük fel, hogy a Pénzügyi eredmények javítása nevű célkitűzés beállításai a következők:
Az előrejelző értékelés képlete a Legrosszabb eset.
A célkitűzést magában foglaló scorecardhoz definiált előrejelző értékelés leképezései megegyeznek az itt láthatókkal: Tudnivalók az előrejelző értékelés leképezéseiről.
A következő két alárendelt célkitűzést tartalmazza:
Értékesítés növelése, amelynek állapota Kritikus, pontszáma 0.
Költségek csökkentése, amelynek állapota Figyelmeztetés, pontszáma 50.
Ebben az esetben a Pénzügyi eredmények javítása célkitűzés teljesítményértékelése a legrosszabb állapotú és pontszámú alárendelt állapotát és pontszámát jelentené (ez az Értékesítés növelése), amelynek scorecard-állapota Kritikus, míg pontszáma 0.
A teljesítményértékeléshez használhatók az alárendelt fő teljesítménymutatók.
Tegyük fel, hogy a Részvényesi elégedettség emelése nevű célkitűzés beállításai a következők:
Az előrejelző értékelés képlete a Legjobb eset.
A célkitűzést magában foglaló scorecardhoz definiált előrejelző értékelés leképezései megegyeznek az ábrán láthatókkal.
Rendelkezik az Árbevétel KPI alárendelt fő teljesítménymutatóval, amelynek scorecard állapota OK, pontszáma 66.
Az Árbevétel KPI fő teljesítménymutató szerinti állapota 4 csillag és pontszáma 80 az ábrán megjelenített következő KPI küszöbértékek és pontszámok alapján:
Amikor az Árbevétel KPI fő teljesítménymutatót hozzáadták a Részvényesi elégedettség emelése célkitűzéshez, az Oracle Business Intelligence a fő teljesítménymutató szerinti pontszámot leképezte egy scorecard pontszámra, hogy az használható legyen a célkitűzés teljesítményének mérésére. Mivel a fő teljesítménymutató szerinti 80-as pontszám a scorecard 66 és 100 közötti értékelési tartományába esik, a scorecard pontszám 66, míg az állapot az OK.
Ebben az esetben a Részvényesi elégedettség emelése célkitűzés teljesítményértékelése a legjobb állapotú és pontszámú alárendelt állapotát és pontszámát jelentené, azaz ez az Árbevétel KPI (ebben az esetben az egyetlen alárendelt), amelynek scorecard állapota OK, míg pontszáma 66.
A scorecardoknál az előrejelző értékelés leképezéseinek definiálásához a Beállítások párbeszédpanel Előrejelző értékelés leképezései lapja használható.
Az alárendelt célkitűzésekhez, kezdeményezésekhez és fő teljesítménymutatókhoz súlyozás hozzárendelésével azt adja meg, hogy az milyen mértékben befolyásolja a fölérendelt célkitűzés teljesítményét.
Az alárendelt célkitűzésekhez, kezdeményezésekhez és fő teljesítménymutatókhoz csak akkor rendelhető hozzá súlyozás, ha a fölérendelt célkitűzés vagy kezdeményezés értékelési szabályának beállítása Súlyozott.
Lásd A kezdeményezés vagy a célkitűzés teljesítményértékelésének ismertetése.
A kezdeményezések, a célkitűzések, valamint az ezek teljesítményének mérésére szolgáló fő teljesítménymutatók állapota felülírható.
Az állapot felülírását csak a kezdeményezés, célkitűzés vagy fő teljesítménymutató üzleti tulajdonosa hajthatja végre. A felülírások érvényteleníthetők.
Az állapotok felülírásának végrehajtásához a rendszergazdának engedélyeznie kell ezt a szolgáltatást. Lásd: Adattár konfigurálása az Oracle Scorecard and Strategy Management részére itt: Metadata Repository Builder's Guide for Oracle Business Intelligence Enterprise Edition.
Az állapot felülírása a scorecard számos helyén végrehajtható. Például egy célkitűzés állapotát felülírhatja a Scorecard-szerkesztő Célkitűzés részletei lapján. De ugyanezt végrehajthatja egy nézet Diagram lapján, intelligens figyelőlistán vagy olyan nézőponton, amelyben hivatkozás található rá.
Az állapot felülírása a következőkhöz társítható:
Kezdeményezés, célkitűzés, valamint az ezek előrehaladását mérő fő teljesítménymutató.
Amikor állapot-felülírással társított kezdeményezésre, célkitűzésre vagy fő teljesítménymutatóra történik hivatkozás a scorecard más helyén, és a megjelenített szempont megegyezik az állapot-felülíráséval, az állapot-felülírás jelölője – egy vörös csillag (*) – jelenik meg az alábbiak szerint:
A figyelőlistákban az állapotszimbólumtól jobbra jelenik meg a célkitűzést, kezdeményezést vagy fő teljesítménymutatót tartalmazó sorban.
Nézet Diagram lapján egy csomópontban az állapot ikonjától jobbra jelenik meg a csomópont bal alsó sarkában.
Célkitűzés, kezdeményezés vagy fő teljesítménymutató állapotoszlopa.
Adott szempont.
Az állapot-felülírásokat szűri a rendszer a Scorecard-szerkesztő szempont területén lévő azon értékekkel, amelyek jelenleg hatással vannak a megtekintett objektumra. Ennek eredményeként például a Keleti régió értékesítésének állapot-felülírása eltérő lehet a Nyugati régió értékesítésének állapot-felülírásától. Lásd Tudnivalók a szempont területről.
Fő teljesítménymutató dimenziórögzítései.
Az állapot-felülírásokat szűri a rendszer minden egyéb (fő teljesítménymutatón, scorecardon, scorecard diagramján, irányítópultprompton vagy KPI-figyelőlistán) érvényben lévő dimenziórögzítés szerint.
Bizonyos területeknél az állapot felülírható.
Az állapot felülírása a scorecard számos helyén végrehajtható, többek között a következőkön:
Figyelőlisták. Lásd Megjegyzésekkel kapcsolatos műveletek a figyelőlistákban.
Nézet Diagram lapja. Lásd:Állapot felülírásával kapcsolatos műveletek nézet Diagram lapján.
Az állapot felülírásával kapcsolatos műveleteknél ne feledje, hogy az állapot-felülírás adott szemponthoz van társítva. Lásd Tudnivalók a szempont területről.
Tipp:
Az állapot felülírása előtt győződjön meg róla, hogy a kezdeményezés, célkitűzés vagy fő teljesítménymutató üzleti tulajdonosa be lett állítva. Lásd Fő teljesítménymutatók létrehozása.Az állapot-felülírások karbantartásával meggyőződhet azok megfelelő alkalmazásáról.
A figyelőlistákban megtekintheti a korábban alkalmazott állapot-felülírásokat és ezek törléseit, és új állapot-felülírásokat vagy felülírástörléseket alkalmazhat a figyelőlistában megjelenített kezdeményezésekre, célkitűzésekre vagy fő teljesítménymutatókra.
Az állapot-felülírások rétegelhetők, hogy az állapot az eredeti állapottól függetlenül megjelenhessen.
A nézetek Diagram lapján megtekintheti a korábban alkalmazott állapot-felülírásokat és ezek törléseit, és új állapot-felülírásokat vagy törléseket alkalmazhat a nézeten megjelenített célkitűzésekre és fő teljesítménymutatókra. Az állapot-felülírási műveletekhez használhatja például a Stratégiafa lap Diagram lapját.
A stratégiafa egy célkitűzést és alárendelt célkitűzéseit és fő teljesítménymutatóit jeleníti meg hierarchikusan.
A stratégiafa emellett kiegészítő adatokat is szolgáltat a célkitűzésről, például üzleti tulajdonos és kapcsolódó dokumentumok.
A stratégiafa bejárást és navigálást biztosít:
A teljes scorecardhoz tartozó stratégia (azaz a gyökér célkitűzés), például: ABC Corporation
Adott célkitűzéshez, például Átfutási idő csökkentése, tartozó stratégia.
A stratégiafa részére két diagramtípus van:
Stratégiafa diagram. Lásd A stratégiafa diagram bemutatása.
Stratégia közreműködési kerékdiagramja. Lásd A stratégia közreműködési kerékdiagramjának bemutatása.
Lásd Stratégiafák létrehozása.
A stratégiafa diagram a célkitűzés és az azt alátámasztó alárendelt célkitűzések és kulcs-teljesítménymutatók hierarchikusan, fa diagramon történő megtekintésére használható.
A stratégiafa diagramja a következő összetevőket tartalmazza:
A fastruktúrás diagram — Célkitűzést és az azt támogató célkitűzéseket és fő teljesítménymutatókat képviselő csomópontokból tevődik össze. Minden egyes csomópont mutatja a célkitűzés vagy KPI állapotát az értékelési tartomány ikonjának és színének megjelenítésével. A fő teljesítménymutatót megjelenítő csomópont a fő teljesítménymutató aktuális értékét és a célértéktől való százalékos eltérését is mutatja.
A madártávlat – A fastruktúrás diagram távlati képe.
Az ábrán stratégiafa diagramra látható példa.
A stratégia közreműködési kerékdiagramja használható egy célkitűzés és az azt alátámasztó alárendelt célkitűzések és fő teljesítménymutatók hierarchikusan, a stratégia közreműködési kerékdiagramjának nevezett kördiagramon történő megtekintésére.
A stratégia közreműködési kerékdiagramja érzékelhetőbbé teszi, hogy egy konkrét célkitűzésnek vagy fő teljesítménymutatónak milyen a hozzájárulása (vagy hatása) a fölérendelt célkitűzésre. A terület a következő elemeket tartalmazza:
Stratégia közreműködési kerékdiagramja — A diagram a kiinduló célkitűzést képviselő belső körből (vagy fókuszcsomópontból) áll. Olyan koncentrikus körök veszik körbe, amelyek szakaszokra vannak osztva. Mindegyik szakasz olyan csomópont, amelyik egy alárendelt célkitűzést vagy fő teljesítménymutatót képvisel.
Egy szektor méretét az általa képviselt célkitűzéshez vagy kulcs teljesítménymutatóhoz rendelt súlyozás határozza meg, fölérendeltjének súlyozott értékelési szabálya szerint. Lásd Súlyozás hozzárendelése alárendelt célkitűzésekhez, kezdeményezésekhez és fő teljesítménymutatókhoz. Ha a fölérendeltnek nincs súlyozott értékelési szabálya, akkor a fölérendelt alárendelt szektorai egyforma méretűek.
Információs ablaktábla — A következő információkat jeleníti meg az aktuális csomópontról:
Az állapot ikonja és vagy a pontérték (célkitűzés esetén) vagy a tényleges érték és az eltérés százaléka (fő teljesítménymutató esetén)
Az alárendeltjeinek állapota
Az a súlya, ami a fölérendeltjének súlyozott becslési szabálya rendelt hozzá
Fókusz nyomkövetése — A stratégia közreműködési kerékdiagramjának közepén és annak a diagramba bekerült elődjein a csomópontot képviselő kis körök csoportja. Mindegyik kör a megfelelő csomópont állapotának színében jelenik meg.
Az ábrán a Pénzügyi eredmények javítása célkitűzés stratégiájának közreműködési kerékdiagramjára látható példa. A Költségcsökkentés alárendelt célkitűzés ki van emelve.
A stratégiafa egy célkitűzést és alárendelt célkitűzéseit és fő teljesítménymutatóit jeleníti meg hierarchikusan.
A teljes scorecardhoz vagy adott célkitűzéshez stratégiafát az alábbiak szerint hozhat létre:
Szerkesztési üzemmódban stratégiafát hozhat létre és menthet a teljes scorecardhoz vagy adott célkitűzéshez.
Megtekintési üzemmódban kizárólag adott célkitűzéshez ideiglenes, írásvédett stratégiafát hozhat létre. A stratégiafát nem mentheti.
Lásd A szerkesztési és a megtekintési üzemmód használata a Scorecard-szerkesztőben.
A stratégiatérkép azt mutatja meg, hogy a scorecardhoz definiált célkitűzések és az ezek előrehaladását mérő fő teljesítménymutatók mennyire vannak összhangban a nézőpontokkal.
Emellett a stratégiatérkép összekötő vonalakkal jelzi az ok-okozati kapcsolatokat a célkitűzések és más célkitűzések vagy fő teljesítménymutatók között. Az ok-okozati kapcsolatokat akkor hozza létre, amikor a célkitűzést létrehozza (vagy szerkeszti) (lásd: Célkitűzések létrehozása) vagy a fő teljesítménymutatók részletes adataival dolgozik (lásd: A fő teljesítménymutató részletes adataival kapcsolatos műveletek). Ok-okozati kapcsolatokat stratégiatérképen is létrehozhat.
Az ábrán stratégiatérképre látható példa.
A vállalat különböző területein a stratégia bemutatásához több stratégiatérképet is létrehozhat.
Stratégiatérképeket csak a szerkesztési üzemmódban hozhat létre. Lásd A szerkesztési és a megtekintési üzemmód használata a Scorecard-szerkesztőben.
Ügyeljen arra, hogy a társított célkitűzések és fő teljesítménymutatók kapcsolatban álljanak egymással, és azonosítsa az ok-okozati összefüggéseket. Rendszeres időközönként nézze át ezeket az összefüggéseket azon területek megállapításához, ahol javításra szorul az együttműködés és a kommunikáció, és így ezek hatással vannak a meglévő célkitűzésekre és fő teljesítménymutatókra.
A stratégiatérkép azt mutatja meg, hogy a scorecardhoz definiált célkitűzések és az ezek előrehaladását mérő fő teljesítménymutatók mennyire vannak összhangban a nézőpontokkal.
A stratégiatérképek segítségével a felhasználók összehasonlíthatják a tényleges eredményeket a célkitűzésekkel.
Ha a célkitűzés vagy a fő teljesítménymutató adott nézőponthoz igazodik, helyezze azt a diagramon bárhová. Automatikusan a nézőpont azon szakaszában fog megjelenni, amelyhez a célkitűzés vagy a fő teljesítménymutató társítva van.
Célkitűzés vagy fő teljesítménymutató nézőponthoz igazítását akkor hajtja végre, amikor létrehozza (vagy szerkeszti) a célkitűzést vagy a fő teljesítménymutatót.
Ha a célkitűzés vagy a fő teljesítménymutató nincs nézőponttal társítva, akkor helyezze a nézőpont azon szakaszába, amelyhez a célkitűzést vagy a fő teljesítménymutatót társítani kell. Ez nem rendeli hozzá véglegesen a nézőpontot az adott célkitűzéshez vagy fő teljesítménymutatóhoz.
Ok-okozati kapcsolat hozzáadásához kattintson a Két célkitűzés közötti kiváltó kapcsolat rajzolása gombra a Stratégiatérkép lap eszköztárán, jelölje ki az egyik, majd a másik csomópontot. A csomópontokat összekötő vonal jelenik meg.
Ha törölni szeretne egy csomópontot a térképről, kattintson a jobb gombbal a csomópontra, majd válassza az Eltávolítás a diagramról parancsot.
Vigye az egérmutatót a Megjegyzés gomb fölé a csomópont jobb felső sarkában az Állapot ablak megjelenítéséhez, amelyben elolvashatja a korábbi megjegyzéseket, új megjegyzést vehet fel, vagy válaszolhat egy megjegyzésre.
Kattintson a Beállítások gombra annak a csomópontnak a jobb oldalán, amelyhez megjegyzést kíván felvenni, és válassza a Megjegyzés hozzáadása elemet a Csomópont beállításai menün. Az Új megjegyzés párbeszédpanel jelenik meg, amelyen felveheti a megjegyzést, vagy elolvashatja a korábban hozzáadott megjegyzéseket.
Vigye az egérmutatót a vörös csillag fölé (ha elérhető) egy csomópontnál az Állapot ablak megjelenítéséhez, amelyben megtekintheti a korábbi felülírásokat, vagy másik felülírást alkalmazhat.
Kattintson a Beállítások gombra annak a csomópontnak a jobb oldalán, amelyre állapot-felülírást kíván alkalmazni, és válassza az Állapot felülírása elemet a Csomópont beállításai menün. Az Állapot felülírása párbeszédpanel jelenik újabb felülírást alkalmazhat, vagy megtekintheti a korábbi felülírásokat.
Az ok-okozati térképek segítségével az ok-okozati kapcsolatokat szemléltetheti a Stratégia ablaktáblában felsorolt célkitűzéseknél és fő teljesítménymutatóknál Az ok-okozati térképek a scorecardon használt diagramok, és nincsenek kapcsolatban a térkép nézetekkel. Lásd Irányítópulton megjelenítendő nézetek hozzáadása.
Az ábrán a Pénzügyi eredmények javítása célkitűzés ok-okozat térképére látható példa.
Ok-okozati kapcsolatokat a következő objektumokhoz hozhat létre:
Célkitűzés, amikor létrehozza vagy szerkeszti azt, és azonosít:
Más célkitűzéseket vagy fő teljesítménymutatókat, amelyek hatással vannak a célkitűzésre (okok).
Más célkitűzéseket vagy fő teljesítménymutatókat, amelyekre a célkitűzés hatással van (okozatok).
Lásd Célkitűzések létrehozása.
Fő teljesítménymutató, amikor részletes adatait kezeli, és azonosít:
Más célkitűzéseket vagy fő teljesítménymutatókat, amelyek hatással vannak a fő teljesítménymutatóra (okok).
Más célkitűzéseket vagy fő teljesítménymutatókat, amelyekre a fő teljesítménymutató hatással van (okozatok).
Lásd A fő teljesítménymutató részletes adataival kapcsolatos műveletek.
Az ok-okozati térképek emellett szimbólumokkal jelzik az ok-okozati kapcsolatok arányosságát, vagyis az ok-okozati összefüggés teljesítménybeli vagy értékbeli változásainak egyenes arányosságát (egyenes), fordított arányosságát (fordított), valamint erősségét (erős, közepes vagy gyenge).
Az ok-okozati térképek segítséget nyújtanak a jövőbeli stratégiai változtatások következményeinek jobb megértéséhez.
Hozzon létre ok-okozati kapcsolatokat a működési mérőszámok és hiányosságok automatikus megjelenítéséhez.
Ok-okozati térképet létrehozhat szerkesztési és megjelenítési üzemmódban is:
Szerkesztési üzemmódban ok-okozati térképet hozhat létre és menthet.
Megtekintési üzemmódban ideiglenes, írásvédett ok-okozati térképet hozhat létre. Ezt nem mentheti.
Lásd A szerkesztési és a megtekintési üzemmód használata a Scorecard-szerkesztőben.
Ok-okozati térképet létrehozhat minden olyan célkitűzéshez vagy fő teljesítménymutatóhoz, amely szerepel a Stratégia ablaktábla listáján.
A figyelőlisták olyan táblák, mely felsorolják a scorecardon szereplő, a scorecard adott aspektusához kapcsolódó vagy bizonyos célból csoportosított objektumokat (azaz kezdeményezéseket, célkitűzéseket és fő teljesítménymutatókat).
Egyes figyelőlisták scorecardokon szereplő objektumok összetevői. Ezek között a következő figyelőlisták szerepelnek:
Kezdeményezések és fő teljesítménymutatók figyelőlista — felsorolja a kezdeményezés teljesítményének kiértékelésére szolgáló alárendelt kezdeményezéseket és fő teljesítménymutatókat.
Ez a figyelőlista a Kezdeményezés részletei lap Elemzés ablaktáblájában jelenik meg.
Célkitűzések és fő teljesítménymutatók figyelőlista — felsorolja a célkitűzés teljesítményének kiértékelésére szolgáló alárendelt célkitűzéseket és fő teljesítménymutatókat.
Ez a figyelőlista a következő lapokon jelenik meg:
Scorecard-szerkesztő Célkitűzés részletei lapjának Elemzés ablaktáblája
Ok-okozati térkép lap Részletek lapja
Egyéni nézet lap Részletek lapja
Stratégiai térkép lap Részletek lapja
Stratégiafa lap Részletek lapja
Célkitűzések, kezdeményezések és fő teljesítménymutatók figyelőlista — felsorolja egy adott nézőponthoz társított kezdeményezéseket, célkitűzéseket és fő teljesítménymutatókat..
Ez a figyelőlista a Scorecard-szerkesztő Nézőpont lapján jelenik meg.
Egyéb, adott célra létrehozott figyelőlisták. Ezek között a következő figyelőlisták szerepelnek:
KPI-figyelőlista — felsorolja azokat a fő teljesítménymutatókat, amelyek teljesítményét meg szeretné figyelni.
Ez a figyelőlista a KPI-figyelőlista szerkesztő Teljesítmény lapján jelenik meg. Lásd A KPI-figyelőlisták fogalma.
Intelligens figyelőlista — felsorolja a megadott feltételeknek megfelelő, scorecardon belüli kezdeményezéseket, célkitűzéseket és fő teljesítménymutatókat..
Ez a figyelőlista a Scorecard-szerkesztő Intelligens figyelőlista lapján jelenik meg. Lásd Az intelligens figyelőlisták bemutatása.
Részletezés figyelőlista — felsorolja az adott kezdeményezés vagy célkitűzés teljesítményének értékelésére szolgáló alárendelt kezdeményezéseket, célkitűzéseket és fő teljesítménymutatókat.
Ez a figyelőlista a Scorecard-szerkesztő Részletezés lapján jelenik meg.
A figyelőlisták olyan oszlopokat tartalmaznak, melyek leírják a scorecard objektumait (például Állapot, Százalékos eltérés stb.) és azon összetevőit (például Nézet vagy Összegzés), melyek lehetővé teszik ezen objektumok megjelenítését és kezelését.
Létrehozhat például egy célkitűzések és főbb teljesítménymutatók figyelőlistát két célkitűzéssel — Előszállítási és végszállítási napok % — ez használható a Vevői elégedettség tökéletesítés nevű célkitűzés teljesítésének értékeléséhez.
A Scorecard Beállítások párbeszédpanel Figyelőlista-stílusok lapja használható a figyelőlisták testreszabására a scorecardokon, célkitűzéseken, kezdeményezéseken, perspektívákon, intelligens figyelőlistákon, egyéni nézeteken, stratégiafa nézeteken, stratégiatérképeken és ok-okozati térképeken.
Mindegyik figyelőlistánál a scorecardon testreszabhatók a figyelőlistastílusok, megváltoztatható az oszlopsorrend, elrejthetők vagy megjeleníthetők az oszlopok, és a következő szinteknél megváltoztathatók az oszlopfeliratok:
Scorecard: A scorecard minden olyan figyelőlistájára vonatkozik, amelyiknek nincs saját egyéni stílusa vagy testreszabott oszlopa.
Egyedi figyelőlista: Egyedi figyelőlistákra vonatkozik. Az egyedi figyelőlista-stílus felülírja a scorecard szintű stílust
Ha nincs beállítva figyelőlista-stílus, az alapértelmezett stílus lesz használva.
A figyelőlisták testreszabásához bevonhatja a következő formázási lehetőségeket:
Betűtípus neve - A betűtípus nevét manuálisan kell megadni. Olyan betűtípusnevet kell megadni, amilyet a webböngésző támogat az önök környezetében.
Félkövér - Igen vagy Nem vagy Alapértelmezett
Dőlt - Igen vagy Nem vagy Alapértelmezett
Szegély stílusa
Szegély színe
Betűszín
Háttérszín
A fenti formázások beállíthatók egyedi cellára, sor- és oszlop-típusra függetlenül, és a figyelőlista váltakozó soraihoz használhatók különböző stílusok.
A stílusok másolhatók az egyik celláról és beilleszthetők a másikba, továbbá egyetlen kattintással a stílus az egész sorra is érvényesíthető. A stílusok beállíthatók a címsorra és a kijelölt (rákattintott) sorra.
Figyelőlisták testreszabása:
A KPI-figyelőlista a figyelni kívánt fő teljesítménymutatók gyűjteménye.
A fő teljesítménymutatók figyelőlistáját létrehozhatja:
Scorecardon belül van szüksége. Ezzel elősegíti a célkitűzések és a kezdeményezések állapotának megtekintését és vizsgálatát. A scorecardon belül létrehozott intelligens figyelőlistákat a scorecard részeként menti a rendszer. Lásd: Az intelligens figyelőlisták bemutatása
Scorecardon kívül van szüksége. Így lehetősége van figyelőlisták létrehozására scorecard létrehozása vagy szerkesztése előtt. A scorecardon kívül létrehozott intelligens figyelőlistákat a rendszer önálló objektumként menti az Oracle BI Presentation Catalog katalógusába.
Lásd Fő teljesítménymutatók és KPI figyelőlisták használata.
Kezdeményezések és célkitűzések létrehozásakor fő teljesítménymutatókat rendelhet ezekhez az előrehaladás és a teljesítmény méréséhez.
A scorecardon belül az ezekkel a fő teljesítménymutatókkal kapcsolatos műveleteket a Scorecard-szerkesztő Fő teljesítménymutató részletei lapján hajthatja végre.
Ehhez tegye a következőket:
A fő teljesítménymutató alapvető beállításainak megtekintése, valamint az aktuális és a célértékeket ábrázoló diagram megjelenítése.
A fő teljesítménymutatóhoz definiált felirat, leírás és üzleti tulajdonos felülírása.
Dimenziók rögzítése. Lásd: A dimenziók és rögzített dimenzióértékek fogalma
A fő teljesítménymutatóhoz kiegészítő adatokkal szolgáló dokumentumok megtekintése.
A fő teljesítménymutatóhoz társított műveletek futtatása.
A fő teljesítménymutató társítása nézőponttal.
Jelzőtípus (például Előrevetített) megadása annak jelzéséhez, hogy a fő teljesítménymutató teljesítménye hatással van-e más fő teljesítménymutatókra, vagy ezt befolyásolja-e más fő teljesítménymutatók teljesítménye, illetve egyéb adat vagy folyamat.
Megjegyzések megtekintése, hozzáadása vagy megválaszolása.
Olyan kezdeményezések és fő teljesítménymutatók (felsorolásuk a Kezdeményezések ablaktáblában) vagy célkitűzések és fő teljesítménymutatók (felsorolásuk a Stratégia ablaktáblában) azonosítása, amelyek ok-okozati kapcsolatban állnak.
Felirat, a Felirat mező használatával
Lírás, a Lírás mező használatával
Üzleti tulajdonos, az Üzleti tulajdonos mező használatával az Együttműködés ablaktáblában
Az intelligens figyelőlista adott scorecardba való betekintés a meghatározott feltételek alapján.
Egy intelligens figyelőlista használatával például megjeleníthető a scorecard első tíz fő teljesítménymutatója a legjobb teljesítmény vagy a scorecard adott üzlettulajdonos által birtokolt összes célkitűzése, kezdeményezése és fő teljesítménymutatója alapján.
Az ábrán a Pénzügyi eredmények javítása célkitűzés intelligens figyelőlistájára látható példa.
Az intelligens figyelőlista a következő elemekből áll:
Szűrő panel — az Intelligens figyelőlista tulajdonságai párbeszédpanel Szűrőfeltételek megjelenítése összetevőjének beállításától függően ez a panel megjelenhet vezérlőpultként, szöveges összegzésként, illetve lehet rejtett is. Ha a megjelenítés típusa:
vezérlőpult, akkor olyan lapokat jelenít meg, melyeken megadhatja az intelligens figyelőlista szűréséhez használt feltételeket: Szűrést végezhet az objektumok kapcsolatai, a nézőpontok hozzárendelései, a teljesítmény, valamint az üzlettulajdonosok hozzárendelései alapján is.
szöveges összegzés, akkor írásvédett szöveges összegzést jelenít meg az aktuális szűrőfeltételekről.
Intelligens figyelőlista — felsorolja a Szűrő panelen megadott feltételeknek megfelelő, scorecardon belüli kezdeményezéseket, célkitűzéseket és fő teljesítménymutatókat.
Intelligens figyelőlista eszköztára — olyan gombokat tartalmaz, melyek lehetővé teszik az intelligens figyelőlista mentését, valamint az intelligens figyelőlista olyan tulajdonságainak megadását, mint például a Szűrő panel megjelenítési módja (amely lehet vezérlőpult, írásvédett szöveges összegzés, valamint rejtett).
Hozzon létre intelligens figyelőlistákat a teljesítményt befolyásoló tényezők (célkitűzések és kezdeményezések) és az üzleti tulajdonosok közötti megfelelő összehangoláshoz, valamint az olyan közreműködők közötti konszenzus elérésének elősegítéséhez, amelyek kötelezettséget vállalnak a célbeállítások módosításában a megfogalmazott és kívánt eredmények eléréséhez.
Intelligens figyelőlistákat csak Szerkesztés módban hozhat létre.
Megtekintés módban megtekintheti az intelligens figyelőlistákat, és ha az intelligens figyelőlistát úgy mentették, hogy a Szűrő panel vezérlőpultként jelenjen meg, akkor megadhatja a szűrőfeltételeket az intelligens figyelőlista tartalmának dinamikus módosításához.
Lásd A szerkesztési és a megtekintési üzemmód használata a Scorecard-szerkesztőben.
Az intelligens figyelőlistákat hozzáadhatja az irányítópultokhoz is. Ha az intelligens figyelőlistát úgy mentették, hogy a Szűrő panel vezérlőpultként jelenjen meg, akkor a végfelhasználók megadhatják a szűrőfeltételeket az intelligens figyelőlista tartalmának dinamikus módosításához.
Az intelligens figyelőlista adott scorecardba való betekintés a meghatározott feltételek alapján.
Az intelligens figyelőlisták figyelmeztetik a felhasználókat az adatokban történt fontos változásokra.
Az egyéni nézetek segítségével az üzleti és stratégiai adatok testreszabott nézetét jelenítheti meg.
Például a célkitűzések és a fő teljesítménymutatók adatait választott háttérképen, ez lehet például a vállalati embléma, jelenítheti meg. Lásd Egyéni nézetek létrehozása.
Egyéni nézeteket csak a szerkesztési üzemmódban hozhat létre. Lásd A szerkesztési és a megtekintési üzemmód használata a Scorecard-szerkesztőben.
A scorecardoknak lehetnek olyan egyéni nézetei, amelyekkel megváltoztatható az adatelemzések megjelenítési módja.
A közönségére szabott nézetet is létrehozhat a scorecardhoz.
A scorecard objektumok megnyitásakor több lehetőség is rendelkezésre áll.
Scorecard objektuma megnyitásának lépései a következők:
Ok-okozat térkép lap
Egyedi nézet lap
Stratégiai térkép lap
Stratégiafa lap
KPI figyelőlista lap
Intelligens figyelőlista lap
Küldetés lap
Jövőkép lap
Stratégia ablaktábla vagy Kezdeményezések ablaktábla. Megjelenik a KPI-részletek lap.
Katalógus ablaktábla scorecardhoz. Megjelenik a KPI lap.
A scorecard objektumait a Scorecard-szerkesztőben szerkesztheti.
A szerkesztést végrehajthatja a Katalógus oldalról is. Lásd Objektumok kezelése az Oracle BI Presentation Catalog alkalmazásban.
A scorecard objektumait a Scorecard-szerkesztőben törölheti.
A scorecard objektumok törlését végrehajthatja a Katalógus oldalról is. Lásd Objektumok kezelése az Oracle BI Presentation Catalog alkalmazásban.
Vigyázat:
Kezdeményezés törlése előtt ellenőrizze annak teljesülését, illetve hogy arra már nincs szükség egy célkitűzés eléréséhez. Célkitűzés törlése előtt vizsgálja meg az alárendelt vagy más csatolt célkitűzéseket annak ellenőrzéséhez, hogy az eltávolítás nem érinti-e hátrányosan ezeket a célkitűzéseket.A scorecard-objektumok bizonyos típusait fel lehet venni az irányítópultokra.
Az irányítópultokra a scorecard következő objektumait veheti fel:
Ok-okozati térképek. Lásd: Az ok-okozati térképek meghatározása
Egyéni nézetek Lásd: Az egyéni nézetek meghatározása
Stratégiatérképek. Lásd: A stratégiatérkép meghatározása
Stratégiafák. Lásd: A stratégiafa meghatározása
Fő teljesítménymutatók figyelőlistája. Lásd A KPI-figyelőlisták fogalma
Intelligens figyelőlisták. Lásd: Az intelligens figyelőlisták bemutatása
Megjegyzés:
Ágyazza be a scorecardok ábrázolásait (például az intelligens figyelőlistákat vagy az ok-okozati térképeket) az irányítópultokba az interaktív elemzés támogatásához.A további tudnivalókat lásd: Tartalom hozzáadása irányítópultokhoz.
Hibaelhárítási információkat több forrásból is szerezhet.
Az Oracle Scorecard and Strategy Management rendszer használata során felmerülő problémák megoldásában hasznosak lehetnek a következő tudnivalók:
A naplózással kapcsolatos információkat lásd: Problémák diagnosztizálása és megoldása az Oracle Business Intelligence alkalmazásban itt: System Administrator's Guide for Oracle Business Intelligence Enterprise Edition.
Ha a megjegyzések hozzáadására és az állapotok felülírására szolgáló funkciók nincsenek engedélyezve, lásd: Adattár konfigurálása az Oracle Scorecard and Strategy Management részére itt: Metadata Repository Builder's Guide for Oracle Business Intelligence Enterprise Edition.
A scorecard-objektumok létrehozási és hozzáférési lehetőségeivel kapcsolatos problémákról tekintse meg a jogosultságokra és engedélyekre vonatkozó információkat az Objektumok kezelése az Oracle BI Presentation Catalog alkalmazásban és A Presentation Services jogosultságainak kezelése című részben itt: Security Guide for Oracle Business Intelligence Enterprise Edition.